Анализ и синтез информационных систем

  • Вид работы:
    Курсовая работа (т)
  • Предмет:
    Информационное обеспечение, программирование
  • Язык:
    Русский
    ,
    Формат файла:
    MS Word
    394,96 Кб
  • Опубликовано:
    2016-05-26
Вы можете узнать стоимость помощи в написании студенческой работы.
Помощь в написании работы, которую точно примут!

Анализ и синтез информационных систем















Анализ и синтез информационных систем

Задание

Проектирование информационной системы моделирования работы справочной системы, содержащей следующие поля:

·        Наименование;

·        характеристики;

·        размеры.

Спроектировать UML-диаграммы, архитектуру информационной системы.

Введение

UML - это Unified Modeling Language, как следует из названия - унифицированный язык моделирования. UML представляет собой набор соглашений, которые предназначены для облегчения процесса моделирования и обмена информацией в проектной группе. Наличие стандартизированной нотации позволяет сократить время на усвоение информации, упрощает общение и взаимодействие, облегчает документирование.

UML представляет собой графическую нотацию которая предназначена для моделирования и описания всех процессов протекающих в процессе разработки. ОсновуUML представляют диаграммы, которые различаются по типам и предназначены для моделирования различных аспектов разработки.

Все диаграммы можно условно разделить на поведенческие и структурные. Поведенческие диаграммы отображают процессы, протекающие в моделируемой среде. Структурные диаграммы отображают элементы, из которых состоит система. При этом одни и те же типы диаграмм могут использоваться как для моделирования бизнес-процессов, так и для непосредственного проектирования архитектуры.[1]

Для проектирования своей системы я использовала Dia Diagram Editor - свободный кроссплатформенный редактор диаграмм. Программа позволяет строить схемы различных уровней сложности, такие как, например, блок схемы процессов, схемы компьютерных сетей, телефонии, UML-диаграммы, планировки размещения оборудования, электросхемы, схемы контактных цепей, схемы по пневматике и гидравлике, логике, химии и многие другие. Все необходимые графические элементы для построения схем уже включены в установочный пакет. Dia Diagram Editor поддерживает вкладки, что позволяет работать сразу с несколькими документами. Программа поддерживает слои, масштабирование и привязку к сетке для более аккуратного размещения элементов. В программе предусмотрена возможность экспорта полученных схем в другие форматы, такие как png, bmp, gif, ico, tif, vdx (формат Visio XML), pdf и др.

Основные возможности Dia:

·              Поддержка диаграмм потоков, структурных диаграмм и т. д.

·              Экспорт в Postscript

·              Загрузка и сохранение в формате XML

·              Возможность описания новых объектов

·              Установка свойств по умолчанию для добавляемых объектов

·              Изменение цвета шрифта и заливки блоков

Кроме того, Dia позволяет экспортировать и сохранять диаграммы во множество перечисленных форматов:

·              SVG (Scalable Vector Graphics)

·              DXF (Autocad's Drawing Interchange format)

·              CGM (Computer Graphics Metafile defined by ISO standards)

·              WMF (Windows Metafile)

·              PNG (Portable Network Graphics)

·              JPEG (Joint Photographic Experts Group)[2]

Тезаурус


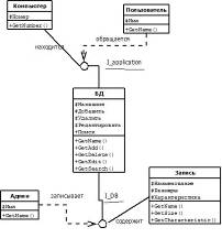
Связи

ПК «имеет» атрибут номер;

БД «имеет» атрибут название;

БД «находится» в ПК;

БД "содержит" ЗАПИСЬ

ЗАПИСЬ «включает поле» НАИМЕНОВАНИЕ;

ЗАПИСЬ «включает поле» ХАРАКТЕРИСТИКИ;

ЗАПИСЬ «включает поле» РАЗМЕРЫ;

АДМИН «записывает» БД;

АДМИН «имеет» атрибут имя;

ПОЛЬЗОВАТЕЛЬ «обращается» к БД;

ПОЛЬЗОВАТЕЛЬ «имеет» атрибут имя.


Рисунок 1 - Диаграмма вариантов использования

Диаграмма классов

Рисунок 2 - Диаграмма классов

Диаграмма последовательности действий

Рисунок 3 - Диаграмма последовательности действий

Диаграмма коопераций

Рисунок 4 - Диаграмма коопераций

Диаграмма состояний

Рисунок 5 - Диаграмма состояний

Диаграмма деятельности

Рисунок 6 - Диаграмма деятельности

Диаграмма размещений

Рисунок 7 - Диаграмма размещений


Архитектура информационной системы - концепция, определяющая модель, структуру, выполняемые функции и взаимосвязь компонентов информационной системы.

Архитектура данной информационной системы представлена на рисунке 8 и является файл-серверной:

Рисунок 8 - Архитектура файл-сервер

Суть этой архитектуры сводится к тому, что на каждом из персональных компьютеров запускается приложение, использующее общие файлы, находящиеся на файловом сервере. Т.е. файлы базы данных по запросу клиентов передаются на персональный компьютер, т.е. рабочую станцию клиента, где они и обрабатываются[2].

Архитектура "файл-сервер" предусматривает концентрацию обработки на рабочих станциях. Основным преимуществом этого варианта является простота и относительная дешевизна. Подобное решение приемлемо, пока число пользователей, одновременно работающих с базой данных, не превышает 5-10 человек. При увеличении количества пользователей система может "захлебнуться" из-за перегруженности ЛВС большими потоками необработанной информации.

Сервер, как правило, - самый мощный и самый надежный компьютер. Он обязательно подключается через источник бесперебойного питания, в нем предусматриваются системы двойного или даже тройного дублирования. В особо ответственных случаях можно подключить вместе несколько серверов так, что при выходе из строя одного из них в работу автоматически включится "дублер". Таким образом, при концентрации обработки данных на сервере надежность системы в целом ограничивается только материальными средствами, которые заказчики готовы вложить в техническое оснащение.

Решение по автоматизации учета и управления в корпоративных структурах предполагает распределенную обработку данных, организацию параллельных вычислений, глубокое разграничение уровней доступа, возможность выбора различных операционных систем и серверных платформ. Если бизнес не велик, подобное решение оптимально. [3]

Заключение

информационный программный алгоритм моделирование

В данной курсовой работе спроектирована информационная система моделирования работы справочной системы, содержащей следящие поля:

·        Наименование;

·        характеристики;

·        размеры.

Разработаны UML-диаграммы, с использованием Dia Diagram Editor.

Выполнено проектирование архитектуры информационной системы.

Библиографический список

1.      Проектирование информационных систем - Автор: Гвоздева Т.В., Баллод Б.А., издательство: Феникс, год издания: 2009, Страниц: 512.

2.      Анализ и проектирование информационных систем с помощью UML 2.0 - Автор: Мацяшек Лешек А., издательство: Вильямс, год издания: 2008, Страниц: 816.

Похожие работы на - Анализ и синтез информационных систем

 

Не нашли материал для своей работы?
Поможем написать уникальную работу
Без плагиата!
Без нейросетей!