Синтез регулятора скорости
1. Исходные данные для
проектирования
Рис. 1 Принципиальная схема заданной части
Таблица 1.1 Задание на курсовой проект
|
Тип
двигателя
|
П2-630-215
|
|
Порядок
астатизма
|
2
|
|
σ
(перерегулирование)
|
0.1
с
|
|
tр - время
регулирования
|
0.04 с
|
|
ΔL
|
14 дБ
|
|
Δφ
|
π/4
|
|
Iс/Iн
|
0,7
|
|
h(t)
|
a1sinω0t
+ a2sina3ω0t
|
|
a1
|
0,2
|
|
a2
|
0,05
|
|
ω0
|
11 рад/с
|
|
a3
|
7
|
Таблица 1.2 Параметры двигателя П2-630-215
|
Номинальное
напряжение, Uн
|
930
В
|
|
Мощность,
P
|
3150
кВт
|
|
Ток,
А
|
3650
|
|
Частота
вращения, (об/мин)
|
90/150
|
|
Момент,
кН∙м
|
334,25
|
|
Динамический
момент инерции, 103 кг·м2
|
13,63
|
|
Масса,
103 кг
|
69,4
|
|
КПД,
%
|
92,5
|
2. Структурная схема заданной части
САУ
В качестве базового варианта рассматривается
электропривод постоянного тока на основе двигателя постоянного тока с
независимым возбуждением. Рассчитывается система однозонного регулирования
скорости.
В качестве источника питания якорной цепи
рассматривается управляемый тиристорный выпрямитель, динамические свойства
можно описать передаточной функцией:
(2.1)
Коэффициент передачи можно определить по
номинальному значению среднего выпрямленного напряжения Uтп,
н и соответствующему
максимальному напряжению Uу,
м на входе системы
импульсно-фазового управления:
(2.2)
Uу, м = 10 В,
Uтп, н = 1050 В,
Kтп = 1050/10 =
105.
Постоянную времени выпрямителя
следует выбрать из условия
с.
Выберем Tμ = 0,02 c.
Система автоматизированного
регулирования угловой скорости вращения вала двигателя может быть двух- или трехконтурной.
В двухконтурной системе регулируемыми координатами являются ток якоря и
скорость двигателя. В трехконтурной системе добавляется внутренний контур
регулирования напряжения.
В курсовом проекте мы будем
исследовать двухконтурную систему.
.1 Расчет датчика тока [4]
Первичная информация о величине тока якоря может
быть получена как путем непосредственного измерения этого тока, так и путем
измерения действующего значения фазового (линейного) тока на стороне
переменного тока. При проектировании системы управления рассматривается вариант
непосредственного измерения с помощью шунта, включаемого в якорную цепь мощного
двигателя постоянного тока с большим Iн
(см. рис. 2.2).
Шунты представляют собой калиброванные медные
сопротивления с малой величиной сопротивления.
Рис. 2.1 Схема измерения тока
Шунты стандартизированы по номинальному току Iш,
н
и номинальному падению напряжения на сопротивлении шунта Uш,
н.
Подберем шунт по величине номинального тока
двигателя Iн
исходя из условия:
.(2.3)
Номинальный ток якоря двигателя - Iн
=
3650 А. [5, c. 89].
Таблица 2.1
|
Тип
шунта
|
Uш,н, 10-3
В
|
|
75ШСМ
|
75
|
75,
100, 150, 200, 300, 500, 750, 1000, 4000, 7500
|
Измеренное с помощью шунта напряжение поступает
на устройство гальванического разделения. Коэффициент передачи УГР датчика тока
настраивается в диапазоне 53…133.
Назначим коэффициент датчика, исходя из условий:
Iн =
3650 А (номинальный ток якоря двигателя), λт
=
2,5 (перегрузочная способность), тогда
Imax
=
2,5∙3650 = 9125 А,
KТ ≤
10/9125 ≈ 0,00109 Ом.
Принимаем KТ
=
0,001 Ом.
Теперь следует определить коэффициент передачи
шунта:
(2.4)
По данным таблицы 2.1 для выбранного
шунта 75ШСМ:
Uш. н = 75∙10-3В,
Iш. н = 4000 А.
Вычислим K2
(УГР):
(2.5)
,
Принимаем K2 = 53, тогда KТ = 0,000005∙53
= 0,0009937 Ом
Максимальное значение сигнала на выходе датчика
тока
Uдт max
=
Kт∙Imax
=
0,0009937 9125 = 9,0679 В.
Итак, Uдт
max
<
10 В, поэтому датчик рассчитан правильно.
.2 Расчет датчика скорости [5]
Обратная связь по угловой скорости вращения
двигателя осуществляется с помощью тахогенератора постоянного тока.
Тахогенератор следует выбирать, исходя из
условия ωтг.
н ≥
ωmax,
где ωтг.
н -
номинальная скорость тахогенератора, ωmax
-
максимальная скорость вращения двигателя в расчетном режиме.
Используя справочник [5],
найдем:
Таблица
2.2
|
Тип
тахогенератора
|
Скорость
вращения
|
Напряжение
Uн. тг, В
|
|
nн. тг, об/мин
|
ωн. тг, рад/с
|
|
|
ПТ-42
|
200
|
20,94
|
230
|
Поскольку номинальное напряжение тахогенератора
существенно превышает допустимый уровень рабочего напряжения системы
регулирования, к выходу тахогенератора подключается датчик напряжения.
Номинальная скорость вращения двигателя nн
=
90 об/мин,
Определим коэффициент передачи
тахогенератора:
Коэффициент обратной связи по
скорости (коэффициент датчика скорости) выбираем из условия:
(2.6)
Получаем Kc = 0,63 Вб.
Рис. 2 Схема определения сигнала
обратной связи по скорости.
Определим наибольшее значение
напряжения, вырабатываемого тахогенератором:
Зададим значение сопротивления R2 = 3 кОм.
Тогда величину сопротивления R1 можно
определить из условия:
Принимаем ближайшее большее
стандартное значение: R1 = 51 кОм [5,
c. 91].
Уточняем коэффициент делителя
напряжения:
Определяем уточненное значение
обратной связи по скорости:
.
Таким образом, наибольшее значение
сигнала обратной связи по скорости равно
и не превышает допустимое значение:
10 В.
.3 Определение параметров: СФн,
La, Ra двигателя
постоянного тока
Для двигателя подлежат определению значения
CФн, Lа,
Та,
где С - конструктивный коэффициент,
Фн - номинальный поток возбуждения,
Lа
- индуктивность якорной цепи,
Tа
- электромагнитная постоянная времени.
В том случае, когда значение Rа
в
паспортных данных двигателя отсутствует, можно использовать приближенную
формулу:
где
- номинальное значение коэффициента
полезного действия.
Согласно паспортным данным
двигателя: Uн = 930 В, Iн = 3650 А, η = 92,5 %.
Пересчитаем на нагретое состояние:

При отсутствии сведений о величине
индуктивности якорной цепи искомую величину можно определить по приближенному
выражению:
(2.8)
где p
- число пар полюсов (p
= 4),
β = 0,25 при наличии
компенсационной обмотки.
Электромагнитная постоянная времени
Tа есть отношение индуктивности Lа к сопротивлению Rа
якорной цепи:
Ta = La/Ra.
Ta = 3,048∙10-4/2.742∙10-3
= 0,136 с.
Значение CФн
можно определить из уравнения электромеханической характеристики двигателя для
номинального режима:
(2.9)
Здесь Uн
- номинальное значение напряжения на якоре, В; Iн
- номинальное значение тока, А; ωн
- номинальное значение угловой скорости вращения, рад/с.
Внесем уточнения в некоторые
параметры структурной схемы заданной части системы автоматического управления
ДПТ НВ.
Ra
= Ra(д) + Rтр,
La
= La(д) + Lтр.
Ra(д)
- активное сопротивление обмотки нагретого двигателя, Rтр
-
активное сопротивление понижающего трансформатора (нагретого).
La(д)
- индуктивное сопротивление двигателя, Lтр
-
индуктивное сопротивление трансформатора.
2.3.1 Выбор комплектного
электропривода
Комплектный электропривод выбирается, исходя из
того, что наиболее слабым звеном энергетической (силовой) части электропривода
является двигатель. Следовательно, при выборе комплектного электропривода
следует исходить из соотношений:
(2.10)
где λтп -
перегрузочная способность преобразователя; Iн, Uн -
номинальные значения тока и напряжения двигателя; Iн. тп, Uн. тп -
номинальные значения тока и напряжения преобразователя.
Тиристорные преобразователи большинства
комплектных электроприводов постоянного тока имеют перегрузочную способность λтп
=
(2,25-2,5) при длительности перегрузки, не превышающей 10 с.
По таблице исходных данных для двигателя
постоянного тока (1.) подберем комплектный электропривод типа ТПП-1 мощностью
от 1000 до 13000 кВт, имеющий следующие номинальные данные:
Uн. тп
= 1050 В, Iн. тп =
4000 А, λтп
= 2,5 [5].
.3.2 Выбор трансформатора
Тиристорный преобразователь комплектного
электропривода подключается с использованием согласующего трансформатора или
применяется бестрансформаторный вариант подключения.
Для правильного определения способа подключения
преобразователя к сети следует определить необходимые значения фазного и
линейного напряжений, обеспечивающие требуемое значение напряжения Uн.
тп.
В силовых схемах современных тиристорных
преобразователей используются трехфазные мостовые (6-пульсные) схемы
выпрямления. В этом случае действующие значения фазного U2ф
и
линейного напряжений питания преобразователей должны удовлетворять условиям:
(2.11)
где KR
= (1,02-1,05) - коэффициент, учитывающий падение напряжения в элементах
преобразователя; Kс
=
0,9 - коэффициент, учитывающий допустимое (в соответсвии с ГОСТ 13109-97)
длительное отклонение напряжения сети;
Kсх. ф
= 2,34;
Kсх.л =
1,35 - коэффициенты схем выпрямления по напряжению;
Uн. тп -
номинальное напряжение преобразователя.
Поскольку найденные значения существенно
отличаются от номинальных напряжений сети, следует использовать согласующий
силовой трансформатор.
Для выбора трансформатора определяется
необходимый фазный ток I2ф
во
вторичной обмотке и габаритная (номинальная) мощность трансформатора.
Требуемый фазный ток I2ф
определяется согласно выражению:
(2.12)
где Iн. тп -
номинальный ток преобразователя; Kсх. т = 0,817 -
коэффициент схемы выпрямления по току.
Габаритная мощность трансформатора вычисляется
по формуле:
(2.13)
Расчетная мощность трансформатора превышает 250
кВА, следует принимать первичное напряжение равным 6 или 10 кВ.
Используя справочник [2], выбираем
трехобмоточный трансформатор:
ТМП - 6300/10У2(20):
Sт =
5090 кВА,
I2ф =
3270 А,
U1н =
10000 В,
Uk
=
6,5% (напряжение короткого замыкания «двух частей с разной схемой включения»),
Ikз
=
1%
(номинальное значение фазного тока
на первичной стороне),
Pкз = 30000 Вт
(мощность потерь короткого замыкания).
.3.3 Уточнение параметров двигателя
постоянного тока
При подключении преобразователя к
сети с помощью согласующего силового трансформатора, индуктивность, вносимую в
якорную цепь трансформатора, можно определить по формуле:
(2.14)
где xт -
индуктивное сопротивление трансформатора, приведенное к вторичной стороне.
Для вычисления индуктивного
сопротивления xт вначале
определим полное сопротивление обмоток трансформатора:
Вычислим активное сопротивление
обмоток трансформатора по его паспортным данным:
Пересчитаем на нагретое состояние:

Тогда
Для мощных двигателей постоянного тока
допустимый уровень пульсаций тока принимают равным: Iпульс
= 0,05∙Iн. тп
= 0,05∙4000 = 200 А. Для ограничения пульсаций тока на уровне Iпульс
при
номинальной скорости и 12-пульсном выпрямлении требуемая суммарная (полная)
индуктивность якорной цепи определяется из условия:
(2.15)
где Ed0 - среднее
выпрямленное значение ЭДС преобразователя при углах управления, близких к нулю;
p = 6 -
пульсность мостовой схемы выпрямления; fс = 50 Гц -
частота сети.
Необходимо, чтобы суммарная
индуктивность якорной цепи двигателя была не меньше требуемой.
В состав индуктивности якорной цепи
входят индуктивность обмотки якоря двигателя и индуктивность, вносимая
трансформатором:
Lсумм = La + Lт =
+
= 0,01665
Гн.
Включение дополнительного
сглаживающего дросселя не требуется.
Rсумм = Ra+ Rт =
+
= 0,01279
Ом.
Уточним электромагнитную постоянную
времени:
Ta = Lсумм/Rсумм.
Ta = 0,01665
/0,01279 = 1,3 с.
Определим постоянную времени Tм:
где Jм - момент
инерции условного механизма, Jм = 4∙J,
где J -
динамический момент инерции двигателя (J = 63,5∙103
Н∙м),
Запишем основные параметры
структурной схемы заданной части в виде таблицы:
Таблица
2.3
|
Tμ,
c
|
Kтп
|
Ra, Ом
|
Ta, c
|
CФн,
Вб
|
Tм, с
|
Kт, Ом
|
Kc, Вб
|
|
0,02
|
105
|
0,01279
|
1,3
|
94,21
|
0,078
|
0,0009937
|
0,61
|
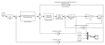
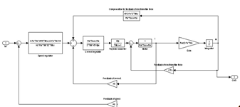
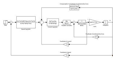
Рис. 3. Структурная схема заданной части
3. Синтез системы подчиненного
регулирования
Система содержит перекрестную связь. При синтезе
системы подчиненного регулирования этой связью пренебрегают на первом этапе,
т.е. как бы исключают. После завершения синтеза контура тока система может
дополниться связями, учитывающими влияние исключаемой обратной связи.
В каждом контуре объект управления имеет две
постоянные времени, одна из этих постоянных - малая постоянная времени,
некомпенсируемая, вторая большая и компенсируемая. Во внутреннем контуре малой
постоянной времени всегда считается Tμ,
а большая Ta.
.1 Синтез регулятора тока
Рис. 3. Контур тока
Каждый контур настраивается так, чтобы было
колебательное звено с фиксированной γ.
Используется последовательная
коррекция, метод ЛЧХ (метод синтеза) с заданным видом желаемой характеристики.
После разрыва обратной связи:
Приравняем ее желаемой:
Изобразим систему после завершения синтеза (рис.
3.2):
Из структурной схемы следует, что форсирующая
часть регулятора математически компенсирует большую постоянную времени Ta.
Для обеспечения этой форсировки тиристорный преобразователь должен иметь запас
по напряжению.
Рис. 4
3.2 Компенсация обратной связи по
противоЭДС
Также наша система нуждается в положительной
обратной связи по противоЭДС, вводимой на вход регулятора тока, т. к. [4, c.
11] Tм =
0,078 с, а электромагнитная постоянная времени Ta
=
1,3, поэтому Tм <
4∙Ta
(см. рис. 3.3).
Рис. 3.3 Компенсация противоЭДС
В ходе преобразований получим:
Такая передаточная функция физически
нереализуема, порядок числителя больше порядка знаменателя. Используем
минимальную реализацию, оставив в числителе минимальный порядок.
Тогда структурная схема заданной
части примет вид (рис. 3.4). Такая положительная обратная связь обеспечивает
приближенную компенсацию влияния противоЭДС в переходных режимах и точную
компенсацию в установившихся режимах.
Рис. 5
По заданию на курсовой наша система
астатическая, астатизм второго порядка. Для повышения порядка астатизма вводят
интегратор в ее структуру, но в этом случае не будет запаса по фазе. Для
обеспечения устойчивости системы одновременно с интегратором в передаточную
функцию регулятора скорости надо ввести форсирующее звено первого порядка.
Поэтому регулятор скорости - это ПИ-звено.
Приведем схему синтезированной
системы автоматического управления:
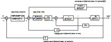
Рис. 6. Схема синтезированной САУ
однозонный
автоматизированный цифровой регулятор
4. Аналоговые системы
автоматизированного управления
.1 Запасы устойчивости аналоговой
САУ
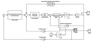
В программе Matlab
6.5. соберем схему для определения запасов устойчивости.
Затем в командной строке запишем команду для
нахождения запасов устойчивости:
W = logspace(0,6)
[A,B,C,D] = linmodv5('model');=
ss(A,B,C,D);(W)
По графикам ЛАЧХ и ЛФЧХ найдем запасы
устойчивости:
Запасы:
,
;
4.2 Исследование показателей
качества САУ
Для этого в программе Matlab 6.5
собираем модель синтезированной САУ:
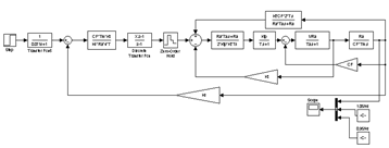
Рис. 7. Модель синтезированной САУ
Чтобы получить графики ω(t),
i(t)
изменения во времени угловой скорости вращения и тока якоря двигателя при
подаче на вход САУ единичного ступенчатого воздействия, воспользуемся элементом
Scope библиотеки Sinks.
График ω(t)
представлен на (рис. 4.6):
Рис. 8. График зависимости от времени угловой
скорости вращения якоря двигателя
Рис. 9. График зависимости от времени тока якоря
двигателя i(t)
По графику ω(t)
было установлено ωmax
= 2,5,
ωуст
=
1/Kс =
1/1,12 ≈ 1,639 (установившаяся ошибка)
Перерегулирование:
Затем, установив 5% зону (рис.
4.7.), найдем tр:
Рис. 10. График ω(t)
с 5%-ной зоной
Время регулирования - tр
=
0.385 с.
Найденные показатели качества не соответствуют
тем, которые были обозначены в задании (σ = 0.1 с,
tр =
0.03 с). Попробуем выбрать постоянную времени тиристорного преобразователя Tμ
=
0.002 c. Поставим на вход
системы фильтр, передаточная функция которого выглядит так:
где T - постоянная
времени фильтра, выбираемая произвольно.
На рис. 11 представлена измененная модель:
Рис. 11. Модель измененной САУ
График процесса изменения скорости вращения
якоря во времени:
Рис. 12. График ω(t)
При параметрах системы: Tμ
=
0.002 c и T
= 0.000005 (постоянная времени фильтра) время регулирования tр
=
0.0365 с, а перерегулирование:
При большой постоянной времени T = 0.1 c получаем: σ = 0, а tр = 0,298 с
(см. рис. 4.10)
Рис. 13. График ω(t) при
большой постоянной времени фильтра
Как видим, и в том, и другом случае
не удается одновременно достичь необходимых показателей качества: σ = 0,1, tр = 0,04 с.
Либо улучшаем перерегулирование введением фильтра с большой постоянной времени,
но ухудшаем быстродействие - tр, либо
наоборот. Это противоречие отнесем к одним из недостатков этой модели.
В первую очередь, получим нужное
перерегулирование, поскольку tр для нашего
двигателя (tр = 0.04 с) -
весьма жесткое условие.
График электромеханической ω(i)
характеристики:
Рис. 14. График ω(i)
Рис 15. Электромеханическая характеристика без
фильтра
Построим графики ω(t), i(t),
представляющие собой реакцию САУ на ступенчатое приложение нагрузки
, и
соответствующей электромеханической характеристики ω(i).
По заданию на курсовой:
Значит, Iс = 0,7 ∙3650
А = 2555 А, схема модели представлена ниже:
Рис. 16. Модель САУ при ступенчатом приложении
нагрузки Ic/p.
Построим графики ω(t)
и I(t):
Рис. 17. График ω(t)
Рис. 18. График I(t).
По данным графиков устанавливаем, что установившаяся
ошибка по возмущению по скорости равна 0, а установившаяся ошибка по возмущению
по току
ef
= - 2480 А, что практически соответствует значению Iс
=
2555А.
Рис. Элетромеханическая характеристика
Подадим на вход системы помеху:
h(t) = a1sinω0t
+ a2sina3ω0t,
a3 =
5, ω0
=
14 рад/с.
Построим графики ω(t),
i(t),
ω(i).
Схема модели:
Рис. 19. Модель САУ при подаче на вход помехи
Рис. 20. Графики i(t),
w(t)
Рис. 21. График ω(i)
Приведем те же характеристики но с фильтром:
Рис. 22. Графики i(t),
w(t)
с фильтром
Рис. 23. График ω(i)
5. Синтез цифрового регулятора
скорости
5.1 Реализация регулятора скорости в
цифровой форме
Реализация регулятора скорости в цифровой форме
соответствует замене передаточной функции Wpc(p)
в аналоговой форме передаточной функцией Wpc(z)
в дискретной форме. Передаточная функция регулятора скорости, синтезированного
методом СПР:
Аппроксимируем эту передаточную
функцию в следующем виде:
Множитель X
необходим для построения правильных переходных процессов в Matlab
6.5. Теперь используем билинейное преобразование в соответствии с подстановкой:
где
Таким образом, мы синтезировали два
цифровых регулятора из одного аналогового, п.ч. использовали разные методы
подстановки. Далее по плану, используя программу Matlab 6.5
исследуем свойства системы автоматического управления с применением этих
цифровых регуляторов. План исследований соответствует 4:
1. Определение запасов устойчивости.
2. Построение графиков ω(t),
i(t)
изменения во времени угловой скорости вращения и тока якоря двигателя при
подаче на вход САУ единичного ступенчатого воздействия.
3. По кривой ω(t)
(переходной функции САУ) определить перерегулирование - σ
и
время регулирования - tр.
4. Представление результата расчета в виде
динамической электромеханической характеристики ω(i).
5. Построение графиков ω(t), i(t),
представляющих собой реакцию САУ на ступенчатое приложение нагрузки
, и
соответствующей электромеханической характеристики ω(i).
. Определение установившейся
ошибки.
. Построение графиков ω(t), i(t) и
характеристики ω(i) при подаче
на вход САУ помехи.
5.2 Исследование показателей
качества цифровой САУ
С помощью программы Matlab
6.5.
соберем модель исследуемой цифровой
системы, когда цифровой регулятор скорости получен при подстановке
в исходный
аналоговый (рис. 5.2):
Рис. 24. Модель САУ с цифровым
регулятором скорости, реализованным с помощью подстановки p = z - 1/T∙z
Определим запасы устойчивости
системы:
Рис. 25. Запасы:
,
;
Построим графики ω(t), i(t):
Рис. 26. Графики ω(t),
i(t)
при минимальном шаге прерывания (T
= 0.5∙Tм)
Рис. 27. График электромеханической характеристики
(T
= 0.5∙Tм)
Построим графики переходных процессов в случае T
= 5∙minTм:
Рис. 28. Графики ω(t),
i(t)
при максимальном шаге прерывания (T
= 5∙Tм)
Глядя на графики, можно сказать, что при большом
периоде прерывания экстраполятора имеет место нарастающий колебательный
переходный процесс.
Поэтому будем оценивать качество переходных
процессов при минимальном T
для этой цифровой системы.
Определим перерегулирование σ
и
время регулирования tр
по
графику ω(t).
На вход системы поставим фильтр:
,
где Tф = 0.9 с.
Схема модели приведена ниже:
Рис. 29. Схема модели для
определения σ
и
tр по графику ω(t)
Рис. 30. График ω(t)
(T
= 0.5∙Tм)
При минимальном шаге прерывания T
= 0.5∙Tм,
Tф
(постоянная
времени фильтра) = 0.071 с было получено время регулирования tр
= 2,5 с.
Перерегулирование
, по показаниям осциллографа:
Получаем сравнительно лучшее
быстродействие tр и
допустимое перерегулирование σ.
Теперь построим график тока i(t) при
использовании фильтра:
Рис. 31. График i(t) (T = 0.5∙Tм) с фильтром
На следующем этапе исследований подадим
возмущающее воздействие Iс/p
и посмотрим графики ω(t),
i(t).
Для начала представим график ω(t):
Рис. 32. График ω(t)
при (T = 0.5∙Tм)
отработке возмущающего воздействия
Рис. 33. График i(t)
при T = 0.5∙Tм
Рис. 34. График i(t)
при T = 0.5∙Tм.
с фильтром
Рис. 35. График w(t)
при T = 0.5∙Tм.
с фильтром
Теперь подадим на вход САУ помеху и построим
графики: i(t),
ω(t), ω(i):
Рис. 36. Графики ω(t),
i(t)
при (T = 0.5∙Tм)
Рис. 37. Графики ω(t),
i(t)
при (T = 0.5∙Tм)
с фильтром
Рис. 38 Графики ω(i),
при (T = 0.5∙Tм),
без фильтра и с фильтром
Определим значение приближенного
коэффициента передачи на основной гармонике, используя
численный эксперимент. Подадим на вход системы основную гармонику (рис. 6.15) h(t)
= 0.09∙sin14ωt:
Рис. 39. Схема опыта (T
= 0.5∙Tм)
Амплитудное значение основной гармоники на входе
мы знаем: Gm
= 0.09 рад/с. Представим график входного и выходного сигналов (рис. 6.16):
Рис. 40. Основная гармоника на входе и выходе
системы
По графику видно, что сигнал на выходе (жирная
линия) имеет большую амплитуду, система усиливает помеху. Используя
масштабирование, найдем Rm
= 0,5, тогда Kо =
Rm/Gm,
Kо =
0,5/0,2 = 2,5.
Построим ЛАЧХ замкнутой цифровой системы с
помощью Matlab 6.5.
Пропишем условие, необходимое для ее построения:
= logspace(0,6)
[A,B,C,D]
= dlinmodv5('Название
документа модели');
W = ss(A,B,C,D,Q);(W)
Здесь Q
- период прерывания экстраполятора. Нажимаем клавишу Enter:
Рис. 41. ЛАЧХ замкнутой системы
По графику было найдено:
Мы знаем,
что формула для расчета ЛАЧХ выглядит так:
Передаточная функция W(ω) - это отношение
выходного сигнала к сигналу на выходе, т.е. коэффициент передачи.
Поэтому выражение:
нужно
преобразовать:
Таким образом, коэффициенты передачи
на основной гармонике Ko, найденные
двумя способами, практически совпадают.
Далее соберем модель исследуемой
цифровой системы, когда цифровой регулятор скорости получен при подстановке
в исходный
аналоговый (рис. 6.19) и проведем исследования по уже знакомому порядку:
Рис. 42. Модель САУ, когда цифровой
регулятор получен из аналогового с помощью подстановки p = 2∙(z - 1)/T∙(z + 1)
Определим запасы устойчивости
цифровой системы при билинейном преобразовании с помощью программы Matlab 6.5:
Из полученных графиков можно сделать вывод что
система неустойчива.
Построим графики i(t),
ω(t)
при отработке единичного ступенчатого сигнала:
Рис. Устойчивость цифровой САУ при билинейном
преобразовании
Рис. 43 Графики переходных процессов ω(t),
i(t)
при T = 0.5∙Tм
Шаг интегрирования Δt
= 0.0001 c.
Приведем графики переходных процессов ω(t),
i(t),
когда период прерывания экстраполятора T
= 0,005∙Tм:
Рис. 44 Графики переходных процессов ω(t),
i(t)
при T = 0,005∙Tм
Дальнейшие исследования для этой цифровой
системы проводить для считаем нецелесообразным поскольку для всех периодов
прерывания будем получать расходящийся процесс.