Расчет преселектора радиоприемного устройства
Министерство связи и массовых
коммуникаций Российской Федерации
Сибирский Государственный Университет
Телекоммуникаций и Информатики
Межрегиональный центр переподготовки
специалистов
Дисциплина Радиоприемные устройства
Курсовая работа
Расчет преселектора радиоприемного
устройства
Выполнил: Самолюк Д.А.
Группа: ЗР-01
Новосибирск 2014
Содержание
Исходные данные на курсовой проект
Введение
. Предварительный расчет структурной схемы проектируемого
приемника
.1 Определение полосы пропускания преселектора
.2 Расчет числа контуров преселектора
.3 Выбор типа и количества фильтров тракта ПЧ
.4 Выбор типа АИМС
.5 Расчет необходимого усиления приемника
.6 Расчет реальной чувствительности приемника
.7 Требования к источнику питания и распределение питания
напряжений
.8 Полная структурная схема приемника
. Электрический расчет принципиальной схемы приемника
.1 Электрический расчет входной цепи преселектора
.2 Расчет двухконтурной входной цепи с настроенной антенной
.3 Расчет УРЧ
.4 Расчет радиотракта и смесителя, выполненных на ИМС
.5 Расчет амплитудного детектора
.6 Расчет цепи автоматической регулировки усиления АРУ
.7 Расчет сопряжения контуров преселектора и гетеродина
. Расчет полученных результирующих характеристик приемника
.1 Расчет чувствительности приемника
.2 Расчет избирательных свойств приемника
. Принципиальная схема радиоприемного устройства
. Спецификация элементов принципиальной схемы приемника
Заключение
Список литературы
Исходные данные на курсовой проект
Задание: Спроектировать радиовещательный ДСКВ приемник со следующими техническими
данными:
Технические данные
|
Вариант
|
11
|
|
Диапазон частот приема: - fn, МГц; - fv, МГц;
|
0,148 2,8
|
|
Чувствительность, при С/Ш =
10, мкВ
|
50,3
|
|
Ширина полосы пропускания,
кГц
|
6,8
|
|
При неравномерности усиления
в пределах полосы, дБ
|
7,1
|
|
Избирательность по
соседнему каналу, дБ
|
43,5
|
|
Избирательность по
зеркальному каналу, дБ
|
37,5
|
|
Допустимая неравномерность
по диапазону, раз
|
1,99
|
|
АРУ: изменение выходного
напряжения, дБ
|
4,8
|
|
АРУ: при изменении
входного, дБ
|
43,5
|
|
Номинальное выходная
мощность, Вт
|
0,83
|
|
Тип антенны*
|
Внешняя
|
|
Параметры антенны:
|
|
|
RA, Ом
|
20
|
|
LA, мкГн
|
25
|
|
CAmax, пФ
|
270
|
|
CAmin, пФ
|
50
|
|
Конструкция
приемника
|
Стационарный
|
|
Источник питания
|
сеть
|
*Антенна ненастроенная
Введение
Радиоприемные устройства являются важнейшими составными частями всех
радиосистем, относящихся по информационному назначению к классу систем передачи
информации из одних пунктов пространства в другие. Это комплекс электрических
цепей, функциональных узлов и блоков, предназначенных для улавливания
распространяющихся в открытом пространстве электромагнитных колебаний, и
преобразования их к виду, обеспечивающему использование содержащейся в них
информации.
В данном курсовом проекте разрабатывается радиовещательный ДСКВ
стационарный приемник, в с сетке частот 0,148…2,8 МГц, питающийся от сети 220
В. Разрабатываемый приемник должен принимать только полезный для него сигнал.
Данному приемнику следует отвечать тем техническим данным, которые на
него возложены, поэтому весь подбор элементной базы рассчитывается на основе
данных характеристик.
Радиоприемное устройство должно включать в себя такие блоки как:
- входная цепь;
- УРЧ (усилитель радиочастоты);
- радиотракт;
- избирательная цепь;
- детектор сигнала;
- цепи автоматической регулировки усиления (АРУ);
- усилитель звуковой частоты (УЗЧ).
Задачей данного курсового проекта провести расчет радиоприемного
устройства с учетом особенностей построения приемников в заданном диапазоне
частот.
Произвести предварительный расчет, в котором определяется вся структура
будущего приемника, а также его особенности принципиальном исполнении.
Произвести принципиальный расчет узлов, входящих в разработанную
структурную схему с выбором соответствующей элементной базы. В результате
выполнения курсового проекта произвести расчет результирующих характеристик
полученного приемника.
1. Предварительный расчет структурной схемы проектируемого приемника
.1 Определение полосы пропускания преселектора
приемник преселектор гетеродин антенна
Структурная схема приемного устройства составляется на основе
предварительного расчета, который включает в себя определение числа
контуров преселектора и их добротности, выбор типа и числа фильтрующих систем
тракта промежуточной частоты, определение числа каскадов и выбор типа активных
элементов.
При проектировании радиовещательных приемников поддиапазоны рабочих
частот обычно заданы ГОСТ и этот расчет не нужен. В поддиапазонах коротких волн
основную неравномерность усиления полосе пропускания приемника относят к тракту
промежуточной частоты (3ч60) дБ, а меньшую долю к преселектору (1ч3) дБ.
Неравномерность усиления преселектора берут равной нулю при выполнении
условия:

(1.1)
где fн - нижняя частота рассчитываемого
поддиапазона,
Ппр-ка - полоса пропускания приемника.
Условие не выполняется, значит неравномерность преселектора принимается
равной 3 дБ и считается распределенной в полосе пропускания между преселектором
и трактом ПЧ.
Для радиовещательных приемников ДСКВ с амплитудной модуляцией в
установлено стандартное значение промежуточной частоты: fпр = 425 кГц.
Полоса пропускания преселектора определяется с учетом нестабильности
частоты принимаемого сигнала, гетеродина и реальной неточности сопряжения
настроек контуров преселектора и гетеродина, и определяется по формуле:
П = Пс + 2·Дпрес макс, (1.2)
где Пс - ширина спектра частот принимаемого сигнала.
Дпрес макс - общий максимальный уход частоты настройки
преселектора.
Общий максимальный уход частоты настройки преселектора определяется по
формуле:

(1.3)
где дc = 10-5 - относительная нестабильность частоты
принятого сигнала (по ГОСТ на радиовещательные передатчики дc ≤ 1,5∙10-5),
дг = 10-4 - относительная
нестабильность частоты гетеродина для отдельного гетеродина с параметрической
стабилизацией,
дк = 5,0∙10-5 - относительная нестабильность частоты
колебательных контуров,
Дсопр - неточность сопряжения настроек
контуров преселектора и гетеродина, определяемая по формуле:

(1.4)
где
Кпд - коэффициент перекрытия рассчитываемого поддиапазона,
определяемый по формуле:

(1.5)
Подставив значения и произведя вычисления по формулам (1.2 - 1.5):

(1.6)
где
- верхняя граница рассчитываемого поддиапазона;


- верхняя
граница рассчитываемого поддиапазона;

(1.7)
Следовательно, общий максимальный уход частоты настройки преселектора:
В радиовещательных приемниках предполагается подстройка в процессе
работы, поэтому берут:

(1.8)
где Пс - ширина спектра частот принимаемого сигнала, в
- верхняя модулирующая частота.
При амплитудной модуляции (АМ) верхняя частота модуляции определяется
как:

(1.9)
Так
как
Следовательно:
.2 Расчет числа контуров преселектора
В приемниках звукового вещания в диапазонах длинных и средних волн (НЧ и
СЧ) число контуров преселектора N и
эквивалентная добротность QЭ определяется исходя из требуемой
избирательности по зеркальному каналу (на высшей частоте поддиапазона) и
допустимой неравномерности усиления (на нижней частоте поддиапазона).
Задача состоит в выборе числа и типа селективных систем преселектора
(чаще всего в качестве селективных систем здесь используются одиночные контуры)
и расчет их требуемой эквивалентной добротности QЭ, исходя из заданной избирательности приемника по зеркальному
каналу SeЗК и обеспечения требуемой полосы
пропускания этого тракта ПЧ при допустимом уровне частотных искажений или
неравномерности амплитудно-частотной характеристики (АЧХ).
В диапазоне коротких волн КВ число контуров преселектора и эквивалентная
добротность определяется заданной избирательностью по зеркальному каналу
(использована формула малых расстроек) по формуле:

(1.10)
где
Sезк, раз - заданная избирательность по
зеркальному каналу в относительных единицах, N - число
контуров преселектора.
гзк
- относительная расстройка зеркального канала определяется по формуле:

(1.11)
где
fзк -
частота первого зеркального канала при верхней настройке гетеродина.
fзк = fв + 2·fпр, МГц
Реально-выполнимые
контуры имеют конструктивную добротность:
- в диапазоне низких частот (ДВ): Qк = 20…50;
- в диапазоне средних частот (СВ): Qк = 50…120;
- в диапазоне высоких частот (КВ): Qк = 120…200;
- в очень высоких частот (УКВ): Qк = 120…200.
Меньшие значения Qк
относятся к низкочастотной части соответствующего диапазона, большие - к
высокочастотной.
Эквивалентные добротности не должны превышать значения:
э = (0,45…0,85)·Qк (1.12)
Уточняется при электрическом расчете входной цепи.
Определение требуемой эквивалентной добротности контура исходя из требований
избирательности по ЗК (для N = 2)
по формуле (1.10):
Определяем значение добротности исходя из требования допустимой
неравномерности в пределах полосы пропускания.
Эквивалентную добротность одного контура преселектора определяем из
условия:
Число контуров в преселекторе N = 2.
При N =2 значение добротности реализуемо, поэтому дальнейший расчет
исходит из параметров:
- Qэ 1 = 30;
- Qк 1 = 45;
- Число контуров в преселекторе N = 2.
На рисунке 1.1 показана одна из наиболее распространенных схем
двухконтурной входной цепи.
Рисунок 1.1 - Схема двухконтурной входной цепи
Здесь связь первого контура с антенной - трансформаторная. Связь между
контурами внутриёмкостная через конденсатор Ссв 1 и внешнеёмкостная
через Ссв 2. Двухконтурная входная цепь позволяет получить форму
резонансной кривой более близкой к прямоугольной, т.е. повысить
избирательность. В этом случае будут меньше искажения из-за перекрестной и
взаимной модуляции помех, то есть лучше реальная многосигнальная
избирательность.
.3 Выбор типа и количества фильтров тракта ПЧ
Основная избирательность и усиление супергетеродинного приемника
обеспечивается трактом промежуточной частоты. В настоящее время в качестве
фильтров тракта ПЧ LC - фильтры различной сложности. Такие
фильтры включают на выходе смесителя, ими в основном и определяется
избирательность по соседнему каналу и форма частотной характеристики тракта.
Фильтр сосредоточенной избирательности (ФСИ) включается на выходе
преобразователя. В качестве ФСИ в данном проекте выбран пьезокерамический
фильтр (ПКФ).
ПКФ имеют массу достоинств, однако, затухание этих фильтров за пределами
полосы пропускания возрастает не монотонно. Поэтому перед фильтром включим
резонансный широкополосный контур (ШПК), согласующий входное сопротивление
фильтра с выходным сопротивлением смесителя.
Выбор типа ПКФ осуществляется по следующим показателям:
- избирательность по соседнему каналу SeСК (дБ);
- полоса пропускания тракта ППЧ (кГц);
- неравномерность на границе полосы пропускания фильтра уФСИ
(дБ).
Значение полосы пропускания тракта ПЧ для АМ определяется по формуле:
Ппч = 2·FВ + 2ДПЧ (1.13)
где ДПЧ - максимальный уход частоты
настройки тракта ПЧ, определяемый по формуле:

(1.14)
где
дc, дг, дк, fгmax были определены ранее.
в
радиовещательных приемниках предполагается подстройка в процессе их работы,
поэтому для АМ по формуле:


следовательно
Неравномерность на границах полосы пропускания ФСИ определяется по
формуле:

(1.15)
где
упр -
значение неравномерности на границе полосы пропускания всего приемника по
заданию,
упрес - значение неравномерности на границе полосы
пропускания преселектора не более 1 дБ,
ушпк - значение неравномерности на границе полосы
пропускания широкополосного согласующего контура:
ушпк= 0,3 дБ, выбранное из диапазона (0,2ч0,3)дБ,
n - число ШПК,
По перечисленным исходным данным: Seск(дБ), Ппч(кГц), уфси(дБ), в проекте выбран фильтр ФП 1П-023, основные
характеристики которого приведены в таблице 1.1.
Таблица 1.1 - Технические данные фильтра ФП 1П-023
|
Параметр
|
Значение
|
|
Модель фильтра
|
ФП 1П-023
|
|
Средняя частота полосы
пропускания, кГц
|
465
|
|
Полоса пропускания по
уровню 6 дБ, кГц
|
|
|
Неравномерность в полосе
пропускания не более, дБ
|
2
|
|
Избирательность при
расстройке от средней частоты ±9 кГц не менее, дБ
|
40
|
|
Входное и выходное
сопротивление, кОм
|
2
|
Однако данный фильтр не обеспечивает требуемую избирательность, поэтому
необходимо применение дополнительной избирательной цепи. В качестве доп.
избирательной цепи можно использовать ШПК, который помимо согласования
сопротивлений будет обеспечивать необходимую избирательность.
ШПК должен обеспечивать избирательность по соседнему каналу:

(1.16)
Неравномерность на границе полосы пропускания доп. избирательной церии
определяется:

(1.17)
Пользуясь
значениями 
и 
,
рассчитывается значение эквивалентной добротности доп.избирательной цепи:

(1.18)

(1.19)

(1.20)

(1.21)
Эквивалентная
добротность доп. избирательной цепи определяется из условия:

(1.22)
1.4 Выбор типа АИМС
При проектировании радиоприемников с использованием АИМС функциональные
узлы структурной схемы радиоприемника определяются выбранным типовым набором
ИМС. При этом учитывается, что ИМС высокой степени интеграции могут
реализовывать функции, выполняемые несколькими простыми ИМС, что упрощает
конструкцию приемника, уменьшает его габариты и массу, повышает надежность.
Выбор ИМС производится в соответствии с их функциональным назначением,
электрическими, конструктивными и эксплуатационными характеристиками и
параметрами.
Для данного проекта определен ИМС К 174ХА 2. ИМС этой серии
предназначены для использования в бытовой стационарной и переносной
радиоаппаратуре. ИМС выполнена по планарно-эпитаксиальной технологии и
оформлена в прямоугольном керамическом и пластмассовом корпусе. ИМС содержит
112 компонентов, на которых выполнены УРЧ с УПТ и цепью АРУ, смеситель,
гетеродин, УПЧ с усилителем АРУ, оконечный УПЧ и второй усилитель АРУ.
Технические параметры ИМС К 174ХА 2 приведены в таблице 1.2.
Таблица 1.2 - Технические данные ИМС К 174ХА 2
|
Параметр
|
Значение
|
|
Напряжение питания, В
|
9±0,9
|
|
Ток потребления, мА
|
16
|
|
Чувствительность (при с/ш =
26 дБ), мкВ
|
20
|
|
Частота входного сигнала,
МГц
|
0.15…30
|
|
Входное сопротивление УРЧ,
кОм
|
3
|
|
Входная емкость УРЧ, пФ
|
< 10
|
|
Крутизна преобразования
смесителя (Umг = 100 мВ), мА/В
|
30
|
|
Выходное сопротивление
смесителя, кОм
|
30
|
|
Выходная емкость смесителя,
пФ
|
15
|
|
Входное сопротивление УПЧ,
кОм
|
3
|
|
Коэффициент шума УРЧ, дБ
|
6
|
|
Глубина регулировки АРУ для
УРЧ, дБ
|
40
|
|
Глубина регулировки АРУ для
УПЧ, дБ
|
60
|
Структурная схема ИМС К 174ХА 2 приведена на рисунке 1.2.
Рисунок 1.2 - Структурная схема ИМС К 174ХА 2
Усилитель звуковой частоты в данной работе построен на ИМС К 174УН 4.
Данная ИМС представляет собой усилитель мощности низкой частоты и предназначена
для использования в стационарных и переносных приемниках.
Основные параметры ИМС К 174УН 4 приведены в таблице 1.3.
Таблица 1.3 - Технические данные ИМС К 174УН 4
|
Параметр
|
Значение
|
|
Напряжение питания, В
|
9
|
|
Ток потребления, мА
|
10
|
|
Коэффициент усиления, раз
|
4…40
|
|
Выходная мощность, Вт
|
1
|
|
Входное сопротивление, кОм
|
10
|
|
Сопротивление нагрузки, Ом
|
4
|
|
Частотный диапазон, Гц
|
30…20000
|
Данная ИМС рассчитана для работы на низкоомную нагрузку, однако по
условию требуется работа приемника на линию с сопротивлением 20 Ом. Поэтому на
выходе ИМС необходимо поставить трансформатор, согласующий выходное
сопротивление ИМС с входным сопротивлением линии.
Рисунок 1.3 - Согласование выхода ИМС с входом линии
ИМС К 174УН 4 рассчитана для работы на низкоомную нагрузку (и
обеспечивает выходную мощность 1 Вт, что в данном случае удовлетворяет исходным
условиям.
.5 Расчет необходимого усиления приемника
Используя ориентировочные значения резонансных коэффициентов передачи
входной цепи, в данном случае двухконтурная входная цепь с настроенной
антенной, позволяет обеспечивать коэффициент передачи КВЦ = 0,3…1. Только при
отсутствии собственных потерь входного контура и при полном согласовании
коэффициент использования номинальной мощности равен единице. В остальных случаях
он меньше единице, так как входная цепь является пассивным четырёхполюсником.
Пользуясь этими значениями коэффициентов передачи входной цепи можно
ориентировочно определить напряжение на входе первой микросхемы и сравнить его
с чувствительностью микросхемы по формуле:

(1.23)
Так как UВХmin ≤ UВЦ, то перед микросхемой не требуется
дополнительный каскад усиления радиочастоты УРЧ.
Коэффициент усиления высокочастотной части приемника (до детектора)
должен быть равен:

(1.24)
где
Umд = (0,1 ч 0,2) В - амплитуда напряжения
промежуточной частоты (несущей) на входе детектора. Для приемников не очень
высокого класса.
Усиление
сигнала обеспечивается преселектором и трактом ПЧ:
и должно быть с запасом в (5 ... 10) раз.
Основное усиление происходит в тракте промежуточной частоты:

(1.25)

(1.26)
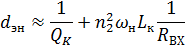
1.6 Расчет реальной чувствительности приемника
Реальная чувствительность ограничена собственными шумами приемника. Для
расчета реальной чувствительности приемника необходимо определить ряд
параметров. Сначала вычисляется коэффициент шума приемника, который
определяется в основном коэффициентами шума входной цепи и первого каскада
усиления.
Исходным выражением для расчета при AM является следующее:

(1.27)
где Еа - чувствительность в единицах ЭДС (В);
г = 10
- отношение сигнала к шуму по напряжению на выходе приемника;
М = 0,3 - глубина модуляции; RA - активное сопротивление антенны (Ом); ППР -
эффективная полоса пропускания приёмника (Гц);
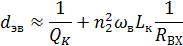
ШПР - коэффициент шума приемника (в относительных единицах).
Для расчета реальной чувствительности приемника необходимо определить ряд
параметров. Сначала найдем коэффициент шума приемника, который определяется в
основном коэффициентами шума входной цепи и первого каскада усиления. Коэффициент шума
двухконтурной входной цепи найдем по формуле:
Преобразуем
данную формулу и с учетом 
, найдем
Коэффициент шума АЭ (ИМС К 174ХА 2) возьмем из справочника
С учетом остальных данных (М = 0.3; г = 10) найдем реальную чувствительность:
Получившееся значение оказалось меньше заданного (50,3 мкВ), поэтому
применение УРЧ не требуется.
.7 Требования к источнику питания и распределение питания напряжений
Так как проектируемое радиоприемное устройство является стационарным и
питается от выпрямителя, типовое значение напряжения питания выбирается из
специального ряда напряжений. ИМС К 174ХА 2 и К 174УН 4 питаются от напряжения
9 В, поэтому выбираем это значение.
Напряжение питания на ИМС подается через развязывающие цепочки Rф 1Cф 1 и Rф 2Cф 2. Определим ориентировочное значение
тока, потребляемого от источника питания:
Структурная схема распределения напряжения питания по функциональным
узлам радиоприемного устройства показана на рисунке 1.4.
Рисунок 1.4 - Структурная схема распределения напряжения питания
.8 Полная структурная схема приемника
В результате проведения предварительного расчета были определены данные:
- число контуров преселектора и их эквивалентная добротность;
- вид и число фильтров, обеспечивающих избирательность по
соседнему каналу;
- тип активных элементов (ИМС);
- номинал иточника питания.
Для обеспечения заданной избирательности по зеркальному каналу, был
выбран преселектор с двухконтурной ВЦ. Избирательность преселектора по
зеркальному каналу обеспечивается с запасом, что позволяет использовать
трансформаторно-емкостную связь контура ВЦ с антенной, обеспечивающую
максимальный коэффициент передачи входной цепи и наилучшую его равномерность
при перестройке по диапазону.
Для составления структурную схему радиоприемного устройства необходимо
оценит уровень сигнала на входе первой ИМС. Ориентировочно зададим резонансный
коэффициент передачи входной цепи. Предполагается использование двухконтурной
входной цепи с настроенной антенной, поэтому значение коэффициента передачи
примем равным 0,8.
Определение напряжения сигнала на входе первой микросхемы:

(1.33)
Данное
значение выше минимального напряжения на входе ИМС (20 мкВ), поэтому включение
в схему дополнительного УРЧ не требуется.
Предварительный
расчет контура ВЦ определил, при трансформаторной связи с интегральным УРЧ на
ИМС К 157ХА 1, напряжение на ее входе составит 20 мкВ, что удовлетворяет
техническим условиям на микросхему. Коэффициент шума преселектора составит 6,2
дБ.
Глубина
регулирования АРУ тракта ВЧ-ПЧ на ИМС К 157ХА 1 и К 157ХА 2 не менее дБ и
обеспечивает заданную.
Заданная
избирательность по соседнему каналу (43,5 дБ) обеспечивается ПКФ ФП 1П-023 (40
дБ) с применением дополнительных средств.
Требуемая
выходная мощность (83 мВт) на нагрузке 20 Ом может быть обеспечена ОУ К 140УД
1А, чувствительность которого обеспечивает подключение к выходу ИМС К 157ХА 2.
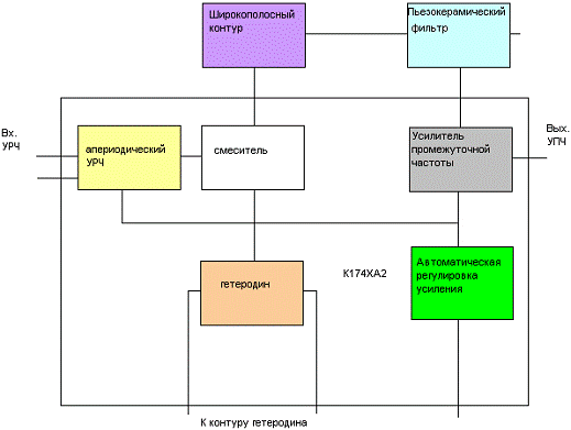
Структурная
схема проектируемого приемника приведена на рисунке 1.5.
Рисунок 1.5 - Структурная схема ДВ приемника АМ сигналов
Обозначения:
ВЦ - входная цепь, на которую поступает принимаемый сигнал от антенны.
К - одиночный резонансный контур.
ИМС К 174УН 4 содержит УРЧ (усилитель радиочастоты) с регулируемым
коэффициентом усиления и преобразователь частоты (смеситель и гетеродин входят
в состав преобразователя частоты).
ИМС К 157ХА 2 включает в себя регулируемый УПЧ (усилитель промежуточной
частоты), амплитудный детектор и систему АРУ.
УЗЧ - усилитель звуковой частоты.
АС - акустическая система.
2. Электрический расчет принципиальной схемы приемника
.1 Электрический расчет входной цепи преселектора
Расчет входного устройства включает в себя определение элементов
колебательного контура, выбор и расчет связи контура с антенной и первым
активным элементом (АЭ) приемника, а также расчет основных характеристик
входной цепи (ВЦ). Такими характеристиками являются зависимость коэффициента
передачи от частоты, избирательность по зеркальному каналу и неравномерность в
полосе пропускания. Исходными данными для расчета являются:
- fН… fВ, МГц - диапазон рабочих частот;
- RВХ=300 Ом - входное сопротивление первого
активного элемента приемника (включение контура к входу ИМС с интегральным
УРЧ).
- Qэ = 70 - эквивалентная добротность контура.
- ППРЕС, кгц - полоса пропускания преселектора при заданной
неравномерности.
- Sезк, дБ - Избирательность по зеркальному каналу.
- N=2 - число контуров преселектора.
Самым протяженным диапазоном данного приемника является рассчитываемый,
его коэффициент перекрытия с учетом запаса на перекрытие по формуле:

(2.1)
Диапазон нерастянутый, поэтому выбрана схему колебательного контура,
приведенная на рисунке 2.1 согласно [2].
Рисунок
2.1 - Схемы контуров преселектора и гетеродина нерастянутого диапазона
В переносных приемниках в качестве элемента настройки используются блоки
КПЕ с механическим управлением, которые являются унифицированными изделиями, то
есть максимальная СКmax и минимальная CКmin емкости их уже определены.
В проекте определены настроечные емкости СК с пределами
изменения:
Ск max = 270 пФ;
Ск min = 50 пФ;
В качестве подстроечного блока определен блок КПЕ. В этих контурах конденсатор
переменной емкости СК для настройки на заданную частоту выбирается так, чтобы
он перекрывал самый протяженный по частоте диапазон приемника:

(2.2)
После выбора элемента настройки СК необходимо выбрать схему
контура входного устройства. Для этого рассчитывается добавочная емкость СД,
параллельная элементу настройки (1.2[2]):

(2.3)
где КПД - коэффициент перекрытия диапазона (определен ранее формулой
2.1).
Данная емкость имеет нормальное (не слишком малое) значение, поэтому
элемент подстройки выбран правильно.
Выбираем подстроечный конденсатор СД (табл. 2.2[1]) КПК-1
10/100 пФ. При предварительных расчетах Ссх можно задать равной:
-
пФ - в
поддиапазонах длинных волн (НЧ);
-
пФ - в
поддиапазонах средних волн (СЧ);
-
пФ - в
поддиапазонах коротких волн (ВЧ);
-
пФ - в
поддиапазонах ультракоротких волн (ОВЧ).
Ошибка в определении Ссх устраняется подстроечным конденсатором Сп.
Определяется среднее значение емкости подстроечного конденсатора по
формуле:

(2.4)
где ССХ=20…30 пФ - ориентировочное значение емкости схемы
контура ВЦ КВ диапазона.
Полученные значения приводятся к стандартным номиналам ГОСТ:
С 1 = 20.97 пФ
пФ; ±5%; ряд Е 24.
Для обеспечения подстройки контуров должно выполняется условие:
СП СР = (0,3...0,4)·ССХ. (2.5)
Так как значение СПСР получается излишне большим, то параллельно
подстроечному конденсатору включаем уравнительный конденсатор постоянной
емкости (СУ=100 пФ).
Далее определяется индуктивность контурной катушки. В эту формулу СК
подставляют в пФ, fв - в МГц, тогда LК получится в мкГн.

(2.6)
Применение
контура на нерастянутых диапазонах допустимо, так как при расчете по формуле
(2.6) индуктивность контура будет больше 1мкГн.
.2 Расчет двухконтурной входной цепи с настроенной антенной
В профессиональных и трансляционных приемниках часто используются
настроенные антенны. Они должны быть согласованы с фидером, а фидер со входом
приемника. Следовательно, связь первого контура с антенно-фидерной цепью
рассчитывается из условия согласования. Связь между контурами необходимо
выбирать так, чтобы обеспечить постоянство полосы пропускания в заданном
диапазоне частот. Это достигается применением комбинированной связи
трансформаторной и внутреемкостной. Принципиальная схема входной цепи
изображена на рисунке 2.2.
Рисунок 2.2 - Схема двухконтурной входной цепи с двойной емкостной связью
Определяем коэффициент трансформации между антенно-фидерной цепью и
контуром из условия согласования на частотах диапазона:
где RA - волновое сопротивление антенного
фидера;
Rэ =
сQЭ
Rэ -
эквивалентное резонансное сопротивление контура. Здесь
с = w LК
Определяем индуктивность катушки связи с антенной (5.26[2]):
Рассчитывается коэффициент трансформации между вторым контуром и АЭ на
верхней частоте диапазона (4.1[2]).
Конструктивная добротность контуров при малом входном сопротивлении АЭ
берется реализуемая, но не менее, чем
Qк=(2,1...2,3)Qэ.
При трансформаторной связи контура ВЦ с АЭ (рисунок 4) определяется
величина индуктивности катушки связи.
где kсв=(0,2…0,3) - для однослойных катушек.
Рассчитываем связь между контурами полосового фильтра.
На средней частоте рассчитываемого диапазона fСР параметр связи между контурами вСР принимается равным единице.
Рассчитываем величину сопротивления связи между контурами на средней
частоте диапазона (5.1[2]).
Рассчитываем величину емкости конденсатора связи (5.4[2]):
Округляем значение СС2 до ближайшего большего номинального
значения. Номинальное значение выбирается из ряда Е 12 выпускаемых
промышленностью конденсаторов (табл.1.7[1]).
Определяем емкость конденсатора связи (5.5[2]):
Округляем значение СС 1 до ближайшего большего номинального значения.
Номинальное значение выбирается из ряда Е 12 выпускаемых промышленностью
конденсаторов (табл.1.7[1]).
При трансформаторном согласовании антенно-фидерной цепи со входом
приемника (5.27[2]):
Определяются эквивалентные затухания и добротности контуров на нижнем и
верхнем конце диапазона (5.13[2]):
Определяем эквивалентную добротность полосового фильтра на нижнем и
верхнем конце диапазона (5.13[2]):
Рассчитывается величина сопротивления связи на нижнем и верхнем конце
диапазона (5.14[2]):
Определяем параметры связи между контурами фильтра на нижнем и верхнем
конце диапазона (5.16,5.17[2]):
Неравномерность на краю полосы пропускания по отношению к максимальным
точкам резонансной кривой (5.18[2]):
где оН - обобщенная (нормированная) расстройка на краю полосы
пропускания; оmax - нормированная расстройка
максимальных точек резонансной кривой.
Рассчитываем избирательность по зеркальному каналу
оЗК=yЗКQЭВ
Рассчитываем коэффициент передачи ВЦ на нижней и верхней частоте
диапазона (5.30[2]):
После выполнения расчета входной цепи следует определить напряжение на ее
выходе.
где EА - заданная чувствительность приемника.
.3 Расчет УРЧ
Т.к. интегральный УРЧ не позволяет подключение дополнительного контура
преселектора для обеспечения заданной избирательности по зеркальному каналу, то
требуемые характеристики можно попытаться реализовать введением резонансного
УРЧ на полевом транзисторе со следующими характеристиками:
Выбираем полевой транзистор типа КП 303Б с характеристиками:
Рисунок 5 - Схема резонансного УРЧ
Для современных транзисторов условие устойчивости является самым жестким,
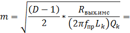
поэтому можно ограничиться расчетом m2 только из условия устойчивого усиления (3.1[5])
Здесь А=1; n=0,224; RЭВ = 4639
На верхней частоте диапазон рассчитываем коэффициент подключения контура
УРЧ ко входу следующего каскада (3.2[5]).
Определяем параметры элементов связи контура с транзистором и следующим
каскадом. При трансформаторной связи с транзистором (3.5[5]):
kСВ = 0,2…0,3 - коэффициент связи для
однослойных катушек;
Проверяется условие
где C = CВХ2+СМ+СL= 40+10+3 = 63 пФ
Здесь CВХ2 = 40 пФ - входная емкость
последующего каскада (нагрузки);
СМ - емкость монтажа (5…10) пФ;
СL - емкость катушки связи (2…3) пФ
Определяем эквивалентное затухание в диапазоне частот (3.7[5]):
Определяем неравномерность в полосе пропускания УРЧ на нижней частоте
диапазона (3.8[5]):
Неравномерность в полосе пропускания преселектора (3.9[5]):
Проверяется избирательность УРЧ по зеркальному каналу (3.10[5]):
Избирательность по зеркальному каналу преселектора (3.11[5]):
Рассчитываем резонансный коэффициент усиления УРЧ на нижней и верхней
частоте диапазона (3.12[5]):
Определяем неравномерность усиления по диапазону преселектора. Для этого
находится коэффициент передачи преселектора на нижней и верхней частоте
диапазона (3.13[5]):
и берется отношение большей величины к меньшей (3.14[5]):
После выполнения расчета преселектора, следует определить напряжение на
ее выходе.
где EА - заданная чувствительность приемника.
Рассчитаем элементы автоматического смещения для каскада на полевом
транзисторе
Определяем значения тока стока в точке покоя
где ICO - ток стока при UЗИ = 0; UОТС - напряжение отсечки;
UЗИ - напряжение затвор-исток.
Рассчитаем резистор Rи
RИ = UЗИО / IС = 0,5 / 0,0015 = 320 Ом
Определяем блокирующий конденсатор цепи истока
Определяем сопротивления фильтра
Определяем значения конденсаторов СФ и СР
2.5 Расчет радиотракта и смесителя, выполненных на ИМС
Первым каскадом ИМС является апериодический УРЧ, с выхода которого сигнал
подается на вход преобразователя частоты. С выхода преобразователя сигнал
подается на вход фильтра сосредоточенной избирательности (ПКФ) через
широкополосный контур (ШПК), выполняющий две основные функции:
- согласование входного сопротивления ПКФ с выходным сопротивлением
смесителя;
- увеличение избирательности приемника по соседнему каналу.
Описание работы ИМС К 157ХА 1
ИМС К 157ХА 1 представляют собой усилители высокой частоты с
преобразователем и содержат дифференциальный усилитель на транзисторах VT2…VT6 без коллекторных нагрузок и отдельный транзистор VT1.
Каскад на транзисторе VT1
обычно играет роль апериодического усилителя ВЧ с отрицательной обратной связью
по напряжению, регулируемой внешним резистором, который подключают к выводам 1,
14. На транзисторах VT3, VT4, VT6 собирают гетеродин.
Транзистор VT3 служит для
автоматической регулировки амплитуды колебаний гетеродина. Смеситель выполнен
на транзисторах VT2 и VT5. Преобразованный сигнал снимается с
выводов 10 и 12, напряжение внешней АРУ подается на вывод 13.
Рис.6. Принципиальна схема микросхемы К 157ХА 1(а) и типовая схема
включения (б).
При разработке блока усилителя высокой частоты и преобразователя с
использованием ИМС К 157ХА 1 необходимо учитывать следующее. УРЧ выполнен с
нерезонансной нагрузкой. Рекомендуемое значение внутреннего сопротивления
источника сигнала должно составлять 0,5..1 кОм. ВЧ сигнал через конденсатор С 1
подают на вывод 1 ИМС. Усиленный УРЧ сигнал поступает на смеситель. Гетеродин
выполнен по схеме с отрицательным сопротивлением и стабилизацией амплитуды на
транзисторах ИМС и внешнем контуре L3C9. Эквивалентное сопротивление
частотозадающего контура L3C9, приведенное к выводам 5, 8 ИМС,
рекомендуется выбирать в пределах 4..10 кОм. При уменьшении эквивалентного
сопротивления ухудшаются условия возбуждения, при увеличении - снижается
стабильность частоты.
Цепь R3, C8 устанавливается при появлении паразитных колебаний.
На элементах L1 и С 2 выполнен
режекторный фильтр для подавления промежуточной частоты, для чего его
сопротивление на ПЧ должно быть значительно меньше сопротивления нагрузки УВЧ.
В то же время на рабочих частотах этот контур не должен шунтировать нагрузку
УВЧ.
Смеситель выполнен по балансной схеме. Эквивалентное сопротивление
контура смесителя (между выводами 10, 12) с учетом подключаемой нагрузки
желательно выбирать примерно 10 кОм. Чтобы на его выход не проникало напряжение
гетеродина, необходимо обе половины трансформатора Т 1 изготовить симметричными
по отношению к среднему отводу.
Усиленный в УРЧ сигнал подается на смеситель, в выходную цепь которого
через согласующий контур включен фильтр сосредоточенной селекции.
Схема смесителя ИМС К 157ХА 1 с пьезокерамическим фильтром представлена
на рис.7
Рис.7. Схема смесителя с пьезокерамическим фильтром
Вносимое затухание в полосе пропускания ПКФ не более 9,5 дБ.
Входное и выходное сопротивление для ПКФ с fпр= 465 кГц равно 2 кОм.
Контур LкС 1 на рис. 7 имеет полосу пропускания в
несколько раз больше полосы пропускания ПКФ и выполняет две функции:
обеспечивает согласование выходного сопротивления смесителя с сопротивлением
ПКФ и увеличивает избирательность приемника при больших расстройках.
Согласование фильтра по выходу обычно обеспечивается включением резистора
R1, если входное сопротивление следующего каскада больше
выходного сопротивления фильтра. Входное сопротивление ИМС К 157ХА 2 равно
(0,43…1) кОм, R1 не устанавливаем.
Определяется полоса пропускания широкополосного контура (ШПК) в выходной
цепи усилительного элемента (2.36[4])
Выбираем емкость конденсатора контура. Для вещательных приемников при fпр =465 кГц можно рекомендовать C1 =(500ч1500) пФ, выбираем С 1 = 1000
пФ. Величина
емкости контура (2.39[4])
где С′ = m2 С22 - выходная емкость
усилительного элемента, пересчитанная к контуру, можно задаться С'=(3ч7)пФ;
Сm - емкость монтажа, примерно 5ч10 пФ;
СL - собственная конструктивная
емкость, примерно (5ч10) пФ.
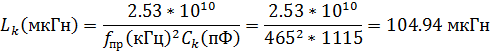
Определяем параметры контура:
Эквивалентная проводимость контура (2.37[4])
Индуктивность контура (2.38[4])
Собственная (конструктивная) проводимость ШПК (2.40[4])
где Qк можно выбрать 80ч100.
Определяем коэффициенты подключения ШПК к выходной цепи смесителя (m) и ко входу ПКФ (n) из условий согласования выходного
сопротивления смесителя со входным сопротивлением ПКФ и обеспечения нужной
ширины полосы пропускания широкополосного контура (2.41[4])
здесь GВХ.Ф- входная проводимость ПКФ,
GВХ.Ф =1/R ВХ.Ф =1/2000=5·10-4
См.
Если значение m получается
больше 1, то выполняется полное включение контура, а нужная полоса
обеспечивается шунтирующим резистором RШ.
В нашем случае m<1,
полоса контура и так достаточно широка, в RШ нет необходимости.
Коэффициент включения одного плеча смесителя m1 определяется
m1 = m/2 = 0,5.
Рассчитываем индуктивность связи (2.44[4]):
где коэффициент связи принимается для расположенных рядом однослойных
катушек 0.2ч0.3.
Определяем крутизну преобразования (2.47[4]):
|Y21пр|= КМС / (КУРЧ ·RН)
где Rн - сопротивление нагрузки, при
котором измерено значение Кмс. Для ИМС КМС =150ч350 при RН = 10 кОм. При использовании
апериодической нагрузки, имеющейся в микросхеме, КУРЧ = 5.
Определяем коэффициент усиления высокочастотной части микросхемы,
нагруженной на ПКФ (2.48[4]):
где КФ - коэффициент передачи ПКФ, определяется как величина обратная
затуханию в полосе пропускания
ПКФ КФ = 1/b =
1/2,98 = 0,33
(коэффициент затухания в полосе пропускания b = 9,5 дБ = 2,98 раз.).
.5 Расчет амплитудного детектора
К выходу УПЧ подключается амплитудный детектор. Включение осуществляется
через согласующий ШПК.
Данный ШПК аналогичен контуру, включаемому между выходом смесителя и ПКФ,
однако его принципиальным отличием является значительно меньшая добротность,
поскольку данный контур выполняет лишь функцию согласования. Расчет данного
контура аналогичен расчет ШПК в предыдущем пункте.
Сначала определяем полосу пропускания контура из соотношения:
Выбираем емкость конденсатора контура из номинального ряда:
Далее определяем параметры контура. Величина емкости контура:
Эквивалентная проводимость контура:
Индуктивность контура:
Собственная
(конструктивная) проводимость ШПК (выбираем значение
):
Определяем
коэффициенты подключения ШПК к входу детектора (n) и выходу УПЧ
(m) из условия получения максимального усиления и
обеспечения нужной ширины полосы пропускания ШПК:
Рассчитываем индуктивность катушки связи (при КСВ = 0.25):
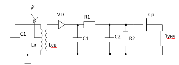
Теперь рассчитаем параметры АМ-детектора. Схема амплитудного детектора,
подключенного через ШПК к выходу УПЧ, изображена на рисунке 3.4.1.
Рисунок 2.4 - Амплитудный детектор
Выбираем высокочастотный диод КД-901с крутизной S = 3ма/В и обратным сопротивлением Rобр = 10 МОм. Определяем сопротивление нагрузки из условия
отсутствия нелинейных искажений вследствие различий сопротивления нагрузки по
постоянному и переменному току:
Из
данной формулы при M = 0.8 и 
(входное
сопротивление ИМС К 174УН 4) получаем расчетные выражения:
Выбираем
ближайшие значения из номинального ряда:
Тогда сопротивление нагрузи:
Находим
значение емкости СН из условия отсутствия нелинейных искажений вследствие
инерционности нагрузки:
Разбиваем
данную емкость на две номиналом по 3.9 нФ.
Определяем
значение разделительной емкости исходя из величины частотных искажений на нижних
частотах модуляции. В первом
приближении:
Выбираем из номинального ряда значение 2 мкФ
Входное сопротивление детектора находим по формуле:
Находим угол отсечки детектора и коэффициент передачи:
Определим
напряжение на выходе детектора при M = 0.3;
:
.6 Расчет цепи автоматической регулировки усиления АРУ
Для этого расчета АРУ в задании на КП приведены следующие исходные
данные:
. Чувствительность приемника ЕА = 50,3 мкВ.
. Возможный диапазон изменения входного сигнала UВХ = дБ.
. Допустимый диапазон изменения выходного сигнала UВЫХ = дБ.
В соответствии с исходными данными не достаточно для проектируемого
приемника внутренней схемы АРУ используемых ИМС. Т.к. требования по
характеристикам АРУ не выполняются, то необходимо использовать дополнительные
цепи регулировки усиления. Для этой цели наиболее удобным является
использование дополнительной цепи АРУ с помощью режимного метода изменения
коэффициента усиления, делителя включенного на входе резонансного УРЧ и
обеспечивающий недостающий диапазон регулировки (рис.12).
Рис.12. Дополнительная цепь АРУ включенная на вход резонансного УРЧ.
Рис.13. Зависимость крутизны от напряжения затвор-исток.
Крутизна транзистора S = ∆IC/∆UЗ зависит от напряжения смещения UЗО. Подавая напряжение UP на затвор, можно изменить UЗО, и крутизну транзистора S, а значит и коэффициент усиления. При увеличении (по
абсолютному значению) UP,
рабочая точка сдвигается влево, крутизна падает, усиление уменьшается
(рис.13а). Применение автоматического смещения за счет цепочки RИСИ уменьшает глубину регулирования,
т.к. цепь RИСИ противодействует изменению режима.
Поэтому в регулируемом усилителе цепь RИСИ не
ставим, а исходную рабочую точку зададим, применяя делитель RЗ1RЗ2 в цепи затвора.
Зададим диапазон изменения UЗИО = 6 дБ (2 раза).
При расчёте преселектора, было установлено, что в резонансном УРЧ должно
быть усиление 2,4 дБ. В УРЧ коэффициент усиления должен регулироваться от 2,4
дБ до 8,4 дБ. Заданное усиление в УРЧ обеспечим с помощью резистивного
делителя: напряжение UЗИО
при котором обеспечивается усиление 2,4 дБ, составляет = 0,5 В. С помощью
делителя надо получить это напряжение из напряжения питания 6,3 В, то есть
коэффициент передачи делителя должен быть равен 0,5/6,3 = 0,08.
Пусть RЗ1=12 кОм, тогда
Коэффициент усиления транзистора КU = SRi прямо пропорционален крутизне S. Найдем изменение S при смещении рабочей точки UЗИО на 6 дБ.
где ICO - ток стока при UЗИ = 0;
UОТС - напряжение отсечки; UЗИ - напряжение затвор-исток.
Найдем диапазон выходного напряжения резонансного УРЧ:
Для расчета элементов АРУ необходимо задаться значением постоянной
времени фильтра АРУ. Для радиовещательных приемников АМ сигналов принимается
Примем СФ = 10 мкФ, тогда
.7 Расчет сопряжения контуров преселектора и гетеродина
Параметры элементов колебательного контура гетеродина при известных
параметрах контура преселектора выбирают из соображений обеспечения сопряжения
настроек гетеродина и преселектора с допустимой погрешностью.
Контур гетеродина перестраивается в диапазоне частот от
Контур гетеродина имеет коэффициент перекрытия по частоте

,
Коэффициент перекрытия по частоте контура преселектора
Отличие коэффициентов вызывает погрешность сопряжения при одноручечной
настройке. Значительная погрешность сопряжения приводит к различию частот
настройки преселектора и приемника в целом, в результате чего ухудшается
чувствительность и избирательность приемника.
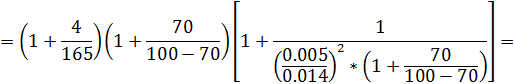
Число точек точного сопряжения определяется значением коэффициента
перекрытия по частоте рассчитываемого диапазона KД, при 1.1<KД
<1.7 необходимы две точки.
Для расчета контура гетеродина определяется число частот точного
сопряжения. Допустимая
относительная неточность сопряжения (2.31[1]):
Максимальная погрешность сопряжения при двух частотах точного сопряжения
(2.35[1]):
Необходимое число частот точного сопряжения определяется из условия
(2.33[1]):
Т.к. условие выполняется, то точное сопряжение осуществляется на двух
частотах.
При необходимости обеспечить точное сопряжение на двух частотах
диапазона, они определяются выражениями (2.37 ч 2.38[1]):
Для точного сопряжения контуров гетеродина и преселектора на двух
частотах схема контура гетеродина должна иметь вид, приведена на рис. 14.
Рис. 14. Контур гетеродина.
Точное сопряжение контуров гетеродина и преселектора на двух частотах f1c и f2с, то на частоте f1с точное сопряжение обеспечивается
расчетом емкости конденсатора сопряжения, включенного параллельно конденсатору
настройки, а на частоте f2с - расчетом индуктивности контура
гетеродина.
Для этого по формуле (2.42[1]) определяются эквивалентные емкости контура
преселектора Спр 1с и Спр 2с на частотах точного
сопряжения f1c и f2с:

Затем определяем емкость конденсатора настройки Сн1 и Сн2
на частотах f1c и f2с. Для контура преселектора без
растянутой настройки емкость конденсатора настройки определяется по формуле
(2.51[1]):
где СЭ - эквивалентная емкость контура ВЦ.
Составляем систему двух уравнений:
где СГ1С, СГ2С- эквивалентные емкости контура
гетеродина на частотах точного сопряжения f1С и f2С
(2.55 [1]):
Решаем систему уравнений
Подставляя в формулу значения емкости конденсатора настройки для двух
частот точного сопряжения, решаем систему уравнений:
Емкость конденсатора контура гетеродина:
где Су - уравнительная емкость контура преселектора.
3. Расчет полученных результирующих характеристик приемника
.1 Расчет чувствительности приемника
При расчете приемника на входах всех ИМС обеспечены необходимые уровни
входных сигналов, поэтому определяем чувствительность следующим образом.
Коэффициенты передачи тракта приемника до первой микросхемы на крайних
частотах заданного поддиапазона определяются коэффициентом передачи ВЦ:

(5.1)

(5.2)
На тех же частотах определяется чувствительность приемника по формулам:

(5.3)

(5.4)
Чувствительность
приемника по КП: ЕА = 32,6 мкВ;
Неравномерность
усиления в поддиапазоне определяется по формуле:

(5.5)

(5.6)
Неравномерность
усиления в пределах полосы по КП: Н = 7,1 дБ.
Полученные
значения меньше указанных в задании.
3.2 Расчет избирательных свойств приемник
1. Расчет АЧХ звеньев радиоприемника
· На нижнем конце заданного поддиапазона строятся АЧХ преселектора, тракта
ПЧ и результирующая АЧХ всего приемника (до детектора):
у(дБ) = упрес(дБ) + упч(дБ).
Для преселектора, имеющего двухконтурный полосовой фильтр, упрес определяется как:
о = y · Qэн, = 2∆f/fmin,
∆f = 0,2,3, … 15 кГц,
вн -
параметр связи между контурами на fmin;
Qэн -
эквивалентная добротность на fmin,
полученная в электрическом расчете.
Расчет АЧХ преселектора произведен табличным способом по исходным данным
для всех указанных Дf, результаты
сведены в таблицу 5.1.
· Расчет АЧХ тракта ПЧ рассчитывается следующим образом:
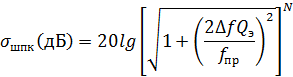
упч(дБ) = уфси(дБ) + ушпк(дБ).
Частотная характеристика широкополосного контура определяется как
где Qэ = 36 - эквивалентная добротность
широкополосных контуров;
N = 1
- число широкополосных контуров.
Расчет АЧХ тракта ПЧ произведен табличным способом по исходным данным для
всех указанных Дf, результаты
сведены в таблицу 5.1.
· Расчет АЧХ ПКФ
Частотную характеристику ФСИ, если это ПКФ, можно выполнить её
ориентировочный расчет. Для выбранного фильтра известны значения у для 2-х расстроек:
у1 = 2
дБ для ∆f1 = 0,5Ппкф = 0,5∙7,4 = 3,7
кГц,
у2 = 6
дБ для ∆f2 = 9 кГц.
Определяют коэффициенты N и A:
Значения y1, y2, lgy1 и lgy2 рассчитывать до 6 знака после запятой, коэффициент N округлять до целого значения.
Аппроксимированная частотная характеристика ПКФ на участке от ∆f = 0,5Ппкф и далее для больших
частотных расстроек может быть рассчитана по выражению
Для частотных расстроек меньших половины полосы пропускания АЧХ может
быть аппроксимирована плавной кривой до 0 на центральной частоте.
Расчет АЧХ ПКФ произведен табличным способом по исходным данным для всех
указанных Дf, результаты сведены в таблицу 5.1.
АЧХ тракта ПЧ определяется как:

Результирующая АЧХ всего приемника:

Таблица 5.1 - Результаты расчета АЧХ приемника
|
Дf, кГц
|
упрес, дБ
|
ушпк, дБ
|
упкф, дБ
|
упч, дБ
|
упр, дБ
|
|
0
|
0
|
0
|
0
|
0
|
0
|
|
2
|
0.046
|
0.228
|
0
|
0.228
|
0.274
|
|
3
|
0.103
|
0.502
|
0
|
0.502
|
0.604
|
|
4
|
0.18
|
0.864
|
0
|
0.864
|
1.044
|
|
5
|
0.277
|
1.299
|
4.518
|
5.817
|
6.094
|
|
6
|
0.39
|
1.791
|
15.539
|
17.33
|
17.72
|
|
7
|
0.517
|
2.326
|
24.847
|
27.173
|
27.69
|
|
8
|
0.651
|
2.891
|
32.902
|
35.794
|
36.445
|
|
9
|
0.787
|
3.477
|
40
|
43.477
|
44.263
|
|
10
|
0.916
|
4.074
|
46.343
|
50.417
|
51.333
|
|
11
|
1.028
|
4.678
|
52.074
|
56.752
|
57.78
|
|
12
|
1.111
|
5.283
|
57.302
|
62.584
|
63.695
|
|
13
|
1.151
|
5.886
|
62.106
|
67.991
|
69.142
|
|
14
|
1.133
|
6.484
|
66.549
|
73.033
|
74.166
|
|
15
|
1.046
|
7.076
|
70.681
|
77.757
|
78.804
|
Рис. 15. АЧХ преселектора, тракта ПЧ и результирующая АЧХ всего приемника
(до детектора).
. Избирательность по соседнему каналу определяется на максимальной
частоте поддиапазона (fmax):
Seск
пч (дБ) может быть
определена по результатам предыдущего расчета как упч для ∆f = 9
кГц, Seск пч не зависит от частоты настройки
приемника.
Seск
прес рассчитывается по формуле (3.3[6]) для ∆f = 9 кГц и
y = 2∆f / fmax.
3. На максимальной частоте поддиапазона определяется избирательность по
зеркальному каналу (в преселекторе) по формуле (3.3[6]). Значение y следует
определять по формуле
4. Принципиальная схема радиоприемного устройства
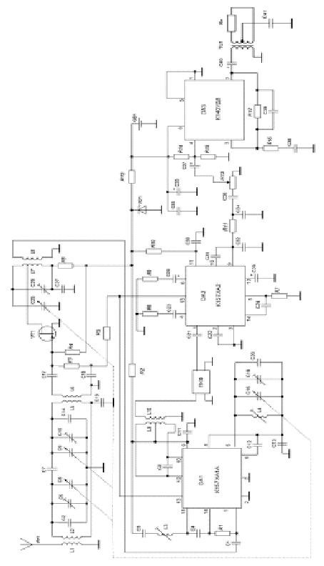
Принципиальная схема радиоприемника приведена на рисунке 4.1.
. Спецификация элементов принципиальной схемы приемника
|
Обозначение
|
Наименование
|
Кол-во
|
Примечания
|
|
|
|
|
|
Резисторы
|
|
|
|
R1 R6
|
ВС-0,125 20 кОм
|
2
|
|
|
R2 R10 R12
|
ВС-0,125 100 Ом
|
3
|
|
|
R3
|
ВС-0,125 1 кОм
|
1
|
|
|
R4
|
ВС-0,125 12 кОм
|
1
|
|
|
R5 R13
|
ВС-0,125 10 кОм
|
2
|
|
|
R7
|
ВС-0,125 51 кОм
|
1
|
|
|
R8
|
ВС-0,125 520 Ом
|
1
|
|
|
R9
|
ВС-0,125 220 Ом
|
1
|
|
|
R11
|
ВС-0,125 2 кОм
|
1
|
|
|
R14 R15
|
ВС-0,125 350 кОм
|
2
|
|
|
R16
|
ВС-0,125 56 Ом
|
1
|
|
|
R17
|
ВС-0,125 56 кОм
|
1
|
|
|
Конденсаторы
|
|
|
|
С 1 С 4 С 12
|
КМ-6 2200 пФ
|
3
|
|
|
С 7
|
КМ-6 1,8 пФ
|
1
|
|
|
С 8 С 9 С 10
|
КМ-6 1000 пФ
|
3
|
|
|
С 11 С 13 С 22 С
23 С 30
|
КМ-6 0,033 пФ
|
5
|
|
|
С 2 С 14
|
КМ-6 100 пФ
|
2
|
|
|
С 15
|
КМ-6 0,012 пФ
|
1
|
|
|
С 17 С 41
|
КМ-6 0,01 мкФ
|
2
|
|
|
С 18
|
КМ-6 10 мкФ
|
1
|
|
|
С 20
|
КМ-6 120 пФ
|
1
|
|
|
С 21
|
КМ-6 3300 пФ
|
1
|
|
|
С 24
|
КМ-6 510 пФ
|
1
|
|
|
С 27
|
КМ-6 5600 пФ
|
1
|
|
|
С 31 С 33
|
КМ-6 0,036 пФ
|
2
|
|
|
С 32 С 34
|
КМ-6 0,018 пФ
|
2
|
|
|
С 36
|
КМ-6 0,72 пФ
|
1
|
|
|
С 38
|
КМ-6 15 мкФ
|
1
|
|
|
С 39
|
КМ-6 820 пФ
|
1
|
|
|
С 35
|
К 50-35 330
мкФ/16В
|
1
|
|
|
С 37 С 40
|
К 50-35 10
мкФ/10В
|
2
|
|
|
С 28
|
К 50-35 20
мкФ/10В
|
1
|
|
|
С 29
|
К 50-35 5
мкФ/10В
|
1
|
|
|
С 6 С 9 С 16 С
25
|
КПЕ-4 9/280 пФ
|
1
|
Счетверенный
|
|
С 5 С 10 С 19 С
26
|
КПК-1 10/100 пФ
|
4
|
|
|
Транзисторы
|
|
|
|
VT1
|
КП 303Б
|
1
|
|
|
Диоды
|
|
|
|
VD1
|
2С 162А
|
1
|
|
|
Фильтр
|
|
|
|
ZQ1
|
ФП 1П-023
|
1
|
|
|
Микросхемы
|
|
|
|
DA1
|
К 157ХА 1
|
1
|
|
|
DA2
|
К 157ХА 2
|
1
|
|
|
DA3
|
К 140УД 8
|
1
|
|
|
Индуктивности
|
|
|
|
L1
|
3,8 мкГн
|
1
|
|
|
L2 L4 L5 L7
|
1,6 мкГн
|
4
|
|
|
L3
|
780 мкГн
|
1
|
|
|
L6
|
48,5 мкГн
|
1
|
|
|
L8
|
42,5 мкГн
|
1
|
|
|
L9
|
114 мкГн
|
1
|
|
|
L10
|
255 мкГн
|
1
|
|
|
Трансформатор
|
|
|
|
TU1
|
ТОТ 64
|
1
|
|
|
Батарея
|
|
|
|
GB1
|
+9В
|
1
|
тип
"Крона"
|
Заключение
В ходе выполнения данного курсового проекта была спроектирована и
рассчитаны основные характеристики трансляционного радиоприемного устройства
ДВ, СВ и КВ диапазона.
После выполнения предварительного расчета и построения структурной схемы,
был выполнен электрический расчет принципиальной схемы, определены все активные
и пассивные элементы, а также их номиналы.
В результате проведенного принципиального расчета данного приемника были
получены такие характеристики приемника, как:
- чувствительность приемника;
- избирательность приемника по зеркальному каналу;
- неравномерность усиления в пределах полосы пропускания;
- допустимая неравномерность по диапазону;
- номинальная выходная мощность.
Были выбраны цепь автоматической регулировки усиления и источник питания
приемника.
Большая часть расчетов ввиду их большого объема и сложности была
выполнена при помощи компьютерной программы Mathcad.
Полученные в результате расчетов характеристики приемника являются не
хуже характеристик данных по заданию. Следовательно, расчет приемника можно
считать выполненным.
Спроектированный портативный КВ приемник удовлетворяет техническим
данным, изложенным в задании курсового проекта.
Список литературы
1. Электронный конспект лекций, - Новосибирск:
"СибГУТИ", 2014 г.
2. А.И. Фалько. Расчет преселекторов радиоприемных
устройств: Учебное пособие / СибГУТИ. - Новосибирск, 2009 г., 145 с.
. Сединин В.И., Барсукова М.В. Расчет узлов
радиоприемника на аналоговых интегральных микросхемах: Учебное пособие/СибГАТИ.
- Новосибирск, 1997. - 88 с.
. Справочник. Аналоговые интегральные микросхемы.
Москва "Радио и связь" 1981.