Проектирование информационной системы для менеджера турфирмы
Введение
Актуальность выбранной темы, что в настоящее время существует множество
информационных систем, которые оптимально бы подошли для внедрения в
деятельность туристического предприятия, в том числе и для работы менеджера
турфирмы, а так же для облегчения создания туров и увеличения
производительности. Именно такие системы в совокупности дадут наилучший
результат и лидирующие позиции на рынке.
Сейчас турагентствами используются классические базы данных (БД), которые
формируются на базе MySql, Sql, Access (в зависимости от размеров фирмы), они идеально
подходят для мониторинга работы всего предприятия. Для автоматизации процессов
управленческого учета в туристических агентствах используется 1С: Предприятие,
что позволяет формировать туры, регистрировать туристов, реализовывать основные
функций CRM-системы: при необходимости в программе можно вести учет всех
контактов с туристами и туроператорами, отправлять E-mail и SMS непосредственно
из программы с фиксацией всех контактов.
Целью выпускной квалификационной работы является проектирование
информационной системы для менеджера турфирмы, максимально отвечающую всем
стандартам современного туристического бизнеса для менеджера турфирмы, и
минимизировать нагрузку на самого человека средствами программного обеспечения BPwin, Toad Data Modeler и Microsoft Access.
В выпускной квалификационной работе необходимо решить следующие задачи:
. Описать структуру предприятия.
. Проанализировать программные продукты на туристическом рынке.
. Изучить существующую систему документооборота.
. Промоделировать бизнес-процессы в турфирме.
. Спроектировать базу данных.
. Структурировать базу данных
. Произвести внедрение системы в работу предприятия.
Разработанная система будет выполнена для туристической фирмы, для
автоматизации работы менеджера и увеличения пропускной способности туристов.
Система является универсальной и её использование возможно в других фирмах и
снижает затраты на закупку и установку дополнительного программного
обеспечения.
Выпускная квалификационная работа состоит из введения, трех разделов и
заключения, списка использованной литературы, приложения
1. Структура туристической фирмы
.1 Анализ программных средств для проектирования схемы
туристической фирмы
Прежде чем создавать информационную систему, нужно чётко понимать из чего
состоит предприятие, какие механизмы заставляют его работать.
Для решения этой задачи существует множество программного обеспечения как
в offline среде, так и online. Offline приложения и огромные пакеты удобны тем, что они
всегда находятся под рукой имеют огромный функционал, такие как MS Office: Visio.
Но так же имеют и минусы:
. Высокая стоимость
. Установка сторонних библиотек
. Хранение данных только на жестком диске ввиду плохой компиляции
данных.
. Ограниченная среда применения.
. Возможность использовать только под одну из предоставляемых
платформ.
Online
приложения, созданные малыми компаниями специализирующийся на быстром решении
трудоёмкостных задач, в ограниченное время, облегчают задачу тем, что:
. Бесплатный и находятся в открытом доступе.
. Имеют статус freeware, не требуя денежных выплат или составления договора с правообладателем
(за редким исключением такие приложения требуют простой регистрации на сервисе,
для анализа действенности).
. Имеют дружелюбный интерфейс.
. Взаимодействуют с другими online сервисами (почта, социальные сети).
. Современное, понятное окружение, и логический дизайн,
выполненный на более легком коде нежели продукту Microsoft.
. Кроссплатформенность. Неважно какую операционную систему
использует пользователь Win8, Windows 7, Linux, MacOS
или мобильные системы, такие сервисы доступны для любого типа устройств.
В данный момент таких сервисов можно насчитать в сети интернет огромное
количество. Созданы такие веб-приложения для упрощения работы во время перелетов,
командировок, для облегчения нагрузки, на устройство.
Для проведения анализа стоит рассмотреть наиболее популярные среди таких
сервисов.
Gliffy.com - online сервис для построения блок- схем, расчёта сетей,
создания проектов помещений. Имеет большие возможности, малый объем видов
блоков, что ограничивает возможности сервиса. Аналогичен MS Visio.
Рисунок
1. Сервис построения диаграмм Giffy.com
Mockingbird - онлайн сервис с полным функционалом набором блоков. Не требующий
регистрации и денежных вложений.
Рисунок
2. Сервис построения диаграмм Mockingbird
Стандартный интерфейс, аналогичный Microsoft Visio, легкое и понятное управление блоками. Современная
стилистика позволяет легко понимать спроектированное на холсте и передавать
данные по социальным сетям. Возможность внедрения видеороликов, презентаций и
географических карт с координатами. Сохранение своих блок-схем в аккаунте
зарегистрированного пользователя. Огромное количество клип-арта позволяет
осуществлять построение не только схемы для персональных компьютеров но и схемы
для мобильный устройств на платформах Android и iOS,
что значительно расширяет функциональность сервиса.
Draw io - русскоязычный
сервис, для построения блок-схем. Важной особенностью является, то что одну и
ту же схему можно рисовать с нескольких компьютеров, что является не малым
преимуществом. Так же имеет возможность синхронизации с сервисами Google Drive, Gmail,
Google Docks, для упрощения командной работы.
Рисунок
3. Сервис построения диаграмм Draw IO
Данные программные продукты, имеют высокую степень доступности по
средствам широкополосного доступа в интернет или же wi-fi сетей. Они
становятся не заменимыми среди своих аналогов, установленных на стационарных
компьютерах за счёт кроссплатформенности и легкой синхронизацией между
существующими социальными сервисами.
Быстрый доступ к информации, легкий обмен данными является основной
задачей предприятия, и таким образом online приложения, становятся лидерами рынка программного обеспечения в среде
бизнесс-процессов. Следующий программный продукт, представлен фирмой «lucid chart». Мощный, удобный, пакет для проектирования
блок-схем, с возможностью синхронизации к другим онлайн сервисам, создавать
одну схему с нескольких компьютеров, удобный интерфейс, огромное количество
клипарта и бесплатное пользование, а так возможность приобретения аккаунта pro, для увеличения объема пространства
для хранения схем и возможность увеличения количества поставленных блоков на
лист (в базовой версии всего 60 блоков).
Рисунок
4. Сервис построения схем Lucid Chart
После долго и чёткого анализа выбор пал именно на сервис «lucidchart». Возможность создавать блок схемы,
используя русский язык, является главным фактором при проектировке блок схем и
в понимании бизнес-процессов предприятия.
1.2 Схема туристической фирмы
Определения
Туроператор - в его деятельность входит формирование и комплектация туров,
с дальнейшей продажей от лица своей организации или же продажей через
турагентов. Так же через туаргентов, туроператор поддерживает информирование
клиентов. Между туроператором и турагентом заключается договор о частичном или
полном доступе турагента к базе данных туроператора, что значительно снижает
программно-техническую нагрузку на турагента и повышает эффективность
предприятия туроператора.
Турагент - организация, которая занимается продажей сформированных туров
туроператором, с последующей продажей за комиссионное вознаграждение. Чаще
всего Турагент выступает посредником между туристом и туроператором.
Рисунок
5. Схема туристической фирмы средствами Lucid
Chart
Вся деятельность менеджера турфирмы исходит от компании туроператора.
Через туроператора менеджер предлагает клиентам готовые туры и оформляет
путевки.
На схеме представлена следующая структура:
Туроператор -> турагент -> Директор турагенства -> call оператор -> менеджер по внешнему
туризму -> менеджер по внутреннему туризму.
Так же выделены два звена структуры это - технический отдел и курьер.
Они работают на турфирму на базе outsoursing, что значительно снижает расходы
предприятия. Такая система позволяет использовать эти кадры, только тогда когда
это требуется
Данная схема была изображена средством «lucidchart» для среднестатистического
турагентства.
.3 Обоснование проектирования информационной системы
Информационная система - совокупность методов и способов, хранения,
создания, преобразования и распространения информации в деятельности
предприятия с использованием собственных разработок на основе языков
программирования или же по средством сторонних пакетов таких как MySql Workbench, Microsoft Office, HP System Management и другие. Информационная система
любого турагентства является неотъемлемой частью деятельности предприятия.
Чтобы быть лидером рынка информационная система должна включать в себя
следующие характеристики:
. Мониторинг данных о клиентах
. Систему связи средствами e-mail
. Система оповещения клиентов по sms или телефону
. Набор документов необходимы для введения деятельности менеджером
. Повышенное юзабилити в интерфейсе.
. Минимальная нагрузка на техническое оснащение
. Возможность использования системы для решения разных задач в
рамка деятельности предприятия.
Так же информационная система должна быть подстроена под тип предприятия
и базироваться на его программно-технических свойств. Возможность выхода в
интернет системой повышает эффективность и информационную оснащённость
менеджера для уточнения данных. Повышению эффективности и пропускной
способности может поспособствовать не только грамотно обученный менеджер но так
и простая и эффективная система включающая в себя выше указанные пункты.
Все современные системы базируются онлайн, на сайтах туроператоров.
И имеют довольно непонятный интерфейс как для обученного менеджера так и
для людей пришедших в эту сферу совсем недавно. Непонятная сортировка. В ходе
изучения таких систем на практике было выявлено, что большинство систем
бронирования выглядят примерно следующим образом:
Рисунок
6. Система бронирования Натали Турс
Интерфейс оставляет желать лучше так как он просто громоздкий и имеет
излишнюю графику. В среде web
такое составление давно не поощряется и из-за чего фирма может потерять
туристов. Даже для подготовленного человека такой вид системы будет не простым
и отталкивающим.
На сегодняшний день ставка делается на интерфейс, а именно его
практичность и лаконичность со средой пользовательского рабочего места.
1.4 Постановка задачи
туристический
программный информационный структурирование
Задача выпускной квалификационной работы состоит в том чтобы разработать
информационную систему для менеджера туристической фирмы отвечающую
современному стандарту, как с технической точки зрения, так и с практической.
Она должна включать в себя документооборот, возможность использования
менеджером для внешнего туризма и менеджером для внутреннего туризма, быть
проста и в то же время решать поставленные перед ней задачи, такие как
оформление туров, поиск по клиентской базе данных и быть эргономичной с точки
зрения дизайна, а так быть максимально быстрой и легко обслуживаемой с
программной точки зрения.
Так же чтобы полностью решить задачу, в ходе выполнения выпускной
квалификационной работы, были выполнены
. Проектирование блок схемы предприятие
. Создание и структуризация бизнес-процессов
. Создание базы данных в MS Access
. Структурирование базы данных средствами Toad Data Modeler 4.3
. Изучение существующего документооборота
. Изучение рынка программного обеспечения для туризма
Только после выполнения выше указанных пунктов была полностью выполнена и
решена задача о разработке информационной системы для менеджера туристической
фирмы.
Так же дополнительной задачей стояла проблема об эргономике пользования
системой, что часто встречается среди таких систем. Мною был выбран так
называемый «Metro UI» (Metro user interface). Пользовательский интерфейс идея
которого состоит в том чтобы отказаться излишеств украшения в пользу
практичности использования на основе двух локальных цветов (прим. Черный и
белый, зеленый и белый).
Такой интерфейс облегчит обучаемость, увеличит производительность за счёт
минимизированной стилистики и разрежённости приложения, а так же даст полное
взаимодействие между человеком и компьютером. Что не маловажно такой метод даст
возможность использовать систему не только туристическим фирма но и простым
пользователям, а так же возможность использовать такие системы на мобильных
устройствах смартфонах или планшетах. Задача разглядывалась с момента прохождения
практики в одной из фирм турагента, где менеджеры подключались к одной из
существующих фирм тур операторов и бронировали с помощью их систем путевки.
Именно для таких задач была разработана система, чтобы турагентства имели
небольшой инструментарий и могли с помощью этого самого инструментария быстро и
легко формировать клиентскую базу на основе уже недорого программного
обеспечения, без лишних затрат и убытков для фирмы.
1.5 Анализ существующего программного обеспечения на рынке
В современном мире существует множество программного обеспечения для
туризма. Большинство из имеют огромный функционал, но при этом же они имеют
огромную стоимость на протяжении всего жизненного цикла. Ко всему прочему есть
специализированные подстроенные под определённые типы фирм системы, что
упрощает и облегчает работу менеджера и снижает затраты предприятия, но такие
систему могут не полностью отвечать задачам туристической фирмы.
Жизненный цикл - это период времени с момента принятия решения о создании
продукта до его полного изъятия (замены) из процесса деятельности.
Среди программного обеспечения на сегодняшний день можно отметить
следующие продукты:
Само-тур и Само-ТурАгент
Новый продукт специализированый на турагентства, с возможностью создание
клиентской базы, документооборота, учета эффективности, создания графиков и
много другого. Данный проект в стадии развития и стоимость такого продукта
составит 4,900 рублей + платные обновления. Такой продукт может объединить
офисы но только при наличии собственного сервера, потребует установки
стороннего программного обеспечения
Рисунок
7. Информационная система Само-Тур.
Данный вид продукта предоставляет так же возможность учета платежей, но
на данной стадии разработки не рентабелен т.к. стоимость превышает оговоренную
производителем.
Мастер-тур
Программный комплекс «Мастер-тур» предназначен для туроператоров и
автоматизации их деятельности, продукт поддерживается с 1995 года. На рынках
России и стран СНГ «Мастер-тур» используется в 70% предприятий туроператоров.
Особенностью продукта, является его гибкость в настройках и позволяет
эффективно работать:
. Многопрофильным туроператорам в разных направлениях
. Операторам, работающим с индивидуальными туристами
. Компаниям, занимающихся круизами и автобусными турами
. Небольшим компаниям и пансионатам
Рисунок
8. Информационная система Мастер Тур
«Мастер-тур» имеет достоинства для туроператоров:
. Позволяет максимально сократить трудозатраты на оформление путевки,
и при дальнейшем информирования клиента;
. Обладает близким по сходству интерфейсу с продуктами Microsoft;
. Имеет готовый веб-магазин на базе «Мастер-тур» - «мастер-веб»;
. Позволяет эффективно модернизировать систему, благодаря гибким
настройкам;
Туристический продукт «Мастер-тур» позволяет составлять отчетности,
графики, формировать путевки, подключать к своей системе турагентов и
производить мониторинг за их деятельностью, рассчитывать себестоимость продукта
и многое другое, что необходимо для полноценной работы туроператора.
Продукт оптимально подойдет для туроператоров и автоматизации их
деятельности, так как имеет все необходимые функции для работы туроператора.
Однако столь высокие возможности задают высокую цену и не подходят для создания
нашей информационной системы. Цены колеблется от 150000 рублей до 2300000
рублей. Поддержка и обновления программы платным. Есть возможность купить
версии 2009 года и версии 2011 года в разных комплектация.
Terrasoft
CRM <#"656377.files/image009.gif">
Рисунок
9. Информационная система Terrasoft CRM
Система помогает предприятию автоматизировать бизнес-процессы, управлять
и организовывать продажи, оптимально планировать маркетинговые мероприятия,
управлять ресурсами компании, автоматизировать документооборот, вести учет по
средствам базы данных.
Такой программный продукт идеально подходит для всех видом деятельности,
начиная от турагентств, заканчивая огромными компаниями.
Начальная стоимость 140 евро за одну лицензию. Поддержка и формирование
системы под предприятие могут быть изменятся благодаря своей гибкости и
легкости. Так же есть возможность опробовать демо-версию
«Лидер-тур»
Ведущая IT-компания «Фрэнд» из Уфы, разработала
систему «Лидер-тур», для введения деятельности тур предприятия. Данный продукт
очень сомнительно отвечает всем нужным параметрам, так как производитель не
отвечает на электронные письма и статус ПО не известен.
Из описания самим производителем, гарантированно, что данная система
может анализировать систему скидок, введение клиентской базы, вести учет
эффективности рекламы и быстрое оформление всех документов клиента при
повторном обращении. Наличие демоверсий для того чтобы опробовать систему не
найдено.
Со слов разработчиков, данный турпродукт специализируется на турагентства
начального уровня и помогает развивать делопроизводство за счёт своей
эффективности. Стоимость данного программного-обеспечения начинается с 11000
рублей + платное обновление + платная абонентская поддержка.

Рисунок
10. Информационная системаЛидер-тур.
Продукты Microsoft
Для любого предприятия, на начальной степени развития продукты Microsoft являются наилучшим вариантом. В
сети-интернет можно приобрести уже готовые и сформированные проекты созданные
на базе Microsoft Access, а под введением таких систем компетентного
системного администратора, система будет идеальным решением на начальной
стадии.
Microsoft Access

Рисунок
11 Окно связей Microsoft Access
Microsoft Access подойдет
для начала работы введения учета данных, для любого типа турагентств.
Создавать клиентскую базу данных, введение учета расходов, поддерживать
клиента на протяжении всего сотрудничества, проводить анализ эффективности
рекламы. Возможность создавать формы и индивидуального дизайна поможет
менеджеру быть компетентным в любом вопросе за счёт возможности введения
документооборота.
Особенность данного продукта является его надежность и бесперебойность в
работе системы, так как создан разработчиками операционной системы Microsoft Windows.
Начиная с версии Office
365, продукт может работать не только на операционной системе Windows, но и на мобильной платформе Windows Phone, за счёт философии дизайна и нового подхода
пользовательского интерфейса. Такой подход позволит менеджеру работать в базе
данных дистанционно и быть на связи имея простой доступ в интернет.

Рисунок
12. Главное меню Microsoft Access 2013
При аварийный ситуация новый продукт может синхронизироваться с облачных
хранилищем «SkyDrive» и создавать внутри резервные копии.
В Office 365 появляется возможность создавать
веб-приложения напрямую из Access
используя SQL Server, обеспечивая наилучшую производительность и сохраняя
целостность данных. Имея аккаунт Microsoft ID можно делится
своими данными с другими отделами не используя браузер, а только органы
управления программы.
Office
365 это инновационное решение в выборе программного обеспечения для ведения
деятельности малого турагентства. Так же огромным плюсом является его цена, от
4000 рублей за пользовательскую версию, куда входят основные компоненты word, lync, excel,
access, power point, outlook.
Для полноценного ведения бизнеса, Microsoft предлагает бизнес решения цена
которых достигает до 500000 рублей.
Главным преимуществом данного продукта является поддержка пользователей и
легкое и доступное управлением пакетом. Пользователь может установить
дополнения или шаблоны с официально сайта, абсолютно бесплатно, а техническая
поддержка ответит на любой интересующий вопрос и поможет восстановить работу
системы при первом обращении.
Взаимодействие между человеком и программным обеспечением Microsoft в версии 365, создано таким образом,
что имея под рукой планшет или другое мобильное устройство, пользователь может
спокойно изменять и управлять данными используя новый интерфейс «Metro UI».
Microsoft Excel 365 Важный
инструмент в делопроизводстве любого предприятия. Расчёт финансовых средств с
использованием MS Excel в турагентстве, является важным
программным обеспечением, для любого бухгалтера или менеджера для создания
анализа и ускоренных процессов обработки данных. Проводить анализ данных с
каждой версией становится всё легче и легче, в новой версии 365 использование
локальной цветовой гаммы увеличило скорость обработки. Microsoft Excel как и все новые продукты Microsoft совместим с любым продуктом, имеет
возможности синхронизации и публикации в SkyDrive или социальных сетях. Сервисы Microsoft через подключение по ID предоставляют так же возможность online редактирование таблиц, что
значительно увеличивает процесс деятельности менеджера и повышает эффективность
работы предприятия. Excel 365 входит в
пакет программного обеспечения Microsoft Office и так же
имеет огромные количества шаблонов на официальном сайте производителя, что
значительно уменьшает затраты на создание проектов.
1.6 Выбор и обоснование инструментальных средств для решения поставленной
задачи
На данный момент, существует множество инструментальных средств для
автоматизации работы предприятия, которые помогут турагентству закрепится на
рынке и при этом затратить на разработку минимальное количество средств.
Большое количество программного обеспечения имеет высокую стоимость, но так же
стоит рассмотреть варианты аналогово программного обеспечения В данном случае,
это небольшое турагентство, имеющее небольшой стартовый капитал и существующее
на кредите, а значит закупить дорогостоящие продукты для их деятельность может
погубить турагентство. Для таких задач, сегодня многие фирмы выпускают
бесплатные продукты, аналоговые «крупногабаритным» продуктам с полным
функционалом. Таких продуктов множество, а именно, чтобы не покупать лицензию
от CA Erwin process modeler, можно воспользоваться аналогами MySql Workbench, который позволяет моментально
создать базу данных и структурировать её в том же рабочем пространстве не
переключаясь между разным программным продуктом.

Рисунок
13 Окно MySQL Workbench
К сожалею MySQL Workbench имеет статус «beta» и может давать сбои, поэтому
пришлось отказаться от данного продукта ввиду его непредвиденных ошибок.
Для создания базы данных, был выбран, простой и в тот же момент удобный
продукт от компании Microsoft, а
именно MS Access. Удобное создание баз данных, с последующей
редактурой и возможностью создания форм, как никак подходит для турагентства и
деятельности менеджера турфирмы. Интерфейс понятен на интуитивном уровне и не
требует долгого времени для обучения основным возможностям.
Кроссплатформенность является не мало важным фактором в выборе программного
обеспечения Microsoft, так как базу данных возможно
редактировать прямиком из мобильного устройства. Access устанавливает все необходимые компоненты для его
работы и использует только те библиотеки dll когда это требуется, что означает - быстродействие
системы.

Рисунок
14 Таблицы Microsoft Access 365
Возможность синхронизации данных с online сервисами live, так же один из значительных факторов. При сбое операционной системы или
случайной поломке компьютера, всегда идет сохранение резервной копии на
сервисах Microsoft live ID.
Для структурирования базы данных стоял выбор между «График-студио Лайт 6»
от российских разработчиков и «Toad Data Modeler». Первый продукт «График-студио
лайт» требует установки дополнительной установки программного обеспечения, чем
и был выкинут из списка выбора инструментария. Toad Data Modeler - инструмент для документирования, реинжиниринга,
разработки схем и объектов для различных СУБД. Поддерживает множество баз
данных, в том числе и Microsoft Access. Бесплатный
и требует установки только самого продукта. В отличии от Erwin имеет поддержку русского языка и
небольшой объем занимаемой оперативной памяти.

Рисунок
15. Рабочее пространство Toad Data Modeler
Интерфейс программы схож с CA Erwin чем облегчает задачу при
структурировании базы данных.
Отказ от CA Erwin для структурирования базы данных был
в большей сложности из-за совместимости с Windows7 и проблемой установки. В бесплатном доступе есть
возможность приобрести версию 4.0, а лицензия стоит $3900, что значительно
затрудняло выбор инструментов разработки.
Для моделирования и документирования бизнес-процессов был выбран продукт
фирмы All Fusion (та же фирма, что разработала ERwin) - BPwin. Данный продукт прост в использовании и эргономичен.
Аналогов на рынке на сегодняшний день очень мало и имеют высокую стоимость.
Среда проектировки стандартная windows,
имеющая небольшие проблемы с поддержкой русского языка, что затрудняет
оптимизацию бизнес-процессов. При установке не требует использования
дополнительного программного обеспечения, совместим с последними версиями Windows.
Однако при покупке данного пакета придётся заплатить высокую стоимость
(около $4000). На сегодняшний день замены в бесплатном доступе просто не
существует, а инструментарий от сторонних фирм-производителей имеет высокую
стоимость.
Модели BPwin дают возможность для осмысления
бизнес-процессов и оценку влияния тех или иных событий, что является
незаменимым средством в деятельности турагентства. Так как турагентство это
часто небольшое предприятие и оно не требует огромных затрат на проектирование
постоянно новых бизнес-процессов, а именно при обновлении кадров не стоит
обновлять уже существующие модели процессов.
Всякое будущее приложение имеет концепцию дизайна. Дизайн может быть
прототипом, а может быть лишь наброском будущего программного обеспечения. Для
этой цели был выбран мощный продукт Adobe Photoshop CS5. Огромный графический пакет, для
создания растровой графики и визуализации разного рода приложений, изображений
и иллюстраций. Дороговизна Adobe Photoshop
обуславливается его функционалом в сфере графики. С помощью Photoshop можно осмыслить будущую философию
дизайна и при правильном подходе грамотно сформировать любой пользовательский
интерфейс используя инструменты графического редактора. В любом типе приложения
главную роль взаимодействия между программой и человеком является его внешний
вид. Правильно подобранный цвет и расстановка органов управления в целостности
дадут идеально рабочую систему.
Так же Adobe Photoshop является основным инструментом в
рекламе туров. Красивые пляжи, рекламные буклеты, модели рекламирующие отели
отретушированы именно в этом графическом редакторе, потому и был выбран
основным средством для создания скриншотов и от рисовки концепт панелей для
мобильных и настольных устройств.
Помимо внутренней рекламы в турагентствах используется внешняя (наружная)
реклама, где используется векторная графика средствами Adobe Illustartor и Corel Draw, но для разработки системы нужны средства для
деятельности внутри турфирмы, т.е. Adobe Photoshop, BPwin, Toad Data Modeler и Microsoft Access.
Современный мир требует скорости от передачи информации в деятельности
любой фирмы, полноценной отдачи от менеджера до клиента, и нужно всегда иметь
доступ к данным вне зависимости от местоположения. Таким образом были выбраны
самые новейшие продукты Microsoft для проектирования базы данных, чтобы менеджер турфирмы мог спокойно
быть на связи и иметь доступ к данным о клиентах. Конечно существует множество
других уникальных по своей природе продуктов отвечающих и решающих все задачи
турфирмы, но так же имеющие огромную стоимость и дорогостоящую поддержку на
протяжении всего жизненного цикла. Такие фирмы как «Натали Турс» используют
собственные разработки, а значит обучение менеджера по работе с клиентами
всегда проходит внутри фирмы и требует затрат и времени на само обучение
менеджера.
Не всегда конечно гиганты туризма используют собственные разработки, они
заказывают проектирование информационной системы у компаний разработчиков,
таких как 1С. Но такие системы часто дают сбои при плохой поддержке, со стороны
разработчиков, имеют множество недостатков, в том числе запутанный
пользовательский интерфейс. В случае с нашей разработкой, она будет рассчитана
на небольшое туристическое агентство, которое ежедневно обслуживает от 10 до 50
клиентов. Такие агентства часто не используют систем бронирования, а имеют
доступ к системам бронирования ведущих туроператоров через пароль на сайте
оператора. Такая система будет разработана для введения клиентского учета и
будет оптимально подходить под малый тип предприятия средствами Microsoft, ведь современный компьютер просто
не существует без установленных продуктов MS Office, что значительно уменьшает затраты на разработку и
установку и данных продуктов. Используя небольшой объем занимаемой памяти в
процессах компьютера, система будет моментально реагировать на запросы и
повысит пропускную способность. Средствами BPwin, MS Acess и Toad Data Modeler будет разработана высокоэффективная информационная
система для менеджера турфирмы.
Главным образом нужно было найти оптимально подходящий инструментарий
через анализ программных средств для решения поставленных задач, что и было
выполнено, поиском через интернет ресурсы, информирующих покупателей о
существующих информационных системах на российском рынке для внутреннего и
внешнего туризма.
Важно не забывать, что современные тенденции технологий требуют полно
отказа от бумажного делопроизводства. На помощь приходят системы электронного
документооборота (СЭД) - на сегодняшний день малое производство может
организовывать электронный документооборот с помощью социальных сервисов такие
как Google Docks чтобы обмениваться файлами не используя флэш
накопители, а так же системы на основе MS Access.
2. Моделирование бизнес-процессов
Моделирование бизнес-процессов является важной частью в решения задач для
фирмы и визуального представления, каким образом действует тот или иной ресурс
находящийся в предприятии и используемый им как основное средство для
достижения желаемого результата, а так же возможность проверить эффективность и
правильно произвести реорганизацию структуры деятельности отдельных звеньев.
Для построение модели бизнес-процесса для турфирмы, важно понимать, как и
с чем работает тот или иной сотрудник. Так же не стоит забывать о программных
средствах которые дают решение для данного типа задач и подобрать оптимальное
менее затратное с финансовой точки зрения продукт.
2.1 Основные определения и понятия
На сегодняшний день рынок переполнен продуктами для моделирования
бизнес-процессов, которые дают понять четкое описание для того или иного звена
в деятельности предприятия. Адам Смит - шотландский экономик и философ, еще
более 200 лет тому назад, предложил идею распределения труда, где каждый
отдельный ресурс выполняет свою обязанность в деятельности производства. Такая
система нашла свое применение и используется по сей день. В истории множество
примеров такого подхода и сторонников Смита, среди которых Сэмюель Кольт в производстве
своих револьверов. Часто его имя фигурирует в учебниках по менеджменту как
основателя который на практике предпринял идею Адама Смита. Так и не
безызвестный Генри Форд, использовал ту же модель на производстве своих первых
моделей Форд-Т.
Такой метод эффективен и является наиболее правильным в подходе к
организации бизнеса. К сожаление современный мир изменил требования и любой
бизнес, стал находится под влиянием рынка, а именно его потребителем.
Разделение труда, гарантированно показывает высокий процент эффективности
деятельности в любом направлении, но на сегодняшний день, это понятие потеряло
свою сущность среди высоких запросов клиентов и таким образом появляются
двоякие должности как «дизайнер-менеджер по работе с клиентами», «продавец-водитель»,
«администратор-печатник». К сожалению такой подход поощряется некомпетентными
руководителями и чтобы понять, что такое бизнес-процессы и его ресурсы надо
рассмотреть некоторые определения.
Процесс - это вид административной или операционной системы, который
преобразует ресурсы в желаемы результат. Деловая литература предлагает
множество понятий, которые зачастую не противоречат, а даже наоборот дополняют
друг друга.
В более простом понимании процесс- это поток работы, переходящий от
одного сотрудника, к другому, а на более масштабном уровне от одной организации
к другой, создавая тем слаженно и правильно рабочий механизм предприятия. В
туризме как и в другом виде деятельности всё происходит как на организационном
уровне так и на уровне одного человека (менеджера). Туроператор реализует свой
продукт не только через свою компанию, но так же и через турагентства, за
комиссионный сбор при помощи менеджеров фирмы.
В деятельности компании, бизнес-процесс (макропроцесс) понимается как
связанный комплекс работ, который реализуется по заданным требованиям для
достижения конечного результата.
Международные стандарты ISO9000
определение процесса как деятельности, использующей ресурсы, превращающей входы
в выходы. При этом чаще всего один выход дает новые входы, где все процессы
многочисленны и взаимосвязаны. Вход - это ресурс материального или
информационного плана, который преобразуется бизнес-процессом в результат
(выход). За редким случаем допускается, что бизнес-процесс может не
использовать вход.
Под ресурсом понимается персонал или техническая часть предприятия
которая нацелена на получение результата для фирмы.
Модель процесса - это изображение программно-техническими средствами
деятельности ресурсов и их участие в жизни предприятия. Для построения таких
моделей используются диаграммы разных производителей в том числе и Microsoft Visio.
2.2 Средства моделирования бизнес-процессов и обоснование выбора
На сегодняшний день рынок изобилует программными решениями в области
моделирования, реинжиниринга и анализа бизнес-процессов. Следует рассмотреть
подробно несколько вариантов наиболее подходящий да решения задачи в области
моделирования процессов для турфирмы. Не смотря на огромное количество
предлагаемых разработчиками программ, многие из них мало могут подойти для
малых предприятий в силу своей стоимости, излишнего функционала, отсутствия
пользовательской инструкции и учебного материала.
Первый продукт, ELMA -
Российская разработка, система управления бизнес-процессами, которая основана
на простой идеи: следить за эффективностью работы предприятия в режиме
реального времени. Данное программное обеспечение позволяет сотрудникам
работать удаленно (особенно ценно для филиалов). В систему встроен модуль
электронного документооборота, который позволяет классифицировать и хранить все
доступные для предприятия документы. Использует нотацию диаграмм BPMN.
Следующее программное решение, предлагает фирма IBM, IBM WebSphere Business Modeler - комплексное средство с удобным пользовательским
интерфейсом. Продукт акцентируется в первую очередь на ИТ-персонал, и только
потом производственный. Имеет возможность мониторинга бизнес-процессов через
веб-браузер.
Bizagi process
modeler - это бесплатное программное
обеспечение для моделирования бизнес процессов и их документирования в нотации BPMN.
All fusion process Modeler (ранее BPwin)
- мощное программное средство для решения построение бизнес-процессов. Является
лидером рынка в сфере информационных технологий. Отличительной и наиболее
важной частью является, то что данный продукт способен моделировать процессы в
трех нотациях: IDEF0
(функциональное моделирование), DFD
(моделирование потоков данных) и IDEF3
(моделирование потоков работ). Данный продукт используется не только простыми
предприятиями, но так же госорганами, НАТО, армией и многими другими. Он
позволяет реорганизовать существующую модель предприятия и провести
реинжиниринг, чем вызвана популярность не только среди высших учебных
заведений, но и крупногабаритными компаниями.
Аргументируя выбор данного программного обеспечения, а именно All Fusion Process Modeler 7, можно привести следующие факты:
. Позволяет повысить эффективность предприятия и оптимизировать
любые процессы внутри.
. Позволяет облегчить сертификацию в соответствии стандарта ISO9000
. Имеет небольшую стоимость при покупке лицензий.
. Имеет широкий набор средств документирования моделей и проектов.
. Содержит собственный генератор отчетов.
. Огромное количество информации для личного изучения, а так же
имеются курсы по основам. Такой продукт как All Fusion Process Modeler 7 является незаменимы средство для поставленной
задачи любого аналитика, отделов маркетинга, правоохранительных органов и
учебных заведений.
All Fusion Process Modeler являются частью продукта All Fusion Modeling Suit, а значит легко сочетается с другими продуктами
компании как Erwin - средством моделирования баз данных
№1 в мире. BPwin прост в освоении и наряду с
аналогами предоставляемых на рынке, является лучшим среди средств моделирования
бизнес-процессов. All Fusion Process Modeler изучается в высших учебных заведениях как основное
программное решения для построение бизнес диаграмм, а значит будущему аналитику
будет легче трудоустроится на перспективную должность имея в багаже знания
пользования данным продуктом, так как большинство работодателей требуют в
обязательном порядке отличное знание данной программы.
Именно из-за того что существует множество документаций, и в ходе
изучения на ранних курсах BPwin
выбор для моделирования бизнес-процессов пал именно на него.
2.3 Моделирование бизнес-процесса «деятельность менеджера турфирмы»
Любой руководитель современного предприятия знает, как устроено и
работает его фирма, но в сущности он не может сказать, как используется его
ресурсы, а именно тот или иной сотрудник. В качестве наглядного примера на
основе турфирмы был-разработан бизнес-процесс средствами All fusion Process Modeler, для чёткого понимания полной структуры его
деятельности.
Проектирование диаграммы бизнес-процессов (рисунок 16) начинается с
запуска приложения и с появлением главного окна нужно дать имя наше диаграмм. В
данном случае это турфирма. Далее следует выбрать нотацию в которой будут
проектироваться бизнес-процессы, а именно IDEF0, то есть функциональное моделирование. Таким образом
у нас появляется основа для будущее модели процессов предприятия.
Примечание: BPwin имеет
проблемы с русскоязычными текста, это связанно с совместимостью
пользовательской системы и ввиду того чтобы избежать дальнейших проблем в
описании процессов, все блоки именовались английским языком для понимания
действий.
Рисунок
16. Создание проекта BPWIN
В следующем появившемся окне (рисунок 17) необходимо установить
авторство, и настроить холст диаграммы под необходимые требования. В нашем
случае все основные установки будут сохранены стандартными за исключением
использованных шрифтов, а именно Helvetic Normal для более
четкого отображения описаний.
Рисунок
17. Присвоение авторства
В следующем шаге (на рисунке 18), перед нами появляется холст, а именно
основа будущей диаграммы. Здесь распложен основной блок, он же является
турфирмой, так же необходимо расположить входные и выходные данные. На входах в
турфирму, инструментом arrow
располагаются следующие данные: менеджер по работе с клиентами (manager), клиент турагентства (client), туроператор (touroperator) и реализованный продукт (sale of tickets).
Рисунок
18. Рабочий холст рабочего пространства BPWIN
Далее следует произвести декомпозицию диаграммы, для детального
изображения всех процессов и описания деятельности взаимодействия менеджера и
туриста для будущего анализа при проектировки базы данных. В появившемся окне Activity Box Count (рисунок 19), обязательно нужно выбрать нотацию IDEF0
и нужное количество активных декомпозиций (в нашем случае это количество равно
4). Данное количество декомпозиций будет равняться количеству процессов на
уровне.
Рисунок
19. Выбор декомпозиций
Таким образом получаем следующую диаграмму, которая в последствии будет
преобразована в более детальное описание после всех декомпозиций, что означает
более правильно спроектированная деятельность данного звена (менеджер) в
турфирме.
Рисунок
20. Декомпозицонная модель в BPWIN
На рисунке 20, изображены следующие процессы: выбор тура (select tour), выбор оптимальных условий (selection of optimum conditions), оформление документов (paperwork) и заключение договора между
турагентом, туроператором и клиентом.
Следующим шагом стоит произвести декомпозицию процесса «выбор тура», в
нотацию IDEF0, чтобы детально описать все действия
происходящие на данном этапе.
Рисунок
21. Декомпозиция процесса «Выбор тура»
На рисунке 21 представлены процессы подбора тура менеджером по
предпочтениям клиента. В select country,
происходит желаемая страна посещения клиентом, select region информирует нас о выборе региона на территорий той
странный которую выбрал клиент, далее следует процесс selection hotel and stars life, что говорит о выборе отеля и его звездности.
Последний он же не маловажный процесс «airlines», то есть выбор доступных авиалиний,
предоставляемых системой туроператора. Так же на случай если клиент решит
изменить свое решение о выборе того или иного действия, ставим связь с
названием «изменение решения» (change solution).
Туроператор как предоставляющее лицо готовый продукт, заочно учувствует в
каждом процессе.
Следующий процесс, который будет детально рассмотрен это процесс выбора
оптимальных условий (selection of optimum conditions), где клиент вместе с менеджером
подбирают требуемые туристом условия для проживания на время тура.
Рисунок
22. Декомпозиция процесса оптимальных условий
Рисунок 22, информирует на о том что здесь как и в прошлой декомпозиции
существует 4 блока, в котором так же существует указания на выбор данных
клиентом предоставляемых туроператором и действие на случай если турист решит
изменить свой выбор в том или ином процессе. Рассмотрим детально рисунок 22.
Здесь наблюдаются следующие процессы: звездность отеля (stars hotel), питание (food) которое классифицируется как AO, BH и BB,
Экскурсии (excurssion), могут быть оформлены в заранее
дабы избежать лишь затрат клиентом по приезду на отдых. И не мало важным
является процесс «количество мест» (seats). Далее стрелки связей ведут к следующим шагам (next step), что позволит собрать все документы и оформить
клиента как туриста.
Рисунок
23 Итоговый вид диаграммы.
На рисунке 23 изображен конечный итог диаграммы. В котором представленным
более новые связи между процессами, такие как следующий шаг (next step), регистрация документов (reg. documents) change solutions. Так же как и в остальных процессах
все три участница бизнес-процессов имеются на диаграмме и учувствуют во всех
этапах, в плоть до оформления путевки.
Описание каждого между собой связанного процесса, имеет схожий характер,
и в конечном итоге для получения детальной диаграммы (рисунок 23) были
проведены полные декомпозиции.
Важной частью в деятельности менеджера, является документооборот с
которыми он ежедневно работает для оформления туриста в ту или иную страну, и
важным и первым шагом являются в оформлении, копии основных документов, а
именно паспорта. Зачастую для получения виз посольства требуют от гражданина
копии все страниц документа удостоверяющих принадлежность туриста к
государству, редким случаем бывает, что посольства требуют и основные страницы.
Далее проведем декомпозицию «копии» для лучшего визуального восприятия данного
процесса.
Рисунок
24. Декомпозиция в ноцтации DFD
На рисунке 24, представлена декомпозиция в нотации DFD, где менеджер турфирмы и клиент
взаимодействую на начальном этапе. 1-ый блок это основные страницы документа,
имеющий выход на следующий шаг, 2-ой блок - это все страницы паспорта. Таким
образом получаем 2 процесса на данном этапе и детальный вид документооборота с
которым предстоит работать менеджеру на протяжении всего времени и
сопровождение туриста.
Такой вид документооборота существует в любом турагентстве и является
основным при получении визы или простого разрешения на въезд в страну. Со
стороны кажется, что данный процесс имеет не большую роль, но на деле данные
действия могут сказаться на туристе не в лучшую сторону. После первичной
обработки документов, следует шаг и декомпозиция процесса заключение договора
между турагентством, туроператором и клиентом. Данный процесс имеет схожую
структуру и ввиду чего не был рассмотрен на примере. Копии документов
рассмотренные в шаге «копии» так же будут необходимы на уровне «регистрации и
заключения договора» которые в последствии будут переданы в посольство на
разрешение въезда.
При получении разрешения въезда в страну посольством рассматриваются
следующие данные паспорта в сторонних базах:
. Принадлежность данного гражданина к государству из которого он
выезжает.
. Прописку.
. Семейное положение.
. В случае с мужчинами младше 28 лет, данные о воинском учете.
. Судимость или наличие правонарушений
Документооборот в любой турфирме, вне зависимости от её масштабов играет
главную и пожалуй основную роль в делах производства. Такой вид документов, как
копии, менеджер сообщает в заранее, еще до оформления путевки, чтобы избежать
конфликтных ситуаций и вести правильную деятельность своего назначения. Конечно
не редким бывает, когда некомпетентный менеджер забывает или попросту не
говорит туристу о необходимости таких документов, но для этого и была построена
данная модель документооборота, которая наглядно показывает свою необходимость
в данном типе документов.
.4 Создание логических и физических моделей в Toad Data
Modeler
Физическая модель данных описывает реализацию объектов логической модели
на уровне объектов конкретной базы данных.
Построение физической модели базы данных в Toad Data Modeler происходило с создания новой модели через меню
навигации new -> new model, в появившимся окне необходимо выбрать вкладку Physical Data Model и выбрать наиболее подходящий тип базы данных. В
нашем случае, это Microsoft Access 2007-2010, несмотря на то что база
создана в Access 2013, не все приложения подобного
плана успели обновить свои структуры.
Рисунок
25. Диалоговое окно с выбором типа Базы Данных
Далее следует создать связи, физической модели через панель навигации
file -> connections. В появившимся окне видим какую базу данных будет
использовать программное обеспечение. В главной части окна выбираем из папки
нашу базу данных и нажимаем connect
(соединится).
Рисунок
26. Диалоговое окно создания съедения базы данных
Далее нажимаем Reverse Engineering, для
выбора каких таблиц будет создана физическая модель.
Примечание: на момент написания выпускной квалификационной работы, в Toad
Data Modeler не присутствовал Microsoft Access 2013 и не видел родительской (ключевой) строки,
несмотря на её присутствие в базе.
После проведения всех манипуляций, программа автоматически создает
структуру физической модели.
Рисунок
27. Вывод Физической модели
Логическая модель данных рассматривается как система общих понятий,
необходимых для разработки базы данных. Что избежать излишнего текста, приведу
пример, по аналогии с первыми шагами в построении физической модели. Вместо
физической модели, будем использовать логическую.
Таким же образом получаем готовую логическую модель, которая понадобится
для детального рассмотрения в будущих доработках базы данных.
Турфирма, это не большой аппарат в сфере туризма, обрабатывающая
ежедневного относительно небольшое количество туристов, и имеющая
неопределенную структуру. В данном разделе были рассмотрены основные функции
деятельности менеджера турфирмы.
Рисунок
28. Вывод Логической модели
Для понимания структуры деятельности, построена модель бизнес-процессов в
нотации IDEF0. Данная модель не является
комплексной и не охватывает все аспекты работ и взаимодействий между туристом и
менеджером, так как это уводит от обучения выделенного объекта исследования.
Основным объектом исследования стал менеджер турфирмы и его деятельность
внутри фирмы. Чтобы осознать в каком направлении нужно проектировать базу
данных и в целом информационную систему, были рассмотрены основные виды работы
менеджера, с которыми он сталкивается каждый день, а именно оформление путевок,
а так же проведена декомпозиция процесса «копии» для побелее детального
рассмотрения процессов на начальном этапе при оформлении туриста. Хочу
подчеркнуть, что модель бизнес-процессов упускает некоторые нюансы, в работе с
которыми сталкивается менеджер турфирмы, такие как сторонние задания малым
образом относящиеся к его работе, а так же нюансы связанные с документами, так
как необходимость в определенных типах документах ежедневно может изменяться,
так же необходимо понимать, что сейчас идет переход паспортов граждан на пластиковые
карточки, которые в последствии заменять в целом паспорт, и вопрос в надобности
документов при наличии данной карты, пока не известен.
Проанализируем смоделированную диаграмму, чтобы понять, что нужно
автоматизировать в деятельности менеджера, на период оформления туриста. На
схемах видно, что среднестатистический менеджер имеет небольшую загруженность,
но для увеличения пропускной способности, его рабочее место необходимо
автоматизировать, для более комфортабельной работы.
В каждой турфирме, закупка компьютеров для их деятельность, идет через
официальные источники, а значит, что компьютеры идут с предустановленным
программным обеспечением и в корне может изменить затраты на докупку,
дополнительных программ для последующей оптимизации работы менеджера.
Рассмотрим среднестатистические данные компьютеров закупаемые турфирмой:
Таблица 1
|
Процессор
|
Intel Core i3 ->
|
|
Оперативная память
|
4 GB Ram ->
|
|
Установленная ОС
|
MS Windows 7
|
|
Предустановленное ПО
|
MS Office
|
|
Наличие органов управления/ монитор
|
Комплект (мышь, клавиатура), монитор в наличии
|
Как мы можем видеть в таблице, установленное программное обеспечение
включает в себя компоненты Microsoft Office, а это
значит, что туда входят главным образом Microsoft Excel и Microsoft Access, что
значительно упрощает задачу для автоматизации рабочего места менеджера.
Теперь перейдем к схеме бизнес-процессов, на которой представлено
оформление менеджером туриста. Процесс имеет не большой вид, и чаще всего
менеджеры используют веб интерфейс с доступом в систему туроператора
предлагающего путевки. Таким образом встает вопрос «а как приобрести
собственную клиентскую базу». Для этих задач на компьютере менеджера уже
приобретено программное обеспечение в виде Microsoft Office. Задача становится проще при наличии данного пакета.
Плюсы данного пакета в том:
. Имеет низкую цену.
. Огромное количества обучающего материала на сайте разработчика.
. Прост в эксплуатации.
. Последние версии кроссплатформенны и могут использоваться при
удаленном доступе.
. Имеет знакомый для современного человека рабочее пространство.
. Возможность создавать формы прямиком в acess для быстрого пополнения информационной системы.
. Занимает небольшое место в памяти компьютера и на жестком диске.
. Техническая поддержка Microsoft, это грамотные специалисты в вопросах по продукции фирмы.
. Лицензия одного пакета распространяется на несколько компьютеров
(от 3 до 5).
Рабочее пространство менеджера для пополнения клиентской базы при
оформлении туристов, будет формироваться в Microsoft Access, используя формы с основными данными, что данным с
практической точки зрения ускоряет работу всего предприятия и не требует
огромного времени для обучения менеджера в данной рабочей среде.
Существует множество видов турфирм, которые некачественно выполняют свою
работу и приобретают нелицензированные продукты Microsoft, и из-за чего могут столкнутся с
некоторыми нюансами, такие как отказ работы, постоянные зависания программ,
некорректная работа и потеря данных. Такой вид турфирмы приведен как пример, и
хочу отметить, что разработанная система использует полную фирменную лицензию
компании и будет установлена на компьютер с лицензионной копией.
3. Разработка информационной системы
Информационная система это неотъемлемая часть жизни, любого предприятия,
на котором происходят производственные процессы, однако недобросовестные
руководители, полагаются на такие кадры как «безотказный работки», который
будет выполнять всю работу какую вздумается дать руководитель человеку. Чтобы
избежать конфликтных ситуаций, даже просто плана как потеря номера клиента,
следует установить разработать информационную систему средствами Microsoft Access, с которой в последствии будет работать менеджер
турфирмы.
.1 Установка необходимого программного обеспечения для
разработки и внедрения системы
Установка для разработки, была выбрана online, а именно программные продукты которые
распространяются через интернет. В нашем случае это решения Microsoft Office 2013, и Toad Process
Modeler.
Первичным этапом установки программного обеспечения для разработки,
является регистрация id в
системе Microsoft live. Это сделано для того чтобы пользователь мог
синхронизировать свои файлы не только между продуктами, но и для хранения и
учета их в аккаунте live. При
регистрации аккаунта получаем полный комплект услуг от Microsoft начиная с простой почты, до
облачного хранения SkyDrive, а так же
online аналоги основных программ Excel, Word и другие, в которых так же можно производить
редактуру, но только в режиме ограниченной функциональности. Такой метод
предоставления сервисов очень практичен, и в последние годы набирает
популярность, не только в Microsoft, но в первую очередь в компании Google которые так же дают пользователю забыть об offline рабочей среде.
Подключившись к аккаунту, следует перейти в раздел продуктов и скачать те
пакеты которые требуются для разработки, а именно пакет Microsoft Office Home Premium, к который входят компоненты Word, Excel,
Outlook и Access. Мастер установки сам установит все необходимые
компоненты для корректной работы пакета.
Первый запуск осуществляется с ярлыков созданных на рабочем столе
компьютера. В появившимся окне появляется форма регистрации или авторизации
пользователя, вводим свой live id (он же имеет
название почтового ящика), и далее появляется форма для ввода лицензионного
ключа который обычно пишется на коробке с продуктом. Установленная мною версия
имеет электронный вид и распространяется по сети, значит нужно выбрать меню
«получение ключа через интернет». Выпадает окно со всеми необходимыми данными,
а именно:
. Почта
. ФИО
. Место жительства
. Код города
. Номера телефонов
. Логин/пароль
. Ключевые вопросы
. Оплата
В поле «оплата указываем», способ оплаты пластиковой карточкой Visa. Данный вид оплаты очень удобен, для
исключения хранения бумажных и пластиковых коробок. Имея в наличии онлайн
сертификат на приобретения продуктов Microsoft по специальной цене, я приобрел данный пакет за невысокую
стоимость равную 675 рублям для 3 копий. В способе оплаты можно было указать
количество копий, но на турагентство не понадобится более 3 копий.
Всё продукт активирован и теперь переходим к настройке всего пакета. Имея
на рука ранние версии MS Office, Office 365 импортирует уже основные настройки для удобной
работы пользователя установки, такие как стили текста, основные
использовавшиеся шрифты, интервалы и отступы. Чтобы в дальнейшем избежать
потери данных следует авторизоваться в меню «файл» и ввести логин и пароль live id. Теперь в случае сбоя операционной системы, Office 365 автоматически создает резервные
копии на сервере облачного хранения SkyDrive. Все эти действия не занимают и 10 минут, что значительно
сокращает время установки в отличии от других версий продукта.
Среда работы, отличается более лаконичным дизайном и имеет локальные
цвета, что значительно упрощает восприятие и облегчает работу в новом Office. Плавность работы не требует
доработки со стороны пользователя, так как разработчики позаботились об этой
проблеме и новый продукт работает исходя из конфигурации компьютера, а значит
не придётся использовать файл подкачки виртуальной памяти, чтобы
соответствовать техническим характеристикам программы.
Крайне простая настройка, не потребует от пользователя новых навыков, а
так же не создаст проблем с потерей данных. К о всему прочему, такая система позаимствованная
у корпорации Google позволяет делится своими наработками
через социальные сети. Стоит отметить, что Microsoft Office не устанавливает дополнительного программного
обеспечения, так как в системе Microsoft Windows, уже
предусмотрены все необходимые компоненты для корректной работоспособности
обеспечения
Следующий этап, этап установки Toad Process Modeler, для структурирования, созданной концептуальной базы
данных. Потребуется доступ в интернет. Зайдя на сайт разработчика, скачиваем
установочный пакет программы, который является бесплатным и не потребует лишних
затрат. После скачивания программы, стоит просто запустить установщик и указать
место для установки программного обеспечения. Довольно несложная манипуляция, и
не займет более 3-5 минут в зависимости от скорости интернета. Все нужные
библиотеки dll Toad Proces Modeler устанавливает по ходу всей установки продукта и
обращается к ним, только когда того требует процесс.
На данном этапе процесс установки и настройки среды разработки программного
обеспечения завершается и можно переходить к самой разработке использовав
установленные компоненты
3.2 Разработка концептуальной модели базы данных в Microsoft
Access
Отвечая на вопрос «Что такое концептуальная база данных», можно найти
множество ответов, но в случае с разработкой базы данных для менеджера
турфирмы, важным аспектов является сохранение всех данных о клиенте и
дальнейшая связь с ним. Так же современная база данных включается в себя не
только таблицы и множество информации, а так же пользовательский интерфейс,
созданный для того чтобы автоматизировать пополнения базы всеми нужными
данными.
В первую очередь следует понимать, какие данные будет будут записываться
в базу данных при её наполнении и необходимые для полной деятельности менеджера
турфирмы, а именно это:
. Фамилия, имя, отчество туриста
. Место жительства
. Данные паспорта
. Телефон для связи с клиентом
Такова будет структура первой таблицы для клиентов, в которую будет
записывается вся информация.
Следующей таблицей станет таблица «менеджеров», в которой менеджеры
осуществившие продажу тура будут пополнять базу для последующего анализа
продаж, и выплат премиальных средств менеджеру.
Такая таблица должна иметь следующий вид:
. Фамилия, имя отчество менеджера, продавшего турпакет.
. Фамилию, имя отчество туриста.
. Страна в которую отправился турист, так же возможно использовать
этот блок для последующего анализа в предоставлении информации туристу о часто
посещаемых странах.
. Стоимость проданного тура, исчисляемого в рублях.
. Название отеля, так же можно будет использовать для анализа.
. Количество мест, оформленных туристом для проживания в отеле.
. Пакет: трансфер, отель, экскурсии, питание
Такой вид предусматривает простое заполнения без излишней информации
которая в конечном итоге может просто мешаться для получения данных о клиенте.
Далее следует создать таблицу с уже существующими, турами и их ценами в
виде страны и стоимости посещения, данными которыми будет руководствоваться
менеджер для предоставления информации клиенту.
Важным фактором, является тот момент, что менеджеры турфирмы, используют
системы бронирования туроператоров, которые расположены на их сайте, и
подключится к такой системе можно только в том случае если менеджер имеет
пароль, от системы. Этот пароль чаще всего выдается руководителем и имеет
статус «общий», чтобы избежать лишнего времени затраты при подсчете. Поэтому
наша система будет создана для дублирующей информации, которой может
использовать менеджер для уточнения.
Разработка создания базы данных начинается с нового проекта, пустой
таблицы имеющее только под собой бумажное основание.
Рисунок
29. Таблица1. Заготовка для таблицы менеджеров
Так выглядит новая таблица менеджеров, интересным фактором и преимущество
среди старых версий Access, выставляет
ключевое поле автоматически. Ввод полей в таблицу предоставляется путем
создания текстовых полей для столбцов «менеджер», «покупатель», «тур», «пакет».
Для столбца «дата отправления» и «дата прибытия», задается тип дата. Для
столбца «стоимость», нужно задать тип денежный, и по умолчанию в установках
записаны рубли, что облегчает выполнение задачи.
Следующим шагом создаем и дополняем все необходимые столбцы информацией,
а именно отель и количество мест оформленных туристом.
Рисунок
30. Дополнения полей в таблицу 1
Для столбца «отель» задается тип значения «текстовой» для последующей
обработки текстовыми данными. И для более полной картины дополняем информацию в
других столбца информации, чтобы в будущем было с чем работать на примере.
Рисунок
31. Выбор числового типа для поля
Следующий тип столбца «числовой», для указания количества мест
оформленных туристом в номере отеля.
Таким образом получаем следующую таблицу (рисунок 32), почти готовую для
эксплуатации.
Рисунок
32. Готовая таблица менеджеров
Далее производим полное дополнения основной таблицы менеджеров и
сохраняем полученные наработки для продолжения проектирования.
Важно указать название таблицы, чтобы в последующих шагах при создании
форм не путаться, и была возможность установить связи между таблицами.
Следующим шагом, станет создание таблицы «туры», для создания базы
существующих в наличии у туроператоров доступных туров. Представленные на
рисунке 30, таблицы будут заполнятся при обновлении базы менеджеров, что
является очень удобным инструментом для предоставлении информации туристам
интересующихся, в какую страну можно отправится с помощью данных услуг
турфирмы.
Рисунок
33. Сохранение таблицы
Рисунок
34. Создание таблицы «ТУРЫ»
В следующем шаге необходимо создать базу данных, о клиентах где будут
указываться все необходимые данные и пополнятся за счёт таблицы менеджеров.
.
Рисунок
35. Создание таблицы «Клиенты»
Все делается по аналогии с другими таблицами, где поля имеют значения
числовых показателей, там выставляется тип числовой, где поля текстовые носят
значения там типы значений текстовые.
Теперь можно провести первичную взаимосвязь с таблицами, используя
мастер-связей, для проверки работоспособности табличных данных и выявления
недочетов.
Рисунок
36. Первичная проверка связей.
На рисунке 32 показано, что таблицы работают исправно имея между собой
связи. В конечном итоге данные связи могут изменится из-за внесения коррективов
в табличные данные.
Следующий этап, в создании информационной системы менеджера турфирмы
будет, будет создание необходимых фор для автоматизации заполнения контента
таблиц средствами access.
Для этого нам понадобится использовать мастер создания форм и как
конструктор собирать поля с данными из таблиц на холсте.
Рисунок
37. Создание диалогового окна «Оформление Тура»
Для проверки работоспособности нужно вывести форму, в отдельное окно, и
проверить заполняемость таблицы как показано на рисунке 34.
Рисунок
38. Вывод формы в как внешний элемент.
Продолжая создавать формы регистраций, приступим к формам пополнения базы
данных о клиентах, куда будет вносится вся основная информация. Продолжая
использование конструктора форм, поля берем с ранее созданной таблицы
«клиенты», это поможет ускорить процесс добавления информации и упростить
систему регистрации клиентов в базе.
Фон всех форм, будет использоваться белый для более чёткого восприятия
основных полей заполнения. Таким образом создадим минималистический стиль
системы и в то же время очень практичный.
Рисунок
39. Создание формы для «Клиентской Базы»
Рисунок 35, наглядно показывает форму со следующими полями: покупатель,
номер телефона, данные паспорта, место жительства. Эти поля взяты из таблиц
клиентской базы, а так же добавлена функция автонабора номера телефона, для
быстрой связи средствами Skype.
Для проверки работоспособности впишем несколько имен и данных о клиентах
и попробуем добавить их в базу данных о клиентах.
Рисунок
40. Тест таблицы.
Рисунок 40, показывает, что использовав данные с рисунка 39, у нас
получилось создать форму добавления данных о клиенте в соответствующую базу,
путем простого нажатия на кнопку «добавить».
Рисунок
41. Проверка работоспособности.
Проверяя завершенность работоспособности всех форм, не маловажны фактором
является их оформление, поэтому средствами Adobe Photoshop, был создан простой логотип на
основе шрифтов Helvetic
Normal и Helvetic Bold в чёрных тонах. Остальной вид формы был доработан
более правильным размещением элементов добавления информации и настройки
органов управления приятным, локальным синим цветом.
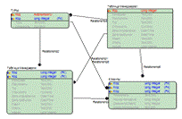
Для наглядного примера приведу, получившуюся в конечном итоге связь
(рисунок 38), которая в последствии всех манипуляций видоизменилась и получила
более продуктивный вид.
Рисунок
42. Конечные связи таблиц
На этом этапе завершается разработка базы данных и проектирование
информационной системы для менеджера турфирмы. Работоспособность данной системы
проверена в полной мере и её внедрение не потребует огромных затрат, так как
достаточно скопировать имеющийся файл информационной системы с компьютера на
котором она была разработана и оставить на компьютере менеджера, который в
последствии будет работать с этой системой.
Совместимость разработанной базы данных в Microsoft Access не выдаст ошибок с программным обеспечением Microsoft более ранних версии, а значит
проблем при внедрении дело должно произойти, так как последние версии очень
хорошо сочетаются между собой за исключением давних версий.
Следующий этап разработки, является моделирование логической и физической
модели баз данных.
Microsoft Access не
позволяет создать такие модели, поэтому было принято решение создать данные
модели средствами Toad Data Modeler 4.3.
Toad Data Modeler 4.3. Бесплатный и имеющий аналоговые
возможности Erwin продукт. С полным набором всех
существующих баз данных начиная от Microsoft Access заканчивая форматами баз данных Oracle и MySql. Данный продукт позволяет структурировать, описывать
и анализировать базу данных, как в физической так и в логической модели.
На ранее, выбранной платформе Microsoft Access,
была разработана информационная система для менеджера турфирмы.
Спроектированы логическая и физическая модели базы данных. Созданные
формы управления помогут менеджеру не самолично прописывать каждую строку базы
данных, а в автоматическом порядке формировать в один клик.
Так же детально была рассмотрена установка и настройка программного
обеспечения для решения поставленной задачи на платформах Microsoft. Ориентируясь на социальные online сервисы, был создан аккаунт в
котором с легкостью и безопасностью можно хранить фирменные наработки. А также
дистанционно редактировать и вносить коррективы созданные ранее базы данных.
В конечном итоге мы получили полнофункциональную небольшую,
информационную систему для менеджера турфирмы, которая поможет на начальном
этапе увеличить пропускную способность туристов и повысит эффективность работы
предприятия за счёт сохранения бюджетных средств, малого объема и легкого
управления.
Заключение
В результате выполнения выпускной квалификационной работы спроектирована
информационная система средствами Microsoft Access
и Toad Data Modeler, для менеджера турфирмы. При написании выпускной
квалификационной работы были решены следующие задачи. Рассмотрены
информационные системы, различных туроператоров и всевозможных представленных
на рынке, на основе которых и создавалась ИС. Проанализирована работа менеджера
турфирмы, в частности процесс подбора тура и документооборота, где были выявлены
на практике моменты которые нужно автоматизировать для создания полной и
классической базы данных для турагентств. Средством для моделирования и
документирования бизнес-процессов - All Fusion Process Modeler 7 были спроектированы бизнес-процесс в нотации idef0 и dfd, отражающие в целом взаимодействие менеджера турфирмы
с туристами.
Данная система уникальна и подойдет для любого турагентства на начально
этапе своего развития и поможет ускорить становления предприятия на рынке
турбизнеса используя минимальные средства как с финансовой точки зрения так и
программно-технической, ведь скорость, а именно время оформления документов в
современном мире ценится дороже любого золота и делая выводы на полученных
данных главным образом разработка имеет социально-культурную значимость так как
имеет дело обращение граждан в турфирмы которые предоставляют досуг культурного
и просветительного характера.
Для улучшения работы самой информационной системы и создание её на
мобильных устройствах потребуется дополнительное программное обеспечение и
изучения языков программирования, а так же дополнительные финансовые ресурсы и
опытные специалисты для портирование данной системы на разные платформы помимо Microsoft Windows.
Список использованных источников
Литература:
1. Гвоздева
Т. В. Баллод Б. А., Проектирование информационных систем [Книга]. - Ростов н/д
: Феникс, 2009.
. Голицына
О.Л. Максимов Н.В., Информационные системы [Книга]. - Москва : ММИЭИФП, 2004.
.
Дубейковский В. И. Практика функционального моделирования с AllFusion Process
Modeler 4.1. Где? Зачем? Как? [Книга]. - Москва : Диалог-МИФИ, 2004.
. Запесоцкий
А. С. Стратегический маркетинг в туризме. Теория и практика [Книга]. - СПб :
СПбГУП, 2003.
. Петров В.
Н. Информационные системы [Книга]. - СПб : Питер, 2006.
. Путькина
Л.В. Пискунова Т.Г., Интеллектуальные информационные системы [Книга]. - СПб :
СПбГУП, 2008.
. Рыбина Г.В.
Основы построения интеллектуальных систем: учебное пособие [Книга]. - Москва :
ИНФРА-М, 2010.
8.
Lambert M Surhone Mariam T Tennoe,Susan F Henssonow «Toad Data Modeler» 2010
год Google Play Toad Data Modeler [Книга]. - [б.м.] : Google Play, 2010.
.
McLaughlin Michael MySQL Workbench: Data Modeling & Development [Book]. -
[s.l.] : e-books, 2013.
.
Roger Jennings Access 2013 In Depth [Книга]. - [б.м.] : Google Play, 2012.
Нормативная
документация:
. Федеральный
закон Российской Федерации от 24 ноября 1996 г. № 132-ФЗ «Об основах туристской
деятельности в Российской Федерации» (в ред. Федеральных законов РФ от
10.01.2003 № 15-ФЗ)
. Федеральный
закон Российской Федерации от 5 февраля 2007 г. № 12-ФЗ «О внесении изменений в
Федеральный закон „Об основах туристской деятельности в Российской Федерации “»
.
Постановление Правительства Российской Федерации от 18 июля 2007 г. № 452 «Об
утверждении правил оказания услуг по реализации туристского продукта»
Стандарты
. ISO 9000 -
требования к системе менеджмента качества организаций и предприятий.
Интернет
ресурсы:
15. Официальный сайт Miscrosoft [Пакет установки Microsoft Office 365] // URL: <http://office.microsoft.com/ru-RU>
. Официальное сообщество ToadWorld [Пакет установки Toad Data Modeler]
//URL:
<http://www.toadworld.com/Freeware/ToadDataModelerFreeware/tabid/637/Default.aspx>
. Офицальный представитель в
России CA Allfusion [Пакет установки] //URL:
<http://www.interface.ru/home.asp?artId=102>