Направления обеспечения конкурентоспособности предприятия (на примере ООО 'Электросервис и Ко')

  • Вид работы:
    Дипломная (ВКР)
  • Предмет:
    Маркетинг
  • Язык:
    Русский
    ,
    Формат файла:
    MS Word
    650,33 Кб
  • Опубликовано:
    2013-11-28
Вы можете узнать стоимость помощи в написании студенческой работы.
Помощь в написании работы, которую точно примут!

Направления обеспечения конкурентоспособности предприятия (на примере ООО 'Электросервис и Ко')

Кафедра маркетинга и менеджмента












дипломная работа

На тему: «Направления обеспечения конкурентоспособности предприятия (на примере ООО «Электросервис и Ко»)»

Реферат

Тема: Направления обеспечения конкурентоспособности предприятия (на примере ООО «Электросервис и Ко»).

Объект дипломной работы: ООО «Электросила и Ко».

Ключевые слова: конкурентоспособность организации, стратегия конкурентоспособности, маркетинг, сбытовая стратегия, факторы конкурентоспособности, разработка стратегии, эффективность стратегии.

Цель дипломной работы: разработать комплекс мероприятий по обеспечению конкурентоспособности ООО «Электросервис и Ко» с целью повышения эффективности торговой организации.

В работе изучены теоретические основы конкурентоспособности организации, включая ее сущность и факторы, этапы разработки и реализации основных мероприятий; проведен анализ конкурентоспособности ООО «Электросила и Ко» с обоснованием основных производственно-экономических показателей предприятия и оценкой его эффективности;

В процессе работы разработаны предложения по повышению конкурентного состояния ООО «Электросила и Ко» на основе совершенствования конкурентной стратегии.

Содержание

Введение

. Теоретические основы конкурентоспособности предприятия

.1 Понятие и факторы конкурентоспособности предприятия

.2 Методы оценки конкурентоспособности предприятия

.3 Мониторинг конкурентной среды торгового предприятия

. Анализ конкурентоспособности ООО «Электросервис и Ко»

.1 Организационно-экономическая характеристика предприятия

.2 Исследование конкурентоспособности продукции

.3 Оценка рыночной позиции предприятия

. Резервы и пути повышения конкурентоспособности ООО «Электросервис и Ко»

Заключение

Список использованных источников

приложения

Введение

конкурентоспособность рыночный экономический

Проблема качества и конкурентоспособности продукции носит в современном мире универсальный характер. От того, насколько успешно она решается, зависит многое в экономической и социальной жизни любой страны, практически любого потребителя. Не спроста теория конкурентоспособности фирмы и ее конкурентных преимуществ была разработана уже в ХVIII веке в трудах А. Смита, Д. Рикардо, Э. Хекшера, Б. Олина и др. Анализируя причины высокой конкурентоспособности фирм, эти экономисты пришли к выводу, что она во многом зависит от наличия и эффективного использования сложившихся в стране базирования условий: необходимых факторов производства, развитого спроса, зрелости конкурентной среды, качества управления, разумной государственной политики и даже благоприятных случайностей [1, с. 75].

На сегодняшний день уровень НТП в области бытовой электротехники, электроприборов, аудио-, видео-, компьютерной техники постоянно растет невероятными темпами с появлением новых технологий. За развитием техники весьма сложно уследить даже человеку со средним доходом и средним уровнем владения техники. Особо остро вопрос стоит в нашей стране, т.к. Республика Беларусь в уровне насыщенности высокотехнологичными товарами отстает от других стран на весьма значительный промежуток как пошаговый, так и временной. А поэтому гонки за новыми технологиями стоят не только на уровне заводов, промышленных предприятий, научных центров и т.д., но также и на уровне магазинов по продаже самой этой высокотехнологичной бытовой электротехники.

Как следствие, появляется острая потребность в обосновании эффективных инструментов и методов управления конкурентоспособностью продукции, способных обеспечить выработку оптимальных управленческих решений, что обусловливает необходимость глубокого исследования и экономической категории конкурентоспособности продукции, и оценочных механизмов в реальном временном и пространственном измерении.

В Республике Беларусь постоянно, небольшими шагами происходит увеличение внутреннего рынка и вместе с этим растет конкуренция, вследствие чего руководители фирм находятся в постоянном поиске новых (адекватных условиям конкуренции) инструментов управления фирмами и рычагов повышения конкурентоспособности.

Цель работы: разработать комплекс мероприятий по обеспечению конкурентоспособности ООО «Электросервис и Ко» с целью повышения эффективности торговой организации.

Исходя из цели дипломной работы требуется решить следующие задачи:

определить понятие конкурентоспособности и факторы, влияющие на её состояние;

изучить методы оценки конкурентоспособности предприятия;

провести анализ факторов, влияющих на повышение конкурентоспособности;

рассчитать основные финансовые показатели и дать им оценку;

проанализировать основные средства предприятия;

провести анализ финансового состояния ООО «Электросервис и Ко»;

проанализировать результаты деятельности, в частности прибыль и рентабельность;

рассчитать комплексный показатель конкурентоспособности и дать его интерпретацию;

вывести и экономически обосновать рекомендации по повышению конкурентоспособности ООО «Электросервис и Ко».

Объектом исследования является ООО «Электросервис и Ко»; предметом - товарный ассортимент предприятия.

Основными методами исследования стали: изучение и анализ соответствующей литературы; анализ статистической, экономической и бухгалтерской документации ООО «Электросервис и Ко»; сравнительный анализ конкурентоспособности товаров ООО «Электросервис и Ко» с аналогичными товарами других организаций.

1. Теоретические основы конкурентоспособности предприятия

.1 Понятие и факторы конкурентоспособности предприятия

На рынке товаров коммерческое предприятие, как правило, встречается с соперничеством других участников рынка, выпускающих и продающих аналогичные товары (здесь не рассматривается криминальный аспект конкуренции). Многие предприятия стремятся занять лидирующее положение на рынке, продать как можно больше товаров, захватить максимально возможную долю рынка. Соперничество на рынке проявляется в форме роста продажи товаров в больших, чем у конкурента количествах, продажи товаров лучшего качества, чем у конкурента. Оно может быть результатом установления более низких, чем у конкурента, цен, может быть следствием интенсивной рекламной кампании, лучшей организации торгового процесса, активного поиска продавцов и покупателей и т.п. 

Конкуренция (от лат. concurrere ‒ сталкиваться) представляет собой механизм соперничества на рынке товаров, борьбы рыночных структур за право найти своего покупателя и за возможность продать свой товар на наиболее выгодных условиях и, следовательно, получить желаемую прибыль.

Конкурентоспособность любого товара может быть определена только в результате его сравнения с другим товаром и, следовательно, является относительным показателем. Она отражает отличие данного товара от товара конкурента по степени удовлетворения конкретных потребностей. Для того, чтобы выяснить конкурентоспособность какого-либо товара необходимо не просто сравнить его с другими товарами по степени их соответствия конкретной потребности, но и учесть при этом затраты потребителя на покупку и последующее использование для удовлетворения своих потребностей.

Таким образом, под конкурентоспособностью понимается комплекс потребительских, стоимостных (ценовых) характеристик товара, определяющих его успех на рынке, т.е. преимущество именно этого товара над другими в условиях широкого предложения конкурирующих товаров-аналогов [2]. И поскольку за товарами стоят их изготовители, то можно с полным основанием говорить о конкурентоспособности соответствующих предприятий, объединений, фирм, равно как и стран, в которых они базируются.

Изучение конкурентоспособности товара ведется непрерывно и систематически, в тесной привязке к фазам его жизненного цикла, чтобы своевременно улавливать момент начала снижения показателя конкурентоспособности и принять соответствующие решения (например, снять изделие с производства, модернизировать его, перевести на другой сектор рынка.) При этом исходят из того, что выпуск предприятием нового продукта, прежде чем старый исчерпал возможности поддержания своей конкурентоспособности обычно экономически нецелесообразен.

На каждом предприятии на качество продукции влияют самые разнообразные факторы, как внутренние, так и внешние (рис. 1.1).

Рис. 1.1. Факторы, влияющие на качество продукции. Примечание. Источник: [2, с.89]

К внутренним факторам относятся такие, которые связаны со способностью предприятия выпускать продукцию надлежащего качества, то есть зависят от деятельности самого предприятия. Они многочисленны, и их целесообразно классифицировать в следующие группы: технические, организационные, экономические, социально-психологические.

Технические факторы самым существенным образом влияют на качество продукции. Поэтому внедрение новой техники и технологии, применение новых материалов, более качественного сырья - материальная основа для выпуска конкурентоспособной продукции.

Организационные факторы связаны с совершенствованием организации производства и труда, повышением производственной дисциплины и ответственности за качество продукции, обеспечением культуры производства и соответствующего уровня квалификации персонала, внедрением системы управления качеством и его сертификации, улучшением работы службы ОТК и другими организационными мероприятиями.

Экономические факторы обусловлены затратами на выпуск и реализацию продукции, затратами на обеспечение необходимого уровня качества продукции, политикой ценообразования и системой экономического стимулирования персонала за производство высококачественной продукции.

Социально-психологические факторы в значительной мере влияют на создание здорового социально-психологического климата в коллективе, нормальных условий для работы, воспитание персонала в духе преданности и гордости за марку своего предприятия, моральное стимулирование работников за добросовестное отношение к работе - все это важные составляющие для выпуска конкурентоспособной продукции. Иногда даже трудно понять, какие факторы более важны для решения рассматриваемой проблемы - технические или социально-психологические.

Внешние факторы в условиях рыночных отношений способствуют формированию качества продукции (если предприятие не является монополистом). К ним в первую очередь относятся: требования рынка, то есть покупателей; конкуренция; нормативные документы в области качества продукции; необходимость завоевания достойного места, как на внутреннем, так и на внешнем рынке; обеспечение имиджа фирмы в среде покупателей, деловых людей.

Конкуренция в широком смысле слова означает соперничество в любой сфере деятельности. Если рассматривать конкуренцию с чисто экономических позиций, то она означает соперничество между коммерческими организациями за наиболее выгодные условия производства и сбыта, за получение более выгодного заказа с целью упрочения позиций на рынке и получения максимальной прибыли сейчас или в будущем [41, c. 17].

Артур А. Томпсон-мл. и А.Дж. Стрикленд предлагают при разработке стратегии организации на основе анализа отрасли и конкуренции выявлять ключевые факторы ее успеха, в том числе такие, как:

качество и характеристики продукции;

репутация (имидж);

производственные мощности;

использование технологий;

дилерская сеть и возможности распространения;

инновационные возможности;

финансовые ресурсы;

издержки по сравнению с конкурентами;

обслуживание клиентов [6, с. 80].

Е.П. Голубков предлагает при проведении маркетинговых исследований для оценки конкурентоспособности организации использовать 16 факторов результативности ее деятельности (имидж, концепция продукта, качество продуктов, уровень диверсификации видов бизнеса, суммарная рыночная доля главных видов бизнеса, мощность научно-исследовательской и конструкторской базы, мощность производственной базы и др.), которые он детализирует и дополняет за счет факторов конкурентоспособности продукции и эффективности маркетинговой деятельности [2; с. 150].

Р.А. Фатхутдинов, ссылаясь на Жан-Жака Ламбера, приводит таблицу со следующими индикаторами конкурентоспособности товара: относительная доля рынка, издержки, отличительные свойства, степень освоения технологии, метод продаж, имидж (известность) [7; с. 164].

В.Н. Фомин считает, что конкурентоспособность продукции определяют следующие факторы: цена, затраты на эксплуатацию или потребление, предоставляемый сервис, реклама, имидж и авторитет фирмы, соотношение между спросом и предложением. Однако итоговым критерием оценки конкурентоспособности продукции он считает долю рынка, занимаемую данной продукцией [4; с. 79].

Сравнение конкурентоспособности различными авторами показало, что:

в зависимости от своих научных взглядов и области маркетинговых исследований обосновывают разный набор факторов, определяющих конкурентоспособность организации и продукции;

в обобщенном виде конкурентоспособность организации определяется совокупностью факторов, характеризующих результативность ее деятельности на рынке, атрибуты качества продукции и эффективность маркетинговой деятельности;

конкурентоспособность продукции определяется совокупностью факторов, определяющих ее качество, цену, доведение продукта до потребителя, продвижение продукта;

другим подходом является подход, основанный на использовании двух критериев: полезного эффекта от потребления продукции и цены потребления. Полезный эффект продукции характеризует фактическую способность продукции удовлетворять конкретную потребность пользователя;

итоговым критерием оценки конкурентоспособности как продукции, так и организации можно считать долю рынка, занимаемую данной продукцией (данной организацией), и связанные с ней показатели (приложение А).

.2 Методы оценки конкурентоспособности предприятия

Анализ конкурентных позиций компании занимает одно из ведущих мест в стратегическом менеджменте, так как именно на основе этого анализа принимаются решения о стратегии компании. Рассмотрим различные подходы к конкурентному анализу.

. SWOT-анализ

Довольно широко признанным подходом, позволяющим провести совместное изучение внешней и внутренней среды является SWOT-анализ. Данный анализ позволяет разработать перечень стратегических действий, направленных на усиление конкурентных позиций предприятия и его развитие.

При его проведении первоначально выявляются слабые и сильные стороны (streghts и weakness) - это факторы внутренней среды, которые будут способствовать или препятствовать эффективной работе фирмы. На основе данных составляется таблица SWOT (табл.1.1).

Таблица 1.1. Общая форма SWOT-анализа

Внутренняя среда

Сильные стороны

Слабые стороны


… … …

… … …

Внешняя среда

Возможности

Угрозы


… … …

… … …

Примечание. Источник: [11, с.145]

После чего следует ответить на вопросы:

имеет ли компания какие-либо сильные стороны или главные достоинства, на которых должна основываться стратегия;

делают ли слабые стороны фирмы ее уязвимой в конкурентной борьбе и какие слабости должна сгладить стратегия;

какие возможности фирма может использовать со своими ресурсами и опытом, чтобы реально рассчитывать на удачу; какие возможности являются наилучшими с точки зрения фирмы;

каких угроз больше всего должно опасаться руководство, чтобы обеспечить

свою надежную защиту.

Также необходимо установить связи между внутренними и внешними сторонами. Для этого составляется матрица SWOT из 4-х полей.

На каждом из данных полей исследователь должен рассмотреть все возможные парные комбинации и выделить те, которые должны быть учтены при разработке стратегии поведения организации.

Вырабатывая стратегии необходимо помнить, что возможности и угрозы могут переходить в противоположность. Так, неиспользованная возможность может стать угрозой, если ее использует конкурент. Или, наоборот, удачно предотвращенная угроза может создать у организации дополнительную сильную сторону в том случае, если конкуренты не устранили эту же угрозу (табл. 1.2) [48, с. 256].

Таблица 1.2. Развёрнутая форма SWOT-анализа


Список сильных сторон: … … …

Список слабых сторон: … … …

Список возможностей: … … …

Каким образом можно использовать сильную сторону для развития бизнеса благодаря использованию возможности? Каким образом можно использовать возможность рынка для усиления сильной стороны?

Каким образом можно использовать возможности внешней среды для снижения негативного влияния слабых сторон на развитие предприятия?

Список угроз: … … …

Каким образом можно использовать сильную сторону для снижения негативного влияния проявления угроз на развитие предприятия?

(Не заполняется)

Примечание. Источник: [11, с.145]

. Модель пяти сил конкуренции М. Портера

Фирма, выступающая на рынке, должна изучить свое конкурентное окружение, т.е. конкурентные силы, воздействующие на нее, которые характеризуются известной моделью движущих сил конкуренции Майкла Е.

Портера. Данная модель базируется на разработанной им концепции конкурентной стратегии.

Рис.1.2. Концепция конкуренции по М. Портеру. Примечание. Источник: [38, с.236]

Цель модели Портера - обеспечение оптимального управления портфелем фирмы и ее финансами, причем в качестве главного фактора рассматриваются конкурентные силы рынка. Модель рентабельности учитывает наличие конкурентной угрозы со стороны потенциальных (новых) конкурентов, в частности импорта более конкурентоспособных товаров. Конкуренты имеются и внутри собственной отрасли, в зависимости от ситуации на рынке конкурирующей силой могут стать поставщики и покупатели. Конкурентную угрозу могут представлять товары-субституты, т.е. заменители.

Существует понятие «барьер входа в отрасль», высоту которого следует учитывать как организациям, находящимся внутри отрасли (для них, чем выше барьер, тем лучше), так и организациям, которые предполагают осуществить выход в новую отрасль (для них, чем он ниже, тем лучше).

Высота барьера определяется следующими факторами:

. Экономикой масштабов. Обычно организации, впервые появившиеся на рынке, начинают деятельность по сбыту нового продукта в масштабах существенно меньших, нежели его традиционные производители. Поэтому их производственно-сбытовые издержки выше, что обусловливает при примерном равенстве рыночных цен получение этими организациями меньшей прибыли, а может быть, и убытки.

. Привычностью марки товара. Потребители конкретных товаров ориентированы на приобретение товаров определенных марок. Новым производителям необходимо сделать свою марку популярной среди новых потребителей.

. Фиксированными затратами, связанными с входом в новую отрасль (следование новым стандартам, требованиям дизайна и др.).

. Затратами на новые основные фонды, которые во многих случаях требуется создавать для выпуска нового продукта.

. Доступом к системе товародвижения. Традиционные производители данной отрасли могут создать барьеры для новых производителей на пути их проникновения в функционирующие сбытовые сети. В этом случае новым товаропроизводителям придется создавать свои каналы сбыта, что требует высоких затрат.

. Доступом к отраслевой системе снабжения. В данной области существуют те же барьеры, что и в случае с системой товародвижения.

. Отсутствием опыта производства данного вида продукта, вследствие чего его себестоимость в общем случае выше, чем у традиционных производителей данной отрасли.

. Возможными ответными действиями предприятий отрасли, направленными на защиту своих интересов. Например, отказ в продаже необходимых патентов, лоббирование в правительстве и местных структурах власти своих интересов, в результате чего традиционные производители могут иметь налоговые и другие льготы, а доступ на рынок новых товаропроизводителей будет затруднен.

Что касается угрозы замены данного продукта новыми продуктами, то имеется в виду производство новых продуктов, удовлетворяющих ту же потребность, но созданных на основе принципиально новых идей. При оценке угрозы замены необходимо учитывать характеристики и цену продукта -заменителя по отношению к традиционным продуктам, цену переключения на использование нового продукта, которая может быть достаточно высокой из-за необходимости потребителям продукта-заменителя менять оборудование, переучивать кадры и др.

Сила позиции поставщиков. Она во многом определяется типом рынка, на котором действуют поставщики и предприятия отрасли.

Сила позиции поставщиков определяется следующими факторами:

. Разнообразием и высоким качеством поставляемых продуктов и предоставляемых услуг.

. Наличием возможности смены поставщиков.

. Величиной затрат переключения потребителей на использование продукции других поставщиков, обусловленных необходимостью использовать новую технологию и оборудование, решать организационные и другие вопросы.

. Величиной объемов продукции, закупаемой у поставщиков. Большие объемы закупки сырья, материалов, комплектующих, всего необходимого для ведения производства делают поставщиков более зависимыми от предприятий, осуществляющих масштабные закупки.

Сила позиции покупателей. Она, как и в предыдущем случае, во многом определяется типом рынка, на котором действуют предприятия отрасли и покупатели их продукции. Имеются в виду рынки производителя и покупателя соответственно. Сила позиции покупателей определяется в первую очередь следующими факторами:

. Возможностью переключиться на использование других продуктов.

. Затратами, связанными с этим переключением.

. Объемом закупаемых продуктов.

Рассмотренные выше четыре группы факторов определяют привлекательность отрасли и целесообразность вести в ней бизнес.

Поскольку эти факторы влияют на цены, издержки, инвестиции, то они определяют уровень прибыльности организаций данной отрасли.

Исследования, проведенные в указанных направлениях, дадут фирме возможность определить конкурентный «климат», интенсивность соперничества и тип конкурентного преимущества, которым владеет каждый из конкурентов. [6, с.93]

. Методика сравнительного анализа конкурентов

Для проведения анализа первоначально необходимо собрать сведения о конкурентах, показать достоинства и недостатки конкурирующих предприятий, определить сферу влияния каждого из них на рынок, показать, кто из них имеет максимальную и минимальную цену, чья продукция наиболее качественна.

В качестве источников информации о конкурирующих фирмах используются официальные данные о фирмах, данные публикаций в периодике, статистические отчеты, а также информация непосредственнос рынков сбыта: от сбытовых подразделений фирм, инженерного персонала, поставщиков и других агентов на рынке; кроме того, используются материалы совещаний, конференций, информация выставок, ярмарок и презентаций.

Сравнительный анализ конкурентов проводится с целью:

выявления сильных и слабых сторон в деятельности конкурентов;

определения по совокупной оценке наиболее сильных и наиболее слабых конкурентов;

выбора атаковых или оборонительных стратегий по отношению к конкретным конкурентам.

Наиболее часто встречающейся в литературе методикой является оценка основных конкурентов по некоторому числу факторов с помощью бальной системы. Сделать это можно экспертным путем, например, проранжировать все параметры для каждого предприятия по шкале от 1 до 5 баллов, в которой пять баллов означает «отлично», а один балл - «неудовлетворительно». Если по какому-либо параметру проставлена оценка 1, то это означает, что именно этот параметр является слабой стороной предприятия, и, наоборот, в случае проставления оценки 5 - предприятие является лидером по данному параметру. Оценка проводится с помощью таблицы, которая наглядно отображает рейтинг предприятий.

С точки зрения результативности деятельности фирм-конкурентов на рынке и завоевания ими там сильных позиций можно выделить следующие основные факторы, требующие изучения (указаны только важнейшие направления исследования деятельности фирм-конкурентов):

. Имидж фирмы

. Концепция продукта, на которой базируется деятельность фирмы.

. Качество продуктов, уровень их соответствия мировому уровню (обычно определяется путем опросов или сравнительных тестов).

. Уровень диверсификации производственно-хозяйственной деятельности (видов бизнеса), разнообразие номенклатуры продуктов.

. Суммарная рыночная доля главных видов бизнеса.

. Мощность научно-исследовательской и конструкторской базы, характеризующей возможности по разработке новых продуктов (размер бюджета НИОКР, число сотрудников, оснащенность предметами и средствами труда, эффективность НИОКР).

. Мощность производственной базы, характеризующей возможности перестраиваться на выпуск новых продуктов и наращивать объемы выпуска освоенных продуктов (число занятых, оснащенность основными фондами, их уровень и эффективность использования, структура издержек, в том числе использование фактора экономии в зависимости от объема и освоенности выпуска).

. Финансы, как собственные, так и привлекаемые со стороны.

. Рыночная цена с учетом возможных скидок или наценок.

. Частота и глубина проводимых маркетинговых исследований, их бюджет.

. Предпродажная подготовка, которая свидетельствует о способности фирмы привлекать и удерживать потребителей за счет более глубокого удовлетворения их потребностей.

. Эффективность сбыта с точки зрения используемых каналов товародвижения (коммерческая деятельность).

Коммерческая деятельность торговой организации предусматривает выполнение комплекса торгово-организационных операций и управление ими. Коммерческие операции на потребительском рынке обслуживают процесс обмена (купли-продажи). Для того чтобы обмен состоялся, необходимо осуществить взаимосвязанные, выстроенные в определенной последовательности действия, обеспечивающие организационные, социальные и правовые аспекты процесса, которые носят коммерческий характер: изучить рынок и определить потребность в товарах, найти поставщиков, покупателей, заключить договор, обеспечить его выполнение и т.д. Через коммерческую деятельность устанавливаются связи изготовителей товаров с их потребителями и осуществляется управление обменом. Операции, осуществляемые в процессе этой деятельности, носят коммерческий характер и оказывают влияние на конечные результаты работы торговых организаций, а также конкурентоспособность организации.

Коммерческая деятельность непосредственно реализуется организациями, предприятиями, юридическими, а также физическими лицами, осуществляющими предпринимательскую деятельность без образования юридического лица, обеспечивает операции обмена между хозяйствующими субъектами на рынке товаров и услуг. Она осуществляется в соответствии с законодательством, правовыми и нормативными актами.

На основе вышеизложенного можно сделать вывод, что коммерческая деятельность на рынке товаров и услуг представляет собой совокупность организационно-хозяйственных операций, обслуживающих обмен, совершение акта купли-продажи с целью получения прибыли. Процессы и операции, выполняемые в сфере товарообращения, представлены на рис.1.3.

Рис. 1.3. Структура коммерческой деятельности торгового предприятия. Примечание. Источник: собственная разработка по данным предприятия

Элементы коммерческой деятельности в совокупности обладают интегративными свойствами. Так, при закупочной деятельности, выступающей в роли подсистемы, совершаются: выбор поставщика, коммерческая сделка, заключение контракта, товарно-денежный обмен, адаптация на происходящие события, продвижение товара (следующий этап обращения). Составляющие подсистемы: закупочная деятельность, хранение, распределение товаров с присущими им элементами - представляют коммерческую деятельность как систему. Границы подсистем выражаются этапами доведения товаров до потребителей. В рамках подсистем задействованы коммерческие процессы и операции, обеспечивающие количественные и качественные изменения. Поступающие в обращение, а затем уходящие товарно-материальные потоки в потреблении становятся объектами продажи, т. е. связаны с товарно-денежным обменом.

Функции системы коммерческой деятельности выполняются исходя из целей, определяемых своеобразием торгового предприятия и факторами внешней среды.

В качестве ресурсов, необходимых для функционирования системы коммерческой деятельности, выступают материальные, финансовые, технические, трудовые, а также обеспечение экономическое, организационное и информационное.

Процессы и операции, происходящие в сфере коммерции, бывают двух видов: торговые (коммерческие) и производственные.

Торговые (коммерческие) процессы направлены на осуществление купли-продажи с целью получения прибыли и связаны со сменой форм стоимости. К ним примыкают также такие торговые процессы, без которых невозможно нормальное проведение операций купли-продажи. Это организация коммерческих связей между продавцами и покупателями, изучение покупательского спроса на товары, сбытовая реклама, сервисное обслуживание покупателей, в том числе выполнение для них некоторых дополнительных услуг, страхование товаров при их доставке покупателям. Операции купли-продажи с примыкающими торговыми процессами представляют собой торговлю в широком смысле слова.

1Уровень стимулирования сбыта (работников сбытовых служб предприятия, торговых организаций и потребителей).

. Уровень рекламной деятельности.

. Уровень послепродажного обслуживания.

4. Политика фирмы во внешней предпринимательской среде, характеризующая способность фирмы управлять в позитивном плане своими отношениями с государственными и местными властями, общественными организациями, прессой, населением и т. п.

Устойчивая конкурентоспособность хозяйствующего субъекта может быть достигнута тогда и только тогда, когда она базируется на обоих источниках конкурентоспособности, которые, сочетаясь и взаимодействуя, дополняя и усиливая друг друга, создают мощные конкурентные преимущества предприятия в ходе конкурентной борьбы [5].

Таким образом, конкурентоспособность предприятия может быть охарактеризована и, в конечном счете, сведена к оценке его операционной эффективности и стратегического позиционирования. Путем сведения указанных коэффициентов в единый показатель, можно произвести оценку конкурентоспособности исследуемого предприятия:

= Kr * KI,

где K - конкурентоспособность исследуемого предприятия;- коэффициент операционной эффективности;- коэффициент стратегического позиционирования.

Операционная эффективность обеспечивает получение прибыли в процессе реализации прибавочной стоимости. Это означает, что основным результатом и критерием операционной эффективности является прибыль предприятия.

Однако оценка операционной эффективности на основе рентабельности по прибыли носит знакопеременный характер, что будет искажать показатель конкурентоспособности В этих условиях наиболее емким и универсальным показателем операционной эффективности представляется отношение выручки от реализации продукции к затратам, осуществленным для ее производства и реализации. В математической форме

= В / З,

где r - операционная эффективность предприятия;

В - выручка от реализации продукции;

З - затраты на производство и реализацию продукции.

Аналогично определим показатель операционной эффективности по выборке:

= ВS / ЗS,

где R - операционная эффективность по выборке;

ВS - выручка от реализации продукции по выборке;

ЗS - затраты на производство и реализацию продукции по выборке.

Под выборкой понимается совокупность конкурентов, являющаяся необходимой и достаточной для сопоставления с рассматриваемым хозяйствующим субъектом. Выборка может состоять из одного или нескольких предприятий-конкурентов либо всех конкурирующих предприятий отрасли.

Для оценки операционной эффективности предприятия необходимо сопоставить величину рассматриваемого показателя исследуемого хозяйствующего субъекта соответствующему показателю по выборке:

Kr = r / R

Стратегическое позиционирование обеспечивает саму возможность процесса реализации прибавочной стоимости. Основным результатом и критерием стратегического позиционирования является занимаемая доля рынка. В качестве показателя стратегического позиционирования предлагается рассматривать изменение доли рынка в сравнении с предшествующим периодом.

Доля рынка предприятия может быть определена в виде следующего отношения:

Д = В / V,

где Д - доля рынка предприятия;

В - выручка от реализации продукции предприятия;- объем рынка.

Доля рынка по выборке запишется так:

ДS = ВS / V,

где ДS - доля рынка по выборке;

ВS - выручка от реализации продукции по выборке;- объем рынка.

Изменение доли рынка предприятия можно найти по формуле:

ΔД = (B / V) * (V0 / В0),

где ΔД - изменение доли рынка предприятия;

В0 - выручка от реализации продукции рассматриваемого предприятия в предшествующем периоде;- объем рынка в предшествующем периоде.

Изменение доли рынка по выборке:

ΔДS = (ВS / V) * (V0 / В0S),

где ΔДS - изменение доли рынка по выборке;

В0S - объем выручки от реализации продукции по выборке в предшествующем периоде;- объем рынка в предшествующем периоде.

Для оценки стратегического позиционирования необходимо сопоставить величину рассматриваемого показателя исследуемого хозяйствующего субъекта соответствующему показателю по выборке.

(ΔД / ΔДS) = (В / В0) * (В0S / ВS)

Отношение выручки анализируемого периода к выручке предшествующего периода является индексом изменения выручки. Таким образом, отношение показателей стратегического позиционирования идентично отношению индексов изменения объемов выручки:

(ΔД / ΔДS) = (I / IS),

где I - индекс изменения объемов выручки рассматриваемого предприятия;- индекс изменения объемов выручки по выборке.

При этом:

= (В / В0)= (ВS / В0S)

Показатели операционной эффективности и стратегического позиционирования изначально предполагаются равносильными. В силу этого, необходимо привести влияние указанных показателей на конкурентоспособность предприятия к сопоставимым величинам, для чего предлагается извлечь из отношения индексов изменения объемов выручки квадратный корень:

,

Тогда с учетом этих выражений получаем:

,

Чем выше значение К, тем более конкурентоспособным по отношению к выборке является рассматриваемое предприятие. Очевидно, что 0 < К < ∞. При этом, в том случае, если 0 < К < 1, конкурентоспособность предприятия по отношению к выборке является низкой (чем ближе к нулю, тем ниже конкурентоспособность). При К = 1 конкурентоспособность предприятия идентична конкурентоспособности выборки. При К>1 конкурентоспособность предприятия выше, чем по выборке.

В качестве главного преимущества данной методики оценки конкурентоспособности предприятия автор считает то, что оценка осуществляется по конечным критериям конкурентоспособности - прибыльности и доле предприятия на рынке, которые в условиях рыночной экономики и определяют жизнеспособность предприятия, перспективы его функционирования и развития. Такой подход обеспечивает максимальную достоверность получаемых результатов в отличие от пофакторной оценки конкурентоспособности.

Такой подход значительно облегчает задачу по сбору необходимой для оценки конкурентоспособности предприятия информации. Отпадает необходимость в проведении дорогостоящих и не всегда доступных маркетинговых исследований, подборе экспертов и специалистов в различных отраслях знаний; вся необходимая информация может быть почерпнута из данных бухгалтерского и статистического учета и отчетности. Несомненно, что это значительно повышает практическую применимость такой методики оценки конкурентоспособности [8].

.3 Мониторинг конкурентной среды торгового предприятия

В 2012 г. в экономике республики обеспечена финансовая стабильность и макроэкономическая сбалансированность, достигнут ряд положительных результатов, характеризующихся:

• существенным снижением уровня инфляции;

• стабилизацией и предсказуемостью обменного курса рубля;

• положительным сальдо внешней торговли товарами и услугами;

• стабильной ситуацией на внутреннем валютном рынке;

• сохранением ЗВР при полном и своевременном выполнении страной внешних и внутренних валютных обязательств;

• улучшением состояния платежного баланса и другими позитивными изменениями.

В социальной сфере решена важнейшая задача 2012 г. - восстановлен докризисный уровень доходов населения.

В то же время в четвертом квартале 2012 г. более интенсивно проявилась тенденция замедления темпов экономического роста по сравнению с итогами первых трех кварталов на фоне тенденции снижения темпов роста объемов промышленного производства и экспорта товаров и услуг. В результате по итогам 2012 г. из 12 важнейших прогнозных параметров, утвержденных Главой государства, выполнены 6 (табл.1.3).

Таблица 1.3. Параметры прогноза социально-экономического развития Республики Беларусь за 2012 г.


Прогноз

Фактически



Январь - март

Январь - июнь

Январь - сентябрь

Январь - ноябрь

Январь - декабрь

Валовый внутренний продукт

105,0-105,5

103,4

103,2

103,2

102,0

101,5

Продукция промышленности

106-107

108,3

108,5

107,7

106,1

105,7

Рентабельность продаж в организациях промышленности, в %

10-11

11,3

12,8

12,4

11,9

11,5

Удельный вес отгруженной инновационной продукции организациями, основным видом экономической деятельности которых является производство промышленной продукции, в % в общем объеме отгруженной продукции

13,5-14,5

17,8

17,4

17,1

17,5

17,9

Снижение уровня материалоемкости продукции (работ, услуг) в организациях промышленности (в фактических ценах), %

(-2)-(-3)

-0,7

+0,4

-0,7

-1,9

-2,7

Продукции сельского хозяйства в хозяйстве всех категорий, %

105-105

106,1

105,1

105,0

15,6

106,1

Рентабельность продаж в сельском хозяйстве, %

4-4,5

16,1

15,6

14,5

13,8

13,8

Экспорт товаров и услуг

111,6-112,3

147,0

131,3

118,8

113,3

111,4

Сальдо внешней торговли товарами и услугами, % к ВВП

2,3-2,7

14,1

12,8

8,5

6,0

4,6

Прямые иностранные инвестиции на чистой основе (без учета задолженности прямому инвестору за товары (работы, усоуги)), млрд.долл.

3,7

0,5

0,7

1,1

1,2

1,4

Реальные располагаемые денежные доходы населения, %

103-103,5

98,8

107,9

116,1

120,4

121,0

Снижение энергоемкости ВВП,%

(-3)-(-4)

+132

+17,1

+10,4

+6,4

+5,3

Примечание. Источник: данные Министерства экономики Республики Беларусь

За 2012 г. ВВП страны характеризуется ростом на 1,5% к уровню 2011 г., при годовом прогнозе 105,0-105,5%.

Важнейшим индикатором экономического развития страны и одним из факторов экономического роста в отчетном периоде выступает производительность труда, которая за 2012 г. увеличилась на 3,4%, превысив рост ВВП.

Умеренная динамика экономического роста в текущем году обусловлена реализацией комплекса мер по сжатию внутреннего спроса с целью ликвидации сформировавшихся в последние годы макроэкономических диспропорций.

Таблица 1.4. Влияние основных видов экономической деятельности на рост ВВП за 2012 г.


По прогнозу на 2012 г.

Январь- октябрь 2012 г.

Январь- ноябрь 2012 г.

Январь- декабрь 2012 г.



Факт

Влияние на рост (+), снижение (-) ВВП, в %

Факт

Влияние на рост (+), снижение (-) ВВП, в %

Факт

Влияние на рост (+), снижение (-) ВВП, в %

Валовый внутренний продукт

105-105,5

102,4

2,4

2,0

101,5

1,5

Из него:








А - Сельское хозяйство, охота и лесное хозяйство

104-105

105,0

0,5

105,4

0,5

105,9

0,5

C,D,E - Промышленность

106-107

106,6

2,0

106,1

1,9

105,7

1,8

F- Строительство

94,5-95,4

89,7

-0,9

90,2

-0,7

904

-0,6

G - Торговля, ремонт автомобилей, бытовых изделий и предметов личного пользования

107-108

99,4

0,0

95,1

-0,6

92,4

-1,2

I - транспорт

107-108

106,4

0,5

106,2

0,5

106,2

0,5

Чистые налоги на продукты

104

101,1

0,2

102,4

0,3

103,5

0,4

Примечание. Источник: данные Министерства экономики Республики Беларусь

Основной вклад в прирост ВВП внесли промышленность (+1,8%), сельское хозяйство (+0,5%), транспорт и связь (+0,5%), чистые налоги на продукты (+0,4%).

По сравнению с январем-ноябрем 2012 г. из основных формирующих ВВП секций дальнейшее замедление роста демонстрируют промышленность и торговля.

Практически во всех основных секциях, формирующих ВВП, не обеспечен прогнозировавшийся прирост (рис.1.4).

Рис.1.4. Влияние основных видов экономической деятельности на формирование темпа роста ВВП за 2011-2012 гг.,%

В наибольшей степени на не достижение прогнозного роста ВВП в 2012 г. повлияли следующие факторы:

устойчивое замедление во втором полугодии темпов роста в промышленности, транспорте и связи;

невыполнение промышленными министерствами и концернами качественных параметров развития - заданий по снижению материалоемкости и доли отгрузки на внешние рынки производимой продукции;

снижение ниже уровня 2011 г. объемов оптового товарооборота;

снижение индекса в строительстве, существенно более низкое, чем прогнозировалось;

прирост чистых налогов на продукты сложился ниже прогнозного.

Основной причиной снижения динамики стало падение объемов оптового товарооборота (со 120,1% в январе до 78,7% в январе-декабре 2012 г.), который занимает значительную долю в формировании данной секции (почти 60%) (рис. 1.5).

Рис.1.5. Объем оптового товарооборота Беларуси в январе-декабре 2012 г. (в процентах к январю-декабрю 2011 г.)

Ниже уровня 2011 года объемы оптового товарооборота сложились в Могилевской (95,6%), Гродненской (92,5%), Брестской (91,1%) областях и г. Минске (68,0%); удельный вес указанных регионов в общем объеме оптового товарооборота - 74,3%.

Падение оптового товарооборота обусловлена рядом причин, в числе которых:

сокращение ЗАО «Белорусская нефтяная компания» поставок нефти на переработку, которое привело к уменьшению объемов оптового товарооборота по указанной организации;

изменение конъюнктуры рынка калийных удобрений, вызвавшее падение оптового товарооборота по ЗАО «Белорусская калийная компания»;

переход частных сетей АЗС на прямые закупки нефтепродуктов у производителей (ОАО «Нафтан», ОАО «Мозырский НПЗ») и др.

Кроме этого также сказалась высокая база 2011 г., когда в условиях активизации внешней торговли и переориентации отечественных производителей на внешние рынки темп роста оптового товарооборота составил 124,1%.

Ситуацию в оптовой торговле не смог компенсировать динамичный рост розничного товарооборота, который за 2012 г. увеличился на 14,1% при годовом прогнозе роста на 5-5,5%.

Дифференциация потребительских предпочтений в 2012 г. сохранялась в сторону динамики темпов роста продаж непродовольственных товаров (117,5%) нежели продовольственных (110,3%), что свидетельствует о восстановлении платежеспособного спроса населения.

Рис. 1.6. Динамика розничного и оптового товарооборота Беларуси в 2012 г., %

В условиях повышения реальных денежных доходов населения отмечается устойчивая положительная динамика развития розничного товарооборота общественного питания, темп роста которого составил 110,8% к уровню 2011 г.

На основании проведенного исследования нами сделаны следующие выводы.

. 2012 г. характеризуется ростом ВВП на 1,5% к уровню 2011 г., при годовом прогнозе 105,0-105,5%. Важнейшим индикатором экономического развития страны и одним из факторов экономического роста в отчетном периоде выступает производительность труда, которая за 2012 г. увеличилась на 3,4%, превысив рост ВВП.

. В ноябре 2012 г. соотношение экспорта и объема промышленного производства составило 54,9%. В целом по республике соотношение составило 61,5% (при прогнозе 65%). Отклонение от прогнозного соотношения в потерях экспорта составило 1,2 млрд. долларов США.

3. На протяжении всего 2012 г. основной источник развития экономики - инвестиции в основной капитал оставались в зоне отрицательных значений. По итогам 2012 г. индекс изменения данного показателя составил 86,2% к прошлому году (прогноз 96-97%). Основная причина - недостаток средств финансирования.

. В то же время в большинстве промышленных подсекций отмечается рост уровня материалоемкости: в производстве целлюлозы, древесной массы, бумаги, картона и изделий из них (+17,4%), химическом производстве (+14,2%), производстве кожи, изделий из кожи и производство обуви (+11,3%), обработке древесины и производстве изделий из дерева (+9,1%), производстве транспортных средств и оборудования (+5,9%), производстве машин и оборудования (+5,8%), производстве электрооборудования, электронного и оптического оборудования (+5,7%).

. Дифференциация потребительских предпочтений в 2012 г. сохранялась в сторону динамики темпов роста продаж непродовольственных товаров (117,5%) нежели продовольственных (110,3%), что свидетельствует о восстановлении платежеспособного спроса населения.

2. Анализ конкурентоспособности ООО «Электросервис и Ко»

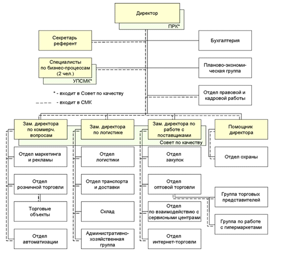
.1 Организационно-экономическая характеристика предприятия

«Электросила» - это одна из крупнейших в Белоруссии розничная сеть магазинов бытовой техники и электроники. Торговая сеть «Электросила» представляет собой синхронно работающий технологический комплекс, специализирующийся на оптовой и розничной реализации электроники под товарным знаком Электросила.

Торговая сеть «Электросила», основанная в 1995 г., к настоящему времени имеет разветвленную, постоянно растущую торговую сеть. По состоянию на начало ноября 2011 г. сеть насчитывает 10 магазинов, в т.ч. 7 - в Минске, остальные - в регионах, в ноябре 2012 откроются еще 2 магазина. Сеть также располагает 4 крупными складскими терминалами.

В 2009 г. Компания совместно с Компанией «HiTechnic» запускает

новый проект - доставка и установка бытовой техники и электроники любой сложности

·   2008 г. - открытие магазинов формата «ЭТО»

·        2009 г. - запуск нового проекта «HiTechnic»

·        2010 г. - введение «Стандартных рабочих процедур»

·        2011 г. - доля рынка составляет 60%, оборот 6млн.$.

Торговая сеть «Электросила» входит в тройку лидеров белорусского рынка ритейла электроники и является одной из самых быстрорастущих розничных сетей в своём сегменте рынка.

Финансовое положение предприятия обуславливается в немалой степени его деловой активностью. В критерии деловой активности включаются показатели, отражающие качественные и количественные стороны развития деятельности предприятия, объем реализации товара и услуг, прибыль, показатели оборачиваемости активов и пассивов. Данная группа показателей характеризует, насколько эффективно предприятие использует свои средства.

Бухгалтерский учет на предприятии ООО «Электросервис и Ко» ведется главным бухгалтером. Рассмотрим основные показатели деятельности (табл. 2.1).

Стоимость проданных товаров в предприятии ООО «Электросервис и Ко» в 2010 г. составила 3765,5 млрд. руб., 2011 г. - 3965,6 млрд. руб., 2012 г. - 3973 млрд. руб., то есть, наблюдается увеличение Стоимости на 200,1 млрд. руб. или 5,31% в 2011 г. по сравнению с 2010 г. и сокращение на 286 млрд. руб. или 0,72% в 2012 г. по сравнению с 2011 г.

Таблица 2.1. Основные показатели деятельности предприятия ООО «Электросервис и Ко» за 2010-2012гг., млрд. руб.

Показатели

Год

Изменение (+;-)

Темп изменения, %


2010

2011

2012

2011 к 2010

2012 к 2011

2011 к 2010

2012 к 2011

Выручка от реализации товара

4054,4

4304,6

4311,8

250,2

7,2

106,17

100,17

Стоимость реализованного товара

3765,5

3965,6

3937

200,1

-28,6

105,31

99,28

Валовая прибыль

288,9

339

374,8

50,1

35,8

117,34

110,56

Примечание. Источник: собственная разработка по данным предприятия

Анализ деловой активности, проведенный в табл. 2.1 показывает, что выручка от реализации товаров в 2011 г. по сравнению с 2010 г. увеличилась на 250,2 млрд. руб. или на 6,17%.

В 2012 г. рост выручки от реализации составил по сравнению с 2011 г. 7,2 млрд. руб. или 0,17%. Валовая прибыль ООО «Электросервис и Ко» за исследуемый период имеет ярко выраженную тенденцию к росту. Так, в 2010 г. она составила 288,9 млрд. руб., в 2011 г. - 339 млрд. руб., в 2012 г. - 374,8 млрд. руб. Темп изменения в 2011 г. составил 10,56%,а в 2012 г. - 17,34%.

Происходящие изменения отразились на росте показателя рентабельности продаж. Рентабельность продаж рассчитывается делением прибыли от реализации продукции, работ и услуг или чистой прибыли на сумму полученной выручки.

Рп2010 = (288,9 млрд. руб. / 4054,4 млрд. руб.) * 100% = 7,13%

Рп2011 = (339 млрд. руб. / 4304,6 млрд. руб.) * 100% = 7,88%

Рп2012 = (374,8 млрд. руб. / 4311,8 млрд. руб.) * 100% = 8,0%

Как показывают вышеприведенные расчеты рентабельность продаж ООО «Электросервис и Ко» увеличилась за анализируемый период с 7,13% до 8,69%, что положительно характеризует коммерческую деятельность предприятия.

Таким образом, в целом за период 2010-2012 гг. наблюдается тенденция роста основных показателей деятельности. На данный момент, численность работников ООО «Электросервис и Ко» составляет 600 человек. Для анализа показателей эффективности использования трудовых ресурсов за 2010 - 2012 гг. составим табл. 2.2

Средняя заработная плата работника за месяц составила в 2010 г. - 1,49 млн.руб., в 2011 г. - 2,2 млн. руб., в 2012 г. - 2,8 млн. руб. Среднемесячная заработная плата также обнаруживает тенденцию к росту, наблюдается увеличение среднемесячной заработной платы.

Таблица 2.2.  Основные показатели эффективности использования трудовых ресурсов ООО «Электросервис и Ко» за 2010-2012гг., млрд. руб.

Показатели

Год

Изменение (+;-)

Темп изменения, %


2010

2011

2012

2011 к 2010

2012 к 2011

2011 к 2010

2012 к 2011

Выручка от реализации товара

4054,4

4304,6

4311,8

250,2

7,2

106,17

100,17

Численность работающих

450

500

600

50

100

111,1

120

Фонд оплаты труда

8050,0

10852,0

20160,0

2802

9308

134,8

185,8

Среднемесячная зарплата

1,49

2,2

2,8

0,71

0,6

147,6

127,3

Примечание. Источник: собственная разработка по данным предприятия

Для работы организации имеет огромное значение наличие оптимального количества оборотных средств. Оборотные средства - это совокупность денежных средств, авансируемых для создания оборотных производственных фондов и фондов обращения, обеспечивающих непрерывный кругооборот денежных средств. Для характеристики эффективности использования оборотных средств предприятия составим табл. 2.3. Среднегодовую стоимость оборотного капитала определяем по формуле средней простой арифметической на основании данных бухгалтерского баланса. Среднегодовая стоимость оборотного капитала увеличивается на протяжении анализируемого периода с 2474 млрд. руб. до 2694,75 млрд. руб. (на 8,92%) в 2011 г. по сравнению с 2010 г. В 2012 г. среднегодовая стоимость оборотного капитала составила 2969,8 млрд. руб., что больше чем в 2011 г. на 10,21%.

Показатели рентабельности являются относительными характеристиками финансовых результатов и эффективности деятельности предприятия. Они измеряют доходность предприятия с различных позиций.

Коэффициент оборачиваемости определяется делением объема реализации продукции на средний остаток оборотных средств на предприятии. Длительность одного оборота в днях находится делением количества дней в периоде на коэффициент оборачиваемости. Оборачиваемость оборотного капитала довольно низкая на протяжении 2010-2012 гг. В 2010 г. один оборот совершался за 220 дней (коэффициент оборачиваемости - 1,64), в 2011 г. оборачиваемость оборотного капитала сократилась до 1,60 оборотов в год (продолжительность оборота - 225 дней), в 2012 г. один оборот совершался за 248 дней (коэффициент оборачиваемости - 1,45).

Таблица 2.3. Показатели эффективности использования оборотных средств ООО «Электросервис и Ко» за 2010-2012гг., млрд. руб.

Показатели

Год

Изменение (+;-)

Темп изменения, %


2010

2011

2012

2011 к 2010

2012 к 2011

2011 к 2010

2012 к 2011

Выручка от реализации товара

4054,4

4304,6

4311,8

250,2

7,2

106,17

100,17

Прибыль от реализации

288,9

339

374,8

50,1

35,8

117,34

110,56

Среднегодовая стоимость оборотных средств

2474

2694,75

2969,8

220,75

275,05

108,92

110,21

Оборачиваемость оборотных средств:








- в числе оборотов

1,64

1,60

1,45

-0,04

-0,15

97,47

90,89

- в днях оборота

220

225

248

6

23

102,59

110,02

Рентабельность, %

11,68

12,58

12,62

0,90

0,04

107,73

100,32

Примечание. Источник: собственная разработка по данным предприятия

Таким образом, деятельность ООО «Электросервис и Ко» за 2010-2012 гг. характеризуется ростом выручки от продаж, ростом рентабельности продаж, ростом рентабельности основных и оборотных средств.

2.2 Исследование конкурентоспособности продукции

В условиях господства рыночных отношений планирование бизнеса теснейшим образом связано с предвидением возможностей сбыта предпринимательского продукта на рынке товаров и услуг. Чтобы прогнозные оценки предпринимателя наиболее соответствовали реальной ситуации будущего спроса и объёма продаж, надлежит тщательно исследовать, изучить и проанализировать рынок сбыта предпринимательского продукта, т.е. людей, которые покупают товар предприятия или пользуются его услугами.

Электросила - одна из самых успешных быстроразвивающихся сетей по продаже бытовой техники. Первый магазин Электросила был открыт в Минске в 1995 г. Основное направление деятельности Электросила - продажа и сервисное обслуживание цифровой и бытовой техники и электроники.

Ассортимент товара в ООО «Электросервис и Ко»

В сети магазинов Электросила можно приобрести следующие товары:

·   Кондиционеры

·        Холодильники

·        Стиральные машины

·        СВЧ- печи и пылесосы

·        Аксессуары для дома и кухни

·        Телевизоры

·        DVD плееры и рекордеры

·        Домашние кинотеатры

·        Музыкальные центры

·        Автомобильная электроника

·        MP3 плееры и портативное аудио

·        Hi-Fi аппаратура

·        Спутниковое оборудование

·        Игровые приставки

·        Видеокамеры

·        Цифровые фотоаппараты

·        Компьютеры

·        Ноутбуки

·        КПК

·        Мониторы

·        Принтеры

·        Сотовые телефоны

·        Телефоны

·        Факсы

·        Настольные лампы

·        Часы

Основным конкурентом ООО «Электросервис и Ко» является торговая сеть «Пятый элемент», т.к. он занимает такую же долю на рынке (25 %). Кроме того, одним из факторов, определяющих основного конкурента является время деятельности его на рынке. И с этой точки зрения также основным конкурентом является торговая сеть «Пятый элемент» (табл. 2.4).

Отсюда приходит ясное понимание того, что необходимо развивать один из главных факторов конкурентоспособности - лояльность потребителей.

Таблица 2.4. Основные конкуренты организации ООО «Электросервис и Ко»

Характеристика конкурирующей продукции

Основные конкуренты

Торговая сеть «Электросила»


Торговая сеть «Пятый элемент»

Интернет-магазины

«Горизонт»


Занимаемая доля рынка, %

25,0

12,0

17

25,5

Уровень обслуживания

высокий

средний

средний

высокий

Качество продукции

высокое

среднее

среднее

высокое

Реклама

осуществляется

Не осуществляется

осуществляется

осуществляется

Время деятельности предприятия, лет

16

5

-

18

Исходя из данных приведенных в таблице ниже, видно, что продукция ООО «Электросервис и Ко» весьма конкурентоспособна по отношению к такой же продукции других организаций. В основном по всем представленным товарам организация обходит своих конкурентов по цене, акциям и скидкам, а местами и по качеству, к примеру, пылесос SCARLETT SC-285 является английским, а ООО «Электросервис и Ко» официальный дилер компании SCARLETT и не только. По цене «Электросервис и Ко» выигрывает у организации «Пятый элемент» на 33,8 тыс. руб., у интернет-магазинов на 55,0 тыс.руб., у «Горизонт» - на 130,0 тыс. руб.

Таблица 2.5. Основные конкуренты ООО «Электросервис и Ко»

Показатель

Название организации


Пятый элемент

Интернет-магазин

ГОРИЗОНТ (Возможно аналог)

ЭЛЕКТРОСИЛА


Телевизор SAMSUNG PS51E450A1WXRU

Цена, млн.руб.

10,6

8,0

8,0

8,2

Производитель

Китай

Тайвань

Беларусь (аналог)

Россия

Скидка / акция

Праздн. скидки

Праздн.скидки

Праздн.скидки

Праздн. скидки


Пылесос SCARLETT SC-285

Цена, тыс.руб.

299,9

320,0

401,0

306,0

Китай

Китай

Китай

Англия

Скидка / акция

На акции

-

- 10%

- 15%


Микроволновая печь SAMSUNG GE711KR/BWT

Цена, тыс.руб.

977,0

910,0

1033,8

916,9

Производитель

Россия

Россия

Беларусь (аналог)

Россия

Скидка / акция

Праздн. скидки

Праздн. скидки

Праздн. скидки

Праздн.скидки


Средняя разница по цене на пылесосы приблизительно составит:

Цср=(33,8+55+130) / 3=73 тыс. руб.

Средняя разница по цене на микроволновые печи составит:

Цср=(60,5+(-6)+116,8)) / 3=57 тыс. руб.

Средняя разница по цене на телевизоры будет равна:

Цср=(2300+(-200)+160) / 3= 750 тыс. руб.

Рассчитаем конкурентоспособность по показателям наиболее важным для потребителей в ООО «Электросервис и Ко» и главного ее конкурента торговой сети «Пятый элемент» на примере пылесосов

Таблица 2.6. Данные к расчету конкурентоспособности ООО «Электросервис и Ко» за 2012 г.

Показатель

Организация


торговой сети «Пятый элемент»

ООО «Электросервис и Ко»

Качественные показатели, баллы (max 10)

Производитель

8

9

Качество

8

8

Скидки/акции

9

9

Стоимостные показатели руб. / %

Цена

299900 / 95,2

266090 / 86,9

Акция

14995 / 4,7

39910 / 13,1

Оптимальная структура стоимости, по мнению покупателей

Цена

95

85

Акция

5

15

Примечание. Источник: собственная разработка по данным предприятия

. Средний индекс конкурентоспособности по стоимостным показателям:

р= (Рiб /Рi)/n, (2.1)

где Рi, Рiб-значение i-го показателя базового и анализируемого изделия; n-количество i-ых показателей.р= (266090/299900+39910/14995) / 2=0,57

. Индекс структурной оптимальности:

о= Iу/Iуб, (2.2)

где Iу - сруктурная оптимальность анализируемого изделия, рассчитываемая по формуле

у=(ymin/ymax)/n, (2.3)

где ymin, ymax-минимальный и максимальный удельный вес показателей.у= (85/95,2+4,7/15) / 2=0,60уб=(86,9/85+13,1/15) /2=0,94о=0,60/0,94=0,63

. Комплексный стоимостной показатель:

к=Iр*Iо, (2.4)

к=0,57*0,63=0,6

. Средний индекс конкурентоспособности по экспертным оценкам:

с=(Вi/Вiб)/n, (2.5)

где Вi/Вiб - значение i-го показателя базового и анализируемого изделияколичество i-ых показателей [21].с=(8/9+8/8+9/9)/3=0,96

. Интегральный индекс конкурентоспособности:

инт=Iс*Iк, (2.6)

Iинт=0,96*0,6=0,8

Интегральный индекс отражает совокупную конкурентоспособность анализируемой продукции 0,8˂1, значит, продукция торговой сети «Пятый элемент» не высокой, но приемлемой конкурентоспособностью.

.3 Оценка рыночной позиции предприятия

Ситуация, сложившаяся на рынке розничной торговли бытовой техники, характеризуется большим количеством конкурентов. Особенностью данного рынка в г. Минске является большое количество конкурентов - предприятий розничной торговли, также реализующих бытовую технику и электронику Аналогичные товары и услуги в г. Минске предлагают следующие конкуренты: сети магазинов «Пятый элемент», «Умные вещи», частные торговые организации, индивидуальные предприниматели на рынках, а также большую долю рынка занимают интернет-магазины. Таким образом, основными конкурентами торговой сети «Электросила» являются торговая сеть «Пятый элемент» и ряд интернет-магазинов.

Торговая сеть «Электросила» входит в тройку лидеров белорусского рынка ритейла электроники и является одной из самых быстрорастущих розничных сетей в своём сегменте рынка.

Это результат по проведению следующих мероприятий:

активная маркетинговая политика;

создание отлаженной системы логистики, обеспечивающей круглосуточную работу центральных складов и бесперебойность поставок товаров в розничные магазины;

выбор надежных контрагентов;

ценовая политика ориентирована на широкий круг потребителей с доходами различного уровня, широкий выбор программ потребительского кредитования

Суточная пропускная способность ООО «Электросервис и Ко» составляет около 1000 человек, часовая - 100 чел., пиковая пропускная способность - 130 чел./ час.

Управление торговой сетью «Электросила» осуществляется при помощи автоматизированных систем TREID SERVISE, TS POS и SAB.

Ассортиментная политика ООО «Электросервис и Ко» подчиняется одному принципу: тематику и количество товара на торговых точках отслеживают специалисты, прислушиваясь к советам продавцов, анализируя мнения покупателей. Компания ищет новые прогрессивные методы работы с клиентами, стремится максимально учитывать потребности покупателей. На предприятии увеличивается количество увольняющихся и принятых работников, что говорит о том, что текучесть кадров постоянно сохраняется, не уменьшается.

Принимаются при возникновении необходимости в каком-либо специалисте. Документами по принятию кадровых решений занимается отдел кадров, главный юрисконсульт, экономический и технический отделы.

Окончательное решение остаётся за директором. Так же как и в производственном процессе, при принятии кадровых решений используются эвристические методы и цепочная структура коммуникации.

Контроль за принятием кадровых решений осуществляется начальником структурного подразделения и отделом кадров.

Антикризисная кадровая политика включает деятельность по долгосрочному, среднесрочному и текущему прогнозированию, точнее сказать, научному предвидению будущего, реальностей его достижения. Именно политика фокусирует внимание на проблемах, определяет приоритеты и ориентиры. Она может характеризоваться различными признаками: выжидания, осмотрительности, осторожности, агрессивности, мобильности, гибкости, адаптивности, ориентации на антикризисные ситуации и др. Разнообразие признаков политики надо знать и уметь их использовать.

Важным условием выработки эффективной кадровой политики является обобщение отечественного и зарубежного опыта работы с персоналом организации. При этом необходим всесторонний критический анализ прошлого опыта и на основании анализа, разработка мероприятий по снижению текучести кадров (приложение В) и улучшению работы сотрудников.

При принятии финансовых решений, используется тот же принцип, что и при производственных или кадровых решений, но контроль за исполнением осуществляется планово-экономическим отделом.

При принятии любого типа решений, определяются сроки его исполнения и круг исполнителей. Так же существуют решения повышенной важности, которые требуют выполнения во время, или в максимально короткие сроки (выплата зарплат, налогов и др.).

Любые решения на предприятии принимаются, использую эвристические методы и коллективные методы, в зависимости от срочности, сложности и степени важности.

В процессе принятия решений используется цепочный тип коммуникации.

Его плюсы:

·        Решение обсуждается всеми участниками процесса.

·        Минимальное количества контактов руководителей и исполнителей.

Его минусы:

·        Информация проходит очень медленно

·        Возможно искажение информации

·        Если связь распадётся, то информация дальше не пойдёт.

         Компания «Электросила» - одна из крупнейших в Белоруссии сеть магазинов по продаже электроники и техники для дома, предоставила финансовый отчет за 2010-2012 гг.

В 2011 г. оборот компании составил 97,8 млрд. руб. с НДС (82,9 млрд. без НДС). В 2011 г. показатель EBITDA составил 5,1 млрд. руб. Рентабельность по EBITDA - 6,1%, что является лучшим показателем в индустрии ритейла БТЭ. При подведении итогов 2010 г. продажи с магазинов увеличились практически на 15%, средний чек - на 18%, прибыль с одного квадратного метра - на 15%.

В первом полугодии 2012 г. общий оборот компании составил 41,5 млрд. руб. с НДС (35,2 миллиарда рублей без НДС).

Рентабельность компании по EBITDA в первом полугодии 2012 г. составляет на уровне 4,3% - на 1,4% больше, чем аналогичный показатель прошлого года.

Объём инвестиций вложенных в развитие сети в 2012 г. Повысился, если сравнивать с 2011 г. в два раза и составляет около 1 миллионов долларов.

По прогнозам, составленным аналитиками компании, в 2013 г. суммарный оборот будет составлять приблизительно 105 млрд. руб. с учетом НДС., а рентабельность компании преодолеет отметку в 7%.

С 2011 г. компания «Электросила» внедряет на территории Белоруссии новую концепцию, разработанную с агентством FITCH и которую планируется внедрить в ближайшие три года. В декабре 2009 г. менеджерами компании был принят стратегический план развития, который принес уже первые положительные результаты. Впервые в истории компании в августе 2011 г. было проведено открытие 3 магазинов под новым форматом. В планах «Электросила» до конца 2014 г. открыть еще ряд магазинов этого формата и насчитывать они будут более 15 штук.

Сеть компании «Электросервис и Ко» показала положительные финансовые результаты, составленные за 2010 г., а так же за первую половину 2011 г. Из этих результатов видно, что оборот компании в 2010 г. повысился, и был равен 97,8 миллиардов рублей, включая НДС (82,9 миллиардов рублей без НДС).

Таким образом, деятельность ООО «Электросервис и Ко» за период 2010 - 2012 гг. характеризуется ростом выручки от продаж, ростом рентабельности продаж, ростом рентабельности основных и оборотных средств.

SWOT-анализ - метод <#"664741.files/image010.gif">

Рис. 3.1. Предлагаемая маркетинговая стратегия ООО «Электросила и Ко»

В качестве стратегических направлений для ООО «Электросервис и Ко» предлагается избрать активное, атакующее поведение: расширение доли на рынке и его конкретных сегментах, увеличение нормы прибыли, рост объема заключаемых договоров, рентабельности, запаса финансовой прочности и т. д. Маркетинговая стратегия направлена на завоевание стабильной рыночной позиции и сохранение конкурентоспособности.

Системное управление развитием ООО «Электросервис и Ко» может быть представлено следующей последовательностью формируемых свойств: а) системная гибкость; б) системная адаптивность; в) системная конкурентоспособность. При этом задачи стратегической и оперативной деятельности можно разделить следующим образом. Стратегическая деятельность ООО «Электросервис и Ко» должна быть ориентирована, во-первых, на развитие потенциала для обеспечения самоорганизации и, во-вторых, на углубление и расширение методов управления организацией. Оперативная деятельность в этих условиях, опирающаяся на самоорганизацию ее элементов и подразделений, нацеливается на оперативное (ситуационное) использование свойства в конкурентной обстановке. Помимо этого, подразделения ООО «Электросервис и Ко» должны работать над эффективным применением нового инструментария в конкретных ситуациях. Каждое самостоятельное подразделение ООО «Электросервис и Ко» должно освоить задачи оперативной диверсификации товарного ряда на базе закономерностей жизненного цикла товара. Разнообразие производимого товара определяется уровнем гибкости оборудования. Конкретизация товарного ряда определяется на базе маркетинговых исследований, заказчиком на которые выступает собственно самостоятельное подразделение. Помимо этого подразделение должно постоянно вести поиск новой благоприятной рыночной ниши. Подобная форма самоорганизации самостоятельных подразделений обеспечивает развитие предприятия по главному критерию - выживанию.

Сформулируем основные мероприятия в рамках стратегии развития ООО «Электросервис и Ко»:

. Процессы обновления должны быть постоянными и ритмичными, технологизированными, т.е. стандартными процедурами достижения целей обновления, а также реализовывать обновленческие процессы с минимальными затратами.

. Самоорганизация предприятия в вопросах внутреннего устройства становится обязательным требованием его выживаемости, с одной стороны, а с другой, - внутриорганизационные отношения являются следствием условий выбора форм и механизмов хозяйственных связей, прежде всего, партнеров рыночного взаимодействия. По сути, речь идет о форме механизма конкуренции и его различиях в сферах экономики. Именно его конкретизация, точнее границы механизма конкуренции определяют «правила» внутриорганизационного устройства предприятия, обеспечивающего выживаемость в условиях неопределенности. Данное условие позволяет выбрать конкретную форму таких свойств, как конкурентоспособность, инновационность, адаптивность, обеспечивающих постоянный эффект деятельности предприятия ООО «Электросервис и Ко» на рынке.

. Для сохранения конкурентных позиций компания ООО «Электросервис и Ко» должна удовлетворять индивидуальные потребности. Индивидуализация потребностей сводится к многокритериальной задаче создания товара и его сервиса (сопровождения):

товар должен удовлетворять определенные потребности конкретного клиента. Следовательно, требуется не только разнообразие товаров, но и широкий спектр их модификаций.

индивидуализация сервиса товара. Первым шагом в развитии индивидуализации является выбор способа, которым поставляется товар.

индивидуализация времени поставки.

. Направление проявления адаптивности ООО «Электросервис и Ко» - освоение производства новых видов товаров такого же класса, что и у конкурентов.

. В связи с совершенствованием товарной политики ООО «Электросервис и Ко» необходимы дополнительные средства на стимулирование сбыта, поэтому необходимо расширить существующую сбытовую сеть.

. Планируется разработка эффективной коммуникационной политики ООО «Электросервис и Ко», включающей: рекламу в Интернете, наружную рекламу, радиорекламу, участие в специализированных выставках, проведение мероприятий паблисити и пр. Эффективная организация деятельности ООО «Электросервис и Ко»предполагает внедрение и широкое использование принципов, подходов, методов и средств современного маркетинга.

На основании проведенного анализа сбытовой стратегии ООО «Электросервис и Ко» и оценки эффективности деятельности в целом нами предложен комплекс мероприятий по совершенствованию маркетинговой деятельности предприятия (рис. 3.2).

Рис. 3.2. Предложения по повышению конкурентоспособности ООО «Электросервис и Ко»

. Дистрибуция является существенным звеном общей цепи поставок компании, охватывающей потоки готовой продукции от производственных площадок или складов поставщиков до конечных потребителей. Дистрибуция это на самом деле ключевой фактор в получении прибыли, поскольку именно на этом этапе формируется компромисс между логистическими затратами и уровнем обслуживания потребителей. Современные формы организации производства и продаж требуют скоординированности и синхронизации всех материальных потоков. К сожалению, во многих компаниях системы дистрибуции не соответствуют растущим запросам клиентов.

Оптимальная система дистрибуции стремится эффективно реализовать маркетинговую стратегию организации, направленную на достижение определенного уровня облуживания конечного потребителя. Одни компании накапливают запасы на складах в непосредственной близости от потребителей для оперативной прямой доставки товара потребителю, другие делают ставку на длительную доставку товара на основании размещенного потребителем заказа непосредственно с производства.

Эффективность дистрибьюторской сети компании определяет оптимальное соотношение достижимого уровня облуживания клиентов (Customer service level) и величины логистических затрат (Logistics costs). Уровень обслуживания клиентов - это скорость реагирования, широта товарного ассортимента, наличие товара в продаже, опытность клиента (простота размещения заказа), отслеживаемость прохождения заказа, возможность и простота оформления возврата товара. Затраты дистрибьюторской сети - это расходы на хранение и складскую обработку, транспортировку, управление запасами, ИТ-обеспечение управления дистрибуцией.

В 2011-2012 гг. ООО «Электросервис и Ко» заключило дистрибьютерские договора с официальными производителями пылесосов фирмы «Scarllet», телевизоров фирмы «PHILIPS», пылесосов и стиральных машин «BOSH», что привело к увеличению продаж данной техники по сравнению с «Умные вещи», «Корона-Техно», «Пятый элемент» и др., продающих аналогичные товары, только китайской, корейской и российской сборок и приблизительно в 1,1 раза и увеличило прибыль на 871,56 млн. рублей.

В 2013 году планируется заключение договоров с производителями бытовой техники фирм «SUMSUNG», «SONY», «LOEWE» и «Acer», что по проведенным опросам потребителей и выявлении их предпочтений на покупку оригинальных товаров и прогнозам сбытового отдела организации может увеличить прибыль в 1,5 раза.

. Исходя из предыдущего пункта, следует, что появляется необходимость реализации товаров не оригинального производства. По этому в августе-сентябре 2013 года ООО «Электросервис и Ко» планирует провести ряд акций со скидкой в начале на мелкую бытовую технику со скидкой от 2% до 5%, а затем на крупную бытовую технику со скидкой до 7%.

Также в конце 2013 года планируется внедрить в деятельность организации новую систему скидок по дисконтным картам.

Информация о всех дисконтных картах, используемых на торговом предприятии, регистрируется в справочнике «Информационные карты». Процент скидки, который предоставляется по той или иной дисконтной карте, фиксируется в документе «Установка скидок номенклатуры». При этом он может задаваться как для конкретной карты, так и для карт определенного вида, например: обычная карта, золотая карта, серебряная карта. Процент скидки может задаваться и по определенным ценовым группам товаров. При считывании дисконтной карты, предоставленной покупателем, в документе автоматически устанавливается заданный процент фиксированной скидки по дисконтной карте.

При работе с дисконтными картами в программе предусмотрена возможность использования накопительных скидок.

Для накопительных скидок по дисконтным картам дополнительно определяется порог скидки, т.е. сумма продажи, при достижении которой для клиента автоматически изменяется процент предоставленной ему скидки. При этом возможны следующие варианты использования накопительных скидок по дисконтным картам:

·              автоматическое изменение процента скидки. Клиент совершает покупку с использованием дисконтной карты. При достижении установленного порога суммы продажи автоматически изменяется процент скидки по дисконтной карте, и клиент покупает товар с более крупной скидкой;

·              замена дисконтной карты. Клиент совершает покупку с использованием дисконтной карты. При достижении установленного порога суммы продажи программа «предупреждает» о том, что дисконтная карта клиента может быть заменена на карту с более высоким процентом скидки. Клиенту выдается новая карта. При следующей покупке клиент предоставляет новую карту и получает больший процент скидки при покупке товаров.

·              Скидки по дисконтным картам могут быть предоставлены не по всем товарам, а только на определенные ценовые группы товаров. Информацию о предоставленных скидках по дисконтным картам за определенный период можно посмотреть в отчете «Продажи по дисконтным картам».

Затраты на разработку и внедрение данной программы приблизительно составят около 815000000 белорусских рублей, по произведенным расчетам прибыль может увеличиться еще на 4-8%, а программа окупится не более чем через 3-4 месяца.

3. Безусловно, неотъемлемой частью успешной работы любого предприятия будет являться качество предоставляемых услуг и качество обслуживания покупателя. Уровень качества торгового обслуживания является важным фактором конкурентоспособности предприятия торговли в условиях рыночных отношений. Сегодня потребитель при выборе места покупок ориентируется не только на цены предлагаемых ему товаров, но и на качество его обслуживания.

Для более качественной работы ООО «Электросервис и Ко» разработаны следующие предложения по повышению культуры торгового обслуживания населения.

● Усовершенствовать в ООО «Электросервис и Ко» инструменты мерчандайзинга, под которым понимается оптимальное расположение торгового оборудования и эффективное представление товаров, что позволит розничной компании держать марку стабильно функционирующей компании, в магазинах которой удобно совершать покупки и есть возможность найти все необходимые товары.

● Проводить регулярный мониторинг как внешней среды, так и основных внутренних факторов, обеспечивающих конкурентоспособность ООО «Электросервис и Ко». Ведение такого мониторинга позволит компании реагировать быстро на изменение внешней среды.

● Для обеспечения качества обслуживания покупателей совершенствовать систему управления кадрами в ООО «Электросервис и Ко», в частности, совершенствовать процедуру отбора кандидатов при приёме новых сотрудников на работу, а также адаптацию новых сотрудников в коллективе.

● Необходимо внедрить систему обучения персонала по продажам и обслуживанию клиентов. Необходимо проводить постоянное обучение продавцов, давать им знания в области психологии покупателей, особенностей общения с разными типами покупателей при ведении торговой беседы.

4. Поскольку ООО «Электросервис и Ко» располагает достаточным количеством денежных средств, то имеет смысл вложить их в рекламу, ведь реклама принесёт увеличение клиентов, а соответственно и покупательского спроса, что в свою очередь положительно скажется на товарообороте предприятия.

Для осуществления данного мероприятия необходимо заключить договора на сотрудничество с фирмами, занимающимися созданием и печатью рекламных листовок и выпуском фирменных пакетов. Далее заключаются необходимые договора и устанавливаются сроки выполнения работ.

Основными способами привлечения покупателей в новый магазин в целях продвижения его товаров на рынке будут являться:

рекламная кампания в средствах массовой информации (на телевидении, радио, в газетах);

рассылка рекламных сообщений потенциальным покупателям через почтовые ящики жителей квартала;

установка рекламных щитов;

размещение рекламных объявлений на досках объявлений подъездов домов и остановок общественного транспорта.

Общие затраты на рекламную кампанию приведены в табл. 3.1.

Расходы на рекламную кампанию магазинов ООО «Электросервис и Ко» составят 136,3 млн. рублей. Планируется, что благодаря рекламе товарооборот увеличится не более, чем на 10 %. Расходы на реализацию составят 136,3 руб. Срок окупаемости = капитальные вложения / чистая прибыль от мероприятия = 0,1 месяца.

Таблица 3.1. Общие затраты на рекламную кампанию ООО «Электросервис и Ко» на 2013 г., млн. руб.

Наименование затрат

Сумма

1. Реклама на телевидении (ежемесячно)

75,8

2. Реклама на радио (ежемесячно)

12,0

3. Реклама в газетах (ежемесячно)

1,2

4. Затраты на отпечатку рекламных листовок

1,8

5. Затраты на оплату услуг курьеров

9,5

6. Затраты на разработку, производство и установку рекламных щитов

36

Всего

136,3

Примечание. Источник: собственная разработка по данным предприятия

Из всего вышесказанного видно, что срок окупаемости 0,1 месяца и данное мероприятие быстро окупит себя.

“Только 10 дней в магазинах «ЭЛЕКТРОСИЛА» СКИДКА ДО 25% на технику BOSCH!

Отличные цены, широкий ассортимент, качество и надежность техники BOSCH - это ОТЛИЧНЫЙ повод совершить покупки в наших магазинах в октябре!

Холодильники, стиральные машины, духовые шкафы и варочные поверхности, посудомоечные машины BOSCH покупайте со СКИДКОЙ 20%, а кухонные комбайны и блендеры, пылесосы и утюги, приборы для укладки - со СКИДКОЙ 25%.

Акция проходит с 1 по 10 октября во всех магазинах «ЭЛЕКТРОСИЛА»: Минск, Барановичи, Брест, Витебск, Гомель, Гродно, Могилев, Мозырь.

Предложение действительно только по 10 октября 2012 года.

Данная акция привела к увеличению прибыли в октябре 2012 г. на 1,2% от планового уровня продаж аналогичного периода 2011 г. без системы скидок,а так же к увеличению товарооборота, а это свидетельствует о положительном эффекте от проведенного мероприяти. В 2013 г. планируется увеличение таких акций в 4 раза и ожидается увеличение прибыли на 3-4%.

5. В маркетинговой деятельности ООО «Электросервис и Ко» важную роль должны играть качественные оценки, так как многие решения принимаются интуитивно, на основе слабо формализуемых исследований и при недостаточной информационной поддержке. На предприятии внедряется программа, направленная на решение таких практических задач, уровень формализации которых позволяет использовать корректные алгоритмы решения, а также математические методы и ПЭВМ.

Программа “РАРУС: Маркетинг” разработана в Департаменте информационных технологий аудиторско-консалтинговой фирмы «Белэкспертиза». Она предназначена для решения задач маркетинговой деятельности.

В программе реализованы следующие направления деятельности: анализ рынка, разработка товара, определение цены, анализ сбыта и контроль показателей.

Центральное место в маркетинговой деятельности занимает аналитический инструментарий. В программе реализованы ряд методов, позволяющие выявить тенденции изменения важнейших показателей и получить их прогнозные оценки. Маркетинговая информация будет использоваться наиболее полно и эффективно. Накопление информации существенно облегчит поиск новых рыночных возможностей предприятием по мере его развития.

Эффективность использования финансовой информации тоже значительно повысится. При автоматизации контроля планирование торговых операций производится через компьютерную систему, которая сразу проверяет влияние сделки на основные показатели и выдает прогноз прироста капитала и ожидаемой эффективности.

Поэтому данную программу целесообразно установить как в отделе маркетинга, так и в финансово-экономическом подразделении.

Для того, чтобы рассчитать эффект, который будет произведен после совершенствования маркетинговой деятельности на предприятии и маркетинговых мероприятий, которые в последствии будут реализованы, рассчитаем затраты на формирование информационной компьютерной программы.

Чтобы создать информационную программу на данном предприятии ему необходимо: принять на работу соответствующий персонал: специалиста в компьютерных технологиях, который мог бы создать регулярно совершенствовать эту программу, а также выступать в качестве технического персонала для обслуживания других компьютеров.

Рассчитаем затраты на зарплату работникам отдела в месяц.

з/п = Зс х 3чел., (3.1)

где S з/п - затраты на зарплату специалиста, руб.;

Зс - зарплата ведущего специалиста, руб.з/п = 2 400 000р х 3чел.= 7 200 000

ЕСН = 7 200 000*0,262 = 1 916 640 руб.

Всего: = 7 200 000+1 916 640 = 9 116 640

Необходимо приобрести новые комплектующие для персональных компьютеров:

об = Sкомпл. х 3к, (3.2)

где Sоб - стоимость уже усовершенствованного оборудованиякомпл - стоимость комплектующих

к - три компьютераоб = 1 325 000 х 3 = 3 975 000

Рассчитаем итоговые затраты на внедрение информационной программы

и = Sз/п + Sоб., (3.3)

и = 7 200 000р + 3 975 000р = 11 175 000 руб.

Теперь рассчитаем затраты на предложенные мероприятия.

Исследование предпочтений потребителя: создадим флаера (форматом А5) по ценам рекламного агентства "Полиграфия'', в которых будет содержаться краткая анкета с опросом предпочтений потребителя, с кратким описанием ассортимента товаров и характеристикой предприятия и с учетом возврата этих флаеров.

пот. = Sф + Змер., (3.4)

где Sпот.- затраты на предпочтение потребителя, руб.;.ф - затраты на печатание флаеров, руб. - 3000экз. х 700р =2 100 000 руб.;

Змер. - зарплата мерчендайзеров (50000р./день) руб. - для размещения этих флаеров наймем 10 студентов.

р х 10 х 1,262 = 63100 руб.пот. = 63100р + 2 100 000р = 2 163 100 руб.

Предположим, что разработанные предложения позволят увеличить прибыль предприятия на 5%. Исходя из этого, рассчитаем балансовую рентабельность маркетинговой деятельности (рентабельность маркетинговых издержек) по формуле

, (3.5)

где П - прибыль, руб.;

Sобщ. - суммарные маркетинговые затраты (расходы на дополнительные маркетинговые усилия).

Sобщ = Sпот + Sи + Sз/п=2 163 100 + 11 175 000 + 9 116 640= 22 454740

Rб = 393540000000 / 22454740=175,259 рублей.

. На основании анализа ассортиментной политики ООО «Электросервис и Ко», проведенного во второй главе организации необходимо:

- Периодически подсчитывать запасы с жесткими допусками.

Постоянно отслеживать потребности и предпочтения потребителей.

Увеличить ассортимент более значимых товаров группы А.

Таблица 3.2. Финансовые результаты ООО «Электросервис и Ко» после внедрения мероприятий в 2012-2013 гг.

Наименование показателя

2012 г.

Доходы (убытки) от мероприятий

2013 г.

1. Товарооборот, млрд. руб.

4454,8

+445,48

4900,3

2. Стоимость товаров в закупочных ценах

3937,0

-44,55

3892,5

3.Выручка от продаж

517,8

+400,93

849,25

4. Расходы на реализацию




 Фонд оплаты труда

20,160

-

20,160

 Налог на прибыль

89,952

-

89,952

 Налог в местный бюджет

7,496

-

7,496

 Налог в внебюджетные фонды

7,056

-

7,056

Коммунальные платежи

0, 320

-

0, 320

 Аренда

15,0

-

0

 Услуги сторонних организаций

0,220

-12,62

12,84

 Расходы по ремонту основных средств

0,125

-

0,125

Содержание противопожарной и сторожевой охраны

1,523

-

1,523

Охрана труда

1,008

-

1,008

 Прочие расходы

0,181

-

0,181

5. Чистая прибыль

374,8

+388,31

763,11

6. Капитальные вложения

-

37,0

-

7. Срок окупаемости, месс.

-

0,1

-

Примечание. Источник: собственная разработка по данным предприятия

Основная задача раздела - показать своим потенциальным партнерам, что предприятие в состоянии реально достичь намеченного объёма продаж.

Розничный товарооборот - основной экономический показатель работы торгового предприятия. Он характеризует объём деятельности предприятия, от него зависит объём валового дохода и прибыли. Также он существенно влияет на денежное обращение в стране и на устойчивость валюты, потому что денежное обращение, в основном, связано с обслуживанием розничного товарооборота.

Планируется прибыль в сумме 400 млрд. руб.

Применим метод, исходя из задачи получения определённой прибыли.

Этот метод расчёта основан на делении издержек обращения на условно- постоянные и переменные затраты.

Условно-постоянные - это те затраты общая сумма которых не зависит от количества произведенной/проданной продукции (накладные расходы: плата за аренду помещений, заработная плата аппарата управления, плата за пользование кредитами банка).

Переменные - это те затраты, общая сумма которых зависит от количества проданной продукции.

По данным прошлого года на предприятии сложился уровень валового дохода 10,56 %, в том числе уровень переменных расходов 5,88%. Значит уровень валового дохода для покрытия расходов и формирования прибыли равен:

У¢вд = Увд - Уперем. = 10,56% - 5,88% = 4,68%.

Таким образом, уровень постоянных издержек обращения равен 4,68% (или исходя из опыта прошедшего периода с учётом возросших коммунальных платежей 6,0 млрд. руб.). Для того чтобы покрыть эти издержки, необходим минимальный товарооборот в сумме, млрд. руб.:

.

При этом минимальном товарообороте будут возмещены все издержки обращения, но не будет ни рубля прибыли, т.е. рентабельность (Р) будет равна 0,00 %.

Для того чтобы получить планируемую прибыль в сумме 400 млрд. руб. необходим товарооборот:

 .

На основании проведенного исследования нами сделаны следующие выводы.

1.Эффективная организация деятельности ООО «Электросервис и Ко» предполагает внедрение и широкое использование принципов, подходов, методов и средств современного маркетинга.

На основании проведенного анализа сбытовой стратегии ООО «Электросервис и Ко» и оценки эффективности деятельности в целом нами предложен комплекс мероприятий по совершенствованию маркетинговой деятельности предприятия, которые улучшат эффективность деятельности организации.

. Рекламная кампания магазинов ООО «Электросервис и Ко» будет стоить от 136,3 млн. рублей. Планируется, что благодаря рекламе товарооборот увеличится не более, чем на 10 %, возьмём по максимуму, т.е. 10 %. Издержки обращения будут сравнительно невелики, всего 136,3. рублей. Срок окупаемости = капитальные вложения / чистая прибыль от мероприятия = 0,1 месяца. Срок окупаемости от предложенного мероприятия будет невелик и быстро окупит себя, что приведет по планам к увеличение прибыли на 3-4%.

Так же в дальнейшем планируются разработка и внедрение в деятельность организации системы контроля, отбора и продвижения ассортимента товаров в сети магазинов ООО «Электросервис и Ко», которая будет отслеживать непосредственные предпочтения населения в определенных видах товаров, что позволит удовлетворять потребность всех групп покупателей, а следовательно и увеличит прибыль организации и сократит затраты на складирование низкорентабельных товаров.

Заключение

В настоящее время при наличии жесткой конкуренции главная задача современных организаций - обеспечить завоевание и сохранение организацией предпочтительной доли рынка и добиться превосходства над конкурентами.

Успех организации в рыночной среде определяет его способность выстоять и победить в конкурентной борьбе. Поэтому нужно постоянно следить за уровнем своей конкурентоспособности, выявлять и развивать конкурентные преимущества. Это можно сделать только с помощью маркетинговых исследований.

Конкурентоспособность торговой организации включает конкурентоспособность внешнюю и внутреннюю. Внешняя конкурентоспособность - это основанная на внешних конкурентных преимуществах способность предоставлять услуги, удовлетворяющие потребности и желания покупателей лучше конкурентов. Внутренняя конкурентоспособность - это способность к достижению и поддержанию определенного набора услуг с более низкими издержками, чем у конкурентов, основанная на внутренних конкурентных преимуществах торгового предприятия.

ООО «Электросервис и Ко» - это одна из крупнейших в Белоруссии розничная сеть магазинов бытовой техники и электроники. Торговая сеть «Электросила» представляет собой синхронно работающий технологический комплекс, специализирующийся на оптовой и розничной реализации электроники под товарным знаком Электросила.

Торговая сеть «Электросила» входит в тройку лидеров белорусского рынка ритейла электроники и является одной из самых быстрорастущих розничных сетей в своём сегменте рынка.

Ассортиментная политика ООО «Электросервис и Ко» подчиняется одному принципу: тематику и количество товара на торговых точках отслеживают специалисты, прислушиваясь к советам продавцов, анализируя мнения покупателей. Компания ищет новые прогрессивные методы работы с клиентами, стремится максимально учитывать потребности покупателей. На предприятии увеличивается количество увольняющихся и принятых работников, что говорит о том, что текучесть кадров постоянно сохраняется, не уменьшается.

Численность персонала не стабильна, в 2010 г. 5 человек уволилось, 5 вновь приняты. В 2012 г. увольняется 5 человек, 6 принимаются, т.к. увеличиваются объемы продаж, появляется больше клиентов, привлекается к работе кассир. Большая часть работников в 2011 г. имеет возраст от 18 до 35 лет. Это связано с тем, что организация молодая, возраст директора находится в том же промежутке, соответственно подбирается молодой, инициативный, перспективный персонал.

Средняя заработная плата работника за месяц составила в 2010 г. - 1,49 млн.руб., 2011 г. - 2,2, 2012 г. - 2,8 млн. руб. Среднемесячная заработная плата также обнаруживает тенденцию к росту, наблюдается увеличение среднемесячной заработной платы.

Коэффициенты в 2010, 2011 и 2012 г. почти совпадают, следовательно, можно сделать вывод, что текучесть кадров остается на одном и том же уровне. Руководство принимает меры, но из-за тяжелых условий труда рабочие увольняются, это и является главной причиной текучести на предприятии.

В 2012 г. рост выручки от реализации составил по сравнению с 2011 г. 7,2 млрд. руб. или 0,17%. Валовая прибыль ООО «Электросервис и Ко» за исследуемый период имеет ярко выраженную тенденцию к росту. Так, в 2010 г. она составила 288,9 млрд. руб., в 2011 г. - 339 млрд. руб., в 2012 г. - 374,8 млрд. руб. Темп изменения в 2011 г. составил 10,56%,а в 2012 г. - 17,34%.

Оборачиваемость оборотного капитала довольно низкая на протяжении 2010-2012 гг. В 2010 г. один оборот совершался за 220 дней (коэффициент оборачиваемости - 1,64), в 2011 г. оборачиваемость оборотного капитала сократилась до 1,60 оборотов в год (продолжительность оборота - 225 дней), в 2012 г. один оборот совершался за 248 дней (коэффициент оборачиваемости - 1,45).

На основании проведенного анализа нами разработан комплекс мероприятий по повышению эффективности деятельности организации и обеспечению конкурентоспособности ее на рынке Беларуси:

. Расширение дистрибьютерской сети организации за счет заключения большего количества договоров с заводами производителями, что по рассчетам специалистов может увеличить прибыль в 1,5 раза.

. В августе-сентябре 2013 года ООО «Электросервис и Ко» планирует провести ряд акций со скидкой в начале на мелкую бытовую технику со скидкой от 2% до 5%, а затем на крупную бытовую технику со скидкой до 7%.

Также в конце 2013 года планируется внедрить в деятельность организации новую систему скидок по дисконтным картам. Затраты на разработку и внедрение данной программы приблизительно составят около 815000000 белорусских рублей, по произведенным расчетам прибыль может увеличиться еще на 4-8%, а программа окупится не более чем через 3-4 месяца.

. Расширение рекламной деятельности. Расходы на рекламную кампанию магазинов ООО «Электросервис и Ко» составят 136,3 млн. рублей. Планируется, что благодаря рекламе товарооборот увеличится не более, чем на 10 %. Расходы на реализацию составят 136,3 руб. Срок окупаемости = капитальные вложения / чистая прибыль от мероприятия = 0,1 месяца.

4. Совершенствование работы организации за счет применения ЭВМ. Планируется внедрение программы “РАРУС: Маркетинг” разработанной в Департаменте информационных технологий аудиторско-консалтинговой фирмы «Белэкспертиза». Она предназначена для решения задач маркетинговой деятельности. Данное мероприятие увеличит эффективность работы предприятия в 1,3 раза.

5. В конце 2013 года планируется внедрить в деятельность организации новую систему скидок по дисконтным картам. Затраты на разработку и внедрение данной программы приблизительно составят около 815000000 белорусских рублей, по произведенным расчетам прибыль может увеличиться еще на 4-8%, а программа окупится не более чем через 3-4 месяца.

Список использованных источников

1. Абдразаков Р.И. Многокритериальный подход к оценке конкурентоспособности организаций/ Р.И. Абдразаков// Менеджмент в России и за рубежом. - 2010. - № 2. - С.22-27.

. Азоев Г.Л. Конкуренция: анализ, стратегия и практика/ Г.Л. Азоев. - М.: Центр экономики и маркетинга, 2008. - 269 с.

. Бабец Ю.Н., Замураева Л.Е. Методологические аспекты оценки и управления конкурентоспособностью строительной организации в северных районах Тюменской области//Проблемы и перспективы управления экономикой и маркетингом в организации., 2008. - 25 с.

. Багиев Г.Л., Тарасевич В.М., Анн Х. Маркетинг: учебник для вузов, 3-е изд./ под общ. ред. Г.Л. Багиева. - СПб.: Питер, 2009. - 736 с.

. Белоусов В.Л. Анализ конкурентоспособности фирмы: учебное пособие/ Белоусов В.Л. - М.: Феникс, 2009. - 324 с.

. Белоусов В.Л. Управление конкурентоспособностью промышленного предприятия: Автореф. к.э.н. / Белоусов В.Л. - Москва, 2007. - 26с.

. Блинов А.О. Имидж организации как фактор конкурентоспособности / А.О. Блинов, В.Я. Захаров // Менеджмент в России и за рубежом. - 2008. - № 4. - С. 35 - 43.

. Березин И.С. Маркетинговый анализ: Рынок. Фирма. Товар. Продвижение. - М.: Вершина, 2008. - 480 с.

9. Бондарь О. Анализ розничной торговли, учебник - М.: ЮНИТИ-ДАНА, 2009.-221с.

. Гембл П., Стоун М., Вудкок Н. Маркетинг взаимоотношений с потребителями. - М.: ФАИР-ПРЕСС, 2010. - 512 с.

11. Герасимов Б.И., Денисова А.Л., Молоткова Н.В.,Уляхин Т.М. Основы коммерческой деятельности: учеб. пособие / Б.И. Герасимов и друб. -М.: ФОРУМ, 2008.-272С.

. Грачев, А.В. Анализ и управление финансовой устойчивостью предприятия: От бухгалт. учета к экон.: Учеб.-практ. пособие. - М.: Финпресс, 2008. - 208 с.

14. Вардапетян А.Г. Менеджмент качества. Принятие решений о качестве, управляемом заказчиком: учебное пособие / Вардапетян А.Г. - М.: Наука, 2008. - 432 с.

. Велхофф А., Массон Ж.-Э. Мерчандайзинг: эффективные инструменты управления товарными категориями. - М.: ИД Гребенникова, 2009. - 280 с.

. Волкова Е. А. Повышение конкурентоспособности предприятия на основе совершенствования качества рабочей силы / Е.А. Волкова, Е.В. Калинникова. - Ульяновск: УлГТУ, 2010. - 229 с.

17. Зигорова Т. Управление ассортиментом продовольственных товаров. - СПб.: Питер, 2011.-176с.

18. Ковалев, А.И. Анализ финансового состояния предприятия / Ковалев, А.И., Привалов, В.П. - М.: Центр экономики и маркетинга, 2010. - 340 с.Ковалёва, А. М. Финансы фирмы / Ковалёва, А. М., Лапуста, М. Г.: Учебник. 2-е изд. - М.: Высшее образование, 2009. - 254 с.

19. Кузнецова Л.В. Основы маркетинга, вузовский учебник / Л.В. Кузнецова Ю.Ю. Черкасова. - С.: Инфра, 2011. - 423 с.

. Кумар Н. Маркетинг как стратегия. - М.: Претекст, 2008. - 342 с.

. Лифиц И.М. Конкурентоспособность товаров и услуг: Учебное пособие. / И.М. Лифиц. - М.: Высшее образование, 2009. - 324 с.

. Малхотра Н. Маркетинговые исследования. Практическое руководство. - М. Вильямс, 2011. - 960 с.

. Маслов Д.В. Управление качеством на малом предприятии / Д.В. Маслов, Э.А. Белокоровин. - М.: ДМК Пресс, 2011. - 192 с.

. Морозов Ю.В. Основы маркетинга: учебное пособие./ Ю.В. Морозов. - М.: Дашков и Ко, 2011. - 324 с.

. Муравьева Н.Н. Маркетинг услуг: учебное пособие/ Н.Н. Муравьева. - Ростов н/Д: Феникс, 2009. - 251 с.

26. Никишкин В.В. Торговый маркетинг. - М.: Изд-во Рос. экон. акад., 2008. - 372 с.

27. Осипова Л.В., Синяева И.М. Основы коммерческой деятельности. - М.: ЮНИТИ-Дана, 2009. - 519 с.

28. Палий В.Д., Суздальцева Л.П. Технико-экономический анализ производственно - хозяйственной деятельности предприятий. - М. : Машиностроение, 2011. - 317 с.

. Панкратов Ф.Г. Рекламная деятельность: Учебник для студентов ВУЗов. - М.: Информационно-внедренческий центр “Маркетинг”, 2010. - 291 с.

30. Панкрухин А.П. Маркетинг: учебник.- М.: ИКФ Омега-Л, 2012. - 656 с.

31. Пахомов В.А. Некоторые методы оценки финансово-экономического состояния предприятия // Экономика и мат. методы. - 2012. - №1. - С. 57-65.

. Пешкова Е.П. Маркетинговый анализ деятельности фирмы: Практ. Рекомендации. Порядок проведения.- М.: Ось, 2008. - 80 с.

33. Половцева Ф.П. Коммерческая деятельность. - М.: ИНФРА-М, 2010. - 239 с.

34. Полозов Ю.Е. Управление качеством продукции. - М.: Знание, 2009. - 63с.

. Пономарева Т.Г. Место конкурентоспособности товаров и стратегии маркетинга // Проблемы региональной экономики. - 2011. - № 5. - С. 114-117.

. Попов Е.В. Теория маркетингового исследования: Монография - Екатеринбург: Урал. техн. ун-т., 2010. - 200 с.

37. Портер М.Э. Конкуренция: Учеб. пос. / Пер. с англ. - М.: Издательский дом «Вильяме», 2008. - 495 с.

38. Прауде В.Р. Маркетинг: / Актуальные вопросы теории и практики /. - Рига: Авост, 2012. - 348 с.

. Пунин Е.И. Маркетинг менеджмент и ценообразование на предприятиях в условиях рыночной экономики. - М: Международные отношения, 2011. - 109 с.

40. Росситер Дж.Р., Перси Л. Реклама и продвижение товаров / Пер. с англ. Под ред. Л.А. Волковой. - СПб.: Питер, 2009. - 656 с.

41. Савицкая Г.В. Анализ хозяйственной деятельности предприятия: 2-е изд., перераб. И доп. - Мн.: ИП «Экоперспектива», 2009. - 498с.

. Селезнева Н.Н., Ионова А.Ф. Финансовый анализ: Учеб. пособие. - М.: Юнити-Дана, 2010. - 479 с.

. Смит П., Бэрри К., Пулфорд А. Коммуникации стратегического маркетинга: Учеб. пособие / Под ред. Л.Ф. Никулина.- М.: ЮНИТИ-ДАНА, 2011. - 415 с.

. Современный маркетинг / под ред. Е.В. Хруцкова. - М.: Финансы и статистика, 2008. - 256 с.

45. Терещенко В.М. Маркетинг: новые технологии в России. - СПб.: Питер, 2009. - 278 с.

46. Третьяк В.П. и др. Основы маркетинга: Учеб. пособие / В.П. Третьяк, О.А. Третьяк, В.А. Шевандин; Петербург. гос. ун-т путей сообщ.; Каф. полит. Экономии. - Спб.: ПГУПС, 2009. - 113с.

. Торговое дело: экономика, маркетинг, организация // под ред. Брагина Л.А., Данько Т.П. - М.: Инфра-М, 2008. - 350 с.

Приложение А

Организационная структура ООО «Электросервис и Ко»

Приложение Б

Отчет о прибылях и убытках ООО «Электросервис и Ко» за 2011-2012 гг., млн. руб.

Наименование показателя

Код

За Январь - Сентябрь 2012 г.

За Январь - Сентябрь 2011 г.

Выручка

2110

363546

314255

в том числе:




по деятельности с основной системой налогообложения

21101

363546

314255

Себестоимость продаж

2120

(306205)

(235333)

в том числе:




по деятельности с основной системой налогообложения

21201

-306205

-235333

Валовая прибыль (убыток)

2100

57341

78922

в том числе:




по деятельности с основной системой налогообложения

21001

57341

78922

Коммерческие расходы

2210

-

-

Управленческие расходы

2220

(62299)

(52778)

в том числе:




по деятельности с основной системой налогообложения

22201

-62299

-52778

Доходы от участия в других организациях

2310

-

-

Проценты к получению

2320

56

76

в том числе:




Проценты к получению

23201

56

76

Проценты к уплате

2330

-

-

Прочие доходы

2340

6503

19366

в том числе:




Доходы, связанные с реализацией основных средств

23401

5284

593

Доходы, связанные с реализацией прочего имущества

23402

205

278

Доходы в виде восстановления резервов

23403

664

-

Курсовые разницы

23404

4

35

Прочие внереализационные доходы

23405

346

18460

Прочие расходы

2350

(4771)

(25904)

в том числе:




Расходы, связанные с реализацией основных средств

23501

-271

-1095

Расходы, связанные с реализацией прочего имущества

23502

-56

-200

Отчисление в оценочные резервы

23503

-1523

-

Расходы на услуги банков

23504

-456

-119

Убыток прошлых лет

23505

-61

-192

Прочие внереализационные расходы

23506

-2404

-24298

Прибыль (убыток) до налогообложения

2300

(3170)

19682

в том числе:




по деятельности с основной системой налогообложения

23001

-3170

19682

Текущий налог на прибыль

2410

(16)

(5366)

в т.ч. постоянные налоговые обязательства (активы)

2421

545

1252

Изменение отложенных налоговых обязательств

2430

(189)

(329)

Изменение отложенных налоговых активов

2450

294

507

Прочее

2460

-

-

Чистая прибыль (убыток)

2400

(3081)

14494



Приложение В

Достоинства и недостатки различных решений проблемы автоматизации торговой организации

Принятое решение

Достоинства решения

Недостатки решения

Не автоматизировать

Не нужно вкладывать деньги и силы в автоматизацию

Потеря конкурентоспособности, низкая эффективность труда, сложности в учете и документообороте

Создать собственное ПО

Продукт создается под собственное производство, неограниченное количество лицензий

Высокая себестоимость ПО, приходится заниматься «не своим делом», оплата по времени, а не по результату, велик риск, что к моменту окончания разработки требования к ПО существенно изменятся. Длительный период окупаемости

Купить лицензионное ПО

Стоимость разработки делится между большим количеством клиентов, качественный сервис, возможность обучения персонала, техническая поддержка разработчика. Оперативные сроки внедрения. Быстрая окупаемость. Своевременное и бесплатное обновление ПО с устранением найденных ошибок

Относительно высокие денежные и временные затраты для внедрения приобретенного ПО на предприятии. Существует риск ошибиться при выборе поставщика ПО, который не сможет предоставить качественный сервис и обеспечить дальнейшее развитие продукта

Воспользоваться нелицензионным ПО

дешево

Отсутствие сервиса и технической документации от разработчика, длительный срок внедрения, значительные затраты времени сотрудников на освоение. Большая вероятность серьезных потерь вследствие искажения функциональности при взломе. Обновление продукта с исправлением ошибок происходит только когда удается достать очередную «взломанную» версию. Присутствует риск (пока не значительный) судебных издержек вследствие подачи в суд разработчиком ПО на пользование нелицензионного ПО



Приложение Г

Типы финансовой устойчивости торговой организации

Тип финансовой устойчивости

Трехмерная модель

Источники финансирования запасов

Краткая характеристика финансовой устойчивости

1. Абсолютная финансовая устойчивость

1, 1, 1

Собственные оборотные средства (чистый оборотный капитал)

Высокий уровень платежеспособности. Предприятие не зависит от внешних кредиторов

2. Нормальная финансовая устойчивость

0, 1, 1

Собственные оборотные средства плюс долгосрочные кредиты и займы

Нормальная платежеспособность. Рациональное использование заемных средств. Высокая доходность текущей деятельности

3. Неустойчивое финансовое состояние

0, 0, 1

Собственные оборотные средства плюс долгосрочные кредиты и займы плюс краткосрочные кредиты и займы

Нарушение нормальной платежеспособности. Возникает необходимость привлечения дополнительных источников финансирования. Возможно восстановление платежеспособности

4. Кризисное (критическое) финансовое состояние

М = (0, 0, 0)

-

Предприятие полностью неплатежеспособно и находится на грани банкротства



Приложение Д

Критерии, используемые при сравнительной оценке эффективности маркетинговой деятельности предприятия

1. Продукт

2. Цена

3.Доведение продукта до потребителя

4. Продвижение продукта

1. Марка продукта 2. Разнообразие номенклатуры (ассортимента) продуктов 3. Интегральный показатель уровня качества продукта  4. Качество упаковки  5. Уровень предпродажной подготовки 6. Уровень послепродажного обслуживания 7. Рыночная доля 8. Скорость изменения объема продаж

1. Уровень цен 2. Гибкость ценовой политики 3. Назначение цен на новые товары

1. Объем реализации по разным каналам сбыта 2. Численный состав сотрудников сбытовых служб и торговых агентов 3. Уровень их квалификации 4. Эффективность работы каналов сбыта (соотношение объема реализации с затратами по созданию и функционированию отдельных каналов сбыта) 5. Использование инструментов прямого маркетинга: 6. продажа по почте; 7. продажа по телефону и др.

1. уровень рекламной деятельности: 2. бюджет рекламной деятельности; 3. виды рекламы; 4. реклама в СМИ; 5. характеристика отдельных рекламных кампаний (периодичность и частота повторения рекламы, качество рекламных сообщений и т.п.). 6. Уровень и методы стимулирования сбыта (отдельно для работников сбытовых служб предприятия, торговых организаций и потребителей): 7. ценовые скидки и наценки; 8. премии; 9. купоны; 10. лотереи и конкурсы; 11. пакетные продажи; 12. предоставление бесплатных образцов и др.  13. размер бюджета стимулирования; 14. Использование персональной продажи (число привлекаемых торговых агентов, объем их продаж в общем объеме реализации, оплата и стимулирование их труда и т.п.). 15. Использование инструментов связей с общественностью (наличие специального подразделения или отдельных сотрудников, осуществляющих связь с общественностью, оплата и премирование их труда, используемые инструменты - презентации, пресс-релизы и т.п.).


Похожие работы на - Направления обеспечения конкурентоспособности предприятия (на примере ООО 'Электросервис и Ко')

 

Не нашли материал для своей работы?
Поможем написать уникальную работу
Без плагиата!
Без нейросетей!