База данных автобусного парка

  • Вид работы:
    Курсовая работа (т)
  • Предмет:
    Информационное обеспечение, программирование
  • Язык:
    Русский
    ,
    Формат файла:
    MS Word
    2,23 Мб
  • Опубликовано:
    2013-02-04
Вы можете узнать стоимость помощи в написании студенческой работы.
Помощь в написании работы, которую точно примут!

База данных автобусного парка

Министерство образования республики Беларусь

Учреждение образования

«Гродненский государственный университет имени Янки Купалы»

Факультет математики и информатики

кафедра программного обеспечения интеллектуальных и компьютерных систем




КУРСОВАЯ РАБОТА

ПО ПРЕДМЕТУ «СУБД»

ТЕМА: БАЗА ДАННЫХ АВТОБУСНОГО ПАРКА



ВЫПОЛНИЛИ:

Студенты 4 курса специальности

ПОИТ дневной формы обучения, 5 группы

ПРОВЕРИЛ:

Доцент кафедры ПОИКС, канд. физ.-мат. наук

Рудикова Л.В.



Гродно 2012

Оглавление

Введение    3

1.Постановка задачи   5

1.1 Назначение базы данных         5

1.2 Выполняемые базой данных функции       5

1.3 Категории пользователей        5

1.4 Выполняемые приложением функции       6

2. Проектирование базы данных   7

3. Инфологическое моделирование данных    10

4. Выбор средств разработки        18

5. Описание разработанного web-приложения        20

Введение

Базы данных - это совокупность структур, предназначенных для хранения больших объемов информации и программных модулей, осуществляющих управление данными, их выборку, сортировку и другие подобные действия.

Информация базы данных хранится в одной или нескольких таблицах. Любая таблица с данными состоит из набора однотипных записей, расположенных друг за другом. Они представляют собой строки таблицы, которые можно добавлять, удалять или изменять.

Каждая запись является набором именованных полей, или ячеек, которые могут хранить самую разнообразную информацию, начиная от даты рождения и заканчивая подробным описанием кулинарного рецепта. Однотипные поля разных записей образуют столбец таблицы.

Создав одну таблицу, вы уже получаете полноценную базу данных. Однако в реальной жизни структуры баз данных, а соответственно и способы их создания, намного сложнее.

В информационном обществе доминирует производство информационного продукта, а материальный продукт становится более информационно емким. Изменятся весь уклад жизни, система ценностей: возрастает значимость культурного досуга, возрастает спрос на знания, от человека требуется способность к интеллектуальному труду и творчеству. В результате появились противоречия между ограниченными возможностями человека по восприятию и переработке информации и существующими массивами хранящейся и передаваемой информации.

Возникло большое число избыточной информации, в которой иногда трудно сориентироваться и выбрать нужные сведения.

Для решения подобных проблем применяются автоматизированные базы данных. Они стали неотъемлемой частью практически всех компьютерных систем - от отрасли до отдельного предприятия. За последние несколько лет вырос уровень потребительских качеств систем управления базами данных (СУБД): разнообразие поддерживаемых функций, удобный для пользователя интерфейс, сопряжение с программными продуктами, в частности с другими СУБД, возможности для работы в сети и т.д. СУБД позволяет сводить воедино информацию из самых разных источников (электронные таблицы, другие базы данных) и помогает быстро найти необходимую информацию, донести ее до окружающих с помощью отчетов, графиков или таблиц.

Цель данного курсового проекта - создание базы данных автобусного парка для упрощения, стандартизации, оптимизации работы с информацией.

1.Постановка задачи

1.1 Назначение базы данных

Необходимо реализовать электронную базу данных для обеспечения работы автобусного парка. Реализовать возможность добавление и редактирования данных, таких как: автобус, маршрут, водитель и т.д. Организовать в текущей базе данных работу по интересующим критериям. Критерии уточняются при росте базы данных.

1.2 Выполняемые базой данных функции

База данных выполняет следующие функции:

1.   Учет и хранение сведений о водителях автопарка.

2.      Ввод и хранение данных о каждой конкретной машине.

.        Ввод сведений о маршрутах: название, адрес, время в пути и пр.

.        Ввод и хранение данных, относящихся к приложению.

.        В базе данных предусмотрены и различные отчеты, позволяющие анализировать состояние дел, а также информация, необходимая для заполнения «Графиков работы» на каждую дату, автобус и его маршруты.

1.3 Категории пользователей

Для работы с данными базы предусмотрены три вида пользователей:

1.   Администратор - полный доступ к данным базы и возможностям сайта.

2.      Редактор - полный доступ к возможностям сайта.

.        Пользователь - частичный доступ к возможностям сайта.

1.4 Выполняемые приложением функции

1. Корректное отображение данных, полученных из базы.

2.      Реализация функционала в зависимости от категории пользователя.

2. Проектирование базы данных

Каждый автобус определяется следующими параметрами:

* Таблица «Автобус»:

№ регистрации

Тип автобуса

Пробег

Дата технического осмотра

Готовность к эксплуатации

Количество сидячих мест

Общая вместимость

Тип сидений

Наличие кондиционера

Следует учесть, что № регистрации автобуса является уникальным идентификатором. Для каждого автобуса имеется свой водитель.

В таблице Водители можно выделить следующие параметры:

Личный номер водителя

№ паспорта

ФИО

Класс

Оклад

Дата рождения

Адрес

Личный номер водителя, как и в случаи с № регистрации автобуса, представляет собой уникальный идентификатор. №_паспорта не может являться уникальным идентификатором, т.к. может измениться.

Водитель может иметь несколько графиков работы.

Каждый водитель прикреплён к автобусу. К одному автобусы может быть прикреплено несколько водителей, автобус прикреплён к определённому маршруту и только одному.

График работы хранит информацию о времени отправки каждого автобуса с начального пункта по конкретному маршруту движения.

В таблицу маршруты могут входить следующие параметры:

№ маршрута

Начальный пункт

Конечный пункт

Маршрут следования

Интервал

Протяженность

Расчетное количество топлива

В данной таблице, № маршрута является уникальным идентификатором. Номер маршрута изменяется от 1. Нулевой номер маршрута соответствует частному заказу и в данной таблице не указывается. Следует также учесть, что интервал может меняться от времени.

Для удобства составления маршрута следования автобуса можно ввести таблицу остановки:

Направление маршрута

Название остановки

Номер остановки

Время движения

Чтобы отслеживать технического состояния автобусов вводим дополнительную информацию о поломках:

Дата поломки

Тип поломки

id поломки

Описание

Для ликвидации поломки автобус будет отправлен на ремонт.

Ремонты:

id ремонта

Дата начала ремонта

Дата окончания ремонта

ФИО мастера

Стоимость ремонта

Заключение о ремонте

Доступ к данным могут получать несколько видов пользователей:

Администратор

Редактор

Гость или неавторизованный пользователь

При работе с системой «Автопарк» администратор может производить следующие действия:

модифицировать (добавлять, удалять, изменять) любую информацию, касающуюся автобуса, графика работы, маршрута, остановок, поломок, ремонтов;

добавлять/удалять новых пользователей, а так же изменять у них категории;

запрашивать данные из приложения с целью редактирования, просмотра, поиска.

При работе с системой редактор может производить следующие действия:

запрашивать данные из приложения с целью редактирования, просмотра, поиска.

При работе с приложением пользователь может производить следующие действия:

запрашивать данные из приложения с целью поиска и просмотра информации.

Целью создания автоматизированной системы «Автопарк» должен стать программный продукт, удовлетворяющий перечисленным ранее требованиям, а также реализованный с использованием соответствующих СУБД и программного обеспечения.

3. Инфологическое моделирование данных

Для реализации концептуальной модели будем использовать данные из второй главы. Это поможет нам определить основные объекты базы данных.

. Сущности: родительские - Маршрут; дочерние - Остановки, водитель, график работы, автобус, ремонты, поломки.

. Связи:

§ Отношение многие-к-одному связывает множества Остановки и Маршрут и имеет частичную степень участия со стороны множества Маршрут и полную со стороны множества Остановка.

§  Отношение многие-к-одному связывает множества Автобус и Маршрут и имеет частичную степень участия со стороны множества Маршрут и полную со стороны множества Автобус.

§  Отношение многие-к-одному связывает множества Водитель и Автобус и имеет частичную степень участия со стороны множества Автобус и частичную со стороны множества Водитель.

§  Отношение многие-к-одному связывает множества График работы и Водитель и имеет частичную степень участия со стороны множества Водителя и полную со стороны множества График работы.

§  Отношение многие-к-одному связывает множества Автобус и Поломки и имеет частичную степень участия со стороны множества Поломки и полную со стороны множества Автобус.

§  Отношение многие-к-одному связывает множества Поломки и Ремонт и имеет частичную степень участия со стороны множества Ремонт и полную со стороны множества Поломки.

Исходя из сделанных предположений, концептуальная модель для БД выглядит в соответствии с рис.1. В свою очередь полученная физическая модель представлена на рис.2.

Рис.1

Рис.2

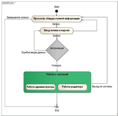
Use-Case диаграммы:

 

 

 



4. Выбор средств разработки

Web-приложение «Автопарк» разрабатывается на PHP с использование MySQL в качестве базы данных. В качестве оболочки сервера используется Денвер, который и включает в себя все нужные средства для быстрого создания web-приложений.

PHP - скриптовый язык <#"607110.files/image008.gif">

1. «Шапка» сайта

. Навигационное меню

. Новости сайта

. Рекламный блог

Любой пользователь может просмотреть любую информацию из навигационного меню. При выборе пункта просмотра расписания появятся таблицы с номером маршрута, в которых будет указан начальный и конечный пункт.(Рис. 4)

 

При выборе маршрута выведется список остановок между начальным и конечным пунктом (Рис. 5). При нажатии на остановку, появится расписание, когда автобус должен быть на ней (Рис 6)


Любые изменения на сайте происходят через админпанель. Попасть на страницу входа может любой пользователь, если знает адрес. Для работы в аднимпанели вы должны быть зарегистрированы в системе. Это может сделать пользователь группы «Администратор». Ниже приведены различные события, при попытке авторизации или запроса на работу с данными


Рассмотрим возможности админпанели. Состоит она из двух частей:

. Навигационного меню.

.Рабочая область.



Существует два вида пользователей: администратор и редактор. Основное отличие между ними - администратор может создавать новых пользователей и выдать права доступа к данным.



Только через админпанель можно модифицировать контент на сайте.

В контент входит:

Редактирование/удаление/создание новостей


Предусмотрено два типа новостей - это общая и скрытая. Первая доступна всем пользователям, а вторая только авторизированным.


. Редактирование/удаление/создание маршрутов

3. Работа с остановками конкретного маршрута


4.      Назначение автобусов на маршрут.


.Назначение водителей на маршрут


6.Работа с маршрутами водителя


.Добавление/удаление пользователей (только для группы администраторы)


Похожие работы на - База данных автобусного парка

 

Не нашли материал для своей работы?
Поможем написать уникальную работу
Без плагиата!
Без нейросетей!