База даних 'Сервісний центр'

  • Вид работы:
    Курсовая работа (т)
  • Предмет:
    Информационное обеспечение, программирование
  • Язык:
    Украинский
    ,
    Формат файла:
    MS Word
    989,27 Кб
  • Опубликовано:
    2015-05-27
Вы можете узнать стоимость помощи в написании студенческой работы.
Помощь в написании работы, которую точно примут!

База даних 'Сервісний центр'

ВСТУП

База даних «Сервісний центр» представляє собою базу даних, що містить дані про те, які клієнти замовили підтримку або налагодження своїх товарів, та різновиди товарів з цінами та кількістю.

Метою курсової роботи є поглиблення знань з дисципліни “Організація баз даних”, вивчення науково-технічної літератури з питання баз даних в середовищі MySQL.

Об’єктом роботи є вивчення можливостей застосування середовищаMySQLдо створення і роботи з базами даних.

Предметом роботи є створення бази даних “ Сервісний центр ”.

Методами дослідження є:

-    теоретичний - аналіз науково-технічної літератури з питань моделювання процесів, та методології застосування середовища MySQL.

-       практична - реалізація завдання курсової роботи, створення ,бази даних “ Сервісний центр ”.

Дана база даних може бути застосована як навчальна при вивчені дисциплін “Організація баз даних”, а також може бути використана у сервісних відділах магазинів.

Основним об'єктом зберігання реляційної бази даних є таблиця, тому всі SQL-запити - це операції над таблицями. У відповідності з цим, запити діляться на:

-    запити, які оперують самими таблицями (створення і зміна таблиць);

-       запити, які оперують з окремими записами (або рядками таблиць) або наборами записів.

-       кожна таблиця описується у вигляді перерахування своїх полів (стовпців таблиці) із зазначенням

-       типу збережених в кожному полі значень;

-       зв'язків між таблицями (завдання первинних і вторинних ключів);

-    1 СЕРЕДОВИЩЕ MySQL ДЛЯ РОБОТИ З БАЗАМИ ДАНИХ

1.1 База даних. Загальні відомості

Управління організацією будь-якого типу, будь то велике підприємство або дрібна фірма, пов'язане з переробкою великого потоку інформації та прийняттям на її основі оперативних і перспективних рішень. Тому автоматизація управлінських робіт є основним напрямком удосконалення економіки. Застосування економіко-математичних методів, сучасних засобів обчислювальної техніки і зв'язку створює нові можливості для подальшого вдосконалення управління. Впровадження інформаційних технологій в усі сфери діяльності обумовлено стрімким розвитком науки, якісним стрибком можливостей людини, постійно зростаючими обсягами інформації, складністю відбуваються процесів і явищ.

За допомогою функціонального моделювання (нотація IDEF0), можна провести систематичний аналіз процесів і систем, зосередившись на регулярно розв'язуваних задачах (функціях), що свідчать про їх правильному виконанні показниках, необхідних для цього ресурсах, результатах і вихідних матеріалах.

Моделювання потоків даних (DFD), часто використовується при розробці програмного забезпечення, зосереджено навколо потоків даних, що передаються між різними операціями, включаючи їх зберігання, для досягнення максимальної доступності та мінімального часу відповіді. Таке моделювання дозволяє розглянути конкретний процес, проаналізувати операції, з яких він складається, а також точки прийняття рішень, що впливають на його хід. Моделювання потоків робіт (нотація IDEF3) дозволяє розглянути конкретний процес, проаналізувати операції, з яких він складається, а також точки прийняття рішень, що впливають на його хід.

Основними завданнями системи SQL Server є:

- Організація одночасного доступу до даних великої кількості користувачів;

- Маніпуляція інформацією, що зберігається в БД.

SQL Server підтримує реляційну модель даних. SQL Server виконує функції створення об'єктів БД (таблиць, індексів, уявлень і т.д.), здійснює перевірку цілісності БД і відповідає за безпеку даних в системі.

Доступ користувача до даних зазвичай здійснюється з комп'ютера робочої станції. При цьому створюються відповідні додатки (наприклад, в середовищах Visual Basic, Delphi та ін.), Які дозволяють виконувати операції над даними. Завдання, пов'язані з адмініструванням БД системи SQL Server, звернення до системи зручно виконувати безпосередньо з комп'ютера-сервера.

У SQL Server для маніпулювання даними використовується мова Transact SQL, переробленої компанією Microsoft версією мови SQL.

Система SQL Server зберігає створювані об'єкти у відповідних файлах на дисках комп'ютера сервера. При цьому для БД створюються спеціальні таблиці, в яких зберігається інформація про різні елементи бази даних: індексах, таблицях, користувачах і т.д.

Файли БД зберігаються з розширенням MDF, а системні файли з розширенням LDF. Основні операції, пов'язані з управлінням роботою SQL сервера, здійснюються за допомогою ряду утиліт, що входять до складу системи:

-    SQL Server Books Online - представляє користувачеві довідкову підтримку;

-       SQL Server Query Analyzer - надає користувачеві можливість виконання операторів Transact SQL в БД SQL Server;

-       ISQL - надає можливість виконувати команди Transact SQL в режимі командного рядка;

-       SQL Server Service Manager - надає можливість запуску, зупинки та тимчасового призупинення роботи SQL Server. Запуск даної утиліти можливий тільки на комп'ютері сервері;

-       SQL Server Enterprise Manager - дозволяє виконувати всі основні операції адміністрування SQL Server. Дана утиліта дозволяє здійснювати запуск всіх утиліт і додатків, що входять до складу SQL Server.

-       Дана утиліта може запускатися і на комп'ютері користувача і на сервері.

-    Інтуїтивний веб-інтерфейс

-       Підтримка більшості функцій MySQL перегляд і видалення баз даних, таблиць, уявлень, полів і індексів

-       створювати, копіювати, видаляти, перейменовувати і змінювати бази даних, таблиць, полів і індексів

-       обслуговування серверів, баз даних і таблиць, з пропозиціями про конфігурації сервера

-       виконувати, редагувати і закладки будь SQL-оператор, навіть партія-запитів.

.2 Реляційна основа

база дані таблиця server

Завдання тривалого зберігання і обробки інформації з'явилася практично відразу з появою перших комп'ютерів. Для вирішення цього завдання в кінці 60-х років були розроблені спеціалізовані програми, що отримали назву систем управління базами даних (СКБД).

СУБД проробили тривалий шлях еволюції від системи управління файлами, через ієрархічні і мережеві бази даних. Наприкінці 80-х років домінуючою стала система керування базами даних (СУРБД). З цього часу такі СУБД стали стандартом де-факто, і для того, щоб уніфікувати роботу з ними, був розроблений структурований мова запитів (SQL), який являє собою мова управління саме реляційними базами даних.

Взаємодія з базою даних відбувається за допомогою Системи Управління Базою Даних (СКБД), яка розшифровує запити і проводить операції з інформацією в базі даних. Тому більш правильно було б говорити про запит до СУБД і про взаємодію з СУБД з Web-додатки. Але так як це дещо ускладнює сприйняття, далі скрізь ми будемо говорити "база даних", маючи на увазі при цьому СУБД.

Існують такі різновиди баз даних:

-    ієрархічна

-       реляційні;

-       об'єктно-орієнтована;

-       гібридні.

-       Ієрархічна база даних заснована на деревовидної структурі зберігання інформації. У цьому сенсі ієрархічні бази даних дуже нагадують файлову систему комп'ютера. В реляційних базах даних дані зібрані в таблиці, які в свою чергу складаються із стовпців і рядків, на перетині яких розташовані осередки. Запити до таких баз даних повертає таблицю, яка повторно може брати участь у наступному запиті. Дані в одних таблицях, як правило, пов'язані з даними інших таблиць, звідки і пішла назва "реляційні".В об'єктно-орієнтованих базах даних дані зберігаються у вигляді об'єктів. З об'єктно-орієнтованими базами даних зручно працювати, застосовуючи об'єктно-орієнтоване програмування. Однак, на сьогоднішній день такі бази даних ще не досягли популярності реляційних, оскільки поки значно поступаються їм у продуктивності.

-       Гібридні СУБД поєднують в собі можливості реляційних і об'єктно-орієнтованих баз даних.

-       У Web-додатках, як правило, використовуються реляційні бази даних. Ми будемо розглядати приклад бази даних, на якій засновано більшість форумів, в тому числі і той, який ми далі будемо розробляти. У цій базі зберігається інформація про авторів форуму (authors), про назви форумів (forums), про теми форуму (themes) і, власне, самі повідомлення (posts).

Кожен стовпець таблиці forums представляє один елемент даних для кожного з форумів. Стовпець id_forum містить унікальний ідентифікатор форуму, стовпець name містить назву форуму і стовпець description містить короткий опис проблеми, обговорюваної на форумі.

Коротко особливості реляційної бази даних можна описати таким чином:

-    Дані зберігаються в таблицях, що складаються із стовпців і рядків;

-    На перетині кожного стовпця і рядка стоїть в точності одне значення;

-       У кожного стовпця є своє ім'я, яке служить його назвою, і всі значення в одному стовпці мають один тип. Наприклад, у стовпці id_forum всі значення мають ціло чисельний тип, а в рядку name - текстовий

-       Стовпці розташовуються в певному порядку, який визначається при створенні таблиці, на відміну від рядків, які розташовуються в довільному порядку. У таблиці може не бути не одного рядка, але обов'язково повинен бути хоча б один стовпець;

-       Запити до бази даних повертають результат у вигляді таблиць, які теж можуть виступати як об'єкт запитів.

.3 Інтерактивні запити

Як передати значення змінної в SQL-запиті? Приміром, в обробнику onClick клавіші вивести всі записи з величиною поля більшою, ніж задав користувач. Чи можна в Delphi створити що-небудь подібне механізму запитів, реалізованому в Paradox for Windows?

Вирішення цього завдання в Delphi подібно створенню та виконанню рядка запиту SQL в Paradox.

Pdoxwin код:

method pushButton (var eventInfo Event)

var

s string

q query

d database

endvar

d.open ("MYALIAS")

q.readFromString (s)

q.executeSQL (d)

endmethod

.4 Програмний доступ до бази даних

MySQL- вільна реляційна система керування базами даних (СКБД), яка працює як сервер для забезпечення багатокористувацького доступу до великої кількості баз даних.

Проекти на основі безкоштовного ПЗ, які вимагають повнофункціональної системи керування базами даних часто використовують MySQL. До таких проектів відносять, наприклад, WordPress, phpBB, Drupal та інше програмне забезпечення, побудоване на стеку продуктів LAMP (Linux, Apache, MySQL, PHP/Perl/Python). MySQL також використовується в багатьох гучних великомасштабних Web-продуктах, включаючи Wikipedia, Google (для програми AdWords), Facebook, YouTube, Flickr, Yahoo!, Digg, LiveJournal, Nokia тощо.компактний багато потоковий (багатонитевий) сервер баз даних. Характеризується великою швидкістю, стійкістю і простотою використання.

Для не комерційного використання MySQL є безкоштовним. Можливості сервера MySQL:

-       простота у встановленні та використанні;

-             підтримується необмежена кількість користувачів, що одночасно працюють із БД;

-             кількість рядків у таблицях може досягати 50 млн.;

-             висока швидкість виконання команд;

-             наявність простої і ефективної системи безпеки.

.5 Концептуальна модель БД «Сервісний центр»


1.6 Нормалізація бази даних

Нормалізація - це формалізована процедура, в процесі <#"872163.files/image002.jpg">

Рис. 2.1 Створення бази даних

Створюється наступні 5 таблиці:

Працівники

2 Клієнти

Час роботи

Гарантія

5 Підтримка


Створення таблиць

Рис. 2.2 Створення таблиці «Час роботи»

Рис.2.3 Створення таблиці «Гарантія»

Рис. 2.4 Створення таблиці «Клієнти»

Рис. 2.5 Створення таблиці «Підтримка»

Рис.2 .6 Створення таблиці «Працівники»

Вигляд таблиць після заповнення

Рис.2.7 Вигляд заповненої таблиці «Час роботи»

Рис.2.8 Вигляд заповненої таблиці «гарантія»

Рис.2.9 Вигляд заповненої таблиці «Клієнти»


Рис. 2.10 Вигляд заповненої таблиці «Підтримка» і «Працівники»

В процесі створення цих таблиць встановлюю зв’язок 1:1 по полю “код номер рейсу”

Тепер, коли таблиці створені та заповненні потрібною інформацією необхідно перейти до створення запитів згідно завданню:

Створюється запит, який виводить всі записи таблиці, для цього переходжу у вкладку “SQL” і створюю запит прописуючи наступний скрипт:

Create view `vivod_tablci` As* FROM `vivod_tablci` WHERE 1

Рис 2.11 Створення запиту

2 Створюється другий запит який виведе два стовбці з таблиці працівники а сама імена і їх посади.imja, dolgnost FROM `pracivniki`* FROM `posadi` WHERE 1

Рис2.12. Створення запиту

3 Запит виводить значння 515 з таблиці

SELECT * from `cas_roboti` where cina in (515);

Рис.2.13. Створення запиту

Рис. 2.14 Результат Запиту Посади

Рис. 2.15 Результат запиту Вивід Таблиці

Рис. 2.16 Результат запиту Вивід значення 515

 

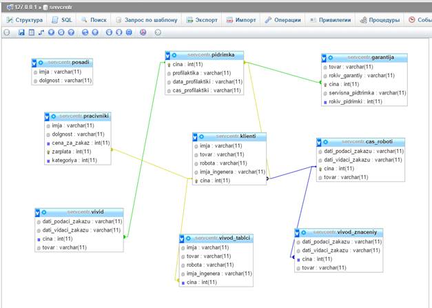
2.3 Встановлення зв’язків


Рис. 2.17 Схема зв’язків

Після виконання усіх цих дій потрібно створити схему зв’язків.

Для цього потрібно:

-    щоб в таблицях був встановлений зв’язок потрібно обрати первинний ключ, бо інакше не зможемо зв’язати таблиці між собою;

-       Після чого обираємо який стовпчик однієї таблиці матиме зв’язок з іншим стовбцем іншої таблиці.

Коли встановлено усі зв’язки можна зайти в розділ “Дизайнер”

ВИСНОВКИ


В наше життя широко впроваджуються інформаційні технології. Постійно зростає обсяг інформації, потрібні все нові й нові види її покращення обробки це як нові більш потужні комп’ютери так і програми. Як показує практика, більшість користувачів вже не уявляє собі, як би вони виконували свою роботу, з якою прекрасно справлялися раніше, без допомоги комп’ютерних ресурсів.

В першій частині наведена інформація яка показує що, база даних - сукупність структурованих даних. Під предметною областю прийнято розуміти частину реального світу, що підлягає вивченню для організації управління і автоматизації (підприємства, організації). Аналіз предметної області дозволяє визначити, які дані містяться в БД. Користувачами БД можуть бути різні прикладні програми, програми-комплекси, а також фахівці предметної області, які називаються кінцевими користувачами.

За допомогою денвера також дуже зручно працювати с базами даних і дуже просто і зручно у будь-який час редагувати базу, також можна використанні бази даних, які можуть бути розміщені в інтернеті на сайті, в якому використовується php мова.

У даній курсовій роботі спроектовано базу даних «Сервісний центр», в якій міститься вся потрібна інформація для стандартного сервісу в магазині.

Другий розділ курсової роботи містить опис розв’язання задачі, поставленої у роботі, а саме створення бази даних «Сервісний центр» .

Дана база даних може бути використана як інформаційна система На сайті з деякими допрацюваннями, як особиста база даних, також, за умови збільшення функціональності може використовуватися спеціалістами відповідних галузей.

СПИСОК ВИКОРИСТАНОЇ ЛІТЕРАТУРИ

1.     Артеменко Ю.М. - MySQL: довідник з мови, діалектика, 2005рік, 429 стр.

2.      А. Мотєв - Уроки MySQL, БХВ - Петербург 2006рік, 209стр.

.        Денис Колісниченко - PHP і MySQL. Розробка Web - додатків, БХВ - Петербург, 2013рік, 543стр.

4.     Алексо Вільямс компанія MySQL. Керівництво адміністратора.

5.      Роберт Шелдон, Джоффрі Мойе. MySQL 5: базовий курс

.        Васвані. В. MySQL: використання та адміністрування MySQL DatabaseUsage & Administration.

7.     Кевін Янк - PHP і MySQL. Від новачка до професіонала, Ексмо, 2013рік, 384стр.

8.      Ларрі Ульман - MySQL , ДМК Прес 2004рік, 354стр.

.        Максим Кузнєцов, Ігор Сімдянов - MySQL 5, БХВ - Петербург 2010рік, 1007стр.

.        Максим Кузнєцов, Ігор Сімдянов - Самовчитель MySQL 5, 2006рік, 546стр.

11.    Грабер. М Введение в SQL <http://www.mysql.ru/docs/gruber/>

12.    Веллинг Люк, Лора Томсон MySQL. Навчальний посібник

13.    Энди Харрис: PHP и MySQL для чайників <http://www.proklondike.com/books/php/harris_php_mysql.html>

14.    Галкін Максим, Кузнецов Максим, Ігор Сімдянов. Самоучитель MySQL 5.

15.       http://studopedia.net/7_45735_relyatsionnaya-baza-dannih-opredeleniya-i-ponyatiya.html

Додаток А

Дамп бази даних «Сервісний центр»

-- phpMyAdmin SQL Dump

- version 3.5.1

- http://www.phpmyadmin.net

- Хост: 127.0.0.1

- Час створення: Ноя 20 2014 г., 14:22

- Версія сервера: 5.5.25

- Версія PHP: 5.3.13

SET SQL_MODE="NO_AUTO_VALUE_ON_ZERO";time_zone = "+00:00";

/*!40101 SET @OLD_CHARACTER_SET_CLIENT=@@CHARACTER_SET_CLIENT */;

/*!40101 SET @OLD_CHARACTER_SET_RESULTS=@@CHARACTER_SET_RESULTS */;

/*!40101 SET @OLD_COLLATION_CONNECTION=@@COLLATION_CONNECTION */;

/*!40101 SET NAMES utf8 */;

--

- База даних: `servcentr`

-

-- --------------------------------------------------------

--

- Структура таблиці `cas_roboti`

-

CREATE TABLE IF NOT EXISTS `cas_roboti` (

`dati_podaci_zakazu` varchar(11) NOT NULL,

`dati_vidaci_zakazu` varchar(11) NOT NULL,

`cina` int(11) NOT NULL AUTO_INCREMENT,

`tovar` varchar(11) NOT NULL,

PRIMARY KEY (`cina`)

) ENGINE=InnoDB DEFAULT CHARSET=utf8 AUTO_INCREMENT=576 ;

--

- Дамп даних таблиці `cas_roboti`

-

INSERT INTO `cas_roboti` (`dati_podaci_zakazu`, `dati_vidaci_zakazu`, `cina`, `tovar`) VALUES

('17.09.2014', '18.09.2014', 250, 'Телефон'),

('21.09.2014', '21.09.2014', 255, 'Планшет'),

('29.09.2014', '31.09.2014', 325, 'ПК'),

('07.11.2014', '10.11.2014', 420, 'Телевізор'),

('21.10.2014', '24.10.2014', 425, 'ПК'),

('25.10.2014', '28.10.2014', 435, 'Ультрабук'),

('07.11.2014', '10.11.2014', 465, 'Телевізор'),

('15.10.2014', '18.10.2014', 515, 'ПК'),

('10.10.2014', '15.10.2014', 545, 'ПК'),

('01.11.2014', '04.11.2014', 575, 'Ноутбук');

-- --------------------------------------------------------

--

- Структура таблиці `garantija`

-

CREATE TABLE IF NOT EXISTS `garantija` (

`rokiv_garantiy` varchar(11) NOT NULL,

`cina` int(11) NOT NULL AUTO_INCREMENT,

`servisna_pidtrimka` varchar(11) NOT NULL,

`rokiv_pidrimki` int(11) NOT NULL,

PRIMARY KEY (`cina`)

) ENGINE=InnoDB DEFAULT CHARSET=utf8 AUTO_INCREMENT=576 ;

--

- Дамп даних таблиці `garantija`

-INTO `garantija` (`tovar`, `rokiv_garantiy`, `cina`, `servisna_pidtrimka`, `rokiv_pidrimki`) VALUES

('Ноутбук', '1', 250, 'Так', 3),

('Телефон', '1', 255, 'Так', 3),

('Планшет', '1', 325, 'Так', 3),

('Ультрабук', '3', 420, 'Так', 5),

('Телевізор', '5', 425, 'Так', 10),

('Телевізор', '5', 435, 'Так', 10),

('ПК', '3', 465, 'Так', 7),

('ПК', '3', 515, 'Так', 7),

('ПК', '3', 545, 'Так', 7),

('ПК', '5', 575, 'Так', 10);

-- --------------------------------------------------------

--

- Структура таблиці `klienti`

-

CREATE TABLE IF NOT EXISTS `klienti` (

`imja` varchar(11) NOT NULL,

`tovar` varchar(11) NOT NULL,

`robota` varchar(11) NOT NULL,

`imja_ingenera` varchar(11) NOT NULL,

`cina` int(11) NOT NULL AUTO_INCREMENT,

PRIMARY KEY (`cina`)

) ENGINE=InnoDB DEFAULT CHARSET=utf8 AUTO_INCREMENT=576 ;

--

- Дамп даних таблиці `klienti`

-

INSERT INTO `klienti` (`imja`, `tovar`, `robota`, `imja_ingenera`, `cina`) VALUES

('Гришин О В', 'Ноутбук', 'Драйвери', 'Віктюк А Г', 250),

('Абрам Л Г', 'Телефон', 'Налагодженн', 'Аграм Ю В', 255),

('Шорін С А', 'Ультрабук', 'Оновлення', 'Галкін Л В', 325),

('Ліфор В В', 'Планшет', 'Налагодженн', 'Малік А М', 420),

('Форов А Н', 'ПК', 'Зборка', 'Зінов Л І', 425),

('Ровний Р Н', 'Телевізор', 'Настройки', 'Уманов В В', 435),

('Ровний Р Н', 'Телевізор', 'Настройки', 'Міронов А А', 465),

('Ежов В А', 'ПК', 'Зборка', 'Ліонов А А', 515),

('Пряд В В', 'ПК', 'Зборка', 'Іжков М Н', 545),

('Антон Г О', 'ПК', 'Зборка', 'Зінов Л І', 575);

-- --------------------------------------------------------

--

- Структура таблиці `pidrimka`

-

CREATE TABLE IF NOT EXISTS `pidrimka` (

`cina` int(11) NOT NULL AUTO_INCREMENT,

`profilaktika` varchar(11) NOT NULL,

`data_profilaktiki` varchar(11) NOT NULL,

`cas_profilaktiki` varchar(11) NOT NULL,

PRIMARY KEY (`cina`)

) ENGINE=InnoDB DEFAULT CHARSET=utf8 AUTO_INCREMENT=576 ;

--

- Дамп даних таблиці `pidrimka`

-

INSERT INTO `pidrimka` (`cina`, `profilaktika`, `data_profilaktiki`, `cas_profilaktiki`) VALUES

(250, 'Так', '12 2014', '1'),

(255, 'Так', '11 2014', '1'),

(325, 'Так', '11 2014', '2'),

(420, 'Так', '10 2014', '2'),

(425, 'Так', '11 2014', '2'),

(435, 'Так', '09 2014', '2'),

(465, 'Так', '10 2014', '3'),

(515, 'Так', '12 2014', '3'),

(545, 'Так', '12 2014', '3'),

(575, 'Так', '12 2014', '5');

--

- Дублююча структура для представлення `posadi`

-TABLE IF NOT EXISTS `posadi` (

`imja` varchar(11)

,`dolgnost` varchar(11)

);

- --------------------------------------------------------

--

- Структура таблиці `pracivniki`

-

CREATE TABLE IF NOT EXISTS `pracivniki` (

`imja` varchar(11) NOT NULL,

`dolgnost` varchar(11) NOT NULL,

`cena_za_zakaz` int(11) NOT NULL,

`zarplata` int(11) NOT NULL AUTO_INCREMENT,

`kategoriya` int(11) NOT NULL,

PRIMARY KEY (`zarplata`)

) ENGINE=InnoDB DEFAULT CHARSET=utf8 AUTO_INCREMENT=576 ;

--

- Дамп даних таблиці `pracivniki`

-

INSERT INTO `pracivniki` (`imja`, `dolgnost`, `cena_za_zakaz`, `zarplata`, `kategoriya`) VALUES

('Віктюк А Г', 'Консультант', 1100, 250, 1),

('Аграмон Ю', 'Консультант', 1100, 255, 1),

('Малік А М', 'Консультант', 1500, 325, 3),

('Галкін Л В', 'Інженер', 1700, 420, 2),

('Уманов В В', 'Інженер', 1700, 425, 2),

('Міронов', 'Інженер', 1700, 435, 2),

('Ліонов А А', 'Інженер', 1900, 515, 4),

('Іжков М Н', 'Інженер', 1900, 545, 4),

('Іжков М Н', 'Інженер', 2500, 575, 5);

-- --------------------------------------------------------

--

- Дублююча структура для представлення `vivid`

-TABLE IF NOT EXISTS `vivid` (

`dati_podaci_zakazu` varchar(11)

,`dati_vidaci_zakazu` varchar(11)

,`cina` int(11)

,`tovar` varchar(11)

);

- --------------------------------------------------------

--

- Дублююча структура для представлення `vivod_tablci`

-TABLE IF NOT EXISTS `vivod_tablci` (

`imja` varchar(11)

,`tovar` varchar(11)

,`robota` varchar(11)

,`imja_ingenera` varchar(11)

,`cina` int(11)

);

- --------------------------------------------------------

--

- Дублююча структура для представлення `vivod_znaceniy`

-TABLE IF NOT EXISTS `vivod_znaceniy` (

`dati_podaci_zakazu` varchar(11)

,`dati_vidaci_zakazu` varchar(11)

,`cina` int(11)

,`tovar` varchar(11)

);

- --------------------------------------------------------

--

- Структура для представлення `posadi`

-TABLE IF EXISTS `posadi`;

CREATE ALGORITHM=TEMPTABLE DEFINER=`root`@`localhost` SQL SECURITY DEFINER VIEW `posadi` AS select `pracivniki`.`imja` AS `imja`,`pracivniki`.`dolgnost` AS `dolgnost` from `pracivniki`;

-- --------------------------------------------------------

--

- Структура для представлення `vivid`

-TABLE IF EXISTS `vivid`;

CREATE ALGORITHM=TEMPTABLE DEFINER=`root`@`localhost` SQL SECURITY DEFINER VIEW `vivid` AS select `cas_roboti`.`dati_podaci_zakazu` AS `dati_podaci_zakazu`,`cas_roboti`.`dati_vidaci_zakazu` AS `dati_vidaci_zakazu`,`cas_roboti`.`cina` AS `cina`,`cas_roboti`.`tovar` AS `tovar` from `cas_roboti` order by `cas_roboti`.`cina` limit 435;

-- --------------------------------------------------------

- Структура для представлення `vivod_tablci`

-TABLE IF EXISTS `vivod_tablci`;

CREATE ALGORITHM=TEMPTABLE DEFINER=`root`@`localhost` SQL SECURITY DEFINER VIEW `vivod_tablci` AS select `klienti`.`imja` AS `imja`,`klienti`.`tovar` AS `tovar`,`klienti`.`robota` AS `robota`,`klienti`.`imja_ingenera` AS `imja_ingenera`,`klienti`.`cina` AS `cina` from `klienti`;

-- --------------------------------------------------------

--

- Структура для представлення `vivod_znaceniy`

-TABLE IF EXISTS `vivod_znaceniy`;

CREATE ALGORITHM=TEMPTABLE DEFINER=`root`@`localhost` SQL SECURITY DEFINER VIEW `vivod_znaceniy` AS select `cas_roboti`.`dati_podaci_zakazu` AS `dati_podaci_zakazu`,`cas_roboti`.`dati_vidaci_zakazu` AS `dati_vidaci_zakazu`,`cas_roboti`.`cina` AS `cina`,`cas_roboti`.`tovar` AS `tovar` from `cas_roboti` where (`cas_roboti`.`cina` = 515);

--

- обмеження зовнішнього ключа збереження таблиць

--

--

- обмеження зовнішнього ключа таблиці `garantija`

-TABLE `garantija`

ADD CONSTRAINT `garantija_ibfk_1` FOREIGN KEY (`cina`) REFERENCES `pidrimka` (`cina`);

--

- обмеження зовнішнього ключа таблиці `klienti`

-TABLE `klienti`

ADD CONSTRAINT `klienti_ibfk_1` FOREIGN KEY (`cina`) REFERENCES `cas_roboti` (`cina`);

--

- обмеження зовнішнього ключа таблиці `pidrimka`

-TABLE `pidrimka`

ADD CONSTRAINT `pidrimka_ibfk_1` FOREIGN KEY (`cina`) REFERENCES `klienti` (`cina`);

--

- обмеження зовнішнього ключа таблиці `pracivniki`

-TABLE `pracivniki`

ADD CONSTRAINT `pracivniki_ibfk_1` FOREIGN KEY (`zarplata`) REFERENCES `klienti` (`cina`);

/*!40101 SET CHARACTER_SET_CLIENT=@OLD_CHARACTER_SET_CLIENT */;

/*!40101 SET CHARACTER_SET_RESULTS=@OLD_CHARACTER_SET_RESULTS */;

/*!40101 SET COLLATION_CONNECTION=@OLD_COLLATION_CONNECTION */;

Похожие работы на - База даних 'Сервісний центр'

 

Не нашли материал для своей работы?
Поможем написать уникальную работу
Без плагиата!
Без нейросетей!