Автоматизированная информационная система производства нефтяного оборудования

  • Вид работы:
    Отчет по практике
  • Предмет:
    Информационное обеспечение, программирование
  • Язык:
    Русский
    ,
    Формат файла:
    MS Word
    778,28 Кб
  • Опубликовано:
    2015-01-26
Вы можете узнать стоимость помощи в написании студенческой работы.
Помощь в написании работы, которую точно примут!

Автоматизированная информационная система производства нефтяного оборудования

Министерство образования и науки РФ

Федеральное государственное бюджетное образовательное учреждение высшего профессионального образования

ТОМСКИЙ ГОСУДАРСТВЕННЫЙ УНИВЕРСИТЕТ СИСТЕМ УПРАВЛЕНИЯ И РАДИОЭЛЕКТРОНИКИ (ТУСУР)

Кафедра автоматизированных систем управления (АСУ)

Отчет о преддипломной практике

Тема: Автоматизированная информационная система производства нефтяного оборудования

Содержание

Введение

. Анализ предметной области

.1 Анализ производственного процесса предприятия

.2 Организационная структура предприятия

.3 Определение функций, требующих автоматизации процессов на предприятии

.4 Анализ существующих АИС для решения аналогичных задач

. Проектирование

.1 Функциональное проектирование системы

.2 Логическое проектирование системы

.3 Физическое проектирование системы

.4 Обоснование выбора программной среды

Заключение

Список используемых источников

Введение

Добыча нефти - очень сложный и длительный процесс. Он начинается с поиска месторождений, а заканчивается транспортировкой сырья к месту потребления или переработки. Для каждого этапа работ требуется целый комплекс оборудования. От действий опытных специалистов и правильно подобранного оборудования будет зависеть объем полученного сырья, безопасность людей и окружающей природы.

Огромное количество ученых и конструкторов на промышленных предприятиях нашей страны трудятся над разработкой новых усовершенствованных моделей оборудования для нефтедобывающей отрасли. С каждым годом рабочие предъявляют все новые требования к установкам, и благодаря достижениям ученых становится возможным добыча нефти в самых труднодоступных местах.

Усовершенствования в разработках направлены на снижение объемов затрачиваемой энергии и повышение экологической безопасности при разработке месторождений. Хорошее оборудование позволяет повысить качество и количество добытых ресурсов, а также увеличить прибыль нефтедобывающих предприятий. Сейчас оборудование разрабатывают с учетом всего накопленного опыта, современных научных достижений и новых требований.

Для каждого этапа разработки месторождений существует свое оборудование. При разведочном бурении используют буровые машины на независимых источниках питания и для них очень важно минимальное потребление энергии. Но при этом не должны страдать их рабочие возможности.

Эксплуатационное бурение подразумевает наличие обустроенной территории и электричества. Поэтому буровое оборудование для этих целей рассчитано на питание от постоянного источника электричества. Второй особенностью оборудования для эксплуатационного бурения является необходимость бурения скважин с отклонением от вертикального направления и горизонтального бурения. Это позволяет делать несколько скважин с одной платформы и увеличивать отдачу каждой из них.

Немаловажным моментом для получения хорошей прибыли является правильный подбор насосов. Их экономичность и износоустойчивость будет напрямую влиять на доход предприятия.

Для технического обслуживания всего оборудования нефтяной вышки необходим комплекс сервисного оборудования, который позволит вовремя определить степень изношенности всех узлов и элементов станков и при необходимости произвести текущий ремонт.

Большое количество различной спецтехники необходимо для обустройства скважин, ремонтных работ и устранения последствий аварий. Для хранения и транспортировки сырья создаются специальные емкости и резервуары. Строительство и эксплуатация трубопроводов тоже нуждается в поставках соответствующего оборудования.

Добытая нефть требует переработки, поэтому создано немало предприятий для производства нефтепродуктов. Для этих целей разработан комплекс нефтеперерабатывающего оборудования. Немаловажную роль играет контроль качества, полученных нефтепродуктов. Поэтому есть компании, предлагающие целый ряд средств для определения различных параметров, которые служат показателями качества нефти и нефтепродуктов.

Для потребителей нефтяной продукции производятся котельные, газовые плиты, автозаправочные станции.

Нефтепромысловое оборудование включает в себя технику для ремонта и бурения скважин, проведения геологических и геофизических работ, добычи, переработки, транспортировки углеводородного сырья, насосно-компрессорное, теплообменное, емкостное оборудование. Также к нему относят металлопрокат, трубы, трубопроводную аппаратуру, дорожно-строительную технику, электрическую продукцию, электрооборудование, общехозяйственные, вспомогательные материалы, химическая продукция, кабельно-проводниковая продукция, топливо, реагенты. Кроме того, оборудование для добычи нефти применяют для герметизации и обвязки устья скважин, регулирования процесса отбора жидкости, проведения глубинных исследований и технологических операций.

К основному нефтепромысловому оборудованию относят арматуру, разные обвязки, муфты, насосные шланги, дроссели, штоки, сальники, клапаны, задвижки и другое для обустройства газовых и нефтяных скважин, но это небольшие детали и дополнительные части. А также это устройства и комплексы для добычи нефти, ремонта, промывки скважин. Так, комплекс для промывания скважины нужен, чтобы под влияние давления опустить трубы для герметизации жидкостью при процессе размывки в насосных трубах.

Чтобы не отставать от зарубежных производителей нефтяного оборудования необходимо поддерживать и усовершенствовать свое производство оборудования в данной отрасли.

1. Анализ предметной области

.1 Анализ производственного процесса предприятия

Выполнение сложных технологических процессов сегодня невозможно без использования контрольно-измерительных приборов и автоматизированных средств управления.

Закрытое акционерное общество «» оказывает целый комплекс услуг по автоматизации производства и работ по монтажу, ремонту и обслуживанию средств обеспечения пожарной безопасности зданий и сооружений.

Востребованность той или иной услуги на рынке подтверждается ростом объемов выполняемых работ, появлением новых заказчиком. За последние годы эти показатели на нашем предприятии неизменно растут.

Закрытое акционерное общество «» обладает явными преимуществами перед своими конкурентами:

·        комплексное выполнение работ на объектах;

·        мобильность;

·        собственная техническая база и развитая инфраструктура;

·        электротехническая лаборатория;

·        квалифицированный инженерно-технический персонал;

·        высокопрофессиональные рабочие кадры;

·        наличие оборотных средств.

ЗАО «» предлагает свои услуги в области проведения работ по капитальному ремонту, капитальному строительству, реконструкции объектов нефтегазодобывающей и химической отраслях, объектов административного, бытового и социального назначения:

·        монтаж средств КИП и А;

·        электромонтажные работы;

·        пусконаладочные работы;

·        системы пожарной, охранной сигнализации;

·        локальные вычислительные сети;

·        системы видеонаблюдения и контроля доступа;

·        системы оповещения людей о пожаре;

·        системы пожаротушения;

·        проектирование всех выше перечисленных видов работ;

·        системы связи.

В июле 2007 года открыт магазин по продажам электротехнических изделий, электрооборудованию, средств автоматики (КИП и А), кабельно-проводниковой продукции, средств ОПС, средств связи, это позволяет предприятию не зависеть от основного производства, имея обменные, оборотные фонды.

Предприятие оснащено электротехнической лабораторией, производственными и складскими помещениями, необходимым оборудованием, квалифицированным персоналом, автопарком. Данные мощности позволяют вести производство без привлечения сторонних (субподрядных) организаций.

Необходимый пакет разрешающих документов на выполнение данных видов работ имеется.

Рисунок 1.1 - Деятельность предприятия ЗАО «».

.2 Организационная структура предприятия

Организационная структура предприятия - это логические взаимоотношения уровней управления и функциональных областей, построенные в такой форме, которая позволяет наиболее эффективно достигать целей организации. Под структурой организации понимается совокупность ее отдельных частей соотношения и взаимосвязи между ними, степень жесткости или гибкости организационной конфигурации, типы взаимодействий между внутренними элементами.

Существование организационной структуры обусловлено, в первую очередь, необходимостью вертикального разделения труда, т.е. отделения работы по координации от непосредственного выполнения заданий в целях обеспечения успешной групповой работы. Всю организацию пронизывает иерархия, спускаясь на уровень неуправленческого персонала.[1]

Структура предприятия представлена на рисунке 1.2.

Рисунок 1.2 - Структура предприятия ЗАО «»

.3 Определение функций, требующих автоматизации процессов на предприятии

·        авторизованный вход и распределение прав при работе с программой;

·        регистрация в базе данных работников, поставщиков, клиентов, техники;

·        учет работы с поставщиками техники;

·        заключение договоров с клиентами на оказание определенных видов услуг по разработке и внедрению различных установок нефтяного оборудования;

·        формирование заработной платы сотрудникам предприятия с учетом начисленных премий за отработанные часы по каждой разработке;

·        простой и понятный интерфейс программы;

·        формирование печатной формы заключенного договора между клиентом и предприятием по специальному шаблону;

·        учет произведенных оплат за выполненные работы клиентом в рамках каждого договора и формирование отчета с выгрузкой ms excel;

·        реализовать функцию фиксирования отработанного рабочего времени сотрудниками предприятия;

·        формирование отчета выполненных работ каждым сотрудником по каждому разрабатываемому продукту (ведомость работ);

·        для постоянных клиентов ввести учет скидок;

·        приложение должно быть клиент-серверным, СУБД использовать MsSqlServer, для разработки программы программную оболочку Builder.

1.4 Анализ существующих АИС для решения аналогичных задач

Для реализации поставленных задач по учету собственного производства оборудования для нефтедобывающих и перерабатывающих компаний необходима автоматизированная система, которая бы обеспечила полный контроль нефтяного производственного процесса на предприятии.

Основная цель проекта автоматизации - вывести предприятие на новый уровень управления за счет оптимизации и автоматизации базовых бизнес-процессов.

На рынке программного обеспечения существует определенное количество законченных программных продуктов для управления собственным производством. Рассмотрим некоторые из них, а также выявим преимущества и недостатки информационных систем.

Система Парус. Модуль "Планирование и учет в дискретном производстве" предназначен для автоматизации управления следующими функциями машиностроительного (приборостроительного) предприятия:

·        материальное нормирование;

·        трудовое нормирование;

·        объемно-календарное планирование;

·        технико-экономическое планирование;

·        планирование потребности в материалах и сырье;

·        оперативный учет производства, контроль исполнения производственных планов.

При этом автоматизируются следующие процессы:

·        управление инженерными данными, в т.ч. ведение электронного архива конструкторской и технической документации;

·        формирование производственных планов на основании договоров с заказчиками;

·        планирование закупок материалов и ПКИ на основании производственного плана, спецификаций изделий и норм расхода материалов;

·        формирование графиков запуска/выпуска деталей и сборочных единиц;

·        формирование подетальных цеховых производственных планов;

·        формирование маршрутных листов и оперативный контроль прохождения деталей и сборочных единиц в производстве;

·        формирование на основании цеховых производственных планов и пооперационных норм времени сменных заданий. Расчет сдельной оплаты труда;

·        расчет на основании производственного плана плановых прямых затрат на производство;

·        оперативный учет и оценка незавершенного производства;

·        управление складом готовых деталей;

·        управление процессом комплектования сборочного производства;

·        расчет фактической себестоимости готовой продукции.

Применение данного ПП совместно с другими модулями системы "ПАРУС - Предприятие 8" позволяет построить комплексную информационную систему предприятия, обеспечивающую автоматизацию управления производством, финансово-хозяйственной деятельностью, логистикой, персоналом.

ERP-система IT-Enterprise.

Для эффективного управления на промышленных предприятиях и в холдинговых структурах корпорация «Информационные технологии» предлагает проверенное временем и практикой решение - совершенствование системы управления предприятием с помощью реинжиниринга бизнес-процессов и внедрения ERP-системы IT-Enterprise.

На различных промышленных предприятиях, учитывая многообразие типов и характеров производства, используются различные подходы и методы управления производством. Тем не менее, в контуре «Управление производством» системы IT-Enterprise выделены ряд типовых подходов и методов, которые находят применение на большинстве предприятий с тремя основными типами производства:

·        универсальным производством (машиностроение, приборостроение, металлообработка, кабельная промышленность, …);

·        поточным производством (металлургия, химия, пищевая промышленность, …);

·        производством с фиксированным местоположением (судостроение, аэрокосмическая отрасль, строительство, …).

Согласно классификациям APICS (American Production and Inventory Control Society) и Международной ассоциации производителей и пользователей систем управления производством (MESA International ) система IT-Enterprise полностью соответствует стандартам и концепциям MRPII, MES, APS и ERP.

Стандарт MRPII (Manufacturing Resource Planning) - это методология детального планирования производства предприятия, включающая учет заказов, планирование загрузки производственных мощностей, планирование потребности во всех ресурсах производства (материалы, сырье, комплектующие, оборудование, персонал), планирование производственных затрат, моделирование хода производства, его учет, планирование выпуска готовых изделий, оперативное корректирование плана и производственных заданий.

Концепция APS (Advanced Planning and Scheduling) - cинхронное («продвинутое», «усовершенствованное») планирование производства и оптимизация. Эта концепция рассматривает процесс планирования с ограничениями, такими как доступные мощности (оборудование и персонал) и доступные производственные ресурсы (сырье, материалы, комплектующие, площади). При этом указанные выше ограничения учитываются непосредственно в ходе формирования производственного плана. Такой подход позволяет получить «выполнимый» план.(Manufacturing Execution System, производственная исполнительная система) - специализированные системы, предназначенное для решения производственных задач синхронизации, координации, анализа и оптимизации выпуска продукции.

Концепция ERP (Enterprise Resource Planning) является развитием MRPII. Она позволяет отслеживать не только производственные, но и все другие ресурсы предприятия (финансовые, сбытовые и др.).

Основной целью управления производством является составление согласованных взаимосвязанных производственных планов для подразделений предприятия и обеспечение выполнения этих планов с помощью согласования производственных ресурсов. Оптимизация планирования производства в системе IT-Enterprise направлена на формирование планов, обеспечивающих:

·        повышение пропускной способности предприятия;

·        сокращение производственного цикла;

·        достижение заданного уровня отвлеченных активов;

·        исполнение производственных заказов в срок.

Средствами достижения перечисленных целей являются:

·        многоуровневое скользящее планирование (SOP-MPS-RCCP-MRP-CRP-APSMES);

·        балансировка мощностей и потребностей ресурсов;

·        календарное планирование производства и закупок;

·        управление запасами в производстве;

·        оперативное управление исполнением планов в производстве;

·        унифицированная единая схема производственного, материального учета и учета труда.

Система SAP R/3 состоит из набора прикладных модулей, которые поддерживают различные бизнес-процессы компании и интегрированы между собой в масштабе реального времени.

Финансы (FI). Модуль предназначен для организации основной бухгалтерской отчетности, отчетности по дебиторам, кредиторам и вспомогательной бухгалтерии. Он включает в себя: Главную книгу, Бухгалтерию дебиторов, Бухгалтерию кредиторов, Финансовое управление, Специальный регистр, Консолидацию и Информационную систему учета и отчетности.

Контроллинг (CO). Модуль обеспечивает учет затрат и прибыли предприятия и включает в себя: Учет затрат по местам их возникновения (центры затрат), Учет затрат по заказам, Учет затрат по проектам, Калькуляцию затрат, Контроль прибыльности (результатов), Контроль мест возникновения прибыли (центров прибыли), Учет выработки, Контроллинг деятельности предприятия.

Управление основными средствами (AM). Модуль предназначен для учета основных средств и управления ими. Ключевые элементы модуля: Техническое управление основными средствами, Техобслуживание и ремонт оборудования, Контроллинг инвестиций и продажа активов, Традиционный бухучет основных средств, Замена основных средств и амортизация, Управление инвестициями.

Управление проектами (PS). Прикладной модуль PS поддерживает планирование, управление и мониторинг долгосрочных проектов с высоким уровнем сложности. Ключевые элементы прикладного модуля PS: Контроль финансовых средств и ресурсов, Контроль качества, Управление временными данными, Информационная система управления проектами, Общие модули.

Производственное планирование (PP). Модуль используется для организации планирования и контроля производственной деятельности предприятия. Ключевые элементы прикладного модуля: Спецификации (BOM), Технологические карты, Рабочие центры (места), Планирование сбыта (SOP), Производственное планирование (MPS), Планирование потребности в материалах (MRP), Управление производством (SFC), Производственные заказы, Калькуляция затрат на изделие, Учет затрат по процессам, Серийное производство, Канбан (Just in time), Планирование непрерывного производства.

Управление материальными потоками (MM). Модуль поддерживает функции снабжения и управления запасами, используемые в различных хозяйственных операциях. Ключевые элементы: Закупка материалов, Управление запасами, Управление складами, Контроль счетов, Оценка запасов материала, Аттестация поставщика, Обработка работ и услуг, Информационная система закупок и информационная система управления запасами.

Сбыт (SD). Модуль решает задачи распределения, продаж, поставок и выставления счетов. Ключевые элементы: Предпродажная поддержка, Обработка запросов, Обработка предложений, Обработка заказов, Обработка поставок, Выставление счетов (фактурирование), Информационная система сбыта.

Управление качеством (QM). Этот модуль включает в себя информационную систему и систему управления качеством. Он обеспечивает поддержку планирования качества, проверку и контроль качества при производстве и закупках. Ключевые элементы: Проверка качества, Планирование качества, Информационная система контроля качества (QMIS).

Техобслуживание и ремонт оборудования (PM). Модуль помогает учитывать затраты и планировать ресурсы на техобслуживание и ремонт. Ключевые элементы: Незапланированный ремонт, Управление сервисом, Планово-профилактический ремонт, Ведение спецификаций, Информационная система техобслуживания и ремонта.

Управление персоналом (HR). Полностью интегрированная система для планирования и управления работой персонала. Ключевые элементы: Администрирование персонала, Расчет зарплаты, Управление временными данными, Расчет командировочных расходов, Льготы, Набор новых сотрудников, Планирование и повышение квалификации персонала, Использование рабочей силы, Управление семинарами, Организационный менеджмент, Информационная система персонала.

ЗАО Бизнес автоматика. Автоматизированная система оперативного учета и планирования производства.

Система автоматизации ведения оперативного учета и планирования производства строится на базе программного комплекса, который предназначен для автоматизации: отражения отношений предприятия с контрагентами (поставщиками и заказчиками): поставка товаров, отгрузка готовой продукции, контроль сроков возникновения и погашения задолженностей; отражения операций с товарными ценностями, материальными ценностями и МБП и получение на их основе оперативной информации и отчетов об остатках и движении товаров; отражения операций, связанных с производственной деятельностью организации: учет и анализ затрат, расчет себестоимости произведенной продукции с возможностью распределения непрямых затрат; отражения операций с нематериальными активами: поступление, движение, изменение стоимости, выбытие; учета сотрудников предприятия, повременной и сдельной заработной платы.

В состав системы оперативного учета входят следующие основные подсистемы:

·        учет необоротных активов;

·        учет материальных ценностей;

·        учет финансово-расчетных операций;

·        учет договоров и взаиморасчетов с контрагентами;

·        учет отгрузок (логистики);

·        учет производства;

·        учет заработной платы;

·        сводный учет, анализ и составление отчетности.

В системе есть возможность настройки доступа пользователей к информации и функциональным возможностям.[3]

На основе выше рассмотренных аналогов программного обеспечения приведем сравнительный анализ выполняемых функций каждой системы в отношении к заявленному функционалу в разделе «1.3 Определение функций, требующих автоматизации процессов на предприятии» в таблице 1.1.

Таблица 1.1 - Сравнительный анализ аналогов ПО

Функционал

Парус

ERP-система IT-Enterprise

SAP R/3

Бизнес автоматика

Авторизованный вход

+

+

+

+

Ведение и печать договоров по собственному шаблону

Требуется доработка функционала

+

Требуется доработка функционала

Требуется доработка функционала

Работа с поставщиками

+

+

+

+

Начисление зарплаты с учетом премий

+

+

-

+

Учет отработанных часов сотрудниками по каждому продукту и формирование ведомости в excel

+

Требуется доработка функционала

Требуется доработка функционала

+

Учет финансовых операций по оплате

+

+

+

+

Формирование отчетов по клиентам с выгрузкой в excel.

+

+

+

+

Клиент-серверная реализация

+

+

+

+


Все системы являются платными, и доработка функционала под требования предприятия требует дополнительных затрат. Очень часто требуется реализация новых доработок в кратчайшие сроки, а заявки на доработку функционала в фирмах-разработчиках ставятся в порядке очереди, так как на сопровождении находится приличное количество предприятий. Исходя из проведенного анализа существующих программ и требований Заказчика, было принято решение о разработке автоматизированной системы своими силами.

2. Проектирование

.1 Функциональное проектирование системы

автоматизация информационный программный

В настоящее время все большую популярность приобретают инженерные методы реорганизации предприятий на основе современных информационных технологий. Понятия «бизнес-процессы», «процессно-стоимостной подход», «структурный системный анализ», «функциональное моделирование», «информационное моделирование», «реинжиниринг» и многие другие, с ними связанные, уверенно входят в лексикон аналитиков всех уровней.

Методология функционального моделирования IDEFO - это технология описания системы в целом как множества взаимозависимых действий, или функций. Важно отметить функциональную направленность IDEFO - функции системы исследуются независимо от объектов, которые обеспечивают их выполнение. "Функциональная" точка зрения позволяет четко отделить аспекты назначения системы от аспектов ее физической реализации. IDEFO сочетает в себе небольшую по объему графическую нотацию (она содержит только два обозначения: блоки и стрелки) со строгими и четко определенными рекомендациями, в совокупности предназначенными для построения качественной и понятной модели системы. [4]

Действие, обычно в IDEFO называемое функцией, обрабатывает или переводит входные параметры (сырье, информацию и т.п.) в выходные. Поскольку модели IDEFO представляют систему как множество иерархических (вложенных) функций, в первую очередь должна быть определена функция, описывающая систему в целом - контекстная функция. Функции изображаются на диаграммах как поименованные прямоугольники, или функциональные блоки. Любой блок может быть декомпозирован на составляющие его блоки. В IDEFO также моделируются управление и механизмы исполнения. Под управлением понимаются объекты, воздействующие на способ, которым блок преобразует вход в выход. Механизм исполнения - объекты, которые непосредственно выполняют преобразование входа в выход, но не потребляются при этом сами по себе.

Для отображения категорий информации, присутствующих на диаграммах IDEFO, существует аббревиатура ICOM, отображающая четыре возможных типа стрелок:

·        I (Input) - вход - нечто, что потребляется в ходе выполнения процесса;

·        С (Control) - управление - ограничения и инструкции, влияющие на ход выполнения процесса;

·        О (Output) - выход - нечто, являющееся результатом выполнения процесса;

Рисунок 2.1 показывает 4 возможных типа стрелок в IDEFO, каждый из типов соединяется со своей стороной функционального блока.

Рисунок 2.1 - Каждый тип стрелки соединяется со своей стороной функционального блока.

Для названия стрелок, как правило, употребляются имена существительные. Стрелки могут представлять собой людей, места, вещи, идеи или события. Как и в случае с функциональными блоками, присвоение имен всем стрелкам на диаграмме является только необходимым условием для понимания читателем сути изображенного. Отдельное описание каждой стрелки в текстовом виде может оказаться критическим фактором для построения точной и полезной модели. Стрелки входа. Вход представляет собой сырье, или информацию, потребляемую или преобразуемую функциональным блоком для производства выхода. Стрелки входа всегда направлены в левую сторону прямоугольника, обозначающего в IDEFO функциональный блок. Наличие входных стрелок на диаграмме не является обязательным, так как возможно, что некоторые блоки ничего не преобразуют и не изменяют. Примером блока, не имеющего входа, может служить "принятие решения руководством", где для принятия решения анализируется несколько факторов, но ни один из них непосредственно не преобразуется и не потребляется в результате принятия какого-либо решения.

Стрелки управления отвечают за регулирование того, как и когда выполняется функциональный блок, и, если он выполняется, какой выход получается в результате его выполнения. Так как управление контролирует поведение функционального блока для обеспечения создания желаемого выхода, каждый функциональный блок должен иметь, как минимум, одну стрелку управления. Стрелки управления всегда входят в функциональный блок сверху. Управление часто существует в виде правил, инструкций, законов, политики, набора необходимых процедур или стандартов. Влияя на работу блока, оно непосредственно не потребляется и не трансформируется в результате. Может оказаться, что целью функционального блока является как раз изменение того или иного правила, инструкции, стандарта и т.п. В этом случае стрелка, содержащая соответствующую информацию, должна рассматриваться не как управление, а как вход функционального блока. Управление можно рассматривать как специфический вид входа. В случаях, когда неясно, относить ли стрелку к входу или к управлению, предпочтительно относить ее к управлению до момента, пока неясность не будет разрешена.

Стрелки выхода. Выход - это продукция или информация, получаемая в результате работы функционального блока. Каждый блок должен иметь, как минимум, один выход. Действие, которое не производит никакого четко определяемого выхода, не должно моделироваться вообще (по меньшей мере, должно рассматриваться в качестве одного из первых кандидатов на исключение из модели).

Моделирование - один из наиболее эффективных методов для понимания и установления связи между деловыми правилами и бизнес-процессами компании. В процессе моделирования устраняются посторонние детали, а важная информация выдвигается на первый план для упрощения изучения системы. [4]

Графика (блоки и стрелки) используется для улучшения понимания структуры модели, поэтому большинство людей думают о моделях как об иллюстрированных представлениях. С использованием моделирования бизнес-процессов можно оценить систему так широко, чтобы все аспекты работы вашей организации могли быть проанализированы, поняты и, возможно, что наиболее важно, сообщены другим.

Для построения IDEFO-диаграммы воспользуемся программным продуктом BP-win. BPWin - мощный инструмент моделирования для анализа, документирования и понимания комплексных бизнес-процессов.

С использованием BPWin строятся диаграммы бизнес-процессов, ясно показывающие бизнес-процессы (блоки), результаты их работы и ресурсы, необходимые для их функционирования. BPWin-модель обеспечивает объединенную картину того, как организация добивается выполнения своих целей, от маленьких отделов до всей компании в целом.поддерживает три методологии моделирования:

·        функциональное моделирование (IDEFO);

·        описание бизнес-процессов (IDEF3);

·        диаграммы потоков данных (DFD).

Поддержкой трех методологий моделирования в одной программе BPWin объединяет три ключевых подхода к моделированию бизнес-процессов, что вполне удовлетворяет потребности, как системных аналитиков, так и специалистов-технологов. Функциональное моделирование является технологией анализа системы в целом как набора связанных между собой действий или функций. Действия системы анализируются независимо от объекта(ов), который обеспечивает их исполнение. Моделировать деловой процесс можно исходя из различных перспектив и временных рамок.

Панель инструментов BPWin содержит инструменты для рисования объектов в диаграмме BPWin. Эти инструменты могут быть размещены в любой стороне экрана или находиться где-то в области диаграммы. В BPWin существуют три разные панели инструментов - по числу поддерживаемых программой методологий. Нужная панель инструментов подбирается программой автоматически при выборе одной из предлагаемых при первоначальном создании модели методологий.

Контекстная диаграмма - это модель, которая представляет систему как набор действий, в которые каждое действие преобразует некоторый объект или набор объектов. Модель представляется как набор иерархических действий. Высшее действие иерархии называется действием контекста. Это самый высокий уровень, который непосредственно описывает систему. Уровни ниже называются порожденными декомпозициями и представляют подпроцессы родительского действия.

При создании модели сначала необходимо изобразить самый высокий уровень, действие контекста. Наименование действия описывает систему непосредственно и, как правило, состоит из одного активного глагола в сочетании с обобщающим существительным, которое разъясняет цель деятельности с точки зрения самого общего взгляда на систему.

Каждый блок может иметь различные типы связанных с ним стрелок. Стрелки обозначают людей, места, вещи, понятия или события. Стрелки связывают границы диаграммы с блоками, а также действия (блоки) на диаграмме между собой.

Каждый блок должен иметь, по крайней мере, одну стрелку контроля (управления). Управление всегда входит в вершину блока. Управление представляется в виде правил, инструкций, политики, процедур или стандартов. Оно влияет на деятельность без фактического преобразования чего-либо. Управление может также использоваться для описания процедуры начала или окончания выполнения действия.

Стрелки выхода (выпуска) - это материал или информация, произведенная блоком. Каждый блок должен иметь, по крайней мере, одну стрелку выхода (выпуска). Процессы, которые не производят продукции (выпуска), лучше не моделировать вообще.

Механизмы исполнения - это те ресурсы, которые обеспечивают выполнение действия. В качестве механизма исполнения могут быть рассмотрены персонал компании, машины или оборудование, которые обеспечивают выполнение деятельности. Стрелка механизма может отсутствовать, если определено, что это не важно для работы блока.

Контекстная диаграмма изображает деятельность самого верхнего уровня и обозначает границу моделирования относительно цели, возможностей, и точки зрения. Название контекстной диаграммы находится в дереве модели непосредственно под общим описанием.

Декомпозиционное разложение модели используется в моделировании бизнес-процессов, чтобы дать более подробное описание блоков. Каждое из этих действий может в свою очередь быть декомпозировано. При каждой декомпозиции блока создается новая диаграмма. Число декомпозиций не ограничено и полностью зависит от уровня сложности, который необходимо показать в модели.[4]

Результат смоделированных бизнес-процессов с помощью программы Bp-Win приведен на рисунках 2.2 и 2.3. На рисунке 2.2 приведена контекстная диаграмма, на которой изображены следующие данные:

·        в качестве входной информации (стрелки слева) изображены условия договора с клиентом и нефтяное оборудование (комплектующие), которые необходимы для производства собственного продукта;

·        в качестве управления (стрелки сверху) описаны отработанные часы, внутренний регламент, техническая документация;

·        механизмами исполнения (стрелки снизу) являются менеджер, работники и главный инженер;

·        в качестве выхода являются готовая продукция, зарплатная ведомость, плановый отчет, ведомость выполненных работ.

Рисунок 2.2 - Контекстная диаграмма.

На рисунке 2.3 изображен результат выполненной декомпозиции модели. Менеджер выполняет планирование работ по поступившим условиям договора, который подписан с клиентом, в соответствии с внутренним регламентом. Выработанный план отдает на согласование главному инженеру, который проверяет и утверждает список работ, на выходе получаем окончательную версию планового отчета. Далее приступают к работе и начинают изготавливать продукцию работники предприятия, используя техническую документацию. На основе отработанных часов распределяются бонусы среди сотрудников, и происходит начисление зарплаты, на выходе получаем зарплатную ведомость, ведомость выполненных работ и готовую продукцию.

Рисунок 2.3 - Диаграмма декомпозиции.

2.2 Логическое проектирование системы

Цель инфологического моделирования - обеспечение наиболее естественных для человека способов сбора и представления той информации, которую предполагается хранить в создаваемой базе данных. Поэтому инфологическую модель данных пытаются строить по аналогии с естественным языком (последний не может быть использован в чистом виде из-за сложности компьютерной обработки текстов и неоднозначности любого естественного языка). Основными конструктивными элементами инфологических моделей являются сущности, связи между ними и их свойства (атрибуты). Сущность - любой различимый объект, факт, явление, событие, идея или предмет, информацию о котором необходимо хранить в базе данных. Сущностями могут быть люди, места, самолеты, рейсы, вкус, цвет, женитьба, гроза, изобретение, боль и т. п. Необходимо различать такие понятия, как тип сущности и экземпляр сущности. Понятие тип сущности относится к набору однородных личностей, предметов, событий или идей, выступающих как целое.

Экземпляр сущности относится к конкретной вещи в наборе. Например, типом сущности может быть ГОРОД, а экземпляром - Москва, Киев и т. д.

Атрибут - поименованная характеристика (свойство) сущности. Это любая деталь, которая служит для уточнения, идентификации, классификации, числовой характеристики или выражения состояния сущности. Наименование атрибута должно быть уникальным для конкретного типа сущности, но может быть одинаковым для различного типа сущностей, например, ЦВЕТ может быть определен для многих сущностей: СОБАКА, АВТОМОБИЛЬ, ДЫМ и т. д. Атрибуты используются для определения того, какая информация должна быть собрана о сущности.[5]

При построении инфологической модели использовался язык ER-диаграмм - от англ. Entity-Relationship, т. е. сущность-связь. ERWin поддерживает задание новых типов данных, работу с текстом триггеров (включая автоматическую генерацию триггеров ссылочной целостности) и сохраненных процедур, ввод ограничений на содержимое полей. Но главным достоинством, бесспорно, являются богатые возможности прямой и обратной инженерии структуры БД. Так, ERWin может сгенерировать структуру БД по физической модели, создать физическую модель по источнику данных, поддерживается синхронизация модели и структуры БД и генерация модели физической структуры данных для другой БД.

Помимо IDEF1x ERWin поддерживает нотации Information Engineering и, для физической структуры данных, нотацию Dimensional Modeling. Последняя предоставляет разработчику возможность создавать модели хранилищ данных. При выборе CASE-системы для моделирования структуры данных важно учесть тесную интеграция ERWin с BPWin - лучшим CASE-средством, поддерживающим нотации, используемые при структурном анализе (IDEF0, DFD, IDEF3).

Диаграмма «как должно быть», разработанная с помощью программного обеспечения Er-Win, приведена на рисунке 2.4.

Рисунок 2.4 - Логическая модель данных (как должно быть)

Логическая модель данных предметной области обеспечивает разработчикам понимание структур данных. После ее разработки следует приступать к моделированию физической структуры систем хранения выявленных объектов данных, то есть к разработке физической модели данных.

По одной логической модели может быть построено несколько физических моделей - по одной для каждой поддерживаемой СУБД.

Нормализация - процесс приведения модели структуры данных к некоторой нормальной форме (таблица 2.1). Как правило, используется третья нормальная форма. Она обеспечивает эффективное и неизбыточное хранение данных. В таблице приведены требования, которым должна удовлетворять структура БД для того, чтобы быть в одной из первых трех нормальных форм. В процессе нормализации анализируется структура БД и выявляются элементы, противоречащие определенной нормальной форме. После этого разработчик меняет структуру так, чтобы устранить выявленные несоответствия.[6]

Таблица 2.1 - Описание нормальных форм.

1НФ

БД находится в 1НФ тогда и только тогда, когда поля всех таблиц содержат только атомарные значения, и в таблицах нет полностью повторяющихся строк.

2НФ

БД находится в 2НФ тогда и только тогда, когда значение любого неключевого поля зависит от всего первичного ключа. Так же она должна находиться в 1НФ.

3НФ

БД находится в 3НФ тогда и только тогда, когда значение любого неключевого поля зависит только от значения первичного ключа, но не от значения другого неключевого поля. Так же она должна находиться во 2НФ.


2.3 Физическое проектирование системы

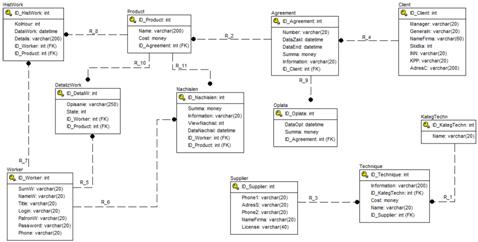
Физическая модель базы данных приведена на рисунке 2.5.

Рисунок 2.5 - Физическая модель базы данных.

На рисунке 2.5 изображено 11 сущностей. Описание сущностей приведено в таблице 2.1.

Таблица 2.1 - Описание сущностей.

Название сущности

Описание сущности

HistWork

Для хранения данных об отработанных часах за каждый продукт.

Product

Для хранения данных о продуктах, которые разрабатываются для клиентов-заказчиков.

Agreement

Для хранения данных договоров, заключенных с клиентами.

Client

Для хранения данных о клиентах.

DetalizWork

Для хранения данных по предложениям по работе с продуктами менеджером для утверждения главному инженеру.

Для хранения данных о начислении премий и зарплаты сотрудникам предприятия.

Oplata

Для хранения финансовых операций по оплате клиентами.

KategTechn

Категории техники

Technique

Для хранения данных техники, которая предназначена для собственного нефтяного производства - продуктов.

Supplier

Для хранения данных по поставщикам техники.

Worker

Для хранения данных работников предприятия.


В результате физическая модель разрабатывалась с учетом трех правил:

·        все атрибуты являются атомарными, то есть не могут быть разбиты и разделены;

·        отсутствуют транзитивные зависимости неключевых атрибутов от ключа;

·        не обнаружены зависимости части ключа от неключевых атрибутов.

2.4 Обоснование выбора программной среды

В качестве среды разработки автоматизированной информационной системы принято решение об использовании C++Builder 2010 Professional.

Немаловажным фактором, влияющим на популярность этого продукта, является открытость, заключающаяся в возможности создания с его помощью не только дополнительных компонентов и элементов ActiveX, улучшающих функциональность приложении, но и различных экспертов, редакторов свойств компонентов, улучшающих функциональность самой среды разработки.++Builder 2010 Professional предназначен для создания высокопроизводительных приложений для Windows, сенсорных экранов, а также для рабочих станций, которые работают с базами данных. C++Builder 2010 Professional владеет мощной комбинацией ANSI С++, VCL и single EXE, что очень хорошо подходит для разработчиков:

·        подключение к локальным базам данных InterBase®, Blackfish™ SQL и MySQL;

·        развертывание Blackfish SQL в системах с одним пользователем и размером базы данных 512 МБ;

·        веб-библиотеку VCL с ограничением числа подключений (не более пяти);

·        визуализацию кода с использованием UML, упрощающую анализ исходного кода благодаря визуальному представлению.

Среда разработки C++Builder включает расширенный редактор, отладчик, средства тестирования модулей и моделирования и мощный компилятор с опережающей поддержкой будущих стандартов C++0x. Доступны стандартные библиотеки C или C++ для разработки научных, инженерных и других Windows-приложений. Можно воспользоваться визуальным редактором и сотнями компонентов в составе продукта, чтобы быстро создавать пользовательские интерфейсы и разрабатывать приложения для взаимодействия с различными СУБД.[7]++Builder позволяет создавать приложения на C++ в пять раз быстрее, чем другие интегрированные среды разработки. Интуитивно понятный визуальный конструктор, сотни включенных компонентов и множество библиотек и компонентов сторонних разработчиков помогают создавать более эффективные приложения с меньшим объемом кода, обеспечивая экономию времени и ресурсов.

Сокращение пути от прототипа до готовой версии. Обширная, проверенная временем, расширяемая библиотека визуальных компонентов (VCL), поддерживающая множество возможностей, позволяющая быстро создавать прототипы и предоставляющая мощный и удобный в использовании набор компонентов для разработки многофункциональных пользовательских интерфейсов.

Разработчики получили возможность быстро создавать использующие сенсорный ввод данных графические интерфейсы и приложения для КПК, сенсорных панелей и автономных общедоступных систем и встраивать поддержку работы с жестами в существующие приложения. C++Builder предоставляет гибкие средства поддержки жестов и интерактивные средства мультисенсорного ввода на платформе Windows 7 и обеспечивает поддержку жестов под управлением Windows 2000, Windows XP и Windows Vista, а также поддержку ввода с использованием нескольких источников, включая мышь, перо и сенсорный экран.[7]++Builder содержит встроенные средства, использующие небольшой объем ресурсов и обеспечивающие высокопроизводительный доступ ко всем популярным системам управления базами данных, включая Microsoft SQL Server, Oracle, MySQL, SQL Anywhere, InterBase, Firebird и другие. Благодаря мощной и надежной инфраструктуре доступа к базам данных разработчики могут обращаться к данным, а также считывать, изменять и удалять их как из кода, так и из визуальных элементов управления.

Код и компоненты в C++Builder изначально спроектированы для повторного использования. C++Builder основывается на стандарте языка C++, разработанном Международной организацией по стандартизации (ISO), и включает набор библиотек Boost, библиотеку TR1, соответствующую стандарту ISO, и библиотеку VCL, позволяющую выполнять разработку на основе компонентов и значительно повышающую производительность труда разработчиков.

Поддержка большего числа настольных систем. C++Builder позволяет поддерживать различные версии настольных систем Windows, не заботясь об особенностях реализации Windows API каждой версии. Интерфейсы, созданные с помощью C++Builder, могут использовать как новые ленточные элементы управления, поддерживаемые Windows 7 и Windows Vista, так и элементы управления, использовавшиеся в предыдущих версиях, включая Windows 2000.

Высокое качество - одно из важнейших требований, предъявляемых пользователями приложений. Мощный отладчик и встроенные средства тестирования модулей, входящие в состав C++Builder, помогают создавать приложения, свободные от ошибок. C++Builder содержит полнофункциональный отладчик, позволяющий разработчикам устанавливать условные контрольные точки, просматривать стек вызовов, следить за значениями переменных, проверять данные любого объекта и даже наблюдать за процессором. А новые средства многопоточной отладки и поддерживаемые отладчиком средства визуализации данных еще более повышают эффективность кода.

Благодаря встроенной поддержке данных в Unicode и поддержке пользовательских интерфейсов C++Builder позволяет создавать новые приложения и модернизировать существующие таким образом, чтобы обеспечить взаимодействие с пользователями и обработку пользовательских данных на любых языках и с применением любых валют и наборов символов. Встроенные средства языковой поддержки и перевода ускоряют создание локализованных версий приложений.

Широкие возможности для подключения. C++Builder дают возможность подключаться к ИТ-инфраструктуре и решениям с архитектурой, ориентированной на службы (SOA), с помощью веб-служб и технологий COM, XML, SOAP и REST. Приложения редко работают сами по себе, поэтому C++Builder позволяет разработчикам подключаться к самым разным серверам, используя стандартные протоколы.[7]

Заключение

В результате прохождения производственной практики на предприятии ЗАО «» ознакомлен с организационной структурой предприятия, изучена рабочая деятельность сотрудников предприятия, связанная с производством нефтяного оборудования. Рассмотрены основные принципы работы менеджера и главного инженера.

В соответствии выдвинутыми требованиями по автоматизации производственного процесса проведен анализ существующих аналогов программного обеспечения, выявлены преимущества и недостатки.

Спроектированы диаграммы бизнес-процессов на предприятии с помощью программного продукта Bp-win. Разработаны инфологическая и физическая модели базы данных в ER-win.

Приведено обоснование выбора программной среды разработки C++Builder 2010 Professional.

Список использованных источников

1.      Журнал «Кадры предприятия». Статья из номера N9/2011 «Cовершенствование организационной структуры - необходимое условие успешного развития компании», А.В. Ефремов, С.25-27.

.        Журнал «Открытые системы». Статья из номера N2/2010 «Система SAP R/3», Игорь Зимненко Sterling Group, Издательство "Открытые системы".

3.      Официальный сайт компании ЗАО «Бизнес автоматика». [Электронный ресурс]. URL: <http://www.business-automatic.com/>. (Дата обращения: 24.02.2015). Ссылка на web-страницу.

.        Черемных С.В., Семенов И.О., Ручкин В.С., Моделирование и анализ систем. IDEF - технологии: практикум, Издательство: Финансы и статистика, 2006. - 188 с.

.        Кириллов В.В., Громов Г.Ю., Введение в реляционные базы данных, Санкт-Петербург, «БХВ-ПЕтербург», 2009. - 464 с.

.        Журнал «Программист», статья «ER: диаграммы сущность - связь», Кривошеин М., март 2002.

7.      C++Builder 2010 Professional. [Электронный ресурс]. URL: <http://www.qsoft.com.ua/programming/c/cbuilder-2010-pro.html>. (Дата обращения: 26.02.2015). Ссылка на web-страницу.

Похожие работы на - Автоматизированная информационная система производства нефтяного оборудования

 

Не нашли материал для своей работы?
Поможем написать уникальную работу
Без плагиата!
Без нейросетей!