Проектирование информационной системы 'Расчёт стоимости турпутёвки с питанием'

  • Вид работы:
    Курсовая работа (т)
  • Предмет:
    Информационное обеспечение, программирование
  • Язык:
    Русский
    ,
    Формат файла:
    MS Word
    1,33 Мб
  • Опубликовано:
    2014-09-16
Вы можете узнать стоимость помощи в написании студенческой работы.
Помощь в написании работы, которую точно примут!

Проектирование информационной системы 'Расчёт стоимости турпутёвки с питанием'

Российская международная академия туризма

Московский филиал

Кафедра менеджмента, информационных технологий и международного туризма






Курсовая работа

по дисциплине «Информационные технологии в менеджменте»

Проектирование информационной системы

«Расчёт стоимости турпутёвки с питанием»



Выполнила студентка гр. 130303МТ

Сухова В. А.






Москва 2014

СОДЕРЖАНИЕ

1. Постановка задачи

. Характеристика объекта    

. Задачи информационной системы

. Инфологическая схема базы данных

. Описание таблиц базы данных

.1 Таблица Информация о номерах

.2 Таблица Информация о стоимости питания

.3 Таблица Маршруты

.4 Таблица Регистрация клиентов

. Описание запросов

Заключение

Список использованной литературы

1. Постановка задачи

Разработать информационную систему «Расчёт стоимости турпутёвки с питанием», которая должна обеспечивать введение справочника по каждому из маршрутов, предлагаемых турагентством, с указанием основных составляющих стоимости (виза, авиабилет, трансфер, экскурсии т.д.) и регистрацию клиентов с указанием выбранного вида питания (завтрак, полу-пансион, полный пансион), количество дней с питанием в отеле, а также расчёт стоимости тура по выбранному маршруту + стоимость питания в отеле.

2. Характеристика объекта

Объектом информационной системы является туристское агентство, предоставляющее услуги организации, как за рубежом, так и в России. База данных должна хранить данные о маршрутах, предлагаемых турагентством, информацию о регистрации клиентов с указанием выбранного вида питания, количестве дней и маршрута, также производить расчёт общей стоимости тура по выбранному маршруту и стоимости питания в отеле. Клиенты заключают с фирмой договор, в котором оговариваются условия отдыха. В прайс-листе указываются стоимости маршрутов.

3. Задачи информационной системы

.1 Вести справочник по каждому из маршрутов, предлагаемых турагентством.

.2 Вести регистрацию клиентов с указанием выбранного вида питания.

.3 Расчёт общей стоимости тура по выбранному маршруту.

.4 Расчёт стоимости питания в отеле.

4. Инфологическая схема базы данных

Инфологическая схема базы данных представлена на следующем рисунке:


Ключевые атрибуты на этом рисунке показаны значком ключ () .

5. Описание таблиц базы данных

.1 Таблица Информация о номерах


.2 Таблица Информация о стоимости питания


.3 Таблица Маршруты


.4 Таблица Регистрация клиентов

. Описание сценария диалога

При открытии базы данных на экране появляется главная кнопочная форма приложения:


Ниже описаны действия пользователя, направленные на решение поставленных задач, и реакция системы на эти действия.

.1 Кнопка «Регистрация клиентов» открывает форму, где можно добавить данные для регистрации новых клиентов:

6.2 Кнопка «Информация о номерах» открывает форму для просмотров данных, которую можно изменять. Кнопка «Выход» позволяет выйти из формы:


.3 Кнопка «Маршруты» позволяет открывать форму и добавлять данные, которые рассчитают стоимость маршрута при нажатии кнопки «Стоимость маршрута». Кнопка «Выход» позволяет выйти из формы:

6.4 Кнопка «Счёт» открывает отчёт клиента по номеру регистрационной карты:



Кнопка «Выход» производит выход из главной кнопочной формы.

7. Описание запросов

.1 Запрос «Стоимость маршрута» обновляет данные о стоимости маршрутов:


.2 Запрос «Стоимость питания» обновляет данные стоимости питания в данном отеле:

информационный справочник запрос данные

 


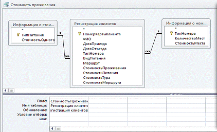
.3 Запрос «Стоимость проживания» обновляет данные о стоимости проживания в данном отеле:    


.4 Запрос «Стоимость тура» позволяет суммировать данные о стоимости проживания, о стоимости питания и о маршруте, тем самым рассчитывает общую стоимость тура для клиента:



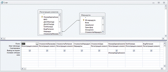
7.5 Запрос «Счёт» позволяет выводить данные о стоимости питания, проживания и маршрута клиента, которые выводятся по номеру карты клиента:


Заключение

В процессе выполнения курсовой работы была разработана информационная система «Расчёт стоимости турпутёвки с питанием», автоматизирующая работу соответствующего предприятия. Приложение разработано при помощи СУБД Microsoft Access, входящего в состав пакета Microsoft Office.

Созданные формы реализуют входные документы, отчеты - выходные документы описанной предметной области. Приложение управляется кнопочной формой, активизирующейся при открытии базы данных.

Список использованной литературы

Методичка по Access

Праг К., Иркин М. Библия пользователя Access. - М.: Диа¬лектика, 1996.

СУБД Access в менеджменте туризма и гостеприимства: Учеб. пособие / Ф. А. Гурьянова, Л. А. Зуева, И. С. Карели и др. - М.: РИБ «Турист», 2001.

Харитонова И., Михеева В. Access 2000. Разработка приложений. - СПб.: БХВ-Петербург, 2000.

Похожие работы на - Проектирование информационной системы 'Расчёт стоимости турпутёвки с питанием'

 

Не нашли материал для своей работы?
Поможем написать уникальную работу
Без плагиата!
Без нейросетей!