Проектирование информационной системы ВУЗа

  • Вид работы:
    Курсовая работа (т)
  • Предмет:
    Информационное обеспечение, программирование
  • Язык:
    Русский
    ,
    Формат файла:
    MS Word
    556,19 Кб
  • Опубликовано:
    2014-03-23
Вы можете узнать стоимость помощи в написании студенческой работы.
Помощь в написании работы, которую точно примут!

Проектирование информационной системы ВУЗа

СОДЕРЖАНИЕ

ВВЕДЕНИЕ

1. Описание ИС ВУЗа

1.1 Характеристика

1.2 Анализ требований к системе

2. Проектирование

2.1 Концептуальная модель

2.2 Логическая модель

2.3 Физическая модель        

3. Программная реализация         

СПИСОК ИСПОЛЬЗУЕМЫХ ИСТОЧНИКОВ      

ВВЕДЕНИЕ

Информационная система - взаимосвязанная совокупность средств, методов и персонала, используемых для хранения, обработки и выдачи информации. Информационные системы бывают разного назначения и масштаба. Также информационные системы отличаются по степени охвата сфер деятельности предприятия (учитывают ли они только бухгалтерию или также и склад, финансы, производство и т.д.).

Информационная система ВУЗа позволяет планировать учебный процесс, распределять нагрузку на кафедрах, вести списки преподавателей и студентов. Данная ИС предназначена для информатизации деятельности ВУЗа и повышения эффективности управления учебной деятельностью.

Целью курсовой работы является проектирование информационной системы ВУЗа с использованием методики объектно-ориентированного моделирования UML.

1. Описание ИС ВУЗа

1.1 Характеристика

Студенты, организованные в группы, учатся на одном из факультетов, возглавляемом деканатом, в функции которого входит контроль за учебным процессом. В учебном процессе участвуют преподаватели кафедр, административно относящиеся к одному из факультетов. Преподаватели подразделяются на следующие категории: ассистенты, преподаватели, старшие преподаватели, доценты, профессора. Ассистенты и преподаватели могут обучаться в аспирантуре, ст. преподаватели, доценты, могут возглавлять научные темы, профессора - научные направления. Преподаватели любой из категории в свое время могли защитить кандидатскую, а доценты и профессора и докторскую диссертацию, при этом преподаватели могут занимать должности доцента и профессора только, если они имеют соответственно звания доцента и профессора.

Учебный процесс регламентируется учебным планом, в котором указывается, какие учебные дисциплины на каких курсах и в каких семестрах читаются для студентов каждого года набора, с указанием количества часов на каждый вид занятий по дисциплине (виды занятий: лекции, семинары, лабораторные работы, консультации, курсовые работы, ИР и т.д.) и формы контроля (зачет, экзамен). Перед началом учебного семестра деканаты раздают на кафедры учебные поручения, в которых указываются какие кафедры (не обязательно относящиеся к данному факультету), какие дисциплины и для каких групп должны вести в очередном семестре. Руководствуясь ими, на кафедрах осуществляется распределение нагрузки, при этом по одной дисциплине в одной группе разные виды занятий могут вести один или несколько разных преподавателей кафедры (с учетом категории преподавателей, например, ассистент не может читать лекции, а профессор никогда не будет проводить лабораторные работы). Преподаватель может вести занятия по одной или нескольким дисциплинам для студентов как своего, так и других факультетов. Сведения о проведенных экзаменах и зачетах собираются деканатом.

По окончании обучения студент выполняет дипломную работу, руководителем которой является преподаватель с кафедры, относящейся к тому же факультету, где обучается студент, при этом преподаватель может руководить несколькими студентами.

.2 Анализ требований к системе

Этап анализа является стратегически наиболее важным, поскольку остальные этапы направлены на то, чтобы наиболее эффективно достичь цели, поставленной на этапе анализа. Если разработанная система будет очень эффективно делать совсем не то, что нужно заказчику, проект в целом провалится. Поэтому при разработке современных информационных систем много времени уделяется анализу (моделированию предметной области).

Все основные виды деятельности такие как анализ, проектирование, тестирование выполняются на основе вариантов использования [3].

Диаграмма вариантов использования - это исходное концептуальное представление или концептуальная модель системы в процессе ее проектирования и разработки [4].

Суть диаграммы вариантов использования состоит в следующем. Проектируемая система представляется в виде множества сущностей или актеров, взаимодействующих с системой с помощью вариантов использования. [5].

Оформим требования к разрабатываемой системе в виде таблицы. В левую колонку поместим прецеденты, а в правую - действующих лиц, участвующих в прецеденте [6].

Таблица 1 - Требования к ИСВ

составление учебного плана

деканат

предоставление расписания

деканат

сдача экзаменов, зачетов, курсовых

студент

выполнение дипломной работы

студент

защита дипломной работы

студент

преподавание дисциплин

преподаватель

написание диссертации

преподаватель

защита диссертации

преподаватель


Актеры и прецеденты связаны между собой при помощи ассоциаций.

Между прецедентами «составление учебного плана» и «предоставление расписания», «выполнение дипломной работы» и «защита дипломной работы», «написание диссертации» и «защита диссертации» существует отношение включения, где «составление учебного плана», «выполнение дипломной работы», «написание диссертации» - базовые прецеденты.

Отношение включения означает, что в некоторой точке базового прецедента содержится поведение другого прецедента. Таким образом, базовый прецедент как бы заимствует поведение включаемых, раскладываясь на более простые прецеденты [6].

На рисунке 1 представлен пример завершенной диаграммы прецедентов информационной системы ВУЗа (ИСВ).

Рисунок 1 - Диаграмма прецедентов ИСВ

2. Проектирование

.1 Концептуальная модель

Концептуальная (содержательная) модель - это абстрактная модель, определяющая структуру моделируемой системы, свойства её элементов и причинно-следственные связи, присущие системе и существенные для достижения цели моделирования [9].

Для моделирования динамических аспектов поведения системы используются диаграммы деятельности системы. [2].

Диаграммы деятельности - частный случай диаграмм состояний. Они позволяют реализовать в языке UML особенности процедурного и синхронного управления, обусловленного завершением внутренних действий и деятельности. [8].

Если диаграмма вариантов использования дает «вид сверху» на функциональность системы, диаграмма действий UML, напротив, позволяет подробно иллюстрировать отдельный вариант использования и его сценарии.

Основные компоненты описания системы:

• функции (действия),

• символы «старт» и «стоп»,

• потоки управления,

• разветвители,

Диаграмма действий позволяет проиллюстрировать вариант использования с требуемой степенью подробности. На рисунке 2 показана диаграмма деятельности для процесса сдачи зачета, курсовой работы, экзамена.

Рисунок 2 - Диаграмма деятельности для процесса сдачи зачета, курсовой работы, экзамена

На рисунке 3 показана диаграмма деятельности для процесса согласования заявки.

Рисунок 3 - Диаграмма деятельности для процесса согласования заявки

.2 Логическая модель

Центральное место в объектно-ориентированном программировании занимает разработка логической модели системы в виде диаграммы классов.

На этапе логического проектирования осуществляются детализация моделей использования, классов объектов, состояний, пакетов и разработка моделей взаимодействия объектов и деятельностей, которые определяют характер методов (процедур) обработки объектов.

Диаграмма классов (class diagram) служит для представления статической структуры модели системы в терминологии классов объектно-ориентированного программирования [10].


Рисунок 4 - Диаграмма классов ИСВ

Ниже представлены подробные описания каждого класса.

Таблица 1 - методы, реализуемые классом «Студент»

Название метода

Описание

Получить персональные данные

Получение информации о возрасте студента, какого он пола, его дате рождения, наличие или отсутствие детей

Получить информацию об успеваемости

Получение информации, показывающей является ли студент отличником, хорошистом или троечником

Получить информацию о стипендии

Получение информации о стипендии студента


Таблица 2 - методы, реализуемые классом «Группа»

Название метода

Описание

Получить список студентов

Получение информацию о кол-ве студентов в группе

Получить название факультета

Получение названия факультета, на котором обучается группа

Получить название специальности

Получите названия специальности, к которой принадлежит группа

Определить курс

Получение информации, на каком курсе обучается группа


Таблица 3 - методы, реализуемые классом «Учебный план»

Название метода

Описание

Получить данные по дисциплинам

Получение названия дисциплины, вид, кол-во часов, отведенных под нее

Получить название специальности

Получение получить название специальности, на которой будет преподаваться дисциплина

Получить результаты по формам контроля

Получение оценок полученных за экзамены и курсовые работы, а так же сообщения о наличии зачета


Таблица 4 - методы, реализуемые классом «Дипломная работа»

Название методаОписание


Получить тему дипломной работы

Получение названия дипломной работы студента

Получить ФИО руководителя

Получение ФИО руководителя дипломной работы


Таблица 5 - методы, реализуемые классом «Кафедра»

Название метода

Описание

Получить название

Получение названия кафедры

Получить ФИО зав.кафедры

Получение ФИО заведующего кафедрой


Таблица 6 - методы, реализуемые классом «Преподаватель»

Название метода

Описание

Получить персональные данные

Получение информации о возрасте преподавателя, какого он пола, его дате рождения, наличии или отсутствии детей

Получить информацию о зарплате

Получение информации о зарплате преподавателя


Таблица 7 - методы, реализуемые классом «Диссертация»

Название метода

Описание

Получить название диссертации

Получение темы диссертации

Получить ФИО руководителя

Получение ФИО руководителя диссертации

Получить информацию о типе

Получение информации о типе диссертации (кандидатская, докторская)


Таблица 8 - методы, реализуемые классом «Категория»

Название метода

Описание

Получить название категории

Получение информации о категории преподавателя


Таблица 9 - методы, реализуемые классом «Звание»

Название метода

Описание

Получить звание


Для моделирования динамических аспектов системы используются диаграммы взаимодействий (последовательности).

Диаграмма последовательности (sequence diagram) - диаграмма, на которой показаны взаимодействия объектов, упорядоченные по времени их проявления. На рисунке 5 представлена диаграмма последовательности ИСВ.

.

Рисунок 5 - Диаграмма последовательности ИСВ

.3 Физическая модель

Физическое проектирование - это процесс описания компонентов, сервисов и технологий, используемых для получения решения. Его цель - сопоставить логический проект с рамками существующих технологий, изучить возможности реализации проекта и производительность приложения.

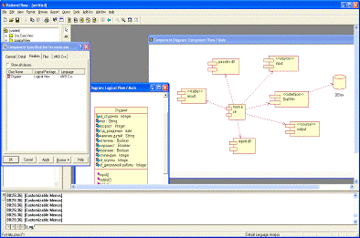
Диаграмма компонентов - статическая структурная диаграмма, показывает разбиение программной системы на структурные компоненты и связи (зависимости) между компонентами. В качестве физических компонентов могут выступать файлы, библиотеки, модули, исполняемые файлы, пакеты и т.п.

На рисунке 6 представлена диаграмма компонентов.

Рисунок 6 - Диаграмма компонентов ИСВ

Главный файл приложения - main.exe . Стереотип этого компонента - executable (исполняемый). На главной форме приложения располагаются пользовательские элементы для выбора режима работы: просмотра или редактирования. Она связана с двумя дочерними формами input и output отвечающими за ввод и вывод информации. Вывод информации осуществляется через таблицу result.

3. Программная реализация

Заключительным этапом проектирования ИС является его программная реализация. Она может осуществляться как самостоятельно программистом, так и при помощи генерации кода на основе сделанных ранее моделей.

Одним из наиболее важных свойств программы IBM Rational Rose Enterprise Edition является возможность генерации программного кода на нескольких языках программирования, которая может быть использована разработчиком после построения модели.

Общая последовательность действий, которые необходимо выполнить для генерации программного кода в среде IBM Rational Rose Enterprise Edition, состоит из следующих этапов:

Проверка модели на отсутствие ошибок.

Создание компонентов для реализации классов.

Отображение классов на компоненты.

Выбор языка программирования для генерации текста программного кода.

Установка свойств генерации программного кода.

Выбор класса, компонента или пакета.

Генерация программного кода.

информационная система моделирование программное

Рисунок 7 - Связь компонента с классом

На рисунке 7 показан один из этапов подготовки к генерации кода. Выбранный компонент необходимо связать с требуемым классом или классами.

Рассмотрим кодогенерацию (точнее сказать, классогенерацию). Через систему меню выбираем поддерживаемый язык для описания спроектированного класса (в данном случае это C++), вызываем Code Generational. Результатом работы будет появление двух файлов: Студент.cpp и Студент.h. В первом расписывается сам класс, а второй является шаблоном для дальнейшего заполнения соответствующим кодом. Имея подобный шаблон, становится не важно, какой именно разработчик начал создавать кодирование логики класса

В заголовочном файле содержится объявление всех операций и атрибутов класса Студент. В файле реализации содержится заготовка для реализации всех операций класса Client. При этом каждая из операций имеет пустое тело реализации, которое следует написать дополнительно, исходя из функциональных требований модели и синтаксиса языка программирования ANSI C++.

Файл Class_isp.cpp:

#include "Студент.h"

//##ModelId=4ED40790007C

Студент::input()

{

}

//##ModelId=4ED407D101C4

Студент::output()

{

}

//##ModelId=4ED408FA0128

Студент::table()

{

}

Файл Class_isp.h:

#ifndef СТУДЕНТ_H_HEADER_INCLUDED_B12BBFE7

#define СТУДЕНТ_H_HEADER_INCLUDED_B12BBFE7

//##ModelId=4ED404C70157Студент

{

 public:

//##ModelId=4ED40790007C

input();

//##ModelId=4ED407D101C4

output();

//##ModelId=4ED408FA0128

table();

protected:

//##ModelId=4ED405330186

Integer id_студента;

private:

//##ModelId=4ED4054F000F

String пол;

//##ModelId=4ED405E3033B

Integer возраст;

//##ModelId=4ED40609009B

date год_рождения;

//##ModelId=4ED4073A010A

String наличие детей;

//##ModelId=4ED4073A0118

Boolean отличник;

//##ModelId=4ED4077800DA

Boolean хорошист;

Boolean троечник;

//##ModelId=4ED407E602BE

Integer стипендия;

//##ModelId=4ED407FD03E7

Integer id_группы;

//##ModelId=4ED4082D030C

Integer id_дипломной работы;

};

#endif /* СТУДЕНТ_H_HEADER_INCLUDED_B12BBFE7 */

ЗАКЛЮЧЕНИЕ

В результате выполнения курсовой работы были разработаны концептуальная, логическая, физическая модели с использованием методики объектно-ориентированного программирования UML. Были построены различные диаграммы, описывающие ИС ВУЗа и ее компоненты.

На примере одного класса была рассмотрена автоматическая генерация кода с помощью программы IBM Rational Rose Enterprise Edition.

СПИСОК ИСПОЛЬЗУЕМЫХ ИСТОЧНИКОВ

Информационные системы - Электрон. данные.- Режим доступа: http://www.itcompanies.ru/04info.html. - Загл. с экрана.

Буч Г., Якобсон А., Рамбо Дж. UML. Классика CS. 2-е изд./ Пер. с англ.; Под общей редакцией проф. С. Орлова -СПб.: Питер, 2006. - 736 е.: ил.

Варианты использования (Use Case)- Электрон. данные.- Режим доступа: <http://www.caseclub.ru/articles/use_case.html>. - Загл. с экрана..ru: Курс: Нотация и семантика.: Лекция №3: Элементы графической нотации диаграммы вариантов использования -Электрон. данные.- Режим доступа: <http://www.intuit.ru/department/pl/umlbasics/3/2.html>. - Загл. с экрана.

Диаграмма вариантов использования (use case diagram) - Мастерская Dr.dimdim- Электрон. данные.- Режим доступа: <http://www.info-system.ru/designing/methodology/uml/theory/use_case_diagram_theory.html>. - Загл. с экрана..ru: Курс: Введение в UML: Лекция №6: Диаграммы прецедентов: крупным планом - Электрон. данные.- Режим доступа: <http://www.intuit.ru/department/se/intuml/6/>. - Загл. с экрана.

Отношение расширения | Портал знань, Портал знаний, Дистанційне навчання - Электрон. данные.- Режим доступа: <http://www.znannya.org/?view=Relation_of_expansion>. - Загл. с экрана..ru: Курс: Нотация и семантика ..: Лекция №11: Элементы графической нотации диаграммы деятельности - Электрон. данные.- Режим доступа: <http://www.intuit.ru/department/pl/umlbasics/11/>. - Загл. с экрана.

Диаграмма классов (class diagram) -- Мастерская Dr.dimdim - Электрон. данные.- Режим доступа: <http://www.info-system.ru/designing/methodology/uml/theory/class_diagram_theory.html>. - Загл. с экрана.

Концептуальная модель - Электрон. данные.- Режим доступа: http://ru.wikipedia.org/wiki/Концептуальная_модель. - Загл. с экрана.

Физическое проектирование - Принципы проектирования и разработки программного обеспечения - MCSD - Знакомство с проектом RMS - СОМ+ - RMS- Электрон. данные.- Режим доступа: <http://www.mcsdkurs.ru/plan-proekta/fizicheskoe-proektirovanie.html> . - Загл. с экрана.

Тип данных String - Электрон. данные.- Режим доступа: <http://msdn.microsoft.com/ru-ru/library/thwcx436.aspx>. - Загл. с экрана.

Диаграмма компонентов - Электрон. данные.- Режим доступа: <http://ru.wikipedia.org/wiki/Диаграмма_компонентов> . - Загл. с экрана.

Леоненков. Самоучитель UML- Электрон. данные.- Режим доступа: <http://khpi-iip.mipk.kharkiv.edu/library/case/leon/gl5/gl5.html> . - Загл. с экрана.

Основные понятия UML. Сущности и отношения. Диаграммы классов и прецедентов - Электрон. данные.- Режим доступа: <http://e-educ.ru/bd15.html>. - Загл. с экрана.Modeling Language &raquo; 14. Диаграмма состояний. Элементы. Диаграмма параллельных состояний - Электрон. данные.- Режим доступа: <http://www.uml-rus.ru/14-diagramma-sostoyanij-elementy-diagramma-parallelnyx-sostoyanij/>. - Загл. с экрана..ru: Курс: Визуальное ..: Лекция №14: Особенности генерации программного кода в среде IBM Rational Rose 2003- Электрон. данные.- Режим доступа: <http://www.intuit.ru/department/se/ibmrrose/14/>. - Загл. с экрана.

Введение в, программирование, язык программирования, основы, операционная система - Электрон. данные.- Режим доступа: <http://www.uchi-it.ru/7/3/14.html>. - Загл. с экрана.

Похожие работы на - Проектирование информационной системы ВУЗа

 

Не нашли материал для своей работы?
Поможем написать уникальную работу
Без плагиата!
Без нейросетей!