Информационная система 'Грузоперевозки'

  • Вид работы:
    Курсовая работа (т)
  • Предмет:
    Информационное обеспечение, программирование
  • Язык:
    Русский
    ,
    Формат файла:
    MS Word
    1,02 Мб
  • Опубликовано:
    2014-04-16
Вы можете узнать стоимость помощи в написании студенческой работы.
Помощь в написании работы, которую точно примут!

Информационная система 'Грузоперевозки'

Содержание

Введение

Обследование предметной области

Анализ бизнес-процессов

Анализ аналогов

Анализ программного и аппаратного обеспечения

Проектирование компонентов приложения и его структуры

Реализация проекта

Выбор средств реализации

Требования к техническому обеспечению

Реализация информационной системы

Список литературы

база данный информационный грузоперевозка

Введение

Увеличивается количество знаний, получаемых человечеством, следовательно, возникает необходимость эффективной организации их хранения и управления доступом к ним. Поэтому большое значение имеют автоматизированные банки данных. Предметом нашего рассмотрения является программное обеспечение автоматизированного банка данных - системы управления базами данных.

Системы управления базами данных (СУБД) играют исключительную роль в организации современных промышленных, инструментальных и исследовательских информационных систем. Тематика СУБД поистине безгранична.

Современное производство немыслимо без управляющих систем разной степени сложности. Но любой управляющей системе необходимо соответствующее информационное и программное обеспечение, иначе она не сможет продуктивно работать. Если рассматривать информационное обеспечение (базы данных), то современный рынок программного обеспечения может предложить довольно большой выбор СУБД, ориентированных на различных пользователей: от мелких предпринимателей до крупных предприятий и корпораций. Поэтому для облегчения работы как мелких предпринимателей так и крупных предприятий актуальным является создание баз данных.

Целью данной работы является проектирование базы данных для информационной системы "Грузоперевозки". В процессе разработки были поставлены следующие задачи: проанализировать предметную область, разработать концептуальную модель базы данных, разработать логическую модель базы данных, используя средства Microsoft Access, реализовать физическое проектирование базы данных.

Обследование предметной области

Анализ бизнес-процессов

Основной функцией ИС является формирование отчетов работы сотрудника предприятия грузоперевозок, в соответствии с Законодательным актом и положением об оплате труда. На входе идут данные: «Информация о заказах» и «Информация о клиентах», на выходе - «Оказание услуги». Управляют потоком данных «Персонал» и «Ответственное лицо», назначаемые руководителем.

Рисунок 1 - IDEF0-диаграмма работы программы

Весь функционал ИС можно декомпозировать на следующие работы: «Ввод клиента в базу», «Определение товаров и точки погрузки/разгрузки», «Определение суммы заказа», «Формирование отчетов».

Рисунок 2 - Декомпозиция первого уровня

Анализ аналогов

Аналогов данной программы не существует.

Проектирование компонентов приложения и его структуры

Таблица Автомобили, предназначена для хранения данных по всем автомобилям, находящимся в распоряжении предприятия.

Рисунок 3 - Таблица "Автомобили"

Таблица Сотрудники, Предназначена для хранения данных по всем сотрудникам предприятия. Подстановка в поле «Должность»: выбраны поля «Должность» из таблицы «Должности».

Рисунок 4. Таблица "Сотрудники"

Таблица Водители, предназначена для хранения подробной информации о водителях, работающих на предприятии.

Рисунок 5 - Таблица "Водители"

Таблица Груз, предназначена для хранения данных о грузе. Подстановка в поле КлассГруза: выбраны поля «Код» и «Класс» из таблицы «КлассГруза».

Рисунок 6 - Таблица "Груз"

Таблица Клиенты, предназначена для хранения данных о клиентах. Подстановка в поле Код заказа: выбраны поля «Код» из таблицы «Заказы».

Рисунок 7 - Таблица "Клиенты"

Таблица Состав груза, предназначена для хранения данных по составу груза и его количеству. Подстановка производится в поле КодЗаказа: выбраны поля «Код» из таблицы «Заказы» и «КодГруза» из таблицы «Груз».

Рисунок 8 - Таблица "Состав груза"

Таблица Заказы, предназначена для хранения данных по заказам, осуществляемых предприятием. Подстановка производится в поле Код автомобиля из таблицы «Автомобили», в поле «КодПрицепа» подстановка осуществлена «КодПрицепа» из таблицы «Прицепы», в поле «ЗаданиеВыдал» подстановка выполнена «ФИО» из таблицы «Сотрудники».

Рисунок 9 - Таблица "Заказы"

Таблица Прицепы предназначена для хранения данных о прицепах, находящихся в распоряжении предприятия.

Рисунок 10 - Таблица "Прицепы"

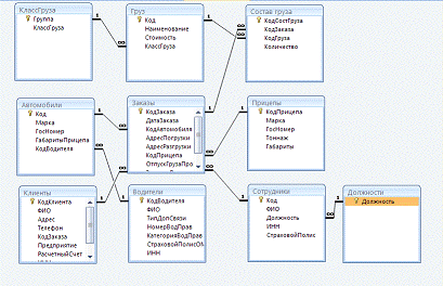
Схема данных:

Рисунок 11 - Схема данных

Создание форм

Главная форма

Рисунок 12 - Главная форма

Главная форма предоставляет доступ ко всем функциям базы данных, реализована посредствам кнопок и макросов.

Создание формы «Заказы»

Рисунок 13 - Форма «Заказы»

Форма заказы будет отображать данные подробно по всем заказам, с подчиненной формой «Состав груза». Так же можно оформить новый заказ открыв форму в режиме «Добавление данных».

Форма «Автомобили»

Рисунок 14 - Форма «Автомобили»

Форма отображает информацию о всех автомобилях предприятия. Аналогично выглядит и форма «Прицепы». При открытии формы в режиме добавления можно добавить новый автомобиль в таблицу.

Реализация проекта


Для реализации использовалось следующее программное обеспечение: Система управления базами данных Microsoft Access 2007.

Требования к техническому обеспечению

Требования к техническому обеспечению Microsoft Access 2007

Поддерживаемые операционные системы:XP(SP2 or above)/ Windows Vista/Windows 7Server 2003(SP1 or above)/Windows Server 2003(R2 or above)/Server 2008

Технические характеристики:

Минимальные: Процессор - 1.6 ГГц, ОЗУ - 192 Мб, Дисплей - 1024x768, Жёсткий диск - 5400RPM

Рекомендуемые: Процессор - 2.2ГГц, ОЗУ - 384Мб, Дисплей - 1280x1024, Жёсткий диск - 7200RPM

Для Windows Vista: Процессор - 2.4ГГц, ОЗУ - 768Мб

.3Гб свободного дискового пространства для полной инсталляции.

Требования к техническому обеспечению Microsoft Access 2007

Поддерживаемые операционные системы: XP(SP2 or above)/ Windows Vista/Windows 7Server 2003/ Windows Server 2008

Технические характеристики:

Минимальные: Процессор - 500 МГц, ОЗУ - 256Мб, Дисплей - 800x600.

Рекомендуемые: Процессор - 1 ГГц, ОЗУ - 512Мб, Дисплей - 1024x768.

Гб свободного дискового пространства для полной инсталляции.

Реализация информационной системы

Данная ИС реализована посредством системы управления базами данных Microsoft Access.

Приступаем к работе

Рисунок 15 - Главная форма

Нажимаем кнопку «Клиенты» и переходим к форме «Клиенты2».

Рисунок 16 - Форма «Автомобили»

Далее выбираем «Новый клиент» и добавляем клиента в таблицу:

Рисунок 17 - форма «Клиенты»

После выбираем «новый заказ»

Рисунок 18 - форма «Заказы»

И заполняем информацию о заказе, а так же составе груза. Так же нового клиента можно занести в таблицу при оформлении нового заказа, нажав на кнопку «Новый клиент».

После оформления нового заказа и заполнения всех нужных данных можно сформировать 2 отчета:

Товарно-транспортная накладная:

Рисунок 19 - отчет «Товарно-транспортная накладная»

-Путевой лист

Рисунок 20 - отчет «Путевой лист»


Заключение

Современные темпы развития бизнеса грузоперевозок указывают на необходимость активного внедрения новых методов работы, соответствующих возросшим потребностям потребителей. В этой ситуации все большее число руководителей предприятий грузоперевозок задумывается об автоматизации своей компании. Задавались ли и Вы вопросом: как эффективно внедрить специализированный программный комплекс с тем, чтобы наиболее полно использовать все его функции, не усложнить работу персонала, учесть все профильные тонкости своего бизнеса и вдобавок не переплатить лишнего?

В данной работе мы охарактеризовали необходимость автоматизации работы предприятия грузоперевозок.

Список литературы

Самоучитель Microsoft Access 2013 / Бекаревич Юрий - Издательство: BHV, 2014 г. - 464 стр.://vsegost.com/Catalog/53/5378.shtml ://msdn.microsoft.com/ru-ru/library/bb383962(v=vs.90).aspx://habrahabr.ru://www.taurion.ru/access

Похожие работы на - Информационная система 'Грузоперевозки'

 

Не нашли материал для своей работы?
Поможем написать уникальную работу
Без плагиата!
Без нейросетей!