Разработка информационной системы для деятельности склада 'Skala'

  • Вид работы:
    Курсовая работа (т)
  • Предмет:
    Информационное обеспечение, программирование
  • Язык:
    Русский
    ,
    Формат файла:
    MS Word
    1,71 Мб
  • Опубликовано:
    2013-12-08
Вы можете узнать стоимость помощи в написании студенческой работы.
Помощь в написании работы, которую точно примут!

Разработка информационной системы для деятельности склада 'Skala'

Министерство РФ по связи и информатизации

Поволжский Государственный Университет Телекоммуникаций и Информатики

Кафедра "ИСТ"






Курсовая работа

по дисциплине "Проектирование Информационных Систем".

Разработка информационной системы для деятельности склада "SKALA"

Студент группы ИСТ-72 Санфиров Д.О.

Руководитель Полукаров Д.Ю.








Самара 2011 г.

Оглавление

 

Введение

1. Краткая характеристика склада "SKALA"

1.1 Организационная диаграмма

2. Формирование физической диаграммы

3. Описание бизнес-процессов

4. Создание модели ИС с помощью AllFusion Process Modeler (Bpwin 4.1.4)

4.1 Создание модели в стандарте IDEF0

4.2 Диаграмма дерева узлов

4.3 Стоимостный анализ

4.4 Перечень работников

4.5 Отчетов в BPwin

5. Диаграмма процессов в ERWin

Заключение

Список используемой литературы

Введение


В данной курсовой работе рассмотрим современные технологии и инструментальные средства компании Computer Associations: BPWin4.0 и ERWin 4.0 для проектирования ИС.

Руководители многих российских предприятий имеют слабое представление о современных компьютерных интегрированных системах и предпочитают содержать большой штат собственных программистов, которые разрабатывают индивидуальные программы для решения стандартных управленческих задач.

Процедура принятия решения о выборе наиболее эффективной компьютерной системы управления нова для большинства отечественных руководителей, а ее последствия во многом будут оказывать значительное влияние на предприятие в течение нескольких лет. Применение интегрированной ИС, позволила бы руководителю минимизировать издержки и повысить оперативность управления предприятием в целом.

Информационная система - это взаимосвязанная совокупность средств, методов и персонала, используемых для хранения, обработки и выдачи информации в интересах достижения поставленной цели.

Автоматизированной информационной системой (АИС) - называется комплекс, включающий вычислительное и коммуникационное оборудование, программное обеспечение, лингвистические средства, информационные ресурсы, а также персонал, обеспечивающий поддержку динамической информационной модели предметной области для удовлетворения информационных потребностей пользователей.

В автоматизированных ИС часть функций управления и обработки данных выполняется компьютерами, а часть человеком.

Данная курсовая работа состоит из 5-ти основных этапов:

1-этап. Кратка характеристика склада "SKALA".

-этап. Формирование физической диаграммы.

-этап. Подробное описание бизнес-процессов, происходящих в компании.

-этап. Построение диаграмм при помощи BPWin.

-этап. Нарисовать диаграмму процессов в ERWin.

1. Краткая характеристика склада "SKALA"


Склад - "SKALA" оказание услуг клиентам. Клиент - тот объект, для которого, собственно, функционирует предприятие, а склад, в частности. Клиент оплачивает товар и обращается с оплаченным счетом на склад для получения товара, а также документов на товар.

Склад выполняет функции: приемка товара, отгрузка и возврат товара, хранение.

Адреса и телефоны

Самара, проспект Кирова д. 350, офис 321

Телефон: (846) 344-6755, факс: (846) 345-9876

Контактные лица

Сергей Богров - Генеральный директор

Андрей Травкин - Исполнительный директор

Олег Прошкин - Коммерческий директор

Ольга Голубкова - Директор по противопожарной системе

Сотрудники

На настоящий момент штат склада "SKALA" составляет 17 сотрудников.

 

1.1 Организационная диаграмма


Оргструктура склада "SKALA" имеет следующий вид:

информационная система дерево узел

Рис. 1. Организационная диаграмма склада "SKALA"


2. Формирование физической диаграммы


На данном этапе необходимо составить физическую диаграмму в соответствии с описанием деятельности склада "SKALA".

Функционирование склада предполагает оказание услуг клиентам. Клиент оплачивает товар и обращается с оплаченным счетом на склад для получения товара, а также документов на товар.

Помимо клиентов, входом также является товар (от поставщика либо возврат от клиента по какой-либо причине) с сопроводительными документами.

Информационные ресурсы выполняют прямую функцию (обеспечение информацией о клиенте, поставщике, товаре и т.п.).

На физической диаграмме склад "SKALA" изображается прямоугольником, для отображения контрагентов используются графический символ "Человек" (фигурка человечка). Для изображения связей между складом и контрагентами используются стрелки.

Физическая диаграмма склада "SKALA" представлена на рисунке 2.

 

Рис. 2. Физическая диаграмма склада "SKALA"

3. Описание бизнес-процессов


Бизнес-процесс "Оказание услуг клиентам"

Общее описание бизнес-процесса

Клиент оплачивает товар и обращается с оплаченным счетом на склад для получения товара, а также документов на товар.

Весь процесс склада "SKALA" подразделяется на:

·        Приемку товара (Принятие товара по сопроводительным документам и передача его на хранение).

На данном этапе товар с сопроводительными документами поступает на склад и подвергается подсчету. Но, каким бы ни был результат подсчета товара (положительным либо отрицательным), он после этого вместе с сопроводительными документами передается на хранение.

·        Отгрузку и возврат товара (Выдача скомплектованного товара клиенту, либо возврат поставщику).

Данный этап подразумевает отгрузку клиенту товара, скомплектованного по отгрузочным документам.

·        Хранение (Основная и самая сложная функция склада, подразумевает все остальные действия с товаром, не описанные выше, например, складирование, комплектование, оформление документации на товар, списание). Подлежит дальнейшей декомпозиции.

Процесс хранения, в свою очередь подразделяется на:

На данном этапе формируются отгрузочные документы, а также документы, согласно которым будет произведено комплектация товара для дальнейшей отгрузки клиенту, либо возврата поставщику.

·        Складирование (Непосредственное размещение товара на складе)

В зависимости от характера товара (прошел или не прошел приемку) товар размещается на соответствующем складе. Товар, не прошедший приемку, размещается на возвратном складе, прошедший же - на оптимальном. На товар, размещенный на возвратном складе, формируются возвратные документы. Подлежит дальнейшей декомпозиции.

·        Комплектование (Комплектация товара согласно, отгрузочных документов для дальнейшей выдачи клиенту, либо возврата поставщику).

На данном этапе, при комплектации товара производится внешний осмотр товара и выявляется брак, который, при его обнаружении, передается на списание.

·        Списание товара (Списание и дальнейшая передача на утилизацию брака).

Диаграмма складирования, в свою очередь подразделяется на:

·        Складирование на оптимальный склад (При поступлении товара, принятого в соответствии с приходными документами).

На данном этапе производится непосредственное складирование поступившего товара на оптимальный склад и передача соответствующих приходных документов для заведения товара в базу (в отделе снабжения).

·        Складирование на возвратный склад (При поступлении товара, не принятого в соответствии с приходными документами).

На данном этапе производится непосредственное складирование поступившего товара на возвратный склад, и передача несоответствующих приходных документов для заведения товара в базу (в отделе снабжения).

·        Формирование возвратных документов (Формирование и передача документов на комплектование товара для возврата поставщику).

4. Создание модели ИС с помощью AllFusion Process Modeler (Bpwin 4.1.4)


Для проведения анализа и реорганизации бизнес - процессов предназначено CASE-средство верхнего уровня AllFusion Process Modeler (BPwin), поддерживающее методологии:

·        IDEF0 (функциональная модель);

·        DFD (DataFlow Diagram);

·        IDEF3 (Workflow Diagram).

 

4.1 Создание модели в стандарте IDEF0


Функциональная модель предназначена для описания существующих бизнес - процессов на предприятии (так называемая модель AS-IS "как есть") и идеального положения вещей - того, к чему нужно стремиться (модель ТО-ВЕ "как должно быть"). Методология IDEF0 предписывает построение иерархической системы диаграмм - единичных описаний фрагментов системы.

Построение модели ИС начинается с описания функционирования предприятия (системы) или отдельной ее части (в нашем случае это деятельность складского хозяйства) в целом в виде контекстной диаграммы. На Рис. 3 представлена контекстная диаграмма ИС "Склад":

Рис. 3. Контекстная диаграмма функционирования склада

Взаимодействие системы с окружающей средой описывается в терминах, необходимых для нормального функционирования склада:

Входы (слева)

·        Клиент

·        Счет клиента оплаченный

·        Товар от поставщика

·        Возврат товара от клиента

·   Сопроводительные документы

Выходы (справа)

·        Выходные документы

·        Выданный товар

·   Списанный товар

Механизмы и управление (сверху)

·        Действующее законодательство

·        Должностные инструкции

·   Инструкции по охране труда и технике безопасности

Ресурсы (снизу)

·        Персонал склада

·        Оборудование (складское и офисное)

·        Информационные ресурсы

·   Упаковочные (расходные) материалы

Model Name: Склада

Definition: Модель описывает деятельность склада, а конкретно, выполняемые им функции:

·        Приемка товара

·        Отгрузка и возврат товара

·        Хранение

После описания контекстной диаграммы проводится функциональная декомпозиция - система разбивается на подсистемы и каждая подсистема описывается отдельно (диаграммы декомпозиции). Затем каждая подсистема, при необходимости, разбивается на более мелкие и так далее до достижения нужной степени подробности. В результате такого разбиения, каждый фрагмент системы изображается на отдельной диаграмме декомпозиции (см. Рис. 4).

Рис. 4. Диаграмма декомпозиции IDEF0. Склад.

В результате дальнейшего разбиения функции Хранение получаем диаграмму декомпозиции (см. Рис.5):

Рис. 5. Диаграмма декомпозиции IDEF0. Хранение

В результате дальнейшего разбиения (декомпозиции) функции Складирование получаем конечную диаграмму декомпозиции (см. Рис. 6)

Рис. 6. Диаграмма декомпозиции IDEF0. Складирование

 

4.2 Диаграмма дерева узлов


Диаграмма дерева узлов показывает иерархию работ в модели и позволяет рассмотреть всю модель целиком, но не показывает взаимосвязи между работами. (См. Рис.7)

·        Диаграмма "Деятельность склада" - первый уровень дерева узлов (top level activity);

·        Диаграммы "Приемка товара", "Отгрузка и возврат товара" и "Хранение" - второй уровень дерева узлов;

·        Диаграммы "Формирование отгрузочных документов", "Складирование", "Комплектование" и "Списание товара" - третий уровень дерева узлов;

·        Диаграммы "Складирование на оптимальный склад", "Складирование на возвратный склад" и "Формирование возвратных документов" - четвертый уровень дерева узлов, последний уровень декомпозиции - достаточная, в ходе нашей работы, степень подробности.

Рис. 7. Диаграмма дерева узлов

 

4.3 Стоимостный анализ


BPwin предоставляет аналитику два инструмента, для оценки модели - стоимостный анализ, основанный на работах (Activity Based Costing, ABC), и свойства, определяемые пользователем (User Defined Properties, UDP).

ABC является широко распространенной методикой, используемой международными корпорациями, и государственными организациями (в том числе Департаментом обороны США) для идентификации истинных движителей затрат в организации.

Стоимостный анализ представляет собой соглашение об учете, используемое для сбора затрат, связанных с работами, с целью определить общую стоимость процесса. Стоимостный анализ основан на модели работ, потому что количественная оценка невозможна без детального понимания функциональности предприятия. Обычно ABC применяется для того, чтобы понять происхождение выходных затрат и облегчить выбор нужной модели работ при реорганизации деятельности предприятия (Business Process Reengineering, BPR). С помощью стоимостного анализа можно решить такие задачи, как определение действительной стоимости производства продукта, определение действительной стоимости поддержки клиента, идентификация работ, которые стоят больше всего (те, которые должны быть улучшены в первую очередь), обеспечение менеджеров финансовой мерой предлагаемых изменений т.д.

В данной курсовой проведём стоимостный анализ Activity Based Costing, ABC.

Для начала внесём название и определения центров затрат. Они приведены в таблице 1.

 

Таблица 1. Цены затрат ABC

Центр затрат

Определение

Затраты на управление, связанные с составлением графика работ, прием товара, хранение, отгрузка и возврат товара.

Рабочая сила

Затраты на оплату рабочих, занятых сборкой и тестированием компьютеров

Офисная техника

Затраты на нужные компоненты для работы (компьютеры, факс, телефон, принтер и т. д)

Полученный результат мы видим на рисунке 8.

Рис 8. Названия и определения центров затрат

Далее устанавливает каждой работе ее стоимость. Приведён пример на рисунке 9.

Рис 9. Стоимость работы "Приёмка товара"

После того как каждой работе присвоена стоимость, генерируем отчет.

Отчет Activity Cost Report (Tools/Reports)

Activity Name

Activity Cost (Рубль)

Cost Center

Cost Center Cost (Рубль)

Склад

 14 000,00

Офисная техника

 4 000,00



Рабочая сила

 4 000,00



Управление

 6 000,00

Приемка товара

 1 000,00

Офисная техника

 800,00



Рабочая сила

 200,00





Хранение

 2 400,00

Офисная техника

 2 000,00



Рабочая сила

 400,00

Формирование отгрузочных документов

 650,00

Офисная техника

 500,00

Складирование

 300,00

Рабочая сила

 300,00

Складирование на оптимальный склад

 500,00

Рабочая сила

 500,00

Складирование на возвратный склад

 300,00

Рабочая сила

 300,00

Формирование возвратных документов

 600,00

Офисная техника

 200,00



Рабочая сила

 400,00

Комплектование

 500,00

Рабочая сила

 500,00

Списание товара

 150,00

Рабочая сила

 150,00

Отгрузка и возврат товара

 5 500,00

Офисная техника



Рабочая сила

 500,00


4.4 Перечень работников


Фамилия И. О

Должность

1

Богров Сергей Генадьевич

Генеральный деректор

2

Травкин Андрей Юрьевич

Исполнительный директор

3

Прошкин Олег Дмитриеевич

Коммерческий директор

4

Голубкова Ольга Васильевна

Директор по противопожарной системе

5

Петров Владимир Иванович

Кладовщик

6

Попов Виктор Сергеевич

Кладовщик

7

Землянов Юрий Олегович

Кладовщик

8

Ловков Игорь Сергеевич

Грузчик

9

Дубков Алексей Александрович

Грузчик

10

Тихон Трас Олегович

Грузчик

11

Манторова Ольга Юрьевна

Комплектовщик

12

Манторова Ирина Николаевна

Комплектовщик

13

Кукушкин Сергей Александрович

Комплектовщик

14

Павлов Николай Геннадьевич

Охранник

15

Петрова Лилия Николаевна

В пункте выдачи товара

16

Качурина Ольга Юрьевна

В пункте выдачи товара

17

Смирнов Андрей Николаевич

В пункте выдачи товара

4.5 Отчетов в BPwin


BPwin имеет мощный инструмент генерации. Отчеты по модели вызываются из пункта меню Report. Всего имеется семь типов отчетов:

1. Model Report. Отчет включает информацию о контексте модели - имя модели, точку зрения, область, цель, имя автора, дату создания и др.

2. Diagram Report. Отчет по конкретной диаграмме. Включает список объектов (работ, стрелок, хранилищ данных, внешних ссылок и т.д.).

3. Diagram Object Report. Наиболее полный отчет по модели. Может включать полный список объектов модели (работ, стрелок с указанием их типа и др.) и свойства, определяемые пользователем.

4. Activity Cost Report. Отчет о результатах стоимостного анализа.

5. Arrow Report. Отчет по стрелкам. Может содержать информацию из словаря стрелок, информацию о работе-источнике, работе-назначении стрелки и информацию о разветвлении и слиянии стрелок.

6. Data Usage Report. Отчет о результатах связывания модели процессов и модели данных. (будет рассмотрен ниже.)

7. Model Consistency Report. Отчет, содержащий список синтаксических ошибок модели.

Создадим отчет Model Report. Отчет показан на рисунке 10.

 

Рис. 10 Отчет Model Report

 

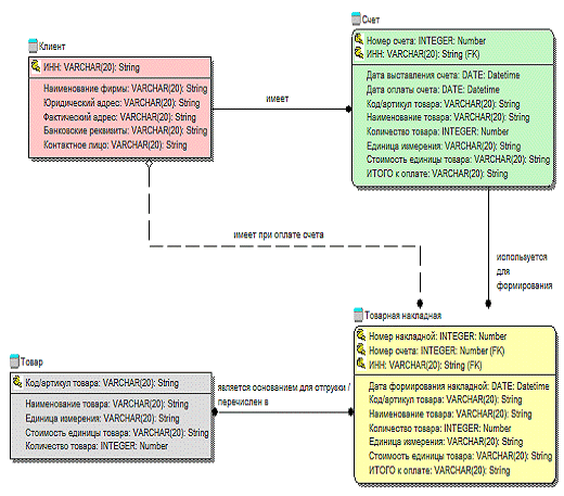
5. Диаграмма процессов в ERWin


Информационная модель в нотации IDEF1X


Рис. 11. Модель данных в нотации IDEF1X (логический уровень)

Заключение


Отношение к информационным технологиям со стороны собственников и руководителей бизнеса неоднозначно. Для одних это мода, которой надо следовать только потому, что это современно, для других это престиж и одно из средств повышения стоимости активов предприятия. Но еще больше таких предпринимателей (особенно в малом и среднем бизнесе), для кого информационные технологии представляют исключительно головную боль и неоправданные дополнительные расходы.

Использование информационных технологий для управления предприятием делает любую компанию более конкурентоспособной за счет повышения ее управляемости и адаптируемости.

Подобная автоматизация позволяет повысить эффективность управления компанией за счет обеспечения руководителей и специалистов максимально полной, оперативной и достоверной информацией на основе единого банка данных.

Снизить расходы на ведение дел за счет автоматизации процессов обработки информации, регламентации и упрощения доступа сотрудников компании к нужной информации. Изменить характер труда сотрудников, избавляя их от выполнения рутинной работы и давая возможность сосредоточиться на профессионально важных обязанностях. Обеспечить надежный учет и контроль поступлений и расходования денежных средств на всех уровнях управления.

Руководителям среднего и нижнего звеньев анализировать деятельность своих подразделений и оперативно готовить сводные и аналитические отчеты для руководства и смежных отделов.

Повысить эффективность обмена данными между отдельными подразделениями, филиалами и центральным аппаратом. Гарантировать полную безопасность и целостность данных на всех этапах обработки информации.

Список используемой литературы


1.       Файзрахманов Р.А., Селезнев К.А. Учебное пособие к практическим занятиям "Структурно функциональный подход к проектированию информационных технологий и автоматизированных систем с использованием CASE-средств" / Перм. гос. техн. ун-т. - Пермь, 2005. - 245 с.

.         Вендров А.М. Проектирование программного обеспечения экономических информационных систем: Учебник. - 2-е изд., перераб. и доп. - М.: Финансы и статистика, 2006. - 544 с: ил.

Похожие работы на - Разработка информационной системы для деятельности склада 'Skala'

 

Не нашли материал для своей работы?
Поможем написать уникальную работу
Без плагиата!
Без нейросетей!