Разработка информационной системы по продаже компьютеров и оргтехники

  • Вид работы:
    Дипломная (ВКР)
  • Предмет:
    Информационное обеспечение, программирование
  • Язык:
    Русский
    ,
    Формат файла:
    MS Word
    2,13 Мб
  • Опубликовано:
    2013-04-02
Вы можете узнать стоимость помощи в написании студенческой работы.
Помощь в написании работы, которую точно примут!

Разработка информационной системы по продаже компьютеров и оргтехники

Міністерство освіти і науки, молоді та спорту України

Державний вищий навчальний заклад «Національний гірничий університет»

Інститут електроенергетики

Факультет інформаційних технологій

Кафедра програмного забезпечення комп'ютерних систем






ПОЯСНЮВАЛЬНА ЗАПИСКА дипломного проекту

напряму підготовки 6.050101 «Комп’ютерні науки»

на тему «Розробка інформаційної системи з продажу комп’ютерів та оргтехніки»

Виконавець: М’якенький А. В.

Керівник проекту Шевцова О.С.

Науковий консультант Шевцова О.С.



Дніпропетровськ 2012

Реферат

Объект разработки: Информационная система автоматизации учёта товаров на оптовом складе по продаже компьютеров и оргтехники, основными функциями которой являются хранение информации о товарах, находящихся на складе, информация о прибывших и проданных товарах, заявка на товар, который отсутствует в перечне, заказ товара.

Цель дипломного проекта: сокращение затрат времени, использованного на ведение учёта проданных и прибывших товаров, а также товаров, находящихся на складе.

Во введении рассмотрено состояние проблемы, проведен анализ аналогов информационных систем позволяющих автоматизировать процесс деятельности оптового склада, продажи товаров и выбраны методы решения.

В пояснительной записке приведены назначение и область применения информационной системы автоматизации учёта товаров на оптовом складе по продаже компьютеров и оргтехники, технические характеристики предъявляемые к информационной системе, источники, использованные при разработке.

В описании программы приведены общие сведения, функциональное назначение, описание логической структуры, используемые технические средства, вызов и загрузка, входные данные, выходные данные, описание пользовательского интерфейса для автоматизированной системы учёта товаров на оптовом складе.

Разработанная информационная система предназначена для коммерческой реализации.

Список условных сокращений

ПК - персональный компьютер

ОС - операционная система

ПО - программное обеспечение

ВДТ - видеотерминал

ЭВМ - электронно-вычислительная машина

БД - база данных

СУБД - система управления базой данных- Microsoft

Содержание

Реферат

. Постановка задачи

.1 Введение

.2 Основание для разработки

.3 Назначение разработки

.4 Требования к программе или программному изделию

.4.1 Требования к функциональным характеристикам

.4.2 Требования к составу и параметрам технических средств

.4.3 Требования к информационной и программной совместимости

.4.4 Требования к маркировке и упаковке

.4.5 Требования к транспортированию и хранению

.5 Требования к программной документации

.6 Технико-экономические показатели

.7 Стадии и этапы разработки

.8 Порядок контроля и приемки

2. Пояснительная записка

.1 Введение

2.2 Назначение и область применения

.3 Технические характеристики

.3.1 Описание технологий и языков программирования, используемых при разработке программы

.3.2 Описание алгоритма и (или) функционирования программы

.3.3 Описание и обоснование выбора организации входных и выходных данных

.3.4 Описание и обоснование выбора состава технических и программных средств

.4 Ожидаемые технико-экономические показатели

. Описание программы

.1 Общие сведения. Функциональное назначение

.2 Описание логической структуры

.3 Используемые технические средства

.4 Вызов и загрузка

.5 Входные и выходные данные

.6 Описание пользовательского интерфейса

.7 Обработка ошибок и исключительных ситуаций

Список литературы

Приложения

1. Постановка задачи

.1 Введение

На сегодняшний день не только в Украине, но и во всём мире, существует множество оптовых складов по продаже оргтехники, работа которых недостаточно оптимизирована и множество времени тратится на поиск необходимого товара в каталоге, его стоимости, количества на складе, информации о производителе.

Целью бакалаврской работы является создание собственной системы поддержки операций оптового склада для повышения производительности работников склада и для сокращения затрат времени на оформление прибывших товаров, ведение учета товаров, имеющихся на складе и составление заявки, если товар отсутствует в перечне. Разработанная информационная система позволяет оператору склада просматривать информацию о прибывших товарах, о проданных товарах, производить поиск товаров по заданным критериям, производить операции с товарами, находящиеся на складе, составить заявку на товар, который отсутствует в перечне, оформить заказ и покупку выбранного товара. Разработанная информационная система предназначена для коммерческого применения на любом оптовом складе, деятельность которого направлена на продажу компьютеров и оргтехники. Причиной для создания информационной системы автоматизации операций на оптовом складе является коммерческая реализация данного программного продукта, в связи с недостатком программ данного направления, предоставляющего средства для упрощения работы с товарами на складе, автоматизации работы оператора склада.

Информационная система предназначена для применения на любом оптовом складе, либо отдельном магазине, соответствующего требованиям оптового склада.

1.2 Основание для разработки

Основанием для разработки информационной системы является Приказ по Национальному горному университету от 23.04 2012 г. № 462-Л.

.3 Назначение разработки

Разрабатываемая информационная система предназначена для автоматизации работы оператора оптового склада. Программа позволяет решить такие проблемы: учёт товаров на складе, хранение информации о покупателях, хранение информации о поставщиках, регистрация заявки на товар, оформление заказа на покупку товара, просмотр перечня товаров на складе, просмотр товаров, прибывших на склад, просмотр товаров, проданных со склада, поиск товаров по заданным критериям.

.4 Требования к программе или программному изделию

1.4.1 Требования к функциональным характеристикам

Разрабатываемая информационная система предназначена для следующих задач:

)        хранение в базе информации о товарах;

)        хранение в базе информации о поставщиках;

)        хранение в базе информации о покупателях;

)        хранение в базе информации о проданных товарах;

)        хранение в базе информации о прибывших товарах;

)        удобный поиск товаров по наименованию, производителю и стоимости;

Данная информационная система является однопользовательской и в этом режиме она должна обеспечивать:

§  ввод, удаление, редактирование информации о товарах;

§  ввод, удаление, редактирование информации о покупателях;

§  ввод, удаление, редактирование информации о поставщиках;

§  поиск товаров по наименованию, производителю и стоимости;

§  оформление заявки на товар, отсутствующий в перечне товаров;

§  оформление заказа на покупку выбранного товара;

Входные и выходные данные

Разрабатываемая база данных содержит в себе данные о товарах, поставщиках, покупателях, реквизиты склада, проданных товарах и прибывших товарах. Данные в базу заносятся на основании первичных документов. Основанием для ввода информации является удостоверение личности или паспорт. Входная информация в данной информационной системе формируется в виде списка постояльцев.

Данные о товарах:

наименование товара;

фирма-производитель товара;

цена;

количество;

единица товара;

масса единицы товара;

Данные о поставщиках:

- наименование поставщика;

- адрес поставщика;

расчетный счёт поставщика;

ИНН поставщика;

КПП поставщика;

телефон поставщика;

банк поставщика;

адрес банка поставщика;

БИК банка поставщика;

корреспондентский счёт поставщика;

код ЕГРПОУ;

руководитель предприятия поставщика;

главный бухгалтер поставщика;

Данные о покупателях:

- наименование покупателя;

- адрес покупателя;

расчетный счёт покупателя;

ИНН покупателя;

КПП покупателя;

телефон покупателя;

банк покупателя;

адрес банка покупателя;

БИК банка покупателя;

корреспондентский счёт покупателя;

код ЕГРПОУ;

руководитель предприятия покупателя;

главный бухгалтер покупателя;

В результате эксплуатации данного программного продукта может быть получена следующая выходная информация:

-       заявки, то есть формирование запроса на товар, если таковой отсутствует на складе;

-       просмотр информации о товарах, находящихся на складе;

-       просмотр информации о поставщиках;

-       просмотр информации о покупателях;

-       оформление заказа на покупку выбранного товара;

-       формирование платежного поручения для оплаты заказа выбранного товара;

Специальные требования к характеристикам информационной системы не предъявляются.

1.4.2 Требования к составу и параметрам технических средств

Для работы информационной системы необходимо наличие следующих технических средств:

Программа предъявляет следующие требования к аппаратному обеспечению:

·        процессор типа Intel Pentium III не ниже 800 МГц;

·        128 Мбайт ОЗУ;

·        5 Мб на жестком диске для программы, 500 Мбайт для ОС Windows, 100 Мбайт для InterBase;

·        клавиатура;

·        манипулятор “мышь”;

·        SVGA монитор, с минимальным разрешением 800x640 пикселей и диагональю в 19 дюймов.

Программа выполнена с помощью среды программирования Borland Delphi 7.0. Работа с данными оптового склада осуществляется при помощи сервера управления базами данных InterBase 6.5. Также при разработке используется приложение IBExpert 2012.02.21.

Приведенные выше системные характеристики являются минимально рекомендуемыми для работы с данным программным продуктом.

.4.3 Требования к информационной и программной совместимости

Приложение должно быть реализовано с использованием объектно-ориентированного языка Delphi, среды разработки Borland Delphi 7.0. Для хранения данных используется сервер баз данных InterBase 6.5. Работа программы должна обеспечиваться под управлением операционных систем Microsoft Windows XP, Microsoft Windows 7.

1.4.4 Требования к маркировке и упаковке

Требования к маркировке и упаковке не предъявляются.

.4.5 Требования к транспортированию и хранению

Требования к транспортировке и хранению не предъявляются.

.5 Требования к программной документации

Для разрабатываемой информационной системы должна быть разработана следующая техническая документация:

) пояснительная записка;

) описание программы;

) текст программы;

.6 Технико-экономические показатели

Разрабатываемая система позволяет во много раз повысить скорость и эффективность работы оператора оптового склада, за счет электронного документооборота. Эффект от использования данной информационной системы возрастает с ростом количества товарооборота на складе.

.7 Стадии и этапы разработки

Таблица 1.1

Стадии разработки, отчётная документация

Этапы работ

Содержание работ


Обоснование необходимости разработки информационной системы.     Разработка и утверждение .     Разработка информационной системы

Постановка задачи. Сбор исходных материалов. Выбор и обоснование критериев эффективности и качества разрабатываемой программы. Обоснование необходимости проведения научно-исследовательских работ. Определение структуры входных и выходных данных. Предварительный выбор методов решения задач. Обоснование принципиальной возможности решения поставленной задачи. Определение требований к программе. Выбор языков программирования. Корректировка информационной системы и программной документации по результатам тестирования.


1.8 Порядок контроля и приемки

Приемка осуществляется комиссией, в состав которой должны войти ведущие программисты.

При приемке должно быть проверено общая работоспособность программного продукта: правильность занесения данных в базу, корректность расчетов, наличие или отсутствие ошибок, общая ресурсоемкость, скорость работы.

Срок сдачи дипломного проекта: " 25 " 05 2012 г.

2. Пояснительная записка

.1 Введение

Целью дипломного проекта «Разработка информационной системы по продаже компьютеров и оргтехники» является создание информационной системы предназначенной для автоматизации деятельности и документооборота оптового склада.

Основной задачей информационной системы является автоматизация процессов деятельности оптового склада и документооборота. Разрабатываемая система должна отвечать ряду требований. Она должна позволять вносить данные о новых товарах в базу данных. Для каждого товара должны указываться наименование, фирма-производитель, стоимость, количество, единица товара, масса единицы товара. Информационная система должна позволять изменять данные для товаров, находящихся на складе.

Информационная система должна позволять:

§  рассчитывать стоимость заказа выбранного товара, исходя из количества выбранной продукции и способа доставки;

§  формировать платежное поручение для оплаты заказа выбранного товара;

§  ввод, удаление, редактирование информации о товарах, находящихся на складе;

§  ввод, удаление, редактирование информации о поставщиках;

§  ввод, удаление, редактирование информации о покупателях;

§  просматривать информацию о товарах, прибывших на склад и проданных со склада;

Информационная система предоставляет возможность удобного поиска товаров по наименованию, фирме-производителю и стоимости.

Основанием для разработки является Приказ по Национальному горному университету от 23.04 20 12 г. № 462-Л .

.2 Назначение и область применения

Разрабатываемая система позволяет решить такие проблемы как:

·        автоматизация процесса внесения товара на складской учёт;

·        вывод базы данных покупателей;

·        вывод списка товаров на складе;

·        вывод базы данных поставщиков;

·        расчет стоимости заказа и покупки товара.

Разработанная система предназначена для коммерческого применения на оптовом складе, занимающийся продажей компьютеров и оргтехники.

Основными отличительными чертами и преимуществами данной информационной системы является:

·        предоставляется полная информация о товарах, находящихся на складе;

·        предоставляется возможность оформления заказа на покупку выбранного товара;

·        возможность поиска товара по наименованию, фирме-производителю и стоимости.

.3 Технические характеристики

.3.1 Описание технологий и языков программирования, используемых при разработке программы

Программа написана на объектно-ориентированном языке программирования Delphi, используя версию Delphi 7.0. Для хранения данных была выбрана СУБД InterBase 6.5. Также использовалось приложение IBExpert.

Склад - помещение <#"600283.files/image001.gif">

Рис. 2.3. Взаимодействие модулей

Схематическое изображение функционирования программы :









Рис. 2.4. Функционирование программы












Рис. 2.5. Логическая структура информационной системы

Логическая структура программы

Рис. 2.6. Основная структура программы

2.3.3 Описание и обоснование выбора организации входных и выходных данных

Разработанное приложение хранит данные, использующиеся для работы, в базе данных. В информационной системе используются следующие структуры: список товаров, список поставщиков, список покупателей.

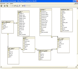
Общая схема БД

Общая схема базы данных представлена на рис. 2.7.

Рис. 2.7. Структура БД

Входными данными в информационной системе являются :

§  список товаров ;

§  список поставщиков;

§  список покупателей;

§  информация о поставщиках;

§  информация о товарах: наименование, стоимость, количество, производитель, единица продукции, масса единицы товара;

Информационная система выполняет ввод данных, их обработку и сохранение в базе данных, поэтому часть выходных данных будут дублировать входные.

Выходными и результирующими данными в информационной системе являются :

§  список покупателей оптового склада;

§  список заявок на отсутствующие товары;

§  список поставщиков оптового склада;

§  стоимость заказа выбранного товара с учетом доставки;

§  платежное поручение для оплаты стоимости заказа;

§  информация о товарах: наименование, количество, стоимость, производитель, единица продукции, масса единицы товара;

§  список проданных товаров.

Таблица «Поставщик» (см. табл. 2.1) служит для учета поставщиков партий на склад и содержит следующие поля :

·        ID, тип целое, первичный ключ (универсальный идентификатор);

·        имя, строковое, содержит имя поставщика;

·        адрес, строковое, содержит адрес поставщика;

·        счет, строковое, содержит расчетный счет поставщика;

·        ИНН, целое, содержит ИНН поставщика;

·        КПП, целое, содержит КПП поставщика;

·        телефон, строковое, содержит номер телефона поставщика;

·        банк, строковое, содержит название банка поставщика;

·        адрес банка, строковое, содержит адрес банка поставщика;

·        БИК, целое, содержит БИК банка поставщика;

·        корреспондентский счет, строковое, содержит корреспондентский счет поставщика;

·        ЕДРПОУ, целое, содержит код ЕДРПОУ;

·        директор, строковое, руководитель предприятия поставщика;

·        главный бухгалтер, строковое, главный бухгалтер поставщика.

Таблица 2.1 «Поставщик»


Таблица «Покупатель» (см. табл. 2.2) служит для учета юридических и физических лиц, совершившие приобретение партий товара.

Данная таблица содержит следующие поля:

·        ID, тип целое, первичный ключ (универсальный идентификатор);

·        имя, строковое, содержит имя покупателя;

·        адрес, строковое, содержит адрес покупателя;

·        счет, строковое, содержит расчетный счет покупателя;

·        ИНН, целое, содержит ИНН покупателя;

·        КПП, целое, содержит КПП покупателя;

·        телефон, строковое, содержит номер телефона покупателя;

·        банк, строковое, содержит название банка покупателя;

·        адрес банка, строковое, содержит адрес банка покупателя;

·        БИК, целое, содержит БИК банка покупателя;

·        корреспондентский счет, строковое, содержит корреспондентский счет покупателя;

·        ЕДРПОУ, целое, содержит код ЕДРПОУ;

·        директор, строковое, руководитель предприятия покупателя;

·        главный бухгалтер, строковое, главный бухгалтер покупателя.

Таблица 2.2 «Покупатель»


Таблица «Товары» (см. табл. 2.3) служит для учета товаров находящихся в данное время на складе.

Данная таблица содержит следующие поля:

·        ID, тип целое, первичный ключ (универсальный идентификатор);

·        имя, строковое, содержит наименование товара;

·        цена, целое, стоимость единицы товара;

·        производитель, строковое, фирма-производитель товара;

·        количество, целое, количество товара на складе;

·        единица, строковое, единица товара (тонна, ящик, мешок и т.п.);

·        масса, целое, масса единицы продукции.

Таблица 2.3 «Товары»


Таблица «Закупаемая партия товара» (см. табл. 2.4) служит для учёта даты поставки партии товара на склад, поставщика и стоимости партии.

Данная таблица содержит следующие поля:

·        ID, тип целое, первичный ключ (универсальный идентификатор);

·        дата, тип дата, содержит дату поступления партии товара на склад;

·        ID поставщика, целое, идентификатор поставщика;

·        цена, целое, стоимость партии;

Таблица 2.4 «Закупаемая партия товара»


Таблица «Проданная партия товара» (см. табл. 2.5) служит для учёта даты продажи партии товара со склада, покупателя и стоимости партии.

Данная таблица содержит следующие поля:

·        ID, тип целое, номер партии товара, первичный ключ;

·        дата, тип дата, дата поступления партии товара на склад;

·        ID покупателя, целое, идентификатор покупателя;

·        серия, строковое, серия товарно-транспортной накладной;


Таблица «Проданный товар» (см. табл. 2.6) служит для учёта состава проданной партии товара.

Данная таблица содержит следующие поля:

·        ID, тип целое, номер партии товара, первичный ключ;

·        ID товара, целое, идентификатор товара;

·        ID партии, целое, идентификатор партии;

·        цена, целое, стоимость единицы товара;

Таблица 2.6 «Проданный товар»


Таблица «Закупленный товар» (см. табл. 2.7) служит для учёта состава проданной партии товара.

Данная таблица содержит следующие поля:

·        ID, тип целое, номер партии товара, первичный ключ;

·        ID товара, целое, идентификатор товара;

·        ID партии, целое, идентификатор партии;

·        количество, целое, количество товаров

·        цена, целое, стоимость единицы товара;

Таблица 2.7 «Закупленный товар»


Таблица «Заявки» (см. табл. 2.8) служит для учёта заявок на товары, отсутствующие в списке.

Данная таблица содержит следующие поля:

·        ID, тип целое, номер заявки, первичный ключ;

·        имя, строковое, содержит ФИО клиента;

·        имя товара, строковое, содержит наименование товара;

·        производитель, строковое, содержит производителя товара;

·        количество, целое, количество товара;

·        телефон, строковое, содержит номер телефона заказчика;

·        и-мейл, строковое, электронный адрес заказчика;

·        перевозчик, строковое, содержит способ доставки товара;

Таблица 2.8 «Заявки»


Таблица «Склад» (см. табл. 2.9) служит для хранения данных склада.

Данная таблица содержит следующие поля:

·        имя, строковое, содержит название склада;

·        адрес, строковое, содержит адрес склада;

·        счет, строковое, содержит расчетный счет склада;

·        ИНН, целое, содержит ИНН склада;

·        КПП, целое, содержит КПП склада;

·        телефон, строковое, содержит номер телефона склада;

·        банк, строковое, содержит название банка склада;

·        адрес банка, строковое, содержит адрес банка склада;

·        БИК, целое, содержит БИК банка склада;

·        ЕДРПОУ, целое, содержит код ЕДРПОУ;

·        корреспондентский счет, строковое, содержит корреспондентский счет склада;

·        директор, строковое, руководитель склада;

·        главный бухгалтер, строковое, главный бухгалтер склада.

Таблица 2.9 «Склад»


2.3.4 Описание и обоснование выбора состава технических и программных средств

Требование к техническим средствам при использовании разрабатываемого программного продукта следующие :

·        процессор типа Intel Pentium III не ниже 800 МГц;

·        128 Мбайт ОЗУ;

·        5 Мб на жестком диске для программы, 500 Мбайт для ОС Windows, 100 Мбайт для Interbase;

·        клавиатура;

·        манипулятор “мышь”;

·        SVGA монитор, с минимальным разрешением 800x640 пикселей и диагональю в 19 дюймов.

Программа выполнена с помощью объектно-ориентированного языка программирования Delphi. Работа с данными оптового склада осуществляется при помощи сервера управления базами данных Interbase 6.5. Также при разработке используется приложение IBExpert.

2.4 Ожидаемые технико-экономические показатели

Использование разработанной информационной системы позволяет автоматизировать процесс работы оператора оптового склада и контролировать поток операций на складе в целом, сократить время на поиск товаров конкретного наименования, производителя, стоимости, покупку товара. Так же информационная система обеспечивает удобный поиск, предоставляет возможность просмотра полной информации о товаре, находящегося на складе.

В конечном итоге использование информационной системы позволяет сократить затраты времени, которые тратятся работниками склада на работу с товарами, что увеличивает производительность труда.

3. Описание программы

3.1 Общие сведения. Функциональное назначение

Для нормального функционирования информационной системы, созданной в рамках бакалаврской работы «Разработка информационной системы по продаже компьютеров и оргтехники», необходимо наличие следующего установленного программного обеспечения:

·        операционная система Windows 2000/XP/7;

·        Interbase 6.5.

Программа выполнена с помощью объектно-ориентированного языка программирования Delphi. Работа с данными оптового склада осуществляется при помощи сервера управления базами данных Interbase 6.5. Также при разработке используется приложение IBExpert.

Разработанная информационная система предназначена для коммерческого применения на любом оптовом складе, занимающемся продажей компьютеров и оргтехники.

3.2 Описание логической структуры

Логическая структура системы представлена на рис. 3.1.

Рис. 3.1. Схема взаимодействия таблиц


При использовании программного продукта оптимальными требованиями к техническим средствам будут:

·        процессор типа Intel Pentium III не ниже 800 МГц;

·        128 Мбайт ОЗУ;

·        5 Мб на жестком диске для программы, 500 Мбайт для ОС Windows, 100 Мбайт для Interbase;

·        клавиатура;

·        манипулятор “мышь”;

·        SVGA монитор, с минимальным разрешением 800x640 пикселей и диагональю в 19 дюймов.

.4 Вызов и загрузка

Запуск информационной системы может производиться с любого компьютера в сети. В конфигурационном файле Config.ini, в котором указан путь к используемому файлу базы данных, необходимо указать путь к тому компьютеру в сети, на котором находится файл базы данных. Например: 192.168.3.7:D:\databases\WAREHOUSE.GDB. Запуск информационной системы производится запуском исполняемого файла Sklad.exe.

Запуск сервера баз данных Interbase производится автоматически при запуске операционной системы либо же вручную из Панели управления в меню «Пуск». Всё зависит от того какие параметры были выбраны при установке Interbase Server.

При запуске программа занимает 7 Мб оперативной памяти. Дополнительно СУБД занимает 8 Мб.

3.5 Входные и выходные данные

Входными данными в информационной системе являются :

§  список товаров ;

§  список поставщиков;

§  список покупателей;

§  информация о поставщиках;

§  информация о покупателях;

§  информация о товарах : наименование, стоимость, количество, производитель, единица продукции, масса единицы товара;

Информационная система выполняет ввод данных, их обработку и сохранение в базе данных, поэтому часть выходных данных будут дублировать входные.

Выходными и результирующими данными в информационной системе являются :

§  список покупателей оптового склада;

§  список заявок на отсутствующие товары;

§  список поставщиков оптового склада;

§  стоимость заказа выбранного товара с учетом доставки;

§  платежное поручение для оплаты стоимости заказа;

§  информация о товарах: наименование, количество, стоимость, производитель, единица продукции, масса единицы товара;

§  список проданных товаров.

3.6 Описание пользовательского интерфейса

Операторские возможности

После запуска информационной системы перед оператором открывается главная форма системы (см. рис. 3.2).

Рис. 3.2. Главное окно информационной системы

В верхнем левом углу окна информационной системы расположено меню, при помощи которого можно выполнять соответствующие операции. Рассмотрим подробнее интерфейс системы.

Меню «Операции» содержит информацию о прибывших товарах, о проданных товарах, существует возможность добавлять, изменять или удалять данные о товарах, поставщиках, покупателях, оставить заявку на товар, сделать заказ, посмотреть реквизиты склада, выполнить поиск товара. Пункт меню «Информация о прибывших товарах» содержит информацию о товарах, прибывших на склад в составе n-й партии (см. рис. 3.3).

Рис. 3.3. Пункт меню "Информация о прибывших товарах" информационной системы

Пункт меню «Редактировать список товаров» содержит полный перечень товаров, имеющихся на складе. На данной форме существует возможность добавлять, изменять или удалять данные о товарах (см. рис. 3.4).

Рис. 3.4. Пункт меню «Редактировать список товаров» информационной системы

Пункт меню «Редактировать список поставщиков» содержит полные данные о поставщиках. На данной форме существует возможность добавлять, изменять или удалять данные о поставщиках (см. рис. 3.5).

Рис. 3.5. Пункт меню «Редактировать список поставщиков» информационной системы

Пункт меню «Редактировать список покупателей» содержит полные данные о покупателях. На данной форме существует возможность добавлять, изменять или удалять данные о покупателях (см. рис. 3.6).

Рис. 3.6. Пункт меню «Редактировать список покупателей» информационной системы

Меню «Оставить заявку» содержит информацию о заявках на товары. Оператор имеет возможность добавлять, редактировать, удалять информацию о заявках. В таблице хранятся такие данные: имя клиента, наименование желаемого товара, фирма- производитель желаемого товара, количество, контактный телефон, адрес электронной почты и способ доставки (см. рис. 3.7).

Рис. 3.7. Пункт меню «Оставить заявку» информационной системы

Меню «Контакты/Реквизиты склада» содержит контактную информацию склада (см. рис. 3.8).

Рис. 3.8. Контактная информация склада

Пункт меню «Сделать заказ» позволяет оператору оформить заказ желаемого товара. На форме он может выбрать покупателя, наименование товара, фирму производитель, количество и способ доставки. В конце будет рассчитана итоговая сумма заказа после нажатия на соответствующую кнопку (см. рис. 3.9). Далее оператор может перейти к формированию платежного поручения для оплаты заказа данного товара (см. рис. 3.10), либо перейти к новому заказу.

Рис. 3.9. Оформление заказа на покупку выбранного товара

Рис. 3.10. Формирование платежного поручения

Пункт меню «Поиск товара» содержит форму поиска товаров по выбранному критерию: наименованию, фирме-производителю и стоимости (см. рис. 3.11). После нажатия на кнопку «Поиск» будет открыта форма с результатами поиска (см. рис. 3.12).

Рис. 3.11. Форма поиска товара по выбранному критерию

Рисунок 3.12. Форма с результатами поиска по фирме-производителю

Меню «Язык» содержит выбор языка интерфейса главной формы системы. Доступно три языка: английский, русский и украинский (см. рис. 3.13).

Рис. 3.13. Выбор украиноязычного интерфейса основной формы программы

Меню «Справка» содержит пункты меню «Вызов справки», который совершает вызов справки, в котором описываются основные ньюансы по работе с системой (см. рис. 3.14) и «О программе», который позволяет посмотреть информацию о разработчике системы (см. рис. 3.15).

Рис. 3.14. Вызов справки

Рис. 3.15. Сведения о разработчике системы


Исключительная ситуация (exception) - это прерывание нормального хода работы программы из-за невозможности правильно выполнить последующие действия.

Обработка исключений известна как метод нейтрализации ошибок.

Объект исключения обеспечивает информацию о типе возникшей ошибки и заставляет поток выполнения программы временно приостановиться при генерации или возбуждении исключения. Экземпляры объектов исключений автоматически создаются при возбуждении исключения и разрушаются после его обработки.

Ошибка «Unavailible database» свидетельствует о том, что нет доступа к базе данных. Проблема может быть в том, что неправильно был указан путь к файлу базы в конфигурационном файле, либо не запущен сервер СУБД. Подобная ошибка также возникает, если файл базы данных вообще отсутствует по указанному пути. Пример обработки исключительной ситуации.

try

fIniFile := TIniFile.Create(ExtractFilePath(Application.ExeName) + 'Config.ini');

try.DatabaseName := fIniFile.ReadString('Base', 'Path', '');.Free;;.Connected := true;E: Exception do.MessageBox(PChar(E.Message), 'Ошибка', MB_ICONERROR);

Halt;;

Данный фрагмент кода обрабатывает процессы в системе, которые способны возбудить ошибки или исключительные ситуации. Это такие процессы как создание конфигурационного файла, обращение к секциям конфигурационного файла для считывания пути, по которому у нас находится файл базы данных и наконец - подключение к базе данных. При ошибке, система выдаст окно с текстом «Ошибка».

Список литературы

1)      Мацяшек Л.А. «Анализ требований и проектирование систем <http://www.twirpx.com/file/18634/>» - М.: Издательский дом Вильямс , 2002. - 432 с.

2)      А. Шкрыль «Разработка клиент-серверных приложений в Delphi» - БХВ-Петербург, 2006 - 480 с.

)        А. Чиртик, В. Борисок, Ю. Корвель «Delphi. Трюки и эффекты» - СпБ, 2007 - 400 с.

)        А. Н. Ковязин, С. М. Востриков «Мир Interbase. Архитектура, проектирование, разработка приложений баз данных» - СпБ, 2009 - 450 с.

5)      <http://www.youtube.com/> Видео-уроки по созданию клиент-серверных приложений в Delphi.

Приложения

Приложение А

Отзыв руководителя на дипломный проект студента группы КС-08-1 Мякенького А. В.

на тему «Разработка информационной системы по продаже компьютеров и оргтехники»

Дипломный проект на тему «Разработка информационной системы по продаже компьютеров и оргтехники» выполнен в полном объеме, в соответствии с техническим заданием.

Цель дипломного проекта: сокращение затрат времени, использованного на ведение учёта проданных и прибывших товаров, а также товаров, находящихся на складе.

В качестве инструмента для проектирования и реализации были использованы: среда разработки Borland Delphi 7.0, InterBase Server 6.5, а также IBExpert 2012.02.21. Во введении рассмотрено состояние проблемы, проведен анализ аналогов информационных систем позволяющих автоматизировать процесс деятельности оптового склада, продажи товаров, выбраны методы решения. В теоретической части приводятся сведения о разработке, назначении и применении информационной системы, технические характеристики, предъявляемые к информационной системе, функциональное назначение, описание логической структуры, описание использования технологий в информационной системе. В разделе описания технологий приводится характеристики и возможности Borland Delphi 7.0, InterBase Server 6.5, IBExpert 2012.02.21.

Полученные результаты приведены в реализации проекта. Результаты работы наглядно отображаются.

Тема проекта является актуальной, так как на рынке программных продуктов имеет место недостаток программ данного направления, предоставляющего средства для автоматизации работы оператора склада, следовательно, разработка может быть полезной и востребованной.

В целом, работа выполнена на высоком уровне.

Недостатков не обнаружено, информационную систему можно совершенствовать. Работа оценивается на оценку «отлично».

Руководитель дипломного проекта Шевцова О.С.

Приложение Б

РЕЦЕНЗИЯ на дипломный проект студента группы КС-08-1 Мякенького А. В.

Дипломный проект на тему «Разработка информационной системы по продаже компьютеров и оргтехники» выполнен в полном объеме, в соответствии с техническим заданием.

Цель дипломного проекта: сокращение затрат времени, использованного на ведение учёта проданных и прибывших товаров, а также товаров, находящихся на складе.

Тема проекта является актуальной, ибо на рынке программных продуктов имеет место недостаток программ данного направления, предоставляющего средства для автоматизации работы оператора склада, следовательно, разработка может быть полезной и востребованной.

В качестве инструмента для проектирования и реализации были использованы: среда разработки Borland Delphi 7.0, InterBase Server 6.5, а также IBExpert 2012.02.21. Во введении рассмотрено состояние проблемы, проведен анализ аналогов информационных систем позволяющих автоматизировать процесс деятельности оптового склада, продажи товаров, выбраны методы решения. В теоретической части приводятся сведения о разработке, назначении и применении информационной системы, технические характеристики, предъявляемые к информационной системе, функциональное назначение, описание логической структуры, описание использования технологий в информационной системе. В разделе описания технологий приводится характеристики и возможности Borland Delphi 7.0, InterBase Server 6.5, IBExpert 2012.02.21.

Полученные результаты приведены в реализации проекта. Результаты работы наглядно отображаются.

Работа оценивается на оценку «отлично».

Похожие работы на - Разработка информационной системы по продаже компьютеров и оргтехники

 

Не нашли материал для своей работы?
Поможем написать уникальную работу
Без плагиата!
Без нейросетей!