Конфигурирование модуля 'Канцелярия' СЭД Directum в ФГБОУ ВПО Башкирский государственный аграрный университет

  • Вид работы:
    Дипломная (ВКР)
  • Предмет:
    Информационное обеспечение, программирование
  • Язык:
    Русский
    ,
    Формат файла:
    MS Word
    1,66 Мб
  • Опубликовано:
    2013-07-21
Вы можете узнать стоимость помощи в написании студенческой работы.
Помощь в написании работы, которую точно примут!

Конфигурирование модуля 'Канцелярия' СЭД Directum в ФГБОУ ВПО Башкирский государственный аграрный университет

ВВЕДЕНИЕ

Организация процессов управления является важнейшей задачей любого предприятия. Современные информационные технологии заставляют пересмотреть ныне существующие аспекты работы с информацией и методы управления. Современные средства телекоммуникаций позволяют перевести управление экономическим предприятием на новый технологический уровень. В деятельности любой организации делопроизводство занимает существенное место. Правильное делопроизводство должно точно фиксировать все операции организации и давать возможность быстрого контроля.

Информационно-документационное обеспечение деятельности организации может возлагаться на специальное структурное подразделение (управление делами, канцелярия, секретариат) или на секретаря. Современная канцелярия должна справляться с огромным потоком документов. Без автоматизации служб делопроизводства поток информации способен свести «на нет» все усилия других служб предприятия по принятию быстрых решений.

Важную роль в оптимизации деятельности предприятия любого размера и профиля деятельности играют современные системы электронного документооборота.

Актуальность исследования определяется необходимостью внедрения системы электронного документооборота в деятельности учебного заведения.

Целью выполнения дипломного проекта является совершенствование системы документооборота в ФГБОУ ВПО Башкирский ГАУ с использованием системы электронного документооборота Directum.

Для реализации поставленной цели необходимо решить следующие задачи:

анализ деятельности канцелярии и инструкций по делопроизводству;

исследование существующих систем документооборота;

определение необходимых ресурсов для внедрения системы;

конфигурирование модуля «Канцелярия»;

оценка экономической эффективности разработки.

Объектом исследования в рамках дипломного проекта является система документооборота в Башкирском ГАУ.

Предметом исследования является автоматизация процессов документооборота в отделе канцелярии.

Практическая значимость работы состоит в том, что результаты работы внедрены в структурных подразделениях университета и могут быть рекомендованы для различных учебных заведений.

Научная новизна работы заключается в комплексном изучении процесса внедрения системы электронного документооборота в образовательных учреждениях и оценке влияния системы на эффективность управления.

Разработанный проект прошел, тестовые испытания в отделе канцелярии и показал свою работоспособность.

Результаты работы апробированы и обсуждены на Всероссийской VI студенческой научной конференции «Студент и аграрная наука» (28-29 марта 2012 г.). - Уфа: ФГБОУ ВПО Башкирский ГАУ, 2012.

1. АНАЛИЗ ДЕЯТЕЛЬНОСТИ ОТДЕЛА КАНЦЕЛЯРИИ

.1 Анализ хозяйственной и экономической деятельности

.1.1 Общая характеристика отдела и его производственной деятельности

Федеральное государственное бюджетное образовательное учреждение высшего профессионального образования «Башкирский государственный аграрный университет является одним из ведущих сельскохозяйственных вузов России. Университет выпускает профессиональные кадры для села, обладает известными научными школами, обеспечен высококвалифицированными кадрами преподавателей, современной технологической и информационной базой. Университет стоит в ряду крупнейших сельскохозяйственных вузов страны, являясь центром аграрного образования и науки Республики Башкортостан. Ежегодно университет входит в десятку лучших среди 59 сельскохозяйственных вузов страны.

Канцелярия входит в состав самостоятельного структурного подразделения «Управление кадровой работы и делопроизводства», который контролирует штатную расстановку, соблюдение трудового законодательства и правил внутреннего распорядка, документооборот, формирует архив и базу персональных данных работников университета. Канцелярия функционирует на основании Устава университета, настоящего положения и подчиняется непосредственно начальнику отдела (Приложение А). В своей работе канцелярия руководствуется Положением о высшем учебном заведении, приказами и указаниями Министерства образования, руководства университета и действующей инструкцией по делопроизводству федерального государственного бюджетного образовательного учреждения высшего профессионального образования «Башкирский государственный аграрный университет».

Главная цель функционирования канцелярии - организация, ведение и совершенствование системы документационного обеспечения управления на основе единой технической политики.

Основными функциями канцелярии являются:

прием и отправка корреспонденции;

распределение заявлений и документов граждан для доклада руководству и структурным подразделениям, ведение их учета, регистрации и систематического контроля над исполнением;

ознакомление сотрудников университета с распорядительными документами.

представление руководству университета сведений по вопросам делопроизводства в структурных подразделениях за исполнением;

методическое руководство постановкой делопроизводства в структурных подразделениях на основе научной организации управленческого труда и контроль над его состоянием;

разработка практических рекомендаций по рациональной организации документа оборота, внедрению и эффективному использованию средств оргтехники;

организация повышения квалификации и составления должностных инструкций и функциональных обязанностей сотрудников канцелярии;

обеспечение сохранности документов в канцелярии, структурных подразделениях, архиве университета.

К основным задачам, решаемым канцелярией, входят:

постановка и совершенствование делопроизводства в университете;

организация правильного учета и регистрация корреспонденции в канцелярии университета и в структурных подразделениях;

обеспечение контроля за использование распорядительных документов вышестоящих органов, руководства университета и заявлений граждан;

организация использования и хранения документальных материалов.

1.1.2 Анализ оснащенности вычислительной техникой, и применяемых в канцелярии информационных систем

В канцелярии Башкирского государственного аграрного университета есть доступ к сети Интернет, при общей скорости соединения 50 Мбит/сек. Существует единая локально-вычислительная сеть, включающая в себя все рабочие клиентские машины, сервера и сетевое оборудование.

Количество единиц вычислительной техники (компьютеров) используемых в канцелярии 2.

Также используются дополнительные периферийные устройства - МФУ в количестве 2 штук.

Для полноценной работы канцелярии с электронными видами документов, в компьютерах установлен пакет офисных приложений MSOffice. В состав этого пакета входит программное обеспечение для работы с различными типами документов: текстами, электронными таблицами, базами данных и др.

Нередко требуется переводить информацию с бумажного источника на электронный вид, и чтобы упростить эту задачу в канцелярии используют интеллектуальную систему распознавания текста ABBYY FineReader. Она позволяет преобразовывать различные типы документов в редактируемый вид с возможностью полнотекстового поиска.

В канцелярии используется программа «1С: Предприятие» для ведения учета по командировочным расходам.

Проанализировав хозяйственную и экономическую деятельность подразделения, его оснащенность вычислительной техникой и информационными системами можно сделать вывод:

в отделе канцелярия ежедневно проходят насыщенные потоки входящей и исходящей корреспонденции;

существующая система документооборота не удовлетворяет ….

структурные подразделения университета в достаточной мере оснащены компьютерной и оргтехникой.

Документы необходимы для управления, а не просто ценны сами по себе, - в этом состоит принцип документирования деятельности: вся необходимая информация должна быть отражена в документах; документы должны храниться так, чтобы они не были утеряны, и их легко можно было найти; все принятые решения должны быть исполнены [1].

Выводы по анализу

Организация рациональной работы с документами - основная задача службы ДОУ. Как правило, нагрузка по обеспечению "бумажного" документооборота и контроля исполнения поручений ложится на делопроизводственные службы организации: канцелярию, общий отдел, службу контроля исполнения документов, а также на ответственных за делопроизводство в структурных подразделениях. Именно для них и предназначен модуль "Канцелярия" системы DIRECTUM.

2. ТЕХНИКО-ЭКОНОМИЧЕСКОЕ ОБОСНОВАНИЕ АВТОМАТИЗАЦИИ ДОКУМЕНТООБОРОТА В КАНЦЕЛЯРИИ

.1 Описание объекта управления

Документирование управленческой деятельности заключается в записи по установленным правилам необходимой для деятельности университета информации, т.е. в создании документа. Виды документов, создаваемые в университете:

организационные документы (Устав, должностная инструкция, Положение о факультете, кафедре, отделе и т.д., штатное расписание)

распорядительные документы (приказ, распоряжение, решение);

информационно-справочные документы (акт, протокол, докладная записка, объяснительная записка, служебная записка, заявление, письмо, факс, справка, доклад, телеграмма, международная телеграмма, телефонограмма).

Комплекс документов определяется:

кругом вопросов, решаемых университетом для обеспечения уставной деятельности;

структурой университета;

объемом и характером взаимосвязей с другими учреждениями и организациями.

Распорядительные документы, поступающие в университет из вышестоящих организаций, доводятся до подведомственных подразделений, посредством:

издания документов, в которых излагается содержание документов вышестоящей организации применительно к задачам университета, и намечаются конкретные мероприятия, подлежащие осуществлению;

ссылки на наименование, номер и дату документа вышестоящей организации, при издании документов на их основе.

С целью усовершенствования делопроизводства, в университете устанавливаются единые правила оформления документов. Для сокращения количества применяемых форм документов используются унифицированные формы документов (УФД), представляющие совокупность реквизитов, установленных в соответствии с ГОСТ Р 6.30-2003 «Унифицированная система организационно-распорядительной документации. Требования к оформлению документов», а также унифицированные формы первичной учетной документации по учёту труда и его оплаты, утвержденные Постановлением Госкомстата Российской Федерации от 05 января 2004 года № 1.

.2 Характеристика задачи

.2.1 Описание состава бизнес-процессов решаемой задачи

Движение документов в университете с момента их получения или создания до завершения исполнения или отправки образует документооборот университета.

Движение документов в университете должно быть управляемым, оперативным, регламентированным технологической схемой движения документов.

Требования, предъявляемые к документообороту:

прямоточность движения документов - документ кратчайшим путём попадает исполнителю, возвратные перемещения документа исключены;

распределение документов ректору, проректорам, руководителям структурных подразделений согласно их функциональным обязанностям;

единообразие маршрута движения документов и технических операций с ними, однократность каждой операции.

Документооборот состоит из следующих потоков:

Поступающих (входящих) документов (вышестоящих организаций, подведомственных и неподчинённых учреждений);

Отправляемых (исходящих) документов (вышестоящим организациям, неподчинённым, нижестоящим и общественным организациям, отдельным гражданам);

Внутренних документов, которые обеспечивают решение задач в деятельности университета (приказы, распоряжения, протоколы, решения, акты, докладные записки и т.д.). Работу по подготовке внутренних документов осуществляют непосредственно работники структурных подразделений, факультетов, отделов. Юридическую экспертизу внутренних документов осуществляют работники отдела правовой работы университета.

Объём документооборота состоит из суммы входящих, исходящих и внутренних документов за определённый период времени [2].

.2.2 Анализ проблемной ситуации решаемой задачи и алгоритмы ее решения

Предпосылками внедрения в университете электронного документооборота являются многие причины.

В традиционном документообороте документы или поручения перемещаются по согласующим инстанциям медленно, мало того, они могут потеряться и не дойти до исполнителя. Возникают трудности при отслеживании местонахождения документа, и в связи с этим, теряется много времени на исполнение поручения. Документы накапливаются. Время от времени (вообще-то каждый день) во всей этой бумажной массе надо находить какие-то конкретные отдельные документы и делать различные подборки (по тематике вопроса, по исполнителям, по адресатам и т.п.). Занятие это муторное, а если учесть, что при этом за спиной стоит начальник и требует срочно найти ему документ, который он читал 12 лет назад, то желание иметь электронный архив возрастает в геометрической прогрессии с каждым днем.

Очевидно, что для решения вышеописанных задач необходимо внедрение системы электронного документооборота. Но для начала нужно выбрать оптимальную, подходящую именно для делопроизводственных служб университета систему, которая будет отвечать всем требованиям.

Далее следует настройка и конфигурирование системы для функционирования в университете.

При внедрении системы возникает необходимость обучения персонала для работы в новой системе.

В наиболее общем виде математическое обеспечение представляет собой совокупность математических моделей и алгоритмов решения задач и обработки информации с применением вычислительной техники, а также комплекс средств и методов, позволяющих строить экономико-математические модели задач управления.

Следует отметить, что анализ финансово-хозяйственной деятельности, был проведен с использованием математического инструментария. При расчете экономической эффективности проекта автоматизации оперативного учета также использовался математический инструментарий.

При решении задачи использована математическая модель «затраты - выпуск».

.3. Характеристика и анализ существующих процессов обработки информации по задаче на объекте управления

.3.1 Описание системы документооборота

На сегодняшний день учет документов в университете ведется ручным децентрализованным способом. В канцелярии регистрируется:

входящая корреспонденция:

на имя ректора, проректоров;

адресованная в университет, без указания конкретного адресата;

правительственная;

исходящая - от имени ректора, проректоров университета, ответ на запрос, подписанный руководителем структурного подразделения;

внутренние документы - приказы, распоряжения.

Регистрация производится в журналах или компьютере в канцелярии.

Входящие документы регистрируются в день поступления, а исходящие и внутренние документы в день подписания.

.3.2 Описание входной и выходной информации

Документирование управленческой деятельности заключается в записи по установленным правилам необходимой для деятельности университета информации, т.е. в создании документа.

В качестве входной и выходной информации в канцелярии являются документы и поручения.

Перечень документов делится на 3 вида:

организационные документы (Устав, должностная инструкция, Положение о факультете, кафедре, отделе и т.д., штатное расписание);

распорядительные документы (приказ, распоряжение, решение);

информационно-справочные документы (акт, протокол, докладная записка, объяснительная записка, служебная записка, заявление, письмо, факс, справка, доклад, телеграмма, международная телеграмма, телефонограмма).

.3.3 Описание используемых на объекте автоматизации систем классификации и кодирования технико-экономической информации и бизнес-правил решаемой задачи

В целях правильного формирования дел, обеспечивающего быстрый поиск документов по их содержанию и видам, производится классификация документов в делопроизводстве. Классификация документов закрепляется в номенклатуре дел.

Автоматизация службы делопроизводства приведет к своевременности принятия управленческих решений в университете.

Затраты на автоматизацию, в итоге, повлекут экономию трудозатрат на выполнение отдельных операций, а также материальных затрат.

.4 Обзор и анализ проектных разработок и программных решений реализации задачи

На данный момент на рынке систем электронного документооборота имеется широкий выбор программных решений. Выбор оптимальной для университета системы предполагает сравнение наиболее известных систем электронного документооборота [3].

Сравнение производилось в следующих разрезах:

Кросс-платформенность (рисунок 2.1);

Эргономичность (рисунок 2.2);

Работа с задачами (рисунок 2.3);

Работа с документами (рисунок 2.4);

Многозадачность (рисунок 2.5);

Стоимость (рисунок 2.6).

Рисунок 2.1 - Кросс-платформенность

Модуль «Канцелярия» СЭД DIRECTUM функционирует только на операционных системах Windows, однако, учитывая, что в канцелярии университета все компьютеры имеют данную операционную систему, то данный параметр соответствует требованиям.

Рисунок 2.2 - Сравнение эргономичности СЭД

По критерию эргономичности модуль «Канцелярия» уступает лишь системе DocsVision, так как не имеет режима работы с папками.

Рисунок 2.3 - Работа с задачами

Между структурными подразделениями университета запрещается служебная переписка, и в этой критерии модуль «Канцелярия» соответствует этому требованию, так как не имеет уведомлений мгновенными сообщениями

Рисунок 2.4 - Работа с документами

По функционалу работы с документами модуль «Канцелярия» является одной из лучших среди систем электронного документооборота.

Рисунок 2.5 - Сравнение многозадачности СЭД

Модуль «Канцелярия» не поддерживает многозадачность, и лишь улучшается по мере разработки новых версий программы.

Рисунок 2.6 - Стоимость систем электронного документооборота

Учитывая соотношение - цена/качество, оптимальной системой электронного документооборота, и в частности, выбором для отдела канцелярии университета является модуль «Канцелярия» СЭД DIRECTUM.

2.5 Описание маршрутов движения документов

Маршрут движения документов в структурном подразделении можно представить в виде мнемосхем.

Мнемосхема представляет собой наглядное графическое изображение функциональной схемы управляемого или контролируемого объекта. Иначе говоря, мнемосхема - это условная информационная модель производственного процесса или системы, выполненная как комплекс символов, изображающих элементы системы (или процесс) с их взаимными связями.

Мнемосхема процессов «как есть» представлена на рисунке 2.7.

Рисунок 2.7 - Мнемосхема процессов «как есть»

Поступающая в канцелярию документация регистрируется в журнале входящей корреспонденции, затем передается руководству для вынесения резолюции, после чего документ доводится до исполнителя. После исполнения документ передается в архив, и при необходимости, создается отчет руководству.

Исходящая документация проходит согласование, затем регистрируется в канцелярии и отправляется по заданному адресу.

Внутренняя документация, минуя отдел канцелярии, согласовывается на уровне структурных подразделений университета.

Мнемосхема процессов «как будет» после внедрения и конфигурирования модуля «Канцелярия» СЭД Directum представлен на рисунке 2.8.

Рисунок 2.8 - Мнемосхема процессов «как будет»

Входящая и исходящая корреспонденция регистрируется в системе, и на нее заводится регистрационно-контрольная карточка (РКК). Все документы отслеживаются и управляются непосредственно в системе.

2.6 Выбор и обоснование проектных решений по задаче

В результате сравнительного анализа существующих систем электронного документооборота выявлены возможности, преимущества и недостатки различных систем. Критериями оценки эффективности внедрения системы были выбраны следующие параметры: кросс-платформенность, эргономичность, работа с задачами, многозадачность, работа с документами, стоимость.

Оптимальным выбором в условиях учебного заведения является СЭД Directum.

Внедрение СЭД Directum способствует:

повышению эффективности управления организацией за счет подключения к работе в системе всех сотрудников, работающих с документами, строго контроля соблюдения ими должностных обязанностей, регламентов и процедур, принятых в организации, повышения прозрачности ее документооборота и деловых процессов, ускорения информационных потоков;

созданию единого информационного пространства;

сокращению времени на прохождение по структурным подразделениям и исполнению управленческих документов, необходимых руководству для принятия управленческих решений, при одновременном повышении качества и надежности решений за счет полноты и современности предоставляемой информации;

упрощению получения информации о текущем состоянии документа

максимальному сокращению оборота бумажных документов, экономии людских и производственных ресурсов за счет сокращения издержек на управление потоками документов, удешевлению хранения бумажных документов за счет хранения их в электронном виде;

введению единого стандарта работы с электронными документами, обеспечивающего защищенность, управляемость и доступность документов, унификации, формализации и строгой регламентированности технологий делопроизводства, документооборота;

обеспечению защиты информации от несанкционированного доступа и ликвидации утечки информации, происходящих из-за неупорядоченного хранения больших объемов документации;

При этом эксплуатация СЭД Directum позволяет исключить риски:

несвоевременной доставки информации;

невыполнения или несвоевременного выполнения данных руководителем поручений;

потерь информации при передаче и хранении;

длительного согласования проектов документов и, соответственно, недопустимо медленного реагирования на изменения внешней среды организации.

3. ТЕХНИЧЕСКОЕ ПРОЕКТИРОВАНИЕ ИНФОРМАЦИОННОЙ СИСТЕМЫ

.1 Разработка комплекса требований к информационной системе

Система электронного документооборота, используемая в университете, должна отвечать всем требованиям, предъявляемым к ней со стороны нормативно-правой базы и федеральных органов исполнительной власти, оправдывать ожидания своих пользователей по функциональному наполнению и технологическим возможностям. Только в этом случае она сможет обеспечить эффективную работу с документами, автоматизировать процессы управления ими.

Основные требования, которым должна удовлетворять СЭД:

масштабируемость системы (подключение к ней дополнительных подсистем, новых рабочих мест), ее надежность и управляемость;

поддержка различных программно-аппаратных платформ (мультиплатформенность);

гибкость управления доступом ко всему спектру документов;

интегрируемость с другими информационными системами;

доступность широкого спектра дополнительных технологий автоматизации для реализации в будущем новых задач;

наличие механизмов создания юридически значимого электронного документооборота.

Современная СЭД должна не только автоматизировать делопроизводство, но и обеспечивать возможность коллективной работы с документами (включая их подготовку, согласование, размещение в нужных папках электронного хранилища с общим или регулируемым доступом), управления потоками работ, защиты информации, управления документами, унифицированного доступа к информации.

3.2 Анализ и обоснование структурной модели модуля «Канцелярия»

Модуль «Канцелярия» предназначен для автоматизации работы с официальными бумажными документами, например, с приказами по основной деятельности, входящими и исходящими письмами, запросами, поручениями и т.п. Работа с такими документами не может быть полностью переведена в электронный вид, так как большинство документов, имеющих юридическую силу, по законодательству должны оформляться в бумажном виде. В то же время, многие организации обмениваются электронными сообщениями и документами, которые считаются «официальными» наравне с бумажными документами, и поэтому подлежат регистрации, вынесению резолюций т.д. Модуль «Канцелярия» облегчает обработку бумажных документов и позволяет автоматически обмениваться электронными документами между подразделениями внутри университета.

Обработка бумажных документов осуществляется в соответствии с требованиями ГСДОУ, на которых базируется традиционная российская технология делопроизводства.

Обмен документами автоматизируется в соответствии со стандартом Гильдии управляющих Документацией «Взаимодействие систем автоматизации документационного обеспечения управления».

Модуль «Канцелярия» тесно связан с базовыми модулями системы DIRECTUM.

При подготовке к работе модуля «Канцелярия» необходимо:

. Проверить и заполнить справочники модуля.

. Задать установки модуля.

. Настроить права к компонентам модуля.

Перед началом работы были проверены следующие справочники:

причины выбытия;

разделы перечней типовых архивных документов;

статьи хранения;

сроки хранения номенклатурных дел.

Данные справочники заполнены по умолчанию в стандартной поставке DIRECTUM.

Далее корректировка основных для работы модуля справочников:

Архивы бумажных документов;

Грифы;

Группы документов;

Категории РПО;

Параметры организаций для обмена электронными документами;

Способы доставки корреспонденции;

Тарифы почтовых отправлений;

Места отправки корреспонденции;

Места регистрации;

Журналы регистрации;

Номенклатура дел;

Шаблоны поручений.

Примеры заполнения справочников «Грифы» и «Группы документов» представлены на рисунках 3.1 и 3.2 соответственно.

Рисунок 3.1 - Справочник «Грифы»

Рисунок 3.2 - Справочник «Группы документов»


Рисунок 3.3 - Права доступа к компонентам

Основными функциональными компонентами модуля «Канцелярия» являются (рисунок 3.4):

Документы и поручения;

Отчеты;

Дополнительные средства и сведения.

Рисунок 3.4 - Компоненты модуля «Канцелярия»

В компоненте «Документы и поручения» регистрируются входящие, исходящие и внутренние документы, а также создаются поручения.

При регистрации любого официального документа в модуле «Канцелярия» нужно создать РКК для этого документа.

В системе DIRECTUM для регистрации официальных документов используются регистрационно-контрольные карточки (РКК):

Входящие РКК

Исходящие РКК

Внутренние РКК

Создавать РКК можно тремя способами:

вручную в справочнике Входящие РКК, Исходящие РКК или Внутренние РКК - рекомендуется использовать, если в системе нет электронной копии регистрируемого документа, например, при регистрации входящих документов, которые не планируется заносить в систему DIRECTUM;

вручную из карточки электронного документа - рекомендуется использовать, если в системе есть электронная копия регистрируемого документа, например, при регистрации исходящих документов, которые были подготовлены в электронном виде;

автоматически, в процессе обмена документами с другими организациями - используется для регистрации документов, поступивших из тех организаций, с которыми настроен автоматический обмен документами.

При создании РКК указываются регистрационные данные документа.

Система DIRECTUM позволяет организовать гибкую работу над внешними и внутренними документами с использованием механизма поручений. Поручение - часть работ по документу, передаваемая в соответствии с резолюцией руководителя на исполнение одному или нескольким сотрудникам.

Поручения создаются, если необходимо зафиксировать выдачу и выполнение заданий по документу в дереве резолюций. Информация о поручениях накапливается по мере работы над документом и доступна в любой момент из карточки РКК, на закладке «Контроль».

Поручения хранятся в справочнике Поручения по РКК. С каждой записью справочника можно связать электронные документы и задачи. Таким образом, вся информация по работе над документом накапливается в едином хранилище.

Компонент «Отчеты» отвечает за контроль созданных поручений и контроль местонахождения документов в любом этапе исполнения.

Контроль поручений подразумевает ведение статистики исполнения выданных поручений за определенный период.

Контроль местонахождения документов позволяет просматривать информацию для контроля местонахождения и возвращения одного или нескольких бумажных документов.

Дополнительные средства и сведения предназначены для поиска РКК и документов по реквизитам РКК [4].

3.3 Информационное обеспечение комплекса задач

.3.1 Функциональная модель и ее описание

Функциональная модель показывает структурированную деятельность организации в соответствии с ее бизнес-процессами (рис. 3.5).

Рисунок 3.5 - Функциональная модель работы модуля канцелярия

Входными документами в данной системе являются официальные бумажные документы, приказы, входящие и исходящие письма, запросы, поручения и т.п., то есть входящие, исходящие и внутренние документы. Регистрация документов и ведение дел ведется на основании инструкции по делопроизводству Университета и в соответствии с требованиями ГСДОУ. Обработкой документов занимаются 2 сотрудника: документовед и заведующий канцелярией.

.4 Описание программного обеспечения

Для работы компонентов DIRECTUM необходимо, чтобы на клиентских компьютерах были установлены ОС MS Windows XP (Vista/7/8), MS Outlook (для интеграции задач с календарями Outlook), Microsoft .NET Framework 2.0.

Успешность внедрения информационной системы во многом зависит от возможностей ее адаптации к бизнес-процессам организации. Кроме того, система должна развиваться вместе с бизнесом. Соблюдение этих требований является залогом эффективного использования информационной системы.

Лежащий в основе системы DIRECTUM инструмент разработки IS-Builder, будучи открытым и предметно-ориентированным, соответствует обоим требованиям и имеет ряд преимуществ перед другими инструментами разработки.

Открытость IS-Builder позволяет адаптировать систему DIRECTUM к специфическим нуждам организации, развивать функциональность системы и проводить ее интеграцию с другими системами, в том числе силами программистов заказчика.

Предметная ориентация IS-Builder позволяет легко развивать высокоэффективные прикладные возможности системы, абстрагируясь от конкретных технических деталей их реализации [5].

3.5 Проектирование интерфейса информационной системы и описание технического обеспечения

Проводник системы является основным рабочим окном системы DIRECTUM. Из проводника системы пользователи получают доступ к объектам системы и выполняют различные действия.

Работа с объектами системы DIRECTUM осуществляется посредством ссылок. Все объекты системы DIRECTUM имеют карточки. В карточках хранятся значения реквизитов объектов, и из карточек выполняются основные действия с объектами.

В карточках объектов системы используются реквизиты. Реквизиты объектов бывают разных типов: строка, число, признак, дата, справочник.

В системе DIRECTUM существует возможность просматривать подсказки к объектам системы. Подсказки отображаются во всплывающем окне при наведении курсора мыши на объект системы, для которого настроен показ подсказок. Для выполнения некоторых действий в системе DIRECTUM можно использовать горячие клавиши.

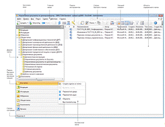
Проводник системы по структуре и назначению аналогичен проводнику Windows и основному окну программы Microsoft Outlook (рисунок 3.6).

Рисунок 3.6 - Проводник системы

Компьютеры, на которые устанавливаются клиентские и серверные компоненты системы DIRECTUM, должны быть объединены в локальную сеть.

Локальная сеть должна быть организована в виде доменов Active Directory или в виде рабочих групп Windows. Предпочтительнее организовывать сеть в виде доменов Active Directory.

Основным протоколом работы является протокол TCP/IP. Минимальная пропускная способность локальной сети 100 Мбит/с.

Так как все требующиеся технические решения уже имеются в наличии, внедрение электронной системы не приведет к дополнительным затратам.

Эргономичность и понятный интерфейс являются конкурентными преимуществами СЭД DIRECTUM. Интерфейс системы максимально приближен к Проводнику операционной системы Windows, а значит, пользователям не придется привыкать к новому виду программы, так как все интуитивно понятно. Система обеспечивает оперативный отклик на операцию (в зависимости от исполнения клиентского компьютера и загруженности сервера).

4. БЕЗОПАСНОСТЬ И ЭКОЛОГИЧНОСТЬ ПРОЕКТА

.1 Обеспечение условий и безопасности на производстве

Организация работ по охране труда на предприятии направлена на обеспечение безопасности и сохранение здоровья, работоспособности человека в процессе труда. В соответствии со статьей 217 трудового кодекса РФ (далее ТК РФ), с изменениями и дополнениями от 19.04.2013 г., и Положением о системе управления охраной труда в РБ, утвержденным Постановлением Правительства РБ от 04.07.2006 г. № 189, за организацию охраны труда несет ответственность руководитель предприятия, по отраслям производства возлагается на руководителей подразделений, отдельных специалистов.

Анализ динамики изменения производственного травматизма за последние 3 года представлены в таблице 4.1.

Таблица 4.1 - Состояние травматизма за 2010 - 2012 годы

Показатели

Годы


2010г.

2011г.

2012г.

Среднесписочное число работающих за год, Р

1205

1195

1200

Число травмированных работников с потерей трудоспособности, Т

3

2

2

Число дней временной нетрудоспособности за год, Д

49

42

Показатели травматизма: частоты Кч=1000 Т/Р тяжести Кт=Д/Т потерь Кп=1000 Д/Р

2,48 22,66 56,43

1,67 24,50 41

1,66 21 35


Из таблицы 4.1 видно, что частота травматизма и травмопотерь снизилась. Это говорит о том, что улучшилось качество соблюдения нормативных правовых актов, программ по охране труда, инструкций по видам работ и по профессиям.

4.1.1 Электробезопасность

В соответствии с ГОСТ 12.1.019-79 под электробезопасностью понимают систему организационных и технических мероприятий и средств, обеспечивающих защиту людей от вредного и опасного воздействия электрического тока, электрической дуги и статического электричества. В отличие от других источников опасности электрический ток нельзя обнаружить без специального оборудования и приборов, поэтому воздействие его на человека чаще всего неожиданно [7].

Эксплуатация системы предполагается на ПЭВМ. Источником питающего напряжения является сеть переменного тока с напряжением 220В, на которую распространяется ГОСТ 25861-83.

В соответствии с требованиями для предупреждения поражений электрическим током необходимо:

чётко и в полном объёме выполнять правила производства работ и правила технической эксплуатации;

исключить возможность доступа оператора к частям оборудования, работающим под опасным напряжением, неизолированным частям, предназначенным для работы при малом напряжении и не подключенным к защитному заземлению;

применять изоляцию, служащую для защиты от поражения электрическим током, выполненную с применением прочного сплошного или многослойного изоляционного материала, толщина которого обусловлена типом обеспечиваемой защиты;

проверить, что защитный заземляющий проводник не имеет выключателей и предохранителей, а также надёжно изолирован.

.1.2 Обеспечение пожарной безопасности

Под пожарной охраной понимают систему государственных и общественных мероприятий, направленных на охрану от огня людей и собственности.

Пожарная безопасность помещений, имеющих электрические сети, регламентируется ГОСТ 12.1.033-81, ГОСТ 12.1.004-85. Работа оператора ЭВМ должна вестись в помещении, соответствующем категории Д пожарной безопасности (негорючие вещества и материалы в холодном состоянии). Огнестойкость здания по СНиП 2.01.02-85 соответствует I степени (стены выполнены из искусственного или натурального камня и являются несущими, в перекрытиях здания отсутствуют горючие материалы) [8].

Пожарная безопасность объекта обеспечивается:

системой предотвращения пожара;

системой противопожарной защиты;

организационно-техническими мероприятиями.

Противопожарная защита помещения обеспечивается применением автоматической установки пожарной сигнализации (ПС-Л1), наличием средств пожаротушения.

Организационно-технические мероприятия должны включать организацию обучения служащих правилам пожарной безопасности.

.1.3 Требования к уровням шума и вибрации

В рабочих помещениях Башкирского ГАУ основными источниками акустических шумов являются шумы ПЭВМ. ЭВМ являются также источниками шумов электромагнитного происхождения (колебания элементов электромеханических устройств под влиянием переменных магнитных полей). Кроме того, в данных помещениях, возникает структурный шум, то есть шум, излучаемый поверхностями колеблющихся конструкций стен, перекрытий, перегородок здания в звуковом диапазоне частот.

Оптимальные показатели уровня шумов в рабочих помещениях конструкторских бюро, кабинетах расчетчиков, программистов определяются по ГОСТ 12.1.003-83.

Допустимый уровень шума при умственном труде, требующем сосредоточенности, - 50дБ. Для уменьшения шума и вибрации в помещении оборудование, аппараты и приборы устанавливаются на специальные фундаменты и амортизирующие прокладки.

.1.4 Микроклимат

Микроклимат производственных помещений - это климат внутренней среды этих помещений, который определяется действующими на организм человека сочетаниями температуры, влажности и скорости движения воздуха. Нормативно-методическими документами, регулирующими микроклимат в производственных помещениях, являются ГОСТ 12.1.005-88 «Общие санитарно-гигиенические требования к воздуху рабочей зоны» и СНиП 2.04.05-91 «Отопление, вентиляция и кондиционирование».

Микроклимат в помещениях соответствует санитарно-гигиеническим требованиям, соблюдается температурный режим, поддерживаются оптимальная влажность воздуха. Для поддержания системы отопления в зимнее время устанавливаются электрообогреватели и конвекторы.

.1.5 Эргономические требования к рабочему месту

Рабочие места с вычислительной техникой должны располагаться в помещениях, имеющих естественное и искусственное освещение.

Похожие работы на - Конфигурирование модуля 'Канцелярия' СЭД Directum в ФГБОУ ВПО Башкирский государственный аграрный университет

 

Не нашли материал для своей работы?
Поможем написать уникальную работу
Без плагиата!
Без нейросетей!