Страхование автогражданской ответственности

  • Вид работы:
    Курсовая работа (т)
  • Предмет:
    Банковское дело
  • Язык:
    Русский
    ,
    Формат файла:
    MS Word
    1,98 Мб
  • Опубликовано:
    2012-04-18
Вы можете узнать стоимость помощи в написании студенческой работы.
Помощь в написании работы, которую точно примут!

Страхование автогражданской ответственности

Введение

Анализ предметной области

1.1 Описание организационной структуры предприятия

1.2 Описание бизнес-процессов предприятия

.3 Описание и анализ информационных потоков организации

2 Проектирование автоматизированной информационной системы для организации по страхованию автогражданской ответственности

2.1 Разработка технического задания

.2 Физическая модель базы данных автоматизированной информационной системы организации по страхованию автогражданской ответственности

.3 Обеспечение автоматизированной информационной системы

2.3.1 Техническое обеспечение

.3.2 Программное обеспечение

2.4 Руководство по установке и эксплуатации автоматизированной информационной системы

Заключение

Список использованной литературы

ВВЕДЕНИЕ

страхование автогражданская ответственность автоматизированный

Многие виды деятельности, необходимые для нормального функционирования общества, таят в себе одновременно угрозу безопасности и здоровью граждан, вероятность нанесения ущерба третьим лицам. В соответствии с общепринятой мировой практикой виновная сторона при этом обязана полностью компенсировать ущерб, причиненный третьей стороне, даже если ущерб носил невиновный или случайный характер. В этой ситуации договор страхования ответственности, заключенный страхователем со страховой организацией, с одной стороны, защищает страхователя от финансовых потерь, которые он может понести в результате предъявлении к нему по решению суда исков о погашении ущерба, причиненного третьей стороне. С другой стороны система страхования ответственности защищает имущественные интересы третьих лиц, поскольку у виновной в нанесении ущерба стороны может попросту не оказаться достаточно средств, чтобы оплатить убытки. Поэтому к числу обязательных видов страхования в большинстве стран относится, в первую очередь страхование ответственности владельцев автотранспортных средств перед третьими лицами. Дорожно-транспортные происшествия могут иметь довольно серьезные последствия с точки зрения причинения материального ущерба. При этом страхователь полностью свободен в выборе страховой компании. Главное, что должно быть в наличии, - это страховой полис.

Цель создания автоматизированной информационной системы по страхованию автогражданской ответственности: уменьшить штат сотрудников, уменьшение временных затрат на поиск информации о клиенте, освободить сотрудников от рутинной работы.

1 Анализ предметной области

 

.1 Описание организационной структуры предприятия


В данном курсовом проекте в качестве предметной области рассматривается организация по страхованию автогражданской ответственности.

Исходные данные: организация по страхованию автогражданской ответственности выполняет следующие функции:

1)      страхование любого вида автотранспорта

2)      сбор статистических данных о водителях, машинах, дорожно-транспортных происшествиях

)        анализ и расчет экономически обоснованных страховых тарифов,

)        ведение страховой истории автовладельцев и эксплуатируемых машин.

Структура организации по страхованию автогражданской ответственности состоит из следующих отделов:

1)      канцелярия

2)      отдел кадров

)        бухгалтерия, экономический отдел

)        экспертный отдел

)        юридический отдел

)        отдел урегулирования убытков

)        отдел по работе с клиентами.

Перечень служебных обязанностей согласно занимаемой должности:

-       страхователи - 5,

Страхователь 1- организует подготовку и заключение договоров

Страхователь 2-организует работу по поиску новых клиентов

Страхователь 3, 4, 5-консультация клиентов по вопросу страхования

-       юристы - 3,

Юрист 1-отстаивает права страховщика в суде и консультированию

Юрист 2- специалист по составлению договоров и консультированию

Юрист 3- осуществляет поиск, сбор, нормативно-правовых документов, необходимых для осуществления деятельности предприятием

-       бухгалтеры - 3,

Бухгалтер1 - Выполняет работу по ведению бухгалтерского учета

Составляет отчетные калькуляции себестоимости продукции

Отражает на счетах бухгалтерского учета операции

Осуществляет прием и контроль первичной документации по соответствующим участкам бухгалтерского учета

Обеспечивает руководителей, кредиторов, инвесторов, аудиторов и других пользователей бухгалтерской отчетности

Бухгалтер 2 - Разрабатывает рабочий план счетов, формы первичных документов, применяемые для оформления хозяйственных операций,

Участвует в проведении экономического анализа хозяйственно-финансовой деятельности предприятия по данным бухгалтерского учета и отчетности

Подготавливает данные по соответствующим участкам бухгалтерского учета для составления отчетности

Бухгалтер 3 - Осуществление платежей в наличной и безналичной форме

-       секретарь - 1,

-       менеджер по урегулированию убытков - 3,

Менеджер 1 - Фотографирование поврежденного имущества (с составлением акта осмотра)

Менеджер 2 - Формирование выплатного дела

Менеджер 3 - Прием документов от потерпевших

Представление интересов в суде.

-       Эксперт - 2,

Эксперт 1, 2 - Осмотр транспортного средства

Проверка на факт мошенничества

Выдача заключений об экспертизе

Главой организации по страхованию автогражданской ответственности является директор. В подчинении у директора все остальные отделы, каждый из отделов осуществляет свои функции.

Рисунок 1- Организационная структура предприятия.

Действующие отделы:

Канцелярия:

1)      Ведение делопроизводства на предприятии.

2)      Обеспечение своевременной обработки поступающей и отправляемой корреспонденции, ее доставка по назначению.

)        Контроль за сроками исполнения документов их правильным оформлением.

)        Работа по регистрации, учету, хранению и передаче в соответствующие структурные подразделений документов текущего делопроизводства, в том числе приказов и распоряжений руководства.

)        Формирование дел и их сдача на хранение.

)        Разработка инструкций по делопроизводству на предприятии и их внедрение.

)        Поиск и подготовка инструктивных и справочных материалов, необходимых для организации делопроизводства на предприятии.

)        Методическое руководство делопроизводством в подразделениях предприятия, контроль за правильным формированием, хранением и своевременной сдачей дел в архив.

)        Составление отчетов, справок, сводок по результатам контроля за исполнением.

)        Разработка и обеспечение режима доступа к документации и использования информации, содержащейся в ней.

)        Разработка и внедрение новых технологических процессов работы с документами, совершенствование автоматизированных систем и технологий (с учетом применения средств вычислительной техники).

)        Разработка и организация мероприятий по улучшению деятельности канцелярии.

)        Разработка мероприятий по защите информации, составляющей государственную, коммерческую и служебную тайну.

)        Выполнение копировальных и множительных работ.

)        Выполнение машинописных работ (прием материала для печатания, распределение между машинистками, учет выработки, сдача выполненной работы)

Отдел кадров занимается:

1)      Формированием управления персоналом на предприятии, учитывается стратегия деятельности предприятия, которую выбрал руководитель;

2)      Планированием потребности предприятия в персонале с учетом существующего кадрового состава;

)        Привлечением, отбором и оценкой персонала. Для привлечения, отбора и оценки кадров осуществляются следующие мероприятия:

a)       оптимизируется соотношение внутреннего (перемещения внутри предприятия) и внешнего (прием новых сотрудников) привлечения персонала;

b)   разрабатываются критерии отбора персонала;

c)   распределяются новые работники по рабочим местам;

4)       Повышением квалификации персонала и его переподготовкой. В целях повышения квалификации персонала и его переподготовки отдел кадров осуществляет:

a)   планирование мер по обеспечению уровня квалификации своих работников;

b)      выбор формы обучения работников при повышении квалификации;) работу по организации повышения квалификации и переподготовки персонала на предприятии;)         определение принципов, форм и сроков аттестации кадров;

5)       Системой продвижения по службе (управлением карьерой);

6)      Освобождением персонала (увольнением), в данном случае отдел кадров должен осуществлять:

a)   анализ причин высвобождения персонала;

b)  выбор вариантов высвобождения персонала;) обеспечение социальных гарантий увольняющимся работникам предприятия;

7)       Построением и организацией работ, в том числе и определением рабочих мест, функциональных и технологических связей между ними, содержания и последовательности выполнения работ, условий труда. Отдел кадров для выполнения данной функции должен:

a)   определять содержание работ на каждом рабочем месте;

b)      стремиться к созданию более благоприятных условий труда;)   проводить оперативный контроль за работой персонала;)         осуществлять краткосрочное планирование профессионально-квалификационного развития персонала;

8)      Заработной платой и социальными услугами. Отдел кадров должен разрабатывать и внедрять системы заработной платы, определять особенности оплаты труда отдельных категорий работников, занятых на предприятии;

9)      Управлением затратами на персонал. При выполнении данной функции отдел кадров должен прежде всего планировать затраты на персонал.

Юридический отдел:

1)      Осуществляет разработку учредительных документов; обеспечивает регистрацию юридических лиц, внесение изменений в учредительные документы; координирует работу по ведению реестров акционеров (сторонними организациями); определяет правовые основы органов предприятия (разрабатывает положения о полномочиях Общего собрания, о совете директоров, о правлении, о ревизионной комиссии, пр.); разрабатывает положение о сделках, связанных с приобретением или отчуждением имущества; координирует сделки с акциями предприятия; определяет правовые основы дивидендной политики на предприятии и осуществляет ее координацию.

2)      Организует работу: по обеспечению предприятия законами, нормативными правовыми документами, необходимыми для осуществления деятельности предприятия; по учету и ведению баз нормативных правовых актов.

)        Обеспечивает подразделения предприятия, отдельных специалистов нормативными правовыми актами, необходимыми для осуществления ими своих функций и обязанностей.

)        Осуществляет: проверку соответствия законодательству представляемых на подпись руководителю предприятия проектов приказов, инструкций, положений и других документов правового характера; проверку соблюдения этапов согласования проектов документов с ответственными работниками; визирование проектов документов; выдачу ответственным работникам предприятия предписаний о внесении изменений или отмене актов, обусловленных изменением федерального законодательства.

)        Ведет договорную работу на предприятии:

a)       определяет формы договорных отношений;

b)      разрабатывает проекты договоров;)        проверяет соответствие законодательству проектов договоров, представляемых предприятию контрагентами;)  принимает меры по разрешению разногласий по проектам договоров;)  обеспечивает нотариальное удостоверение или государственную регистрацию отдельных видов договоров.

6)       Анализирует договорную работу на предприятии, разрабатывает программы ее пересмотра и изменения, проверяет состояние договорной работы в структурных подразделениях предприятия.

7)      Ведет исковую работу:

a)       принимает меры по соблюдению до арбитражного порядка урегулирования договорных споров

b)      подготавливает исковые заявления и материалы и передает их в арбитражные суды)         изучает копии исковых заявлений по искам к предприятию)      обеспечивает ведение банка данных по исковой работе)  представляет интересы предприятия в арбитражных судах.

8)       Подготавливает заявки, заявления и другие документы для получения лицензий, разрешений, необходимых для осуществления деятельности предприятия.

9)      Принимает участие в разработке документов, касающихся вопросов обеспечения сохранности собственности предприятия.

10)     Осуществляет проверку законности увольнения и перевода работников, наложения на них дисциплинарных взысканий.

)        Представляет интересы предприятия при проверках, проводимых на предприятии государственными контрольно-надзорными органами с целью правового контроля за соблюдением процессуальных действий проверяющими, обоснованностью и правильностью выводов проверяющих, оформлением результатов проверок и составлением процессуальных документов.

)        Представительствует от имени предприятия в государственных надзорных органах, уполномоченных рассматривать дела об административных правонарушениях, выявленных на предприятии; готовит и направляет жалобы на действия должностных лиц государственных надзорных органов, на неправомерно наложенные на предприятие административные взыскания.

)        Осуществляет письменное и устное консультирование работников предприятия по различным правовым вопросам, оказывает правовую помощь в составлении юридических документов.

Бухгалтерия:

1)      Выполняет работу по ведению бухгалтерского учета имущества, обязательств и хозяйственных операций (учет основных средств, товарно-материальных ценностей, затрат на производство, реализации продукции, результатов хозяйственно-финансовой деятельности, расчеты с поставщиками и заказчиками, а также за предоставленные услуги и т.п.).

2)      Участвует в разработке и осуществлении мероприятий, направленных на соблюдение финансовой дисциплины и рациональное использование ресурсов.

)        Осуществляет прием и контроль первичной документации по соответствующим участкам бухгалтерского учета и подготавливает их к счетной обработке.

)        Отражает на счетах бухгалтерского учета операции, связанные с движением основных средств, товарно-материальных ценностей и денежных средств.

)        Составляет отчетные калькуляции себестоимости продукции (работ, услуг), выявляет источники образования потерь и непроизводительных затрат, подготавливает предложения по их предупреждению.

)        Производит начисление и перечисление налогов и сборов в федеральный, региональный и местный бюджеты, страховых взносов в государственные внебюджетные социальные фонды, платежей в банковские учреждения, средств на финансирование капитальных вложений, заработной платы рабочих и служащих, других выплат и платежей, а также отчисление средств на материальное стимулирование работников предприятия.

)        Обеспечивает руководителей, кредиторов, инвесторов, аудиторов и других пользователей бухгалтерской отчетности сопоставимой и достоверной бухгалтерской информацией по соответствующим направлениям (участкам) учета.

)        Разрабатывает рабочий план счетов, формы первичных документов, применяемые для оформления хозяйственных операций, по которым не предусмотрены типовые формы, а также формы документов для внутренней бухгалтерской отчетности, участвует в определении содержания основных приемов и методов ведения учета и технологии обработки бухгалтерской информации.

)        Участвует в проведении экономического анализа хозяйственно-финансовой деятельности предприятия по данным бухгалтерского учета и отчетности в целях выявления внутрихозяйственных резервов, осуществления режима экономии и мероприятий по совершенствованию документооборота, в разработке и внедрении прогрессивных форм и методов бухгалтерского учета на основе применения современных средств вычислительной техники, в проведении инвентаризаций денежных средств и товарно-материальных ценностей.

)        Подготавливает данные по соответствующим участкам бухгалтерского учета для составления отчетности, следит за сохранностью бухгалтерских документов, оформляет их в соответствии с установленным порядком для передачи в архив.

)        Выполняет работы по формированию, ведению и хранению базы данных бухгалтерской информации, вносит изменения в справочную и нормативную информацию, используемую при обработке данных.

)        Участвует в формулировании экономической постановки задач либо отдельных их этапов, решаемых с помощью вычислительной техники, определяет возможность использования готовых проектов, алгоритмов, пакетов прикладных программ, позволяющих создавать экономически обоснованные системы обработки экономической информации.

)        Выполняет отдельные служебные поручения непосредственного руководителя.

Экспертный отдел:

1)      проверка счетов СТОА и составлении калькуляции;

2)      контроль и проверка наличия необходимых документов;

)        ведение базы данных и отчетности ;

)        независимая автоэкспертиза;

)        оценка стоимости автомобиля;

)        расчет ущерба;

)        проверка на факт мошенничества

Отдел по урегулированию убытков:

1) прием документов от потерпевших

2)      проверка на факт мошенничества

3)      формирование выплатного дела

)        представление интересов в суде

5)      фотографирование поврежденного имущества (с составлением акта осмотра)

Отдел по работе с клиентами:

1)      На основе планов Отдела планирует индивидуальные объемы сбыта и индивидуальные целевые показатели по развитию активной Клиентской базы.

2)      На еженедельной основе планирует график оповещения и обзвона Клиентов.

)        В соответствии с графиком (а в случае необходимости - вне графика) регулярно обзванивает и лично посещает существующих и потенциальных Клиентов, проводит с ними все необходимые переговоры об условиях продажи товара и порядке проведения расчетов.

)        Организует подготовку и заключение договоров с новыми Клиентами, в случае необходимости - переоформление договоров с существующими Клиентами.

)        При необходимости, консультирует Клиентов по оптимальному составлению Заказа исходя при этом из специфики бизнеса данного Клиента и из стратегической нацеленности Компании на долгосрочное сотрудничество с данным Клиентом.

)        Ведет учет исполнения сделанных заказов и взаиморасчетов со своими Клиентами. Анализирует случаи возвратов и отказов. Принимает меры к недопущению подобных случаев в будущем.

)        Ведет историю продаж по каждому своему Клиенту, а также собирает и систематизирует всю доступную информацию о существующих и потенциальных Клиентах.

)        Собирает и систематизирует всю доступную информацию о конкурентах, всегда старается быть в курсе всех изменений на рынке, всегда готов адекватно реагировать на действия конкурентов.

)        По запросам Руководства дает оценку перспективам сбыта в закрепленном за ним сегменте рынка, готовит предложения по корректировке ассортимента и цен.

)        При наличии соответствующих решений Руководства проводит работу по стимулированию продаж, по реализации специальных программ скидок и бонусов, других сбытовых акций.

)        Обеспечивает своевременное и достоверное оформление всей предусмотренной отчетности и иной рабочей документации.

)        Организует работу Менеджеров по поиску новых Клиентов, проведению переговоров с ними.

)        При необходимости совместно с Менеджером участвует в проведении переговоров.

)        Строгое соблюдение правил ведения документооборота.

1.2 Описание бизнес-процессов предприятия


В организации существуют следующие отделы: бухгалтерия, отдел кадров, отдел по работе с клиентами, канцелярия, отдел по урегулированию убытков, экспертный отдел, юридический отдел.

Рисунок 2- Функциональная схема организации.

Чтобы застраховать свой автомобиль клиент приходит в отдел по работе с клиентами где заключает договор со страховой компанией. Данные клиента и номер договора заносится в базу данных. Далее клиент отправляется в бухгалтерию, где оплачивает страховой взнос. Затем клиенту выдается полис вместе с квитанцией об оплате.

При дорожно-транспортном происшествии(ДТП) клиент обращается с заявлением и актом с места происшествия в отдел урегулирования убытков своей страховой компании. Отдел по регулированию убытков принимает документы и заносит их в базу данных. Далее акт с места происшествия отправляется в экспертный отдел вместе с автомобилем пострадавшего. После экспертизы эксперт выдает заключение, на основе которого формируется выплатное дело клиента. В свою очередь выплатное дело и номер лицевого счета направляется в бухгалтерию, где осуществляются выплаты.

При спорном случае в ДТП клиент отправляется в юридический отдел где получает бесплатную консультацию по своему делу, после консультации клиент оформляет доверенность на юриста и юрист составляет исковое заявление в суд. После судебного заседания, постановление суда отправляется в отдел урегулирования убытков, далее формируется выплатное дело клиента. В свою очередь выплатное дело и номер лицевого счета направляется в бухгалтерию, где осуществляются выплаты.

Таблица 1 - Функции отделов организации

Функции

Входящие документы

Выходящие документы

1

Перечисление налогов и сборов

Справка о заработной плате

Отчисления

2

Анализ хозяйственно- финансовой деятельности

Заявки, накладные на расходные материалы

Счета-фактуры

3

Начисление платежей наличной и безналичной форме

Служебные записки, табельные учет

Справка о заплате

4

Учет произведенных расчетов с клиентами

Счета-фактуры

Отчет, БД клиентов задолжников, введение БД информации об оплате

5

Заключение договоров

Личные данные клиента

Выдача полиса страхования автогражданской ответственности

6

Ведение страховой истории

Данные о клиенте, автомобиле клиента Акты с места ДТП

Приказ о бонусах, скидках для клиентов

7

Проведение переговоров

Заявка от клиента

Договор

8

Ведет исковую работу

Исковые заявления от работников и клиентов

Постановление суда

9

Консультирование работников и клиентов

Личные данные клиента

Информация о бонусах, задолженностях

10

Анализирует договорную работу на предприятии

Приказ

Договор

11

Выезд сотрудника на место происшествия

Путевой лист

Путевой лист

12

Управление персоналом

Трудовая книжка

Распоряжения

13

Повышение квалификации персонала

Приказ

Служебная записка

14

Управление информацией о наградах, премиях, надбавках к зарплате персонала

Отчеты о проделанной работе

Приказ о премии, надбавке, награде

15

Формирование выплатного дела

Заявление потерпевшего

Выплата в наличной и безналичной форме

16

Независимая автоэкспертиза

Заявление потерпевшего Акт с места ДТП

Заключение эксперта

17

Оценка стоимости автомобиля

Заявление

Заключение

18

Расчет ущерба

Заключение эксперта

Выплата


1.3 Описание и анализ информационных потоков организации


Анализируя схему информационных потоков организации по страхованию автогражданской ответственности, я выделила 2 главных отдела: отдел по урегулированию убытков и отдел по работе с клиентами т.к. эти отделы напрямую взаимодействуют с клиентами. На данной схеме видно, что с заявления клиента начинаются все процессы в организации. Клиент, желающий застраховать свой автомобиль, обращается с заявлением в отдел по работе с клиентами. При желании клиент может получить бесплатную консультацию по вопросам заключения договора. Далее заключается договор, номер договора и личные данные клиента заносятся в клиентскую базу, после чего клиенту выдается платежная квитанция, которую он должен оплатить в бухгалтерии. После оплаты квитанции клиенту выдается страховой полис.

При наступлении страхового случая клиент пишет заявление, которое отправляется в отдел по урегулированию убытков. Отдел по урегулированию убытков обращается к базе данных, для уточнения номера договора и страхового полиса. Далее документы (заявление, акт с места ДТП) отправляются в экспертный отдел для проверки на факт мошенничества. Заключение эксперта передается в отдел по урегулированию убытков, где формируется выплатное дело клиента, и выносится решение о возмещении ущерба. Затем выплатное дело перенаправляется в бухгалтерию, где осуществляется выплата в наличном и безналичном виде.

Нельзя так же забывать о спорных ситуациях, возникающие на месте ДТП между пострадавшими.

При возникновении спорной ситуации, клиент пишет заявление, которое отправляется в юридический отдел данной страховой компании. Юридический отдел, по желанию клиента, проводит бесплатную консультацию(при предъявлении страхового полиса). Далее юрист составляет исковое заявление в суд. После судебного заседания, постановление суда отправляется в отдел по урегулированию убытков, где также формируется выплатное дело, которое затем переходит в бухгалтерию. Бухгалтерия осуществляет выплаты в наличной и безналичной форме.

Рисунок 3- Схема информационных потоков.

На рисунке 3-Схема информационных потоков, красным цветом обозначен поток информации из вне, зеленым - внутренние потоки информации, сиреневым - информационные потоки которые нужно автоматизировать.

Исходя из анализа информационных потоков, предлагаю, автоматизировать следующие функции: структурирование информации с помощью таблиц для облегчения поиска, создание запроса на выборку программы страхования и запроса на вычисление надбавок к заработной плате каждого сотрудника, создание формы «Полис» и формы «Дополнительные сведения», создание электронных отчетов о продажах и сотрудниках. Автоматизация позволит без труда и временных затрат найти нужную информацию о программе страхования каждого застрахованного с помощью выборки, рассчитать надбавку к заработной плате каждого сотрудника, создать электронные отчеты о продажах и сотрудниках, составить электронные карточки клиентов с помощью форм.

Рисунок 4 - Автоматизация информационных потоков.

2 Проектирование автоматизированной информационной системы для организации по страхованию автогражданской ответственности

 

2.1 Разработка технического задания


. Общие сведения

.1 Наименование системы

«Автоматизированная информационная система для организации по страхованию автогражданской ответственности»

.2 Перечень документов, на основании которых создается система, кем и когда утверждены эти документы:

Техническое задание на разработку автоматизированной информационной системы для организации по страхованию автогражданской ответственности.

.3 Плановые сроки начала, и окончания работы по созданию системы:

Дата начала работ: 01 февраля 2012г.

Дата окончания работ: 27 апреля 2012г.

. Назначение и цели создания (развития) системы.

.1 Назначение системы:

Вид автоматизируемой деятельности -сбор статистических данных о водителях, машинах и о дорожно-транспортных происшествиях, ведение страховой истории автовладельцев и эксплуатируемых машин. АИС по страхованию автогражданской ответственности предназначена для оперативного и качественного предоставления услуг автовладельцам. 

.2 Цели создания системы:

АИС по страхованию автогражданской ответственности:

a)       организация сбора и обработки данных, необходимые при анализе информации для расчета страховых тарифов по ОСАГО

b)      формирование и ведение страховой истории транспортного средства (ТС) и владельцев ТС)   формирование и ведение Единой системы классификаторов и справочников.

В результате внедрения АИС по страхованию автогражданской ответственности должны быть достигнуты следующие показатели:

a)       Производительность (улучшено время сбора и первичной обработки исходных данных; а также занесение данных в хранилище)

b)      Доступность данных;) Безопасность;)    Вместительность системы хранения данных;)         Целостность;)     Масштабируемость.

. Характеристики объекта автоматизации.

.1 Краткие сведения об объекте автоматизации:

Основной вид деятельности предприятия - оказание услуг по страхованию автогражданской ответственности

.2 Сведения об условиях эксплуатации объекта автоматизации

АИС по страхованию автогражданской ответственности должна эксплуатироваться в профильном подразделении на объекте Заказчика. Конечными пользователями должны являться сотрудники профильного подразделения объектов Заказчика.

Пользователями системы являются сотрудники.

Характеристика окружающей среды: г.Казань, климат умеренный, средние широты.Система хранения данных должна работать от плюс 5 °C до 35°C при относительной влажности 60% и атмосферном давлении 462 мм.рт.ст., в соответствии с условиями, приблизительно соответствующими условиям эксплуатации современных компьютеров.

. Требования к системе.

.1 Требования к системе в целом.

.1.1 Требования к структуре и функционированию системы:

.1.1.1 Система иерархии не имеет, централизуется (управляется) с рабочего места администратора баз данных.

.1.1.2 Система должна быть совместима с линейкой операционных систем Windows, а так же совместима с технологией Ethernet.

.1.2 Требования к численности и квалификации персонала системы и режиму его работы:

.1.2.1 Система должна быть рассчитана на одновременную работу 3 человек.

.1.2.2 Все сотрудники должны иметь профильное высшее образование

.1.3 Требования к надежности:

Надежное (устойчивое) функционирование программы должно быть обеспечено выполнением Заказчиком совокупности организационно-технических мероприятий, перечень которых приведен ниже:

a)       Организацией бесперебойного питания технических средств;

b)      Использованием лицензионного программного обеспечения;)   Регулярным выполнением рекомендаций Министерства труда и социального развития РФ, изложенных в Постановлении от 23 июля 1998 г. «Об утверждении межотраслевых типовых норм времени на работы по сервисному обслуживанию ПЭВМ и оргтехники и сопровождению программных средств»;)       Регулярным выполнением требований ГОСТ 51188-98. Защита информации. Испытания пpогpаммных средств на наличие компьютерных вирусов;)         Регулярным выполнением инструкции по эксплуатации программного продукта «АИС по страхованию автогражданской ответственности».

.1.4 Требования к безопасности

Требуется обеспечение безопасности при монтаже, наладке, эксплуатации, обслуживании и ремонте технических средств системы (защита от воздействий электрического тока, электромагнитных полей, афотических шумов и т. п.), по допустимым уровням освещенности, вибрационных и шумовых нагрузок.

4.1.5  Требования к эргономике и технической эстетике:

a)       Система должна быть независима от языковых настроек ПК

b)      Система должна иметь русскоязычный интерфейс (русский, английский).

.1.6 Требования к транспортабельности:

Не предъявляются. (АС неподвижна)

.1.7 Требования к эксплуатации, техническому обслуживанию, ремонту и хранению:

Требования приблизительно соответствуют условиям эксплуатации, технического обслуживания, ремонта и хранения современных компьютеров и другого электронного оборудования.

.1.8 Требования по сохранности информации:

Должна быть обеспечена сохранность всей информации в системе в случае: сбоев, неполадок, аварий, перебоев, отказов в работе системы, в том числе связанных с поломкой технических средств и потерей питания.

.1.9 Требования к защите от влияния внешних воздействий:

Соответствуют современным требованиям к радиоэлектронной защите, стойкости, устойчивости, прочности к внешним воздействиям компьютеров и электронного оборудования.

.1.10 В требованиях по патентной чистоте:

В системе должно использоваться только лицензионное программное обеспечение.

.2 Требования к функциям (задачам):

Основной задачей системы является соответствие проектируемой системы критериям оптимального рабочего процесса сотрудников страховой организации.

5. Состав и содержание работ по созданию системы

5.1. Стадии разработки:

Разработка должна быть проведена в три стадии:)    Разработка технического задания;

b)      Рабочее проектирование;

c)      Внедрение.

5.2. Этапы разработки:

На стадии разработки технического задания должен быть выполнен этап разработки, согласования и утверждения настоящего технического задания.

На стадии рабочего проектирования должны быть выполнены перечисленные ниже этапы работ:)       Разработка системы;)   Разработка программной документации;)         Испытания системы.

На стадии внедрения должен быть выполнен этап разработки - подготовка и передача системы.

. Порядок контроля и приемки системы

6.1. Виды испытаний:

Приемо-сдаточные испытания системы должны проводиться согласно разработанной Исполнителем и согласованной Заказчиком программы и методик испытаний. Ход проведения приемо-сдаточных испытаний Заказчик и Исполнитель документируют в «Протоколе проведения испытаний».

6.2. Общие требования к приемке работы:

На основании Протокола проведения испытаний Исполнитель совместно с Заказчиком подписывают Акт приемки-сдачи программы в эксплуатацию.

. Требования к составу и содержанию работ по подготовке объекта автоматизации к вводу системы в действие

а) Приведение поступающей в систему информации (в соответствии с требованиями к информационному и лингвистическому обеспечению) к виду, пригодному для обработки с помощью ЭВМ;

b) Изменения, которые необходимо осуществить в объекте автоматизации;

c) создание условий функционирования объекта автоматизации, при которых гарантируется соответствие создаваемой системы требованиям, содержащимся в ТЗ.

. Требования к документированию

Состав программной документации должен включать в себя:)   Техническое задание;)         Программу и методики тестирований;)   Руководство системного администратора;)         Ведомость эксплуатационных документов.

. Источники разработки

Техническое задание разработано в соответствии с ГОСТ 34_602_89

«КОМПЛЕКС СТАНДАРТОВ НА АВТОМАТИЗИРОВАННЫЕ СИСТЕМЫ. ТЕХНИЧЕСКОЕ ЗАДАНИЕ НА СОЗДАНИЕ АВТОМАТИЗИРОВАННОЙ СИСТЕМЫ».

2.2 Физическая модель базы данных автоматизированной информационной системы организации по страхованию автогражданской ответственности

В таблицах данные распределяются по столбцам (которые называют полями) и строкам (которые называют записями). Все данные, содержащиеся в поле таблицы, должны иметь один и тот же тип. Каждое поле таблицы характеризуется наименованием, типом и шириной поля. При задании типа дан­ных поля можно также указать размер, формат и другие параметры, влияющие на отображение значения поля и точность числовых данных. Основные типы данных:

-        Текстовый. Текст или числа, не требующие проведения расчётов.

-        МЕМО. Поле этого типа предназначено для хранения небольших текстовых данных (до 64000 символов). Поле этого типа не может быть ключевым или проиндексированным.

         Числовой. Этот тип данных содержит множество подтипов. От выбора подтипа (размера) зависит точность вычислений.

         Счётчик. Уникальные, последовательно возрастающие числа, автоматически вводящиеся при добавлении новой записи в таблицу.

         Логический. Логические значения, а так же поля, которые могут содержать одно из двух возможных значений.

         Денежный. Денежные значения и числовые данные, используемые в математических вычислениях.

         Дата/Время. Дата и время хранятся в специальном фиксированном формате.

         Поле объекта OLE. Включает звукозапись, рисунок и прочие типы данных. Поле этого типа не может быть ключевым или проиндексированным.

         Гиперсвязь. Содержит адреса Web-страниц.

Определим какие типы данных будут присутствовать в таблице:

Таблица Договор


Таблица Дополнительные сведения

№заявления

Числовой


Код

Числовой

№договора

Числовой


№заявления

Числовой

ФИО страхователя

Текстовый


ФИО страхователя

Текстовый

Код страховщика

Числовой


№ паспорта

Числовой

Дата заключения договора

Дата/время


Рег_знак

Текстовый

Страх_взнос

Денежный


Таблица Полис

Номер

Числовой


№полиса

Числовой

Код страховщика

Числовой


ФИО страхователя

Текстовый

ФИО страхователя

Текстовый


Страх_взнос

Денежный

Модель ТС

Текстовый


Модель ТС

Текстовый

Рег_знак

Текстовый


Рег. знак

Текстовый

Год выпуска авто

Текстовый


№кузова

Текстовый

Св_во о регистрации

Числовой


Стоимость ТС

Денежный

Комплектация

Текстовый


Срок действия

Текстовый

Результат осмотра

Текстовый




Программа страхования

Числовой


Таблица Сотрудники

Страх_взнос

Денежный


Код страховщика

Числовой

Срок страхования

Текстовый


ФИО страховщика

Текстовый




№договора

Числовой

Таблица Программа страхования


Заработная плата

Денежный

Код

Числовой




Программа

Текстовый





Таблица Страхователи

№паспорта

Числовой

Фамилия

Текстовый

Имя

Текстовый

Отчество

Текстовый

Адрес

Текстовый

Телефон

Числовой

Место проживания

Текстовый

№полиса

Числовой

Год выпуска авто

Числовой

Модель ТС

Текстовый

Рег_знак

Текстовый

Комплектация

Текстовый

Таблица Страховые случаи

 

Код

Числовой

 

№полиса

Числовой

 

Дата

Дата/время

 

Сумма

Денежный

 


Рисунок 5 - Окно базы данных.

Рисунок 6 - Запрос на выборку с математическим вычислением.

В данном запросе вычисляется надбавка к зарплате за каждый заключенный договор.

Рисунок 7 - Запрос на выборку с параметром.

При запуске данного запроса нужно ввести программу страхования, программа выдаст ответ на ваш запрос.

Рисунок 8 - Форма полис.

Рисунок 9 - Отчет о продажах.

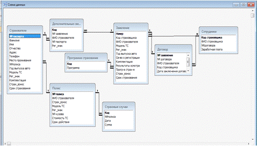
Рисунок 10 - Схема данных

Схема данных (рисунок 10) наглядно отображает таблицы и связи между ними, а также обеспечивает использование связей при обработке данных. В схеме данных устанавливаются параметры обеспечения целостности данных и каскадное обновление связей в базе данных.

Рисунок 11 - Окно Кнопочной формы

2.3 Обеспечение автоматизированной информационной системы

 

.3.1 Техническое обеспечение


Таблица 2-Техническое обеспечение.

Наименование

Обозначение

Кол-во

Характеристики

1

Персональный компьютер (ПК) 

HP P3400 MT

8

Компьютер, который предназначен для бизнес сегмента.. Тип процессора: Intel Celeron Dual-Core; Частота процессора: 2400 МГц Объем оперативной памяти: 2 Гб Размер жесткого диска: 500 Гб Порты ввода-вывода: 6 портов USB 2.0, 1 разъем DVI-D, 1 разъем VGA, 1 RJ-45, 1 аудиовход, 1 аудиовыход, 1 вход для микрофона Операционная система:Windows XP

2

Сервер

Microsoft Windows Server 2008

1

Тип процессора: Intel Celeron Dual-Core; Частота процессора: 2400 МГц Объем оперативной памяти: 2 Гб Размер жесткого диска: 500 Гб Порты ввода-вывода: 6 портов USB 2.0, 1 разъем DVI-D, 1 разъем VGA, 1 RJ-45, 1 аудиовход, 1 аудиовыход, 1 вход для микрофона Операционная система:Windows XP

3

Многофункциональное устройство

HP «Deskjet 2050A - J510h

2

Тип: Многофункциональное устройство (цветной струйный принтер, планшетный сканер, цветной копир) Максимальное разрешение принтера: Черно-белая печать: 600 x 600 точек/дюйм  Цветная печать: 4800 х 1200 точек/дюйм (оптимизированное) Интерфейс: USB 2.0

4

Кабель

Витая пара


 диаметр проводников 0.4 - 0.6 мм (22~26 AWG), 4 скрученных пары (8 проводников, из которых для 10Base-T и 100Base-TX используются только 4).  Кабель должен иметь категорию 3 или 5 и качество data grade или выше; разъемы восьми контактные RJ-45.

5

Маршрутизатор

CISCO 2811

1

Слоты расширения: 4 слота, все слоты поддерживают HWIC, WIC, VIC, или VWIC типы интерфейсных модулей; Объем оперативной памяти: 256 МВ.


2.3.2 Программное обеспечение

Для создания базы данных использовалось:

1)      Операционная система Windows XP

2)      Применяется СУБД Access 2000

 

2.4 Руководство по установке и эксплуатации автоматизированной информационной системы


Установка базы данных происходит следующим образом:

1)      Вставить диск в дисковод персонального компьютера

2)      Щелкнуть дважды левой кнопкой мыши по значку базы данных

)        Далее появится Мастер установки

)        Следовать инструкциям Мастера установки

2.5 Руководство пользователя по работе с базой данных автоматизированной информационной системой организации по страхованию автогражданской ответственности

1)      Запустить программу Microsoft Office Access 2003, для этого нужно проделать следующие действия: Пуск → Программы → Microsoft Office → Microsoft Office Access 2000→Файл→Открыть→Базу данных «Страхование»

2)      Для внесения новых данных в таблицу:

Открыть нужную таблицу в конструкторе→ добавить имя поля → выбрать тип данных→ сохранить

Рисунок 12 - Таблица в режиме конструктора

3)      Использование запроса на выборку с параметром:

Выбираем элемент Запрос→выбираем из списка запросов «Программа страхования»→ двойной щелчок левой кнопкой мыши→откроется окно, где нужно ввести программу страхования→ «ОК».

Рисунок 13 - Запрос на выборку с параметров

4)      Для изменения запроса следует:

Открыть запрос «Программа страхования в режиме конструктора»→добавить либо удалить таблицы→ выбрать нужные поля→ способ сортировки→ «Закрыть»→ «Сохранить».

Рисунок 14 - Запрос на выборку с параметром в режиме конструктора

5)      Использование запроса на выборку с математическим вычислением:

Выбираем элемент Запрос→выбираем из списка запросов «Зарплата сотрудников»→ двойной щелчок левой кнопкой мыши→откроется окно, где будет отображена надбавка к зарплате сотрудников.

Рисунок 15 - Запрос на выборку с математическим вычислением

6)      Для изменения запроса следует:

Открыть запрос «Зарплата сотрудников»→добавить либо удалить таблицы→ выбрать нужные поля→ в пустом поле, правой кнопкой мыши, из списка выбираем «Построить» → в окне из таблиц выбираем нужные поля→ «Вставить»→выбираем арифметический знак→«ОК».

Рисунок 16 - Запрос на выборку с математическим вычислением в режиме конструктора

7)      Для формирования отчета:

Выбираем элемент управления Создание отчета с помощью мастера, добавляем нужные нам поля из таблиц, задать тип сортировки (не обязательно), выбрать макет отчета, выбрать стиль, задать имя → «Готово».

Рисунок 17 - Выбор полей для отчета Рисунок 18 - Выбор типа сортировки

 

Рисунок 19 - Выбор макета для отчета Рисунок 20 - Задание имя отчета

8)      Для изменения отчета:

Выбираем элемент управления Отчет→открывает отчет в режиме конструктора→в появившемся окне вносим требуемые изменения→ «Закрыть»→ «Сохранить».

Рисунок 21 - отчет в режиме конструктора

ЗАКЛЮЧЕНИЕ

Накопленный в России опыт автоматизации страхового дела позволяет сделать вывод, что перевод работ страхования на автоматизированные информационные технологии происходит в основном в крупных страховых компаниях, обладающих серьезными материально-финансовыми ресурсами. Но и здесь работы автоматизированы преимущественно на нижнем уровне управления - на рабочих местах специалистов. Уровни верхнего и среднего звена управления (руководителей филиалов, страховой компании) практически не автоматизированы (исключение составляет бухгалтерская деятельность страховой компании). Для дальнейшей автоматизации требуется развитие анализа страхового дела для всех видов страхования и уровней управления. Стоит отметить, что западноевропейские страховые организации направляют на информатизацию примерно 1/5 всех расходуемых средств, причем треть этих средств расходуется на аппаратуру, треть - на программное обеспечение, треть - на обучение персонала. Для российских страховых компаний такие показатели пока не свойственны. Однако перспективы развития все же наметились.

К сожалению не все функции удалось автоматизировать, так как для некоторых функций требуются большие денежные и временные затраты, а некоторые функции вообще не поддаются автоматизации . Например:

Проблема: При ДТП без жертв можно не вызывать сотрудника ГАИ, а вызвать страхового инспектора, который оформит протокол, сфотографирует повреждения и т.д.

Решение: Пострадавшим не придется ждать сотрудников ГАИ большое количество времени, и не нужно будет для заверки документов ехать в ГИБДД и отстаивать огромные очереди. Пострадавший отдает документы и его дело ведет страховой агент, периодически можно просматривать состояние документов в интернете на сайте данной страховой компании.

Проблема: Если все - таки не удалось обойтись без жертв, тут нужны сотрудники ГАИ, после оформления пострадавшему нужно будет явиться на экспертизу автомобиля со всеми документами, в таких местах огромные живые очереди.

Решение: нужно поставить терминалы для регистрации, чтобы пострадавший смог выбрать удобное для себя время, таким образом можно избежать живых очередей.

Созданная автоматизированная система по страхованию автогражданской ответственности позволит: без труда и временных затрат найти нужную информацию о программе страхования каждого застрахованного с помощью выборки, рассчитать надбавку к заработной плате каждого сотрудника, создать электронные отчеты о продажах и сотрудниках, составить электронные карточки «Полис» для клиентов, с помощью форм.

СПИСОК ИСПОЛЬЗОВАННОЙ ЛИТЕРАТУРЫ


Интернет ресурсы:

1)       Сайт Работа.ru

<http://www.rabota.ru/guide/dolzhnostnye_instruktsii.html>

2)       Сайт Allbest.ru

<http://www.allbest.ru/>

3)       Сайт Банк рефератов

<http://www.bankreferatov.ru/>

4)       Сайт Реферат - твоя тема

<http://referat.ru/referats/view/14921>

5)       Сайт Базы данных Access. Интернет обучение.

<http://www.lessons-tva.info/edu/e-inf2/m2t4_2.html>

6)       Интернет - энциклопедия «Википедия»

<http://ru.wikipedia.org/wiki/>

Похожие работы на - Страхование автогражданской ответственности

 

Не нашли материал для своей работы?
Поможем написать уникальную работу
Без плагиата!
Без нейросетей!