Проектирование модуля обучения в online режиме, взаимодействующего со Skype

  • Вид работы:
    Курсовая работа (т)
  • Предмет:
    Информационное обеспечение, программирование
  • Язык:
    Русский
    ,
    Формат файла:
    MS Word
    1 Мб
  • Опубликовано:
    2012-04-26
Вы можете узнать стоимость помощи в написании студенческой работы.
Помощь в написании работы, которую точно примут!

Проектирование модуля обучения в online режиме, взаимодействующего со Skype

Введение

Индивидуальная образовательная программа высшей школы позволяет создать условия для индивидуального обучения. Индивидуум может получить высшее образование, выбрав интересующие его дисциплины в соответствии с образовательным стандартом. Это способ индивидуального освоения одной из существующих программ, поэтому составляется на основе выбранного общего учебного плана и соответствующего ему соотношения между различными образовательными областями и видами учебной работы.

Учебный модуль, используемый при возможности выбора дисциплин для индивидуального обучения, должен быть оформлен в виде организационно-педагогического документа, доступного всем участникам педагогического процесса (преподаватель, студент, администрация и т.д.). Этот документ должен содержать в себе следующие позиции.

·        дисциплины;

·        объем работы студента;

·        форма итогового контроля;

·        распределение по курсам, семестрам, неделям.

Модуль «Учебный план специальности / направления» предназначен для составления учебных планов по специальности / направлению и формированию учебного графика. Основные возможности модуля:

·        ввод, хранение и редактирование неограниченного количества учебных планов для различных форм обучения;

·        возможность настройки различных типов планов;

·        формирование на основе учебных планов учебных графиков по специальностям;

·        печать планов и графиков.

В данном курсовом проекте необходимо реализовать модуль информационной системы кафедры, который позволит собирать, обрабатывать, хранить и отображать информацию о существующих учебных планах специальностей / направлений и на этой основе обеспечит автоматическое формирование учебного плана для каждого из них.

Таким образом, целью курсового проекта является создание модуля формирования учебного плана специальности / направления для информационной системы кафедры технологий профессионального обучения.


1. Изучение предметной области

.1 Анализ ПО Skype

программный skype пользовательский модуль

Skype (произносится «скайп») - бесплатное проприетарное программное обеспечение с закрытым кодом, обеспечивающее шифрованную голосовую связь через Интернет между компьютерами (VoIP), а также платные услуги для звонков на мобильные и стационарные телефоны.

Программа также позволяет совершать конференц-звонки (до 25 голосовых абонентов, включая инициатора), видеозвонки (в том числе видеоконференции до 10 абонентов), а также обеспечивает передачу текстовых сообщений (чат) и передачу файлов. Есть возможность вместо изображения с веб-камеры передавать изображение с экрана монитора[5].

Программные клиенты Skype выпущены для операционных систем[6]: Windows, Mac OS X, Linux, iOS, Windows Mobile, Google Android, PSP, Symbian.

Skype написан на Delphi - среда программирования, в которой используется язык программирования Object Pascal.

В отличие от многих других программ IP-телефонии, для передачи данных Skype использует P2P-архитектуру. Одноранговая, децентрализованная или пиринговая (от англ. peer-to-peer, P2P - равный к равному) сеть - это компьютерная сеть, основанная на равноправии участников. В такой сети отсутствуют выделенные серверы, а каждый узел (peer) является как клиентом, так и сервером. В отличие от архитектуры клиент-сервера, такая организация позволяет сохранять работоспособность сети при любом количестве и любом сочетании доступных узлов.

Единственным центральным элементом для Skype является сервер идентификации, на котором хранятся учётные записи пользователей и резервные копии их списков контактов. Центральный сервер нужен только для установки связи. После того как связь установлена, компьютеры пересылают голосовые данные напрямую друг другу (если между ними есть прямая связь) или через Skype-посредник

Для того чтобы использовать Skype компьютер должен соответствовать следующим минимальным требованиям:

·        Операционная система Windows 2000 или XP;

·        Процессор 400 MHz;

·        128 MB оперативной памяти;

·        15 MB свободного места на диске;

·        Звуковая карта, наушники + микрофон (гарнитура);

·        Соединение с Интернетом на скорости не ниже 33.6 Kbps.

1.2 Анализ процесса обучения

Одним из ключевых факторов, влияющих на результативность дистанционного обучения, становится выбор (разработка) и внедрение адекватной и эффективной модели управления учебным процессом проведения дистанционного обучения. Разработка модели управления, при этом, заключается в описании бизнес-процессов дистанционного обучения: подготовка учебного процесса дистанционного обучения, организация процесса дистанционного обучения, проведение занятий. При разработке информационной модели будет использоваться табличное описание бизнес-процессов.

Таблица 1 - Организация процесса дистанционного обучения

№ п/п

Функция бизнес-процесса (функциональное определение)


Операция (работа)

1

Организация дистанционного обучения

1.1

Ведение материалов курса

1.1.1

Формирование материалов курса

1.1.2

Привязка материалов курса каждому обучаемому

1.2

Ведение электронной тетради

1.2.1

Проверка выполняемых учеником заданий


Применение того или иного способа воздействия на обучаемых с целью получения необходимого результата возможно только при наличии соответствующих технических и дидактических средств, соответствующей квалификации педагога, а также определенного уровня обучаемых, связанного с их способностью усваивать учебный материал предложенным способом и наличия достаточных для этого базовых умений.

В данном случае под начальными требованиями понимается характеристика обучаемых и их базовые знания и опыт, эмоциональное отношение к учебному процессу, социодемографические и психологические характеристики.

Под средствами обучения понимаются технические и дидактические средства, которые позволяют оптимизировать процесс обучения.

Следует отметить гибкость проектируемой системы, т.е. её способность использовать различные разработанные технологии обучения применительно к различным условиям обучения или, наоборот, разрабатывать те технологии обучения, которые обеспечат требуемый результат в заданных условиях.

1.3 Обзор библиографических источников

То, что благодаря интернету расстояния перестали быть ощутимым препятствием, а государственные границы стали условностью, сегодня уже ни кого не удивляет. Сидя в офисе или дома в удобном кресле можно совершить увлекательное путешествие, по мировым достопримечательностям используя «Google Планета Земля», параллельно делясь впечатлениями по ICQ или Skype с другом, находящимся за много километров. Однако онлайн сервисы, позволяющие в режиме реального времени общаться по интернету помимо развлекательных и сугубо личных целей, получили вполне прикладное назначение. Подавляющее большинство сайтов фирм-производителей товаров и услуг используют их для оказания консультаций потенциальным и уже состоявшимся клиентам. Удобство такого рода сервиса очевидно, - покупатель может не только узнать, к примеру, стоимость картофелечистки, но и получить развернутые инструкции по её техническому обслуживанию, способам транспортировки, правилам установки и так далее. Грамотный инженер, сидя за экраном монитора своего компьютера, при необходимости, может оказать не только общую консультацию, но и передать файлы с монтажными чертежами, фотографии внешнего вида и даже объёмные изображения устройства для того, чтобы будущий пользователь получил максимально полное понятие об оборудовании, с которым ему придётся иметь дело.

Теперь, для того, чтобы показать преимущества, которыми обладают, например Лари Данкар нет нужды приглашать клиента на производственный участок и проходя с ним по цепочке технологического процесса, описывать все нюансы примененных технических решений и использованных конструкторских новинок. Достаточно создать развёрнутую презентацию и продемонстрировать её заказчику в режиме реального времени по интернету. Более того, - возможности организации видеоконференций позволяют даже частично избавиться от необходимости посылать бригады специалистов наладчиков на место непосредственного монтажа устройств. И если миксер для молочных коктейлей или иное не очень сложное оборудование требует настройки, то осуществить её можно силами персонала потребителя, руководя их действиями из сервисного центра по видеосвязи.

Но не только сугубо технические задачи решаются посредством он-лайн сервисов, - сегодня получили распространение и обучающие услуги по интернету.

Основной задачей системы образования является удовлетворение потребностей государства в специалистах нужного профиля. При этом специалисты могут иметь различное качество подготовки, которое будет зависеть от того, насколько полно он сможет соответствовать предъявляемым к нему требованиям.

Развивающиеся наука и техника предъявляют новые требования к знаниям. Специалист всегда должен иметь более высокий уровень подготовки. Качество подготовки специалиста во многом определяется программой его обучения, способом обучения и подачи информации. Подготовка специалистов, отвечающих современным запросам, влечет за собой непрерывное совершенствование учебных материалов с тем, чтобы они всегда находились в наивысшем соответствии с требованиями, предъявляемыми к специалисту, поэтому учебные материалы должны быть достаточно гибкими для быстрой адаптации к меняющимся требованиям по отношения к специалисту. В настоящее время необходим поиск новых подходов составления учебных материалов.

Эффективное управление процессом обучения возможно только при выполнении целой системы требований, предъявляемых к нему.

Цель выступает как основной критерий отбора всех средств и методов организации учебно-воспитательного процесса. Она является ориентиром и критерием для определения степени достижения конечных результатов процесса обучения. Будучи конкретной, точно сформулированной, она позволяет осуществить управление учебной деятельностью ученика, своевременно решать вопросы успешности обучения, его эффективности и качества результатов.

.4 Поиск и обзор аналогов

Данный модуль будет использоваться в составе Skype, как дополняющий его модуль с целью образования. Обслуживать модуль будет администратор. Технические вопросы решаются соответствующими специалистами, технической поддержкой, отвечающей за серверное оборудование. Основными пользователями модуля будут обучаемые и обучающие.

В качестве аналогов были выбраны следующие ресурсы:

·        Skype language;

·        Vkomnate.com.

Описание ресурсов:

1)      Skype language. Для того, чтобы заниматься в данном ресурсе, Вам достаточно иметь высокоскоростное подключение к Интернету, наушники (и камеру по желанию) и совсем немного свободного времени перед работой, учебой, во время обеденного перерыва или после трудового дня. Преимущества:

·        не нужно тратить время на передвижение по городу к репетитору или на курсы в языковом центре. В сравнении с курсами в языковых центрах, Skype-Language предлагает индивидуальные занятия, например, английский язык online, с помощью данного вида обучения можно заниматься по скайпу или ICQ дома или в удобном месте.

·        Нет зависимости от места нахождения. В любой командировке есть возможность выйти в Интернет и позаниматься любимым языком, будь это онлайн английский или китайский по скайпу.

·        Возможность составить удобный для себя график и учить китайский, немецкий или английский язык online по Skype.

·        Возможность получать качественное преподавание за минимальные средства и возможность общения с носителями языка - английского, немецкого, китайского, испанского и русского.

·        Разрабатывается индивидуальная программа, в соответствии с потребностями и целями изучения языка.

)        Vkomnate.com. Виртуальный сервис «вкомнате» - для тех, кто на расстоянии. Возможности зависят от типа связи, отношений. Можно отдохнуть, поработать, пообщаться, провести собеседование, познакомиться, посмотреть в глаза. Все это позволяют технологии Adobe Flash: звук, текст и видео на одной странице с «легким» входом, без регистрации и установки дополнительных программ. Фактически, происходит реальная встреча, только на экране. На сайте можно демонстрировать картинки, оборудование, товары, вид из окна, который за спиной, свой новый галстук или самого себя.

Оценка ресурсов по критериям приведена в таблице 1.

Таблица 1 - Критерии оценки аналогов

Аналог Критерий

Skype language

Vkomnate.com

Тип входных данных

Профиль пользователя

+

+

Текст

+

+

Изображения

+

+

Видео

+

+

Документы

+

+

Тип выходных данных

Текст

+

+

Файловые данные

+

+

Тип отображения данных

Текст

+

+

Видео-материалы

-

-

Изображения

-

-

Тип проверки знаний

Тест

-

-

Online тетрадь

-

-

Открытостью и общедоступность исходного кода

Открытость и общедоступность кода

-

-

Итог

8

8


Оптимальным прототипом выбран Skype language, но это это не специализированные курсы на Skype, а обычное использование Skype (видеосвязи), только в коммерческих целях. Нет никаких дополнительных функций для удобства использования. Функции рассылки заданий имеются, но реализуется это всего лишь по средствам почтового ящика.

Еще один аналог vkomnate.com - это виртуальный сервис для тех, кто на расстоянии. Есть звук, текст и видео на одной странице, без регистрации и установки дополнительных программ. Но этот сервис не позволяет выполнять тех функций, которые позволили бы проводить online занятия без привлечения дополнительных средств.

В отличие от этих аналогов наш сервис имеет ряд преимуществ. Данный модуль представляет оболочку, которая позволяет вести дистанционное обучение, а именно преподаватель вносит учебные материалы (текстовые, видео, аудио, тесты), которые будут изучаться учеником. Так же преподаватель имеет возможность выдавать конкретные задания ученикам, полностью контролировать процесс их обучения путем online сессии (все, что будет делать ученик в учебных материалах будет видно преподавателю, и наоборот). Данный модуль так же дает возможность вести электронную тетрадь. Все функции могут выполняться как с клавиатуры, так и с планшета. Преподаватель имеет возможность вносить пометки в режиме реального времени в материалы ученика. Для удобства работы и обучения, модуль доступен для пользования всем желающим. В данном модуле информация является конфиденциальной, следовательно он нуждается в дополнительных мерах по защите.

2. Проектирование компонента

.1 Обзор средств разработки

Проектирование системы осуществляется с помощью языка моделирования UML. UML - язык графического описания для объектного моделирования в области разработки программного обеспечения. UML-диаграммы легко воспринимаются и при этом без труда генерируются компьютерами. UML является языком широкого профиля, это открытый стандарт, использующий графические обозначения для создания абстрактной модели системы, называемой UML-моделью.

Для создания модуля используется язык Delphi - строго типизированный объектно-ориентированный язык, в основе которого лежит хорошо знакомый программистам Object Pascal. В качестве базы данных используется PostgreSQL. PostgreSQL - это свободно распространяемая объектно-реляционная система управления базами данных (ORDBMS), наиболее развитая из открытых СУБД в мире и являющаяся реальной альтернативой коммерческим базам данных. Skype - агент IP-телефонии, использующий также Интернет, но работающий по технологии Р2Р, при которой обработка информации происходит на ПК пользователя. В итоге скорость обработки и пересылки данных увеличивается. Еще интересный момент - Skype успешно функционирует с TCP-протоколом.

Все использованные средства разработки были выбраны по требованию руководства Skype.

.2 Проектирование пользовательского интерфейса

Для представления ключевые моментов работы с системой наглядно составим прототипы пользовательского интерфейса.

На рисунке 1, представлен прототип интерфейса для обучения в среде Skype.

Рисунок 1 - Прототип интерфейса для обучения в среде Skype

.3 Проектирование процесса формирования модуля обучения в online-режиме взаимодействующего с ПО Skype

Были рассмотрены некоторые подходы к разработке информационных систем для формирования модуля обучения в online-режиме взаимодействующего с ПО Skype.


Рисунок 2 - диаграмма в нотации IDEF0 уровня А-0

«Уровни доступа» позволяют разбить клиентов системы на 2 подгруппы: тех, кто может изменять учебные материалы, присваивать их ученикам и проверять их и тех, кто может просматривать задания и решать их.

Выполнение «запроса клиента» ведет либо к получению информации от системы, либо к изменению содержимого БД.

В качестве «отчетов» система будет выдавать возможность просматривать созданные или отредактированные учебные материалы.

Для того, чтобы понять общую логику работы системы, необходимо посмотреть на диаграмму уровня А1, которая представлена на рисунке 3.

Рисунок 3 - диаграмма в нотации IDEF0 уровня А1

На этой диаграмме видно, что общая логика работы системы уже разбивается на 4 функциональных блока.

На рисунке 4 представлена UML диаграмма прецедентов, которая также представляет логику работы системы. Она отражает отношения, существующие между акторами и прецедентами. Основными группами пользователей являются: администратор, преподаватель и ученик. Ученику доступна информация о присвоенных преподавателем учебных материалах, их непосредственный просмотр и прохождение. Преподаватель имеет еще и доступ к редактированию материалов внутри модуля, т.е. его возможность редактирования базы данных ограничена модулем, так же преподаватель может выкладывать учебные материалы, проверять и присваивать их учащимся. Администратор же имеет доступ к редактированию модулей и баз данных системы.

Рисунок 4 - Диаграмма прецедентов

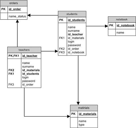
2.4 Разработка концептуальной модели данных

Для осуществления процесса формирования учебных материалов в базе данных должна хранится информация об учениках, о преподавателях, о существующих учебных материалах и их характеристиках. Для хранения информации о пользователях целесообразно использовать уже существующую в базе данных информационной системы кафедры таблицу пользователей, указывая соответствующий статус.

Физическая модель данных представлена на рисунке 5.

Рисунок 5 - Физическая модель данных

В таблице teachers содержится информация об учителях, которые имеют доступ к внесению изменений в учебных материалах и ссылка на их учебные материалы.

Соответственно таблица matirials является содержащей информацию об учебных материалах.

В таблице students содержится информация о присвоенных материалах.

Таблица order содержит информацию о статусе пользователя.

3. Реализация модулей

.1 Диаграммы классов

После того как была определена логика работы системы и спроектирована физическая модель данных необходимо дать представление об общей структуре модулей системы и связях между ними.

Основные компоненты выполняют функции управления учебными материалами, их созданием, редактированием и формированием. Все компоненты связаны с API (интерфейс программирования приложений). В силу своей независимости, а также необходимости взаимодействия, компоненты имеют интерфейсы (API), позволяющие компонентам скрыть их внутреннее устройство и предоставить вовне определенный способ обращения к своим функциям.

Представление развертывания отражает расположение работающих компонентов на узлах. Узел - это ресурс, используемый во время выполнения программы. Это представление служит для изображения распределения ресурсов и их размещения. Представление развертывания изображено на диаграмме развертывания, рисунок 6.

Рисунок 6 - Диаграмма развертывания

Данная диаграмма отображает физические взаимосвязи между программными и аппаратными компонентами системы.

Рисунок 7 - Диаграмма деятельности

На данной диаграмме отображен поток переходов от одной деятельности к другой. Под деятельностью понимается спецификация исполняемого поведения в виде координированного последовательного и параллельного выполнения подчинённых элементов - вложенных видов деятельности и отдельных действий, соединённых между собой потоками, которые идут от выходов одного узла к входам другого.

Заключение

В ходе работы, благодаря полученным знаниям, создан модуль обучения в online-режиме взаимодействующий с ПО Skype. Изучив структуру подобных модулей были выявлены положительные и отрицательные стороны, которые учтены в данной курсовой работе. Также опираясь на поставленную перед нами цель были выявлены права пользователей.

По результатам проделанной работы можно сказать, что все задачи, поставленные перед курсовой работой, и все требования предъявленные в техническом задании были выполнены. Любой зарегистрировавшийся в данной системе пользователь будет видеть список учебных материалы, сможет просматривать их. Преподаватель имеет возможность добавлять новые учебные материалы, изменять существующие, проверять сделанные учениками и присваивать их им. Администратор имеет полномочия изменять учетные записи всех пользователей системы и делать любые действия, связанные с редактированием, удалением или добавлением записей в базу данных, что соответствует поставленной задаче.

Инфологическая модель базы данных была разработана в соответствии со спецификой задачи и в соответствии с ней была оптимизирована и на данный момент наиболее точно отвечает требованиям работы.

Из приведённого анализа этапов решения поставленной задачи следует, что курсовая работа завершена и представляет собой полноценный модуль обучения в online-режиме взаимодействующий с ПО Skype.

В перспективе данная разработка может быть использована для составления обучающих материалов в online-режиме взаимодействующий с ПО Skype. Также ее можно усовершенствовать путем добавления новых функций в самом модуле, возможностью загрузки и выгрузки учебных материалов учениками.

Список использованной литературы

1. Веллинг Л., Томпсон Л. Разработка веб-приложений с помощью PHP и MySQL. - 4-ое изд. - М.: Издательский дом «Вильямс», 2009. - 848 с.

2.      Горлушкина Н.Н. Педагогические программные средства: Учебное пособие / Под ред. проф. М.И. Потеева. СПбГУ, 2002. - 152 с.

.        Дронов В.А. JavaScript в Web-дизайне. - СПб.: БХВ-Петербург, 2005. - 880 с.: ил.

.        Захарова И.Г. Информационные технологии в образовании: Учебное пособие для студентов высших педагогических учебных заведений. - 3-е изд., стереотип. - М.: Академия, 2007. - 192 с.

.        Колисниченко Д. PHP 5/6 и MySQL 6 Разработка Web-приложений. - СПб.: БХВ-Петербург, 2009. - 416 с.

.        Крейн Д, Паскарелло Э, Джеймс Д. Ajax в действии.: Пер. с англ. - М.: Издательский дом «Вильямс», 2006. - 640 с.:ил.

.        Макконнелл С. Совершенный код. Мастер-класс / Пер. с англ. - М.: Издательство «Русская Редакция»; СПб: Питер, 2007. - 896 с.:ил.


Не нашли материал для своей работы?
Поможем написать уникальную работу
Без плагиата!
Без нейросетей!