Теория системного подхода, ее применение на примере анализа работы дизайн-студий
Содержание
Введение
Глава 1. Основные теоретические концепции
1.1 Теория системного подхода
1.2 Процессный подход
1.3 Взаимодействие процессов организации и их иерархия
1.4 Понятие организационной структуры
1.4.1 Виды организационных структур
Глава 2. Методы анализа отрасли и организационной структуры
компании
2.1 Концепция ситуационных факторов Г. Минцберга
2.2 Модель "пяти конфигураций организационной структуры"
Г. Минцберга
2.3 Связь организационной структуры компании, с особенностями
отрасли её функционирования
2.4 Анализ отрасли по ключевым показателям
2.5 Анализ отрасли на основе модели М. Портера
Глава 3. Исследование дизайн индустрии. Моделирование
бизнес-процессов в дизайн студиях
3.1 Анализ дизайн индустрии
3.2 Причины проблем дизайн бизнеса в России и пути их решения
3.3 Моделирование процессов "Лаборатории дизайна НИУ ВШЭ"
3.4 Моделирование процессов брендингового агентства
"Algebra"
3.5 Моделирование процессов web-студии
3.6 Подведение итогов моделирования
Заключение
Список источников
Введение
Данная работа посвящена анализу функционирования организаций,
которые занимаются коммуникационным дизайном - к ним относятся дизайн студии,
бюро, а также связанные/сотрудничающие с ними или предоставляющие
самостоятельно услуги по дизайну компании, такие как рекламные/брендинговые
агентства, web-студии.
Для того чтобы точнее обозначить сферу интересов
исследования, необходимо пояснить, что понимается под коммуникационным
дизайном. В общероссийском классификаторе промышленной деятельности ОКПД.2 эти
услуги имеют кодовый номер 74.10.20 и расшифровываются как "Работы
оригинальные в области дизайна" [1]. Более подробное описание этой
деятельности можно найти в североамериканском классификаторе промышленности -
NAICS. На западе есть такое понятие как "Graphic Design Services"
[2]. Эта отрасль имеет номер 541430 и включает в себя компании, которые
занимаются планированием, проектированием и управлением производства визуальной
коммуникации, для того чтобы передавать графические сообщения и концепции,
уточнять сложную информацию, или проектировать визуальную идентификацию
компаний. Эти услуги могут включать в себя дизайн печатной продукции, упаковки,
рекламы, дизайн вывесок корпоративного стиля (в том числе логотипы), сайтов.
Смежные отрасли: коммерческая печать, рекламные услуги, допечатные услуги,
копировальные услуги, web.
В отличие от западного мира, где дизайн как вид бизнеса
проделал долгий путь и развивался вместе с рекламной отраслью больше века, в
России дизайн-бизнес, как и рекламный, активно развивается около двадцати пяти
лет. Причина в том, что частные компании в Советском союзе не функционировали,
и хотя потребность в качественном дизайне периодически удовлетворялась, как
продавать дизайн и создавать стабильные компании в этой сфере, до недавнего
времени в нашей стране мало кто знал.
Отрасль начала формироваться постепенно с формированием
рыночной экономики и появлением потребности у бизнеса в новых конкурентных
преимуществах, которые мог предоставить дизайн. Но в отсутствие опыта оказалась
в ситуации, когда с одной стороны, есть пример отлаженных процессов на западном
рынке, с другой стороны.
Для того, чтобы комплексно проанализировать компании будет
использовано два подхода - системный и процессный. Первый подход предполагает
рассмотрение отдельных фирм как часть индустрии, в контексте окружающей среды,
и выявление системных связей. Кроме того следуя системному подходу, будут
рассмотрены факторы, влияющие на организационно-функциональную структуру
компании, а также будет выявлен тип структуры, наиболее характерный для
дизайн-студий. Процессный подход будет использован для более детального
погружения в механизмы работы бизнеса и поможет чётко разложить работу компаний
на сеть взаимосвязанных процессов и построить модели функционирования на основе
которых выявляются особенности индустрии и строится обобщенная модель работы
дизайн-студии.
Для сбора информации о компаниях был разработан опросник и
проведены интервью с несколькими представителями, что поможет понять специфику
работы отдельных организаций, выявить общие черты и различия в работе.
Для построения моделей выбрана нотация IDEF0 как наиболее
соответствующая задачам исследования и позволяющая структурно рассмотреть
работу компаний. Программа Ramus Educational будет использована как свободный
аналог BPwin, обладающий всем необходимым функционалом.
Итак, предметом исследования является дизайн-индустрия и
бизнес-процессы в отдельных компаниях.
Цель работы заключается в построении эффективно работающей
обобщенной модели дизайн студии, которая бы соответствовала требованиям рынка и
особенностям бизнеса.
К задачам данного исследования относятся:
Применение системного и процессного подходов для анализа
работы выбранных компаний
Оценка факторов, влияющих на организационную структуру дизайн
студий
Анализ дизайн отрасли и её влияния как среды на
функционирование компаний
Построение моделей бизнес-процессов исследуемых компаний
Построение обобщенной процессной модели дизайн студии
Особенностью данного исследования является применение ранее
известной методологии моделирования бизнес-процессов к новой отрасли, которая
ещё не была исследована как бизнес с помощью этого метода.
Глава 1.
Основные теоретические концепции
1.1 Теория
системного подхода
"Системный подход - это подход к исследованию объекта
(проблемы, явления, процесса) как к системе, в которой выделены элементы,
внутренние и внешние связи, наиболее существенным образом влияющие на
исследуемые результаты его функционирования, а цели каждого из элементов,
исходя из общего предназначения объекта". [3]
В общем случае системой называют совокупность взаимосвязанных
элементов, которые образуют некоторую целостность, определённое единство.
Предприятие в рамках это парадигмы представляется как
комплекс взаимосвязанных элементов - функций, подразделений, методов, процессов.
[Для того, чтобы рассмотреть организацию как совокупность процессов, будет
использован процессный подход, который подробно будет описан в следующей
главе].
Основные принципы системного подхода:
. Целостность - благодаря этому система
рассматривается одновременно как одно целое и как подсистема для уровней более
высокого порядка.
2. Иерархичность построения - то есть система имеет
множество (от двух и более) элементов расположенных по принципу подчинения
элементам высшего уровня элементов низшего уровня. Этот принцип хорошо
просматривается на примере конкретных организаций, которые, как известно,
представляют собой взаимодействие двух подсистем: управляемой и управляющей,
таким образом, что одна подчинена другой.
. Структуризация - в рамках конкретной организационной
структуры позволяет анализировать элементы системы и взаимосвязи между ними.
Чаще всего процесс функционирования системы определяется не столько свойствами
её отдельных элементов, сколько свойствами самой структуры.
. Множественность - позволяет применять различные
экономические, математические и экономические модели для описания системы в
целом и её отдельных элементов. [4]
Принципы системного подхода легли в основу данной работы.
(Эти принципы нашли отражение в данной работе). С позиции принципа целостности
мы рассмотрим дизайн-студию как часть дизан индустрии, иерархичность -
рассмотрим управляющее и управляемое звенья в компаниях подобного плана,
структуризация - проанализируем возможные варианты организационных структур в
дизайн-студиях, а также отдельные элементы этих структур, множественность -
используем различные методы и подходы (в том числе моделирование
бизнес-процессов) для описания функционирования дизайн-студии.
Основополагающая идея теории систем гласит, что любое решение
(действие) несёт последствия для всей системы. В управлении системный подход
позволяет избегать неприятной ситуации, когда решение в одной сфере
превращается в проблему для другой.
Также нельзя забывать о том, что организация является
открытой системой и находится в постоянном взаимодействии с внешним миром.
Окружающая среда является совокупностью факторов, которые воздействуют на
функционирование организации и находятся за её пределами. Системный подход
предусматривает взгляд на проблему не изолированно, а в единстве связей с
внешней средой, (необходимо изучать сущность связей отдельного элемента,
выстраивать ассоциации между частными и общими целями).
В соответствие с системным подходом организацию как открытую
систему представляют в виде схемы вход - процесс преобразования - выход
(рис.1). Этот подход применяется как для всей организации, так и для отдельных
её подразделений. Входы, процессы и выходы у реальных организаций и даже у
разных подразделений одной организации могут иметь существенные отличия. Каждый
участок, секция, отдел вовлечены в обработку входа с целью получения
определённого выхода.
Рис. 1. Система в общей форме
Входом может являться сырьё, люди, деньги информация и т.д.
Выход может быть представлен изделиями, информацией, людьми, получившими
услугу, а также комбинацией этих элементов. [5]
Если в организации не налажены процессы, то это, как правило,
переходит на все проекты, которыми занимается эта организация. Ниже в качестве
схемы представлен системный подход к управлению (рис.2) [6]. Есть вход -
"требования" (заинтересованные стороны, целевая аудитория, клиент);
есть процесс работы - управление ресурсами, ответственность руководства, сам
процесс реализации проекта, а также важнейший пункт этого процесса - непрерывный
анализ работы; на выходе схемы находятся продукция и удовлетворённость, которая
тоже постоянно оценивается.
Рис. 2. Системный подход к управлению
Итак, системный подход помогает реализовать оценку производственно-хозяйственной
деятельности и деятельности системы управления с позиции конкретных
характеристик, что даёт возможность анализировать ситуацию в рамках отдельно
взятой системы, выявить проблемы входа, процесса, выхода системы и
взаимодействия с окружающей средой.
1.2
Процессный подход
Для того, чтобы успешно функционировать, организации
необходимо управлять множеством взаимосвязанных видов деятельности.
Деятельность, которая использует ресурсы и управляется с целью преобразовать
входы в выходы, может быть обозначена как процесс. Часто возникает ситуация,
когда выход одного процесса представляет собой непосредственно вход следующего.
Система процессов, их идентификация и взаимодействие,
применяемые в организации, наряду с менеджментом процессов составляют
процессный подход. Одно из важных преимуществ этого подхода в обеспечении
непрерывного управления на стыке отдельных процессов внутри системы, а также
при их взаимодействии и комбинации. [7]
В данной работе процессный подход будет применён для рассмотрения
дизайн-студии как совокупности взаимосвязанных процессов. Для того, чтобы
понять… рассмотрим основные определения и составляющие процессного подхода.
"Бизнес-процесс - совокупность взаимосвязанных или
взаимодействующих видов деятельности, преобразующая "входы" в
"выходы", представляющие ценность для потребителя". [8]. Данное
определение близко к определению, представленному в стандарте ISO 9001: 2008,
при этом не локализует деятельность, которая преобразует входы в выходы. Это
может быть как деятельность, выполняемая как различными подразделениями, так и
в рамках одного структурного подразделения.
Для определения составляющих процесса чаще всего пользуются
следующей схемой (рис. 3):
Рис. 3. Составляющие процесса
Основные понятия:
Вход бизнес-процесса - объект материальный
или информационный, который преобразуется в выход в ходе выполнения процесса.
Выход бизнес-процесса - информационный или
материальный объект, который является результатом выполнения процесса и потребляется
внешними по отношению к процессу клиентами (субъектами или другими процессами).
Результат процесса может быть использован как ресурс для выполнения другого
процесса.
Ресурс бизнес-процесса - информационный или
материальный объект, который на постоянной основе используется при выполнении
процесса и при этом не является входом процесса. Сюда можно отнести:
информацию, оборудование, персонал, программное обеспечение, среду,
инфраструктуру, транспорт и пр. Ресурсы процесса находятся под управлением владельца
процесса.
Клиент (потребитель) - субъект, который получает
результат бизнес-процесса. Клиент, находящийся в организации и использующий в
ходе своей деятельности результаты предыдущего бизнес-процесса, называется
внутренним клиентом. Внешний клиент располагается за пределами организации.
Функция - совокупность однородных операций, которые на
постоянной основе выполняет структурное подразделение.
Регламент бизнес-процесса - документ, который описывает
ответственность, порядок взаимодействия исполнителей, последовательность
операций, порядок принятия решений об улучшениях.
Формат описания бизнес-процесса (нотация) - один из возможных
способов представления модели бизнес-процесса в графическом виде.
Для определения бизнес-процесса как объекта управления
необходимо (рис. 4):
Идентифицировать входы процесса и поставщиков
Определить результаты процесса (выходы) и клиентов
Установить владельца процесса
Выработать систему управления процессом (показатели процесса,
цели управления, систему отчётности и др.)
Предоставить ресурсы владельцу процесса, которые необходимы
для выполнения и управления процессом (информация, оборудование, персонал)
Определить регламенты по выполнению процесса
Рис. 4. Концептуальная схема управления процессом
Управление процессом можно представить на основе известного
цикла PDCA. Цели и показатели деятельности владельцу процесса формулирует
вышестоящий руководитель. Владелец процесса планирует (Plan) осуществление процесса
через распределение ресурсов таким образом, чтобы достичь поставленные цели (Do). После владельцем
анализируется ход процесса вместе с его результатами (Check), обнаруживаются
отклонения, идентифицируются их причины, проводятся корректирующие мероприятия
(Act) по устранению этих
причин. Такая схема управления процессом, выстраиваемая на практике
обеспечивает постоянное улучшение процесса, его ориентацию на удовлетворение
потребностей внешних и внутренних клиентов процесса и достижение целей компании
(рис. 5).
Рис. 5. Совмещение цикла PDCA и схемы процессного подхода
1.3
Взаимодействие процессов организации и их иерархия
Бизнес-процессы организации в совокупности представляют собой
иерархическую систему.
По детальности рассмотрения различают:
внутрифункциональный процесс, выполняющийся в одном
структурном функциональном подразделении организации;
межфункциональный процесс, который пересекает границы
различных функциональных подразделений и проходит через всю организацию;
функцию - сумма однородных операций, которые выполняются
структурным подразделением на постоянной основе;
Иерархическое представление процессов базируется на принципе
декомпозиции. Каждый процесс верхнего уровня может быть разложен на процессы
более низкого уровня (рис. 6).
Рис. 6. Декомпозиция процесса верхнего уровня
Для улучшения работы по классификации и выделению
бизнес-процессов, понижению возможности пропуска важных бизнес-процессов, и для
более наглядного представления бизнес-процессов, которые выделены, совокупность
процессов организации представляют в виде "дерева" бизнес-процессов
(рис. 7).
Рис. 7. "Дерево" бизнес-процессов
Описывать и детализировать бизнес-процессы можно очень
подробно и долго. Поэтому возникает вопрос, до какого уровня необходимо
декомпозировать бизнес-процесс. Перед описанием бизнес-процессов нужно чётко
сформулировать цель описания: для чего это делается и что нужно получить на
выходе от описания.
В общем случае бизнес-процесс декомпозируется до момента,
когда будет разграничена ответственность между конкретными подразделениями или
сотрудниками компании. Когда этот уровень достигается, необходимо остановиться.
Как известно из практики, проблемы в функционировании
организации чаще всего находятся на стыках структурных подразделений. Для
оптимизации деятельности в таких случаях используют формализованное
распределение ответственности между подразделениями и среди сотрудников, а
также формализуют результаты, которые передаются от одного подразделения или
сотрудника другому. Чтобы построить работу организации эффективно, важно
соблюдать следующие правила:
Внутри организации отношения строятся в соответствии с
принципом "поставщик-потребитель" (поставщик и потребитель являются
внутренними) (рис. 8).
Рис. 8. Внешние и внутренние процессы
Каждый из поставщиков ответственен за своевременное,
качественное выполнение работы, а так же за отправку результатов процесса
следующему внутреннему потребителю на следующий этап
Потребитель в любом случае прав. Спецификация выхода процесса
должна быть согласована с потребителем этого выхода, в том числе если
потребитель внутренний. Каждый поставщик должен задаваться вопросом о
полезности своей работы для потребителя.
Другим способом представить бизнес-процессы можно представить
в виде сети процессов (рис. 9). В зависимости от того является потребитель
процесса организации внутренним или внешним, выделяют внутренние и внешние
процессы в организации.
Рис. 9. Сеть бизнес-процессов
Сеть бизнес-процессов, по сравнению со структурой
"дерева", представляет деятельность организации более системно и полно,
потому что наряду с иерархией процессов отражает взаимодействие между ними.
Кроме того сеть процессов подразумевает проверку созданной модели деятельности
организации на целостность, верное выделение бизнес-процессов, правильность их
описываемого окружения.
На рисунке 10 приведён пример хода процессов организации,
когда входами для основных процессов организации являются выходы
вспомогательного процесса поставок ресурсов.
Рис. 10. Взаимодействие бизнес-процессов
Для того, чтобы внедрить процессный подход в организации
нужно:
вычленить процессы, которые необходимы для системы
менеджмента качества, внутри организации определить их применение
выявить последовательность и взаимосвязь этих процессов
определить методы и критерии, которые необходимы, чтобы
обеспечить уверенность в результативности самих процессов и управления ими
гарантировать наличие информации и ресурсов, необходимых для
мониторинга и поддержки хода реализации этих процессов
отслеживать, измерять и производить анализ этих процессов
осуществлять мероприятия, которые необходимы для постоянного
улучшения процессов и получения запланированных результатов
Общий алгоритм для описания бизнес-процессов организации,
которым мы воспользуемся в данной работе, предлагаемый авторами учебника:
. Разработать схему существующей в компании
организационной структуры
2. Выявить перечень процессов верхнего уровня
. Рассмотреть функции, которые выполняются на уровне
подразделений
. Разложить функции подразделений по процессам. Важно
учесть, что часть функций не будет привязана к процессам организации, потому
что они будут являться внутренними процессами подразделения
1.4 Понятие
организационной структуры
Каждая организация является системой взаимосвязанных
элементов, и необходимо иметь хорошо налаженные коммуникации, интеграцию и
координацию приложенных усилий для поддержания всех рабочих процессов.
Взаимодействующие элементы организации представляют собой организационную
структуру - понятие, включающее в себя следующие компоненты:
Отношения формальной отчётности, которая включает объём
контроля менеджеров и уровни иерархии
Сотрудников, объединённых в подразделения, а подразделения -
в целостную организацию
Разработку систем, которые гарантируют эффективную
коммуникацию, интеграцию и координацию усилий различных подразделений [9]
Исходя из этого, можно сделать вывод о том, что важнейшими
задачами организационной структуры являются разделение процессов труда на
конкретные рабочие задачи и координация действий сотрудников и подразделений
для решения поставленных задач [10]. Поэтому выделяют специальные
координационные механизмы, на основе которых строят контроль и коммуникации в
организации [11], а именно:
Взаимное согласование - простая форма взаимодействия, в
основе которой лежат неформальные коммуникации. В этом случае контроль
осуществляется самими работниками.
Прямой контроль - форма взаимодействия, усложнённая за счёт
центра управления процессами (чаще всего им является руководитель команды,
хорошо разбирающийся в своём деле)
Стандартизация:
a) Рабочих процессов - подразумевает под собой полную
спецификацию работ, создание стандартов и инструкций, которые описывают рабочую
деятельность
b) Навыков и знаний - механизм основывается на спецификации
квалификации работников, причём критерием соответствия для работника является
уровень его подготовки
c) Выпуска - в основе данного механизма лежит стандартизация
результатов труда, что подразумевает стандартизацию рабочих процессов
d) Норм - предполагает наличие у коллектива общих убеждений,
влияющих на то как сотрудники выполняют свои работы
Если вид работы усложняется, то форма механизма координации
соответственно тоже: начиная с взаимного согласования через прямой контроль и
до стандартизации знаний и навыков.
Исходя из концепции "пяти конфигураций организационной
структуры" Г. Минциберга [10] структура представляет собой пять частей.
Первая - операторы - персонал, выполняющий базовые производственные работы и
являющийся основой организации, её операционным ядром. В молодой небольшой по размерам
компании операторы самостоятельно организуют и контролируют свою деятельность.
В случае усложнения формы организации среди операторов возникает разделение
труда и появляется потребность в профессиональном менеджменте, который сможет
производить прямой контроль над операционным ядром. Таким путём создаётся апекс
организации - её стратегическая верхушка. В случае если организация продолжает
своё расширение, управляющее звено тоже увеличивается и появляется
промежуточный слой сотрудников между стратегической верхушкой и операционным
ядром, называемый средней линией. Этот процесс создаёт ещё один вид разделения
труда - административный.
Чем больше организация усложняется и расширяется, тем больше
проявляется потребность в стандартизации процессов, осуществляемой аналитиками.
Их деятельность тоже представляет собой административные функции, отличающиеся
от деятельности апекса. Особенность аналитиков в том, что они представляют
техноструктуру вне линейной иерархии организации. Говорить об эффективности техноструктуры
можно в случае, если применение аналитических инструментов позитивно влияет на
производительность труда остальных сотрудников.
Расширение организации создаёт необходимость в подразделении
дополнительного обслуживания, которое занималось бы вспомогательными
процессами, например, организацией питания или уборкой помещения. Такое
подразделение называют вспомогательным (рис. 11).

На полученной схеме видно, что вспомогательный персонал и
техноструктура отделены от основного ствола власти. Также видно, среднее звено
организации, разделяющего стратегический аспекс и операционное ядро, составляют
вспомогательный персонала, срединная линия и техноструктура. Срединная линия
состоит обычно из линейных менеджеров.
Информация в организации движется по горизонтальным и
вертикальным каналам. Первые осуществляют координацию и коммуникацию, с помощью
вторых обеспечивается контроль деятельности. Приоритетной задачей руководства
является создание такого типа организационной структуры, который сможет
обеспечить успешное движение информации и по вертикали, и по горизонтали. Характер
принятия решений зависит от того как часто используется тот или иной канал
коммуникации. Организации, в которых решения принимают верхние уровни иерархии
являются централизованными. Когда в организации чаще всего задействуются
горизонтальные каналы передачи информации и принятие решений делегировано
низовым уровням иерархии, организация считается децентрализованной.
Централизованной организации присущи такие черты, как
спецификация работ, строгая иерархия, преобладание вертикальных коммуникаций,
наличие множества жестких правил и обязательной отчётности. Организации этого
типа обычно ориентированы на контроль и экономическую эффективность.
Децентрализации решений присуще распределение полномочий и
задач между сотрудниками на нижних уровнях иерархии. По этой причине
преобладает горизонтальный вид коммуникации. Децентрализация позволяет
организовать рабочие команды и группы с не жесткой иерархией и минимальными
правилами. Основной акцент в таких компаниях обычно делается на обучении
организации: решение зависит от множества менеджеров разных подразделений, а не
от головного отдела, что предоставляет возможность обучить и задействовать
большое количество сотрудников.
Для того чтобы обеспечить успешное функционирование
организации очень важно найти баланс между непосредственным сотрудничеством по
горизонтали и оптимальным контролем по вертикали, которые при этом находились
бы в соответствии с требованиями внутренней и внешней среды компании.
В процессе проектирования организационной культуры необходимо
учитывать особенности процесса принятия решений, а также таких факторов как
формирование отчётности, виды работ, принципы конструирования подразделений
[8].
На формирование организационной культуры компании
непосредственное влияние оказывают виды работ. Организационная
структура, построенная на базе различных функций выполняемых работ, чаще всего
встречается в небольших компаниях. При росте масштаба компании, соответственно
увеличивается количество таких функций, ухудшается управляемость структуры, и
по этой причине она усложняется.
Иерархия и характер процесса согласования решений
определяются таким фактором как отношение отчётности. Именно этот фактор
показывает насколько развиты в компании вертикальные коммуникации.
Фактор, определяющий разнообразие форм рабочих команд и групп
- это принцип формирования подразделений. По этому принципу выделяют несколько
видов групп: дивизиональные - объединяются по видам производимой услуги или
продукта, функциональные - объединяются по принципу выполнения схожих видов
работ, горизонтальные - сотрудники организуются на основе производственных
процессов, мультифокусные - это тип групп, предполагающий наличие двух
альтернатив структуры одновременно, и относится к матричным. Кроме
вышеописанных существует ещё модульная группировка, которая подразумевает, что
процесс взаимодействия подразделений происходит по принципу взаимодействия
отдельных организаций с использованием информационных технологий [9].
1.4.1 Виды
организационных структур
Создавая организационную структуру, компания должна принимать
во внимание много различных факторов. В зависимости от того, как они
соотносятся между собой и влияют на организацию, выделяются различные виды
организационных структур: дивизиональная, функциональная, горизонтальная и
матричная.
. Функциональная структура. Такая структура характерна
для небольших компаний и эффективна при производстве ограниченного числа
продуктов. Подразделения основаны на принципе общности выполняемой функции. При
этом организация является централизованной, так как имеет сильные вертикальные
связи. Плюсами такого подхода является его экономичность, повышенная
эффективность при достижении функциональных целей и рост профессионализма
внутри подразделений. К минусам функциональной структуры относятся -
перегруженность верхних уровней иерархии из-за сильной централизации, что
оказывает значительное влияние на работу всей организации, неспособность быстро
подстраиваться под динамично меняющуюся внешнюю среду низкая координация
подразделений и слабая горизонтальная коммуникация.
2. Дивизиональная структура - является особенностью
крупных компаний с большим количеством продуктовой номенклатуры или проектов.
Подразделения разбиваются по группам в соответствии с проектным, продуктовым
или региональным принципом. Высокая координация и налаженное взаимодействие с
потребителем присущи организациям такого типа благодаря децентрализации. К
преимуществам данного вида организационной структуры относятся гибкость по
отношению к внутренним изменениям и адаптивность к внешней среде. Однако такие
организации могут столкнуться со сложностью интеграции и стандартизации разных
продуктов компании, а также функционирование дивизионального вида структуры
намного менее экономично, чем функционального вида.
. Матричная организационная структура - присуща среднему
бизнесу и одновременно использует связи и по вертикали, и по горизонтали.
Сотрудники подчиняются двум менеджерам - по продукту (проекту) и по функции.
Таким способом обеспечивается гибкость организации по отношению к внешней
окружающей среде и способность удовлетворить зачастую двойственные потребности
клиента. Персонал в такой структуре получает, как специальные навыки и знания,
так и функциональные, а руководству матричная структура позволяет эффективно
распределять сотрудников по видам работ и принимать комплексные решения.
Отрицательной чертой в этом случае является увеличение длительности рабочих
процессов и сложности в сфере коммуникации из-за нарушения одного из главных
законов в управлении - единоначалия. Сотрудники должны обладать адаптивностью и
высокими коммуникативными способностями. Также следует обратить внимание на
сложность поддержания баланса между продуктовым (проектным) и функциональным
менеджментом.
. Горизонтальная (процессная/командная) структура.
Сотрудники объединены в команды вокруг кросс-функционального процесса и
обслуживают его от начала до конца. Исключены границы между подразделениями и
иерархия, сотрудники имеют расширенное представление о целях организации и
постоянно находятся во взаимодействии друг с другом. По причине того, что в
такой структуре процесс находится на первом плане, при изменениях в
потребностях клиента происходит оперативное реагирование, что характеризует эту
структуру как гибкую по отношению к внешней среде. Со стороны сотрудников
преобладает творческий подход, что повышает их удовлетворённость трудом и
показатели производительности. К отрицательным особенностям этого вида
функционирования относятся большие затраты на создание эффективной структуры,
высокие требования к квалификации сотрудников и в тоже время ограниченная
возможность карьерного роста и развития. При внедрении имеет место
сопротивление такой структуре со стороны управляющего персонала, так как
происходит упразднение иерархии.
Глава 2.
Методы анализа отрасли и организационной структуры компании
2.1 Концепция
ситуационных факторов Г. Минцберга
Минцберг [10] выдвинул два непротиворечащих друг другу
положения, после объединённые в гипотезу расширенной конфигурации, которая
гласит, что построение эффективной структуры организации зависит от
последовательности между ситуационными факторами и параметрами её создания.
Для начала дадим характеристику всем ситуационным факторам:
Размер организации и её возраст. Существует
закономерность, по которой, компании, дольше существующие на рынке, имеют более
формализованное поведение. За много лет менеджеры находят оптимальное поведение
и стараются от него не отходить. С укрупнением компании происходит такая же
ситуация, только она обусловлена эффектом масштаба, благодаря которому
закрепляется определённая модель поведения. Кроме этого, от размера организации
зависит специализация видов работ и проработанность структуры компании. Так как
крупным компаниям специализация присуща в большей степени, то и структура в них
разрабатывается тщательнее. При росте компании происходит также укрупнение
структурных единиц. Благодаря формализации и специализации, менеджеры легче
контролируют большое количество работников.
Техническая система - под ней понимается
совокупность инструментов, которые используются при производстве товаров и
услуг. Наличие высоко регулируемой технической системы в организации приводит к
высокой формализации деятельности, что влечёт за собой бюрократизацию.
Сложность технологической системы влияет на обучение и подбор рабочего
персонала - чем сложнее технология, тем более квалифицированные специалисты
нужны компании.
С другой стороны использование машинного труда и
автоматизации процессов способствует уменьшению бюрократической составляющей
административного аппарата и его состава. Организационная структура
преобразуется из бюрократической в органическую.
Власть. В случае сильного внешнего контроля организация
становится более централизованной и формализованной. Для упрощения процесса
управления и обеспечения контроля извне внедряется жесткая стандартизация
работ, либо ответственность сосредотачивается у одного лица или же эти процессы
могут происходить одновременно.
Мода. Фактор моды виды организационных форм, тоже может
влиять на структуру компании. Поддавшись идее популярной в определённый момент
организационной структуры, компания может выбрать структуру, которая совсем не
соответствует её потребностям, это создаёт феномен не оправдывающих себя
"структур - однодневок" [11].
Внешняя среда - в это понятие входит окружение
компании, а именно рыночная составляющая, политические и экономические факторы.
Компания, существующая в условиях динамичной внешней среды
(частые изменения в потребностях покупателей, резкие колебания спроса), для
успешного существования вынуждена проявлять максимальную адаптивность и
гибкость. Чем более нестабильна внешняя среда, тем более органическую структуру
имеет организация.
Кроме стабильности, на организационную структуру оказывает
влияние сложность окружения. В более сложной среде компании имеют более
децентрализованную структуру. Это происходит по причине того, что в
централизованном ядре становится трудно обрабатывать большой поток информации
из сложной внешней среды. Децентрализация делает процесс принятия решений более
эффективным и упрощает его.
Более подробно зависимость организационной структуры компании
от особенностей внешней среды будет рассмотрена в следующих главах.
Компании могут выбрать основания для дробления свое структуры
по дивизионам относительно рода диверсификации на рынке - это может быть
географический фактор, виды товаров и другое.
В ситуации враждебности внешней среды и наличия с её стороны
угрозы для компании, принятие решений централизуется, что способствует
увеличению скорости их принятия и ужесточению контроля.
2.2 Модель
"пяти конфигураций организационной структуры" Г. Минцберга
В концепции пяти конфигураций организационной структуры
отражено представление организации в качестве противоборства устремлений её
основных частей [10] (рис. 12).
Рис. 12. Пять движущих сил организации.
В соответствии с данными силами выделяют основные пять
конфигураций организационной структуры:
. Простая структура порождается устремлением
стратегического аспекса к централизации.
2. Механистическая бюрократия - порождение устремления
техноструктуры к стандартизации.
. Операционное ядро, желающее минимизировать
деятельность административного крыла, приводит к возникновению профессиональной
бюрократии.
. Дивизиональная структура появляется вследствие
стремления к автономии менеджеров средней линии.
. Адхократия появляется по причине тяги к коллаборации
вспомогательного персонала
2.3 Связь
организационной структуры компании, с особенностями отрасли её функционирования
Условия, в которых компания функционирует, диктуются ей
внешним окружением. Это оказывает огромное влияние на её деятельность и
внутреннюю организацию.
Г. Минцберг в своей работе утверждает существование связи
между видом организационной структуры и параметрами внешней среды. Для того,
чтобы выявить эту связь, необходимо рассмотреть основные параметры окружения:
сложность, стабильность, враждебность и разнообразие рынка.
Сложность. Этот параметр окружающей среды варьируется
по шкале от простого до сложного и связан с характеристиками товара и
технологией его изготовления. В простой среде функционируют компании, которые
производят стандартизированный продукт. В случае, когда сотрудники компании
затрачивают большой объём профессиональных знаний и усилий на производство
одной единицы продукции, организация функционирует в сложной внешней среде.
Параметр сложности внешней среды оказывает влияние на
структуру организации посредством разнообразия видов работ, выполняемых во
время производства продукта. Поэтому компании, которые оперируют в сложной
внешней среде тяготеют к гибкости и децентрализации, а находящиеся в простой
среде - к стандартизации и централизации.
Стабильность. Этот параметр окружающей среды варьируется
от крайне стабильного состояния до динамичного. На это оказывают влияние
множество факторов, которые рассматриваются с помощью PEST-анализа.
Компания должна обладать различной реакцией в зависимости от
типов окружения. В стабильной среде компании чаще всего пользуются инструментом
стандартизации, так как развитие ситуации в отрасли достаточно легко
предсказывается, и руководство стремится к планированию деятельности до
мелочей.
Динамичная среда требует от организации гибкости и
способности адаптироваться к непредсказуемым, быстро меняющимся условиям. Как
правило такие компании децентрализованы, для того чтобы избавиться от лишней
бюрократии и быть более подвижными и органичными, стандартизация в них
невозможна.
Враждебность. Окружение компании может быть как
благоприятным, так и враждебным. Благоприятная среда отличается созданием для
компании наиболее благоприятных условий для функционирования. Враждебная среда
характеризуется динамичностью и компании необходимо иметь соответствующую
скорость реакции.
Разнообразие рынка. В соответствие с этим
параметром рынки варьируются от интегрированных (единых) до диверсифицированных.
Разнообразие может относиться как к различным региональным единицам, так и к
множеству видов продуктов или клиентов, что в свою очередь влияет на
формирование структурных единиц. Диверсифицированные рынки способствуют
разбиению структуры компании на отдельные подразделения, интегрированные - нет.
Сочетая четыре типа окружения компании г. Минцберг представил
матрицу организационных структур (табл. 1):
Таблица 1
Типы организационных структур по Г. Минцбергу.
Отрасль компании является неотъемлемым элементом её внешней
среды и можно заключить, что её особенности сильно влияют на организационную
структуру компании.
Дальнейшее исследование будет направлено в том числе и на
исследование особенностей дизайн отрасли в России и её влияние на процессы и
организационную структуру дизайн-студий.
2.4 Анализ
отрасли по ключевым показателям
Для того чтобы анализировать отрасль, очень важно выделить
основные экономические показатели для неё, к которым относят:
Размер рынка
Количество покупателей и их приблизительный масштаб
Количество конкурентов и их масштаб
Скорость, с которой происходят технологические изменения
Возможность организации экономить на масштабе
Направления интеграции прямых конкурентов
Учёт эффекта обучаемости сотрудников, усвоения ими навыков и
знаний; С ростом профессионализма и опыта сотрудников, снижаются затраты на
бизнес
Величина первоначальных инвестиций в бизнес, которая также
именуется высотой входных барьеров
Также вместе с экономическими показателями используют
инструмент, называемый ключевые факторы успеха (КФУ). Это те составляющие
бизнеса компании, которые позволяют ей находиться в благоприятной позиции на
рынке относительно конкурентов и повышать свою прибыль. К КФУ относят
разработанную компанией технологию, маркетинговую политику, стратегию,
отличительные свойства товаров, хорошую репутацию фирмы, профессионализм
сотрудников и другие. Главная отличительная черта в том, что эти факторы дают
компании реальное рыночное преимущество и способствуют увеличению прибыли.
КФУ помогают управляющему звену выделить приоритетность
факторов, лучше узнать отрасль и исходя из этого определить верные цели для
компании и разработать эффективную стратегию. Этот метод направлен на то, чтобы
создать устойчивое конкурентное преимущество, которое поможет компании
продолжительное время успешно работать в отрасли.
Каждая отрасль имеет свои стратегические возможности, которые
зависят от того на какой стадии жизненного цикла (ЖЦ) она находится. Теория
жизненного цикла отрасли была разработана М. Портером [12] и утверждает, что
именно от зрелости рынка зависит интенсивность конкуренции в отрасли. Также
компания может более эффективно организовать свою деятельность, если осознает
стадию цикла, на которой находится отрасль, и определённые правила внутри неё,
сформировавшиеся в зависимости от этого.
Выделяется четыре стадии ЖЦ отрасли (рис. 13):
. Становление отрасли. На этой стадии происходит
налаживание технологий, отсутствует угроза товаров-субститутов, рынок растёт
быстро, при этом конкурентов не так много.
2. Рост. Отрасль становится крупнее, но рост всё ещё
продолжается высокими темпами. Количество конкурентов остаётся небольшим,
особенностью является появление на рынке новичков, которые заимствуют
технологии у первых игроков. Основные участники увеличивают свою прибыль и
продажи, по причине чего отрасль становится более привлекательной.
. Зрелость. Отрасль стабилизируется, а темп роста
рынка понижается, увеличивается число конкурентов. Происходит дифференциация
продуктов и постепенное снижение цены из-за интенсивной конкуренции. Частота
потребления товара или услуги увеличивается и достигает своего максимума.
. Старение. Динамика спроса постепенно падает,
снижаются продажи. Компании массово выходят из отрасли, на плаву остаются
только самые сильные и крупные игроки.
Рис. 13. Модель жизненного цикла отрасли
2.5 Анализ
отрасли на основе модели М. Портера
Профессор М. Портер выделил основные пять сил, влияющие на
функционирование компании в отрасли, а именно: угроза поставщиков, угроза
покупателей, угроза входа новых игроков, конкуренция между существующими
игроками рынка и угроза товаров-субститутов. В случае понимания влияния каждой
из этих сил обеспечивается надёжная база для прогнозирования и построения
подходящей стратегии компании.
. Угроза входа новых игроков.
Новые игроки своим появлением вызывают борьбу за деление
долей рынка уже существующих игроков. Последствием этого может стать изменение
издержек, цен, масштаба инвестиций требующихся для выживания компании в
условиях конкуренции. Величина этой силы связана с высотой входных барьеров в
отрасль, чем они ниже, тем сильнее фактор появления новых игроков. На барьеры
входа влияют следующие аспекты:
Объём первоначальных инвестиций
Равномерность доступа к сбытовой цепи
Издержки переключения покупателей (высокие/низкие)
Возможность экономии на масштабе существующих игроков
Степень доверия покупателей существующим компаниям
Политика государства, увеличивающая барьеры новичкам
Во многом угроза новых конкурентов зависит от реакции
функционирующих игроков, потому как они имеют доступ к большему количеству
рычагов воздействия на конкуренцию.
. Угроза поставщиков.
Поставщиками называют компании, обеспечивающие отрасль
оборудованием, сырьём и рабочей силой. Эти фирмы могут воздействовать на
конкуренцию созданием особых условий для существующих игроков, установлением
высоких цен либо ограниченного сервиса.
Угроза поставщиков имеет сильное влияние если:
Количество их не велико и ограничено
Они обладают дифференцированным продуктом
Обслуживают несколько отраслей и не зависят от какой-либо
конкретной
Отсутствует товар-субститут для поставляемого товара
Переключение поставщиков несёт высокие издержки
Существует большая вероятность интеграции поставщиков вперёд
. Угроза покупателей.
Когда переговорная позиция покупателей с продавцами высока,
эта угроза имеет высокую силу. На изменение предпочтений покупателей в сторону
тех или иных игроков рынка влияют цена и качество продукта.
Переговорная позиция покупателей сильна в случае, если:
Их число ниже, чем число продавцов
При переключении покупателей издержки низки
Товар в отрасли стандартизирован
Велика угроза интеграции вперёд
Даже если покупатель не является конечным потребителем
продукта, он имеет все вышеперечисленные характеристики. Кроме того у него есть
ещё один рычаг воздействия - они могут влиять на решение конечного потребителя
о покупке, тем самым получая рыночную власть.
. Угроза товаров-субститутов.
Товары сходные по функциям и потребительским свойствам
называют субститутами. Это сила, косвенно действующая на отрасль. Случается,
что товары субституты незаметны до определённого момента, пока они неожиданно
не появятся путём смены потребительских предпочтений или выведением нового вида
товара. Компания может быть не готова среагировать на эту угрозу, что добавляет
ей дополнительный вес.
Со стороны товаров-субститутов угроза велика, если издержки
от переключения покупателей низкие, при этом товар имеет более привлекательное
соотношение цена-качество.
. Конкуренция существующих игроков.
Эта сила принимает множество разных форм: улучшение сервиса,
снижение цен, создание новых товаров, агрессивная маркетинговая политика и
другие. Слишком высокая конкуренция может сильно ограничить прибыльность
отрасли. Степень снижения прибыльности зависит от основания конкуренции и её
интенсивности.
Конкуренция считается ожесточённой, когда:
Барьеры входа в отрасль высоки
Имеется большое число игроков, которые одинаковы по размеру и
власти
Отрасль растёт незначительными темпами
К одной из самых разрушительных относится ценовая
конкуренция, из-за которой все доходы производителей продукта направлены
потребителям.
Глава 3.
Исследование дизайн индустрии. Моделирование бизнес-процессов в дизайн студиях
3.1 Анализ
дизайн индустрии
Прежде чем перейти к описанию бизнес процессов в
дизайн-студиях, необходимо проанализировать отрасль в которой функционируют
компании, их внешнюю среду.
Компании функционируют в среде B2B, то есть чаще всего их
клиентами является другой бизнес.
Дизайн-индустрия имеет свои особенности, отличающие её от
других отраслей.
По данным отчёта Barnes: the 2015 Worldwide Graphic Designs Services Industry [13], ежегодного
издания, которое публикует статистику по различным индустриям в 60ти странах
мира, индустрия графического дизайна в России насчитывает больше девяти с
половиной тысяч предприятий. В 2011 году наблюдался скачок этого показателя -
появление большого количества новых студий, а в 12м году был резкий спад
численности предприятий, после чего рынок устаканился, и по сей день стабильно
растёт, но к показателю 2011 года по количеству компаний до сих пор не
вернулся. В этом же отчёте сообщается, что показатель продаж в отрасли
постоянно увеличивается, и увеличивался, даже несмотря на уменьшение количества
предприятий, что указывает на развитие индустрии и большой потенциал.
В среднем количество сотрудников дизайн-студии составляет 4
человека, при этом каждое предприятие зарабатывает около 120 тысяч долларов в
год (по курсу на момент которого был выпущен отчёт). Коэффициент трудоёмкости в
отрасли низкий - используется интеллектуальный труд, а продуктивность
сотрудников очень высокая (один из основных ресурсов - это люди и их
интеллектуальные способности).
Проанализируем среду, в которой находятся дизайн-компании по
факторам - сложность, стабильность, враждебность и разнообразие рынка,
описанных в предыдущих главах. Окружение дизайн-студии имеет определённую
динамичность, на которую компании приходится постоянно реагировать, что
способствует дентрализации. Вместе с динамичностью, внешняя среда
характеризуется сложностью, так как чаще всего продукт, производимый
дизайн-студией уникален и на производство одной его единицы тратится большое
количество ресурсов, в процессе его создания приходится выполнять множество
видов творческой работы, что способствует уже децентрализации компании и
гибкости.
Интегрированность/диверсифицированность рынка будет зависеть
конкретно от специализации каждой студии, от того, специализируется она на
чём-то одном (например, на логотипах) или занимается многими видами
деятельности (сайтами, рекламными компаниями и брендингом). Чем большим
количеством видов деятельности занимается дизайн-студия, тем больше как правило
её штат и вероятнее, что она будет иметь организационную структуру с
несколькими отделами. Враждебностью данная среда обладает небольшой.
Поэтому исходя из типов организационной структуры по Г.
Минцбергу дизайн-студии в общем будут обладать децентрализованной структурой с
органическим типом управления и коммуникацией на основе взаимного согласования.
Исходя из модели жизненного цикла отрасли М. Портера, можно
сказать, что дизайн индустрия в России находится на стадии становления,
технологии функционирования компаний постепенно налаживаются, при том что
многие покупатели до конца не понимают за каким продуктом они приходят в дизайн
агентства и как выстраивается сотрудничество. На западе ситуация совсем другая,
там эта отрасль находится в стадии зрелости, потому как основное её развитие
пришлось на годы, когда в нашей стране советский режим не нуждался в дизайн
индустрии.
Рассмотрим дизайн-индустрию с точки зрения пяти конкурентных
сил, влияющих на компании:
Угроза входа новых игроков велика, по причине того, что низок
барьер входа в отрасль. Начальный капитал - небольшой, достаточно персонального
компьютера и человека, который умеет пользоваться специализированным
программным обеспечением и обладает специальными знаниями. По сути фирма
действительно может состоять из одного специалиста. Доступ к сбытовой цепи
легко осуществляется через интернет. Единственной проблемой на начальном этапе
является отсутствие репутации, но это решается наработкой качественного
портфолио.
Угроза поставщиков маленькая, потому что поставщиками для
дизайн-студий являются компании, продающие ПК, интернет провайдеры, типографии
и компании канцелярских товаров - их много и они обеспечивают сервисом
множество отраслей. Единственные специализированные поставщики дизайн студий,
оказывающие особое влияние на отрасль - это фирмы, которые производят
специальное программное обеспечение для дизайнеров, такие как Adobe, Coral, Sketch.
Угроза покупателей также не оказывает существенного влияния
на отрасль, потому что покупателей больше, чем производителей, товар в отрасли
производится в большинстве случаев индивидуально для каждого покупателя и не
стандартизирован.
Угрозу со стороны субститутов дизайн отрасли сложно определить.
Если клиенту необходимы услуги дизайнера то фирмами, производящими субституты,
можно считать стоки готовых логотипов, которые не предоставляют индивидуального
обслуживания конкретного бизнеса, зато имеют привлекательную цену. В случае же
если клиент хочет использовать дизайн для повышения продаж, в качестве
субститута может выступать реклама, услуги маркетолога или бизнес-аналитика.
Конкуренция в отрасли высока но, не ожесточённа. Потому что
рынок дизайн услуг поделён на сегменты и с точки зрения видов услуг и по цене
этих услуг, имеет несколько целевых аудиторий, на которые ориентируются
компании от массового спроса и производства дешевой не очень качественной
продукции новичками, которая находит своего потребителя, до комплексного
обслуживания корпораций супер профессиональными командами дизайнерских
агентств. То есть число игроков на рынке велико, но они имеют абсолютно
различные сферы влияния, отрасль растёт.
Специализирующийся на анализе российского креативного сектора
рейтинг Теглайн, проведя исследование рынка дизайн-студий 2015го года выявил
следующие тренды индустрии:
. Появляется всё большее разнообразие подходов, новых
принципов и визуальных приёмов, уходит следование одному тренду, задаваемому
несколькими ведущими компаниями.
2. Постепенно наращивается ассортимент продукции,
предлагаемой дизайн агентствами, в том числе за счёт информационных технологий
- клиентам теперь требуется не просто традиционный макет сайта, но и пакет его
адаптации для мобильных устройств, дизайн страниц для продвижения в социальных
сетях и e-mail маркетинга. Также имеет
место тренд, когда одна компания готовит графические материалы и для
традиционных носителей и для интерактивных, от которого рынок уходил в
последние годы.
. Появляется множество известных проектов, заказчиками
которых были окологосударственные структуры, при этом подрядчиками были хорошо
зарекомендовавшие себя игроки рынка, такие как: Студия Лебедева, Лаборатория
Артема Геллера, ONY, AIC, Articul, Notamedia,.
3.2 Причины
проблем дизайн бизнеса в России и пути их решения
Очевидно, что и у нас, и за пределами России, проблемы и
сложности, с которыми сталкиваются фирмы, предоставляющие услуги дизайна - одни
и те же. Ведь основная трудность - это поддержание адекватной взаимосвязи с
клиентом и развитие творческой уникальности сотрудников студии. Что
подразумевает высокий уровень менеджмента и самоорганизованности
"творцов".
Естественно, первый этап - этап создания компании, невозможен
без яркой, творческой индивидуальности основателя или основателей. Однако, в
дальнейшем, что бы не превратиться в компанию одного проекта, дизайн-студии
необходимы следующие "первичные признаки" бизнеса: устойчивость,
предсказуемость, способность к развитию, управляемость.
На российский рынок более 20 лет приходят зарубежные фирмы, в
том числе и дизайн-студии, с отработанными технологиями, большим опытом
сотрудничества с мега-компаниями. Несмотря на то, что наша страна богата
талантами, чтобы соперничать с такими "монстрами", одного творческого
потенциала мало.
Творческие студии за рубежом имеют богатую историю - более
полутора веков за плечами. Эти годы закалили и укрепили их, они прошли в
конкурентной борьбе за клиента, поэтому эти организации давно постигли
"секрет успеха" - начинать надо с самого себя, то есть с внутреннего
менеджмента. Выстраивание системы управления, планирования, финансовой
деятельности, продвижения - все это только верхушка огромного айсберга
организации деятельности студии.
Клиентоориентированность.
Клиентоориентированность - тема, часто обсуждаемая в среде
маркетологов и рекламистов. И пожалуй, нет более зависимых от человеческих
взаимоотношений компаний, как творческие. Ведь дизайн всеми воспринимается
по-разному, это дело вкуса. А значит задача убедить клиента, что проект
выполнен на высоком уровне, превращается в задачу не менее важную, чем создание
проекта.
Вопреки расхожему мнению, исследования показывают, что при
оценке дизайн-студии клиенты ставят креативность - далеко не на первое место.
Студенты Британской Высшей школы дизайна в 2009 году опросили 40 клиентов, в
результате чего выявили четыре качества, необходимые дизайнеру или студии.
Выяснилось, что на первое место клиенты ставят - "умение общаться",
второе по важности качество - соблюдение сроков. На третьем месте - наличие
опыта в отрасли заказчика, а на четвертом - предсказуемый результат.
В американских подобных исследованиях, на первом месте -
надежность, на втором - внимание к деталям, на третьем - креативность, а на
четвертом - опыт.
То есть - надежность и опыт, как объективная оценка качества
работы дизайн студии почти одинаково важны для заказчиков и в России и в США.
Можно сказать, что Российский бизнес в этой непростой сфере
не торит своих особенных тропинок, он проходит те же стадии, что до этого
проходил в других странах. И причину искать не нужно, всем заказчикам нужен
надежный партнер, а это значит - предсказуемый результат в заранее оговоренные
сроки.
Управление коммуникациями дизайн-студии
Итак, российские клиенты указали, что "умение
общаться" - наиболее важное качество для сотрудников дизайн-студии.
Общаться разными способами - очно, по телефону, через соцсети, скайп,
электронную почту. А еще необходимо время, что бы разработать эффективную
стратегию коммуникации с каждым клиентом. Лидеры отрасли от остальных компаний
отличаются тем, что эта составляющая у них отработана до совершенства. Это
достигается прежде всего - подбором кадров. Людей, которые искусство общения
освоили до мелочей. В таком деле мало обладать личным обаянием - коммуникацию с
каждым клиентом необходимо заключить в рамки и сроки.
В арсенале бизнес-технологий есть большой набор средств для
оптимизации, ускорения, упрощения коммуникаций. Конечно, когда заказчиков мало,
1-2, формализованные системы взаимодействия с клиентами не нужны. Но как только
мини-студия набирает даже небольшой портфель заказов, коммуникации начинают
давать сбой в самых неожиданных местах. Теряются правки заказчика, вовремя не
доводятся точные сроки, и так далее.
В других странах эту проблему решают с помощью автоматизации
процесса - применяют CRM (Customer Relationship Managmant) - системы,
являющиеся своего рода "отражателями" рабочего процесса. Например, в
Британии, творческая отрасль автоматизирована на 95%! И маленькие и средние и
большие студии и фрилансеры пользуются онлайн системами. Исследования в этой
области показывают, что экономия времени от автоматизации коммуникаций
достигает 30 %.
В России автоматизация коммуникаций распространяется пока
только на студии вэб-дизайна, и то в основном из-за того, что этот механизм
встроен в проектирование вэб-продуктов изначально.
Этот процесс у нас пока "не пошел" из-за небольших
размеров рынка дизайнерских услуг. Поэтому львиная доля студий ограничиваются
примитивным набором приемов самоорганизации - обмен файлами по электронке,
общение по скайпу.
Алексей Шевцов преподаватель курса "Менеджмент
дизайн-студии" в БВШД и бывший руководитель дизайн-студии IKON, в BBDO
Moscow считает, что инструменты должны помогать, а не мешать работе студии и выделил
наиболее важные и полезные инструменты:
подписанный клиентом подробный график работ
строго регламентированные правила хранения файлов на сервере
и общих для компании ресурсах (регламентированы именование файлов, слоев,
структура документов верстки, внесение комментариев/исправлений, прием и
передача документов и т. д)
постоянный финансовый анализ проектов
грамотное IT обслуживание
Управление финансами.
Финансы - это важная сторона любого бизнеса, но что касается
творческих организаций, здесь все немного запутано. Есть мнение, что творчество
должно приносить удовольствие, и этого уже достаточно, поэтому периоды, когда
нет клиентов, когда стоимость заказов надо снижать из-за их недостатка, надо
переносить стоически. Настоящие профессионалы же совмещают удовольствие и
прагматичный подход - выстраивают стратегии развития, подключая современные
методы управления, технологии, финансовое планировании.
Все что зарабатывает творческая студия обычно идет на оплату
труда персонала и на самопродвижение. К тому же надо учитывать периоды
"спячки" - когда 2-4 месяца нет заказов. На этот случай необходим
специальный фонд - "заначка".
Управлять организацией, в которой основная статья расходов -
зарплата, это значит управлять штатом, считает Олег Ткачев, автор "Visual
Бренд: притягивая взгляды потребителей". Действительно, когда 70-80 %
тратиться на персонал, искусство подбора кадров и разумное стимулирование их
деятельности превращается в основное условие выживания. А уж расходы на
интерьер офиса, самопиар и прочие необязательные вещи агентства могут себе
позволить только в период наплыва заказов.
Ценовая модель
Оценка стоимости работ, выполненных дизайн - студией серьезно
различается у нас и за рубежом, как по методологии, так и в ценовом диапазоне.
У нас на один и тот же вид работы цены могут отличаться значительно.
Российские дизайнеры предпочитают рассчитывать цену в
зависимости от толщины кошелька заказчика, собственных амбиций, приблизительной
оценки сложности проекта. Поэтому заказчики зачастую сталкиваются с большим
разбросом цен в рамках одного тендера. Это обстоятельство эксперты связывают с
неразвитостью российского рынка.
В таких странах, как Великобритания и США, существует
исторически сложившаяся для творческой работы модель расчета стоимости в
зависимости от потраченных на неё часов.
Когда проект разложен по видам работ и времени на выполнение
каждого этапа, это несложно сделать.
Некоторые компании применяют комплексные методы расчета цены,
исходя из безубыточности работы агентства.
В цену как правило не включают оплату часов, затраченных на
переговоры со сложным клиентом, пиар и поиск новых заказчиков. Эти виды
деятельности рассматриваются как вложения в будущее компании.
Хорошим советом для владельцев дизайн студий может быть
рекомендация Британского совета по дизайну по составлению сметы проекта.
Предлагается составлять двухступенчатую смету. Первая смета - это очевидные
расходы, напрямую связанные с реализацией проекта и оговоренные с заказчиком.
Вторая - это дополнительные расходы, как правило они составляют 20 % к каждому
этапу проекта. Обе сметы следует оформлять как равноценные приложения к
договору, и тогда не придется испытывать неудобств в том случае если выполнение
заказа отклоняется от плана и необходимо выставить дополнительный счет.
Развитие студии
Она из наиболее распространенных ошибок дизайн-студий,
начинающих свою работу: когда через несколько лет успешной деятельности фирма
набила руку и набрала устойчивый поток клиентов., владельцу начинает казаться,
что нет развития, надо куда-то дальше двигаться. Тогда принимается решение
"заняться всем" - и теряется экспертность в отдельно взятой области,
где эта студия считалась асом. В литературе это называется - потеря
стратегического фокуса и уход от уникального позиционирования.
Однако, это не значит, что развивать новые виды деятельности
- это плохо. Ведь созданы начальные условия для развития новых креативных
услуг.
Прогнозы.
Специалисты считают, что будущее творческих студий лежит в
плоскости объединения разных видов деятельности для создания на их базе чего-то
нового. Дизайн-исследования, обзор трендов развития, аудит дизайна - все это
услуги на стыке компетенций. Подобные виды комплексных услуг возможны при
слиянии компаний разной специализации.
Таким образом можно выделить следующие тенденции развития
дизайн-студий в Росси:
. Слияния и поглощения как способ расширить круг компетенций.
. Развитие инновационных видов услуг (например, программного
обеспечения для управления дизайном).
. Фокусирование на стратегическом позиционирования студий.
Смена парадигмы - переход от привязки к традиционной дизайн-дисциплине
(графический, промышленный или интерьерный и т.п.) в направлении создания
ценности для клиента (разработка дизайн-стратегии, экспертиза дизайна и
дизайн-аудит).
. Эволюция сервисов студий от чистого дизайна в сторону
дизайн-консалтинга, который помогает вывести дизайн на уровень стратегического
планирования в бизнесе клиента.
3.3
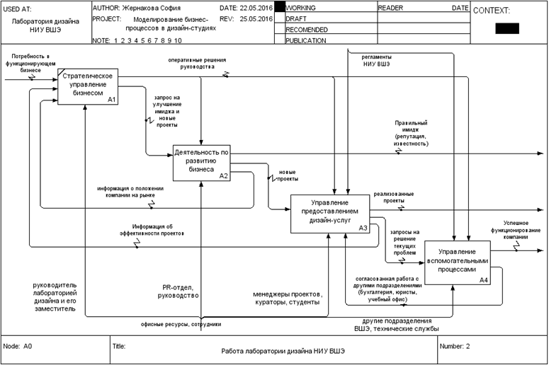
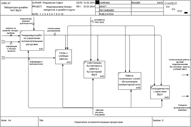
Моделирование процессов "Лаборатории дизайна НИУ ВШЭ"
Первая, компания, процессы которой будут рассмотрены -
Лаборатория дизайна НИУ ВШЭ. Особенность лаборатории в том, что ядро
организации наряду с наёмными сотрудниками (менеджерами и стратегами)
составляют преподаватели и студенты факультета дизайна НИУ ВШЭ. Преподаватели
являются действующими дизайнерами и участвуют в реализации проектов в качестве
кураторов и арт-директоров, направляя деятельность студентов. Сфера интересов
компании обширна, так как она имеет доступ к разно профильным специалистам и
может исполнять заказы от проектирования среды до проектирования сайтов (одним
из подразделений является самостоятельная web-студия). Но кроме
широких возможностей, сотрудничество с преподавателями и студентами накладывает
свои ограничения в виде расписания учебных занятий, которое приходится
учитывать при подсчёте времени выполнения проектов и занятости сотрудников. Для
этого в компании разработана особая корпоративная система, которая совмещает
"Мегаплан" и расписание, а также налажено тесное сотрудничество с
учебным офисом. Компания также пользуется и другими возможностями
сотрудничества с подразделениями ВШЭ, например, консультируется по юридическим
вопросам, а также вынуждена согласовывать свою работу с бухгалтерией ВШЭ и
внутренней системой документооборота ВШЭ, что может существенно замедлить
осуществление проектов.
Рис. 14. Модель процессов Лаборатории дизайна. Уровень 0
Рис. 15. Декомпозиция процесса работы студии на основные
процессы
Рис. 16
Рис. 17
Рис. 18
Рис. 19
Рис. 20
Рис. 21
В данном разделе были декомпозированы схемы основных и
вспомогательных процессов функционирования Лаборатории дизайна НИУ ВШЭ,
отражены особенности компании, важной чертой которой является её принадлежность
университету. Особое внимание уделено декомпозиции процесса производства
дизайна.
3.4
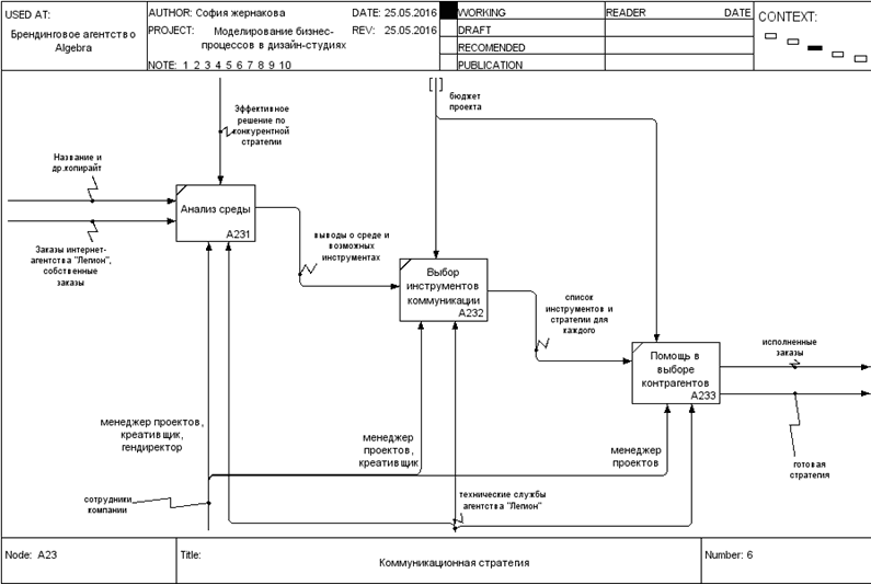
Моделирование процессов брендингового агентства "Algebra"
Следующей компанией стало брендинговое агентство
"Algebra". Его специфика заключается в комплексном предоставлении
брендинговых услуг, в которые входит предоставление дизайн услуг, но кроме
комплексного обслуживания, организация реализует и предоставление отдельных
видов услуг брендинга, что и отражено на схемах. "Algebra" является одним из
подразделений интернет-агентства "Легион", которое как более крупная
система предоставляет услуги по брендингу через "Алгебру". Но у
компании есть поток не только внутренних клиентов, но и внешних. Присутствует
многоуровневая декомпозиция.
Рис. 23
Рис. 24
Рис. 25
Рис. 27
Рис. 28
Рис. 29
3.5
Моделирование процессов web-студии
Последней компанией, предоставившей информацию о своей работе
стала одна из web-студий. Эта компания специализируется в основном на дизайне,
разработке и продвижении сайтов. Декомпозировав общую схему функционирования
компании, мы решили сосредоточиться на основном исследуемом нами процессе -
разработке дизайна.
Рис. 31
Рис. 32
3.6
Подведение итогов моделирования
Итак, были промоделированы процессы функционирования трёх
компаний, бизнес которых связан с предоставлением дизайн услуг. Процедура
моделирования процессов показала, что кроме создания дизайна и вспомогательных
процессов, компании как правило специализируются на какой-либо смежной области,
будь то разработка сайтов или же брендинговые услуги. Коммуникационный дизайн
может быть также комбинирован с дизайном среды, когда проектируется навигация в
общественных местах, например. Тенденция такова, что даже тем компаниям,
которые начинают бизнес занимаясь исключительно дизайном, постепенно приходится
заниматься дополнительно либо IT сферой, либо рекламной сферой и брендингом. Это
не удивительно, потому как в сам процесс грамотного создания дизайна начинается
с исследования, будь то анализ поведения пользователей в интернете или анализ
брендов конкурентов. Поэтапно идут - грамотная стратегия, разработка концепции
и только потом визуализация. И в случае с IT проектами после этого
ещё происходит долгий этап разработки. С точки зрения системного подхода,
дизайн является небольшим этапом цикла производства. И даже если клиент
приходит чисто за визуализацией за этой визуализацией стоит целый бизнес, или
бренд. Необходимо ответственно относиться к созданию дизайна, который будет
транслировать потребителям определённый образ через визуальный язык.
Моделирование процессов трёх разнонаправленных дизайн
компаний показало, что построение оптимальной модели функционирования
организации подобного рода не представляется возможным (целесообразным). Как
уже говорилось, каждая из фирм имеет специализацию в смежной области, а
обобщенная модель будет лишена конкурентных преимуществ.
Единственная неизменная составляющая каждого бизнеса, которую
можно привести к общему виду - это процесс создания дизайна. Так или иначе, он
включает в себя следующие этапы:
. Брифинг
2. Разработка визуальных концепций
. Разработка дизайн макетов
. Производство (печать/разработка сайтов и т.д.)
А для построения успешно функционирующего бизнеса в сфере
дизайна компании необходимо иметь ещё хотя бы одну ключевую компетенцию для
предоставления комплексных видов услуг. В зависимости от выбора компетенции
будут отличаться и наиболее подходящая организационная структура, и процессная
модель.
Заключение
Данная работа была направлена на изучение бизнес-процессов в
дизайн студиях. Согласно концепции системного подхода была проанализирована
окружающая среда компаний и составлена характеристика дизайн индустрии в
России, которая согласно жизненному циклу отрасли М. Портера находится на
стадии становления. Было выявлено, что для дизайн студий характерна
децентрализованная организационно-функциональная структура с органическим типом
управления и неформальными горизонтальными коммуникациями.
На основе интервью с представителями трёх компаний были
смоделированы основные и вспомогательные процессы их функционирования. Хорошо
изученная ранее методология моделирования бизнес-процессов была применена к
новой, ранее не изученной этим методом отрасли. Проанализировав модели,
исследование пришло к заключению о том, что построение обобщающей модели работы
дизайн студии не целесообразно, так как лишенная спецификации компания не
конкурентоспособна.
Список
источников
1. Общероссийский
классификатор продукции по видам экономической деятельности URL:
http://www.okpd2. info/query/? q=%E3%
F0%E0%F4%E8%F7%E5%F1%EA%E8%E9+%E4%E8%E7%E0%E9%ED (дата обращения 20.02.2016)
2. IndustriusCFO -
портал бизнес аналитики URL: https: // secure.
industriuscfo.com/industry-metrics/naics/54143-graphic-design-services
<https://secure.industriuscfo.com/industry-metrics/naics/54143-graphic-design-services>
(дата обращения 22.05.2016)
. Старовойтов М.К.
Управленческие решения в современных организациях; теория и практика; Волжский:
ВПИ (филиал) ВолгГТУ, 2014
. Воскобойников А.Э.
Системные исследования: базовые понятия, принципы и методология; "Знание.
Понимание. Умение". - 2013. - № 6 (ноябрь - декабрь).
. Янг С. Системное
управление организацией; пер. с англ. /Под ред. С.П. Никанорова, С.А. Батасова.
М.: "Советское радио", 1972 - 456 с.
6. Ракитина А.
"Мотивация и антимотивация", Дизайн-форум Prosmotr URL: https: // www.youtube.com/watch? v=HwqZe8UDNbw
(дата обращения 10.04.2016)
. Аскаров Е. доцент
КазНТУ им.К. Сатпаева // региональный еженедельник "Без проблем",
2007 № 45, 46, 47. URL: http://www.cfin.ru/management/iso9000/sertify/iso9001.
shtml (дата обращения 15.05.2016)
. Азаров В.Н.,
Майборода В.П., Панычев А.Ю., Усманов Ю.А. Всеобщее управление качеством:
Учебник - М: ФГБОУ Учебно-методический центр по образованию на железнодорожном
транспорте, 2013
. Дафт Ричард Л.
Теория организаций: Учебник для студентов вузов, обучающихся по специальности
"Менеджмент организаций"; пер. с англ. - М.: ЮНИТИ-ДАНА, 2009 - 736
с.
. Минцберг Г.
Структура в кулаке: создание эффективной организации; пер. с англ. - Спб.;
Питер. 2004 - 512 с.
. Минцберг Г., Куин
Д.Б., Гошал С. Стратегический процесс. Концепции. Проблемы. Решения. - Спб.;
Питер. 2001 - 688 с.
. Портер М.
Конкурентная стратегия. Методика анализа отраслей конкурентов. - М.: Альпина
Паблишер. 2011 - 454с.
13. C. Barnes
& Co Worldwide Graphic Designs Services Industry-Industry Market report //
Barnes Reports, 2015