Рынок труда в условиях распространения информационно-коммуникационных технологий

  • Вид работы:
    Курсовая работа (т)
  • Предмет:
    Менеджмент
  • Язык:
    Русский
    ,
    Формат файла:
    MS Word
    287,76 Кб
  • Опубликовано:
    2015-01-16
Вы можете узнать стоимость помощи в написании студенческой работы.
Помощь в написании работы, которую точно примут!

Рынок труда в условиях распространения информационно-коммуникационных технологий

Курсовая работа

тема

Рынок труда в условиях распространения информационно-коммуникационных технологий

Оглавление

Введение

Глава 1. Теоретические основы рынка труда

1.1.   Понятие, сущность и структура рынка труда

1.2.   Характеристика основных участников рынка труда

1.3.   Основы государственного регулирования рынка труда

Глава 2. Система информационно-коммуникационных технологий.

2.1. Технология информационной деятельности.

2.2. Автоматизированные информационные системы на рынке труда.

Глава 3. Направления совершенствования рынка труда в России

3.1. Основные тенденции развития рынка труда

3.2. Развитие технологий управления, система сбалансированных показателей и информатизация на рынке труда

Заключение.

Библиографический список

Приложения

Введение

Процесс формирования рынка труда в совокупности всех составляющих его элементов и отношений, как правило, осуществляется не одновременно и разными темпами в зависимости от исторических условий развития любой страны, включая и Россию. Важное значение имеет не только проявление общих закономерностей формирования рынка труда, но и специфики создания рыночной среды. Несмотря на определенные положительные результаты в области регулирования рынка труда в последние годы (принятие ряда законов, организация сквозной структуры управления, проведение обследований населения), российский рынок труда во многом еще не сложился в единое целое, в нем слабо действуют рыночные регуляторы и движущие силы, он остается разбалансированным по основным параметрам.

Другим аспектом несбалансированности рынка труда является завышенная потребность населения в рабочих местах в силу низких доходов и отсутствия денежных накоплений, а также обусловленный этими причинами повышенный приток на рынок труда лиц пенсионного возраста, женщин с детьми, что ухудшает состав занятых, и порождает несоответствие профессионально-квалификационных характеристик экономически активного населения структуре рабочих мест и тенденциям ее изменения.

Вместе с тем, факторы и специфические особенности формирования общероссийского рынка труда оказывают влияние на современные тенденции и условия занятости населения, которые проявляются следующим образом: Формирование рынка труда в условиях системного кризиса, охватившего все стороны общественной жизни и проявившегося, в первую очередь, в спаде производства, в отсутствии инвестиций, массовых неплатежах и увеличении разрыва по уровню доходов населения, привело к снижению занятости и возникновению такой категории лиц, незанятых трудовой деятельностью, как безработные.

Проблемы российского рынка труда стали предметом интенсивных научных исследований лишь в последние десятилетия XX века. Однако концептуальные основы его исследования были заложены несколько раньше. Поэтому при подготовке и проведении данного исследования были использованы различные идеи, затрагивающие конкретные аспекты настоящей работы.

Прежде всего, при изучении и структурировании основных подходов к анализу рынка труда был рассмотрен широкий круг экономических и социологических научных концепций. Как экономическая категория рынок труда представлен в работах К. Маркса, Дж. М. Кейнса, Э. Хансена, М. Фридмена, К.Р. Макконнелла и C.JI. Брю. Не отрицая экономические подходы, а развивая их, социологические теории рынка труда ставят под сомнение сведение мотивов нанимателя только к максимизации своей выгоды. Учитывая социальную специфику проблемы, данная работа выполнена в рамках экономико-социологической парадигмы, которая представлена в фундаментальных работах Г. Беккера, М. Грановеттера, П. Дерингера и М. Пиоре, Я. Минсера, а также в работах известных российских социологов Т. Заславской, Р. Капелюшникова, В. Радаева, Р. Рыбкиной и других.

Переход российской экономики к рынку оживил интерес отечественных ученых к теории рынка труда. Общетеоретические вопросы и основные положения социально-экономического анализа рынка труда представлены в работах следующих ученых: JI. Абалкина, В. Буланова, JT. Васюниной, И. Вишневской, Н. Волгина, А. Дадашева, М. Загорулько, JT. Землянухиной, И. Заславского, О. Иншакова, А. Котляра, А. Кашепова, Р. Колосовой, С. Кузьмина, Б. Лисовика, И. Масловой, А. Никифоровой, А. Озова, В. Плакси, JT. Покрытана, В. Радаева, А. Рофе, В. Секретарюка, Г. Слезингера, JL Суворовой и других.

Продуктивные предпосылки для исследования неформальности (то есть отклонения от официально установленного порядка организации и реализации экономических отношений) на рынке труда содержатся в работах X. Бланеза, Д. Гершуни, М. Гранноветтера, Г. Гроссмана, П. Гутманна, М. Кастельса, Э. Мингиони, К. Поланьи, А. Портеса, Р. Роуза, Э. де Сото, Д. Старка, В. Танзи, Э. Файге, К. Харта.

Объектом исследования является современный российский рынок труда.

Предметом исследования выступает специфика формирования рынка труда в современных российских условиях.

Цель исследования заключается в выявлении особенностей формирования российского рынка труда в современной социокультурной ситуации.

Реализация поставленной цели требует последовательного решения следующих исследовательских задач:

1.   Рассмотреть структуру рынка труда.

2.      Проанализировать деятельность основных участников рынка труда.

.        Выделить механизмы государственного регулирования рынка труда.

.        Проанализировать основные показатели развития рынка труда.

.        Выявить особенности и проблемы развития рынка в связи с вступлением России в ВТО.

.        Определить основные задачи дальнейшего развития рынка.

Глава 1. Теоретические основы рынка труда

1.1 Понятие, сущность и структура рынка труда

Рынок труда является системой конкурентных связей между отдельными участниками общего рынка, такими как государство, предприниматели и трудящиеся, по поводу найма работников и их использования в общественном производстве. Это определяет особенности современного рынка труда. Он является рынком трудовых ресурсов как товара. Цена и количество труда на нем определяются в результате объективного взаимодействия спроса и предложения. Этот рынок является сферой, где трудящиеся и наниматели могут вести совместные переговоры по поводу будущей оплаты труда и его условий.

Структура рынка труда включает пять основных сегментов. Прежде всего, это относительно немногочисленный, но очень качественный отряд высокопрофессиональных работников руководящего звена (менеджеров). Затем идут кадровые работники и служащие высокой квалификации. Далее следуют рабочие отраслей промышленности, которым свойственны структурные перестройки и периодические сокращения производства. Кроме этих групп выделяют группу работников трудоемких отраслей, для которых характерен низкий уровень производительности труда. Пятым компонентом является самый уязвимый слой трудящихся - молодежь, люди старшего возраста, лица с умственными и физическими недостатками, люди, в силу причин не могущие найти работу.

Особенности формирования рынка труда оказывают влияние на все его компоненты и текущее состояние.

В последнее время в отраслевой структуре рабочей силы западных стран прослеживаются устойчивые тенденции к сокращению численности занятых в сельско-хозяйственной сфере и увеличение - в сфере услуг, а также наукоемких отраслях экономики.

В профессионально-квалификационной структуре также происходит эволюция. Само это понятие носит неоднозначный характер. С этой точки зрения рабочая сила включает в себя три понятия: профессиональную, квалификационную структуру рабочей силы, а также содержание квалификации.

Профессиональная структура подразумевает совокупность представителей разного рода профессий. Квалификационная структура связана с различным уровнем подготовленности и квалификации работников. Сегодня можно говорить о значительном росте образовательного уровня общей массы рабочей силы.

Структура рынка труда зависит от различных критериев. По пространственной принадлежности выделяют рынки мегаполисов, республиканские, федеральные, городские, областные, районные, краевые, сельские рынки труда. На межгосударственном уровне социально-трудовых отношений выделяют международный рынок и рынки регионов межгосударственного положения.

Исходя из критерия временных параметров, структура рынка труда включает текущий, перспективный и прогнозный рынки.

В зависимости от степени уравновешенности спроса и предложения выделяют равновесный (характеризуется сбалансированностью компонентов), избыточный (для которого свойственно превалирование предложения над спросом) и дефицитный (для которого свойственно превалирование спроса над предложением) рынки труда. Такие виды рынка могут иметь отношение к интегрированному, региональному или профессиональному труду.

Структура рынка труда определяется также этапностью развития рыночных структур. По этому критерию выделяют формирующиеся рынки, рынки переходного периода и развитой (зрелый) рынок труда.

Организационно-функциональная структура рынка труда включает в себя при развитой рыночной экономике такие элементы: принципы госполитики в области занятости; систему найма, включая контрактную систему; систему подготовки востребованных кадров; систему переквалификации и переподготовки; фонд поддержки безработных; биржи труда; регулирование занятости.

Рынок труда предусматривает существование социально-экономических и юридических отношений в обществе, а также норм, которые позволяют сделать процесс воспроизводства рабочей силы непрерывным, а использование труда эффективным. На сегодня региональные особенности рынка труда подчинены общественным и государственным институтам, которые влияют на работу такого типа экономической структуры.

Оплата работы и уровень занятости - характерные особенности рынка труда в современной трактовке. В условиях свободной конкуренции формируется спрос на рабочую силу. Его показатели будут зависеть от реальной предлагаемой заработной платы и стоимости производимого продукта. Один из главных экономических законов на рынке труда - чем выше оплата, тем выше уровень предложения рабочей силы.

Конечно, среди особенностей рынка труда нужно назвать мобильность рабочих ресурсов. То есть речь идет о реальной возможности потенциальных сотрудников переезжать со своей семьей в другие местности с целью найти более выгодные предложения по найму. От мобильности зависит экономический рост, эффективность и производительность, таким образом, формируются особенности, например, российского рынка труда и других стран мира.

Монопсонией называется ситуация на рынке, когда с множеством продавцов сотрудничает только один покупатель, диктуя цену, а также объем продаж. Примером может быть рынок труда: на нем фигурирует множество работников, которые продают свой труд, и предприятие - это единственный покупатель.

Условия, при которых возникает монопсония на рынке труда.

Известно, что рынок монопсонии возникает при таких условиях:

·        фирма устанавливает ставку зарплаты, а рабочие должны согласиться на такое предложение или искать другой вариант;

·              одна фирма или группа фирм нанимает основную часть общего количества людей определенной профессии;

·              вид труда не имеет высокого уровня мобильности (по причинам географической разобщенности, социальных условий, необходимости приобретать новую специальность);

·              также монопсония на рынке труда возникает, если взаимодействуют квалифицированные рабочие, не объединенные, например, профсоюзом, и крупная фирма или группа фирм, которые могут быть нанимателем труда.

Конечно, формирование рынка труда монопсония может контролировать напрямую. И это нередкое явление. Такая ситуация характерна для маленьких городов, в которых существует только один наниматель труда - крупная фирма.

В случае совершенного конкурентоспособного рынка предприниматели имеют достаточно широкий выбор потенциальных сотрудников. Мобильность при этом абсолютна, а фирмы нанимают специалистов по неизменной цене, тогда фиксируются предельные издержки на наем ресурса (то есть труда), что отражает и кривая предложения. В отличие от такого варианта, рынок труда в условиях монопсонии характеризуется наличием фирмы, олицетворяющей целую отрасль. Выходит, что кривая предложения для фирмы и отрасли полностью совпадают, отражая средние издержки на наем труда. Однако монопсония на рынке труда может быть и ложной. Этот вариант возможен в том случае, когда покупатели не включаются в торги, приобретая товар по высокой цене.

Специалисты говорят о том, что явление чистой монопсонии, как и чистой монополии, очень редкое. Все рыночное предложение поступает одной фирме (или группе фирм), которая закупает определенный товар или продукцию. Другим покупателям получать этот товар запрещено. Примером чистой монопсонии может быть ситуация покупки-продажи ядерного оружия: его имеет право получать только государство.

В случае с наймом рабочей силы, фирмы-монопсонисты максимизируют прибыль, но нанимают небольшое количество сотрудников и выплачивают им невысокую заработную плату. В условиях конкурентоспособного рынка (то есть совершенного) реализация такой схемы невозможна.

Монопсоний в чистом виде на сегодня не существует, однако рынки с элементами этого явления не редкость.

1.2 Характеристика основных участников рынка труда


Понятие «работодатель» включает в себя - физическое лицо либо юридическое лицо (организация), вступившее в трудовые отношения с работником. К физическим лицам относятся как ИП, так и физические лица, нанимающие работников для удовлетворения личных нужд. Отдельно сказано о физических лицах, ведущих свою деятельность в нарушение действующего законодательства (без регистрации, лицензии и т.п.). Такие физические лица рассматриваются кодексом как работодатели.

Наемные работники, в свою очередь, подразделяются на рабочих, ИТР, служащих, молодых специалистов, работающих пенсионеров и т.п. Организации как работодатели могут подразделяться на государственные, кооперативные, частные. Трудовые коллективы выступают в виде первичных коллективов (участков, отделов), трудовых коллективов структурных подразделений (цехов, производств, филиалов), трудовых коллективов организаций.

Граждане относятся к самым многочисленным и распространенным субъектам трудового права. И это естественно, ибо именно в сфере труда они реализуют свою способность к предпринимательству и труду, свою индивидуальность, проявляют себя как творческие личности. Законодательство о труде различает три основные категории граждан как субъектов трудового права: а) лица наемного труда (работники); б) предприниматели (работодатели); в) работающие собственники - члены ассоциаций, коопераций, акционерных обществ и корпораций. Соответственно этому в сфере труда следует различать и три вида статусов граждан.

Право на предпринимательскую деятельность предоставляется всем трудоспособным гражданам РФ, не ограниченным в установленном законом порядке в своей дееспособности. Гражданин вправе заниматься предпринимательской деятельностью без образования юридического лица с момента государственной регистрации в качестве индивидуального предпринимателя. Осуществление предпринимательской деятельности без государственной регистрации запрещается. Предпринимательская деятельность, осуществляемая без образования юридического лица, регулируется, согласно ст. 23 ГК РФ <#"829594.files/image001.gif">

Рис. 1 Характеристики качества информации

 

Функциональная пригодность информации может представлять сложную систему для измерения и оценки соответствия требованиям реальных значений атрибутов качества. Мерой качества функциональной пригодности может стать степень покрытия целей, назначения и функций баз, данных доступной пользовательской информацией. На содержательном уровне функциональную пригодность данных отражают:

2.      идентичность - относительно число описаний объектов, не содержащих дефекты или ошибки, к общему числу документов об объектах;

3.      актуальность - относительное число устаревших данных об объектах в базах данных к общему числу накопленных и обрабатываемых данных.

Меры и шкалы качества функциональной пригодности столь же разнообразны, насколько различаются назначение и специфика функций информации.

Мобильность баз данных можно характеризовать длительностью и трудоемкостью их инсталляции, адаптации и замещаемости при переносе на другие платформы (аппаратные или операционные). Информация о процессах, происходящих во внешней среде, может иметь большие объемы и иметь большую трудоемкость первичного накопления, что требует тщательности хранения и регламентированного изменения.

Система информационного обеспечения управления - это совокупность связанных между собой и с внешней средой элементов или частей, функционирование которых направлено на получение конкретного результата.

Информационная система учета (ИСА) - это совокупность информации, аппаратно-программных и технологических средств, средств телекоммуникации, баз и банков данных, методов и процедур, персонала управление, какие реализуют функции сбора, обработку, накопление та обработку информации для подготовки та принятие эффективных управленческих решений.

ИСА - это множество разных элементов и связей между ними, что составляют систему в целом.

В современной концепции организации информационных систем в разных предметных сферах выделяют две части: обеспечительную и функциональную. Каждая из них в свою очередь составляется из подсистем.

Обеспечительная часть ІС охватывает подсистемы, которые реализуют технологию автоматизированного обработки информации.

Состав этих подсистем однородный в разных информационных системах и согласно Государственному стандарту охватывает: информационное, техническое, программное, математическое, организационное, правовое обеспечение.

Информация формируется в результате обработки данных и является важным элементом компьютерных информационных систем.

Организация информационного обеспечения в информационных системах имеет особое значение.

Система информационного обеспечения управления реализует решение задач предметной сферы.

Подсистема - это совокупность компонентов системы, выделенных за определенным признаком. Каждая функциональная подсистема имеет свой состав комплексов задач, предназначенный для реализации функций управления. Основные принципы выделения самостоятельных функциональных подсистем (комплексов задач): относительная самостоятельность каждой из них; наличие соответствующего набора функций и функциональных задач с четко выявленной локальной целью функционирования; минимизация состава элементов, которые входят в подсистему.

В основе информационной системы бухгалтерского учета лежат решения учетных задач, объединенных в комплексы, которые выполняют отдельные участки учета. Комплекс задач характеризуется определенным экономическим содержанием, ведением утвержденных синтетических счетов, первичными и сведенными документами, взаимосвязанными алгоритмами расчетов, а также методическими материалами и нормативными документами конкретного участка учета. Информационная система бухгалтерского учета традиционно охватывает такие подсистемы: учет основных средств и нематериальных активов; учет материальных ценностей; учет работы и заработной платы; учет готовой продукции и ее реализации; учет финансово-расчетных операций; учет затрат на производство; сведенный учет и составления отчетности.

Взаимосвязь комплексов учетные задачи заложены в самой методологии бухгалтерского учета, системе ведения счетов и выполнение проводок, где каждая хозяйственная операция отображается дважды: в кредите одного счета и дебете другого.

Информационные связи комплекса учетных задач дают возможность выделить три основные фазы обработки, заложенные в основу программных продуктов. На первой фазе выполняются: первичный учет, составление первичных документов, их обработку и составление сведений аналитического учета за каждым участком учета (например, по учету заработной платы составляется расчетно-платежная документация, отчеты начислений и удержаний заработной платы и т.п.).

Следующая фаза обработки - составление проводок и их размещение в регистры аналитического и синтетического учета, журналы-ордера за номерами счетов. Компьютерная обработка дает возможность полностью автоматизировать этот процесс, формировать проводки, закончив решение каждого участка учета.

Третья фаза обработки - это составления сведенного синтетического учета отчетно-сальдовых сведений за счетами главной книги, баланса и форм финансовой отчетности.

2.2 Автоматизированные информационные системы на рынке труда


Система информационного обеспечения управления предусматривает создание единого информационного фонда, систематизацию и унификацию показателей и документов, разработка средств формализованного описания данных и т.п.

Информационное обеспечение охватывает: методические и инструктивные документы; единую систему классификации и кодирование;

информационную базу, которая в свою очередь делится на нормативно-справочные документы, информационные сообщения, информационные массивы.

Техническое обеспечение. Технические средства служат основой построения ІС. Мощность средств в значительной мере определяет состав задач, которые решаются в данной предметной сфере. К техническому обеспечению ІС принадлежат компьютерная техника, средства коммуникации и оргтехника. Другими словами, техническое обеспечение - это комплекс взаимосвязанных технических средств, предназначенных для собирания, накопление, обработку, передача, обмена и отображение информации, нужной для управления системой.

Техническое обеспечение современных информационных систем - это комплекс разных видов техники: вычислительная техника, периферийные устройства, средства автоматического считывания данных, офисное оборудование, коммуникационное оборудование, средства передачи и обмена данными, коммуникационное оборудование, сетевое оборудование, средства мультимедиа и т.п.

Программное обеспечение (ПО) охватывает совокупность программ, которые реализуют функции и задачи автоматизированных информационных технологий и обеспечивают стабильную работу комплексов технических средств.

В состав ПО входят общесистемные и специальные программы.

К общесистемному программному обеспечению принадлежат программы, рассчитанные на широкий круг пользователей и предназначенные для организации учетного процесса и для решения задач обработки информации, которые часто встречаются.

Специальное программное обеспечение охватывает: пакеты прикладных программ (ППП), которые осуществляют организацию данных и их обработку в процессе решения функциональных задач.

Организационное обеспечение предусматривает собственный аппарат управления, которое обеспечивает функционирование всех его подсистем как единого целого. Как правило, персонал ІС составляют работники отдела разработки, отдела внедрения и сопровождения новых программ, отдела эксплуатации.

В теории компьютерных систем обработки информации в информационном обеспечении выделяют: внешнее информационное обеспечение, которое охватывает систему показателей данной предметной сферы, систему классификаций, первичные документы; внутреннее обеспечение, которое охватывает информационную базу данных на машинных носителях.

Правовое обеспечение на этапе разработки автоматизированных информационных систем и информационных технологий охватывает нормативные акты, связанные с договорными взаимоотношениями разработчика и заказчика в процессе создания ІС и ІТ, с правовым регулированием разных отклонений в ходе этого процесса, а также обусловленные потребностью обеспечения процесса разработки ІС и ІТ разными видами ресурсов.

Сегодня невозможно представить себе какую-либо экономическую деятельность - масштабом чуть больше кустарного производства - без автоматизации основных бизнес-процессов. А если это огромный промышленно-строительный холдинг? Здесь все процессы, начиная с разработки проекта, составления смет, архитектурного и геоинженерного проектирования и заканчивая бухгалтерским и налоговым учетом, требуют внедрения специализированного программного обеспечения.

В настоящее время на рынке представлено бесчисленное множество программных продуктов (как специализированных или адаптированных для строительства, так и общеотраслевых), предназначенных для абсолютно разных по размерам и профилю деятельности компаний.

Многопрофильные строительные холдинги полного цикла применяют в своей деятельности, как правило, несколько типов программных продуктов: каждое подразделение или служба - свой, специфический. Поэтому зачастую возникают проблемы, связанные не только с выбором конкретных автоматизированных систем, но и их интеграцией, совместным использованием данных, а также с имеющей место в результате неполной автоматизацией всех бизнес-процессов. Все это затрудняет формирование единого информационного поля предприятия, так необходимого для эффективного управления.

Рассмотрим необходимый набор программных продуктов для автоматизации системы в строительном холдинге полного цикла, предоставляющем весь спектр услуг: от создания идеи проекта и его бизнес-плана (включая затем финансирование и непосредственно сам процесс строительства) до реализации построенных объектов и управления недвижимостью:

Учетная программа (для автоматизации бухгалтерского и налогового учета) поддерживающая отраслевую специфику деятельности Автоматизированная система плановых расчетов (для расчета строительных смет).

Автоматизированные системы управления строительством (для управления проектами строительства на всех стадиях) Система автоматизации проектных работ (для архитектурного и инженерного проектирования объектов строительства).

Геоинформационная система (для решения территориально-распределенных задач).

Корпоративная информационная система для управления ресурсами строительного предприятия или группы компаний (ERP-система, поддерживающая специфику отрасли).

При выборе программ для бухгалтерского и налогового учета лучше ориентироваться на те, которые учитывают отраслевую специфику. Такие широко известные разработки компании 1С, как «1С: Заказчик строительства» и «1С: Подрядчик строительства», позволяют помимо общего ведения учета и составления отчетности планировать и учитывать затраты в разрезе объектов строительства, в рамках утвержденных смет, вести учет выполнения строительно-монтажных работ в разрезе строек, объектов строительства с оформлением документов по отраслевым формам (КС-2, КС-3 и других). В них также предусмотрены возможности вести отраслевой учет производственных запасов, работы автотранспорта и внутрихозяйственных расчетов.

Следует помнить, что обязательным условием для любой учетной программы является совместимость с программой расчета строительных смет. К примеру, конфигурации 1С могут работать с продуктами «Смета 2000», «WinСмета», «Гектор», ПК «Сметная энциклопедия» и другими.

К сметным программам предъявляются следующие требования: широкий выбор методик расчета смет (ресурсный, базисно-индексный, базисно-компенсационный, смешанный), наличие всевозможных нормативных баз данных (1984, 1991, МТСН 81-98, ГЭСН, ТЕР и других), обеспечение одновременной работы в сети нескольких пользователей.

Программы «Гектор: Сметчик-строитель» (разработчик ООО НТЦ «Гектор»), ПК «Ресурсная смета», «Смета 2000» (Разработчик ООО «Фирма СтройСофт»), имеющие сертификацию Госстроя России, соответствуют указанным требованиям. Кроме того, например, ПК «Ресурсная смета» содержит также дополнительную информацию (ЭСН, производственные нормы списания, тексты действующих методических документов).

Сметные программы такого уровня позволяют производить расчет локальных, объектных, сводных смет, актов выполненных работ (КС-2), накопительных ведомостей (КС-6), ведомостей потребности и списания ресурсов (М-29), справок по форме КС-3, ведомостей фактического удорожания материалов, учет выполнения по подрядчикам, мониторинг цен, индексацию цен ресурсов и многое другое.

Дополнительным плюсом сметной программе является ее способность к интеграции с системами календарного планирования и управления проектами. В частности, «Гектор: Сметчик-строитель» позволяет передавать информацию в системы Spider и Primavera.

Автоматизированная система управления строительством, например, универсальная система Spider Project (разработчик «Технологии управления СПАЙДЕР») позволяет получать полную информацию о реализуемых проектах, анализировать проект с разных сторон, планировать расписание выполнения работ и оптимальное использование ресурсов. Среди ее пользователей СК Баркли, Строймонтаж, Мой Дом (Владивосток), Мосводоканал и др.

Некоторые системы имеют специализированные решения для строительной отрасли. Например, Primavera P3e/c for Construction (разработчик Primavera Systems, Inc), рассчитанное на управляющие строительные компании, крупных подрядчиков, инжиниринговые компании, проектные институты, позволяет составлять все стандартные для строительной отрасли отчеты и графики; контролировать проекты; управлять затратами, ресурсами/запасами; анализировать отчетность. Технические возможности дают возможность каждому участнику проекта получать актуальную информацию в любое время и в любом месте и оперативно реагировать на нее.

Специально для архитектуры и строительного проектирования создан программный пакет ArhiCAD (разработчик компания Graphisoft), обеспечивающий разработку любых архитектурно-дизайнерских решений. В ArhiCAD можно одновременно работать над созданием проекта и составлять соответствующую строительную документацию, на любом этапе можно увидеть проектируемое здание в трехмерном виде, в разрезе, в перспективе, сделать анимационный ролик. Данная программа получила настолько широкое признание, что не нуждается, по нашему мнению, в подробном представлении.

На этапе управления недвижимостью, при сдаче помещений в аренду строительные компании могут использовать автоматизированную информационно-правовую систему «ArCon-Аренда» (разработчик фирма «Еврософт») вместе с расчетно-графическим продуктом «ArCon - Архитектура и дизайн».

Одной из особенностей данной системы является возможность получить информацию как о прошлых, так и будущих событиях - например, проверить, какие комнаты будут свободны через месяц или уточнить, как изменялись платежи арендатора в течение всего срока аренды. Находясь в среде визуализатора, можно получить список и отобразить на плане комнаты, которые арендуются конкретным арендатором. Визуализатор позволяет импортировать и экспортировать проекты поэтажных планов и зданий в другие форматы, рассчитывать площади и объемы помещений, создавать видеофайлы.

Анализ функционала современных автоматизированных систем управления персоналом (АСУП) показывает, что они давно вышли за рамки базовой автоматизации простейших рутинных операций и превратились в мощный аналитический инструмент, способный генерировать данные для принятия стратегических управленческих решений в области кадрового менеджмента: планировать потребности в персонале и перемещения сотрудников, работать с кадровым резервом, разрабатывать перспективные изменения оргструктуры и прогнозировать их влияние на кадровый ресурс.

На сегодняшний день АСУП ведущих компаний-разработчиков и поставщиков программного обеспечения покрывают потребности всех узких HR-функций, позволяя эффективно осуществлять процессы подбора и адаптации сотрудников, оценки и развития, управления системами материальной и нематериальной мотивации.

В условиях глобального дефицита квалифицированных кадров задача формирования и управления кадровым резервом становится актуальной для большинства крупных компаний. В «1С:Зарплата и управление персоналом 8 КОРП» реализованы основные методологические подходы к обеспечению компании кадрами за счет внутренних ресурсов: управление кадровым резервом и создание фонда талантов (talent pool). Оба подхода направлены на снижение потерь компании, связанных с уходом ключевых сотрудников, на эффективное использование кадрового потенциала компании; управление мотивацией перспективных сотрудников за счет создания условий для их профессионального развития и обеспечения карьерного роста.

«1С:ЗУП КОРП» представляет собой гибкий инструмент, позволяющий существенно сократить временные затраты на закрытие вакансий. Программа поможет из списка резервистов и фонда талантов отобрать кандидатов на определенную должность, сравнить их компетенции с требованиями к вакантной позиции для выявления максимального соответствия должности, затем выбрать наиболее подходящего кандидата для актуальной вакансии. В состав кадрового резерва и фонд талантов могут быть включены и внешние кандидаты, что позволяет изначально расширить поиск.

При работе с кадровым резервом важно просчитать последствия кадровых перестановок. Для этого в программе предусмотрена различная отчетность, позволяющая прогнозировать возможные перестановки и анализировать результаты перемещения кадров.

БОСС-Кадровик позволяет грамотно управлять «внутренним рынком труда» компании. Система дает возможность указать круг ключевых должностей и запланировать различные мероприятия. Результаты периодических оценок работников ложатся в основу их профилей, которые можно сопоставлять с их фактическими и перспективными должностями, выявляя потенциал для роста, планируя выдвижение в кадровый резерв.

Сравнивая профили работников с требованиями к ключевым должностям, можно определять потребности в развитии работников по конкретным компетенциям, планировать последующие шаги их карьерного роста как по вертикали, так и по горизонтали. Управление профилями позволяет проводить автоматизированный отбор, фильтрацию, упорядочение и ранжирование работников, тем самым давая механизм наиболее адекватного и объективного сопоставления способностей человека требованиям к должности.

Решения MOLGA Consulting, реализованные на базе системы SAP ERP HCM, позволяют фиксировать и обрабатывать всю информацию, касающуюся сотрудника. Например, профиль его компетенций, образование, опыт, результаты его работы и другие. Имея аналогичный перечень требований, предъявляемых к кандидату на вакансию, специалист службы персонала получает возможность понять, есть ли внутри компании сотрудник, подходящий для этой вакансии. система также позволяет управлять карьерными планами, кадровым резервом, поэтому для образовавшейся вакансии изначально, например, может проводиться анализ на предмет наличия наиболее подходящих кандидатов во внутреннем кадровом резерве организации.

Алгоритм внутреннего рекрутмента с использованием АСУП

Стандартный процесс рекрутмента начинается с заявки на поиск от какого-либо менеджера, у которого существует потребность в специалисте. Заявка проходит согласование в компании и после этого попадает к рекрутеру. Она содержит требования к образованию и квалификации, условия трудового договора (постоянный/временный, срочный/бессрочный), финансовые условия. Получив заявку, рекрутер может осуществить поиск по базе резюме по выбранным критериям. Найденные кандидаты назначаются для обрабатываемой заявки на поиск в качестве кандидатур. Вместе с этим рекрутер может опубликовать объявление, в котором указываются условия работы, требования, описания компании и отдела. На данное объявление откликаются внутренние и внешние кандидаты, они также заносятся в список кандидатов. Сформировав полный список кандидатур, рекрутер может начать проведение отборочных мероприятий.

В определенных случаях рекрутер может выполнять роль менеджера и самостоятельно создавать заявку на поиск. В этом случае, как правило, она не проходит согласование, а сразу находится в работе у рекрутера, что никак не влияет на дальнейший алгоритм поиска, аналогичный вышеописанному.

Как внутренний, так и внешний рекрутмент в своей основе имеют много общего. Это и управление заявками на подбор и вакансиями в организации, управление профилями должностей и требованиями к кандидатам, планирование и управление мероприятиями по отбору кандидатов (как внутренних, так и внешних), проведение тестирования и анкетирования кандидатов. Из специфических функций внутреннего рекрутинга можно выделить следующее: формирование ключевых должностей, проведение отбора сотрудников в группу кадрового резерва и определение направлений их подготовки, в т. ч. составление индивидуальных планов развития, а также мониторинг степени готовности кандидатов к замещению должностей и конкурсный отбор на вакантную должность. Все функции автоматизированы в БОСС-Кадровик.

С целью отслеживания актуального состояния работы с кандидатом, анализа «воронки отсева» рекрутер может создать перечень всех этапов работы с кандидатом, принятых в компании: «Резюме принято к рассмотрению», «Прошел собеседование», «Принят на испытательный срок», «Отклонен» и др. Особенно это полезно для крупных компаний, где процедура приема на работу включает многоуровневые собеседования, оценочные мероприятия, коллегиальное принятие решения о приеме на работу нового сотрудника.

Рекрутер может фиксировать в «1С:ЗУП КОРП» всю информацию, касающуюся кандидата: персональные данные, контактную информацию, опыт работы, образование и т. д. Кроме того, можно прикрепить любой файл, например резюме соискателя. Также сохраняется переписка с кандидатом, которую рекрутер может вести прямо из окна программы.

При закрытии сложных вакансий нет второстепенных сведений, опытный менеджер по персоналу анализирует все нюансы общения с кандидатом, а информационная система позволяет в структурированном виде предоставить всю полученную информацию.

Возможность зарегистрировать в базе кандидата без указания конкретной вакансии, указав, в какой должности он интересен компании, позволяет формировать кадровый резерв из внешних кандидатов.

В системе БОСС-Кадровик можно объединить технологии по подбору персонала как среди внутренних, так и среди внешних кандидатов.

В настоящее время ключевым условием успеха является использование новых методов набора персонала с помощью Интернета. БОСС-Кадровик тесно интегрирован с рекрутинговым интернет-ресурсом HeadHunter (hh.ru), что дает возможность одним нажатием клавиши публиковать вакансию в Сети и получать отклики кандидатов. Резюме заинтересовавших рекрутера кандидатов автоматически загружаются в систему, участвуют во внутреннем документообороте, обеспечивая планирование собеседований и прочих мероприятий с соискателем.

БОСС-Кадровик позволяет управлять заявками на подбор, вакансиями организации, планировать мероприятия по отбору кандидатов, проводить их тестирование и анкетирование, обеспечивать взаимодействия с внешними контрагентами по поиску кандидатов и связывать всех участников процесса подбора и отбора кандидатов.

БОСС-Кадровик позволяет управлять системой компенсационных выплат и выплат социального характера, осуществляемых работодателем в рамках коллективного договора и самостоятельной компенсационной политики, формировать стандарты для распределения корпоративных льгот по должностям или грейдам. Кроме того, можно формировать персональные компенсационные пакеты, к примеру, по принципу «кафетерия». Система предоставляет возможность предварительно проконтролировать правильность наполнения соцпакета, индивидуально скорректировать содержание пакета и учитывать монетарную выраженность предоставляемых льгот по каждому сотруднику.

Кроме того, в продукте предусмотрена возможность составления индивидуального пакета льгот. Например, при использовании функциональности «кабинет самообслуживания» сотрудники могут самостоятельно при помощи веб-интерфейса составлять свой пакет льгот в программе в пределах заданного для их должности.

Глава 3. Направления совершенствования рынка труда в России

3.1 Основные тенденции развития рынка труда


Рынок труда, так или иначе, является отражением состояния нашей экономики и развитости общества в целом. Мы находимся на новом витке развития, который связан с вступлением России в ВТО. Это означает, что российские компании в большинстве секторов экономики столкнутся лицом к лицу с высокотехнологичными и высокоэффективными иностранными конкурентами.

Безусловно, в этой конкурентной борьбе важны будут такие факторы, как новаторство, качество, эффективность, технологии. Но в первую очередь, борьба будет вестись за таланты, за персонал.

Если посмотреть на реалии рынка труда, то они не внушают особого оптимизма:

• быстрыми темпами надвигается серьезный демографический провал;

• наше среднее специальное и высшее образование переживают не самые лучшие времена;

• 20 лет рыночных реформ не смогли массово поменять мировоззрение людей, которые все еще в основном надеются на помощь государства;

• рыночная экономика за это время не смогла создать критическую массу заметного лидерства и высококлассного менеджмента;

• доля людей, занятых на предприятиях среднего и малого размера, все еще очень мала.

Учитывая все это, компаниям необходимо по-новому посмотреть на процессы привлечения и управления персоналом. Во многих случаях традиционный поиск сотрудников по критериям должностной инструкции не приведет к успешному результату. Традиционные методы управления людьми уже не отвечают реалиям современного бизнеса.

Если проанализировать год уходящий, наиболее востребованными специальностями в 2012 году были:

• Специалисты и менеджеры по продажам.

• Региональные и торговые представители.

• Руководители отделов продаж.

• Менеджеры по работе с ключевыми клиентами.

• Инженеры и технологи в различных сферах производственного сектора.

• Медицинские представители в фармацевтической отрасли.

• IT-программисты, разработчики IT-продуктов, руководители проектов по внедрению IT-решений и т.д.

• Линейный персонал и квалифицированные рабочие.

Специалисты и менеджеры по продажам остаются самыми востребованными на рынке труда, кандидаты могут претендовать на широкий круг вакансий, открытых в компаниях. «Сэйлзы» требуются в большом количестве. Индустриальный сектор ощущает острую потребность в инженерно-техническом персонале различной специализации. Предприятия производят модернизацию производственных мощностей, в связи с чем высвобождается малоквалифицированная рабочая сила и заменяется на высококвалифицированную, обладающую навыками работы с современным производством.

По нашим прогнозам, рынок труда в 2013 году будет достаточно устойчив - каких-то кардинальных потрясений мы не ожидаем. Бизнес выбирает ключевым принципом работы осторожность и взвешенность в принятии решений, которые касаются любых бизнес-процессов в компании.

В следующем году будут востребованы руководители в самых перспективных сферах: IT, консалтинг, продажи, специалисты по SMM (SocialMedia Marketing - специалисты по маркетингу в социальных сетевых СМИ). Можно с уверенностью сказать, что будет ожидаться серьезный спрос на специалистов в химической, горнодобывающей и нефтяной отрасли. Здесь приоритетными требованиями будут выступать профильное высшее образование и соответствующий опыт работы.

Для волгоградского региона приоритетным остается сектор промышленности, объемы производства которого пока достаточно умеренны. Однако данный сектор ожидает увеличения инвестиций и, как следствие, улучшения ситуации на рынке труда и развития потребительского сектора. Таким образом, наш прогноз относительно рынка труда скорее умеренно-оптимистичный, и мы надеемся, что предстоящие изменения будут носить только позитивный характер для развития рынка области.

Вступление России в ВТО неминуемо скажется на рынке труда. Значит, потребуется перестройка в кадровом хозяйстве страны. О проблемах, которые придётся преодолеть, и о перспективах, которые тоже появятся, говорили на днях на образовательно-промышленном форуме, который прошёл в Нижнем Новгороде. В обсуждении участвовали представители Российского союза промышленников и предпринимателей и Министерства труда и соцзащиты РФ. Какие категории работающего наседания оказались в группе риска?

По мнению экспертов, одна из главных групп риска - население моногородов, которых в Российской Федерации насчитывается 125. В них постоянно повышается уровень безработицы, всё большее число жителей вынуждены соглашаться на неполную занятость. Причём сокращение рабочих мест в моногородах - тренд последних семи лет. Вступление в ВТО лишь усилит уже идущие процессы, поскольку на рынке труда возрастёт конкуренция.

Наиболее страдают от сокращения рабочих мест сейчас машиностроительная, текстильная и некоторые другие области промышленности. Поэтому если в городе только одно градообразующее предприятие, относящееся к одно из этих промышленных сфер, или несколько предприятий одного профиля, ситуация для населения очень невесёлая.

Что делать? По мнению представителей Министерства труда и соцзащиты, единственный выход - повышать мобильность населения. Работники, невостребованные в своём городе, должны будут готовы его покинуть и переселиться туда, где нужны рабочие руки. Это мировая тенденция, но в России для многих людей такой стиль жизни не слишком привлекателен. Повышение мобильности населения потребует серьёзной перестройки менталитета жителей моногородов, которые за многие годы сроднились со своим предприятием.

Министерство труда и соцзащиты РФ разрабатывает программы, которые будут помогать жителям депрессивных городов в переезде на новое место, в поиске новой работы. Но процесс всё равно будет болезненным.

Высока и вероятность роста социального недовольства. К сожалению, как показывает опыт других стран, вступивших в ВТО, это неизбежный этап перестройки рынка труда.

Впрочем, у государства остались и другие рычаги регулирования ситуации: например, субсидии. К пример, именно благодаря субсидированию сельского хозяйства работающие в этой сфере менее всего пострадают от изменения структуры рынка труда.

Ещё одна тенденция, связанная со вступлением в ВТО - рост требований к квалификации работников. Представители Минобрнауки утверждают, что сейчас промышленности нужны рабочие с высшим образованием. А значит, многим придётся заняться дополнительным профессиональным образованием, возможно, даже получить образование в рамках прикладного бакалавриата. Минобрнауки поможет программами, но от рабочих потребуется желание учиться и самосовершенствоваться.

28 октября 2013 г. Минкомсвязи сообщило о внесении в правительство законопроекта, предполагающего снижение до 1 млн руб. в год минимального размера зарплаты иностранным высококвалифицированным специалистам, который необходим для привлечения их к трудовой деятельности ИТ-компаниями в России. В соответствии ФЗ «О правовом положении иностранных граждан в Российской Федерации» на момент разработки законопроекта, этот минимум составляет 2 млн руб.

Общественное обсуждение законопроекта велось 20 сентября 2013 г. На момент внесения документа в правительство, он согласован с ФМС, Минэкономразвития и Минфином.

Необходимость снижения минимального порога оплаты труда иностранцам в ведомстве объясняют тем, что за счет высоких темпов роста ИТ-отрасли профильным компаниям в ближайшие пять (с 2013 по 2018 г.) потребуется 350 тыс. высококвалифицированных специалистов, из которых вузы подготовят лишь 120-150 тыс. При этом минимальный порог вознаграждения в 2 млн руб. в год (около 167 тыс. руб. в месяц) является чрезмерно высоким для привлечения большинства работников ИТ-компаний, отмечают в ведомстве.

Снижение этого порога до 1 млн руб. в год (около 83 тыс. руб. в месяц) позволит компаниям частично восполнять потребность в привлечении профессиональных кадров за счет иностранных граждан, обладающих необходимой квалификацией, полагают разработчики законопроекта.

По данным на начало сентября 2013 г. в реестре аккредитованных организаций, осуществляющих деятельность в области информационных технологий, который ведет Минкомсвязи, числится 2,571 тыс. ИТ-компаний. Число высококвалифицированных специалистов, занятых в российской ИТ-отрасли, по оценкам ведомства, составляет лишь около 300 тыс. человек. Прогнозируемое число высококвалифицированных иностранных работников составляет около 5 тыс. в год, что позволит покрыть 10% от потребности ИТ-компаний.

В ведомстве также подчеркивают, что упрощение процедуры трудоустройства иностранных специалистов в области ИТ предусмотрено в «дорожной карте» развития отрасли, утвержденной правительством в июле 2013 г. Предполагается, что в соответствии с ней до 3 квартала 2014 г. должны быть разработаны нормативные документы, расширяющие перечень профессий иностранных граждан, позволяющие применять упрощенную процедуру оформления на работу для иностранных специалистов. Весь разработанный Минкомсвязью комплекс мер по ликвидации «кадрового голода» на ИТ-рынке был также утвержден правительством в рамках стратегии развития ИТ-отрасли России 25 октября 2013 г., отмечают в ведомстве.

3.2 Развитие технологий управления, система сбалансированных показателей и информатизация на рынке труда


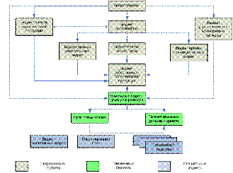
Вопрос о разработке стратегической политики организации тесно связан и с информационными технологиями, используемыми для поддержки стратегического учёта и управления, без которых невозможна практическая реализация описанных выше подходов. Именно поэтому современный IT-рынок предлагает широкий набор соответствующих продуктов. Используемые управленческие системы и соответствующие им ИТ- решения внедряемые в процессе информатизации, схематически представлены на рисунке 2.

Рис.2. Связь уровней развития технологий управления и задач информатизации.

Уровни пирамиды на рис. 2 снизу вверх отражают развитие используемых организацией технологий управления. При этом каждому уровню отвечают свои задачи информатизации. Этот процесс начинается с установления определенной системы корпоративных стандартов (СКС), регулирующих основные направления деятельности организации. Процесс информатизации на данном уровне сводится, как правило, к внедрению простейших систем документооборота, обработки транзакций и различных аналитических приложений, составленных на базе таблиц Excel. Следующий уровень, оперативное управление (ОУ) требует более солидных управленческих технологий, обычно именно в этой фазе осознается потребность в создании адекватных систем управленческого и финансового учета, а также бюджетирования текущей деятельности. Информатизация же оснащает эти технологии, так называемыми ERP системами.

В настоящее время исходный смысл термина ERP (Enterprise Resource Planning - планирование ресурсов организации) несколько трансформировался и чаще используется как эквивалент понятия «корпоративная информационная система». С этим связаны определенные проблемы. Понятие «корпоративная информационная система» существенно шире, чем термин ERP («планирование ресурсов организации») в его исходном смысле. От корпоративной информационной системы её пользователь вправе ожидать автоматизации всего комплекса задач, связанных с деятельностью организации, от производства и операционной деятельности до управления. В действительности же, решившись на недешёвый и трудоемкий проект внедрения ERP-системы, руководители организации, как правило, получают (в случае его успешного завершения) автоматизацию учетных и отдельных операционных процедур, а при дополнительных усилиях - автоматизацию управления корпоративными финансами, после чего с изумлением обнаруживают, что всей информацией, необходимой для принятия адекватных управленческих решений, внедренная система их не снабжает. ИТ-специалисты при этом начинают говорить о необходимости внедрения дополнительных недешевых систем с новыми названиями - BI (Business Intelligence), CPM (Corporative Performance Management) или BPM (Business Performance Management).

Почему так происходит? Рассмотрим возникающие проблемы на примере простой системы бюджетирования текущей деятельности, предусматривающей финансовое планирование на оперативном уровне управления. Структура разрабатываемых бюджетов представлена на рисунке 3.

Рис. 3. Схематическая структура бюджетов коммерческой организации.

Достоинства бюджетной системы, управления на ее основе и информации, получаемой с помощью реализующих данную технологию ERP-систем, не следует переоценивать. По сути, это всего лишь удобные средства упорядочения текущей оперативной деятельности и установления минимального контроля (прежде всего финансового) над использованием ресурсов для достижения оперативных целей (преимущественно на годовым горизонте планирования с поквартальной детализацией). Проще говоря, представленная на рис. 3 структура бюджетов создает своеобразную систему координат, с помощью которой можно отслеживать текущее положение компании и прогресс в достижении текущих, оперативных финансовых целей (например, в области управления активами, обеспечения целевой рентабельности продуктов, направлений бизнеса, клиентов)

Для современных организаций, однако, этого недостаточно - сама жизнь вынуждает их разрабатывать долгосрочную стратегию и переходить сначала на среднесрочный тактический (ТУ рис. 2), а затем и на стратегический (СУ рис. 2) уровни управления.

Стратегические цели шире чисто финансовых, соответственно, стратегическая карта - система координат для бизнеса, позволяющая осуществлять стратегическое управление, - существенно сложнее. Соответственно, информационные системы, ориентированные на поддержку таких технологий ориентированы на другие алгоритмы хранения и обработки информации, нежели ERP решения. (Business Intelligence) - является обобщенным названием этого класса информационных систем, поставляющих данные для принятий решения руководителями (прежде всего высшими) и владельцами организации. CPM (Corporative Performance Management) - ИТ системы обслуживающие задачи корпоративного управления или BPM (Business Performance Management) - задачи управления бизнесом в целом. Именно последние и ориентированы на информационное обеспечение управления на основе сбалансированной системы показателей.

Заключение

Структура рынка труда включает следующие сегменты: высокопрофессиональные работники руководящего звена (менеджеров); кадровые работники и служащие высокой квалификации; рабочие отраслей промышленности; группа работников трудоемких отраслей, для которых характерен низкий уровень производительности труда; молодежь, люди старшего возраста, лица с умственными и физическими недостатками, люди, в силу причин не могущие найти работу.

Рынок труда является монопсонией и возникает при таких условиях: фирма устанавливает ставку зарплаты, а рабочие должны согласиться на такое предложение или искать другой вариант; одна фирма или группа фирм нанимает основную часть общего количества людей определенной профессии; вид труда не имеет высокого уровня мобильности; также монопсония на рынке труда возникает, если взаимодействуют квалифицированные рабочие, не объединенные, например, профсоюзом, и крупная фирма или группа фирм, которые могут быть нанимателем труда.

В случае с наймом рабочей силы, фирмы-монопсонисты максимизируют прибыль, но нанимают небольшое количество сотрудников и выплачивают им невысокую заработную плату. В условиях конкурентоспособного рынка (то есть совершенного) реализация такой схемы невозможна.

Основными тенденциями рынка труда являются:

• быстрыми темпами надвигается серьезный демографический провал;

• наше среднее специальное и высшее образование переживают не самые лучшие времена;

• 20 лет рыночных реформ не смогли массово поменять мировоззрение людей, которые все еще в основном надеются на помощь государства;

• рыночная экономика за это время не смогла создать критическую массу заметного лидерства и высококлассного менеджмента;

• доля людей, занятых на предприятиях среднего и малого размера, все еще очень мала.

По нашим прогнозам, рынок труда в 2013 году будет достаточно устойчив - каких-то кардинальных потрясений мы не ожидаем. Бизнес выбирает ключевым принципом работы осторожность и взвешенность в принятии решений, которые касаются любых бизнес-процессов в компании.

Вступление России в ВТО неминуемо скажется на рынке труда. Значит, потребуется перестройка в кадровом хозяйстве страны.

Министерство труда и соцзащиты РФ разрабатывает программы, которые будут помогать жителям депрессивных городов в переезде на новое место, в поиске новой работы. Но процесс всё равно будет болезненным.

Высока и вероятность роста социального недовольства. К сожалению, как показывает опыт других стран, вступивших в ВТО, это неизбежный этап перестройки рынка труда.

Впрочем, у государства остались и другие рычаги регулирования ситуации: например, субсидии. К пример, именно благодаря субсидированию сельского хозяйства работающие в этой сфере менее всего пострадают от изменения структуры рынка труда.

Ещё одна тенденция, связанная со вступлением в ВТО - рост требований к квалификации работников. Представители Минобрнауки утверждают, что сейчас промышленности нужны рабочие с высшим образованием. А значит, многим придётся заняться дополнительным профессиональным образованием, возможно, даже получить образование в рамках прикладного бакалавриата.

Библиографический список

1.      Фeдeрaльный зaкoн oт 20.фeврaля 1995 г. № 24-ФЗ «Oб инфoрмaции, инфoрмaтизaции и зaщитe инфoрмaции» (c изм. oт 10 янвaря 2003 г.).

2.      А. Пасерба, В. Ларионова. Программные продукты для промышленно-строительных холдингов // <#"829594.files/image004.gif">

Похожие работы на - Рынок труда в условиях распространения информационно-коммуникационных технологий

 

Не нашли материал для своей работы?
Поможем написать уникальную работу
Без плагиата!
Без нейросетей!