Автоматизация рабочего места ведущего специалиста

  • Вид работы:
    Дипломная (ВКР)
  • Предмет:
    Информационное обеспечение, программирование
  • Язык:
    Русский
    ,
    Формат файла:
    MS Word
    177,63 Кб
  • Опубликовано:
    2015-02-02
Вы можете узнать стоимость помощи в написании студенческой работы.
Помощь в написании работы, которую точно примут!

Автоматизация рабочего места ведущего специалиста















ДИПЛОМНЫЙ ПРОЕКТ

НА ТЕМУ:

АВТОМАТИЗАЦИЯ Рабочего места ведУЩЕго специалиста

Содержание

Введение

. Постановка задачи

. Формализация

. Описание среды программирования

.1 Требования к техническому обеспечению

.2 Требования к программному обеспечению

4. Методика разработки проекта

4.1 Алгоритмизация задачи

.1.1 Описание алгоритма

.1.2 Структурная схема

.2 Программирование

.3 Аномалии и защитное программирование

.4 Тестирование и отладка

. Анализ результатов решения

. Инструкция пользователю

. Экономическая часть

Заключение

Литература

Приложение

Введение

учебный программирование алгоритм информационный

Стремительное развитие сетевых информационных технологий в современном мире открыло новые перспективы в сфере образования вследствие активного проникновения этих технологий, как в учебный процесс, так и в процесс управления высшим учебным заведением. Сейчас можно говорить о тенденции слияния образовательных технологий с информационными технологиями и о формировании на этой основе принципиально новых интегрированных технологий. Кроме того, информационные технологии становятся неотъемлемой частью осуществления эффективного управления современным высшим учебным заведением.

Подготовка кадров высшей квалификации в Государственном Научном Центре Российской Федерации физико-энергетического института, в первую очередь кандидатов наук, через аспирантуру, сегодня представляется как один из этапов непрерывного образования. В связи с постоянно растущим числом желающих повысить свой уровень знаний через аспирантуру, формируется необходимость предвидения и разработки определенных управленческих решений в интересах позитивного развития. Для адекватного отражения динамических изменений, постоянно происходящих в системе подготовки магистров и аспирантов необходим учет больших потоков информации. Современный подход к менеджменту образовательных учреждений требует автоматизации учета первичной информации для повышения эффективности и качества процесса управления.

Данный дипломный проект ориентирован на автоматизацию обработки информации об обучающихся аспирантах в ГНЦ РФ-ФЭИ, а также учета их успеваемости, а именно, рассматривается процесс автоматизации ввода и выборки данных на платформе Windows.

Целью данного дипломного проекта является разработка АРМ ведущего специалиста аспирантуры ГНЦ РФ-ФЭИ. Требуется создать программный комплекс, с помощью которого можно было бы оперативно проводить эффективный мониторинг аспирантов и вести учет их успеваемости.

Основными задачами при разработке будут: обеспечение надежности хранения и конфиденциальности личных данных об аспирантах, сокращение трудовых и временных затрат на поиск данных, формирование документов и отчетов по аспирантам.

Результатом данной работы является программный комплекс, имеющий дружественный интерфейс, использующий минимально возможные ресурсы вычислительной системы, соответствующий современным требованиям и уровню, а также позволяющий значительно повысить эффективность работы в области послевузовского образования.

1. Постановка задачи

Цель и назначение автоматизированного варианта решения задачи

Целью данного дипломного проекта является автоматизация работы отдела аспирантуры ГНЦ РФ-ФЭИ. Задачами, выделенными для решения, в проекте являются создание электронного учета аспирантов и упрощения составления документов (приказов) по аспирантам.

Исходя из проблем хранения, поиска информации сформулируем требования к проектируемому автоматизированному рабочему месту (АРМ).

Автоматизация рабочего места специалиста аспирантуры должна обеспечивать решение главной задачи - ведение учета аспирантов и их успеваемости.

Решение задачи ведения учета аспирантов позволит:

вести анкеты в электронном виде;

организовывать быстрый поиск и выборку данных по аспиранту (аспирантам);

осуществлять изменение и ввод новых данных об аспиранте;

формировать отчеты руководству об аспирантах;

разграничивать права доступа к личным данным аспирантов

организовать поиск и выборку аспирантов по различным кафедрам, специальностям, научным руководителям;

Общие требования к АРМ как части информационной системы сформулированы так:

при выводе на печать отчеты должны быть максимально похожими на стандартные бланки;

удобный интерфейс, интуитивно-понятные связи между диалогами ввода информации;

максимально быстрый поиск информации;

быстрая генерация отчетов.

2. Формализация

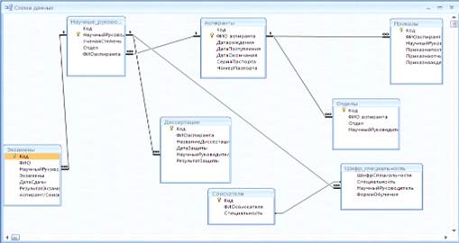
Для построения необходимо провести формализацию задачи, являющуюся необходимым этапом разработки задачи и заключающуюся в построении структуры таблиц для хранения информации, схемы их взаимосвязей и описания алгоритмов обработки.

Взаимосвязь показана в схеме данных:


Как правило, разработка проекта реализации задачи выполняется в несколько этапов и начинается с анализа той информации, которая является выходной (формы и отчеты для Access). Только после выяснения структуры и состава этой информации, формулировки запросов для получения отчетов можно сделать вывод о структуре и составе таблиц данных. Необходимым этапом формализации задачи является нормализация базы данных, которая, по сути, представляет собой процесс оптимизации хранения и использования информации в таблицах.

Сначала производится приведение к первой нормальной форме(1NF)- каждой таблице назначается первичный ключ, обеспечивающий уникальность каждой записи. Здесь же удаляются все повторяющиеся группы (точнее создается новая таблица для повторяющихся групп).

В процессе приведения ко второй нормальной форме производится устранение избыточности данных - любое поле в таблице, которое является избыточным или всегда остается неизменным, основанным на значении другого поля, необходимо перенести в другую таблицу.

И, наконец, в 3NF все поля каждой таблицы непосредственно связаны с полем первичного ключа и не зависят от других полей. На практике это делается следующим образом - любое поле не связанное с полем первичного ключа, необходимо перенести в отдельную таблицу.

Наиболее часто используется приведение к третьей нормальной форме (3NF). В результате устраняется избыточность данных и упрощается процесс изменения структуры БД.

На следующем этапе уточняется структура полей в таблицах, и определяются правила ввода. В Borland Delphi 7 проектируем входные и выходные формы и отчеты. На заключительном этапе создается меню и различные интерфейсные промежуточные формы. Затем, в процессе отладки и доработки, возможен возврат на любой этап процесса разработки.

3. Описание среды программирования

Программный продукт «Автоматизация рабочего места ведущего специалиста аспирантуры» разработан на СУБД Microsoft Access 2007.2007 входит в состав Microsoft Office 2007 и работает в среде Windows 98/2000 или Windows NT Workstation 4.0 и выше.

Практический минимум, предъявляемым Access 2007 к персональному компьютеру, является Pentium 166 MHz и 32 Мб оперативной памяти при работе под Windows 98/2000 или под Windows NT Workstation. При стандартной установке набора приложений: Word, Excel, Outlook, Power Point, Access, FrontPage требуется примерно 250 Мб на жестком диске. Рекомендуется монитор SVGA, возможно использование VGA. Access - это функционально полная реляционная СУБД. В ней предусмотрены все необходимые инструментальные средства для определения и обработки данных, а также для управления ими при работе с большими объемами информации. Что касается легкости использования, то Microsoft Access совершил здесь настоящий переворот, и многие для создания своих собственных баз данных и приложений обращаются именно к нему.Access предоставляет максимальную свободу в задании типа ваших данных (текст, числовые данные, даты, время, денежные значения, рисунки, звук, документы, электронные таблицы). Вы можете задать также форматы хранения (длина строки, точность представления чисел и даты времени) и предоставления этих данных при выводе на экран или печать. Для уверенности, что в базе данных хранятся только корректные значения, можно задать условия на значения различной степени сложности.

Возможности программирования в Access позволяют создавать дружественный пользовательский интерфейс и важные процедуры выявления ошибок, которые обеспечивают действительность базы данных. С помощью Access, можно выполнять вот ещё какие задачи:

•      Предположим, размер БД достаточно велик, и необходимо одновременно проделать ряд изменений в большом количестве записей. Используя Delphi 7 можно быстро изменить набор записей с помощью одной операции, что исключает необходимость выполнения модифицирующих операций для каждой записи.

•        Большое значение имеет действительность базы данных. Можно добавить процедуры, которые будут выявлять ошибки при вводе данных, и отображать важные сообщения для пользователя. Если ошибка не является значительной, то можно установить напоминание для последующего исправления введенных данных или запретить работу, пока ошибка не будет исправлена.

Так как Microsoft Access является современным приложением Windows, вы можете использовать все возможности DDE (Dynamic Data Exchange, динамический обмен данными) и ОLЕ (Оobject. Linking and Embedding, связь и внедрение объектов). DDE позволяет осуществлять обмен данными между Access и любым другим поддерживающим DDE приложениями.

В Access вы можете при помощи макросов или Access Basic осуществлять динамический обмен данными с другими приложениями. OLE является более изощренным средством Windows, которое позволяет установить связь с объектами другого приложения или внедрить какие-либо объекты в базу данных Access. Такими объектами могут быть картинки, диаграммы, электронные таблицы или документы из других, поддерживающих OLE приложений Windows.Access может работать с большим числом самых разнообразных форматов данных, включая файловые структуры других СУБД. Вы можете осуществлять импорт и экспорт данных из файлов текстовых редакторов или электронных таблиц.

СУБД позволяет работать с данными, применяя различные способы. Например, вы можете выполнить поиск информации в отдельной таблице или создать запрос со сложным поиском по нескольким связанным между собой таблицам или файлам. С помощью одной единственной команды можно обновить содержание отдельного поля или нескольких записей. Для чтения и корректировки, данных вы можете создать процедуры, использующие функции СУБД. У многих систем имеются развитые возможности для ввода данных и генерации отчетов.

В Microsoft Access для обработки данных ваших таблиц используется мощный язык SQL (Structured Query Language - Структурированный язык запросов). Используя, вы можете выделить из одной или нескольких таблиц необходимую для решения конкретной задачи информацию. Access значительно упрощает задачу обработки данных. Чтобы заставить Microsoft Access решать ваши задачи вам совершенно не требуется знать язык SQL.

.1 Требования к техническому обеспечению

Минимальные требования:

•        процессор Pentium 2;

•        операционная система Windows 2000;

•        ОЗУ 64 Мб;

•        свободное место на жестком диске 50 Мб для программы.

Рекомендуемые требования:

•        любой процессор Intel/AMD;

•        операционная система Windows XP;

•        ОЗУ 128 Мб;

•        свободное место на жестком диске 50 Мб.

Для ввода данных необходимо наличие:

•        клавиатуры;

•        компьютерной мыши.

.2 Требования к программному обеспечению

•       Microsoft Windows 98/2000/XP.

•        Microsoft Office 97/2000/2003/2007

•        Borland Delphi 7

4. Методика разработки программы

.1 Алгоритмизация задачи

.1.1 Описание алгоритма

Программный продукт «Автоматизация рабочего места специалиста аспирантуры» разработан на СУБД Microsoft Access 2007 и Delphi 7.


Таблица №1. Аспиранты

Имя поля

Тип данных

Формат поля/Размер поля

Обязательное поле

ФИО аспиранта

Текстовый

255

Да

Дата рождения

Дата

Краткий формат даты

Да

Дата поступления

Дата

Краткий формат

Да

Дата окончания

Дата

Краткий формат

Да

Серия паспорта

Числовой

4

Да

Номер паспорта

Числовой

6

Да

Таблица №2. Диссертации

Имя поля

Тип данных

Формат поля/Размер поля

Обязательное поле

ФИО аспиранта

Текстовый

255

Да

Название диссертации

Текстовый

255

Да

Дата защиты

Дата/время

Краткий формат

Да

Научный руководитель

Текстовый

255

Да

Результат защиты

Поле МЕМО


Да


Таблица №3. Научные руководители

Имя поля

Тип данных

Формат поля/Размер поля

Обязательное поле

Научный рководитель

Текстовый

255

Да

Ученая степень

Поле МЕМО


Да

Отдел

Текстовый

255

Да

ФИО аспиранта

Текстовый

255

Да


Таблица №4. Отделы

Имя поля

Тип данных

Формат поля/Размер поля

Обязательное поле

ФИО аспиранта

Текстовый

255

Да

Отдел

Поле МЕМО


Да

Научный руководитель

Текстовый

255

Да


Таблица №5. Приказы

Имя поля

Тип данных

Формат поля/Размер поля

Обязательное поле

ФИО аспиранта

Текстовый

255

Да

Научный руководитель

Текстовый

255

Да

Приказ на зачисление

Дата/время

Краткий формат

Да

Приказ на отчисление

Дата/время

Краткий формат

Да

Приказ на академ отпуск

Дата/время

Краткий формат

Да


Таблица №6. Соискатели

Имя поля

Тип данных

Формат поля/Размер поля

Обязательное поле

ФИО соискателя

Текстовый

255

Да

Специальность

Текстовый

255

Да


Таблица №7. Шифр-специальность

Имя поля

Тип данных

Формат поля/Размер поля

Обязательное поле

Специальность

Текстовый

255

Да

Научный руководитель

Текстовый

255

Да

Форма обучения

Подстановка значений

Очная/Заочная

Да


Таблица №8. Экзамены

Имя поля

Тип данных

Формат поля/Размер поля

Обязательное поле

ФИО аспиранта

Текстовый

255

Да

Научный руководитель

Текстовый

255

Да

Экзамены

Текстовый

255

Да

Дата сдачи

Дата/время

Краткий формат

Да

Результат

Поле МЕМО


Да

Аспирант/Соискатель

Поле МЕМО


Да


Программа имеет следующие формы:

Форма «Аспиранты».

Форма нужна для просмотра интересующей вас информации об аспирантах, и добавления новых, редактирования.

Форма содержит в себе следующую информацию:

•    ФИО аспиранта;

•        Дата рождения;

•        Дата поступления;

•        Дата окончания;

•        Номер паспорта;

•        Серия паспорта;

Форма «Диссертации».

Форма нужна для просмотра интересующей вас информации о защите диссертации

Форма содержит в себе следующую информацию:

•    ФИО аспиранта;

•        Название диссертации;

•        Дата защиты;

•        Научный руководитель;

•        Результат защиты;

Форма «Научные руководители».

Форма нужна для просмотра интересующей вас информации о научных руководителях

Форма содержит в себе следующую информацию:

•    Научный руководитель;

•        Ученая степень;

•        Отдел;

•        ФИО аспиранта;

Форма «Отделы».

Форма нужна для просмотра интересующей вас информации об отделах, аспирантах и научных руководителях данных отделов.

Форма содержит в себе следующую информацию:

•    ФИО аспиранта;

•        Отдел;

•        Научный руководитель

Форма «Приказы».

В форме «Приказы» можно просмотреть информацию о приказах о зачислении, отчислении и академическом отпуске.

Форма содержит в себе следующую информацию:

•    ФИО аспиранта;

•        Научный руководитель;

•        Приказ о зачислении;

•        Приказ об отчислении;

•        Приказ об академическом отпуске

Форма «Соискатели».

В форме «Соискатели» можно просмотреть краткую информацию о соискателях.

Форма «Соискатели» содержит в себе информацию:

•    ФИО соискателя;

•        Специальность;

Форма «Шифр-Специальность»

В данной форме можно узнать специальностях и относящимся к ним научным руководителям.

Форма «Шифр-Специальность» содержит в себе следующую информацию:

•    Специальность;

•        Научный руководитель;

•        Форма обучения;

Форма «Экзамены»

В данной форме можно получить информацию о предстоящих экзаменах аспирантам и соискателям, также результаты сданных экзаменов и дату сдачи.

В данной форме представлена информация:

•    ФИО аспиранта;

•        Научный руководитель;

•        Экзамены;

•        Дата сдачи;

•        Результат;

•        Аспирант/Соискатель;

4.2 Программирование

Программный продукт «Автоматизация рабочего места ведущего специалиста аспирантуры ГНЦ РФ-ФЭИ» разработан на СУБД Microsoft Access 2007 и Delphi 7.2007 входит в состав Microsoft Office XP, и как другие компоненты работает в среде Windows МЕ, Windows XP, Windows 2000, Windows NT.

Система управления базами данных Microsoft Access является одним из самых популярных приложений в семействе настольных СУБД. Все версии Access имеют в своем арсенале средства, значительно упрощающие ввод и обработку данных, поиск данных и предоставление информации в виде таблиц, отчетов, в ней предусмотрены все необходимые средства для определения и обработки данных, а также для управления ими при работе с большими объемами информации.

Несмотря на то, что Access является мощной и сложной системой, его использование не сложно для непрофессиональных пользователей.- это не только мощная, гибкая и простая в использовании СУБД, но и система для разработки работающих с базами данных приложений. С помощью Access вы можете создать приложение, работающее в среде WINDOWS и полностью соответствующее вашим потребностям по управлению данными.- это, прежде всего, система управления базами данных (СУБД), она предназначена для хранения и поиска данных, представления информации в удобном виде и автоматизации часто повторяющихся операций (таких, как ведение счетов, учет, планирование и т.п.). При всем этом Access обеспечивает доступ ко всем типам данных и позволяет использовать одновременно несколько таблиц базы данных. Таблицу Access можно связать с данными, хранящимися на большой ЭВМ или на сервере.Access предоставляет вам максимальную свободу в задании типа ваших данных: текст, числовые данные, даты, время, денежные значения, рисунки, звук, документы, электронные таблицы. Вы можете задать также форматы хранения (длина строки, точность представления чисел и даты времени) и предоставления этих данных при выводе на экран или печать.

Основными понятиями или объектами системы Access являются: таблицы, запросы, формулы, отчеты, макросы и модули.

.3 Аномалии и защитное программирование

Описание аномалии

Реакции на аномалию

Способ защиты

Попытка перехода к следующей записи после окончания списка

Ввод текстового сообщения без изменения структуры

Автоматически защищено с помощью Access

Ввод в числовые поля текстовых значений

Выводит ошибку, при этом появляется звуковой сигнал без изменения содержимого поля ввода

Защищено с помощью Access автоматически

Ввод в текстовые поля цифровых значений

Выводит ошибку, при этом появляется звуковой сигнал без изменения содержимого поля ввода

Защищено с помощью Access автоматически


.4 Тестирование и отладка

На отладку и тестирование программ приходится около 50% общей стоимости разработки программного обеспечения.

Тестирование - это процесс выполнения программы с целью обнаружения в ней ошибок. Такое определение цели стимулирует поиск ошибок в программах. Отсюда также ясно, что “удачным” тестом является такой, на котором выполнение программы завершилось с ошибкой. Напротив, “неудачным можно назвать тест, не позволивший выявить ошибку в программе.

Отладка - исправление ошибок, найденных с помощью тестирования.

Основные принципы организации тестирования:

•      необходимой частью каждого теста должно являться описание ожидаемых результатов работы программы, чтобы можно было быстро выяснить наличие или отсутствие ошибки в ней;

•        следует по возможности избегать тестирования программы ее автором, т.к. кроме уже указанной объективной сложности тестирования для программистов здесь присутствует и тот фактор, что обнаружение недостатков в своей деятельности противоречит человеческой психологии (однако отладка программы эффективнее всего выполняется именно автором программы);

•        по тем же соображениям организация - разработчик программного обеспечения не должна “единолично” его тестировать (должны существовать организации, специализирующиеся на тестировании программных средств);

•        должны являться правилом доскональное изучение результатов каждого теста, чтобы не пропустить малозаметную на поверхностный взгляд ошибку в программе;

•        необходимо тщательно подбирать тест не только для правильных (предусмотренных) входных данных, но и для неправильных (непредусмотренных);

•        при анализе результатов каждого теста необходимо проверять, не делает ли программа того, что она не должна делать;

•        тестирования не должно планироваться исходя из предположения, что в программе не будут обнаружены ошибки (в частности, следует выделять для тестирования достаточные временные и материальные ресурсы);

•        следует учитывать так называемый “принцип скопления ошибок”: вероятность наличия не обнаруженных ошибок в некоторой части программы прямо пропорциональна числу ошибок, уже обнаруженных в этой части;

•        следует всегда помнить, что тестирование - творческий процесс, а не относиться к нему как к рутинному занятию.

Существует два основных вида тестирования: функциональное и структурное. При функциональном тестировании программа рассматривается как “черный ящик” (то есть ее текст не используется). Происходит проверка соответствия поведения программы ее внешней спецификации. При структурном тестировании программа рассматривается как “белый ящик” (т.е. ее текст открыт для пользования). Происходит проверка логики программы. Полным тестированием в этом случае будет такое, которое приведет к перебору всех возможных путей на графе передач управления программы (ее управляющем графе). Даже для средних по сложности программ числом таких путей может достигать десятков тысяч. Если ограничиться перебором только линейных не зависимых путей, то и в этом случае исчерпывающее структурное тестирование практически невозможно, т. к. неясно, как подбирать тесты, чтобы обеспечить “покрытие” всех таких путей. Поэтому при структурном тестировании необходимо использовать другие критерии его полноты, позволяющие достаточно просто контролировать их выполнение, но не дающие гарантии полной проверки логики программы.

Хотя программа прошла тестирование успешно, в ней, тем не менее, могут содержаться ошибки, т.к.

•        программа может не соответствовать своей внешней спецификации, что в частности, может привести к тому, что в ее управляющем графе окажутся пропущенными некоторые необходимые пути;

•        не будут обнаружены ошибки, появление которых зависит от обрабатываемых данных (т.е. на одних исходных данных программа работает правильно, а на других - с ошибкой).

5. Анализ результатов решения

Результатом решения поставленной задачи являются отчеты и формы. Формы представляют собой ведение статистики в магазине, отчеты являются дополнительной статистической информацией. В соответствии с пунктом 4.4 тестирование и отладка производились непосредственно во время разработки проекта. После завершения работы над программой было еще раз произведено полное тестирование.

Все найденные ошибки были успешно устранены.

Получившийся в результате программный продукт удовлетворяет всем предъявленным требованиям, полностью работоспособен, не требует принципиальных доработок, и готов к эксплуатации.

6. Инструкция пользователю

Общие сведения о программе "Автоматизация рабочего места ведущего специалиста аспирантуры ГНЦ РФ-ФЭИ"

Данный программный продукт разработан для более эффективной и быстрой работы с информацией об аспирантах, соискателях, научных руководителях, а также для удобного выведения отчетов на печать.

Программа позволяет:

•        Систематизировать учет необходимых данных об аспирантах;

•        Просматривать необходимую информацию;

•        Формировать необходимые отчеты, осуществлять поиск и выборку

Достоинства программы " Автоматизация рабочего места ведущего специалиста аспирантуры ГНЦ РФ-ФЭИ ":

Удобство и простота в эксплуатации (минимальные навыки работы пользователя на ПК); небольшой объём занимаемой памяти на HDD.

Запуск программы

Запуск программы осуществляется двойным нажатием левой клавиши мыши на ярлыке программы. После запуска программного продукта на экране появится «Главная форма», которая выглядит следующим образом:

Главная форма содержит кнопку «Создать таблицу», при нажатии на которую в программе создается новая таблица под названием New.

Также на главной форме находится меню. Если нажать на меню «Таблицы», то можно выбрать таблицу из списка, которую вы хотели бы просмотреть или что-либо в ней поменять:


При выборе одной из таблиц появится следующее:

В любой из таблиц имеется возможность просмотреть, изменить, удалить и редактировать записи, а также кнопка «На главную», при нажатии на которую мы снова попадаем на главную форму.

Для вывода отчетов необходимо выбрать в Меню «Отчеты» необходимый отчет и нажать на него:


После этого для вывода отчета нажать кнопку «Показать отчет»:


Для вывода отчета на печать нажать кнопку «Печать».

7. Экономическая часть

. Расчет затрат на разработку.

Целью настоящей дипломной работы является разработка программного обеспечения, позволяющего:

•        Автоматизировать рабочее место специалиста аспирантуры

•        Осуществлять автоматизированный контроль сдачи экзаменов и диссертаций

•        Формировать отчетные документы

Данное программное обеспечение имеет перспективы практического применения сотрудником ГНЦ РФ-ФЭИ.

Для успешного внедрения программного продукта необходимо не только написать приложение «Автоматизация рабочего места ведущего специалиста аспирантуры», но и доказать его рентабельность.

Полезность и окупаемость всех затрат при разработке необходимо соотнести с сэкономленными деньгами, временем и трудоемкостью, и рассчитать срок окупаемости этих затрат.

Для этого проведем ряд подсчетов. Начнем с анализа временных затрат на

разработку программного продукта.

Расчет затрат на разработку.

Распределение трудоемкости по стадиям разработки:

Этап разработки

Содержание работ

Трудоёмкость (ч)

Постановка задачи.

Предпроектное обследование. Разработка, согласование и утверждение  технико-экономического обоснования.

10




Технический проект.

Уточнение структуры и формы представления входных и выходных данных. Разработка  алгоритма решения задачи. Разработка структуры программы. Разработка плана мероприятий по разработке и внедрению ПП. Разработка пояснительной записки. Согласование и утверждение технического проекта.

48




Рабочий проект.

Описание программы на языке программирования. Первичная отладка программы. Тестирование. Разработка, согласование и утверждение порядка и методики испытаний. Корректировка программы.

95




Документация и внедрение.

Разработка программной документации. Подготовка к сдаче программы и программной документации.

24

ИТОГО:

 

177 час


Подсчет затрат, которое понесло предприятие.

. Коэффициент сложности задачи характеризует относительную сложность программы по отношению к типовой задаче, сложность которой принята за 1 (величина с находится в пределах от 0,5 до 1,5).

Данный программный продукт не потребовал особо сложных способов решения задачи. Приложение было разработано на языке программирования7. Но при этом, разработка не была слишком легкой, чтобы взять коэффициент 0,5 - минимальный. Поэтому, для программного продукта, включающего в себя алгоритмы ввода данных, оценим сложность задачи, как с = 0,6.

2. Коэффициент коррекции программы p - увеличение объема работ =1,5 за счет внесения изменений в алгоритм или программу по результатам уточнения постановок (p меняется от 0,1 до 0,5).

Заказчик четко описал конечный результат, который должна выдавать программа. Но, мы не можем коэффициент корректности оценить минимально. Стоит принять во внимание, что в данном случае заказчик не имел глубоких компьютерных знаний и не мог изначально поэтапно объяснить задачу. Это приводило к неоднократным доработкам, модернизациям и корректировкам. Оптимальным будет, взять число, которое лежит между минимальным и максимальным коэффициентом корректности, p = 0,3

3. Коэффициент b увеличения затрат труда, вследствие недостаточного описания задачи, в зависимости от сложности задачи принимается от 1,0 до 1,5. Данная задача, только на первом этапе занимала время на постоянные уточнения и доработки. Но это не сопровождалось на протяжении всего времени ее написания. Поэтому, все-таки коэффициент увеличения затрат труда не был высоким. b = 1,3 - будет самым подходящим числом.

4. Коэффициент квалификации разработчика k определяется в зависимости от стажа работы и составляет:

для работающих до 2 лет - 0,8;

от 3 до 5 лет - 1,0;

от 5 до 8 лет - 1,2;

свыше 8 лет - 1,5.

Разработчик, которому было поручено это задание, не имел опыта работы по специальности. Следовательно, он не был высококвалифицированным специалистом. Поэтому примем к (коэффициент квалификации разработчика) за 0,8.

Оклад работника равен 7200 рублей (ЗП). Зная все необходимые для подсчетов коэффициенты оклад программиста на предприятии, рассчитаем з/п разработчика программного продукта:

ЗП осн = ЗП *c* (p + 1)* b* k = 7200 * 0,6 * (0,3 + 1)*1,3 *0, 8

ЗП осн = 5840 рублей.

Поскольку дополнительная заработная плата в виде премии работнику за это время не выплачивалась, то суммарные затраты предприятия на заработную плату (ЗПсум) за весь период разработки программного продукта составит:

ЗПсум = ЗП осн. (5840 рублей)

Страховые взносы (СВ) берутся в размере 34% от основной и дополнительной заработной платы:

СВ = ЗПсум *26,2% = 5840 *34%=1985,6рублей.

Суммарные затраты предприятия на заработную плату за время написания программного продукта, с учетом ЕСН (ЗПобщ) составит:

ЗПобщ = (ЗП осн + ФО)*182/8ч.*22дня= (5840 руб. + 1985,6руб) * 177ч /176ч. = 7870 рублей.

Содержание и эксплуатация вычислительного комплекса считается следующим образом:

Свт = См-ч * Число часов отладки,

где - стоимость 1 машинного часа. Число часов отладки составляет: 48+95+24=167 часа.

Стоимость машинного часа рассчитывается, как:

См-ч =Ст-ть электроэн(в год)+амортизация оборуд(в год)+затраты на ремонт Фвт

где Фвт - действительный фонд времени работы вычислительного комплекса.

. Стоимость 1 КВт/ч электроэнергии составляет 4 руб. Один компьютер потребляет в среднем 300 Вт в час.

Годовые отчисления за электроэнергию, потребляемую одной ЭВМ составляет:

ч. * 22 дней * 12 мес. * 0,3 КВт/ч. * 4 руб.*КВт/ч. =2534,4 руб.

. Амортизация зависит от срока эксплуатации компьютера, а т.к. срок эксплуатации компьютера находящегося в отделе - 3 года, то амортизация еще начисляется и учитывается в дальнейших подсчетах.

Рассчитаем амортизацию оборудования:

Амортизация = Стоимость ПК/ Количество лет амортизации

ПК был приобретен организацией в 2009 году, что дает основания для расчета амортизационных отчислений :

Амортизация = 27000/ 3 = 9000рублей в год.

. Затраты на ремонт ЭВМ составляют 5% от стоимости ПК:

Стоимость ремонта ЭВМ = 27000 * 5% = 1350 рублей в год

. Действительный фонд времени работы вычислительного комплекса рассчитываем так:

Фвт = Фном - Фпроф,

где Фном - номинальный фонд времени работы вычислительного комплекса,

Фпроф - годовые затраты времени на профилактические работы (принимаются 5% от Фном).

ПК работает в среднем 2220 часов в год (Фном). Время ремонта ЭВМ в среднем занимает 5% времени работы ПК (Фпроф). Следовательно:

Фвт = 2220 -(2220*5%) = 2111

Стоимость машинного часа составляет:

См-ч = 2 534,4 +9000+1 350 = 6,1 руб.

Содержание и эксплуатация вычислительного комплекса составляет:

ч. * 6,1 руб. = 1018,7 руб.- при написании программы.

Новый компьютер для приложения «Автоматизация рабочего места ведущего специалиста аспирантуры» не требуется. Компьютер оснащен современной операционной системой Windows XP Office, которой достаточно для полноценной работы данного программного продукта.

Как говорилось выше - программа написана для специалиста аспирантуры ГНЦ РФ-ФЭИ, который следит за сдачей экзаменов аспирантов. Такой специалист в агентстве - 1. Следовательно, новый сотрудник, для работы с приложением не требуется.

Смета затрат на реализацию программного продукта:

Наименование статьи расходов

Затраты, руб.

1

Общая заработная плата

7870

2

Страховые взносы

1985,6

3

Содержание и эксплуатация вычислительного комплекса.

1018,7

ИТОГО:

10874,3


Экономический эффект от реализации и внедрения программного продукта.

Рассчитаем экономический эффект, получаемый за счет экономии рабочего времени сотрудника на введение необходимых данных после внедрения программного продукта.

. До внедрения приложения «Автоматизация рабочего места ведущего специалиста аспирантуры» за день сотрудник аспирантуры ГНЦ РФ-ФЭИ просматривал 10 аспирантов. В среднем на выполнение работы уходило 10 минут. Плюс, на поиск отчетов, около 10 минут. Следовательно Т1 = 10 + 10 = 20 минут.

2. После внедрения программного продукта, время на выполнение операций уменьшилось. Теперь оно составляет = 10 минут. А поиск 2 минуты. Т2 = 10 + 2 = 12 минут

Нас интересует, сколько времени выигрывает предприятие, используя данное приложение. Это легко сделать, рассчитав

Т = Т1- Т2 = 20- 12 = 8 минут = 0, 133 часа

. Теперь рассчитаем стоимость работы специалиста аспирантуры. В месяц сотрудник работает (8 часов * 22 рабочих дня) = 176 часов.

Размер оклада этого специалиста составляет 7200 рублей. Стоимость 1 часа (P), рассчитывается следующим образом: P = 7200/176 = 40,9 рубля.

Также, учтем страховые взносы, которые берем в размере 34% = 0, 34

Рфо = (7200*0,34) / 176 = 13,9

Рсумм = Р + Рсумм = 40,9 + 13,9 = 54,8 руб. за час работы. Эту сумму сотрудник зарабатывает за 1 час работы.

. Расчет годовой экономии и экономического эффекта.

Перемножим выигранное время, количество операций, количество рабочих дней в месяце и на количество рабочих месяцев

Т год = (0, 133 * 10) * 22 * 12 = 352 часов.

Рассчитаем, сколько составит годовая экономия при внедрении программного продукта:

Годовая экономия средств = Т год * Рсумм = 352часов * 54,8 руб. = 19289,6

Экономический эффект составляет величину, равную годовой экономии средств за вычетом затрат.

Экономический эффект = 19289,6 - 10874,3= 8415,3 руб/год

Теперь посчитаем, через какой промежуток времени окупится приложение:

Т = Затраты / годовая экономия = 8419 /18163,2 = 0, 43 года

Данный программный продукт окупится менее, чем за 5 месяцев. Это нормальный срок окупаемости для автоматизации рабочего процесса.

Заключение

В ходе разработки дипломного проекта была рассмотрена проблема учета, анализа и поиска информации об аспирантах. Также была рассмотрена нормативно-справочная информация, входная и результативная информация.

Использование данной программы позволяет значительно повысить эффективность работы отдела аспирантуры. Разработка автоматизированного рабочего места позволила:

вести учет аспирантов;

снизить трудоемкость обработки информации;

автоматизировано получить выходные документы.

сократить время на заполнение данных;

увеличить объем хранимой информации.

В данной системе был разработан простой в использовании интерфейс.

В результате проделанной работы был описан объект автоматизации, выполнена постановка задачи, описаны функциональные возможности системы, структура информационной базы данных, разработана структуру диалога, программное и организационное обеспечение.

Программный продукт выполняет все основные функции, описанные в постановке задачи.

Также планируется дальнейшее сотрудничество в целях усовершенствования данного проекта. Будет создана новая учетная политика оплаты за обучение аспирантами, обучающимися на платной основе.

Приложения

Создать новую таблицу:TForm1.Button1Click(Sender: TObject);.Close;.SQL.Clear;adoquery1.sql do begin('CREATE TABLE New(id smallint NOT NULL PRIMARY KEY);');.ExecSQL;.

Таблицы:Unit1;, Messages, SysUtils, Variants, Classes, Graphics, Controls, Forms,, Menus, jpeg, ExtCtrls, DB, ADODB, StdCtrls;= class(TForm): TMainMenu;: TMenuItem;: TMenuItem;: TMenuItem;: TMenuItem;: TMenuItem;: TMenuItem;: TMenuItem;: TMenuItem;: TMenuItem;: TMenuItem;: TMenuItem;: TMenuItem;: TMenuItem;: TMenuItem;: TMenuItem;: TMenuItem;: TMenuItem;: TMenuItem;: TMenuItem;: TMenuItem;: TMenuItem;: TMenuItem;: TImage;: TButton;: TADOQuery;N5Click(Sender: TObject);N6Click(Sender: TObject);N7Click(Sender: TObject);N8Click(Sender: TObject);N9Click(Sender: TObject);N10Click(Sender: TObject);N11Click(Sender: TObject);N12Click(Sender: TObject);N13Click(Sender: TObject);N29Click(Sender: TObject);N23Click(Sender: TObject);N24Click(Sender: TObject);N25Click(Sender: TObject);N26Click(Sender: TObject);N27Click(Sender: TObject);N28Click(Sender: TObject);N30Click(Sender: TObject);N14Click(Sender: TObject);Button1Click(Sender: TObject);

{ Private declarations }

{ Public declarations };: TForm1;Unit2, Unit3, Unit4, Unit5, Unit6, Unit7, Unit8, Unit9, Unit10,, Unit12, Unit13, Unit14, Unit15, Unit16, Unit17, Unit18;

{$R *.dfm}TForm1.N5Click(Sender: TObject);;TForm1.N6Click(Sender: TObject);.show;TForm1.N7Click(Sender: TObject);.show;TForm1.N8Click(Sender: TObject);.Show;TForm1.N9Click(Sender: TObject);.Show;TForm1.N10Click(Sender: TObject);.Show;TForm1.N11Click(Sender: TObject);.Show;TForm1.N12Click(Sender: TObject);.Show;TForm1.N13Click(Sender: TObject);.Show;TForm1.N29Click(Sender: TObject);.show;TForm1.N23Click(Sender: TObject);.Show;TForm1.N24Click(Sender: TObject);.Show;TForm1.N25Click(Sender: TObject);.Show;TForm1.N26Click(Sender: TObject);.Show;TForm1.N27Click(Sender: TObject);.Show;TForm1.N28Click(Sender: TObject);.Show;TForm1.N30Click(Sender: TObject);.Show;TForm1.N14Click(Sender: TObject);.Show;

Отчеты:TForm1.N23Click(Sender: TObject);.Show;TForm1.N24Click(Sender: TObject);.Show;TForm1.N25Click(Sender: TObject);.Show;TForm1.N26Click(Sender: TObject);.Show;TForm1.N27Click(Sender: TObject);.Show;TForm1.N28Click(Sender: TObject);.Show;TForm1.N30Click(Sender: TObject);.Show;TForm1.N14Click(Sender: TObject);.Show;

Об авторе:TForm1.N14Click(Sender: TObject);.Show;

Выход:TForm1.N5Click(Sender: TObject);;

Аспиранты:Unit3;, Messages, SysUtils, Variants, Classes, Graphics, Controls, Forms,, ExtCtrls, DBCtrls, Grids, DBGrids, DB, ADODB, StdCtrls;= class(TForm): TADOConnection;: TADOTable;: TDataSource;: TDBGrid;: TDBNavigator;: TButton;Button1Click(Sender: TObject);

{ Private declarations }

{ Public declarations };: TForm3;Unit1;

{$R *.dfm}TForm3.Button1Click(Sender: TObject);.Show;.

Диссертации:Unit5;, Messages, SysUtils, Variants, Classes, Graphics, Controls, Forms,, StdCtrls, ExtCtrls, DBCtrls, Grids, DBGrids, DB, ADODB;= class(TForm): TADOConnection;: TADOTable;: TDataSource;: TDBGrid;: TDBNavigator;: TButton;Button1Click(Sender: TObject);

{ Private declarations }

{ Public declarations };: TForm5;Unit1;

{$R *.dfm}TForm5.Button1Click(Sender: TObject);.Show;.

Научные руководители:Unit6;, Messages, SysUtils, Variants, Classes, Graphics, Controls, Forms,, StdCtrls, ExtCtrls, DBCtrls, Grids, DBGrids, DB, ADODB;= class(TForm): TADOConnection;: TADOTable;: TDataSource;: TDBGrid;: TDBNavigator;: TButton;Button1Click(Sender: TObject);

{ Private declarations }

{ Public declarations };: TForm6;Unit1;

{$R *.dfm}TForm6.Button1Click(Sender: TObject);.Show;.

Отделы:Unit7;, Messages, SysUtils, Variants, Classes, Graphics, Controls, Forms,, StdCtrls, ExtCtrls, DBCtrls, Grids, DBGrids, DB, ADODB;= class(TForm): TADOConnection;: TADOTable;: TDataSource;: TDBGrid;: TDBNavigator;: TButton;Button1Click(Sender: TObject);

{ Private declarations }

{ Public declarations };: TForm7;Unit1;

{$R *.dfm}TForm7.Button1Click(Sender: TObject);.Show;.

Приказы:Unit8;, Messages, SysUtils, Variants, Classes, Graphics, Controls, Forms,, StdCtrls, ExtCtrls, DBCtrls, Grids, DBGrids, DB, ADODB;= class(TForm): TADOConnection;: TADOTable;: TDataSource;: TDBGrid;: TDBNavigator;: TButton;Button1Click(Sender: TObject);

{ Private declarations }

{ Public declarations };: TForm8;Unit1;

{$R *.dfm}TForm8.Button1Click(Sender: TObject);.Show;.

Соискатели:Unit9;, Messages, SysUtils, Variants, Classes, Graphics, Controls, Forms,, StdCtrls, ExtCtrls, DBCtrls, Grids, DBGrids, DB, ADODB;= class(TForm): TADOConnection;: TADOTable;: TDataSource;: TDBGrid;: TDBNavigator;: TButton;Button1Click(Sender: TObject);

{ Private declarations }

{ Public declarations };: TForm9;Unit1;

{$R *.dfm}TForm9.Button1Click(Sender: TObject);.Show;.

Шифр-специальность:Unit10;, Messages, SysUtils, Variants, Classes, Graphics, Controls, Forms,, QuickRpt, QRCtrls, DB, ADODB, ExtCtrls, StdCtrls, jpeg;= class(TForm): TADOTable;: TQuickRep;: TQRBand;: TQRBand;: TQRDBText;: TQRDBText;: TQRBand;: TQRLabel;: TQRBand;: TQRDBText;: TQRDBText;: TQRDBText;: TQRDBText;: TQRLabel;: TQRLabel;: TQRLabel;: TButton;: TButton;: TQRImage;Button1Click(Sender: TObject);Button2Click(Sender: TObject);

{ Private declarations }

{ Public declarations };: TForm10;Unit1;

{$R *.dfm}TForm10.Button1Click(Sender: TObject);.Preview;TForm10.Button2Click(Sender: TObject);.show;.

Экзамены:Unit11;, Messages, SysUtils, Variants, Classes, Graphics, Controls, Forms,, StdCtrls, jpeg, QRCtrls, QuickRpt, ExtCtrls, DB, ADODB;= class(TForm): TADOTable;: TQuickRep;: TQRBand;: TQRBand;: TQRBand;: TQRBand;: TQRLabel;: TQRDBText;: TQRDBText;: TQRDBText;: TQRDBText;: TQRImage;: TButton;: TButton;Button1Click(Sender: TObject);Button2Click(Sender: TObject);

{ Private declarations }

{ Public declarations };: TForm11;Unit1;

{$R *.dfm}TForm11.Button1Click(Sender: TObject);.Preview;TForm11.Button2Click(Sender: TObject);.Show;.

Отчеты:

Отчет по аспирантам:Unit13;, Messages, SysUtils, Variants, Classes, Graphics, Controls, Forms,, QRCtrls, QuickRpt, ExtCtrls, DB, ADODB, StdCtrls, jpeg;= class(TForm): TADOTable;: TQuickRep;: TQRBand;: TQRLabel;: TQRBand;: TQRBand;: TQRDBText;: TQRDBText;: TQRDBText;: TQRImage;: TButton;: TButton;Button1Click(Sender: TObject);Button2Click(Sender: TObject);

{ Private declarations }

{ Public declarations };: TForm13;Unit1;

{$R *.dfm}TForm13.Button1Click(Sender: TObject);.Preview;TForm13.Button2Click(Sender: TObject);.Show;.

Отчет по диссертациям:Unit14;, Messages, SysUtils, Variants, Classes, Graphics, Controls, Forms,, StdCtrls, QRCtrls, jpeg, QuickRpt, ExtCtrls, DB, ADODB;= class(TForm): TADOTable;: TQuickRep;: TQRBand;: TQRLabel;: TQRImage;: TQRBand;: TQRDBText;: TQRDBText;: TQRDBText;: TQRBand;: TQRLabel;: TQRLabel;: TQRLabel;: TQRLabel;: TQRDBText;: TButton;: TButton;Button1Click(Sender: TObject);Button2Click(Sender: TObject);

{ Private declarations }

{ Public declarations };: TForm14;Unit1;

{$R *.dfm}TForm14.Button1Click(Sender: TObject);.Preview;TForm14.Button2Click(Sender: TObject);.Show;.

Отчет по руководителям:Unit14;, Messages, SysUtils, Variants, Classes, Graphics, Controls, Forms,, StdCtrls, QRCtrls, jpeg, QuickRpt, ExtCtrls, DB, ADODB;= class(TForm): TADOTable;: TQuickRep;: TQRBand;: TQRLabel;: TQRImage;: TQRBand;: TQRDBText;: TQRDBText;: TQRDBText;: TQRBand;: TQRLabel;: TQRLabel;: TQRLabel;: TQRLabel;: TQRDBText;: TButton;: TButton;Button1Click(Sender: TObject);Button2Click(Sender: TObject);

{ Private declarations }

{ Public declarations };: TForm14;Unit1;

{$R *.dfm}TForm14.Button1Click(Sender: TObject);.Preview;TForm14.Button2Click(Sender: TObject);.Show;.

Отчет по отделам:Unit15;, Messages, SysUtils, Variants, Classes, Graphics, Controls, Forms,, StdCtrls, QRCtrls, jpeg, QuickRpt, ExtCtrls, DB, ADODB;= class(TForm): TADOTable;: TQuickRep;: TQRBand;: TQRLabel;: TQRImage;: TQRBand;: TQRLabel;: TQRBand;: TQRDBText;: TQRDBText;: TQRLabel;: TButton;: TButton;Button1Click(Sender: TObject);Button2Click(Sender: TObject);

{ Private declarations }

{ Public declarations };: TForm15;Unit1;

{$R *.dfm}TForm15.Button1Click(Sender: TObject);.Preview;TForm15.Button2Click(Sender: TObject);.Show;.

Отчет по приказам:Unit16;, Messages, SysUtils, Variants, Classes, Graphics, Controls, Forms,, StdCtrls, QRCtrls, jpeg, QuickRpt, ExtCtrls, DB, ADODB;= class(TForm): TADOTable;: TQuickRep;: TQRBand;: TQRLabel;: TQRImage;: TQRBand;: TQRBand;: TQRDBText;: TQRLabel;: TQRDBText;: TQRLabel;: TQRDBText;: TQRLabel;: TQRDBText;: TQRLabel;: TButton;: TButton;Button1Click(Sender: TObject);Button2Click(Sender: TObject);

{ Private declarations }

{ Public declarations };: TForm16;Unit1;

{$R *.dfm}TForm16.Button1Click(Sender: TObject);.Preview;TForm16.Button2Click(Sender: TObject);.Show;.

Отчет по соискателям:Unit17;, Messages, SysUtils, Variants, Classes, Graphics, Controls, Forms,, StdCtrls, QRCtrls, jpeg, QuickRpt, ExtCtrls, DB, ADODB;= class(TForm): TADOTable;: TQuickRep;: TQRBand;: TQRLabel;: TQRImage;: TQRBand;: TQRBand;: TQRDBText;: TQRLabel;: TQRDBText;: TQRLabel;: TQRDBText;: TQRLabel;: TButton;: TButton;Button1Click(Sender: TObject);Button2Click(Sender: TObject);

{ Private declarations }

{ Public declarations };: TForm17;Unit1;

{$R *.dfm}TForm17.Button1Click(Sender: TObject);.Preview;TForm17.Button2Click(Sender: TObject);.Show;.

Отчет по экзаменам:Unit18;Windows, SysUtils, Classes, Graphics, Forms, Controls, StdCtrls,, ExtCtrls, jpeg;= class(TForm): TPanel;: TImage;: TLabel;: TLabel;: TLabel;: TButton;OKButtonClick(Sender: TObject);

{ Private declarations }

{ Public declarations };: TAboutBox;

{$R *.dfm}TAboutBox.OKButtonClick(Sender: TObject);;.

Отчет по специальностям:Unit12;, Messages, SysUtils, Variants, Classes, Graphics, Controls, Forms,, StdCtrls, QRCtrls, jpeg, QuickRpt, ExtCtrls, DB, ADODB;= class(TForm): TADOTable;: TQuickRep;: TQRBand;: TQRLabel;: TQRImage;: TQRBand;: TQRDBText;: TQRDBText;: TQRBand;: TQRDBText;: TQRDBText;: TButton;: TButton;Button1Click(Sender: TObject);Button2Click(Sender: TObject);

{ Private declarations }

{ Public declarations };: TForm12;Unit1;

{$R *.dfm}TForm12.Button1Click(Sender: TObject);.Preview;TForm12.Button2Click(Sender: TObject);.Show;.

Похожие работы на - Автоматизация рабочего места ведущего специалиста

 

Не нашли материал для своей работы?
Поможем написать уникальную работу
Без плагиата!
Без нейросетей!