Інформаційна система управління комплексу з вирощування свиней

  • Вид работы:
    Отчет по практике
  • Предмет:
    Менеджмент
  • Язык:
    Украинский
    ,
    Формат файла:
    MS Word
    396,71 Кб
  • Опубликовано:
    2014-02-18
Вы можете узнать стоимость помощи в написании студенческой работы.
Помощь в написании работы, которую точно примут!

Інформаційна система управління комплексу з вирощування свиней

МІНІСТЕРСТВО ОСВІТИ І НАУКИ УКРАЇНИ

НАЦІОНАЛЬНИЙ УНІВЕРСИТЕТ ХАРЧОВИХ ТЕХНОЛОГІЙ

КАФЕДРА ІНФОРМАЦІЙНИХ СИСТЕМ








Звіт

з навчальної практики

на тему «Інформаційна система управління комплексу з вирощування свиней»

Вступ


Навчальна практика сприяє закріпленню та поглибленню знань, отриманих протягом попередніх навчальних років, забезпечує освоєння кваліфікації у відповідності до вимог навчального плану, забезпечує набуття досвіду роботи у сфері виробництва як самостійно так і в умовах трудового колективу. Виробнича практика дозволяє сформувати уяву про зміст та особливості майбутньої професії не тільки через опрацювання навчальної програми та отримання теоретичних знань, а і з точки зору практичної діяльності на реально діючих підприємствах.

Постановка завдання


Метою створення інформаційної системи управління комплексом з вирощування свиней є автоматизація базових функцій комплексу, автоматизація робочих місць та об’єднання їх у єдину структуру, що призначена для виконання функцій фінансової та організаційно - управлінської діяльності підприємства(в даному випадку товариства «Пацюки України»).

Створена система має забезпечити автоматизоване виконання базових функцій товариства стосовно утримання свинокомплексу, формування документації, організації ведення звітності та ін...

Загальна характеристика товариства та місця його розташування

ТОВ «Пацюки України» засноване 14 червня 1986 р. Засновник товариства, лауреат відзнаки «Ветеран праці» Мацарська У. Ф. Товариство було створене шляхом виходу з під управління та відокремлення від колективного господарства ім. Гагаріна, Козелецького району, Чернігівської області.

На початку своєї діяльності, товариство відносилось до категорії досить успішних комплексів з утримання та вирощування свиней, навіть попри невелику сумарну кількість одиниць тварин. Але наприкінці епохи перебудови в СРСР товариство вже перебувало в занедбаному стані через недбалість послідовників керівництва. В такому стані товариство проіснувало до 1998 р.

У 1998 р. керівництво, не знайшовши інших шляхів виходу з кризи, почало навмисне впровадження політики використання незаконної дешевої робочої сили, в тому числі і дитячої. Також були проведені реорганізаційні заходи щодо покращення ветеринарного обслуговування свиней.

Внаслідок таких радикальних дій, товариство досить швидко вийшло з кризисного стану і навіть почало нарощувати виробничу потужність.

Зараз ТОВ «Пацюки України» змушене скорочувати власні виробничі спроможності через жорстоку та насильницьку політику влади стосовно сфери сільського господарства, а також через відмову робітників у експлуатації їх праці «за копійки».

Тому, останні кілька років, товариство почало впроваджувати нову методику ведення господарства, яка полягає у максимальній механізації та автоматизації праці з мінімальним фактором людської праці.

Саме для реалізації потреб товариства у веденні господарства і було проведено практичні заходи формалізації та розробки централізованої та автоматизованої системи управління комплексом з утримання та вирощування свиней.

Функції та обов’язки працівників

Директор - особа, що приймає рішення(ОПР). Належить до професійної групи «Керівники», відповідає за розвиток товариства.

Задачі

Визначає, формулює, планує, здійснює і координує всі види діяльності товариства. Визначає напрями розвитку товариства у формуванні організаційної політики та зовнішньоекономічної діяльності. Організовує роботу та ефективну взаємодію структурних підрозділів, направляє їх діяльність на досягнення ефективних результатів роботи. Веде переговори з постачальниками та споживачами.

Функції

·        Управління товариством;

·        Контроль за діяльністю і взаємодією структурних підрозділів;

·        Ведення переговорів з постачальниками та кінцевими споживачами;

·        Затвердження осіб на керуючі та виконавчі посади;

Заступник директора - ОПР, підзвітний директору товариства. Належить до професійної групи «Керівники».

Задачі

Відповідає за виконання наказів та постанов директора за місцем роботи. Здійснює управління товариством у випадку відсутності директора. Розробляє і представляє до затвердження пропозиції з покращення темпів розвитку товариства.

Функції

·        Виконання наказів та постанов директора товариства;

·        Управління товариством;

·        Розроблення планів розвитку товариства;

·        Контроль термінів виконання роботи

Бухгалтер - ОПР, підзвітний директору товариства. Належить до професійної групи «спеціалісти».

Задачі

Проведення та розрахунок всіх фінансових операцій товариства…

Функції

·        Проведення всіх фінансових операцій;

·        Проведення бухгалтерського обліку;

·        Обрахунок доцільності та економічної вигідності витрат товариства;

Заступник бухгалтера - підзвітний бухгалтеру. Належить до професійної групи «спеціалісти».

Задачі

Виконання базових операцій відділу обліку та контролю, підготовка необхідної документації та звітності для головного бухгалтера.

Функції

·        Виконання основної роботи бухгалтерського відділу;

·        Підготовка та ведення документації;

·        Взаємодія з іншими працівниками та відділами товариства для отримання «останньої» інформації щодо ресурсів комплексу;

·        Передача звітності для затвердження головному бухгалтеру;

Зоотехнік - підзвітний директору та заступнику директора товариства. Належить до професійної групи «спеціалісти».

Задачі

Планування та реалізація функцій товариства з утримання поголів’я свиней.

Функції

·        Виконання керуючих функцій, які безпосередньо стосуються догляду та утримання свиней;

·        Безпосередньо виконує професійні обов’язки, а також деякі обов’язки підзвітного колективу;

Ветеринар - ОПР, підзвітний зоотехніку. Належить до професійної групи «спеціалісти».

Задачі

Проведення профілактики та лікування свиней.

Завідуючий складом - підзвітний зоотехніку. Належить до професійної групи «робітники».

Задачі

Зберігання та санкціонована видача ресурсів складу.

Свинар - підзвітний зоотехніку. Належить до професійної групи «робітники».

Задачі

Виконання всієї роботи по догляду та утриманню свиней.

Виявлені проблеми та задачі автоматизації

Основною проблемою комплексу з утримання свиней є морально застаріла автоматизована система підтримки діяльності, яка не відповідає сучасним нормам та методам ведення господарства.

В ході аналізу роботи товариства було виявлені наступні проблеми:

.        повільний та неефективний інформаційний обмін між працівниками товариства;

.        вже наявна автоматизована система управління розглядає не всі аспекти роботи комплексу;

.        потреба у застосуванні ручної праці стосовно створення звітності та супутньої документації внаслідок неможливості автоматичної генерації звітів на базі наявної в базі даних інформації;

.        відсутність єдиної бази даних для всього комплексу;

Виходячи з вищезазначеного, можна виділити функції комплексу, які потребують автоматизації:

.        функції обміну інформацією між працівниками та функції забезпечення вільного доступу до робочої інформації комплексу з будь-якого АРМ працівника;

.        функції базової автоматизованої системи управління;

.        функції автоматичної генерації звітності;

.        функції автоматичного заповнення сховища звітності та документації;

.        функції для створення та роботи з локальною базою даних та сховищем даних;

Обґрунтування необхідності розробки ІС управління

Автоматизована система управління свинокомплексом являє собою сукупність інформації, економіко-математичних методів, а також технічних, програмних і технологічних засобів, призначених для обробки інформації та прийняття управлінських рішень. Створення такої підсистеми сприяє підвищенню ефективності роботи досліджуваного об'єкту та забезпечує збільшення якості управління. Максимальна ефективність роботи системи досягається у випадку проведення оптимізації планів робіт товариства, у разі можливості швидкого вироблення оперативних управлінських рішень, чіткому маневруванні матеріальними та фінансовими ресурсами.

Успішне функціонування людино-машинних інформаційних систем та технологій визначає якість проектування, головною метою якого є забезпечення ефективного функціонування системи та автоматизованих інформаційних технологій з фахівцями, які на базі своїх АРМ. Якісне проектування забезпечує створення такої системи, яка здатна функціонувати при постійному вдосконаленні її технічних, програмних, інформаційних складових, крім того, дає можливість розширити реалізовані управлінські функції.

Розробка автоматизованої системи управління свинокомплексом дозволить автоматизувати не тільки основні функції ведення та обліку сільського господарства, а і уникати помилок при заповненні звітності та супутньої документації.

Існуюча інформаційна система, яка функціонує на підприємстві у даний момент є морально, технічно та програмно застарілою і тому потребує вдосконалення та модернізації на основі системного підходу до проектування з подальшою оптимізацією керуючих планів.

Рішення стосовно автоматизації управління комплексу

Запропоноване рішення «Управління свинокомплексом», дозволяє проводити автоматизоване управління та облік племінного і товарного виробництва свинини. Даний комплекс дозволяє оперативно контролювати ситуацію, отримувати попереджуючу аналітичну інформацію і приймати управлінські рішення до виникнення можливих проблем.

Запропонована система управління призначена для вирішення завдань:

-       систематизації та регламентації всіх бізнес процесів технологічного та управлінського обліку;

-       автоматизації процесів контролю та інформування керівника при відхиленні від регламентованого опису бізнес процесів;

-       підвищення інформативності, доступності інформації керівникам для прийняття управлінських рішень;

-       підвищення якості одержуваної інформації, її оперативності, достовірності та аналітичності;

-       створення єдиної інформаційної системи підприємства;

-       комплексної автоматизації всіх бізнес процесів технологічного та управлінського обліку;

-       виключення дублювання введення і багаторазової обробки однієї і тієї ж інформації;

-       автоматичного заповнення звітності;

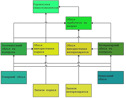
Система управління свинокомплексом збігається із його структурою і складається з модулів(мал. 1):

-       модуля управління свинокомплексом;

-       модуля обліку доходів та витрат;

-       модуля зоотехнічного обліку та контролю;

-       модуля ветеринарного обліку та контролю;

-       блоку управління кормами;

-       блоку управління ветеринарними препаратами;

-       модуля товарного обліку;

-       модуля племінного обліку;

Кожен модуль має свій функціональний набір і призначений для вирішення певної групи завдань. Всі модулі комплексу мають відкритий інтерфейс і можуть бути налаштовані під визначені завдання, як виконавцем, так і самим замовником. Дане рішення, має клієнт-серверну архітектуру без обмеження щодо кількісного показника поголів’я свиней та працівників, тому воно дозволяє, так само, здійснювати віддалений контроль та віддалене управління свинокомплексом.

Мал. 1. Схема управління свинокомплексом

Модуль управління свинокомплексом призначений для автоматизації процесу щоденного контролю всіх процесів свинокомплексу, контролю регламенту виконання процесів та їх показників та оперативного отримання аналітичної інформації результатів роботи свинокомплексу. Контролюватися можуть тисячі і десятки тисяч різних показників виконання бізнес процесів.

Модуль управління свинокомплексом дозволяє:

-       контролювати виконання процесів управління комплексом;

-       контролювати структуру стада свиней на відповідність нормам планової моделі;

-       контролювати обіг та продуктивність стада, розподіл по циклах, породам та типам свиней;

-       контролювати народжуваність та забій свиней;

-       контролювати смертність та причини смертності свиней;

-       аналізувати та оперативно вибраковувати нерентабельних свиней;

-       контролювати виконання термінів вакцинації свиней;

-       контролювати виконання норм витрати кормів;

-       контролювати нормативний запас кормів та ветеринарних препаратів;

-       отримувати спеціально підготовлені аналітичні звіти про результати діяльності свинокомплексу та прогнози розвитку на майбутнє;

Моделювання роботи відділу:


Модуль обліку прибутків та витрат призначений для автоматизації процесу щоденного контролю всіх бізнес процесів свинокомплексу.

В цьому модулі ведуться та автоматизуються всі фінансові операції товариства.

Моделювання роботи відділу:


Модуль обліку прибутків та витрат дозволяє:

-       контролювати виконання бізнес планів;

-       розраховувати та складати бухгалтерський баланс комплексу;

-       проводити детальну оцінку прибутків та витрат;

-       розраховувати рентабельність закупівель та продажів продукції;

-       складати прогнози щодо можливих прибутків та витрат на наступний календарний та сезонний періоди;

-       вести супутню документацію;

-       в автоматичному режимі складати звітність роботи комплексу;

Модуль зоотехнічного обліку та контролю призначений для процесів підготовки планів роботи свинокомплексу, довгострокового щоденного планування стада, розробки схем годівлі та норм витрати кормів, щоденного оперативного контролю фактичного стада на його відповідності планам, щоденного контролю фактичної витрати кормів. Даний модуль дозволяє зоотехніку щодня контролювати ефективність виконуваних на свинокомплексі робіт, забезпечує його спеціальною аналітичною інформацією яка прискорює та спрощує прийняття управлінських рішень.

Моделювання роботи відділу:


Модуль зоотехнічного обліку дозволяє:

-       контролювати відповідність фактичного стада і його структури плановому;

-       розробляти та використовувати різні схеми годування та норми витрати кормів;

-       контролювати фактичну витрату кормів;

-       будувати короткострокові та довгострокові прогнози щоденної та щотижневої витрати кормів по секціях та позиціях;

-       автоматизувати процес контролю та вибраковування свиней;

-       спрощує процес прийняття рішення стосовно термінів переведення з одного корму на інший;

-       оперативно аналізувати маточне поголів’я стада, його розподіл по циклах, породам та типам свиней, використання маточного поголів’я та його продуктивність, показники народження та забою;

Модуль ветеринарного обліку призначений для планування вакцинації свиней та контролювання термінів її виконання, обліку захворювань та використаних схем лікування, контролю залишків ветеринарних препаратів та термінів їх зберігання, управління закупівлею ветеринарних препаратів.

Даний модуль дозволяє ветеринару щодня контролювати виконання на свинокомплексі всіх планованих ветеринарних заходів, спростити процес прийняття рішення та підвищити ефективність лікування свиней, забезпечити керівника спеціальною аналітичною інформацією, яка має спростити процес прийняття управлінських рішень.

Цей модуль може додатково комплектуватись мобільною версією ветеринарного лікаря, яка дозволяє отримувати повну інформацію про свиней та призначати методи і схеми лікування безпосередньо для них.

інформаційна система управління свинокомплекс

Моделювання роботи відділу:


Модуль ветеринарного обліку дозволяє:

-       контролювати проведення вакцинації;

-       планувати вакцинацію свиней, терміни вакцинації та норми витрат ветеринарних препаратів;

-       описувати захворювання, характерні ознаки, можливі схеми лікування свиней, терміни та норми витрат ветеринарних препаратів при їх лікуванні;

-       контролювати ефективність проведеного лікування, занотовувати та відзначати ефективність окремих ветеринарних препаратів;

-       аналізувати картку захворювань свиней та використаних раніше схем лікування при появі зовнішніх симптомів захворювання та прийнятті рішення про призначення поточного лікування;

-       управляти запасами ветеринарних препаратів, будувати прогнози про майбутні витрати для спрощення процесу прийняття рішення щодо їх закупівлі;

-       контролювати залишки ветеринарних препаратів та термінів їх зберігання;

Блок управління кормами призначений для управління запасами кормів, обліку щоденних залишків та фактичного списання кормів по складах та бункерах зберігання та інвентаризації залишків кормів за місцями зберігання.

Блок управління кормами складається з двох модулів:

·        модуля годування, призначеного для щоденного обліку нормативних витрат кормів на фактичне стадо по секціях, позиціях та бункерах зберігання кормів;

·        модуля обліку реалізації кормів, призначеного для обліку надходження та залишків кормів на складах зберігання і в бункерах, їх вартості, і розрахунку сум списання кормів на годівлю свиней;

Модуль годування свиней призначений для роботи менеджера управління кормами, а модуль обліку кормів - для бухгалтера.

Блок управління кормами дозволяє:

-       проводити щоденний облік надходження кормів за видами, місцями зберігання та їх вартості;

-       проводити щоденне списання кормів за їх видами відповідно до норм витрат та фактичною кількістю свиней у секціях та позиціях свинокомплексу;

-       контролювати поточні залишки кормів за місцями зберігання, аналізувати їх нормативні запаси;

-       проводити інвентаризацію кормів за місцями зберігання та списання надлишку і недостачі;

-       аналізувати залишки кормів, розраховувати прогнози термінів закінчення кормів по бункерах за місцями зберігання виходячи із потреб свиней та використовуваних схем годівлі та норм витрат кормів;

Блок управління ветеринарними препаратами призначений для управління запасами ветеринарних препаратів, обліку на складах за партіями зберігання, залишкам у матеріально-відповідальних осіб та щоденного фактичного списання ветеринарних препаратів за партіями зберігання.

Блок управління ветеринарними препаратами складається з модулів:

·        модуля складського обліку за партіями зберігання;

·        модуля обліку руху ветеринарних препаратів за складами та матеріально-відповідальними особами;

Модуль складського обліку за партіями зберігання ветеринарних препаратів призначений для роботи оператора складу. Даний модуль встановлюється тільки у випадку, коли на підприємстві організовується спеціальний склад з урахуванням ветеринарних препаратів за партіями зберігання.

Модуль обліку ветеринарних препаратів призначений для роботи бухгалтера, тобто для обліку руху ветеринарних препаратів за складами, матеріально-відповідальними особами та їх вартості.

Блок управління ветеринарними препаратами дозволяє:

-       вести щоденний облік надходження та витрат ветеринарних препаратів за складами та партіями зберігання;

-       контролювати терміни закінчення ветеринарних препаратів і в першу чергу використовувати препарати з меншим залишковим терміном зберігання;

-       вести щоденне списання ветеринарних препаратів за причинами цього;

-       щодня розраховувати вартість ветеринарного утримання свиней;

-       контролювати поточні залишки ветеринарних препаратів та їх вартість;

-       проводити інвентаризацію ветеринарних препаратів та списання надлишку і недостачі;

-       проводити списання невикористаних ветеринарних препаратів із зазначенням причини цього;

-       аналізувати залишки ветеринарних препаратів, контролювати нормативні запаси та розраховувати прогнози термінів їх закінчення;

Модуль товарного обліку призначений для ведення виробничого обліку та контролю руху свиней на свинокомплексі.

Даний модуль дозволяє враховувати всі технологічні процеси при товарному виробництві свинини, планувати та контролювати виконання робіт на кожному технологічному етапі.

Моделювання роботи відділу:


Модуль товарного обліку дозволяє:

-       вести унікальний облік свиней за ідентифікаційними номерами на кліпсах;

-       вести облік руху свиней: маток, кнурів, груп поросят на репродукторі, дорощуванні та відгодівлі, за виробничими лініями, позиціями та секціями, а також - за спеціальними групами: в’єтнамськими карликовими, великими білими, Миргородськими та ін.;

-       аналізувати ефективність та нормативність відгодовування кожної свині і стада в цілому;

-       вести облік термінів народжуваності свиней;

-       аналізувати продуктивність роботи кнурів;

-       організовувати переведення груп поросят у репродуктор, вести облік щодо кількості та причин смертності свиней;

-       проводити вибіркові зважування поросят в групах та оцінювати ефективність вирощування груп на репродукторі;

-       враховувати кількість поросят у маток при відлученні від неї, а також приріст чи дефіцит народжуваності поголів’я;

-       організовувати групи поросят для дорощування та відгодівлі;

-       організовувати спеціальні групи в’єтнамських карликових свиней за термінами та схемами дорощування і відгодівлі;

-       проводити вибіркові зважування поросят в будь-яких групах та оцінювати ефективність вирощування груп в цілому;

-       планувати терміни переведення груп, контролювати та аналізувати ефективність відгодівлі поросят;

-       вводити свиней в стадо після завершення відгодовування;

-       проводити індивідуальні оцінки ефективності відгодовування у стаді;

-       проводити облік забою свиней після завершення циклу вирощування;

Модуль племінного обліку призначений для ведення племінного обліку та контролю за індивідуальним рухом тварин на свинокомплексі. Даний модуль дозволяє враховувати всі технологічні процеси племінного вирощування та загального вирощування тварин, планувати і контролювати виконання робіт на кожному технологічному етапі.

Моделювання роботи відділу:


Модуль племінного обліку дозволяє:

-       вести унікальний облік свиней за ідентифікаційними номерами на кліпсах;

-       вести облік руху свиней: маток, кнурів, груп поросят на репродукторі, дорощуванні та відгодівлі, за виробничими лініями, позиціями та секціями;

-       аналізувати продуктивність роботи кожної свині, стада в цілому з урахуванням порід та типів вирощуваних свиней;

-       вести облік термінів народжуваності свиней;

-       друкувати картки продуктивності племінних кнурів;

-       планувати та враховувати результати контролю за народжуваністю свиней;

-       аналізувати та затверджувати раціон індивідуально для кожної матки;

-       організовувати переведення груп поросят у репродуктор та створювати там місця для їх проживання;

-       планувати індивідуальні терміни переведення маток на індивідуальне харчування;

-       проводити вибіркові зважування свиней у станках і оцінювати ефективність вирощування груп поросят на репродукторі;

-       проводити закріплення вушних кліпс у поросят на репродукторі і вести індивідуальний облік свиней за їх номерами у всіх групах на репродукторі, дорощуванні та відгодівлі;

-       враховувати відбирання маток та кількість поросят у неї при їх відлученні;

-       проводити вибіркові зважування поросят в будь-яких групах як по індивідуальним номерам номерами так і без них, оцінювати ефективність вирощування груп в цілому;

-       планувати терміни переведення груп та аналізувати ефективність відгодівлі поросят;

-       виконувати перенесення індивідуальних даних свиней до бази даних;

Висновок


Розроблена інформаційна система управління комплексу з вирощування свиней повністю відповідає сучасним вимогам ведення господарства та забезпечує автоматизацію тих функції, які раніше виконувались вручну. Вона не просто забезпечена широким набором корисних управляючих функцій, а і за рахунок модульної побудови дозволяє без проблем розширювати функціонал. Не останнім фактором є і те, що дана ІСУ є досить непоганим «полігоном» для розробки похідних систем управління для інших галузей господарства!

Похожие работы на - Інформаційна система управління комплексу з вирощування свиней

 

Не нашли материал для своей работы?
Поможем написать уникальную работу
Без плагиата!
Без нейросетей!