Анализ деятельности ОАО 'ЗМУ КЧХК'

  • Вид работы:
    Отчет по практике
  • Предмет:
    Информатика, ВТ, телекоммуникации
  • Язык:
    Русский
    ,
    Формат файла:
    MS Word
    1,76 Мб
  • Опубликовано:
    2013-10-06
Вы можете узнать стоимость помощи в написании студенческой работы.
Помощь в написании работы, которую точно примут!

Анализ деятельности ОАО 'ЗМУ КЧХК'

Содержание

Введение

Общая характеристика предприятия

Структура подразделения

Специфика информационных объектов

Архитектура сети предприятия

Аппаратные средства обработки информации

Среды программирования ПЛК

Виды документов

Описание деятельности специалистов

Заключение

Используемая литература

Введение

В соответствии с учебным планом я походил производственную практику в ОАО «ЗМУ КЧХК».

Я был принят для прохождения производственной практики в штат лаборатории автоматизации на должность инженера по автоматизации и механизации производственных процессов (АМПП).

Совместно с руководителем практики был составлен план осуществления работы, который я успешно выполнил.

В процессе прохождения производственной практики я:

Ознакомился с ПО (Программным Обеспечением).

Ознакомился с ОС (Операционными системами).

Ознакомился со структурой предприятия.

Ознакомился с организацией, выполняемыми функциями и обязанностями работников предприятия.

Ознакомился с содержанием технической работы.

Ознакомился с различными видами программирования и их спецификой.

Ознакомился с особенностями работы инженера.

Научился установке и настройке различных программных пакетов и комплексов.

Принимал непосредственное участие в пуско-наладочных работах.

Осуществлял иную, связанную с программированием деятельность.

Общая характеристика предприятия

ОАО «Завод минеральных удобрений Кирово-Чепецкого химического комбината» (ОАО «ЗМУ КЧХК») - одно из крупнейших предприятий по производству минеральных удобрений: аммиачной селитры, нитроаммофосфата, азопреципитата и новых марок двух- и трехкомпонентных минеральных удобрений.

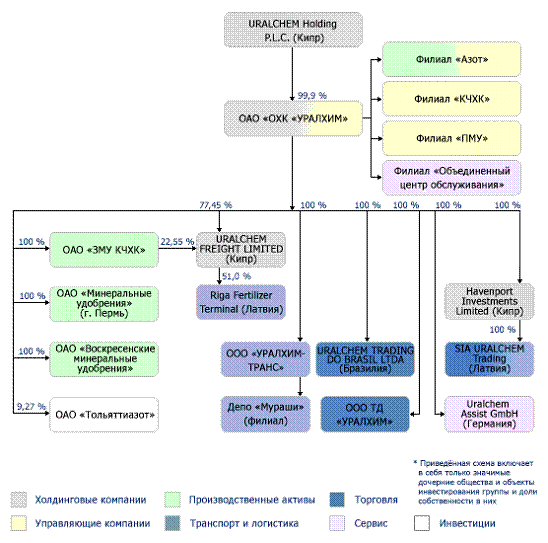
Завод входит в состав холдинга «УРАЛХИМ», состоящего из четырех заводов по производству минеральных удобрений в России. Холдинг является одним из крупнейших производителей азотных и фосфорных удобрений в Российской Федерации и СНГ, располагающих мощностями по производству более 2,5 млн тонн аммиачной селитры, 2,8 млн тонн аммиака, 0,8 млн тонн моно- и диаммонийфосфата, 0,8 млн тонн сложных удобрений, 1,2 млн тонн карбамида в год. Холдинг «УРАЛХИМ» занимает второе место в мире и первое в России по производству аммиачной селитры, является второй компанией в России по объемам производства азотных удобрений. В составе основных производственных активов Компании - Филиал «Азот» ОАО «ОХК «УРАЛХИМ» в городе Березники, Пермский край; ОАО «Минеральные удобрения», г. Пермь; Филиал ОАО «ЗМУ КЧХК» в городе Кирово-Чепецке, Кировская область; ОАО «Воскресенские минеральные удобрения» в городе Воскресенске, Московская область.

Рис. 1 - Структура холдинга «УРАЛХИМ»

Структура подразделения

Я проходил практику в бюро автоматизации ОАО «ЗМУ КЧХК», которое занимается разработкой, внедрением и обслуживанием автоматизированных систему управления технологическими процессами (АСУТП). Вот так выглядит структура данного подразделения (рис.2):

Рис. 2 - Структурная схема УЦР ЦАМиС

Специфика информационных объектов

Промплощадка ЗМУ подразделяется на цеха. Цеха делятся на основные и вспомогательные. К основным относится производство аммиака, сложных минеральных удобрений и их компонентов. К вспомогательным относятся цех водоподготовки, котельный цех и ремонтные службы.

Управление технологическим процессом осуществляется с пульта оператора, который, в свою очередь, является персональной ЭВМ особого исполнения с предустановленным программным пакетом типа SCADA.

SCADA (аббр. <#"696772.files/image003.gif">

Рис. 3 - ПЛК Siemens S-300

ПЛК, как правило, включает в себя:

Модуль центрального процессора (CPU);

блоки питания (PS) для питания контроллера от сети переменного или постоянного тока;

Сигнальные модули (SM), предназначенные для ввода/вывода дискретных и аналоговых сигналов;

Коммуникационные процессоры (CP), выполняющие автономную обработку коммуникационных задач в промышленных сетях Profibus, Industrial Ethernet и др.;

Интерфейсные модули (IM) для подключения стоек расширения к базовому блоку контроллера.

ПЭВМ оператора - являясь обычным PC, имеет ряд особенностей:

Корпус изготовлен из высокопрочной нержавеющей стали толщиной 1.25 мм, передняя панель корпуса имеет антивандальную конструкцию и соответствует классу защиты IP54.

Защита от производственной пыли и влаги.

Защита от несанкционированного доступа.

Вибростойкое исполнение

Рис. 4 - Промышленный компьютер IPC2U iRobo-3000

Все данные о ходе технологических процессов хранятся на серверах и используются для построения трендов и другой аналитической обработки накопленных данных, в том числе, при расследованиях внеплановых остановок и аварий на производстве.

Как правило, используются серверные станции IBM <#"696772.files/image005.gif">

Рис. 5

Центральный процессор Максимальное количество: 2 Производитель CPU: Intel Модель CPU: Intel Xeon E5606 Тактовая частота CPU: 2.13 Ггц.

Оперативная память Максимальный объем: 128 Гб Тип памяти: DDR3 Частота шины: 1333 Мгц Количество разъемов: 16.

Среды программирования ПЛК

Для программирования ПЛК используются стандартизированные языки МЭК (IEC) стандарта IEC61131-3. Структурно в IEC61131-3 среда исполнения представляет собой набор ресурсов (в большинстве случаев это и есть ПЛК, хотя некоторые мощные компьютеры под управлением многозадачных ОС представляют возможность запустить несколько программ типа softPLC и имитировать на одном ЦП несколько ресурсов). Ресурс предоставляет возможность исполнять задачи. Задачи представляют собой набор программ. Задачи могут вызываться циклически, по событию, с максимальной частотой.

Языки программирования ПЛК можно разделить на 3 вида:

Ladder Diagram (англ. <#"696772.files/image006.gif">

Рис. 6

Основой ST-программы служат выражения. Выражения состоят из операндов (констант и переменных) и операторов

Операторы являются «командами» языка программирования ST. Они должны заканчиваться точкой с запятой. Одна строка может содержать несколько операторов (отделяемых точками с запятой).

Результат вычисления выражения присваивается переменной при помощи оператора присваивания :=. Каждое выражение обязательно заканчивается точкой с запятой.

Стандартные операторы в выражениях языка ST имеют символьное представление, например математические действия: +, -, *, /, операции сравнения и т. д.

Имена, используемые в исходном коде (идентификаторы переменных, константы, ключевые слова) разделены неактивными разделителями (пробелами, символами окончания строки и табуляции) или активными разделителями, которые имеют заранее определенное значение (например, символ-разделитель " > " означает сравнение больше чем, а символ " + " операцию сложения и т. д.).

Неактивные разделители могут быть свободно введены между активными разделителями, константами и идентификаторами.


Рис. 7

При программировании на языке функциональных блоков, используются наборы библиотечных блоков и собственные блоки, также написанные на FBD или других языках. Блок (элемент) - это подпрограмма, функция или функциональный блок (И, ИЛИ, НЕ, триггеры, таймеры, счётчики, блоки обработки аналогового сигнала, математические операции и др.).

Язык FBD прост в изучении, нагляден и удобен для прикладных специалистов, не имеющих специальной подготовки в области информатики. Жесткая последовательность выполнения приводит к простой внутренней структуре команд, которая транслируется в быстрый и надежный код.

Существует много практических реализаций языка FBD с определенными расширениями или ограничениями.

Одним из вариантов FBD является язык программирования CFC (Continuous Function Chart). Он позволяет произвольно задавать порядок выполнения блоков. Диаграммы CFC дают программисту большую свободу действий, но платой за это является несколько большая вероятность допустить ошибку и более объемный код.

Пример программы, написанной на языке FBD:

Рис. 8

Виды документов

Все документы имеют единый шаблон. В «шапке» слева указывается цех-отправитель, типа документа, дата создания и присвоенный номер. Справа указывается адресат в лице начальника цеха или подразделения. Далее, следует заголовок, текст документа, подписи уполномоченных лиц. Внизу указывается фамилия и инициалы автора документа, дата создания и количество копий.

Весь документооборот осуществляется через Систему электронного документооборота (СЭД) DIRECTUM.

При создании документа, указывается его тип, выбирается нужный шаблон. Заполняются поля заголовков, даты и т.д. Далее назначаются права доступа на документ, список согласующих лиц, адресат и крайний срок исполнения документа.

Согласованный и подписанный документ остается у цехового руководства, его копии снимаются для цехов-исполнителей и прочих нужд.

Документы классифицируются по наименованиям:

Акты.

Тех. решения.

Служебные записки.

Памятки.

Протоколы.

Руководства.

Приказы.

Актами утверждается окончание проведения каких-либо работ. При этом, в случае проведения пуско-наладочных работ, сначала подписываются акты автономной наладки, после чего, оборудование включается в работу. Спустя 72 часа, если не выявлены дефекты- выпускаются акты наладки ПО и оборудования, налаженное оборудование эксплуатируется в штатном режиме.

Тех. решения служат для реализации каких-либо изменений, в случае выявления проблем, а так же для внедрения рац, предложений. Как правило, внутри документа излагается проблема, путь её решения и необходимые мероприятия.

Служебные записки являются формальным способом общения цехов и служб внутри завода.

Памятки разрабатываются в случае внесения изменений в технологический процесс для эксплуатирующего персонала.

Протоколы выпускаются по окончании каких-либо работ, связанных с измерением, регистрацией и сбором статистики по каким-либо производственным процессам.

Руководства, как правило, составляются для операторов каких-либо установок и агрегатов. Там описываются основные принципы работы установки, уставки регуляторов, предельные значения блокировочных параметров и т.д.

Приказы выпускаются в рамках конкретного цеха или всего завода. В приказах указываются какие-либо организационные мероприятия.

Описание деятельности специалистов

Общие положения.

На должность инженера по АМПП может быть назначено лицо, имеющее высшее профессиональное (техническое) образование без предъявления требований к стажу работы или стаж работы в должности техника 1 категории не менее 3-х лет, или в других должностях, замещаемых специалистами со средним профессиональным образованием, не менее 5-ти лет.

Лица, не имеющие специальной подготовки или стажа работы, установленных квалификационными требованиями, но обладающие достаточным практическим опытом и выполняющие качественно и в полном объёме возложенные на них должностные обязанности, по рекомендациям аттестационных комиссий в порядке исключения, могут быть назначены на соответствующие должности так же, как и лица, имеющие специальную подготовку и стаж работы.

Квалификационная категория по должности устанавливается аттестационной комиссией.

Назначение на должность, освобождение от должности инженера по АМПП производится приказом по предприятию в установленном порядке по согласованию с начальником УЦР и начальником ЦАМиС.

При назначении на должность инженер по АМПП в течение одного месяца должен пройти проверку знаний по охране труда и пожарной безопасности, аттестацию по промышленной безопасности (ПБ), сдать экзамен на присвоение III квалификационной группы по электробезопасности в электроустановках до 1000 В.

Служебная аттестация по должности проводится через один год после назначения на должность и далее не реже одного раза в три года.

Периодическая проверка знаний по охране труда, пожарной безопасности, электробезопасности проводится не реже одного раза в три года. Аттестация по промышленной безопасности проводится не реже одного раза в пять лет.

Инженер по АМПП непосредственно подчиняется начальнику бюро или лаборатории.

Инженер по АМПП в своей деятельности руководствуется:

действующим законодательством;

документами органов управления предприятием;

действующими постановлениями, распоряжениями, приказами вышестоящих органов, предназначенными для данной должности;

настоящей должностной инструкцией.

Основные функции и обязанности.

Организация и проведение работ по усовершенствованию и рационализации производственных процессов проектируемых, опытных и действующих производств завода путём их комплексной автоматизации, выполняемых с целью повышения технического уровня производства и производительности труда, снижения себестоимости, улучшения качества и увеличения выпуска продукции, обеспечения благоприятных условий труда и его безопасности;

Координация и методическое руководство группой специалистов и рабочих (исполнителей), созданной по отдельному приказу, для проведения работ по АПП проектируемого, опытного или действующего производства.

Инженер по АМПП в своей деятельности должен знать:

постановления, распоряжения, приказы и другие руководящие материалы вышестоящих органов, методические, нормативные и другие материалы, касающиеся порученной работы;

перспективы технического развития завода, его производственную и организационную структуру;

назначение, устройство, технические характеристики, порядок использования и условия эксплуатации применяемого для проведения порученных работ оборудования, приспособлений, средств контроля и автоматизации;

номенклатуру, основные технические характеристики, назначение и особенности применения технических средств для автоматизации производственных процессов на заводе (по тематике группы), основные методы проведения расчётов, необходимых для их применения;

порядок и методы планирования работ ЦАМиС и взаимодействия с другими структурными подразделениями службы КИПиА завода;

порядок поиска и использования при разработке нормативно-технической документации;

необходимые сведения по процессам и аппаратам автоматизируемых производств (в рамках порученной работы);

порядок и методы проведения патентных исследований и информационного обеспечения разработок;

порядок и методы экспериментальных исследований и обработки полученных результатов;

порядок разработки и оформления технической документации;

методы анализа технического уровня объектов техники и технологии;

основные требования организации труда при проектировании и конструировании;

порядок взаимодействия со сторонними организациями (при выполнении ими работ по порученной тематике на основе заключённых договоров);

источники и методы определения экономической эффективности автоматизации;

передовой отечественный и зарубежный опыт в области автоматизации производственных процессов по порученной тематике;

политику и цели предприятия, серии международных стандартов ISO 9001, ISO 14001, OHSAS 18001 и нормативные документы, действующие на предприятии в области интегрированной системы менеджмента (ИСМ);

основы экономики, организации труда, производства и управления;

порядок оплаты и стимулирования труда специалистов и рабочих ЦАМиС;

инструкции, правила и нормы охраны труда, промышленной безопасности, противопожарной безопасности, обязательные для использования в ЦАМиС;

правила внутреннего трудового распорядка на заводе;

основы хозрасчетной деятельности ЦАМиС;

основы делопроизводства;

порядок и условия поставки средств автоматизации, материалов, запасных частей и документации;

документы по предупреждению утечки охраняемых сведений и обеспечению режима секретности;

положение о ЦАМиС;

настоящую должностную инструкцию.

Условия работы.

Режим работы инженера по АМПП определяется в соответствии с правилами внутреннего трудового распорядка, режимами труда и отдыха, установленными на предприятии.

При возникновении производственной необходимости инженера по АМПП может выезжать в служебные командировки, в том числе местного значения.

Оценка работы.

Оценка деятельности инженера по АМПП осуществляется начальником бюро и лаборатории в процессе повседневного осуществления им своих полномочий и должностных обязанностей.

Основным критерием оценки работы инженера по АМПП является качество, полнота и своевременность выполнения должностных обязанностей, предусмотренных настоящей Инструкцией.

Заключение

вычислительный техника программирование архитектура

За время прохождения производственной практики я:

Получил практический опыт работы с технической документацией.

Научился конфигурировать и программировать контроллеры Honeywell HC900 и ICP CON I7188E5D.

Изучил структуру предприятия, основные документы, используемые в работе.

Получил практический опыт установки и настройки SCADA-системы Siemens WinCC.

Используемая литература

1.      Федоров Ю.Н. Порядок создания, модернизации и сопровождения АСУТП. 2011. - 452 с. - ISBN: 978-5-9729-0039-8.

2.      Капустин Н.М. Автоматизация производственных процессов в машиностроении: Учеб. для втузов / Под ред. Н.М. Капустина. - М.: Высшая школа, 2004. - 415 с. - ISBN 5-06-004583-8 <http://ru.wikipedia.org/wiki/%D0%A1%D0%BB%D1%83%D0%B6%D0%B5%D0%B1%D0%BD%D0%B0%D1%8F:%D0%98%D1%81%D1%82%D0%BE%D1%87%D0%BD%D0%B8%D0%BA%D0%B8_%D0%BA%D0%BD%D0%B8%D0%B3/5060045838>.

.        Воройский Ф.С. Информатика. Энциклопедический систематизированный словарь-справочник. (Введение в современные информационные и телекоммуникационные технологии в терминах и фактах). - М.: Физматлит, 2007. - 760 с. - ISBN 5-9221-0426-8 <http://ru.wikipedia.org/wiki/%D0%A1%D0%BB%D1%83%D0%B6%D0%B5%D0%B1%D0%BD%D0%B0%D1%8F:%D0%98%D1%81%D1%82%D0%BE%D1%87%D0%BD%D0%B8%D0%BA%D0%B8_%D0%BA%D0%BD%D0%B8%D0%B3/5922104268>.

.        Э. Парр. Программируемые контроллеры: руководство для инженера. - М.: БИНОМ. Лаборатория знаний, 2007. - 516 с. ISBN 978-5-94774-340-1 <http://ru.wikipedia.org/wiki/%D0%A1%D0%BB%D1%83%D0%B6%D0%B5%D0%B1%D0%BD%D0%B0%D1%8F:%D0%98%D1%81%D1%82%D0%BE%D1%87%D0%BD%D0%B8%D0%BA%D0%B8_%D0%BA%D0%BD%D0%B8%D0%B3/9785947743401>.

Похожие работы на - Анализ деятельности ОАО 'ЗМУ КЧХК'

 

Не нашли материал для своей работы?
Поможем написать уникальную работу
Без плагиата!
Без нейросетей!