Создание информационной системы 'Доставка товара'

  • Вид работы:
    Контрольная работа
  • Предмет:
    Информационное обеспечение, программирование
  • Язык:
    Русский
    ,
    Формат файла:
    MS Word
    1,71 Мб
  • Опубликовано:
    2013-08-07
Вы можете узнать стоимость помощи в написании студенческой работы.
Помощь в написании работы, которую точно примут!

Создание информационной системы 'Доставка товара'

Содержание

 

Введение

1. Анализ предметной области

2. Описание схемы базы данных

3. Описание полей таблиц

4. Описание разработанных объектов базы данных

5. Анализ полученных результатов и выводы

Заключение

Литература

Аннотация

 

Данный проект посвящен разработке базы данных в среде MS Access. В процессе выполнения проекта разработана структура и основные объекты базы данных: таблицы, запросы, формы, отчеты, макросы.

В работе выполнен анализ предметной области, описание схемы базы данных, описание полей таблиц, описание разработанных объектов, а также произведен анализ полученных результатов и сделаны выводы.

Контрольная работа содержит _____ страниц, 66 рисунков, список литературы из 7 наименований.

В 1-ом разделе анализируются исходные данные, с помощью которых производится выполнение поставленной задачи.

Во 2-ом разделе проводится описание схемы базы данных.

В 3-ем разделе приводится описание полей таблиц разработанного приложения.

В 4-ом разделе приводится описание разработанных объектов базы данных.

В 5-ом разделе производится анализ полученных результатов разработки приложения и выводы по выполнению работы.

Введение


Часто для успешного функционирования различным организациям требуется развитая информационная система, реализующая автоматизированный процесс сбора, манипулирования и обработки данных. Одним из наиболее удобного средства для рационального и эффективного хранения информации являются базы данных. Приложения базы данных обеспечивают надежную защиту данных от случайной потери или порчи, экономно используют ресурсы, как людские, так и технические и снабжены механизмами поиска информации, удовлетворяющим требованиям к производительности системы.

Базы данных обеспечивают хранение информации, а также удобный и быстрый доступ к данным, представляет собой совокупность данных различного характера, организованных по определенным правилам. Для этого информация в базе данных должна быть непротиворечивой, неизбыточной, целостной. Большинство современных баз данных для персональных компьютеров, являются реляционными.

База данных "Доставка товара" должна отвечать следующим требованиям:

-   ввод пользователем в память компьютера данных;

-   добавление, редактирование, удаление и сохранение данных;

-   вывод необходимой информации, формирование запросов, отчетов, вывод отчетов на печать;

Исходя из этих требований, целью данной контрольной работы является создание информационной системы "Доставка товара", обеспечивающей простой, наглядный и удобный способ представления информации. Для этого существует необходимость разработки базы данных, обеспечивающей такое функционирование, при котором пользователю предлагались бы различные возможности. Прежде всего, это интерфейс, в котором пользователь выбирает нужные данные для заполнения в соответствии с выбранным ранее критерием поиска, затем возможность предварительного просмотра и печати отчета, а также работа с запросами.

1. Анализ предметной области


В соответствии с заданием необходимо разработать информационную систему "Доставка товара". Проектирование базы данных начинается с анализа предметной области и выявления требований к ней. В соответствии с техническим заданием необходимо разработать структуру и основные объекты базы данных "Доставка товара", а также спроектировать главную кнопочную форму.

База данных состоит из пяти таблиц:

-   ТОВАР (код_товара, название, цена, код_производителя);

-   ЗАКАЗ (код_накладной, код_товара, количество, код_заказчика, дата_выписки, оплата);

-   ДОСТАВКА (код_накладной, дата_доставки, адрес, телефон, цена, количество);

-   ЗАКАЗЧИК (код заказчика, название, адрес, телефон);

-   ПРОИЗВОДИТЕЛЬ (код_производителя, название_компании, код_товара, юридический_адрес, директор).

Результирующей формой разрабатываемого приложения будет удобный пользовательский интерфейс для анализа информации, введенной пользователем или уже имеющейся в памяти компьютера, отвечающий предъявленным требованиям.

Входной информацией в приложении является данные, вводимые непосредственно оператором либо администратором базы данных. Технология ввода осуществляется стандартным путем, с помощью клавиатуры или с помощью мыши.

Выходная информация - информация, соответствующая предъявленным требованиям к разработанному приложению: таблицы, запросы, отчеты.

Основные функции, выполняемые программным продуктом:

-   ввод пользователем в память компьютера данных, редактирование, удаление и сохранение данных;

-   вывод необходимой информации, формирование запросов, отчетов, вывод отчетов на печать.

Разработанное приложение может использоваться как демонстрационная версия с целью проверки качества усвоения студентами учебного материала по дисциплине "Базы данных". Разработанное приложение базы данных имеет понятный пользовательский интерфейс, так что пользователю не составит труда разобраться во всех функциях приложения. Все это облегчит и ускорит работу пользователя с многочисленными данными, при необходимости есть возможность печати отчетов.

2. Описание схемы базы данных


Анализ определенных объектов и атрибутов позволяет выделить сущности проектируемой базы данных и, приняв решение о создании реляционной базы данных, построить ее модель. Согласно виду организации данных разработанная база данных является реляционной, представляющей собой совокупность таблиц, связанных отношениями. Достоинством реляционной модели данных является простота, гибкость структуры, удобство реализации на компьютере, наличие теоретического описания. Реляционная база данных состоит из взаимосвязанных таблиц. Каждая таблица содержит информацию об объекте одного типа, а совокупность всех таблиц образует единую базу данных.

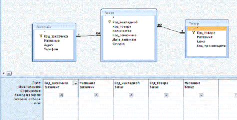
База данных "Доставка товара" состоит из пяти таблиц. Для создания схемы данных необходимо связать таблицы по полям первичных и внешних ключей таблиц (рисунок 2.1). Для автоматической корректировки данных в окне выбора параметров связи необходимо установить следующие режимы:

-   обеспечение целостности данных;

-   каскадное обновление связанных полей;

-   каскадное удаление связанных записей.

Рисунок 2.1 Схема данных

Таким образом, схема данных отображает связь всех таблиц реляционной базы данных, которая содержит единую информацию об информационной системе.

 

. Описание полей таблиц


База данных "Доставка товара" является реляционной и состоит из взаимосвязанных таблиц. Каждая таблица содержит информацию об объектах разных типов, а совокупность всех таблиц образует единую базу данных.

База данных состоит из пяти таблиц:

-   ТОВАР (код_товара, название, цена, код_производителя);

-   ЗАКАЗ (код_накладной, код_товара, количество, код_заказчика, дата_выписки, оплата);

-   ДОСТАВКА (код_накладной, дата_доставки, адрес, телефон, цена, количество);

-   ЗАКАЗЧИК (код заказчика, название, адрес, телефон);

-   ПРОИЗВОДИТЕЛЬ (код_производителя, название_компании, код_товара, юридический_адрес, директор).

Рассмотрим описание атрибутов, составляющих структуру каждого объекта, разработанных в режиме Конструктора:

1 таблица ТОВАР (код_товара, название, цена, код_производителя):

.1 Код_товара - числовой тип данных, ключевое поле;

Рисунок 3.1 Описание поля Код_товара

.2 Название - текстовый тип поля;

Рисунок 3.2 Описание поля Название

.3 Цена - денежный тип данных, с точностью 2 знака после запятой;

Рисунок 3.3 Описание поля Цена

.4 Код_производителя - числовой тип данных, маркер подстановки из таблицы Производитель (код_производителя);

Рисунок 3.4 Описание поля Код_производителя

.1 Код_накладной - числовой тип данных, ключевое поле;

Рисунок 3.5 Описание поля Код_накладной

.2 Код_товара - числовой тип данных, маркер подстановки из таблицы Товар (код_товара);

Рисунок 3.6 Описание поля Код_товара

.3 Количество - числовой тип данных;

Рисунок 3.7 Описание поля Количество

.4 Код_заказчика - числовой тип данных, маркер подстановки из таблицы Заказчик (код_заказчика);

Рисунок 3.8 Описание поля Код_заказчика

.5 Дата_выписки - дата/время, формат записи 00.00.0000;

Рисунок 3.9 Описание поля Дата_выписки

2.6 Оплата - логический тип данных, формат поля да/нет;

Рисунок 3.10 Описание поля Оплата

3 таблица ДОСТАВКА (код_накладной, дата_доставки, адрес, телефон, цена, количество):

.1 Код_накладной - текстовое, маркер подстановки из таблицы Заказ (код_накладной), ключевое поле;

Рисунок 3.11 Описание поля Код_накладной

.2 Дата_доставки - дата/время, формат записи 00.00.0000;

Рисунок 3.12 Описание поля Дата_доставки

3.3 Адрес - текстовый тип данных;

Рисунок 3.13 Описание поля Адрес

.4 Телефон - текстовый тип данных;

Рисунок 3.14 Описание поля Телефон

1.5 Цена - денежный тип данных, с точностью 2 знака после запятой;

Рисунок 3.15 Описание поля Цена

1.6 Количество - числовой тип данных;

Рисунок 3.16 Описание поля Количество

4 таблица ЗАКАЗЧИК (Код_заказчика, название, адрес, телефон):

.1 Код_заказчика - числовой тип данных, ключевое поле;

Рисунок 3.17 Описание поля Код_заказчика

.2 Название - текстовый тип данных;

Рисунок 3.18 Описание поля Название

.3 Адрес - текстовый тип данных;


Рисунок 3.19 Описание поля Адрес

.4 Телефон - текстовый тип данных;

Рисунок 3.20 Описание поля Телефон

5 таблица ПРОИЗВОДИТЕЛЬ (код_производителя, название_компании, код_товара, юридический_адрес, директор):

.1 Код_производителя - числовой тип данных, ключевое поле;

Рисунок 3.21 Описание поля Код_производителя

.2 Название_компании - текстовый тип данных;

Рисунок 3.22 Описание поля Название_компании

.3 Код_товара - числовой тип данных, маркер подстановки из таблицы Товар (код_товара);

Рисунок 3.23 Описание поля Код_товара

.4 Юридический_адрес - текстовый тип данных;

Рисунок 3.24 Описание поля Юридический_адрес

.5 Директор - текстовый тип данных;

Рисунок 3.25 Описание поля Директор

 

. Описание разработанных объектов базы данных


База данных "Доставка товара" разработана в MS Access 2007. Данная база данных является локальным приложением, позволяющим вводить новые данные в память компьютера, редактировать данные, удалять данные, а также сохранять все необходимые изменения. Для создания единой информационной системы с удобным пользовательским интерфейсом необходимо в процессе разработки приложения создать следующие объекты базы данных: таблицы, запросы, формы, отчеты, макросы. Рассмотрим описание разработанных объектов базы данных:

. Таблицы

Таблицы, образующие базу данных, находятся в каталоге на жестком диске, либо на CD диске. При создании таблицы задается структура и имя таблицы. Таблицы содержат основную информацию, с которой затем можно осуществлять необходимые манипуляции.

База данных состоит из пяти таблиц:

-   ЗАКАЗ (код_накладной, код_товара, количество, код_заказчика, дата_выписки, оплата);

-   ДОСТАВКА (код_накладной, дата_доставки, адрес, телефон, цена, количество);

-   ЗАКАЗЧИК (код заказчика, название, адрес, телефон);

-   ПРОИЗВОДИТЕЛЬ (код_производителя, название_компании, код_товара, юридический_адрес, директор).

Для того чтобы данные не противоречили друг другу используется мастер подстановок. В результате получились таблицы с вложенными (подчиненными) таблицами (рисунки 4.1 - 4.2).

Рисунок 4.1 Таблица ПРОИЗВОДИТЕЛЬ

Рисунок 4.2 Таблица ДОСТАВКА

. Запросы

Для работы с данными используются возможности языка SQL. В SQL эти возможности опираются на логическую структуру базы данных, а не на физическую сторону. Запросы осуществляют выборку данных из таблиц по определенным условиям. Рассмотрим запросы в режиме SQL, в режиме Конструктора запросов, а также отразим полученные результаты.

Запрос Заказчик/товар

Рисунок 4.3 Конструктор запроса Заказчик/товар

Рисунок 4.4 Вывод данных по запросу Заказчик/товар

Текст запроса SQL:Заказчик. Код_заказчика, Заказчик. Название, Заказ. Код_накладной, Заказ. Код_товара, Товар. НазваниеТовар INNER JOIN (Заказчик INNER JOIN Заказ ON Заказчик. Код_заказчика = Заказ. Код_заказчика) ON Товар. Код_товара = Заказ. Код_товара.

Запрос Итоговая стоимость

Рисунок 4.5 Конструктор запроса Итоговая стоимость

Рисунок 4.6 Вывод данных по запросу Итоговая стоимость

Текст запроса SQL:Товар. Код_товара, Товар. Название, Товар. Цена, Заказ. Количество, [Цена] * [Количество] AS [итоговая стоимость]Товар INNER JOIN Заказ ON Товар. Код_товара = Заказ. Код_товара;

Запрос Товар/производитель

Рисунок 4.7 Конструктор запроса Товар/производитель

Рисунок 4.8 Вывод данных по запросу Товар/производитель

Текст запроса SQL:Производитель. Код_производителя, Производитель. Название_компании, Производитель. Код_товара, Товар. Название, Товар. ЦенаПроизводитель INNER JOIN Товар ON (Товар. Код_товара = Производитель. Код_товара) AND (Производитель. Код_производителя = Товар. Код_производителя);

Запрос Цена товара

Рисунок 4.9 Конструктор запроса Цена товара

Рисунок 4.10 Поле для ввода запрашиваемого параметра

Текст запроса SQL:Товар. Код_товара, Товар. Название, Товар. ЦенаТовар( ( (Товар. Название) = [Введите название товара])).

Запрос Доставка

Рисунок 4.11 Конструктор запроса Доставка

Рисунок 4.12 Вывод данных по запросу Доставка

Текст запроса SQL:Доставка. Код_накладной, Доставка. Дата_доставки, Доставка. Количество, Доставка. Цена, [Цена] * [Количество] AS СуммаДоставка.

Запрос Доставка/кол

Текст запроса SQL:Доставка. Код_накладной, Доставка. Дата_доставки, Доставка. Адрес, Доставка. КоличествоДоставка( ( (Доставка. Количество) Between 100 And 750)).

Запрос Доставка/цена

Текст запроса SQL:Доставка. Код_накладной, Доставка. Дата_доставки, Доставка. Количество, Доставка. ЦенаДоставка( ( (Доставка. Цена) >100 And (Доставка. Цена) <500)).

. Формы

Организовать удобную работу с данными в MS Access можно с помощью форм. Формы служат для просмотра, ввода и модификации данных. Формы содержат элементы управления, с помощью которых выполняется доступ к данным в таблице. Элементами управления являются: текстовые поля для ввода и правки данных, кнопки, флажки, списки, надписи, и т.д. Использование форм, содержащих объекты управления, упрощает ввод данных и предотвращает возможные ошибки.

. Отчеты

Одной из задач использования базы данных является предоставление пользователю нужной информации. Для этих целей в MS Access имеется возможность создания форм и отчетов. Отчеты позволяют отобрать из базы данных нужную информацию и оформить виде документа, который можно просмотреть в печатном виде. Источниками данных для отчетов в MS Access могут быть таблицы или запросы. Отчеты не предназначены для изменения данных в таблице.

. Макросы

Макрос представляет собой структуру, состоящую из одной или нескольких макрокоманд Access, которые выполняются либо последовательно, либо в порядке заданным определенными условиями. С помощью макросов можно выполнять различные действия над объектами базы данных.

5. Анализ полученных результатов и выводы


В результате выполнения контрольной работы было разработано работоспособное приложение, которое может использоваться для проверки качества усвоения студентами учебного материала по дисциплине "Базы данных", а также в деятельности учреждений, работающих непосредственно с доставкой товаров.

Согласно технического задания в процессе проектирования базы данных была разработана информационная система "Доставка товаров" и алгоритм реализации, соответствуя формализации задачи. В процессе разработки была спроектирована структура базы данных, дано описание предметной области, описание полей таблиц, а также описание разработанных объектов базы данных. Полученные результаты соответствуют предъявленным требованиям к работе приложения, а значит не возникает проблем с использованием данного приложения. Спроектированная структура данных достаточно эффективна, а значит, обеспечивает быстрый доступ к данным, отсутствие дублирования данных, а также целостность данных.

Информационная система "Доставка товаров" выполняет все необходимые функции, предъявленные для разработки приложения. Пользователь базы данных может осуществлять ввод данных в память компьютера, при необходимости возможна корректировка данных, добавление либо удаление данных, а также сохранение результатов работы. Вывод необходимой информации возможен как виде таблиц, запросов, отчетов, так и в бумажном виде при печати отчетов.

Интерфейс приложения нагляден и понятен пользователю, база данных позволяет автоматизировать работу пользователей.

Заключение


Разработка подобного рода приложений, объясняется всесторонним распространением информационных технологий и внедрением их в большинство сфер человеческой деятельности.

Информационную систему "Доставка товаров" можно усовершенствовать и тем самым найти применение в практической деятельности.

Приложение разрабатывалось как демонстрационная версия с целью проверки качества усвоения студентами учебного материала по дисциплине "Базы данных". Недостатком разработанного программного продукта является узкая направленность и ограниченность функций приложения.

Функции, выполняемые программным продуктом, позволяют автоматизировать работу пользователя, проводить анализ данных, хранить большое количество информации, учитывая структуризацию предметной области.

база доставка товар приложение

Литература


1.      В. Андерсен "Базы данных MS Access. Проблемы и решения". Москва изд-во ЭКОМ, 2001 г.

2.      С.В. Глушаков, Д.В. Ломотько "Базы данных" Харьков "фолио", Москва "АСТ", 2000 г.

.        Тимошок Т.В. Microsoft Office Access 2007. Самоучитель, Диалектика, 2008.

.        С.Д. Кузнецов "Основы баз данных" Москва Интернет-Унивеситет Информационных технологий, 2005 г.

.        М.П. Малыхина Базы данных: основы, проектирование, использование. Учебное пособие. СПб.: БХВ - Петербург, 2004 г.

.        С. Моисеенко "SQL задачи и решения" Издат. дом "Питер", 2006 г.

.        А.Д. Хомоненко учебник "Базы данных" Санкт-Петербург КРОНА принт, 2002 г

Похожие работы на - Создание информационной системы 'Доставка товара'

 

Не нашли материал для своей работы?
Поможем написать уникальную работу
Без плагиата!
Без нейросетей!