Определение площади геометрической фигуры

  • Вид работы:
    Курсовая работа (т)
  • Предмет:
    Информационное обеспечение, программирование
  • Язык:
    Русский
    ,
    Формат файла:
    MS Word
    160,63 Кб
  • Опубликовано:
    2013-06-06
Вы можете узнать стоимость помощи в написании студенческой работы.
Помощь в написании работы, которую точно примут!

Определение площади геометрической фигуры

Пензенский государственный университет

Кафедра ″Автоматика и телемеханика″

Пояснительная записка

к курсовому проекту по курсу

"Программирование и основы алгоритмизации"

Определение площади геометрической фигуры.

Выполнил: студент гр.12Пр1

Жабкин К.В.

Проверил:

Берестень М.П.





Пенза, 2013

Содержание

 

Введение

Описание метода

Алгоритм работы программы

Текст программы

Результат

Заключение

Список литературы

Введение

Площадь - численная характеристика двумерной (плоской или искривлённой) геометрической фигуры, неформально говоря, показывающая размер этой фигуры. Исторически вычисление площади называлось квадратурой. Фигура, имеющая площадь, называется квадрируемой. Конкретное значение площади для простых фигур однозначно вытекает из предъявляемых к этому понятию практически важных требований. Фигуры с одинаковой площадью называются равновеликими.

Общий метод вычисления площади геометрических фигур предоставило интегральное исчисление. Обобщением понятия площади стала теория меры множества, пригодная для более широкого класса геометрических объектов.

Площадь - функция, которая обладает следующими свойствами:

·              Положительность, то есть площадь неотрицательна;

·              Аддитивность, то есть площадь фигуры равна сумме площадей составляющих её фигур без общих внутренних точек;

·              Инвариантность, то есть площади конгруэнтных фигур равны;

·              Нормированность, то есть площадь единичного квадрата равна 1.

Описание метода


Интеграл функции - аналог суммы последовательности. Неформально говоря, (определенный) интеграл является площадью части графика функции (в пределах интегрирования).

Определение.

Разность F (b) - F (a) называется интегралом от функции f (x) на отрезке [a; b] и обозначается так  - формула Ньютона-Лейбница.

Вычисление:

Нам даны три функции:

y = k1 x + b1

y = k2 x + b2

y = k3 x + b3

 

Мы заранее подобрали нужные коэффициенты для того, что бы получить треугольник при их пересечении, итак:

k1

0,45

k2

3,2

k3

3

b1

0,6

b2

2,5

b3

3,5


Получаем уравнения такого вида:

y = 0,45 x + 0,6= 3,2 x + 2,5= 3 x + 3,5

График этих уравнений выглядит так:


При вычислении площади этого треугольника используют интеграл суммы отдельных его частей, для того что бы вычислить сумму мы наш треугольник разбиваем на маленькие его части:


После чего вычисляем площадь треугольника через интеграл.

 


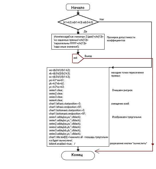
Алгоритм работы программы


Блок-схема программы

 

Текст программы


unit Unit1;, Messages, SysUtils, Variants, Classes, Graphics, Controls, Forms,, ExtCtrls, TeeProcs, TeEngine, Chart, Series, StdCtrls, Buttons;= class (TForm): TChart;

BitBtn1: TBitBtn;: TBitBtn;: TLineSeries;: TLineSeries;: TLineSeries;: TLineSeries;: TBitBtn;: TLabel;: TLabel;: TLabel;: TLabel;: TLabel;

fu3: TLabel;BitBtn1Click (Sender: TObject);BitBtn2Click (Sender: TObject);BitBtn4Click (Sender: TObject);FormCreate (Sender: TObject);;: TForm1;: real= 0.45;: real= 3.2;: real=-3.0;: real=-0.6;: real= 2.5;: real= 3.5;, xb, xc, ya, yb, yc: real; // Координаты вершин треугольника

{$R *. dfm}

// Треугольник

procedure TForm1. BitBtn1Click (Sender: TObject);fu: string;

// Проверка допустимости заданных коэффициентов

if (k1=k2) or

(k1=k3) or

(k2=k3) then('Как минимум 2 (две) '+chr (13) +

'из заданных прямых'+chr (13) +

'Надо иные значения');;;

// Определяем точки пересечения прямых: = (b2-b1) / (k1-k2);

xb: = (b3-b2) / (k2-k3);

xc: = (b3-b1) / (k1-k3);: =k1*xa+b1;: =k2*xb+b2;: =k3*xc+b3;

// Очищаем рисунок. Clear;. Clear;. Clear;. Clear;

// Смещение осей от края области рисунка на 20%

Chart1. LeftAxis. StartPosition: =20;. LeftAxis. EndPosition: =80;. BottomAxis. StartPosition: =20;. BottomAxis. EndPosition: =80;

// Изображаем треугольник

Series1. AddXY (xa,ya,'',clBlack);

Series1. AddXY (xc,yc,'',clBlack);

Series2. AddXY (xa,ya,'',clBlack);

Series2. AddXY (xb,yb,'',clBlack);. AddXY (xb,yb,'',clBlack);. AddXY (xc,yc,'',clBlack);: ='y='+FloatToStrF (k1,ffFixed,7,2) +' x';b1>=0 then fu: =fu+'+';: =fu+FloatToStrF (b1,ffFixed,7,2);

fu1. Caption: =fu;: ='y='+FloatToStrF (k2,ffFixed,7,2) +' x';b2>=0 then fu: =fu+'+';: =fu+FloatToStrF (b2,ffFixed,7,2);. Caption: =fu;: ='y='+FloatToStrF (k3,ffFixed,7,2) +' x';b3>=0 then fu: =fu+'+';: =fu+FloatToStrF (b3,ffFixed,7,2);. Caption: =fu;. Title. Text [0]: ='Нажмите вычислить - площадь треугольника будет вычислена';

BitBtn4. Enabled: =true; // Разрешение кнопки вычислить

end;

// Очистка

procedure TForm1. BitBtn2Click (Sender: TObject);

// Очищаем рисунок. Clear;. Clear;. Clear;. Clear;

Chart1. Title. Text [0]: ='Нажмите кнопку построить для построения треугольника';

BitBtn4. Enabled: =false; // Запрет кнопки вычислить

fu1. Caption: ='';. Caption: ='';. Caption: ='';;

// Площадь

procedure TForm1. BitBtn4Click (Sender: TObject);n=40; // Количество штрихов

var k: integer;x1, x2, x3, y1, y2, y3, x, y, hx, hy, h, yn, s: real;

begin

// Поиск левой, средней и правой точек

x1: =xa; x2: =xb; x3: =xc;: =ya; y2: =yb; y3: =yc;

if x2<x1 then: =x1; x1: =x2; x2: =y;: =y1; y1: =y2; y2: =x;;x3<x1 then

y: =x1; x1: =x3; x3: =y;: =y1; y1: =y3; y3: =x;

end;x2>x3 then

y: =x2; x2: =x3; x3: =y;: =y2; y2: =y3; y3: =x;;. Clear; // Очистка штриховки: = (x3-x1) /n; // Шаг по оси абсцисс

hy: = (y3-y1) /n; // Шаг по оси ординат

s: =0; // Площадьk: =0 to n do

// Для нечетных точек вычисляем координаты нижней точки

x: =x1+hx*k;: =y1+hy*k;

// Для четных точек вычисляем координаты верхней точки

if not odd (k) then Series4. AddXY (x,yn,'',clBlue) else

begin

// Для левой и правой частей

if x<x2 then y: =y1+ (y2-y1) / (x2-x1) * (x-x1)y: =y2+ (y3-y2) / (x3-x2) * (x-x2);

h: =abs (y-yn); // Высота от нижней линии до верхней: =s+h*hx*2; // т.к. через одну точку, то множим на 2

Series4. AddXY (x,y,'',clRed); // Линия штриховки

end;;. Title. Text [0]: =

'Площадь треугольника s = '+FloatToStrF (s,ffFixed,7,3);;TForm1. FormCreate (Sender: TObject);

begin;.

Результат


Запускаем программу. Для этого запускаем файл "площадь. exe" в папке "курсовая работа"


Нажимаем кнопку "построить". Эта кнопка дает нам построить график наших функций.

программа площадь геометрическая фигура


Итак, фигура построена, теперь нужно вычислить её площадь. Для этого нажимаем кнопку "вычислить"


Заключение


В данной курсовой работе представлен проект по вычислению площади фигуры, построенной при пересечении трех функций. Программа, разработанная на языке Object-Pascal в среде Delphi, вычисляет площадь фигуры интегральным методом.

Список литературы


1.      Индивидуальные задания по высшей математике часть 2 под редакцией А.П. Рябушко.

2.      http://ru. wikipedia.org/wiki/%CF%EB%EE%F9%E0%E4%FC

.        Avtoshema - программа для создания блок-схемы

Похожие работы на - Определение площади геометрической фигуры

 

Не нашли материал для своей работы?
Поможем написать уникальную работу
Без плагиата!
Без нейросетей!