База данных автомагазина

  • Вид работы:
    Курсовая работа (т)
  • Предмет:
    Информационное обеспечение, программирование
  • Язык:
    Русский
    ,
    Формат файла:
    MS Word
    2,48 Мб
  • Опубликовано:
    2013-04-17
Вы можете узнать стоимость помощи в написании студенческой работы.
Помощь в написании работы, которую точно примут!

База данных автомагазина

Введение

В настоящее время среди разработчиков базы данных (БД) большой популярностью пользуется реляционная СУБД ACCESS. Дружественный интерфейс и простота настройки, эффективные средства создания таблиц, форм, запросов, интеграция с другими приложениями пакета, средства организации работы с базами данных и защита информации - вот далеко не полный перечень достоинств этого приложения.

Основные функции СУБД - это описание структуры базы данных, обработка данных и управление данными.

База данных - это совокупность сведений о реальных объектах, процессах, событиях или явлениях, относящихся к определённой теме или задаче, организованная таким образом, чтобы обеспечить удобное представление этой совокупности, как в целом, так и любой её части. Реляционная база данных представляет собой множество взаимосвязанных таблиц, каждая из которых содержит информацию об объектах определённого типа. Каждая строка таблицы содержит данные об одном объекте (например, клиенте, товара, документе), а столбцы таблицы содержат различные характеристики этих объектов - атрибуты (например, наименования и адреса клиентов, марки и цены товара). Строки таблицы называются записями, все записи имеют одинаковую структуру - они состоят из полей, в которых хранятся атрибуты объекта. Каждое поле в записи содержит одну характеристику объекта и имеет строго определённый тип данных (например, текстовая строка, число, дата). Все записи имеют одни и те же поля, только в них содержатся разные значения атрибутов.

Любая СУБД позволяет выполнять четыре простейшие операции с данными:

добавить в таблицу одну или несколько записей;

удалить из таблицы одну или несколько записей;

обновить значения некоторых полей в одной или нескольких записях;

найти одну или несколько записей, удовлетворяющих заданному условию.

Для выполнения этих операций используется механизм запросов. Результатом выполнения запросов является либо отобранное по определённым критериям множество записей, либо изменение в таблицах.

1. Анализ предметной области

В данном курсовом проекте в качестве предметной области рассматривается магазин автозапчастей. В которой информационная база данных должна не только автоматизировать рабочее место продавца, но вести статистику о товарах повышенного спроса.

Исходные данные о магазине: Магазин розничной торговли осуществляет заказ запчастей по России. Ведется статистика продаж, отражающая спрос на те или иные детали, и, соответственно, потребность магазина в них (сколько единиц, на какую сумму, какого товара продано за последнее время) и на ее основе составляются заказы на требуемые товары.

Магазин располагается в нескольких помещениях (склад, торговый зал). У фирмы есть поставщики, осуществляющие поставку автозапчастей на склад магазина. Клиент, приходя в магазин, взаимодействует с продавцом, который, в свою очередь, осуществляет продажу автозапчастей. Операции с денежными средствами осуществляет также продавец.

Проанализировав исходные данные нужно составить базу данных в которой будет отражена информация о клиентах, товарах, изготовителях и поставщиках. При этом база данных должна вести статистику на продаваемые товары.

2. Создание таблиц

Удачная разработка базы данных обеспечивает простоту ее поддержания. Данные следует сохранять в таблицах, причем каждая таблица должна содержать информацию одного типа, например, сведения о поставщиках. Тогда достаточно будет обновить конкретные данные, такие как адрес, только в одном месте, чтобы обновленная информация отображалась во всей базе данных.

Одним из наиболее сложных этапов в процессе проектирования базы данных является разработка таблиц, так как результаты, которые должна выдавать база данных (отчеты, выходные формы и др.) не всегда дают полное представление о структуре таблицы.

При проектировании таблиц лучше разработать структуру на бумаге и только затем начинать работу с СУБД Access. При проектировке таблиц, рекомендуется руководствоваться следующими основными принципами:

Не должно быть повторений и между таблицами.

Когда определенная информация храниться только в одной таблице, то и изменять ее придется только в одном месте. Это делает работу более эффективной, а также исключает возможность несовпадения информации в разных таблицах. Например, в одной таблице должны содержаться адреса и фамилии клиентов.

Каждая таблица должна содержать информацию только на одну тему. Сведения на каждую тему обрабатываются намного легче, если содержаться они в независимых друг от друга таблицах. Например, адреса и заказы клиентов хранятся в разных таблицах, с тем, чтобы при удалении заказа информация о клиенте осталась в базе данных.

Каждая таблица содержит информацию на отдельную тему, а каждое поле в таблице содержит отдельные сведения по теме таблицы. Например, в таблице с данными о поставщиках могут содержаться поля с названием компании, адресом и номером телефона. При разработке полей для каждой таблицы необходимо помнить:

Каждое поле должно быть связано с темой таблицы.

Не рекомендуется включать в таблицу данные, которые являются результатом выражения.

В таблице должна присутствовать вся необходимая информация.

Информацию следует разбивать на наименьшие логические единицы.

В таблицах данные распределяются по столбцам (которые называют полями) и строкам (которые называют записями). Все данные, содержащиеся в поле таблицы, должны иметь один и тот же тип. Каждое поле таблицы характеризуется наименованием, типом и шириной поля. При задании типа данных поля можно также указать размер, формат и другие параметры, влияющие на отображение значения поля и точность числовых данных. Основные типы данных:

Текстовый. Текст или числа, не требующие проведения расчётов.

МЕМО. Поле этого типа предназначено для хранения небольших текстовых данных (до 64000 символов). Поле этого типа не может быть ключевым или проиндексированным.

Числовой. Этот тип данных содержит множество подтипов. От выбора подтипа (размера) зависит точность вычислений.

Счётчик. Уникальные, последовательно возрастающие числа, автоматически вводящиеся при добавлении новой записи в таблицу.

Логический. Логические значения, а так же поля, которые могут содержать одно из двух возможных значений.

Денежный. Денежные значения и числовые данные, используемые в математических вычислениях.

Дата/Время. Дата и время хранятся в специальном фиксированном формате.

Поле объекта OLE. Включает звукозапись, Рис. и прочие типы данных. Поле этого типа не может быть ключевым или проиндексированным.

Гиперсвязь. Содержит адреса Web-страниц.

Для создания базы данных нужно сначала запустить программу Microsoft Office Access 2003, для этого нужно проделать следующие действия: Пуск → Программы → Microsoft Office → Microsoft Office Access 2003. После этого откроется окно программы. Для создания новой базы данных нужно выполняем:

команду Файл → Создать

в открывшемся окне диалога «Создание» выбираем «Новая база данных». На экране появится окно с запросом директории для новой базы данных, вводим имя базы «Магазин автозапчастей», затем «ОК». После этого появится окно базы данных.

Создание таблиц, как и других объектов баз данных, начинается с активации окна базы данных. В этом окне выбирается элемент управления Таблицы, после чего на правой панели окна будет представлен список таблиц, уже входящих в состав БД. Если в базе нет таблиц, то на правую панель окна выводится только три элемента управления для создания новой таблицы: Создание таблицы в режиме конструктора, Создание таблицы с помощью мастера и Создание таблицы путём ввода данных.

Выбираем элемент управления Создание таблицы в режиме конструктора.

Теперь необходимо заполнить «Имена полей» и выбрать «Типы данных» с реквизитами:

Рис. 1

По окончании заполнения через меню Файл→Сохранить как сохраняем полученную таблицу с именем «Изготовители». Аналогично создаем таблицу с реквизитами:

Рис. 2

Сохраняем полученную таблицу с именем «Поставщики».

Создаем таблицу с реквизитами:

Рис. 3

Меняем Тип данных в Поле Марка товара на «Мастер подстановки», в появившемся окне выбираем «Будет введен фиксированный набор значений» и нажимаем кнопку «далее»

Рис. 4

В столбец вводим значения «ВАЗ,ГАЗ,УАЗ» и нажимаем кнопку «готово»

Рис. 5

Для полей «Изготовитель» выбираем тип данных «Мастер подстановки»

Выбираем вкладку «столбец подстановки», нажимаем кнопку «далее»

Рис. 6

Выбираем «Таблица: Изготовители», нажимаем кнопку «далее»

Рис. 7

Перетаскиваем поля «Код изготовителя, Изготовитель», нажимаем кнопку «далее»

Рис. 8

В следующем окне убираем флажок «Скрыть ключевой столбец», нажимаем кнопку «далее». Пропускаем следующие окна, нажимаем кнопку «готово».

Подобно нужно сделать для поля «Поставщики».


Рис. 9

Для поля «Код товара» создаем «Тип данных» подобным таблице «Товары» для поля «Изготовитель».

После создания таблиц, необходимо задать между ними связи между таблицами, но для начала нужно правильно расставить «ключевые поля».

Для таблицы «Поставщики» выделяем поле «Код Поставщика» затем выбираем вкладку Правка→Ключевое поле, выбранному полю присваивается пиктограмма в виде ключа «». Таблицам «Товары и Изготовители» сделать подобно, а таблице «Клиенты» ключевым полем выбираем «Номер заказа», это необходимо для установления типа связи «один-ко-многим» и обеспечение целостности данных.

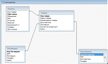
Теперь можно установить связи между таблицами для этого жмем на вкладке Сервис→Схема данных. Для удобства, таблицы желательно расположить как на (Рис. 10).

Рис. 10

Далее выделяем поле «Код Поставщика» в таблице «Поставщики» и перетаскиваем в таблицу «товары». Access спросит нас «Изменить существующую связь» жмем кнопку «Да». В открывшемся окне ставим флажок «обеспечение целостности данных», нажимаем кнопку «OK». Дальше поле «Код Изготовителя» в таблице «Изготовители» перетаскиваем в таблицу «Товары» делаем аналогичную операцию как было указано выше. Последним шагом по установлению связей между таблицами, будет поле «Код Товара» в таблице «Клиенты» перетаскиваем его в таблицу «Товары» и устанавливаем целостность данных, в результате получим схему как на (Рис. 11)

Рис. 11

После установлений связей между таблицами необходимо заполнить их начиная по той последовательности по которой создавали таблицы.

В созданной базе данных существует возможность правки, добавления, просмотра всех данных. Причем за счет связей при процессе правки одной из таблиц, будут автоматически изменяться данные в других таблицах.

3. Создание запросов

Запросы позволяют выбирать данные из одной или нескольких связанных таблиц. Результатом выполнения запроса является результирующая таблица, которая наряду с другими таблицами может быть использована при обработке данных. С помощью запросов можно также обновлять, удалять или добавлять данные в таблицы. Основным назначением запросов является отбор данных по критериям поиска.

В СУБД MS Access можно применять пять типов запросов.

Запрос на выборку обеспечивает отбор данных по определенному условию.

Запрос с параметром позволяет менять условие отбора в одном запросе.

Запрос на изменение меняет содержимое исходных таблиц.

Перекрестные запросы позволяют анализировать данные и создавать таблицу аналогичную таблице Excel со строками и столбцами.

Запросы на языке SQL позволяют пользователю сформулировать сложные по структуре критериев и вычислений запросы.

В данной курсовой работе необходимо использовать запрос на выборку данных, перекрестный запрос, запрос на создание таблицы, запрос на добавление записей, запрос на удаление одной записи и группы записей, запрос на изменение значений нескольких полей, в одной таблице.

Магазину необходимо вести статистику о проданных товарах для того чтобы быстро с ориентироваться каких запчастей не хватает на складе.

Создадим запрос на выборку, в окне базы данных откроем вкладку запросы → создать→конструктор «OK». В открывшемся окне выбираем таблицы: «Клиенты, Товары, Изготовители», из таблицы «Товары» перетаскиваем поля «Код товара, Марка товара, Наименование товара», затем из таблицы «Изготовители» вставляем поле «Изготовитель». Далее из таблицы «Клиенты» вставляем поля «Фамилия, Имя, Отчество, Дата заказа». Отметим, что нам нужно знать каких запчастей купили больше всего не раньше апреля 2012 года. Для этого зададим отбор столбцу «Дата заказа» параметры:

Сортировка: По возрастанию       Условие отбора: >#01.04.2012#

Рис. 12

Дальше сделаем Перекрестный запрос с помощью мастера, в нем будет отражаться та же статистика продаж, для этого в окне базы данных откроем вкладку запросы → создать→перекрестный запрос «OK»

Рис. 13

В следующем окне поставить Переключатель на «запросы», далее выбрать «запрос: Статистика апр 2012».

Рис. 14

Далее выбираем поля: «Код товара, Наименование товара, Изготовитель»

Рис. 15

Дальше выбираем поле «Фамилия»

Рис. 16

В следующем окне убираем флажок и выбираем поле «Дата заказа»

Рис. 17

В следующем окне нажимаем кнопку готово и смотрим результат (Рис. 18)

Рис. 18

Теперь постараемся создать прайс-лист с помощью «запроса на создание таблицы» для этого понадобится две таблицы «Товары и Изготовители» откроем их в «Создание запроса в режиме конструктора». Из таблиц Товары и Изготовители вставим поля по очередности «Код товара, Марка товара, Наименование товара, Изготовитель, Кол-во на складе, Цена» в столбце «Марка товара» в строке «Сортировка» ставим значение «по возрастанию», далее нажимаем на вкладку запросы →создание таблицы, сохраняем таблицу под именем «Прайс-лист».

Рис. 19

Создадим еще один запрос на выборку, он нужен для того чтобы автоматически вычислял сумму покупок. Для это создадим запрос через конструктор, добавим таблицы «Клиенты и Товары», в пустые поля добавим из таблицы «Клиенты», реквизиты «Код товара, Номер заказа, Кол-во (шт)» из таблицы «Товары» добавим только один реквизит «Цена», затем в пустое поле вставим выражение: «Сумма: [Кол-во (шт)]*[Цена]», далее из таблицы «Клиенты» продолжаем вставлять реквизиты «Обращение, Фамилия, Имя, Отчество, Населенный п-т, Телефон, Дата заказа», сохраняем запрос под именем «Работа с клиентами»

4. Создание форм

Существует три способа ввода информации в Access: посредством таблицы, с помощью формы и с использованием страницы доступа к данным. Выбрать тот или иной способ можно, основываясь на следующем простом правиле.

Если данные в таблице изменяются редко или в нее редко добавляются новые записи, то для ввода, изменения и индикации данных следует использовать таблицу. Кроме того, режим таблицы рекомендуется использовать тогда, когда необходимо получить наиболее полный обзор данных. Но если данные часто меняются или база постоянно пополняется новыми записями, следует пользоваться формой, так как в режиме формы можно сконцентрировать внимание на данных, относящихся к определенной записи, например к определенному клиенту.

Страницы доступа к данным представляют специальный тип веб-страниц, предназначенный для просмотра и работы через Интернет или интрасеть с данными, хранящимися в БД Microsoft Access.

Использование страниц доступа к данным для ввода данных аналогично использованию форм ввода данных: пользователь имеет возможность просматривать, вводить, редактировать и удалять данные в БД. Однако страницу можно использовать за пределами БД Microsoft Access, предоставляя пользователям возможность обновлять или просматривать данные через Интернет или Интранет. Страницы доступа к данным разрабатываются в режиме конструктора в Microsoft Access. Страница представляет собой отдельный файл, хранящийся за пределами Access; однако при создании этого файла Microsoft Access автоматически добавляет ярлык к нему в окно БД. Любая форма строится на основе Access-таблицы. Вся информация формы содержится в управляющих элементах (полях) этой формы, некоторые из них напрямую связаны с полями базовой таблицы. В таких элементах можно показать содержимое соответствующих полей таблицы и внести в них изменения. Для автоматизации места продавца, создадим форму с помощью «мастера», в открывшемся окне, в левом столбце открываем запрос «Работа с клиентами», и перетаскиваем в правую часть, такую же операцию необходимо проделать с таблицей «Товары».

Рис. 20

В следующем окне выберем вкладку «Работа с клиентами» и перейдем к следующему окну.

Рис. 21

Поставим переключатель на вкладке «выровненный» и перейдем к следующему окну.

Рис. 22

В этом окне выбираем «стиль» по желанию.

Рис. 23

Получившейся форма стала первым автоматизированным пользовательским компонентом в нашей базе данных.

Рис. 24

Поскольку первая форма рассчитана для того чтобы не только облегчить и ускорить работу продавца, но и вводить в базу данных новых клиентов. Поэтому следует создать еще 4 формы «в один столбец», главную кнопочную форму - для объединения форм, запросов и отчетов в одно приложение.

Начнем с проектирования формы «поставщики». Создаем с помощью мастера, в выбираем в левом столбце таблицу «Поставщики», и переносим в правый столбец. Дальше ставим переключатель на вкладке «выровненный», затем выбираем «стиль». Теперь откроем форму «Поставщики» через конструктор для того чтобы расположить поля таким образом чтобы вверху поместились кнопки (Рис. 25).

Рис. 25

Аналогичным способом создать формы с реквизитами таблиц «Товары и Изготовители» полученную форму «Товары1» переименовать на название «Склад», а также поместить в форму запрос на выборку: «Статистика апр 2012». После того как создали еще 4 формы, пришло время создать «Кнопочную форму». Перейдем к закладке сервис→служебные программы→ диспетчер кнопочных форм, в открывшемся окне нажимаем кнопку «изменить», в следующем окне нажимаем кнопку «создать».

В строке «текст» задается имя кнопки, строка «команда» здесь задается операция, которая будет происходить со строкой «форма» (в данном примере).

Рис. 26

Подобным образом вставить кнопки для форм «Работа с клиентами, Статистика апр 2012(переименовать в Статистика продаж), Изготовители, Поставщики, Склад» и добавить кнопку «Выход». Затем запустить «Кнопочную форму» через конструктор и отредактировать на свое усмотрение.

Рис. 27

аccess программа таблица запрос

5. Создание отчетов

Отчет оформляется в тех случаях, когда необходимо наглядно представить на экране или распечатать сводную информацию по БД. Для получения такой информации должны быть проведены подсчеты во всех группах данных, результатами которых будут общие и промежуточные суммы. По структуре и оформлению отчет подобен форме. В него также можно добавлять управляющие элементы и оформлять данные в соответствии с собственными вкусами (или требованиями заказчика). Отчет, однако, по сравнению с формой обладает большей гибкостью в представлении данных, и благодаря группированию данных с его помощью можно представить информацию более наглядно.

Создаем с помощью «мастера» отчет, в котором будут собраны информация о всех продажах.

При помощи «мастера» откроем зарос «Работа с клиентами», в правое поле поместим реквизиты «Код товара, Кол-во (шт), Цена, Сумма, Фамилия, Имя, Отчество, Дата заказа», далее нажимаем кнопку «готово». Теперь нам нужно поместить две кнопки первая будет называться «Просмотр отчета», а другая «Печать отчета».

Открываем форму «Работа с клиентами» рисуем кнопку, затем задаем параметры как показано на рис.28 и нажимаем кнопку «далее»

Рис. 28

В открывшемся окне ставим переключатель на вкладку «текст» и нажимаем кнопку «готово». Подобно сделать для другой кнопки, затем их отформатировать до одинаковых размеров

Рис. 29

Заключение

Access, обладая всеми чертами классической СУБД, предоставляет и дополнительные возможности. Access - это не только мощная, гибкая и простая в использовании СУБД, но и система для разработки работающих с базами данных приложений. С помощью Access можно создать приложение, работающее в среде Windows и полностью соответствующее потребностям по управлению данными. Используя запросы, есть возможность выбирать и обрабатывать хранящуюся в таблицах информацию. Можно создавать формы для ввода, просмотра и обновления данных, а также использовать Access для создания как простых, так и сложных отчетов. Формы и отчеты «наследуют» свойства базовой таблицы или запроса, так что в большинстве случаев необходимо указать форматы, условия на значения и некоторые другие характеристики данных только один раз. К числу наиболее мощных средств Access относятся средства разработки объектов - Мастера, которые можно использовать для создания таблиц, запросов различных типов форм и отчетов, просто выбрав с помощью мыши нужные опции.

С помощью Access также легко импортировать данные из текстовых файлов, документов текстовых процессоров и электронных таблиц (и экспортировать данные в них). Access имеет множество областей применения: на малом предприятии; корпорации и даже в сфере домашнего применения.

Список литературы

1.     А. Федоров, Н. Елманова, «Базы данных для всех». - М.: КомпьютерПресс, 2001 - 256 с.

2.      Берлинер Э.М., Глазырина И.Б., Глазырин Б.Э. Office 2000. - М.: ЗАО "Издательство БИНОМ", 2000. - 528 с.

.        Гайдамакин Н.А. «Автоматизированные информационные системы, базы и банки данных» - М. Гелиос АРВ, 2002. - 368 с.

.        Кузнецов С.Д., «СУБД и файловые системы». - М.: Майор, 2001. - 176 с.

.        Макарава Н.В. и др. «Информатика»: Учебник. - М: Финансы и статистика, 2009. - 349 с.

.        Симонович С.В. и др. «Информатика»: Базовый курс. - СПб.: Питер, 2010. - 350 с.

.        Фигурнов В.Э. IBM PC для пользователя. Изд. 7-е, исправл. и доп.-С.Петербург, "Коруна", НПО "Информатика и компьютеры", 2004. - 352 с.

.        Хомоненко А.Д. и др. «Основы информационных технологий»: Учебное пособие. - СПб: КОРОНА print, 2008.

.        Хомоненко А.Д., Цыганков В.М., Мальцев М.Г. «Базы данных»: Учебник / Под редакцией А.Д. Хомоненко. - СПб., 2010 - 416 с.

Похожие работы на - База данных автомагазина

 

Не нашли материал для своей работы?
Поможем написать уникальную работу
Без плагиата!
Без нейросетей!