Разработка баз данных

  • Вид работы:
    Курсовая работа (т)
  • Предмет:
    Информационное обеспечение, программирование
  • Язык:
    Русский
    ,
    Формат файла:
    MS Word
    1,44 Мб
  • Опубликовано:
    2012-08-25
Вы можете узнать стоимость помощи в написании студенческой работы.
Помощь в написании работы, которую точно примут!

Разработка баз данных

ВВЕДЕНИЕ

база данные фабрика информация заказчик

Целью выполнения данной курсовой работы является разработка базы данных в среде Microsoft Access, позволяющей выполнить все виды задач, связанных с определенным видом деятельности, а также приобретение и закрепление навыков в области обработки больших объемов информации.

Задачи курсовой работы: разработка базы данных для кондитерской фабрики, обеспечивающей хранение и автоматизированную обработку информации об операциях, производимых данной организацией.

База данных - это многоуровневая система объектов, в которой первый уровень образуют папки с основными таблицами, запросами, формами, отчетами. Второй - сами основные таблицы, запросы, отчеты, формы. Следующие уровни образуют компоненты таблиц - строки, ячейки, данные в ячейках и т.д.

Разработанная база данных должна решать следующие задачи:

Автоматизация оформления заказов на кондитерские изделия (просмотр существующих и оформление новых заказов);

Работа с работниками на фабрике (просмотр данных о рабочих, добавление рабочих);

Работа с заказчиками кондитерских изделий (просмотр данных о заказчиках, добавление заказчиков, просмотр заказов, которые осуществил данный заказчик);

Получение информации о видах кондитерских изделий, их заказчиков, даты оформления, даты оплаты.

1. Разработка таблиц и установление связи между ними

Таблица - основной объект базы данных. Таблицы помогают строить запросы, формы и отчеты. База данных может включать несколько таблиц. В каждой таблице может храниться различная информация. В одной о заказчиках, в другой - сведения о заказах, в третьей - сведения о работниках на фабрике и др.

Переходим на страницу Таблицы в окне базы данных, нажимаем на кнопку Создать, Выбираем пункт Конструктор, Нажимаем на кнопку ОК. Теперь вводим имя поля, выбираем его тип, определяем свойства. Повторяем те же шаги для всех необходимых полей. Сохраняем. Режим конструктора позволяет создать таблицу, а затем при необходимости изменять ее. Таблица «Заказчик» содержит 9 полей. Также, необходимо создать ключевое поле. В данной таблице это поле «Номер Заказчика» (Рисунок 1).

Рисунок 1 - Таблица «Заказчик» в режиме конструктор

Режим таблица позволяет просматривать и изменять структуру таблицы, а также вводить и редактировать данные. Например, чтобы переименовать поле в какой-либо таблице, выбираем его и нажимаем на кнопку Переименовать поле. Удаляем старое имя и нажимаем ОК. Перемещение между записями можно осуществлять с помощью мыши, клавиш управления курсором или полос прокрутки. Для быстрого перемещения между записями в базе данных можно использовать кнопки перемещения на панели запись, которая находиться в нижней части окна таблицы (Рисунок 2).

Рисунок 2 - Таблица «Заказчик» в режиме конструктора

позволяет строить реляционные базы данных, отдельные таблицы которых могут быть связаны между собой.

Связь между таблицами определяет тип отношения между их полями. Обычно, связывают ключевые поля одной таблицы с соответствующим ему полем другой таблицы. Чтобы задать ключ, щелкаем в поле, которое надо сделать ключевым на панели инструментов. Щелкаем где-нибудь в строке поля Номер заказа изделия (таблица Заказы), а затем нажимаем кнопку Ключевое поле. На кнопке выделения поля появится значок ключ. Устанавливаем задуманные связи.

На рисунке 3 схема данных содержит 5 таблиц. Для всех таблиц «ЗаказаноНаФабрике», «Заказчик», «Заказы», «КондитерскиеИзделия» и «РаботникиНаФабрике» по умолчанию установлено отношение типа один - ко - многим. Таким образом, например, одному заказу может быть сопоставлено несколько заказчиков.

Рисунок 3 - Схема данных

2. Разработка запросов

Запрос - это таблица, которая создается из фрагментов одной или нескольких основных таблиц. Запросы предназначены для просмотра данных, их анализа и изменения.

Для создания запроса переходим на вкладку запрос, и выбираем создать. На экране появиться диалоговое окно новый запрос, в котором можно выбрать способ создания запроса.

В режиме конструктора надо выбрать поля из одной или нескольких таблиц. Например, надо выбрать данные о сделанном заказе. Для этого выбираем поля:«НомерЗаказаИзделия», ДатаОформленияЗаказа», «ДатаОплатыЗаказа», «НомерЗаказчика», «Фамилия», «Телефон», «ТабельныйНомер», «Фамилия», «Имя», «ДолжностьРабочего».

Виды запросов:

Конструктор - создание запроса без помощи мастера;

Простой запрос - создание простого запроса на основе выбранных полей;

Запросы - действия - не просто выбирает записи, он производит над ними определенные операции - удаляет записи, изменяет информацию в таблице, создает новую таблицу или добавляет записи в другую таблицу;

Запрос на добавление в таблицу - добавляет записи в существующую таблицу;

Запрос на удаление - позволяет удалять записи, основываясь на определенных критериях.

Запрос на обновление - предназначены для изменения информации в таблице.

Перекрестный запрос - создание запроса, данные в котором имеют компактный формат. Запросы этого рода предназначены для анализа информации, основанного на двух или более полях из одной или нескольких таблиц. Повторяющиеся записи - создание запроса, выбирающего повторяющиеся записи из таблицы или простого запроса;

Записи без подчинения - создание запроса, выбирающего из таблицы записи, не связанные с записями из другой таблицы.

Запрос может содержать поля, которых нет ни в одной из таблиц. Такие поля называются вычисляемыми. Они берут данные из других полей и вычисляются при помощи выражений и функций.

Например, в запросе «Запрос По Товару» суммарная стоимость вычисляется при помощи выражения:

Стоимость:Sum(ЗаказаноНаФабрике!Количество*КондитерскиеИзделия!ЦенаИзделия) (Рисунок 4).

Рисунок 4 - «Запрос по товару» в режиме конструктор

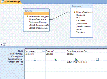
Пользователь указывает, какие записи нужно выбирать в таблицах и отображать в таблице результатов выполнения запроса. Критерии отбора задается в конструкторе запроса в строке условие отбора и указывается для одного или нескольких полей. Например, в запросе «Выручка Фабрики» на поле «ДатаОплатыЗаказа» стоит условие отбора Between [Forms]![Главная]![Дата1] And [Forms]![Главная]![Дата2], то есть при загрузке формы будет отображаться информация за определенный период. например с 01.03.2009 по 30.03.2009.(Рисунок 6)

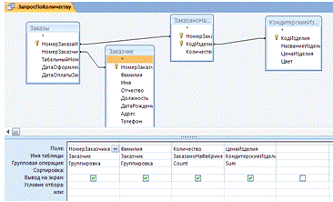
Группировка данных в запросе позволяет объединить несколько записей в одну. Принцип объединения следующий: если значения одноименных полей в объединяемых записях совпадают, то это же значение сохраняется в результирующей записи, а к одноименным полям, имеющим разные значения, должна быть применена одна из агрегатных функции. В качестве примера можно рассмотреть запрос «Запрос по количеству». Здесь будут группироваться те записи, значение поля «Номер Заказчика», «Фамилия», в которых совпадают, а в сгруппированной записи значения поля «Количество» необходимо выбрать Count, аналогично в поле «Цена Изделия», только выбираем уже Sum. (Рисунок 5).

Рисунок 5 - Запрос «Выручка фабрики» в режиме конструктора

Рисунок 6 - Запрос «Запрос по количеству» с группировкой записей

3. Разработка форм

Форма служит для заполнения и просмотра основных таблиц. Форма строится на основе таблицы или запроса.

Переходим на вкладку Формы, нажимаем на кнопку Создать, выбираем из поля со списком таблицу КондитерскиеИзделия, ОК. Поля можно располагать по своему усмотрению, изменять их размер и цвет. Можно задать в качестве фона формы картинку.

Кнопки используются в формах для выполнения определенного действия. Например, можно создать в форме кнопки для удаления (добавления) записей, закрытия формы, для открытия других форм (Рисунок 7).

Рисунок 7 - Форма «Кондитерские изделия»

Поля используются для отображения данных из таблицы или запроса. Поле такого типа называется присоединенным, потому что оно связано с данными в поле в источнике данных (Рисунок 8).

Поле со списком позволяет выбрать любой из этих способов ввода значения, не требуя при этом значительного места в форме. Поле со списком является комбинацией двух элементов: поля и раскрывающегося списка. Значение, выбранное или введенное в присоединенное поле со списком, вставляется в поле таблицы, к которому присоединено поле со списком. В поле со списком список состоит из строк с данными. Строки содержат один или несколько столбцов, с заголовками или без заголовков. Если поле со списком, содержащее несколько столбцов, является присоединенным, то сохраняется значение одного из столбцов. Свободное поле со списком позволяет сохранять значение, используемое в другом элементе управления. Например, в форме «Главная» используется поле со списком для выбора страны и тура, что значительно упрощает задачу введения этих значений по памяти (Рисунок 9).

Рисунок 8 - Форма «Главная» в режиме конструктор

Подчиненная формой является форма, находящаяся внутри другой формы. При помощи такой формы можно получить сведения о каком-либо заказчике и всех его заказах (Рисунок 10). Главная форма может быть представлена только в режиме формы. Подчиненная форма может иметь любой режим.

Порядок создания подчиненной формы:

Создать форму. Она будет подчиненной. В данной работе имя этой формы - «ЗаказаноПодчиненная». Режим по умолчанию для этой формы «таблица». В этой форме обязательно должно быть одно или несколько полей для связи с главной формой. Для данного примера это - «НомерЗаказчика». В примечание подчиненной формы необходимо вставить поле для вычисления суммы стоимостей всех путевок. Для этого в свойствах в строке данные необходимо задать значение: =Sum([Стоимость]). (Рисунок 11)

Создать главную форму. Это форма «МоиЗаказчики». В режиме конструктора в главную Фому вставить подчиненную. В примечание подчиненной формы также вставляем поле для вывода суммы денег, затраченных заказчиком для оплаты своего заказа. Для этого в свойствах в строке данные необходимо задать значение:

[ЗаказаноПодчиненная].[Form]![Итого]. Имя поля: Итого. (Рисунок 9)

Рисунок 9 - Форма «ЗаказаноПодчиненная»

Рисунок 10 - Форма «МоиЗаказчики» с подчиненной формой «ЗаказаноПодчиненная»

4. Разработка отчетов

Отчет создается в тех случаях, когда необходимо наглядно представить на экране или на бумаге сводную информацию, хранящуюся в базе данных. Основное отличие отчета от формы в том, что при просмотре формы листаются записи в полях, помещенных в области данных, а при просмотре отчета отдельная запись в полях, помещенных в области данных, становиться строкой.

В отчете пользователь может расположить информацию, извлеченную им из базы данных, в удобной для себя форме.

Рассмотрим отчет «ОтчетПоТовару» (Рисунок 11,12).

Верхний колонтитул - по умолчанию помещается на каждую страницу отчета. Обычно верхний колонтитул содержит заголовки колонок. В представленном отчете это: «КодИзделия», «НазваниеИзделия», «ДатаОформленияЗаказа», «ДатаОплатыЗаказа», «Стоимость».

Область данных - элементы этой области повторяются для каждой выбранной из запроса «ЗапросПоТовару» записи. В области данных этого отчета находятся значения из полей «КодИзделия», «НазваниеИзделия», «ДатаОформленияЗаказа», «ДатаОплатыЗаказа», «Стоимость».

Нижний колонтитул - присутствует на каждой странице отчета. В представленном отчете нижний колонтитул не используется.

Примечание отчета - примечание находится в конце отчета. Здесь подсчитывается вся сумма денег, которую получила фабрика после заказа кондитерских изделий конкретным заказчиком.

Рисунок 11 - «ОтчетПоТовару» в режиме конструктор

Рисунок 12 - «ОтчетПоТовару» в режиме просмотра

5. Макросы

Окно макросов открывается при нажатии кнопки создать или конструктор на вкладке макросы окна базы данных. Окно включает четыре столбца: имя макроса, условие, макрокоманда и примечание.

В столбце имя макроса указывается имя макроса, которое надо задавать, если окно содержит несколько макросов. Имена макросов не должны повторяться.

Макросы позволяют открывать или закрывать формы или отчеты. Рассмотрим пример открытия нескольких объектов базы данных с помощью макроса. Например, открытие формы «МоиЗаказчики» из формы «Главная» и для ее закрытия (Рисунок 13). База данных, предназначенная для автоматизации определенных операций, как правило, состоит из множества таблиц, запросов, форм и отчетов.

Создаем макрос, открывающий необходимые документы:

В окне базы данных необходимо перейти на вкладку макросы и щелкнуть на кнопку создать. В столбце имя макросы напишем: Открыть Заказчики, а в макрокоманде выберем команду свернуть. Это означает, что при нажатии кнопки на форме «Главная» сворачивается данная форма. Далее выбираем макрокоманду открыть форму. Необходимо выбрать имя формы, которая должна открыться. В данном случае это «Мои Заказчики».

В столбце имя макроса запишем: Закрыть Заказчики, в макрокоманде выберем команду закрыть, затем Выделить Объект, в аргументах данной макрокоманды выбираем тип и имя объекта: форма и Главная. И последняя: восстановить, которая восстановит исходную форму «Главная». Необходимо сохранить макрос.

Необходимо создать кнопки на данных формах и в свойстве каждой, на вкладке «События - Нажатие кнопки» необходимо выбрать событие, которое должно произойти при нажатии кнопки. В данном случае, например, на кнопке в форме «Главная» выбираем команду: «Главный Макрос. Открыть Заказчики».

Рисунок 13 - «Главный Макрос» В режиме конструктор

Разработка фильтров

Сортировка, конечно, изменяет порядок вывода записей на экран, но при просмотре информации мы все равно видим все записи. А ведь очень часто нас интересуют только некоторые из них. Чтобы сократить количество записей, выводимых на экран, надо воспользоваться фильтром.

Есть три способа фильтрации записей - по выделенному, по форме и расширенный фильтр. Все три метода работают как в форме, так и в режиме таблицы.

Фильтры можно использовать в тех же целях, что и запросы на выборку данных, однако фильтры уступают запросам по функциональным возможностям: при фильтрации нельзя подавить отображение отдельных полей и выполнить вычисления. Рассмотрим конкретный случай. Создадим фильтр, который позволит просмотреть информацию о заказчиках, которые оформили заказ, за определенный период времени.

Для этого на форме «Заказы(Сподчинением)» создадим свободное поле со списком, в котором содержание списка будет состоять из количества дней, за которые необходимо отобрать заказы (например 20, 40, 50, 70, 100 и т.д.). Присвоим этому полю имя “Дни ”.

Далее в окне проектирования запросов создаем запрос «ЗапросФильтр» (Рисунок 14), отбирающий нужные записи.

Рисунок 14 - Запрос «Запрос Фильтр» в режиме конструктор

В окне конструктора запроса необходимо выбрать не таблицу, а запрос «ЗапросФильтр», который является источником записей для формы «Заказы(Сподчинением)». Из схемы запроса необходимо перетащить только звездочку и поле «ДатаОформленияЗаказа». Из всех записей нужно отобрать только те, которые удовлетворяют приведенному условию: Between (Date())-[Forms]![Заказы(Сподчинением)]![Дни] And Date(). Затем создаем макрогруппу «МакросФильтр», состоящую из макроса «Дни», задающего применение фильтра и обновляющего форму, и макроса «Все», отменяющего действие фильтра. Команды макрогруппы «МакросФильтр» приведены на Рисунке 17. Далее создаем в «Заказы(Сподчинением)» кнопку с надписью «Все» и в соответствие событию «Нажатие кнопки» ставим макрос «Фильтр.Все». В соответствие с событием «После обновления» поля со списком «Дни» ставим макрос «Фильтр.Дни». Теперь при выборе числа дней в поле со списком в форме будут отображаться заказы, сделанные за последнее выбранное количество дней. Т.е при просмотре будут видны только те записи, которые отвечают условиям фильтра.

Рисунок 15 - Макрос «Макрос Фильтр» в режиме конструктор

6. Модули

С использованием макросов легко и просто выполняются действия, связывающие различные объекты БД, такие как открытие и закрытие форм, создание специальных меню, работа с панелями инструментов и отчетами. Процедуры обычно используют для создания собственных функций пользователя, обработки данных, работы с отдельными записями, когда необходимо передавать аргументы в специальные процедуры.

По способу обращения все процедуры можно разделить на две категории: процедуры-функции и процедуры-подпрограммы. Функцию можно использовать как элемент выражения, после вычисления функции на ее место значения пол-я по умолчанию или при определении критериев отбора в запросе. По степени доступа модули могут быть общедоступными (Public) и личными (Private). Процедура из общедоступного модуля может быть доступна во всей БД, а из личного - только в том модуле, в котором она создана. Все модули, созданные в окне базы данных - общедоступные.

Личные модули создаются вместе с объектами, а процедуры в таких модулях доступны только в этих объектах. Любая процедура начинается с заголовка процедуры. Заголовок содержит ссылку на вид процедуры Sub или Function. Описание переменной в процедуре действует только внутри этой процедуры. Для объявления переменных используется оператор Dim <Имя> as <Тип>. Например, Dim f as Single.

Рассмотрим условный оператор:

Он отвечает за выполнение различных действий при выполнении или невыполнении определенного условия. Его вид:

<> Then

<Операторы>

<Операторы>If

Рассмотрим оператор присваивания:

Он имеет вид Set <Переменная> = <Выражение>, причем конструкция Set может быть пропущена.

Рассмотрим оператор цикла:

А именно: For - Next, Do While - Loop и Do until - Loop.

В форме «Главная» надо создать поля для вывода информации количестве проданных кондитерских изделий для выбранного в поле со списком заказчика, а также стоимость этих изделий в зависимости от количества и общая выручка фабрики за период времени между указанными датами. В данной форме в режиме конструктора создаем свободные поля с именами «Кол», «Ст» и «РФабрики». Созданные поля будут использованы для вывода информации. Поля с именами «Фамилия», «Дата1» и «Дата2» используются как условия отбора в запросах «ВыручкаОтЗаказчика» и «ВыручкаФабрики». Запрос «ВыручкаФабрики» уже представлен на рисунке 5.

На вкладке Модули создаем подпрограмму «Выручка».

Текст подпрограммы:Sub Выручка()

Dim sm, s, t As Single= 0= 0(Forms![Главная]![Дата1] <> 0) And (Forms![Главная]![Дата2] <> 0) Then

sm = DSum("[ЦенаИзделия]", "[ВыручкаОтЗаказчика]")![Главная]![Ст] = sm= DCount("[Количество]", "[ВыручкаОтЗаказчика]")![Главная]![Кол] = s= DSum("[Стоимость]", "[ВыручкаФабрики]")![Главная]![РФабрики] = tIfSub

Далее заходим в свойства полей «Фамилия», «Дата1» и «Дата2» на вкладке События с событием После обновления связываем выполнение следующей процедуры:

Private Sub Дата1_AfterUpdate()

ВыручкаSub

Теперь после обновления поля с фамилией сотрудника или одного из полей с датами будет пересчитываться и отображаться в соответствующих полях количество проданных изделий выбранному нами в поле со списком заказчику, стоимость этих изделий и результат работы кондитерской фабрики.

Семейство MS ACCESS

Кроме объектов типа данных MS ACCESS предусматривает объекты доступа к данным (DAO.- верхний уровень модели DAO- коллекция, содержащая все сеансы работы пользователей- сеанс работы, содержит все открытые базы данных. Поддерживает защиту на уровне пользователей- представляет открытую базу данных- все открытые в Workspace базы данных- семейство определений запросов- определение запроса- записи в таблице или полученные в результате выполнения запроса

Для перемещения по записям используются методы объекта типа Recordset.

MoveFifst

Перемещение на первую запись

MoveLast

Перемещение на последнюю запись

MoveNext

Перемещение на следующую запись


На форме создадим поле со списком «Конд». В нем мы будем выбирать какое - либо кондитерское изделие и поля «Кол» для вывода информации о количестве продаж данного кондитерского изделия, «Стоим», для вывода цены выбранного в поле со списком кондитерского изделия. Будем использовать программу Visual Basic и объекты доступа к данным. В общем модуле создаем процедуру NG и ND.

Процедура NG:

Public Sub NG()s As Singledbs As Databaserst As Recordsetdbs = CurrentDbrst = dbs.OpenRecordset("ЗаказаноНаФабрике").MoveFirstUntil rst.EOF

If rst![КодИзделия] = Val(Forms![ИтогоПоЗаказам]![Конд])

s = s + rst!КоличествIf.Close!ИтогоПоЗаказам!Кол = s.Closedbs = NothingSub

В этой процедуре при помощи переменной rst просматриваются все записи из таблицы «ЗаказаноНаФабрике». В окне свойств поля со списком «КондитерскиеИзделия» событию «После обновления» следует сопоставить выполнение процедуры NG().

Процедура ND:Sub ND()f As Singledbs As Databaserst As Recordsetdbs = CurrentDbrst = dbs.OpenRecordset("КондитерскиеИзделия").MoveFirstUntil rst.EOF

If rst![КодИзделия] = Val(Forms![ИтогоПоЗаказам]![Конд])

f = f + rst!ЦенаИзделияIf.MoveNext!ИтогоПоЗаказам!Стоим = f.Closedbs = NothingSub

В этой процедуре при помощи переменной rst просматриваются все записи из таблицы «КондитерскиеИзделия». В окне свойств поля со списком «КондитерскиеИзделия» событию «После обновления» следует сопоставить выполнение процедуры ND(). Вид проделанной работы на Рисунке 16

Рисунок 16 - Форма «Итого По Заказам» в режиме просмотра

ЗАКЛЮЧЕНИЕ

Все поставленные перед собой задачи для выполнения курсовой работы в среде MS ACCESS я достигла. Разработанная база данных моей курсовой работы решает следующие задачи:

Автоматизация оформления заказов на кондитерские изделия (просмотр существующих и оформление новых заказов);

Работа с работниками на фабрике (просмотр данных о рабочих, добавление рабочих);

Работа с заказчиками кондитерских изделий (просмотр данных о заказчиках, добавление заказчиков, просмотр заказов, которые осуществил данный заказчик);

Получение информации о видах кондитерских изделий, их заказчиков, даты оформления, даты оплаты.

Чтобы обсчитать финансовые обороты во время заказов на кондитерской фабрике я использовала таблицы, запросы, а также формы и отчеты, куда выводились данные.

СПИСОК ИСПОЛЬЗУЕМЫХ ИСТОЧНИКОВ

1.    Ершов С.В. Информатика. Разработка баз данных [Текст]: методические указания к выполнению курсовой работы / С.В. Ершов, М.В. Варакин.- Архангельск: АГТУ, 2005 - 55 с.

2.       Чурбанова О.В. Информатика. Проектирование баз данных в Microsoft Access [Текст] Учебно-методическое пособие / О.В. Чурбанова - Архангельск. Изд-во АГТУ, 2007 - 136 с.

ПРИЛОЖЕНИЕ А

Отчет по товару

Фамилия: Петров

КодИзделия:НазваниеИзделия:ДатаОформленияЗаказа:ДатаОплатыЗаказа:Стоимость:

Торт"Прага"18.03.200920.03.20091 069,40р.

Торт"Каприз"18.03.200920.03.2009590,98р.

Торт"Каприз"22.03.200923.03.20091 477,46р.

Торт"Наполеон"18.03.200920.03.20091 670,00р.

Торт"Наполеон"22.03.200923.03.20092 004,01р.

Торт"ВишневыйРай”20.03.200928.03.2009690,72р.

Пирожное"Корзинка”22.03.200923.03.200910,47р.

Пирожное"Медовое”18.03.200920.03.200991,93р.

Пирожное"Заварное”18.03.200920.03.2009159,85р.

Пирожное"Заварное”22.03.200923.03.2009239,77р.

ИТОГО:8004,5824

Фамилия: Иванов

КодИзделия:НазваниеИзделия:ДатаОформленияЗаказа:ДатаОплатыЗаказа:Стоимость:

Торт"Прага"14.03.200915.03.2009534,70р.

Торт"Наполеон"14.03.200915.03.2009334,00р.

Торт"ВишневыйРай”14.03.200915.03.20091 151,21р.

Пирожное"Трубочка”14.03.200915.03.200978,84р.

ИТОГО:2098,7452

Фамилия: Малинина

КодИзделия:НазваниеИзделия:ДатаОформленияЗаказа:ДатаОплатыЗаказа:Стоимость:

Торт"Прага"15.03.200917.03.2009534,70р.

Торт"Каприз"15.03.200917.03.2009295,49р.

Торт"Наполеон"15.03.200917.03.2009334,00р.

Торт"Наполеон"20.03.200922.03.20091 336,00р.

Пирожное"Трубочка”20.03.200922.03.2009118,26р.

Пирожное"Заварное”20.03.200922.03.200979,92р.

ИТОГО: 2698,3769

Фамилия: Пушкина

КодИзделия:НазваниеИзделия:ДатаОформленияЗаказа:ДатаОплатыЗаказа:Стоимость:

Торт"Каприз"10.03.200912.03.20091 772,95р.

Торт"Каприз"12.03.200913.03.20092 068,44р.

Торт"Наполеон"10.03.200912.03.2009334,00р.

Торт"ВишневыйРай”12.03.200913.03.2009460,48р.

Пирожное"Трубочка”12.03.200913.03.200978,84р.

Пирожное"Заварное”10.03.200912.03.200919,98р.

ИТОГО:4734,6896

Фамилия: Палкин

КодИзделия:НазваниеИзделия:ДатаОформленияЗаказа:ДатаОплатыЗаказа:Стоимость:

Торт"Прага"25.03.200929.03.2009267,35р.

Торт"Каприз"25.03.200929.03.20093 250,40р.

Торт"ВишневыйРай”25.03.200929.03.2009920,97р.

Пирожное"Корзинка”11.03.200915.03.200931,40р.

Пирожное"Корзинка”19.03.200924.03.200910,47р.

Пирожное"Трубочка”11.03.200915.03.200939,42р.

Пирожное"Трубочка”19.03.200924.03.2009275,94р.

Пирожное"Медовое”11.03.200915.03.200991,93р.

Пирожное"Медовое”19.03.200924.03.2009131,33р.

ИТОГО:5019,1972

Фамилия: Зайцева

КодИзделия:НазваниеИзделия:ДатаОформленияЗаказа:ДатаОплатыЗаказа:Стоимость:

Торт"Прага"16.03.200918.03.2009267,35р.

Пирожное"Трубочка”16.03.200918.03.200978,84р.

Пирожное"Заварное”16.03.200918.03.200999,90р.

ИТОГО:446,0932

Фамилия: Маркина

Торт"Наполеон"11.03.200921.03.2009334,00р.

Пирожное"Трубочка”11.03.200921.03.200939,42р.

ИТОГО:373,4207

Фамилия: Маслова

КодИзделия:НазваниеИзделия:ДатаОформленияЗаказа:ДатаОплатыЗаказа:Стоимость:

Торт"Каприз"19.03.200920.03.20091 477,46р.

Торт"Наполеон"14.03.200921.03.20092 338,01р.

Пирожное"Корзинка”19.03.200920.03.200962,79р.

Пирожное"Трубочка”14.03.200921.03.200959,13р.

Пирожное"Трубочка”19.03.200920.03.200919,71р.

Пирожное"Медовое”14.03.200921.03.200952,53р.

Пирожное"Медовое”19.03.200920.03.200926,27р.

Пирожное"Заварное”14.03.200921.03.200939,96р.

Пирожное"Заварное”19.03.200920.03.2009179,83р.

ИТОГО:4255,6822

Фамилия: Коркина

КодИзделия:НазваниеИзделия:ДатаОформленияЗаказа:ДатаОплатыЗаказа:Стоимость:

Торт"Прага"17.03.200924.03.2009802,05р.

Торт"Прага"19.03.200923.03.20091 069,40р.

Торт"Каприз"17.03.200924.03.20091 181,96р.

Торт"Наполеон"17.03.200924.03.20091 002,00р.

Торт"ВишневыйРай”17.03.200924.03.20092 072,17р.

Пирожное"Корзинка”19.03.200923.03.200962,79р.

Пирожное"Трубочка”19.03.200923.03.200939,42р.

Пирожное"Медовое”19.03.200923.03.200926,27р.

ИТОГО:6256,0615

ПРИЛОЖЕНИЕ Б

Отчет по количеству

Номер Заказчика: Фамилия: Количество: Стоимость:

                            Петров                 101             820,13р.

                            Иванов                48               51,30р.

                            Малинина            61               270,53р.

                            Пушкина              61               194,92р.

                            Палкин                98               79,70р.

                            Зайцева                33               07,04р.

                            Маркина              23               53,71р.

                            Маслова              97               45,61р.

                            Коркина              81               437,74р.

ПРИЛОЖЕНИЕ В

Отчет о приеме заказа

Фамилия:Петров

Телефон:27-11-14

НомерЗаказаИзделия:ДатаОплатыЗаказа:КодИзделия:ЦенаИзделия:Количество:

.03.20092295,49р.5

.03.20093334,00р.6

.03.2009510,47р.1

.03.2009819,98р.12

.03.20094230,24р.3

.03.20091267,35р.4

.03.20092295,49р.2

.03.20093334,00р.5

.03.2009713,13р.7

.03.2009819,98р.8

,5824

Фамилия:Иванов

Телефон:27-54-68

НомерЗаказаИзделия:ДатаОплатыЗаказа:КодИзделия:ЦенаИзделия:Количество:

.03.20091267,35р.2

.03.20093334,00р.1

.03.20094230,24р.5

.03.2009619,71р.4

,7452

Фамилия: Малинина

Телефон:65-66-11

НомерЗаказаИзделия:ДатаОплатыЗаказа:КодИзделия:ЦенаИзделия:Количество:

.03.20091267,35р.2

.03.20092295,49р.1

.03.20093334,00р.1

.03.20093334,00р.4

.03.2009619,71р.6

,3769

Фамилия:Пушкина

Телефон:21-15-98

НомерЗаказаИзделия:ДатаОплатыЗаказа:КодИзделия:ЦенаИзделия:Количество:

.03.20092295,49р.6

.03.20093334,00р.1

.03.2009819,98р.1

.03.20092295,49р.7

.03.20094230,24р.2

.03.2009619,71р.4

,6896

Фамилия: Палкин

Телефон:27-48-88

НомерЗаказаИзделия:ДатаОплатыЗаказа:КодИзделия:ЦенаИзделия:Количество:

.03.2009510,47р.3

.03.2009619,71р.2

.03.2009713,13р.7

.03.2009510,47р.1

.03.2009619,71р.14

.03.2009713,13р.10

.03.20091267,35р.1

.03.20092295,49р.11

.03.20094230,24р.4

,1972

Фамилия: Зайцева

Телефон:65-78-99

НомерЗаказаИзделия:ДатаОплатыЗаказа:КодИзделия:ЦенаИзделия:Количество:

.03.20091267,35р.1

.03.2009619,71р.4

.03.2009819,98р.5

,0932

Фамилия:Маркина

Телефон:27-14-10

НомерЗаказаИзделия:ДатаОплатыЗаказа:КодИзделия:ЦенаИзделия:Количество:

.03.20093334,00р.1

.03.2009619,71р.2

,4207

Фамилия: Маслова

Телефон:27-14-88

НомерЗаказаИзделия:ДатаОплатыЗаказа:КодИзделия:ЦенаИзделия:Количество:

.03.20092295,49р.5

.03.2009510,47р.6

.03.2009619,71р.1

.03.2009713,13р.2

.03.2009819,98р.9

.03.20093334,00р.7

.03.2009619,71р.3

.03.2009713,13р.4

.03.2009819,98р.2

Фамилия:Коркина

Телефон:21-48-77

НомерЗаказаИзделия:ДатаОплатыЗаказа:КодИзделия:ЦенаИзделия:Количество:

.03.20091267,35р.3

.03.20092295,49р.4

.03.20093334,00р.3

.03.20094230,24р.9

.03.20091267,35р.4

.03.2009510,47р.6

.03.2009619,71р.2

.03.2009713,13р.2

,0615

ПРИЛОЖЕНИЕ Г

Отчет о результате работы фабрики

Фамилия:Петров

Адрес:Воскресенская114-27

ДатаОплаты:КодИзделия:НазваниеИзделия:Количество:ЦенаИзделия:Стоимость:

.03.20091Торт"Прага"4267,35р.1 069,40р.

.03.20092Торт"Каприз"2295,49р.590,98р.

.03.20092Торт"Каприз"5295,49р.1 477,46р.

.03.20093Торт"Наполеон"5334,00р.1 670,00р.

.03.20094Торт"ВишневыйРай”3230,24р.690,72р.

.03.20095Пирожное"Корзинка”110,47р.10,47р.

.03.20097Пирожное"Медовое”713,13р.91,93р.

.03.20098Пирожное"Заварное”819,98р.159,85р.

.03.20098Пирожное"Заварное”1219,98р.239,77р.

ИтогоПоКоличеству53

ИтогоПоСтоимости8004,5824

Фамилия: Иванов

Адрес:Северодвинская 11

ДатаОплаты:КодИзделия:НазваниеИзделия:Количество:ЦенаИзделия:Стоимость:

.03.20091Торт"Прага"2267,35р.534,70р.

.03.20093Торт"Наполеон"1334,00р.334,00р.

.03.20094Торт"ВишневыйРай”5230,24р.1 151,21р.

.03.20096Пирожное"Трубочка”419,71р.78,84р.

ИтогоПоКоличеству12

ИтогоПоСтоимости2098,7452

Фамилия:Малинина

Адрес:Воскресенская 119-

ДатаОплаты:КодИзделия:НазваниеИзделия:Количество:ЦенаИзделия:Стоимость:

.03.20091Торт"Прага"2267,35р.534,70р.

.03.20092Торт"Каприз"1295,49р.295,49р.

.03.20093Торт"Наполеон"1334,00р.334,00р.

.03.20093Торт"Наполеон"4334,00р.1 336,00р.

.03.20096Пирожное"Трубочка”619,71р.118,26р.

.03.20098Пирожное"Заварное”419,98р.79,92р.

ИтогоПоКоличеству18

ИтогоПоСтоимости2698,3769

Фамилия: Пушкина

Адрес:Троицкий 58-25

ДатаОплаты:КодИзделия:НазваниеИзделия:Количество:ЦенаИзделия:Стоимость:

.03.20092Торт"Каприз"6295,49р.1 772,95р.

.03.20092Торт"Каприз"7295,49р.2 068,44р.

.03.20093Торт"Наполеон"1334,00р.334,00р.

.03.20094Торт"ВишневыйРай”2230,24р.460,48р.

.03.20096Пирожное"Трубочка”419,71р.78,84р.

.03.20098Пирожное"Заварное”119,98р.19,98р.

ИтогоПоКоличеству21

ИтогоПоСтоимости4734,6896

Фамилия:Палкин

Адрес:Гагарина 78-211

ДатаОплаты:КодИзделия:НазваниеИзделия:Количество:ЦенаИзделия:Стоимость:

.03.20091Торт"Прага"1267,35р.267,35р.

.03.20092Торт"Каприз"11295,49р.3 250,40р.

.03.20094Торт"ВишневыйРай”4230,24р.920,97р.

.03.20095Пирожное"Корзинка”110,47р.10,47р.

.03.20095Пирожное"Корзинка”310,47р.31,40р.

.03.20096Пирожное"Трубочка”219,71р.39,42р.

.03.20096Пирожное"Трубочка”1419,71р.275,94р.

.03.20097Пирожное"Медовое”713,13р.91,93р.

.03.20097Пирожное"Медовое”1013,13р.131,33р.

ИтогоПоКоличеству53

ИтогоПоСтоимости5019,1972

Фамилия:Зайцева

Адрес:Смольный Буян 24-

ДатаОплаты:КодИзделия:НазваниеИзделия:Количество:ЦенаИзделия:Стоимость:

.03.20091Торт"Прага"1267,35р.267,35р.

.03.20096Пирожное"Трубочка”419,71р.78,84р.

.03.20098Пирожное"Заварное”519,98р.99,90р.

ИтогоПоКоличеству10

ИтогоПоСтоимости446,0932

Фамилия:Маркина

Адрес:Дзержинского 17-55

ДатаОплаты:КодИзделия:НазваниеИзделия:Количество:ЦенаИзделия:Стоимость:

.03.20093Торт"Наполеон"1334,00р.334,00р.

.03.20096Пирожное"Трубочка”219,71р.39,42р.

ИтогоПоКоличеству3

ИтогоПоСтоимости373,4207

Фамилия:Маслова

Адрес:ул.Розы-Люксембург

ДатаОплаты:КодИзделия:НазваниеИзделия:Количество:ЦенаИзделия:Стоимость:

.03.20093Торт"Наполеон"7334,00р.2 338,01р.

.03.20095Пирожное"Корзинка”610,47р.62,79р.

.03.20096Пирожное"Трубочка”119,71р.19,71р.

.03.20096Пирожное"Трубочка”319,71р.59,13р.

.03.20097Пирожное"Медовое”213,13р.26,27р.

.03.20097Пирожное"Медово”413,13р.52,53р.

.03.20098Пирожное"Заварное”219,98р.39,96р.

.03.20098Пирожное"Заварное”919,98р.179,83р.

ИтогоПоКоличеству39

ИтогоПоСтоимости 4255,6822

Фамилия:Коркина

Адрес:Воскресенская 112-

ДатаОплаты:КодИзделия:НазваниеИзделия:Количество:ЦенаИзделия:Стоимость:

.03.20091Торт"Прага"3267,35р.802,05р.

.03.20091Торт"Прага"4267,35р.1 069,40р.

.03.20092Торт"Каприз"4295,49р.1 181,96р.

.03.20093Торт"Наполеон"3334,00р.1 002,00р.

.03.20094Торт"ВишневыйРай”9230,24р.2 072,17р.

.03.20095Пирожное"Корзинка”610,47р.62,79р.

.03.20096Пирожное"Трубочка”219,71р.39,42р.

.03.20097Пирожное"Медовое”213,13р.26,27р.

ИтогоПоКоличеству33

ИтогоПоСтоимости6256,0615

Похожие работы на - Разработка баз данных

 

Не нашли материал для своей работы?
Поможем написать уникальную работу
Без плагиата!
Без нейросетей!