Зависимость температуры нагревательной печи от расхода газа

  • Вид работы:
    Курсовая работа (т)
  • Предмет:
    Информационное обеспечение, программирование
  • Язык:
    Русский
    ,
    Формат файла:
    MS Word
    1,4 Мб
  • Опубликовано:
    2012-08-06
Вы можете узнать стоимость помощи в написании студенческой работы.
Помощь в написании работы, которую точно примут!

Зависимость температуры нагревательной печи от расхода газа

Введение

История предприятия Северсталь

июня 1940 г. Совнарком СССР принял постановление «Об организации металлургической базы на Северо-Западе СССР», предусматривающее создание металлургического завода в г. Череповце. Строительство завода было отложено в связи с Великой отечественной войной. Строительство комбината было возобновлено лишь через 7 лет.

В 1951 г., после четырех лет строительных работ, был пущен цех металлоконструкций.

В мае 1954 г. дала ток теплоэлектроцентраль.

августа 1955 г. считается днем рождения Череповецкого металлургического комбината. В этот день была получена первая плавка стали. С момента запуска предприятия было выплавлено более 400 миллионов тонн стали.

В феврале 1956 года была введена в строй коксовая батарея.

В 1958 г. был отлит первый стальной слиток.

В январе 1959 года был введен в эксплуатацию блюминг.

В ноябре 1959 года начал свою работу крупнейший в Европе листопрокатный стан.

Череповецкий завод стал предприятием с полным металлургическим циклом. В последующие годы вступают в строй новые металлургические мощности: доменные печи, электропечи, конвертеры, прокатные станы по производству листовой и сортовой стали.

сентября 1993 года в соответствии с указом Президента Российской Федерации государственное предприятие Череповецкий металлургический комбинат зарегистрировано в мэрии города Череповца как акционерное общество «Северсталь».

Начиная с 1993 г. происходило активное развитие компании «Северсталь»: в ее состав вошли предприятия, связанные с производством метизов, труб, добычи угля, железной руды и других минералов, сталелитейные заводы Северной Америки и Европы.

Северсталь сегодня

ОАО «Северсталь» - одна из крупнейших в мире вертикально интегрированных сталелитейных и горнодобывающих компаний c активами в России и США, а также на Украине, в Латвии, Польше, Италии, Либерии и Бразилии. Помимо этого, в 2007 году в компании сформирован золотодобывающий сегмент Nordgold, в который входят предприятия по добыче золота и ряд геологоразведочных проектов в России, Казахстане, Буркина-Фасо и Гвинее.

В 2008 году было принято решение об изменениях в структуре управления: «Северсталь» начала состоять из трех дивизионов: «Северсталь Российская Сталь», «Северсталь Ресурс», «Северсталь Интернэшнл».

Ключевым активом «Северстали» является Череповецкий металлургический комбинат (ЧерМК).

ЧерМК - это предприятие с полным металлургическим циклом, включающим коксохимическое, агломерационное, доменное, сталеплавильное и прокатное производство. Комбинат является одним из самых мощных и современных предприятий по производству черных металлов в мире. Оно включает в себя дочерние предприятия:

ЗАО "Севергал" ,ЗАО "Северсталь СМЦ-Колпино" , ЗАО "Северсталь ТПЗ-Шексна" , ЗАО "Северсталь Стальные Решения, ЗАО "Северсталь - Сортовой завод Балаково" , ООО "ССМ - Тяжмаш" , ОАО "Домнаремонт" , ООО "Северсталь-Промсервис», ОАО "Металлургремонт" , ООО "Энергоремонт" , ООО "Авиапредприятие Северсталь" , ЗАО "Нева-металл" , OOO "Северсталь-метиз: сварочные материалы" и другие, в одном из которых мы проходили производственную практику.

История ООО «Северсталь-Промсервис»

октября 2010 года создано ООО «Северсталь-Промсервис». Компания объединила ремонтные активы дивизиона «Северсталь Российская Сталь». В нее вошли: «Фирма «СТОИК», «Энергоремонт», «Электроремонт», «Энергетик-1»,«Центр ремонта промышленного оборудования».

ООО «Фирма «СТОИК» зарегистрировано в октябре 1990 года как малое предприятие. В августе 1996 года преобразовано в ООО «Фирма «СТОИК», а в августе 2003 года - в ЗАО «Фирма «СТОИК», в октябре 2010 года - реорганизовано в ООО «Северсталь-Промсервис».

ООО «Энергоремонт» было образовано в марте 2001 года на базе цеха по ремонту энергетического оборудования «Энергочермет» ОАО «Северсталь». В структуру ОАО «Северсталь» цех был введен в 1993 году на базе Череповецкого управления треста «Энергочермет», ранее с 1956 года - Череповецкий монтажный участок «Энергометаллургмонтаж». 31 декабря 2010 года - ООО «Энергоремонт» вошло в состав ООО «Северсталь-Промсервис»

ООО «Электроремонт» было образовано в июле 2002 года на базе электроремонтного цеха ОАО «Северсталь». Электроремонтный цех был создан в августе 1954 года. 31 декабря 2010 года - ООО «Электроремонт» вошло в состав ООО «Северсталь-Промсервис».

ООО «ЦРПО» было образовано в январе 2004 года на базе цеха по ремонту прокатного оборудования ЧерМК ОАО «Северсталь». Цех по ремонту прокатного оборудования был создан 1961 году. 31 декабря 2010 года - ООО «ЦРПО» вошло в состав ООО «Северсталь-Промсервис».

ООО «Энергетик-1» было образовано в январе 2003 года с целью сервисного обслуживания оборудования активов «Северстали» в г. Колпино. 31 декабря 2010 года - ООО «Энергетик-1» вошло в состав ООО «Северсталь-Промсервис».

Управление Механизацией и Автоматизацией(УМиА)

В состав ООО «Северсталь-Промсервис» входит подразделение УМиА.

УМиА выполняет весь комплекс работ в областях автоматизации, пневмо- и гидроуправления. Предложение по созданию и сопровождению автоматизированных систем, технологических машин и механизмов

может включать в себя:

• разработку технических заданий;

• выполнение предпроектной проработки;

• разработку проектов по автоматизации и механизации технологических процессов;

• поставку и комплектацию оборудования/материалов для систем автоматизации;

• шеф-монтаж;

• выполнение пусконаладочных работ;

• оказание консультационных услуг;

• гарантийное и послегарантийное сопровождение.

Специальные предложения:

• маркировщик (клеймитель) для слябовой, листовой и трубной продукции металлургических производств;

• установка подачи шлакообразующих смесей (ШОС) в кристаллизатор;

• манипулятор для отбора проб и замеров температуры расплавов металлов;

• установка определения фракционного состава гранулированных/дроблёных материалов;

• весоизмерительные системы (конвейерные, платформенные, вагонные, а/м весы);

ручные электрические зачистные машинки.

Тема практического задания

Производственная практика проходила в центре сервисного обслуживания автоматизированных систем (ЦСО АС УМиА).

Тема практического задания - «разработать и реализовать в программе контроллера модель зависимости температуры нагревательной печи от расхода газа. И написать программу контроллера для регулирования расхода газа, в зависимости от заданного значения и значения температуры, рассчитанного в данной модели».

Объект управления - нагревательная печь стана 2000 ЛПЦ-2 ПГП ОАО «Северсталь». Исполнительный механизм - задвижка регулирования расхода газа (положение 0-100%). Для поддержания необходимого расхода газа используется «ПИ» регулятор. Выход регулятора 0-100% (выходной аналоговый сигнал тока 4-20мА) подается на исполнительный механизм (задвижку). Температура в печи (входной аналоговый сигнал тока 4-20мА), зависит от расхода газа, который регулируется положением задвижки.

Данные для регулятора и ОУ были взяты из ранее написанной курсовой работы. Среда для разработки программы контроллера - SIMATIC STEP 7.

Контроллер - специализированное техническое устройство, предназначенное для управления другими устройствами путем получения информации в виде цифровых данных или аналого-дискретного сигнала от внешнего устройства (ЭВМ, датчики или иное устройство), преобразования этой информации по специальному алгоритму и выдачи управляющих воздействий в виде цифрового или аналого-дискретного сигнала. Чаще всего контроллеры представляют собой программируемые устройства, имеющие в своем составе программируемые логические интегральные схемы (ПЛИС) или специализированные процессоры. Примеры контроллеров:

·    контроллер информационной шины (PCI, SCSI и т. п.);

·        контроллер видеомонитора (видеоадаптер);

·        контроллер газораспределительной системы и системы зажигания в автомобиле;

·        контроллер управления стиральной машиной, кондиционером и т.д.

На производстве в ЧерМК используются преимущественно контроллеры фирмы Siemens, которые имеют собственное ПО.

Программное обеспечение контроллеров Siemens


Simatic Step 7 - программное обеспечение фирмы Siemens AG <#"565146.files/image002.gif">

Рисунок 1 - Создание нового проекта в SIMATIC Manager

Если Вы не хотите использовать мастер, то Вы можете создавать проекты и библиотеки с помощью команды меню File > New [Файл > Новый]. Эти объекты образуют начальную точку структуры проекта. Вы можете создавать все остальные объекты в этой структуре с помощью команд в меню Insert [Вставка], если они не создаются автоматически. Исключением являются модули в станции SIMATIC, которые создаются при конфигурировании аппаратуры или с помощью мастера нового проекта.

Структура проекта

Рисунок 2 - Структура проекта в SIMATIC Manager

Данные хранятся в проекте в виде объектов. Объекты в проекте размещаются в древовидной структуре (иерархия проекта).

Иерархия объектов для проектов и библиотек в STEP 7 отображается в SIMATIC Manager таким же образом, как Проводник Windows отображает структуру каталогов из папок и файлов.

Иерархия проекта

-й уровень:

Проект. Каждый Проект представляет собой совокупность всех данных и программ и расположен в верхней части иерархии объектов. Проект может содержать одну или несколько станций (программируемых логических контроллеров), которые могут быть объединены в одну сеть.

-й уровень:

Программируемые модули. Это объект содержит данные о назначении параметров программируемого модуля (CPUxxx, FMxxx, CPxxx).

• Папки S7 Program - исходный объект для написания программ. Программа S7- это папка, содержащая программное обеспечение для модулей CPU S7 или программное обеспечение для модулей, не являющихся CPU (например, программируемых модулей CP или FM). В эту папку вложены папки исходных файлов и S7-блоков. Папка с исходными файлами содержит исходные программы в текстовом формате. Папка с блоками для представления offline может содержать: логические блоки (OB, FB, FC, SFB, SFC), блоки данных (DB), типы данных, определенные пользователем (UDT) и таблицы переменных (VAT).

Папки Step 7-программ могут создаваться отдельно вне конкретной станции. Это позволяет написать программу еще до определения состава оборудования системы. А затем путем копирования и вставки использовать ее содержимое или папку целиком в составе текущего либо другого проекта.

Объект «Системные данные» представляет блоки системных данных.

Папка с блоками для представления online содержит исполняемые части программы, которые были загружены в программируемый контроллер.

-й и последующие уровни зависят от объектов вышестоящего уровня.

Типы блоков STEP 7

Сама программа состоит из нескольких функциональных блоков которые впоследствии при моделирование связываются с помощью адресации входов и выходов ОУ и регулятора.

STEP 7 объединяет все файлы программ пользователя и все файлы данных в блоки. В пределах одного блока могут быть использованы другие блоки. Механизм их вызова напоминает вызов подпрограмм. Это позволяет улучшать структуру программы пользователя, повышать их наглядность, обеспечить удобство их модификации, перенос готовых блоков из одной программы в другую.

В составе программ STEP 7 могут быть использованы блоки следующих типов:

Организационные блоки (ОВ), которые осуществляют управление ходом выполнения программы. В зависимости от способа запуска (циклическое выполнение, запуск по временному прерыванию, запуск по событию и т.д.) организационные блоки разделяются на классы, имеющие различные уровни приоритета. Организационные блоки с более высокими уровнями приоритета способны прерывать выполнение блоков с более низкими приоритетными уровнями. Предусмотрена возможность детального описания события, вызывающего запуск организационного блока. Эта информация может быть использована в программе пользователя.

Функциональные блоки (FB) содержат отдельные части программы пользователя. Выполнение функциональных блоков сопровождается обработкой различных данных. Эти данные, внутренние переменные и результаты обработки загружаются в выделенный для этой цели блок данных IDB(Instance-data Block). Управление данными, хранящимися в IDB, осуществляет операционная система программируемого контроллера.

Для каждого функционального (FB) и системного функционального (SFB) блока операционная система контроллера создает служебный блок данных IDB. IDB генерируются автоматически после компиляции FB и SFB. Доступ к данным, хранящимся в IDB, может быть осуществлен из программы пользователя или из системы человеко-машинного интерфейса.

Функции (FC) - блоки, которые содержат программы вычисления. Каждая функция формирует фиксированную выходную величину на основе получаемых входных данных. К моменту вызова функции все ее входные данные должны быть определены. Такой механизм позволяет использовать функции без блоков данных. температура печь расход газ

Блоки данных (DB) предназначены для хранения данных пользователя. В отличие от данных, хранящихся в IDB и используемых одним блоком FB или SFB, глобальные данные, хранящиеся в DB, могут использоваться любым из программных модулей. В DB могут храниться данные, имеющие элементарный или структурный тип. Примерам данных элементарного типа могут служить данные логического (BOOL), целого (INTEGER), действительного (REAL) или других типов. Данные структурного типа формируются из данных элементарного типа. Для обращения к данным, записанным в DB, может использоваться сим вольная адресация.

Системные функциональные блоки (SFB) - это функциональные блоки, встроенные в операционную систему центрального процессора (например, SEND/ RECEIVE). Эти блоки не занимают места в памяти программ контроллера, но требуют использования IDB.

Системные функции (SFC) - это функции, встроенные в операционную систему контроллера. Например, функции таймеров, счетчиков, передачи блоков данных и т.д.

Системные блоки данных (SDB) - это блоки для хранения данных операционной системы центрального процессора.

Код программы

Рисунок 3 - Окно проекта программы контроллера.

На рис. 3 изображены все блоки разработанные в ходе выполнения практического задания выполняемого во время производственной практики.

ОВ1- основной блок для вызова программы (в нашем случае пустой, т.к. вся программа находиться в ОВ35).

ОВ35 - блок циклического прерывания по времени (каждые 100мс) - в нем происходит вызов нашей программы, чтобы обеспечить постоянный период опроса входных данных, т.к. время цикла ОВ1 непостоянно.

OB100 - блок перезапуска контроллера, есть в каждом контроллере, у нас пустой.

OB101 - блок перезапуска контроллера, есть только в S7-400 контроллере, у нас пустой.

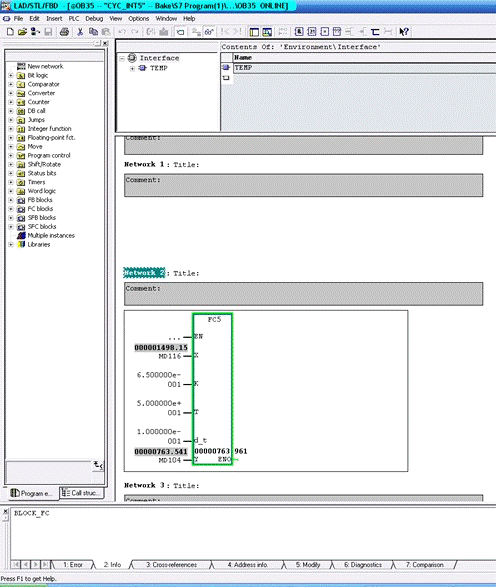
Рисунок 4 - Моделирование ОУ, печь стана 2000 ЛПЦ-2

Рисунок 5 - программная реализация печи стана 2000 ЛПЦ-2

Рисунок 6 - Моделирование ПИ - регулятора

Рисунок 7 - программная реализация ПИ - регулятора

В ходе выполнения данной программы была достигнута поставленная цель.

Заключение

В ходе производственной практики на ООО «Северсталь-Промсервис» в центре сервисного обслуживания автоматизированных систем управления механизации и автоматизации (УМиА) я занимался моделированием технологического процесса управления нагревом металла в печи, познакомился с аппаратным и программным обеспечением промышленных контроллеров Siemens, получил практические навыки по программированию данных контроллеров.

Литература

.     www.promautomatic.ru

2.       Программируемые контроллеры 1-й уровень профессиональной подготовки

3.   Конфигурирование аппаратуры и коммуникационных соединений STEP 7 V5.3

4.       Работа со STEP 7 V 5.3 - Первые шаги

.        Программирование с помощью STEP 7 V5.3

Похожие работы на - Зависимость температуры нагревательной печи от расхода газа

 

Не нашли материал для своей работы?
Поможем написать уникальную работу
Без плагиата!
Без нейросетей!