Автоматизация директ-маркетинга (на примере ООО 'Дело Системы')

  • Вид работы:
    Дипломная (ВКР)
  • Предмет:
    Информационное обеспечение, программирование
  • Язык:
    Русский
    ,
    Формат файла:
    MS Word
    3,08 Мб
  • Опубликовано:
    2012-07-13
Вы можете узнать стоимость помощи в написании студенческой работы.
Помощь в написании работы, которую точно примут!

Автоматизация директ-маркетинга (на примере ООО 'Дело Системы')















ДИПЛОМ

тема: Автоматизация Директ-маркетинга

(на примере ООО «Дело Системы»)

Содержание

Введение

. Организационно-аналитическая часть проекта

.1 Технико-экономическая характеристика сферы деятельности

.1.1 Анализ предметной области

.1.2 Характеристика организации ООО «Дело Системы»

.1.3 Структура организации

.2 Обзор существующих автоматизированных систем

.3 Обоснование выбора программного продукта 1С: Предприятие 8

.3.1 Характеристика программы «1С: Бухгалтерия предприятия 8»

.3.2 Основные преимущества ведения учета в программе «1С: Бухгалтерия предприятия 8»

.3.3 Функциональные возможности «1С: Бухгалтерия предприятия 8»

.3.4 Дополнительные возможности

1.4 Постановка задачи

. Проектно-конструкторская часть

.1 Эскизное проектирование в среде BPwin

.2 Технология разработки

2.3 Разработка общих форм и модулей

.4 Создание форм документов подсистемы

.4.1 Журнал документов «Взаимодействия»

.4.2 Документ «Электронное письмо входящее»

.4.3 Документ «Электронное письмо исходящее»

.4.4 Документ «Телефонный звонок»

.4.5 Документ «Встреча»

.4.6 Документ «Запланированное взаимодействие»

.5 Создание справочников и регистров сведений

. Эксплуатация подсистемы

.1 Настройка почтового сервера

.2 Обработка взаимодействий

.3 Загрузка входящих электронных писем

.4 Формирование исходящих электронных писем

.5 Регистрация входящих и исходящих телефонных звонков

.6 Планирование и регистрация встреч

.7 Планирование взаимодействий

. Обоснование экономической эффективности проекта

.1 Теоретические основы экономической эффективности

.2 Выбор и обоснование методики расчета экономической эффективности проекта

.3 Расчет показателей экономической эффективности проекта

.4 Социальный эффект от внедрения проекта

Заключение

Список используемой литературы

Приложения

Приложение 1

Приложение 2

Приложение 3

Приложение 4

Приложение 5

Приложение 6

Приложение 7

Приложение 8

Введение

В настоящее время в нашей стране происходит коренной перелом в управленческих подходах руководителей предприятий и компаний различных сфер бизнеса. Сильное воздействие внешней среды заставляет их не просто внедрять западные новшества, но и следовать им с адаптациями к окружающим условиям.

Организация отдела маркетинга позволяет предприятию эффективно координировать все маркетинговые мероприятия, как между собой, так и с мероприятиями по обслуживанию клиента; добиться достаточной гибкости, позволяющей быстро реагировать на изменения на рынке; дает адекватные возможности для генерирования новых идей; постоянно обеспечивать правильное соотношение специализации задач маркетинга и знаний продукции и рынка.

Большинство западных специалистов по рекламе сходятся во мнении, что в ближайшие годы директ-маркетинг потеснит все другие виды рекламной деятельности и станет доминирующим в сфере маркетинговых коммуникаций. На мировом рынке директ-маркетинг развивается втрое эффективней, чем реклама в средствах массовой информации, и по сравнению с ней для рекламных агентств вдвое прибыльней.

Одна из причин этого феномена заключается в том, что благодаря повсеместной компьютеризации стало возможным решить прежде неразрешимую задачу - соединить в рекламной кампании массовый охват с индивидуальным подходом к каждому отдельному потребителю.

В развитии бизнеса наблюдается устойчивая тенденция к его ведению с использованием информационных технологий. Вопросы привлечения покупателей, применения новых форм оплаты товаров, совершенствование торгово-складских операций и многое другое постоянно находятся в поле зрения управляющих компаний.

Изменения, происходящие в ходе общего процесса экономических реформ в России, приводят к трансформации учета экономической деятельности хозяйствующих субъектов и, как следствие, открывают новые горизонты в сфере его автоматизации. При этом речь должна идти об автоматизированной гибкости, поскольку "ручная" практически исчерпала свои потенциальные возможности. В связи с этим возникает необходимость использования автоматизированных средств, позволяющих эффективно хранить, обрабатывать и распределять накопленные данные.

Исходя из современных требований, предъявляемых к качеству работы управленческого звена предприятия, нельзя не отметить, что эффективная работа его всецело зависит от уровня оснащения компании информационными средствами на базе компьютерных систем автоматизированного учета.

Одной из таких систем является программа «1С: Бухгалтерия предприятия 8». Это универсальная программа массового назначения для автоматизации бухгалтерского и налогового учета, а также для подготовки форм обязательной (регламентированной) отчетности.

В основе программы лежит гибкая технологическая платформа системы "1С: Предприятие 8", возможности которой позволяют создавать и модифицировать самые разнообразные бизнес-приложения.

«1С: Бухгалтерия предприятия 8» - программа, представляющая собой совокупность платформы «1С: Предприятие 8» и конфигурации «Бухгалтерия предприятия». Не без преувеличения можно заметить, что этот программный продукт отвечает всем требованиям, которые связанны с управлением финансами. «1С: Бухгалтерия предприятия 8» является именно тем инструментом, который помогает избавиться от рутинной работы и приближает учет к реальным потребностям современного бизнеса.

«1С: Предприятие 8» позволяет управлять и оперировать массивами информации для финансового менеджмента, что весьма актуально в реалиях современных бизнес-процессов.

Темой моего дипломного проекта была выбрана «Автоматизация директ-маркетинга». В рамках данного дипломного проекта будет разрабатываться подсистема «Директ-маркетинг» для программного продукта «1С: Предприятие 8.2» конфигурации «Бухгалтерия предприятия 2.0».

Выбор темы обусловлен тем, что автоматизация директ-маркетинга в России весьма актуальна и перспективна.

Целью дипломного проекта является повышение эффективности обслуживания клиентов ООО «Дело Системы» за счет разработки подсистемы взаимодействий с клиентами, позволяющей отправлять и получать электронную почту, регистрировать входящие и исходящие телефонные звонки, а так же планировать встречи.

Проект содержит следующие основные разделы: организационно-аналитическая часть, проектно-конструкторская часть, эксплуатация подсистемы, обоснование экономической эффективности.

1. Организационно-аналитическая часть проекта

.1 Технико-экономическая характеристика сферы деятельности

.1.1 Анализ предметной области

Коммуникационная политика, или продвижение товаров и услуг - это важнейшая составная часть комплекса маркетинговых мероприятий, представляющую любую форму действий, используемых предприятием для информирования, убеждения и напоминания потребителям о своих товарах, услугах, образах, идеях, общественной деятельности, включающая в себя сочетание рекламы, стимулирования сбыта, персональной (личной) продажи, прямого маркетинга и связей с общественностью. Прямой маркетинг или, как его ещё называют, директ-маркетинг, является частью общей системы маркетинга.

Термин "директ-маркетинг" достаточно уверенно вошел в нашу деловую лексику, и его значение на первый взгляд понятно: директ-маркетинг - это прямое обращение к потребителю. Вообще же существует множество определений. Приведем некоторые из них, чтобы лучше понять данный термин.

Прямой маркетинг предполагает непосредственное общение с тщательно отобранным определенным покупателем, часто в виде индивидуализированного диалога, чтобы получить немедленный отклик.

Прямой маркетинг - маркетинг, использующий различные средства коммуникаций для непосредственного общения с покупателями, рассчитанные на получение определенной реакции. Компании пристально следят за тем, чтобы их маркетинговые предложения соответствовали нуждам узкого сегмента потребителей или даже отдельного покупателя. В одном из экономических словарей приведено следующее толкование: "Директ-маркетинг - это маркетинг, направленный на индивидуального потребителя в соответствии со списком клиентов, составленным самой фирмой".

Т.е. можно сказать, что директ-маркетинг представляет собой вид рыночной деятельности, в которой проявляется особый интерес к индивидуальным запросам потребителя и его личности. Фактически это интерактивное взаимодействие между продавцом и потребителем, направленное на решение маркетинговых задач, которые были поставлены продавцом.

В настоящее время директ-маркетинг (он же прямой маркетинг) становится все более популярным за рубежом. Объяснение его популярности заключается в эффективности директ-маркетинга. Эффективность же в свою очередь состоит в том, что директ-маркетинг основан на индивидуальном подходе к каждому покупателю.

Директ-маркетинг более экономичен, чем обычная реклама в средствах массовой информации, так как он подразумевает создание прямых коммуникаций между продавцом и покупателем, т. е. исчезает необходимость платить многочисленным посредникам, как это происходит при запуске рекламных роликов в СМИ.

При использовании методов директ-маркетинга, как правило, привлекается больший процент целевой аудитории, чем при использовании обыкновенной рекламы.

Кроме того, директ-маркетинг благодаря своей политике индивидуального подхода к покупателям позволяет узнать реакцию покупателя на предложение продавца и при необходимости скорректировать предложение так, чтобы оно максимально устраивало обе стороны. Аналогично покупатель может без труда отследить все расходы и оценить их эффективность, чего невозможно добиться при использовании рекламы в средствах массовой информации.

Прямой маркетинг приносит выгоду и самим маркетологам. Они могут приобрести перечень адресов, содержащий адреса практически любой группы потребителей (начиная от миллионеров и молодых родителей и заканчивая выпускниками вузов). Благодаря этому они могут персонализировать свои предложения и оформлять их в соответствии с требованиями своих клиентов. Пользуясь современными технологиями, специалист по прямому маркетингу может выбрать небольшую группу или даже отдельного покупателя, подготовить маркетинговое предложение, учитывая именно их потребности и желания, и отправить это предложение по индивидуальным средствам связи.

Имеется несколько вариантов подхода к получению рассылочных списков: их можно сделать самостоятельно, получить в порядке какого-либо обмена, приобрести (купить) у специализированных информационных или рекламных агентств, приобрести через сеть статистических служб, у других организаций. Составление собственных рассылочных списков чаще всего начинается с ознакомления с содержанием различных справочников (ведомственных, телефонных, адресных), каталогов различных фирм, ярмарок и выставок, различных публикаций, периодических изданий рекламной, информационной и коммерческой направленности и др. Эта трудоемкая работа требует тщательного, кропотливого и профессионального анализа и может быть отнесена к рангу специальных маркетинговых исследований. Ее главная цель - минимизация удельного веса бесперспективных отправлений, так называемых холостых выстрелов.

Для покупателей потребительских товаров совершение покупок на дому - это приятное, удобное и спокойное занятие, которое экономит время и дает возможность познакомиться с огромным ассортиментом товаров. Покупатели деловых товаров получают подробные характеристики предлагаемой продукции и услуг, не тратя времени на встречи с торговыми представителями.

Прямой маркетинг предоставляет возможность выбора наиболее подходящего времени для взаимодействия с потенциальными покупателями.

И наконец, прямой маркетинг обеспечивает конфиденциальность предложения, благодаря чему стратегия специалистов по прямому маркетингу остается вне поля зрения конкурентов.

Итак, подводя итоги можно выделить то, что может дать директ-маркетинг (ДМ):

· избирательное влияние на целевую аудиторию;

· измеримость, точную оценку эффективности ДМ как маркетингового инструмента;

· закрытость мероприятий от конкурентов;

· возможность тиражировать личный контакт;

· четкую, прогнозируемую и моделируемую обратную связь;

· возможность доказать свою надежность;

· возможность выделиться в перенасыщенном информационном поле.

Директ - маркетинговые акции.

Когда речь заходит о директ - маркетинге (ДМ), первое, что приходит на ум - отправка персонализированных писем некоей группе адресатов. Несомненно, рассылка писем (direct mail) - очень важный, но отнюдь не единственный, инструмент директ-маркетинга. В директ, или прямом, маркетинге есть немало способов установить контакты со своими потенциальными и существующими клиентами, причем, в отличие от привычного рекламного взаимодействия с массами потребителей, сделать это на персонифицированном уровне.

Первый возникающий вопрос - для чего это нужно? Сейчас, когда число предложений на рынке товаров и услуг значительно превышает спрос, компании, работающие в одной сфере, предлагают потребителю примерно одинаковый набор сервисов при незначительной разнице цен. В этих условиях необходимы какие-то дополнительные стимулы, привязывающие потребителя именно к этому поставщику. Большинство компаний в этой ситуации идут проторенной дорогой, пытаясь вызвать лояльность клиентов путем материального вознаграждения за сделанные покупки (бонусные программы, карточки постоянных покупателей, накапливаемые скидки). Но лояльность, вызванная таким способом, весьма непрочна, а потребитель, не задумываясь, уходит к конкуренту, если там вознаграждение выше.

К тому же клиент обычно пользуется услугам той компании, к которой привыкает, которую считает «своей». Такое эмоционально окрашенное отношение можно вызвать только взаимодействием с потребителем на личностном уровне, ведь именно персональный контакт оставляет в сознании яркий след. Директ-маркетинг предлагает установление персонализированных коммуникаций с клиентами, обращение к их эмоциям, учет личных потребностей каждого клиента.

В директ-маркетинге есть немало способов установить контакты со своими потенциальными и существующими клиентами. Выбор форм коммуникаций определяется в каждом случае с учетом целей, стоящих перед компанией, желаемых результатов и характеристик целевой аудитории.

Любую директ - маркетинговую кампанию надо начинать с определения целей и задач, стоящих перед фирмой. В зависимости от целей: приглашение на презентацию или распродажу, поддержание лояльности существующих клиентов, привлечение новых потребителей или продвижение товара - будут разными и способы коммуникации. Нужно определиться, будет ли будущая акция разовой или составит часть регулярной работы с потребителями.

Следующий этап - это формирование списка потенциальных клиентов, которое может происходить как на основе исходных данных, накопленных компанией в ходе работы (сведения об обращениях, приобретенных товарах и пр.), так и “с нуля”. Во втором случае список формируется по признакам целевых групп, интересующих фирму, на основании общедоступных источников (МГТС, MBTG, Желтые Страницы и пр.) или приобретаемых баз данных (Бизнес-Карта, WA-2 регистр, профильные базы данных). Основой для списков физических лиц служат телефонные книги, например, МГТС. Если для проведения директ-маркетинговой кампании фирма обращается в ДМ-агентство или call-центр, возможно использование собственных баз данных этих организаций, которые накапливаются в ходе смежных проектов.

. Телемаркетинг.

Прежде чем использовать сформированный список потенциальных клиентов в директ-маркетинговой кампании, его надо актуализовать, то есть уточнить содержащиеся в нем сведения. Практика показывает, что даже если компания использует собственную клиентскую базу данных, содержащиеся в ней сведения нуждаются в обновлении. Людям свойственно переезжать, менять номера телефонов, компании иногда меняют не только координаты, но и профиль деятельности. Актуализация проводится в ходе исходящего телемаркетинга, то есть обзвона абонентов. Перед проведением телемаркетинга надо не только разработать параметры базы данных (поля, которые необходимо заполнить), но и предусмотреть средства контроля над опечатками и ошибками. Например, поле для введения московского телефонного номера должно содержать семь символов, не больше и не меньше, а ячейка для электронного адреса - знак “@”.

Установить коммуникации с потребителями можно не используя персонализированные рассылки, с помощью одних только телефонных звонков. В ходе активного телемаркетинга может происходить уведомление о той или иной акции, сбор более подробных данных о клиентах, продажи по телефону.

Активный телемаркетинг незаменим, когда стоит задача создать более подробную базу данных существующих клиентов для долговременных программ лояльности. Грамотно разработанная анкета позволит акцентировать внимание потребителя на заинтересованности компании в личностных отношениях с ним, подчеркнуть интерес к его потребностям, а заодно получить нужную информацию. Также активный телемаркетинг может использоваться как часть программы по поддержанию лояльности существующих клиентов, когда в ходе обзвона они уведомляются о проведении акции, розыгрыше призов, дополнительных возможностях получить скидку или бонус.

Еще одна важная функция телемаркетинга - активные продажи по телефону. В этом случае обычно разделяют работу по обзвону базы данных потенциальных клиентов и непосредственно продажи. Сначала идет обзвон «холодного» списка, после которого получается база данных с «теплыми» контактами. Ее отдают на работу специалистам по продажам, которые, ориентируясь на полученную первичную информацию, анализируют потребности клиента, демонстрируют ему выгоды, получаемые от покупки, и подводят к принятию положительного решения.

Важная составляющая директ маркетинговой кампании - фиксация откликов потребителей. Получателю нужно предоставить быстрый и понятный способ донести свою реакцию до отправителя, выразить свое мнение, объяснить, почему его заинтересовало или не заинтересовало данное обращение.

. Персонализированная рассылка (direct mail)

Персонализированная рассылка (direct mail) - пожалуй, самый известный и широко применяемый способ обратиться к потребителям в директ маркетинге.

Подготовка предложения для персонализированной рассылки включает в себя два этапа: разработку формы послания и текста и выбор способов доставки. С какими бы целями ни осуществлялась персонализированная рассылка, хорошо, если она вызывает яркие эмоции у получателя. Если, например, стоит задача привлечь посетителей на презентацию нового товара или на распродажу в магазин, можно не просто разослать приглашения, но и дополнить их какой-нибудь забавной или необычной деталью.

. Почтовая рассылка

Персонализированная почтовая рассылка - эффективный способ коммуникации, когда речь идет о завоевании внимания и привлечении новых клиентов - физических лиц. В отличие от жителей европейских стран, которые ежедневно получают толстые пачки ярких, персонализированных обращений с предложениями товаров и услуг, наши потребители более привыкли к кипам невыразительных рекламных листовок. На этом фоне послание, отпечатанное на качественной бумаге, адресованное лично получателю, не пройдет незамеченным, а, значит, с его содержанием обязательно ознакомятся. Но, главное, это послание должно быть “продающим”, то есть не только иметь привлекательный внешний вид, но и учитывать потребности адресата, ведь одно дело прочитать письмо, другое - купить товар.

. Рассылка с курьером

Альтернативой почтовой рассылке может стать рассылка предложений с курьером. Этот способ обычно используется для особо важных клиентов, в случае вручения подарков и призов или при рассылке объемного пакета документов.

. SMS - сообщения

Статистика утверждает, что ежемесячно в сетях мобильной связи передается около 1 миллиарда сообщений. В данный момент некоторые компании России уже используют sms-сообщения для рекламы своей продукции. Отправляемые рекламные сообщения обычно имеют завуалированную форму.

. Электронная рассылка

Электронная рассылка хороша как способ коммуникации для определенных категорий целевой аудитории (например, молодежи, офисных работников).

Рассылка по электронной почте может быть самостоятельным средством обращения или дополняться другими средствами взаимодействия, например, почтовой рассылкой. Персонализированная электронная рассылка принципиально отличается от спама - незапрашиваемых рекламных посланий, с которыми сталкиваются практически все обладатели электронных ящиков и которые вызывают немалое раздражение. В директ - маркетинге рассылка проводится с согласия получателей на имена конкретных адресатов. Получатель заранее узнает о том, что на его имя будет отправлено письмо (при актуализации), и сам предоставляет адрес электронной почты. Если его не интересует предложение, он просто не дает свою контактную информацию.

. Интернет-сайт.

Существует вариант, когда наряду с электронной рассылкой для контактов с потребителями задействуется интернет-сайт. При этом на сайте может дублироваться информация о проводящейся акции, или же электронная рассылка отправляет на сайт в сети, который в данном случае используется как источник дополнительной информации о продукции. Обычно там можно также заказать товар.

Параллельно с созданием и актуализацией базы данных начинается подготовка обращения, а затем собственно коммуникация с существующими или потенциальными клиентами компании.

Разработка базы данных о потенциальных и существующих клиентах.

В основе директ-маркетинга всегда лежит база данных существующих и потенциальных клиентов. Любая компания уже имеет свою базу данных, будь то стандартная бухгалтерская программа с реквизитами контрагентов компании, или множество таблиц Excel, с которыми привыкли работать менеджеры по продажам. Но для проведения маркетинговых мероприятий, да и просто для работы с текущими клиентами на разных стадиях цикла продаж, нужна единая база данных, содержащая в себе информацию, как о перспективных клиентах, так и о существующих.

Особенность директ-маркетинга заключается в том, что чем дольше работаешь с клиентом, тем лучше результат, поэтому необходимо иметь возможность фиксировать в базе произвольную информацию, характеризующую клиента или конкретное контактное лицо в компании-контрагенте. Например, если мы занимаемся продажей компьютерного оборудования, то нам необходимо фиксировать, сколько и какие компьютеры сейчас стоят у перспективного клиента, как давно они были куплены, когда планируется заменить или закупить новую технику и т.д.

Для установления доверительных отношений с клиентом желательно также хранить и личную информацию, например его день рождения, любимое блюдо и, например, как зовут детей нашего клиента и сколько им лет. Вся эта информация должна фиксироваться в карточке контрагента и в дальнейшем может быть использована для формирования списков рассылки. Например, можно разослать 8 марта поздравления всем женщинам, для этого в карточке должен отражаться пол контрагента.

Примеров задания сложных критериев выбора интересующего сегмента из всего списка можно привести великое множество.

У каждой компании клиенты имеют свои особенности, поэтому создать универсальную структуру базы данных, подходящую любым компаниям, скорее всего не получится. Да это и не нужно, главное чтобы программное обеспечение позволяло нам заводить произвольное количество новых полей (поле - это единица информации, описывающая определенный параметр контрагента, обычно для работы хватает 100 полей). Чтобы не загружать карточку большим количеством информации, в которой трудно ориентироваться, необходимо чтобы в интерфейсе системы была предусмотрена возможность визуальной группировки этих полей, например по разным закладкам карточки. Тогда разные сотрудники смогут работать с разной информацией по одному клиенту и не мешать друг другу.

При работе с контрагентами мы все-таки работаем не с компанией, а с конкретными людьми. Поэтому необходимо, чтобы мы имели возможность в системе фиксировать организационную или функциональную структуру нашего контрагента и хранить различные связи между сотрудниками компании.

.1.2 Характеристика организации ООО «Дело Системы»

ООО «Дело Системы» существует на рынке ИТ автоматизации бизнеса с 1995-го года.

За это время организация закрепилась и приобрела довольно высокий статус на рынке ИТ. Услугами центра воспользовались более 10 тысяч предприятий и фирм различных форм собственности Москвы и Московской области, а также других регионов РФ.

На данный момент «Дело Системы» представляет услуги по:

·        Обслуживанию владельцев продуктов «1С:Предприятия 8» по линии информационно-технологического сопровождения (ИТС);

·        Сопровождению и поддержке типовых и нетиповых (измененных) конфигураций по индивидуальным договорам;

·        Продаже и внедрению лицензионных:

ü Программных продуктов 1С:Предприятие (7.7 и 8.Х версий);

ü   Программных продуктов «1С:Бухгалтерия предприятия 8», «1С:Управление торговлей 8»; «1С:Зарплата и Управление персоналом 8»; «1С:Комплексная автоматизация 8»; «1С:Управление производственным предприятием 8»; «1С:Консолидация 8»; «1С:Платежные документы 8»; «1С:Налогоплательщик 8»; «1С:Розница 8»; «1С:Архив 8»; «1С:Управление небольшой фирмой 8»; «1С:Бухгалтерия государственного учреждения 8»; «1С:Зарплата и кадры бюджетного учреждения 8»; «1С:Свод отчетов 8»; «1С:Управляющий 8».

ü   Программных продуктов и баз данных других отечественных и зарубежных фирм, производителей программного обеспечения;

·        Доработке типовых и нетиповых версий «1С:Предприятие 8»;

·        Разработке специальных проектов;

·        Индивидуальным консультациям;

·   Обучению в Учебном центре (Центр Сертифицированного Обучения) программным продуктам системы «1С:Предприятие 8»

.1.3 Структура организации

Организация ООО «Дело Системы» состоит из следующих подразделений:

·        Администрация

·        Отдел продаж

·        Отдел сопровождения

·        Отдел внедрения

·        Проектный отдел

·        Линия консультации

·        Отдел поддержки ИТС (Информационно-технологического сопровождения)

·        Учебный центр

1.2 Обзор существующих автоматизированных систем

Программных продуктов по комплексной автоматизации предприятий, бухгалтерской и торговой деятельности в частности, существует большое множество. Среди них самые известные:

·        1С (серия программ «1С:Бухгалтерия предприятия»);

·        АйТи (семейство «БОСС»);

·        Атлант - Информ (серия «Аккорд»);

·        Галактика - Парус (серия программ «Галактика» и «Парус»);

·        ДИЦ («Турбо - бухгалтер»);

·        Интеллект - сервис (серия «БЭСТ»);

·        Инфин (серия программных продуктов от «мини» до «макси»);

·        Информатик («Инфо - бухгалтер»);

·        Инфософт («Интегратор»);

·        Омега (серия «Abacus»);

·        Цифей («Эталон»);

·        R-Style Software Lab («Универсальная бухгалтерия Кирилла и Мефодия», серия RS-Balance).

Коротко остановимся на некоторых из выше перечисленных программ:

Фирма «1С», система «1С:Бухгалтерия предприятия». На сегодняшний день это самый известный и продаваемый продукт в России. Популярность этой программе обеспечили мощная реклама, развитая дилерская сеть, невысокая цена и грамотная маркетинговая стратегия. Основные возможности системы легко укладываются в схему «проводка - главная книга - баланс». В базовый комплект поставки входит некоторый набор заполняемых форм первичных документов, которые при необходимости (как правило так и бывает ) можно перенастроить , изменить форму и алгоритм заполнения. Для этого надо воспользоваться внутренним макроязыком, освоение которого требует некоторой квалификации. В целом программу «1С: Бухгалтерия предприятия» можно отнести к подклассу инструментальных систем для квалифицированного бухгалтера малого предприятия, поскольку она требует некоторой настройки для дальнейшего индивидуального пользования. Хотя базовые компоненты недоступны пользователю, функциональные конфигурации, написанные на встроенном языке, полностью доступны для модификации. Это предоставляет пользователям возможность быстро и эффективно модифицировать конфигурацию, с которой работает предприятие, вводить в нее новые задачи, документы, системы учета, подстраиваться под изменение законодательства. Для этого, конечно, требуется работа программистов, знающих встроенный язык среды «1С: Предприятие» и ее систему взаимосвязанных компонентов.

В новой версии «1С: Бухгалтерия предприятия» для платформы 8.2 значительно расширены возможности ведения планов счетов, поддерживается ведение многомерной аналитики, реализована двухуровневая система регистрации информации о движении средств, производится объединение вводимых проводок в операции, реализован единый механизм построения отчетов. В новой версии имеются более мощные средства для организации работы «от документа», которые сочетаются с развитыми режимами ручного ввода операций (работа с журналом операций и проводок, типовые операции). В системе версии 8.2 присутствует весь стандартный набор сервисных возможностей системы.

Корпорация «Галактика - Парус» предлагает программу «Парус». Разработка предназначена для малых и средних хозрасчетных предприятий различного профиля деятельности. Она позволяет автоматизировать не только бухгалтерский учет, но и финансово - хозяйственную деятельность предприятия.

Программа "Парус" для SQL-сервера или Oracle является открытой системой, и ее функции могут расширяться с помощью прямого обращения к SQL- серверу и к базовым функциям программы.

Система «БЭСТ» является в первую очередь торговой системой, но тем не менее обеспечивает автоматизацию всех основных участков учета на предприятии (ведение расчетных счетов, кассы, расчетов с подотчетными лицами, учет основных средств и материалов, расчет зарплаты) и может быть успешно использована для автоматизации предприятий любого профиля. Интерфейс системы направлен на пользователя, благодаря чему, большинство настроек может быть выполнено самостоятельно пользователем, без привлечения специалистов фирмы - разработчика. Стоит отметить, что «БЭСТ» является закрытой системой и не может быть изменена пользователем. Компания-разработчик сама проводит модификацию базовых модулей, приспосабливая их к специфике конкретного предприятия. Это дорогостоящий процесс, который нередко вызывает трудности сопровождения и обновления версий.

.3 Обоснование выбора программного продукта 1С: Предприятие 8

В настоящее время на рынке программных продуктов предлагаются различные информационные системы, предназначенные для решения задач бухгалтерского, налогового, складского учета и торговой деятельности предприятия. Среди них выделяется «1С:Предприятие 8» - комплексная система автоматизации управления предприятиям, в которой реализованы в полном объеме все необходимые функции, так же данная система отличается высокой производительностью и мобильностью. Она постоянно дорабатывается и модернизируется, приобретая всё больше дополнительного функционала и обладает всеми возможностями, необходимыми для ведения учета на любом предприятии.

При разработке платформы "1С: Предприятие 8" ее создатели сразу ориентировались на получение целостной базовой платформы, которая будет использоваться для построения разнообразных прикладных решений. При этом данные прикладные решения могут создаваться не только специалистами фирмы «1С», но и множеством других разработчиков, которые являются экспертами в тех или иных отраслях производственной деятельности. Поэтому платформа изначально проектировалась как тиражируемый продукт. Этот продукт включает все необходимые технологии для эксплуатации бизнес-приложений и инструменты для их разработки и модификации.

Опыт разработки прикладных решений показывает, что значительная часть разработчиков не создает программы с нуля, а лишь дорабатывает типовые решения. Высокий уровень настраиваемости решений на специфические требования пользователя является одним из важных преимуществ столь четкого разграничения между платформой и прикладными решениями.

Данное обстоятельство определяет особые требования к наглядности и простоте понимания разработчиком уже существующих решений, а также максимально учитывается во всех механизмах платформы. Выделение прикладного решения как самостоятельного элемента позволяет сформировать целую область создания, распространения и поддержки разнообразных прикладных систем. В этой области можно сконцентрировать свои усилия только на специфике данного класса задач.

В принципах построения платформы "1С:Предприятие 8" изначально заложена строгая ориентация на разработку прикладного решения на основе определенной модели.

Модель - это вся идеология построения прикладного решения. Здесь и способы построения структур данных, и типы связей между данными, и принципы управления данными, и форматы описания бизнес-логики, и способы связи данных с объектами интерфейса, и разделение функциональности по уровням системы, а также многое другое.

Важно, что все приложения должны следовать принятой модели. Этим обеспечивается единообразие и предсказуемость их поведения. Таким образом, разработчик, который желает отразить в прикладном бизнес-решении специфику той или иной предметной области, имеет вполне определенный набор способов реализации задачи средствами, заложенными в платформу. Безусловно, такой подход в чем-то ограничивает свободу разработчика, но в то же время он защищает от множества ошибок и позволяет довольно быстро получить работоспособное решение, которое в дальнейшем сможет развиваться и поддерживаться не только им, но и другими специалистами.

Кроме того, наличие единой модели принципиальным образом сказывается и на простоте освоения системы. Вся разработка ведется в рамках одной сквозной системы понятий и в едином пространстве типов данных. У разработчика не возникает необходимости осваивать несколько моделей представления и тратить усилия на реализацию переходов между ними на разных уровнях.

В системе "1С: Предприятие" все операции редактирования данных (создание, изменение и удаление) проводятся только с использованием объектной техники. Разработчики взаимодействуют с базами данных не на уровне записей, а с помощью объектов, соответствующих хранимым в базах данных сущностям. Работа с объектными сущностями поддерживается представлением сущностей базы данных в виде объектов встроенного языка программирования и специальными типами данных, служащими для представления объектных ссылок (ссылок на объекты базы данных). Зная объект, легко получить его ссылку: зная ссылку - извлечь объект из базы данных. Данная техника обеспечивает наглядный и естественный способ описания в исходном коде алгоритмов бизнес-логики, манипулирующих объектами, и гарантирует логическую целостность данных при любых операциях. Это напоминает написание приложений объектных баз данных, с той лишь разницей, что сохранение данных происходит в таблицах реляционной СУБД. При этом в модулях, написанных на встроенном языке, может одновременно присутствовать несколько объектов, относящихся к одной единице базы данных.

Для изменения хранимых данных не требуется писать сложные запросы и преобразовывать результаты их обработки в объекты языка программирования. Достаточно получить объект из базы данных, изменить его свойства и снова сохранить. Разработчик при этом имеет возможность написать обработчики событий, связанных с изменением данных, выполняя с их помощью различные проверки и изменяя при необходимости другие данные.

Платформа обеспечивает работу конфигурации и позволяет вносить в нее изменения или создавать собственную конфигурацию.

Существует одна платформа - 1С:Предприятие 8, и множество конфигураций. Для функционирования какого-либо прикладного решения всегда необходима платформа и какая-либо (одна) конфигурация.

Сама по себе платформа не может выполнять никаких задач автоматизации, так как она создана для обеспечения работы какой-либо конфигурации. То же самое с конфигурацией: чтобы выполнить те задачи, для которых она создана, необходимо наличие платформы, которая и управляет ее работой.

Тут и выходит на передний план конфигурируемость системы, поскольку платформа, помимо управления работы конфигурацией, содержит средства, позволяющие вносить изменения в используемую конфигурацию. Более того, платформа позволяет создавать свою собственную конфигурацию "с нуля", если по каким-либо причинам использование типовой конфигурации представляется нецелесообразным.

1.3.1 Характеристика программы «1С: Бухгалтерия предприятия 8»

«1С: Бухгалтерия предприятия 8» по праву считается универсальной программой ведения бухгалтерского и налогового учета. Она позволяет вести полноценный учет и получать регламентированную отчетность для сдачи в государственные фонды. Это решение позволяет автоматизировать учет в организациях, осуществляющих любые виды деятельности, такие как оптовая, розничная, комиссионная торговля, услуги, производство, зарплата и т.д. Программу могут использовать как предприниматели, ведущие налоговый учет на общих основаниях, так и частные предприниматели, работающие по упрощенной системе налогообложения или на едином налоге. Регламентированный учет в программе, реализован в соответствии с действующим законодательством, а все изменения оперативно реализовываются в новых версиях программы или в регламентированной отчетности.

Конфигурация «1C: Бухгалтерия предприятия 8» обеспечивает универсальность к подходу решения бухгалтерских задач, стоящих перед бухгалтерами и экономистами их бухгалтерского отдела предприятия. Может помочь бухгалтерии самостоятельно выписывать первичные документы, вести учет продаж и т.д. в небольших предприятиях. В программу могут вводить информацию сотрудники других служб предприятия, не являющиеся бухгалтерами. В последнем случае за бухгалтерской службой остается методическое руководство и контроль над настройками информационной базы.

В конфигурации «1С: Бухгалтерия предприятия 8» бухгалтерский и налоговый учет ведутся параллельно. Реализовано два плана счетов. Один - для бухгалтерского учета, другой - для налогового учета (по налогу на прибыль). Для ведения двух учетов используются легко сопоставимые счета. Коды счетов налогового учета соответствуют кодам счетов бухгалтерского учета. Такой подход существенно облегчает выполнение требований ПБУ 18/02 «Учет расчетов по налогу на прибыль». При работе с планами счетов пользователь может добавлять собственные счета и субсчета в режиме «1С: Предприятие». В конфигурации существует возможность отменить ведение ПБУ 18/02, если организация это положение по бухгалтерскому учету не применяет. Есть возможность отменить одновременное ведение учетов (бухгалтерского и налогового) и применять только одно из них.

В единой информационной базе возможно ведение бухгалтерского и налогового учета нескольких организаций, используя при этом общие справочники, с подготовкой регламентированной отчетности по каждой организации.

Учет продаж, учет комиссионной торговли (учет у комитента и комиссионера), учет банковских и кассовых операций, учет основных средств и нематериальных активов, учет расчетов с контрагентами, учет косвенных расходов, учет заработной платы, кадровый и персонифицированный учет, также возможно реализовать в конфигурации «Бухгалтерия предприятия».

Бухгалтерский и налоговый учет в «1С: Бухгалтерии предприятия 8» ведется в соответствии с действующим законодательством Российской Федерации. В программе отражены положения Налогового Кодекса РФ, федеральных законов и постановлений Правительства РФ, приказов Минфина РФ, ПБУ и других нормативных актов.

В «1С: Бухгалтерию предприятия 8» включены формы бухгалтерской отчетности и налоговые декларации, формы статистики, отчетность предприятия по НДФЛ и взносам в ПФР. Все формы отчетности соответствуют нормативным документам.

Бухгалтерская и налоговая отчетность своевременно обновляется, оперативно отражая все существенные изменения законодательства.

В саму «1C: Бухгалтерию предприятия 8» заложена возможность совместного использования с такими программами как «1C: Управление торговлей», «1C: Зарплата и Управление Персоналом». Также есть возможность сделать совместный обмен данными с любыми другими конфигурациями, созданными на «1С: Предприятие 8».

.3.2 Основные преимущества ведения учета в программе «1С:Бухгалтерия предприятия 8»

Существует несколько преимуществ ведения учета в программе «1С: Бухгалтерия предприятия 8»:

. Ввод первичной информации в программе осуществляется с помощью документов, которые формируют записи по плану счетов и в разрезе дополнительных аналитик. Это позволяет получать стандартные бухгалтерские отчеты по оборотам на счетах и дополнительные расширенные отчеты для глубокого анализа деятельности компании. Каждый документ в программе соответствует печатным первичным документам бухгалтерского учета. В случае если нужно выполнить нестандартную операцию, используется ручное формирование проводок по плану счетов;

. В программе реализован партионный учет товаров, материалов и готовой продукции. Это позволяет выполнять списание одним из нескольких методов - по средней себестоимости товаров; по ФИФО (сначала списываются товары, поступившие раньше) и ЛИФО (сначала списываются товары, поступившие позже). При необходимости учет товаров в программе можно вести в разрезе нескольких складов. Это позволяет контролировать остатки и движения по, например, удаленным складам;

. Для автоматизации розничной торговли предусмотрена работа с торговыми точками. Автоматизирован учет комиссионной торговли;

. Для контроля денежных потоков компании в программе ведется учет движения наличных и безналичных денежных средств, в разрезе касс и банковских счетов. Возможны операции по обмену валюты;

. Программа позволяет вести расчеты с контрагентами и подотчетными лицами в разных валютах и оперативно получать состояние взаиморасчетов;

. Немаловажным для бухгалтерии является полноценный учет основных средств и нематериальных активов: поступление, принятие на учет, начисление амортизации, модернизация, передача, списание, инвентаризация;

. Реализован учет основных производственных операций, а именно автоматизирован расчет себестоимости продукции и услуг.

. Программа позволяет начислять заработную плату сотрудникам предприятия, рассчитывать отчисления в фонды и производить выплату заработной платы через кассу или перечислять на лицевые счета работников в банке;

. При необходимости в программе можно вести учет нескольких организаций работающих с едиными списками товаров, клиентов и т.д.

.3.3 Функциональные возможности «1С: Бухгалтерия предприятия 8»

«1С: Бухгалтерия предприятия 8» обеспечивает решение всех задач, стоящих перед бухгалтерской службой предприятия, если бухгалтерская служба полностью отвечает за учет на предприятии, включая, например, выписку первичных документов, учет продаж и т.д.

Кроме того, информацию об отдельных видах деятельности, торговых и производственных операциях, могут вводить сотрудники смежных служб предприятия, не являющиеся бухгалтерами.

В последнем случае за бухгалтерской службой остается методическое руководство и контроль над настройками информационной базы, обеспечивающими автоматическое отражение документов в бухгалтерском и налоговом учете.

Данное прикладное решение также можно использовать только для ведения бухгалтерского и налогового учета, а задачи автоматизации других служб, например, отдела продаж, решать специализированными конфигурациями или другими системами.

С помощью "1С: Бухгалтерии предприятия 8" можно вести бухгалтерский и налоговый учет хозяйственной деятельности нескольких организаций. Учет по каждой организации можно вести в отдельной информационной базе. В то же время "1С: Бухгалтерия предприятия 8" предоставляет возможность ведения бухгалтерского и налогового учета нескольких организаций в общей информационной базе. Это будет удобно в ситуации, когда хозяйственная деятельность этих организаций тесно связана между собой: при этом в текущей работе можно использовать общие списки товаров, контрагентов (деловых партнеров), работников, собственных складов и т.д., а обязательную отчетность формировать раздельно. Благодаря возможности ведения учета деятельности нескольких организаций в единой информационной базе, конфигурация может использоваться и в небольших организациях, и в холдингах со сложной организационной структурой.

Учет товаров, материалов и готовой продукции реализован согласно ПБУ 5/01 "Учет материально - производственных запасов" и методическим указаниям по его применению. В соответствии с учетной политикой организации поддерживаются следующие способы оценки МПЗ:

·              по средней себестоимости;

·              по себестоимости первых по времени приобретения материально-производственных запасов (способ ФИФО);

·              по себестоимости последних по времени приобретения материально-производственных запасов (способ ЛИФО).

На счетах бухгалтерского учета ТМЦ может вестись учет по местам хранения (складам). Складской учет может быть как количественным, так и количественно-суммовым. В первом случае оценка товаров и материалов для целей бухгалтерского и налогового учета не зависит от того, с какого склада они выбывают. Складской учет может быть отключен, если в нем нет необходимости.

В "1С: Бухгалтерии предприятия 8" регистрируются данные инвентаризации, которые автоматически сверяются с данными учета. На основании инвентаризации отражается выявление излишков и списание недостач.

В «1С: Бухгалтерии предприятия 8» ведется контроль за движением и наличием товарно-материальных запасов предприятия и реализован учет материалов, товаров и продукции. Причем ТМЦ учитываются не только в разрезе складов, но и партий, также могут дополнительно учитываться страна происхождения и ГТД номенклатуры. С помощью соответствующих документов отражаются в учете следующие действия:

o     инвентаризация ТМЦ;

o     закупка/оприходование ТМЦ;

o     реализация/списание ТМЦ;

o     перемещение ТМЦ между складами.

Автоматизирован учет операций поступления и реализации товаров и услуг. При продаже товаров выписываются счета на оплату, оформляются накладные и счета-фактуры. Все операции по оптовой торговле учитываются в разрезе договоров с покупателями и поставщиками.

Для импортных товаров учитываются данные о стране происхождения и номере грузовой таможенной декларации.

Для розничной торговли поддерживаются технологии работы как с автоматизированными, так и не автоматизированными торговыми точками. Автоматизировано отражение возвратов товаров от покупателя и поставщику.

Автоматизирован учет комиссионной торговли как в отношении товаров, взятых на комиссию (у комитента), так и переданных для дальнейшей реализации (комиссионеру). Возможно отражение операций и по передаче товаров на субкомиссию. При формировании отчета комитенту или регистрации отчета комиссионера можно сразу произвести расчет и отразить удержание комиссионного вознаграждения. Автоматизированы операции по учету возвратной многооборотной тары. Учтена специфика налогообложения таких операций и расчетов с поставщиками и покупателями.

В "1С: Бухгалтерии предприятия 8" могут использоваться нескольких типов цен, например: "Оптовая", "Мелкооптовая", "Розничная", "Закупочная" и т.п. Это упрощает отражение операций поступления и реализации.

В "1С: Бухгалтерии предприятия 8" реализован учет движения наличных и безналичных денежных средств. Поддерживается ввод и печать платежных поручений, приходных и расходных кассовых ордеров. Автоматизированы операции по расчетам с поставщиками, покупателями и подотчетными лицами, внесение наличных на расчетный счет и получение наличных по денежному чеку. При отражении операций суммы платежей автоматически разбиваются на аванс и оплату.

На основании кассовых документов формируется кассовая книга установленного образца.

Реализован механизм обмена информацией с программами типа "Клиент банка". Вести учет возможно как в рублях, так и в иностранных валютах. Отражение в бухгалтерском и налоговом учете также автоматическое.

Учет расчетов с поставщиками и покупателями можно вести в рублях, условных единицах и иностранной валюте. Курсовые и суммовые разницы по каждой операции рассчитываются автоматически.

Расчеты с контрагентами можно вести по договору в целом или по каждому расчетному документу (отгрузки, оплаты и т.п.). Способ ведения расчетов определяется конкретным договором.

При оформлении документов поступления и реализации можно использовать как общие цены для всех контрагентов, так и индивидуальные для конкретного договора.

Учет основных средств и нематериальных активов ведется в соответствии с ПБУ 6/01 "Учет основных средств" и ПБУ 14/2000 "Учет нематериальных активов". Автоматизированы все основные операции по учету.

В программе "1С: Бухгалтерии предприятия 8" возможны следующие операции над основными средствами:

o     поступление;

o     принятие к учету;

o     модернизация;

o     передача;

o     продажа/списание.

Все эти операции регистрируются соответствующими документами.

Амортизируются ОС автоматически, на основе внесенных в информационную базу сведений, необходимых для бухгалтерского и налогового учета. Возможно распределение сумм начисленной амортизации за месяц между несколькими счетами или объектами аналитического учета. Для основных средств, использующихся сезонно, возможно применение графиков начисления амортизации.

Учет нематериальных активов сходен с учетом основных средств в таких операциях:

o     поступление;

o     выбытие;

o     изменение состояний;

o     амортизации.

НМА может быть задан как результат научно-исследовательских работ (НИОКР), тогда в первоначальной стоимости объекта учитываются затраты на НИОКР.

Автоматизирован расчет себестоимости продукции и услуг, выпускаемых основным и вспомогательным производством. Учет выпущенной готовой продукции в течение месяца ведется по плановой себестоимости. В конце месяца рассчитывается фактическая себестоимость выпущенной продукции и оказанных услуг.

Номенклатуру и количество материалов и комплектующих для передачи в производство можно автоматически рассчитать на основании данных о выпущенной продукции и сведений о нормативах расхода (спецификации).

Для сложных технологических процессов, предполагающих промежуточные стадии с учетом выпуска полуфабрикатов, поддерживается складской учет полуфабрикатов и автоматический расчет их себестоимости.

Для учета общехозяйственных расходов поддерживается применение метода "директ-костинг". Этот метод предусматривает, что общехозяйственные расходы списываются в месяце их возникновения и полностью относятся на стоимость реализованной продукции. Если в организации метод "директ-костинг" не применяется, то общехозяйственные расходы распределяются между стоимостью произведенной продукции и незавершенным производством. При списании косвенных расходов возможно применение различных методов распределения по номенклатурным группам продукции (услуг). Для косвенных расходов возможны следующие базы распределения:

·              объем выпуска;

·              плановая себестоимость;

·              оплата труда;

·              материальные затраты.

Для целей учета НДС поддерживаются методы определения выручки "по отгрузке" и "по оплате". Книга покупок и Книга продаж формируются автоматически.

Автоматизирован учет НДС по приобретенным товарам, реализуемым с применением ставки НДС 0%. Возможно распределение сумм НДС, предъявленных поставщиками приобретенных ценностей, в соответствии со ст.170 НК РФ по операциям реализации, облагаемым НДС и освобожденным от уплаты НДС.

В "1С: Бухгалтерии предприятия 8" ведется учет движения персонала, включая учет работников по основному месту работы и по совместительству, при этом внутреннее совместительство поддерживается опционально (т.е. поддержку можно отключить, если на предприятии это не принято). Обеспечивается формирование унифицированных форм по труду.

Для корректного расчета заработной платы и кадровой отчетности в системе хранятся подробные сведения о сотрудниках организации и сторонних физических лицах. Все эти сведения вводятся и корректируются набором кадровых документов: прием на работу, увольнение, кадровые перемещение, установка новых условий оплаты труда и т.п. В программе организовано ведение воинского учета.

Заработная плата рассчитывается специальным документом на основании введенных в программу кадровых и прочих данных по работникам организации.

Автоматизировано начисление зарплаты работникам предприятия по окладу и ведение взаиморасчетов с работниками вплоть до выплаты зарплаты, а также исчисление регламентированных законодательством налогов и взносов, облагаемой базой которых служит заработная плата работников организаций, и формирование соответствующих отчетов (по НДФЛ, ЕСН, взносам в ПФР), включая подготовку отчетности для системы персонифицированного учета ПФР. Отчеты могут формироваться как в электронном, так и бумажном виде. Имеется возможность исправить вручную любые результаты расчетов.

При выполнении расчетов учитывается наличие на предприятии:

·              инвалидов;

·              налоговых нерезидентов.

В конфигурации поддерживаются следующие системы налогообложения:

·              общая система налогообложения (для плательщиков налога на прибыль в соответствии с главой 25 Налогового кодекса РФ);

·              упрощенная система налогообложения (гл.26.2 НК РФ);

·              система налогообложения в виде единого налога на вмененный доход для отдельных видов деятельности (гл.26.3 НК РФ).

Для ведения налогового учета (по налогу на прибыль) в конфигурации добавлен специальный (налоговый) план счетов, структура и организация аналитического учета в котором приближены к бухгалтерскому плану счетов. Это упрощает сопоставление данных бухгалтерского и налогового учета для выполнения требований ПБУ 18/02 "Учет расчетов по налогу на прибыль". Вместе с тем, налоговый план счетов отражает и специфику налогового учета в соответствии с гл.25 НК РФ. По данным налогового учета автоматически формируются налоговые регистры и автоматически заполняется налоговая декларация по налогу на прибыль.

Учет по упрощенной системе налогообложения (УСН) реализован на отдельном плане счетов. Книга учета доходов и расходов формируется автоматически. Организации, применяющие УСН, могут использовать в качестве объекта налогообложения:

·              доходы;

·              доходы, уменьшенные на величину расходов.

Независимо от того, применяет организация УСН или общую систему налогообложения, некоторые виды ее деятельности могут облагаться единым налогом на вмененный доход (ЕНВД). В конфигурации предусмотрено разделение учета доходов и расходов, связанных с деятельностью облагаемой и не облагаемой ЕНВД. Расходы, которые нельзя отнести к определенному виду деятельности в момент их совершения, можно распределить автоматически.

Автоматизированы регламентные операции, выполняемые по окончании месяца, в том числе переоценка валюты, списание расходов будущих периодов, определение финансовых результатов и другие.

Основным способом отражения хозяйственных операций в учете является ввод документов конфигурации, соответствующих первичным бухгалтерским документам. Кроме того, допускается непосредственный ввод отдельных проводок. Для группового ввода проводок можно использовать типовые операции - простой инструмент автоматизации, легко и быстро настраиваемый пользователем.

В конфигурацию "Бухгалтерия предприятия" включен набор стандартных отчетов, предназначенных для анализа данных по остаткам и оборотам счетов и проводкам в самых различных разрезах.

Стандартная отчетность - комплект стандартных отчетов, облегчающих работу с данными бухгалтерского и налогового учета.

В их числе:

o     оборотно-сальдовая ведомость;

o     шахматная ведомость;

o     обороты счета;

o     карточка счета;

o     анализ субконто;

o     обороты м/у субконто;

o     карточка субконто

o     сводные проводки;

o     отчет по проводкам;

o     главная книга;

o     диаграммы.

Формирование отчетности происходит автоматически. Любой отчет может быть настроен на определенный набор данных или внешний вид. Эту настройку можно использовать и хранить для каждого отдельного пользователя.

В конфигурации формируется обязательная (регламентированная) отчетность. Регламентированная отчетность - комплект отчетов, порядок заполнения которых определяют нормативные документы:

o     бухгалтерские;

o     налоговые декларации;

o     отчеты в социальные фонды;

o     статистика;

o     справки для налоговых органов;

o     декларации о производстве/обороте алкоголя.

Регламентированная отчетность периодически изменяется государственными органами, поэтому ее необходимо регулярно обновлять. Для некоторых отчетов имеется возможность выгрузить их в электронном виде.

Новый современный дизайн интерфейса обеспечивает легкость освоения "1С: Бухгалтерии предприятия 8" для начинающих и высокую скорость работы для опытных пользователей:

·              значительное ускорение массового ввода информации благодаря функции "ввод по строке" и эффективному использованию клавиатуры;

·              удобные средства работы с большими динамическими списками, управление видимостью и порядком колонок, настройка отбора и сортировки;

·              максимальное использование доступного пространства экрана для отображения информации;

·              механизм стилей оформления.

Типовая конфигурация "Бухгалтерия предприятия" реализует наиболее общие схемы учета и может использоваться в большинстве организаций. Для отражения специфики учета конкретной организации типовую конфигурацию можно изменить. "1С: Бухгалтерия предприятия 8" имеет режим запуска "Конфигуратор", который обеспечивает:

·              настройку системы на различные виды учета;

·              реализацию любой методологии учета;

·              организацию любых справочников и документов произвольной структуры;

·              настройку внешнего вида форм ввода информации;

·              настройку поведения и алгоритмов работы системы в различных ситуациях с помощью встроенного языка;

·              широкие оформительские возможности создания печатных форм документов и отчетов с использованием различных шрифтов, рамок, цветов, рисунков;

·              возможность наглядного представления информации в виде диаграмм;

·              быстрое изменение конфигурации с помощью визуальных средств разработки.

Система «1С: Предприятие 8» обеспечивает масштабируемость прикладных решений, начиная от самых простых до самых многофункциональных. "1С: Бухгалтерия предприятия 8" может использоваться в следующих вариантах:

·              однопользовательский - для небольших организаций или персонального использования;

·              файловый - для многопользовательской работы, обеспечивающий простоту установки и эксплуатации;

·              клиент-серверный вариант работы на основе трехуровневой архитектуры, обеспечивающий надежное хранение и эффективную обработку данных при одновременной работе большого количества пользователей.

«1С: Бухгалтерия предприятия 8» работает с территориально-распределенными информационными базами и имеет при этом такие возможности:

·              неограниченное количество автономно работающих информационных баз;

·              полная или частичная синхронизация данных;

·              произвольный порядок и способ передачи изменений.

"1С: Бухгалтерия предприятия 8" интегрирует с другими системами. Это обеспечивает такие возможности, как:

·              загрузка курса валют из Интернета;

·              загрузка адресных классификаторов;

·              обмен данными с другими приложениями через текстовые файлы, DBF-файлы и XML-документы.

"1С: Бухгалтерия 8" предоставляет удобные инструменты для администрирования:

·              настройку прав доступа пользователей на основе механизма ролей, назначение интерфейса и языка пользователя;

·              журнал регистрации действий пользователей и системных событий;

·              возможность выгрузки и загрузки информационной базы;

·              средства установки и обновления платформы и прикладных решений.

Для "1С: Бухгалтерии предприятия 8", как и для других программных продуктов системы "1С: Предприятие 8", предусмотрено сервисное обслуживание по линии информационно-технологического сопровождения (ИТС). В комплект поставки программного продукта входит диск ИТС текущего выпуска и купон на бесплатное обслуживание по линии ИТС на 6 месяцев. Для получения сервисных услуг пользователю необходимо зарегистрировать купленный программный продукт в фирме "1С" и оформить бесплатную полугодовую подписку у продавшего коробку партнера по купону, входящему в комплект поставки программного продукта.

Сервисное обслуживание по линии ИТС включает:

·              услуги линии консультаций по телефону и электронной почте;

·              получение новых релизов программы и конфигураций;

·              получение новых форм отчетности;

·              ежемесячное получение комплекта дисков ИТС, содержащего методические материалы по настройке и эксплуатации системы, разнообразные консультации и справочники по бухучету и налогообложению, правовую базу данных «Гарант» и многое другое.

По окончании периода бесплатного сервисного обслуживания для продолжения получения перечисленных услуг, а также услуг партнеров по сопровождению данного продукта необходимо оформить платную подписку на ИТС.

1.3.4 Дополнительные возможности

Конфигурация «Бухгалтерия предприятия» предоставляет пользователю большой набор дополнительных возможностей:

·        загрузка курсов валют из сети Интернет;

·        загрузка адресных классификаторов;

·        загрузка классификаторов основных средств и ЕНАОФ;

·        загрузка классификаторов единиц измерения и др.;

·        обмен данными с «1С: Управление торговлей 8»;

·        обмен данными с «1С: Розница 8»;

·        обмен данными с «1С: Зарплата и управление персоналом 8»;

·        прочие обмены данным;

·        подключение торгового оборудования и закрытие кассовой смены;

·        настройка регламентного обновления конфигурации;

·        внешние (подключаемые) обработки;

·        управление доступом пользователей;

·        подготовка письма в отдел технической поддержки (услуги консультаций по электронной почте; получение релизов и отчетности);

·        автоматическая проверка наличия обновления конфигурации и установка обновлений «1С: Бухгалтерия предприятия 8» посредством сети Интернет;

·        электронное пособие «Быстрое освоение «1С: Бухгалтерии предприятия 8»;

·        советы пользователям;

·        стартовый помощник.

1.4 Постановка задачи

Задачей дипломного проекта является создание подсистемы для программного продукта «1С: Предприятие 8.2» конфигурации «Бухгалтерия предприятия 2.0», обладающей следующими функциями:

·        Создание и отправка электронных сообщений;

·        Получение электронных сообщений;

·        Рассылка сообщений по списку получателей;

·        Регистрация входящих/исходящих телефонных звонков;

·        Планирование и регистрация встреч и деловых переговоров;

·        Планирование будущих взаимодействий с клиентами.

Отправленные и полученные электронные сообщения должны храниться непосредственно в самой программе со всеми вложениями любого размера и формата.

Подсистема не должна использовать почтовые программы, установленные на компьютере пользователя, а иметь собственную учетную запись и настройки сервера.

2. Проектно-конструкторская часть

.1 Эскизное проектирование в среде BPwin

Для ускорения работы над проектом применим САSЕ-средства (Computer Aided Software Engineering).

САSЕ-средства - это программные средства, поддерживающие процессы создания и сопровождения информационных систем (ИС), включая анализ и формулировку требований, проектирование прикладного программного обеспечения (ПО) и БД, генерацию кода, тестирование, документирование, обеспечение качества, конфигурационное управление и управление проектом, а также другие процессы.

Построим структурные диаграммы, используя SADT методологию структурного анализа и проектирования (Structured Analysis and Design Technique), основанную на понятиях функционального моделирования. Методология отражает такие системные характеристики, как управление, обратная связь и исполнители.

Для функционального моделирования применяется уровень IDEF0, применяется для описания рабочих процессов (Work Flow), разработан на основе SADT, по сути одно и тоже. (РД IDEF0 - 2000) стандарт является точной копией американского стандарта «Integration Definition For Function Modeling (IDEF0) ’93 Dec 21». Для описания обмена данными между рабочими процессами применяется DED (Data Flow Diagram) методология моделирования потоков данных.

Средство моделирования BPwin позиционируется как мощный инструмент моделирования с возможностью анализа, документирования и корректирования бизнес - процессов. Он помогает устранять лишние или неэффективные операции, уменьшить издержки, повысить гибкость и улучшить уровень обслуживания заказчика. В модели документируются важные позиции, такие как необходимые операции, их выполнение и какие необходимы для этого ресурсы.

(Используется CASE-средство моделирования бизнес-процессов BPwin 4.1 SP2 b 788)2003 Computer Associates International, Inc. (CA).


Функциональная модель деятельности компании представлена на контекстной диаграмме 1:

Диаграмма 1. Функциональная модель деятельности компании ООО «Дело Системы»

Диаграмма декомпозиции имеет статус «To-Be» и уровень IDEF0.

Диаграмма 2. Декомпозиция модели

Схема работы с клиентами представлена на диаграмме 3.

Диаграмма 3. Схема работы с клиентами

Моделирование - один из наиболее эффективных методов изучения и установления связей. В модели процесса исключена излишняя детализация, что упрощает и без того сложную систему при анализе. Моделирование играет большую роль в разработке успешных информационных систем.

На Западе САSЕ-средства давно и прочно вошли в практику программной индустрии. При этом они используются не только для производства программных систем, но и как мощный инструмент решения исследовательских и проектных задач, связанных с начальными этапами разработки: при анализе предметной области, создании проектных спецификаций, выпуске проектной документации, планировании и контроле разработок, моделировании деловых приложений и т. п.

.2 Технология разработки

В результате решения поставленных задач было разработано 9 общих модулей, 4 общие формы, 5 справочников, 5 документов, 1 журнал документов, 3 перечисления, 2 регистра сведений, а так же дополнен интерфейс программы «1С: Бухгалтерия предприятия».

Основной рабочий интерфейс программы «1С: Предприятие 8.2» конфигурации «Бухгалтерия предприятия 2.0» представлен на рисунке 1.

Рис.1. Основной рабочий интерфейс

.3 Разработка общих форм и модулей

Общие модули содержат общие для всей конфигурации процедуры и функции (однако могут содержать и локальные процедуры и функции доступные только из этого же модуля). Могут вызывать процедуры и функции другого общего модуля. Общие модули делятся на глобальные и не глобальные. Процедуры и функции описанные в глобальных общих модулях могут быть вызваны просто по имени, а те которые описаны в не глобальных общих модулях вызываются посредством обращения к модулю (Название Модуля. Название Процедуры()).

Общие модули разрабатываемой подсистемы и их свойства представлены в таблице 1.

Программный код общих модулей находятся в Приложении 1.

Название модуля

Свойства

Взаимодействия

Сервер Внешнее соединение Вызов сервера

Взаимодействия Вызов Сервера

Сервер Вызов сервера

Взаимодействия Клиент

Клиент (управляемое приложение) Клиент (обычное приложение)

Взаимодействия Клиент Переопределяемый

Клиент (управляемое приложение) Клиент (обычное приложение)

Взаимодействия Клиент Сервер

Клиент (управляемое приложение) Сервер Внешнее соединение Клиент (обычное приложение)

Взаимодействия Клиент Сервер Переопределяемый

Клиент (управляемое приложение) Сервер Внешнее соединение Клиент (обычное приложение)

Взаимодействия Переопределяемый

Сервер Внешнее соединение Клиент (обычное приложение)

Управление Электронной Почтой

Сервер Внешнее соединение Клиент (обычное приложение) Вызов сервера

Управление Электронной Почтой Клиент

Сервер Внешнее соединение Клиент (обычное приложение) Вызов сервера

Таб. 1. Свойства общих модулей

Формы в «1С: Предприятие» предназначены для отображения и редактирования информации, содержащейся в базе данных. Общие формы не принадлежат конкретным объектам конфигурации, а используются всеми прикладными решениями в целом.

Общая форма Адресная Книга.

Адресная книга используется для подбора и уточнения контактов при отправке исходящих электронных писем и для уточнения контактов в полученных входящих письмах. Так же в ней можно выбрать файл почтовик со списком контактов и автоматически заполнить ими поле получателей.

Рис. 2. Создание формы АдреснаяКнига

Рис. 2.1. Свойства формы АдреснаяКнига

Программный код формы «Адресная книга» находится в приложении 2.

.4 Создание форм документов подсистемы

Начнем с добавления в общий полный интерфейс программы «1С: Предприятие» интерфейса разрабатываемой подсистемы, после чего в настройки пунктов будут добавляться создаваемые документы.

Рис. 3. Добавление дополнительного интерфейса

Рис. 3.1. Свойства элемента интерфейса

.4.1 Журнал документов «Взаимодействия»

Журнал документов будет обладать следующими свойствами для работы с попадающими в него документами:

·        Установка режимов отображения списка

·        Просмотр списка по ответственному

·        Установка группировки списка

·        Назначение ответственного

·        Установка флага "отработано"

·        Определение предмета взаимодействия

·        Откладывание отработки взаимодействий

·        Загрузка входящей электронной почты

Рис.4. Создание формы журнала документов «Взаимодействия»

Рис. 4.1. Журнал документов «Взаимодействия» в Конфигураторе и его свойства

Программный код формы журнала регистрации «Взаимодействия» находится в Приложении 3.

.4.2 Документ «Электронное письмо входящее»

Документ "Электронное письмо входящее" предназначен для регистрации полученных электронных писем. Получение почты происходит после нажатия кнопки "Получить почту" в журнале документов «Взаимодействия». Там же отображаются полученные письма. При получении нового входящего электронного письма пользователь может выполнить следующие действия.

·              Уточнить контакт. Уточнить контакт с клиентом. По адресу электронной почты, указанной в письме программа найдет список тех абонентов, для которых зарегистрирован данный адрес. Поиск производится в списке партнеров, контактных лиц и физических лиц. Если информация о таком адресе не зарегистрирована, то можно зарегистрировать запись о новом контакте.

·              Ответить на письмо. На основании полученного входящего письма будет зарегистрировано исходящее электронное письмо.

·              Запланировать взаимодействие с клиентом. Планирование взаимодействия производится при нажатии на кнопку "Взаимодействие". Можно запланировать встречу, телефонный звонок и т.д.

Рис. 5. Создание формы документа «Электронное письмо входящее»

Рис.5.1. Документ «Электронное письмо входящее» в Конфигураторе и его свойства

Программный код формы документа «Электронное письмо входящее» находится в Приложении 4.

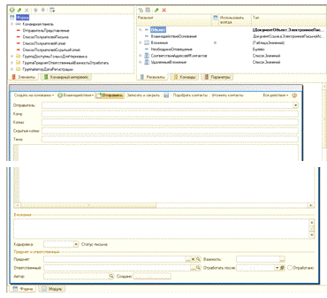
.4.3 Документ «Электронное письмо исходящее»

Документ "Электронное письмо исходящее" предназначен для формирования исходящего письма контакту и отправки его по электронной почте. С помощью кнопки "Подобрать контакт" можно быстро найти нужный контакт в адресной книге.

Электронное письмо исходящее может быть создано на основании ранее оформленного взаимодействия, контакта или предмета взаимодействий. Если электронное письмо исходящее оформляется на основании взаимодействия или предмета взаимодействий, то в форме письма автоматически заполняется информация о предмете письма. Информация о предмете письма может быть добавлена и в момент оформления нового письма (поле "Предмет").

К электронному письму исходящему можно приложить любое количество файлов. Список файлов заполняется в группе "Вложения".

Варианты важности и статус исходящего письма заполняются из значений Перечислений ВариантыВажностиВзаимодействий и СтатусыИсходящегоЭлектронногоПисьма.

На основании исходящего электронного письма пользователь может зарегистрировать взаимодействие с клиентом.

Рис.6. Создание формы документа «Электронное письмо исходящее»

Рис. 6.1. Документ «Электронное письмо исходящее» в Конфигураторе и его свойства

Программный код формы документа «Электронное письмо исходящее» находится в Приложении 5.

.4.4 Документ «Телефонный звонок»

Документ "Телефонный звонок" предназначен для регистрации входящих или исходящих звонков, которые регистрируются в программе.

В документе указывается информация о том , с кем был зарегистрирован телефонный звонок "Абонент" и информация о том, как в дальнейшем связаться с данным абонентом ("Как связаться").

·              Если абонент уже был зарегистрирован в информационной базе, то информацию о нем можно выбрать из соответствующего справочника при активизации поля "Контакт".

·              Если это новый абонент , то с помощью кнопки "Создать контакт" можно зарегистрировать информацию о нем в информационной базе.

В документе "Телефонный звонок" можно указать предмет разговора.

Рис.7. Создание формы документа «Телефонный звонок»

Рис. 7.1. Документ «Телефонный звонок» в Конфигураторе и его свойства

Программный код формы «Телефонный звонок» находится в Приложении 6.

.4.5 Документ «Встреча»

Документ предназначен для регистрации информации о предстоящей встрече. В документе фиксируется информация о цели встречи ("Описание"), место встречи, время встречи и участники встречи.

Информация об участниках встречи вводится в табличную часть документа. Если участник еще не зарегистрирован в информационной базе, то его можно зарегистрировать непосредственно из формы документа "Встреча" с помощью кнопки "Создать контакт".

В качестве предмета встречи может быть указано любое другое взаимодействие (предыдущая встреча, телефонный звонок, электронное письмо и т.д.), либо другие объекты, определённые в качестве предмета. В встрече можно зафиксировать взаимодействия с участниками встречи: телефонные звонки участникам, электронные письма т.д.

После окончания встречи в ней устанавливается флаг "Отработано", в поле "Описание" вводится описание результатов проведенной встречи.

Рис.8. Создание формы документа «Встреча»

Рис. 8.1. Документ «Встреча» в Конфигураторе и его свойства

Программный код формы «Встреча» находится в Приложении 7.

.4.6 Документ «Запланированное взаимодействие»

Документ предназначен для планирования взаимодействия с одним или несколькими участниками взаимодействия. Документ вводится в том случае, если необходимо запланировать взаимодействие, однако как именно будет производиться взаимодействие (телефонный звонок, встреча, электронное письмо) еще не известно.

В запланированном взаимодействии можно указать предмет взаимодействия.

Информация об участниках вводится в табличную часть документа. Указывается имя участника и информация о том, как с ним связаться.

·              Если участник уже зарегистрирован в информационной базе, то информация о нем указывается в поле "Контакт".

·              Если это новый участник, то непосредственно из формы планируемого взаимодействия его можно зарегистрировать, нажав на кнопку "Создать контакт" в панели действий табличной части.

На основании запланированного взаимодействия можно ввести информацию о реальных взаимодействиях с клиентом - написать письмо, позвонить и т.д.

Рис. 9. Создание формы документа «Запланированное взаимодействие»

Рис. 9.1. Документ «Запланированное взаимодействие» в Конфигураторе и его свойства

Программный код формы документа «Запланированное взаимодействие» находится в Приложении 8.

.5 Создание справочников и регистров сведений

Объект конфигурации Справочник предназначен для работы со списками данных. Используется для того, чтобы на его основе платформа создала в базе данных информационную структуру.

В подсистеме «Директ-маркетинг» разрабатываемые справочники служат для хранения файлов, присоединенных к какому либо виду взаимодействия. Они не предназначены для ручного ввода информации и при попытке обращения к ним программа будет выдавать ошибку (рис.10).

Рис. 10. Ошибка при обращении к созданным справочникам

Все 5 разработанных справочников имеют одинаковые реквизиты, табличные части и формы. Так же они обладают одинаковыми свойствами, за исключением привязки к созданным документам.

Состав справочников и их свойств представлен на рисунке 11.

Рис. 11. Состав справочников Присоединенных файлов и их свойства

Объект конфигурации Регистр сведений является прикладным и предназначен для описания структуры хранения данных в разрезе нескольких измерений. На основе этого объекта платформа создает в базе данных информационную структуру, в которой хранится произвольная информация, "привязанная" к набору измерений.

В подсистеме разработано 2 регистра сведений:

·        Идентификаторы Полученных Электронных Писем - служит для хранения адресов отправителей электронных писем и даты их получения;

·        Наличие Присоединенных Файлов - служит для определения наличия во взаимодействиях присоединенных файлов.

Рис.12. Разработанные регистры сведений

3. Эксплуатация подсистемы

.1 Настройка почтового сервера

Для начала следует создать учетную запись электронной почты, которая будет использоваться для получения и отправки электронных сообщений.

Для удобства справочник «Учетные записи электронной почты» вынесен в Главное меню --- Директ-маркетинг

Сведения о пользователе:

·        имя - имя владельца учетной записи, например Иван Сергеевич

·        почтовый адрес - адрес электронной почты учетной записи в формате пользователь@почтовый сервер

Сведения о сервере:

·        POP3 сервер - адрес POP3 сервера (сервера входящих сообщений)

·        SMTP сервер - адрес SMTP сервера (сервера исходящих сообщений)

Аутентификация:

·        пользователь - имя пользователя учетной записи (login)

·        пароль - пароль учетной записи

·        запомнить пароль - если флаг установлен, пароль будет сохранен в информационной базе, и будет использоваться при работе с этой учетной записью без дополнительного запроса пароля*.

Используйте кнопку "Проверка учетной записи" для проверки введенных параметров учетной записи. При этом отправляется стандартное почтовое отправление и проверяется возможность соединения с сервером входящих почтовых сообщений.

Флажок "Учетная запись используется только для отправки сообщений" устанавливается для тех системных учетных записей, которые предназначены только для рассылки системных сообщений.

* - Для системных учетных записей рекомендуется запомнить пароль для того чтобы система могла рассылать сообщения от такой учетной записи без участия пользователя. Тем не менее, решение о хранении паролей в информационной базе принимается в каждом случае индивидуально.

Рис. 13. Настройка учетной записи электронной почты

.2 Обработка взаимодействий

Работа со списком взаимодействий

Журнал «Взаимодействие» по умолчанию открывается с отбором по текущему пользователю в режиме К исполнению, то есть показываются все неисполненные и отложенные не больше чем на текущий момент взаимодействия.

Установка режимов отображения списка

При работе с журналом «Взаимодействие» пользователь может установить различные режимы отображения данных, в зависимости от поставленных перед ним задач по осуществлению взаимодействий.

Для оперативной работы по взаимодействиям используется режим К исполнению. При установке этого режима в списке отображаются неотработанные взаимодействия, которые не отложены или отложены не больше чем на текущий момент.

Для просмотра новых взаимодействия используется режим Новые. В этом режиме в списке отображаются неотработанные взаимодействия, для которых не установлен предмет.

Для просмотра отложенных взаимодействий используется режим Отложенные. При установке этого режима в списке отображаются все неотработанные взаимодействия, у которых заполнена информация в поле Отработать после.

Для просмотра уже отработанных взаимодействий предусмотрен режим Отработанные. При установке этого режима в списке показываются те взаимодействия, у которых установлен флажок Отработано.

Для просмотра всех взаимодействий используется режим Все. При установке этого режима в списке показываются все взаимодействия, которые были введены текущим пользователем.

Просмотр списка по ответственному

При открытии журнала «Взаимодействие» в нем отображаются только те взаимодействия, у которых в качестве ответственного установлен текущий пользователь. Для просмотра списка взаимодействий по другому ответственному необходимо выбрать его в поле Ответственный. Для просмотра списка взаимодействий по всем ответственным, поле Ответственный необходимо очистить.

Установка группировки списка

При работе с журналом «Взаимодействия» предусмотрена возможность быстрой группировки данных по датам регистрации взаимодействий.

При просмотре списка по всем ответственным имеется возможность дополнительной группировки списка по ответственным.

В общем журнале «Взаимодействия» можно группировать взаимодействия по предметам взаимодействий.

Для отмены установленной группировки используется режим Без группировки.

Назначение ответственного

Предусмотрена возможность установки нового ответственного для нескольких взаимодействий. Для этого в журнале «Взаимодействия» отмечаются нужные записи и вызывается функция установки ответственного (пиктограмма Установить ответственного). В появившемся диалоговом окне из списка пользователей выбирается новый ответственный и нажимается кнопка Выбрать. Новый ответственный будет автоматически установлен для отмеченных позиций. Такую операцию удобно использовать при разборе новых взаимодействий. При изменении ответственного очищается поле Отработать после.

Установка флага "отработано"

Предусмотрена возможность установки признака Отработано для списка взаимодействий. Пользователь отмечает в списке нужные взаимодействия (с помощью клавиши Ctrl) и нажимает на кнопку Установить флаг Отработано. Для всех отмеченных взаимодействий будет установлен флаг Отработано. Такой возможностью удобно воспользоваться при работе с текущими взаимодействиями (режим К исполнению, отбор по текущему пользователю).

Определение предмета взаимодействия

Несколько произвольно отмеченных взаимодействий можно отнести к одному предмету взаимодействий (установить предмет взаимодействия). Для выполнения этого действия пользователь отмечает нужные взаимодействия и нажимает на кнопку Установить предмет. В появившемся диалоговом окне пользователь для указания предмета взаимодействия, сначала выбирает тип предмета, а затем уже конкретный предмет взаимодействия. После нажатия на кнопку Выбрать все для всех отмеченных записей будет указан новый предмет взаимодействия. Данную возможность удобно использовать в режиме группировки по предметам. Пользователь просматривает список взаимодействий по предметам и при необходимости переопределяет предмет взаимодействия. Также этот режим удобно применять при разборе новых взаимодействий (режим Новые, отбор по текущему пользователю).

Откладывание отработки взаимодействий

Предусмотрена возможность отложить отработку нескольких произвольно выбранных взаимодействий. Для выполнения этих действий пользователь отмечает в списке нужные взаимодействия и нажимает на кнопку Отложить обработку. В появившемся диалоговом окне пользователь указывает дату, когда он собирается приступить к обработке отмеченных взаимодействий и нажимает на кнопку Выбрать. У всех отмеченных взаимодействиях в поле Отработать после устанавливается дата, равная установленной дате.

Загрузка входящей электронной почты

Для подготовки разбора входящей электронной почты по ответственным и предметам в журнале «Взаимодействия» предусмотрена возможность загрузки входящей электронной почты (кнопка Получить почту). Полученные входящие письма автоматически регистрируются в журнале «Взаимодействия» в виде документов Электронное письмо входящее. Далее пользователь, занимающийся разбором электронной почты, может распределить письма по предметам и ответственным, если эта информация не была определена при загрузке входящих писем.

Рис.14. Общий вид журнала документов «Взаимодействия»

Рис.14.1. Окно выбора создаваемого взаимодействия

.3 Загрузка входящих электронных писем

Все сообщения, полученные клиентом по электронной почте, отображаются в журнале «Взаимодействия».

Полученные по электронной почте входящие сообщения фиксируются в информационной базе в виде документа Электронное письмо входящее. Процесс получения почты может быть инициирован регламентным заданием по определенному расписанию, в этом случае новый документ Электронное письмо входящее появится в списке взаимодействий автоматически после выполнения регламентного задания. Пользователь может инициировать процесс получения писем вручную, нажав на кнопку Получить почту.

При получении писем сохраняется история взаимодействий. То есть, если входящее письмо было получено в ответ на исходящее письмо, то в качестве предмета письма будет проставлено отправленное ранее исходящее письмо. Если письма клиенту были отправлены по конкретной сделке, то при получении входящего письма эта сделка будет установлена в качестве предмета письма. Таким образом при работе с электронной почтой сохраняется вся история взаимодействий, точно также, как при ручном вводе данных в журнале «Взаимодействия».

Рис. 15. Форма выбора Документа «Электронное письмо входящее»

Рис. 15.1. Вид входящего электронного письма

.4 Формирование исходящих электронных писем

Создание электронного письма на основании контакта

Исходящее электронное письмо может быть создано из карточки контакта. При создании письма на основании контакта в список получателей письма добавляются записи, соответствующие контактной информации партнера с типом "e-mail". Если эта информация не определена, добавляется запись с заполненными реквизитами Контакт и Представление.

Создание электронного письма на основании предмета взаимодействия

При создании электронного письма на основании предмета взаимодействий автоматически заполняется реквизит Предмет. В список получателей письма добавляются записи, соответствующие контактной информации партнеров и контактных лиц сделки с типом "e-mail" кроме конкурентов.

Создание электронного письма на основании взаимодействия

При создании электронного письма на основании телефонного звонка копируется реквизит Предмет, в список получателей письма добавляются записи, соответствующие контактной информации контакта звонка с типом "e-mail". Если эта информация не определена, добавляется запись с заполненными реквизитами Контакт и Представление.

При создании электронного письма на основании встречи копируется реквизит Предмет. Список получателей письма заполняется контактной информацией участников встречи с типом "e-mail".

При создании исходящего электронного письма на основании входящего письма копируются реквизиты Предмет, Кодировка, Учетная запись. С некоторыми изменениями копируются текст и тема письма. Так же устанавливается набор служебной информации (не видимой для пользователя) письма.

Исходящее письмо может быть создано из входящего нажатием кнопки:

·              Ответить. В этом случае данные об отправителе из входящего письма добавляются в список получателей в исходящем.

·              Ответить всем. В этом случае в список получателей добавляются данные об отправителе и всех получателях входящего письма, кроме владельца учетной записи, с которой осуществляется формирование исходящего.

·              Переслать. В этом случае получатели не заполняются.

Формирование электронного письма

Учетная запись, с которой будет отправлено письмо, определяется автоматически только в случае создания исходящего письма на основании входящего (подставляется учетная запись, на которую получено входящее письмо) или если пользователю доступна только одна учетная запись. Во всех остальных случаях пользователь выбирает учетную запись "вручную". Получателей можно подобрать из адресной книги (кнопка Подобрать контакты).

Учетная запись, с которой будет отправлено письмо, определяется автоматически только в случае создания исходящего письма на основании входящего (подставляется учетная запись, на которую получено входящее письмо) или если пользователю доступна только одна учетная запись. Во всех остальных случаях пользователь выбирает учетную запись "вручную".

Отложенная обработка

Предоставляется возможность отложить отработку письма. Для этого необходимо заполнить реквизит Отработать после, в результате электронное письмо попадает в список К исполнению только после указанных пользователем даты и времени.

Для отправки письма используется кнопка Отправить.

В случае, если дальнейшая работа по письму не нужна, необходимо установить флаг Отработано.

Рис.16. Форма выбора и создания документа «Электронное письмо исходящее»

Рис. 16.1. Создание исходящего электронного письма

Рис. 16.2. Форма выбора контактов из Адресной книги и заполнения контактов из файла

.5 Регистрация входящих и исходящих телефонных звонков

)        Создание входящего звонка из общего интерфейса

Поступивший телефонный звонок может быть зарегистрирован из пункта меню «Директ-маркетинг». Также поступивший телефонный звонок может быть введен из журнала «Взаимодействие». При создании нового входящего звонка из настроек текущего пользователя автоматически подставляются данные об авторе и ответственном, зарегистрировавшем звонок. Дата и время регистрации звонка автоматически устанавливается равным текущей дате и текущему времени.

Определение ответственного за работу по звонку

Если регистрация входящего звонка производится одним сотрудником (сотрудником телефонной группы), а дальнейшая обработка телефонного звонка производится другим сотрудником (менеджером, отвечающим за работу с клиентами), то в поле Ответственный указывается тот сотрудник (менеджер), который будет заниматься дальнейшей отработкой данного звонка.

Привязка звонка к контакту

При регистрации звонка указывается краткая информация о клиенте: имя клиента (Абонент) и телефон клиента (Как связаться). Нового клиента можно зарегистрировать в информационной базе, не выходя из формы входящего звонка с помощью кнопки Создать контакт.

Если клиент уже зарегистрирован в информационной базе и может сообщить информацию по которой его можно идентифицировать (имя, телефон, e-mail и т.д.), то можно осуществить поиск клиента по указанной информации. Для поиска клиента по его контактной информации используется механизм полнотекстового поиска. Окно поиска открывается при нажатии на кнопку выбора, рядом с полем Контакт.

Привязка звонка к предмету

Если в процессе разговора с клиентом выясняется, что звонок контакта связан с уже зафиксированной в информационной системе темой или взаимодействием, то пользователь может зафиксировать это в реквизите Предмет.

Формирование звонка

В поле Описание вводится краткая информация о сути звонка, может быть также зафиксирована вся полезная информация, которая была предоставлена контактом в процессе разговора.

Обработка звонка

При регистрации нового звонка для него по умолчанию устанавливается обычная степень важности. В зависимости от характера звонка пользователь может повысить или понизить степень его важности. Менеджер может отложить обработку звонка. Для этого менеджер в поле Отработать после заполняет ту дату и время, когда он планирует вернуться к обработке данного звонка. Данный звонок попадет в список К исполнению в журнале взаимодействий только после указанных пользователем даты и времени в поле Отработать после.

Завершение работы по звонку

После завершения работы по звонку необходимо установить в форме входящего звонка флаг Отработано. При обработке входящих звонков можно установить такой режим работы, когда в списке будут показываться только те звонки, которые требуют дальнейшей обработки, а уже обработанные звонки показываться не будут.

)        Создание исходящего звонка из общего интерфейса

Новый исходящий звонок может быть создан из пункта меню «Директ-маркетинг» или из журнала документов «Взаимодействия». В карточку исходящего звонка в поле Описание вводится информация о сути звонка. При необходимости в поле Описание фиксируются результаты отработки информации по звонку. Информация о новом абоненте и его телефоне вводится в поля Абонент и Как связаться. С помощью кнопки Создать контакт новый абонент может быть зарегистрирован в информационной базе. Если абонент, которому был адресован звонок, уже зарегистрирован в информационной базе (внесен в адресную книгу), то информация о нем регистрируется в поле Контакт путем поиска и выбора абонента из адресной книги.

Создание исходящего звонка на основании контакта

Исходящий телефонный звонок может быть зарегистрирован для тех контактов, информация о которых уже зарегистрирована в информационной базе. Предусмотрена возможность ввода исходящего звонка из соответствующих карточек контактов. При вводе исходящего звонка из карточки контакта в новом исходящем звонке автоматически записывается информация об имени абонента (Абонент) и о его телефоне (Как связаться). Информация о телефоне записывается в том случае, если для абонента (партнера, контактного лица, физического лица) в его контактной информации указан только один телефон.

Создание исходящего звонка на основании предмета взаимодействия

Исходящий звонок может быть создан из карточки сделки или маркетингового мероприятия. При создании исходящего звонка на основании сделки или маркетингового мероприятия автоматически проставляется информация о предмете исходящего звонка: конкретной сделки или конкретного маркетингового мероприятия.

Создание исходящего звонка на основании взаимодействия

Исходящий звонок может быть создан на основании ранее зарегистрированного взаимодействия: запланированного взаимодействия, входящего телефонного звонка, встречи, входящего или исходящего электронного письма. При вводе нового исходящего звонка на основании ранее зарегистрированного взаимодействия автоматически заполняется информация о предмете (сделка, маркетинговое мероприятие и т.д.), если предмет был указан в ранее оформленном взаимодействии. Если предмет не был указан, то в качестве предмета будет установлено то взаимодействие, на основании которого вводится исходящий телефонный звонок. В новый исходящий звонок также переносится контактная информация о клиенте (Абонент, Как связаться). Если клиент уже зарегистрирован в информационной базе, то информация о клиенте заполняется в поле Контакт.

Формирование и обработка исходящего звонка

В карточку исходящего звонка в поле Описание вводится информация о сути звонка. При необходимости в поле Описание фиксируются результаты отработки информации по звонку.

Обработка звонка

Все исходящие звонки должны быть соответствующим образом обработаны. Например, в результате разговора с клиентом по телефону, необходимо выслать ему коммерческое предложение со списком тех товаров и цен, о покупке которых договорились с клиентом. Результатом обработки данного звонка будет ввод на основании исходящего звонка исходящего электронного письма с приложенным к нему коммерческим предложением. После отработки исходящего звонка менеджер устанавливает флаг Отработано.

Исходящие звонки, так же как и входящие звонки, могут быть сгруппированы по степени их важности: обычная, низкая, высокая. Исходящие звонки, имеющие низкую степень важности, могут обрабатываться позже, с более низким приоритетом. Менеджер имеет возможность отложить такие звонки. Для этого ему необходимо в поле Отработать после указать ту дату и время, когда он может отработать данный звонок. В результате этих действий отложенный звонок попадет в список К исполнению в журнале взаимодействий только после указанных пользователем даты и времени.

Рис. 17. Форма выбора и создания документа «Телефонный звонок»

Рис. 17.1. Создание телефонного звонка

.6 Планирование и регистрация встреч

Создание встречи из общего интерфейса

Планирование встречи производится из пункта меню «Директ-маркетинг» (подпункт Встреча) или из журнала «Взаимодействия». При планировании новой встречи регистрируется состав участников встречи (закладка Участники). В качестве участников встречи могут быть любые лица, как зарегистрированные, так и незарегистрированные в информационной базе (ИБ). Если участник встречи не зарегистрирован в ИБ, то информация о нем вводится в виде текстовой строки, если зарегистрирован, то информация о нем выбирается из соответствующих справочников (Контрагент, Контактное лицо и т.д.). Также определяется тема встречи (Описание), предмет встречи (сделка, маркетинговое мероприятие и т.д.). Для встречи вводится информация о дате начала и окончания встречи.

Создание встречи на основании контакта

Встреча может быть создана на основании контакта: из карточки контрагента, контактного лица или из карточки физического лица. При этом информация о контрагенте, контактном лице или физическом лице заполняется на закладке Участники. Если для контрагента (контактного лица или физического лица) в контактной информации указан только один телефон, то информация о нем заполняется в поле Как связаться.

Создание встречи на основании взаимодействия

Встреча может быть введена на основании любого ранее зарегистрированного взаимодействия: запланированное взаимодействие, телефонный звонок (входящий и исходящий), электронное письмо (входящее и исходящее), а также на основании ранее зарегистрированной встречи. При создании встречи на основании ранее зарегистрированного взаимодействия копируется информация о предмете и автоматически заполняется список участников в соответствии с теми участниками (абонентами), которые были зарегистрированы в ранее оформленном взаимодействии.

Обработка встречи

Все встречи должны быть соответствующим образом обработаны. Например, в результате встречи с клиентом достигнута договоренность о заключении сделки с клиентом. Результатом обработки данной встречи будет ввод на основании встречи сделки с клиентом. После отработки встречи менеджер устанавливает флаг Отработано.

Встречи, так же как и входящие и исходящие звонки, могут быть сгруппированы по степени их важности: обычная, низкая, высокая. Встречи, имеющие низкую степень важности, могут обрабатываться позже, с более низким приоритетом. Менеджер имеет возможность отложить обработку таких встреч. Для этого ему необходимо в поле Отработать после указать ту дату и время, когда он может отработать информацию по данной встрече. В результате этих действий отложенная встреча попадет в список К исполнению в журнале взаимодействий только после указанных пользователем даты и времени.

Рис. 18. Форма выбора и создания документа «Встреча»

Рис.18.1. Создание встречи

.7 Планирование взаимодействий

Планирование взаимодействия на основании взаимодействия

Взаимодействие можно запланировать на основании любого ранее совершенного взаимодействия с клиентом.

Отработка планируемого взаимодействия

При регистрации нового планируемого взаимодействия для него по умолчанию устанавливается обычная степень важности. В зависимости от характера планируемого взаимодействия пользователь может повысить или понизить степень его важности. Степень важности может повлиять на скорость обработки планируемого взаимодействия. Планируемые взаимодействия, которые имеют низкую степень важности, менеджер может отложить. Для того чтобы отложить планируемое взаимодействие, менеджер в поле Отработать после заполняет ту дату и время, когда он планирует вернуться к обработке данного взаимодействия. Данное планируемое взаимодействие попадет в список К исполнению в журнале взаимодействий только после указанных пользователем даты и времени в поле Отработать после.

После обработки планируемого взаимодействия менеджер устанавливает флаг в поле Отработано.

Рис. 19. Форма выбора и создания документа «Запланированное взаимодействие»

Рис. 19.1. Создание запланированного взаимодействия

В данном разделе были рассмотрены основные шаги, необходимые для работы с подсистемой «Директ-маркетинг».

4. Обоснование экономической эффективности проекта

.1 Теоретические основы экономической эффективности

Под понятием «оценка экономической эффективности ИС» понимается процесс, включающий в себя понимание, определение и измерение того, насколько полезным в экономическом плане является или явилось внедрение ИС для предприятия. При этом экономическая полезность рассматривается обычно как денежный эквивалент того, насколько изменились доходы/расходы предприятия в результате инвестирования в ИС.

Под эффективностью в общем случае понимается степень соответствия системы поставленным перед ней целям. Экономическая эффективность - это мера соотношения затрат на разработку, внедрение, эксплуатацию и модернизацию системы и прибыли от ее применения.

Оценка экономической эффективности ИС - сложная и трудоемкая работа, требующая не только технических, но и экономических навыков. Только сочетание этих двух составляющих может привести к достоверному результату проводимого анализа.

Специалисты в области разработки, внедрения и сопровождения ИС должны обладать навыками проведения предварительной экспертизы проекта. Они должны уметь вести постоянный мониторинг системы на соответствие внедряемых технологий стратегии развития предприятия. Процесс соизмерения затрат и достигаемого за их счет эффекта должен быть именно «процессом», то есть итерационной процедурой, проводимой на протяжении всего этапа разработки и внедрения проекта, результат которой способен повлиять на дальнейшее продолжение проекта.

Таким образом, исходя из всего выше сказанного, можно сделать вывод, что процесс оценки экономической эффективности информационных систем сложен и неоднозначен. Подходить следует индивидуально в каждом конкретном случае.

4.2 Выбор и обоснование методики расчета экономической эффективности проекта

Существует несколько методик оценки экономической эффективности. Так, разработаны алгоритмы расчета эффективности для ранее решавшихся и принципиально новых задач, есть методика, оценивающая эффективность путем вычисления прироста прибыли за счет увеличения объема производства, и другие.

Так как задача решалась в организации всегда, то для обоснования экономической эффективности дипломного проекта выбирается методика оценки для ранее решавшихся задач. В ее основе лежит сопоставление показателей, полученных в дипломном проекте, с показателями варианта обработки информации, выбранного в качестве базового. Годовой экономический эффект можно также записать в виде формулы (1):

Э = Э1+ Э2,                                                                          /1/

где Э1 - прямой экономический эффект, то есть эффект от уменьшения стоимости и трудоемкости обработки информации;

Э2 - косвенный экономический эффект, являющийся результатом опосредованного влияния обработки данных на процессы управления.

Э1 рассчитывается по формуле (2):

Э1= (С0+Ен*К0) - (С1+Ен*К1),                                           /2/

где С0 , С1 - текущие (эксплуатационные) годовые затраты при базовом и проектируемом вариантах обработки информации соответственно;

К0 , К1 - единовременные капитальные затраты при базовом и проектируемом вариантах обработки информации соответственно.

Экономическая эффективность оценивается трудовыми и стоимостными показателями, которые позволяют измерить экономию от внедрения предлагаемого проекта относительно базового варианта. Существуют абсолютные и относительные трудовые и стоимостные показатели.

К трудовым показателям относятся следующие:

. Абсолютное снижение трудовых затрат (ΔТ) (см. формулу (3)).

ΔТ=Т0-Т1                                                                                      /3/

. Относительный коэффициент снижения трудовых затрат (Кт1) (см. формулу (4)).

Кт1=ΔТ1/ Т0                                                                                  /4/

. Индекс снижения трудовых затрат (Iт1) (см. формулу (5)).

тj=Т0 /Т1                                                                                        /5/

Показателями стоимостных затрат являются:

. Абсолютное снижение стоимостных затрат (ΔС1) (см. формулу (6)) .

ΔС1=C0-C1                                                                                    /6/

. Относительный коэффициент снижения стоимостных затрат (Кс1) (см. формулу (7)).

Кс1=ΔС1/ С0                                                                                 /7/

. Индекс снижения стоимостных затрат (Iс1) (см. формулу (8)) .

Iсj=С0 /С1                                                                                      /8/

Процесс создания электронных писем и/или регистрации телефонных звонков и встреч будет занимать примерно одинаковое количество времени при различных вариантах организации труда.

Накладные расходы рассчитываются в размере 65% от заработной платы сотрудника. Часовая амортизация ЭВМ (Ам) рассчитывается по формуле (9). Сумма месячной амортизации составляет 200 руб. В среднем в месяце 21 рабочий день. В день ЭВМ работает в течение 10 часов.

Ам=200/21/10=0.95 руб.                                                                 /9/

.3 Расчет показателей экономической эффективности проекта

При оценке показателей эффективности сравниваются затраты на обработку информации при существующем (базовом) варианте и проектируемом, то есть автоматизированном варианте.

Единовременные капитальные затраты определяются по формуле (10):

Кj= Kjосв + Kjразр+ Kjзагр+ Kjприобр,                                       /10/

где Kjосв - затраты на освоение системы;разр - затраты на разработку системы;загр - затраты на загрузку системы;приобр - затраты на приобретение необходимого обеспечения;разр рассчитывается по формуле (11):


где Тjразр - затраты машинного времени на разработку (в часах);

Цмч - цена машинного часа;

Кмульт - коэффициент мультипрограммирования;

Змес - месячная зарплата одного разработчика;- количество разработчиков;разр - время разработки (в месяцах);нр - коэффициент накладных расходов.

Значения остальных слагаемых, кроме затрат на приобретение, рассчитываются аналогично. Затраты на приобретение определяются покупной ценой необходимых средств.

Для данной системы значения требуемых переменных таковы:нр=0.65

Кмульт=1=1 человек

Змес=3000 руб.

Цмч=0.95 руб.

Тjосв = 60 часов

Тjразр =50 часов

Тjзагр =0.5 часа

Время освоения составляет 2 дня, поэтому примем для данной задачи значение tjосв, равное 0.1 месяца.разр =1 месяцзагр =0.006 месяца

Кjприобр складывается из стоимости приобретаемого технического обеспечения (1/21 от стоимости оборудования, так как примерно такую часть от общего объема работ по времени занимает данный комплекс задач, а для принтера - 1/100), программного обеспечения.

Стоимость системного блока и монитора равна 12500, принтера 3500.

Стоимость программного обеспечения 8750 руб. Из них на данную задачу приходится примерно 500 рублей.

Кjприобр =12500/21+500+3500/100=1098.74 руб.

Кjосв =60*0.95*1+800*1*0.1*(1+0.65)=57+132=189 руб.

Кjразр =50*0.95*1+800*1*1*(1+0.65)=47.50+1320=1367.50 руб.

Кjзагр =0.5*0.95*1+800*1*0.006*(1+0.65)=0.48+7.92=8.4 руб.

Кj=2663.64 руб.

К0=2000 руб.

ΔКj=Кj-К0=663.64 руб.

Согласно формуле (2), прямой годовой экономический эффект равен:

Э1=(1693.65+0.15*2000)-( 320.52+ 0.15*2663.64)=1273.58 руб.

Косвенный годовой экономический эффект Э2 равен 5000 рублей в год.

Таким образом, согласно формуле (1), получаем годовой экономический эффект:

Э=1273.58+5000=6273.58 руб.

Расчетный коэффициент эффективности определяется по формуле (12):

Ер=ΔСj / ΔКj                                                                                  /12/

Ер=2664.83/663.64=4.015

Срок окупаемости проекта Ток=1/Ер

Ток=1/4.015=0.249 года (3 месяца).

Расчеты показывают, что расчетный коэффициент эффективности капитальных вложений больше нормативного, поэтому разработку подсистемы следует считать целесообразной. Срок ее окупаемости составляет примерно 3 месяца.

.2 Социальный эффект от внедрения проекта

При внедрении подсистемы «Директ-маркетинг» будет наблюдаться положительный социальный эффект. Созданная подсистема имеет простой и интуитивно понятный интерфейс. Внедрение подсистемы позволит ускорить рассылку электронных писем сотрудниками компании, так как имеет возможность импорта списка e-mail адресов. При грамотном подходе этот способ взаимодействия с клиентами компании обязательно обеспечит высокую отдачу. Тем не менее, подсистема «Директ-маркетинг» лишь инструмент. Эффективность рассылки зависит от формы и содержания рассылаемых e-mail сообщений.

Заключение

Директ-маркетинг обладает многими преимуществами. В отличие от массовых коммуникаций директ-маркетинг является наиболее контролируемым инструментом. Используя его в своей практике, можно полностью контролировать расходы на проведение любого этапа комплексной кампании или при применении отдельных инструментов директ-маркетинга.

Хотелось бы отметить, что выбор инструмента для отдела продаж и маркетинга является непростой задачей, и рассматривать эту задачу нужно в комплексе с проведением ряда мероприятий по постановке регулярного маркетинга в компании. При внедрении системы автоматизации необходимо принять во внимание множество факторов, в числе которых и уровень подготовки персонала, и его готовность к изменениям, и наличие понимания о необходимости комплексного подхода к задаче на всех уровнях, включая генерального директора или совет директоров. Только в этом случае можно создать эффективную систему, включающую в себя как современные средства автоматизации, так и передовые методики работы коммерческих отделов, одной из которых является директ-маркетинг.

В рамках данного дипломного проекта была разработана подсистемы для автоматизации директ-маркетинговых взаимодействий с клиентами ООО «Дело Системы». Разработанная подсистема отвечает всем требованиям, предъявляемым к ней, позволяет отправлять и получать электронную почту, регистрировать входящие и исходящие звонки, планировать и регистрировать встречи. Благодаря интуитивно понятному интерфейсу и наличию раздела по эксплуатации подсистемы обучение работе с ней протекает в очень короткие сроки.

Таким образом, в ходе дипломного проекта были решены все поставленные задачи и достигнута поставленная цель - разработана подсистема «Директ-маркетинг» для программного продукта «1С: Предприятие 8.2» конфигурации «Бухгалтерия предприятия 2.0»

директ маркетинг бухгалтерия

Список используемой литературы

1. Сулейменова Б.М. Система продвижения товаров и услуг как один из инструментов комплекса маркетинга. Маркетинг в России за рубежом. 2008.

. Котлер Ф. Основы маркетинга. Краткий курс: Пер. с англ. - М.: Издательский дом "Вильямс", 2007.

. Бачило С.В., Есинова И.В., Мишина Л.А. Директ-маркетинг: учебно-практическое пособие// Издательство: Дашков и К, 2008.

. Романов А.А., Панько А.В. Маркетинговые коммуникации - М.: Эксмо, 2006.

5. Маклаков С.В. Моделирование бизнес-процессов с BPwin 4.0 - М.: Диалог-МИФИ, 2002

6. Габец А.П., Гончаров Д.И., Козырев Д.В., Кухлевский Д.С., Радченко М.Г. Профессиональная разработка в системе 1С: Предприятие 8. - М.: 1С-Паблишинг, 2007.

. Кашаев С.М. 1С: Предприятие 8.2. Программирование и визуальная разработка на примерах// Издательство: БХВ-Петербург, 2011.

. Радченко М.Г., Хрусталева Е.Ю. 1С: Предприятие 8.2. Практическое пособие разработчика. Примеры и типовые приемы. - М.: 1С-Паблишинг, 2009.

. Радченко М.Г. 1С: Предприятие 8.2. Коротко о главном. Новые возможности версии 8.2- М.: 1С-Паблишинг, 2009.

. Методические материалы слушателя Сертифицированного курса фирмы «1С». Введение в конфигурирование в системе «1С: Предприятие 8». Основные объекты. Версия 8.2. - М.: 1С-Учебный центр №3, 2010.

. Методические материалы слушателя Сертифицированного курса фирмы «1С». Конфигурирование в системе «1С: Предприятие 8». Решение оперативных задач. Версия 8.2. - М.: 1С-Учебный центр №3, 2011.

12. Клуб профессионалов 1С - Все об 1С. www.1c.proclub.ru <http://proclub.ru/>

. Фирма 1С [Электронный ресурс]. www.1c.ru <http://www.1c.ru>

Приложения

Приложение 1. Программный код общих модулей

// Возвращает список доступных видов поиска контактов //

Функция Получить Список Доступных Поисков (ППД Включен, Параметры, Элементы Формы, Для Адресной Книги) Экспорт

         Все Списки Поиска = Новый Структура;

         Если Для Адресной Книги Тогда

                   Адрес = "";

                   Доменный Адрес = "";

                   Варианты Поиска По Строке = "";

                   Представление = "";

         Иначе

                   Адрес = Параметры. Адрес;

                   Доменный Адрес = Получить Доменный Адрес Для Поиска (Параметры. Адрес);

                   Варианты Поиска По Строке = Получить ВариантыПоискаПоСтроке(Параметры.Представление, Параметры.Адрес);

                   Представление = Параметры. Представление;

         КонецЕсли;

         ДобавитьВариантПоиска(ВсеСпискиПоиска, ЭлементыФормы, "ПоEmail", НСтр("ru = 'По email'"),  Адрес);

         ДобавитьВариантПоиска(ВсеСпискиПоиска, ЭлементыФормы, "ПоДомену", НСтр("ru = 'По доменному имени'"), ДоменныйАдрес);

         Если Не ДляАдреснойКниги Тогда

                   ДобавитьВариантПоиска(ВсеСпискиПоиска, ЭлементыФормы, "ПоТелефону", НСтр("ru = 'По телефону'"), Адрес);

         КонецЕсли;

         Если ППДВключен Тогда

                   ДобавитьВариантПоиска(Все Списки Поиска, Элементы Формы, "ПоСтроке", НСтр("ru = 'По строке'"),  ВариантыПоискаПоСтроке);

         КонецЕсли;

         ДобавитьВариантПоиска(ВсеСпискиПоиска, ЭлементыФормы, "НачинаетсяС", НСтр("ru = 'Начинается с'"), Представление);

         Возврат ВсеСпискиПоиска;

         КонецФункции

// Добавляет вариант поиска в список доступных поисков//

Процедура ДобавитьВариантПоиска(ВсеСпискиПоиска, ЭлементыФормы, ИмяВарианта, Представление, Значение)

         ЭлементыФормы.ВариантыПоиска.СписокВыбора.Добавить(ИмяВарианта, Представление);

         ВсеСпискиПоиска.Вставить(ИмяВарианта, Значение);

КонецПроцедуры

// Устанавливает текущим контакт в форме "Адресной книге" и "Выборе контактов".//

Процедура УстановитьТекущимКонтакт(Контакт, Форма) Экспорт

         Если ТипЗнч(Контакт) = Тип("СправочникСсылка.Пользователи") Тогда

                   Форма.Элементы.Страницы.ТекущаяСтраница = Форма.Элементы.СтраницаПользователей;

                   Форма.Элементы.СписокПользователей.ТекущаяСтрока = Контакт;

         Иначе

                   МассивОписанийКонтактов = Взаимодействия КлиентСервер.ПолучитьМассивОписанияВозможныхКонтактов();

                   ИмяМетаданныхКонтакта = Контакт.Метаданные().Имя;

                   Для каждого ЭлементМассиваОписания Из МассивОписанийКонтактов Цикл

                            Если ЭлементМассиваОписания.Имя = ИмяМетаданныхКонтакта Тогда

                                      Форма.Элементы.Страницы.ТекущаяСтраница = Форма.Элементы["Страница_" + ?(ЭлементМассиваОписания.ЕстьВладелец,ЭлементМассиваОписания.ИмяВладельца,ЭлементМассиваОписания.Имя)];

                                      Форма.Элементы["Таблица_" + ЭлементМассиваОписания.Имя].ТекущаяСтрока = Контакт;

                                      Если ЭлементМассиваОписания.ЕстьВладелец Тогда

                                               Форма.Элементы["Таблица_" + ЭлементМассиваОписания.ИмяВладельца].ТекущаяСтрока = Контакт.Владелец;

                                               ОбщегоНазначенияКлиентСервер.УстановитьЭлементОтбора(Форма["Список_" + ЭлементМассиваОписания.Имя]. Отбор,"Владелец",Контакт.Владелец,,,Истина);

                                      КонецЕсли;

                            ИначеЕсли ЭлементМассиваОписания.ИмяВладельца = ИмяМетаданныхКонтакта Тогда

                                      Форма.Элементы.Страницы.ТекущаяСтраница = Форма.Элементы["Страница_" + ЭлементМассиваОписания. ИмяВладельца];

                                     ОбщегоНазначенияКлиентСервер.УстановитьЭлементОтбора(Форма["Список_" + ЭлементМассиваОписания.Имя].Отбор,"Владелец",Контакт,,,Истина);

                            КонецЕсли;        

                   КонецЦикла;

         КонецЕсли;

КонецПроцедуры

// Получает доменный адрес из адреса электронной почты //

Функция ПолучитьДоменныйАдресДляПоиска(Адрес)

         Стр = Адрес;

         Поз = Найти(Стр, "@");

         Возврат ?(Поз = 0, "", Сред(Стр, Поз+1));

КонецФункции

// Формирует варианты поиска по строке //

Функция ПолучитьВариантыПоискаПоСтроке(Представление, Адрес)

         Если ПустаяСтрока(Представление) ИЛИ ПустаяСтрока(Адрес) Тогда

                   Возврат Представление + Адрес;

         КонецЕсли;

         стрВариантыПоиска = Новый СписокЗначений;

         стрВариантыПоиска.Добавить(Представление + " ИЛИ " + Адрес);

         стрВариантыПоиска.Добавить(Представление + " И " + Адрес);

         Возврат стрВариантыПоиска;

КонецФункции

//Устанавливает предмет взаимодействия //

Процедура УстановитьПредмет(Ссылка, Предмет) Экспорт

         Если ЗначениеЗаполнено(Ссылка) Тогда

                   Объект = Ссылка.ПолучитьОбъект();

                   Объект.Заблокировать();

                   Объект.Предмет = Предмет;

                   Объект.Записать();

         КонецЕсли;

КонецПроцедуры

// Заполняет таблицу значений "Найденные контакты" общих форм "Адресная книга" и "Выбора контактов"//

Процедура ЗаполнитьНайденныеКонтакты(ТабКонтакты,НайденныеКонтакты) Экспорт

         Для Каждого Стр Из ТабКонтакты Цикл

                   новСтр = НайденныеКонтакты.Добавить();

                   новСтр.Ссылка                               = Стр.Контакт;

                   новСтр.Представление                   = Стр.Представление;

                   новСтр.НаименованиеКонтакта = Стр.Наименование + ?(ПустаяСтрока(Стр.НаименованиеВладельца), "", " (" + Стр.НаименованиеВладельца + ")");

                   новСтр.ИмяСправочника               = Стр.Контакт.Метаданные().Имя;

         КонецЦикла;

КонецПроцедуры

// Получает представление и всю контактную информацию контакта. //

Процедура ПолучитьПредставлениеИВсюКонтактнуюИнформациюКонтакта(Контакт, Представление, СтрокаКИ,ТипКонтакнойИнформации = Неопределено) Экспорт

         Представление = "";

         СтрокаКИ = "";

         Если Не ЗначениеЗаполнено(Контакт) Тогда

                   Возврат;

         КонецЕсли;

         ИмяТаблицы = Контакт.Метаданные().Имя;

         ИмяПоляДляНаименованияВладельца = ПолучитьИмяПоляДляНаименованияВладельца(ИмяТаблицы);

         Запрос = Новый Запрос;

         Запрос.Текст =

         "ВЫБРАТЬ

         |         Таблица.Наименование,

         |         " + ИмяПоляДляНаименованияВладельца + " КАК НаименованиеВладельца,

         |         Таблица.КонтактнаяИнформация.(

         |                  Тип,

         |                  Представление

         |         )

         |ИЗ

         |         Справочник." + ИмяТаблицы + " КАК Таблица

         |ГДЕ

         |         Таблица.Ссылка = &Контакт" + ?(ТипКонтакнойИнформации = Неопределено,""," И Таблица.КонтактнаяИнформация.Тип = &ТипКонтактнойИнформации");

         Запрос.УстановитьПараметр("Контакт", Контакт);

Запрос.УстановитьПараметр("ТипКонтактнойИнформации",ТипКонтакнойИнформации);

         Выборка = Запрос.Выполнить().Выбрать();

         Если Не Выборка.Следующий() Тогда

                   Возврат;

         КонецЕсли;

         Представление = Выборка.Наименование;

         Если Не ПустаяСтрока(Выборка.НаименованиеВладельца) Тогда

                   Представление = Представление + " (" + Выборка.НаименованиеВладельца + ")";

         КонецЕсли;

         Для Каждого Стр Из Выборка.КонтактнаяИнформация.Выгрузить() Цикл

                   Если Стр.Тип <> Перечисления.ТипыКонтактнойИнформации.Другое Тогда

                            СтрокаКИ = СтрокаКИ + ?(ПустаяСтрока(СтрокаКИ), "", ", ") + Стр.Представление;

                   КонецЕсли;

         КонецЦикла;

КонецПроцедуры

// Выполняет поиск контактов по строке //

Функция ОсуществитьПоискКонтактовПоСтроке (Форма,ДляАдреснойКниги = Ложь) Экспорт

                       Форма.НайденныеКонтакты.Очистить();

                       Если ПустаяСтрока(Форма.СтрокаПоиска) Тогда

                            Возврат "";

                       КонецЕсли;

                       Если ПолнотекстовыйПоиск.ПолучитьРежим ПолнотекстовогоПоиска() = РежимПолнотекстовогоПоиска.Запретить Тогда

                            Возврат НСтр("ru = 'Использование индекса полнотекстового поиска данных запрещено!'");

                       КонецЕсли;

                       масМетаданных = ПолучитьМассивМетаданныхКонтакты();

                       СписокПоиска = ПолнотекстовыйПоиск.СоздатьСписок(Форма.СтрокаПоиска, 101);

                       СписокПоиска.ОбластьПоиска = масМетаданных;

                       СписокПоиска.ПерваяЧасть();

                       КоличествоНайденныхЭлементов = СписокПоиска.Количество();

                       Если КоличествоНайденныхЭлементов = 0 Тогда

                            Возврат "";

                       КонецЕсли;

                       масСсылок = Новый Массив;

                       соотвОписание = Новый Соответствие;

                       Для Сч = 0 По Мин(КоличествоНайденныхЭлементов, 100)-1 Цикл

                            ЭлементСписка = СписокПоиска.Получить(Сч);

                            масСсылок.Добавить(ЭлементСписка.Значение);

                            соотвОписание.Вставить(ЭлементСписка.Значение, ЭлементСписка.Описание);

                       КонецЦикла;

                       Если ДляАдреснойКниги Тогда

                            ТекстЗапроса = ПолучитьТекстЗапросаПоискКонтактовПоСтрокеСEmail();

                       Иначе    

                            ТекстЗапроса = ПолучитьТекстЗапросаПоискКонтактовПоСтроке();

                       КонецЕсли;

                       Запрос = Новый Запрос;

                       Запрос.Текст = ТекстЗапроса;

                       Запрос.УстановитьПараметр("масСсылок", масСсылок);

                       Выборка = Запрос.Выполнить().Выбрать();

                       Пока Выборка.Следующий() Цикл

                            новСтр = Форма.НайденныеКонтакты.Добавить();

                            новСтр.Ссылка = Выборка.Контакт;

                            новСтр.Представление = ?(ДляАдреснойКниги,Выборка.Представление,соотвОписание.Получить(Выборка.Контакт));

                            новСтр.НаименованиеКонтакта = Выборка.Наименование + ?(ПустаяСтрока(Выборка.НаименованиеВладельца), "", " (" + Выборка.НаименованиеВладельца + ")");

                       КонецЦикла;

                       Возврат ?(КоличествоНайденныхЭлементов < 101, "", НСтр("ru = 'Уточните параметры поиска. В списке отображены не все найденные контакты!'"));

КонецФункции

// Заполняет табличную часть участники у документов Встреча и Запланированное взаимодействие.//

Процедура ЗаполнитьКонтактыДляВстречи(Контакты, Участники) Экспорт

                       Если Не КонтактыЗаполнены(Контакты) Тогда

                            Возврат;

                       КонецЕсли;

                       Для Каждого Стр Из Контакты Цикл

                            новСтр = Участники.Добавить();

                            Если ТипЗнч(Стр) = Тип("Структура") Тогда

                                      новСтр.Контакт = Стр.Контакт;

                                      новСтр.ПредставлениеКонтакта = Стр.Представление;

                                      новСтр.КакСвязаться = Стр.Адрес;

                            Иначе

                                      новСтр.Контакт = Стр;

                            КонецЕсли;

                            ДозаполнитьПоляКонтактов(новСтр.Контакт, новСтр.ПредставлениеКонтакта, новСтр.КакСвязаться);

                       КонецЦикла;

КонецПроцедуры

// Заполняет значения прочих полей в строках табличной части Участники документов взаимодействий. //

Процедура ДозаполнитьПоляКонтактов(Контакт, Представление, Адрес, ТипКонтактнойИнформации = Неопределено) Экспорт

                       Если Не ЗначениеЗаполнено(Контакт) Тогда

                            Возврат;

                       ИначеЕсли Не ПустаяСтрока(Представление) И Не ПустаяСтрока(Адрес) Тогда

                            Возврат;

                       КонецЕсли;

                       // Заполним поле представление

                       Если ПустаяСтрока(Представление) Тогда

                            Представление = ?(ЗначениеЗаполнено(Контакт),ОбщегоНазначения.ПолучитьЗначениеРеквизита(Контакт,"Наименование"),"");

                       КонецЕсли;

                       // Для всех типов кроме электронной почты

                       Если ТипКонтактнойИнформации <> Перечисления.ТипыКонтактнойИнформации.АдресЭлектроннойПочты Тогда

                            Если ПустаяСтрока(Адрес) Тогда

                   ПолучитьПредставлениеИВсюКонтактнуюИнформациюКонтакта(Контакт, "", Адрес,ТипКонтактнойИнформации);

                            КонецЕсли;

                            Возврат;

                       КонецЕсли;

                       // Для адреса электронной почты проверим, введен он или нет

                       Если Найти(Адрес, "@") <> 0 Тогда

                            Возврат;

                       КонецЕсли;

                       Адреса = ПолучитьНаименованиеИАдресаЭлектроннойПочтыКонтакта(Контакт);

                       Если Адреса <> Неопределено И Адреса.Адреса.Количество() > 0 Тогда

                            Элемент = Адреса.Адреса.Получить(0);

                            Адрес = Элемент.Значение;

                       КонецЕсли;

КонецПроцедуры

//Формирует строку-представление списка участников взаимодействия //

Процедура СформироватьСписокУчастников(Объект) Экспорт

                       Объект.СписокУчастников = "";

                       Для Каждого Участник Из Объект.Участники Цикл

                            Объект.СписокУчастников = Объект.СписокУчастников + ?(Объект.СписокУчастников = "","","; ") + Участник.ПредставлениеКонтакта;

                       КонецЦикла;

КонецПроцедуры

Процедура ПолучитьПисьма(УчетнаяЗапись, ЕстьОшибки, СтрОшибка, Получено)

                       // -----------------------------------------------------------------

                       // Сформируем почтовый профиль и подключимся к почтовому серверу

                       Профиль = ЭлектроннаяПочта.СформироватьИнтернетПрофиль(УчетнаяЗапись);

                       Почта = Новый ИнтернетПочта;

                       Попытка

                            Почта.Подключиться(Профиль);

                       Исключение

                            ЕстьОшибки = Истина;

                            СтрОшибка = ПолучитьОписаниеОшибки(ИнформацияОбОшибке());

                            Возврат;

                       КонецПопытки;

                       // -----------------------------------------------------------------

                       // Получим идентификаторы сообщений на сервере

                       Идентификаторы = Почта.ПолучитьИдентификаторы();

                       Если Идентификаторы.Количество() = 0 Тогда

                            // если на сервере сообщений нет, то удалим все записи по учетной записи в регистре сведений ИдентификаторыПолученныхЭлектронныхПисем

                       УдалитьИдентификаторыВсехРанееПолученныхПисем(УчетнаяЗапись);

                            Почта.Отключиться();

                            Возврат;

                       КонецЕсли;

                       // -----------------------------------------------------------------

                       // Определим какие сообщения нужно получать

                       ИдЗагружать = ПолучитьИдентификаторыПисемДляЗагрузки(Идентификаторы, УчетнаяЗапись);

                       Получено = 0;

                       Если ИдЗагружать.Количество() <> 0 Тогда

                            // Получим нужные сообщения

                            Сообщения = Почта.Выбрать(Ложь, ИдЗагружать);

                             // Запишем их

                            Для Каждого Сообщение Из Сообщения Цикл

                       ЗаписатьВходящееЭлектронноеПисьмо(УчетнаяЗапись, Сообщение, УчетнаяЗапись.ОтветственныйЗаОбработкуПисем);

                            КонецЦикла;

                            Получено = Сообщения.Количество();

                       КонецЕсли;

                       // -----------------------------------------------------------------

                       // Удалим ненужные сообщения на сервере

                       ОставлятьКопии = (УчетнаяЗапись.ОставлятьКопииСообщенийНаСервере <> 0);

                       ОставлятьДней = УчетнаяЗапись.ОставлятьКопииСообщенийНаСервере;

                       Если Не ОставлятьКопии Тогда

                            // удалять все

                            масУдалять = Идентификаторы;

                            УдалятьВсе = Истина;

                       Иначе

                            масУдалять = ПолучитьИдентификаторыПисемДляУдаленияНаСервере(Идентификаторы, УчетнаяЗапись, ТекущаяДата() - ОставлятьДней*24*60*60);

                            УдалятьВсе = Ложь;

                       КонецЕсли;

                       Если масУдалять.Количество() <> 0 Тогда

                            Почта.УдалитьСообщения(масУдалять);

                       КонецЕсли;

                       // -----------------------------------------------------------------

                       // Удалим ненужные идентификаторы в регистре сведений

                       Если УдалятьВсе Тогда

                       УдалитьИдентификаторыВсехРанееПолученныхПисем(УчетнаяЗапись);

                       Иначе

                       УдалитьИдентификаторыРанееПолученныхПисем(УчетнаяЗапись, Идентификаторы, масУдалять);

                       КонецЕсли;

                       // -----------------------------------------------------------------

                       // Отключимся от почтового сервера

                       Почта.Отключиться();

КонецПроцедуры

Процедура ЗаписатьВходящееЭлектронноеПисьмо(УчетнаяЗапись, Сообщение, ОтветственныйЗаОбработкуПисем)

                       НачатьТранзакцию();

                       // Создадим документ и заполним его реквизиты на основе сообщения

                       Письмо = Документы.ЭлектронноеПисьмоВходящее.СоздатьДокумент();

                       Письмо.УчетнаяЗапись = УчетнаяЗапись;

                       ЗаполнитьДокументЭлектронноеПисьмоВходящее(Письмо, Сообщение);

                       // Найдем основание письма, проставим предмет и определим контакты

                       ЗаполнитьПредметИКонтакты(Письмо);

                       // Заполним ответственного

                       Ответственный = ?(ЗначениеЗаполнено(Письмо.Предмет), Письмо.Предмет.Ответственный, Неопределено);

                       Если Не ЗначениеЗаполнено(Ответственный) Тогда

                             Ответственный = ОтветственныйЗаОбработкуПисем;

                       КонецЕсли;

                       // Запишем письмо

                       Письмо.Записать();

                       МассивИменВложений = Новый Массив;

                       //Запишем вложения

                       Для Каждого Вложение Из Сообщение.Вложения Цикл

                       МассивИменВложений.Добавить(Вложение.ИмяФайла);

                       КонецЦикла;

                       СоответствиеВложенийИПодписей = ФайловыеФункцииКлиентСервер.ПолучитьСоответствиеФайловИПодписей(МассивИменВложений);

                       Для каждого ЭлементСоответствия Из СоответствиеВложенийИПодписей Цикл

                            НайденноеВложение    = Неопределено;

                            МассивПодписей                   = Новый Массив;

                            Для каждого Вложение Из Сообщение.Вложения Цикл

                                      Если Вложение.ИмяФайла = ЭлементСоответствия.Ключ Тогда

                                               НайденноеВложение = Вложение;

                                               Прервать;

                                      КонецЕсли

                            КонецЦикла;

                            Если НайденноеВложение <> Неопределено И ЭлементСоответствия.Значение.Количество() > 0 Тогда

                                      Для каждого Вложение Из Сообщение.Вложения Цикл

                                               Если ЭлементСоответствия.Значение. Найти(Вложение.ИмяФайла) <> Неопределено Тогда

                                               МассивПодписей.Добавить(Вложение);

                                               КонецЕсли;

                                      КонецЦикла;

                            КонецЕсли;

                            Если НайденноеВложение <> Неопределено Тогда

                       ЗаписатьВложениеЭлектронногоПисьма(Письмо.Ссылка, НайденноеВложение,МассивПодписей);

                            КонецЕсли;

                       КонецЦикла;

                       // Запишем идентификатор

                       ЗаписатьИдентификаторПолученногоПисьма(УчетнаяЗапись, Письмо.ИдентификаторНаСервере, Сообщение.ДатаПолучения);

                       ЗафиксироватьТранзакцию();

КонецПроцедуры

// Выполняет процедуру отправки и получения электронных писем.//

Процедура ПолучениеИОтправкаЭлектронныхПисем() Экспорт

                       // Получим список учетных записей для которых включено автополучение

                       Запрос = Новый Запрос;

                       Запрос.Текст =

                       "ВЫБРАТЬ

                       |     УчетныеЗаписиЭлектроннойПочты.Ссылка

                       |ИЗ

                       |     Справочник.УчетныеЗаписиЭлектроннойПочты КАК УчетныеЗаписиЭлектроннойПочты";

                       Выборка = Запрос.Выполнить().Выбрать();

                       Пока Выборка.Следующий() Цикл

                            ЕстьОшибки = Ложь;

                            СтрОшибка = "";

                            Получено = 0;

                            ПолучитьПисьма(Выборка.Ссылка, ЕстьОшибки, СтрОшибка, Получено);

                       КонецЦикла;

                       Возврат;

КонецПроцедуры

Приложение 2. Программный код формы «Адресная книга»

// Переносит текущий контакт из списка "Контакты по предмету" в список "Получатели письма". //

&НаКлиенте

Процедура ДобавитьИзСпискаПредметовВыполнить()

         ДобавитьПолучателяИзСпискаПоПредмету();

КонецПроцедуры

//Изменяет текущую группу получателей письма на группу "Кому".

//&НаКлиенте

Процедура ИзменитьГруппуКомуВыполнить()

         ИзменитьГруппу("Кому");

КонецПроцедуры

//Изменяет текущую группу получателей письма на группу "Копии". //

&НаКлиенте

Процедура ИзменитьГруппуКопииВыполнить()

         ИзменитьГруппу("Копии");

КонецПроцедуры

//Изменяет текущую группу получателей письма на группу "Скрытые".//

&НаКлиенте

Процедура ИзменитьГруппуСкрытыеВыполнить()

         ИзменитьГруппу("Скрытые");

КонецПроцедуры

//Инициирует процесс поиска контактов. //

&НаКлиенте

Процедура КомандаНайтиВыполнить()

         Если ПустаяСтрока(СтрокаПоиска) Тогда

                   Предупреждение(НСтр("ru = 'Не задана строка поиска!'"));

                   Возврат;

         КонецЕсли;

         Результат = "";

         НайденныеКонтакты.Очистить();

         Если ВариантыПоиска = "ПоEmail" Тогда

                   НайтиПоEmail(Ложь);

         ИначеЕсли ВариантыПоиска = "ПоДомену" Тогда

                   НайтиПоEmail(Истина);

         ИначеЕсли ВариантыПоиска = "ПоСтроке" Тогда

                   Результат = ОсуществитьПоискКонтактовПоСтроке();

         ИначеЕсли ВариантыПоиска = "НачинаетсяС" Тогда

                   НайтиПоНачалуНаименования();

         КонецЕсли;

         Если Не ПустаяСтрока(Результат) Тогда

                   Предупреждение(Результат);

         КонецЕсли;

КонецПроцедуры

//Инициирует поиск контактов по адресу электронной почты текущей строки списка "Получатели письма".

//&НаКлиенте

Процедура НайтиПоАдресуВыполнить()

         Элементы.Страницы.ТекущаяСтраница = Элементы.ПоискКонтактов;

         НайденныеКонтакты.Очистить();

         ВариантыПоиска = "ПоEmail";

         текДанные = Элементы.ПолучателиПисьма.ТекущиеДанные;

         Если текДанные = Неопределено Тогда

                   Возврат;

         КонецЕсли;

         СтрокаПоиска = текДанные.Адрес;

         Если Не ПустаяСтрока(СтрокаПоиска) Тогда

                   НайтиПоEmail(Ложь);

         КонецЕсли;

КонецПроцедуры

//Инициирует поиск контактов по представлению текущей строки списка "Получатели письма". //

&НаКлиенте

Процедура НайтиПоПредставлениюВыполнить()

         Элементы.Страницы.ТекущаяСтраница = Элементы.ПоискКонтактов;

         НайденныеКонтакты.Очистить();

         ВариантыПоиска = "ПоСтроке";

         текДанные = Элементы.ПолучателиПисьма.ТекущиеДанные;

         Если текДанные = Неопределено Тогда

                   Возврат;

         КонецЕсли;

         СтрокаПоиска = текДанные.Представление;

         Если Не ПустаяСтрока(СтрокаПоиска) Тогда

                   Результат = ОсуществитьПоискКонтактовПоСтроке();

                   Если Не ПустаяСтрока(Результат) Тогда

                            Предупреждение(Результат);

                   КонецЕсли;

         КонецЕсли;

КонецПроцедуры

//Осуществляет поиск всех адресов электронной почты контакта из списка "Получатели письма" и//предлагает пользователю сделать выбор, если у контакта более одного адреса электронной почты.

&НаКлиенте

Процедура УстановитьАдресКонтактаВыполнить()

         текДанные = Элементы.ПолучателиПисьма.ТекущиеДанные;

         Если текДанные = Неопределено ИЛИ Не ЗначениеЗаполнено(текДанные.Контакт) Тогда

                   Возврат;

         КонецЕсли;

         Результат = Взаимодействия. ПолучитьАдресаЭлектроннойПочтыКонтакта(текДанные.Контакт);

         Если Результат.Количество() = 0 Тогда

                   Возврат;

         КонецЕсли;

         Если Результат.Количество() = 1 Тогда

                   Адрес = Результат[0].АдресЭП;

                   Представление = Результат[0].Представление;

         Иначе

                   спсВыбора = Новый СписокЗначений;

                   Номер = 0;

                   Для Каждого Элемент Из Результат Цикл

                            спсВыбора.Добавить(Номер, Элемент.ВидНаименование + ": " + Элемент.АдресЭП);

                            Номер = Номер + 1;

                   КонецЦикла;

                   выбрЭлемент = спсВыбора.ВыбратьЭлемент();

                   Если выбрЭлемент = Неопределено Тогда

                            Возврат;

                   КонецЕсли;

                   Индекс = выбрЭлемент.Значение;

                   Адрес = Результат[Индекс].АдресЭП;

                   Представление = Результат[Индекс].Представление;

         КонецЕсли;

         Поз = Найти(Представление, "<");

         Представление = ?(Поз = 0, "", СокрЛП(Лев(Представление, Поз-1)));

         текДанные.Адрес = Адрес;

         Если Не ПустаяСтрока(Представление) Тогда

                   текДанные.Представление = Представление;

         КонецЕсли;

КонецПроцедуры

// Осуществляет поиск контактов по доменному имени или по адресу электронной почты. //

&НаСервере

Функция НайтиПоEmail(ПоДомену)

         Возврат Взаимодействия.НайтиПоEmail(СтрокаПоиска,ПоДомену,ЭтаФорма);

КонецФункции

// Осуществляет поиск контактов по строке //

&НаСервере

Функция ОсуществитьПоискКонтактовПоСтроке()

         Возврат Взаимодействия. ОсуществитьПоискКонтактовПоСтроке(ЭтаФорма,Истина);     

КонецФункции

// Осуществляет поиск контактов по началу наименования //

&НаСервере

Функция НайтиПоНачалуНаименования()

         Возврат Взаимодействия.ПолучитьВсеКонтактыПоНачалу Наименования САдресамиЭлектроннойПочты(СтрокаПоиска,ЭтаФорма);

КонецФункции

// Выбирает файл почтовик

&НаКлиенте

Процедура ВыбратьФайл(Команда)

Режим = РежимДиалогаВыбораФайла.Открытие;

ДиалогОткрытияФайла = Новый ДиалогВыбораФайла(Режим);

ДиалогОткрытияФайла.ПолноеИмяФайла = "";

Фильтр = "Файл(*.xml)|*.xml";

ДиалогОткрытияФайла.Фильтр = Фильтр;

ДиалогОткрытияФайла.МножественныйВыбор = Ложь;

ДиалогОткрытияФайла.Заголовок = "Выберите файл для отправки";

Если ДиалогОткрытияФайла.Выбрать() Тогда

         Элементы.ОтправитьФайлИмя.Заголовок = ДиалогОткрытияФайла.ПолноеИмяФайла;

КонецЕсли;

КонецПроцедуры

// Заполняет адреса из файла почтовика

&НаКлиенте

Процедура ЗаполнитьАдреса(Команда)

         ПолучателиПисьма.Очистить();

ФайлСАдресами = Новый ЧтениеXML;

Попытка

         ФайлСАдресами.ОткрытьФайл(Элементы.ОтправитьФайлИмя.Заголовок);

                   Пока ФайлСАдресами.Прочитать() Цикл

                   Если ФайлСАдресами.ТипУзла=ТипУзлаXML.НачалоЭлемента Тогда

                            Сообщить(Строка(ФайлСАдресами.ЛокальноеИмя)+" тип: "+Строка(ФайлСАдресами.ТипУзла));

                            Если ФайлСАдресами.имя = "Mail" Тогда

                                      Пока ФайлСАдресами.ПрочитатьАтрибут() Цикл

                                               Сообщить("Атрибут: "+Строка(ФайлСАдресами.Значение));

                                               Если ФайлСАдресами.Имя = "Adress" Тогда

                                                        Адрес = ФайлСАдресами.Значение;

                                               КонецЕсли;

                                               Если ФайлСАдресами.Имя = "Company" Тогда

                                                        Представление = ФайлСАдресами.Значение;

                                               КонецЕсли;

                                               Если ФайлСАдресами.Имя = "Mail Name" Тогда

                                                        Контакт = ФайлСАдресами.Значение;

                                               КонецЕсли;

                                      КонецЦикла;

                                      Строка = ПолучателиПисьма.Добавить();

                                      Строка.Адрес = Адрес;

                                      Строка.Представление = Представление;

                                      Строка.Контакт = Контакт;

                                      Настройки = Истина

                            КонецЕсли;

                   КонецЕсли;

         КонецЦикла;      

         ФайлСАдресами.Закрыть();

КонецПроцедуры

Приложение 3. Программный код формы журнала документов «Взаимодействия»

&НаСервереБезКонтекста

//установить флаг "отработано" в выбранных взаимодействиях - серверная часть //

Процедура УстановитьФлагОтработано(Знач Взаимодействия)

         ТипГруппировка = Тип("СтрокаГруппировкиДинамическогоСписка");

         Для Каждого Взаимодействие Из Взаимодействия Цикл

                   Если ЗначениеЗаполнено(Взаимодействие)

                            И ТипЗнч(Взаимодействие) <> ТипГруппировка Тогда

                            Объект = Взаимодействие.ПолучитьОбъект();

                            Объект.Отработано = Истина;

                            Объект.Записать();

                   КонецЕсли;

         КонецЦикла;

КонецПроцедуры

&НаСервереБезКонтекста

//установить ответственного в выбранных взаимодействиях - серверная часть //

Процедура УстановитьОтветственного(Знач Взаимодействия, Знач Ответственный)

         ТипГруппировка = Тип("СтрокаГруппировкиДинамическогоСписка");

         Для Каждого Взаимодействие Из Взаимодействия Цикл

                   Если ЗначениеЗаполнено(Взаимодействие)

                            И ТипЗнч(Взаимодействие) <> ТипГруппировка

                            И Взаимодействие.Ответственный <> Ответственный Тогда

                            Объект = Взаимодействие.ПолучитьОбъект();

                            Объект.ОтработатьПосле = '0001.01.01';

                            Объект.Ответственный = Ответственный;

                            Объект.Записать();

                   КонецЕсли;

         КонецЦикла;

КонецПроцедуры

&НаСервереБезКонтекста

//установить предмет в выбранных взаимодействиях - серверная часть //

Процедура УстановитьПредмет(Знач МассивВзаимодействия, Знач Предмет)

         Для Каждого Взаимодействие Из МассивВзаимодействия Цикл

                   Если ЗначениеЗаполнено(Взаимодействие)

                            И ТипЗнч(Взаимодействие) <> Тип("СтрокаГруппировкиДинамическогоСписка")

                            И Взаимодействие.Предмет <> Предмет Тогда

                            Взаимодействия.УстановитьПредмет (Взаимодействие, Предмет);

                   КонецЕсли;

         КонецЦикла;

КонецПроцедуры

&НаСервереБезКонтекста

//устанавливает реквизит "отработать после" в выбранных взаимодействиях - серверная часть //

Процедура ОтложитьОбработку(Знач Взаимодействия, Знач ДатаОтработки)

         Для Каждого Взаимодействие Из Взаимодействия Цикл

                   Если ЗначениеЗаполнено(Взаимодействие)

                            И ТипЗнч(Взаимодействие) <> Тип("СтрокаГруппировкиДинамическогоСписка")

                            И Взаимодействие.ОтработатьПосле <> ДатаОтработки Тогда

                            Объект = Взаимодействие.ПолучитьОбъект();

                            Объект.ОтработатьПосле = ДатаОтработки;

                            Объект.Записать();

                   КонецЕсли;

         КонецЦикла;

КонецПроцедуры

&НаКлиенте

Функция ВыборКорректен()

         Для Каждого Элемент Из Элементы.Список.ВыделенныеСтроки Цикл

                   Если ТипЗнч(Элемент) <> ТипГруппировка Тогда

                            Возврат Истина;

                   КонецЕсли;

         КонецЦикла;

         Возврат Ложь;

КонецФункции

&НаКлиенте

//получить входящую электронную почту

Процедура ПолучитьПочтуВыполнить()

УправлениеЭлектроннойПочтойКлиент.ЗагрузитьПочтуПользователя(Элементы.Список);

КонецПроцедуры

&НаКлиенте

//установить флаг "отработано" в выбранных взаимодействиях - клиентская часть

Процедура ОтработаноВыполнить()

         Если ВыборКорректен() Тогда

         УстановитьФлагОтработано(Элементы.Список.ВыделенныеСтроки);

                   Элементы.Список.Обновить();

         КонецЕсли;

КонецПроцедуры

&НаКлиенте

//установить ответственного в выбранных взаимодействиях - клиентская часть

Процедура ОтветственныйВыполнить()

         Если ВыборКорректен() Тогда

                   Ответственный = ОткрытьФормуМодально("Справочник.Пользователи.Форма.ФормаСписка", Новый Структура("РежимВыбора",Истина));

                   Если Ответственный <> Неопределено Тогда

                            Установить Ответственного(Элементы.Список.ВыделенныеСтроки, Ответственный);

                            Элементы.Список.Обновить();

                   КонецЕсли;

         КонецЕсли;

КонецПроцедуры

&НаКлиенте

//установить предмет в выбранных взаимодействиях - клиентская часть

Процедура ПредметВыполнить()

         Если ВыборКорректен() Тогда

                   Предмет = ОткрытьФормуМодально ("ЖурналДокументов.Взаимодействия.Форма.ФормаВыборПредмета");

                   Если Предмет <> Неопределено Тогда

                            УстановитьПредмет (Элементы.Список.ВыделенныеСтроки, Предмет);

                            Элементы.Список.Обновить();

                   КонецЕсли;

         КонецЕсли;

КонецПроцедуры

&НаКлиенте

//устанавливает реквизит "отработать после" в выбранных взаимодействиях - клиентская часть

Процедура ОтложитьОбработкуВыполнить()

         Если ВыборКорректен() Тогда

                   ДатаОтработки = ТекущаяДата();

                   Если ВвестиДату(ДатаОтработки, "Отработать после") Тогда

                            ОтложитьОбработку(Элементы.Список.ВыделенныеСтроки, ДатаОтработки);

                            Элементы.Список.Обновить();

                   КонецЕсли;

         КонецЕсли;

КонецПроцедуры

Приложение 4. Программный код формы документа «Электронное письмо входящее»

&НаСервере

Процедура ПриСозданииНаСервере(Отказ, СтандартнаяОбработка)

         // Пропускаем инициализацию, чтобы гарантировать получение формы при передаче параметра "АвтоТест".

         Если Параметры.Свойство("АвтоТест") Тогда

                   Возврат;

         КонецЕсли;

         // Запретим создание новых

         Если Не ЗначениеЗаполнено(Объект.Ссылка) Тогда

                   Отказ = Истина;

                   Возврат;

         КонецЕсли;

         // Установим текст и вид текста

         Если Объект.ТипТекста = Перечисления.ТипыТекстовЭлектронныхПисем.HTML Тогда

                   ТекстПисьма    = Объект.ТекстHTML;

                   ОбработатьТекстHTML();

                   Элементы.ТекстПисьма.Вид  = ВидПоляФормы.ПолеHTMLДокумента;

                   Элементы.ТекстПисьма.ТолькоПросмотр = Ложь;

                   ТекстПисьма = Объект.Текст;

                   Элементы.ТекстПисьма.Вид = ВидПоляФормы.ПолеТекстовогоДокумента;

         КонецЕсли;

         // Сформируем представление отправителя

         ОтправительПредставление = УправлениеЭлектроннойПочтой.ПолучитьПредставлениеАдресата(Объект.ОтправительПредставление, Объект.ОтправительАдрес, Объект.ОтправительКонтакт);

         // Сформируем представление Кому и Копии

         ПолучателиПредставление  = УправлениеЭлектроннойПочтой.ПолучитьПредставлениеСпискаАдресатов(Объект.ПолучателиПисьма);

         ПолучателиКопийПредставление = УправлениеЭлектроннойПочтой.ПолучитьПредставлениеСпискаАдресатов(Объект.ПолучателиКопий);

         ПолучателиОтветаПредставление = УправлениеЭлектроннойПочтой.ПолучитьПредставлениеСпискаАдресатов(Объект.ПолучателиОтвета);

         // Заполним вложения

         Если ЗначениеЗаполнено(Объект.Ссылка) Тогда

                   табВложения = УправлениеЭлектроннойПочтой.ПолучитьВложенияЭлектронногоПисьма(Объект.Ссылка);

                   Если табВложения.Количество() > 0 Тогда

                            ЗначениеВРеквизитФормы(табВложения, "Вложения");

                   Иначе

                            Элементы.ОткрытьВложение.Видимость = Ложь;

                            Элементы.СохранитьВложение.Видимость = Ложь;

                   КонецЕсли;

         КонецЕсли;

         // Заполним список выбора для поля ОтработатьПосле

Взаимодействия.ЗаполнитьСписокВыбораДляОтработатьПосле(Элементы.ОтработатьПосле.СписокВыбора);

         Если Объект.Отработано Тогда

                   Элементы.ОтработатьПосле.Доступность = Ложь;

         КонецЕсли;

         ДополнительнаяИнформацияОПисьме = НСтр("ru = 'Создано:'") + " " + Объект.Дата + НСтр("ru = '

         |Получено:'") + " " + Объект.ДатаПолучения + НСтр("ru = '

         |Важность:'") + " " + Объект.Важность + НСтр("ru = '

         |Кодировка:'") + " " + Объект.Кодировка;

КонецПроцедуры

&НаКлиенте

Процедура ОбработкаОповещения(ИмяСобытия, Параметр, Источник)

         Если ИмяСобытия = "Контакт создан" И Параметр.Основание = Объект.Ссылка Тогда

                   Элементы.Участники.ТекущиеДанные.Контакт = Параметр.Ссылка;

                   Элементы.СоздатьКонтакт.Доступность = Ложь;

                   Модифицированность = Истина;

                   Если ПустаяСтрока(Элементы.Участники.ТекущиеДанные.Представление) Тогда

                            Элементы.Участники.ТекущиеДанные.Представление = Параметр.Наименование;

                   КонецЕсли;

                  

         ИначеЕсли ИмяСобытия = "Создан предмет взаимодействия" И Параметр.Основание = Объект.Ссылка Тогда

                   Прочитать();

                   ОтобразитьИзменениеДанных(Объект.Предмет, ВидИзмененияДанных.Изменение);

         КонецЕсли;

КонецПроцедуры

&НаСервере

Процедура ПередЗаписьюНаСервере(Отказ, ТекущийОбъект, РежимЗаписи, РежимПроведения)

         Взаимодействия.ПередЗаписьюВзаимодействияИзФормы(ТекущийОбъект);

КонецПроцедуры

&НаКлиенте

Процедура УточнитьКонтактыВыполнить()

         РедактироватьПолучателей();

КонецПроцедуры

&НаКлиенте

Процедура ОткрытьВложениеВыполнить()

         ОткрытьВложение();

КонецПроцедуры

&НаКлиенте

Процедура СохранитьВложениеВыполнить()

         ТекущиеДанные = Элементы.Вложения.ТекущиеДанные;

         Если ТекущиеДанные <> Неопределено Тогда

                   ДанныеФайла = ПрисоединенныеФайлы.ПолучитьДанныеФайла(ТекущиеДанные.Ссылка,УникальныйИдентификатор);

                   ПрисоединенныеФайлыКлиент.СохранитьФайлКак(ДанныеФайла);

         КонецЕсли;

КонецПроцедуры

&НаКлиенте

Процедура ДополнительноВыполнить()

         Текст = Новый ТекстовыйДокумент;

         Текст.ДобавитьСтроку(ДополнительнаяИнформацияОПисьме);

         Текст.ДобавитьСтроку("");

         Текст.ДобавитьСтроку("");

         Текст.ДобавитьСтроку("-------------------------------------------------");

         Текст.ДобавитьСтроку(Объект.ВнутреннийЗаголовок);

         Текст.Показать();

КонецПроцедуры

&НаКлиенте

Процедура СвязанныеВзаимодействияВыполнить()

         ОткрытьФормуМодально("ЖурналДокументов.Взаимодействия.ФормаСписка",

         Новый Структура("ОбъектОтбора", Объект.Предмет));

КонецПроцедуры

&НаКлиенте

Процедура ИзменитьКодировку(Команда)

         СписокКодировок = УправлениеЭлектроннойПочтой.ПолучитьСписокКодировок();

         ВыбраннаяКодировка = СписокКодировок.ВыбратьЭлемент("ВыберитеКодировку",СписокКодировок.НайтиПоЗначению(НРег(Объект.Кодировка)));

         Если ВыбраннаяКодировка <> Неопределено Тогда

          ПреобразоватьКодировкуПисьма(ВыбраннаяКодировка.Значение); 

         КонецЕсли;

КонецПроцедуры

Приложение 5. Программный код формы документа «Электронное письмо исходящее»

&НаСервере

Процедура ПриСозданииНаСервере(Отказ, СтандартнаяОбработка)

         // Пропускаем инициализацию, чтобы гарантировать получение формы при передаче параметра "АвтоТест".

         Если Параметры.Свойство("АвтоТест") Тогда

                   Возврат;

         КонецЕсли;

         Если Объект.Ссылка.Пустая() Тогда

                   Если Параметры.Свойство("Вложения") Тогда

                            Для каждого Вложение Из Параметры.Вложения Цикл

                                      новСтр = Вложения.Добавить();

                                      новСтр.Расположение = 2;

                                      новСтр.ИмяФайлаНаКомпьютере = Вложение.Значение;

                                      ИмяФайла = "";

                                      Расширение = "";

                                      ВзаимодействияКлиентСервер. ПолучитьКаталогИИмяФайла(Вложение.Значение, "", ИмяФайла);

                                      новСтр.ИмяФайла = Вложение.Представление;

                                      Расширение = ВзаимодействияКлиентСервер.ПолучитьРасширениеФайла(ИмяФайла);

                                      новСтр.ИндексКартинки = ФайловыеФункцииКлиентСервер.ПолучитьИндексПиктограммыФайла(Расширение);

                            КонецЦикла;

                   КонецЕсли;

                   Если Параметры.Свойство("Тема") Тогда

                            Объект.Тема = Параметры.Тема;

                   КонецЕсли;

                   Если Параметры.Свойство("Тело") Тогда

                            Объект.Текст = Параметры.Тело;

                   КонецЕсли;

                   Если Параметры.Свойство("УчетнаяЗапись") Тогда

                            Объект.УчетнаяЗапись = Параметры.УчетнаяЗапись;

                            РеквизитыОтправителя = ОбщегоНазначения.ПолучитьЗначенияРеквизитов(Параметры.УчетнаяЗапись,"Ссылка,ИмяПользователя,АдресЭлектроннойПочты");

                            Объект.ОтправительПредставление = УправлениеЭлектроннойПочтой.ПолучитьПредставлениеАдресата(РеквизитыОтправителя.ИмяПользователя,РеквизитыОтправителя.АдресЭлектроннойПочты,"");

                   КонецЕсли;

         КонецЕсли;

         // Заполним список кодировок

         СписокКодировок = УправлениеЭлектроннойПочтой.ПолучитьСписокКодировок();

         Для Каждого Элемент Из СписокКодировок Цикл

                   Элементы.Кодировка.СписокВыбора.Добавить(Элемент.Значение);

         КонецЦикла;

         Если Объект.СтатусПисьма <> Перечисления.СтатусыИсходящегоЭлектронногоПисьма.Черновик Тогда

                   Элементы.Отправить.Доступность = Ложь;

                   Элементы.ОтправительПредставление.ТолькоПросмотр = Истина;

                   Элементы.ГруппаДоступныТолькоДляЧерновика.ТолькоПросмотр = Истина;

                   Элементы.СписокПолучателейПисьма.РедактированиеТекста = Ложь;

                   Элементы.СписокПолучателейКопий.РедактированиеТекста = Ложь;

                   Элементы.СписокПолучателейСкрытыхКопий.РедактированиеТекста = Ложь;

                   Элементы.ГруппаДоступныТолькоДляЧерновика.ТолькоПросмотр   = Истина;

                   Элементы.ДобавитьВложение.Доступность                                                   = Ложь

         Иначе

                   // Заполним список выбора учетных записей

         УправлениеЭлектроннойПочтой.ПолучитьДоступныеУчетныеЗаписиДляОтправки(Элементы.ОтправительПредставление.СписокВыбора);

         КонецЕсли;

         Для Каждого Стр Из Объект.ПолучателиПисьма Цикл

                   Если ЗначениеЗаполнено(Стр.Контакт) Тогда

                            СоответствияАдресовИКонтактов.Добавить(Стр.Контакт, Стр.Адрес);

                   КонецЕсли;

         КонецЦикла;

         // Заполним вложения

         табВложения = УправлениеЭлектроннойПочтой.ПолучитьВложенияЭлектронногоПисьма(Объект.Ссылка);

         Для Каждого Стр Из табВложения Цикл

                   новСтр = Вложения.Добавить();

                   новСтр.Ссылка  = Стр.Ссылка;

                   новСтр.ИмяФайла = Стр.ИмяФайла;

                   новСтр.ИндексКартинки = Стр.ИндексКартинки;

                   новСтр.Размер  = Стр.Размер;

                   новСтр.Расположение = 0;

         КонецЦикла;

Взаимодействия.ЗаполнитьСписокВыбораДляОтработатьПосле(Элементы.ОтработатьПосле.СписокВыбора);        

         // Если письмо отправлено, переименуем команду "ПодобратьКонтакты"

         Если Объект.СтатусПисьма <> Перечисления.СтатусыИсходящегоЭлектронногоПисьма.Черновик Тогда

                   Элементы.ПодобратьКонтакты.Видимость = Ложь;

         Иначе

                   Элементы.УточнитьКонтакты.Видимость = Ложь;

         КонецЕсли;

         //подготовить оповещения взаимодействий

         Взаимодействия.ПодготовитьОповещения(ЭтаФорма,Параметры);

КонецПроцедуры

&НаКлиенте

Процедура КнопкаДополнительноВыполнить()

         Текст = Новый ТекстовыйДокумент;

         Текст.ДобавитьСтроку("Создано: " + Объект.Дата);

         Текст.ДобавитьСтроку("Отправлено: " + Объект.ДатаОтправления);

         Текст.ДобавитьСтроку("");

         Текст.ДобавитьСтроку("");

         Текст.ДобавитьСтроку("-------------------------------------------------");

         Текст.ДобавитьСтроку("Идентификатор сообщения: " + Объект.ИдентификаторСообщения);

         Текст.ДобавитьСтроку("Идентификатор основания: " + Объект.ИдентификаторОснования);

         Текст.ДобавитьСтроку("Идентификаторы оснований: " + ПолучитьПредставлениеИдентификаторовОснований(Объект.ИдентификаторыОснований));

         Текст.Показать();

КонецПроцедуры

&НаКлиенте

Процедура ОтработатьПослеОбработкаВыбора(Элемент, ВыбранноеЗначение, СтандартнаяОбработка)

         ВзаимодействияКлиент.ОбработатьВыборВПолеОтработатьПосле(

                   Объект.ОтработатьПосле, ВыбранноеЗначение, СтандартнаяОбработка, Модифицированность);

КонецПроцедуры

&НаКлиенте

Процедура ПредставлениеОтправителяОбработкаВыбора(Элемент, ВыбранноеЗначение, СтандартнаяОбработка)

         Объект.УчетнаяЗапись = ВыбранноеЗначение;

         ЭлементСписка = Элемент.СписокВыбора.НайтиПоЗначению(ВыбранноеЗначение);

         Если ЭлементСписка <> Неопределено Тогда

                   СтандартнаяОбработка = Ложь;

                   Объект.ОтправительПредставление = ЭлементСписка.Представление;

         КонецЕсли;

КонецПроцедуры

&НаКлиенте

Процедура ВложенияВыбор(Элемент, ВыбраннаяСтрока, Поле, СтандартнаяОбработка)

         ОткрытьВложениеВыполнить();

КонецПроцедуры

&НаКлиенте

Процедура СписокПолучателейПисьмаПриИзменении(Элемент)

         ПреобразоватьИменаПолучателей(Объект.СписокПолучателейПисьма, "ПолучателиПисьма");

КонецПроцедуры

&НаКлиенте

Процедура СписокПолучателейКопийПриИзменении(Элемент)

         ПреобразоватьИменаПолучателей(Объект.СписокПолучателейКопий, "ПолучателиКопий");

КонецПроцедуры

&НаКлиенте

Процедура СписокПолучателейСкрытыхКопийПриИзменении(Элемент)

         ПреобразоватьИменаПолучателей(Объект.СписокПолучателейСкрытыхКопий, "ПолучателиСкрытыхКопий");

КонецПроцедуры

&НаКлиенте

Процедура ПодобратьКонтактыВыполнить()

         РедактироватьСписокПолучателей(Истина);

КонецПроцедуры

&НаКлиенте

Процедура УточнитьКонтактыВыполнить()

         РедактироватьСписокПолучателей(Ложь);

КонецПроцедуры

&НаКлиенте

Процедура ВложенияПередНачаломДобавления(Элемент, Отказ, Копирование, Родитель, Группа)

         Отказ = Истина;

         ДобавитьВложениеВыполнить();

КонецПроцедуры

&НаКлиенте

Процедура ДобавитьВложениеВыполнить()

         #Если Не ВебКлиент Тогда

                   Диалог = Новый ДиалогВыбораФайла(РежимДиалогаВыбораФайла.Открытие);

                   Диалог.МножественныйВыбор = Истина;

                   Если Не Диалог.Выбрать() Тогда

                            Возврат;

                   КонецЕсли;

                   Для Каждого ВыбранныйФайл Из Диалог.ВыбранныеФайлы Цикл

                            новСтр = Вложения.Добавить();

                            новСтр.Расположение = 2;

                            новСтр.ИмяФайлаНаКомпьютере = ВыбранныйФайл;

                            ИмяФайла = "";

                            Расширение = "";

                            ВзаимодействияКлиентСервер.ПолучитьКаталогИИмяФайла(ВыбранныйФайл, "", ИмяФайла);

                            новСтр.ИмяФайла = ИмяФайла;

                            Расширение = ВзаимодействияКлиентСервер.ПолучитьРасширениеФайла(ИмяФайла);

                            новСтр.ИндексКартинки = ФайловыеФункции КлиентСервер.ПолучитьИндексПиктограммыФайла(Расширение);

                   КонецЦикла;

         #Иначе

                   Адрес = "";

                   ВыбранныйФайл = "";

                   Если Не ПоместитьФайл(Адрес, "", ВыбранныйФайл, Истина, УникальныйИдентификатор) Тогда

                            Возврат;

                   КонецЕсли;

                   новСтр = Вложения.Добавить();

                   новСтр.Расположение = 4;

                   новСтр.ИмяФайлаНаКомпьютере = Адрес;

                   новСтр.ИмяФайла = ВыбранныйФайл;

                   Расширение = ВзаимодействияКлиентСервер. ПолучитьРасширениеФайла(ВыбранныйФайл);

                   новСтр.ИндексКартинки = ФайловыеФункцииКлиентСервер.ПолучитьИндексПиктограммыФайла(Расширение);

                   ОбновитьОтображениеДанных();

         #КонецЕсли

КонецПроцедуры

&НаКлиенте

Процедура УдалитьВложениеВыполнить()

         ДобавитьВложениеВСписокУдаленных();

         текДанные = Элементы.Вложения.ТекущиеДанные;

         Если текДанные <> Неопределено Тогда

                   Индекс = Вложения.Индекс(текДанные);

                   Вложения.Удалить(Индекс);           ОбновитьОтображениеДанных();

         КонецЕсли;

КонецПроцедуры

&НаКлиенте

Процедура ОткрытьВложениеВыполнить()

         текДанные = Элементы.Вложения.ТекущиеДанные;

         Если текДанные = Неопределено Тогда

                   Возврат;

         КонецЕсли;

         Если (текДанные.Расположение = 0) ИЛИ (текДанные.Расположение = 1) Тогда

         УправлениеЭлектроннойПочтойКлиент.ОткрытьВложение(текДанные.Ссылка,УникальныйИдентификатор);

         ИначеЕсли текДанные.Расположение = 2 Тогда

                   #Если Не ВебКлиент Тогда

                            ЗапуститьПриложение("""" + текДанные.ИмяФайлаНаКомпьютере + """");

                   #КонецЕсли

         КонецЕсли;

КонецПроцедуры

&НаСервере

Функция ВыполнитьОтправкуПисьма()

         ПараметрыПисьма = Новый Структура;

         ДобавитьВПараметрАдресатов(ПараметрыПисьма, "Кому", "ПолучателиПисьма");

         ДобавитьВПараметрАдресатов(ПараметрыПисьма, "Копии", "ПолучателиКопий");

         ДобавитьВПараметрАдресатов(ПараметрыПисьма, "СкрытыеКопии", "ПолучателиСкрытыхКопий");

         ПараметрыПисьма.Вставить("Тема", Объект.Тема);

         ПараметрыПисьма.Вставить("Тело", Объект.Текст);

         ПараметрыПисьма.Вставить("Кодировка", Объект.Кодировка);

         ПараметрыПисьма.Вставить("Важность", УправлениеЭлектроннойПочтой.ПолучитьВажность(Объект.Важность));

         Если Не ПустаяСтрока(Объект.ИдентификаторыОснований) Тогда

                   ПараметрыПисьма.Вставить("ИдентификаторыОснований", Объект.ИдентификаторыОснований);

         КонецЕсли;

         соотвВложения = Новый Соответствие;

         Запрос = Новый Запрос;

         Запрос.Текст =

         "ВЫБРАТЬ

         |         Файлы.Наименование КАК ПолноеНаименование,

         |         Файлы.Расширение КАК Расширение,

         |         Файлы.Ссылка КАК Ссылка,

         |         Файлы.ЭлектронныеЦифровыеПодписи.(

         |                  НомерСтроки,

         |                  Подпись

         |         )

         |ИЗ

         |         Справочник.ЭлектронноеПисьмоИсходящееПрисоединенныеФайлы КАК Файлы

         |ГДЕ

         |         Файлы.ВладелецФайла = &ВладелецФайла";

         Запрос.УстановитьПараметр("ВладелецФайла", Объект.Ссылка);

         Выборка = Запрос.Выполнить().Выбрать();

         Пока Выборка.Следующий() Цикл

                   ИмяФайла = Выборка.ПолноеНаименование + ?(Выборка.Расширение = "", "", "." + Выборка.Расширение);

                   соотвВложения.Вставить(ИмяФайла, Присоединенные Файлы.ПолучитьДвоичныеДанныеФайла(Выборка.Ссылка));

                   Для каждого ЭЦП Из Выборка.ЭлектронныеЦифровыеПодписи.Выгрузить() Цикл

                            соотвВложения.Вставить(Выборка.ПолноеНаименование + "-DS("+ ЭЦП.НомерСтроки + ").p7s",ЭЦП.Подпись.Получить());

                   КонецЦикла;

         КонецЦикла;

         ПараметрыПисьма.Вставить("Вложения", соотвВложения);

         Возврат ЭлектроннаяПочта.ОтправитьПочтовоеСообщение(Объект.УчетнаяЗапись, ПараметрыПисьма);

        

КонецФункции

Приложение 6. Программный код формы документа «Телефонный звонок»

&НаКлиенте

Процедура СоздатьКонтактВыполнить()

         ВзаимодействияКлиент.СоздатьКонтакт(

                   Объект.АбонентПредставление, Объект.АбонентКак Связаться, Объект.Ссылка, СписокИнтерактивноСоздаваемыхКонтактов

);

КонецПроцедуры

&НаКлиенте

Процедура СвязанныеВзаимодействияВыполнить()

         ПараметрыОтбора = Новый Структура;

         ПараметрыОтбора.Вставить("Предмет", Объект.Предмет);

         ОткрытьФорму("ЖурналДокументов.Взаимодействия.ФормаСписка", ПараметрыОтбора, ЭтаФорма, , Окно);

КонецПроцедуры

&НаКлиенте

Процедура КонтактНачалоВыбора(Элемент, ДанныеВыбора, СтандартнаяОбработка)

         СтандартнаяОбработка = Ложь;

         Если ВзаимодействияКлиент.ВыбратьКонтакт(Объект.Предмет, Объект.АбонентКакСвязаться, Объект.АбонентПредставление, Объект.АбонентКонтакт, Ложь, Ложь, Истина) Тогда

                   Модифицированность = Истина;

         КонецЕсли;

КонецПроцедуры

&НаКлиенте

Процедура ПредставлениеКонтактаПриИзменении(Элемент)

         ПроверитьДоступностьСозданияКонтакта();

КонецПроцедуры

&НаКлиенте

Процедура КонтактПриИзменении(Элемент)

         ПроверитьДоступностьСозданияКонтакта();

КонецПроцедуры

&НаКлиенте

Процедура ОтработатьПослеОбработкаВыбора(Элемент, ВыбранноеЗначение, СтандартнаяОбработка)

ВзаимодействияКлиент.ОбработатьВыборВПолеОтработатьПосле(Объект.ОтработатьПосле, ВыбранноеЗначение, СтандартнаяОбработка, Модифицированность);

КонецПроцедуры

&НаКлиенте

         Элементы.СоздатьКонтакт.Доступность = (Не ЗначениеЗаполнено(Объект.АбонентКонтакт)) И (Не ПустаяСтрока(Объект.АбонентПредставление));

КонецПроцедуры

Приложение 7. Программный код формы документа «Встреча»

&НаКлиенте

Процедура ПроверитьДоступностьСозданияКонтакта()

         текДанные = Элементы.Участники.ТекущиеДанные;

         Элементы.СоздатьКонтакт.Доступность = ((текДанные <> Неопределено) И (НЕ ЗначениеЗаполнено(текДанные.Контакт)));

КонецПроцедуры

&НаКлиенте

Функция ВыделитьВремя(Дата)

         Возврат Час(Дата) * 3600 + Минута(Дата) * 60;

КонецФункции

&НаКлиенте

Процедура КонтактНачалоВыбора(Элемент, ДанныеВыбора, СтандартнаяОбработка)

         СтандартнаяОбработка = Ложь;

         текДанные = Элементы.Участники.ТекущиеДанные;

         Если ВзаимодействияКлиент.ВыбратьКонтакт(Объект.Предмет, текДанные.КакСвязаться, текДанные.ПредставлениеКонтакта, текДанные.Контакт, Ложь, Ложь, Истина) Тогда

                   Модифицированность = Истина;

                   ПроверитьДоступностьСозданияКонтакта();

         КонецЕсли;

КонецПроцедуры

&НаКлиенте

Процедура УчастникиПриАктивизацииСтроки(Элемент)

         ПроверитьДоступностьСозданияКонтакта();

КонецПроцедуры

&НаКлиенте

Процедура ПредставлениеКонтактаПриИзменении(Элемент)

         ПроверитьДоступностьСозданияКонтакта();

КонецПроцедуры

&НаКлиенте

Процедура КонтактПриИзменении(Элемент)

         ПроверитьДоступностьСозданияКонтакта();

КонецПроцедуры

&НаКлиенте

Процедура ОтработатьПослеОбработкаВыбора(Элемент, ВыбранноеЗначение, СтандартнаяОбработка)

ВзаимодействияКлиент.ОбработатьВыборВПолеОтработатьПосле(Объект.ОтработатьПосле, ВыбранноеЗначение, СтандартнаяОбработка, Модифицированность);

КонецПроцедуры

&НаКлиенте

Процедура ВремяНачалаНачалоВыбораИзСписка(Элемент, СтандартнаяОбработка)

         СтандартнаяОбработка = Ложь;

         ВыбранноеВремя = ВзаимодействияКлиент.ВыбратьВремя(ЭтаФорма, Элемент, ВремяНачала, 1800);

         Если ВыбранноеВремя = Неопределено Тогда

                   Возврат;

         КонецЕсли;

         ВремяНачала = ВыбранноеВремя;

         ВремяНачалаПриИзменении(Элемент);

КонецПроцедуры

&НаКлиенте

Процедура ВремяОкончанияНачалоВыбораИзСписка(Элемент, СтандартнаяОбработка)

         СтандартнаяОбработка = Ложь;

         ВыбранноеВремя = ВзаимодействияКлиент.ВыбратьВремя(ЭтаФорма, Элемент, ВремяОкончания, 1800);

         Если ВыбранноеВремя = Неопределено Тогда

                   Возврат;

         КонецЕсли;

         ВремяОкончания = ВыбранноеВремя;

         ВремяОкончанияПриИзменении(Элемент);

КонецПроцедуры

&НаКлиенте

Процедура ВремяНачалаПриИзменении(Элемент)

         Объект.ДатаНачала = НачалоДня(Объект.ДатаНачала) + ВыделитьВремя(ВремяНачала);

         Объект.ДатаОкончания = Объект.ДатаНачала + Продолжительность;

         ВремяОкончания = Объект.ДатаОкончания;

КонецПроцедуры

&НаКлиенте

Процедура ВремяОкончанияПриИзменении(Элемент)

         Если НачалоДня(Объект.ДатаОкончания) + ВыделитьВремя(ВремяОкончания) < Объект.ДатаНачала Тогда

                   Сообщить(НСтр("ru='Время окончания не может быть меньше времени начала.'"));

                   ВремяОкончания = ВремяНачала + 1800;

                   Возврат;

         КонецЕсли;

         Объект.ДатаОкончания = НачалоДня(Объект.ДатаОкончания) + ВыделитьВремя(ВремяОкончания);

         Продолжительность = Объект.ДатаОкончания - Объект.ДатаНачала;

КонецПроцедуры

&НаКлиенте

Процедура ДатаНачалаПриИзменении(Элемент)

         Объект.ДатаНачала = НачалоДня(ДатаНачала) + ВыделитьВремя(ВремяНачала);

         Объект.ДатаОкончания = Объект.ДатаНачала + Продолжительность;

         ДатаОкончания = Объект.ДатаОкончания;

КонецПроцедуры

&НаКлиенте

Процедура ДатаОкончанияПриИзменении(Элемент)

         Если НачалоДня(ДатаОкончания) + ВыделитьВремя(ВремяОкончания) < Объект.ДатаНачала Тогда

                   Сообщить(НСтр("ru='Дата окончания не может быть меньше даты начала.'"));

                   ДатаОкончания = Объект.ДатаНачала;

                   Возврат;

         КонецЕсли;

         Объект.ДатаОкончания = НачалоДня(ДатаОкончания) + ВыделитьВремя(ВремяОкончания);

         Продолжительность = Объект.ДатаОкончания - Объект.ДатаНачала;

КонецПроцедуры

Приложение 8. Программный код формы документа «Запланированное взаимодействие»

&НаКлиенте

Процедура СоздатьКонтактВыполнить()

         текДанные = Элементы.Участники.ТекущиеДанные;

         Если текДанные <> Неопределено Тогда

                   ВзаимодействияКлиент.СоздатьКонтакт(

                            текДанные.ПредставлениеКонтакта, текДанные.КакСвязаться, Объект.Ссылка,СписокИнтерактивноСоздаваемыхКонтактов);

         КонецЕсли;

КонецПроцедуры

&НаКлиенте

Процедура СвязанныеВзаимодействияВыполнить()

         ПараметрыОтбора = Новый Структура;

         ПараметрыОтбора.Вставить("Предмет", Объект.Предмет);

         ОткрытьФорму("ЖурналДокументов.Взаимодействия.ФормаСписка", ПараметрыОтбора, ЭтаФорма, , Окно);

КонецПроцедуры

&НаКлиенте

Процедура КонтактНачалоВыбора(Элемент, ДанныеВыбора, СтандартнаяОбработка)

         СтандартнаяОбработка = Ложь;

         текДанные = Элементы.Участники.ТекущиеДанные;

         Если ВзаимодействияКлиент.ВыбратьКонтакт(Объект.Предмет, текДанные.КакСвязаться, текДанные.ПредставлениеКонтакта, текДанные.Контакт, Ложь, Ложь, Истина) Тогда

                   Модифицированность = Истина;

                   ПроверитьДоступностьСозданияКонтакта();

         КонецЕсли;

КонецПроцедуры

&НаКлиенте

Процедура УчастникиПриАктивизацииСтроки(Элемент)

         ПроверитьДоступностьСозданияКонтакта();

КонецПроцедуры

&НаКлиенте

Процедура ПредставлениеКонтактаПриИзменении(Элемент)

         ПроверитьДоступностьСозданияКонтакта();

КонецПроцедуры

&НаКлиенте

Процедура КонтактПриИзменении(Элемент)

         ПроверитьДоступностьСозданияКонтакта();

КонецПроцедуры

&НаКлиенте

Процедура ОтработатьПослеОбработкаВыбора(Элемент, ВыбранноеЗначение, СтандартнаяОбработка)

ВзаимодействияКлиент.ОбработатьВыборВПолеОтработатьПосле(Объект.ОтработатьПосле, ВыбранноеЗначение, СтандартнаяОбработка, Модифицированность);

КонецПроцедуры

&НаКлиенте

Процедура ПроверитьДоступностьСозданияКонтакта()

         текДанные = Элементы.Участники.ТекущиеДанные;

         Элементы.СоздатьКонтакт.Доступность = ((текДанные <> Неопределено) И (НЕ ЗначениеЗаполнено(текДанные.Контакт)));

КонецПроцедуры

Похожие работы на - Автоматизация директ-маркетинга (на примере ООО 'Дело Системы')

 

Не нашли материал для своей работы?
Поможем написать уникальную работу
Без плагиата!
Без нейросетей!