Разработка автоматизированной системы учета и анализа производственной деятельности строительных предприятий Кубани

  • Вид работы:
    Курсовая работа (т)
  • Предмет:
    Другое
  • Язык:
    Русский
    ,
    Формат файла:
    MS Word
    2,08 Мб
  • Опубликовано:
    2012-09-06
Вы можете узнать стоимость помощи в написании студенческой работы.
Помощь в написании работы, которую точно примут!

Разработка автоматизированной системы учета и анализа производственной деятельности строительных предприятий Кубани

Реферат

автоматизированная система управления, СУБД, SQL, АНАЛИЗ ДЕЯТЕЛЬНОСТИ, УЧЕТ ДЕЯТЕЛЬНОСТИ, ПРОГНОЗИРОВАНИЕ, СЕРВЕР, КЛИЕНТ, ДИАГРАММА ПОСЛЕДОВАТЕЛЬНОСТИ, ДИАГРАММА КЛАССОВ, ПОТОК СОБЫТИЙ, ВАРИАНТ ИСПОЛЬЗОВАНИЯ.

Объектом исследования является учет и анализ производственной деятельности крупных строительных организаций Краснодарского края, применяющих услуги ипотечного кредитования и инвестирования.

Целью курсовой работы является разработка автоматизированной системы, позволяющей предоставить достоверную информацию и проанализировать деятельность представленных строительных компаний, применяющих услуги ипотечного кредитования и инвестирования.

В ходе курсового проектирования были получены следующие результаты:

выявлены и обозначены действующие и конкурентоспособные строительные организации, занимающиеся интересующим видом деятельности;

на основе собранных результатов создана автоматизированная система учета и анализа производственной деятельности интересующих организаций;

предоставлена программная реализация.

Данная автоматизированная система предназначена для организаций, занимающихся подбором всевозможных вариантов условия ипотечного кредитования, а так же возможности инвестирования в строительство объектов. Так же разработанную АС могут использовать издательства, освещающие деятельность строительных организаций.

Представленная автоматизированная система учета и анализа производственной деятельности строительных предприятий Кубани, применяющих актуальные услуги строительного рынка, находится в эксплуатации в редакции двух изданий строительного направления.

В перспективе данная автоматизированная система может обновляться информацией о новых строительных фирмах, предоставляющих актуальные услуги строительного рынка Краснодарского края.

 

Введение


Основная цель проектирования АС - это сокращение избыточности хранимых данных, а следовательно, экономия объема используемой памяти, уменьшение затрат на многократные операции обновления избыточных копий и устранение возможности возникновения противоречий из-за хранения в разных местах сведений об одном и том же объекте.

Только небольшие организации могут обобществить данные в одной полностью интегрированной базе данных. Чаще всего администратор баз данных (даже если это группа лиц) практически не в состоянии охватить и осмыслить все информационные требования сотрудников организации (т.е. будущих пользователей системы). Поэтому информационные системы больших организаций содержат несколько десятков БД, нередко распределенных между несколькими взаимосвязанными ЭВМ различных подразделений. Отдельные БД могут объединять все данные, необходимые для решения одной или нескольких прикладных задач, или данные, относящиеся к какой-либо предметной области (например, финансам, студентам, преподавателям, кулинарии и т.п.). Первые обычно называют прикладными БД, а вторые - предметными БД (соотносящимся с предметами организации, а не с ее информационными приложениями). Предметные БД позволяют обеспечить поддержку любых текущих и будущих приложений, поскольку набор их элементов данных включает в себя наборы элементов данных прикладных БД. Вследствие этого предметные БД создают основу для обработки неформализованных, изменяющихся и неизвестных запросов и приложений (приложений, для которых невозможно заранее определить требования к данным). Такая гибкость и приспосабливаемость позволяет создавать на основе предметных БД достаточно стабильные информационные системы, т.е. системы, в которых большинство изменений можно осуществить без вынужденного переписывания старых приложений. Основывая же проектирование БД на текущих и предвидимых приложениях, можно существенно ускорить создание высокоэффективной информационной системы, т.е. системы, структура которой учитывает наиболее часто встречающиеся пути доступа к данным. Поэтому прикладное проектирование до сих пор привлекает некоторых разработчиков. Однако по мере роста числа приложений таких информационных систем быстро увеличивается число прикладных БД, резко возрастает уровень дублирования данных и повышается стоимость их ведения. Таким образом, каждый из рассмотренных подходов к проектированию воздействует на результаты проектирования в разных направлениях. Желание достичь и гибкости, и эффективности привело к формированию методологии проектирования, использующей как предметный, так и прикладной подходы. В общем случае предметный подход используется для построения первоначальной информационной структуры, а прикладной - для ее совершенствования с целью повышения эффективности обработки данных.

При проектировании информационной системы необходимо провести анализ целей этой системы и выявить требования к ней отдельных пользователей (сотрудников организации). Сбор данных начинается с изучения сущностей организации и процессов, использующих эти сущности. Сущности группируются по «сходству» (частоте их использования для выполнения тех или иных действий) и по количеству ассоциативных связей между ними (самолет - пассажир, преподаватель - дисциплина, студент - сессия и т.д.). Сущности или группы сущностей, обладающие наибольшим сходством и (или) с наибольшей частотой ассоциативных связей объединяются в предметные БД.

В данном курсовом проекте была разработана информационная система анализа и учета деятельности строительных организация, предоставляющим актуальные услуги строительного рынка. ИС написана с помощью структуризированного языка запросов (SQL).

Тема, затрагивающая строительный рынок Краснодарского края, была выбрана не случайно. В настоящее время она достаточно актуально в связи с возросшим интересом различных социальных групп населения к проблеме инвестирования строительного бизнеса, а так же интерес к ипотечному кредитованию, как одним из способов приобретения собственного жилья. В курсовом проекте представлено несколько крупных и конкурентоспособных строительных организаций, занимающихся данными вопросами.

1 Анализ требований к программному комплексу учета и анализа производственной деятельности строительных предприятий Кубани, предоставляющих актуальные услуги строительного рынка

 

За последние несколько лет значительно возрос интерес к строительному рынку и услугам, предоставляемым рынком. Данный интерес можно объяснить доступностью современных услуг, позволяющих различным группам населения вступитт в права собственности либо вложить собственные инвестиции в сферу строительного бизнеса.

Работа редакции современного строительного журнала связана с огромным потоком информации, ее постоянным изменением и обновлением. Современное специализированное издание обязано держать в курсе событий целевую аудиторию, представлять новейшую информацию о современных строительных технологиях и услугах строительного экономического рынка, а так же предоставлять собственые советы и прогнозы по выбору той или иной услуги, того или иного предприятия. Хранение информации в единой базе значительно облегчает работу как редакции в целом, так и ее отдельных подразделений. Это позволяет систематизировать данные, сократить время на поиск, уменьшить трудовые затраты, избежать утерю или порчу информации. Структура системы позволяет работать с программным продуктом отдельным подразделениям при условии наличия локальной компьютерной сети.

Программный комплекс предназначен для автоматизации сети по учету и анализу деятельности строительных предприятий Кубани, предоставляющих услуги ипотечного кредитования и возможности инвестиционной деятельности. Целью создания информационной системы является предоставление целевой аудитории, а так же всем заинтересованным лицам необходимой информации об организациях, предоставляющих услуги ипотечного кредитования и инвестиционных возможностей. Ставится задача предоставления простого поиска и анализа деятельности данных предприятий, для учета, анализа и принятия верного решения поставленной задачи.

1.1     Область применения

Данный программный продукт может быть использован для оптимизации и эффективности работы конкретного предприятия, в данном случае для редакции двух специализированных строительных изданий.

1.1.1       Определения, термины и сокращения

В данном курсовом проекте применены термины с соответствующими определениями и сокращениями, установленные как нормативными документами, так и данными методических разработок.

База данных - совокупность данных, объединенных одной системой управления, используемой многими пользователями. Хорошо спроектированная база данных содержит совокупность не избыточных непротиворечивых данных, защищенных от несанкционированного использования.

Данные - это информация, представленная в определенном виде, позволяющем автоматизировать ее сбор, хранение и дальнейшую обработку человеком или информационным средством. Для компьютерных технологий данные - это информация в дискретном, фиксированном виде, удобная для хранения, обработки на ЭВМ, а также для передачи по каналам связи.

ИС (информационная система) - совокупность функциональных и информационных процессов конкретной предметной области; средств и методов сбора, анализа, хранения, обработки и передачи информации, зависящих от специфики области применения; методов управления процессами решения функциональных задач, а также информационными, материальными и денежными потоками в предметной области.

SQL (Structured Query Language) - структурированный язык запросов, на котором осуществляется взаимодействия с базами данных через сервер управления базами данных.

Архитектура ПО - описание системы ПО, включающее совокупность структурных элементов системы и связей между ними; поведение элементов системы в процессе их взаимодействия и иерархию подсистем, объединяющих структурные элементы.

ADO технологии - компоненты для работы с Microsoft® ActiveX® Data Objects (далее ADO). ADO это технология стандартного обращения к реляционным данным от Microsoft. Эта технология аналогична BDE по назначению и довольно близка по возможностям.

OLE DB - представляет собой набор специализированных объектов СОМ, инкапсулирующих стандартные функции обработки данных, и специализированные функции конкретных источников данных и интерфейсов, обеспечивающих передачу данных между объектами.

Система управления базами данных - совокупность языковых и программных средств, предназначенных для создания, ведения и совместного использования БД многими пользователями.

ПО - программное обеспечение.

АРМ - автоматизированное рабочее место.

ПК - персональный компьютер.

АС «STROITEL» - разработанная автоматизированная система

.2 Основания для разработки

Основаниями для разработки Технического Задания на данный продукт являются:

задание для курсового проектирования кафедры Вычислительных Технологий и Автоматизированных Систем Управления Кубанского Государственного Технологического Университета;

договор на разработку программного продукта, подписанный директором фирмы ООО «БизнесКласс-К» Лаппо В.М.;

.3 Назначение программного продукта

В результате разрабатываемой АС полученное ПО позволяет осуществлять следующее:

- обеспечивать удобную форму хранения и изменения данных по всем предоставленным организациям;

обеспечивать удобную и быструю форму обновления данных;

ведения учета и анализа деятельности предприятий;

вывод отчета об эффективности деятельности интересующего предприятия в интересующей области;

получение по предоставленным данным оптимального варианта.

.4 Требования к программному продукту

.4.1 Требования к функциональным характеристикам

Программный комплекс должен включать в себя:

- интуитивно-понятный интерфейс;

- систему подсказок интерактивной помощи;

- соответствия с областью применения, заключающиеся в хронологической адекватности реальной системы;

- методы поиска услуг по разным критериям;

- вывод необходимой информации в форме отчета;

- возможность периодического дополнения предоставляемых услуг;

- четко различимый шрифт отображения вводимой текстовой и цифровой информации;

- использование нейтральных или ярких цветов шрифтов, фонов, рамок и других элементов оформления для выделения вводимой, справочной и контрольной информации;

- систему управления, позволяющую максимально быстро и эффективно осуществлять переходы, исправления введенных данных;

систему предупреждений и оповещений о пропущенных данных, нарушении формата данных, некорректных операциях.

.4.2 Входные данные

Входной информацией для программы являются следующие данные:

выбор интересующей услуги;

денежный актив, которым располагает клиент;

возраст клиента;

гражданство;

физическое/юридическое лицо;

суммарный доход;

целевое назначение;

срок кредитования;

вид интересующего жилья.

.4.3 Выходные данные

Выходной информацией для данной программы является:

- информация о строительной компании, предоставляющей услуги по заданным требованиям;

процентная ставка для запрашиваемого периода;

условия компании;

преимущества компании;

недостатки компании;

список необходимых документов;

наличие либо отсутствие запрашиваемого вида жилья;

требования компании;

- список банков, сотрудничающих с компанией;

.4.4 Требования к надежности

Для обеспечения надежности функционирования ПО должны быть реализованы 2 уровня контроля входной информации - синтаксический и семантический.

Синтаксический уровень предполагает контроль входных данных на соответствие допустимому алфавиту и шаблону ввода.

Семантический уровень должен устанавливать смысловые ограничения вводимых данных (например, диапазон допустимых значений).

Возможные отказы функционирования ПО не должны приводить к сбоям и "зависаниям" операционной среды, для чего необходимо в полной мере использовать возможности обработки “исключительных ситуаций”.

Кроме того, технология использования ПО должна предусматривать процедуру восстановления (повторной инсталляции) программы в случае ее неработоспособности по внешним причинам (вирусы, сбои в оборудовании и т.д.).

1.4.5 Условия эксплуатации

Разработанная программа предназначена для пользователя, заинтересованного в услугах компании, занимающейся ипотечным кредитованием или инвестиционном деятельностью в строительном бизнесе. Так же информацией, предоставленной в программном продукте, освещающее новости услуг строительного рынка.

1.4.6 Требования к информационной и программной совместимости

Автоматизированная система учета и анализа производственной деятельности строительных предприятий Кубани, применяющих актуальные услуги строительного рынка, предназначена для эксплуатации на ПЭВМ на основе процессора, совместимого с технологией Intel класса Pentium IV (1800 МГц) или выше. Тип ОС должен принадлежать семейству Microsoft Windows 98 SE/ NT Workstation SP6/2000 Professional SP3/XP Professional SP1.

1.4.7 Требования к маркировке и упаковке

Программный продукт должен быть представлен на диске, имеющем ярлык с ее наименованием, укомплектована программной документацией в виде текстового файла на том же диске.

1.4.8 Требования к транспортировке и хранению

Транспортировка и хранение должны осуществляться с обеспечением мер, исключающих возможность механического повреждения, перфорирования, царапания, несанкционированного использования.

Специальные требования

Данный программный продукт должен быть разработан в инструментальной среде Borland С++. В качестве СУБД MS SQL Server 2003.

1.5     Требования к программной документации


Программная документация должна быть представлена руководством программиста и пользователя.

Руководство программиста должно содержать логическую и физическую структуру базы данных, с использованием CASE - средств, и технический проект.

В руководстве пользователя должно детально описывать последовательность действий и правила заполнения справочников и документов с примерами и иллюстрациями.

1.6     Требования к технико-экономическим показателям проектирования


Автоматизация функций выполняемых отделом рекламы, отделом маркетинга и отделом информации позволяет: сократить время на поиск, анализ и учет необходимой информации, повысить оперативность поиска по заданным условиям, избежать неточности и недостоверности информации, наглядно объяснить экономические расчеты и показатели по заданным условиям и параметрам, улучшить экономические показатели предприятия, качественно повысить управление предприятием.

Использование данного программного продукта увеличит скорость работы на данном предприятии.

Целью проекта является облегчить и ускорить работу пользователя и это необходимо организовать с помощью соответствующих справочников, документов и отчетов.

1.7     Стадии и этапы разработки


В соответствии с ГОСТ 19.102-77 должны быть выполнены следующие стадии разработки:

) Анализ требований к ПО.

) Научно-исследовательская работа.

) Анализ архитектуры ПО.

) Детальное проектирование ПО.

) Технические характеристики результатов проектирования.

При проектировании программного продукта был использован классический подход к разработке информационных систем «Водопадная модель».

Рисунок 1.1 - Стадии и этапы разработки

На этапе «Стратегия» была произведена оценка реального объема проекта, его целей и задач, а также получение определений сущностей и функций на высоком уровне. После тесного взаимодействие с основными пользователями системы была получена более полная информация о системе (полное и однозначное понимание требований заказчика). По завершении основной стадии обследования системы были сформированы вероятные технические подходы и приблизительно рассчитаны затраты на аппаратное обеспечение, закупаемое программное обеспечение и разработку нового программного обеспечения (что, собственно, и предполагается проектом).

На этапе анализа было проведено подробное исследование бизнес-процессов (функций, определенных на этапе выбора стратегии) и информации, необходимой для их выполнения (сущностей, их атрибутов и связей (отношений)), была создана информационная модель.

На этапе проектирования была сформирована модель данных по результатам анализа. Предварительное планирование позволило разбить глобальную задачу на небольшие, независимые задачи (такими задачами легче управлять, такие задачи легче реализовывать), определить контрольные даты выполнения конкретных подзадач (чтобы увидеть как продвигается процесс проектирования), а также определить зависимость между задачами и последовательность их выполнения.

На этапе тестирование были получены сравнительные характеристики аппаратных платформ, операционных систем, СУБД. На этом же этапе были утверждены требования к надежности системы.

1.8     Порядок контроля и приёмки


1.   При завершении каждого предусмотренного календарным планом этапа работ разработчик уведомляет Заказчика о готовности к проведению технической проверки и предоставляет на согласование методику и программу испытаний.

2.       Программа и методика испытаний должна отражать проверку всех требований технического задания.

.        Испытания проводятся на базе технических средств Заказчика по согласованной программе и методике испытаний.

.        В процессе проведения испытаний и приемки работ Заказчик обязуется не вносить корректировки в структуру базы данных.

.        Разработанный АРМ считается прошедшим испытания, если проверка по всем пунктам программы и методики испытаний прошла успешно. По результатам испытаний составляется технический акт, который может содержать замечания и рекомендации по доработке программного обеспечения в рамках, не превышающих требования данного технического задания.

.        Ошибки устраняются разработчиком за свой счет по согласованному с заказчиком графику.

.        На основании рекомендаций по согласованию сторон может быть заключено дополнительное соглашение, предполагающее развитие АРМ.

ипотечный кредитование инвестирование автоматизированный

2 Научно-исследовательская работа по разработке автоматизированной системы учета и анализ производственной деятельности строительных предприятий Кубани, применяющих актуальные услуги строительного рынка

 

2.1     Теория оптимального управления в распределении ресурсов при разработке автоматизированной системы

 

2.1.1  Постановка задачи

Для расчета оптимального варианта кредитования и инвестирования необходимо обратиться к банковскому делу. Существует два основных типа расчета процентной ставки, срок выплат, которые применяются инвесторами: это простой (simple interest) и сложный процент (compound interest).

В данной постановке существуют свои нюансы. Например, международный метод расчета (обыкновенный процент), согласно которому, количество дней в году равняется 360, а также британский метод (точный процент), по которому число дней в году полностью соответствует календарному году (в том числе и високосный год). Расчеты процента с помощью международного метода являются более популярными. В тоже время с помощью британского метода рассчитывается, например, процент валют: фунта стерлингов, ирландского фунта, бельгийского франка, сингапурского и гонконгского долларов, а также южноафриканского ранда.

Для нашей задачи обязательным и необходимым условием является валюта в рублях, поэтому воспользуемся международным методом расчета.

.1.2 Исследования в построении модели оптимального варианта расчета процентной ставки и суммы переплаты

Ипотечный кредит - кредит на приобретение жилого помещения, выданный под залог жилого помещения, условия которого обязывают заемщика произвести заданное количество платежей.

Расчет процентов по ипотечному кредитованию производится с применением стандартных формул. Если начисляемые на вклад проценты причисляются к вкладу в конце срока депозита или вообще не причисляются, а переводятся на отдельный счет, то в этом случае сумма процентов рассчитывается по формуле простых процентов. Простые проценты не предусматривают капитализации процентов.

Для расчета суммы процентов воспользуемся формулой (2.1)

Sp = [P х I х t / K]/100                                                                     (2.1)

I - годовая процентная ставка;

t - количество дней начисления процентов по привлеченному вкладу;

K - количество дней в календарном году (365 или 366);

P - первоначальный взнос;

Sp - сумма процентов.

Для расчета суммы переплаты воспользуемся формулой (2.2)

S = P + [P х I х t / K]/100                                                                (2.2)

P - первоначальный взнос;

I - годовая процентная ставка;

t - количество дней начисления процентов по привлеченному вкладу;

K - количество дней в календарном году (365 или 366);

S - сумма выплаты.

.1.3 Исследования в построении модели оптимального варианта расчета процентной ставки по инвестиционной деятельности

При расчете начисляемых процентов для инвестиционной деятельности необходимо воспользоваться методом сложных процентов. Данный метод так же используется в том случае, если начисляемые по инвестиции проценты причисляются через равные промежутки времени. Сложные проценты предусматривают капитализацию процентов, то есть начисление процентов на проценты.

Для расчета сложных процентов воспользуемся формулами (2.3) и (2.4).

Sp = P x [(1 + I x t/K/100) n-1]                                                                  (2.3)

или= S - P = P x (1 + I x t/K/100)n - P                                             (2.4)

Sp - сумма процентов (доходов);- сумма привлеченной инвестиции;- сумма инвестиции (депозита) с процентами;- годовая процентная ставка;- количество дней начисления процентов по привлеченной инвестиции;- количество дней в календарном году (365 или 366);- число периодов начисления процентов.

При расчете процентов проще сначала вычислить общую сумму инвестиции с процентами, и только затем вычислять сумму процентов (доходов). Для расчета воспользуемся формулой 2.5

= P x (1 + I x t / K / 100) n                                                              (2.5)

 

.2 Расчет параметров оптимальных критериев распределения при выборе оптимального варианта ипотечного кредитования


Рассмотрим задачу в следующей формулировке:

Необходимо рассчитать сумму переплаты по заданным условиям кредитования. Первоначальный взнос составляет 100 000 рублей, кредит предусматривает покупку жилья на вторичном рынке. При данном первоначальном взносе годовая процентная ставка у конкретной компании составит 13%. Выплата кредита рассматривается в течение 5 лет.

При данных условия, используя формулу простых процентов (2.2), рассчитаем окончательную сумму выплаты:

S = 100 000 + [100 000х13х1800/365]/100

S = 164 110

Следовательно, при заданных условиях сумма переплаты за 5 лет составит 164 110 рублей

Аналогично можно рассчитать оптимальный вариант для различных первоначальных условий. Для расчетов следует воспользоваться таблицами 2.1 и 2.2.

Таблица 2.1 - Условия приобретения жилья на вторичном рынке

Таблица 2.2 - Условия приобретения жилья на первичном рынке

2.3     Расчет параметров оптимальных критериев распределения при выборе процента инвестирования


Рассмотрим задачу в следующей формулировке:

Принят депозит в сумме 50 000 рублей сроком на 90 дней по ставке 10,5 процентов годовых с начислением процентов каждые 30 дней. Необходимо рассчитать процент инвестирования и ожидаемый доход.

Воспользовавшись формулой (2.5) вычислим общую сумму инвестиции с процентами:= 50000 х (1 + 10,5 х 30 /365/100)3= 51305,72

Для расчета суммы дохода для заданных условий инвестирования воспользуемся формулой (2.3):= 50000 х [(1 + 10,5 х 30/365/100)3 - 1)= 1305,72

Правильность расчета процентов по приведенному выше примеру можно проверить. Для этого разобьем срок депозита на 3 периода (месяца) и рассчитаем начисление процентов для каждого периода, использую формулу простых процентов.

месяц S1 = 50000 + 50000 х 10,5 х 30/365/100 = 50431,51= 50000 х 10,5 х 30/365/100 = 431,51

месяц S2 = 50431,51 + 50431,51 х 10,5 х 30/365/100 = 50866,74= 50431,51 х 10,5 х 30/365/100 = 435,23

месяц S3 = 50866,74 + 50866,74 х 10,5 х 30/365/100 = 51305,72= 50866,74 х 10,5 х 30/365/100 = 438, 98

Итак, общая сумма процентов с учетом ежемесячной капитализации составляет:

Sp = Sp1 + Sp2 + Sp3= 1305,72,

что соответствует сумме, рассчитанной по сложным процентам. Таким образом, расчет по формуле сложных процентов, составлен и рассчитан верно.

3 Анализ архитектуры по разработке автоматизированной системы учета и анализа производственной деятельности строительных предприятий Кубани, применяющих актуальные услуги строительного рынка

.1 Анализ предметной области

Анализ и моделирование предметной области является одним из важнейших этапов работ при проектировании программных систем масштаба предприятия.

Основными задачами при моделировании предметной области являются описание:

1.   Бизнес-процессов предприятия;

2.       Действующих лиц бизнес-процессов и их функций, подлежащих автоматизации в привязке к структуре автоматизируемого предприятия;

.        Бизнес-сущностей;

.        Сценариев выполнения бизнес-функций, подлежащих автоматизации;

.        Состояний бизнес-сущностей;

.        Бизнес-правил;

Описание бизнес-процессов используются для описания технологии выполнения производственной задачи, подлежащей автоматизации. На основе описанной технологии определяются виды деятельности, которые следует автоматизировать (бизнес-требования к будущей программной системе).

Модель структуры предприятия строится на основе описания бизнес-процессов. В модели отражаются только те отделы, те действующие лица и их функции, которые будут автоматизированы. Построение модели можно производить поэтапно по мере описания бизнес-процессов. Диаграмм с бизнес-процессам может быть очень много, но модель со структурой предприятия должна быть одна.

На рисунке 3.1 представлена модель автоматизируемого предприятия.

Рисунок 3.1 - Автоматизируемое предприятие

Особенностью данной модели является наличие связей по использованию данного продукта для нескольких пользователей.

Следующей задачей при описании предметной области является моделирование отчетной информации.

Цель моделирования отчетной информации - описать атрибуты отчетов, их типы, значения. Правила формирования для:

1.   Проектирования пользовательского интерфейса системы;

2.       Проектирования БД системы;

.        Формирования альбома выходных форм системы;

Модель структуры предприятия используется для отражения действующих лиц предприятия, их автоматизируемых функций в привязке к подразделениям, в которых эти функции выполняются. На основе модели структуры предприятия разрабатывается модель функций системы. Модели документов, бизнес-сущностей используется при проектировании пользовательского интерфейса, БД, формирования альбома выходных форм системы.

.2 Процессы предварительного проектирования автоматизированной системы

3.2.1  Разработка и описание методов решения задач, алгоритмов, структур данных

Для разработки автоматизированной системы учета и анализа производственной деятельности строительных предприятий Кубани, применяющих актуальные услуги строительного рынка, были выбраны следующие языки и пакеты разработки программного обеспечения:

сервер баз данных MS SQL Server 2003;

среда разработки C++ Builder;

среда моделирования Rational Rose;

язык UML.

Представленный программный продукт был разработан с помощью визуального редактора «Rational Rose Enterprise Edition 2002”. Данная среда позволяет моделировать системы любой сложности, что значительно помогает при решении поставленных задач.

Моделирование - одно из средств, которое дает возможность значительно сократить время разработки, уложиться в бюджет и создать систему с нужным качеством. Модель будущей системы позволяет уже на стадии проектирования, без вкладывания больших средств в проект получить представление о поведении системы и избежать дорогостоящих ошибок в дальнейшем, когда в написание программного кода вложены значительные силы.

.2.2 Описание среды разработки

.2.2.1 Сервер баз данных Microsoft SQL Server 2003SQL Server 2003 - это законченное предложение в области баз данных и анализа данных для быстрого создания масштабируемых решений электронной коммерции, бизнес-приложений и хранилищ данных. Оно позволяет значительно сократить время выхода этих решений на рынок, одновременно обеспечивая масштабируемость, отвечающую самым высоким требованиям. В сервер SQL Server 2003 включена поддержка языка XML и протокола HTTP, средства повышения быстродействия и доступности, позволяющие распределить нагрузку и обеспечить бесперебойную работу, функции для улучшения управления и настройки, снижающие совокупную стоимость владения. Кроме того, SQL Server 2003 полностью использует все возможности операционной системы Windows, включая поддержку до 32 процессоров и 64 ГБ ОЗУ.

Основными преимуществами Microsoft SQL Server 2003 являются:

·    Удобное хранение и извлечение данных в формате XML при помощи встроенных хранимых процедур;

·              Средства ввода, обновления и удаления данных для XML-разработчиков с использованием диаграмм обновлений XML;

·              Интеграция систем с помощью поддержки основных стандартов W3C и IETF, таких как XPath, HTTP и диаграммы обновлений XML;

Удобный доступ к данным через веб

·    Удобный доступ к базе данных SQL Server непосредственно через веб по протоколу http;

·              Быстродействующий встроенный полнотекстовый поиск в текстовых данных, хранящихся в БД и в документах;

·              Средство формирования запросов через веб на естественном (английском) языке;

Эффективные средства анализа данных на базе веб

·    Выявление взаимосвязей и закономерностей в веб-данных при помощи новых средств "информационной проходки";

·              Связывание и анализ сложно организованных данных через веб, предоставление партнерам и сотрудникам, работающим в режиме удаленного доступа, всех возможностей анализа данных;

·              Анализ использования веб-узла и управление трафиком при помощи средства Business Internet Analytics и сервера Commerce Server;

Платформа для безопасного размещения приложений

·    Безопасная и надежная работа многих пользователей с многими приложениями на одном компьютере.

Масштабируемость для электронной коммерции

·    Распределение нагрузки по серверам для обеспечения требуемой масштабируемости при наличии у разработчиков последовательной модели программирования;

·              Автоматическая синхронизация нескольких систем;

·              Эффективное использование систем с симметричной многопроцессорной обработкой.

Масштабируемость для бизнес-приложений

·    Повышение надежности и доступности за счет более простого управления и более гибкого применения отказоустойчивых кластеров;

·              Повышение быстродействия за счет симметричной многопроцессорной обработки, использования до 32 процессоров и 64 ГБ ОЗУ для больших наборов данных и высоких транзактных нагрузок;

·              Ускорение передачи данных между серверами с целью увеличения общего быстродействия.

Масштабируемость для хранилищ данных

·    Значительное увеличение быстродействия даже в случае наиболее сложных отчетов;

·              Анализ очень больших наборов данных.

Значительно увеличенные продолжительность бесперебойной работы и надежность

·    Выполнение критически важных операций без перехода в автономный режим;

·              Ускорение архивирования за счет копирования только измененных данных;

·              Архивирование, не влияющее на быстродействие сервера

Интегрированные и расширяемые службы анализа

·    Встроенные полнофункциональные решения для анализа данных при помощи интегрированных средств, позволяющие эффективно использовать накопленную информацию;

·              Автоматическое управление бизнес-процессами на основе результатов анализа данных;

·              Гибкие возможности получения результирующих наборов данных при помощи задаваемого пользователем свертывания с применением сложнейших вычислений.

Упрощенное управление и настройка

·    Централизованное управление базами данных SQL Server, осуществляемое совместно с управлением всеми ресурсами предприятия;

·              Экономия времени и усилий благодаря динамическим средствам автоматического управления и настройки;

·              Возможность простого перемещения или копирования базы данных с компьютера на компьютер или между экземплярами сервера без перехода в автономный режим.

Быстрое преобразование данных, разработка и отладка

·    Интерактивная настройка и отладка запросов;

·              Быстрое перемещение и преобразование данных из любого источника;

·              Определение и использование функций аналогичное работе со встроенными функциями языка T/SQL;

·              Переключение пользовательского интерфейса с английского языка на любой из поддерживаемых языков простым щелчком мыши;

·              Наглядная разработка и программирование приложений баз данных с использованием любого средства Visual Studio.

 

.2.2.2 IBM Rational Rose - средство разработки моделей

Программный продукт был спроектирован и реализован при помощи CASE-средства - Rational Rose Enterprise Edition 2003. IBM Rational Rose со времени своего появления претерпело серьезную эволюцию, и в настоящее время представляет собой современный интегрированный инструментарий для проектирования архитектуры, анализа, моделирования и разработки программных систем.

Rational Rose позволяет создавать модели будущей системы, удобные для понимания алгоритмов работы, взаимосвязей между объектами, по которым в дальнейшем создаётся программный каркас будущей программной системы.

.2.2.3 Среда разработки C++ Builder

Среда C++ Builder завоевала себе репутацию самого эффективного средства разработки приложений баз данных, то есть программ, обслуживающих электронные хранилища информации. Эта репутация определяется тремя обстоятельствами: высокопроизводительной машиной доступа к данным разного формата (Borland Database Engine, BDE), наличием многочисленных компонентов, ориентированных на эту сферу применения, и поставкой вместе с C++ Builder компактного, мощного и простого в администрировании сервера баз данных InterBase.

Машина BDE является средством доступа к данным разного формата (локальным таблицам типа dBASE, Paradox, к серверам баз данных InterBase, MS SQL Server, Oracle, Informix и т. п.). Особенностью BDE является использование собственных высокопроизводительных драйверов для доступа к локальным таблицам dBASE, Paradox, FoxPro, а также SQL-ориентированных драйверов для доступа к серверам баз данных (этот набор драйверов называется SQL Links). Вместо собственных драйверов при желании могут использоваться драйверы сторонних производителей, соответствующие стандарту ODBC (Open DataBase Connectivity Interface - открытый интерфейс взаимодействия с базами данных). Более того, в версии 6 появилась возможность использования альтернативных BDE средств доступа по технологиям ADO, InterBase Express, dbExpp

Многочисленные компоненты, поддерживающие разработку приложений баз данных, обеспечивают обслуживание самых разных задач: выборку и сортировку данных, их наглядное представление (в том числе и графическое), изменение и публикацию данных в виде отчетов (документов) и/или НТМ L-страниц в Интернете и т. д.

Поставляемый вместе с C++ Builder (в наиболее дорогостоящих вариантах поставки) сервер InterBase фактически стал известен в России именно благодаря C++ Builder (до появления первой версии C++ Builder его поставки в нашу страну были запрещены в связи с тем, что InterBase широко используется в различных боевых системах армии США). Этот сервер создан дочерним отделением Borland - InterBase Software Corporation, а его поставка вместе с C++ Builder объясняется необходимостью дать разработчикам средство испытания программ, рассчитанных на архитектуру клиент-сервер. Сервер InterBase в максимальной степени соответствует стандарту SQL-92, которому в той или иной мере следуют все остальные серверы баз данных. С C++ Builder версии 6 в вариантах Enterprise и Professional поставляется набор компонентов InterBase Admin, позволяющий создавать программы для администрирования сервера.

В C++ Builder версий поддерживается технология ADO (ActiveX Data Objects - объекты данных, построенные как объекты ActiveX), которая усиленно развивается корпорацией Microsoft. На основе этой технологии созданы соответствующие компоненты-наборы TADOTable, TADOQuery, TADOStoredProc, повторяющие в функциональном отношении компоненты TTable, TQuery, TStoredProc, но не требующие развертывания и настройки BDE на клиентской машине.

Основные особенности использования технологии ADO не зависят от архитектуры БД: эта технология характерна не только для файл-серверных БД, но также и для клиент-серверных и трехзвенных БД.

Основным достоинством технологии ADO является ее естественная ориентация на создание «облегченного» клиента. В рамках этой технологии на машине разработчика БД устанавливаются базовые объекты MS ADO и соответствующие компоненты C++ Builder, обеспечивающие использование технологии ADO (эти установки осуществляются автоматически при развертывании C++ Builder). На машине сервера данных (это может быть файловый сервер в рамках файл-серверной технологии или машина с сервером данных - в технологии клиент-сервер) устанавливается так называемый провайдер данных - некоторая надстройка над специальной технологией OLE DB, «понимающая» запросы объектов ADO и «умеющая» переводить эти запросы в нужные действия с данными. Взаимодействие компонентов ADO и провайдера осуществляется на основе универсальной для Windows технологии ActiveX, причем провайдер реализуется как СОМ-сервер, а ADO-компоненты - как СОМ-клиенты.

Если используется промышленный сервер данных Oracle или MS SQL Server, данные не нуждаются в какой-либо предварительной подготовке, а в роли провайдера используется соответственно Microsoft OLE DB Provider for Oracle или Microsoft OLE DB Provider for SQL Server.

На машине клиента располагаются связные компоненты TADOConnection и компоненты-наборы данных TADOTable, TADOQuery, TADOStoredProc, а также компоненты-наборы TADODataSet и командные компоненты TADOCommand. Каждый из этих компонентов может связываться с провайдером данных либо с помощью связного компонента TADOConnection, либо минуя его и используя собственное свойство ConnectionString. Таким образом, компонент TADOConnection играет роль концентратора соединений с источником данных компонентов-наборов.

Командные компоненты TADOCommand предназначены для реализации запросов на языке определения Данных (Data Definition Language, DDL), то есть для реализации SQL-запросов, которые не возвращают данные (запросы типа CREATE, DROP, UPDATE и т.п.). Специальный компонент RDSConnection создан для упрощения связи с MS Internet Explorer и при разработке интернет-приложений.

Компоненты-наборы с помощью компонентов-источников TDataSource и визуализирующих компонентов TDBGrid, TDBMemo, TDBEdit и т. п. обеспечивают необходимый интерфейс программы.

3.2.2.4 Язык UML

Язык UML позволяет записать детальный план, содержащий не только основные элементы информационной системы (системные функции и процессы), но и конкретные особенности ее реализации (классы и иерархии классов, созданные в различных алгоритмических языках). Основные понятия языка определяют средства структурной декомпозиции информационных систем. К ним относятся пакеты, подсистемы, модели и представления, интегральный подход к созданию многоплатформенных приложений.

Можно выделить следующие черты UML:

·  UML является языком визуального моделирования, то есть обеспечивает наглядное графическое представление модели в виде одной нескольких схем;

·        UML не является языком программирования и не содержит алгоритмов и операторов в обычном смысле, он в первую очередь является средством описания;

·  UML, являясь языком, абстрагируется от специфики конкретных языков программирования и средств разработки.

Рассмотрим основные понятия языка UML.

Пакеты в языке UML служат основным способом организации элементов модели информационной системы. Каждый пакет владеет всеми элементами, которые в него включены. Про такие элементы говорят, что они принадлежат пакету. При этом каждый элемент может принадлежать только одному пакету.

Подсистема - вид пакета, описывающего определенную часть системы, выделенную в единое целое по реализационным или функциональным соображениям. Структуру подсистемы разделяют на две составляющие - декларативную и реализационную.

Системой называют набор подсистем, организованных для достижения определенного результата и описываемых с помощью совокупности моделей.

Модель является особым типом пакета, представляющим семантически замкнутую абстракцию системы. Модель есть полное и внутренне непротиворечивое упрощение реальной физической системы.

В UML для одной и той же физической системы могут быть определены различные модели, каждая из которых описывает систему с различных представлений. Примерами таких моделей являются логическая модель, модель проектирования, модель вариантов использования и т.д. Каждая модель имеет свой собственный уровень абстракции и описывает информационную систему с определенного вида (viewpoint) или представления.

Представление определяет способ видения системы, на основе которого создается ее модель. Представление включает набор графических нотаций и их семантику. Существуют различные представления: статические, динамические, конечно-автоматические, физические и т.д. В UML информационная система рассматривается с различных сторон с помощью моделей, многообразие которых отображается в форме диаграмм.

Диаграмма представляет собой граф, в узлах которого расположены структурные сущности, а ребра определяют отношения между ними.

Для получения требуемого вида доступно несколько базовых диаграмм, которые можно комбинировать независимо от предметной области.

Рисунок 3.5 - Диаграммы моделей информационной системы

В совокупности диаграммы описывают архитектуру информационной системы. В UML это можно сделать с помощью пяти взаимодополняющих представлений (видов): прецедентов, проектирования, процессов, реализации и развертывания. Каждый вид является одной из возможных проекций организации и структуры системы и обращает внимание на определенный аспект ее функционирования.

Рисунок 3.6 - Моделирование архитектуры информационной системы средствами UML

Представления прецедентов (Use case view) охватывают прецеденты, которые описывают поведение системы, наблюдаемое конечными пользователями. Статические аспекты данного вида представляются диаграммами вариантов использования, динамические - диаграммами взаимодействия, состояний и деятельности.

Представления проектирования (Design view) охватывают классы и интерфейсы, формирующие словарь задачи. Вид поддерживает функциональные требования, предъявляемые к системе, то есть услуги, которые она должна представлять конечным пользователям. Статические аспекты вида представляются диаграммами классов и объектов, динамические - диаграммами взаимодействия, состояний и деятельности.

Представления процессов (Process view) охватывают потоки и процессы, формирующие механизмы параллелизма и синхронизации. Вид описывает производительность, масштабируемость и пропускную способность системы. Для визуализации используются те же диаграммы, что и для вида проектирования, однако особое внимание уделяется классам, реализующим потоки (активным классами).

Представления реализации (Implementation view) охватывают компоненты, используемые для сборки программной системы. Вид предназначен для описания независимых компонентов, которые могут по-разному объединяться между собой. Статические аспекты передаются с помощью диаграмм компонентов, динамические - с помощью диаграмм взаимодействия, состояний и деятельности.

Представления развертывания (Deployment view) охватывают узлы, формирующие топологию аппаратных средств системы, на которой она используется. Вид связан с распределением, поставкой и установкой частей, составляющих физическую систему. Статические аспекты описываются диаграммами развертывания, динамические - диаграммами взаимодействия, состояний и деятельности.

.3 Анализ характеристик внешней среды и взаимодействия с пользователями

.3.1 Пользователь с набором прав Администратор

Пользователь с набором прав Администратор вверено ведение базы: отслеживание новой информации, занесение изменений, удаление информации, сохранение нововведений.

.3.2 Пользователь с набором прав Пользователь

Использование информации для собственных целей: получение информации, формирование статьи на основе полученной информации.

.4 Использование диаграмм для описания автоматизированной системы

Диаграммы - специальные графические конструкции, содержащие в себе представление о какой-либо сложной модели.

В языке UML определены следующие виды диаграмм:

- вариантов использования (use case diagram)

- классов (class diagram)

кооперации (collaboration diagram)

последовательности (sequence diagram)

состояний (statechart diagram)

деятельности (activity diagram)

компонентов (component diagram)

развертывания (deployment diagram)

Каждая из этих диаграмм детализирует и конкретизирует различные представления о модели сложной системы в терминах языка UML.

.4.1 Диаграммы вариантов использования

На рисунке 3.7 представлены диаграммы вариантов использования, отражающие основные задачи, выполняемые пользователями автоматизированного рабочего места.

Рисунок  3.7 - Варианты взаимодействия пользователя с АС «STROITEL»

.4.2 Диаграммы компонентов

Для создания конкретной физической системы необходимо реализовать все элементы логического представления в конкретные материальные сущности.

Для представления физических сущностей в языке UML применяется специальный термин - компонент.

Компонент предназначен для представления физической организации ассоциированных с ним элементов модели.

Рисунок 3.8 - Пакеты автоматизированного рабочего места

Рисунок 3.9 - Клиент базы данных

Рисунок 3.10 - Подсистема поиска данных

Рисунок 3.11 - Подсистема отчетов

Рисунок 3.12 - Подсистема запросов

.4.3 Диаграммы развертывания

Физическое представление программной системы не может быть полным, если отсутствует информация о том, на какой платформе и на каких вычислительных средствах она реализована. При создании корпоративных или распределенных приложений требуется визуализировать сетевую инфраструктуру программной системы. На рисунке 3.13 изображена диаграмма развертывания АС «STROITEL».

Рисунок 3.13 - Диаграмма развёртывания автоматизированного рабочего места

4. Детальное проектирование программного обеспечения по разработке автоматизированной системы учета и анализа производственной деятельности строительных предприятий Кубани, предоставляющих актуальные услуги строительного рынка

.1 Проектирование компонентов системы

Основными целями проектирования компонентов системы являются:

1.   Анализ взаимодействия между классами системы.

2.       Выявление подсистем и интерфейсов.

.        Сопоставление задачи системы с разрабатываемыми программными модулями.

.        Уточнение архитектуры с учетом возможностей повторного использования;

.        Идентификация архитектурных решений и механизмов, необходимых для проектирования системы.

.2 Методы и средства контроля вычислительного процесса и обеспечение надежности функционирования автоматизированной системы

Процессы и задачи автоматизированной системы контролируются операционной системой. Принципы построения ОС учитывают следующие факторы:

возможность использования АС несколькими пользователями по средствам организации локальной сети;

возможность исполнения задачи с перерывом на некоторый интервал времени без потери целостности и достоверности данных;

возможность корректировки данных с последующим сохранением;

поиск необходимой информации по заданным критериям с последующим просмотром;

автоматическое сохранение результатов работы с некоторым временным интервалом.

Надежность системы обеспечивается на этапе разработки АС. Существует несколько методов обеспечения надежности используемой системы:

- декомпозиция сложных процессов на более простые;

объединение функционально однородных подпрограмм в модули;

отладка каждой элементарной функции, т.е. не имеющей в теле вызовов других функций, в отдельности.

 

.3 Выбор методов и средств защиты информации и автоматизированной системы от несанкционированного доступа


Разработанная автоматизированная система имеет 2 уровня доступа: уровень Администратора и уровень Пользователя. Организована система паролей, защищая автоматизированную систему от несанкционированного доступа. В предложенной АС привилегированным набором прав обладает Администратор. Корректировка данных и их ввод доступен только Администратору.

.4 Проектирование потоков событий и взаимодействия интерфейсов программных компонентов

В соответствии с задачами, стоящими перед разрабатываемой системой созданы соответствующие программные модули. Операционная система поставляется отдельно. В качестве ОС используется Microsoft Windows. Ниже приводится таблица, сопоставляющая задачи системы с конкретными программными модулями:

Таблица 4.1 - Соответствие модулей системы задачам системы

Задача

Модуль

Учет всех заданных условий

Поиск информации в базе данных

Подсистема поиска данных

Ведение отчетности

Подсистема отчетов


Взаимодействие с операционной системой производится при помощи интерфейса следующих подсистем: «Компании», «Услуги», «Условия», «Сопровождение», «Документация», «Безопасность».

.4.1 Диаграммы последовательности

Диаграмма последовательности при запросе автоматизированной системы присоединения к серверу представлена на рисунке 4.1

Основной поток событий:

1.  Пользователь нажимает на кнопку входа в систему

2.       Форма ввода имени и пароля запрашивает имя пользователя

.        Форма ввода имени и пароля запрашивает пароль

.        Форма ввода имени и пароля создает запрос

.        Форма ввода имени и пароля отправляет запрос ADOConnection

.        Компонент ADOConnection переправляет запрос MSSQL Server

7.       MSSQL Server обрабатывает запрос и возвращает его ADOConnection

.        Компонент ADOConnection возвращает форме код ошибки

.        Форма возвращает оператору уведомление о соединении или же вызывает поток ошибок Е1

Поток ошибок Е1

1.  Программа сообщает об ошибке (неправильно введенные имя пользователя или пароль)

2.       Осуществляется возврат на форму ввода имя пользователя или пароля

Рисунок 4.1 - Диаграмма последовательности при запросе присоединения к серверу

Диаграмма основного потока событий автоматизированной системы представлена на рисунке 4.1

Основной поток событий:

1.   Оператор вводит запрос через графический интерфейс

2.       Приложение проверяет правильность введенных данных или же при обнаружении ошибки вызывает поток ошибок Е1

.        Приложение посылает запрос на подтверждение соединения MSSQL Server

4.       MSSQL Server подтверждает соединение

.        Приложение обновляет данные

.        Приложение выводит данные

Поток ошибок Е1

.  Программа сообщает об ошибке ввода данных

2.       Осуществляется возврат на форму ввода данных

Диаграмма последовательности автоматизированной системы для варианта запроса «Закрыть программу» представлена на рисунке 4.3

Основной поток событий:

1.   Оператор нажимает на кнопку закрытия формы

2.       Форма посылает ADOConnection запрос на завершение соединения

.        Компонент ADOConnection посылает запрос MSSQL Server на освобождение ресурсов

4.       MSSQL Server возвращает ADOConnection уведомление об освобождении ресурсов

.        Компонент ADOConnection освобождает выделенную под соединение память

.        Компонент ADOConnection возвращает форме уведомление о завершении соединения

.        Форма вызывает закрытие приложения

.        Приложение возвращает форме код результата закрытия приложения

.        Форма закрывается или же вызывает поток ошибок Е1

Поток ошибок Е1

1.  В случае неудачи программа сообщает об ошибке

2.       Вызывается отладка приложения

Рисунок 4.3 - Диаграмма последовательности автоматизированной системы для варианта запроса «Закрыть программу»

.5 Проектирование классов

Классы анализа преобразуются в проектные классы:

1. Проектирование граничных классов - зависит от возможностей среды разработки пользовательского интерфейса.

2. Проектирование классов-сущностей - с учетом соображений производительности (выделение в отдельные классы атрибутов с различной частотой использования).

3.       Проектирование управляющих классов - удаление классов, реализующих простоту передачи информации от граничных классов к сущностям.

.        Идентификация устойчивых (persistent) классов, содержащих хранимую информацию.

4.6 Проектирование базы данных

.6.1 Описание структуры БД

Был определен следующий состав таблиц базы данных. Она содержит информацию, используемую в работе системы. Базу данных решено назвать по аналогии с приложением: STROITEL.mdf.

Рассмотрим основные таблицы базы данных:

Таблица «Организация» (таблица 4.2);

Таблица «Безопасность» (таблица 4.3);

Таблица «Условия ипотеки» (таблица 4.4);

Таблица «Условия инвестирования» (таблица 4.5)

Таблица «Организации» содержит информацию об интересующих организациях в зависимости от вида услуги, о преимуществах и условиях организации.

Имя поля

Описание

Тип представления

OrganizationID

Ключ организации

INT

NameOrganization

Название организации

VARCHAR(100)

OrganizationAbout

Общая информация

VARCHAR (3000)

SpisokYslug

Услуги

VARCHAR (3000)

PreimOrganization

Преимущества

VARCHAR (3000)

YslovZaim

Условия займа

VARCHAR (200)

DokumentsOrg

Необходимые документы

VARCHAR (3000)

UserKod

Код пользователя/администратора, выполняющего добавление/изменение организации

INT


Таблица 4.2 - «Безопасность» содержит данные о правах пользователей (их код, логин и пароль).

Имя поля

Описание

Тип представления

UserID

Номер (код) пользователя (ключ)

INT

UserLogin

Логин пользователя (имя)

VARCHAR(50)

UserPassword

Пароль пользователя

VARCHAR(50)


Таблица 4.3 - Таблица «Условия ипотеки» содержит данные о необходимых условиях ипотечного кредитования

Имя поля

Описание

Тип представления

YslygaIpotekaID

Ключ услуги

INT

NameYslyga

Наименование услуги

VARCHAR(100)

VozrastKlienta

Возраст клиента

INT

PervVznos

Первоначальный взнос

INT

SumDoxod

Суммарный месячный доход

INT

Grajdanstvo

Гражданство клиента

VARCHAR(100)

MestoRaboti

Постоянное место работы

VARCHAR(100)


Таблица 4.4 - «Условия инвестирования» содержит данные о необходимых условиях инвестиционной деятельности

Имя поля

Описание

Тип представления

YslygaInvestID

Ключ услуги

INT

NameYslyga

Наименование услуги

VARCHAR(100)

VozrastKlienta

Возраст клиента

INT

PeriodInvest

Период инвестирования

INT

SumInvest

Сумма инвестиции

INT

Grajdanstvo

Гражданство клиента

VARCHAR(100)

MestoRaboti

Постоянное место работы

VARCHAR(100)


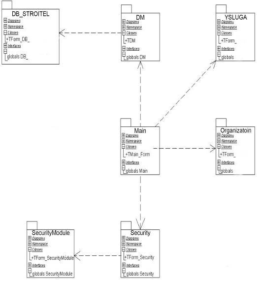
Каждая таблица представляет собой некий класс, с помощью которых описывается вся система. Схема классов базы данных представлена на рисунке 4.4.

Рисунок 4.4 - Схема классов базы данных

.7 Структура автоматизированной системы по учету и анализу производственной деятельности строительных предприятий Кубани, применяющих актуальные услуги строительного рынка

Данный программный продукт был реализован в среде разработки 32-х разрядных приложений Borland C++. При разработке проекта использовалась технология ADO, позволяющая устанавливать соединение как с локальной базой данных, так и с удаленной, не используя при этом дополнительно установленных приложений. При помощи данной технологии была реализована возможность работать и поддерживать базы данных MS SQL Server 2003.

.7.1 Описание компонентов программного продукта

Для реализации данного программного продукта использовались следующие компоненты:

Label - метка, статический текста;

Edit - поле ввода текста;

Button - кнопка;

BitBtn - кнопка с графикой;

GroupBox - группа компонентов;

MainMenu - меню пользователя;

PopupMenu - всплывающее меню;

XPTweak - компонент адаптации для операционных систем Windows XP;

DBGrid - таблица данных;

PageControl - страничный обзор;

ADOConnection - компонент связи с базой данных;

ADOTable - компонент передачи данных от таблицы данных к базе данных и наоборот;

ADOQuery - компонент построения запросов SQL;

DataSet - промежуточный компонент связи таблицы с базой данных;

StatusBar - информационная панель;

RadioButton - радио кнопка;

Qreport - компонент создания быстрых отчетов:

ADOCommand - компонент выполнения команд запросов.

.7.2 Описание основных процедур подсистемы

Процедура TMainForm.Org предназначена для отображения на экран списка представленных организаций.

Процедура TMainForm.Vvod предназначена для осуществления ввода данных.

Процедура TMainForm.Admin предназначена для отображения формы добавления, редактирования, удаления пользователей и настройки прав пользования системой.

Процедура TMainForm.Spr предназначена для отображения справочников системы.

Процедура TMainForm.Exit предназначена для осуществления выхода из системы.

Процедура TCompanyForm.Insert предназначена для добавления обновленных данных о компании.

Процедура TCompanyForm.Save предназначена для сохранения изменённых данных о компании.

Процедура TPacYslugForm.Save предназначена для сохранения данных о выбранных услугах.

Процедура TYslugForm.Report предназначена для формирования вариантов выбора.

.8 Генерация кода

Процесс генерации кода состоит из четырех основных шагов:

1.       Проверка корректности модели.

2.       Установка свойств генерации кода.

.        Выбор класса, компонента или пакета.

4. Генерация кода.

5. Технические характеристики результатов проектирования автоматизированной системы «STROITEL»

.1 Описание программного продукта

Программный продукт включает в себя несколько основных подсистем: «Компания», «Услуги», «Условия», «Сопровождение», «Документация», «Безопасность».

На рисунке 5.1 представлена модульная структура разработанной автоматизированной системы «STROITEL». Каждой подсистеме соответствует своя группа модулей. Их описание приведено в таблице 5.1.

Рисунок 5.1 - Модульная структура автоматизированной системы «STROITEL»

Таблица 5.1 - Основные модули системы

Модуль

Описание

StroitelManager.dpr

Файл проекта. Содержит перечень всех модулей системы.

SecurityModule.dpr

Файл проекта безопасности.

UMain.pas

Файл главной формы проекта. Отвечает за вывод перечня всех представленных строительных организаций. Реализует базовые функции подсистем.

UDM.pas

Файл модуля данных, отвечающий за связь с БД.

UOrg.pas

Файл модуля, отвечающего за вывод, добавление и удаление организации.

UYsl.pas

Файл модуля, отвечающего за управление параметрами услуги.

UModifyYslov.pas

Файл модуля, отвечающего отражение условий.

UVibor.pas

Файл оптимального выбора услуги.

USecurity.pas

Файл модуля, отвечающего за аутентификацию пользователей системы.

UMain.dfm

Главная форма, вывод всех услуг, управление всей системой.

UIpotek.dfm

Форма ипотечной услуги.

UInvest.dfm

Форма инвестиционной услуги

UVibor.dfm

Форма оптимального выбора услуги.

UDM.dfm

Форма связи с БД.

UModifyYslov.dfm

Форма отражения условий.

USecurity.dfm

Форма аутентификации пользователей.


Программа (ее конечный модуль) хранится в файле STROITEL.EXE. Программа скомпилированна таким образом, что для ее работоспособности следует установить дополнительное программное обеспечение Microsoft SQL Server 2003. Для большего удобства советуется использовать манипулятор типа «мышь», а так же перефирийным устройством для печати отчетов или документов. Для работоспособности данного программного продукта необходима операционная система Windows 98 или выше.

 

.2 Методика оценки надежности проектирования

 

.2.1 Расчет надежности информационной системы

Одной из важнейших характеристик качества программного изделия является надежность.

Надежность - это свойство ПИ сохранять работоспособность в течение определенного периода времени, в определенных условиях эксплуатации с учетом последствий для пользователя каждого отказа.

Работоспособным называется такое состояние ПИ, при котором оно способно выполнять заданные функции с параметрами, установленными требованиями технического задания. С переходом ПИ в неработоспособное состояние связано событие отказа.

Модели надежности подразделяются на аналитические и эмпирические, а аналитические же в свою очередь - на динамические и статические.

Аналитические модели дают возможность рассчитать количественные показатели надежности, основываясь на данных тестирования.

Эмпирические модели базируются на анализе структурных особенностей программ (от числа межмодульных связей, количества циклов в модулях, прямых участков или участков ветвления в программе и т.д.).

Динамические модели (появление отказов) - поведение ПС рассматривается во времени. Для динамических моделей необходимы данные о появлении отказов во времени, интервалы каждого отказа - непрерывная картина появления отказов во времени, или число отказов на интервале времени - дискретное время.

Статические модели - модели несвязанные со временем, учитывается только зависимость количества ошибок от количества тестовых прогонов или зависимость от характеристики тестовых данных. Рассмотрим одну из них.

На рисунке 5.6 приведена классификационная схема моделей надежности программного обеспечения (МНПО) на нижнем уровне которой включены модели, представляющие соответствующие группы классификации. В литературе известно гораздо больше моделей, они все подходят под приведенную классификацию, но не включены в схему, чтобы сохранить наглядность.

Рисунок 5.2 - Классификация МНПО

.3 Руководство пользователя

.3.1 Инсталляция и конфигурация системы

При установке программы необходимо иметь права администратора, иначе установка невозможна.

Для запуска программы необходимо запустить файл STROITEL.exe.

Для работы программы также необходимо подключить базу данных Stroitel к Microsoft SQL Server.

.3.2 Требования к оборудованию

Автоматизированная система по учету и анализу производственной деятельности строительный предприятий Кубани, применяющих актуальные услуги строительного рынка разработан для IBM-совместимых ПК, имеющих следующую минимальную конфигурацию:

Процессор: совместимый с Intel Pentium и частотой не ниже 100МГц, для повышения производительности;

ОЗУ: не менее 8 Мегабайт;

Видеомонитор: не ниже класса VGA:

HDD: свободного места не менее 5 Мб для установки программы

Программа может функционировать в операционных системах Microsoft Windows 98/NT4.0/2000/XP.

.3.3 Основы работы с программой

Для вызова АС «STROITEL» (предварительно она должна быть установлена на компьютере и также база данных этой программы должна быть подключена и включена), необходимо запустить файл STROITEL.exe.

При запуске приложения появляется окно настроек подключения, представленное на рисунке 5.3

Рисунок 5.3 - Настройки подключения

В окно, изображенное на рисунке 5.3, необходимо внести имя пользователя, пароль. Для настройки соединения с сервером необходимо указать хост и порт соединения. Так же необходимо выбрать интересующую услугу: ипотечное кредитование либо инвестирование. После заполнения данной информации нажать кнопку «Подключение» для подключения к базе данных, либо «Отмена» для выхода из программы.

Рисунок 5.4 - Авторизация пользователя, настройки подключения к БД, выбор услуги

Если логин или пароль были введены неправильно, то программа выдаст ошибку и приложение будет закрыто. Для повторного ввода идентификационных данных необходимо будет запустить приложение и ввести данные снова.

Рисунок 5.5 - Окно ошибки подключения к БД

Рисунок 5.6 - Окно ошибки ввода пароля/пользователя

Вид главного окна показан на рисунке 5.7. Если у пользователя имеется набор прав администратора, то ему доступны такие функции как: Добавление организации, Редактирование организации, Удаление организации.

Рисунок 5.7 - Главное окно АС «STROITEL»

Если у пользователя нет прав администратора, то функции редактирования организаций ему недоступны.

В зависимости от ранее выбранной услуги (ипотека/инвестирование) можно не задавая условий отбора просмотреть всю необходимую информацию о предоставленных компаниях. На рисунке 5.8 приведен пример просмотра интересующей организации.

Рисунок 5.8 - Просмотр общих данных об организации

Рисунок 5.9 - Просмотр информации об организации

Рисунок 5.10 - Просмотр преимуществ выбранной организации

Для удобства пользователя она разделена на две части: документы для юридический и физических лиц.

При выборе функции «Отбор организации по критериям» появляется окно критериев отбора в зависимости от выбранной услуги (ипотека/инвестирование).

После заполнения формы, представленной на рисунке 5.12 и нажатии кнопки «Ок», программа автоматически подбирает оптимальный вариант выбора компании или компаний и предоставленных условий.

После выбора заданных параметров и критерий в зависимости от предоставленной услуги, происходит подбор оптимального варианта выбора компании и условий для поставленной задачи.

6. Экономическая часть

.1 Краткая характеристика предприятия

ООО «БизнесКласс-К» организована в феврале 2003 года и является Краснодарским филиалом московской группы «Норма-Регион-Медиа». Основной вид деятельности данной организации - издательская деятельность. Предприятие занимается изданием журнала «Стройка. Краснодарский выпуск», который является специализированным рекламно-информационным изданием строительного бизнеса. В 2008 году Краснодарскому филиалу исполнилось 5 лет. За эти годы журнал признан лидером в сфере строительной рекламы. Главной стратегической задачей ООО «БизнесКласс-К» является комплексная информационная поддержка краснодарских предпринимателей, работающих в строительной сфере.

Для данной организации был разработан программный продукт, призванный информировать целевую аудиторию читателей об изменениях в сфере ипотечного и инвестиционного рынка, а так же о строительных предприятиях, предоставляющих данные виды услуг.

Показатели

Единицы измерения

2006 г.

2007 г.

Прогноз на 2008 г.

1

Прибыль

руб.

4 800 000

5 130 000

7 000 000

2

Среднемесячная з/п

руб.

9 000

11 000

15 000

3

Среднесписочная численность

чел.

18

26

40

4

Фонд оплаты труда

руб.

1 944 000

3 432 000

7 200 000

Таблица 6.1 - Технико-экономические показатели предприятия

Подразделение

Количество пользователей

Функции

Отдел рекламы

15

Поиск потенциальных рекламодателей в сфере строительного бизнеса

Отдел маркетинга

4

Выявление рентабельности и конкурентоспособности организаций, представленных в автоматизированной системе

Отдел информации

5

Поиск, анализ и учет интересующей информации, предоставленной в АС

Таблица 6.2 - Количество потенциальных пользователей системы

 

.2 Содержание бизнес процесса, в котором используется автоматизированная система


Автоматизированная система учета и анализа крупнейших строительных предприятий Краснодарского края, предоставляющих актуальные услуги строительного рынка, создана для журнала «Стройка. Краснодарский выпуск» и ежегодного справочника «Строитель Кубани». С помощью разработанной АС данные издания могут информировать свою целевую аудиторию обо всех изменениях в сфере ипотечного кредитования и инвестиционного бизнеса, а так же об организациях строительного характера, предоставляющих данные услуги.

Предоставленная автоматизированная система используется на предприятии четырьмя отделами: отделом информации, отделом маркетинга и отделом рекламы. После анализа и учета всех предоставленных в программном продукте сведений, материалы подлежат публикации в вышеперечисленных изданиях.

6.3 Планирование работ для разработки автоматизированной системы


.3.1 Определение затрат на заработную плату

Необходимо определить затраты по заработной плате. Сведения приведены в таблице 6.3

Таблица 6.3 - Определение затрат по заработной плате

Состав группы

Количество человек

Средняя з/п (руб.)

Итого (руб.)

Руководитель

1

7 000

7 000

Консультант

5 000

10 000


.3.2 Составление списка используемого оборудования в процессе проектирования

Список используемого оборудования приведен в таблице 6.4

Перечень оборудования

Количество (шт.)

Стоимость единицы (руб.)

Общая стоимость (руб.)

ЭВМ

1

16 000

16 000

Принтер

1

4 200

4 200

Сканер

1

3 000

3 000

Модем

1

2 800

2 800

Таблица 6.4 - Оборудование, используемое в процессе проектирования

.3.3 Определение среднего срока стадий для разработки автоматизированной системы

Средние сроки стадий для разработки АС приведены в таблице 6.5

Стадия

Средний срок (дни)

Средний срок (часы)

I

10

60

II

7

42

III

12

72

IV

6

36

V

4

24

Таблица 6.5 Сроки стадий для разработки АС

Заключение

В ходе выполнения работ по настоящему курсовой работе были получены следующие результаты:

·      изучена и описана предметная область;

·        выполнен полный цикл проектирования автоматизированной системы учета и анализа производственной деятельности строительных предприятий Кубани, применяющих актуальные услуги строительного рынка.

Данный программный продукт может использоваться как одним пользователем, так и группой пользователей работающих в локальной сети с выделенным сервером или без такового. Разработанная АС «STROITEL» адаптирована для работы в любой организации, информирующей об услугах и условиях строительного рынка Кубани.

Всё вышесказанное позволяет сделать вывод о том, что поставленная задача решена. Выполненная курсовая работа полностью соответствует требованиям задания для данной курсовой работы.

Все цели, поставленные при проектировании, были достигнуты, однако система допускает и предполагает дальнейшее усовершенствование в плане более удобного интерфейса и путем добавления к существующей АС новых функциональных возможностей.

Список используемых источников


1.   Буч Г. Объектно-ориентированный анализ и проектирование с примерами приложений на C++, 2-е изд.: пер. с англ. - М.: “Бином”, СПб.: “Невский Диалект”, 2000. - 500с.

2.       Архангельский А.Я. Delphi 7. Справочное пособие.- М.: ООО «Бином-Пресс», 2004. - 1024 с.: ил.

.        Фаронов В.В. Delphi. Программирование на языке высокого уровня: Учебник для вузов.- СПб.: Питер, 2004.- 640 с.: ил.

.        Кватрани Т. Rational Rose 2000 и UML. Визуальное моделирование: Пер. с англ.-М.: ДМК Пресс, 2001.-176с.: ил.

.        Оппель Э. Изучаем SQL / Джим Киу, пер. с англ. Д.А. Терентьева - М.: НТ Пресс, 2007. - 320 с.: ил.

.        Шкрыль А.А. Разработка клиент-серверных приложений в Delphi. - СПб.: БХВ-Петербург, 2006. - 408 с.: ил.

.        Зубов А. Программирование на Delphi. Трюки и эффекты. - СПб.: Питер, 2005. - 396с.: ил.

.        Путилин А.Б., Юрагов Е.А. Компонентное моделирование и программирование на языке UML: Практическое руководство по проектированию информационно-измерительных систем / А.Б. Путилин, Е.А. Юрагов. - М.: НТ Пресс, 2005. - 664с.: ил. - (Проектирование и моделирование).

.        Миклашевская Л.Н., Терехова Р.Л. Математические модели в расчетах на ЭВМ / Белорус. ин-т инж. ж.- д. трансп. - Гомель, 1993. - 54 с. - (Методические указания к лабораторным занятиям для студентов III курса строительного факультета).

Приложение


Исходные тексты программы

unit Main;

interface, Messages, SysUtils, Variants, Classes, Graphics, Controls, Forms,, Menus, StdActns, ActnList, ToolWin, ComCtrls, ImgList, StdCtrls,_DSet, FR_DBSet, FR_Class, frRtfExp;= class(TForm): TMainMenu;: TMenuItem;: TMenuItem;: TMenuItem;: TMenuItem;: TMenuItem;: TMenuItem;: TMenuItem;: TMenuItem;: TMenuItem;: TMenuItem;: TMenuItem;: TActionList;: TWindowClose;: TWindowCascade;: TWindowTileHorizontal;: TWindowTileVertical;: TWindowMinimizeAll;: TWindowArrange;: TStatusBar;: TToolBar;: TToolButton;: TToolButton;: TToolButton;: TToolButton;: TImageList;: TToolButton;: TToolButton;: TToolButton;: TfrReport;: TMenuItem;: TMenuItem;: TMenuItem;: TfrReport;: TfrDBDataSet;: TfrDBDataSet;N2Click(Sender: TObject);N9Click(Sender: TObject);FormCreate(Sender: TObject);FormClose(Sender: TObject; var Action: TCloseAction);N3Click(Sender: TObject);ToolButton3Click(Sender: TObject);N5Click(Sender: TObject);C1Click(Sender: TObject);

{ Private declarations }

{ Public declarations };: TMainForm;

DataModule, Math, DB, SpisPacint, DateUtils, BistrVvod, Dostup, DateF,, Spr, ADODB;

{$R *.dfm}TMainForm.N2Click(Sender: TObject);: TSpisPacientForm;:= TSpisPacientForm.Create(Application);DM.Dostup.Fields.Fields[2].AsInteger = 4 then.ToolButton7.Visible := False;.ToolButton5.Visible := False;;DM.Dostup.Fields.Fields[2].AsInteger = 5 then.ToolButton1.Visible := False;.ToolButton2.Visible := False;.ToolButton3.Visible := False;.ToolButton9.Visible := False;.ToolButton6.Visible := False;;.Show;;TMainForm.N9Click(Sender: TObject);;;

TMainForm.FormClose(Sender: TObject; var Action: TCloseAction);.Pacient.Cancel;;TMainForm.N3Click(Sender: TObject);.Pacient.Insert;.Create(Application);;TMainForm.ToolButton3Click(Sender: TObject);.Create(Application);;TMainForm.N5Click(Sender: TObject);DM.Dostup do;.Clear;.Add('sel_Dost;1');;;;.Create(Application);;TMainForm.C1Click(Sender: TObject);.Create(Application);;.

Admin;, Messages, SysUtils, Variants, Classes, Graphics, Controls, Forms,, Grids, DBGridEh, ComCtrls, ToolWin, ExtCtrls, DBLookupEh,, Mask, DBCtrlsEh;= class(TForm): TDBGridEh;: TToolBar;: TToolButton;: TToolButton;: TToolButton;: TToolButton;: TPanel;: TToolBar;: TToolButton;: TToolButton;: TToolButton;: TToolButton;: TLabel;: TLabel;: TLabel;: TLabel;: TDBEditEh;: TDBEditEh;: TDBLookupComboboxEh;: TDBEditEh;: TPanel;: TToolBar;: TToolButton;: TToolButton;: TDBEditEh;: TLabel;: TLabel;: TDBEditEh;FormClose(Sender: TObject; var Action: TCloseAction);ToolButton4Click(Sender: TObject);ToolButton2Click(Sender: TObject);ToolButton1Click(Sender: TObject);ToolButton6Click(Sender: TObject);ToolButton5Click(Sender: TObject);ToolButton10Click(Sender: TObject);ToolButton9Click(Sender: TObject);ToolButton3Click(Sender: TObject);

{ Private declarations }

{ Public declarations };: TAdminForm;DataModule, Main, DataModuleSpr, DB, ADODB;

{$R *.dfm}TAdminForm.FormClose(Sender: TObject; var Action: TCloseAction);:= caFree;;TAdminForm.ToolButton4Click(Sender: TObject);;;TAdminForm.ToolButton2Click(Sender: TObject);DM.Query do;.Clear;.Add('delete from dostup');.Add('where id_dostup = ' + IntToStr(DM.Dostup.Fields.Fields[0].AsInteger));;;;;.Dostup.Requery([]);;TAdminForm.ToolButton1Click(Sender: TObject);.Text := '';.Text := '';.Text := '';.Dost.Insert;.Visible := True;.Enabled := False;.Enabled := False;.Enabled := False;;TAdminForm.ToolButton6Click(Sender: TObject);.Dost.Cancel;.Enabled := True;.Enabled := True;.Enabled := True;.Visible := False;;TAdminForm.ToolButton5Click(Sender: TObject);Trim(DBEditEh2.Text) <> Trim(DBEditEh3.Text) then

begin(`Неверный пользователь или пароль`);

DBEditEh2.Text := '';.Text := '';.Nam.Insert;.Nam.Fields.Fields[1].AsString := DBEditEh1.Text;.Nam.Post;.Dost.Fields.Fields[1].AsInteger := DMSpr.Nam.Fields.Fields[0].AsInteger;.Dost.Fields.Fields[3].AsString := trim(DBEditEh2.Text);.Dost.Post;.Dostup.Requery([]);.Visible := False;.Enabled := True;.Enabled := True;.Enabled := True;;;TAdminForm.ToolButton10Click(Sender: TObject);.Dost.Cancel;.Visible := False;.Enabled := True;.Enabled := True;.Enabled := True;;TAdminForm.ToolButton9Click(Sender: TObject);Trim(DBEditEh2.Text) <> Trim(DBEditEh3.Text) then('Ошибка подключения);.Text := '';.Text := '';.Dostup.Fields.Fields[3].AsString := trim(DBEditEh5.Text);.Dostup.Post;.Dostup.Requery([]);.Visible := False;.Enabled := True;.Enabled := True;.Enabled := True;;;TAdminForm.ToolButton3Click(Sender: TObject);.Text := '';.Text := '';.Dostup.Edit;.Enabled := False;.Enabled := False;.Enabled := False;.Visible := True;;.AmnB;, Messages, SysUtils, Variants, Classes, Graphics, Controls, Forms,, StdCtrls, DBCtrls, ComCtrls, ToolWin;= class(TForm): TToolBar;: TToolButton;: TToolButton;: TToolButton;: TDBMemo;ToolButton11Click(Sender: TObject);ToolButton1Click(Sender: TObject);FormClose(Sender: TObject; var Action: TCloseAction);

{ Private declarations }

{ Public declarations };: TAmnBForm;DataModule;

{$R *.dfm}TAmnBForm.ToolButton11Click(Sender: TObject);.AnmB.Cancel;;;TAmnBForm.ToolButton1Click(Sender: TObject);.AnmB.Fields.Fields[1].AsInteger := DM.PacAll.Fields.Fields[0].AsInteger;.AnmB.Post;;TAmnBForm.FormClose(Sender: TObject; var Action: TCloseAction);:= caFree;;.AmnZ;, Messages, SysUtils, Variants, Classes, Graphics, Controls, Forms,, ComCtrls, ToolWin, StdCtrls, DBCtrls;= class(TForm): TToolBar;: TToolButton;: TToolButton;: TToolButton;: TDBMemo;FormClose(Sender: TObject; var Action: TCloseAction);ToolButton11Click(Sender: TObject);ToolButton1Click(Sender: TObject);

{ Private declarations }

{ Public declarations };: TAmnZForm;

Main, DataModule;

{$R *.dfm}TAmnZForm.FormClose(Sender: TObject; var Action: TCloseAction);:= caFree;;TAmnZForm.ToolButton11Click(Sender: TObject);.AnmZ.Cancel;;;TAmnZForm.ToolButton1Click(Sender: TObject);.AnmZ.Fields.Fields[1].AsInteger := .PacAll.Fields.Fields[0].AsInteger;.AnmZ.Post;;.

Antrop;, Messages, SysUtils, Variants, Classes, Graphics, Controls, Forms,, ComCtrls, ToolWin, ExtCtrls, StdCtrls, Mask, DBCtrlsEh;= class(TForm): TToolBar;: TToolButton;: TToolButton;: TToolButton;: TToolButton;: TPanel;: TPanel;: TPanel;: TPanel;: TPanel;: TPanel;: TLabel;: TLabel;: TLabel;: TLabel;: TLabel;: TLabel;: TLabel;: TLabel;: TLabel;: TLabel;: TLabel;: TLabel;: TDBNumberEditEh;: TDBNumberEditEh;: TDBNumberEditEh;: TDBNumberEditEh;: TDBNumberEditEh;: TDBNumberEditEh;: TDBNumberEditEh;: TDBNumberEditEh;: TDBNumberEditEh;: TDBNumberEditEh;: TDBNumberEditEh;: TDBNumberEditEh;: TDBNumberEditEh;: TDBNumberEditEh;: TDBNumberEditEh;: TDBNumberEditEh;: TDBNumberEditEh;: TDBNumberEditEh;: TDBNumberEditEh;: TDBNumberEditEh;ToolButton11Click(Sender: TObject);ToolButton2Click(Sender: TObject);ToolButton1Click(Sender: TObject);FormClose(Sender: TObject; var Action: TCloseAction);

{ Private declarations }

{ Public declarations };: TAntropForm;Main, DataModule;

{$R *.dfm}TAntropForm.ToolButton11Click(Sender: TObject);;;TAntropForm.ToolButton2Click(Sender: TObject);.Antrop.Cancel;;;TAntropForm.ToolButton1Click(Sender: TObject);.Antrop.Fields.Fields[1].AsInteger := DM.PacAll.Fields.Fields[0].AsInteger;.Antrop.Post;;TAntropForm.FormClose(Sender: TObject; var Action: TCloseAction);:= caFree;;.

BistrVvod;, Messages, SysUtils, Variants, Classes, Graphics, Controls, Forms,, DBCtrlsEh, DBLookupEh, StdCtrls, ExtCtrls, DBCtrls, Mask,, ToolWin, ImgList;= class(TForm): TToolBar;: TToolButton;: TToolButton;: TToolButton;: TToolButton;: TPanel;: TLabel;: TLabel;: TDBEditEh;: TDBEditEh;: TDBEditEh;: TDBEditEh;: TDBRadioGroup;: TButton;: TDBLookupComboboxEh;: TDBLookupComboboxEh;: TButton;: TLabel;: TDBDateTimeEditEh;: TImageList;FormClose(Sender: TObject; var Action: TCloseAction);ToolButton2Click(Sender: TObject);ToolButton3Click(Sender: TObject);ToolButton1Click(Sender: TObject);Button4Click(Sender: TObject);Button3Click(Sender: TObject);

{ Private declarations }

{ Public declarations };: TBistrVvodForm;DataModule, DataModuleSpr, VibVrach, Palat;

{$R *.dfm}TBistrVvodForm.FormClose(Sender: TObject;Action: TCloseAction);.Pacient.Cancel;:= caFree;;TBistrVvodForm.ToolButton2Click(Sender: TObject);.Pacient.Cancel;;;TBistrVvodForm.ToolButton3Click(Sender: TObject);.Pacient.Insert;;TBistrVvodForm.ToolButton1Click(Sender: TObject);.Pacient.Post;.PacAll.Requery([]);.Pacient.Edit;;TBistrVvodForm.Button4Click(Sender: TObject);.Create(Application);;TBistrVvodForm.Button3Click(Sender: TObject);.Create(Application);;.

DateF;, Messages, SysUtils, Variants, Classes, Graphics, Controls, Forms,, ComCtrls, ToolWin, StdCtrls, ExtCtrls, Mask, DBCtrlsEh;= class(TForm): TToolBar;: TToolButton;: TToolButton;: TPanel;: TLabel;: TDBDateTimeEditEh;FormClose(Sender: TObject; var Action: TCloseAction);ToolButton2Click(Sender: TObject);ToolButton1Click(Sender: TObject);

{ Private declarations }

{ Public declarations };: TDateForm;Main, Vipisk, DataModule, ADODB, DB, ConvUtils;

{$R *.dfm}TDateForm.FormClose(Sender: TObject; var Action: TCloseAction);:= caFree;;TDateForm.ToolButton2Click(Sender: TObject);;;TDateForm.ToolButton1Click(Sender: TObject);.Create(Application).Label1.Caption := 'Планируется к выписке на: ' + DBDateTimeEditEh1.Text;DM.vipis do;.Clear;.Add('sel_pacient;2');.Add('''' + DBDateTimeEditEh1.Text + '''');;;;;;.

Diagnoz;, Messages, SysUtils, Variants, Classes, Graphics, Controls, Forms,, DBCtrlsEh, StdCtrls, Mask, ExtCtrls, DBCtrls, Grids, DBGridEh,, ToolWin;= class(TForm): TDBGridEh;: TPanel;: TLabel;: TDBCheckBoxEh;: TDBRadioGroup;: TLabel;: TDBDateTimeEditEh;: TLabel;: TDBEditEh;: TToolBar;: TToolButton;: TToolButton;: TToolButton;: TToolButton;: TPanel;: TDBMemo;: TToolButton;: TToolButton;DBGridEh1GetCellParams(Sender: TObject; Column: TColumnEh;: TFont; var Background: TColor; State: TGridDrawState);FormClose(Sender: TObject; var Action: TCloseAction);ToolButton5Click(Sender: TObject);ToolButton1Click(Sender: TObject);ToolButton2Click(Sender: TObject);ToolButton4Click(Sender: TObject);

{ Private declarations }

{ Public declarations };: TDiagnozForm;DataModule, Main, DataModuleSpr;

{$R *.dfm}TDiagnozForm.DBGridEh1GetCellParams(Sender: TObject;: TColumnEh; AFont: TFont; var Background: TColor;: TGridDrawState);DBGridEh1.SumList.RecNo mod 2 = 1 then:= $00ddbbff:= clSkyBlue;;TDiagnozForm.FormClose(Sender: TObject;Action: TCloseAction);:= caFree;;TDiagnozForm.ToolButton5Click(Sender: TObject);.Clear;;TDiagnozForm.ToolButton1Click(Sender: TObject);.Text := DBGridEh1.Fields[1].AsString;;TDiagnozForm.ToolButton2Click(Sender: TObject);;;TDiagnozForm.ToolButton4Click(Sender: TObject);.Diagn.FieldByName('Id_Pac').AsInteger := .PacAll.Fields.Fields[0].AsInteger;.Diagn.FieldByName('Diag').AsString := DBMemo1.Text;;;.

DataModule;, Classes, DB, ADODB;= class(TDataModule): TADOConnection;: TADOQuery;: TDataSource;: TADOQuery;: TDataSource;: TStringField;: TStringField;: TStringField;: TSmallintField;: TSmallintField;_Vrach: TStringField;: TADOQuery;: TDataSource;_Pacient: TAutoIncField;: TStringField;: TADOQuery;: TDataSource;: TDateTimeField;: TStringField;: TDateTimeField;: TStringField;: TWordField;: TADOQuery;: TDataSource;_sanator: TSmallintField;_Uslug: TSmallintField;_Palat: TSmallintField;_Vrach: TSmallintField;: TVariantField;: TDateTimeField;: TBooleanField;: TBooleanField;_TipPut: TSmallintField;: TSmallintField;_Konting: TSmallintField;_SocPol: TSmallintField;_GrOtd: TSmallintField;_Prodav: TSmallintField;_Kategor: TSmallintField;: TStringField;_TipDoc: TSmallintField;: TStringField;: TStringField;: TDateTimeField;: TStringField;_Oganiz: TSmallintField;_Otdel: TSmallintField;_Dolgnost: TSmallintField;: TStringField;_SrokP: TSmallintField;_Transp: TSmallintField;: TSmallintField;: TStringField;: TBooleanField;: TBooleanField;: TBooleanField;: TBooleanField;: TBooleanField;: TBooleanField;: TBooleanField;: TBooleanField;: TBooleanField;: TBooleanField;_Sopr: TSmallintField;: TDateTimeField;_Uslug: TStringField;: TStringField;: TADOQuery;: TDataSource;: TADOQuery;: TDataSource;: TADOQuery;: TDataSource;: TADOQuery;: TDataSource;: TADOQuery;: TDataSource;: TADOQuery;: TDataSource;: TADOQuery;: TDataSource;: TADOQuery;: TDataSource;: TADOQuery;: TDataSource;: TADOQuery;: TDataSource;: TADOQuery;: TDataSource;: TADOQuery;: TDataSource;: TADOQuery;: TDataSource;: TStringField;: TStringField;: TStringField;: TStringField;: TStringField;: TStringField;: TStringField;: TSmallintField;: TWordField;: TSmallintField;: TStringField;: TStringField;: TStringField;: TStringField;: TStringField;

{ Private declarations }

{ Public declarations };: TDM;

{$R *.dfm}.

DataModuleSpr;, Classes, DB, ADODB;= class(TDataModule): TADOQuery;: TDataSource;: TADOQuery;: TDataSource;: TADOQuery;: TDataSource;: TADOQuery;: TDataSource;: TADOQuery;: TDataSource;: TADOQuery;: TDataSource;: TADOQuery;: TDataSource;: TADOQuery;: TDataSource;: TADOQuery;: TDataSource;: TADOQuery;: TDataSource;: TADOQuery;: TDataSource;: TADOQuery;: TDataSource;: TADOQuery;: TDataSource;: TADOQuery;: TDataSource;: TADOQuery;: TDataSource;: TADOQuery;: TDataSource;: TADOQuery;: TDataSource;: TADOConnection;: TADOQuery;: TDataSource;: TADOQuery;: TDataSource;: TADOQuery;: TDataSource;: TADOQuery;: TDataSource;: TADOQuery;: TDataSource;: TADOQuery;: TDataSource;: TADOQuery;: TDataSource;: TADOQuery;: TDataSource;: TADOQuery;: TDataSource;: TADOQuery;: TDataSource;: TADOQuery;: TDataSource;: TADOQuery;: TDataSource;

{ Private declarations }

{ Public declarations };: TDMSpr;DataModule;

{$R *.dfm}.

Dostup;, Messages, SysUtils, Variants, Classes, Graphics, Controls, Forms,, ComCtrls, ToolWin, DBCtrlsEh, StdCtrls, Mask, DBLookupEh,, Menus;= class(TForm): TToolBar;: TToolButton;: TToolButton;: TImageList;: TLabel;: TLabel;: TLabel;: TDBLookupComboboxEh;: TDBLookupComboboxEh;: TDBEditEh;: TMainMenu;: TMenuItem;: TMenuItem;: TMenuItem;ToolButton2Click(Sender: TObject);ToolButton1Click(Sender: TObject);FormCreate(Sender: TObject);FormClose(Sender: TObject; var Action: TCloseAction);

{ Private declarations }

{ Public declarations };: TDostupForm;DataModuleSpr, DataModule, DB, ADODB, Main, SpisPacint;

{$R *.dfm}TDostupForm.ToolButton2Click(Sender: TObject);.Close;;TDostupForm.ToolButton1Click(Sender: TObject);, w : String;:= IntToStr(DBLookupComboboxEh1.KeyValue);:= IntToStr(DBLookupComboboxEh2.KeyValue);DM.Dostup do;.Clear;.Add('select * from Dostup');.Add('where Id_Name = ''' + q + '''');.Add('and id_Prior = ''' + w + '''');;;;Trim(DM.Dostup.Fields.Fields[3].AsString) = Trim(DBEditEh1.Text) thenTrim(DBLookupComboboxEh2.Text) = 'Регистратор' then.N4.Visible := False;.C1.Visible := False;;Trim(DBLookupComboboxEh2.Text) = 'Врач' then.N4.Visible := False;.N3.Visible := False;.C1.Visible := False;.ToolButton2.Visible := False;.ToolButton3.Visible := False;.ToolButton4.Visible := False;.ToolButton7.Visible := False;;.Show;;

ShowMessage('Не верный пароль или пользователь');

end;TDostupForm.FormCreate(Sender: TObject);.Text := '';.ShowModal;;TDostupForm.FormClose(Sender: TObject; var Action: TCloseAction);.Close;;.Epid;, Messages, SysUtils, Variants, Classes, Graphics, Controls, Forms,, ComCtrls, ToolWin, StdCtrls, Mask, DBCtrlsEh;= class(TForm): TToolBar;: TToolButton;: TToolButton;: TToolButton;: TLabel;: TLabel;: TLabel;: TLabel;: TLabel;: TLabel;: TLabel;: TDBEditEh;: TDBEditEh;: TDBEditEh;: TDBEditEh;: TDBEditEh;: TDBEditEh;: TDBEditEh;FormClose(Sender: TObject; var Action: TCloseAction);ToolButton11Click(Sender: TObject);ToolButton1Click(Sender: TObject);

{ Private declarations }

{ Public declarations };: TEpidForm;Main, DataModule;

{$R *.dfm}TEpidForm.FormClose(Sender: TObject; var Action: TCloseAction);:= caFree;;TEpidForm.ToolButton11Click(Sender: TObject);.Epid.Cancel;;;TEpidForm.ToolButton1Click(Sender: TObject);.Epid.Fields.Fields[1].AsInteger := .PacAll.Fields.Fields[0].AsInteger;.Epid.Post;;.

History;, Messages, SysUtils, Variants, Classes, Graphics, Controls, Forms,, Grids, DBGridEh;= class(TForm): TDBGridEh;FormClose(Sender: TObject; var Action: TCloseAction);DBGridEh1CellClick(Column: TColumnEh);

{ Private declarations }

{ Public declarations };: THistoryForm;

DataModuleSpr, Info, PacDiag, DataModule, Antrop, DB, AmnZ, Osm, Vip,, Zam, AmnB, Epid;

{$R *.dfm}THistoryForm.FormClose(Sender: TObject;Action: TCloseAction);:= caFree;;THistoryForm.DBGridEh1CellClick(Column: TColumnEh);DMSpr.His.Fields.Fields[0].AsInteger of

: TInfoForm.Create(Application);

:DM.Diagn do;.Clear;.Add('select * from Diagn');.Add('where Id_Pac = ' + (DM.Pacient.Fields.Fields[0].AsInteger));;;;.Create(Application);;

:DM.AnmZ do;.Clear;.Add('select * from AnZ');.Add('where Id_Pac = ' + (DM.PacAll.Fields.Fields[0].AsInteger));;;Fields.Fields[0].AsString <> '' then;;.Create(Application);;

:DM.AnmB do;.Clear;.Add('select * from AnB');.Add('where Id_Pac = ' + (DM.PacAll.Fields.Fields[0].AsInteger));;;Fields.Fields[0].AsString <> '' then;;.Create(Application);;

:DM.Epid do;.Clear;.Add('select * from Epid');.Add('where Id_Pac = ' + (DM.PacAll.Fields.Fields[0].AsInteger));;;Fields.Fields[0].AsString <> '' then;;.Create(Application);;

:DM.Antrop do;.Clear;.Add('select * from Antrop');.Add('where Id_Pac = ' + (DM.PacAll.Fields.Fields[0].AsInteger));;;Fields.Fields[0].AsString <> '' then;;.Create(Application);;

:DM.Osm do;.Clear;.Add('select * from Osm');.Add('where Id_Pac = ' + (DM.PacAll.Fields.Fields[0].AsInteger));;;;.Create(Application);;

:DM.Vip do;.Clear;.Add('select * from Vipis');.Add('where Id_Pac = ' + (DM.PacAll.Fields.Fields[0].AsInteger));;;Fields.Fields[0].AsString <> '' then;;.Create(Application);;

:DM.Zakl do;.Clear;.Add('select * from ZAkl');.Add('where Id_Pac = ' + (DM.PacAll.Fields.Fields[0].AsInteger));;;Fields.Fields[0].AsString <> '' then;;.Create(Application);;

:DM.Zam do;.Clear;.Add('select * from Zam');.Add('where Id_Pac = ' + (DM.PacAll.Fields.Fields[0].AsInteger));;;Fields.Fields[0].AsString <> '' then;;.Create(Application);;;;.

Info;, Messages, SysUtils, Variants, Classes, Graphics, Controls, Forms,, ExtCtrls, ComCtrls, ToolWin, StdCtrls, Mask, DBCtrlsEh,;= class(TForm): TToolBar;: TToolButton;: TPanel;: TPanel;: TPanel;: TLabel;: TLabel;: TDBLookupComboboxEh;: TDBLookupComboboxEh;: TDBEditEh;: TDBEditEh;: TDBEditEh;: TLabel;: TLabel;: TLabel;: TLabel;: TDBDateTimeEditEh;: TLabel;: TDBLookupComboboxEh;: TGroupBox;: TLabel;: TLabel;: TLabel;: TLabel;: TLabel;: TDBEditEh;: TDBEditEh;: TDBLookupComboboxEh;: TDBDateTimeEditEh;: TDBEditEh;: TLabel;: TLabel;: TLabel;: TDBLookupComboboxEh;: TDBLookupComboboxEh;: TDBLookupComboboxEh;ToolButton13Click(Sender: TObject);FormClose(Sender: TObject; var Action: TCloseAction);

{ Private declarations }

{ Public declarations };: TInfoForm;

DataModule, DataModuleSpr;

{$R *.dfm}TInfoForm.ToolButton13Click(Sender: TObject);;;TInfoForm.FormClose(Sender: TObject; var Action: TCloseAction);:= caFree;;.

Osm;, Messages, SysUtils, Variants, Classes, Graphics, Controls, Forms,, ComCtrls, ToolWin, Grids, DBGridEh, StdCtrls, Mask, DBCtrlsEh;= class(TForm): TDBGridEh;: TToolBar;: TToolButton;: TToolButton;: TToolButton;: TToolButton;: TToolButton;: TToolButton;: TToolButton;: TToolButton;: TToolButton;: TLabel;: TLabel;: TLabel;: TLabel;: TLabel;: TDBEditEh;: TDBEditEh;: TDBEditEh;: TDBEditEh;: TDBEditEh;FormClose(Sender: TObject; var Action: TCloseAction);ToolButton11Click(Sender: TObject);ToolButton3Click(Sender: TObject);ToolButton1Click(Sender: TObject);ToolButton5Click(Sender: TObject);ToolButton2Click(Sender: TObject);

{ Private declarations }

{ Public declarations };: TOsmForm;Main, DataModule;

{$R *.dfm}TOsmForm.FormClose(Sender: TObject; var Action: TCloseAction);:= caFree;;TOsmForm.ToolButton11Click(Sender: TObject);;;TOsmForm.ToolButton3Click(Sender: TObject);.Osm.Cancel;;TOsmForm.ToolButton1Click(Sender: TObject);.Osm.Fields.Fields[1].AsInteger := .PacAll.Fields.Fields[0].AsInteger;.Osm.Post;;TOsmForm.ToolButton5Click(Sender: TObject);.Osm.Edit;;TOsmForm.ToolButton2Click(Sender: TObject);.Osm.Insert;;.

Похожие работы на - Разработка автоматизированной системы учета и анализа производственной деятельности строительных предприятий Кубани

 

Не нашли материал для своей работы?
Поможем написать уникальную работу
Без плагиата!
Без нейросетей!