Анализ эффективности применения информационных систем для осуществления электронной коммерции (на примере ОАО 'Ростелеком')

  • Вид работы:
    Дипломная (ВКР)
  • Предмет:
    Финансы, деньги, кредит
  • Язык:
    Русский
    ,
    Формат файла:
    MS Word
    890,73 Кб
  • Опубликовано:
    2012-09-13
Вы можете узнать стоимость помощи в написании студенческой работы.
Помощь в написании работы, которую точно примут!

Анализ эффективности применения информационных систем для осуществления электронной коммерции (на примере ОАО 'Ростелеком')

СОДЕРЖАНИЕ

ВВЕДЕНИЕ

ГЛАВА 1. ВЗАИМОСВЯЗЬ ЭЛЕКТРОННОЙ КОММЕРЦИИ И СОВРЕМЕННЫХ ИНФОРМАЦИОННЫХ СИСТЕМ

.1 Электронная коммерция. Общие понятия

.2 Информационные системы автоматизации процесса взаимоотношения с клиентами

.3 Использование информационных систем для осуществления электронной коммерции

ГЛАВА 2. ПОВЫШЕНИЕ ЭФФЕКТИВНОСТИ ВЕДЕНИЯ ЭЛЕКТРОННОЙ КОММЕРЦИИ НА ОАО «РОСТЕЛЕКОМ» С ИСПОЛЬЗОВАНИЕМ СОВРЕМЕННЫХ ИНФОРМАЦИОННЫХ СИСТЕМ

.1 Характеристика деятельности ОАО «Ростелеком», анализ его финансово-экономического положения

.2 CRM система на «Ростелеком» и её значение для успешной работы с клиентами

.3 Личный кабинет как элемент электронной коммерции на ОАО «Ростелеком»

.4 План мероприятий по совершенствованию существующей системы ведения электронной коммерции с целью повышения эффективности работы компании

ЗАКЛЮЧЕНИЕ

СПИСОК ИСТОЧНИКОВ

ВВЕДЕНИЕ

Актуальность темы дипломной работы. Для развития современной экономической науки эффективное управление компанией, является первоочередной целью для достижения которой, стали применятся современные средства автоматизации деятельности компании. Большую популярность стала приобретать автоматизация деятельности компании за счёт внедрения информационных систем. В современных условиях без применения информационных систем уже невозможно представить процесс функционирование компании.

Использование информационных систем позволяет компаниям добиться не просто экономии ресурсов и времени, а изменить принципы и традиции общественного производства, распределения и потребления.

Активное развитие современных технологий позволило коренным образом изменить устоявшиеся веками технологии проведения коммерческих операций за счёт широкого использования информационных систем. Постепенно происходит становление новой стратегии ведения коммерческой деятельности, получвшей название «электронная коммерция».

Электронная коммерция характеризуется принципиально новыми методами ведения коммерческой деятельности. Экономический успех электронной коммерции достигается за счёт пересмотра и усовершенствования, основных бизнес-процессов компании. Электронная коммерция выступает как результат новых качественных изменений, связанных с внедрением информационных систем в традиционно существующий бизнес.

Степень научной разработанности темы. Основной вклад в развитие теоретических и методологических вопросов системы электронной коммерции внесли российские и зарубежные авторы: И.Т. Балабанов, В.Н. Бугорский, И. Геращенко, А. Демидов, С.А. Дятлов, Л.С. Климченя, О.А. Кобелев Д. Козье, М. Рейнолдс, Соколицын, Н.И. Соловяненко, Т. Уилсон, И.В. Успенский, В.В. Царев, С.А Юрасов.

Среди российских авторов большой вклад в развитие представлений о электронной коммерции внесли С.А Юрасов, И.Т. Балабанов, Л.С. Климченя их труды содержали в себе описание всех начальных этапов развития систем электронной коммерции, основные методы и формы реализации систем электронной коммерции на практике.

Зарубежные авторы таки как Д. Козье, М. Рейнолдс, Т. Уилсон, в своих трудах описывают основные моменты становления электронной коммерции как самостоятельной области знаний и её дальнейшее развитие, а так же применение её методов для осуществления современной предпринимательской деятельности.

Изучение трудов отечественных и зарубежных авторов показало, что электронная коммерция как самостоятельная научная дисциплина пока только набирает свою популярность среди компаний во всем мире. Что касается, эффективности применения систем то, в настоящее время отсутствует научное обоснованные методы оценки эффективности функционирования систем электронной коммерции.

Методологической и информационной базой для написания дипломной работы является информация в работах отечественных и зарубежных авторов в области экономической теории, менеджмента, электронной коммерции, автоматизации деятельности компании и применении информационных систем, а так же отчетность объекта анализа, для выявления финансового положения компании.

Цели и задачи дипломной работы:

Целью дипломной работы является анализ эффективности применения информационных систем для осуществления электронной коммерции на примере ОАО «Ростелеком».

Цель данной работы определила следующие ее задачи:

1) Рассмотреть общие понятия электронной коммерции;

) Рассмотреть информационные системы автоматизации процесса взаимоотношения с клиентами;

) Рассмотреть использования информационных систем для электронной коммерции;

) Проанализировать характеристику деятельности ОАО «Ростелеком», провести финансово-экономический анализ;         .

) Описать CRM систему в «Ростелеком» и её значение для успешной работы с клиентами;

) Рассмотреть «Личный кабинет» как элемент электронной коммерции на «Ростелеком»;

) Предложить рекомендации по улучшению существующей системы ведения электронной коммерции на ОАО «Ростелеком».

Объектом данной дипломной работы является ОАО «Ростелеком», а предметом является применение информационная система для осуществления электронной коммерции.

Структура и содержание теоретической и практической частей дипломной работы. Дипломная работа состоит из введения, двух глав и заключения. В первой главе освещены вопросы теоретических основ электронной коммерции, а именно общие понятия электронной коммерции, информационные системы автоматизации процесса взаимоотношений с клиентами, использование информационных систем для электронной коммерции.

Вторая глава представляет собой анализ финансовой деятельности компании, применение CRM системы в компании для работы с клиентами, рассмотрен «Личный кабинет» являющийся элементом применения методов электронной коммерции, а так же предложены рекомендации по улучшению существующей системы ведения электронной коммерции на ОАО «Ростелеком» при помощи новых методов ведения электронной коммерции.

Апробация работы. Личный вклад в дипломную работу заключается в сборе и анализе научной литературы по изучаемой теме, также вклад автора заключается в анализе финансовой деятельности компании «Ростелеком», описании применения информационной системы CRM от компании PETER-SERVICE для автоматизации процесса взаимоотношений с клиентами, описании элемента электронной коммерции системы «личный кабинет», в написании рекомендации по улучшению существующей системы ведения электронной коммерции. В заключении предложен проект «мобильный кабинет», который предлагается реализовать как альтернативу существующей системы «личный кабинет». Реализация данного проекта обеспечит компании новый канал взаимодействия со своими клиентами, позволит снизить издержки по обслуживанию клиентов и оптимизировать процесс взаимодействия с абонентами компании «Ростелеком».

Положения выносимые на защиту:

1. Появление электронной коммерции характеризуется принципиально новым взглядом на принципы ведения хозяйственной деятельности. Использование методов электронной коммерции позволяет компаниям более эффективно и гибко осуществлять внутренние операции в компании, плотно взаимодействовать со своими поставщиками и намного быстрее реагировать на запросы своих заказчиков.

. В настоящее время во многих компаниях используются информационные системы, автоматизирующие процессы компании. Применение информационных систем позволяет компаниям повысить оперативность и эффективность взаимодействия между подразделениями; увеличить экономическую эффективность деятельности компании; создать систему стратегического и оперативного планирования, систему прогнозирования.

. Современные условия развития информационных технологий позволяют эффективно использовать информационные системы для управления компанией. Электронная коммерция выступает результатом новых качественных изменений, связанных с внедрением информационных систем в традиционно существующий бизнес.

. Тема дипломной работы рассматривается на примере телекоммуникационной компании ОАО «Ростелеком». В частности рассматривается информационной система класса CRM, данная система представляет собой программное решение, направленное на автоматизацию процессов взаимоотношений с клиентами. Применение CRM системы делает прозрачным весь процесс взаимодействия компании со своими клиента. Использование CRM системы рассматривается в отделах продаж, обслуживания, технического отдела, маркетинга, также в дипломной работе рассматривается система «личный кабинет» которая представляет своим клиентам возможность выполнять действия по управлению своими услугами через систему, реализуемую на web-сайте компании.

5. Для улучшения деятельности компании в рамках электронной коммерции предполагается реализовать проект «мобильный кабинет». Проект «мобильный кабинет» представляет собой мобильное приложение для современных портативных устройств, который предназначен для автоматизации бизнес-процессов компании, позволяющий оптимизировать процессы взаимоотношений компании со своими клиентами.

ГЛАВА 1. ВЗАИМОСВЯЗЬ ЭЛЕКТРОННОЙ КОММЕРЦИИ И СОВРЕМЕННЫХ ИНФОРМАЦИОННЫХ СИСТЕМ

1.1    Электронная коммерция. Общие понятия

Последние десятилетия 20-го века были отмечены большие изменения в сфере информационных технологий, существенным образом изменившими нашу повседневную жизнь. Достижения ученых в области электроники выразились в интенсивном развитии средств массовой коммуникации, широком распространении электронно-вычислительной техники (в частности персональных компьютеров), построении глобальных информационных сетей и других технических инновациях. [33]

Однако при всей важности технологий главными достижениями, которые может привнести информационный век, являются революционные изменения в общественной жизни: взаимодействии бизнеса, граждан и государственных органов становится прозрачным, информационные обмены оптимизируются настолько, что происходит не просто экономия ресурсов и времени, а изменение принципов и традиций общественного производства распределения и потребления.

Для современного бизнеса характерной чертой становится постоянный рост компаний, что приводит к расширению глобальной конкуренции, повышению качества товаров и оказываемых услуг. Компании во всем мире начинают менять способы организации и управления бизнесом. Постепенно происходит отказ от старой иерархической структуры ведения бизнеса.

Бизнес-процессы компаний перестраиваются и выходят за старые границы, создаются новые, которые отвечают современным условия ведения бизнеса. Электронная коммерция представляет собой те новые способы ведения бизнеса, которые становятся весьма популярными в наше время.

На сегодняшний день существуют следующие толкования понятия электронной коммерции:

Под электронной коммерцией подразумеваются - все формы сделок, связанных с коммерческой активностью, вовлекающей как организации, так и индивидов, и основанных на обработке и передачи цифровой информации с использованием текста, звука, визуальных эффектов.

Электронная коммерция - это наука о бизнесе в электронной форме, в основе которой положена электронная обработка и передача данных. Электронная коммерция охватывает множество направлений деятельности, включая: электронную торговлю, пред и после продажное обслуживание, передача цифровой информации в режиме онлайн, коммерческие аукционы, электронный перевод счетов и т.д. [40, c.37]

Приведенные определения понятия электронная коммерция подчеркивают все, произошедши изменения в осуществлении коммерческих операций тем самым выделяя самостоятельное направление деятельности, предусматривающее возможность использования современных информационных технологий.

На основе рассмотренного подхода к толкованию понятия «электронная коммерция» можно определить электронную коммерцию как технологию совершения коммерческих операций и управления производственными и иными процессами в коммуникационной среде с использованием современных информационных технологий. [9, c.22]

В современных условиях ведения бизнеса электронная коммерция позволяет компаниям более эффективно и гибко осуществлять внутренние операции, плотно взаимодействовать со своими поставщиками и намного быстрее реагировать на запросы своих заказчиков. С одной стороны компании при помощи электронной коммерции получают возможность выбора поставщиков независимо от их географического положения, а с другой возможность выхода своего товара или услуги на глобальный рынок. [36, c.69]

Сформулируем те процессы и бизнес - операции, которые могут быть отнесены к электронной коммерции:

·        Установление контакта между потенциальными заказчиками и поставщиками;

·        Обмен информацией;

·        Пред и послепродажная поддержка;

·        Организация систем полного цикла сопровождения клиентов (CRM) и поставщиков (SCM);

·        Маркетинговая деятельность;

·        Торговля товарами и услугами (физическими и электронными);

·        Взаиморасчеты (с использованием электронных денег) или расчёты с использованием электронных платежных систем;

·        Закупки;

·        Распространение товаров (управление доставкой);

·        Телеработы;

·        Факторинг;

·        Трейдинг;

·        Лизинг;

·        Консалтинг;

·        Использование автоматизированных систем управления предприятием (MRP MRPII ERP CSRP и т.п.);

·        Администрирование бизнеса (концессии, разрешения, налоги, таможня и т.д.);

·        Бухгалтерский учёт;

·        Другие формы коммерческого сотрудничества, например, как бронирование билетов на перевозку пассажиров воздушным, железнодорожным транспортом;

·        Организация виртуальных предприятий.

Электронная коммерция включает в себя использование в коммерческой деятельности широкого спектра коммуникационных технологий: электронная почта, электронный обмен данными, электронные платежи, Интернет, интранет. [34, c.71]

Уже сегодня современные коммерческие операции, заказы, выписка счетов, платежный цикл могут быть полностью переведены в электронную форму.

Реализация системы электронной коммерции может быть на различных уровнях, начиная с представительства компании в сети интернет (посредствам Web - сайта) до осуществления совместной деятельности несколькими компаниями (например, аутсорсинг). [40, c.56]

В зависимости от участников коммерческой деятельности электронная коммерция подразделяется на основные типы, которые определяются характером взаимоотношений между предприятием и потребителями. Основных типов электронной коммерции четыре.

Бизнес-бизнесу (business-to-business, B2B): это самый распространенный на сегодняшний день тип. Он представляет собой информационные потоки между двумя или более компаниями.

Бизнес-потребителю (business-to-consumer, B2C): это операции розничной торговли, осуществляемые компаниями с индивидуальными покупателями. Например, предоставление клиентам услуг компании через интернет.

Потребитель-потребителю (consumer-to-consumer, C2C): в рамках этой категории электронной коммерции потребитель осуществляет продажи непосредственно другому потребителю. Примерами могут служить индивидуальные объявления с предложением купить автомобиль, дачу, воспользоваться профессиональными услугами специалиста, скажем, врача или юриста.

Потребитель-бизнесу (consumer-to-business, C2B): в рамках этого типа электронной коммерции индивидуум, занимающийся личными продажами, предлагает организациям купить что-либо; к этому же типу относятся индивидуумы, ищущие продавцов, взаимодействующие с ними и осуществляющие коммерческие операции. [35, c.53]

Использование систем электронной коммерции предоставляют возможность снижения издержек как у производителей товаров и услуг, так и потребителей. Факторы снижения издержек, при использовании электронной коммерции представлены в таблице 1.1.1.

Таблица 1.1.1.

Факторы снижения издержек при использовании Электронной коммерции

Название фактора

Содержание

Снижение затрат на получение маркетинговой информации

Интернет представляет собой наиболее дешевый источник информации. Для использования таких методов маркетинговых исследований, как опросы, эксперименты, анкетирование и т. п., нет необходимости лично встречаться с респондентами

Снижение расходов на рекламу

В Интернете себестоимость создания и обслуживания рекламы ниже, а аудитория рекламного воздействия обычно ближе к целевой аудитории, чем при использовании традиционной рекламы

Снижение расходов на внутренние коммуникации

Экономия рабочего времени и соответственно снижение расходов на оплату труда за счет уменьшения числа и продолжительности совещаний, командировок, телефонных переговоров, сокращения времени на поиск нужной информации изменение настроек порта результата не дали, линк не горит, прошу проверить линию (Длина линии 1055)                   


Продолжение таблицы 1.1.1.

Снижение расходов на внешние коммуникации

Автоматизированные сбор и обработка заказов, доступ через Web сайт к информации о состоянии заказа, сроках его исполнения существенно снижают нагрузку менеджеров. Разместив ответы на стандартные вопросы на сайте, а также, предложив задавать вопросы по e-mail, компании уменьшают потребность в телефонных линиях и обслуживающем персонале. При наличии региональных офисов или представителей, партнеров в других городах (странах) осуществляется экономия на междугородних (международных) звонках и поездках.

Снижение расходов на аренду офисных помещений, организацию рабочих мест и т. д.

Многие сотрудники могут работать в удаленном режиме, находясь дома (телеработа)

Использование более дешевой рабочей силы

Снижение расходов за счет использования труда работников, проживающих в регионах с более низким уровнем оплаты труда

Снижение затрат на закупки товаров и услуг

Использование электронной коммерции делает возможным проведение закупок в автоматическом или полуавтоматическом режиме

[40, c. 29]

Применение системы электронная коммерция позволяет компаниям существенно снизить свои издержки на организацию и ведение бизнеса. Это достигается за счёт появления средств автоматизации бизнеса, и использование глобальной сети для решения деловых вопросов. Реклама, информация о товаре, выписка счетов и получение платежей, доставка, консультации - это лишь основные компоненты электронной коммерции, которые сегодня достаточно популярны. Такая организация бизнеса ведет к революционному изменению в принципах ведения хозяйственной деятельности в структуре управления предприятием. [4, c. 17]

Чем же так привлекает к себе ведение бизнеса путем применения электронной коммерции? Прежде всего, новыми возможностями и преимуществами для поставщиков и заказчиков в равной мере. Проанализируем основные из них в таблице 1.1.2.

Таблица 1.1.2.

Возможности и преимущества электронной коммерции

Возможности поставщиков

Возможности потребителей

Краткое описание

Глобальное присутствие

Глобальный выбор

Благодаря широкому развитию сети Интернет электронная коммерция позволяет даже самым мелким компаниям вести свой бизнес в мировом масштабе. С другой стороны потребители получают возможность глобального выбора интересующих товаров и услуг.

Повышение конкурентоспособности

Получение более качественных товаров и услуг

Электронная коммерция повышает конкурентоспособность поставщиков, сближая их с потребителями.

Получение полной информации о потребностях потребителей

Персонализация товаров и услуг

Электронная коммерция позволяет поставщикам получить подробную информацию о запросах каждого индивидуального потребителя, и автоматически предоставить товары и услуги соответствующие данным требованиям.


Продолжение таблицы 1.1.2.

Минимальный путь товара к потребителю

Оперативность ответной реакции на спрос

Электронная коммерция существенно оптимизирует товарные потоки. Более этого товары могут быть доставлены непосредственно потребителю, без участия традиционных оптовых предприятий.

Уменьшение затрат

Снижение цены

Формат осуществления электронной коммерции позволяет существенно уменьшать общие затраты на обслуживание товарных сделок, что влечет за собой снижение цен для потребителей.

Реализация новых бизнес-моделей

Появление новых товаров и услуг

Новые бизнес-модели: виртуальные предприятия, интернет магазины, технологии аутсорсинга и тп. Значительно повышают эффективность коммерческой деятельности, и приводит к появлению возможности появления новых товаров и услуг.

[40, c. 31]

Электронная коммерция представляет собой совершенно новую технологию ведение коммерческих операций, в глобальном масштабе изменяя при этом современный деловой мир за счёт:

·        Глобализация сфер деятельности (каждый субъект рынка получает возможность глобального присутствия и занятия бизнесом в миром масштабе);

·        Сокращение каналов распространения товаров (организации могут вести свою деятельность без участия посредников);

·        Рост конкуренции (конкуренция становится глобальной);

·        Персонализация взаимодействия с клиентами (индивидуальный подход);

·        Сокращение затрат на совершение операций (уменьшение затрат на обслуживание торговых сделок и т.п.).

Электронная коммерция обладает многими преимуществами и поэтому получает всё большее распространение. Эти преимущества включают лучшие возможности для продвижения товара, снижение издержек, своевременность информации, сокращение времени оборота денежных средств, повышение уровня обслуживания клиентов, конкурентные преимущества и удобства ведения бизнеса. [9, c. 25]

Таким образом, на данный момент электронная коммерция находится ещё на начальном этапе своего развития, с достаточно быстрыми темпами роста. С появлением электронной коммерции происходит постепенный отказ от старых методов ведения бизнеса. Применение электронной коммерции открывает огромные перспективы для компаний в дальнейшем развитии, за счёт использования современных информационных технологий в осуществлении коммерческой деятельности.

1.2 Информационные системы автоматизации процесса взаимоотношения с клиентами

В настоящее время существует огромное количество разнообразных решений, которые за счет автоматизации отдельных бизнес-процессов способны значительно повысить эффективность любого бизнеса. [3, c. 123]

Бизнес-процесс представляет собой совокупность разных действий, которые осуществляются в определенном порядке и направлены на достижение конечной цели компании, включает в себя деятельность всех участников процесса и взаимодействие между ними. [1]

Таким образом, деятельность любой организации можно представить в виде различных взаимосвязанных бизнес-процессов. Поэтому можно сказать, что управление бизнес-процессами компании является первоочередной задачей руководителя, от которой и зависит успех и реализация всего бизнеса. Каждый руководитель стремится организовать работу своей компании так, чтобы все бизнес-процессы выполнялись строго по намеченному плану, без сбоев, с затратой минимума времени на механическую бумажную работу. В настоящее время самым эффективным способом организации бизнеса является комплексная автоматизация бизнес-процессов на базе создания собственной или внедрения готовой информационной системы, адаптированной под конкретную компанию заказчика. Механизмы автоматизации бизнес-процессов позволяют сократить издержки любого производства и сделать бизнес более эффективным. [5, c. 134]

Системы автоматизации бизнеса позволяют вести учет любых бизнес-процессов компании на автоматической, а не на ручной основе, сводя на «нет» человеческий фактор, а также контролировать работу сотрудников, получать полную информацию о работе компании в наглядном виде и в любое время. Кроме того, автоматизация бизнеса объединяет силы различных отделов и делает работу компании более эффективной. [30]

Внедрение CRM системы - тоже в большой степени можно рассматривать как автоматизацию предприятия, в зависимости от выбора конкретного решения могут быть задействованы следующие отделы: отдел продаж, отдел маркетинга, отдел тех-поддержки, отдел сервиса (служба поддержки клиентов). [29]

CRM - это стратегия ведения бизнеса, в основе которой находится клиент, а деятельность компании направлена на построение взаимовыгодных устойчивых отношений с клиентом. В основе CRM стратегии лежит использование передовых управленческих и информационных технологий для автоматизации бизнес - процессов компании. Применение информационных систем позволяет компании собирать информацию о своих клиентах, на всех стадиях его жизненного цикла, начиная с момента привлечения клиента до его послепродажного обслуживания, извлекать из неё все знания и использовать эти знания в интересах бизнеса, путем выстраивания взаимовыгодных отношений с ними (со своими клиентами). [26]

В основе стратегии заложены следующие условия её выполнения:

·        наличие единого хранилища полной информации о клиентах, в том числе и истории их взаимоотношений с компа­нией;

·        систематизация и упорядочение инфор­мации для выстраивания тактики взаимо­отношения с каждым клиентом;

·        постоянный анализ собранной информа­ции для обеспечения индивидуального подхода к каждому клиенту. [10, c. 45]

Управление взаимоотношениями с клиентами (CRM) динамично развивается, и уже выросло из концептуальной идеи построения бизнес-процессов компании в одну из ключевых функций бизнеса. Понимание клиентов и их поведения на рынке важно, как и всегда, но вот построить корректно всю структуру управления взаимодействием с клиентами становится все сложнее. Помочь в решении подобных проблем и сложностей может четкая постановка целей и осознание всей ценности и важности CRM систем. [26]

К причинам возникновения CRM-систем можно отнести следующие факторы:

) Высокая конкуренция. Активное развитие современных технологий привело к тому, что покупатели имеют доступ к любой части рынка при минимальных издержках. Ассиметричность информации стала почти равна нулю;

) Многоканальность взаимоотношений. Расширение способов контактов с клиентами и фирмой приводит к необходимости центра­лизации информации о данных контактах;

) Смещение акцентов хозяйственной деятельности. Основной упор на развитие производства привел к ситуации, когда возможности улучшения качества про­дукции и минимизации издержек почти исчерпаны и большую выгоду начинает приносить маркетинговая деятельность. [10, c. 58]

Современные CRM - системы, как правило, имеют общие функциональные возможности. Однако в зависимости от области применения систем они приобретают дополнительные функции, которые отличают CRM-системы друг от друга. [27]

Выделяют различные классификационные типы (виды) CRM-систем:

Операционная CRM-система является родоначальницей систем данного класса. Оперативные CRM-системы подразумевают оперативный доступ и регистрацию первичной информации по документам, контактам, проектам, компаниям, событиям и др.

К основным функциям операционных CRM-систем следует, в первую очередь, отнести:

·        сбор и диверсификацию самой исчерпывающей информации о клиенте;

·        формальный учет всех взаимодействий компании с ее клиентурой;

·        планирование и осуществление обратной связи с клиентами;

·        поверхностный анализ всех этапов проведения сделки или реализации проекта, в котором задействован клиент компании;

·        контроль за ходом самых важных и сложных бизнес-операций;

·        планирование неделовых контактов с клиентами компании, что позволит повысить их лояльное отношение к ней.

К недостаткам операционных CRM - систем можно отнести довольно низкие аналитические способности.

Для компаний, которые нуждаются в анализе своего взаимодействия с клиентами применяется аналитическая CRM-система. Этот вид CRM-систем появился на рынке значительно позже, чем его классический (операционный) аналог. Этот вид программных продуктов относится к типу аналитических CRM-систем, поскольку функционирование таких автоматизированных систем управления позволяет качественно улучшить взаимоотношение компании с ее клиентами (покупателями ее товаров, потребителями ее услуг и так далее).

В основе аналитических CRM-систем находится мощнейший аналитический модуль. Именно он отвечает за обработку огромных массивов самой разнообразной информации, а также определяет основные функции, которые выполняют эти CRM-системы:

·        классификация клиентуры компании по различным признакам;

·        анализ рыночных условий в целом и конкурентной среды в частности, в которых функционирует компания;

·        анализ ассортимента и цены продукции;

·        анализ совершаемых продаж;

·        анализ закупок и поставок расходных материалов;

·        анализ ситуации с товарным обеспечением на складе;

·        учет и оценка рекламных акций, которые влияют на позитивное отношение к компании ее клиентов.

Если операционные CRM-системы могут функционировать автономно, то аналитические CRM-системы требуют, как правило, дальнейшей интеграции с учетными системами. Это позволяет автоматизировать процесс поступления данных о продажах в CRM-систему, и, следовательно, делает возможным сам анализ.

Третий вид CRM-систем - комбинированная система управления взаимоотношениями с клиентами. Этот тип CRM представляет собой, как свидетельствует его название, универсальный класс программного обеспечения, которое совмещает в себе функциональные элементы двух предыдущих систем - операционной и аналитической. [31]

В основе CRM системы лежит комплексным подходом к автоматизации работы с клиентом.

Реализация CRM - систем улучшает работу по всем ключевым процессам взаимодействия внутри организации. Одной из ключевых задач выполняемой системой является организация взаимодействия между подразделениями компании. Это обеспечивает возможность составления единого плана взаимодействия с клиентом для всех сотруд­ников компании, участвующих в обслужи­вании клиента.

Принцип работы CRM системы основывается на единой базе данных, в которой накапливается информация о потенциальных и реальных клиентах компании. Начиная, с первого контакта с клиентом в базу заносится информация:

·        Клиенте;

·        Предоставляемых услугах;

·        Способах связи;

·        Принадлежности к тому или иному сегменту рынка;

·        Источнике информации о продукте или услуге;

·        Истории покупок, платежей и обращений клиента в компанию.

Для современного бизнеса становится характерным использование современных информационных систем, которые способны значительно повысить эффективность любого бизнеса. является необходимым инструментом в современных условиях жесткой конкуренции, когда качественные показатели у поставщиков являются приблизительно одинаковыми, а проведение ценовых войн уже не представляется возможным. CRM призвана сделать уже существующих клиентов «лояльными», а также обеспечить более простое привлечение и удержание новых. [28]

Применение CRM-систем дает компании следующие возможности:

·        Быстрый доступ к актуальной информации о клиентах;

·        Оперативность обслуживания клиентов и проведения сделок;

·        Формализация схем взаимодействия с клиентами, автоматизация документооборота;

·        Доступ к единой базе знаний, маркетинговым материалам и другой корпоративной информации;

·        Возможность анализа тенденций рынка, эффективности маркетинговых кампаний и качества услуг, оказываемых клиентам;

·        Снижение операционных затрат менеджеров;

·        Контроль работы менеджеров;

·        Согласованное взаимодействие между сотрудниками и подразделениями.

Результатом применения CRM стратегии является повышение конкурентоспособности и увеличение прибыли компании, данный результат достигается за счёт правильно построенных отношений с клиентом, основанном на персональном подходе к каждому клиенту, позволяет привлекать новых и удерживать действующих клиентов компании. [32]

Информационные технологии плотно вошли в нашу жизнь, сегодня без применения современных информационных систем невозможно представить процесс функционирования компании.

На современном этапе развития бизнеса одним из перспективных направлений его развития является автоматизация бизнес-процессов компании, посредствам применения современны информационных систем. Сегодня на рынке представлено достаточно много решений, позволяющих автоматизировать деятельность компании посредством внедрения информационных систем. Большую популярность приобретают системы класса CRM, ERP, BPM позволяющие автоматизировать определенные процессы компании. Грамотно выстроенная информационная система предприятия дает возможность получать полную достоверную информацию о состоянии дел в компании и принимать точные и оправданные решения для принятия решений.

информационный автоматизация электронный коммерция

1.3 Использование информационных систем для осуществления электронной коммерции

За долгий период своего развития человечество накопило большой опыт применения информационных систем для совершенствования определенных процессов, в том числе и экономических. Переходным периодом в экономической науки является ХХ век, который характеризуется переходом от индустриальной к информационной экономики. Активное развитие информационных систем привело к радикальным изменениям в осуществлении экономической деятельности и появлению принципиально новых моделей бизнеса. [17, c.61]

Многие из этих изменений происходят в пределах предприятий, но в равной мере они выходят и за их рамки, поэтому предприятия стремятся выработать новые правила конкуренции и иной взгляд на саму суть коммерции в глобальном масштабе.

За последние три десятилетия скорость развития и функциональная направленность использования иинформационных систем возросла, заставляя переосмыслить ценность информации. Из побочного фактора производства, какой была информация еще недавно, она сама стала продуктом, который можно купить и продать на рынке. Сейчас информация - критически важный элемент в деятельности компании, предопределяющий развитие, координацию, контроль и распределение других ресурсов. Кроме того, по мере роста ценности информации, возрастает экономическое вознаграждение тех, кто имеет к ней доступ, умеет ее обрабатывать и использовать. Одной из главных задач использования информационных систем является обработкак, хранение и предоставление информации в нужном виде для её эффективного использования. Практическое использование информации в тех или иных сторонах общественной жизни уже давно стала необходимостью при анализе и прогнозировании экономических процессов. [21]

Глобализация экономики, интеграция мировых рынков, исчезновение торговых и инвестиционных барьеров вызвали бурный рост электронной коммерции. Однако, само понятие электронной коммерции не является новым.

История электронной коммерции насчитыват всего около двух десятилетий интенсивного развития, по сравнению с историей других отраслей экономики кажется малозначительным промежутком времени. Первые упоминания о появлении электронной коммерции относятся к началу 60-х гг. прошлого века. Своим рождением первые системы электронной коммерции обязаны появлению автоматизированных систем управления ресурсами предприятий (MRP). [40, c.43]

Использование информационных систем позволяет изменить устоявшиеся способы ведения коммерческой деятельности. Бурное развитие и активное распространение современных электронных способов обмена информацией, позолило информационным системам стать основным направлением повышения эффективности бизнес-процессов на предприятии (сбыт продукции, поставка ресурсов, обмен документами, маркетинговая деятельность, отношение с клиентами и т.д.). Постепенно происходит становление нового способа, новой стратегии ведения коммерческой деятельности, получвшей название «электронная коммерция». [7]

Под термином «электронная коммерция» подразумевается любая коммеряеская деятельность осуществляемая с помощью современных информационных систем и использующая те возможности рынка, которые возникают в результате появления новых правил информационной экономики. [6, c.94]

Электронная коммерция выступает как результат новых качественных изменений, связанных с внедрением информационных систем в традиционно существующий бизнес. По своей сути идея электронной коммерции является логичным развитием идеи автоматизации и компьютеризации. Системы электронной коммерции расширяют область применимости компьютерных систем: автоматизируются не только внутренние процессы компании, но и внешние процессы (отношения с партнерами, сбыт продукции и другие). [8, c.141]

Экономический успех электронной коммерции может быть достигнут только в случае пересмотра и соответствующего усовершенствования основных бизнес-процессов предприятия. Этого можно добиться только при научно обоснованном подходе к процессам организации и развития систем электронной коммерции, включающем управленческие, экономические, технические и маркетинговые мероприятия. [14, c.45]

Как и традиционная, электронная коммерция требует комплексный подход, включая планирование и управление. Ключевой компанент электронной комерции составляет программное и аппаратное обеспечение, сети и каналы свзяи.

Полнофункционыльные системы электронной коммерции - это сложный интегрированный комплекс, включающий широкий спектр различных компонентов.

В систему электронной коммерции входят:

·        подсистемы обмена информацией (например, электронная почта, приложения мгновенной передачи сообщений и др.);

·        подсистемы электронного документооборота;

·        подсистемы управления ресурсами компании (материальными, финансовыми, трудовыми);

·        подсистемы глобального поиска данных, сбора и совместного использования знаний;

·        подсистемы взаимодействия с клиентами и партнерами и др.

Электронная коммерция обладает радом несомненных преимуществ, помогающих решить многие проблемы современного бизнеса:

·        обеспечение круглосуточной бесперебойной работы;

·        обмен информацией с любой точкой мира, где имеются средства современной связи;

·        автоматизацию бизнес-процессов компании;

·        оптимизацию взаимоотношений с поставщиками, дилерами, партнерами;

·        возможность осуществления платежей через Интернет;

·        реализацию платежей по бартерным и клиринговым схемам;

·        возможность передачи без ущерба бизнесу части бизнес-процессов на аутсорсинг и др.

Использование теории и методологии электронной коммерции посредством применения современных информационных систем, математических моделей и методов позволяет более эффективно решать не только экономические задачи, но и задачи долговременного присутствия компании на целевом рынке.

С каждым днем растет осознание того, что коммерческая деятельность претерпела фундаментальные изменения под влиянием информационных технологий. Для современного бизнеса характерно постоянно меняется, на смену старым приходят новые методы ведения коммерческой деятельности. Применение информационных систем позволяет изменить устойчивые способы ведения коммерческой деятельности.

Использование теории и методологии электронной коммерции посредством применения современных информационных систем, математических моделей и методов позволяет более эффективно решать как экономические задачи, так и задачи долговременного и эффективного присутствия компании на рынке.

ГЛАВА 2. ПОВЫШЕНИЕ ЭФФЕКТИВНОСТИ ВЕДЕНИЯ ЭЛЕКТРОННОЙ КОММЕРЦИИ НА ОАО «РОСТЕЛЕКОМ» С ИСПОЛЬЗОВАНИЕМ СОВРЕМЕННЫХ ИНФОРМАЦИОННЫХ СИСТЕМ

2.1 Характеристика деятельности ОАО «Ростелеком», анализ его финансово-экономического положения

Макрорегиональный филиал «Урал» национальной телекоммуникационной компании «Ростелеком» («Ростелеком-Урал») был создан на базе ОАО «Уралсвязьинформ» после его присоединения к ОАО «Ростелеком» в апреле 2011 года.

«Ростелеком-Урал» осуществляет свою деятельность в Курганской, Свердловской, Тюменской, Челябинской областях, Пермском крае, Ханты-Мансийском автономном округе - Югре и Ямало-Ненецком автономном округе. Общая площадь территории этих регионов составляет более 1,9 млн. кв. км. Здесь проживают около 15 млн. человек (около 10% населения России). В Уральском регионе сосредоточена пятая часть всего промышленного производства страны, здесь расположены основные месторождения нефти и газа.

Основой телекоммуникационного бизнеса макрорегионального филиала является собственная высокотехнологичная цифровая магистральная транспортная сеть общей протяженностью около 20 тысяч километров, охватывающая все 235 муниципальных образований Урала.

В зоне ответственности «Ростелеком-Урал» функционируют более 2 700 базовых станций сотовой связи, 2 600 автоматических телефонных станций и 180 тыс. км. линий связи, что позволяет предоставлять современные услуги связи жителям и предприятиям в 10 тыс. населенных пунктах региона.

«Ростелеком-Урал» предлагает своим абонентам полный комплекс современных телекоммуникационных услуг: местная, внутризоновая, междугородная и международная связь, мобильная и спутниковая связь, широкополосный доступ в Интернет, кабельное и интерактивное телевидение. Важнейшим конкурентным преимуществом филиала на региональном рынке связи является возможность предоставления конвергентных телекоммуникационных решений.

Описание сферы производства и услуг ОАО «Ростелеком».

Предоставление услуг связи российским и международным операторам традиционно является специализацией компании «Ростелеком».

Портфель продуктов «Ростелеком» включает в себя решения для передачи голоса, данных и видео и содержит различные уровни сервиса, отвечающие индивидуальным потребностям операторов связи. [15]

Ведущий телекоммуникационный оператор России ОАО «Ростелеком» предлагает российским клиентам следующие услуги:

·        аудиоконференция;

·        видеоконференцсвязь;

·        аренда междугородных и международных цифровых потоков/каналов;

·  smaRTCall;

·      корпоративная виртуальная телефонная сеть;

·        организация виртуальной частной сети (VPN);

·        виртуальная частная сеть Ethernet (MPLS L2 VPN);

·        телевидение и радиовещание;

·    интеллектуальная Сеть Связи;

·        предоставление выделенного доступа в Интернет на базе MPLS сети ОАО «Ростелеком»;

·        международная связь;

·        междугородная связь;

·        услуги Дата-центров.

Аудиоконференция

Услуга «Аудиоконференция» позволяет организовать сеанс связи при помощи обычных телефонных соединений одновременно между несколькими пользователями, находящимися в любой точке мира и им достаточно иметь фиксированный или мобильный телефон. Все участники конференции будут слышать друг друга и получат возможность одновременного общения с остальными участниками, при этом максимальное количество участников сеанса может достигать 128 человек.

Видеоконференцсвязь

Видеоконференцсвязь - это современный способ проведения встреч, совещаний или переговоров с географически удаленными подразделениями компании, а также с клиентами или деловыми партнерами, офис которых расположен в другом городе или стране. Участники видеоконференции могут не только видеть и слышать друг друга, но и работать с графическими и текстовыми файлами в режиме реального времени.

В рамках оказания услуги возможно воспользоваться дополнительной услугой записи видеоконференции на информационный носитель для последующего просмотра и анализа. Так же можно подключить свой компьютер типа ноутбук к системе видеоконференцсвязи и демонстрировать презентации, показывать отдельные файлы прямо с вашего компьютера.

Аренда каналов

ОАО «Ростелеком» предоставляет в пользование корпоративным клиентам цифровые выделенные каналы на всей территории Российской Федерации и за рубежом.

Услуга предоставляется на основе транспортной сети ОАО «Ростелеком», построенной с использованием современных технологий - SDH и DWDM - и с применением оборудования ведущих мировых производителей: Siemens, Alcatel, NEC, Huawei.

Услуга позволяет передавать любой вид информации с использованием любого протокола: IP, Ethernet и другие.

smaRTCall

Услуга «smaRTCall» - это инновационный сервис для корпоративных клиентов «Ростелеком», заинтересованных в сокращении расходов на междугородные и международные звонки с мобильного телефона в домашних сетях операторов мобильной связи и национальном роуминге.

Чтобы воспользоваться услугой, необходимо установить на свой мобильный телефон специальное мобильное приложение «smaRTCall», позволяющее совершать набор телефонных номеров вызываемых абонентов, в том числе из записной книжки мобильного телефона.

Корпоративная виртуальная телефонная сеть

Услуга «Корпоративная виртуальная телефонная сеть» (Virtual Telephone Network - VTN) позволяет организовать корпоративную телефонную сеть с единым планом короткой нумерации и принципами распределения входящих вызовов на базе IP-сети, не приобретая традиционной офисной АТС, а также использовать дополнительные интеллектуальные сервисы программного IP-коммутатора «Ростелекома», число которых превышает 100. Примечательно, что часть этих сервисов невозможно реализовать на базе традиционных цифровых АТС.

Клиент при помощи web-интерфейса сможет самостоятельно управлять настройками своей корпоративной телефонной сети, а также дополнительными интеллектуальными сервисами. Функции технического администрирования корпоративной телефонной сети при этом передаются на аутсорсинг «Ростелекому».

Виртуальная частная сеть (VPN)

Виртуальная частная сеть (IP VPN) позволяет объединить филиалы и региональные офисы предприятия в единую защищенную частную корпоративную сеть на базе протокола IP, поддерживающую полный спектр телекоммуникационных услуг и гарантированно высокую степень надежности.

Виртуальная частная сеть Ethernet (MPLS L2 VPN)

Услуга организации виртуальной частной сети Ethernet (MPLS L2 VPN) позволяет объединить между собой два офиса или филиала компании с использованием протокола Ethernet (2 уровень эталонной модели OSI).

В рамках данной услуги на IP/MPLS сети Ростелеком выделяется два порта обеспечивающих прозрачный транзит данных между филиалами по схеме «точка-точка», предоставляя тем самым более дешевую альтернативу услуге аренды выделенных каналов и гарантируя при этом неизменно высокое качество.

Телевидение и радиовещание

ОАО «Ростелеком» предоставляет услуги по передаче сигналов телевидения и звукового вещания для распространения и эфирной трансляции телевизионных и радиопрограмм теле- и радиокомпаниям.

Для организации каналов телевизионного и радиовещания используются междугородные аналоговые и цифровые линии связи (радиорелейные, волоконно-оптические).

Интеллектуальная Сеть Связи

Интеллектуальная сеть связи (ИСС) - это сеть связи, позволяющая предоставлять дополнительные телекоммуникационные услуги, в том числе, управляемые клиентом.

ИСС является Интеллектуальная платформа (ИП) - аппаратно-программный комплекс, взаимодействующий с сетью связи общего пользования и позволяющий оказывать интеллектуальные услуги связи.

Область применения услуги ИСС:

·    Создание автоматизированной справочной службы;

·        Создание службы поддержки клиентов (Call-center);

·        Проведение массовых телефонных опросов с участием телевидения (телеголосование);

·        Предоставление интерактивных и платных телефонных услуг;

·        Предоставление платных консультаций по телефону;

·        Организация телемаркетинга (продажа товаров и услуг по телефону).

Предоставление выделенного доступа в Интернет на базе MPLS сети ОАО «Ростелеком»

ОАО Ростелеком представляет выделенный доступ к ресурсам сети Интернет с использованием собственных каналов передачи данных, обеспечивающих мгновенный доступ к российскому и зарубежному сегментам сети и высокоскоростную передачу большого объема трафика.

Междугородная телефонная связь

ОАО «Ростелеком» предоставляет своим клиентам международную и междугородную связь. Для связи с необходимым абонентом клиент может воспользоваться услугами автоматической или заказной связи.

Автоматическая связь.

Автоматическая междугородная телефонная связь осуществляется прямым автоматическим набором.

Заказная связь.

Если вы по какой-либо причине абонент не можете набрать требуемый номер в автоматическом режиме, операторская служба ОАО «Ростелеком» поможет абоненту связаться с любым номером или выяснит причину не набора.

Услуги Дата-центров

ОАО «Ростелеком» представляет юридическим лицам услуги распределенной

сети Дата - центров. Дата-центры Ростелеком - это высоконадежные технические площадки для размещения информационных систем, соответствующие мировым стандартам, предъявляемым к Дата-центрам.

Каждый Дата-центр подключен к опорным маршрутизаторам магистральной сети Ростелеком, охватывающей почти всю территорию России и предусматривающей резервирование на случай сбоя.

Услуги Дата-центров позволяют обеспечить высокий уровень доступности информационных систем и данных, их защиту и сохранность, дают возможность управлять процессами обеспечения непрерывной работы информационных систем.

Характеристика внешней среды ОАО «Ростелеком».

Социальные изменения.

Изменение предпочтений потребителей может повлиять на потребительский спрос товара. ОАО «Ростелеком» предоставляет своим клиентам довольно обширный спектр оказываемых услуг, но в виду огромной конкуренции на рынке телекоммуникационных услуг, потребители часто меняют свои предпочтения, отдавая свой выбор другим организациям предоставляющие более выгодные на их взгляд условия предоставления услуг.

Государственные изменения.

Изменения налогового законодательства могут оказать существенное влияние на финансовые показатели предприятия и работу в целом.

Российское налоговое законодательство допускает различные толкования и подвержено частым изменениям. ОАО «Ростелеком» внимательно следит за текущими изменениями налогового законодательства, уделяя внимание практическим семинарам и совещаниям с участием ведущих экспертов в данной области.

Развитие событий в Российской Федерации в последнее время указывает на то, что налоговые органы могут занимать более жесткую позицию при интерпретации налогового законодательства и налоговых расчетов. Как следствие, налоговые органы могут предъявить претензии по тем сделкам и методам учета, по которым раньше они претензий не предъявляли. В результате могут быть начислены значительные дополнительные налоги, пени и штрафы. Налоговые проверки могут охватывать три календарных года деятельности, непосредственно предшествовавшие году проверки. При определенных условиях проверке могут быть подвергнуты и более ранние периоды.

Изменением правового регулирования отдельных видов услуг и условий хозяйственной деятельности отрасли связи в связи с внесением изменений в ФЗ «О связи» № 126-ФЗ от 07.07.2003, принятием ряда нормативно-правовых актов, регулирующих различные сферы деятельности в области оказания услуг связи (Правила оказания услуг местной, внутризоновой, междугородной и международной телефонной связи, Правила присоединения сетей электросвязи и их взаимодействия, Правила оказания услуг телеграфной связи, Правила оказания услуг подвижной связи и др.) и приведением фактически сложившихся отношений в соответствие с требованиями вступивших в силу нормативных актов.

Экономические изменения.

Изменение процентных ставок на финансовом рынке может оказать негативное влияние на финансовые результаты деятельности Компании.

В настоящее время компания имеет заемные средства с плавающими процентными ставками, объем которых может возрасти в случае привлечения новых кредитов для целей объединенной компании. В связи с этим, возможное повышение процентных ставок на рынке может увеличить расходы компании по обслуживанию долга, а также повысить стоимость вновь привлекаемых заимствований, что, в свою очередь, может негативно повлиять на финансовые результаты компании, а также увеличить стоимость проектов, реализуемых с использованием заемных средств.

Кроме того, при неблагоприятной конъюнктуре финансового и денежного рынков у компании могут возникнуть убытки, связанные с неэффективным управлением активами и обязательствами с фиксированными и плавающими процентными ставками, различными сроками погашения.

ОАО «Ростелеком» проводит мониторинг конъюнктуры денежного рынка и, при необходимости, рефинансирует кредитные обязательства и осуществляет управление рисками, связанными с плавающими процентными ставками по кредитным обязательствам.

Конкурентные изменения.

Дальнейшее усиление конкуренции, в том числе в результате появления новых операторов и изменения принципов оказания услуг в сфере междугородной и международной связи, может сократить долю рынка, занимаемую компанией, и, соответственно, доходы от оказания данных услуг.

По состоянию на конец 2010 года более 40 компаний получили лицензии на оказание услуг междугородной и международной связи. Из числа операторов, получивших лицензии на оказание услуг междугородной и международной связи, в 2010 году услуги дальней связи (кроме ОАО «Ростелеком») предоставляли - МТТ, Билайн, Транстелеком, Orange B. S., Арктел.

Кроме того, стремительное развитие мобильных средств связи обеспечивает операторам сотовой связи широкий доступ к конечным пользователям телефонных услуг на всей территории страны. Мобильные операторы располагают техническими возможностями и могут осуществлять передачу междугородного и международного трафика по телефонным сетям общего пользования, используя как сеть компании, так и сети конкурирующих операторов междугородной и международной связи.

Активное развитие IP-телефонии также может существенно усилить конкуренцию на российском рынке междугородной и международной связи. Технология IP-телефонии позволяет обеспечить более оптимальную структуру затрат по сравнению с затратами операторов телефонной сети общего пользования. Кроме того, распространение широкополосного Интернета в России и во всем мире делает услуги IP-телефонии привлекательной альтернативой более дорогим услугам связи, предоставляемым традиционными и мобильными операторами.

ОАО «Ростелеком» осуществляет постоянный мониторинг деятельности конкурентов, включая мониторинг соответствия их деятельности требованиям законодательства, выполнение мероприятий, направленных на разработку новых и повышение конкурентоспособности существующих услуг Компании, и, при необходимости, разработку контрмер.

Анализ конкурентов ОАО «Ростелеком»

«ЭР-Телеком» - является одним из ведущих оператор телекоммуникационных услуг в российских регионах. Поставщик triple-play услуг - кабельное телевидение, доступ в интернет, телефонная связь - под брендом «Дом.ru». Транспортной средой для предоставления услуг кабельного телевидения, широкополосного доступа в интернет, цифрового телевидения является собственная волоконно-оптическая Городская Универсальная Телекоммуникационная Сеть.

Сеть строится по наиболее прогрессивной технологии - «оптика до дома», которая позволяет предоставлять сразу несколько услуг по одному кабелю. Выбранная технология обеспечивает высокое качество передачи данных и практически безграничную масштабируемость сети.

География деятельности компании 42 города. По итогам работы в 2011 году «ЭР-Телеком» обслуживает более 3,9 млн абонентов. На долю компании приходится 10% российского рынка широкополосного доступа в интернет и 10% - рынка кабельного телевидения. «ЭР-Телеком» играет роль стимулятора конкуренции в российских регионах и занимает лидирующие позиции в России по темпам подключения пользователей.

В своей деятельности компания подвергалась критике, в частности компания обвинялась в нарушении прав абонентов при расторжении договоров. Абонент пожелавший расторгнуть договор об оказании услуг связи, компанией выдвигались требования об уплате неоговоренной по договору неустойки за досрочное расторжение договора в качестве компенсации понесенных оператором расходов.

Открытое акционерное общество «Мобильные ТелеСистемы»

Открытое акционерное общество «Мобильные ТелеСистемы» (МТС) является крупнейшим оператором мобильной связи в Восточной и Центральной Европе.

В своей деятельности МТС уделяет приоритетное внимание сервису и обслуживанию абонентов. Компания развивает собственную монобрендовую сеть более чем из 3500 салонов МТС по России и имеет широкую дистрибьюторскую сеть пунктов продаж дилеров МТС по всей стране.

Благодаря широкой зоне покрытия собственной сети и набору роуминговых соглашений абоненты МТС остаются на связи практически во всех странах мира. GPRS-роуминг МТС доступен порядка в 200 странах.

Компания регулярно представляет новые тарифные планы и услуги, отвечающие потребностям различных групп абонентов. Наряду с высококачественными голосовыми услугами, МТС постоянно расширяет спектр предоставляемых дополнительных услуг на основе технологий GPRS, WAP, MMS, LBS а также развивает собственную брендированную линейку мобильных аппаратов, как телефонов, так и устройств для беспроводного доступа в Интернет - USB-модемов и роутеров.

«МегаФон»

«МегаФон» - один из трех крупнейших сотовых операторов России. Более того, является единственной компанией, развернувшей собственную сеть и оказывающей весь спектр услуг мобильной связи на всей территории России.

«МегаФон» традиционно внедрял самые передовые технологии. В свое время компания стала первым общероссийским оператором сотовой связи стандарта GSM 900/1800. А сегодня МегаФон - первая в России компания, запустившая в коммерческую эксплуатацию сеть нового поколения, 3G в самом перспективном стандарте связи UMTS, делающую мобильный интернет удобным и эффективным инструментом для пользователей.

Развитие сетей третьего поколения будет приоритетом для компании в обозримом будущем. При этом «МегаФон», осваивая новые технологии: в 2010 году была успешно протестирована работа беспроводной сети передачи данных четвертого поколения (4G), работающей по протоколу LTE. В ноябре 2010 года «МегаФон» стал первым оператором в России, реализовавшим в своей сети поддержку инновационной технологии HD-Voice, которая обеспечивает высокое качество передачи голоса и значительно увеличивает четкость звука.

«МегаФон» - это второй по числу абонентов и выручке мобильный оператор России с сильным брендом и сервисом европейского уровня.

«ВымпелКом»

ОАО «ВымпелКом» является одним из ведущих поставщиков услуг подвижной радиотелефонной связи в России и Европе.

«ВымпелКом» предоставляет услуги по всему миру на территории с общим населением около 864 миллиона человек. Компании группы «ВымпелКом Лтд» предоставляют услуги под брендами «Билайн», «Киевстар», «djuice», «Wind», «Infostrada», «Mobilink», «Leo», «Banglalink», «Telecel» и «Djezzy». По состоянию на 30 сентября 2011 года общее количество абонентов Компании составляло 199 миллионов.

ОАО «ВымпелКом» предлагает своим клиентам интегрированные услуги мобильной и фиксированной телефонии, беспроводной и проводной доступ в интернет, включая технологии оптоволоконного доступа, WiFi и 3G.

Услуги предоставляются под товарным знаком «Билайн». Это одна из наиболее известных торговых марок в России и странах СНГ.

Анализ внутренней среды ОАО «Ростелеком».

Маркетинг

OАО «Ростелеком» - основной национальный оператор связи России и единственная компания, обладающая собственной разветвленной сетью высококачественных цифровых каналов и трактов по всей территории России. ОАО «Ростелеком» предоставляет качественную междугородную связь с любым регионом РФ, международную связь с любой страной мира.

Многолетний опыт работы на операторском сегменте рынка, а также уникальные возможности собственной цифровой магистральной сети и ее географическое покрытие, позволяют компании оказывать услуги связи высочайшего качества, как на территории России, так и за рубежом.

Сегодня «Ростелеком» имеет прямые стыки со 150 сетями в 70 странах, оказывает услуги связи более чем 600 операторам фиксированной и мобильной связи, Интернет- и контент-провайдерам.

ОАО «Ростелеком» является одной из ведущих компаний на российском телекоммуникационном рынке. В 2010 году Компания успешно сохраняла лидерство в традиционном сегменте услуг междугородной и международной связи и продолжила устойчивый рост в высокотехнологичных сегментах, развивая услуги доступа в Интернет и передачи данных, организации сетей VPN, услуги видеоконференцсвязи, а также интеллектуальные услуги связи.

Долгосрочное лидерство ОАО «Ростелеком» обеспечивает высокоскоростная магистральная сеть связи, которая позволяет предоставлять услуги связи пользователям в национальном масштабе.

Ресурсы телекоммуникационной сети и использование только современных технологий позволяют Компании продолжать активное продвижение современных услуг связи и экспансию на новые рынки, в том числе за счет сети передачи данных на основе технологии IP/MPLS, новой интеллектуальной платформы, а также расширяющейся сети региональных Центров обработки данных.

Гибкая тарифная политика компании обращена ко всем сегментам потребителей с разным уровнем платежеспособности и потребности в услугах связи. Тарифная сетка рассчитана как на массовых ценовую политику необходимо отметить, что «Ростелеком» являясь лидером рынка ведет пользователей, так и корпоративных клиентов, среди которых крупнейшие предприятия страны.

«Ростелеком» строит свой бизнес, основываясь на принципах максимального удовлетворения потребностей абонентов, добросовестной конкуренции и информационной открытости.

Выручка ОАО «Ростелеком» за 2010 года составила 60 527 млн. рублей, сократившись по сравнению с 2009 годом на 1,1% в основном, вследствие снижения доходов в ряде традиционных сегментов.

В отчетном периоде компания продолжала диверсифицировать бизнес и увеличивала доходы от высокотехнологичных телекоммуникационных услуг. Так выручка от услуг передачи данных и телематических служб (в первую очередь, услуг, связанных с Интернет и VPN) выросла на 82% и достигла 9 224 млн. рублей, а доходы от услуг ИСС увеличились на 24%.

Основу компании составляют высококвалифицированные сотрудники с большим опытом работы. ОАО «Ростелеком» обеспечивает своим сотрудникам дальнейшее развитие и повышение квалификации. Честность, порядочность и уважение по отношению к коллегам, выполнение всех взятых на себя обязательств, ответственность при ведении дел, должны являться неотъемлемыми качествами любого сотрудника ОАО «Ростелеком». Компания проводит справедливую и открытую политику в отношении своих сотрудников и предоставляет всем своим сотрудникам возможности для профессионального и карьерного роста. [5]

Общепринятые ценности в коллективе:

·        уважение коллег, начальства;

·        повышение профессиональных навыков;

·        работа в преуспевающей компании, занимающей лидирующие позиции на рынке телекоммуникационных услуг.

Человеческие ресурсы.

Понимая всю важность привлечения и удержания высококвалифицированных сотрудников, компания старается проявлять максимум заботы о тех людях, которые в ней работают. Одним из важнейших проявлений можно считать отношение ОАО «Ростелеком» к молодым специалистам. В компании для них созданы наилучшие условия работы, которые помогают раскрыть весь их потенциал и приобрести профессиональные навыки. В ОАО «Ростелеком» созданы благоприятные условия для творческого роста и раскрытия потенциала каждого конкретного работника. Компания всегда идет навстречу желаниям сотрудников обучиться чему-то новому, брать на себя все больше ответственности и расти в профессиональном плане. Она всегда готова при необходимости прийти на помощь в таких начинаниях и способствовать тому, чтобы каждый из работников смог достичь наивысших результатов.

В 2010 году кадровая политика ОАО «Ростелеком» была направлена на стратегическое развитие человеческих ресурсов, его профессиональное соответствие требованиям современного бизнеса, на внедрение современных технологий, на повышение степени удовлетворенности и социальной поддержки персонала. При этом основными направлениями этой работы в 2010 году стали совершенствование структуры компании, изменение системы компенсации и мотивации, совершенствование системы целеполагания и планирования работ, оценка и развитие персонала, развитие корпоративной культуры и системы коммуникаций, стандартизация бизнес-процессов и менеджмент качества.

ОАО «Ростелеком» принимает меры, направленные на охрану здоровья, труда и обеспечение безопасности работников и создает все необходимые условия для профессионального роста, повышения социального благополучия работников.

За особые достижения в работе сотрудникам ОАО «Ростелеком» выплачиваются премии, которые носят стимулирующий характер. Порядок расчета премиальных выплат регулируется Положением о премировании работников Общества, которое утверждает Правление ОАО «Ростелеком». В Обществе действуют следующие виды премиальных выплат: ежемесячная, квартальная, годовая, специальная.

В целях стимулирования трудовой деятельности, ориентированной на улучшение показателей эффективности деятельности ОАО «Ростелеком», разработаны и введены в действие:

·        новая Единая тарифная сетка по оплате труда работников ОАО «Ростелеком»;

·        положение об оказании материальной помощи на организацию отдыха работников ОАО «Ростелеком»;

·        положение о премировании работников Центра продаж корпоративным клиентам Генеральной дирекции ОАО «Ростелеком»;

·        внесены изменения в Положения о премировании работников Генеральной дирекции, руководителей и работников филиалов, а также работников, участвующих в процессе продажи услуг клиентам;

·        пересмотрено и утверждено в новой редакции типовое Положение о премировании работников филиалов ОАО «Ростелеком», участвующих в процессе продажи услуг клиентам;

·        пересмотрено и утверждено в новой редакции Положение о производственно-экономическом соревновании в ОАО «Ростелеком».Анализ финансово - хозяйственной деятельности ОАО «Ростелеком».

Проведем анализ экономических переменных и финансовых показателей. Рассмотрим следующие группы коэффициентов.

Коэффициенты финансовая устойчивость - это доля общей устойчивости предприятия, иллюстрирующая наличие средств, предназначенных для поддержания эффективной работы фирмы, сбалансированность финансовых потоков и все те факторы, благодаря которым бизнес считается финансово независимым (Таблица 2.1.1).

Коэффициенты платежеспособности характеризуют возможность организации оплатить краткосрочную кредиторскую задолженность за счет тех или иных элементов оборотных средств (Таблица 2.1.1).

Коэффициенты деловой активности позволяют проанализировать, насколько эффективно предприятие использует свои средства. Как правило, к этой группе относятся различные показатели оборачиваемости (Таблица 2.2).

Коэффициенты рентабельности являются относительными характеристиками финансовых результатов и эффективности деятельности предприятия (Таблица 2.1.2).

 Таблица 2.1.1.

Анализ финансовой устойчивости и платежеспособности ОАО «Ростелеком»

Показатели

Значение показателя

Норма


2006 год

2007 год

2008 год

2009 год

2010 год


Коэффициенты финансовой устойчивости

Коэффициент независимости (собственности)

0,7

0,8

0,8

0,8

0,6

0,5-0,8

Удельный вес заемных средств в стоимости имущества

0,3

0,2

0,2

0,2

0,4

0,2-0,5

Соотношение собственных и заемных средств

0,4

0,3

0,3

0,3

0,7

0,25-1

Удельный вес дебиторской задолженности в стоимости имущества

0,2

0,1

0,2

0,1

0,1

1

Удельный вес собственных и долгосрочных заемных средств в стоимости имущества

0,83

0,85

0,86

0,88

0,91

-

Коэффициенты платежеспособности (ликвидности)

Коэффициент абсолютной ликвидности

1,01

1,05

2,05

2,38

1,01

0,2-0,25

Коэффициент покрытия краткосрочных обязательств с учетом дебиторской задолженности

2,04

2,03

3,1

3,3

2,16

0,7-0,8


Показатели

Значение показателя

Норма


2006 год

2007 год

2008 год

2009 год

2010 год


Коэффициенты платежеспособности (ликвидности)

Общий коэффициент покрытия

2,07

2,06

3,15

3,33

2,2

Не ниже 1

Удельный вес запасов и затрат в сумме краткосрочных обязательств

0,046

0,037

0,045

0,043

0,44

-

На основе полученных результатов по коэффициентам финансовой устойчивости можно сделать вывод, что основную часть в стоимости имущества компании занимают собственные средства, что является довольно привлекательным для инвесторов. В стоимости имущества преобладают собственные средства, но 2010 наблюдается отклонение в пользу заемных средств.

По данным коэффициентов платежеспособности (ликвидности) можно сделать вывод, что у компании высокая платежеспособность. Наиболее удачным можно выделить период с 2008 по 2010 год, когда значение показателей были наилучшими. Компания способно осуществлять расчеты по всем видам обязательств, т.к. все показатели значительно превышают нормативное значение.

Таблица 2.1.2.

Анализ показателей деловой активности и рентабельности ОАО «Ростелеком»

Показатели

Значение показателя

Норма


2006 год

2007 год

2008 год

2009 год

2010 год


Показатели деловой активности

Общий коэффициент оборачиваемости

0,67

0,88

0,89

0,85

0,67

Не ниже 1


Показатели

Значение показателя

Норма


2006 год

2007 год

2008 год

2009 год

2010 год


Показатели деловой активности

Оборачиваемость запасов

6,09

2,6

3,0

2,6

2,6

-

Оборачиваемость собственных средств

0,9

1,2

1,1

1,1

1,1

-

Коэффициенты рентабельности

Коэффициент рентабельности капитала (валовая прибыль)

12,9

20,4

5,39

5,34

7,13

-

Рентабельность собственного капитала (валовая прибыль)

17,7

26,97

6,7

6,68

12,04

-

Рентабельность продаж (валовая прибыль)

19,4

23,2

6,04

6,3

19,1

-


Показатели деловой активности характеризуют, что компания эффективно использует свои ресурсы. Самое высокое значение общего коэффициента оборачиваемости наблюдается в 2008 году и составляет 0,89 что показывает эффективность использования всех имеющихся в распоряжении компании средств. Длительность одного оборота небольшая, что свидетельствует об эффективном использовании оборотных средств. Коэффициент оборачиваемости собственных средств показывает, что у компании довольно высокая скорость оборачиваемости собственного капитала, наилучшим из которых был 2007 год, когда коэффициент оборачиваемости был 1,2.

По коэффициентам рентабельности можно сделать вывод, что у компании достаточный уровень прибыль, так как все значения показателей высокие. Наилучшие показатели наблюдаются в период с 2006-2008 год, когда показатели рентабельности были наивысшими, что свидетельствует о высокой прибыльности в деятельности компании.

Также в данном пункте рассчитываются показатели рейтинговой оценки, которые отражают наиболее благоприятный год в финансовой деятельности компании (Таблица 2.1.3)

Таблица 2.1.3

Анализ выявления наиболее благоприятного года в финансовой деятельности ОАО «Ростелеком» по показателям рейтинговой оценки

Показатели

Значение показателя

Норма


2006 год

2007 год

2008 год

2009 год

2010 год


Коэффициент обеспеченности собственными средствами

0,3

0,2

0,5

0,5

-0,96

0,1-2

Коэффициент покрытия

3,2

2,5

4,9

3,5

2,7

1-2,5

Коэффициент интенсивности оборота авансируемого капитала

0,7

0,93

0,92

0,87

0,74

Не ниже 2,5

Коэффициент эффективности управления предприятием

0,13

0,13

0,15

0,16

0,12

0,48

Рентабельность предприятия

0,3

0,21

0,23

0,16

0,11

0,2

Рейтинговое число

1,4

1,03

1,9

1,6

-1,4

1,27


По показателям рейтинговой оценки можно сделать вывод, что компания обладает достаточным объем собственных оборотных средств (собственного оборотного капитала), но в 2010 году наблюдается изменение в сторону заемного.

Коэффициент покрытия показал, что у компании высокая способность погашать текущие (краткосрочные) обязательства за счёт только оборотных активов, по полученным показателям можно сделать вывод, о хорошей платежеспособности компании.

По результатам коэффициента интенсивности оборота авансируемого капитала можно сделать вывод о довольно низком обороте реализованной продукции, приходится на рубль вложенных средств деятельности предприятия, все данные не входят в нормативное значение. Наилучшее значение наблюдается в 2006 году, что говорит о более высоком объеме реализованной продукции, 2010 год показывает самые низкие объемы реализованной продукции.

По результатам коэффициента рентабельности предприятия можно сделать вывод о высокой прибыльности деятельности компании за рассматриваемый период. Наиболее удачным для компании был 2006 год в котором компания получала больше прибыли, чем в остальные, менее удачным из данного периода можно выделить 2010 год, в котором показатели снизились и отклонились от нормативных значений, в этот год компания получала меньше прибыли, чем в остальные.

В завершении финансового анализа ОАО «Ростелеком» можно сделать вывод, что компания финансово устойчива, преобладают собственные средства, компания способна погасить кредиторскую задолженность собственными силами, что является основным показателем платежеспособности. Хозяйственная деятельность компании является эффективной.

2.2 СРМ система в Ростелеком и ее значение для успешной работы с клиентами

Одной из ключевых особенностей CRM - стратегии - это оперативное и полноценное реагирование со стороны сотрудников компании, на все существующие проблемы своих клиентов и эффективная работа со своими потенциальными клиентами.

Отраслевое решение Peter-Service CRM для телекоммуникационных компаний охватывает информационное обеспечение всех этапов и составляющих процесса обслуживания и взаимодействия с клиентами - пользователями мобильных и интернет услуг, кабельного и спутникового телевидения.

Использовании CRM системы в компании автоматизирует следующие области:

·        контакт-центр;

·        офисы продаж и обслуживания;

·        бэк-офис и финансовые службы;

·        отдел продаж;

·        маркетинговые службы;

·        отдел сопровождения клиентов;

CRM система от компании «Петер Сервис» обеспечивает весь цикл функций, связанных с регистрацией и последующей обработкой обращений клиентов (заявлений, жалоб, консультаций и пр.). Система позволяет регистрировать факты взаимодействий с клиентами по всем каналам связи - визиты, звонки, SMS, факс, интернет, почта и т.д., а также управлять потоками работ, связанных с процессами обработки обращений.

В системе есть возможность просматривать информацию обо всех видах контактов по каждому клиенту в консолидированном виде, осуществлять выборку по различным критериям всей информации о контактах, ее удобную визуализацию, экспорт во внешние файлы или печать для получения различных отчетов и анализа.

Система предполагает гибкость настроек управления контактами, глубина детализации и индивидуальный набор параметров, алгоритмов и регламентов обработки которые могут быть настроены для каждого типа обращений с учетом специфики бизнес-процессов компании.

В системе реализован удобный пользовательский интерфейс, в виде Windows - приложения, позволяющий анализировать информацию о контактах и управлять ею с максимальной эффективностью и минимальным количеством манипуляций и обеспечивающий высокую скорость работы пользователей.

Система предполагает возможность одновременной работы сотен пользователей, обрабатывающих большие потоки обращений от клиентов.

CRM система в компании предназначен для выполнения следующих основных функций:

·        Ведение базы данных с информацией о клиентах, абонентах и их контактных лиц с возможностью определения дополнительных атрибутов и полей;

·        Ведение базы данных потенциальных клиентов с возможностью перевода потенциальных клиентов в действующие;

·        Регистрация всех видов контактов с клиентами, осуществляемых по всем доступным каналам связи;

·        Контроль за состоянием и соблюдением регламентов обработки обращений, поступивших от клиентов компании;

·        Хранение всей информации о контактах и обращениях каждого абонента в консолидированной базе данных с настраиваемым уровнем детализации;

·        Автоматическое планирование обратной связи с абонентом;

·        Настройка и автоматизация бизнес-процессов обработки обращений;

·        Получение отчетов и выборок по различным критериям информации о контактах с целью мониторинга процессов обслуживания клиентов и анализа взаимоотношений с ними;

·        Интеграция с внешними системами (например с Peter-Service BIS, Service Desk или Doc Flow - системами).

Основной задачей системы Peter-Service CRM является регистрация каждого контакта с клиентом. На основе контакта создаются обращения по заранее заведенным в систему темам. На рисунке 2.1 представлена схема процесса по взаимоотношению с клиентами.

Рис. 2.1 Схема описания процесса по взаимоотношениям с клиентами

CRM - системе управляет базой данных контактных лиц, расширяет базу данных, которая находится в биллинговой системе, при этом предоставляя возможность хранить персонифицированную информацию о клиентах в едином пространстве (адрес, пол, возраст, служебное положение, контактные данные, номер лицевого счёта, предпочтительные каналы связи).

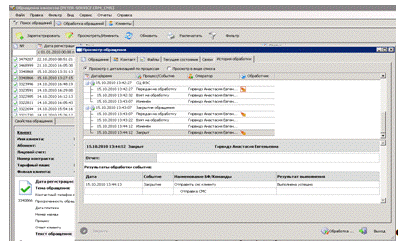
В дальнейшем все входящие обращения клиента, регистрируются и присоединяются к конкретному лицу и соответственно, клиенту; в базе данных контактов, где фиксируется вся необходимая аналитическая информация о контакте (Рисунок 2.2).

Рис. 2.2 Главное окно CRM системы.

При обращении клиента по одному из доступных каналов взаимодействия вся поступающая информация регистрируется (автоматически или вручную в зависимости от канала поступившей информации), полученные данные привязываются к конкретному контактному лицу и соответственно клиенту (Рисунок 2.3). В дальнейшем вся необходимая аналитическая информация о контакте заносится в базу данных.

Рис. 2.3 Регистрация обращения от клиента.

После каждого обращения клиента, оператор заполняет необходимые параметры обращения, которые варьируются в зависимости от выбранной темы (Рисунок 2.4).

Рис. 2.4 Тема обращения.

Если оператор не может самостоятельно дать исчерпывающий ответ клиенту (закрыть обращение), то происходит эскалация обращения по маршрутам на основе выбранной темы. Двигаясь по маршруту, обращение попадает в очереди на каждом из этапов обработки (Рисунок 2.5).

Рис. 2.5 Сохранить и передать обращение.

При поступлении обращения в очередь ему присваивается статус «Ожидает обработки». Для дальнейшей обработки обращения оно должно быть назначено на исполнителя (оператор этапа эскалации).

Назначить обращение на исполнителя может администратор очереди, либо сам оператор этапа может взять обращение в обработку. При обработке (подготовке исчерпывающего ответа, выполнение необходимых действий) обращения Оператор может отклонить заявку (например, из-за недостаточной информации), тем самым вернув ее на предыдущий этап обработки.

После обработки обращение передается далее по маршруту или закрывается на этапах где это разрешено (Рисунок 2.6). Маршрут прохождения обращения от ее регистрации до закрытия может состоять из нескольких этапов обработки. При создании маршрута можно задать максимальное время обработки обращения на каждом этапе эскалации.

Рис. 2.6 Закрытие обращения клиента.

Цель создания маршрута эскалации: регистрация обращений клиентов массового сегмента, их эскалация в подразделения в зоне ответственности которых находится решения того или иного запроса клиента, оповещение клиента о решении запроса.

Все дальнейшие стадии обработки обращения также фиксируются в базе данных контакта, формируют при этом историю обработки поступившего обращения (Рисунок 2.7).

Рис. 2.7 История обращения.

После прохождения всех стадий обработки и решения поступившей задачи происходит информирование клиента с помощью SMS-уведомления через функционал, реализованный в CRM, либо оповещение клиента происходит путем дозвона до клиента.

Система Peter-Service CRM представляет собой ПО автоматизации бизнес-процессов и управления взаимодействием с клиентами. Накапливает и хранит информацию обо всей истории взаимоотношений клиентов с компанией, а также позволяет проводить аналитические исследования на базе полученной информации. Осуществляет поддержку workflow потока работ бизнес процессов оператора связи, является основой решения конструирования и поддержки бизнес процессов.

Использование CRM-система в компании «Ростелеком» позволило добиться оптимизация процесса обслуживания клиентов, повышение эффективности работы сотрудников и формирование единого информационного пространства в компании, улучшение качества и скорости предоставления услуг.

Данная система используется в отделах обслуживания абонентов, отделах по работе с корпоративными клиентами, тех. поддержке, отделах продаж операторов связи, где происходит основное взаимодействие с клиентами в процессе их обслуживания.

2.3 Личный кабинет как элемент электронной коммерции на ОАО «Ростелеком»

Личный кабинет предоставляет своим пользователям широкие возможности удаленного управления услугами на основе единообразного доступа, тем самым минимизируя клиенту необходимость посещать реальные офисы оператора и дилеров.

В рамках одно виртуального лицевого счёта пользователь Личного кабинета получает информацию о начислениях и списаниях, потребляемых услугах, может произвести оплату одним платежом.

Личном кабинете в режиме реального времени позволяет своим пользователям контролировать затраты, производить замену тарифного плана, активировать дополнительные опции, получать актуальную информацию о состоянии каждого из лицевых счетов, оплачивать услуги в режиме «онлайн», перераспределять имеющиеся средства между своими лицевыми счетами, получать детализированную статистику. [15]

Личный кабинет создан, прежде всего, для удобства пользования услугами компании «Ростелеком». Именно поэтому разработчики услуги Личный кабинет постарались снабдить данный сервис всеми характеристиками, необходимыми для качественного управления клиентам своими услугами.

В состав личного кабинета, входят следующие разделы:

1.       Сводный баланс;

.        Помощь;

.        Присоединить услугу;

·        Физические лица

·        Юридические лица

4.       Оплата услуг;

·        История платежей

·        История переводов

.        Архив операций;

.        Защити компьютер;

.        Действующие подписки;

.        Редактировать профиль;

9.       Яндекс-почта;

.        Online проверка технической возможности подключения устройства по адресу;

11.     Online Заказ.

Сводный баланс

Основной страницей в Личном кабинете является страница Сводного баланса, на которой представлена краткая информация по всем присоединенным услугам.

Визуально страница Сводного баланса разделена на три части:

Левая колонка представляет собой меню, содержащее ссылки на абонентские устройства, присоединенные к Личному кабинету, и ссылки для выполнения отдельных функций, таких как оплата услуг, присоединение услуг и т.п. Абонентские номера, присоединенные услуги, группируются по видам услуг: Мобильная связь, Фиксированная связь, Интернет, Wi-Fi, Домашнее ТВ.

Центральная (основная часть) представляет собой набор блоков, соответствующих присоединенным к Личному кабинету абонентским устройствам, содержащих основную информацию по абонентам.

В случае если к Личному кабинету присоединены несколько абонентов, относящихся к одному лицевому счету, такие абоненты визуально объединяются в один блок.

Каждый из блоков содержит следующие сведения:

По абоненту:

·        Вид услуги (Мобильная связь, фиксированная связь, интернет, Wi-Fi, Домашнее ТВ);

·        Номер лицевого счета;

·        Абонентский номер;

·        ФИО абонента;

·        Признак активности абонента (активный, отключен за неуплату, заблокированный и т.п.);

·        Текущий тарифный план абонента;

·        Информация об обещанном платеже (если есть);

·        Ссылки для выполнения основных действий:

ü  сообщение об ошибке в ФИО абонента;

ü  отсоединение услуги;

ü  смена тарифного плана.

По лицевому счету:

·        Остаток (текущий баланс лицевого счета);

·        Ссылки для выполнения основных действий:

ü  пополнение баланса;

ü  перевод части средств.

Последний блок содержит сумму остатков на всех лицевых счетах, присоединенных к Личному кабинету.

Так же, в центральной части располагается блок «Информационные сообщения». В данном блоке публикуется информация о планируемых работах, новостные сообщения и т.п.

Правая колонка на этой и других страницах предназначена для вывода дополнительной информации для пользователей, а также для размещения кратких инструкций по выполнению тех или иных действий в Личном кабинете. Страница Сводного баланса представлена на Рисунке 2.8

Рис. 2.8 Сводный баланс

 

Помощь

Раздел Помощь предоставляет пользователям Личного кабинета найти ответы на часто задаваемые вопросы, и непосредственно обратиться в службу поддержки, чтобы узнать всю необходимую информацию об услугах предоставляемых компанией.

Обратная связь

Клиент пользующийся личным кабинетом может обратиться в службу поддержки для отправки предложений по работе Личного кабинета или сообщения об ошибке.

Присоединение услуги к Личному кабинету

Присоединение абонентской записи к Личному кабинету возможно как непосредственно после регистрации, так и в любой момент.

Для присоединения услуг необходимо ввести абонентский номер или логин услуги.

Для абонентов мобильной и фиксированной связи в данном поле вводится абонентский номер, для абонентов домашнего интернета вводится логин (номер широкополосного доступа). При этом абонентский номер может вводиться в одном из следующих форматах:

·        вводятся последние 10 знаков абонентского номера (логина);

·        вводятся 11 знаков абонентского номера (логина), при этом в качестве первого знака может быть указано 7 или 8.

Если абонентский номер указан верно, и информация по данному номеру найдена в базе данных Оператора, появляется сообщение с указанием вида присоединяемой услуги (например: мобильный телефон).

Оплата услуг

Сервис предоставляет возможность без комиссии оплатить услуги, подключенные к управлению в Личном кабинете, с помощью банковских карт VISA или MasterCard, электронных денег WebMoney и Яндекс.Деньги, активировать единые карты оплаты или перераспределять имеющиеся средства между своими лицевыми счетами.

·        Оплата услуг по банковским картам

·        Оплата услуг путем активации карты оплаты

Единая карта оплаты Utel - это простой и комфортный способ внесения платежей за разные услуги связи. Карты выпускаются номиналом 50, 100, 200, 500 и 1000 рублей. Для оплаты одной из услуг, присоединенных к Личному кабинету абоненту необходимо ввести секретный код, находящийся под защитным слоем на задней стороне карты, и подтвердить оплату любой подключенной услуги или распределить по нескольким.

·        Оплата услуг переводом денежных средств

Данный способ оплаты представляет собой перевод части средств с одного лицевого счёта на другой, при этом средства с одной услуги могут быть переведены сразу на несколько других услуг подключенных в данном Личном кабинете.

·        Оплата услуг через Web Money или Яндекс.Деньги

Данный способ оплаты представляет собой оплату услуг абонента по средствам электронных денег с использованием сервисов Web Money и Яндекс деньги.

·        Автоматическое пополнение лицевых счетов

В этом сервисе клиент может настроить автоматическое пополнение лицевых счетов зарегистрированных в Личном кабинете услуг.

Для каждой услуги, зарегистрированной в Личном кабинете, возможна настройка одного из трех правил:

.)       Пополнение по достижению минимального остатка.

Автоматическое пополнение счета до заданной суммы каждый раз при достижении указанной минимальной суммы на счете.

.)       Погашение на 1 число месяца.

Автоматическое погашение задолженности на 1 число месяца. Сумма пополнения будет соответствовать результатам последнего расчета.

.)       Ежемесячное пополнение счета в указанный день.

Автоматическое пополнение счета до заданной суммы в определенный день месяца с учетом текущей задолженности.

Для настройки автопополнения требуется регистрация банковской карты, с которой будет производиться регулярное списание денежных средств.

Просмотр истории платежей

Сервис история платежей предназначена для просмотра всех производимых платежей за оказываемые услуги. Историю платежей можно посмотреть за следующие промежутки времени: сегодня, вчера, неделю, месяц, текущий квартал и прошлый квартал, а также за любой произвольный период, указав дату начала и окончания.

Просмотр истории переводов

Сервис предоставляет возможность просмотра в Личном кабинете «История переводов» осуществляемых абонентом.

Историю переводов можно посмотреть за следующие промежутки времени: сегодня, вчера, неделю, месяц, текущий квартал и прошлый квартал, а также за любой произвольный период, указав дату начала и окончания.

Архив операций

Сервис предоставляет возможность абоненту просматривать перечень операций, совершенных им в Личном кабинете в разрезе услуг.

На странице «Архив операций» абоненту нужно выбрать период (период можно задать с помощью календаря или воспользоваться быстрым выбором: за «сегодня», «завтра», «неделю», «месяц», «этот квартал», «прошлый квартал»), и выбрать услугу и статус. На экране отобразится список операций за выбранный период, выбранной услуги и статусом.

Защити компьютер и действующие подписки

Сервис предоставляет своим абонентам возможность подписаться на услугу Антивируса Kaspersky или Dr. Web для защиты своего компьютера. Оформив подписку на антивирусное решение, средства для его оплаты будут списываться с лицевого счёта одной из присоединенных услуг к Личному кабинету каждый месяц. Просмотр подписок возможен в сервисе «Действующие подписки» где абонент, может ознакомиться на какой, абонентский номер оформлена подписка на услугу.

Редактировать профиль

Абонент личного кабинета может в любое время внести изменения в свой профиль.

На странице профиля абонента можно отредактировать следующие данные:

·        Фамилия;

·        Имя;

·        Отчество;

·        Дата рождения;

·        Контактный телефон;

·        Адрес электронной почты;

·        Пароль.

Для внесения любых изменений в профиль пользователя необходимо указать текущий пароль учетной записи.

Яндекс-почта

Сервис предоставляет возможность пользователю регистрировать почтовый ящик и авторизовываться со страниц Личного кабинета в сервисе «Яндекс-почта». Специально для абонентов Utel, совместно с Яндекс разработан новый сервер электронной почты с доменом "@rtural.ru.

Воспользоваться сервисом можно как непосредственно при регистрации своей учетной записи в Личном кабинете, так и в процессе его использования.

Online проверка технической возможности подключения устройства по адресу

Данный сервис позволяет клиентам проверить техническую возможность подключения одной из предоставляемых услуг по данному адресу. Результатом будет сообщение о возможности подключения выбранной услуги по указанному адресу.

Online Заказ

Сервис Online Заказ предоставляет своим абонентам возможность сделать заказ на оказание услуги в любое время суток посредством Личного кабинета. Абонентам не нужно толпиться в очереди у касс, работающих только в определенные часы, когда большинство потенциальных покупателей также находятся на работе. Да и сами кассы не всегда находились в удобном месте, зачастую приходилось тратить много времени на дорогу туда и обратно.

Благодаря Личному кабинету абонент может просмотреть всю интересующую информацию: тарифные планы, возможность подключения той или иной услуги, их стоимость.

После заказа, сделанную заявку можно посмотреть на странице «Мои заявки», некоторое время заявка будет доступна для удаления или правки, в случае если абонент передумал или допустил ошибки при заполнении.

В случае если нет технической возможности подключения услуги, можно оставить контактные данные, при появлении технической возможности пользователя оповестят.

С помощью услуги «Личный кабинет» абоненты ОАО «Ростелеком» сможет заметно сократить время на получение самой свежей информации об услугах, составить полную картину деятельности своего проекта и значительно сэкономить свое время.

2.4 План мероприятий по совершенствованию существующей системы ведения электронной коммерции с целью повышения эффективности работы компании

В сложных экономических условиях телекоммуникационным компаниям важно сохранить существующих клиентов, а также увеличить свою долю рынка в нелегкой конкурентной борьбе. Проблема оттока клиентов, как правило, связана с недостаточным качеством сервисного обслуживания абонентов или активностью конкурентов с более выгодными тарифными предложениями.

В такой ситуации становится важной работа, как с текущими клиентами по предоставлению качественных услуг связи, так и с вновь привлеченными заказчиками. Работа с ними требует нового уровня эффективности и слаженности, скорости подразделений внутри компании оператора связи. Клиент вместе с качественной услугой (Телефония, TV, Интернет) хочет получать и качественное сопровождение с самого начала работы: инсталляция, обслуживание счетов, разрешение вопросов, проблем клиента и инцидентов на линиях связи.

В таких условиях одними из первоочередных задач для операторов связи становятся построение процессов по работе с клиентами, сокращение операционных затрат, планирование стратегических направлений развития сети и вывода на рынок востребованных услуг.

Для улучшения существующей системы электронной коммерции в компании «Ростелеком» предлагается внедрить Проект «Мобильный Кабинет». Данный проект предполагается реализовать в виде интерактивного мобильного клиент приложения с удобным интерфейсов и большим набором функциональных возможностей. Приложение будет представлять собой некую альтернативу уже реализованному проекту «Личный кабинет» функционирующий посредством интернета через Web-сайт.

Данное приложение для работы с личным кабинетом, будет ориентировано на современные устройства, такие как смартфоны, коммуникаторы и планшетные ПК работающих на операционных системах - Symbian, Android, Windows Mobile, iPhone и других.

Для работы приложения на мобильном устройстве потребуется подключение к сети интернет посредством GPRS, Wi-Fi, 3G и т.п., при этом объем потребления трафика будет минимален.

Данное приложение станет незаменимым помощником в тех случаях, когда клиент компании находитесь вдалеке от своего рабочего места - персонального компьютера или ноутбука. Пользователь Личного Кабинета всегда сможет управлять своими услугами круглосуточно в любой день недели в режиме 24Ч7, с любого мобильного устройства с доступом в интернет через приложение «Мобильный Кабинет».

Приложение будет реализовано в виде мобильного приложения, с главной страницы которого пользователи смогут переходить по гиперссылкам в интересующие их разделы: к примеру, «Новости», «Мобильная связь», «Оплата услуг», «On-line заказ» и др.

Приложение будет обладать широким функционалом: пользователь сможет пополнять баланс своего счета, совершать обещанный платеж, включать и выключать дополнительные услуги, а также менять тарифный план. В приложении будет представлена информация об используемых пакетах услуг, балансе лицевого счета, блокировках и последних платежах за месяц.

Схема описания функционирования Мобильного кабинета представлена на рисунке 2.9

Рис. 2.9 Схема описания процесса функционирования Мобильного кабинета

При каждом входе в систему будет происходить аутентификация клиента, после её прохождения абонент может воспользоваться одним из доступных сервисов.

В «Мобильном Кабинете» будет реализован сервис «Новости», в которой будет приведена вся актуальная информация по всем действующим тарифным предложениям компании.

Сервис « Оплата услуг», позволит пользователям узнать состояние лицевого счета, пополнить его при необходимости, перевести часть средств с одного счёта на другой или совершить обещанный платеж.

С помощью «Мобильный Кабинет» в сервисе «Присоединенные услуги» можно будет узнать информацию о подключенных услугах, легко выключить или выключить дополнительные услуги, при необходимости сменить тарифный план и оплатить оказываемые услуги. В Мобильном кабинете клиентам можно будет управлять сразу несколькими номерами, например личным, служебным и номерами членов своей семьи. Такой же оперативностью и удобством будет обладать сервис «Обратная связь», который предоставит своим клиентам возможность отправлять сообщения с пожеланиями и предложения по работе с мобильного устройства. Благодаря наличию канала обратной связи в компании повысят скорость реагирования на пожелания клиентов, тем самым повысив их лояльность. В услуге «Мобильный кабинет» также предполагается реализация сервиса «Online - консультант», где пользователь имеет возможность получить ответы на интересующие его вопросы в режиме Online или через электронную почту, на которую будет отправлен ответ на заданный вопрос.

Заявку на подключение услуги, будет возможно, подать непосредственно из «Мобильного кабинета». Пользователь, пройдя по соответствующей вкладке, сможет заполнить поле о своем заказе и отправить его на обработку, и непосредственно из приложения сможет отслеживать обработку своего заказа.

Рассмотрим применение приложения «Мобильный кабинет» на примере процесса заказа услуги, где сравним традиционный способ заказа услуги и способа при помощи «мобильного кабинета» рисунок 2.10.

Рис. 2.10 Процесс заказа услуги

При использовании традиционного способа заказа на оказание услуг процесс будет состоять из следующих этапов:

1) При посещении офиса продаж клиент обращается к оператору с обращение на подключение услуги. В процессе разговора оператор консультирует клиента и уточняет все необходимые данные для заключения договора, после чего заключает договор на оказание услуги. Средняя продолжительность данного этапа составляет 15-20 минут.

2) Полученные данные о клиенте оператор регистрирует в ИС, где клиенту присваивается лицевой счёт и идентифицирующие данные для пользование услугой.

3) После присвоения всех данных формируется наряд, на подключение услуги который поступает в диспетчерский пункт, где происходит назначение инсталлятора на подключение услуги и клиенту отправляется SMS уведомление о назначении времени на подключение услуги.

Процесс предоставления услуг абоненту выполняется в течении 48 часов с момента заключения договора, за этот период времени заявка проходит все рассмотренные этапы.

При использовании приложения «Мобильный кабинет» процесс на подключение услуги будет осуществляться, непосредственно с портативного устройства и будет состоять из следующих этапов:

) Клиент через форму, реализованную, в приложении сможет, составлять заявку на подключение услуги, которая будет отправлена непосредственно в ИС для обработки, где клиенту будут присвоены все необходимые данные.

) После получения данных заявка попадает в диспетчерский пункт, где назначается время на выход инсталлятора для подключения услуги.

Таким образом, использование приложения мобильный кабинет позволит заявке на подключение услуги перейти сразу на этап обработки в информационную систему, тем самым сокращая время клиента на посещение офиса, и издержки компании на процесс обслуживания клиента тем самым экономя время.

Выгоды для компании от реализации проекта мобильный кабинет:

1) Повышение эффективности обработки заказов, за счёт автоматизации их поступления в информационную систему.

) Интеграция с информационными системами, где будет фиксироваться вся информация о выполняемых действиях клиента через мобильный кабинет, и последующий анализ данных полученных из информационных систем для анализа потребностей рынка.

) Появление нового канала взаимодействия с клиентами компании, что позволит удержать существующих клиентов и привлечении новых за счёт удобного приложения для управления своими услугами.

Практическое применение проекта «Мобильный кабинет» позволит компании обновлять базу данных, с помощью которой компания сможет получать и отслеживать важную информацию о своих клиентах: в частности, смена тарифного плана, оплата услуг, часто задаваемые вопросы, так же очень удобно будет информировать клиентов об акциях, скидках и т.п., Используя эти данные, компания получит возможность эффективнее продвигать свои услуги, управлять маркетинговыми акциями, индивидуально работать с клиентами, корректируя свою работу при помощи персонифицированной информации.

ЗАКЛЮЧЕНИЕ

По мере развития и становления информационного общества возросло значение информационных систем и их использования для оптимизации деятельности компании. Использование современных информационных систем позволяет компании более эффективно осуществлять свою деятельность. Применение информационных систем для реализации методов электронной коммерции используются для получения дохода от ведения хозяйственной деятельности. Организация этих систем должна проходит в соответствие с основными требованиями к процессам функционирования компании.

В данной дипломной работе были рассмотрены общие понятия систем электронной коммерции. Которые служат для автоматизации процессов в компании посредствам применения современных информационных систем.

В работе была рассмотрена специфика применения CRM систем которые служит для управления взаимоотношениями с внешними клиентами на всех этапах, от первого обращения клиента в компанию до предоставления ему послепродажной поддержки.

Тема дипломной работы была рассмотрена на примере ОАО «Ростелеком», которая является одним из ведущих телекоммуникационным оператором России.

Был проведен финансово-экономический анализ деятельности компании ОАО «Ростелеком» за период 2006-2010 гг., который показал, что хозяйственная деятельность компании является эффективной. В компании преобладают собственные средства, имеет достаточно оборотных средств, что свидетельствует о хорошей платежеспособности компании.

В компании ОАО «Ростелеком» рассматривалась применение информационной системы класса CRM под названием PETER -SERVICE СRМ. Применение данной системы позволило компании оптимизировать весь процесс взаимоотношения с клиентами от их привлечения до послепродажного обслуживания. Данная система позволила автоматизировать процесс обслуживания клиентов и объединить все отдела занимающиеся работой с клиентами в единое информационное пространство.

Помимо информационной системы в дипломной работе рассматривалась система «Личный кабинет» которая функционирует в компании и является одним из элементов реализации концепции электронной коммерции на практике. Данная система обладает широким функционалом позволяющим клиентом компании осуществлять все интересующие их операции по управлению своим счётом из единой системы.

В дипломной работы были предложены рекомендации по улучшению существующей системы ведения электронной коммерции при помощи реализации проекта «Мобильный кабинет» который будет реализован в дополнение к уже имеющейся системе электронной коммерции в компании «Личный кабинет».

Проект «Мобильный кабинет» будет предназначен для автоматизации деятельности компании в частности для работы с клиентами. Посредствам данного проекта планируется реализация мобильного приложения для современных портативных устройств, с помощью которого клиенты компании смогут воспользоваться всеми доступными сервисами для управления своего счёта за мобильный телефон, интернет услуги, телевидение и многое другой, освобождая себя тем самым от поездки в офис обслуживания для подключения или оплаты услуги предоставляемой компанией. В свою очередь для компании реализация данного проекта позволит добиться сокращения очередей, в офисах обслуживания сделав процесс предоставления и оплаты услуг автоматическим для своих клиентов, повысив тем самым их лояльность к компании.

СПИСОК ИСТОЧНИКОВ

1.       Бабань Ю. Методология планирования бизнес-процессов. «Финансовая газета», 31.05.2001.

.        Барановская Т.П., Лойко В.В., Семенов М.И., Трубилин А.И. Информационные системы и технологии в экономике: Учебник - 2-е издание, дополненное и переработанное. М.: Финансы и статистика, 2003 - 416 с.: ил.

.        Баронов В.В., Калянов Г.Н., Попов Ю.И., Рыбников А.И., Титовский И.Н. Автоматизация управления предприятием // М.: ИНФРА-М, 2000, -239с.

.        Балабанов И.Т. Электронная коммерция. - СПб.: Изд-во Питер, 2001. 336 с. - (Серия «Учебник для вузов»)

.        Балдин К.В. Информационные системы в экономике. - М.: Издательско-торговая корпорация «Дашков и К», 2004. - 134 с.

.        Вулкан Н. Электронная коммерция. Стратегическое руководство. - М: Интернет - трейдинг, 2003. - 256 с.

.        Гуськова Е.А., Орлов А.И. Информационные системы управления предприятием в решении задач контроллинга // Контроллинг. 2003. № 1.

.        Дик В.В., Лужецкий М.Г., Родионов А.Э., Электронная

коммерция. / Московская финансово-промышленная академия. - М., 2005. - 376 с.

.        Климченя, Л. С. Электронная коммерция : учеб. пособие.- Минск : Вышэйшая школа, 2004.- 191 с.

.        Кобелев О. А. Электронная коммерция: Учебное пособие / Под ред. Проф. С. В. Пирогова. - 2-е изд., перераб. И доп. - М.: Издательско-торговая корпорация «Дашков и К», 2006. - 684 с.

.        Костров А.В. Основы информационного менеджмента: Учебное пособие. М.: Финансы и статистика, 2003. - 336 е.: ил.

.        Мир электронной коммерции, № 04, 2000.

.        Мир электронной коммерции. №1-3. - 2001.

.        Нельзина О.Г. Информационные системы для электронной коммерции. М.: Феникс, 2008. - 271

.        ОАО «Ростелеком» [сайт]. - Режим доступа: http://tumen.ural.rt.ru/

.        Попков В.П., Петров К.А. Электронная коммерция и бизнес в Интернет. Теоретические основы: Учеб. Пособие. СПб.: СПб.: СПбГИЭУ, 2001.- 130 с.

.        Попов М. В. и др. Глобальный бизнес и информационные технологии. Современная практика и рекомендации / В.М. Попов, Р. А. Маршавин, С. И. Ляпунов; Под ред. В. М. Попова. - М.: Финансы и статистика, 2001. - 272 с.

18.     Пэйтел К., Мак-Картни М.П. Секреты успеха в электронном бизнесе Digital Transformation. The Essentials of e-Business leadership. - СПб: Питер, 2001. - 128 с. - (Серия «Электронная коммерция»)

.        Мэтью Рейнолдс Электронная коммерция. Основы программирования. Beginning E-Commerce with Visual Basic, ASP, SQL Server 7.0 and MTS. M.: Лори, 2001. - 538 с. - (Серия «Программист -программисту»),

.        Соколова А.Н., Геращенко Н.И. Электронная коммерция: мировой и российский опыт. М.: Открытые системы, 2000. - 224 е.: ил.

21.     Статья: Информация как категория экономической теории. [электронный ресурс]. Режим доступа: <http://rvles.ieie.nsc.ru/parinov/ivanov/ivanov1.htm>

.        Статья: С чего начать создание системы Электронной Коммерции. [электронный ресурс]. Режим доступа:

<http://www.e-commerce.ru/biz_tech/strategies/beginning.html>

.        Статья: CRM системы и их ценность для компаний, ориентированных на клиента. [электронный ресурс]. Режим доступа: <http://uralsoftproject.ru/ru/documentation/articles.php?ID=1843>

.        Статья: CRM - новая стратегия со старыми принципами. [Электронный ресурс]. - Режим доступа: <http://www.i2r.ru/static/347/out_9560.shtml>

.        Статья: Crm системы - это удобство работы с клиентами и повышение всех показателей организации. [Электронный ресурс]. - Режим доступа: http://nauchebe.net/2011/10/crm-sistemy-eto-udobstvo-raboty-s-klientami-i-povyshenie-vseh-pokazatelej-organizacii/

.        Статья: Что такое CRM? [электронный ресурс]. Режим доступа: <http://www.ctnews.ru/about-crm/>

.        Статья: Основные виды CRM систем. [электронный ресурс]. Режим доступа: <http://biznit.ru/?p=139>

.        Статья: CRM системы - для кого? [электронный ресурс]. Режим доступа: <http://www.igate.ru/>

.        Статья: Автоматизация предприятия. [электронный ресурс]. Режим доступа: <http://crm74.ru/page/awto>

.        Статья: Комплексная автоматизация бизнеса - эффективные решения для автоматизации бизнес-процессов. [электронный ресурс]. Режим доступа: <http://www.rns-soft.ru/rus/development/automation/>

.        CRM //Режим доступа: <http://ru.wikipedia.org/wikiR/Категория:CRM-cистемы>.

.        Статья: Что такое CRM? //Режим доступа: <http://www.mir-crm.ru/>.

.        Статья: Информационное общество. [электронный ресурс]. Режим доступа: <http://www.contrtv.ru/common/1566/>

.        Чернов А.А. Становление глобального информационного общества: проблемы и перспективы. М.: Издательскоторговая корпорация «Дашков и Ко»,2003.-232 с.

.        Царев В.В., Кантарович А.А. Организационно-экономические преимущества применения электронной коммерции. В сборнике науч. трудов «Хозяйственный механизм переходного периода». - СПб.: Изд-во СПбГУЭФ, 2000. 289 с.

.        Царев В.В., Кантарович А.А. Электронная коммерция. СПб: Питер, 2002. - 320 е.: ил. - (Серия «Учебник для вузов»).

.        Царев В.В., Кантарович А.А. Сравнительная оценка платежных систем, применяемых в электронной коммерции// Журнал «Мост», № 35 апрель, 2000.

.        Электронная коммерция глазами покупателей/Мир электронной коммерции. Изд-во «Открытые Системы», № 02, 2000.

.        Электронная коммерция: Учебное пособие / Под ред. Пирогова С.В. -М.: Издательский дом «Социальные отношения», издательство «Перспектива», 2003. -428 с.

.        Юрасов А.В. Электронная коммерция: Учеб. Пособие. М.: Дело, 2003. - 480 с.

Похожие работы на - Анализ эффективности применения информационных систем для осуществления электронной коммерции (на примере ОАО 'Ростелеком')

 

Не нашли материал для своей работы?
Поможем написать уникальную работу
Без плагиата!
Без нейросетей!