Создание базы данных 'Видеопрокат'

  • Вид работы:
    Курсовая работа (т)
  • Предмет:
    Информационное обеспечение, программирование
  • Язык:
    Русский
    ,
    Формат файла:
    MS Word
    1,71 Мб
  • Опубликовано:
    2012-06-06
Вы можете узнать стоимость помощи в написании студенческой работы.
Помощь в написании работы, которую точно примут!

Создание базы данных 'Видеопрокат'

Содержание

Аннотация

Введение

1. Описание используемого программного обеспечения. Описание предметной области

2. Описание предметной области

3. Руководство пользователя

4. Заключение

Список литературы

Аннотация


Курсовая работа по предмету "Информатика" предназначена для закрепления теоретического материала по курсу "Информатика" и получения практических навыков проектирования, создания и использования баз данных. 

Назначение курсовой работы: создать базу данных, содержащую сведения о выдаче кредита. Результаты курсового проектирования: была создана база данных в Microsoft Access, главная кнопочная форма для работы с базой данных. Через эту форму можно просмотреть, изменить и добавить данные, просмотреть запросы, просмотреть и распечатать отчеты.

Введение


В настоящее время невозможно представить себе успешную и эффективную деятельность какой бы то ни было отрасли производства без использования современных средств вычислительной техники, в первую очередь это касается компьютеров.

В период всеобщей компьютеризации делопроизводство переносится с бумажных носителей на электронные, что, несомненно, намного удобней, эффективней, быстрее для работы служащих предприятий, организаций, учреждений.

Неотъемлемой частью учета деятельности организации является наличие баз данных, хранящих различную информацию о функционировании предприятия, ее сотрудниках, деловых партнерах, производимых материалах, документах.

Переход от традиционных методов обработки информации имеет ряд важных преимуществ. Во-первых, это автоматизация, как самого процесса обработки, так и хранения данных в любой необходимой форме. Во-вторых, это работа с практически неограниченным объёмом данных.

Таким образом, на сегодняшний является весьма актуальной разработка и создание баз данных для предприятий, организаций, фирм.

В курсовой работе будет рассмотрен процесс создания базы данных "Видеопрокат".

1. Описание используемого программного обеспечения. Описание предметной области


Процедуры хранения данных в базе должны подчиняться некоторым общим принципам, среди которых в первую очередь следует выделить:

целостность и непротиворечивость данных, под которыми понимается как физическая сохранность данных, так и предотвращение неверного использования данных, поддержка допустимых сочетаний их значений, защита от структурных искажений и несанкционированного доступа;

минимальная избыточность данных обозначает, что любой элемент данных должен храниться в базе в единственном виде, что позволяет избежать необходимости дублирования операций, производимых с ним.Access в настоящее время является одной из самых популярных среди настольных (персональных) программных систем управления базами данных. Среди причин такой популярности следует отметить:

высокую степень универсальности и продуманности интерфейса, который рассчитан на работу с пользователями самой различной квалификации. В частности, реализована система управления объектами базы данных, позволяющая гибко и оперативно переходить из режима конструирования в режим их непосредственной эксплуатации;

глубоко развитые возможности интеграции с другими программными продуктами, входящими в состав Microsoft Office, а также с любыми программными продуктами, поддерживающими технологию OLE;

богатый набор визуальных средств разработки.

Нельзя не отметить, что существенной причиной такого широкого распространения MS Access является и мощная рекламная поддержка, осуществляемая фирмой Microsoft. В процессе разработки данного продукта на рынок представлялись его различные версии.

Очевидно, что отправной точкой в процессе работы с любой СУБД является создание файла (или группы файлов) базы данных.

Основные разделы главного окна соответствуют типам объектов, которые может содержать база данных Access. Это Таблицы, Запросы, Отчеты, Макросы и Модули. Заголовок окна содержит имя файла базы данных. В данном случае он называется TradeTest.

Интерфейс работы с объектами базы данных унифицирован. По каждому из них предусмотрены стандартные режимы работы:

создать - предназначен для создания структуры объектов;

конструктор - предназначен для изменения структуры объектов;

открыть (Просмотр, Запуск) - предназначен для работы с объектами базы данных.

Важным средством, облегчающим работу с Access для начинающих пользователей, являются мастера - специальные программные надстройки, предназначенные для создания объектов базы данных в режиме последовательного диалога. Для опытных пользователей существуют возможности более гибкого управления ресурсами и возможностями объектов СУБД в режиме конструктора.

Специфической особенностью СУБД Access является то, что вся информация, относящаяся к одной базе данных, хранится в едином файле. Такой файл имеет расширение *. mdb. Данное решение, как правило, удобно для непрофессиональных пользователей, поскольку обеспечивает простоту при переносе данных с одного рабочего места на другое. Внутренняя организация данных в рамках mdl формата менялась от версии к версии, но фирма Microsoft поддерживала их ее вместимость снизу вверх, то есть базы данных из файлов в формате ранних версии Access могут быть конвертированы в формат, используемый в версиях боле поздних.

СУБД Microsoft Access является системой управления реляционной базы данных, включающих все необходимые инструментальные средства для создания локальной базы данных, общей базы данных в локальной сети с файловым сервером или базы данных на SQL-сервере, а также для создания приложений пользователя, работающего с этими базами данных. База данных Access, создаваемая на локальном компьютере, отличается от баз данных других настольных СУБД. В её файле могут храниться не только данные, но и объекты интерфейса - формы, отчёты, а также программный код. Благодаря этому можно создать приложение, целиком хранящееся в одном-единственном MDB-файле, что существенно упрощает как создание, так и распространение приложений для работы с базами данных.

СУБД Access включает разнообразные и многочисленные относительно автономные программные средства, ориентированные на создание объектов база данных и приложений пользователя.

Средства графического конструирования позволяют пользователю создавать объекты базы данных и объекты приложения с помощью многочисленных графических элементов, не прибегая к программированию.

Диалоговые средства представлены разнообразными мастерами, которые в режиме диалога с пользователем позволяют создавать объекты и выполнять разнообразные функции по реорганизации и преобразованию баз данных.

Среди многочисленных средств графического конструирования и диалоговых средств Access следует выделить средства для создания:

таблиц и схем баз данных;

запросов выборки, отбирающих и объединяющих данные нескольких таблиц в виртуальную таблицу, которая может использоваться во многих задачах приложения;

запросов на изменение баз данных;

экранных форм, предназначенных для ввода, просмотра и обработки данных в диалоговом режиме;

отчётов, предназначенных для просмотра и вывода на печать данных из базы и результатов их обработки в удобном для пользователя виде;

страниц доступа к данным, обеспечивающим работу с базами данных в среде Internet;

интерфейса управления приложением пользователя: меню, кнопочных форм, панелей управления приложением, позволяющих объединить различные операции по работе с базой данных в единый технологический процесс.

Средства программирования СУБД включают язык структурированных запросов SQL, язык макрокоманд и язык объектно-ориентированного программирования для приложений Microsoft Visual Basic for Applications (VBA). VBA является частью семейства Microsoft Visual Basic, которое входит в состав Visual Studio.

Таким образом, для решения поставленных задач была выбрана СУБД MS Access.

2. Описание предметной области


Разрабатываемая база данных состоит из 5 таблиц: "Выдача и возврат", "Фильм", "Кассета", "Жанр", "Клиент".

Таблица "Выдача и возврат" (см. - Таблица 1) в режиме конструктора состоит из следующих полей:

Таблица 1-"Выдача и возврат"

Имя поля

Тип данных

Размер поля

№ акта выдачи

Счётчик

Длинное целое

Код клиента

Числовой

Длинное целое

Код кассеты

Числовой

Длинное целое

Количество дней

Числовой

Длинное целое

Дата выдачи

Дата/время

Краткий формат даты

Залог

Денежный

Длинное целое

Цена

Длинное целое

Возврат

Логический

Длинное целое


Таблица "Фильм" (см. - Таблица 2) в режиме конструктора состоит из следующих полей:

Таблица 2-"Фильм"

Имя поля

Тип данных

Размер поля

Код фильма

Счётчик

Длинное целое

Название

Текстовый

50

Жанр

Числовой

Длинное целое

Длительность, мин

Числовой

Длинное целое

Режиссёр

Текстовый

50

Главная роль

Текстовый

50

Страна

Текстовый

50

Возрастные ограничения

Текстовый

50

Год выпуска

Числовой

Длинное целое


Таблица "Кассета" (см. - Таблица 3) в режиме конструктора состоит из следующих полей:

Таблица 3-"Кассета"

Имя поля

Тип данных

Размер поля

Код кассеты

Счётчик

Длинное целое

Код фильма

Числовой

Длинное целое


Таблица "Жанр" (см. - Таблица 4) в режиме конструктора состоит из следующих полей:

Таблица 4-"Жанр"

Имя поля

Тип данных

Размер поля

Код жанра

Числовой

Длинное целое

Жанр

Текстовый

50


Таблица "Клиент" (см. - Таблица 5) в режиме конструктора состоит из следующих полей:

Таблица 5-"Клиент"

Имя поля

Тип данных

Размер поля

Код клиента

Счётчик

Длинное целое

ФИО

Текстовый

50

Телефон

50

Адрес

Текстовый

50

№ паспорта

Числовой

Длинное целое


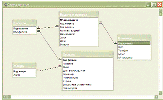
После распределения данных по таблицам и определения ключевых полей необходимо выбрать схему для связи данных в разных таблицах. Для этого нужно определить связи между таблицами.

Для этого выберем пункт меню сервис - схема данных. Добавим все созданные таблицы. Для связи двух таблиц перетащим, удерживая левую кнопку мыши, поле из одной таблицы в другую. В появившемся запросе связи отметим пункты меню: обеспечение целостности данных, каскадное обновления связанных полей и каскадное удаление связанных полей. После этого нажимаем кнопку создать и у нас появиться связь между таблицами "один ко многим" (рис.6).

Рисунок 6 - Схема данных

Свяжем таблицы "Кассета" и "Выдача и возврат" по полю "Код кассеты", появится связь между таблицами "один ко многим", так как одна кассета может выдаваться много раз.

Затем свяжем таблицы "Жанр" и "Фильм" по полю "Код жанра", появится связь между таблицами "один ко многим", так как может быть много фильмов одного жанра.

Затем свяжем таблицы "Фильм" и "Кассета" по полю "Код фильма", появится связь между таблицами "один ко многим", так как один фильм может быть на многих кассетах.

Затем свяжем таблицы "Клиент" и "Выдача и возврат" по полю "Код клиента", появится связь между таблицами "один ко многим", так как один клиент может взять много кассет.

Запросы являются основным средством извлечения информации из базы данных. С помощью запроса можно выбрать определенную информацию и рассортировать ее по значениям полей и даже добавлять описания в презентации. Запросы часто используются в качестве основы при создании форм и отчетов. Другие запросы могут создавать новые таблицы, присоединять данные к существующим таблицам, удалять записи и осуществлять поиск дублирующихся записей.

Чтобы создать запрос перейдем на вкладку Запросы, нажмем кнопку Создание запроса с помощью конструктора.

Создадим запрос "Вычисление количества просроченных дней".

В качестве источника запроса выберем таблицы "Выдача и возврат" и "Клиент" и переместим необходимые поля на рабочее поле (см. - Рисунок 7).

Рисунок 7 - Запрос "Вычисление количества просроченных дней"

Результат выполнения показан на рисунке 8.

Рисунок 8 - Результат выполнения запроса "Вычисление количества просроченных дней"

Создадим запрос "Итоговый: общая сумма клиентов".

В качестве источника запроса выберем таблицы "Выдача и возврат" и "Клиент" и переместим необходимые поля на рабочее поле (см. - Рисунок 9).

Рисунок 9 - Запрос "Итоговый: общая сумма клиентов"

Результат выполнения показан на рисунке 10.

Рисунок 10 - Результат выполнения запроса "Итоговый: общая сумма клиентов"

Создадим запрос "Перекрестный: кол-во фильмов по жанрам в разные годы".

В качестве источника запроса выберем таблицы "Фильм" и "Жанр" и переместим необходимые поля на рабочее поле.

Заполним поля как показано на рисунке 11.

Рисунок 11 - Запрос "Перекрестный: кол-во фильмов по жанрам в разные годы"

Результат выполнения показан на рисунке 12.

Рисунок 12 - Результат выполнения запроса "Перекрестный: кол-во фильмов по жанрам в разные годы"

Создадим запрос "Поиск фильма по названию".

В качестве источника запроса выберем таблицу "Фильм" и переместим необходимые поля на рабочее поле.

Заполним поля как показано на рисунке 13.

Рисунок 13 - Запрос "Поиск фильма по названию"

Результат выполнения показан на рисунке 14.

Рисунок 14 - Результат выполнения запроса "Поиск фильма по названию"

Создадим запрос "Удаление кассеты из базы".

В качестве источника запроса выберем таблицу "Кассета" и переместим поля на рабочее поле.

Затем щелкнем правой кнопкой мыши по свободному месту и выберем пункт Удаление из меню Тип запроса.

Заполним поля как показано на рисунке 15.

Рисунок 15 - Запрос "Удаление кассеты из базы"

Создадим запрос "Рейтинг фильмов".

В качестве источника запроса выберем таблицы "Кассета", "Выдача и возврат", "Клиент" и "Фильм" и переместим необходимые поля на рабочее поле.

Заполним поля как показано на рисунке 16.

Рисунок 16 - Запрос "Рейтинг фильмов"

Результат выполнения показан на рисунке 17.

Рисунок 17 - Результат выполнения запроса "Рейтинг фильмов"

По своим свойствам и структуре отчеты во многом похожи на формы, но предназначены только для вывода данных, причем для вывода не на экран, а на принтер. В связи с этим отчеты отличаются тем, что в них приняты специальные меры для группирования выводимых данных и для вывода специальных элементов оформления, характерных для печатных документов.

Создадим отчет по запросу "Вычисление количества просроченных дней". Для этого выберем "Создание отчета с помощью мастера", выберем запрос "Вычисление количества просроченных дней". Выберем все поля данного запроса, макет "Табличный", стиль "Деловой". Добавим уровни группировки. В результате будет создан отчет, показанный на рисунке 18.

Рисунок 18 - Отчет по запросу "Получение списка свободных мест"

Аналогичным образом формируются отчеты по остальным запросам.

Формы - одно из основных средств для работы с базами данных в Access - используются для ввода новых записей (строк таблиц), просмотра и редактирования уже имеющихся данных, задания параметров запросов и вывода ответов на них и др. Формы представляют собой прямоугольные окна с размещенными в них элементами управления. Существует возможность создания форм динамически при исполнении программы, однако естественным режимом их создания является режим визуального конструирования. Выбор команды Форма в меню Вставка выводит на экран окно Новая Форма, позволяющее задать таблицу или запрос, для которых создается новая форма, и указать режим ее создания. Кроме создания формы “вручную”, создание формы можно автоматизировать, используя Мастер форм. Кроме того, можно создать специальные формы, в том числе с листами данных, диаграммами и сводными таблицами в формате Excel.

Элементами управления могут быть графические примитивы, надписи, рисунки и другие статические объекты, которые не изменяются при переходе между записями. Сюда же следует отнести текстовые поля, содержимое которых модифицируется при передвижении по записям. Элементы управления могут использоваться для ввода и отображения дат, а также для выполнения вычислений и вывода результата. Элементами управления являются кнопки команд, которые активизируют исполнение различных операций; объекты типа подчиненные формы (бланк таблицы, дочерней по отношению к форме); объекты, облегчающие восприятие данных, такие как календарь или счетчик; а также элементы пользователя.

Для создания формы с помощью Мастера форм предполагается следующая последовательность действий:

Выберем Формы: Создать. Укажем поля, которые необходимо поместить на форму. Кнопки, расположенные в нижней части экрана, позволяют возвратиться назад на один шаг или продолжить процесс формирования формы далее (см. - Рисунок 19).


Рисунок 19 - Окно мастера форм

Стили представляют собой набор различных фоновых рисунков с соответствующим подбором шрифтов и форм полей.

Таким образом, создадим формы ввода данных "Выдача и возврат", "Жанр", "Клиент", "Фильм" и подчиненную ей форму "Кассета" (см. Рисунок 20-23).

Рисунок 20 - Форма "Фильм"

Рисунок 21 - Форма "Жанр"

база access отчет таблица

Рисунок 22 - Форма "Выдача и возврат"

Рисунок 23 - Форма "Клиент"

Создадим макросы для обеспечения вызова запросов из кнопочного меню. Для этого перейдем на вкладку Запросы, и нажмем кнопку Создать. В открывшемся окне в поле Макрокоманда выберем пункт Открыть Запрос (см. - Рисунок 24).

Рисунок 24 - Выбор макрокоманды

Ниже в поле Имя запроса выберем нужный запрос (см. - Рисунок 25).

Рисунок 25 - Выбор запроса

Таким образом создадим макросы для каждого запроса.

Представление форм и отчетов, а также выполнение макросов и запросов, легко реализовать посредством удобной кнопочной формы, связывающей различные элементы нашей базы данных с помощью ссылок.

Создание и редактирование кнопочной формы производится в режиме Диспетчера кнопочных форм: меню Сервис - Служебные программы - Диспетчер кнопочных форм.

На запрос (см. - Рисунок 26) отвечаем утвердительно и переходим в режим редактирования (см. - Рисунок 27).

Рисунок 26 - Запрос Диспетчера кнопочных форм

Рисунок 27 - Диспетчер кнопочных форм

Далее командой Создать создаем страницы для запросов, отчетов и форм.

Нажав Изменить определяем состав и назначение кнопок каждой страницы.

Например, для открытия отчета "Должники" выбираем следующие параметры (см. - Рисунок 28).

Рисунок 28 - Изменение элемента кнопочной формы

Автоматический запуск главной кнопочной формы установим в подменю Сервис - Параметры запуска.

3. Руководство пользователя


Работу с созданным программным продуктом начинаем с открытия CD-диска. Устанавливаем его на компьютер, открываем Мой Компьютер, в появившемся перечне выбираем название диска, открываем его. Открываем файл с названием "Видеопрокат".

Работа в программе начинается с кнопочной формы "Видеопрокат", в которой представлены кнопки, которые ссылаются на основные категории БД (запросы, отчеты, формы). Кнопка "Выход" позволяет закрыть данную форму и перейти в окно базы данных.

При нажатии кнопок из категории "Запросы", мы получаем возможность выполнить запросы, разработанные для базы данных.

Также с помощью главной кнопочной формы можно просмотреть созданные отчеты. Для этого необходимо выбрать пункт меню "Отчеты", а затем в открывшемся списке выбрать нужный отчет.

С помощью главной кнопочной формы можно осуществить добавление новых данных в таблицы базы данных. Для этого необходимо выбрать пункт меню "Формы" и в открывшемся списке выбрать нужную форму.

Также можно добавлять новые данные непосредственно в таблицы. Для этого нужно в главном окне базы данных перейти на вкладку "Таблицы" и открыть нужную таблицу двойным щелчком левой кнопки мыши.

Готовая кнопочная форма разработанной базы данных имеет вид, показанный на рисунке 29.

Рисунок 29 - Главная кнопочная форма

Запросы:

Рисунок 30 - Запросы

Отчёты:

Рисунок 31 - Отчёты

Формы:

Рисунок 32 - Формы

4. Заключение


СУБД МS Ассеss является в настоящее время одной из самых популярных среди настольных систем. Среди причин такой популярности следует отметить:

         удобство ввода и редактирования данных таблиц, т.к. программа создает интерфейс по выбору пользователя;

-        производит поиск данных в таблицах по определенным критериям;

         контролирует ключевые поля;

         создает любые формы отчетов, в которых можно менять содержание и стиль оформления;

         дает возможность пополнять базу данных новыми таблицами и решать новые задачи, т.е. составлять новые отчеты и формы.

База данных состоит из пяти таблиц.

Разработанная база данных существенно облегчит работу сотрудников пункта видеопроката.

В базе данных разработаны и реализованы различные запросы, которые позволят быстро вывести все необходимые сведения, начиная от простой сортировки и заканчивая расчетами.

Отчеты, созданные на основе запросов позволят представить всю информацию в удобном и наглядном виде.

Формы обеспечат легкий и удобный ввод данных.

Кнопочная форма обеспечит удобную и быструю навигацию по базе данных.

Таким образом, поставленная задача успешно решена.

Список литературы


1.      Вейскас Д. Эффективная работа с Microsoft Access. СПб: "Питер Пресс", 2006. - 856 стр.

2.      Горев А., Макашарипов С., Ахаян Р. Эффективная работа с СУБД, СПб: "Питер", 2007. - 704с.

3.      Access - для самостоятельного освоения/ А.И. Бородина, Л.И. Крошинская, Е.Н. Лядинская. - Мн.: НО ООО "БИП-С", 2008. - 236 с.

.        Гончаров А. Access в примерах. СПБ.: Питер, 2008. - 366 с.

.        Ботт Эд. Microsoft Office 4 (Серия "Без проблем!") / Пер. с англ. М.: БИНОМ, 2006. - 561 с.

.        Алексеева Т.И., Башин Ю.Б. Проектирование баз данных в примерах и задачах. - М: Экспресс, 2007. - 532 с.

.        Биллинг В.А., Дехтярь М.И. VBA и Office 2000. Офисное программирование. - М.: Русская редакция, 2002. - 431 с.

.        Киммел П. Программирование для Microsoft Access 2000 за 24 часа. - Минск: Высшая школа, 2002. - 318 с.

.        Пакеты программ офисного назначения: Учебное пособие / Под ред. С.В. Назарова. - М.: Информ-пресс, 2008. - 385 с.

.        Стоцкий Ю. Самоучитель по Office XP. - СПб.: Питер, 2008. - 427 с.

.        Харитонова И.И. Самоучитель по Microsoft Access 2000. - СПб: Питер, 2001. - 472 с.

Похожие работы на - Создание базы данных 'Видеопрокат'

 

Не нашли материал для своей работы?
Поможем написать уникальную работу
Без плагиата!
Без нейросетей!