Создание базы данных 'Агентство по трудоустройству'
СОДЕРЖАНИЕ
Введение
Анализ задачи
.1 Описание предметной области
.2 Инструменты разработки
Проектирование задачи
.1 Концептуальное проектирование
.2 Логическая модель данных
Описание технологии реализации
.1 Интерфейс базы данных
.2 Описание запросов и представлений
данных
.3 Описание отчетов
Тестирование
Описание применения
.1 Назначение программы
.2 Условия выполнения программы
.3 Выполнение программы
ЗАКЛЮЧЕНИЕ
СПИСОК ИСПОЛЬЗОВАННЫХ ИСТОЧНИКОВ
Приложение А «Концептуальная модель»
Приложение Б «Диаграмма по
вакансиям»
Приложение В «Диаграмма по
заработной плате»
Приложение Г «Отчет по соискателям»
ВВЕДЕНИЕ
Целью данной курсовой работы является
систематизация, закрепление и расширение теоретических знаний и практических
навыков при решении конкретных задач по разработке информационного и
программного обеспечения объектов автоматизации.
Задачами данной курсовой работы является
обучение методам концептуального, логического и физического проектирования
реляционных баз данных, углубление знаний по использованию систем управления
базами данных (СУБД) для реализации концептуальной, логической и физической
моделей.
В курсовой работе выполняется обследование
предметной области, проектирование информационного и программного обеспечения,
реализация программного обеспечения, тестирование готового программного
продукта, а также подготавливается конструкторская документация (пояснительная
записка, руководство пользователя). Графическая часть курсовой работы включает
в себя: диаграммы потоков данных, информационную модель данных, схему
взаимодействия программ. Графическая часть выполняется в виде рисунков, которые
приводятся в пояснительной записке к курсовому проекту.
1 АНАЛИЗ ЗАДАЧИ
.1 Описание предметной области
Данная система необходима для поиска работников
для предприятий и трудоустройства населения. От предприятия поступает вакансия,
на которую агентство по трудоустройству ищет работника.
Для эффективности работы необходимо ведение баз
данных, содержащих полную информацию о клиентах и полную информацию предприятиях,
информацию о поступивших вакансиях для обеспечения быстрого подбора работников.
Таким образом, агентство по трудоустройству
необходима база данных для того, чтобы знать, от кого поступила вакансия, какой
специалист необходим предприятию. В базе данных должны храниться сведения о
предприятиях с их данными, сведения от предприятия (вакансии), сведенья о
работниках ищущих работу, сведенья о специальностях по которым могут работать
работники для того, чтобы осуществить поиск по специальности. Назначение ИС:
ведение БД о клиентах, о предприятиях, поступающих вакансий от предприятий,
подобранные вакансии. Основными функциями агентства по трудоустройству являются
обслуживание клиентов и предприятий, регистрация новых клиентов и предприятий,
подбор работников по вакансиям, подготовка отчетов для руководства.
Входной информацией будут служить заявления
соискателей, анкеты, договора, личные данные соискателя.
Выходной информацией являются отчеты,
выводящиеся на печать на основании запросов, вывод необходимых данных на экран
в виде таблиц, диаграмм, запросов.
БД «Агентство по трудоустройству» не имеет
подобных аналогов.
1.2 Инструменты разработки
Основными компонентами (объектами) базы данных
являются таблицы, запросы, формы, отчеты, макросы и модули.
Таблица - фундаментальная структура системы
управления реляционными базами данных. В Microsoft Access таблица - это объект,
предназначенный для хранения данных в виде записей (строк) и полей (столбцов).
При этом каждое поле содержит отдельную часть записи (например, фамилию,
должность или инвентарный номер). Обычно каждая таблица используется для
хранения сведений по одному конкретному вопросу (например, о сотрудниках или
заказах).
Запрос - вопрос о данных, хранящихся в таблицах,
или инструкция на отбор записей, подлежащих изменению.
Типы запросов, которые могут быть созданы с
помощью Microsoft Access:
• запрос-выборка, задающий вопрос о данных,
хранящихся в таблицах, и представляющий полученный динамический набор в режиме
формы или
таблицы без изменения данных. Изменения,
внесенные в динамический набор, отражаются в базовых таблицах;
• запрос-изменение, изменяющий или перемещающий
данные. К этому типу относятся запрос на добавление записей, запрос на удаление
записей, запрос на создание таблицы или запрос на ее обновление;
• перекрестные запросы, предназначенные для
группирования данных и представления их в компактном виде;
• запрос с параметрами, позволяющий определить
одно или несколько условий отбора во время выполнения запроса;
• запросы SQL, которые могут быть созданы только
с помощью инструкций SQL в режиме SQL: запрос-объединение, запрос к серверу и
управляющий запрос. Язык SQL (Structured Query Language) - это язык запросов,
который часто используется при анализе, обновлении и обработке реляционных баз
данных (например, Microsoft Access).
Форма - это объект Microsoft Access, в котором
можно разместить элементы управления, предназначенные для ввода, изображения и
изменения данных в полях таблиц.
Отчет - это объект Microsoft Access, который
позволяет представлять определенную пользователем информацию в определенном
виде, просматривать и распечатывать ее.
Макрос - одна или несколько макрокоманд, которые
можно использовать для автоматизации конкретной задачи.
Макрокоманда - основной строительный блок
макроса; самостоятельная инструкция, которая может быть объединена с другими
макрокомандами для автоматизации выполнения задачи.
Модуль - набор описаний, инструкций и процедур,
сохраненных под одним именем. В Microsoft Access имеется три типа модулей:
формы, отчета и общий. Модули форм и отчетов содержат локальную программу для
форм или отчетов. Если процедуры общего модуля явным образом не объявлены
личными для модуля, в котором они появляются, значит, они распознаются и могут
вызываться процедурами из других модулей этой базы данных.
База данных может содержать несколько модулей, в
том числе общие модули, модули форм и модули отчетов.
Под средой программирования понимается
программный комплекс, использование которого упрощает процесс написания и
отладки программы. Для разработки БД « Агентство по трудоустройству» была
выбрана среда разработки система управления базами данных (СУБД) MS Access.
Данная СУБД предназначена для разработки небольших баз данных в кротчайшие
сроки и содержит в себе все необходимые для этого инструменты, имеет удобный и
понятный интерфейс.
Для запуска данной базы данных требуется СУБД MS
Access и операционную систему: Windows XP/ 7.
Для работы базы данных необходимы следующие
ресурсы:
процессор Pentium 133 или выше;
рекомендуется монитор типа VGA или с лучшей
разрешающей способностью;
CD-ROM, клавиатура, мышь.
минимальный объем оперативной памяти - 32 Мбайт;
жесткий диск с объемом свободного пространства
не менее 100 Мбайт.
база
данные запрос программный
2 ПРОЕКТИРОВАНИЕ ЗАДАЧИ
.1 Концептуальное проектирование
Концептуальное проектирование - сбор, анализ и
редактирование требований к данным. Для этого осуществляются следующие
мероприятия:
обследование предметной области, изучение ее
информационной структуры;
выявление всех фрагментов, каждый из которых
характеризуется пользовательским представлением, информационными объектами и
связями между ними, процессами над информационными объектами;
моделирование и интеграция всех представлений.
В соответствии с DFD (Data Flow Diagram)
методологией, модель системы определяется как иерархия диаграмм потоков данных,
описывающих процессы преобразования информации от момента ее ввода в систему до
выдачи конечному пользователю. Диаграммы верхних уровней иерархии - контекстные
диаграммы, задают границы модели, определяя её окружение (внешние входы и
выходы) и основные рассматриваемые процессы. Контекстные диаграммы
детализируются при помощи диаграмм следующих уровней.
Основными элементами диаграмм потоков данных
являются:
• внешние сущности;
• накопители данных;
• потоки данных.
Внешние сущности
Под внешней сущностью (External Entity)
понимается материальный объект, являющийся источником или приемником
информации. В качестве внешней сущности на DFD диаграмме могут выступать
заказчики, поставщики, клиенты и другие.
Процессы
Процессы, которые преобразуют данные. Процессы
изображается в виде эллипса, внутри которого помещается имя процесса; каждый
процесс имеет фиксированное число входных и выходных данных, изображаемых
стрелками.
Накопители данных
Накопители данных предназначены для изображения
неких абстрактных устройств для хранения информации, которую можно туда в любой
момент времени поместить или извлечь, безотносительно к их конкретной
физической реализации. Накопители данных являются неким прообразом базы данных
информационной системы организации.
Потоки данных
Поток данных определяет информацию, передаваемую
через некоторое соединение (кабель, почтовая связь, курьер) от источника к
приемнику. На DFD диаграммах потоки данных изображаются линиями со стрелками,
показывающими их направление. Каждому потоку данных присваивается имя,
отражающее его содержание.
.2 Логическая модель данных
Модель данных, в которой на логическом уровне
полностью описывается информационное содержание базы данных, называется
логической моделью базы данных. Логическая модель является основой для всех
пользователей информационной системы (прикладных программ и людей).
Пользователи и прикладные программы обращаются к базе данных посредством СУБД
только в терминах логической модели.
Логическая модель описывает всю базу данных как
единое целое. Однако, как мы уже отмечали, у каждой группы пользователей базы
данных есть свои специфические задачи, для решения которых нет необходимости
знакомиться с глобальной моделью базы данных информационной системы. Кроме
того, необходимое пользователю логическое представление данных может
существенно отличаться от общей модели данных. Часто требуется также разделить
группы пользователей по их правам доступа к определенным частям базы данных.
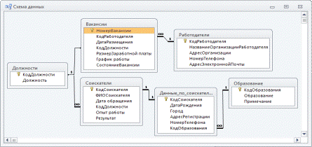
Создание программного продукта начинается с
создания структуры базы данных. Осуществление данного этапа разработки
производилось в программе Microsoft Access 2010. Каждая таблица имеет ключевое
поле. Тип связи между таблицами «один-ко-многим». Схема базы данных представлена
на рисунке 2.1
Рисунок 2.1 - Схема БД «Агентство по
трудоустройству»
Таблица «Вакансии» предназначена для хранения
информации о имеющейся должности. На рисунке 2.1 приведена ее структура и
назначение полей.
Ключевое поле связано с таблицами базы данных
«Должности», «Работодатели» информация в записях которых соотносится с
соответствующей вакансией.
Рисунок 2.1 - Структура таблицы «Вакансии»
Таблица «Работодатели» предназначена для
хранения информации о работодателе, тех организациях, в которых имеются
свободные вакансии для безработных. На рисунке 2.2 приведена ее структура и
назначение полей.
Рисунок 2.2 - Структура таблицы «Работодатели»
Ключевое поле связано с таблицами базы данных
«Вакансии», информация в записях которых соотносится с соответствующей
организацией.
Таблица «Соискатели» предназначена для хранения
информации о соискателе, тех лиц, которые нуждаются в работе. На рисунке 2.3
приведена ее структура и назначение полей.
Рисунок 2.3 - Структура таблица БД «Соискатели»
Ключевое поле связано с таблицами базы данных
«Должности», «Данные по соискателю» информация в записях которых соотносится с
соответствующим соискателем.
Таблица «Данные_по_соискателю» предназначена для
хранения более точной информации о соискателе. На рисунке 2.4 приведена ее
структура и назначение полей.
Рисунок 2.4 - Структура таблица БД
«Данные_по_соискателю»
Ключевое поле связано с таблицами базы данных
«Соискатели», «Образование» информация в записях которых соотносится с
соответствующим соискателем.
Таблица «Образование» предназначена для хранения
информации об образовании соискателя. На рисунке 2.5 приведена ее структура и
назначение полей.
Рисунок 2.5 - Структура таблица БД «Образование»
Ключевое поле связано с таблицей базы данных
«Данные_по_соискателям», информация в записях которых соотносится с
соответствующим образованием.
Таблица «Должности» предназначена для хранения
информации о должностях, имеющихся в агентстве по трудоустройству. На рисунке
2.6 приведена ее структура и назначение полей.
Рисунок 2.6 - Структура таблица БД «Должности»
Ключевое поле связано с таблицами базы данных
«Соискатели», «Вакансии», информация в записях которых соотносится с
соответствующей должностью.
Нормализация - это формальный метод анализа
отношений на основе их первичного ключа и существующих связей. Ее задача -
замена одной схемы базы данных другой схемой, в которой отношения имеют более
простую и регулярную структуру.
Главная цель нормализации базы данных -
устранение избыточности и дублирования информации. В идеале при нормализации
надо добиться, чтобы любое значение хранилось в базе в одном экземпляре, причем
значение это не должно быть получено расчетным путем из других данных,
хранящихся в базе.
Первая нормальная форма:
запрещает повторяющиеся столбцы (содержащие
одинаковую по смыслу информацию)
запрещает множественные столбцы (содержащие
значения типа списка и т.п.)
требует определить первичный ключ для таблицы,
то есть тот столбец или комбинацию столбцов, которые однозначно определяют
каждую строку
Вторая нормальная форма
Вторая нормальная форма требует, чтобы
неключевые столбцы таблиц зависили от первичного ключа в целом, но не от его
части. Маленькая ремарочка: если таблица находится в первой нормальной форме и
первичный ключ у нее состоит из одного столбца, то она автоматически находится
и во второй нормальной форме.
Третья нормальная форма
Чтобы таблица находилась в третьей нормальной
форме, необходимо, чтобы неключевые столбцы в ней не зависели от других
неключевых столбцов, а зависели только от первичного ключа. Самая
распространенная ситуация в данном контексте - это расчетные столбцы, значения
которых можно получить путем каких-либо манипуляций с другими столбцами
таблицы. Для приведения таблицы в третью нормальную форму такие столбцы из
таблиц надо удалить.
3 ОПИСАНИЕ ТЕХНОЛОГИИ РЕАЛИЗАЦИИ
.1 Интерфейс базы данных
Интерфейс БД «Агентство по трудоустройству»
достаточно легок в использовании. При запуске программы открывается главная
форма «Агентство по трудоустройству».
Рисунок 3.1 - Главное окно базы данных
Кнопки: Вакансии, Работодатели, Соискатели -
открывают соответствующие формы для просмотра и ввода данных. Одна из форм
представлена на рисунке 3.2.
Рисунок 3.2 - Форма ввода и просмотра данных
Открывается форма с таблицей в том случае, если
нажата кнопка. Данные в таблице можно не только изменить, но и добавлять.
Переход по записям осуществляется с помощью кнопок навигации. Добавление
записей осуществляется при помощи кнопки, где можно просмотреть все имеющиеся
должности. Также имеется кнопка, по нажатию которой можно вернуться на главную
форму. Пример добавления записи представлен на рисунке 3.3.
Рисунок 3.3 - Форма добавления записи в таблицу
«Должности»
Вызов запроса происходит при нажатии на кнопку
соответствующего запроса. Представление запроса осуществляется в режиме
таблицы. Запрос представлен на рисунке 3.4.
Рисунок 3.4 - Вызов запроса «Организации»
Кнопки: Поиск данных о соискателе, Поиск
вакансии по должности, Поиск вакансии по зарплате, Отбор соискателей по
должности открывает диалоговые окна для ввода требуемого параметра, после чего
открывает отчет с отобранными данными по конкретному критерию отбора. Отчет
откроется при нажатии на кнопку с соответствующим отчетом. Наглядное
изображение отчета представлено на рисунке 3.5.
Рисунок 3.5 - Отчет «Соискатели»
На главной форме находятся кнопки с диаграммами.
Открыть диаграмму можно нажав на соответствующий пункт. Наглядное изображение
диаграммы представлено на рисунке 3.6.
Рисунок 3.6 - Диаграмма по вакансиям
.2 Описание запросов и представлений данных
Запрос представляет собой специальную функцию,
позволяющую выводить необходимые поля из таблицы, а также производить операции
с данными полями в режиме конструктора, например, подсчет суммы, выборка полей,
подсчет среднего итога. Существует несколько типов запросов: на выборку,
простой запрос, параметрический запрос.
Запрос по определенному виду продукции в
качестве параметра содержит поле название_профессии. Запрос в режиме
конструктора представлен на рисунке 3.12.
Рисунок 3.12 - Запрос на выборку по должности
представлен в режиме конструктор.
Значения параметра вводится в диалоговом окне
представлено, которое представлено на рисунке 3.13.
Рисунок 3.13 - Диалоговое окно для ввода
значения параметра
После ввода параметра и нажатия «ОК» появляется
таблица, в которой представлены данные по запрашиваемой должности. Результат
изображен на рисунке 3.14.
Рисунок 3.14 - Результат запроса по
определенному виду должности
В базе данных имеется параметрический запрос, с
помощью которого можно вводить несколько параметров для ввода. В качестве
параметров выступает заработная плата от и до. Запрос в режиме конструктора
представлен на рисунке 3.15.
Рисунок 3.15 - Запрос на промежуток заработной
платы
Значение параметра вводится в два диалоговых
окна. Наглядное изображение представлено на рисунке 3.16.

Рисунок 3.16 - Диалоговые окна ввода параметра
промежутка заработной платы
Результат запроса представлен на рисунке 3.17
Рисунок 3.17 - Результат запроса на промежуток
заработной платы
В базе данных имеются запросы на выборку. На
рисунке 3.18 представлен один из запросов
Рисунок 3.18 - Результат работы запроса на
выборку
.3 Описание отчетов
Отчет - это форматированное представление
данных, которое выводится на экран, в печать или файл.
В БД «Агентство по трудоустройству» существует
три вида отчета:
иерархические - это отчеты, которые содержат
другие отчеты.
Иерархическим отчетом является отчет поиска
вакансии по должности. Он представлен на рисунке 3.12.
Рисунок 3.12 - Отчет по поиску вакансии по
должности
Так же в базе данных есть отчет с параметром.
Сначала вводится значения параметра, а после этого выводится отчет по
запрошенному параметру. Наглядное изображение отчета представлено на рисунке
3.22.
Рисунок 3.22 - Отчет по запрошенному параметру
4 ТЕСТИРОВАНИЕ
В процессе проведения этапа тестирования БД
«Агентство по трудоустройству» была обнаружена ошибка в схеме целостности данных.
Наглядное изображение ошибки представлено на рисунке 4.1.
Рисунок 4.1 - Ошибка в целостности данных
Между таблицами «Вакансии» и «Должности». В
таблице «Должности» тип поля код_Должности текстовый, а в таблице «Вакансии»
тип поля код_Должности числовой. Для исправления ошибки был изменен тип поля в
таблице «Должности» на числовой. После проведения последующей проверки базы
данных ошибки не были обнаружены.
Рисунок 4.2 - Исправленная ошибка
5 ОПИСАНИЕ ПРИМЕНЕНИЯ
.1 Назначение программы
База данных «Агентство по трудоустройству»
предназначена для автоматизированной работы и хранения информации о вакансиях,
соискателях. База данных выполняет следующие функции:
добавления записей;
удаление записей;
поиск записей;
вывод отчетов на экран и печать;
формирование запросов;
вывод диаграмм на экран.
.2 Условия выполнения программы
Для выполнения программы необходим персональный
компьютер с минимальными техническими требованиями:
- ОС:
Microsoft Windows XP, Vista, 7;
- Частота процессора: не менее 150 МГц;
Свободное место на диске: не менее 10 Мб.
.3 Выполнение программы
Для работы с базой данных пользователь должен
владеть простейшими навыками работы с базами данных, позволяющими вносить,
изменять, удалять данные из таблиц и т.д., а также ориентироваться в базах
данных. Каталог «Агентство по трудоустройству», в котором находится база данных
«Учет.mdb» и документация на данный программный продукт. После запуска
проверьте работу всех функций, если ошибки не возникает - БД полностью готова к
эксплуатации рисунок 5.1
Рисунок 5.1 - Главная форма базы данных
На главной форме располагаются все кнопки, по
нажатию которых можно легко перейти на нужную форму. Также можно выйти из
приложения при нажатии на кнопку stop.
Поиск данных. Поиск данных осуществляется по
нажатию на кнопку «Поиск» находящийся на форме просмотра данных (рисунок 5.2).
Рисунок 5.2 - Форма поиска по базе данных
Добавление. Для добавления данных в базу нужно
поочерёдно записать все значения в пустые поля, после чего нажать на кнопку
«Добавить в таблицу» (рисунок 5.3).
Рисунок 5.2 - Форма добавления данных
Удаление. Для осуществления удаления необходимо
на форме просмотра записи нажать кнопку «Удалить». Далее появляется сообщение о
подтверждении удаления записи. После соглашения на удаление текущая запись
будет удалена из базы данных.
ЗАКЛЮЧЕНИЕ
Данный курсовой проект разработан для создания
базы данных «Агентство по трудоустройству». Создание базы данных обусловлено
необходимостью вести автоматизированный учет и хранение сведений о заявках от
работодателей. Проектирование приложения осуществляется под управлением СУБД
Access.
В процессе разработки была использована
реляционная модель с осуществлением нормализации, которая позволила
спроектировать базу данных, в которой нет ненужных избыточных данных и
противоречий, которые могли бы в дальнейшем привести к порче информации. Также
была обеспечена целостность данных, которая способствовала непротиворечивости и
адекватности отражаемых сведений.
В результате использования данного приложения на
предприятии увеличится скорость обработки данных, и скорость работы персонала
по поиску, так же уменьшится вероятность появления ошибок в работе связанная с
человеческим фактором. Вместе с тем существует ряд перспективных направлений,
связанных с улучшением и усовершенствованием проекта.
1. Дейт К. Дж. Введение в
системы баз данных / Пер. с англ. 6-е изд. К.: Диалектика, 1999.
. Замулин А. В. Системы
программирования баз данных и знаний. Новосибирск.: Наука. Сиб. Отд., 2002.
. Мартин Дж. Организация баз
данных в вычислительных системах. / Пер. с англ. М.: Мир, 2000.
. Романов Б. Л., Кушниренко
А. С. dBase IV. Назначение, функции, применение. М.: Радио и баз данных, 1999.
. Ульман Дж. Основы систем
баз данных. М.: Финансы и статистика, 2003.
. Бородаев В. А., Кустов В.
Н. Банки и базы данных. Уч. пособие. Л.: ВИКИ, 2000.
. Кузнецов С. Д. Введение в
СУБД: часть 4.// Системы Управления Базами Данных, №4, 1999. - С. 114-122.
ПРИЛОЖЕНИЕ А
(обязательное)
Концептуальная
модель
ПРИЛОЖЕНИЕ Б
(необязательное)
Рисунок Б1 - Диаграмма «Вакансии»
ПРИЛОЖЕНИЕ В
(необязательное)
Рисунок В1 - Диаграмма «Заработная плата»
ПРИЛОЖЕНИЕ Г
(необязательное)
Рисунок Г1 - Отчет «Соискатели»