Разработка информационной системы обучения информатике иностранных студентов

  • Вид работы:
    Дипломная (ВКР)
  • Предмет:
    Информационное обеспечение, программирование
  • Язык:
    Русский
    ,
    Формат файла:
    MS Word
    3,55 Мб
  • Опубликовано:
    2012-05-16
Вы можете узнать стоимость помощи в написании студенческой работы.
Помощь в написании работы, которую точно примут!

Разработка информационной системы обучения информатике иностранных студентов

ВВЕДЕНИЕ

Интернационализация образования является одной из наиболее характерных особенностей развития образования в мире в последние десятилетия XX и начала XXI века, чему способствуют углубление процессов политической и экономической интеграции, снижение военного противостояния, развитие глобальных систем телекоммуникаций и другие факторы.

Не менее важным элементом интернационализации образования в мире является миграция студентов с целью получения образования в других странах. Миграция студентов предполагает их пребывание в стране в течение всего периода обучения, который в большинстве случаев начинается с изучения языка и подготовительного курса для поступления в тот или иной университет. По данным ЮНЕСКО число студентов, обучающихся за рубежом, за последние 40 лет увеличилось более чем в 10 раз.

Создание благоприятных условий для ускорения интернационализации образования в России и, в первую очередь, для значительного увеличения контингента иностранных учащихся в отечественных вузах и колледжах, представляется одним из наиболее важных направлений международной деятельности российских вузов в период проводимых в стране политических и экономических преобразований. Работа в этом направлении позволит значительно увеличить внебюджетные источники финансирования и самофинансирования отечественных учебных заведении, сохранить преподавательские кадры, привлечь дополнительные валютные средства для развития территорий и т.д.

Целью данной работы является разработка информационной системы обучения информатике иностранных студентов.

1. СПЕЦИФИКА ПРЕПОДАВАНИЯ ИНФОРМАТИКИ ИНОСТРАННЫМ СТУДЕНТАМ

1.1 Обучение иностранных студентов

Одним из важнейших показателей качества и эффективности образовательной деятельности вуза, определяющим его престиж на национальном и международном уровнях является наличие иностранных студентов.

Иностранные граждане обучаются в вузах как за счет собственных средств, так и в рамках имеющихся межвузовских и межправительственных соглашений. Так, например, на основе Соглашения между Министерством образования РФ и Министерством образования штата Баелса (Нигерия) Воронежский институт высоких технологий (ВИВТ) принимает студентов из этой африканской страны. В результате договора между Воронежским Институтом Высоких Технологий и Университетов г.Хьюэ (СРВ) ВИВТ принимает студентов для обучения по основной пятилетней программе и в аспирантуре.

Включенное обучение в университете в рамках имеющихся международных договоров проходят также студенты Рурского университет (г.Бохум, Германия), Университета им. Ф.Шиллера (г.Йена, Гемрания), Университета Марии Кюри Склодовской (г.Люблин, Польша), Лодзинского университета (г.Лодзь, Польша), Карлова университета (г.Прага, Чехия), Китайского университета международных отношений (г.Пекин, КНР) и многих других.

За последние пять лет количество иностранных студентов, обучающихся в Воронежском Институте Высоких Технологий около 60 человек (Рис. 1.1).

Рис. 1.1 - Численность иностранных студентов в ВИВТе за 2003-2009 гг

Географическая структура иностранных студентов обучающихся в Воронежском Институте Высоких Технологий представлена выходцами из различных стран, находящихся в различных климатических зонах и часовых поясах. К примеру в ВИВТ обучаются представители таких стран как Афганистан, Нигерия, Кения, Сирия, КНР, Пакистан, Танзания, Турция, Марокко, Тунис и Ирак. Детально просмотреть информацию о географической структуре иностранных студентов ВИВТ можно на Рис 1.2.

Рисунок 1.2 - Географическая структура иностранных студентов ВИВТ

Обучение иностранных студентов на контрактной основе является одним из важнейших источников получения внебюджетных средств, поэтому продвижение Воронежского Института Высоких Технологий на мировом рынке образовательных услуг является стратегической задачей всей международной деятельности вуза. С целью повышения эффективности этой работы в сентябре 2005 года был создан сектор маркетинга образовательных услуг для иностранных граждан, который проводит анализ мирового рынка образовательных услуг, а также занимается поиском и набором иностранных учащихся.

Учет и регистрацию иностранных студентов в ВИВТ, а также информационно-воспитательную работу среди них осуществляет сектор методической работы с иностранными гражданами.

1.2 Особенности адаптации иностранных студентов и влияние системы исходного языка на формирование системы русского языка

Обучение иностранных студентов в нашей стране имеет давние традиции. Почти 50 лет назад открылись в Москве первые курсы, где начали обучать русскому языку как иностранному. Тогда же появились первые работы по методике преподавания. Однако помимо методических задач, возникших в связи с приездом иностранных студентов, обнаружились и психологические проблемы, на которые обращалось намного меньше внимания.

Понятие адаптации - одно из основных в биологии. Это процесс, направленный на сохранение гомеостаза (состояния стабильности организма), суть которого в приспособлении организма к условиям среды.

Адаптация проявляется сразу же с момента возникновения организма и не прекращается ни на секунду. Она существует как на молекулярном уровне, так и на уровне человеческого поведения.

Тем не менее, считается, что любая адаптация расходует структурные, генетически детерминированные ресурсы организма, следовательно, чересчур активная, даже успешная, адаптация "съедает" жизненные запасы человека.

Видимо, главное в адаптации все же - степень приспособления организма к условиям среды, а также возможности, которые у него имеются для того, чтобы поддерживать функционирование на нужном уровне, то есть так называемая адаптированность.

Адаптация студентов к условиям обучения в вузах имеет, конечно, свою специфику. Иностранные студенты, приезжающие на учебу в нашу страну, должны адаптироваться не только к вузу, как российские студенты, не только к жизни в общежитии, но и к жизни в чужой стране. Эти условия адаптации оказываются для них зачастую экстремальными.

К факторам, ухудшающим адаптацию в экстремальной или сложной ситуации, относится недостаток информации. Этот фактор считается основной причиной дезадаптации. Именно из-за недостатка информации могут включаться эмоции и начинаться стрессовые состояния.

Если представить человека субъектом диалога культур, то речь неизбежно пойдет о конкретных языках. Они - при всей их гибкости, всеохватности и приспособляемости (адаптивной способности) - отражают схемы, передающиеся из поколения в поколение, управляющие категоризацией мира, национальным видением вещей и событий, детерминирующие сознание каждого носителя данного языка и задающие его поведение. Ведь родной язык - это система, которую в норме человек усваивает с младенчества вместе и параллельно со становлением мыслительной способности без осознанного желания освоить именно систему (тем более, именно эту систему), и в ходе ее использования длительно и с усилием (стихийно и в обучении) совершенствует ее. Впитанные поистине «с молоком матери» мыслительная и языковая системы осознаются человеком и всем этносом как единственно правильные, даже единственно возможные.

Это обстоятельство создает серьезные преграды на пути межкультурного диалога, требующего как раз обратной убежденности - в том, что факты иной культуры суть не менее правильные, хотя и являются иными решениями общих и специфических проблем. Поверить во «множественность истин», принять то, что не соответствует или даже противоречит существующему в родном языке, оказывается намного труднее, чем выучить новые формы и категории как таковые.

По словам британского методиста, «английский язык синонимичен английскости, т.е. пониманию того, кто есть настоящие англичане». Точно так же и русский язык есть выразитель русскости, и это делает его ценным партнером в любом межкультурном диалоге. Переводя ментальность одной культуры в термины и образы другой, люди и достигают понимания, превращая диалог в дружескую беседу, приятную и взаимополезную.

Духовное состояние характеризуется расширением сознания, активным включением в процесс постижения истины подсознания, установлением коммуникативной связи сознания и подсознания и, тем самым, резким расширением информационной базы понимания проблемы, энергетической активизацией.

Разрабатывая методику подготовки людей к межкультурному диалогу, методисты не могут замыкаться в лингвистике, поскольку реальное общение не ограничивается лексико-грамматической, вообще языковой компетенцией, оно требует лингвострановедческих и прагматических знаний. Полная передача их иностранцу вряд ли достижима, но их интегрирование в преподавание иностранных языков, в учебники, в образование учителей, т.е. целенаправленная выработка межкультурной компетенции становится насущной основой взаимообогащающего общения народов мира.

Иноязычные коммуниканты, общаясь, действуют в соответствии со своими нормами вербального и невербального поведения, полностью никогда не совпадающими с родными нормами пришельца. Чтобы избежать «культурного шока», нередко весьма болезненного, обе стороны должны взаимно прилагать сознательные усилия к принятию чужих норм, к «вживанию» в культуру друг друга.

С учетом национально-языковой специфики восприятия и усвоения русского языка учащимися отбирается, организуется, излагается и закрепляется учебных материал и строится весь учебный процесс наиболее оптимальным образом для данного языкового контингента., коммуникативной направленности, определяются адекватные формы и приемы обучения.

Представление учащимся учебных материалов направлено на формирование у них новой внутренней языковой системы - системы русского языка, русского языкового сознания. Этот процесс происходит поэтапно, по мере усвоения новых языковых явлений, а также новых понятий, специфичных для русского языка. Формирование системы русского языка неизбежно проходит под влиянием сложившейся ранее системы языка каждого учащегося и имеющегося языкового сознания. Это влияние носит положительный характер - при имеющихся межъязыковых соотношениях сходства, проявляющийся в положительных переносах совпадающих элементов из одной системы в другую, или отрицательный характер - при имеющихся межъязыковых соотношениях различия или частичного несовпадения, проявляющийся в интерференции, т. е. в противодействии сформированной системы формированию новой.

электронный учебник дистанционный

2. ИНФОРМАЦИОННЫЕ ОБУЧАЮЩИЕ СИСТЕМЫ

Выше были описаны методологические и технологические основы процесса обучения, рассмотрены некоторые из существующих технологий, в частности технологии программированного, компьютерного и дистанционного обучения. Применение этих технологий в процессе обучения тесно связано с применением специализированных обучающих программ и программных комплексов. Проведенный анализ привел к выводу о том, что при создании обучающих систем требуется использование современных технологий разработки информационных систем.

Технология разработки обучающих систем должна удовлетворять следующим требованиям: технология и инструментальные средства должны быть инвариантны к предметным областям, для которых создаются обучающие системы; создаваемые обучающие системы должны поддерживать разнообразные информационные технологии; технология должна базироваться на распространенных, преимущественно стандартных (типовых), аппаратных и программных решениях; создаваемые обучающие системы должны основываться на единых методических и интерфейсных решениях, унифицируемых в рамках данной технологии; в разрабатываемых обучающих системах должны быть реализованы функции адаптации к уровню подготовки обучаемых (диагностируемым исходным знаниям и умениям), а также задачам и условиям профессиональной подготовки; технология и инструментальные средства должны обеспечить поддержку и интеграцию деятельности различных категорий проектировщиков и пользователей (преподавателей (авторов курсов), методистов, программистов и других); должна быть обеспечена возможность модификации (корректировки, наращивания, развития) создаваемых обучающих систем без их полномасштабного перепроектирования.

В настоящее время существует большое количество методологий и технологий разработки информационных систем. Однако они не нашли пока широкого применения при разработке интерактивных обучающих систем.

2.1 Классификация средств обучения

точки зрения управления учебным процессом все обучающие системы можно разделить на два класса:

. класс: обучающие системы, в которых управление процессом обучения возложено на пользователя. Содержит изложение учебной дисциплины или ее раздела в соответствии с ее логикой на машинном носителе в текстовом и графическом форматах. Обучающие системы данного класса отличаются между собой функциональностью, свойствами, способами их реализации и делятся на следующие подклассы:

.1. Электронные учебник или методическое пособие с последовательной структурой - можно рассматривать как электронную копию традиционного печатного учебника или пособия. Структура представления материала на машинном носителе является последовательной.

.2. Электронные учебник или методическое пособие с гипертекстовой структурой - Представление учебной дисциплины на машинном носителе имеет гипертекстовую структуру.

.3. Полнотекстовая база данных - Имеется возможность обращения по ссылкам в авторском изложении учебной дисциплины к оригинальным текстам других авторов. Как авторский текст, так и тексты других авторов могут иметь гипертекстовую структуру представления на машинном носителе.

.4. Электронная библиотека - система, управляющая комплексом электронных учебно-методических материалов различного класса по различным учебным дисциплинам, позволяющая обучаемому выполнять поиск информации (поиск по ключевым словам, поиск по предметной области) пространство поиска должно допускать расширение, причём необходима организация взаимодействия с соответствующей библиографической системой.

.5. Мультимедийные электронные учебник или методическое пособие Изложение учебной дисциплины полностью выполнено или дополнено изложением в аудио, видео форматах. Данная система позволяет обучаемому наблюдать динамику изучаемых явлений и изменять параметры этой динамики. Система может обладать всеми или несколькими свойствами полнотекстовых баз данных.

.6. Электронные учебник или методическое пособие со средствами рубежного контроля - после каждого раздела учебной дисциплины системой формируется оценка, которая является основой для самоконтроля обучаемого. Система может обладать всеми или несколькими свойствами мультимедийных систем.

. класс: обучающие системы, самостоятельно управляющие учебным процессом. Содержит изложение учебной дисциплины или ее раздела в соответствии с ее логикой на машинном носителе в текстовом, графическом, аудио, видео форматах. В конце каждой порции изложения учебной дисциплины в данных системах обучаемому предоставляются проверочные задания. В отличие от систем первого класса, в данных системах ответы и действия обучаемого влияют на дальнейший ход процесса обучения. Степень управления учебным процессом напрямую зависит от степени адаптации системы под конкретного обучаемого, поэтому обучающие системы данного класса разделяются на подклассы по степени их адаптивности и способами реализации адаптации:

.1. Автоматизированная обучающая система (АОС) с линейной моделью обучения - Структура представления материала на машинном носителе является последовательной. В зависимости от результатов проверки обучаемому предоставляется очередная (следующая) порция учебного материала, либо он возвращается к дополнительному изучению предшествующей порции. Система может обладать всеми или несколькими свойствами мультимедийных систем 1 класса.

.2. Автоматизированная обучающая система (АОС) с разветвленной моделью обучения - Для каждой порции учебной дисциплины в системе задано несколько вариантов изложения материала, различающихся по степени подробности, глубине изложения, а так же несколько вариантов предлагаемых в конце каждой порции проверочных заданий с различными уровнями сложности. Данная система адаптируется по глубине, степени подробности изложения изучаемого материала и сложности проверочных заданий, что позволяет ей формировать индивидуальную траекторию обучения. Реализуется параметрическая и структурная адаптация.

.3. Автоматизированная обучающая система (АОС) с адаптацией по форме изложения - Обучаемый имеет возможность выбирать форму изложения учебной дисциплины: преимущественно или текстовая, или графическая, или аудио, или видео форма. Система может обладать всеми или несколькими свойствами АОС с разветвленной моделью обучения.

.4. Автоматизированная обучающая система (АОС) с адаптацией по логике изложения - Контроль обучаемого осуществляется на основе сопоставления моделей о предметной области учителя (эталонной модели) и обучаемого. В данных системах реализуется структурная адаптация. Реализуется параметрическая и структурная адаптация.

Рисунок 2.1 - Классификация моделей обучения

.5. Мультиагентная автоматизированная обучающая система (АОС) с адаптацией по объекту и целям обучения - управление учебным процессом осуществляется коллективом агентов, каждый из которых в отдельности обладает всеми свойствами обучающих систем предыдущих подклассов.

Коллектив агентов составляется каждый раз под конкретного обучаемого, под его цели обучения. На рисунке 2.1 представлена классификация моделей обучения.

2.2 Системы дистанционного обучения

Системы дистанционного обучения бывают различной степени сложности. Визуально иерархию систем дистанционного обучения можно представить в виде пирамиды, изображенной на рисунке 2.2.

Рисунок 2.2 - Иерархия систем дистанционного обучения

В основании пирамиды находятся Средства разработки курсов. Эти системы обеспечивают возможность разработки дистанционных учебных материалов на основе визуального программирования или текстовых редакторов.

На втором уровне располагаются Системы управления курсами, которые позволяют создавать каталоги графических, звуковых, видео- и текстовых файлов. Такая система представляет собой специализированную базу данных, снабженную механизмами поиска по ключевым словам (метаданным), агрегирования учебного контента, документооборота и т.п.

На третьем уровне находятся Системы управления обучением, которые позволяют управлять процессом обучения - реестром пользователей и их правами доступа, назначениями пользователям курсов, сбором и хранением информации о действиях пользователей (статистика обучения, посещаемости, используемости ресурсов).

На верхнем уровне пирамиды располагаются Системы управления обучением и контентом, сочетающие в себе систему управления процессом обучения и систему управления учебным контентом.

2.3 Автоматизированные обучающие системы

Автоматизированные обучающие системы представляют собой комплексы научно-методической, учебной и организационной поддержки процесса обучения, проводимого на базе компьютерных, или, как их также называют, информационных технологий. С позиций современной дидактики введение информационной среды и программного обеспечения внесло огромное количество новых возможностей во все области процесса обучения. Компьютерные технологии представляют собой принципиально новые средства обучения. За счет своего быстродействия и больших резервов памяти они позволяют реализовывать различные варианты сред для программированного и проблемного обучения, строить различные варианты диалоговых режимов обучения, когда так или иначе ответ учащегося реально влияет на ход дальнейшего обучения.

Вследствие этого современный педагог с неизбежностью должен осваивать новые образовательные подходы, опирающиеся на средства и методы индивидуального компьютерного обучения. В общем случае педагог получает доступ к компьютерным средствам, информационной среде и программным продуктам, предназначенным для обеспечения преподавательской деятельности. Все эти средства образуют комплексы автоматизированных обучающих систем.

В рамках автоматизированных обучающих систем на сегодняшний день решается ряд задач обучения. В первую группу можно отнести задачи проверки уровня знаний, умений и навыков учащихся до и после обучения, их индивидуальных способностей, склонностей и мотиваций. Для таких проверок обычно используют соответствующие системы (батареи) психологических тестов и экзаменационных вопросов. К этой же группе относятся задачи проверки показателей работоспособности учащихся, что осуществляется путем регистрации таких психофизиологических показателей, как скорость реакции, уровень внимания и т.д.

Вторая группа задач связана с регистрацией и статическим анализом показателей усвоения учебного материала: заведение индивидуальных разделов для каждого учащегося, определение времени решения задач, определение общего числа ошибок и т.д. К этой же группе логично отнести решение задач управления учебной деятельностью. Например, задач по изменению темпа предъявления учебного материала или порядка предъявления учащемуся новых блоков учебной информации в зависимости от времени решения, типа и числа ошибок. Таким образом, эта группа задач направлена на поддержку и реализацию основных элементов программированного обучения.

Третья группа задач АОС связана с решением задач подготовки и предъявления учебного материала адаптации материала по уровням сложности, подготовки динамических иллюстраций, контрольных заданий, лабораторных работ самостоятельных работ учащихся. В качестве примера уровня таких занятий можно указать на возможности использования различных инструментов информационных технологий. Другими словами, использования программных продуктов, дающих возможность формирования различных сложных лабораторных и др. практических работ. Например, таких, как сборка «виртуального» осциллографа с последующей демонстрацией его возможностей по регистрации усилению или синхронизации различных сигналов. Аналогичные примеры из области химии могут касаться моделирования взаимодействия сложных молекул, поведения растворов или газов при изменение условий эксперимента.

Техническое обеспечение автоматизированных обучающих систем основано на локальных компьютерных сетях, включающих автоматизированные рабочие места (АРМ) учащихся, преподавателя и линии связи между ними. Рабочее место учащегося, кроме монитора (дисплея) и клавиатуры, может содержать принтер, такие элементы мультимедиа, как динамики, синтезаторы звуков, текстовые и графические редакторы. Цель этих всех технических и программных средств состоит в обеспечении учащихся средствами решения, справочным материалом и средствами регистрации ответов.

Модели обучения автоматизированных обучающих систем

В настоящее время разработано большое число электронных учебных материалов, в качестве которых выступают электронные учебники, электронные учебные пособия, автоматизированные обучающие системы и т.п. Существующие электронные учебные материалы решают те или иные задачи обучения с большей или меньшей эффективностью, которая определяется, прежде всего, степенью управляемости обучаемым в процессе обучения. В условиях нарастающего интереса, к созданию различных вариантов электронно-методических материалов возникает необходимость в классификации этих материалов с целью оценки их различия и определения области применения. Уже существует ряд классификаций обучающих систем по различным их свойствам. Однако нет классификации, отражающей управляемость обучаемого системой, что при расширяющемся использовании электронных учебных материалов, является важным на данный момент.

Предлагаемая ниже классификация ранжирует различные реализации электронных учебно-методических материалов по распределению ролей между обучаемым и системой, реализуемых ими в процессе обучения.

. Технизация процесса обучения. Технологизация педагогических методов

Систематическими исследованиями проблем обучения первыми занялись психологи через изучение психофизиологических особенностей обучаемых. В психологии обучение понимается так же как в педагогике - усвоение обучаемым определенной системы знаний, умений и навыков. При этом, с точки зрения психологии, важную роль в обучении играет память, т.е. такие важнейшие психические процессы, как запоминание и забывание, характеризующие усвоение знаний. В результате экспериментов психологов, были получены различные коэффициенты и зависимости, на основе которых были созданы первые модели обучения (так, например, модель Эббингауза, детерминированная формула Терстоуна). Позднее данные модели были переведены в вероятностную форму. Данные модели используются разработчиками систем на последующих этапах развития моделей обучения.

Идея автоматизации учебного процесса на данном этапе сводилась к использованию, главным образом, различных технических средств обучения (ТСО), дополняющих учебный процесс. Все разработки были направлены на создание обучающей технической среды. При этом технологичность процесса обучения определялась объемом применения ТСО как дополнительного средства обучения. Постепенно исследователи переходили к идее применения ТСО не как дополнения учебного процесса, а как устройства, берущего на себя некоторые функции учителя. Т. к. ТСО не обладали свойством управления учебным процессом, реализация с их помощью функций учителя, т.е. замена учителя техническим средством для управления или сопровождения хотя бы части учебного процесса было невозможно. В результате исследователи пришли к необходимости осмыслить сам учебный процесс, формализовать его и описать как технологический процесс.

На данном этапе учебный процесс стал объектом исследований. Был исследован сам учебный процесс, а так же различные способы его организации, основанные на различных педагогических методах. При этом основной принцип построения учебного процесса заключался в системе последовательных, четко описанных действий, выполнение которых ведет к заранее запланированной цели. Первым результатом этих исследований и одновременно основой последующих моделей обучения в начале 60-х годов XX века стала модель программируемого обучения, представленная во множестве изданий. Сутью данной модели является адаптация учебного процесса под четко заданные цели. Цели представлены некоторым эталонным результатом, например, заданные правильные ответы. После сравнения результата с эталоном ставится оценка, которая является единственной характеристикой обучаемого. В зависимости от оценки выбирается следующий этап учебного процесса, при неудовлетворительной оценке могут быть выбраны и альтернативные способы изложения материала. Такие модели могут быть реализованы как линейными так и разветвленными схемами обучения. При использовании только одной характеристики обучаемого идея о построении его модели не рассматривается, объектом управления остается сам учебный процесс, уже внутри которого находится объект - обучаемый.

. Реализация моделей обучения на основе метода пакета прикладных программ

Данный этап охарактеризован реализацией идей программированного обучения в электронных учебно-методических материалах (например, АОС) на основе метода пакета прикладных программ. Основным принципом данного метода является разделение библиотеки стандартных программ и программ, управляющих ресурсами машины и библиотекой. Для взаимодействия пользователя с системой используется диалоговый компонент со специальным входным языком, позволяющим давать четкие команды вызова обучающей системе. Схема процесса обучения в АОС следующая: обучаемому предъявляется порция обучающей информации (ОИ), дается проверочное задание, осуществляется проверка правильности ответов и определяется следующая порция ОИ. При линейной схеме обучения план обучения задается разработчиками заранее с расчетом на среднего обучаемого и не корректируется в процессе обучения. Несколько позднее, реализовали разветвленные (более сложные) схемы обучения, в которых обучаемые были разделены на группы и план обучения задавался для каждой группы отдельно с расчетом на среднего обучаемого этой группы. Характеристикой обучаемого является номер его группы или оценка. Отнесение обучаемого к группе или оценка определяется только по его ответам. Метод ППП позволяет реализовать данные схемы: входной язык диалогового компонента достаточен для принятия ответов обучаемого, а программа, управляющая библиотекой, способна вызвать программы расчета оценок обучаемого и выбрать следующий этап учебного процесса.

АОС с разветвленными схемами обучения позволяли задавать индивидуально план обучения для каждой группы обучаемых, однако такие планы обучения все равно рассчитаны на среднего обучаемого, но уже для группы. Исследователи пришли к пониманию что для эффективного управления таким сложным объектом, как обучаемый, для которого невозможно заранее создать точной и полной траектории обучения, необходимо индивидуализировать процесс обучения для каждого обучаемого, а для этого системе необходимы знания об обучаемом, изучаемой им среде и возможностях управления учебным процессом.

. Реализация моделей обучения методом экспертных систем

Для получения большей эффективности управления обучаемым исследователи обратились к более глубокому изучению понятия «адаптации». Адаптация, как процесс приспособления к объекту управления имеет несколько иерархических уровней, соответствующие различным этапам управления обучаемым:

Параметрическая адаптация реализуется путем подстройки значений параметров модели обучаемого под его текущее состояние.

Структурная адаптация реализуется путем перехода от одной структуры к другой, структуры должны быть родственными между собой, но отличаться набором параметров и связей между ними. Например, при разветвленной схеме обучения для каждого типа обучаемого определена соответствующая модель, отличающаяся структурой с моделями других типов обучаемых. Такая структурная адаптация называется адаптацией по статической структуре. Другим способом реализации структурной адаптации является адаптация по функциональной структуре, что предполагает изменение функций управления программой обучения, т.е. изменение схемы взаимодействия системы и обучаемого. Функциональная структурная адаптация и адаптация по статической структуре так же могут быть реализованы системами «без памяти» и системами «с памятью».

Адаптация объекта управления. Всякий объект представлен в системе ограниченной моделью, все не попавшие в модель параметры и структуры считаются внешней средой. Данная адаптация реализуется путем расширения модели за счет добавления в модель новых параметров или структур из внешней среды.

Адаптация целей реализуется за счет выбора нового множества целей из множества возможных целей, определенных априори в системе. Все предыдущие уровни адаптации направлены на достижение целей, поставленных перед системой.

Для реализации всех рассмотренных уровней адаптации в моделях с разветвленной схемой обучения не хватало «знаний» об обучаемом. Это привело к созданию моделей обучения, в которых для управления процессом обучения используются модели об обучаемом наряду с наличием в системе экспертных знаний о предмете изучения и педагогических методах. Реализацией данного подхода стало появление в 1982 году новых структур обучающих систем на базе метода экспертных систем (ЭС).

Главным отличием данной модели обучения от предыдущих, является возможность не закладывать априори последовательность шагов обучения, т. к. она строится самой системой в процессе ее функционирования, что и позволяет строить для каждого обучаемого индивидуальный план обучения.

Данные обучающие системы способны выполнять параметрическую и структурную адаптации. Однако, в случае возникновения задачи, для решения которой у системы не достаточно знаний, задача остается не решенной. Это говорит о не достаточности параметров в структуре моделей обучаемого или несоответствии цели, преследуемой системой, целям объекта обучения. В данных системах экспертные знания о предмете и методах изучения должны быть полными, проектироваться априори и в процессе обучения не изменяться. Кроме того, работа системы направлена на достижение одной фиксированной, априори определенной цели обучения. Это делает невозможным реализацию адаптации целей обучения и тем более адаптацию объекта обучения.

. Мультиагентный подход к реализации моделей обучения

В рамках мультиагентного подхода рассматривается возможность реализации адаптации всех уровней, что позволит обеспечить управление объектом - обучаемым на всех этапах процесса обучения.

Основа этого подхода - построение системы как совокупности агентов (агенты пользователя, агенты преподавателя, агенты лекций и даже агенты отдельных объектов знания: определений понятий и правил, задач, методов, результатов, лабораторных работ, комментариев и т.д.). Каждый из агентов имеет семантическое описание своего поля деятельности (свою структуру, свои знания), и соответствует экспертной системе с традиционной структурой . Агент обладает всеми свойствами экспертных систем, а так же памятью своей деятельности. Основная идея применения агентов заключается в том, что каждый агент имеет собственные ресурсы для достижения собственных целей, взаимодействия с другими агентами и разрешения конфликтов с целями других агентов для достижения общей цели. Это позволяет свободно выбирать те цели, которые преследуются на данный момент объектом управления, и соответственно целям выбирать тот эталон (представленный соответствующим агентом), соответствие которому достигается моделью обучаемого на данный момент.

Движущей силой систем, основанных на мультиагентном подходе, является способность агентов вести переговоры. При этом их коммуникация основана на семантических сообщениях (самого высокого уровня), а не на заранее предопределенных сообщениях низшего порядка. Переговоры необходимы для одновременного выполнения функций агентов, когда разные агенты, возможно, имеют разные взаимоисключающие цели и намерения, разные возможности в своих виртуальных мирах, обладают различной информацией. Вопросы взаимодействия агентов разной архитектуры решены применением соответствующего языка коммуникации агентов (ACL) и языка обмена информацией, которые дают возможность агентам эффективно понимать друг друга несмотря на разницу в подходах их построения и функционирования.

Мультиагентная система реализует распределенное управление, которое может быть как централизованным, так и децентрализованным.

Централизованное управление выполняется центральным устройством управления, который формирует коллективы агентов и распределяет все возникающие задачи между агентами коллектива.

При децентрализованном управлении известны разные варианты реализации систем, одним из них является применение «контрактной системы» управления. При реализации данного подхода, вершинами сети агентов является множество независимых управляющих агентов (исполнителей), которые обладают информацией о том, какие задачи они способны решать, какие средства использовать, с какими агентами и как взаимодействовать при решении задачи. При возникновении конкретной задачи агент происходят переговоры между агентами и выясняется какой агент какую часть задачи может решить. С помощью такого процесса происходит распределение решения задачи. Все агенты независимы, т.е. исходное состояние графа до начала решения задачи представляет изолированные между собой вершины. Все связи устанавливаются только в процессе функционирования системы при решении задач. Использованию данного подхода препятствует отсутствие эффективного глобального управления работой такой системы, несмотря на то, что такой подход обладает гибкостью и модифицируемостью обучающей системы.

Таким образом, для каждой конкретной задачи обучения составляется определенный коллектив агентов, что говорит о смене структуры и целей решающей системы в зависимости от поставленной задачи. Формирование коллективов агентов для решения задач обучения позволяет реализовать любой уровень адаптации, т.к. эта процедура предполагает формирование каждый раз структуры системы, ее представления об объекте управления, т.е. обучаемом и целей обучающей системы, адаптируемые под цели, преследуемые на данный момент объектом управления.

2.4 Основные этапы разработки обучающих систем

Каждый этап разработки характеризуется определенными задачами и методами их решения, исходными данными, полученными на предыдущем этапе, и результатами. На каждом этапе порождается определенный набор документов и технических решений, при этом для каждого этапа исходными являются документы и решения, полученные на предыдущем этапе. Рассмотрим основные этапы разработки обучающих систем.

Анализ требований является первой фазой разработки информационных систем, на которой требования заказчика уточняются, формализуются и документируются. Фактически на этом этапе дается ответ на вопрос: "Что должна делать будущая система?". Целью анализа является преобразование общих, неясных знаний о требованиях к будущей системе в точные (по возможности) определения.

На этапе анализа обучающих систем оценивается уровень обеспеченности дисциплины учебно-методической литературой, производится поиск аналогий и возможных прототипов создаваемого электронного издания, их изучение и оценивание. При анализе целесообразности использования имеющегося или необходимости разработки обучающих систем необходимо оценить:

предполагаемый контингент обучаемых,

возможность и целесообразность применения различных технологий интерактивного обучения. Необходимо четко определить место создаваемых обучающих систем в учебном процессе и решить организационно-методические вопросы их будущего использования.

-   наличие научно-методических материалов, необходимых для создания электронного издания,

    наличие кадров разработчиков (методистов, программистов, системных аналитиков) и преподавателей, способных создать и использовать электронное издание в учебном процессе,

    имеющийся уровень технического и программного обеспечения для разработки, эксплуатации и сопровождения обучающих систем.

Результатом данной фазы разработки является определение целесообразности создания обучающей системы и список требований к будущей системе.

Список требований к системе определяет:

    архитектуру системы, ее функции, внешние условия, распределение функций между аппаратной и программной частями;

    интерфейсы и распределение функций между человеком и системой;

    требования к программным и информационным компонентам программной части, необходимые аппаратные ресурсы, требования к базе данных, физические характеристики компонент программной части, их интерфейсы.

Требования к системе, полученные на этапе анализа, могут включать в себя:

    полную функциональную модель требований к будущей системе с глубиной проработки до уровня каждой операции каждого участника процесса обучения;

    спецификации операций нижнего уровня;

    пакет отчетов и документов по функциональной модели, включающей характеристику объекта моделирования, перечень подсистем, требования к способам и средствам связи для информационного обмена между компонентами, требования к характеристикам взаимосвязей системы со смежными системами, требования к функциям системы;

    концептуальную информационную модель требований;

    пакет отчетов и документов по информационной модели;

    архитектуру системы с привязкой к концептуальной информационной модели.

Таким образом, требования к обучающей системе содержат функциональную, информационную и, возможно, событийную модели.

Следующий этап - этап проектирования, который дает ответ на вопрос: "Как (каким образом) система будет удовлетворять предъявленным к ней требованиям?". Задачей этого этапа является исследование структуры системы и логических взаимосвязей ее элементов, причем здесь не рассматриваются вопросы, связанные с реализацией обучающей системы на конкретном программном обеспечении и на техническом оборудовании. Проектирование определяется как процесс получения логической модели системы вместе со строго сформулированными целями, поставленными перед нею, а также написания спецификаций физической системы, удовлетворяющим этим требованиям.

При этом проектирование определяется как взаимодействие методов, средств и процессов, а проектирование обучения как динамический комплекс аспектов, определяющих и направляющих процесс развития основанных на технологии учебных материалов. То есть проектирование определяется как этап, на котором происходит фундаментальное взаимодействие теорий обучения и информационных технологий, и в результате этого взаимодействия закладываются принципиальные основы учебного материала в форме компьютерных программ.

Проектирование обучающей системы представляет собой один из наиболее сложных и трудоемких этапов, требующий высокой педагогической квалификации. На этом этапе производится подробная методическая разработка курса, календарного графика его прохождения, разработка программной структуры обучающей системы, подготовка исходных материалов, разработка всех заданий и контрольных мероприятий.

По мере формирования курса могут понадобиться и другие сведения. Результатом данного этапа жизненного цикла является полный набор перечисленных выше данных в электронном или бумажном виде. На данном этапе необходимо определить программные средства, необходимы для создания обучающей системы.

На этапе проектирования могут использоваться следующие диаграммные техники:

-   наследуемые от этапа анализа требований и развиваемые на этапе проектирования диаграммы классов и диаграммы объектов, являющиеся основой статической логической модели (при объектно-ориентированном проектировании), или диаграммы информационных потоков между основными компонентами системы, связей между компонентами системы и внешними объектами (при структурном проектировании);

    диаграммы модулей и диаграммы процессов, моделирующие конкретные программные и аппаратные компоненты и являющиеся частью статической физической модели;

    динамические модели: диаграммы переходов состояний, моделирующие временную последовательность внешний событий, влияющие на объекты конкретного класса, и временные системные диаграммы, моделирующие временной порядок сообщений и событий, касающихся межобъектных взаимодействий.

В процессе проектирования обучающей системы требуется подготовить следующую информацию:

    название учебной дисциплины;

    для кого предназначен курс (специальность, семестр, в котором изучается дисциплина, форма обучения);

    подробный список разделов курса;

    программные средства, необходимые для создания обучающего курса;

    программные средства, необходимые учащимся и преподавателям при эксплуатации курса;

    контрольные сроки выполнения каждого раздела (если эти сроки лимитируются);

    текст учебного материала для всех разделов курса в электронном виде;

    список рекомендуемой литературы (основной и дополнительной), ссылки на возможное применение средств мультимедиа и ссылки на web-сайты с дополнительной информацией по разделам курса;

    перечень контрольных вопросов и / или заданий по разделам курса, при этом для вопросов с выбором ответа необходимо подготовить различные варианты ответов и указать правильные;

    количество баллов за ответы на вопросы и сумма баллов, необходимая для положительной аттестации учащегося;

    если в курсе предусмотрена коллективная работа, необходимо разработать ее сценарий, темы для обсуждения и обсуждаемые вопросы;

    сведения об учащихся: фамилии, имена, отчества, адреса электронной почты, URL-адрес (адреса в сети Интернет);

    аналогичные сведения обо всех преподавателях, ведущих курс;

    аналогичные сведения об администраторах обучающей системы.

Необходимо отметить, что главная особенность современных технологий разработки информационных систем состоит в концентрации сложности на начальных стадиях (анализ, проектирование) при относительно невысокой сложности и трудоемкости последующих этапов. Более того, нерешенные вопросы и ошибки, допущенные на этапах анализа и проектирования, порождают на последующих этапах трудные и часто неразрешимые проблемы.

Следующие этапы жизненного цикла - этапы кодирования, тестирования и отладки. Они включают в себя конкретные действия по созданию программной и информационной составляющей обучающей системы, т.е. компьютерную подготовку содержательной части, создание программной оболочки обучающей системы, заполнение оболочки конкретным материалом. Создание программной составляющей - процесс создания баз данных курса, создание блока тестирования, блока передачи информации по сети и т.д., а информационной составляющей - ввод необходимого теоретического, практического и методического материала в память компьютера.

На этапе кодирования осуществляется создание системы как комплекса программно-аппаратных средств, начиная с проектирования и создания телекоммуникационной инфраструктуры и заканчивая разработкой и инсталляцией приложений.

Этап кодирования выполняется преподавателем либо самостоятельно, либо во взаимодействии с методистом по дистанционному обучению и программистом.

В результате этапа кодирования должен получиться в виде комплекса программ готовый электронный обучающий курс, основанный на использовании обучающей системы.

3. ПРОГРАММНАЯ РЕАЛИЗАЦИЯ

3.1 Структура обучающей системы

После решения расширить ранее написанное ПО “Электронный учебник по информатике для иностранных студентов”, решено было разработать гибкую обучающую систему которая подходила бы как и для Россиян так и для иностранных студентов. Более того, была поставлена цель, чтобы данная система была настолько гибкой, чтобы при необходимости ее можно было перенастроить на обучение студентов не только дисциплине информатика, а также любой другой дисциплине при наличие соответствующих методических материалов.

И так для разработки данного программного обеспечения преследовалось несколько целей:

1)    Актуальность. Концепция программы выглядит новой и многофункциональной. В связи с увеличением в ВУЗах иностранных учащихся эта программа им дает широкие возможности наиболее эффективно и быстро освоить программу обучения по соответствующей дисциплине.

2)      Провести анализ теоретического материала предлагаемого к компьютерной реализации с целью определения его пригодности к подобной реализации и степень ее эффективности;

)        Предоставить студентам, изучающим информатику эффективное и легкодоступное средство обучения, которое включало бы в себя теоретический материал, лабораторные работы, рабочие программы для факультетов ВИВТ’а, систему тестирования с оценкой результатов, систему глоссария(как на английском так и на русском языке).

)        Продолжить, и в чем то оживить, процесс внедрения средств новых информационных технологий в область преподавания информатики и других дисциплин, ускорить интеграцию математических и информационных дисциплин;

)        Хотелось предоставить нашему институту гибкое полноценное программное обеспечение, которое сможет применяться при обучении не только информатике , а также другим дисциплинам и чтобы данное ПО подходило как для иностранных студентов так и для Россиян.

Разработка данной обучающей системы велась на ЯВУ Delphi , а также на языке html. В Delphi была написана сама оболочка обучающей системы. К ней были подключены методические материалы, которые были переведены из формата Microsoft Office Word 2000 в формат html. Язык Html был выбран потому что он отлично подходит для электронных документов целью которых является обучение, так как такой документ можно отредактировать таким образом чтобы с его помощью студент мог оптимально просто и быстро ориентироваться по нему. Для иностранных студентов очень важна наглядность которая была продемонстрирована в данном программном обеспечении. Еще одной причиной выбора языка html было то что с его помощью можно было реализовать быстрое перемещения по документу с помощью закладок и гиперссылок и к тому же производить поиск как по одному так и по нескольким словам в документе что очень важно.

Как было изложено выше данная программа очень универсальна и имеет много настроек в отличие от предыдущей версии. Главное окно порграммы выглядит следующим образом Рис. 3.1.

Рисунок 3.1 - Главное окно программы

На главном меню программы находяться Меню Файл (Рис 3.2) Меню Ресурсы (Рис 3.3) ,Меню Обучение (Рис 3.4) и Меню Справка (Рис 3.5).

Рисунок 3.2 - Меню Файл


Рисунок 3.3 - Меню Ресурсы


Рисунок 3.4 - Меню обучение


Рисунок 3.5 - Меню Справка


При нажатии на подменю “О программе” окрываеться окно(Рис 3.6). При нажатии на подмню “Помощь” окрываеться окно помощи (Рис 3.7).

Рисунок 3.6 - Подменю “О программе”


Рисунок 3.7 - Подменю “Помощь”

На инструментальной панели Рис 3.8. располагаются кнопки управления, с помощью которых можно совершать основные операции обучающей системой:

1)   Выбирать нужный методический материал, а также удалять его из рабочего поля программы в окне “Название учебника”.

2)      Запускать электронный переводчик

)        Переходить к тестовой части

Рисунок 3.8 - Инструментальная панель программы


На рабочем поле обучающей системы находится 5 различных окон, каждое из которых отображает тематическую информацию непосредственно касательную названия окна. В окне “название учебника” представлены виды методических материалов заранее подключенных к программе. В окне тесты представлены различные варианты тестирований. В моем случае отображено 6 вариантов каждый из которых делиться на 2 уровня: базовый и углубленный. В окне содержание распологаються разделы или главы подключенного документа. Кнопка “Литература” открывает папку в которой находяться методические материалы подключенные к программе. В окне “Ссылки/программы” мы можем разместить ссылки на дополнительные локальные или интернет ресурсы. В самом большом по площади занимаемой формы главного окна распологаеться окно отображающее методические материалы изучаемой нами главы.

3.2 Настройка обучающей системы

Программа непосредственно связана с базой данных созданной в Microsoft Office Access 2003, в связи с этим имеется возможность напрямую редактировать названия учебников или методических материалов и их количество.

Настройка программы осуществляеться из главного меню. С помощью меню “файл” (Файл -> Настройки) мы можем задействовать или наоборот отключить электронный переводчик, задать его название и дирректорию к нему. В нашем случае это Promt (Рис 3.9)

Рисунок 3.9 - Подменю настройки


С помощью меню “Ресурсы” можно редактировать как тестовую так и метадическую часть (Рис 3.3). Рассмотрим каждый пункт всплывающего меню:

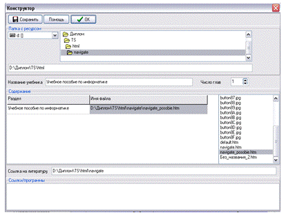
)        Ресурсы-> Конструктор учебников (Рис 3.10). Этот пункт отвечает за содание нового типа методического материала в обучающей системе, задает число глав, задает дирректорию к каждой главе, а также имеется возможность создать ссылку на паку с содержащимися в ней методическими материалами и создать интернет или локальную ссылку на дополнительную литературу. При нажатии на кнопку “Сохранить” данные заносятся в базу данных. При нажатии на кнопку “Помощь” открывается окно Помощи (Рис 3.11).

Рисунок 3.10 - Подменю конструктор учебников


Рисунок 3.11 - Окно “Помощь”


2)      Ресурсы-> Редактор учебников (Рис 3.12 , Рис 3.13). Этот пункт отвечает за редактирование уже сделанной нами главы в “конструкторе” посредством форматирования строк в файле с настройками (Рис 3.13).

Кнопка “Сохранить” заносит данные в файл. Кнопка “Помощь” открывает окно помощи (Рис 3.14).

Рисунок 3.12 - Выбор ресурса


Рисунок 3.13 - Редактор


Рисунок 3.14 - Окно “Помощь”


3)      Ресурсы-> Конструктор тестов (Рис 3.15 , Рис 3.16). Этот пунк отвечает за создание новой тестовой главы. В нем имеются возможности прописывания дирректории к файлу теста, прописывание названия главы теста, прописывания вопроса, прописывание файла рисунка для вопроса если это необходмо, выбор количества ответов и выбор номера правильного ответа.

Рисунок 3.15 - Создание нового теста


Рисунок 3.16 - Конструктор тестов


)        Ресурсы-> Редактор тестов (Рис 3.17). Этот пункт отвечает за редактирование уже созданного и сохраненого нами файла тестовой главы. Кнопка “Сохранить” заносит данные в файл. Кнопка “Помощь” открывает окно помощи (Рис 3.18).

Рисунок 3.17 - Редактор тестов

Рисунок 3.18 - Окно “Помощь”


3.3 Теоретический материал обучающей системы

После анализа нескольких учебников и методических пособий был отобран соответствующий теоретический материал. В добавок была разаработа адаптивно - понятная система изложения материала, реализуемая в данной программе. Данная система изложения представляет собой структурированный материал который по большинству изображен графически не в виде обычного форматированного текста, а изложен схематически с помощью таблиц, графических изображений и скриншотов с пояснениями. В дополнение система подкреплена выделенными жирным шрифтом понятиями и определениями встречающимися по ходу изложения теоретической части, что способствует отличному визуальному восприятию иностранного студента .Такая система изложения материала наиболее удачно вписываеться в реализацию обучения иностранных студентов информатике, так как обычный текст по большему счету воспринимаеться иностранцем как простой набор символов или несвязанных между собой слов. Данная система графического изложения материала показана на Рис 3.19, Рис 3.20. Так как теоретический материал был переведен в html формат в добавокв документе используется непрокручиваемый фон что способствует визуальному восприятию, имеется функция поиска по одному или нескольким словам что по моему мнению очень важно Рис 3.21. На Рис 3.22 показана система глоссария, т.е. на всем протяжении учебного пособия студент сталкиваеться с какими либо проффессиональыми терминами с свою очередь эти термины помечены мной как гиперссылки и при нажатии левой кнопкой мыши на незнакомый термин открываеться глоссарий и автоматически пролистываеться до нужного определения. Рис 3.16

Рисунок 3.19 - Изложение теоретического материала электронного учебника (Пример 1)


Рисунок 3.20 - Изложение теоретического материала электронного учебника (Пример 2)


Рисунок 3.21 - Система глоссария (Пример1)


Рисунок 3.22 - Система глоссария (Пример 2)


Помимо учебного пособия и глоссария в обучающей системе на данный момент имеються 3 рабочие программы для различных факультетов ВИВТ’а, 8 лабораторных работ, 12 глав тестирования, 6 глав интерактивных практикумов по информатике рассчитанных на 6 семестров и список дополнительной литературы.

3.4 Система перевода текста

В обучающей системе предусмотрена функция перевода. Эту функцию может выполнять любое стороннее приложение заведомо прописанное в настройках программы. Ее можно осуществить двумя способами:

). Через инструментальную панель обучающей системы (Рис 3.8)

). Посредством нажатия пункта всплывающего подменю “Перевод” которое находиться в меню “Обучение” (Рис 3.4)

Внимательно изучив широкий спектр электронных переводчиков решено было остановился на версии переводчика компании ООО "ПРОМТ" PROMT Professional 8.5. Для более полного и профессионального пеевода компания предоставляет электронный словарь PROMT VER-Dict Гигант 2.0, который подключается непосредственно к самому переводчику. Данная версия программы обладает большим количеством направлений перевода что играет одну из ключевых ролей. Переводчик может осуществлять Англо-Русский, Русско-Английский, Немецко-Русский, Русско-Немецкий, Французско-Русский, Русско-Французский, Испанско-Русский, Русско-Испанский, Итальянско-Русский переводы.

Для перевода текста пользователю обучающей системы нужно заведомо установить программу- переводчик на компьютер и прописать ее дирректорию в подменю “Настройки” меню “Файл” (Рис 3.9.). Настройка самого переводчика позволяет настроить программу таким образом чтобы после занесения слова или группы слов в буфер обмена он автоматически будет реализовывать перевод, что существенно повыщает автоматизацию программы, простоту использования и существенно экономит время. Сам превод текста в PROMT Professional 8.5 выглядит следующим образом (Рис 3.23, Рис 3.24):

Рисунок 3.23 - Русско-Английский перевод в PROMT Professional 8.5 (Пример 1)


Рисунок 3.24 - Русско-Английский перевод в PROMT Professional 8.5 (Пример 1)


3.5 Практикум

Целью включения в учебник практикумов являлось:

выработка у студентов устойчивых навыков решения подобных заданий;

закрепление на практике полученных теоретических знаний;

оценка качества усвоения студентами нового материала;

повторение и восстановление в памяти ранее изученного материала;

выработка у студентов навыков компьютерного общения и самостоятельного решения задач в условиях ограниченного времени.

При подборе практических заданий учитывались следующие требования:

всестороннее отражение в заданиях нового теоретического материала;

сходность предлагаемых заданий с теми, что рассматривались ранее в виде решенных примеров;

отсутствие примеров повышенной трудности или требующих нестандартного подхода;

простота получаемых ответов и удобство их ввода и редактирования.

интерактивность и наглядность изучаемого материала.

Пример лабораторного практикума по информатике рассчитанного на 1 семестр (Рис 3.25, Рис 3.26):

Рисунок 3.25 - Практикум по информатике 1 семестр (Пример 1)


Рисунок 3.26 - Практикум по информатике 1 семестр (Пример 2)


С предложенными практикумами студенты занимаються в течении урока . После анализа выставляется оценка, которая показывается студенту и заносится в ведомость вместе с входными данными студента. Преподаватель, периодически просматривая ведомости (скажем, в конце дня) получает список всех студентов проходивших обучение в этот день и их оценки, может оперативно оценить успешность изложения темы и, если необходимо, принять меры по корректировке учебного процесса.

3.6 Система тестирования

После ознакомления с теоретическим материалом студентам предлагается пройти тестирование . Это делается с целью закрепления нового материала и контроля его усвояемости. Сами вопросы храняться в текстовых файлах формата *.tst и считываються программой от туда. Также в системе тестирования предусмотрены вопросы с графическим файлом, который можно разместить в любом вопросе с помощью конструктора тестов (Рис 3.16). Форма ввода ответа осуществляеться при помощи выбора ответа (нажатия на кнопку правильного ответа) или ввод правильного номера ответа в строку ввода. Система вопросов подбиралась с учетом следующих требований:

широкий охват нового теоретического материала;

разноплановость в смысле возможных вариантов ответов;

отсутствие вопросов предполагающих ответы типа «да» - «нет» и ответов требующих пояснения.

Окно тестирования можно видеть на Рис. 3.27 и на Рис. 3.28.

Рисунок 3.27 - Окно тестирования (Пример 1)


Рисунок 3.28 - Окно тестирования (Пример 2)


Ниже приводится схема вопросов предлагаемых студентам и ответы на них.

. За минимальную единицу измерения количества информации принят

бод

пиксель

байт

бит

. В рулетке общее количество лунок равно 32. Какое количество информации мы получаем в зрительном сообщения об остановке шарика в одной из лунок?

бит

бит

бит

бит

. Черно-белое (без градаций серого) растровое графическое изображение имеет размер 10*10 точек. Какой объем памяти займет это изображение?

бит

байт

Кбайт

бит

. Как записывается десятичное число 1110 в двоичной системе счисления?



. Определить истинность составного высказывания: "(2 х 2 = 4 или 3 х 3 = 10) и (2 х 2 = 5 или 3 х 3 = 9)"

ложно

истинно

не ложно и не истинно

не истинно

. В целях сохранения информации жесткие магнитные диски необходимо

оберегать от ...

пониженной температуры

перепадов атмосферного давления

света

ударов при установке

. Файл - это ...

единица измерения информации

программа или данные на диске, имеющие имя

программа в оперативной памяти

текст, распечатанный на принтере

.Операционная система - это ...

программа, обеспечивающая управление базами данных

антивирусная программа

программа, управляющая работой компьютера

система программирования

Каждый из вопросов предполагает только один правильный ответ, ответ, не совпадающий с правильным, считается неправильным. Кроме того в тестовой части имеется система оценки пройденного теста, тем самым студент сразу может видеть пройден ли тест или нет.

4. ОРГАНИЗАЦИОННО-ЭКОНОМИЧЕСКАЯ ЧАСТЬ


Краткая характеристика разрабатываемого программного продукта (ПП):

1. ПП предназначен для применения в высших учебных заведениях.

2. Сложность ПП - 1,6, т. е. ПП обладает следующими характеристиками:

Машинная графика

- обеспечение настройки ПП на изменение структур входных и выходных данных;

настройка ПП на нестандартную конфигурацию технических средств;

3. Степень новизны Кн=1,0, т. е. ПП является принципиально развитием определённого параметрического ряда программных продуктов.

4.1 Расчет трудоемкости выполнения разработки программного продукта

Трудоемкость исчисляется путем суммирования затрат труда по всем операциям, в данном случае, при разработке ПП. Таким образом, если для выполнения, к примеру, отладки программы на ЭВМ требуется 200 часов рабочего времени специалиста, то это и есть трудоемкость данного этапа разработки.

Если учесть что разработку ПП ведёт один человек. Время разработки соответствует 1 месяцу, так как 1 рабочий день равен 8 часам, а в месяце 22 рабочих дня, то трудоемкость разработки Tпп = 1∙22∙8= 176 чел./час.=1 чел/мес.

Трудоемкость разработки ПП также можно определить по формуле:

Тпп = tu + ta+ tn + tom+ tд                                                           (1)

где tu - затраты труда на подготовку описания задачи, исследование

алгоритма решения задачи; ta - затраты труда на разработку алгоритма

решения задачи; tn - затраты труда на составление программы по готовой схеме; tom - затраты труда на отладку программы на ЭВМ; tд -затраты труда на подготовку документации.

Трудоемкость каждого этапа разработки определяется по формуле 4.1:

=Tпп ∙yi , чел./час.                                                                           (4.1)

где Тпп - полная трудоемкость разработки ПП, чел./час.;- удельный вес трудоемкости i-ого этапа в общей трудоемкости темы, коэффициент;

Рассчитаем трудоемкость по стадиям разработки:

1. Трудоемкость разработки технического задания:=176∙0,09∙1,0=15,84 чел./час.

. Трудоемкость разработки эскизного проекта:=176∙0,07∙1,0=12,32 чел./час.

. Трудоемкость разработки технического проекта:=176∙0,07∙1,0=12,32 чел./час.

. Трудоемкость разработки рабочего проекта:=176∙0,61∙1,0 =107,36 чел./час.

. Трудоемкость разработки внедрения:д=176∙0,16∙1,0 =28,16 чел./час.

Результаты расчетов трудоемкости темы занесены в таблицу 4.1.

Таблица 4.1 - Распределение трудоемкости по стадиям разработки ПП

Наименование этапов разработки

Удельный вес, к-т

Трудоемкость, чел./час.

1. Техническое задание

0,09

15,84

2. Эскизный проект

0,07

12,32

3. Технический проект

0,07

12,32

4. Рабочий проект

0,61

107,36

5. Внедрение

0,16

28,16

Итого

1

176


На основании рассчитанной трудоемкости соответствующих этапов уточнённая общая трудоемкость разработки ПП определяется по формуле 4.2.:

        (4.2)


4.2 Расчет числа исполнителей

Уточненная общая трудоемкость разработки ПП производится по формуле 4.3.:

общ = tтз + tэп + tтп + tрп + tвн = 1 чел./мес                             (4.3)

Продолжительность разработки составляет 1 мес.= 1 мес.

Среднее число исполнителей рассчитываются делением определенных или заданных характеристик трудоемкости на продолжительность разработки программного изделия:

                                                          (4.4)

Принимаем продолжительность разработки равной 1 мес., и число разработчиков ПП равным 1чел.

Таблица 4.2 - Состав исполнителей разработки ПП

Профессия исполнителя

Количество

Месячный оклад, руб.

Специалист - программист

1

12000,00

Всего

1

12000,00


4.3 Расчет затрат на разработку ПП

Сметная стоимость разработки ПП рассчитывается, как сумма затрат по формуле:

СПП = Рм +Ро + Розп + РДЗП +Ротч +РНАк , руб.                      (4.5)

где Рм - затраты на материалы и покупные изделия, руб.;

Ро - затраты на эксплуатацию оборудования, руб.;

Розп - основная заработная плата, руб.;

РДЗП - дополнительная заработная плата, руб.;

РоТч - единый социальный налог, руб.;

РНАК - накладные расходы, руб.

Далее приведён расчёт составляющих стоимости разработки ПП.

Расчет затрат на материалы и покупные изделия. Стоимость всех

материальных ресурсов рассчитывается по следующей формуле:

руб.      (4.6)

где qmj - норма расхода j-гo материала на разработку ПП, шт.;

Цmj - цена единицы j-гo материала, руб.;

J = 1…j - виды материалов необходимые для разработки ПП;ТР - норма транспортных расходов, %.

Затраты на материалы и покупные изделия приведены в таблице 4.3.

Таблица 4.3 - Расчет затрат на материалы и покупные изделия

Наименование материала

Цена за единицу, руб.

Норма расхода, шт.

Стоимость, руб.

Пишущие принадлежности (канцелярия) Бумага, упаковка Картридж для струйного принтера DVD диски

 60 180 120 15

 1 3 3 3

 60 540 360 45

Итого

-

-

1005

Транспортно-заготовительные расходы (10%)

-

-

48

Итого

-

-

1053


Расчет затрат на эксплуатацию оборудования используемого для разработки ПП. Расходы на эксплуатацию оборудования рассчитываются по формуле:

, руб.      (4.7)

где SЧn - стоимость часа эксплуатации n-го вида оборудования, руб.;Чn - количество отработанных часов n-ым оборудованием, час.;=1…N - виды используемого спецоборудования.

Стоимость часа эксплуатации оборудования рассчитывается по следующей формуле:

Чn=SАn+SЭn , руб                                                                        (4.8)

где SAn - амортизационные отчисления с n-го вида оборудования, руб./час.;Эn - затраты на электроэнергию, расходуемую n-ым видом оборудования, руб./час.

Амортизационные отчисления рассчитываются по следующей формуле:

, руб./час   (4.9)

где ЦОбn - балансовая стоимость единицы оборудования n-го вида, руб.;

Тn - период эксплуатации оборудования n-го вида, лет;

Драб - количество рабочих дней в году, дн.;

Чраб - количество часов работы оборудования в день, час.;

. Амортизационные отчисления на ЭВМ:

SAnЭВМ 4,4 руб./час.

. Амортизационные отчисления на принтер:Принт27,79 руб./час.

Затраты на электроэнергию рассчитываются следующим образом:

SЭn=Mn∙Цэ , руб./час.                                                                   (4.10)

где Мn - мощность оборудования n-го вида, кВт;

Цэ - стоимость электроэнергии на момент выполнения расчетов, руб./кВт-час.

.Стоимость электроэнергии, расходуемой ЭВМ:

SЭ(ЭВМ) =0,45∙2,15=0,97 руб./час.

. Стоимость электроэнергии, расходуемой принтером:Э(Принт.)=0,45∙2,15=0,97 руб./час.

В итоге стоимость часа эксплуатации ЭВМ равна:Чn(ЭВМ)=4,4+0,97=5,37 руб.

Стоимость часа эксплуатации принтера:

S Чn(Принт.)=27,79+0,97=28,76 руб.

Количество отработанных n-ым оборудованием часов за период разработки рассчитывается по формуле:

Чn=P∙D∙tЧ , час.                                                                             (4.11)

где Р - продолжительность разработки, мес.;- количество дней использования оборудования в месяце, дн.;Ч - количество часов использования оборудования в день, час.

. Количество отработанных часов ЭВМ:Чn=3∙22∙6=396 час.

. Количество отработанных часов принтером:Чn=3∙22∙0,17=11,22 час.

Затраты на эксплуатацию ЭВМ составили:

Ро(ЭВМ)=5.37∙396=2126,52 руб.

Затраты на эксплуатацию принтера:

Ро(Принт.)=28,76∙11,22=322,67 руб.

Всего затраты на эксплуатацию оборудования:

Ро=2126,52+322,67=2449 руб.

Все расчеты занесены в таблицу 4.4.

Таблица 4.4 - Расчет затрат на эксплуатацию оборудования

Показатель

Значения по видам оборудования


ЭВМ

Принтер

Балансовая стоимость единицы оборудования, руб.

20000,00

3600,00

Гарантированный срок эксплуатации оборудования, лет.

3

3

Количество рабочих дней в году, дн.

254

254

Количество часов работы оборудования в день, час.

6

0,17

Амортизационные отчисления с оборудования, руб./час.

4,40

27,79

Мощность оборудования, кВт.

0,45

0,45

Стоимость электроэнергии, руб./кВт-час.

2,15

2,15

Затраты па электроэнергию, руб./час.

0,97

0,97

Стоимость часа эксплуатации оборудования, руб.

5,37

28,76

Количество единиц эксплуатируемого оборудования, шт.

1

1

Затраты на эксплуатацию оборудования, руб.

2126,52

322,67


4.4 Расчет основной и дополнительной заработной платы исполнителя

Основная заработная плата рассчитывается исходя из его месячного оклада и срока разработки ПП по следующей формуле:

Розп=åмесi ∙р∙ni , руб.                                                                  (4.12)

i=1

где Oмесi - месячный оклад i-гo работника, руб.;

р - продолжительность разработки, мес.;- количество работников i-ой квалификации, принимающих участие в разработке ПП;=l…I - должности исполнителей, участвующих в создании ПП.

Основная заработная плата исполнителя равна:

РОзп=12000∙1∙1=12000 руб.

Расчет дополнительной заработной платы исполнителя. К дополнительной заработной плате относятся оплата очередных и дополнительных отпусков, а также прочие выплаты.

 , руб.                                                                           (4.13)

где, Ндоп - норматив дополнительной заработной платы.

Дополнительная заработная плата исполнителя равна:

Рдзп1800 руб.

Единый социальный налог с заработной платы исполнителя рассчитывается следующим образом:

, руб.         (4.14)

где НОтч - норматив отчислений единого социального налога (используется норматив, действующий в РФ на дату проведения расчетов).

К обязательным отчислениям относятся: отчисления на социальное страхование, отчисления в пенсионный фонд, отчисление на медицинское страхование, страхование от несчастных случаев (всего 26,2%).

Единый социальный налог с заработной платы равен:

Ротч 3312 руб.

Полученные результаты занесли в таблицу 4.5.

Таблица 4.5 - Расчет затрат на оплату труда и социальные отчисления

Профессия исполнителя

Количество исполнителей, чел.

Месячный оклад, руб.

Заработная плата за период разработки ПП, руб.

Программист Основная заработная плата Дополнительная заработная плата

1

12000

12000 12000 1800

Единый социальный налог с заработной платы исполнителя (26,2%):

-

-

3615,6


Рассчитаем накладные расходы по формуле:

 руб.                                                                   (4.15)

где Ннак- норматив накладных расходов, % .

В итоге накладные расходы равны:

 руб.

4.5 Расчет сметной стоимости разработки ПП


Сметная стоимость разработки- это нижний предел цены, обеспечивающий возмещение затрат разработчика.

СПп =1053+2449+12000+1800+3615,6+14400= 35317,6 руб.

Таблица 4.6 - Расчет сметной стоимости продукта

Наименование статьи затрат

Сумма, р.

1 Материалы и покупные изделия

1 053, 0

2 Специальное оборудование для научных и экспериментальных работ

2 449, 0

3 Основная заработная плата исполнителей

12 000, 0

4 Дополнительная заработная плата исполнителей

1 800, 0

5 Отчисления на социальные нужды

3 615, 6

6 Накладные расходы

14 400, 0

7 Сметная стоимость

35 317, 6


4.6 Оценка годовых эксплуатационных издержек потребителя ПП

Расчет производим исходя из затрат на ручную обработку данных и затрат на обработку данных в автоматизированном режиме.

Для работы ПП необходим один оператор ЭВМ с окладом 4500 руб. Годовой фонд заработной платы работника с учетом оплаты отпусков и текущей премии равен:

∙1,15∙12=62100 руб.

Рассчитаем затраты на оплату труда оператора из расчета что в году 11 рабочих месяцев, в месяце 22 рабочих дня и в дне 8 рабочих часов

ЗзпсПП=62 тыс руб.                                         (4.19)

ЗзпбезПП=70 тыс.руб.                                               (4.20)

где ФЗПгод - годовой фонд заработной платы работника, руб.;- годовой фонд рабочего времени одного работника, час.;- трудоёмкость обработки единицы данных с использованием ПП, чел./час.;

Апд - годовой объем работ по подготовке и обработке данных с использованием ПП, ед.;- численность обслуживающего персонала.

Расчеты по себестоимости операций по обработке данных в ручном и автоматизированом режиме приведен в таблице 4.7.

Таблица 4.7 - Расчет себестоимости операций по обработке данных

Показатели

Ед. изм

Обработка данных в автоматизированном режиме

Обработка данных в ручном режиме

ФЗПу

руб

62

70

Размер оклада оператора ЭВМ

руб

4500

4500

Средний коэффициент премии


1,15

1,15

Среднемесячное коли-чество отработанных часов

ч

176

176

Коэффициент начислений на фонд оплаты труда (КНЧ)


0,24

0,24

Материальные затра-ты, относящиеся к оказанию данной ус- луги: износ техники (М)

руб

0,15

0,15

Коэффициент косвенных расходов (ККР)


2,7

2,7

Себестоимость С = ФЗПу*(1+КНЧ)+ М+ФЗПу*ККР

руб

2,75

3,19


Затраты на оплату машинного времени рассчитываем по формуле:

Змв=Тj ∙Aj ∙Цмв , руб.                                                                   (4.20)

где Тj - время выполнения j -ой операции на ЭВМ, час.;- количество j - ых операций, выполняемых в течении года в результате использования ПП, ед.;

Цмв - стоимость одного часа работы ЭВМ, руб./час.

Затраты машинного времени при ручной обработке данных

Змв без ПП=1∙1∙156,2= 156,2 руб.

Затраты машинного времени при автоматизированной обработке данных

Змв с ПП=0,05∙1∙156,2= 7,81 руб.

Затраты на материалы рассчитываются по формуле:

Змат=См∙Аф , руб.                                                                        (4.21)

где См - затраты на материалы в расчете на единицу работ, выполняемых ПП, руб.;

Аф - годовой объем работ, выполняемых с использованием ПП, ед.

Ежемесячный отчет при обработке данных с использованием ПП составляет 205 листов выходных документов, без использования ПП - расход увеличивается вдвое. На печать одного листа тратится: из расчета 1 лист формата А4 - 0,36 руб., так как средняя цена упаковки бумаги равна 180 руб., а в упаковке 500 листов. Примерная стоимость картриджа, в расчете на один лист, - 1,20 руб., так как цена одного картриджа равна 120 руб. в расчёте на 100 листов.

Змат без ПП =(410*0,36)*1,20= 177,12руб.

Змат с ПП =(205*0,36)*1,20= 88,56 руб.

Общие годовые эксплуатационные издержки равны:

при неполном документообороте

Иэкс без ПП=70000+156,2+177,12=70333 руб.

при полном документообороте

Иэкс с ПП=62100+7,81+88,56=62196 руб.

Результаты расчета годовых эксплуатационных издержек потребителя представлены в таблице 4.8.

Таблица 4.8

Расчет годовых эксплуатационных издержек потребителя ПП

Наименование расходов

Сумма, тыс.руб.


В ручном режиме

В автоматизи-рованном режиме

1.Затраты на оплату труда работников (в год) 2.Затраты на оплату машинного времени 3.Затраты на материалы

70 000 156,2 177,12

62 100 7,81 88,56

Всего

70 333

62 196


Следовательно, по результатам анализа данных таблицы можно сказать, что годовые издержки потребителя в результате внедрения ПП уменьшатся на 8 137 тысяч рублей, за счёт перехода на автоматизированную обработку данных.

4.7 Анализ экономических параметров ПП

Анализу подвергается набор экономических (стоимостных) параметров ПП или, иными словами, затраты покупателя на приобретение и использование ПП на протяжении всего срока эксплуатации.

Расходы на доработку нового ПП определяются по формуле:

 , руб.                                               (4.22)

где, 3ПЛ - заработная плата программиста, руб.;

ТРАБ - количество рабочих дней в месяце, дн.;

tДОР - продолжительность доработки ПП, дн.;

kнр - коэффициент накладных расходов;- количество программистов, принимающих участие в доработке ПП, чел;ч - стоимость часа эксплуатации оборудования, руб.

Расходы на доработку нового ПП составляют:

Рдор=12000/22*11*(1 +1,1)*1+5,37*1,1=12 619 руб.

Итоговые сведения о рассчитанных параметрах представлены в таблице 4.9.

 

Таблица 4.9 - Годовые эксплуатационные издержки потребителя ПП

Обозначе-ния пара-метров

Наименование параметра

Значение

Рдор

Расходы на доработку нового ПП, тыс. руб.;

12 619

Иэкс

Годовые эксплуатационные издержки за весь период эксплуатации ПП, тыс. руб.;

62 196

ТН

Гарантированный срок эксплуатации ПП, лет;

3


Итого расходы пользователя

24 938


В результате проведенных экономических расчётов следует заключить, что разработка ПП является эффективным. Проведенный анализ показал, что разработка ПП является экономически целесообразной.

4.8 Оценка экономической эффективности ПП

Годовой экономический эффект от использования ПП определяется по формуле:

Э=(ЗБ - ЗН)∙АН , руб.                                                                  (4.23)

где АН - годовой объём выполняемых с помощью нового ПП работ (функций), ед.;

ЗБ, ЗН - приведённые затраты на единицу работ (функций), выполняемых с помощью базового и нового ПП, руб.

В итоге годовой экономический эффект равен:

Э=(70333 - 62196)∙4= 35548 тыс руб.

Затраты рассчитываются по формуле:

Зi=Иi+Ен∙Кi , руб.                                                                          (4.24)

где Иi - текущие эксплутационные затраты потребителя, приходящиеся на единицу работ (функций), производимых ПП, руб.;

Кi - удельные (на единицу работ или функций) капитальные вложения, связанные с использованием ПП, руб.;

Ен - нормативный коэффициент эффективности капитальных вложений, Ен = 0,15.

Зi =74 815 + 0,15∙62 196=84 144 руб.

Расчётный коэффициент экономической эффективности Ер показывает величину годовой экономии эксплуатационных издержек потребителя (∆И), образующуюся в результате применения нового ПП, приходящуюся на 1 рубль единовременных капитальных вложений. Расчётный коэффициент экономической эффективности определяется по формуле:

                                                                                          (4.25)

где К - сопутствующих капитальных вложений потребителя за срок эксплуатации нового ПП, руб.;

Расчётный коэффициент экономической эффективности равен:

Так как значение расчётного коэффициента эффективности капвложений больше нормативного коэффициента эффективности капвложений в мероприятия по внедрению ПП - Ен, то можно считать внедрение ПП эффективным.

Расчетный срок окупаемости капиталовложений равен:

.

В результате использования ПП годовой экономический эффект составит 32 000 руб., а эффективность капиталовложений в мероприятия по внедрению ПП можно считать эффективным, так как срок окупаемости капвложений составил 0,7 года.

Все вышеприведенные факторы обусловливают значительные преимущества использования системы обработки данных в автоматическом режиме, в частности, использования работы для обработки данных в образовательных учреждениях. Рассмотренные преимущества являются основой экономической эффективности использования данного средства и показывают необходимость применения ее на практике.

5. БЕЗОПАСНОСТЬ ЖИЗНЕДЕЯТЕЛЬНОСТИ

Целью своего дипломного проекта я выбрал разработку обучающей системы по информатике для иностранных студентов. Для ее реализации и дальнейшего обучения по ней нужна ЭВМ. Для безопасной работы и соответственно обучения на ней нужно соблюдать установленные правила. Поэтому в этой главе речь будет вестись о компьютерах и о их безопасном использовании.

5.1 Характеристика условий труда программиста

Научно-технический прогресс внес серьезные изменения в условия производственной деятельности работников умственного труда. Их труд стал более интенсивным, напряженным, требующим значительных затрат умственной, эмоциональной и физической энергии. Это потребовало комплексного решения проблем эргономики, гигиены и организации труда, регламентации режимов труда и отдыха.

В настоящее время компьютерная техника широко применяется во всех областях деятельности человека. При работе с компьютером человек подвергается воздействию ряда опасных и вредных производственных факторов: электромагнитных полей (диапазон радиочастот: ВЧ, УВЧ и СВЧ), инфракрасного и ионизирующего излучений, шума и вибрации, статического электричества и др.

Работа с компьютером характеризуется значительным умственным напряжением и нервно-эмоциональной нагрузкой операторов, высокой напряженностью зрительной работы и достаточно большой нагрузкой на мышцы рук при работе с клавиатурой ЭВМ. Большое значение имеет рациональная конструкция и расположение элементов рабочего места, что важно для поддержания оптимальной рабочей позы человека-оператора.

В процессе работы с компьютером необходимо соблюдать правильный режим труда и отдыха. В противном случае у персонала отмечаются значительное напряжение зрительного аппарата с появлением жалоб на неудовлетворенность работой, головные боли, раздражительность, нарушение сна, усталость и болезненные ощущения в глазах, в пояснице, в области шеи и руках.

5.2 Требования к производственным помещениям

.2.1 Окраска и коэффициенты отражения

Окраска помещений и мебели должна способствовать созданию благоприятных условий для зрительного восприятия, хорошего настроения.

Источники света, такие как светильники и окна, которые дают отражение от поверхности экрана, значительно ухудшают точность знаков и влекут за собой помехи физиологического характера, которые могут выразиться в значительном напряжении, особенно при продолжительной работе. Отражение, включая отражения от вторичных источников света, должно быть сведено к минимуму.

Для защиты от избыточной яркости окон могут быть применены шторы и экраны.

В помещениях, где находится компьютер, необходимо обеспечить следующие величины коэффициента отражения: для потолка: 60…70%, для стен: 40…50%, для пола: около 30%. Для других поверхностей и рабочей мебели: 30…40%.

5.2.2 Освещение

Правильно спроектированное и выполненное производственное освещение улучшает условия зрительной работы, снижает утомляемость, способствует повышению производительности труда, благотворно влияет на производственную среду, оказывая положительное психологическое воздействие на работающего, повышает безопасность труда и снижает травматизм.

Недостаточность освещения приводит к напряжению зрения, ослабляет внимание, приводит к наступлению преждевременной утомленности.

Чрезмерно яркое освещение вызывает ослепление, раздражение и резь в глазах.

Неправильное направление света на рабочем месте может создавать резкие тени, блики, дезориентировать работающего. Все эти причины могут привести к несчастному случаю или профзаболеваниям, поэтому столь важен правильный расчет освещенности.

Существует три вида освещения - естественное, искусственное и совмещенное (естественное и искусственное вместе).

Естественное освещение - освещение помещений дневным светом, проникающим через световые проемы в наружных ограждающих конструкциях помещений.

Естественное освещение характеризуется тем, что меняется в широких пределах в зависимости от времени дня, времени года, характера области и ряда других факторов.

Искусственное освещение применяется при работе в темное время суток и днем, когда не удается обеспечить нормированные значения коэффициента естественного освещения (пасмурная погода, короткий световой день).

Освещение, при котором недостаточное по нормам естественное освещение дополняется искусственным, называется совмещенным освещением.

Искусственное освещение подразделяется на рабочее, аварийное,

эвакуационное, охранное. Рабочее освещение, в свою очередь, может быть общим или комбинированным.

Общее - освещение, при котором светильники размещаются в верхней зоне помещения равномерно или применительно к расположению оборудования.

Комбинированное - освещение, при котором к общему добавляется местное освещение.

Согласно СНиП 23.05.95 в помещений вычислительных центров необходимо применить систему комбинированного освещения.

При выполнении работ категории высокой зрительной точности (наименьший размер объекта различения 0,3…0,5мм) величина коэффициента естественного освещения (КЕО) должна быть не ниже 1,5%, а при зрительной работе средней точности (наименьший размер объекта различения 0,5…1,0 мм) КЕО должен быть не ниже 1,0%. В качестве источников искусственного освещения обычно используются люминесцентные лампы типа ЛБ или ДРЛ, которые попарно объединяются в светильники, которые должны располагаться над рабочими поверхностями равномерно.

Требования к освещенности в помещениях, где установлены компьютеры, следующие: при выполнении зрительных работ высокой точности общая освещенность должна составлять 300лк, а комбинированная 750лк; аналогичные требования при выполнении работ средней точности - 200 и 300лк соответственно.

Кроме того, все поле зрения должно быть освещено достаточно равномерно - это основное гигиеническое требование. Иными словами, степень освещения помещения и яркость экрана компьютера должны быть примерно одинаковыми, т.к. яркий свет в районе периферийного зрения значительно увеличивает напряженность глаз и, как следствие, приводит к их быстрой утомляемости.

5.2.3 Параметры микроклимата

Параметры микроклимата могут меняться в широких пределах, в то время как необходимым условием жизнедеятельности человека является поддержание постоянства температуры тела благодаря терморегуляции, т.е. способности организма регулировать отдачу тепла в окружающую среду.

Принцип нормирования микроклимата - создание оптимальных условий для теплообмена тела человека с окружающей средой.

Вычислительная техника является источником существенных тепловыделений, что может привести к повышению температуры и снижению относительной влажности в помещении. В помещениях, где установлены компьютеры, должны соблюдаться определенные параметры микроклимата. В санитарных нормах СН-245- 71 установлены величины параметров микроклимата, создающие комфортные условия. Эти нормы устанавливаются в зависимости от времени года, характера трудового процесса и характера производственного помещения (табл. 5.1).


Таблица 5.1 - Параметры микроклимата на рабочем месте

Наименование параметра

Холодный и переходный период (до 10 °С)

Теплый период


оптимальные

допустимые

оптимальные

допуcтимые

1. Температура воздуха, °С

20-22

18-20

20-25

28

2. Скорость движения воздуха, м/с

0.2

0.3

0.5

0.3

3. Влажность воздуха, %

40-60

70

40-60

50-70


Для обеспечения комфортных условий используются как организационные методы (рациональная организация проведения работ в зависимости от времени года и суток, чередование труда и отдыха), так и технические средства (вентиляция, кондиционирование воздуха, отопительная система).

5.2.4 Шум

Шум ухудшает условия труда оказывая вредное действие на организм человека.

Работающие в условиях длительного шумового воздействия испытывают раздражительность, головные боли, головокружение, снижение памяти, повышенную утомляемость, понижение аппетита, боли в ушах и т. д. Такие нарушения в работе ряда органов и систем организма человека могут вызвать негативные изменения в эмоциональном состоянии человека вплоть до стрессовых.

Под воздействием шума снижается концентрация внимания, нарушаются физиологические функции, появляется усталость в связи с повышенными энергетическими затратами и нервно-психическим напряжением, ухудшается речевая коммутация. Все это снижает работоспособность человека и его производительность, качество и безопасность труда. Длительное воздействие интенсивного шума [выше 80 дБ(А)] на слух человека приводит к его частичной или полной потере. Источниками шума и вибрации в кабинете где находятся компьютеры являются дополнительные устройства как (принтеры, сканеры, копировальные устройства и т.д.).

Уровень шума на рабочем месте математиков-программистов и операторов видеоматериалов не должен превышать 50дБА, а в залах обработки информации на вычислительных машинах - 65дБА. Для снижения уровня шума стены и потолок помещений, где установлены компьютеры, могут быть облицованы звукопоглощающими материалами. Уровень вибрации в помещениях вычислительных центров может быть снижен путем установки оборудования на специальные виброизоляторы.

5.2.5 Электромагнитные и ионизирующие излучения

Большинство ученых считают, что как кратковременное, так и длительное воздействие всех видов излучения от экрана монитора не опасно для здоровья персонала, обслуживающего компьютеры. Однако исчерпывающих данных относительно опасности воздействия излучения от мониторов на работающих с компьютерами не существует и исследования в этом направлении продолжаются.

Максимальный уровень рентгеновского излучения на рабочем месте оператора компьютера обычно не превышает 10мкбэр/ч, а интенсивность ультрафиолетового и инфракрасного излучений от экрана монитора лежит в пределах 10…100мВт/м2.

Для снижения воздействия излучения рекомендуется применять мониторы с пониженным уровнем излучения (MPR-II, TCO-99), устанавливать защитные экраны, а также соблюдать регламентированные режимы труда и отдыха.

5.3 Эргономические требования к рабочему месту

Главными элементами рабочего места программиста являются стол и кресло.

Основным рабочим положением является положение сидя. Рабочая поза сидя вызывает минимальное утомление программиста.

Рациональная планировка рабочего места предусматривает четкий порядок и постоянство размещения предметов, средств труда и документации. То, что требуется для выполнения работ чаще, расположено в зоне легкой досягаемости рабочего пространства. Моторное поле - пространство рабочего места, в котором могут осуществляться двигательные действия человека.

Максимальная зона досягаемости рук - это часть моторного поля рабочего места, ограниченного дугами, описываемыми максимально вытянутыми руками при движении их в плечевом суставе. Оптимальная зона часть моторного поля рабочего места, ограниченного дугами, описываемыми предплечьями при движении в локтевых суставах с опорой в точке локтя и с относительно неподвижным плечом. Для комфортной работы стол должен удовлетворять следующим условиям:

высота стола должна быть выбрана с учетом возможности сидеть свободно, в удобной позе, при необходимости опираясь на подлокотники;

нижняя часть стола должна быть сконструирована так, чтобы программист мог удобно сидеть, не был вынужден поджимать ноги;

поверхность стола должна обладать свойствами, исключающими появление бликов в поле зрения программиста;

конструкция стола должна предусматривать наличие выдвижных ящиков (не менее 3 для хранения документации, листингов, канцелярских принадлежностей).

высота рабочей поверхности рекомендуется в пределах 680-760мм. Высота поверхности, на которую устанавливается клавиатура, должна быть около 650мм.

Рекомендуемая высота сиденья над уровнем пола находится в пределах 420-550мм. Поверхность сиденья мягкая, передний край закругленный, а угол наклона спинки - регулируемый.

Положение экрана определяется:

расстоянием считывания (0,6…0,7м);

углом считывания, направлением взгляда на 20( ниже горизонтали к центру экрана, причем экран перпендикулярен этому направлению.

Должна также предусматриваться возможность регулирования экрана:

по высоте +3 см;

по наклону от -10( до +20( относительно вертикали;

в левом и правом направлениях.

Большое значение также придается правильной рабочей позе пользователя. При неудобной рабочей позе могут появиться боли в мышцах, суставах и сухожилиях. Требования к рабочей позе пользователя видеотерминала следующие:

голова не должна быть наклонена более чем на 20

плечи должны быть расслаблены,

локти - под углом 80…100

предплечья и кисти рук - в горизонтальном положении.

Причина неправильной позы пользователей обусловлена следующими факторами нет хорошей подставки для документов, клавиатура находится слишком высоко, а документы - низко, некуда положить руки и кисти, недостаточно пространство для ног.

В целях преодоления указанных недостатков даются общие рекомендации:

лучше передвижная клавиатура; должны быть предусмотрены специальные приспособления для регулирования высоты стола, клавиатуры и экрана, а также подставка для рук.

Существенное значение для производительной и качественной работы на компьютере имеют размеры знаков, плотность их размещения, контраст и соотношение яркостей символов и фона экрана. Если расстояние от глаз оператора до экрана дисплея составляет 60…80 см, то высота знака должна быть не менее 3мм, оптимальное соотношение ширины и высоты знака составляет 3:4, а расстояние между знаками - 15…20% их высоты. Соотношение яркости фона экрана и символов - от 1:2 до 1:15.

Во время пользования компьютером медики советуют устанавливать монитор на расстоянии 50-60 см от глаз.

5.4 Режим труда

При работе с персональным компьютером очень важную роль играет соблюдение правильного режима труда и отдыха

В соответствии со СанПиН 2.2.2 546-96 все виды трудовой деятельности, связанные с использованием компьютера, разделяются на три группы:

группа А: работа по считыванию информации с экрана ЭВМ с предварительным запросом;

группа Б: работа по вводу информации;

группа В: творческая работа в режиме диалога с ЭВМ.

Эффективность перерывов повышается при сочетании с производственной гимнастикой или организации специального помещения для отдыха персонала с удобной мягкой мебелью, аквариумом, зеленой зоной и т.п.

5.5 Противопожарная защита

Правила пожарной безопасности ППБ 01-03 требуют, чтобы на объект была разработана и утверждена приказом руководителя объекта инструкция по пожарной безопасности.

В инструкции о пожарной безопасности необходимо отразить следующие вопросы противопожарного режима:

• порядок содержания территории, зданий и помещений, в том числе эвакуационных путей;

• мероприятия по обеспечению пожарной безопасности при проведении технологических процессов, эксплуатации оборудования;

• места курения, применения открытого огня и проведения огневых работ;

• порядок хранения спецодежды;

• порядок эвакуации людей и материальных ценностей;

Правила пожарной безопасности и меры пожарной безопасности, направленные на создание и поддержание противопожарного режима на объекте позволят избежать пожара.

Правила пожарной безопасности в Российской Федерации, устанавливают требования пожарной безопасности, обязательные для применения и исполнения органами государственной власти, органами местного самоуправления, организациями, независимо от их организационно-правовых форм и форм собственности, их должностными лицами, предпринимателями без образования юридического лица, гражданами Российской Федерации, иностранными гражданами, лицами без гражданства в целях защиты жизни или здоровья граждан, имущества физических или юридических лиц, государственного или муниципального имущества, охраны окружающей среды.

Следует принимать во внимание тот факт, что при защите помещений с оргтехникой следует учитывать специфику взаимодействия огнетушащих средств с защищаемым оборудованием, изделиями и материалами, можно сделать вывод, что такие помещения следует оборудовать хладоновыми и углекислотными огнетушителями с учетом предельно допустимой концентрации огнетушащего вещества. Первичные средства пожаротушения должны содержаться в соответствии с паспортными данными на них, иметь порядковый номер, нанесенный на корпус белой краской. Таковым являются углекислотный огнетушитель типа ОУ-5.

В случае возникновения очага пожара следует немедленно сообщить об этом в пожарную часть и руководству организации. Не дожидаясь прибытия пожарного подразделения, приступают к ликвидации пожара имеющимися средствами тушения. Эвакуацию людей необходимо проводить в соответствии со схемой (планом) пожарной безопасности, имеющейся в каждой организации. Согласно приведенной в СНиП 21-01-97 классификации, здание относится к классу Ф 4.2 (Высшие учебные заведения, учреждения повышения квалификации). В данном случае из кабинета предусмотрен основной (по коридору) и запасный (через боковую лестничную площадку) выходы, являющиеся эвакуационными.

ЗАКЛЮЧЕНИЕ

В этом дипломном проекте рассматривалась тема разработки электронной обучающей системы. Сейчас, когда идет повсеместное внедрение средств новых информационных технологий в высшую школу и образовательный процесс вообще, остро ощущается нехватка программных средств. Для усиления эффективности этого процесса необходимо наличие развитого и многоцелевого программного обеспечения, на основе которого будут строится новые подходы к обучению. В этих условиях тема данной дипломной работы, предмет ее исследования представляется очень своевременным. Актуальность этого вопроса продиктована самой ситуацией на рынке программного обеспечения, когда есть люди готовые и стремящиеся внедрять новые программно-методические разработки, новые формы и методы обучения на практике, а несбалансированность российского рынка прикладного обеспечения не позволяет использовать целиком богатый потенциал. Поэтому разработку компьютерного учебного пособия по информатике, которое могло бы применятся в обучении студентов, можно считать первостепенной задачей.

В данной дипломном проекте были поставлены следующие цели:

предоставить студентам, изучающим информатику эффективное и легкодоступное средство обучения, которое включало бы в себя теоретический материал, вопросы и практические задания, и выполняло бы не только обучающую, но и контролирующую и оценивающую функции;

провести анализ теоретического материала предлагаемого к компьютерной реализации с целью определения его пригодности к подобной реализации и степень ее эффективности;

продолжить, и в чем то оживить, процесс внедрения средств новых информационных технологий в область преподавания тнформатики, ускорить интеграцию математических и информационных дисциплин;

предоставить нашему институту полноценное программное обеспечение, которое сможет применяться при обучении математике на младших курсах, и которым смогут пользоваться сотни студентов;

Для достижения поставленных целей и решения предложенной задачи , была проделана следующая работа:

рассмотрено современная ситуация в процессе компьютеризации общества и конкретно процесса образования в высшей школе;

проведена классификация существующих на данный момент компьютерных обучающих систем по их назначению и целям применения в образовании;

выделены основные условия успешного применения средств НИТ в учебном процессе;

рассмотрены принципы изложения информации с точки зрения современных теорий психологии и дизайна;

проведен сравнительный анализ этих инструментальных сред с целью выявления системы, наиболее отвечающей требованиям, предъявляемым при разработке учебника;

проведен анализ теоретического материала предлагаемого к изучению студентам и выбран материал для первоочередной реализации в компьютерном учебнике;

подобрана система контрольных вопросов для выявления уровня усвоения нового материала;

подобрана система практических заданий предназначенных для закрепления изученного материала и выработке практических умений и навыков в решении подобных заданий;

разработана система контекстно-вызываемых пояснений, призванная облегчить обучение студентов;

разработан и реализован действующий фрагмент электронного учебника по информатике, который может применяться при обучении студентов;

В таблице (Табл. 6) представлены основные отличия от предыдущей версии программы:

Таблица 6 - Отличия “Обучающей системы” от ”Электронного учебника”

Критерии оценки

Обучающая система (Новая версия программы)

Электронный учебник (Страрая версия программы)

Интуитивно понятный интерфейс

+

+

Удобная навигация

+

-

Возможность просмотра таблиц

+

+

Возможность просмотра формул

+

+

Возможность просмотра графических файлов

+

-

Возможность поиска по слову или группе слов

+

-

Система глоссария

+

-

Фоновое изображение в учебнике

+

-

Отделение зон рабочего поля цветами

+

-

Возможность перевода

+

+

Возможность перевода более чем в 4 направлениях (Напр.Рус-Англ;Англ-Русс;Нем-Рус;РусНем)

+

-

Возможность подключения любого переводчика текстов

+

-

Возможность редактирования глав и учебников напрямую из программы

+

-

Возможность создания и редактирования тестовой части напрямую из программы

+

-

Возможность подключения любых сторонних приложений

+

-

Красочное офермление интерфейса

+

-

Возможность добавлять графические файлы в вопросы тестов

+

-

Возможность добавления глав насколько это позволяет база данных

+

-

Возможность перенастройки приложения на обучение другим дисциплинам напрямую

+

-


Практическая ценность работы состоит в том, что:

во-первых, был получен богатый опыт разработки обучающих компьютерных систем, в том числе освоены инструментальные средства разработки подобных систем;

во-вторых, и это главное, университет получит в свое распоряжение и сможет использовать в образовательном процессе новое электронное средство обучения - обучающую систему по информатике.

СПИСОК ИСПОЛЬЗОВАННЫХ ИСТОЧНИКОВ

1. Александровский Ю.А. Состояния психологической дезадаптации и их компенсация. М., 1976 г.

. Андреева Д.А. Проблема адаптации студента. - В кн.: Молодежь и образование. М., 1972 г.

. Андреева Д.А. О понятии адаптации. Исследование адаптации студентов к условиям учебы в вузе. - В сб.: Человек и общество, вып. ХIII, М., 1973 г.

. Андреева Д.А. Влияние адаптации студентов на учебную активность. - В кн.: Проблемы активности студентов. Ростов-Дон, 1975 г.

. Ильюченок Р.Ю. Память и адаптация. Новосибирск, 1979 г.

. Медведев В.И. Эмоциональные состояния. - В кн.: Физиология трудовой деятельности. СПб., 1993 г.

. Меерсон Ф.З. Адаптационная медицина. М., 1993 г.

. Постовалова Г.И. О факторах, определяющих адаптационную способность человека. - В кн.: Психологические и социально-психологические особенности адаптации студентов. Ереван, 1973 г.

. Психология. Словарь. М., 1996 г.

. Психология личности. Тесты, опросники, методики. М., 1995 г.

. Растова Л.М. Социальная адаптация личности в коллективе. Автореферат диссертации на соискание ученой степени кандидата философских наук. Томск, 1973 г.

. Свиридов Н.А. Социальная адаптация личности в трудовом коллективе. Автореферат диссертации на соискание ученой степени кандидата психологических наук. Л., 1974 г.

. Шапкин С.А., Дикая Л.Г. Деятельность в особых условиях: компонентный анализ структуры и стратегий адаптации. Психологический журнал, том 17, 1996 г., N1.

. Юнг К.Г. Психологические типы. М., 1993 г.

. Юревиц А.Ж., Аверьянов В.С., Виноградова О.В., Капустин К.Г., Малахов Н.С., Гребняк В.П. Адаптация к профессиональной деятельности. - В кн.: Физиология трудовой деятельности. Спб., 1993 г.

16.Гальперин П.Я. К психологии формирования речи на иностранном языке// Психолингвистика и обучение иностранцев русскому языку. - М.: МГУ, 1972.

17.Грабе Б., Милославский И.Г. Сопоставительная лингвистика в преподавании русского языка // Русский язык за рубежом - 1981. - № 5.

18.Дергачева Г.И. и др. Методика преподавания русского языка как иностранного на начальном этапе. - М., 1986.

19.Зверева Е.Н., Эбер И.Г. Грамматические соответствия английского и русского языков. - Л., 1962.

20.Земская Е.А. Активные процессы современного словопроизводства// Русский язык конца XX столетия (1985-1995). - М., 1996.

21.Зимняя И.А. Условия формирования навыка говорения на иностранном языке и критерии его отработанности// Общая методика обучения иностранным языкам. - М., 1991.

22.Клюева В.Н. Об основах сопоставительной методики // Русский язык для студентов-иностранцев. - М., 1960.

23.Колесникова А.Ф. Проблемы обучения русской лексике. - М., 1977.

24.Корчагина Е.Л. О стратегии составления современных программ по русскому языку как иностранному// Русский язык за рубежом. - 2000. - № 1.

25.Костомаров В.Г. Русский язык в иноязычном потопе // Русский язык за рубежом. - 1993. - № 2.

26.Костомаров В.Г. Русский язык в современном диалоге культур// Русский язык за рубежом. - 1999. - № 4.

27.Костомаров В.Г.. Митрофаноеа О.Д. Методическое руководство для преподавателей русского языка иностранцам. - М., 1976.

28.Лапидус Б.А. Некоторые теоретические вопросы методики обучения неродному языку// Общая методика обучения иностранным языкам. - М., 1991.

29.Лингво-методические проблемы обучения русскому языку студентов-иностранцев / Под ред. Шустиковой Т.В. - М.: УДН, 1983.

30.Методика / Под ред. Леонтьева А.А., Королевой Т.А. - М., 1977.

31.Методика начального обучения иностранным языкам/ Под ред. Карпова И.В., Рахманова И.В. - М., 1957.

32.Методика преподавания русского языка иностранцам/ Под ред. Бархударова С.П. - М.: МГУ, 1967.

33.Митрофаноеа О.Д. Основные положения методики преподавания русского языка как иностранного // Русский язык за рубежом - 1975. - № 1.

34.Научные традиции и новые направления в практике обучения русскому языку: Доклад / VI Международный конгресс преподавателей русского языка и литературы. Москва, 1986.

35.Никитин О.В. Система местоимений как основа смыслового строения языка// Русский язык за рубежом. - 2000. - № 1.

36.Ольшанский И. Г. Лингвистический анализ ошибок в русской речи иностранцев. - М.: МГУ, 1971.

37.Остапенко В.И. Обучение русской грамматике иностранцев на начальном этапе. - М., 1978.

38.Очерки по методике преподавания русского языка иностранцам III/ Под ред. Сорокиной-Букленевой Л.Г. - М.: УНД, 1971.

39.Перевод в системе обучения русскому языку как иностранному: Тезисы. М.: РУДН, 1992.

40.Рожкова Г.И. К лингвистическим основам методики преподавания русского языка иностранцам. - М.: МГУ, 1977.

41.Рожкова Г.И. и др. Методика преподавания русского языка иностранцам. Москва: МГУ, 1967.

42.Рожкова Г.И. Русский язык в нерусской аудитории. - М.: МГУ, 1986.

43.Русский язык и литература в общении народов мира: Пленарный доклад VII Международный конгресс преподавателей русского языка и литературы. М., 1990.

44.Смирницкий А.И. Очерки по сопоставительной грамматике русского и английского языков. - М., 1975.

45.Сопоставительное описание и изучение русского языка / Под ред. Вагнер В.Н. - М.: УДН, 1985.

46.Тарасенко Е.В. Общеевропейская шкала уровней владения иностранным языком и постпороговый уровень русского языка как иностранного// Русский язык за рубежом. - 1999. - № 1.

47.Теория и практика обучения русскому языку иностранных студентов на подготовительном факультете: Тезисы докладов. - М, 1975.

48.Труфанова В.Я. Комплексно-аспектная работа по речевой адаптации англоговорящих// Русский язык за рубежом. - 1999. - № 2.

49.Цветкова З.М. Обучение устной речи// Общая методика обучения иностранным языкам. - М., 1991.

ПРИЛОЖЕНИЕ 1

Обучающая система по информатике для иностранных студентов

Автор программы: Петров В.Л.

(О программе):about;, Messages, SysUtils, Variants, Classes, Graphics, Controls, Forms,, StdCtrls, Buttons;= class(TForm): TLabel;: TLabel;: TBitBtn;: TLabel;

{ Private declarations }

{ Public declarations };: TForm2;

{$R *.dfm}.

(Конструктор учебников):cbooks;

, Messages, SysUtils, Variants, Classes, Graphics, Controls, Forms,, Grids, Spin, StdCtrls, FileCtrl, Buttons, DB, DBTables, ADODB,;

= class(TForm): TGroupBox;: TDriveComboBox;: TDirectoryListBox;: TEdit;: TDataSource;: TADOTable;: TGroupBox;: TMemo;: TPanel;: TLabel;: TEdit;: TGroupBox;: TStringGrid;: TFileListBox;: TPanel;: TLabel;: TEdit;: TLabel;: TSpinEdit;: TPanel;: TBitBtn;: TBitBtn;: TOpenDialog;: TBitBtn;SpinEdit1Change(Sender: TObject);DirectoryListBox1DblClick(Sender: TObject);BitBtn1Click(Sender: TObject);FormShow(Sender: TObject);FileListBox1DblClick(Sender: TObject);Edit3DblClick(Sender: TObject);Memo1DblClick(Sender: TObject);BitBtn3Click(Sender: TObject);

{ Private declarations }

{ Public declarations };

: TForm3;

help;

{$R *.dfm}

TForm3.SpinEdit1Change(Sender: TObject);.RowCount := SpinEdit1.Value + 1;;TForm3.DirectoryListBox1DblClick(Sender: TObject);.Text := DirectoryListBox1.Directory;;

TForm3.BitBtn1Click(Sender: TObject);

//запись данных по учебнику: textfile;: integer;(Edit1.Text = '') or (Edit2.Text = '') then;(f, Edit1.Text + '\' + Edit2.Text); Rewrite(f);(f, '[Рабочая папка]');(f, Edit1.Text);(f, '[Название учебника]');(f, Edit2.Text);(f, '[Состав глав]');(f, SpinEdit1.Value);i := 1 to SpinEdit1.Value do(f, StringGrid1.Cells[0, i]);(f, StringGrid1.Cells[1, i]);;(f, '[Литература]');(f, Edit1.Text + '\' + Edit3.Text);(f, '[Ссылки]');i := 1 to Memo1.Lines.Count do(f, Memo1.Lines.Strings[i - 1]);.Insert;['name'] := Edit2.Text;['path'] := Edit1.Text + '\' + Edit2.Text;.Post;(f);;

TForm3.FormShow(Sender: TObject);.Cells[0, 0] := 'Раздел';.Cells[1, 0] := 'Имя файла';;

TForm3.FileListBox1DblClick(Sender: TObject);

//ввод файла в таблицу.Cells[1, StringGrid1.Row] := FileListBox1.FileName;;

TForm3.Edit3DblClick(Sender: TObject);

//загрузка имени файлаOpenDialog1.Execute then.Text := OpenDialog1.FileName;;

TForm3.Memo1DblClick(Sender: TObject);

//загрузка адресовOpenDialog1.Execute then.Lines.Add(OpenDialog1.FileName);;

TForm3.BitBtn3Click(Sender: TObject);

//вывод окна помощи.ShowModal;;

.

(Редактор):Editor;

, Messages, SysUtils, Variants, Classes, Graphics, Controls, Forms,, ComCtrls, ToolWin, StdCtrls, ImgList;

= class(TForm): TToolBar;: TToolButton;: TToolButton;: TRichEdit;: TImageList;: TToolButton;ToolButton2Click(Sender: TObject);ToolButton1Click(Sender: TObject);ToolButton3Click(Sender: TObject);

{ Private declarations }

{ Public declarations };

: TForm6;: string;

help;

{$R *.dfm}

TForm6.ToolButton2Click(Sender: TObject);;;

TForm6.ToolButton1Click(Sender: TObject);

//сохранить.Lines.SaveToFile(edname);;

TForm6.ToolButton3Click(Sender: TObject);

//вывод окна помощи.ShowModal;;

.

(Главное окно обучающей ситемы):main;

, Messages, SysUtils, Variants, Classes, Graphics, Controls, Forms,, ToolWin, XPStyleActnCtrls, Jpeg,, ComCtrls, Menus, StdCtrls, DBCtrls, ExtCtrls, ImgList, Buttons,, XPMan, SHDocVw;

= class(TForm): TActionList;: TAction;: TAction;: TAction;: TAction;: TToolBar;: TMainMenu;: TMenuItem;: TMenuItem;: TMenuItem;: TMenuItem;: TMenuItem;: TMenuItem;: TMenuItem;: TToolButton;: TImageList;: TPanel;: TPanel;: TGroupBox;: TListBox;: TListBox;: TRichEdit;: TWebBrowser;: TAction;: TMenuItem;: TXPManifest;: TPanel;: TPanel;: TPanel;: TBitBtn;: TAction;: TToolButton;: TAction;: TToolButton;: TMenuItem;: TAction;: TMenuItem;: TAction;: TMenuItem;: TPanel;: TPanel;: TBitBtn;: TBitBtn;: TAction;: TMenuItem;: TToolButton;: TPanel;: TPanel;: TLabel;: TRadioGroup;: TImage;: TGroupBox;: TDBLookupListBox;: TGroupBox;: TListBox;: TAction;: TMenuItem;: TOpenDialog;: TPanel;: TLabel;: TAction;: TMenuItem;: TMenuItem;: TMenuItem;QuitExecute(Sender: TObject);AboutPrgExecute(Sender: TObject);ConstrBookExecute(Sender: TObject);SpeedButton1Click(Sender: TObject);SelectPredmExecute(Sender: TObject);ListBox1DblClick(Sender: TObject);LoadFile(name: string);LiterClick(Sender: TObject);ListBox2DblClick(Sender: TObject);EditBookExecute(Sender: TObject);SetupExecute(Sender: TObject);TranslatExecute(Sender: TObject);ConstrTestExecute(Sender: TObject);EditTestExecute(Sender: TObject);btnYesClick(Sender: TObject);btnBreakClick(Sender: TObject);GoTestExecute(Sender: TObject);RadioGroup1Click(Sender: TObject);HelpMainExecute(Sender: TObject);

{ Private declarations }

{ Public declarations };

: TForm1;

about, cbooks, ShellAPI, selbook, Editor, setups, ctest, ntest, help;

{$R *.dfm}= record: string; //вопрос, // количество ответов: integer; // номер правильного ответа: string;: array [1..10] of string; //ответы;

: array [0..5] of string = ('нет оценки', 'нет оценки',

'неудовлетворительно', 'удовлетворительно',

'хорошо', 'отлично');

, pgl: array [1..100] of string;: integer;: string;: integer; //число тестовt: array [1..100] of string; //путь к тестам: integer;

TForm1.LoadFile(name: string);

//обработка файла: string;: THandle;:= Copy(name, Pos('.', name) + 1, Length(name) - Pos('.', name));(ext = 'txt') then.Visible := True;.Visible := False;.Lines.LoadFromFile(name);;;(ext = 'htm') or (ext = 'html') then.Visible := False;.Visible := True;.Navigate(name);;;:= ShellExecute(0, 'open', PChar(name), nil, nil, SW_SHOW);h < 32 then('Нет приложения для просмотра документа.');;

TForm1.QuitExecute(Sender: TObject);

//выход;;

TForm1.AboutPrgExecute(Sender: TObject);

//о программе.ShowModal;;

TForm1.ConstrBookExecute(Sender: TObject);

//конструктор учебников: string;:= GetCurrentDir;.Memo1.Lines.LoadFromFile('spravki\справка (конструктор учебников).txt');.ShowModal;SetCurrentDir(cd) then {};;

TForm1.SpeedButton1Click(Sender: TObject);

//удаление учебника из базы: integer;:= Application.MessageBox('Удалить текущий учебник?', 'Подтверждение', MB_YESNO + MB_ICONWARNING);k = idYes then.Table1.Delete;;

TForm1.SelectPredmExecute(Sender: TObject);

//загрузка учебника: textfile;, name, s: string;: integer;: TSearchRec;: integer;.Visible := False;.Visible := True;:= Form3.Table1.FieldByName('name').AsString;:= Form3.Table1.FieldByName('path').AsString;.Caption := name;

{$I-}(f, p); Reset(f);

{$I+}IOResult <> 0 then('Учебник не найден');;;.Visible := True;.Clear;.Clear;(f, s);(f, p);(f, s);(f, s);(f, s);(f, ngl);i := 1 to ngl do(f, gl[i]);(f, pgl[i]);.Items.Add(gl[i]);;(f, s);(f, lit);(f, s);not EOF(f) do(f, s);.Items.Add(s);;(f);.Enabled := True;.Enabled := True;

//загрузка тестов.Clear;:= 0;:= FindFirst(p + '\*.tst', faAnyFile, SR);doserror = 0 do(ntst);t[ntst] := p + '\' + SR.Name;(f, p + '\' + SR.Name); Reset(f);(f, s);.Items.Add(s);(f);:= FindNext(SR);;.ItemIndex := 0;.Enabled := True;;

TForm1.ListBox1DblClick(Sender: TObject);

//загрузка темы: integer;:= ListBox1.ItemIndex + 1;(pgl[k]);;

TForm1.LiterClick(Sender: TObject);

//загрузка списка литературыlit <> '' then(lit);;

TForm1.ListBox2DblClick(Sender: TObject);

//запуск обозревателя: string;: integer;:= ListBox2.ItemIndex;:= ListBox2.Items.Strings[k];(s);;

TForm1.EditBookExecute(Sender: TObject);

//редактировать учебник.ShowModal;:= Form3.Table1.FieldByName('path').AsString;.Memo1.Lines.LoadFromFile('spravki\справка (редактор учебников).txt');.RichEdit1.Lines.LoadFromFile(edname);.ShowModal;;

TForm1.SetupExecute(Sender: TObject);

//вывод окна настроек.ShowModal;;

TForm1.TranslatExecute(Sender: TObject);

//загрузка переводчика: THandle;: string;:= Form4.Edit2.Text;:= ShellExecute(0, 'open', PChar(s), nil, nil, SW_SHOW);h < 32 then('Переводчик не найден!');;

TForm1.ConstrTestExecute(Sender: TObject);

//конструирование теста: integer;: string;:= GetCurrentDir;SetCurrentDir(cd) then {};:= Form8.ShowModal;m = mrCancel then Exit;:= 0;:= Form8.Edit2.Text;:= Form8.Edit1.Text;.Label5.Caption := ptest;.Edit2.Text := '';.ShowModal;SetCurrentDir(cd) then {};;

TForm1.EditTestExecute(Sender: TObject);

//редактировать тест: string;.Memo1.Lines.LoadFromFile('spravki\справка (редактор тестов).txt');:= GetCurrentDir;OpenDialog1.Execute then:= OpenDialog1.FileName;.RichEdit1.Lines.LoadFromFile(edname);.ShowModal;SetCurrentDir(cd) then {};;

TForm1.btnYesClick(Sender: TObject);

//нажата кнопка принятия ответа:= 1;;TForm1.btnBreakClick(Sender: TObject);

//нажата кнопка прерывания теста:= 2;;

TForm1.GoTestExecute(Sender: TObject);

//тестирование: textfile;, s: string;, //число вопросов, //число правильных ответов, i: integer;: array [1..100] of questions; // массив вопросов: real; //процент правильных ответов: integer;ListBox3.ItemIndex < 0 then Exit;:= p2t[ListBox3.ItemIndex + 1];fn = '' then Exit;.Visible := True;.Visible := False;(f, fn); Reset(f);(f, s);.Caption := s;:= 0; // счетчик числа вопросовnot EOF(f) do // пока не конец файла:= n + 1; // номер вопроса(f, v[n].vop); // чтение вопросаv[n].vop = '' then:= n - 1;;;(f, v[n].fn);(f, v[n].n);(f, v[n].np);i := 1 to v[n].n do(f, v[n].otv[i]);;(f); //закрытие файла:= 0;i := 1 to n do.Caption := v[i].vop;.Picture := nil;v[i].fn <> '' then.Picture.LoadFromFile(v[i].fn).Picture.LoadFromFile(GetCurrentDir + '\nopic.bmp');.Enabled := False;.Items.Clear;k := 1 to v[i].n do.Items.Add(v[i].otv[k]);:= 0;.ProcessMessages;stopp <> 0;stopp = 2 then('Тест прерван пользователем!');.Visible := False;.Visible := True;;;:= RadioGroup1.ItemIndex + 1;k = v[i].np then(no);;:= no / n * 100; // процент правильных ответов:= 2;pr > 90 then:= 5;(pr >= 80) and (pr <= 90) then:= 4;(pr >= 50) and (pr < 80) then:= 3;pr <= 50 then:= 2;('Результаты теста' + #13 +

'Всего вопросов ' + IntToStr(n) + #13 +

'Правильных ответов ' + IntToStr(no) + #13 +

'Оценка: ' + oc[na]);.Visible := False;.Visible := True;;

TForm1.RadioGroup1Click(Sender: TObject);.Enabled := True;;

TForm1.HelpMainExecute(Sender: TObject);

//вывод окна помощи.Memo1.Lines.LoadFromFile('spravki\справка (главное меню).txt');.ShowModal;;

.

(Новый тест):ntest;

, Messages, SysUtils, Variants, Classes, Graphics, Controls, Forms,, StdCtrls, Buttons;

= class(TForm): TGroupBox;: TLabel;: TSpeedButton;: TLabel;: TEdit;: TEdit;: TBitBtn;: TBitBtn;: TSaveDialog;SpeedButton1Click(Sender: TObject);

{ Private declarations }

{ Public declarations };

: TForm8;

{$R *.dfm}

TForm8.SpeedButton1Click(Sender: TObject);SaveDialog1.Execute then.Text := SaveDialog1.FileName;;

.

(Выбор ресурса учебника):selbook;

, Messages, SysUtils, Variants, Classes, Graphics, Controls, Forms,, StdCtrls, Buttons, DBCtrls;

= class(TForm): TLabel;: TDBLookupComboBox;: TBitBtn;

{ Private declarations }

{ Public declarations };

: TForm5;

{$R *.dfm}

.

(Настройка переводчика):setups;

, Messages, SysUtils, Variants, Classes, Graphics, Controls, Forms,, StdCtrls, Buttons;

= class(TForm): TGroupBox;: TBitBtn;: TCheckBox;: TEdit;: TEdit;: TLabel;: TLabel;: TBitBtn;: TOpenDialog;: TBitBtn;SelectFile(Sender: TObject);CheckBox1Click(Sender: TObject);BitBtn3Click(Sender: TObject);FormCreate(Sender: TObject);

{ Private declarations }

{ Public declarations };

: TForm4;

{$R *.dfm}TForm4.SelectFile(Sender: TObject);

//ввод имени файла в строку вводаOpenDialog1.Execute then.Text := OpenDialog1.FileName;;

TForm4.CheckBox1Click(Sender: TObject);.Enabled := CheckBox1.Checked;.Enabled := CheckBox1.Checked;;

TForm4.BitBtn3Click(Sender: TObject);: textfile;(f, 'trans.ini'); Rewrite(f);CheckBox1.Checked then(f, 1)(f, 0);(f, Edit1.Text);(f, Edit2.Text);(f);;

TForm4.FormCreate(Sender: TObject);: textfile;: integer;: string;

{$i-} AssignFile(f, 'trans.ini'); Reset(f); {$I+}IOResult <> 0 then Exit;(f, k);.Checked := k = 1;(f, s);.Text := s;(f, s);.Text := s;(f);;

.

(Помощь):help;

, Messages, SysUtils, Variants, Classes, Graphics, Controls, Forms,, StdCtrls, Buttons, ExtCtrls;

= class(TForm): TPanel;: TBitBtn;: TMemo;

{ Private declarations }

{ Public declarations };: TForm9;

{$R *.dfm}.

Похожие работы на - Разработка информационной системы обучения информатике иностранных студентов

 

Не нашли материал для своей работы?
Поможем написать уникальную работу
Без плагиата!
Без нейросетей!