Проектирование баз данных

  • Вид работы:
    Курсовая работа (т)
  • Предмет:
    Информационное обеспечение, программирование
  • Язык:
    Русский
    ,
    Формат файла:
    MS Word
    1,95 Мб
  • Опубликовано:
    2012-05-10
Вы можете узнать стоимость помощи в написании студенческой работы.
Помощь в написании работы, которую точно примут!

Проектирование баз данных

Федеральное агентство по образованию

ГОУ ВПО Московский государственный открытый университет

Чебоксарский институт (филиал)

Кафедра управления и информатики в технических системах

Курсовой проект

по дисциплине

"Информационное обеспечение систем управления"

Проектирование баз данных












Содержание

 

Введение

1. Основные сведения об SQL Server

2. Инфологическое проектирование БД

3. Логическое проектирование БД с использованием средств реляционной СУБД MS SQL Server

4. Физическое проектирование БД с использованием средств СУБД MS SQL Server

5. Разработка запросов, процедур, триггеров

Представления

Процедуры

Триггеры

Запросы

Список литературы

Введение

SQL - означает Структурированный Язык Запросов.

Это язык, который дает возможность создавать реляционные базы данных (и работать с ними), которые представляют собой наборы связанной информации, сохраняемой в таблицах.

Мир БД становится всё более единым, что привело к необходимости создания стандартного языка, который мог бы использоваться для функционирования в большом количестве различных видов компьютерных сред. Стандартный язык даст возможность пользователям, знающим один набор команд, использовать их, чтобы создавать, отыскивать, изменять и передавать информацию, независимо от того, где идёт работа: на персональном компьютере, сетевой рабочей станции или на универсальной ЭВМ.

В нашем, всё более взаимосвязанном компьютерном мире, пользователь, снабжённый таким языком, имеет огромное преимущество в использовании и обобщении информации из ряда источников с помощью большого количества способов.

Элегантность и независимость от специфики компьютерных технологий, а также его поддержка лидерами промышленности в области технологии РБД, сделали SQL основным стандартным языком БД.

1. Основные сведения об SQL Server


Основными задачами системы SQL Server являются:

         организация одновременного доступа к данным большого количества пользователей;

-        манипуляция информацией, хранимой в БД.

SQL Server поддерживает реляционную модель данных. SQL Server выполняет функции создания объектов БД (таблиц, индексов, представлений и т.д.), осуществляет проверку целостности БД и отвечает за безопасность данных в системе.

Доступ пользователя к данным обычно осуществляется с компьютера рабочей станции. При этом создаются соответствующие приложения (например, в средах Visual Basic, Delphi и др.), которые позволяют выполнять операции над данными.

Задачи, связанные с администрированием БД системы SQL Server, обращение к системе удобно выполнять непосредственно с компьютера-сервера.

В SQL Server для манипулирования данными используется язык Transact SQL, переработанной компанией Microsoft версией языка SQL.

Система SQL Server сохраняет создаваемые объекты в соответствующих файлах на дисках компьютера сервера. При этом для БД создаются специальные таблицы, в которых хранится информация о различных элементах базы данных: индексах, таблицах, пользователях и т.д.

Файлы БД сохраняются с расширением MDF, а системные файлы с расширением LDF.

Основные операции, связанные с управлением работой SQL сервера, осуществляются с помощью ряда утилит, входящих в состав системы:

SQL Server Books Online - представляет пользователю справочную поддержку;

база триггер запрос процедура

SQL Server Query Analyzer - предоставляет пользователю возможность выполнения операторов Transact SQL в БД SQL Server;

ISQL - предоставляет возможность выполнять команды Transact SQL в режиме командной строки;

SQL Server Service Manager - предоставляет возможность запуска, остановки и временной приостановки работы SQL Server. Запуск данной утилиты возможен только на компьютере сервере;

SQL Server Enterprise Manager - позволяет выполнять все основные операции администрирования SQL Server. Данная утилита позволяет осуществлять запуск всех утилит и приложений, входящих в состав SQL Server. Данная утилита может запускаться и на компьютере пользователя и на сервере.

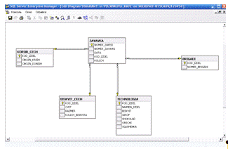
2. Инфологическое проектирование БД



Column name

Datatype

Lenght

Allow Null

Key

Комментарии

ZAYAVKA

NOMER_ZAPISI

int

4

Not Null

Primary

Номер записи

NOMER_ZAYAVKI

int

4



Номер заявки

DATA

datetime

8



Дата

KOD_IZDEL

int

4

Not Null


Код изделия

int

4



Количество

KOROB_CECH

KOD_IZDEL

int

4

Not Null

Primary

Код изделия

OBOZN_KRISH

char

10



Обозначение крышек

OBOZN_DONISH

char

10



Обозначение донышек

BISKVIT_CECH

KOD_IZDEL

int

4

Not Null

Primary

Код изделия

CVET

char

20



Цвет

RAZMER

int

4



Размер

KOLICH_BISKVITA

int

4



Количество бисквита

BRIGADI

KOD_IZDEL

int

4

Not Null

Primary

Код изделия

NOMER_BRIGADI

int

4



Номер бригады

TECHNOLOGIA

KOD_IZDEL

int

4

Not Null

Primary

Код изделия

NAIMEN_IZDEL

char

10



Наименование изделия

BISKVIT

int

4



Бисквит

SIROP

int

4



Сироп

SHOKOLAD

int

4

ORECHI

int

4



Орехи

SGUSHENKA

int

4



Сгущенка

 


3. Логическое проектирование БД с использованием средств реляционной СУБД MS SQL Server


Логическая структура реляционной базы разработана на основе инфологической модели и реализована в программе Microsoft SQL Server 2000. SQL - язык, который дает нам возможность создавать и работать в реляционных базах данных, которые являются наборами связанной информации сохраняемой в таблицах.

База данных и таблицы созданы с помощью интерфейса Enterprise Manager в программе Microsoft SQL Server 2000 программный код, которых:

Создание базы данныхDATABASE PUZANKOVA_KATE

Создание таблицы "Заявка"TABLE ZAYAVKA

(NOMER_ZAPISI INT NOT NULL PRIMARY KEY,_ZAYAVKI INT,DATETIME,_IZDEL INT NOT NULLINT)

Создание таблицы "Коробочный цех"TABLE KOROB_CECH

(KOD_IZDEL INT NOT NULL PRIMARY KEY,_KRISH CHAR (10),_DONISH CHAR (10))

Создание таблицы "Бисквитный цех"TABLE BISKVIT_CECH

(KOD_IZDEL INT NOT NULL PRIMARY KEY,CHAR (20),INT,_BISKVITA INT)

Создание таблицы "Бригады"TABLE BRIGADI

(KOD_IZDEL INT NOT NULL PRIMARY KEY,_BRIGADI INT)

Создание таблицы "Технология"TABLE TECHNOLOGIA

(KOD_IZDEL INT NOT NULL PRIMARY KEY,_IZDEL CHAR (10).INT,INT,INT,INT,INT)

4. Физическое проектирование БД с использованием средств СУБД MS SQL Server


Ввод данных в таблицу "Коробочный цех"


Ввод данных в таблицу "Бисквитный цех"



Ввод данных в таблицу "Технология"


Ввод данных в таблицу "Бригады"



Ввод данных в таблицу "Заявка"


5. Разработка запросов, процедур, триггеров


Представления


Создание представления, которое содержит информацию о заявке для "Коробочного цеха"


Создание представления, которое содержит информацию для "Склада" для приготовления необходимых продуктов




Процедуры


1) Создание процедуры, реализующее изменение в таблице "Технология", реализующее увеличение значения Сгущенки в 3 раза



Таблица до использования процедуры


Таблица после процедуры


) Создание процедуры, реализующее изменение в таблице "Технология", реализующее увеличение значения сгущенки в 3 раза при указании кода изделия, для которого необходимо выполнить данное увеличение


Таблица до использования процедуры



Таблица после процедуры


) Создание процедуры с использованием курсора списка изделий, для которых использовались более двух бисквитов


Триггеры


Создание триггера, контролирующего операцию добавления новых записей в таблицу "Коробочный цех"


Запросы


1) Запрос на выборку записей, удовлетворяющих некоторому условию с использованием логической операции проверки на вхождение в диапазон


) Запрос на выборку записей, удовлетворяющих некоторому условию с использованием логической операции проверки на вхождение в множество


) Запрос на выборку записей из таблицы, являющейся результатом соединения двух таблиц по некоторому условию


) Запрос с использованием агрегатных функций с применением группировки


) Запрос на выборку записей с условием сортировки


) Вложенный запрос на выборку записей, в том числе с использованием предиката EXIST


Список литературы


1.      Мамаев Е. MS SQL SERVER 2000

2.      Полякова Л.Н. Основы SQL. Издательство: Интернет-университет информационных технологий, 2004 г.

.        Проектирование баз данных на SQL SERVER 2000/Л. Дэвидсон; пер. с англ. - М.: Бином. Лаборатория знаний, 2003 г.

Похожие работы на - Проектирование баз данных

 

Не нашли материал для своей работы?
Поможем написать уникальную работу
Без плагиата!
Без нейросетей!