База данных для автоматизации работы магазина компьютерной техники

  • Вид работы:
    Дипломная (ВКР)
  • Предмет:
    Информационное обеспечение, программирование
  • Язык:
    Русский
    ,
    Формат файла:
    MS Word
    96,31 kb
  • Опубликовано:
    2011-09-14
Вы можете узнать стоимость помощи в написании студенческой работы.
Помощь в написании работы, которую точно примут!

База данных для автоматизации работы магазина компьютерной техники

Введение

Система управления базами данных Microsoft Access является одним из самых популярных приложений в семействе настольных СУБД. Все версии Access имеют в своем арсенале средства, значительно упрощающие ввод и обработку данных, поиск данных и предоставление информации в виде таблиц, графиков и отчетов. Начиная с версии Access 2000, появились также Web-страницы доступа к данным, которые пользователь может просматривать с помощью программы Internet Explorer. Помимо этого, Access позволяет использовать электронные таблицы и таблицы из других настольных и серверных баз данных для хранения информации, необходимой приложению. Присоединив внешние таблицы, пользователь Access будет работать с базами данных в этих таблицах так, как если бы это были таблицы Access. При этом и другие пользователи могут продолжать работать с этими данными в той среде, в которой они были созданы. Основу базы данных составляют хранящиеся в ней данные. Кроме того, в базе данных Access есть другие важные компоненты, которые называются объектами. Объектами Access являются:

Таблицы - содержат данные.

Запросы - позволяют задавать условия для отбора данных и вносить изменения в данные.

Формы - позволяют просматривать и редактировать информацию.

Страницы - файлы в формате HTML (Hypertext Markup Language, Язык разметки гипертекста), позволяющие просматривать данные Access с помощью броузера Internet Explorer.

Отчеты - позволяют обобщать и распечатывать информацию.

Макросы - выполняют одну или несколько операций автоматически.

Целью этой работы является создание базы данных в СУБД Access, которая должна будет автоматизировать работы магазина компьютерной техники.

1. Проектирование баз данных

.1 Предметная область

1.      Справочник товары

В этой таблице будут использоваться следующие поля: Код товара, Наименование лекарства, Оптовая цена, Розничная цена, Кол-во товара на складе. В качестве ключевого поля будет использоваться Код товара. Данная таблица связана с таблицей Поставка по полю Код товара.

2.      Поставка

В этой таблице приводятся сведения о поставке: Код поставки, Код товара, Код поставщика, Дата поступления, Цена одной единицы товара, Кол-во поставленного товара. В качестве ключевого поля будет использоваться Код поставки. Данная таблица связана с таблицами Справочник товары, Поставщики по полям Код товара, Код поставщика.

3.      Поставщики

В этой таблице будут использоваться следующие поля: Код поставщика, Название, Адрес, Телефон, Ответственное лицо, Должность. В качестве ключевого поля будет использоваться Код поставщика. Данная таблица связана с таблицей Поставка по полю Код поставщика.

4.      Справочник услуги

В этой таблице необходимы следующие характеристики: Код услуги, Наименование услуги, Стоимость, Ответственное сотрудник. В качестве ключевого поля будет использоваться Код услуги. Данная таблица связана с таблицей Сотрудники по полю Ответственный сотрудник→Код сотрудника.

5.      Сотрудники


.2 Режимы работы с базами данных

Обычно с базами данных работают две категории пользователей. Первая категория - проектировщики. Их задача состоит в разработке структуры таблиц базы данных и согласование ее с заказчиком. Кроме таблиц проектировщики разрабатывают и другие объекты базы данных, предназначенные, с одной стороны, для автоматизации работы с базой, а с другой стороны - для ограничения функциональных возможностей работы с базой (если это необходимо из соображений безопасности). Проектировщики не наполняют базу конкретными данными, (заказчик может считать их конфиденциальными и не предоставлять посторонним лицам). Исключение составляет экспериментальное наполнение модельными данными на этапе отладки объектов базы.

Вторая категория исполнителей, работающих с базами данных, - пользователи. Они получают исходную базу данных от проектировщиков и занимаются ее наполнением и обслуживанием. В общем случае пользователи не имеют средств доступа к управлению структурой базы - только к данным, да и то не ко всем, а к тем, работа с которыми предусмотрена на конкретном рабочем месте.

Соответственно СУБД имеет два режима работы: проектировочный и пользовательский. Первый режим предназначен для создания или изменения структуры базы и создания ее объектов. Во втором режиме происходит использование ранее подготовленных объектов для наполнения базы или получения данных из нее.

1.3 Проектирование базы данных

Процесс проектирования информационных систем начинается с построения концептуальной модели данных, т.е. идентификации сущностей. Затем необходимо выполнить следующие шаги процедуры проектирования даталогической модели.

. Представить каждый стержень (независимую сущность) таблицей базы данных (базовой таблицей) и специфицировать первичный ключ этой базовой таблицы.

. Представить каждую ассоциацию (связь вида "многие-ко-многим" или "многие-ко-многим-ко-многим" и т.д. между сущностями) как базовую таблицу. Использовать в этой таблице внешние ключи для идентификации участников ассоциации и специфицировать ограничения, связанные с каждым из этих внешних ключей.

. Представить каждую характеристику как базовую таблицу с внешним ключом, идентифицирующим сущность, описываемую этой характеристикой. Специфицировать ограничения на внешний ключ этой таблицы и ее первичный ключ - по всей вероятности, комбинации этого внешнего ключа и свойства, которое гарантирует "уникальность в рамках описываемой сущности".

. Представить каждое обозначение, которое не рассматривалось в предыдущем пункте, как базовую таблицу с внешним ключом, идентифицирующим обозначаемую сущность. Специфицировать связанные с каждым таким внешним ключом ограничения.

. Представить каждое свойство как поле в базовой таблице, представляющей сущность, которая непосредственно описывается этим свойством.

. Для того чтобы исключить в проекте непреднамеренные нарушения каких-либо принципов нормализации, выполнить описанную процедуру нормализации.

. Если в процессе нормализации было произведено разделение каких-либо таблиц, то следует модифицировать инфологическую модель базы данных и повторить перечисленные шаги.

. Указать ограничения целостности проектируемой базы данных и дать (если это необходимо) краткое описание полученных таблиц и их полей.

Связь один-ко-многим реализуется путём перетаскивание ключа из одной таблице в другую, содержащую поле, с таким же форматом.

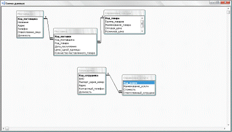
Концептуальная модель представлена в приложении А, схема данных в приложении Б.

На этом этапе заканчивается предварительное проектирование базы данных, и на следующем этапе начинается её непосредственная разработка. С этого момента начинается работа с СУБД.

2. Реализация СУБД

access база данные таблица магазин

Таблицы - это основные объекты любой базы данных. Во-первых, в таблицах хранятся все данные, имеющиеся в базе, а во-вторых, таблицы хранят и структуру базы (поля, их типы и свойства).

Конструктор таблиц является графическим средством представления и изменения структуры таблицы в базе данных, к которой имеется подключение.

Окно конструктора таблиц разделяется на две области. В верхней области отображается сетка, каждая строка которой описывает один столбец базы данных. Для каждого столбца отображаются его основные характеристики: имя столбца, тип данных, длина и параметр допустимости пустых значений.

В нижней области окна конструктора таблиц отображаются дополнительные характеристики каждого столбца, выделенного в верхней области.

Из окна конструктора таблиц можно также получить доступ к окнам свойств, с помощью которых создаются и изменяются межтабличные связи, ограничения, индексы и ключи таблицы.

В разделе 2.1 в данной пояснительной записке представлен список таблиц, созданный при помощи конструктора, а также для каждой из созданных таблиц приведён список ее полей с указанием таких параметров, как “Имя поля” и “Признак ключевого поля”.

Запросы используются для просмотра, изменения и анализа данных различными способами. Запросы также можно использовать в качестве источников записей для форм, отчетов и страниц доступа к данным <mk:@MSITStore:C:\Program%20Files\Microsoft%20Office\OFFICE11\1049\acmain11.chm::/html/acrefTypesOfQueriesYouCreateIn.htm>. В Microsoft Access есть несколько типов запросов:

v  Запросы на выборку <mk:@MSITStore:C:\Program%20Files\Microsoft%20Office\OFFICE11\1049\acmain11.chm::/html/acrefTypesOfQueriesYouCreateIn.htm>

v  Запросы с параметрами <mk:@MSITStore:C:\Program%20Files\Microsoft%20Office\OFFICE11\1049\acmain11.chm::/html/acrefTypesOfQueriesYouCreateIn.htm>

v  Перекрестные запросы <mk:@MSITStore:C:\Program%20Files\Microsoft%20Office\OFFICE11\1049\acmain11.chm::/html/acrefTypesOfQueriesYouCreateIn.htm>

v  Запросы на изменение <mk:@MSITStore:C:\Program%20Files\Microsoft%20Office\OFFICE11\1049\acmain11.chm::/html/acrefTypesOfQueriesYouCreateIn.htm>

v  Запросы SQL <mk:@MSITStore:C:\Program%20Files\Microsoft%20Office\OFFICE11\1049\acmain11.chm::/html/acrefTypesOfQueriesYouCreateIn.htm>

В данной курсовой работе использованы следующие запросы:

Упорядочение прайс-листов по наименованию лекарства: [Справочник товары].Наименование_товара, [Справочник товары].Группа_товаров, [Справочник товары].Оптовая_цена, [Справочник товары].Розничная_цена[Справочник товары]BY [Справочник товары].Наименование_товара;

Упорядочение прайс-листов по поставщикам: Поставщики.Название, Поставка.Дата_поступления, [Справочник товары].Наименование_товара, [Справочник товары].Группа_товаров, [Справочник товары].Оптовая_цена, [Справочник товары].Розничная_цена[Справочник товары] INNER JOIN (Поставщики INNER JOIN Поставка ON Поставщики.Код_поставщика = Поставка.Код_поставщика) ON [Справочник товары].Код_товара = Поставка.Код_товараBY Поставщики.Название;

Поиск сведений о лекарствах поставщика Х:Поставщики.Название, Поставка.Дата_поступления, [Справочник товары].Наименование_товара, [Справочник товары].Группа_товаров, Поставка.Цена_одной_единицы, Поставка.[Количество-поставленного_товара][Справочник товары] INNER JOIN (Поставщики INNER JOIN Поставка ON Поставщики.Код_поставщика = Поставка.Код_поставщика) ON [Справочник товары].Код_товара = Поставка.Код_товара(((Поставщики.Название) Like [введите поставщика]));

Вычисление количества наименований лекарств поступающих от поставщика Х:Поставщики.Название, Count(Поставка.Код_товара) AS Количество_наименованийПоставщики INNER JOIN Поставка ON Поставщики.Код_поставщика = Поставка.Код_поставщикаBY Поставщики.Название, Поставка.Код_поставщика;

Удаление данных о лекарствах, отсутствующих в продаже:[Справочник товары].Количество_товара_на_скаладе, [Справочник товары].*[Справочник товары]((([Справочник товары].Количество_товара_на_скаладе)=0));

Изменение закупочных цен от поставщика Х на 2%:Поставщики INNER JOIN Поставка ON Поставщики.Код_поставщика = Поставка.Код_поставщика SET Поставка.Цена_одной_единицы = Поставка!Цена_одной_единицы*2/100+Поставка!Цена_одной_единицы(((Поставщики.Название) Like [введите поставщика])).

По своим свойствам и структуре отчёты во многом похожи на формы, предназначенные только для вывода данных, причём для вывода не на экран монитора, а на принтер. В связи с этим отчёты отличаются тем, что в них приняты специальные меры для группирования выводимых данных и для вывода специальных элементов оформления, характерных для печатных документов.

В данной работе было создано два отчёта, представленные в приложении В:

Данные отчёты приведены в приложении В.

Заключение

На сегодняшний день всё большую популярность приобретают системы автоматизации работы с данными. Одним из самых распространённых СУБД является MS Access. В данной курсовой работе при помощи данного программного продукта была создана база данных, позволяющая оптимизировать работу аптеки. В ней представлены сведения о товаре (прайс-листы), услугах, сотрудниках и занимаемых ими должностях, а также сведение поставщиках и поставке. Запросы осуществляют поиск, корректировку информации, выборку и упорядочение по различным критериям, что позволяет пользователю не затрагивать много времени на данные операции. Формы позволяют легко и комфортно взаимодействовать с базой данных, защищая тем временем структуру базы данных от неквалифицированного пользователя.

Как результаты работы с базой данных были созданы два отчёта. Наглядно демонстрирующие некоторые функции СУБД.

Список литературы

1.   Справка MS Access 2003

2.      Сайт ru.wikipedia.org

.        Информатика. Базовый курс / Симонович С.В. И другие - Санкт-Петербург: Издательство “Питер”, 2000 г. - 640 с.

Приложение А

Концептуальная модель


Приложение Б

Схема данных


Похожие работы на - База данных для автоматизации работы магазина компьютерной техники

 

Не нашли материал для своей работы?
Поможем написать уникальную работу
Без плагиата!
Без нейросетей!