Эколого-экономические проблемы организаций
МІНІСТЕРСТВО
ОСВІТИ І НАУКИ УКРАЇНИ
МІЖРЕГІОНАЛЬНЕ
ВИЩЕ ПРОФЕСІЙНЕ УЧИЛИЩЕ ЗВ’ЯЗКУ
КУРСОВА РОБОТА
ТЕМА:
Створення бази
даних «Відвідування» засобами Access
Виконала:
Учениця Н.В.Деуль
Перевірив: Л.І. Возненко
Київ 2010
Лист-завдання
на виконання курсової роботи по професії Оператор з обробки інформації та
програмного забезпечення
СТВОРЕННЯ
БАЗИ ДАНИХ «ВІДВІДУВАННЯ» ЗАСОБАМИ ACCESS
1)
Проектування бази даних;
2)
Створення таблиць;
3)
Створення зв’язків;
4)
Створення запитів;
5)
Створення звітів;
6)
Створення форм;
7)
Створення макросів;
8)
Створення модулів;
9)
Створення кнопкової форми.
Вступ
Основні
ідеї сучасної інформаційної технології базуються на концепції, згідно якої дані
мають бути організовані в бази даних з метою адекватного відображення реального
світу, що змінюється, і задоволення інформаційних потреб користувачів. Ці бази
даних створюються і функціонують під управлінням спеціальних програмних
комплексів, званих системами управління базами даних (СУБД).
Збільшення
об'єму і структурної складності даних, що зберігаються, розширення кола користувачів
інформаційних систем привели до широкого поширення найбільш зручних і порівняно
простих для розуміння реляційних (табличних) СУБД. Для забезпечення одночасного
доступу до даних безлічі користувачів, розташованих досить далеко один від
одного і від місця зберігання баз даних, створені мережеві мультікористувацькі
версії БД засновані на реляційній структурі. У них тим або іншим способом
вирішуються специфічні проблеми паралельних процесів, цілісності (правильності)
і безпеки даних, а також санкціонування доступу.
З
поняттям бази даних тісно пов'язано поняття системи управління базою
даних(СУБД) - це пакет прикладних програм і мовних засобів для створення,
супроводження і використання баз даних, редагування вмісту і візуалізації
інформації. Під візуалізацією інформації бази розуміється відбір даних, що
відображуються, відповідно до заданого критерію, їх впорядкування, оформлення і
подальша видача на пристрої виводу або передачі по каналах зв'язку.
В
світі існує безліч систем управління базами даних. Не дивлячись на те що вони
можуть по-різному працювати з різними об'єктами і надають користувачеві різні
функції і засоби, більшість СУБД спираються на єдиний сталий комплекс основних
понять. Це дає нам можливість розглянути одну систему і узагальнити її поняття,
прийоми і методи на весь клас СУБД. Як такий учбовий об'єкт ми виберемо СУБД
Microsoft Access, що входить в пакет Microsoft Office.
В
базі даних (СУБД) існує декілька основних понять:
Дані
- певна систематизована і структурована яким-небудь чином інформація. Існують
принаймні три моделі даних: ієрархічна, мережева, реляційна.
Поле
- основний і мінімальний елемент даних, певна характеристика об’єкту, має ім’я,
значення, характер, тип і властивості.
Запис
– опис конкретного об’єкта, що містить різнотипні, логічно пов’язані між собою
поля (рядок бази даних).
Зв'язки
- логічні взаємозв'язки між записами або полями.
Моделі
даних - представлення даних і їх взаємозв'язків, що описують поняття
проблемного середовища. Моделі даних використовуються як для концептуального,
так і для логічного і фізичного представлення даних.
Моделі
даних
Ієрархічна
модель бази даних складається з об'єктів з покажчиками від батьківських
об'єктів до нащадків, сполучаючи разом зв'язану інформацію. Ієрархічні бази
даних можуть бути представлені як дерево, що складається з об'єктів різних
рівнів. Верхній рівень займає один об'єкт, другий, — об'єкти другого рівня і
так далі. Між об'єктами існують зв'язки, кожен об'єкт може включати декілька
об'єктів нижчого рівня. Такі об'єкти знаходяться відносно предка (об'єкт більш
близький до Кореню) до нащадка (об'єкт нижчого рівня), при цьому можлива
ситуація, коли об'єкт-предок не має нащадків або має їх декілька, тоді як у
об'єкту-нащадка обов'язково лише один предок. Об'єкти, що мають загального
предка, називаються близнятами. Перші системи управління базами даних
використовували ієрархічну модель даних, і в часі їх поява переганяє появі
мережевої моделі.
Мережева
модель. До основних понять мережевої моделі бази даних відносяться: рівень,
елемент (вузол), зв'язок.
Вузол
— це сукупність атрибутів даних, що описують деякий об'єкт. На схемі
ієрархічного дерева вузли представляються вершинами графа. У мережевій
структурі кожен елемент може бути пов'язаний з будь-яким іншим елементом.
Мережеві бази даних подібні ієрархічним, за винятком того, що в них є покажчики
в обох напрямах, які сполучають родинну інформацію.
Не
дивлячись на те, що ця модель вирішує деякі проблеми, пов'язані з ієрархічною
моделлю, виконання простих запитів залишається досить складним процесом. Також,
оскільки логіка процедури вибірки даних залежить від фізичної організації цих
даних, то ця модель не є повністю незалежною від додатка. Іншими словами, якщо
необхідно змінити структуру даних, то потрібно змінити і додаток.
Мережева
база даних відрізняється більшою гнучкістю, оскільки в ній існує можливість
встановлювати додатково до вертикальних ієрархічних зв'язків горизонтальні
зв'язки.
Реляційна
модель певної предметної області є набором відношень, що змінюються в часі.
Поняття реляційний (англ. relation — відношення) пов'язано з розробками
відомого англійського фахівця в області систем баз даних Едгара Кодда (Edgar
Codd). Ці моделі характеризуються простотою структури даних, зручною для
користувача табличною виставою і можливістю використання формального апарату
алгебри стосунків і реляційного числення для обробки даних.
РМД –
взаємозв’язки моделі даних. Відношення між таблицями встановлює зв’язок між
даними, щ знаходяться у різних таблицях. Зв’язки між таблицями встановлюються
шляхом об’єднання співпадаючих значень ключових полів.
Реляційна
модель орієнтована на організацію даних у вигляді двовимірних таблиць.
Базовими
поняттями (елементами) реляційних СУБД є:
|
Атрибут
|
Заголовок стовпця
|
|
Відношення
|
Таблиця
|
|
Домен
|
Стовпець
|
|
Кортеж
|
Рядок
|
|
Первинний ключ
|
Один або кілька
атрибутів
|
|
Сутність
|
Опис властивостей
об’єкту
|
|
Схема відношення
|
Рядок заголовків
таблиць
|
|
Тип даних
|
Тип значень елементів
таблиць
|
Атрибут
– поіменована характеристика сутності.
Відношення
– є двовимірною таблицею, що містить деякі дані.
Сутність
– містить деякі дані – це об’єкт будь-якої природи. Дані про сутність
зберігаються в відношенні таблиці.
Первинний
ключ – мінімальний набір атрибутів, за значенням яких можна знайти кожний
екземпляр сутності.
Об’єктивно-орієнтовна
модель - система управління обробляє дані як абстрактні об'єкти, наділені
властивостями, у вигляді неструктурованих даних, і використовуючи методи
взаємодії з іншими об'єктами навколишнього світу.
Таблиці
баз даних, як правило, допускають роботу з набагато більшою кількістю різних
типів даних.
Проектування
баз даних
Зазвичай
з базами даних працюють дві категорії користувачів. Перша категорія –
проектувальники. Їх завдання полягає в розробці структури таблиць бази даних і
узгодження її із замовником. Окрім таблиць проектувальники розробляють і інші
об'єкти бази даних, призначені, з одного боку, для автоматизації роботи з
базою, а з іншого боку – для обмеження функціональних можливостей роботи з базою
(якщо це необхідно з міркувань безпеки).
Проектувальники
не наповнюють базу конкретними даними (замовник може вважати їх конфіденційним
і не надавати стороннім особам). Виняток становить експериментальне наповнення
модельними даними на етапі відладки об'єктів бази.
Друга
категорія виконавців, що працюють з базами даних, - користувачі. Вони отримують
вихідну базу даних від проектувальників і займаються її наповненням і
обслуговуванням. У загальному випадку користувачі не мають засобів доступу до
управління структурою бази – лише до даних, да і то не до всіх, а до тих,
робота з якими передбачена на конкретному робочому місці.
Відповідно
СУБД має два режими роботи: проектувальний і призначений для користувача.
Створення нової БД
Для
того, щоб створити нову БД «Відвідування» необхідно запустити Microsoft Access.
Можна скористатися декількома способами:
1)
Пуск – програми – Microsoft Office – Microsoft Office Access
2)
Клацнути правою клавішею миші по вільному місцю – створити –
Microsoft Office Access
Після
того як загрузилася Microsoft Access створюємо нову БД:
3)
натиснути меню «Файл» - команда «Создать»
5) в
правій частині вікна необхідно виконати команду «новая база данных»
6)
Тепер необхідно задати ім’я базі даних та шлях її збереження
У
даному вікні діалогу із списку, що розкривається, Тека вибрати теку, в якій
потрібно зберегти створювану базу даних, а в полі введення Ім'я файлу ввести
ім'я бази даних. Після цього можна створити за допомогою майстра базу даних
певного типа зі всіма необхідними таблицями, формами і звітами.
Інтерфейс Microsoft Access
Після
створення нової БД можна розглянути інтерфейс програми:
Вікно
програми складається з вікна програми та робочого вікна.
Панель
інструментів бази даних:
Панель
інструментів має такі команди: створити, відкрити, зберегти, пошук файлів,
друк, попередній перегляд, орфографія, вирізати, копіювати, вставити, відміна,
зв’язки з Office, аналіз, програма, редактор сценаріїв, властивості, схема
даних, авто форма, довідка.
Створення
таблиць
Отже,
на наступному кроці створюються таблиці, в які згодом вводитиметься інформація.
Надалі дані в таблиці можуть доповнюватися новими даними, редагуватися або
виключатися з таблиці. Такі дані можна переглядати в таблицях або
упорядковувати їх по деяких ознаках.
Інформація,
що міститься в таблицях, може бути використана для складання звітів. Крім того,
можна задати графічну інтерпретацію інформації, що міститься в базі даних. З
вирішенням цих завдань можна познайомитись в подальших главах.
Створення
таблиці в MS Access здійснюється у вікні бази даних.
Таблиця
– це об’єкт бази даних, набір інформації по конкретній темі. Дані в таблиці
розміщені в стовпцях та рядках.
Послідовність
дій при створенні таблиці в новій базі даних:
1)
Необхідно відкрити вікно створеної бази даних і перейти на вкладку
“Таблиці.
2)
Натиснути кнопку «Создать» у вікні бази даних.
Відкриється
вікно діалогу “Новая таблица”, в правій частині якої знаходиться список
варіантів подальшої роботи:
Режим
таблиці — дозволяє створити нову таблицю в режимі таблиці;
Конструктор
— дозволяє створити нову таблицю в конструкторі таблиць;
Майстер
таблиць — дозволяє створити нову таблицю за допомогою майстра;
Імпорт
таблиць — дозволяє здійснити імпорт таблиць із зовнішнього файлу в поточну базу
даних;
Зв'язок
з таблицями — дозволяє здійснити створення таблиць, пов'язаних з таблицями із
зовнішніх файлів.
Потрібно
вибрати з цієї таблиці відповідний варіант створення таблиці і натиснути кнопку
ОК.
Для
того, щоб пов'язати таблицю з інформацією, що міститься в ній, кожній таблиці
привласнюється ім'я. У вікні діалогу “Збереження” задається ім’я після чого
натиснути кнопку ОК.
При
привласненні імені таблиці, як і імені бази даних, можна не обмежуватися вісьма
символами. Ім'я таблиці, як і імена інших об'єктів бази даних, зберігається в
самій базі даних.
Створення
таблиці за допомогою майстра
MS
Access містить цілий ряд таблиць, які можна використовувати як прототип
потрібних таблиць. При використанні майстра можна не лише заощадити час на
створенні таблиць, але і забезпечити стандартні імена і типів даних полів
таблиць.
Для
того, щоб викликати майстра для створення таблиці, у вікні діалогу “Новая
таблица” знаходиться опція «Мастер таблиц» після її вибору потрібно натиснути
кнопку ОК.
На
екрані відкриється вікно діалогу, представивши необхідний матеріал для роботи.
У
лівій частині вікна діалогу знаходиться список «Образцы таблиц». При виборі
таблиці з цього списку змінюється розташований поруч список «Образцы полей», що
містить пропоновані зразки полів для вибраної таблиці.
Спочатку
необхідно із списку Зразки таблиць вибрати прототип таблиці, яка схожа на
створювану таблицю. Потім із списку Зразки полів вибрати поля таблиці і
розмістити їх в списку «Поля новой таблицы».
Для
вибору полів використовуються кнопки із стрілками, які розташовані правіше за
список «Образцы полей».
Використовуючи
кнопку «Переименовать поле», можна у разі потреби змінити найменування будь-яке
з вибраних полів в списку «Поля новой таблицы».
Сформувавши
список полів створюваної таблиці, потрібно натиснути кнопку «Далее».
При
використанні майстра таблиць немає необхідності піклуватися про тип даних. Коли
вибирається поле із списку «Образцы полей», майстер передбачає, що він знає,
який тип даних підійде. Після того, як таблиця створена, можна перейти в режим
конструктора таблиць і поглянути, які типи даних вибрав майстер для полів.
На
наступному кроці створення таблиці задається ім'я таблиці і визначається
ключове поле:
Майстер
пропонує свій варіант імені, який можна прийняти, натискуючи клавішу Tab. Якщо
потрібно привласнити таблиці яке-небудь інше ім'я, а в даному випадку «Студенти
групи Т-10» потрібно ввести його в текстове поле.
Тепер
можна вказати майстрові, щоб він автоматично підібрав для таблиці первинний
ключ, і натискувати кнопку Далі для переходу в наступне вікно діалогу.
Якщо
в базі даних вже існують раніше створені таблиці, на третьому кроці майстер
допоможе пов'язати створювану таблицю вже створеними. Для пов'язання
створюваної таблиці з іншими таблицями бази даних потрібно вибрати із списку
даних таблиць, що вже існують в базі, таблицю, з якою необхідно її пов’язати, і
натиснути кнопку Зв'язку.
На
екрані відкриється вікно діалогу «Связи». В ньому за умовчанням вибрана опція
Таблиці не зв'язані. Необхідно встановити один з двох можливих типів
створюваних зв'язків і натиснути кнопку ОК.
На
наступному кроці можна вказати режим подальшої роботи:
Безпосереднє
введення даних в таблицю — після завершення робіт майстра на екрані
відкривається режим таблиці, що дозволяє приступити до введення даних в
таблицю;
Введення
даних в таблицю за допомогою форми, що створюється майстром, — після завершення
роботи майстра на екрані відкривається екранна форма введення інформації в
створену таблицю.
Встановивши
необхідний режим, натиснути кнопку Готово. Цим кроком запускається майстер на
формування таблиці. Після завершення цього процесу залежно від вибраної опції
на екрані відкриється вікно конструктора таблиці, вікно перегляду таблиці, або
екранна форма введення даних в таблицю.
Створення
таблиці у вікні конструктора
Створення
таблиць у вікні конструктора надає ширші можливості за визначенням параметрів
створюваної таблиці. Можна перейти в конструктор таблиць з майстра по створенню
таблиці або ж безпосередньо з вікна діалогу «Новая таблица» вибрати із списку
варіантів значення Конструктор, і натиснути кнопку ОК.
В
результаті виконання цих дій відкриється вікно конструктора таблиці.
У
верхній частині вікна діалогу знаходиться таблиця, яка містить наступні
атрибути створюваної таблиці: найменування поля, тип даних і опис. Окрім цих
основних атрибутів, кожне поле таблиці володіє додатковими властивостями, що
відображуються в нижній частині конструктора і визначають умови введення даних.
Найменування кожного з полів таблиці, як правило, вибирається довільно, але так,
щоб відобразити характер інформації, яка зберігатиметься в даному полі. Тип
поля визначається типом даних, що зберігаються в цьому полі. У кожного поля є
визначення.
Найменування
поля
Найменування
поля вводиться в поле введення стовпця ім'я поля. При завданні найменувань
полів потрібно слідувати наступним правилам:
-
Найменування поля може містити до 64 символів, але не слід
зловживати цією можливістю, задаючи дуже довгі імена;
-
Найменування поля може містити букви, цифри, пропуски і спеціальні
символи, за винятком крапки (.), знаку (!) оклику, прямих дужок ([]) і деяких
символів, що управляють (з кодами ASCII 0-31);
-
Найменування поля не може починатися з пропуску;
-
Два поля в одній таблиці не можуть мати однакових найменувань;
-
Як найменування поля не рекомендується використовувати абревіатури
або короткі назви.
Недотримання
цих правил відстежується засобами СУБД MS Access, але в деяких випадках це може
привести до важко визначуваних помилок, тому рекомендується самостійно
контролювати дотримання вищепереліченим правилам в практичній роботі.
Бажано
прагнути використовувати імена, що відрізняються стислістю, для полегшення їх
ідентифікації при перегляді таблиць.
Типи даних
Найменування поля використовується для заслання на дані таблиці.
Для визначення типа даних, що зберігаються, використовується тип даних. Тип
даних поля вводиться в поле введення стовпця Тип даних. У MS Access допустимими
є дані наступних типів:
Текстовий - Символьні, текстові дані, об'єм яких неповинен,
перевищувати 255 символів, за умовчанням 50.
Числовий – символьні дані, за умовчуванням 50
Грошовий - Різновид типа даних для зберігання, грошових
еквівалентів, розміром 15 розрядів до коми, і чотири розряди після.
Лічильник - Є різновидом числового типа, може мати лише ціле
значення, автоматично збільшується на заданий крок, за умовчанням +1, значення
не можуть повторюватися.
Дата/час - Відображає дані Дати або часу
Логічний - Призначений для зберігання логічних значень, для команд
і операцій: лож\істінна, да\нет, true\false, 1\0.
Поле MEMO - Текстовий тип даних, обмеження до 64000 символів, поля
цього типа не індексуються.
Поле об'єкту OLE - Призначений для зберігання об'єктів (файлів),
які створені в інших застосуваннях. Поле не індексується.
Майстер підстановок - Дозволяє підставляти значення полів, у
вигляді простого або комбінованого списку.
Для зміни ширини поля потрібно в рядку Розмір поля розділу
“Властивості поля” задати число, що визначає ширину поля (від 1 до 255).
Кожен з типів даних наділений власними властивостями, які
відображуються в розділі “Властивості поля” вікна конструктора.
Числові поля
В текстових полях допустимі символи, цей тип поля може містити
цифри. Як основні аргументи по використанню числових полів приведу наступні
міркування:
При введенні даних числового типа автоматично виробляється
перевірка даних. Якщо дані містять текстові або спеціальні символи, MS Access
видасть запобігання і помилкові дані не будуть введені.
Лише над числовими полями можливе виконання математичних операцій.
Перш, ніж встановити розмір поля, потрібно поміркувати, які значення
зберігатимуться в ньому.
Вибравши оптимальне значення, заощаджується місце для зберігання
даних. Для вказівки кількості десяткових знаків використовується властивість
поля Число десяткових знаків. Воно може набувати значення від 0 до 15. Атрибут
Авто даної властивості служить для автоматичної установки кількості знаків
після коми. Використовуючи значення властивості Розмір поля, можна встановити
наступний формат для полів числового типа.
Поля типа Лічильник
Поля типа Лічильник призначені для зберігання даних, значення яких
не редагуються, а встановлюються автоматично при додаванні кожної нової; записи
в таблицю.
Їх значення є унікальними, послідовно зростаючими на 1 при
додаванні кожному новому запису або можуть бути будь-якими випадковими числами.
Такі поля дозволяють проводити автоматичну пере нумерацію даних
незалежно від того, в яке місце таблиці вставляються дані, що буває дуже зручно
при веденні різних кодифікаторів, ключів і впорядкованих масивів даних,
оскільки створює умови для вживання алгоритмів швидкого сортування і пошуку
даних.
Поля дати/часу
Використання для зберігання дат і часу полів, в яких дані
представлені в спеціальному форматі, надає ряд додаткових переваг:
MS Access дозволяє вводити і відображувати дати в декількох
форматах. Конкретний варіант відображення дати/часу встановлюється у
властивості Формат поля вікна конструктора таблиць. При зберіганні даних ці
формати автоматично перетворяться у внутрішнє представлення даних.
При введенні дат MS Access здійснює перевірку формату даних і
допускає введення лише правильних дат.
У полі даного типа може міститися будь-яка дата і будь-який час:
від 1 січня 100 р. до 31 грудня 9999 р. Дані цього типа займають 8 байт.
Логічні поля
Логічні поля використовуються для зберігання даних, які можуть
приймати одне з двох можливих значень. Властивість Формат поля логічного поля
дозволяє використовувати спеціальні формати або один з трьох вбудованих:
Істина/Брехня, Да/Нет або Вкл/викл. При цьому значення Істина, Та і Вкл еквівалентні
логічному значенню True, а значення Брехня, Немає і Викл еквівалентні логічному
значенню False.
Якщо вибрати вбудований формат, а потім вводити еквівалентне
логічне значення, то введене значення відображуватиметься у вибраному форматі.
Наприклад, якщо значення True або Вкл вводиться в елемент управління типа Поле,
для якого у властивості Формат поля вказано Да/Нет, то введене значення тут же
перетвориться в Так.
При створенні спеціального формату треба видалити поточне значення
з властивості Формат і введіть свій власний формат.
Текстові поля довільної довжини
Текстові поля довільної довжини (поля MEMO) можуть містити тих же
типів даних, що і прості текстові поля. Відмінність між цими полями полягає в
тому, що довжина полів типа MEMO може бути дуже велика в порівнянні з розміром
текстових полів. Може містити довгий текст або комбінацію тексту і чисел.
Поля об’єкта OLE
MS Access дозволяє зберігати в таблицях зображення і інші двійкові
дані (наприклад, електронну таблицю MS Excel, документ MS Word, малюнок
звукозапис), зв'язаний або упроваджений в таблицю Microsoft Access. Для цих
цілей служить тип даних Поле об'єкту OLE. Фактичний об'єм даних, який можна
ввести в поле даного типа, визначається об'ємом жорсткого диска комп'ютера (до
1 Гігабайта).
Тип даних майстер підстановок
Вибір цього типа даних запускає майстер підстановок, який створює
поле, в якому пропонується вибір значень із списку, що розкривається, містить
набір постійних значень або значень з іншої таблиці. Вибір цього параметра в
списку у вічку запускає майстра підстановок, який визначає типа поля.
Розмір даного поля збігається з розміром ключового поля,
використовуваного як підстановка (зазвичай, 4 байти).
Створення структури таблиці
Після розгляду типів даних в Access і окремих властивостях полів
таблиці, можна приступити до створення структури таблиці. Створення структури
таблиці можна розглянути на прикладі створення таблиці «Студенти бази даних
МВПУ». Дана таблиця вже є в базі даних МВПУ, але розгляд процесу створення цієї
таблиці буде вельми корисним. Для того, щоб не порушити структуру бази даних
МВПУ, заздалегідь, створюється учбова база даних і відкривається її вікно. У вікні
конструктора таблиці в стовпці Ім'я поля ввести КодУчня.
Натиснути клавішу Tab або Enter, щоб перейти в стовпець Типа
даних. При цьому звернути увагу, що в нижній частині вікна діалогу з'являється
інформація в розділі “Властивості поля”.
У стовпці Тип даних з'явилося значення Текстовий. Потрібно
натиснути кнопку розкриття списку в правій частині прямокутника, і побачити
список, що містить всі типи даних. З цього списку за допомогою миші або
клавішами вгору і вниз вибирається значення Лічильник і натискується на клавішу
Tab для переходу в стовпець Опис. Стовпець Опис це пояснення, яке дається своїм
полям. Якщо в майбутньому працювати з даною таблицею, цей опис з'являтиметься в
нижній частині екрану MS Access всякий раз, коли виявитеся в полі КодУчня, і нагадає
призначення даного поля.
Необхідно ввести пояснюючий текст в стовпець Опис і натиснути
клавішу Tab або Enter, щоб перейти до введення інформації про наступне поле.
Аналогічним чином можна ввести опис всіх полів таблиці.
Завершивши введення структури таблиці, необхідно зберегти її,
виконавши команду Файл/Зберегти.
Створення таблиці в режимі таблиці
Кожен із способів має свої переваги і недоліки. Але цей спосіб
створення таблиці вражає своєю простотою, наочністю і дуже сподобався. Не
даремно він розташований першим в списку методів створення таблиць вікна
діалогу “Нова таблиця ”. Ймовірно, ним найчастіше і користуються. Нижче
приведена послідовність дій, яку належить виконати:
В результаті виконання цих дій відкриється вікно діалогу
“Таблиця”, що містить створену за умовчанням таблицю. Ця таблиця містить 20
стовпців і 30 рядків, і цього цілком достатньо спершу. Після збереження цієї
таблиці, звичайно, можна додати стільки рядків і стовпців, скільки знадобиться.
Найменування полів таблиці визначені за умовчанням, але навряд чи
вони задовольняють вимогам. MS Access дозволяє дуже просто привласнити полям
нові імена.
Для цього натиснути двічі кнопкою миші на область вибору першого
поля (заголовок якого містить Поле 1). Ім'я поля виділяється і з'являється
миготливий курсор.
Вводиться ім'я першого поля і натискується клавіша Tab. Аналогічно
вводяться останні імена полів таблиці в наступних стовпцях. Тепер можна
заповнити декілька рядків таблиці, вводячи інформацію в тому вигляді, в якому
вона вводитиметься і в майбутньому. Краще записувати все в одному стилі
(наприклад, якщо першу дату записано 10/09/09, то не пишеться наступну у
вигляді Листопад 3, 1996). Якщо MS Access встановить неправильний тип даних,
змінити його складно, тому краще вводити все правильно відразу.
Потрібно зберегти таблицю, виконавши команду Файл/Сохранить макет
або натиснути кнопку «Сохранить» на панелі інструментів. У вікні діалогу, що
відкрилося, «Сохранение» потрібно привласнити таблиці ім'я і натиснути кнопку
ОК.
На запит про необхідність створення для таблиці первинного ключа
треба натиснути кнопку Так, і MS Access створить таблицю, видаливши зайві рядки
і стовпці.
Тепер потрібно переконатися, що Access вибрав для кожного поля
правильний тип даних. Для цього необхідно перейти у вікно конструктора таблиці,
виконавши команду «Вид/Конструктор таблиць». Якщо щось не влаштовує в структурі
таблиці, внести необхідні зміни.
Зв’язування таблиць. Створення зв’язків
Процес зв’язування таблиць може розпочатись на етапі визначення
підстановок. Завершує цей процес робота з визначенням схеми даних. Зв’язки між
таблицями можна редагувати, видаляти. Ця робота починається з натискання на
значок «Схема данных», що розташований на панелі інструментів.
В результаті цього відкривається діалогове вікно «Схема данных»,
де необхідно додати таблиці.
Для того, щоб додати таблиці необхідно клацнути правою клавішею
миші на вільному місці та вибрати команду «Добавление таблицы». Після виконання
цієї команди відкриється діалогове вікно «Добавление таблицы» де необхідно
виділити необхідні таблиці та додати їх до схеми даних.
Після того, як таблиці додались у схему даних можна почати
зв’язування таблиць. Цей процес починається шляхом перетягування ключового поля
однієї таблиці до підлеглого поля іншої.
Після перетягування ключових полів відкривається вікно «Изменения
связей», де пропонується «обеспечение целостности данных», «каскадное
обновление связанных полей» та «каскадное удаление связанных полей».
Забезпечення цілісності даних БД означає виконання низки обмежень,
додержання яких необхідне для підтримки несуперчності даних, що зберігаються.
Якщо у діалозі «Изменение связей» в поле «обеспечение целосности
данных» встановити прапорець, а в полях «каскадное обновление связанных полей»
та «каскадное удаления связанных полей» ні, то програма не дозволить змінити
або вилучити цільову сутність за умови наявності зв’язаних з нею записів в
іншій таблиці, а якщо встановити прапорець «каскадное обновление связанных
полей» то програма буде автоматично змінювати дані в усіх зв’язаних записах під
час зміни значення цільової сутності;
Якщо встановити прапорець «каскадное удаление связанных полей» то
програма автоматично буде вилучати зв’язані записи в процесі цільової сутності.
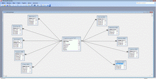
В результаті зв’язування всіх таблиць отримано таку схему даних:
Вибірка даних
На практиці часто потрібно вибрати з вихідної таблиці частину
записів, що задовольняють певним критеріям, і упорядкувати вибірку. Критерії
можуть визначатися поєднанням ряду умов. Наприклад, необхідно вибрати записи
про певних учнів групи і упорядкувати їх в алфавітному порядку. Для вирішення
таких завдань призначені майстри запитів і конструктор запитів, за допомогою
яких можна:
- Формувати складні
критерії для вибору записів з однієї або декількох таблиць;
- Вказати поля, що
відображуються для вибраних записів;
- Виконувати обчислення
з використанням вибраних даних.
Раніше були розглянуті загальні положення,
що відносяться до баз даних, де відзначалося, що одним з основних призначень
баз даних є швидкий пошук інформації і здобуття відповідей на всілякі питання.
Питання, що формулюються по відношенню до бази даних, називаються запитами. У
MS Access для формування запитів використовується конструктор запитів і
інструкція SELECT мови MS Access.
Створення запитів за допомогою майстра
Відмінною рисою MS Access є наявність
багато чисельних і всіляких майстрів, які допомагають при виконанні більшості
дій, не вимагаючи глибоких знань в області баз даних.

Відкриється вікно діалогу, в якому можна
вибрати опцію створення запиту за допомогою конструктора запитів або один з
майстрів створення запиту. Для знайомства із запитами краще вибрати опцію
Простий запит.

Після цього можна переглянути запит в
режимі «таблица»

Якщо наприклад, потрібно відібрати всіх,
хто живе в Києві, то поле Місто у запиті використовується для я обмеження
результатів вибірки; проте якщо не потрібно знову і знову дивитися на поля з ім'ям
інших міст, то все, що потрібно – перейти в режим конструктор після завершення
роботи майстра та задати умову відбору.
Припустимо, потрібно подзвонити учням
групи і повідомити їх про презентації нових професій. Номери телефонів
знаходяться в одному із стовпців таблиці, що містить всю інформацію про учнів,
— адреси і так далі. В даному випадку не потрібна вся ця інформація. Досить
назви групи, імені учня і номера телефону, тобто потрібно лише три стовпці.
Такий запит можна створити у конструкторі.

Відкриється вікно діалогу “Добавление
таблицы”, в якому потрібно вибрати таблицю Студенти Т-10 і натиснути кнопку
«Добавить».

Додавання полів в бланк запиту
Для вибору полів, які мають бути присутніми
в результуючій табліці, необхідно відображати їх у бланку запиту. В MS Access
існує два варіанти вибору полів результуючої табліці. Можна скористатися
найбільш прийнятним.

У MS Access широко використовується
механізм перенести-і-залишити (dr ag-and-drop). Для використання цього
механізму при виборі полів потрібно перейти в таблицю в схемі даних, з якої
треба вибрати поля. Виділити поля, які треба відображувати в запиті, натиснути
кнопку миші і, не відпускаючи її, перетягнути вибрані поля в бланк запиту.
Після чого переглянути в режимі таблиця.
Зміна порядку полів
Порядок полів в бланку запиту визначає
порядок появи їх в результуючій таблиці. Для того, щоб змінити розташування
поля в цьому списку, треба виконати наступні дії:

Тепер можна переміщати стовпець в
необхідному напрямку. Товста вертикальна лінія покаже його поточне положення.
Збереження запиту
Створений запит можна використовувати
надалі. Для цього потрібно привласнити йому ім'я і зберегти його. Збереження
запиту здійснюється командою «Файл/Сохранить как экспорт», який відкриє вікно
діалогу введення імені запиту. MS ACCESS за умовчанням запропонує ім'я запиту і
поля введення, але краще підібрати, що-небудь значиміше.
Для більш зручного відображення
інформації, що міститься в базі даних, використовуються форми. У повсякденному
житті зазвичай заповнюються форми, наприклад, коли вносять плату за квартиру
або телефон.
Вживання різних елементів інтерфейсу
дозволяє наочніше представити запис. Додавання до форми Windows
Media Player дозволяє відтворювати файли.avi (Audio-Video Interleaved)
і.asf (ACTIVEX Streaming Format) з тим, аби користувачі могли розслабитися в
процесі роботи. Як фонове зображення можна використовувати графічні файли з
розширенням.gif і jpg.. Форми зазвичай використовують для наступних цілей:
-
для введення нових даних в таблицю, їх редагування і видалення;
-
для вибору даних, їх попереднього перегляду і для друку звіту;
-
Конструктор (Design View);
-
Режим таблиці (Datasheet View);

В цьому вікні потрібно відкрити список
таблиць і вибирати одну з них, а саме ту, з якої буде створюватися форма.
Наприклад Студенти групи Т-10.
Для цього виконаємо команду Автоформа: в
столбец.

У результаті буде створена форма,
зображена на малюнку.

У цьому вікні всі поля розташовані у
стовпець і виведено тільки один запис. Перегляд послідовних записів таблиці
Список здійснюється за допомогою кнопок прокрутки.
При спробі закрити створену форму система
робить запит про необхідність її збереження.

Якщо форма зберігається, то видається ще
один запит про збереження форми з означеним іменем. Можна ввести нове ім'я чи
згодитися з тим, яке пропонує система, і після цього натиснути кнопку ОК.

Порядок її створення аналогічний
попередньому, з тією лише різницею, що замість команди «Автоформа: в столбец»
виконується команда «Авто форма: ленточная.» Стрічкова форма даних зображена на
малюнку поданому нижче.

Третя стандартна форма – таблична
Вона створюється аналогічно тому, як і дві
попередні. У цьому випадку у вікні Новая форма виконується команда Автоформа:
табличная. Її зовнішній вигляд приведено на малюнку.

Крім розглянутих трьох видів стандартних
форм, користувач може самостійно створювати довільну форму. Для цього
використовують програму майстер форм. Для аналізу роботи майстра форм можна
створити базу даних Basa4, яка буде утримувати таблицю з іменем Студенти.
На екрані в панелі інструментів з'явиться
кнопка «Панель элементов» (на ній зображено ключ з молотком).


Права верхня кнопка – це «Мастер
элементов». Він визначає, яким способом створюються нові елементи управління.
При бажанні можна самостійно розібратися з елементами управління форми. У
формі, як і в запиті, також можна здійснити пошук необхідних даних. При цьому
методика роботи щодо пошуку даних близька до аналогічної методики у запитах.
Створення звітів
Звіти – представлення інформації у
друкованому вигляді. Для створення звітів МS Accеss дозволяє використовувати
такі засоби:
-
Майстер звітів, який дозволяє досить швидко створювати звіт на
основі відбору полів з вхідних інформаційних таблиць.
-
Конструктор звітів, у якому користувач самостійно розробляє
потрібний із заданими властивостями.
-
Автозвіт: стрічковий, який дозволяє автоматично створювати
найпростіший табличний звіт на основі однієї таблиці.
-
Автозвіт: у стовпець, який дозволяє автоматично створювати звіт з
полями, назви яких розташовуються в один або декілька стовпців.
-
Майстер діаграм;
-
Поштові наклейки.
Для
створення звіту будь-яким із зазначених способів необхідно виконати такі дії:
1)
Відкрити базу даних.
2)
У вікні бази даних вибрати вкладку “Отчеты» і натиснути на кнопку
“Создать”.
3)
У діалоговому вікні “Новый отчет», що з’явилось на екрані, вибрати
один з можливих засобів формування звіту.
Створення
найпростішого звіту за допомогою засобу “Автоотчет”
Найпростішим способом створення табличного звіту є
використання засобу “Автоотчет”. З цією метою у діалоговому вікні “Новый отчет»
потрібно вибрати “Автоотчет: ленточный» і як джерело для побудови звіту у цьому
ж вікні вибрати таблицю або запит, на основі якого й буде побудовано звіт. На
екрані з’явиться готовий до використання звіт.
У цей звіт автоматично будуть включені усі поля
вибраної таблиці або запиту. Назви полів розташовуються зверху звіту в рядок.
На кожній сторінці звіту розміщуються декілька записів, що робить зручним
перегляд даних та їх порівняння.
Створення
звіту з використанням Майстра звітів
Створення
звіту за допомогою Майстра зводиться до вибору таблиць, які мають скласти інформаційну
основу звіту, визначення списку полів звіту та послідовність їх розміщення.
Для
запису Майстра звітів у вікні діалогу “Новый отчет» потрібно зі списку можливих
варіантів побудови звіту виділити “Мастер отчетов» і натиснути на кнопку “ОК”.
Потрібно
вибрати зі списку, що з’явився, таблицю або запит, на базі якої (якого)
створюється звіт. З списку полів необхідно перенести у список “Выбранные поля»
ті поля, які ви бажаєте розмістити у створюваному звіті.
Якщо
звіт створюється на основі декількох таблиць, то аналогічно вибираються і
переносяться у створюваний звіт потрібні поля з інших таблиць. Якщо після цього
натиснути на кнопку “Готово”, то на екрані з’явиться попередній варіант звіту.
Якщо натиснути на кнопку “Далее”, то з’явиться
наступне вікно Майстра звітів. На другому кроці створення звіту з допомогою
Майстра необхідно визначити, чи потрібно групувати дані по якому-небудь полю.
Поля, за якими необхідно виконати групування, вибираються зі списку полів, що
висвічуються у лівій частині вікна.
При
цьому вони автоматично з’являються у верхній частині правого списку в окремій
рамці й виділяються синім кольором. МS Accеss пропонує варіант групування
даних. Якщо він не задовольняє, то є можливість за допомогою кнопок вікна
діалогу задати свій варіант, пам’ятаючи, що МS Accеss допускає до 10 рівнів
групування.
У
наступному вікні Майстра звітів є можливість виконати сортування записів і
підрахунок підсумків у полях звіту. З метою сортування записів звіту у цьому
вікні необхідно вибрати поля, за якими має відбутись сортування та порядок
сортування. Дозволяється вибирати до 4 полів сортування.
Щоб
виконати підрахунки підсумків у полях звіту, потрібно натиснути кнопку “Итоги”
та у діалоговому вікні “Итоги”, що з’явиться після цього, за допомогою
прапорців здати для потрібних полів тип операції для підсумкових підрахунків
(Sum, Avg (середнє), Min, Max). Після цього натиснути на кнопку “ОК”, щоб
повернутися у вікно сортування.
Наступні
два кроки формування звіту за допомогою Майстра дозволяють визначити вид макета
і стиль оформлення звіту.
На
останньому кроці створення звіту є можливість задати ім’я звіту й вибирати один
з двох варіантів продовження роботи:
-
а) Перегляд і друкування звіту.
-
б) Модифікація звіту за допомогою Конструктора звітів.
Побудований
за допомогою Майстра звіт може повністю задовольнити ваші вимоги. Проте у
деяких випаках виникає потреба внести зміни у структуру і форму звіту, дещо
поліпшити його зовнішній вигляд. У цьому випадку є можливість використати
створений звіт як чорновий варіант і скористатись Конструктором звітів для його
модифікації та поліпшення.
Використання Конструктора звітів для створення та
модифікації звітів
Основними
об’єктами звіту є пояснювальний текст і поля. У звітів також можуть бути
присутні лінії, прямокутники, малюнки і таке інше.
У
процесі створення модифікації звітів конструктор звітів дозволяє додавати,
вилучати, переміщати області звіту разом із розміщеними у них об’єктами. Також
можна встановлювати колір і керувати параметрами відображення будь-яких
елементів і областей звіту.
Для
відкриття вікна Конструктор звітів з метою модифікації раніше створеного звіту
потрібно виконати такі дії:
1.
У вікні вибрати потрібний звіт.
2.
Натиснути на кнопку “Конструктор”.
На екрані відкриється вікно Конструктора
звітів, яке дуже нагадує вікно Конструктора форм і містить майже ті самі
об’єкти (написи, поля) та сітку, що й вікно Конструктора форм.
У вікні Конструктора звітів, як і у
формах, мають місце і заповнюються за допомогою засобів Конструктора такі
області: заголовок звіту, верхній і нижній колонтитули, область даних і область
примітки звіту. У разі проведення групування даних у вікні Конструктора
додатково з’являються області заголовка групи та примітки групи.
-
Заголовок звіту розміщується на початку звіту і роздруковується на
першій сторінці звіту. Використовується при створенні титульної сторінки звіту.
-
Верхній колонтитул розміщується на початку кожної сторінки і під
заголовком звіту. У цій області розміщуються назви стовпців звіту.
-
Заголовок групи розміщується перед першим записом кожної групи.
-
Область даних використовується для відображення даних окремих
записів з джерела записів для звіту, тобто з таблиці або запиту.
-
Примітка групи розміщується після останнього запису області даних
відповідної групи. Тут, як правило, розміщують підсумковий рядок групи.
-
Нижній колонтитул розміщується і друкується у нижній частині
кожної сторінки. Найчастіше використовується, що вставити номер сторінки.
-
Примітка звіту розміщується і друкується у кінці звіту. У цій
області розміщують підсумковий рядок звіту.
Конструктор звітів надає користувачу у
розпорядження велику кількість засобів для формування нових звітів та
поліпшення звітів, створених раніше у режимах Автозвіту або Майстра звітів.
Створення
макросів
Макрос
- певна послідовність операцій. Вони зберігаються у вікні, що нагадує таблицю,
в такому порядку, в якому їх необхідно виконувати. При запуску макросу Access
виконує ці дії.
Макрос
може істотно полегшити використання Access. Однією з корисних особливостей
макросів є можливість їх прив'язки до кнопок, які поміщаються у форми. Ці
кнопки можуть виконувати операції, що часто повторюються (наприклад, відкривати
діалогові вікна для пошуку, змінювати порядок сортування даних або друкувати
звіт).
Користувачі
Access можуть використовувати певні кнопки для виконання цих дій, навіть не
знаючи всіх подробиць операцій, що виконуються макросом. Використовуючи
макроси, можна створювати завершені застосування з призначеним для користувача
меню і діалоговими вікнами.
Перший
макрос виконуватиме дуже просте завдання — вказувати комп'ютеру на необхідність
видавати звуки за допомогою вбудованого динаміка. Створюється він таким чином:
1)
Необхідно клацнути на посиланні Макроси
розташованої у вікні бази даних.
2)
Для відкриття таблиці конструктора, призначеної для створення
нового макросу, потрібно клацнути на кнопці Створити
розташованою на панелі інструментів.
3)
Після цього клацнути на списку, що розкривається, в першому рядку
стовпця Макрокоманда і вибрати із списку команду Сигнал.
4)
Виконати команду «Файл - Сохранить».
5)
У діалоговому вікні «Сохранение» потрібно привласнити
макросу ім'я «Сигнал» і клацнути на кнопці «ОК».
6)
У вікні бази даних двічі клацнути на макросі «Сигнал»
на що негайно відреагує комп'ютер, видавши звуковий сигнал.




Модуль Access складається з описів,
інструкцій і підпрограм (процедур) написаних на мові програмування VBA (Visual
Basic for Application), збережених під загальним ім'ям. Visual Basic був
розроблений Microsoft як мова високого рівня для створення додатків на базі
операційної системи Windows.
Модулі класів окрім процедур містять опис
нового об'єкту і програми, які є локальними для цих об'єктів. Як приклад модуля
класу можна назвати модулі форм і звітів. Модуль форми створюється і
зв'язується з формою, аби створити процедуру обробки подій для цієї форми.
Одним з найбільш ефективних інструментів,
використовуваних для організації об'єктів баз даних Access, є головна кнопкова
форма. Головна кнопкова форма запускається при відкритті бази даних і містить
кнопки для активізації найбільш важливих об'єктів. Вона має набагато більш
дружній інтерфейс, ніж основне вікно бази даних.





Диспетчер кнопкової форми може
використовуватися багато разів для однієї і тієї ж кнопкової форми. Якщо
знадобиться внести якісь зміни, наприклад, додати новий елемент, змінити або
видалити його, потрібно відкрити вікно Диспетчер кнопкової
форми. Отже, всі раніше настроєні параметри залишаться в силі.
Засоби Microsoft Access дають змогу
конструювати багатосторінкові форми, що мають кілька вкладок із властивостями
для форми елементами керування.

Затим клацнути по кнопці «вкладка» і
протягнути по кнопковій формі. Коли є вже перша вкладка можна додати вкладки,
для цього необхідно клацнути правою клавішею миші по вкладці, яка вже існує та
вибрати команду «Добавить вкладку»

Для зміни заголовка вкладки необхідно
клацнути на ній правою клавішею миші та у вікні «Свойства», що відкривається
вибрати вкладку «Макет», і в рядку «Подпись» ввести новее ім'я вкладки.

Відкривається вікно, в якому задаються
критерії та дія кнопки. В наступному вікні вибирається таблиця або інший об’єкт
для відкриття.

Після створення вкладок та кнопок можна
перейти до автозавантаження головної кнопкової форми.

У діловій або особистій сфері часто
доводиться працювати з даними з різних джерел, кожен з яких пов'язаний з певним
видом діяльності. Для координації всіх цих даних необхідні певні знання і
організаційні навики. Microsoft Access об'єднує відомості з різних джерел в
одній реляційній базі даних. Створювані форми, запити і звіти дозволяють швидко
і ефективно оновлювати дані, отримувати відповіді на питання, здійснювати пошук
потрібних даних, аналізувати дані, друкувати звіти, діаграми і поштові
наклейки.
Список використаної літератури
1) Дубнов П.Ю.
Access 2002: Самоучитель.- М.: Изд-во ДМК Пресс, 2004.- 320с.
2) Бекаревич Ю.М.,
Пушкина Н.В. Microsoft.Access 2000.- Дюссельдорф, К.,М.,СПб.: БХВ-Петербург,
2001.- 480с.
3) Баркер Скотт Ф.
Профессиональное программирование в Access 2002.- М: 4) Вильямс, 2002.-
992с.
4) Вонг У. Оффис
2003 для «чайников». Москва, Санкт – Петербург, Киев, Диалектика, 2004. –
259-279
5) Гончаров О.
“Microsoft Access 7.0 у прикладах”. - Спб: Питер, 1997. - 256 с.
6) Зарецька Т.І.,
Колодяжний Б.Г. та ін. Інформатика. Навчальний посібник.К., 7) Навчальна
книга, 2002. – 425 – 438 с.
7) Левин А.
Самоучитель работы на компьютере. Начинаем с Windows. - М,: Нолидж, 2000. - 688
с.
8) Нейбауэр А.
ACCESS для занятых/ Пер.на русский яз.Д.Цибуля.- СПб: Питер Пресс, 1997.- 368с.
9) Послед Б.Г.
Access 2000. Базы данных и приложения.- К: "ДиаСофт", 2000.- 512с.
10Руденко В.Д., Макарчук
О.М., Патланжоглу М.О., "Практичний курс інформатики" за редакцією
академіка АПН України Мадзігона В.М., Київ, 1997.- 418 с.
11 Access 7.0 для Windows
95 -К.: Торгівельно-видавниче бюро BHV, 1997 - 480с
12 Microsoft Access 2002.
Шаг за шагом.- М.: ЭКОМ, 2002.- 352с.