Бухгалтерский учет в странах Бенелюкса
Оглавление
Введение
1. Теоретическая часть
1.1 Понятие ИС и ее жизненного цикла, этапы проектирования
ИС
1.2 Подход к проектированию информационной системы,
реализованный в проекте
1.3 Характеристика CASE-средства для моделирования бизнес-процессов предметной
области и выбранного метода (IDEF0
или DFD - общие
сведения, состав диаграмм)
1.4 Характеристика CASE-средства для создания модели данных предметной области. ERD модель (общие сведения, состав
диаграммы "сущность-связь")
1.5 Роль и место базы данных в информационной системе,
обоснование выбора используемой в проекте СУБД
2. Проектная часть курсовой работы
2.1 Описание предметной области задачи
2.2 Постановка задачи
2.3 Построение модели потоков данных (IDF0, DFD) в BPwin
2.4 Построение модели данных в ERwin
2.5 Создание базы данных
Заключение
Список использованной литературы
Приложения
Информационные системы (ИС) управления предприятиями
присутствуют на Российском рынке относительно недавно, эксперименты с
внедрением данных систем на отечественных предприятиях стали проводиться в
основном с начала 90-х годов. Количество внедрений изменяется десятками,
качество внедрения зачастую является предметом споров, слухов, домыслов и
разочарований. В то же время, интерес к ИС не угасает, и руководители предприятий
"отваживаются" на рискованные шаги.
Реорганизация деятельности предприятия, особенно если такая
реорганизация связана с внедрением корпоративных информационных систем, связана
с серьезным риском. Можно привести множество примеров, когда проекты по внедрению
готовых или разработанных под заказ информационных систем оканчивались
неудачей. Между тем существующие и опробованные в течение многих лет методики и
инструментальные средства позволяют минимизировать риски и решать ключевые
вопросы, возникающие на различных этапах реорганизации бизнес-процессов
предприятия, в том числе реорганизации, сопровождающейся внедрением
информационных систем. [1]
В связи с большим документооборотом, есть насущная
необходимость в автоматизации процесса их формирования. Используя имеющиеся
СУБД можно решить эту проблему. В данной работе поставлена цель: рассмотрение
возможностей формирования отчетов; задача: автоматизация формирования
отчетов по отгрузке товаров в разрезе клиентов. Для решения задачи выбраны две
методологии: IDEF0 и DFD.
Решение основной части проходит с помощью методологии DFD.
Инструментальным средством выбрана СУБД.
Информационная система (ИС) в целом - автоматизированная
система, предназначенная для организации, хранения, пополнения, поддержки и
представления пользователям информации в соответствии с их запросами. [2]
Под жизненным
циклом системы обычно понимается непрерывный процесс, который начинается с
момента принятия решения о необходимости создания системы и заканчивается в
момент ее полного изъятия из эксплуатации. Современные сети
разрабатываются на основе стандартов, что позволяет обеспечить, во-первых, их
высокую эффективность и, во-вторых, возможность их взаимодействия между собой.
Вообще говоря, все стандарты на информационные системы (как и на любые системы,
вообще) можно разбить на следующие два основных класса:
Функциональные стандарты, определяющие порядок
функционирования системы в интересах достижения цели, поставленной перед нею ее
создателями.
Стандарты жизненного цикла, определяющие то, как создается,
развертывается, применяется и ликвидируется система.
Модели, определяемые стандартами этих двух классов, конечно
же взаимосвязаны, однако решают совершенно разные задачи и характеризуются
принципиально различными подходами к их построению.
Например: наиболее полной функциональной моделью системы
является сама система, однако "биография" самой системы ни в коем
случае не может рассматриваться в качестве модели ее жизненного цикла. Куда
ближе к модели жизненного цикла информационной системы является описание жизни
живого существа, начиная с момента зачатия.
Таким образом, жизненный цикл информационной системы
охватывает все стадии и этапы ее проектирования:
предпроектный анализ (включая формирование функциональной и
информационной моделей объекта, для которого предназначена информационная
система);
проектирование системы (включая разработку технического
задания, эскизного и технического проектов);
разработку системы (в том числе программирование и
тестирование прикладных программ на основании проектных спецификаций подсистем,
выделенных на стадии проектирования);
интеграцию и сборку системы, проведение ее испытаний;
эксплуатацию системы и ее сопровождение;
развитие системы. [3]
Можно выделить два основных подхода к проектированию
современных информационных систем - структурный и процессный. Первый основан на
использовании организационной структуры предприятия, когда проектирование
информационной системы идет по подразделениям. Технологии деятельности всего
предприятия в этом случае описываются через технологии работы его
подразделений. Главным недостатком структурного подхода является привязка к организационной
структуре, которая довольно часто меняется, поэтому в проект информационной
системы постоянно приходится вносить изменения.
Несколько по-иному обстоит дело при процессном подходе. Этот
подход ориентирован не на организационную структуру, а на бизнес-процессы. При
процессном подходе предприятие рассматривается как совокупность взаимосвязанных
и взаимозависимых бизнес-процессов. В отличие от организационной структуры они
меняются достаточно редко. Основных бизнес-процессов на предприятии немного,
обычно не более десяти. А вот число обеспечивающих бизнес-процессов может
достигать нескольких десятков.
Процессный подход подводит к необходимости перехода на так
называемое тонкое производство, или тонкую ресурсосберегающую структуру (Lean
production).
Основными чертами такой реорганизации являются:
широкое делегирование полномочий и ответственности
исполнителям;
сокращение количества уровней принятия решений;
сочетание принципа целевого управления с групповой
организацией труда;
повышенное внимание к вопросам обеспечения качества
продукции или услуг.
Процессный подход к анализу и моделированию бизнес-процессов
и последующей разработке требований к информационным системам позволяет
оперативно изменять и дорабатывать технологии, безболезненно (без остановки
производства) модернизировать информационную систему предприятия. [4]
В проекте реализован процессный подход, ввиду удобства его
использования.
1.3 Характеристика CASE-средства
для моделирования бизнес-процессов предметной области и выбранного метода (IDEF0 или DFD -
общие сведения, состав диаграмм)
В качестве средств структурного анализа и проектирования,
наиболее распространенны следующие нотации:
SADT (Structured Analysis and Design
Technique). Для новых систем SADT (IDEF0)
применяется для определения требований (функций) для разработки системы,
реализующей выделенные функции. Для уже существующих - IDEF0 может быть
использована для анализа функций, выполняемых системой. Модель в нотации IDEF0
представляет собой совокупность иерархически упорядоченных и взаимосвязанных
диаграмм (рис.1). Вершина этой древовидной структуры, представляющая собой
самое общее описание системы. После описания системы в целом проводится
разбиение ее на крупные фрагменты (функциональная декомпозиция).
Рис.1 Модель в нотации IDEF0
DFD (Data Flow Diagrams) диаграммы потоков данных. Диаграммы
DFD обычно строятся для наглядного изображения текущей работы системы
документооборота организации. Как правило, диаграммы DFD используют в качестве
дополнения модели бизнес-процессов, выполненной в IDEF0.
IDEF3. Методология моделирования
IDEF3 позволяет описать процессы, фокусируя внимание на течении этих процессов,
позволяет рассмотреть конкретный процесс с учетом последовательности
выполняемых операций.
ER (Entity-Relationship Diagrams) диаграммы "сущность-связь". Методология описания данных (IDEF1X).
Таким образом мы можем сделать следующие выводы по
практическому использованию: применение универсальных графических языков
моделирования IDEF0, IDEF3 и DFD обеспечивает логическую целостность и полноту
описания, необходимую для достижения точных и непротиворечивых результатов на
этапе анализа.
По диаграммам делаем следующий вывод: наиболее существенное
различие между разновидностями структурного анализа заключается в их
функциональности.
Модели SADT (IDEF0)
наиболее удобны при построении функциональных моделей. Они наглядно отражают
функциональную структуру объекта: производимые действия, связи между этими
действиями. Таким образом, четко прослеживается логика и взаимодействие
процессов организации. Главным достоинством нотации является возможность
получить полную информацию о каждой работе, благодаря ее жестко
регламентированной структуре. С ее помощью можно выявить все недостатки,
касающиеся как самого процесса, так и то, с помощью чего он реализуется:
дублирование функций, отсутствие механизмов, регламентирующих данный процесс,
отсутствие контрольных переходов и т.д.
DFD позволяет проанализировать
информационное пространство системы и используется для описания
документооборота и обработки информации. Поэтому, диаграммы DFD применяют в
качестве дополнения модели бизнес-процессов, выполненной в IDEF0.
IDEF3 хорошо приспособлен для сбора данных, требующихся для
проведения анализа системы с точки зрения рассогласования/согласования
процессов во времени.
Нельзя говорить о достоинствах и недостатках отдельных
нотаций. Возможны ситуации, при которых анализ IDEF0 не обнаружил недостатков в
деятельности организации с точки зрения технологического или производственного
процесса, однако это не является гарантией отсутствия ошибок. Поэтому в
следующем этапе анализа необходимо перейти к исследованию информационных
потоков с помощью DFD и затем объединить эти
пространства с помощью последней нотации - IDEF3.
Что касается IDEF1X,
наряду со многими достоинствами, существенным недостатком является
невозможность адекватно и полно описать предметную область. Поэтому, код
клиентского приложения, генерируемый в дальнейшем на основе информации о
структуре БД, не позволяет построить эффективное приложение со сложной бизнес -
логикой. Это вызвано тем, что данные для хранения в БД необходимо представить в
таблицах, к структуре которой предъявляются требования нормализации.
1.4 Характеристика CASE-средства
для создания модели данных предметной области. ERD
модель (общие сведения, состав диаграммы "сущность-связь")
Цель
моделирования данных - обеспечить разработчика ЭИС
концептуальной схемой базы данных в форме одной модели или нескольких локальных
моделей, которые может быть относительно легко отображены в любую систему баз
данных.
Наиболее распространенным средством моделирования данных
являются диаграммы "сущность-связь"
(ERD), нотация которых была впервые введена Питером Ченом в
1976 г. и получила дальнейшее развитие в работах Ричарда Баркера. Различные
CASE-средства используют несколько отличающиеся друг от друга нотации ERD. Одна
из наиболее распространенных нотаций предложена Баркером (Oracle Designer). В
CASE-средстве SilverRun используется один из вариантов нотации Чена.
CASE-средства ERwin, ER / Studio, Design / IDEF используют методологию IDEF 1Х.
[5]
Диаграммы "сущность-связь" (ERD) предназначены для
разработки моделей данных и обеспечивают стандартный способ определения данных
и отношений между ними.
Фактически с помощью ERD осуществляется детализация хранилищ
данных проектируемой системы, а также документируются сущности системы и
способы их взаимодействия, включая идентификацию объектов, важных для
предметной области (сущностей), свойств этих объектов (атрибутов) и их
отношений с другими объектами (связей).
Эти диаграммные техники используются, прежде всего, для
проектирования реляционных
баз данных (хотя также могут с успехом применяться и для
моделирования иерархических и сетевых баз данных).
Диаграммы "сущность-связь" включают:
сущности;
атрибуты;
связи.
Сущность
(Entity) - любой объект, событие или концепция, имеющие
существенное значение для предметной области, и информация о которых должна
сохраняться.
Каждая сущность является множеством подобных объектов,
называемых экземплярами.
Каждый экземпляр индивидуален и должен отличаться от остальных.
Атрибут
(Attribute) - любая характеристика сущности, значимая для
рассматриваемой предметной области. Атрибут предназначен для квалификации,
идентификации, классификации, количественной характеристики или выражения
состояния сущности.
Каждая сущность может обладать любым количеством связей с
другими сущностями. Связь
(Relationship) - поименованное логическое соотношение между
двумя сущностями, значимое для рассматриваемой предметной области.
Первичный
ключ (Primary Key) - это атрибут или группа атрибутов,
однозначно идентифицирующих экземпляр сущности. На диаграмме первичные ключи
размещаются выше горизонтальной линии. Ключ может быть сложным, т.е. состоять
из нескольких атрибутов.
Альтернативный
ключ (Alternate Key) - потенциальный ключ, не ставший
первичным. На диаграмме альтернативный ключ обозначается AK n. m, где n - порядковый
номер ключа, m - порядковый номер атрибута в ключе.
Внешние
ключи (Foreign Key) создаются автоматически, когда сущности
соединяются связью (миграция ключа). Связи между таблицами реляционной БД
представляются одинаковыми ключами в таблицах (внешними ключами).
Связи (логические
отношения между сущностями) именуются глаголами или глагольными фразами. Имена
связей выражают некоторые ограничения или бизнес-правила и облегчают чтение
диаграмм.
На логическом уровне можно установить:
идентифицирующую связь один-ко-многим;
неидентифицирующую связь один-ко-многим;
связь многие-ко-многим.
Разработка ERD включает следующие основные этапы:
Идентификация сущностей, их атрибутов, а также первичных и
альтернативных ключей.
Идентификация отношений между сущностями и указание типов
отношений.
Разрешение неспецифических отношений (отношений
многие-ко-многим).
Основной функцией любой СУБД является поддержка
независимости, целостности и непротиворечивости данных в условиях коллективного
использования. Независимость данных понимается как способность СУБД создавать
различные представления об одних и тех же хранимых данных, остающихся инвариантными
к изменениям среды функционирования БД [25]. Требуемая степень независимости
данных достигается в результате введения внешнего, концептуального и
внутреннего уровней определения и манипулирования данными. С внешней точки
зрения база данных - это совокупность различных информационных моделей ПО,
предназначенных для информационных потребностей пользователей; с концептуальной
- база данных есть общая модель ПО, обеспечивающая поддержку различных
прикладных систем; с внутренней - база данных рассматривается как физическое
представление данных в конкретной среде, используемой для хранения информации.
Являясь информационной моделью ПО, база данных обеспечивает коллективное
использование информации и необходимые условия для естественной эволюции
существующих приложений ИС без их разрушения.
Благодаря концепции БД обеспечивается независимость описания
предметной области и задач приложений от структур данных и методов их
обработки, программ - от логической структуры базы данных, логической структуры
данных - от методов их физической организации.
В информационных системах, использующих БД, можно:
сделать программы ввода, модификации и поиска данных
независимыми от программ содержательной обработки приложений;
минимизировать объем хранимых данных путем сокращения их дублирования;
избежать противоречий в хранимых данных;
обеспечить сохранность и целостность информации:
многократно использовать одни и те же данные различными
прикладными программами;
обеспечить гибкость и адаптивность структуры данных к
изменяющимся информационным потребностям пользователей;
поддерживать адекватность базы данных моделируемой ПО;
обеспечить защиту данных от несанкционированного доступа.
Концепция БД позволяет создавать интегрированные
информационные системы, поддерживающие сложные и разнообразные структуры
объектов предметной области, содержащие большое число типов данных,
значительные объемы фактографической или текстовой информации, а также сделать
реальной задачу обеспечения высокой достоверности обработки и хранения больших
объемов данных. [6]
Функционирование организации по продаже канцелярских
товаров: ООО "КТ" осуществляет продажу канцелярских товаров. Хранится
следующая информация о предприятиях-клиентах: название, юридический адрес,
телефон, руководитель, главный бухгалтер. Клиентами являются магазины, частные
предприятия, кафе, туристические фирмы. Менеджер оформляет заказ, в котором
указано наименование заказчика, дата заказа, наименование товара, количество
товара, а так же отметки о выполнении\не выполнении заказа, и о выполнении\не
выполнении оплаты заказчиком. Заключается двусторонний договор. После выполнения
заказа составляется отчет в разрезе клиента, в котором указывается наименование
клиента, дата заказа, наименование, количество и цена товара, и выводится общий
итог по стоимости.
2.2.1 Цель проектирования ИС:
Потребность в создании ИС обусловлена необходимостью
автоматизации деятельности фирмы.
2.2.2 Основные функции, требующие автоматизации:
учет клиентов и заказов;
учет договоров.
2.2.3 Используемые документы и их описание:
Товар - внутренний документ, содержащий информацию о наличии
товара, о его цене. Функция: учет товара.
Клиент - внутренний документ, содержащий информацию о
клиенте. Функция: учет клиентов.
Заказ - внутренний документ, содержит информацию о всех
заказах, сделанных клиентами. Функция: учет заказов.
Договор - исходящий документ. Функция: юридическое
обоснование.
Отчет - внутренний документ, составляется на основе запроса
по клиентам и товару.
Анализ предметной области организации отгрузки товара и
получения отчетов по данному процессу проведем с помощью CASE-средства
BPwin с использованием двух методов IDF0
и DFD. Выбор данных методов обусловлен следующими
факторами:
IDF0 - необходимостью определения
соответствующих областей в исследуемой системе, на которых необходимо
сфокусировать внимание в первую очередь (моделирование деятельности фирмы с
целью построения некоторой информационной системы);
DFD - данные
диаграммы используются для описания документооборота и обработки информации.
Они являются дополнением к модели IDEF0 для более наглядного отображения
текущих операций с документами в системах обработки информации.
На контекстной диаграмме А-0 отображена система управления
процессом.
Report for Diagram: A-0, Организация процесса отгрузки
товара
Activity Name: Организация процесса отгрузки товара
Link Name: Канцелярские принадлежности
Link Name: Материалы
Link Name: Услуги организации
Link Name: Стандарты
Link Name: Мнение эксперта
Link Name: Персонал
Link Name: Оборудование
Link Name: Сведения о клиенте
Организация работы фирмы - совокупность технологических
процессов. Основным результатом этого технологического процесса является
оказание различных услуг. Процесс работы подразделяется на 2 непрерывных потока,
Один ориентирован на товар, второй - на клиента. (А0)
Report for Diagram: A0, Организация процесса отгрузки товара
Activity Name: Комплектование набора товаров
Activity Name: Обслуживание клиентов
Link Name: Канцелярские принадлежности
Link Name: Материалы
Link Name: Услуги организации
Link Name: Стандарты
Link Name: Мнение эксперта
Link Name: Персонал
Link Name: Оборудование
Link Name: Отгружаемый товар
Link Name: Сведения о клиенте
Следующие две диаграммы - это частные случаи декомпозиции
подсистем рассматриваемого процесса. В них выделяются основные процессы. Ниже
приведены отчеты по каждой из диаграмм. (А2, А23)
Report for Diagram: A2, Обслуживание клиентов
Подсистемы:
Activity Name: Оформление "карточки" клиента
Activity Name: Оформление пакета документов
Activity Name: Предоставление услуги
Link Name: Услуги организации
Link Name: Стандарты
Link Name: Мнение эксперта
Link Name: Персонал
Link Name: Оборудование
Link Name: Отгружаемый товар
Link Name: Пакет документов клиента
Link Name: Готовый пакет документов
Link Name: Карточка клиента
Link Name: Документация
Link Name: Сведения о клиенте
Link Name: Карточка документов клиента
Хранилища:
Data Store Name: База клиентов
Data Store Name: Хранилище оформленных документов
Report for Diagram: A23, Предоставление
услуги
Подсистемы:
Activity Name: Прием заявки
Activity Name: Поиск заказанного товара
Activity Name: Заполнение первичной документации
Activity Name: Отгрузка товара
Потоки данных:
Link Name: Услуги организации
Link Name: Стандарты
Link Name: Мнение эксперта
Link Name: Персонал
Link Name: Оборудование
Link Name: Готовый пакет документов
Link Name: Сведения о клиенте
Link Name: Отложенные заявки
Link Name: Заявка на товар
Link Name: Первичная документация
Link Name: Отчет об отгрузке
Link Name: Заявка на склад
Link Name: Документы на отгрузку
Link Name: Отчет о наличии
Link Name: Выполненная заявка
Link Name: Отказ
Хранилища:
Data Store Name: БД выполненных заявок
Data Store Name: БД отложенных заказов
Data Store Name:
БД отчетов
Внешние сущности:
External Name: Клиент
Erwin имеет два уровня представления
данных: логический и физический.
2.4.1 Логический уровень - это абстрактный взгляд на
данные, на нем данные представляются так, как выглядят в реальном мире,
например "Постоянный клиент", "Отдел" или "Фамилия
сотрудника". Объекты модели логического уровня называются сущностями и
атрибутами.
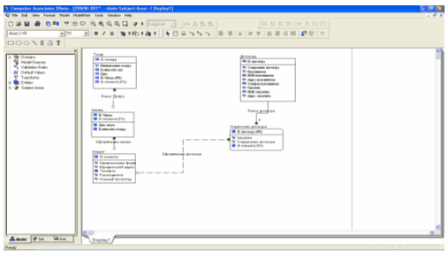
Рис.1 Диаграмма ERD-уровень сущности
Рис.2 Диаграмма ERD-уровень
атрибутов
2.4.2 Физическая модель данных, напротив, зависит от
конкретной СУБД, фактически являясь отображением системного каталога. В
физической модели содержится вся информация обо всех объектах БД. Исходя из
этого можно утверждать, что одна и та же логическая модель может быть
представлена несколькими физическими. Представленные в физической модели
атрибуты несут конкретную информацию о конкретных физических объектах.
Разделение модели данных на логическую и физическую решают
важную задачу наиболее оптимального представления данных, удобного для
понимания как специалистам, так и простым пользователям.
Рис.3 Диаграмма ERD-физическая
модель
Вторая задача - масштабирование. Существует реальная
возможность создания физической модели под любую поддерживаемую ERwin СУБД на основе одной логической модели.
Создадим базу данных "Отгрузка товаров в разрезе
клиентов" в СУБД MS Access. Основным назначением базы данных "Отгрузка
товаров в разрезе клиентов" будет автоматизация функции по учету клиентов
и заказов.
Рис.1 Схема данных БД "Отгрузка товаров в разрезе
клиентов"
2.5.1 Таблицы для хранения данных
В соответствии со схемой данных БД "Отгрузка товаров в
разрезе клиентов" имеет следующие таблицы:
Рис.2 Таблицы БД "Отгрузка товаров в разрезе клиентов"
Созданные таблицы в конструкторе имеют следующий вид. В
верхней части окна Конструктора каждому полю соответствует название, тип
данных, описание, а в нижней части окна задаются свойства поля, такие как
длина, маска ввода, условие на значение, значение по умолчанию, подпись, индекс
и др.
Рис.3 Пример структуры таблицы "Договоры" в
конструкторе
2.5.2 Формы для ввода информации
Создадим формы для ввода информации. Например, для
заполнения формы - Заказы, необходимо заполнение форм-справочников: формы -
Товар и формы - Клиенты; а для формы Договоры, необходима форма-справочник:
Справочник договоров.
Рис.4 Пример форм-справочников: товар и клиенты

Рис.6 Форма для оформления договора
Создадим так же главную кнопочную форму приложения с помощью
диспетчера кнопочных форм и зададим параметры запуска, чтобы БД "Отгрузка
товаров в разрезе клиентов" запускалась с главной кнопочной формы.
Рис.7 Главная кнопочная форма БД "Отгрузка товаров в
разрезе клиентов"
2.5.3 Запросы для создания отчетов
Рис.8 Вкладка "Запросы" в окне БД "Отгрузка
товаров в разрезе клиентов"
Для формирования отчета в разрезе клиента создадим запрос
"Клиент запрос". Данный запрос предназначен для выбора клиентов,
заказов и стоимости заказов за определенный промежуток времени (месяц).
Рис.9 Запрос "Клиент запрос" в Конструкторе
2.5.4 Отчет
Для формирования отчета в разрезе клиентов, создадим "Отчет_Клиенты"
на основании запроса "Клиент Запрос".
Рис.10 "Отчет_Клиенты", сформированный по запросу
"Клиенты Запрос"
Созданная база данных позволяет вести учет клиентов, товара
и заказов, а так же внутренней документации.
В начале работы была поставлена цель: рассмотрение
возможностей формирования отчетов. В ходе работы была создана база данных, с
помощью которой осуществляется возможность формирования отчета по отгрузке
товара в разрезе клиентов.
В заключении работы, отметим, что создание ИС,
обеспечивающей возможность управления предприятием на основе оперативных,
аналитических и достоверных данных не дань моде, а объективная необходимость.
Существует возможность автоматизации, создании, работы
других документов, что может послужить основой для совершенствования проекта
для данного элемента Электронной ИС.
1.
Автоматизированные информационные технологии в экономике: Учебник / Под
ред. проф. Г.А. Титоренко, - М.: Компьютер, ЮНИТИ, 2004.
2.
Вендров А.М. CASE -
технологии. Современные методы и средства проектирования информационных систем.
- М.: Финансы и статистика, 2005.
3.
Вендров А.М. Практикум по проектированию программного обеспечения
экономических информационных систем: Учеб. пособие. - 2-е изд., перераб. и доп.
- М.: Финансы и статистика, 2006.
4.
Маклаков С.В. Моделирование бизнес-процессов с BPwin
4.0. - М.: ДИАЛОГМИФИ, 2004.
5.
Список сетевых ресурсов
6.
#"_Toc246523803">Приложения
Рис. А-0 Контекстная диаграмма отгрузки товара
Рис. А0 Диаграмма декомпозиции отгрузки товара
Рис.2А Диаграмма декомпозиции по работе с клиентами
Рис. А23 Диаграмма декомпозиции системы предоставления услуг
Рис. Диаграмма дерева узлов
[1]
Маклаков С.В. Моделирование бизнес-процессов с BPwin
4.0 М.: «ДИАЛОГМИФИ», 2002
[2]
#"#_ftnref3" name="_ftn3" title="">[3]
#"#_ftnref4" name="_ftn4" title="">[4]
#"#_ftnref5" name="_ftn5" title="">[5]
#"#_ftnref6" name="_ftn6" title="">[6]
http://www.cfin.ru/press/loginfo/2001-02/06.shtml