Диплом на тему: Интеграция «1С: Управление торговлей» с торговой онлайн-площадкой для автоматической обработки заказов покупателей
Минобрнауки России
Федеральное
государственное автономное образовательное учреждение высшего образования
«Национальный исследовательский университет
«Московский институт электронной техники»
Факультет
Прикладных информационных технологий
Кафедра
Корпоративных информационных технологий и систем
Шергина Анна Владимировна
Бакалаврская работа
по направлению 09.03.03 «Прикладная информатика»
Интеграция«1С: Управление торговлей»с
торговой онлайн-площадкой для автоматической обработки заказов покупателей
Студент
группы П-41 Шергина
А.В.
Научный
руководитель,
к.т.н., доц. Кафедры КИТиС Соколова
Н.Ю.
Москва 2018
СОДЕРЖАНИЕ
ПЕРЕЧЕНЬ
ТЕРМИНОВ И СОКРАЩЕНИЙ.. 3
ВВЕДЕНИЕ.. 4
1. Описание
предметной области. 5
1.1. Описание проблематики и
процесса обработки заказа в системе «как есть». 6
1.2. Анализ бизнес-процессов
предметной области. 8
1.3. Анализ существующих на
рынке продуктов. 11
1.3.1. Описание системы «ФОЛИО
Купец». ……11
1.3.2. Описание системы «SAP
R3 (R/3)». 12
1.3.3. Описание системы «1С:
Управление Торговлей». 12
1.3.4. Сравнение имеющихся на
рынке продуктов. 14
1.4. Составление требований
к модулю информационной системы.. 15
1.4.1. Матрица зависимостей. 15
1.4.2. Выявление актеров. 17
1.4.3. Выявление вариантов
использования. 17
1.5. Цели и задачи выпускной
квалификационной работы.. 20
2. Проектирование
на языке UML.. 21
2.1. Модель деятельности
пользователей системы при работе с модулем обмена. 21
2.2. Модели взаимодействия
объектов модуля обмена. 22
2.3. Информационная модель
модуля обмена. 30
2.4. Физическая модель
модуля обмена. 31
2.5. Архитектура
информационной системы.. 31
2.6. Выбор средств
реализации. 31
3. Проектирование
базы данных. 33
3.1. Описание атрибутов
объектов. 33
3.2. Связи объектов. 35
3.3. Ограничение целостности. 36
3.4. Таблицы и их ключи. 36
3.5. Концептуальная модель
данных. 37
4. Реализация
модуля обмена «1С: Управление Торговлей». 39
5. Тестирование
модуля обмена системы.. 45
ЗАКЛЮЧЕНИЕ.. 46
СПИСОК ИСПОЛЬЗованныхисточников.. 47
Приложение 1. 48
Модели взаимодействия
объектов модуля обмена. 48
1С УТ(сокр.) –«1С: Управление Торговлей 8.3»- это современный
инструмент для повышения эффективности бизнеса торгового предприятия.
БД(сокр.) –база данных.
Интеграция – (от лат. integratio- восстановление, восполнение) процесс
и результат взаимосвязи, взаимодействия, сближения и объединения в единое целое
каких- либо частей, элементов.
ИП (сокр.) – индивидуальный предприниматель - этофизическое лицо,
зарегистрированное в установленном законом порядке и осуществляющее
предпринимательскую деятельность без образования юридического лица.
ТЗ(сокр.) –техническое задание - этодокумент, содержащий
требования заказчика к объекту закупки, определяющие условия и порядок ее
проведения для обеспечения государственных или муниципальных нужд, в
соответствии с которым осуществляются поставка товара, выполнение работ, оказание
услуг и их приемка.
ТОП (сокр.) – торговая онлайн-площадка.
ФИО(сокр.) – фамилия имя отчество.
Торговая
онлайн-площадка «HAPPY-CAR» - это первый розничный магазин компании PRADA
(«Прада»).Основной вид деятельности торговой онлайн-площадки - сбыт масел,
запчастей и аксессуаров для автомобилей.
У компании «Прада»
большие обороты продаж, ежедневно выполняются как крупные, так и мелкие заказы
от частных клиентов или организаций. Из-за достаточно плотного потока заказов,
требующих своевременной обработки и реализации, компании требуется все больше
автоматизировать различные процессы, связанные с обработкой заказов на сайте и
в «1С: Управление Торговлей».
На данный момент в компании существует несколько проблем, мешающих
быстрой оперативной работе менеджеров в системе.Главной проблемой является
отсутствие автоматического переноса всех нужных данных по заказам из одной
системы в другую и обратно. Практически все бизнес-процессы, связанные с
обработкой заказа, менеджеры выполняют вручную, что сказывается на времени
обработки заказа, а иногда и на качестве данных.
Доработка конфигурации «1С: Управление Торговлей» посредством
создания модуля обмена повысила бы производительность сотрудников. А ускоренное
время обработки заказов увеличило бы количество отработанных заказов в сутки.
1.
Описание предметной области
Торговая
онлайн-площадка «HAPPY-CAR» - это первый розничный магазин компании PRADA
(«Прада»).Основной вид деятельности торговой онлайн-площадки - сбыт масел,
запчастей и аксессуаров для автомобилей.[9]
Компания «Прада»
специализируется на продаже автомасел оптом, а также осуществляет поставки спец
жидкостей, автохимии и автокосметики, и прочих расходных авто-материалов для
организаций и предпринимателей, работающих в розничной торговле, автомобильном
сервисе, и автотранспортных и производственных предприятий.
На рынок смазочных материалов компания «Прада» впервые вышла в
1998 году. На данные момент компания располагает пятнадцатью филиалами по всей
России. Один из самых больших филиалов был открыт в 2003 году в Москве на
Дмитровском шоссе и сейчас это большой собственный офисно-складской комплекс.
Особенностью компании является то, что благодаря большим объемам
закупок автомасел и другой продукции, «Прада» имеет прямые контракты с
производителями или официальными дистрибьюторами по минимальным ценам.
В 2015 году PRADA получила статус официального дистрибьютора смазочных материалов
KIXX, произведённых в Южной Корее крупнейшей нефтедобывающей и
нефтеперерабатывающей компанией в Юго-Восточной Азии GS Caltex. В 2016 году
компания «Прада» получила статус официального дистрибьютора смазочных
материалов DIVINOL, произведенных в Германии предприятием с почти
полуторавековой историей «Zeller+GmelinGmbH&Co», которое занесено в список
наилучших компаний в Германии.
Для удовлетворения потребностей различных по своей направленности
автомагазинов, станций технического обслуживания и других основных клиентов на
сайте «HAPPY-CAR» представлен широкий ассортимент автомасел и другой продукции
ведущих брендов от крупнейших мировых и отечественных производителей, а постоянное
наличие представленного товара только укрепляет позиции компании на рынке. Благодаря
отлаженной системе логистики, у компании есть все возможности, чтобы доставить заказ
в пределах Москвы и Московской области оперативно.Сотрудники компании постоянно
изучают тенденцию спроса и предложения, отслеживают ситуацию на рынке,
тщательно отбирает товары и ведут гибкую систему скидок. За счет увеличения
объемов продаж, «Прада» постоянно расширяет клиентскую базу.
1.1.
Описание проблематики и процесса
обработки заказа в системе «как есть»
В
системе торговой онлайн-площадки «HAPPY-CAR»,
при поступлении заказа от покупателя, автоматически заполняется заказ
поставщику на товары, отсутствующие на складе. При создании покупателем заказа
ему присваивается статус «Новый». После заполнения заказа поставщику
устанавливается статус «В работе». При формировании заказа поставщику на сайте,
данный заказ отсылается на электронную почту поставщику в формате .xlsxс
определенной структурой файла. Отсылка на почту поставщика осуществляется с
помощью функционала сайта, настраивается в панели Администрирования сайта:
карточка поставщика, вкладка «Автоматическая отправка заказов поставщику».
Далее
менеджер загружает заказ клиента и заказ поставщику в «1С: Управление Торговлей»
(далее 1С УТ). Когда поставщик привозит товар по заказу, в 1С УТ менеджером
создается документ «Поступление товаров и услуг». При проведении поступления в
1С УТ, необходимо поменять статус по каждой привезенной позиции заказа в
системе торговой-онлайн площадки «HAPPY-CAR»на
«Пришло на склад».
Когда
на основании заказа клиента в 1С УТ создается документ «Реализация товаров и
услуг» (при выдаче клиенту товара), на сайте статус у реализованных позиций
заказа меняется на «Закрыт».
По результатам анализа предметной области компании была
спроектирована модель бизнес-процессов «как есть» и представлена в нотации IDEF0 (Рисунок
1).
Рисунок 1
– Контекстная модель бизнес-процесса «Обработка заказа»
Чтобы
рассмотреть подробнее процесс обработки заказа, наРисунок
2представлена
Ошибка! Источник ссылки не найден..
Рисунок 2
- Декомпозиция на уровне процессов
Так
как процесс обработки заказа в системе 1С УТ является малоэффективным и
затратный по времени, было принято решение автоматизировать данный процесс с
помощью доработки конфигурации – создать «Модуль обмена» для интеграции с
торговой онлайн-площадкой.
1.2.
Анализ бизнес-процессов предметной
области
После детального анализа предметной области и бизнес-процесса
«Обработка заказа» были выявлены основные проблемы компании, мешающие быстрой
оперативной работе менеджеров в системе.Главной проблемой является отсутствие
автоматического переноса всех нужных данных по заказам из одной системы в
другую и обратно. Практически все бизнес-процессы, связанные с обработкой
заказа, менеджеры выполняют вручную, что сказывается на времени обработки
заказа, а иногда и на качестве данных.
В результате общения с непосредственными пользователями систем, а
также с руководством компании, было принято решение, что доработка конфигурации
«1С: Управление Торговлей» посредством создания модуля обмена повысит
производительность сотрудников. Ускоренное время обработки заказов увеличит
количество отработанных заказов в сутки.
Проанализировав бизнес-процесс «как есть», была составлена DFD-диаграмма, представляющая
собой модель бизнес-процесса «Обработка заказа» после автоматизации. Диаграмма
представлена на Рисунок 3.
Рисунок 3
- Диаграмма в нотации DFD
Процесс
«Обработка заказа» после автоматизации будет состоять из трех основных
бизнес-процессов: работать с заказами клиентов, работать с заказами
поставщикам, контролировать обмен с сайтом.
Для
уточнения на рисунках4-6 представлена декомпозиция каждого из основных
бизнес-процессов.
Бизнес-процесс
«Работать с заказами клиентов» состоит из 3-х процессов: обрабатывать и
заносить заказ в систему, менять статус заказа на «В работе», формировать
документ «Реализация товаров и услуг». (Рисунок 4)
Декомпозиция процесса «Работать с заказами поставщикам» включает в
себя 4 процесса: формировать заказ поставщикам, обрабатывать ответ от
поставщика, формировать документ о поступлении товаров и услуг, обновлять
статус заказа на «Поступил на склад» или «Требует доработки». (Рисунок 5)
Один
из главных процессов «Контролировать обмен с сайтом» будет состоять из двух
подпроцессов: обрабатывать и заносить в 1С данные о контрагентах, выгружать
статусы заказа на сайт. (Рисунок 6)
Рисунок 4 - Декомпозиция процесса "Работать
с заказами клиентов"
Рисунок 5 - Декомпозиция процесса "Работать
с заказами поставщикам"
Рисунок 6 - Декомпозиция процесса
"Контролировать обмен с сайтом"
1.3.
Анализ существующих на рынке продуктов
После проведенного анализа существующих на рынке программных
продуктов для ведения бизнеса и автоматизации предприятий торговли, логистики и
склада были выявлены три наиболее подходящие под эти критерии системы: «1С:
Управление Торговлей», «SAPR3» /«ERP система», «ФОЛИО Купец».
1.3.1.
Описание системы «ФОЛИО Купец»
Информация о данной системе была взята с официального сайта
продукта «ФОЛИО»[7].
«ФОЛИО Купец» - корпоративная информационная система автоматизации
предприятий включает программы автоматизации склада, предприятий торговли,
логистики и производства.
Профессиональная автоматизация позволяет предприятиям торговли
решать основные задачи, связанные с управлением торговлей в условиях жесткой
конкуренции: грамотное формирование ассортимента, быстрое профессиональное
обслуживание. Обеспечивает: гибкую ценовую политику, проведение маркетинговых
акций, рассылки покупателям, повышение рентабельности и повышение лояльности
покупателей за счет улучшения качества обслуживания.
Программное обеспечение фирмы «ФОЛИО»автоматизирует, поддерживает
и учитывает:
·
товарную специфику;
·
специфику работы торгового зала;
·
кассовые системы (арм кассира, работу с кассами);
·
штрихкодирование;
·
весовое оборудование;
·
этикетки;
·
магнитные карты;
·
гибкую политику ценообразования;
·
торговый и складской учет;
·
работу с удаленными филиалами;
·
отчетность;
·
передачу в 1с: бухгалтерию;
·
доработки и адаптацию;
·
crm, scm, wms и др.
1.3.2.
Описание системы «SAP R3 (R/3)»
Информация о данном программном продукте представлена на основании
информации с сайта ASAPConsulting [5].
R3 SAP – это комплексная платформа для планирования ресурсов
предприятия, функциональные возможности которой позволяют полностью
автоматизировать процессы учета и управления в компаниях с использованием
наиболее эффективных бизнес-инструментов. Система является модульной и
масштабируемой, что открывает широкие возможности для ее настройки под
конкретные задачи предприятия независимо от вида и масштабов деятельности.
Основные модули системы:
·
управление финансами, в том числе бухгалтерский и налоговый учет;
·
бюджетирование;
·
управленческий учет;
·
управление материально-техническим обеспечением, сбытом и
складскими запасами;
·
планирование и управление производством;
·
управление персоналом и др.
1.3.3.
Описание системы «1С:Управление
Торговлей»
Информация о данном программном продукте представлена на основании
информации с официального сайта «1С: Предприятие 8» [6].
«1С:Управление торговлей 8»–это современный инструмент для
повышения эффективности бизнеса торгового предприятия.
«1С:Управление торговлей 8» позволяет в комплексе автоматизировать
задачи оперативного и управленческого учета, анализа и планирования торговых
операций, обеспечивая тем самым эффективное управление современным торговым
предприятием.
Предметная область, автоматизируемая с помощью «1С:Управление
торговлей 8», может быть представлена в виде следующей схемы.
Рисунок 7 - Схема автоматизированной предметной
области с помощью 1С
«1С:Управление торговлей 8» автоматизирует следующие направления
хозяйственной деятельности:
·
управление отношениями с клиентами,
·
управление процессами продаж,
·
управление запасами,
·
управление закупками,
·
управление складом,
·
управление финансами,
·
контроль и анализ целевых показателей деятельности предприятия.
В программе могут регистрироваться как уже совершенные, так и еще
только планируемые хозяйственные операции. «1С:Управление торговлей 8»
автоматизирует оформление практически всех первичных документов торгового и
складского учета, а также документов движения денежных средств.
«1С:Управление торговлей 8» рассчитана на любые виды торговых
операций. Реализованы функции учета – от ведения справочников и ввода первичных
документов до получения различных аналитических отчетов.
Решение позволяет вести управленческий учет по торговому
предприятию в целом. Для предприятия холдинговой структуры документы могут
оформляться от имени нескольких организаций, входящих в холдинг.
Функционал решения может быть гибко адаптирован путем
включения/отключения различных функциональных опций. Например, таким образом
программу можно значительно упростить для небольшой организации, отключив
множество возможностей необходимых только крупным компаниям (отключенный
функционал скрывается из интерфейса и не мешает работе пользователей). Далее
будет приведено описание функционала решения с включением всех опций.
«1С:Управление торговлей 8» обеспечивает автоматический подбор
данных, необходимых для ведения бухгалтерского учета, и передачу этих данных в «1С:Бухгалтерию
8».
Использование программы «Управление торговлей» совместно с другими
программами позволяет комплексно автоматизировать оптово-розничные предприятия.
Программа «Управление торговлей» может использоваться в качестве управляющей
системы для решения «1С:Розница 8».
1.3.4.
Сравнение имеющихся на рынке продуктов
В результате детального изучения трех описанных выше систем для
управления торговлей и ведения заказов были собраны данные, сведенные в таблицу
для сравнительного анализа (Таблица 1).
Таблица 1 – Результаты сравнения существующих готовых решени
|
Функции
|
Программный
продукт
|
|
«ФОЛИО
Купец»
|
«1С:
Управление торговлей 8»
|
«SAP R3»
|
|
Учет клиентов
|
Нет
|
Да
|
Нет
|
|
Сортировка и поиск по клиентам
|
Нет
|
Да
|
Нет
|
|
Учет заказов
|
Нет
|
Нет
|
Да
|
|
Сортировка и поиск по заказам
|
Нет
|
Нет
|
Да
|
|
Учет поставщиков
|
Да
|
Да
|
Нет
|
|
Сортировка и поиск по поставщикам
|
Да
|
Да
|
Нет
|
|
Статусы заказов
|
Нет
|
Нет
|
Нет
|
|
Учет характеристик продукции
|
Да
|
Да
|
Да
|
|
Удобный интерфейс
|
Да
|
Да
|
Да
|
|
Web-интерфейс
|
Нет
|
Да
|
Нет
|
|
Возможность доработки интеграции
|
Да
|
Да
|
Нет
|
1.4.
Составление требований к модулю
информационной системы
1.4.1.
Матрица зависимостей
В результате анализа бизнес-процессов компании и проведения
интервьюирования с сотрудниками компании «HAPPY-CAR», которые являются
непосредственными пользователями двух систем, были определены основные
требования к модулю обмена. После согласования с заказчиком, требования были
идентифицированы (Таблица 2), а также была разработана (Таблица 3-
Матрица зависимостей.
Таблица 2–Идентификация
требования
|
Код
|
Требование
|
|
Т1
|
Модуль
системы долженполучать данные о контрагентах из
системы торговой онлайн-площадки (ТОП)
|
|
Т2
|
Модуль
системы должен дублировать заказы клиентов из ТОП
|
|
Т3
|
Модуль
системы должен создавать документ «Заказ поставщику» на основании документа
«Заказ клиента».
|
|
Т4
|
Модуль
системы должен обрабатывать ответные письма поставщиков
|
|
Т5
|
Модуль
системы должен выделять красным цветом документ
«Заказ поставщику», если не все позиции заказа отмечены «Заказ выполнен»
|
|
Т6
|
Система должна
формировать документ «Поступления товаров и услуг» на основании документа
«Заказ поставщику»
|
|
Т7
|
Система должна
формировать документ «Реализация товаров и услуг» на основании документа
«Заказ клиента» при нажатии кнопки «Выдать»
|
|
Т8
|
Модуль системы должен
синхронизировать автоматическое обновление статусов заказа из 1С УТ в систему
ТОП
|
Таблица
3
- Матрица зависимостей
|
Требования
|
Т1
|
Т2
|
Т3
|
Т4
|
Т5
|
Т6
|
Т7
|
Т8
|
|
Т1
|
|
|
|
|
|
|
|
|
|
Т2
|
+
|
|
|
|
|
|
|
|
|
Т3
|
-
|
+
|
|
|
|
|
|
|
|
Т4
|
-
|
-
|
-
|
|
|
|
|
|
|
Т5
|
-
|
-
|
+
|
+
|
|
|
|
|
|
Т6
|
-
|
-
|
+
|
+
|
+
|
|
|
|
|
Т7
|
-
|
+
|
-
|
-
|
-
|
+
|
|
|
|
Т8
|
-
|
+
|
-
|
+
|
-
|
+
|
+
|
|
1.4.2.
Выявление актеров
После анализа бизнес-процессов был выявлен непосредственный
пользователь системы, а именно кандидат в актеры модуля обмена системы «1С:
Управление Торговлей». Краткое описание приведено в таблице (Таблица 4).
Таблица 4 -Актеры
|
Актер
|
Краткое
описание
|
|
Осуществляет контроль над процессами, связанными с обработкой: данных
о контрагентах, заказа клиента, заказа поставщику; формирует и проводит
документы о поступлении и реализации товаров; проставляет статусы заказа.
|
1.4.3.
Выявление вариантов использования
После определения актеров, были выявлены основные варианты использования
модуля пользователем, составлен их реестр и краткое описание. Все данные были
собраны в таблицу (Таблица 5).
Таблица
5
- Варианты использования
|
Код
|
Основной актер
|
Наименование
|
Формулировка
|
|
П1
|
Менеджер
|
Работать
с заказами клиентов
|
Обрабатывать
и заносить заказ в систему.
Менять статус заказа на «В работе». Формировать и проводить документ
«Реализация товаров и услуг»
|
|
П1.1
|
Менеджер
|
Обрабатывать
заказ
|
Просматривать заказ
на корректность, заносить в систему 1С УТ
|
|
П1.2
|
Менеджер
|
Менять
статус заказа
|
При корректности
заказа менять статус на «В работе» в системе 1С УТ и автоматически в торговой
онлайн-площадке.
После получения клиентом заказа менять статус на «Закрыт»
|
|
П1.3
|
Менеджер
|
Формировать
и проводить документ «Реализация товаров и услуг»
|
При получении
клиентом товара, создавать на основании «Заказ клиента» документ «Реализация
товаров и услуг» и проводить
|
|
П2
|
Менеджер
|
Работать
с заказами поставщикам
|
Формировать
заказ поставщику.
Обрабатывать ответ от поставщика.
Формировать документ «Поступления».
Обновлять статус заказа
|
|
П2.1
|
Менеджер
|
Формировать
заказ поставщику
|
Создавать
«Заказ поставщику» на основании документа «Заказ клиента»
|
|
П2.2
|
Менеджер
|
Обрабатывать
ответ от поставщика
|
Читать
письма в электронном ящике.
Создавать/обновлять «Заказ поставщику» на основании вложенного файла в
письме.
Анализировать признак поставки в документе
|
|
П2.3
|
Менеджер
|
Формировать
документ «Поступления»
|
На
основании документа «Заказ поставщику» формировать и проводить документ
«Поступления товаров и услуг»
|
|
П2.4
|
Менеджер
|
Обновлять
статус заказа
|
Обновлять
статус заказа на «Поступило на склад», если все признаки поставки
соответствуют.
Обновлять статус заказа на «Требует обработки», если не все позиции в
документе «Заказ поставщику» отмечены соответствующим признаком поставки
|
|
П3
|
Менеджер
|
Контролировать
обмен с сайтом
|
Обрабатывать
и заносить данные в 1С УТ.
Выгружать статусы заказов на сайт
|
|
П3.1
|
Менеджер
|
Обрабатывать
и заносить данные в 1С УТ
|
Обрабатывать
и заносить данные о контрагентах, заказах клиентов и заказы поставщику
|
|
П3.2
|
Менеджер
|
Выгружать
статусы заказов на сайт
|
При
изменении статуса заказа в системе 1С УТ, автоматически обновлять статус
заказа в системе торговой онлайн-площадки
|
На основании собранных данных об актерах и вариантах использования
была спроектирована диаграмма прецедентов (Рисунок
8).
Рисунок 8 – Функциональная модель модуля обмена
1.5.
Цели и задачи выпускной квалификационной
работы
Целью выпускной квалификационной работы является автоматизация бизнес-процесса
обработки заказа при помощи разработки модуля обмена для интеграции «1С:
Управление торговлей» с торговой онлайн-площадкой компании «HAPPY-CAR».
Разработка модуля обмена системы «1С: Управление Торговлей»
позволит ускорить бизнес-процесс обработки заказов, а именно:
-
сократить время занесения данных из одной системы в другую;
-
отслеживать статус заказа;
-
автоматически выгружать статусы заказа;
-
обрабатывать ответы по заказам поставщикам;
-
уменьшить количество ошибок;
-
оперативно вносить изменения.
2.
Проектирование на языке UML
В данном разделе проведены модели модуля обмена в виде UML-диаграмм.[8]
Для модуля обмена были разработаны следующие диаграммы:
o
диаграмма прецедентов (вариантов использования) – представлена в
аналитическом разделе;
o
диаграмма деятельности;
o
диаграммы последовательностей;
o
диаграмма классов;
o
диаграмма компонентов;
o
диаграмма развертывания.
2.1.
Модель деятельности пользователей
системы при работе с модулем обмена
Процесс работы менеджера с модулем обмена «1С: управление
Торговлей» представлен с помощью диаграммы деятельности (Рисунок
9).

2.2.
Модели взаимодействия объектов модуля
обмена
Для
семи прецедентов были разработаны диаграммы последовательностей: обрабатывать
заказ, формировать и проводить документ о реализации и о поступлении товаров,
формировать заказ поставщику, обрабатывать ответ от поставщика, обрабатывать и
заносить данные в 1С УТ, выгружать статусы заказов на сайт. Диаграммы
последовательностей представлены на рисунках (Рисунок10,Рисунок11, Рисунок12)
и вПриложении1.
Для
построения диаграмм были составлены таблицы с расширенным описанием каждого из
вариантов использования (Таблица6, Таблица7,Таблица 8, Приложение1).
П1.1 Обрабатывать заказ
|
П1.1
|
Менеджер
|
Обрабатывать заказ
|
Просматривать
заказ на корректность, заносить в систему 1С УТ
|
Основное
действующее лицо: менеджер.
Другие
участники прецедента: отсутствуют.
Связи
с другими вариантами использования: отсутствуют.
Краткое
описание.
Данный
вариант использования позволяет менеджеру компании работать с данными по
заказу: просматривать заказы, заносить в 1С УТ и удалять.
Таблица
6 - Расширенное описание прецедента "Обрабатывать
заказ"
|
Прецедент
|
Обрабатывать
заказ
|
|
Исполнитель
|
Менеджер
|
|
Цель
|
Занести
данные по заказу в 1С УТ
|
|
Примечание
|
Данные
по заказу должны быть корректны
|
|
Предварительные
условия
|
Нет
|
|
Типичный
ход событий
|
Создать
документ
Выбрать
в меню нужное поле;
Внести
данные по заказу;
Сохранить
документ;
Редактировать
документ
Ввести
параметры для поиска заказа;
Выбрать
заказ в результатах поиска;
Скорректировать
данные;
Сохранить
данные;
Удалить
документ
Ввести
параметры для поиска заказа;
Выбрать
заказ в результатах поиска.
|
Отобразить
меню для создания нового заказа или загрузки существующего с сайта;
Отобразить
форму для ввода данных по заказу;
Сохранить
данные по заказу;
Открыть
экранную форму ввода данных для поиска записи с информацией по заказу;
Отобразить
результаты поиска;
Отобразить
информацию по заказу;
Сохранить
данные по заказу;
Открыть
экранную форму ввода данных для поиска записи с информацией по заказу;
Отобразить
результаты поиска;
Пометить
на удаление.
|
Рисунок 10–Модель взаимодействия объектов модуля обмена прецедента «Обрабатывать
заказ»
П3.1 Обрабатывать и
заносить данные в 1С УТ
|
П3.1
|
Менеджер
|
Обрабатывать и заносить данные в 1С УТ
|
Обрабатывать и заносить данные о контрагентах, заказах клиентов
и заказы поставщику
|
Основное
действующее лицо: менеджер.
Другие
участники прецедента: отсутствуют.
Связи
с другими вариантами использования: обрабатывать заказ,
формировать заказ поставщику.
Краткое
описание.
Данный
вариант использования позволяет менеджеру компании работать с данными
контрагентов: создавать новые записи о контрагентах, редактировать существующие
записи (созданные в 1С УТ), переносить данные из системы торговой
онлайн-площадки, удалять записи, искать в базе данных информацию о
контрагентах. А также переносить данные по заказам клиентов и поставщикам в 1С
УТ из торговой онлайн-площадки.
Таблица 7 - Расширенное описание прецедента
"Обрабатывать и заносить данные в 1С УТ"
|
Прецедент
|
Обрабатывать и заносить данные в 1С УТ
|
|
Исполнитель
|
Менеджер
|
|
Цель
|
Создать
(изменить, перенести, удалить) карточку контрагента, заказ клиента и заказ
поставщику.
|
|
Примечание
|
Работа
с заказом клиента и поставщику представлена в
соответствующих
вариантах использования
|
|
Предварительные
условия
|
Нет
|
|
Типичный
ход событий
|
Создать
карточку
Выбрать
нужное поле;
Ввести
данные в соответствующие поля экранной формы;
Сохранить
данные;
Редактировать
карточку
Ввести
параметры для поиска контрагента;
Выбрать
контрагента в результатах поиска;
Скорректировать
данные;
Сохранить
данные;
Удалить
карточку
Ввести
параметры для поиска в форму;
Выбрать
контрагента в результатах поиска.
|
Отобразить
меню для создания нового контрагента или загрузки существующего с сайта;
Отобразить
форму для ввода данных о контрагенте;
Сохранить
данные о контрагенте;
Открыть
экранную форму ввода данных для поиска записи с информацией о контрагенте;
Отобразить
результаты поиска;
Отобразить
информацию контрагенте;
Сохранить
карточку;
Открыть
экранную форму ввода данных для поиска записи с информацией о контрагенте;
Отобразить
результаты поиска;
Пометить
на удаление карточку.
|
Рисунок 11 - Модель взаимодействия объектов модуля обмена
прецедента "Обрабатывать и заносить данные в 1С УТ"
П3.2 Выгружать статусы
заказов на сайт
|
П3.2
|
Менеджер
|
Выгружать статусы заказов на сайт
|
При изменении статуса заказа в системе 1С УТ, автоматически
обновлять статус заказа в системе торговой онлайн-площадки
|
Основное
действующее лицо: менеджер.
Другие
участники прецедента: отсутствуют.
Связи
с другими вариантами использования: отсутствуют.
Краткое
описание.
Данный
вариант использования позволяет менеджеру компании менять статусы заказа
одновременно в двух системах.
Таблица 8 - Расширенное описание прецедента "Выгружать статусы
заказов на сайт"
|
Прецедент
|
Выгружать статусы заказов на сайт
|
|
Исполнитель
|
Менеджер
|
|
Цель
|
Изменить
статус заказа в 1С УТ и проследить автоматическое обновление на сайте
|
|
Примечание
|
|
|
Предварительные
условия
|
Нет
|
|
Типичный
ход событий
|
Изменить
статус заказа
Поменять
статус заказа;
Сохранить.
|
Отобразить
форму для ввода данных по заказу
/отобразить
список заказов;
Сохранить
документ;
Сравнить
статус заказа в 1С УТ и в системе торговой онлайн-площадки;
Изменить
статус заказа в торговой онлайн-площадке на идентичный статусу заказа в 1С
УТ.
|
Рисунок 12 - Модель взаимодействия объектов модуля обмена прецедента
"Выгружать статусы заказов на сайт"
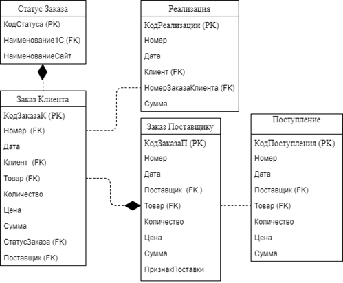
2.3.
Информационная модель модуля обмена
В данном разделе представлена информационная модель модуля обмена
в виде диаграммы классов модели предметной области с описанием атрибутов и их
типов (Рисунок 13).
Рисунок 13–Информационная
модель модуля обмена
2.4.
Физическая модель модуля обмена
Также была разработана физическая модель
модуля обмена в виде диаграммы компонентов (Рисунок 14), демонстрирующая разбиение модуля
на структурные компоненты и связи.
Рисунок 14–Физическая модель модуля обмена
2.5.
Архитектура информационной системы
На Рисунок 15представлена архитектура информационной системы и показано место
модуля обмена в виде диаграммы развертывания разрабатываемого модуля «1С: Управление
Торговлей».
Рисунок 15 – Архитектура
информационной системы
2.6.
Выбор средств реализации
Для разработки модуля обмена была выбрана платформа «1С:
Предприятие 8.3».[1, 2]
Платформа «1С: Предприятие» представляет собой технологическую
программную оболочку над базой данных. Базовые механизмы платформы нацелены на
ускорение и унификацию разработки прикладных решений и их сопровождения.
Основным ее преимуществом явилась возможность создавать и расширять базовые
конфигурации без снятия их с поддержки «1С». Удобным является логическое
разделение системы на две тесно взаимодействующие части: конфигурацию и само
предприятие, работающее на платформе. Также «1С: Предприятие» имеет свой
внутренний язык программирования, что позволяет иметь возможность взаимодействия
с другими программными средствами, обеспечивать доступ к данным. Написание кода
в «1С» производится в основном на русском языке.
Главным преимуществом для разработки модуля обмена послужил тот
факт, что «1С: Предприятие 8.3» является открытой системой, предоставляющей
возможность для интеграции практически с любыми внешними программами на основе
общепринятых стандартов и протоколов передачи данных.
3.
Проектирование базы данных
После проведенного анализа предметной области, бизнес-процессов
компании и проектирования на языке UML модуля обмена были выявлены следующие сущности для базы данных:
менеджер, контрагент (клиент, поставщик), заказ клиента, заказ поставщику,
реализация, поступление, статус заказа. Из выявленных сущностей три уже
реализованы и присутствуют в базе данных «1С: Управление Торговлей», поэтому,
для корректной работы модуля, необходимо создать пять сущностей: заказ клиента,
заказ поставщику, реализация, поступление, статус заказа.
3.1.
Описание атрибутов объектов
Необходимые сущности, атрибуты и лингвистические отношения для
дальнейшей разработки базы данных представлены в таблице (Таблица 9).
Таблица 9 - Лингвистические отношения
|
Сущность
|
Атрибут
|
Лингвистическое
отношение
|
|
Заказ Клиента (Документ)
|
Номер
|
Уникальный номер заказа
|
|
Заказ Клиента (Документ)
|
Дата
|
Дата оформления заказа
|
|
Заказ Клиента (Документ)
|
Клиент
|
ФИО Клиента
|
|
Заказ Клиента (Документ)
|
Товар
|
Наименование товарной единицы
|
|
Заказ Клиента (Документ)
|
Количество
|
Количество товара
|
|
Заказ Клиента (Документ)
|
Цена
|
Цена за единицу товара
|
|
Заказ Клиента (Документ)
|
Сумма
|
Сумма всего заказа
|
|
Заказ Клиента (Документ)
|
СтатусЗаказа
|
Статус заказа
|
|
Заказ Клиента (Документ)
|
Поставщик
|
Поставщик товарной единицы
|
|
Заказ Поставщику (Документ)
|
Номер
|
Уникальный номер заказа
|
|
Заказ Поставщику (Документ)
|
Дата
|
Дата оформления заказа
|
|
Заказ Поставщику (Документ)
|
Поставщик
|
Полное наименование организации или ФИО ИП
|
|
Заказ Поставщику (Документ)
|
Товар
|
Наименование товарной единицы
|
|
Заказ Поставщику (Документ)
|
Количество
|
Количество товара
|
|
Заказ Поставщику (Документ)
|
Цена
|
Цена за единицу товара
|
|
Заказ Поставщику (Документ)
|
Сумма
|
Сумма всего заказа
|
|
Заказ Поставщику (Документ)
|
ПризнакПоставки
|
Отметка о наличии нужного количества товара на складе поставщика
|
|
Реализация (Документ)
|
Номер
|
Уникальный номер документа
|
|
Реализация (Документ)
|
Дата
|
Дата создания документа
|
|
Реализация (Документ)
|
Клиент
|
ФИО Клиента
|
|
Реализация (Документ)
|
ЗаказКлиента
|
Уникальный номер заказа клиента с ссылкой на сам заказ
|
|
Реализация (Документ)
|
Сумма
|
Полная сумма заказа
|
|
Поступление (Документ)
|
Номер
|
Уникальный номер документа
|
|
Поступление (Документ)
|
Дата
|
Дата создания документа
|
|
Поступление (Документ)
|
Поставщик
|
Полное наименование организации или ФИО ИП
|
|
Поступление (Документ)
|
Товар
|
Наименование товарной единицы
|
|
Поступление (Документ)
|
Количество
|
Количество поступившего товара
|
|
Поступление (Документ)
|
Цена
|
Цена за единицу товара
|
|
Поступление (Документ)
|
Сумма
|
Сумма за весь поступивший товар
|
|
Статус Заказа (Перечисление)
|
КодСтатуса
|
Уникальный код/номер статуса заказа
|
|
Статус Заказа (Перечисление)
|
Наименование1С
|
Наименование заказа в 1С УТ
|
|
Статус Заказа (Перечисление)
|
НаименованиеСайт
|
Наименование заказа, отображаемое клиенту на сайте
|
3.2.
Связи объектов
Для того, чтобы уточнить связи между объектами БД, была создана
схема связей объектов (Рисунок 16).
Было выявлено, что на основании одного заказа клиента можно
сформировать несколько заказов поставщикам и только один документ о реализации.
Следовательно связь между объектами «Заказ Клиента» и «Заказ Поставщику» будет
«один ко многим», а между «Заказ Клиента» и «Реализация» - «Один к одному». На
основании одного заказа поставщику формируется один документ о поступлении
товаров, следовательно между объектами «Заказ Поставщику» и «Поступление» связь
«один к одному». Также в БД есть сущность «Статус Заказа», которая
присваивается заказу клиента. Так как у заказа может быть много статусов, то
свзяь «один ко многим» будет между «Заказ Клиента» и «Статус Заказа»
соответственно.
Рисунок 16 - Схема связей сущностей
3.3.
Ограничение целостности
Чтобы обеспечить корректный ввод данных в базу, необходимо описать
ограничения целостности для атрибутов. Основные ограничения описаны в таблице (Таблица 10).
Таблица 10 - Ограничение целостности
|
Атрибут
|
Ограничение
|
|
Номер
|
Уникальное число
|
|
Дата
|
Имеет формат даты
|
|
Количество
|
Неотрицательное действительное число
|
|
Цена
|
Неотрицательное число с плавающей запятой/точкой
|
|
Сумма
|
Неотрицательное число с плавающей запятой/точкой
|
|
СтатусЗаказа
|
Новый/В Работе/Поступило на склад/Выдан/Закрыт
|
|
ПризнакПоставки
|
Да/Нет
|
|
КодСтатуса
|
Уникальное число/набор символов
|
3.4.
Таблицы и их ключи
У каждой таблицы в БД есть свой первичный ключ. Таблицы и
соответствующие им ключи представлены ниже (Таблица 11).
Таблица 11 - Первичные ключи
|
Таблица
|
Первичный ключ
|
|
Заказ Клиента
|
КодЗаказаК
|
|
Заказ Поставщику
|
КодЗаказаП
|
|
Реализация
|
КодРеализации
|
|
Поступление
|
КодПоступления
|
|
Статус Заказа
|
КодСтатуса
|
3.5.
Концептуальная модель данных
Во время производственной практики была разработана общая
концептуальная модель данных, отражающая интеграцию между двумя системами (Рисунок 17).
Рисунок 17 - Концептуальная модель данных интеграции двух систем
После проведенного проектирования БД, была разработана более
конкретная модель базы данных со стороны модуля обмена «1С: Управление
Торговлей». Концептуальная (инфологическая) модель данных для модуля обмена
представлена на рисунке (Рисунок 18).
Рисунок 18 - Инфологическая модель данных модуля обмена
4.
Реализация модуля обмена «1С: Управление
Торговлей»
Модуль обмена «1С: Управление Торговлей» состоит из одиннадцати
вкладок, семь из которых были разработаны в ходе практики, а именно: «Заявки»,
«Поступления», «Реализации», «Клиенты», «Номенклатура», «Статусы»,
«Поставщики».
Для реализации модуля обмена была создана обработка, входящая с
подсистему «(БИТ) Обмен с сайтом». Для корректной работы обработки были
настроены данные, созданы табличные части (Рисунок 19) и сформирована
основная форма модуля обмена (Рисунок 20).
Рисунок 19 - Настройка данных обработки "Модуль
Обмена"
Рисунок 20 - Настройка главной формы модуля обмена
После
создания формы,модуль объекта (обработка «Модуль Обмена») был автоматически
заполнен сформированнымпрограммным кодом из «1С: Управление Торговлей». Для корректной
работы модуля были дописаны несколько процедур(«Заполнить таблицу клиентов с
сайта», «Заполнить таблицу заявок с сайта», «Создать
поступления товаров услуг», «Создать
реализации товаров услуг», «Создать заказы клиентов», «Создать заказы
поставщикам»)и функций (связанных с интеграцией) часть из которых
представлена на рисункахРисунок
21, Рисунок
22, Рисунок
23.
Рисунок 21 - Процедура "Заполнить таблицу
клиентов с сайта"
Рисунок 22 - Процедура "Заполнить таблицу заявок
с сайта "
Рисунок 23 - Функция "Получить код по
статусу"
После запуска программы на отладку можно запустить модуль обмена,
который находится в главной вкладке – подсистеме «(БИТ) Обмен с сайтом», чтобы
оценить корректность оформления формы и работы модуля.
Вкладка «Заявки» содержит в себе две табличные части, верхняя
табличная часть представляет собой образ заказа клиента в «1С: Управление
Торговлей», нижняя – подгруженный заказ из торговой онлайн-площадки «HAPPY-CAR». Также над таблицами
расположено четыре кнопки с возможностью обновлять, загружать, проверять данные
в таблицах. (Рисунок 24)
Рисунок 24 - Экранная форма вкладки модуля обмена
"Заявки"
Вкладки
«Поступления» и «Реализации» содержат по одной табличной части с необходимыми
атрибутами, а также кнопки с функционалом определяющимся наименованием вкладки.
(Рисунок 25, Рисунок 26)
Рисунок 25 - Экранная форма вкладки модуля обмена
"Поступления"
Рисунок 26 - Экранная форма вкладки модуля обмена
"Реализации"
Вкладка
«Клиенты» модуля обмена взята из базы данных «1С: Управление Торговлей», она
содержит в себе табличную часть и семь кнопок с определенным функционалом,
необходимым для работы с клиентами торговой онлайн-площадки. (Рисунок
27)
Рисунок 27 - Экранная форма вкладки модуля обмена
"Клиенты"
Вкладки «Номенклатура» (Рисунок 28) и «Поставщики» (Рисунок 29) также, как и
предыдущие вкладки, содержат по одной табличной части и командную панель с
необходимыми для вкладки кнопками.
Рисунок 28 - Экранная форма вкладки модуля обмена
"Номенклатура"
Рисунок 29 - Экранная форма вкладки модуля обмена
"Поставщики"
Вкладка «Статусы» отличается от предшествующих ей только наличием нескольких
атрибутов с типом Boolean и ссылками на определённые документы в табличной
части. (Рисунок 30)
Рисунок 30 - Экранная форма вкладки модуля обмена
"Статусы"
Схема взаимодействия оконных форм модуля обмена «1С: Управление
торговлей» представлена на рисункеРисунок31.
Рисунок 31 - Схема взаимодействия форм модуля обмена
5.
Тестирование модуля обмена системы
После завершения разработки модуля обмена в «1С: Управление
Торговлей» был произведен запуск на откладку системы и модуля. Модуль работает
корректно в необходимых условиях. После проведения тестирования были доработаны
некоторые табличные части и исправлены ошибки, связанные непосредственно с
интеграцией с торговой онлайн-площадкой, а именно с выгрузкой статусов на сайт
и корректной загрузкой данных по заказам клиентов.
Для демонстрации того, как выглядят заказы клиентов в «1С:
Управление Торговлей», ниже приведен Рисунок 32.
Рисунок 32 - Заказы клиентов
В
ходе выполнения выпускной квалификационной работы был разработан «Модуль
Обмена» для автоматической обработки заказов посредством интеграции торговой
онлайн-площадки «HAPPY- CAR»
с «1С: Управление Торговлей» в соответствии с техническим заданием.
Во
время выполнения выпускной квалификационной работы были реализованы следующие
задачи:
·
проведен
анализ предметной области и ее бизнес-процессов;
·
проведен
анализ существующих на рынке продуктов;
·
выявлены
и сформированы требования в документе «Техническое задание» к модулю с учетом
выбранного средства реализации и требований заказчика;
·
спроектированы
необходимые модели диаграмм на языке UML
для модуля обмена;
·
спроектирована
база данных с учетом существующих объектов в системе;
·
реализован
модуль в соответствии с техническим заданием;
·
описана
реализация и тестирование модуля обмена.
«Модуль
обмена» является заказным программным продуктом, реализованным под требования
заказчика – торговой онлайн-площадки «HAPPY-CAR».
Модуль был одобрен и утвержден заказчиком, и готов к внедрению в действующую
систему на предприятии.
1. Описание программы «1С: Предприятие» // Википедия, Свободная
энциклопедия. (дата обращения: 14.05.2018).
URL: https://ru.wikipedia.org/wiki/1С:Предприятие
2. Обзор архитектуры платформы // Архитектура платформы 1С:
Предприятия 8 (версия 8.3.11). (дата обращения: 14.05.2018).
URL:5. Возможности SAPR3 // SAP R/3 (R3) - IT технологии будущего, работающие уже
сегодня. (дата обращения: 20.04.2018).
URL: 6. «1С: Управление Торговлей 8» // Система программ 1С: Предприятие
8. (дата обращения: 20.04.2018).
URL: 7. Автоматизация оптово-розничной торговли // Программы компании
«ФОЛИО». (дата обращения: 20.04.2018).
URL: 8. Методические рекомендации по выполнению курсового проекта по
дисциплине «Проектный практикум» // В.Л. Горбунов, В.М. Илюшечкин, Н.Ю.
Соколова – 2013 г. (дата обращения: 12.05.2018).URL: 9. Окомпании «HAPPY-CAR» // HAPPY-CAR.pro. (дата обращения:
10.04.2018). URL: Приложение
1
Модели
взаимодействия объектов модуля обмена
П1.1 Обрабатывать заказ
|
П1.1
|
Менеджер
|
Обрабатывать заказ
|
Просматривать
заказ на корректность, заносить в систему 1С УТ
|
Основное
действующее лицо: менеджер.
Другие
участники прецедента: отсутствуют.
Связи
с другими вариантами использования: отсутствуют.
Краткое
описание.
Данный
вариант использования позволяет менеджеру компании работать с данными по заказу:
просматривать заказы, заносить в 1С УТ и удалять.
Таблица 1 - Расширенное описание прецедента
"Обрабатывать заказ"
|
Прецедент
|
Обрабатывать
заказ
|
|
Исполнитель
|
Менеджер
|
|
Цель
|
Занести
данные по заказу в 1С УТ
|
|
Примечание
|
Данные
по заказу должны быть корректны
|
|
Предварительные
условия
|
Нет
|
|
Типичный
ход событий
|
Создать
документ
Выбрать
в меню нужное поле;
Внести
данные по заказу;
Сохранить
документ;
Редактировать
документ
Ввести
параметры для поиска заказа;
Выбрать
заказ в результатах поиска;
Скорректировать
данные;
Сохранить
данные;
Удалить
документ
Ввести
параметры для поиска заказа;
Выбрать
заказ в результатах поиска.
|
Отобразить
меню для создания нового заказа или загрузки существующего с сайта;
Отобразить
форму для ввода данных по заказу;
Сохранить
данные по заказу;
Открыть
экранную форму ввода данных для поиска записи с информацией по заказу;
Отобразить
результаты поиска;
Отобразить
информацию по заказу;
Сохранить
данные по заказу;
Открыть
экранную форму ввода данных для поиска записи с информацией по заказу;
Отобразить
результаты поиска;
Пометить
на удаление.
|
Рисунок 1 – Модель взаимодействия объектов
модуля обмена прецедента «Обрабатывать заказ»
П1.3 Формировать и
проводить документ «Реализация товаров и услуг»
|
П1.3
|
Менеджер
|
Формировать и проводить документ «Реализация товаров и услуг»
|
При
получении клиентом товара, создавать на основании «Заказ клиента» документ
«Реализация товаров и услуг» и проводить
|
Основное
действующее лицо: менеджер.
Другие
участники прецедента: отсутствуют.
Связи
с другими вариантами использования: обрабатывать заказ.
Краткое
описание.
Данный
вариант использования позволяет менеджеру компании работать с документом
«Реализация товаров и услуг»: создавать его на основании документа «Заказ
клиента», редактировать, проводить и помечать на удаление, в случае отмены
заказа.
Таблица
2 - Расширенное описание прецедента
"Формировать и проводить документ "Реализация""
|
Прецедент
|
Формировать
и проводить документ «Реализация товаров и услуг»
|
|
Исполнитель
|
Менеджер
|
|
Цель
|
Создать
(изменить, провести, пометить на удаление) документ «Реализация товаров и
услуг»
|
|
Примечание
|
Документ
о реализации создается на основании заказа клиента
|
|
Предварительные
условия
|
Заказ
клиента
|
|
Типичный
ход событий
|
Создать
документ
Выбрать
«создать на основании»;
Ввести
недостающие данные;
Сохранить
данные;
Редактировать
документ
Ввести
параметры для поиска;
Выбрать
необходимый документ в результатах поиска;
Скорректировать
данные;
Сохранить
данные;
Провести
документ
Выбрать
нужную операцию;
Удалить
документ
Ввести
параметры для поиска;
Выбрать
нужный документ в результатах поиска.
|
Предложить
создать документ о реализации на основании документа «Заказ клиента»;
Отобразить
лист на печать с возможностью редактировать данные;
Сохранить
документ «Реализация товаров и услуг»;
Открыть
экранную форму ввода данных для поиска документа о реализации товаров;
Отобразить
результаты поиска;
Отобразить
лист на печать с возможностью редактировать данные;
Сохранить
документ «Реализация товаров и услуг»;
Предложить
провести документ / провести и закрыть;
Провести
документ/ провести и закрыть документ;
Открыть
экранную форму ввода данных для поиска документа;
Отобразить
результаты поиска;
Пометить
на удаление.
|
Рисунок 2 - Модель взаимодействия объектов модуля обмена прецедента " Формировать и проводить документ
«Реализация товаров и услуг»"
П2.1 Формировать заказ
поставщику
|
П2.1
|
Менеджер
|
Формировать заказ поставщику
|
Создавать «Заказ поставщику» на основании документа «Заказ
клиента»
|
Основное
действующее лицо: менеджер.
Другие
участники прецедента: отсутствуют.
Связи
с другими вариантами использования: обрабатывать заказ.
Краткое
описание.
Данный
вариант использования позволяет менеджеру компании формировать «Заказ
поставщику» в 1С УТ на основании документа «Заказ клиента».
Таблица
3 - Расширенное описание прецедента
"Формировать заказ поставщику"
|
Прецедент
|
Формировать
заказ поставщику
|
|
Исполнитель
|
Менеджер
|
|
Цель
|
Создать
(изменить, удалить) документ «Заказ поставщику»
|
|
Примечание
|
«Заказ
поставщику» формируется на основании документа «Заказ клиента»
|
|
Предварительные
условия
|
Заказ
клиента
|
|
Типичный
ход событий
|
Создать
документ
Выбрать
в меню нужное поле;
Внести
данные по заказу;
Сохранить
документ;
Редактировать
документ
Ввести
параметры для поиска заказа;
Выбрать
заказ в результатах поиска;
Скорректировать
данные;
Сохранить
данные;
Удалить
документ
Ввести
параметры для поиска заказа;
Выбрать
заказ в результатах поиска.
|
Отобразить
меню для создания нового заказа на основании «Заказ клиента» или загрузки
существующего с сайта;
Отобразить
форму для ввода данных по заказу;
Сохранить
данные по заказу;
Открыть
экранную форму ввода данных для поиска записи с информацией по заказу;
Отобразить
результаты поиска;
Отобразить
информацию по заказу;
Сохранить
данные по заказу;
Открыть
экранную форму ввода данных для поиска записи с информацией по заказу;
Отобразить
результаты поиска;
Пометить
на удаление.
|
Рисунок 3 - Модель взаимодействия
объектов модуля обмена прецедента "Формировать заказ поставщику"
П2.2 Обрабатывать ответ
от поставщика
|
П2.2
|
Менеджер
|
Обрабатывать ответ от поставщика
|
Читать письма в электронном ящике.
Создавать/обновлять «Заказ поставщику» на основании вложенного
файла в письме.
Анализировать признак поставки в документе
|
Основное
действующее лицо: менеджер.
Другие
участники прецедента: отсутствуют.
Связи
с другими вариантами использования: формировать заказ
поставщику.
Краткое
описание.
Данный
вариант использования позволяет менеджеру компании обрабатывать ответы от
поставщиков: читать письма, создавать или обновлять документ «Заказ
поставщику», анализировать признак поставки.
Таблица
4 - Расширенное описание прецедента
"Обрабатывать ответ от поставщика"
|
Прецедент
|
Обрабатывать
ответ от поставщика
|
|
Исполнитель
|
Менеджер
|
|
Цель
|
Создать
(изменить) «Заказ поставщику» по признакам поставки из полученного документа
|
|
Примечание
|
Документ
с признаком поставки должен быть в формате .xlsx
|
|
Предварительные
условия
|
Нет
|
|
Типичный
ход событий
|
Читать
письма
Просмотреть
признак поставки;
Перенести
изменения в документ «Заказ поставщику»;
Сохранить;
Создать
документ
Выбрать
в меню нужное поле;
Внести
данные по заказу;
Сохранить
документ;
Редактировать
документ
Ввести
параметры для поиска заказа;
Выбрать
заказ в результатах поиска;
Скорректировать
данные;
Сохранить
данные.
|
Отобразить
документ .xlsx с признаками
поставки;
Отобразить
документ «Заказ поставщику»;
Сохранить
документ «Заказ поставщику»;
Отобразить
меню для создания нового заказа на основании «Заказ клиента» / документа .xlsx;
Отобразить
форму для ввода данных по заказу;
Сохранить
данные по заказу;
Открыть
экранную форму ввода данных для поиска записи с информацией по заказу;
Отобразить
результаты поиска;
Отобразить
информацию по заказу;
Сохранить
данные по заказу.
|
Рисунок 4 - Модель взаимодействия объектов модуля обмена
прецедента "Обрабатывать ответ от поставщика"
П2.3 Формировать
документ «Поступления»
|
П2.3
|
Менеджер
|
Формировать документ «Поступления»
|
На основании документа «Заказ поставщику» формировать и
проводить документ «Поступления товаров и услуг»
|
Основное
действующее лицо: менеджер.
Другие
участники прецедента: отсутствуют.
Связи
с другими вариантами использования: обрабатывать ответ от
поставщика.
Краткое
описание.
Данный
вариант использования позволяет менеджеру компании работать с документом
«Поступления товаров и услуг»: создавать его на основании документа «Заказ поставщику»,
редактировать, проводить и помечать на удаление, в случае несоответствия
поступившей номенклатуре.
Таблица 5 - Расширенное описание прецедента
"Формировать документ "Поступления""
|
Прецедент
|
Формировать документ «Поступления»
|
|
Исполнитель
|
Менеджер
|
|
Цель
|
Создать
(изменить, провести, пометить на удаление) документ «Поступления товаров и
услуг»
|
|
Примечание
|
Документ
о поступлении формируется на основании заказов поставщику
|
|
Предварительные
условия
|
Заказ
поставщику
|
|
Типичный
ход событий
|
Создать
документ
Выбрать
«создать на основании»;
Ввести
недостающие данные;
Сохранить
данные;
Редактировать
документ
Ввести
параметры для поиска;
Выбрать
необходимый документ в результатах поиска;
Скорректировать
данные;
Сохранить
данные;
Провести
документ
Выбрать
нужную операцию;
Удалить
документ
Ввести
параметры для поиска;
Выбрать
нужный документ в результатах поиска.
|
Предложить
создать документ о поступлении на основании документа «Заказ поставщику»;
Отобразить
лист на печать с возможностью редактировать данные;
Сохранить
документ «Поступления товаров и услуг»;
Открыть
экранную форму ввода данных для поиска документа о поступлении товаров;
Отобразить
результаты поиска;
Отобразить
лист на печать с возможностью редактировать данные;
Сохранить
документ «Поступления товаров и услуг»;
Предложить
провести документ / провести и закрыть;
Провести
документ/ провести и закрыть документ;
Открыть
экранную форму ввода данных для поиска документа;
Отобразить
результаты поиска;
Пометить
на удаление.
|
Рисунок 5 - Модель взаимодействия объектов модуля обмена
прецедента "Формировать документ "Поступления""
П3.1 Обрабатывать и
заносить данные в 1С УТ
|
П3.1
|
Менеджер
|
Обрабатывать и заносить данные в 1С УТ
|
Обрабатывать и заносить данные о контрагентах, заказах клиентов
и заказы поставщику
|
Основное
действующее лицо: менеджер.
Другие
участники прецедента: отсутствуют.
Связи
с другими вариантами использования: обрабатывать заказ,
формировать заказ поставщику.
Краткое
описание.
Данный
вариант использования позволяет менеджеру компании работать с данными
контрагентов: создавать новые записи о контрагентах, редактировать существующие
записи (созданные в 1С УТ), переносить данные из системы торговой
онлайн-площадки, удалять записи, искать в базе данных информацию о
контрагентах. А также переносить данные по заказам клиентов и поставщикам в 1С
УТ из торговой онлайн-площадки.
Таблица
6 - Расширенное описание прецедента
"Обрабатывать и заносить данные в 1С УТ"
|
Прецедент
|
Обрабатывать и заносить данные в 1С УТ
|
|
Исполнитель
|
Менеджер
|
|
Цель
|
Создать
(изменить, перенести, удалить) карточку контрагента, заказ клиента и заказ
поставщику.
|
|
Примечание
|
Работа
с заказом клиента и поставщику представлена в
соответствующих
вариантах использования
|
|
Предварительные
условия
|
Нет
|
|
Типичный
ход событий
|
Создать
карточку
Выбрать
нужное поле;
Ввести
данные в соответствующие поля экранной формы;
Сохранить
данные;
Редактировать
карточку
Ввести
параметры для поиска контрагента;
Выбрать
контрагента в результатах поиска;
Скорректировать
данные;
Сохранить
данные;
Удалить
карточку
Ввести
параметры для поиска в форму;
Выбрать
контрагента в результатах поиска.
|
Отобразить
меню для создания нового контрагента или загрузки существующего с сайта;
Отобразить
форму для ввода данных о контрагенте;
Сохранить
данные о контрагенте;
Открыть
экранную форму ввода данных для поиска записи с информацией о контрагенте;
Отобразить
результаты поиска;
Отобразить
информацию контрагенте;
Сохранить
карточку;
Открыть
экранную форму ввода данных для поиска записи с информацией о контрагенте;
Отобразить
результаты поиска;
Пометить
на удаление карточку.
|
Рисунок 6 - Модель взаимодействия объектов модуля обмена
прецедента "Обрабатывать и заносить данные в 1С УТ"
П3.2 Выгружать статусы
заказов на сайт
|
П3.2
|
Менеджер
|
Выгружать статусы заказов на сайт
|
При изменении статуса заказа в системе 1С УТ, автоматически
обновлять статус заказа в системе торговой онлайн-площадки
|
Основное
действующее лицо: менеджер.
Другие
участники прецедента: отсутствуют.
Связи
с другими вариантами использования: отсутствуют.
Краткое
описание.
Данный
вариант использования позволяет менеджеру компании менять статусы заказа
одновременно в двух системах.
Таблица 7 - Расширенное описание прецедента
"Выгружать статусы заказов на сайт"
|
Прецедент
|
Выгружать статусы заказов на сайт
|
|
Исполнитель
|
Менеджер
|
|
Цель
|
Изменить
статус заказа в 1С УТ и проследить автоматическое обновление на сайте
|
|
Примечание
|
|
|
Предварительные
условия
|
Нет
|
|
Типичный
ход событий
|
Изменить
статус заказа
Поменять
статус заказа;
Сохранить.
|
Отобразить
форму для ввода данных по заказу
/отобразить
список заказов;
Сохранить
документ;
Сравнить
статус заказа в 1С УТ и в системе торговой онлайн-площадки;
Изменить
статус заказа в торговой онлайн-площадке на идентичный статусу заказа в 1С
УТ.
|
Рисунок 7 - Модель взаимодействия объектов
модуля обмена прецедента "Выгружать статусы заказов на сайт"