Автоматизированные информационные системы (АИС). Системы автоматизированного проектирования АИС: этапы развития, классификация, характеристики CASE-средств: Rational Rose, ErWin, BpWin
Негосударственное образовательное
учреждение высшего образования
Московский технологический институт
Факультет Техники и современных
Кафедра Информатики и технологий автоматизации
КУРСОВАЯ РАБОТА
по дисциплине Проектирование
автоматизированных информационных систем
на тему: «Автоматизированные
информационные системы (АИС). Системы автоматизированного проектирования АИС:
этапы развития, классификация, характеристики CASE-средств: Rational Rose, ErWin,
BpWin»
Уровень образования Бакалавриат
Направление Управление в технических
системах
Профиль Системы и технические
средства автоматизации и управления
Выполнил (а):
Студент (ка)
3 курса Форма обучения заочная
Паньшин Антон
Александрович
Москва 2017
ОГЛАВЛЕНИЕ
ВВЕДЕНИЕ
. Теоретические аспекты автоматизированных информационных
систем
. Особенности систем автоматического проектирования
.1 Этапы развития и характеристика Case средств
.2 Сравнительный анализ средств для проектирования
автоматизированных информационных систем
. Пример проектирования автоматизированной информационной
системы для предприятия
.1 Постановка задачи
.2 Структурный системный анализ
.3 Объектно-ориентированный анализ
ЗАКЛЮЧЕНИЕ
СПИСОК ИСПОЛЬЗОВАННОЙ ЛИТЕРАТУРЫ
Введение
Актуальность темы исследования состоит в том, что в современном мире
робота специалистов любой сферы деятельности связана с обработкой большого
количества информации.
В оптимизации работы предприятий, возникает проблема хранения больших
информационных массивов и быстрого поиска в них необходимых данных. Обычно для
решения этой задачи используют автоматизированные информационные системы,
которые представляют собой совокупность логично связанных данных,
обрабатываемых соответствующими программными средствами.
К основным преимуществам автоматизированной информационной системы можно
отнести повышение производительности и эффективности управления системой,
сбалансированность нагрузки, синхронизацию процессов сбора и обработки данных,
а также сокращения затрат времени на поиск данных [1, c. 45].
Решение вопроса информатизации деятельности предприятия способствует
внедрению новейших информационных технологий. Создаваемая автоматизированная
информационная система предприятия обеспечивает информационную и
технологическую поддержку процессов с целью их улучшения и совершенствования.
Важным этапом построения автоматизированной информационной системы
является база данных. Формулировка требований к информационному обеспечению
создаваемой базы данных определяет направления проектирования этой системы,
построение концептуальной модели данных [2, c. 88].
Также можно сказать, что автоматизированная информационная система
представляет собой систему, построенную на основе структурного аспекта,
представляющего собой данные в виде набора отношений, аспекта целостности, где
отношения отвечают определенным условиям обработки.
Значительное внимание исследованию различных автоматизированных
информационных систем и средствам проектирования уделяют как зарубежные, так и
отечественные ученые, а именно: Адамов С. А., Афанасиев А. В., Базаров С. А.,
Блинов Ю. А., Кармайкл Э., Хэйвуд Д., Синева П. А. и другие.
Объектом исследования являются автоматизированные информационные системы
и средства автоматизированного проектирования.
Предметом исследования являются особенности проектирования автоматизированных
информационных систем с помощью различных case средств.
Цель работы - сравнить существующие автоматизированные информационные
системы и обобщить различные подходы их классификации, а также рассмотреть
особенности проектирования с помощью различных case средств.
Для достижения поставленной цели в работе были сформулированы следующие
задачи:
рассмотреть теоретические аспекты автоматизированных информационных
систем;
привести основные этапы развития и характеристику case средств;
выполнить сравнительный анализ средств проектирования автоматизированных
информационных систем;
разработать автоматизированную информационную систему для предприятия с
помощью различных средств проектирования.
1. Теоретические аспекты автоматизированных информационных систем
Сущность понятия автоматизированных информационных систем (АИС) можно
рассматривать с точки зрения ее пользователя и непосредственно самой
информационной системы. Для пользователя или разработчика автоматизированная
информационная система представляет собой коллекцию логически связанных данных,
представленных в виде файла хранящегося на локальном или удаленном компьютере
[3, c. 5].
В настоящее время имеется возможность реализации автоматизированной
информационной системы на нескольких платформах, использования удобных
административных утилит, поддерживать несколько сценариев репликации, OLAP и
создание хранилищ данных, выполнять распределенные запросы и транзакции,
использовать различные средства проектирования данных для создания объектов.
Основными составляющими автоматизированной информационной системы
являются база данных, клиентские компоненты, сервер, интерфейс для
пользователя.
Другими словами, автоматизированная информационная система представляет
собой программное приложение, которое можно использовать в для интеграции
приложений пользователей.
Сервер базы данных позволяет обеспечить взаимодействие с клиентом в
процессе обработки его запросов, тем самым осуществляя процессы управления и
хранения данных [4, c. 89].
Несмотря на расхождение в понятиях и различные точки зрения, требования
предъявляемые к работоспособности автоматизированной информационной системы
одинаковые и заключаются в следующем:
автоматизированная информационная система должна поддерживать различные
интерфейсы пользователя;
в ней должна быть предусмотрена физическая и логическая независимость
обработки и отображения данных;
при разработке автоматизированной информационной системы должна быть
выполнена оптимизация запросов и обеспечена целостность данных;
при работе с автоматизированной информационной системой для пользователя
должен быть обеспечен доступ, копирование и восстановление данных;
автоматизированная информационная система должна быть обеспечена системой
защиты данных.
Раскрытие краткого содержания требований, предъявляемых к
автоматизированной информационной системе, приведено в таблице 1 [5, c. 21].
Таблица 1 - Раскрытие краткого содержания требований, предъявляемых к
автоматизированной информационной системе
|
Название
|
Краткое содержание
|
|
Поддержка различных
интерфейсов пользователя
|
Для ускорения и удобной
работы пользователя в приложении должны быть предусмотрены меню, панель
инструментов, конструктор и режим создания пользовательских запросов
|
|
Физическая и логическая
независимость данных
|
В процессе разработки
автоматизированной информационной системы, внесение в нее изменений не должно
влиять на работу приложения и изменять ее логическую структуру
|
|
Оптимизация запросов и
обеспечена целостность данных
|
При разработке
автоматизированной информационной системы должны быть предусмотрены
ограничения для соблюдения декларативной и процедурной целостности данных
|
|
Доступ, копирование и
восстановление данных
|
Для исключения потери
данных у пользователя должна быть возможность создания резервного копирования
и восстановления данных
|
|
Система защиты данных
|
С целью обеспечения
безопасности хранящихся в автоматизированной информационной системе должны
быть предусмотрены режимы аутентификации и авторизации пользователей
|
Набор требований приведенный в таблице 1, необходимо дополнить тем, что автоматизированная
информационная система должна обладать собственным набором данных или
метаданными, которые можно описать с помощью модели данных.
Следовательно, автоматизированная информационная система - это набор
интегрированных записей, которые хранятся в системном каталоге, обеспеченных
метаданными, позволяющими обеспечить логическую и физическую независимость
программ [6, c.27].
Обеспечение независимости логической и физической структуры позволяет
распределить данные на нескольких уровнях представления, как это показано на
рисунке 1.

Как видно из рисунка 1, на логическом уровне представления данных
определяется логика программы и формируются запросы, которые затем отправляются
на вход интерфейсной части СУБД. В ней проводится анализ синтаксиса и семантики
запроса с помощью метаданных и определяется унифицированная процедура, которая
отвечает за выполнение данного запроса [7, c. 156].
Далее сформированная унифицированная процедура, включающая набор
унифицированных программ, позволяющих производить манипуляции с данными
выполняет запрос на физическом уровне.
По содержимому автоматизированные информационные системы разделяются на
следующие группы [8, c.
58]:
графические, которые предназначены для хранения данных графических
форматов, как правило, это АИС для обработки фотографий, архивы изображений
различного стилевого оформления. Данный вид автоматизированных информационных
систем наиболее часто используется для разработки веб-приложений представляющих
собой информационные сайты, Интернет-магазины, блоги;
исторические, которые предназначенные для хранения текстовых данных
представляющих историческую ценность, это, как правило, автоматизированные
информационные системы для ведения исторических архивов предприятий, выдающихся
деятелей искусства, культуры и науки. Данный вид наиболее часто используется
для создания интерактивных информационных справочников, путеводителей в
историю;
научные, которые предназначенные для хранения текстовых и графических данных
научных исследований, достижений. Данный вид автоматизированных информационных
систем наиболее часто используется в сфере образования и выполнения научных
исследований;
мультимедийные АИС, которые предназначенные для хранения данных
представленных в видео формате: автоматизированные информационные системы
видеофильмов, музыки, проектов анимационных разработок.
Данные автоматизированные информационные системы представляют собой
развлекательные интерактивные порталы, которые пользователи используют для прослушивания
музыки, просмотра видеофильмов, мультимедийных игр различной направленности.
По технологии хранения данных выделяют фактографические, документальные и
централизованные автоматизированные информационные системы, характеристики
которых приведены на рисунке 2 [9, c. 82].
Рисунок 2 - Виды автоматизированных информационных систем по признаку
технологии хранения данных
По степени распределенности автоматизированные информационные системы
разделяются на локальные, групповые и распределенные.
Локальные автоматизированные информационные системы, как правило,
реализуются на одном автономном компьютере и рассчитаны на работу одного
пользователя. Как правило, приложения разрабатываются с помощью локальных баз
данных, к котором относятся: Clarion,
Clipper, FoxPro, Paradox,
dBase и Microsoft Access [10, с. 14].
Групповые автоматизированные информационные системы в локальной сети и
рассчитаны на работу группы пользователей подключенных к одному серверу баз
данных, которые называются SQL серверами. Наиболее часто используемыми являются
Oracle, DB2, Microsoft SQL Server, Sybase, Informix.
Корпоративные автоматизированные информационные системы реализуются на
больших предприятиях и могут поддерживать территориально разнесенные узлы в
сети. Как правило, корпоративные АИС имеют иерархическую структуру, состоящую
из нескольких уровней.
. Особенности систем автоматического проектирования
.1 Этапы развития и характеристика Case средств
На первоначальном этапе для проектирования автоматизированных
информационных систем свое применение получила программа BPwin.поддерживает три
методологии моделирования: функциональное моделирование (IDEF0); описание
объектов данных (IDEF3); диаграммы потоков данных (DFD) [11, c. 3].
Данная программа имеет достаточно простой и интуитивно понятный интерфейс
пользователя.
При запуске BPwin по умолчанию появляется основная панель инструментов,
палитра инструментов (вид которой зависит от выбранной нотации) и, в левой
части, навигатор модели - Model Explorer.
На следующем этапе развития автоматизированных средств проектирования
функциональные возможности программы BPwin были реализованы в программе ERwin Process Modeler.- это современное средство для моделирования
предметной области, которое позволяет разработчику производить процесс
моделирования в интерактивном режиме и содержит панель инструментов,
позволяющую автоматически размещать сущности на диаграмме, а также
визуализировать процесс [12, c.85].
С помощью средства проектирования ERwin можно получить модель бизнес
процессов, а также данное средство проектирование содержит в своем функционале
инструменты позволяющие проверить согласованность, генерацию отчетов и переход
от логического к физическому моделированию, на основании которого может быть сгенерирован
SQL-код, что значительно ускоряет процессы разработки базы данных.
Процесс моделирования предметной области с помощью ERwin включает в себя
следующие этапы [13, c.54]:
создание сущностей и определение атрибутов и ключевых полей;
осуществление связи между сущностями с учетом значимости и распределения
данных;
преобразование логической модели в физическую модель с выбором базы
данных и сервера;
автоматическое получение отчета выполненных этапов проектирования, а
также SQL-кода;
экспорт SQL-кода в физическую среду и наполнение базы данных содержимым;
генерация запросов и отчетов к базе данных;
Также необходимо отметить, что данное средство разработки поддерживает
все требования к моделированию бизнес-процессов, которые будет поддерживать в
дальнейшем база данных.
В настоящее время выделяют два уровня создаваемой физической модели в
программе Erwin, которая позволяет получить
трансформационную модель, включающую информацию про отдельный проект, его
предметную область, модель СУБД и автоматически сгенерировать SQL-код.
С использованием трансформационной модели проектировщики и разработчики
баз данных получают представление про объекты баз данных, а с помощью модели
СУБД можно выполнить перенос в физическую среду разработки [14, c.14].
При разработке физической модели для дальнейшего физического
проектирования базы данных важным является выбор сервера.
Среда разработки «Erwin Data Modeler r9» поддерживает работу со
следующими серверами SQL Server 2012, DB2 for LUW 9.7, MySQL
5.x, ODBC 3.x, Oracle 11g, Sybase 12.5/15,
которые выбираются при выборе новой модели, как это показано на рисунке 3.
Рисунок 3 - Выбор сервера при создании физической модели данных
база данные автоматический проектирование
Из рисунка 3 также видно, что программа «Erwin Data Modeler r9», кроме создания логической и физической моделей позволяет
создать Match template, то есть создать физическую модель
на основании имеющегося шаблона.
После выбора сервера баз данных на следующем этапе создаются сущности,
для каждой из которых существует возможность установить поля и атрибуты.
Программа «Erwin Data Modeler r9» при создании сущностей и атрибутов учитывает максимальную
длину имени и другие ограничения, предъявляемые базой данных [25].
Если при проектировании физической модели данных необходимо создать
временные или вспомогательные таблицы, тогда необходимо использовать
представления, которые позволяют каждому из разработчиков создать своей взгляд
на обеспечение безопасности данных.
После создания представления необходимо установить связь с основной
таблицей, для которой будет использоваться данное представление.
Окно создания представления в «Erwin Data Modeler r9», приведено на рисунке 4.
Рисунок 4 - Окно создания представления в «Erwin Data Modeler»
Как видно из рисунок 4, окно представления содержит следующие вкладки:
общие «General», на которой устанавливаются общие
свойства представления;
вкладка выбор «Select»,
позволяющая выбрать которые включаются в представление и которые отображаются в
представлении;
вкладка «From», позволяющая
выбрать таблицы, с которыми будет связано представление, при этом таблица
представления может иметь альтернативное имя;
вкладка «Where», позволяет
создать информацию на основании которой формируется SQL-запрос;
вкладка «User Defined SQL», позволяет задать настойки для пользователя по
умолчанию, которая становиться активной только после создания SQL-запроса;
вкладка «SQL», позволяет создать запрос для представления.
В программе «Erwin Data Modeler r9» имеется возможность создания именованных блоков кода SQL,
которые позволяют на сервере повышать производительность выполнения запросов -
это триггеры и хранимые процедуры.
Хранимая процедура представляет собой набор команд предварительно откомпилированных
на SQL, вызываемый из клиентского приложения или другой хранимой процедуры, а
триггер - это процедура, автоматически выполняемая как реакция на событие [15, c.5].
Одной из важнейших функций является использование триггера для сообщения
базе данных, что нужно выполнить для создания большей эффективности работы
сервера.
Генерация триггера в программе «Erwin Data Modeler» происходит на основании
использования шаблона или специального скрипта, который позволяет создать
макрокоманды.
Для переопределения триггера программа использует тип ссылочной
целостности, шаблон триггера - для связи или для сущности.
После создания сущностей, а в случае необходимости триггеров, хранимых
процедур, ограничений в программе «Erwin Data Modeler r9» имеется возможность создания процесса прямого
проектирования.
Для этого необходимо в меню «Tools» выбрать настройки «Options»
как это показано на рисунке 5.
Рисунок 5 - Окно для выполнения генерирования SQL-кода
Как видно из рисунка 5, программа имеет возможность создания SQL-кода для
таблиц, процедур, функций, назначить права для пользователей. Кроме генерации
имеется возможность создания отчета, с указанием подробных шагов выполнения
процесса и перед выполнением генерации осуществить просмотр [16, c. 10].
Rational Rose в отличие от
подобных средств проектирования способна проектировать системы любой сложности,
то есть инструментарий программы допускает как высокоуровневое (абстрактное)
представление (например, схема автоматизации предприятия), так и низкоуровневое
проектирование (интерфейс программы, схема базы данных, частичное описание
классов) [17, c.45].
Работа программы базируется всего на 7 диаграммах, которые в зависимости
от ситуации способны описывать различные действия, что будет рассмотрено более
детально в практической части курсовой работы.
В настоящее время свое развитие получили комплексные системы
проектирования.
Система управления бизнес-процессами ELMA позволяет реализовать концепцию
BPM, в основу которой заложена разработка информационных систем способных
оперативно внедряться, в изменяющейся бизнес среде компании [26].
За счет механизма Workflow, который находится в основе ELMA происходит быстрая настройка системы на
выполнение требований компании в среде ее функционирования.
Основным пакетом ELMA является ECM+, который позволяет выполнить наладку
движения документов и операционную деятельность предприятия. Для реализации
сквозных процессов используется пакет CRM+.
Архитектура включает в себя сервер, состоящий из базы данных,
веб-приложения, сервера конфигураций и сервера оповещений, ELMA Agent, который позволяет в режиме
реального времени оповещать пользоваться о действиях, происходящих на сервере,
дизайнер ELMA, который позволяет разрабатывать модели бизнес процессов, мобильный
интерфейс.
Работа в приложении начинается с проведения моделирования
бизнес-процессов, которое выполняется с помощью дизайнера ELMA.
Пример разработки графической модели бизнес-процесса приведен на рисунке
6 [18, c. 25].
Рисунок 6 - Пример разработки модели бизнес процессов в ELMA
Выполнение бизнес-процесса выполняется, начиная со стартового события по
цепочке переходов, при этом автоматически формируется список задач, которые
необходимо выполнить назначенным пользователям.
2.2 Сравнительный анализ средств для проектирования
автоматизированных информационных систем
В настоящее время, кроме рассмотренных выше наибольшей популярностью
пользуются следующие средства проектирования [12, c.5]: Business Studio (BS), CompanyMedia (CM), Rational Rose (LN), ERwin (ERwin), Case Studio (CS), Directum (D), DIS-системы (DIS), BPwin (BPwin),
LanDocs (LD) и Optima-Workflow (W) [19, с.29].
В таблице 2 приведен сравнительный анализ основных возможностей
существующих программных продуктов.
Таблица 2 - Сравнительный анализ основных возможностей программных
продуктов
|
Возможности средств
проектирования
|
BS
|
CM
|
LN
|
ERwin
|
CS
|
D
|
DIS
|
BPwin
|
LD
|
W
|
|
Возможность сохранения
данных
|
+
|
+
|
+
|
+
|
+
|
+
|
+
|
+
|
+
|
+
|
|
Работа со словарями и
справочниками
|
+
|
+
|
+
|
+
|
+
|
+
|
+
|
+
|
+
|
+
|
|
Поиск: - по реквизитам; - по
виду РК документу; - полнотекстовый; - с учетом морфологии
|
+ - + -
|
+ - + -
|
+ + + -
|
+ + + +
|
+ - + -
|
+ - + +
|
+ + - -
|
+ + + -
|
+ - + +
|
+ + + +
|
|
Маршрутизация
|
+
|
-
|
+
|
+
|
+
|
+
|
-
|
+
|
+
|
+
|
|
Генерация отчетов
|
+
|
+
|
+
|
+
|
+
|
+
|
+
|
+
|
+
|
+
|
+
|
+
|
+
|
+
|
+
|
+
|
+
|
+
|
+
|
+
|
|
Возможность назначения
участников проекта
|
+
|
-
|
+
|
+
|
+
|
+
|
+
|
+
|
+
|
+
|
Как показано в таблице 2, все представленные средства проектирования
владеют почти всеми необходимыми функциональными возможностями в соответствии с
существующими тенденциями развития современных технологий. Наилучшим образом с
типичными заданиями производятся системы Дело, ERwin, BPwin и LanDocs.
Следующим моментом, на который стоит обратить внимание при выборе средств
проектирования, является стоимость сервера и лицензий.
Проведем сравнительный анализ доступного инструментария для настройки
средств проектирования (таблица 3) [20].
Таблица 3 - Сравнительный анализ доступного инструментария
|
Программные средства
проектирования
|
BS
|
CM
|
LN
|
ERwin
|
CS
|
D
|
DIS
|
BP win
|
LD
|
W
|
|
Конструктор форм карточек
документов
|
+
|
-
|
+
|
+
|
+
|
+
|
-
|
+
|
+
|
+
|
|
Конструктор
маршрутов/процессов
|
+
|
-
|
+
|
+
|
+
|
+
|
-
|
+
|
+
|
+
|
|
Редактор отчетов
|
+
|
+
|
-
|
+
|
+
|
+
|
-/+
|
+
|
+
|
+
|
|
Средство создания и
изменения словарей и справочников
|
+
|
-
|
+
|
+
|
+
|
-
|
+
|
+
|
+
|
На основании проведенного анализа в таблицы 3 можно сделать вывод, что
адаптировать систему под потребности своей организации доступными средствами
без участия разработчика и без дополнительных расходов смогут владельцы систем
ERwin и BPwin.
Проведем сравнительный анализ по фактору внедрения средств проектирования
для разработки программных решение (таблица 4).
Таблица 4 - Сравнительный анализ внедрения
|
Характеристики внедрения
программных систем
|
BS
|
CM
|
LN
|
ERwin
|
CS
|
D
|
DIS
|
BPwin
|
LD
|
W
|
|
Количество внедрений на
предприятиях
|
>100
|
>100
|
>5001
|
>1000
|
>5002
|
>100
|
>100
|
>100
|
>100
|
>100
|
|
Внедрение собственными
силами потребителей
|
Нет
|
Нет
|
Да
|
Да
|
Нет
|
Да
|
Да
|
Да
|
Нет
|
Нет
|
|
Соотношение внедрений в
составе проекта (П) и самостоятельно пользователями (С)
|
П
|
П
|
П<С
|
П<<С
|
П
|
П>>С
|
П>С
|
П>С
|
П
|
П
|
На основании проведенного сравнительного анализа в таблица 4 можно
сделать вывод, что на сегодняшний день наибольшее количество внедрений имеет
система ERwin.
Для разработки модели бизнес процессов используется Process Designer, который организует поддержку
подпроцессов, групповых назначений заданий, а также параллельные операции по
моделированию бизнес процессов [21].
На основании разработки модели бизнес процессов происходит автоматическое
генерирование заданий участниками бизнес-процесса.
После генерации базы данных выполняется разработка пользовательского
интерфейса, который поддерживает логику разработанной модели бизнес процессов.
3. Пример проектирования автоматизированной информационной системы
для предприятия
.1 Постановка задачи
Нефтеюганский филиал ООО «РН-Информ» является дочерним отделением ОАО «НК
«Роснефть» находящийся в Уральском федеральном округе РФ. Филиал оказывает
сервисные услуги в области автоматизации, использования информационных
технологий и связи.
К основным видам деятельности компании относятся:
оказание услуг в области разработки проектно-сметной документации,
проведения внешнего аудита и супервайзинга;
выполнение строительно-монтажных и пусконаладочных работы по объектам,
которые находятся на выполнении и дальнейшее их сопровождение с помощью автоматизированных
систем управления технологическими процессами;
внедрение и сервисное обслуживание систем управления безопасностью
информации и защите от пожаров;
предоставление информационных услуг, проведение анализа, разработка
документации и дальнейшее сопровождение;
техническое обслуживание объектов нефтегазовой отрасли таких как
автоматизация систем управления, технологические процессы,
контрольно-измерительное оборудование и автоматика, информационные технические
системы обслуживания, автоматизированные пульты;
разработка и сопровождение программного обеспечения в области управления
технологическими процессами.
Как показали исследования, сайт Нефтеюганского филиал ООО «РН-Информ»,
имеет существенные недостатки.
Страница «О компании» не отображает актуальную информацию, которая
необходима пользователям для выбора данной компании для заказа услуг. На
странице не отображается информация про историю развития организации,
стратегия, миссия, достижения.
На странице «Проекты» информация оформлена списком, что является тяжелым
для восприятия и получения актуальной информации. Более детализированной
является страница «Работа», которая показывает требования, условия работы в
компании, актуальные вакансии.
Обобщим проведенный анализ сайта Нефтеюганского филиала ООО «РН-Информ» с
помощью таблице 5.
Таблица 5 - Недостатки сайта Нефтеюганского филиала ООО «РН-Информ»
|
Недостатки
|
Характеристика
|
|
Страница «О компании»
|
Не содержит детальной
информации про историю возникновения компании, стратегии развития,
достижениях, качестве предоставляемых услуг и соответствия его стандартам. Не
отображены главные конкурентные преимущества компании, по которым ее стоит
выбрать для заказа услуг
|
|
Страница «Продукты и
услуги»
|
Не показывает актуальность
услуг, их детальную информацию и цену. Пользователь не имеет возможности
ознакомиться с существующими предложениями
|
|
Страница «Проекты»
|
Информация оформлена
списком, является тяжелой для восприятия
|
|
Страница «Контакты»
|
Отсутствует. Не
предоставляется местонахождение организации, карта проезда, контактные лица.
|
|
Главная страница сайта
|
Не содержит существующие
акции, скидки. Данная страница не обновляется
|
Наиболее актуальным решением для Нефтеюганского филиала ООО «РН-Информ»
будет открытие Интернет-магазина, который позволит исключить выявленные
недостатки в работе сайта.
Открытие Интернет-магазина позволит осуществить:
экономию времени на поиск, выбор и заказ услуг;
возможность получения дополнительной прибыли от осуществления сделок;
усилить контроль спроса на услуги, которые пользуются большим успехом у
покупателей;
возможность стимулирования сбыта за счет рекламной компании деятельности
предприятия в сети Интернет и получения коммерческой выгоды;
повысить конкурентоспособность и улучшить показатели финансовой
деятельности;
привлечь покупателей для осуществления торговых операций, что в целом
повысит выручку от реализации;
улучшить внутренние коммуникации за счет удовлетворения потребностей
покупателей;
осуществить стратегию развития предприятия с целью повышения основных
финансовых показателей;
улучшить качество осуществляемых торговых операций, путем автоматизации
процессов осуществления торговых сделок.
3.2 Структурный системный анализ
Главной задачей организации Интернет-магазина будет является организация
реализации услуг Нефтеюганского филиала ООО «РН-Информ» через Интернет-магазин.
Отобразим главную задачу с помощью контекстной диаграммы, приведенной на
рисунке 7.
Рисунок 7 - Контекстная диаграмма
Как видно из рисунка 7, для организации реализации услуг Нефтеюганского
филиала ООО «РН-Информ» через Интернет-интернет магазин, необходимы данные про
услуги, про пользователей, а также данные про способы оплаты в магазине.
В качестве механизма выбраны пользователь, который непосредственно будет
совершать выбор и оплату услуг в Интернет-магазине и менеджер, который будет
следить за работой Интернет-магазина.
В результате декомпозиции выделены следующие задачи:
посмотреть сайт, в Интернет-магазине для пользователя будет предоставлена
возможность ознакомиться с основной деятельностью компании, контактные данные,
а в случае необходимости написать письмо;
выбор услуги, в Интернет-магазине будет приведен перечень услуг, которые
можно заказать в компании, их описание и цена;
работа на Форуме, в Интернет-магазине будет возможность общения с
менеджером на форуме и уточнение справочной информации по услугам компании и
работе в Интернет магазине;
выбор платежной системы, в Интернет-магазине будет возможность выбора
платежной системы для оплаты за услугу;
оформить заказ, с помощью Корзины покупателя пользователь сайта может
оформить заказ на выбранную услугу в Интернет-магазине;
оплатить услугу, после создания заказа для пользователя будет
предоставлена возможность оплаты услуги.
Проведем декомпозицию контекстной диаграммы, выделив основные подзадачи,
которые приведены на рисунке 8.
Рисунок 8 - Декомпозиция главной задачи
Проведем также декомпозицию задачи «Оформить заказ», которая требует
детализации и построим дерево целей (приложение 1).
Как видно из приложения 1, при оформлении заказа у пользователя будет
возможность проверки корзины, необходимость указания своих контактных данных,
отправить заказ для оплаты в платежной системе, а также подтверждения оплаты
услуги.
3.3 Объектно-ориентированный анализ
Объектно-ориентированный анализ проведем на основании разработки
UML-диаграмм с использованием программы Rational Rose [23].
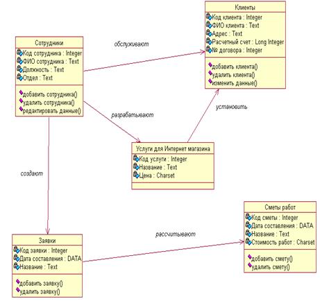
Диаграмма классов для предметной области приведена на рисунке 9.
Рисунок 9 - Диаграмма классов
Как видно из рисунка 9, диаграмма классов будет включать следующие
классы:
«Сотрудники» - это обслуживающий персонал Интернет-магазина, который
будет осуществлять наполнение Интернет магазина информацией, осуществлять его
администрирование и техническую поддержку:
«Клиенты» - это пользователи Интернет-магазина, которые будут производить
регистрацию в Интернет-магазине, и осуществлять в нем заказ услуг;
«Услуги» - это класс, который будет использоваться для описания услуг и
установления цены;
«Заявки» - это класс, который будет использоваться для формирования
заказов клиентов, сотрудниками магазина для формирования ценовой политики на
услуги;
«Сметы работ» - это класс, который будет использоваться для расчета
стоимости проектов, которые выполняются пользователями и формирования стоимости
услуг.
Разработаем диаграммы состояния предметной области. Диаграмма состояния
класса «Клиент» приведена на рисунке 10.
Рисунок 10 - Диаграмма состояния для класса Клиент
Как видно из рисунка 10, начальным состоянием в Интернет-магазине будет
ожидание клиента, после появления клиента и ознакомления его с услугами
Нефтеюганского филиала ООО «РН-Информ» будет выполнено принятие заказа.
В случае необходимости уточнение информации про клиента, подтверждение
заказа услуги посредством добавления его в «Корзину покупателя» и оплата заказа
на услугу через платежную систему.
Конечной точкой будет совершение покупки через Интернет-магазин и выход
из сайта.
Рассмотрим также состояние класса «Заявка», которое приведено на рисунке
11.
Рисунок 11 - Диаграмма состояния для класса Заявка
Как видно из рисунка 11, при поступлении заявки на оказание услуг в Интернет-магазине
будет выполнена обработка этой заявки за счет оформления форм и работы клиента
на сайте.
После этого возможно два варианта: если клиента не заинтересовали услуги
или он не оплатил за услугу, тогда заявка будет отменена.
В случае добавления услуги в Корзину покупателя заявка будет выполнена.
Для детализации, в диаграмме показана взаимосвязь Интернет-магазина с
оказанием этапов предоставления услуг в случае оплаченной заявки клиентом, что
позволяет отследить взаимодействие в оказании услуг клиенту всех подразделений
организации и выделить главные этапы работ по оказанию услуг, после оплаты
заявки клиентом.
Диаграмма вариантов использования Интернет-магазина для оказания услуг
клиентам Нефтеюганского филиала ООО «РН-Информ», приведена на рисунке 12.
Рисунок 12 - Диаграмма вариантов использования Интернет-магазина для
оказания услуг клиентам Нефтеюганского филиала ООО «РН-Информ»
Как видно из рисунка 12, после подачи заявки на оказание услуги и ее
оплаты клиентом происходит передача информации менеджеру, который утверждает
данный заказ на выполнение проекта у начальника технического отдела.
Для законодательного утверждения и контроля выполнения договоров по
оказанию услуг Нефтеюганским филиалом ООО «РН-Информ» также необходимо
предусмотреть работу юриста.
Работу технического отдела контролирует зам. директора по технике на всех
этапах выполнения работ.
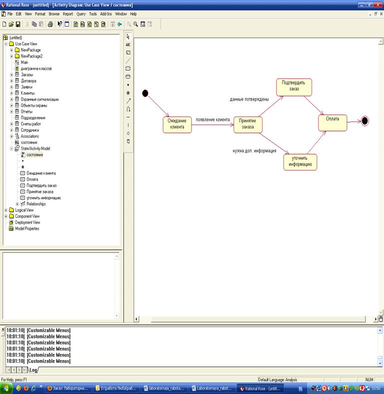
Разработаем также диаграмму последовательности для работы в
Интернет-магазине, которая приведена на рисунке 13.
Рисунок 13 - Диаграмма последовательности
Как видно из рисунка 13, после прохождения регистрации на сайте,
пользователю на почту будут высланы логин и пароль на почту. После этого
пользователь проходит авторизацию в системе и просматривает содержимое сайта.
На сайте для пользователя предоставлена возможность изучения описания услуг
и цен на услуги. Если пользователю будет необходимо уточнение информации он
может это выполнить на форуме, общаясь с менеджером.
В случае заказа услуги в Нефтеюганским филиалом ООО «РН-Информ»
пользователь может выбрать платежную систему, заполнить форму для оформления
заказа, оплатить услугу и выбранная услуга будет передана для выполнения в
структурные подразделения компании.
Также подтверждение оплаты за услугу приходит в бухгалтерию, которая
ведет учет услуг оказанных через Интернет-магазин.
Разработаем также кооперативную диаграмму, которая будет отражать работу
в системе менеджера сайта, который будет иметь доступ к административной части
Интернет-магазина (рисунок 14).
Рисунок 14 - Кооперативная диаграмма подразделения Нефтеюганского филиала
ООО «РН-Информ»
Как видно из рисунка 14, после того как менеджер введет логин и пароль
для работы в административной панели откроется страница, на которой он может
выбрать один из пунктов меню.
Для менеджера будет предоставлена возможность добавления новых услуг в
Интернет-магазин и обновление информации по существующим услугам.
Также менеджер может выполнять работу на форуме, используя
административную панель, которая позволит ему выполнять ответы на высланные
вопросы пользователей и добавлять актуальную информацию для обсуждения.
Одной из главных задач менеджера будет просмотр оплаченных услуг для
передачи этих данных в структурные подразделения Нефтеюганского филиала ООО
«РН-Информ».
Заключение
В первой части были рассмотрены теоретические основы автоматизированных
информационных систем и установлено, что автоматизированная информационная
система представляет собой набор интегрированных записей, которые хранятся в
системном каталоге, обеспеченных метаданными, позволяющими обеспечить
логическую и физическую независимость программ.
По степени распределенности автоматизированные информационные системы
разделяются на локальные, групповые и распределенные.
Локальные автоматизированные информационные системы, как правило, реализуются
на одном автономном компьютере и рассчитаны на работу одного пользователя. Как
правило, приложения разрабатываются с помощью локальных баз данных, к котором
относятся: Clarion, Clipper, FoxPro,
Paradox, dBase и Microsoft Access.
Групповые автоматизированные информационные системы в локальной сети и
рассчитаны на работу группы пользователей подключенных к одному серверу баз
данных, которые называются SQL серверами. Наиболее часто используемыми являются
Oracle, DB2, Microsoft SQL Server, Sybase, Informix.
Корпоративные автоматизированные информационные системы реализуются на
больших предприятиях и могут поддерживать территориально разнесенные узлы в
сети. Как правило, корпоративные АИС имеют иерархическую структуру, состоящую
из нескольких уровней.
Во второй части работы рассмотрены особенности систем автоматического
проектирования и было установлено, что на первоначальном этапе для
проектирования автоматизированных информационных систем свое применение
получила программа BPwin.
На следующем этапе развития автоматизированных средств проектирования
функциональные возможности программы BPwin были реализованы в программе ERwin Process Modeler, которая представляет собой современное средство для
моделирования предметной области, которое позволяет разработчику производить
процесс моделирования в интерактивном режиме и содержит панель инструментов,
позволяющую автоматически размещать сущности на диаграмме, а также
визуализировать процесс.
Rational Rose в отличие от
подобных средств проектирования способна проектировать системы любой сложности,
то есть инструментарий программы допускает как высокоуровневое (абстрактное)
представление (например, схема автоматизации предприятия), так и низкоуровневое
проектирование (интерфейс программы, схема базы данных, частичное описание
классов).
На основании проведенного сравнительного анализа в таблица 4 можно
сделать вывод, что на сегодняшний день наибольшее количество внедрений имеет
система ERwin.
Для разработки модели бизнес процессов используется Process Designer, который организует поддержку
подпроцессов, групповых назначений заданий, а также параллельные операции по
моделированию бизнес процессов.
В третьей части работы был приведен практический пример разработки
Интернет-магазина для Нефтеюганского филиала ООО «РН-Информ» является дочерним
отделением ОАО «НК «Роснефть» находящийся в Уральском федеральном округе РФ.
В процессе разработки с помощью ERwin Process Modeler были разработаны диаграммы бизнес процессов, а с
помощью программы Rational
Rose диаграммы объектно-ориентированного
анализа.
Список использованной литературы
Источники на русском языке
1. Адамов
С. А. Технология разработки программного обеспечения / С. А. Адамов. - СПб:
Питер, 2012 - С.45
2. Афанасиев
А. В. Технология разработки программных продуктов / А. В. Афанасиев, 2014 - С.
88
. Базаров
С. А. Технологии разработки программного обеспечения / С. А. Базаров, Цилькер
Б. Я. - СПб: Питер, 2012 - С.5
. Блинов
Ю. А. Проектирование информационных систем / Ю. А. Блинов - Саратовский
государственный университет, 2011 - С. 89
. Кармайкл
Э., Хэйвуд Д. Быстрая и качественная разработка программного обеспечения. - М.:
Вильямс, 2012 - С.21
. Синева
П. А. Компьютерные технологии в жизненном цикле изделия / П. А. Синева. - СПб:
СПбГУ ИТМО, 2016 - С.27
. Эрик
Дж. Брауде. Технология разработки программного обеспечения. - СПб: Питер, 2012
- С.156
8. Эндрю
В. Технологии разработки программного обеспечения: Современный курс по
программированию инженерии: Учебник для вузов. Стандарт третьего поколения / В.
Энрю. - 4-e изд. - ил. - (Учебник для вузов), (Гриф) Питер, 2012. - С.58
9. Яблочников
Е. И. Технология внедрения системы автоматизации / Е.И. Яблочников //
Справочник программиста. - 2013. - № 5. - С. 82.
10. Кондратьев В. В. Показываем бизнес-процессы: учеб. пособие /
Кондратьев В. В., Кузнецов М. Н. - М.: Эксмо, 2012. - С.14
11. Елиферов В. Г. Бизнес-процессы: регламентация и управление: учеб.
пособие / В. Г. Елиферов, В. В. Репин. - М.: Инфра-М, 2013. - С.3
. Кулябов Д. С. Введение в формальные методы описания бизнес-процессов:
учеб. пособие / Д. С. Кулябов, А. В. Королькова. - М.: РУДН, 2012 - С.85
. Озерова И. Г., Дмитриева Е. А., Цапко Г. П., Вичугоров В. Н.
Методика автоматизированного построения схема в системах управления
бизнес-процессами // Известия Томского политехнического университета, 2012. -
№10. - C.54
. Радченко А. В. Особенности бизнес-процессов на предприятии //
Бизнес в законе, 2012. - №5 - С. 14
. Селезнева А. А. Объектно-ориентированный подход при разработке
базы данных информационной системы / А. А. Селезнева, А. В. Гусынин, А. А.
Стендик // Современные направления теоретических и прикладных исследований
2012: межд. науч.- практ. конф. 23-31 марта 2012. - Москва. - Т.6. Техн. науки,
менеджмент и маркетинг. - С. 5
. Мякишев Ю. Д. Пути оптимизации бизнес-процессов на предприятии
// Современная экономика: проблемы, тенденции, перспективы, 2013. - №2 - С.10
17. Новикова
Т. В. Бизнес-процессы в организационном планировании предприятия // Проблемы
экономики, 2012. - №1 - С.45
18. Багриновский
К.А. Хрусталев Е.Ю. Новые информационные технологии. - М.: ЭКО, 2015. - С.25
19. Джумиго
Н. А. Методические основы моделирования бизнес-процессов в организации //
Вестник Томского государственного университета, 2013. - №5 - С. 29
Электронные
ресурсы
. Проектирование
базы данных. [Электронный ресурс]. URL: #"896541.files/image015.jpg">
Рисунок 1.1 - Декомпозиция задачи «Оформить заказ»
Рисунок 1.2 - Дерево целей