Разработка информационной системы 'Прокат автомобилей'

  • Вид работы:
    Курсовая работа (т)
  • Предмет:
    Информационное обеспечение, программирование
  • Язык:
    Русский
    ,
    Формат файла:
    MS Word
    696,04 Кб
  • Опубликовано:
    2015-06-27
Вы можете узнать стоимость помощи в написании студенческой работы.
Помощь в написании работы, которую точно примут!

Разработка информационной системы 'Прокат автомобилей'

Содержание

прокат автомобиль информационный база

Введение

Глоссарий проекта

. Техническое задание на разработку

. Технико-экономические показатели

. Функциональные модели информационной системы

. Объектно-ориентированное проектирование системы

.1 Модели вариантов использования системы

.2 Диаграмма классов

.3 Диаграмма деятельности

.4 Диаграмма последовательности

.5 Диаграмма кооперации

.6 Диаграмма состояния

. Создание информационной системы

.1 Разработка интерфейса программного продукта

.2 Разработка программного кода системы

. Тестирование программного продукта

. Техническая документация

Заключение

Библиографический список

Приложения

Введение

Прокат автомобилей - это процесс разработки информационной системы предназначенной для обеспечения учета автомобилей (как свободных, так и арендованных) в компании и исполнения следующих процессов:

·        единый учет автомобилей в разрезе их характеристик (марка, пробег, свободен или арендован);

·        поддержка учета поступления заявок;

·        перемещение автомобиля от одного клиента к другому и учет по каждому случаю аренды;

·        детализированный расчет стоимости конкретного заказа.

Глоссарий проекта

Таблица 1

Термин

Определение

Прокат автомобилей

Это деятельность по представлению автомобилей на ограниченный срок эксплуатации

Руководитель Прокат автомобилей

Владелец Прокат автомобилей или директор одного филиала Прокат автомобилей в крупной организации

ТС

Транспортные средства, являющиеся предметом аренды

Клиент

Лицо, которое арендует ТС на ограниченный срок эксплуатации

Доставка ТС

Подвоз ТС к месту нахождения ТС при условии предварительной оплаты срока аренды для арендуемого автомобиля

Менеджер по аренде ТС

Работник, занимающийся оформлением договора аренды ТС

Внешняя статистика арендуемых ТС

Статистика по аренде, получаемая из сети Прокат автомобилей

Внутренняя статистика арендуемых ТС

Статистика по аренде, получаемая из отчетов аренды клиентам компании

Номер автомобиля

Это государственный регистрационный знак, который присваивается каждому автомобили индивидуально во время регистрации автомобиля в конкретной стране и конкретном регионе

 

1. Техническое задание на разработку


Техническое задание (ТЗ) - исходный документ на проектирование технического объекта (изделия). ТЗ устанавливает основное назначение разрабатываемого объекта, его технические характеристики, показатели качества и технико-экономические требования, предписание по выполнению необходимых стадий создания документации (конструкторской, технологической, программной и т.д.) и её состав, а также специальные требования.

Все изменения, дополнения и уточнения формулировок ТЗ обязательно согласуются с заказчиком и им утверждаются. Это необходимо и потому, что в случае обнаружения в процессе решения проектной задачи неточностей или ошибочности исходных данных возникает необходимость определения степени вины каждой из сторон-участниц разработки, распределения понесенных в связи с этим убытков.

В процессе проектирования было создано и утверждено техническое задание на разработку ИС "Проката автомобилей", которое приведено в приложении А.

2. Технико-экономические показатели

Технико-экономические показатели - система измерителей, характеризующая материально-производственную базу предприятий и комплексное использование ресурсов. Технико-экономические показатели применяются для планирования и анализа организации производства и труда, качества продукции, использования основных и оборотных фондов, трудовых ресурсов

Разработка информационной системы прокат автомобилей требует деятельности коллектива из 1-5 человек соответствующей квалификации. Длительность полного цикла создания программного продукта - 1 месяц.

Данная информационная система прокат автомобилей поможет ускорить проверку занятости автомобилей (как свободных, так и арендованных).

Учитываются автомобили в разрезе их характеристик, по личным данным, таким как регистрационный знак ТС, VIN ТС и индивидуальные технические характеристики.

Увеличится экономия времени при заключении договора с клиентами обратившимися в Прокат автомобилей повторно, так как при первом обращении клиентов в любой филиал проката автомобилей они в обязательной форме проходят регистрацию, при повторном обращении они уже будут зарегистрированы в базе данных.

3. Функциональная модель информационной системы

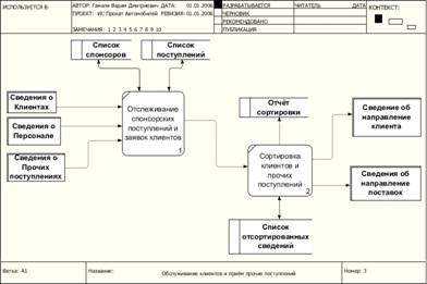
Контекстная диаграмма ИС "Проката автомобилей" показана на рисунке 1. Функциональная диаграмма первого уровня приведена на рисунке 2. На рисунках 3 и 4 показаны функциональные диаграммы второго уровня для функций "Обслуживание клиентов и приём прочих поступлений" и "Оплата за аренду автомобилей".

Рисунок 1. Контекстная функциональная диаграмма информационной системы.

Рисунок 2. Функциональная диаграмма первого уровня информационной системы".

Рисунок 3. Функциональная диаграмма второго уровня в нотации DFD "Обслуживание клиентов и приём прочих поступлений".

Рисунок 4 . Функциональная диаграмма второго уровня в нотации DFD "Оплата за аренду автомобилей".

4. Объектно-ориентированное проектирование системы

В ходе анализа для данного сценария было выделено 2 действующих лица: "Клиент" и "Менеджер по прокату". Для каждого из них были выделены прецеденты.

Полученная диаграмма вариантов использования ИС "Проката автомобилей" показана на рисунке 5.

Рисунок 5. Диаграмма вариантов использования информационной системы.

5.2 Диаграмма классов


В ходе анализа для проектируемой информационной системы было выделено 5 классов: Менеджер по прокату, Центр проката, Клиенты, ИС Авто-Прокат, Автомобили проката. Для каждого из них были описаны атрибуты и операции.

Рисунок 6. Диаграмма классов.

5.3 Диаграмма деятельности


В ходе анализа для проектируемой информационной системы было выделено 3 класса: Менеджер по клнсультации клиентов, менеджер по оформлению договора, Кассир. Начальная точка: Приветствие клиента и консультирование. Конечное состояние: Выдача автомобиля клиенту.

Рисунок 7. Диаграмма деятельности.

5.4 Диаграмма последовательности


В ходе анализа для проектируемой информационной системы было выделено 5 классов:

Менеджер по работе с клиентами, Клиент, Заказ, Менеджер по заключению договора, Кассир, связанные между собой ассоциативной связью.

Рисунок 8. Диаграмма последовательности.

         5.5 Диаграмма кооперации


В ходе анализа для проектируемой информационной системы было выделено 3 классификационные роли: Менеджер компании, Клиент, Автомобиль, связанные между собой ассоциативной связью.

         Рисунок 9. Диаграмма кооперации.

        

         5.6 Диаграмма состояния

        

         В ходе анализа для проектируемой информационной системы было выделено 6 простых состояний, 2 начальные точки: включение питания компьютера и ввод пароля менеджера и 1 конечное состояние: пароль неверный.


Рисунок 10. Диаграмма состояния.

5. Создание информационной системы

 

.1 Разработка интерфейса программного продукта


Вся работа приложения осуществляется в двух окнах, рабочее окно и окно с базой данных. В стартовом окне пользователя просят войти в систему (рисунок 11).

Рисунок 11. Стартовое состояние.

Если пользователь введёт неверный пароль, для него появится предупреждение (рисунок 12).

Рисунок 12. Ошибка при авторизации.

После авторизации пользователю откроется рабочий интерфейс для добавления заказов (рисунок 13), если пользователь программы оставит пустые поля и попробует добавить заказ в базу данных, программа предупредит его об этом (рисунок 14), или оповестит пользователя об успешном добавлении заказа, если все условия для добавления заказа были соблюдены (рисунок 15).

Рисунок 13. Рабочая форма пользователя.

Рисунок 14. Предупреждение при незаполненных полях.

Рисунок 15. Уведомление об успешном добавлении заказа.

Рисунок 16. Внешний вид заполненной базы данных.

5.2 Разработка программного кода системы

# разрабатывался как язык программирования прикладного уровня для CLR и, как таковой, зависит, прежде всего, от возможностей самой CLR. Это касается, прежде всего, системы типов C#, которая отражает BCL.

Современность C# проявляется и в новых шагах к облегчению процесса отладки программы. Традиционным средством для отладки программ на стадии разработки в C++ является маркировка обширных частей кода директивами #ifdef и т.д. В C#, используя атрибуты, ориентированные на условные слова, вы можете куда быстрее писать и отлаживать код.

В Приложении Б приведен полученный программный код проекта.

        

         6. Тестирование программного продукта


         Тестирование программного обеспечения проведено по принципу тестирования "черного ящика". При введении допустимой информации были получены достоверные результаты. При использовании недопустимых входящих данных результаты не соответствовали действительности.

         Полученные результаты тестирования позволяют сделать вывод о надёжности программного продукта. Тесты помогают выявить недоработки программного обеспечения.

         Пример тестирования программы.

         После запуска стартового окна намеренно вводим неверный пароль, если программа высвечивает предупреждение всё хорошо, потом вводим верный пароль и если мы вошли в систему, то также всё хорошо. Далее тестируем добавление заказа, заполняем все поля кроме одного поля, проверяется защита от невнимательного пользователя, если программа выдаёт нам предупреждение, то всё отлично, заполняем полностью все поля и добавим несколько заказов, программа должна выдать сообщение что товар успешно добавлен. На следующем этапе тестирования перейдём в базу данных заказов. В базе данных "заказы", у нас будет несколько заказов, понажимаем кнопки "Удалить одну строку" и "Удалить все данные", если всё функционирует, как и предполагается, то ошибок нет. На последнем этапе закроем окно базы данных "заказы" и заново добавим несколько заказов и повторим операции удаления, если программа работает стабильно и без ошибок, то программа прошла тестирование успешно.

        

         7. Техническая документация


В процессе разработки была разработана программная документация на систему, включающая в себя техническое задание на разработку (Приложение А), Руководство пользователя и Руководство администратора (приложение В).

Заключение

В результате выполнения курсовой работы была разработана информационная система для фирмы проката автомобилей, позволяющая вносить в базу данных информацию о занятости автомобилей, а именно заносить информацию в базу данных о том какой автомобиль был арендован каким клиентом, на определенный срок и сумму.

Данная информационная система предназначена для фирмы занимающейся прокатом автомобилей, включает в себя базу данных содержащую информацию об предоставление конкретного автомобиля конкретному клиенту на ограниченный срок использования.

В результате применения данной информационной системы будет контролироваться аренда автомобилей между клиентами, (сокращено время обслуживания клиентов проката автомобилей, ускорен процесс добавление сведений об аренде автомобилей клиентами, повышено качество предоставления услуг проката автомобилей, сокращена трудоемкость менеджеров и улучшение прочих показателей).

На данный момент приложение ИС прокат автомобилей предоставляет ограниченный функционал и в дальнейшем может совершенствоваться, в качестве совершенствования можно добавить базы данных "Автомобили" и "Клиенты", а также добавить возможности подсчёта финансовых показателей "прокат автомобилей.

Во время эксплуатации могут быть выявлены дополнительные функции, в которых нуждается фирма проката автомобилей и добавлены разработчиком в будущих версиях приложения.

Библиографический список

1.      Большаков А.А., Вешнева И.В., Мельников Л.А., Перова Л.Г. Новые методы математического моделирования динамики и управления формированием компетенций в процессе обучения в вузе. М.: Горячая линия-Телеком, 2014. 250 с. (ЭБС "Лань")

2.      Губарев А.В. Информационное обеспечение системы менеджмента качества. М.: Горячая линия-Телеком, 2013. 132 с. (ЭБС "Лань")

3.      Денисенко В.В. Компьютерное управление технологическими процессами, экспериментом, оборудованием. М.: Горячая линия-Телеком. 2013. 606 с. (ЭБС "Лань")

4.      Дьяконов В.П. Новые информационные технологии. М.: СОЛОН_Пресс, 2008. 640 с. (ЭБС "Лань")

5.      Кораблин М.А. Информатика поиска управленческих решений. М.: СОЛОН_Пресс, 2009. 192 с. (ЭБС "Лань")

6.      Таганов А.И., Гильман Д.В. Методологические основы анализа и аттестации уровней зрелости процессов программных проектов в условиях нечеткости. М.: Горячая линия-Телеком. 2014. 168 с. (ЭБС "Лань")

7.      Фельдман Я.А. Создаем информационные системы. М.: СОЛОН_Пресс, 2009. 120 с. (ЭБС "Лань")

8.      Гагарина Л.Г., Виснадул Б.Д., Игошин А.В. "Основы технологии разработки программных продуктов" - М.: Форум: Инфра-М, 2006. 192 с.

.        Лаврищева Е.М. , Петрухин В.А. "Методы и средства инженерии программного обеспечения" - М.:МФТИ (ГУ), 2006. 305 с.

Приложения

Приложение А

Техническое задание на разработку ИС "Проката автомобилей"

Введение

Данная информационная система производит наглядное представление информации о прокате автомобилей, а именно занятости автомобилей и финансовых показателей проката автомобилей.

1.       Назначение программы

1.1. Наименование программы: "Разработка информационной системы прокат автомобилей"

.2. Назначение и область применения. Программа предназначена для автоматизации и облегчения учёта автомобилей в компании

2.       Требования к программе

единый учет автомобилей в разрезе их характеристик (марка, пробег, свободен или арендован);

поддержка учета поступления заявок;

перемещение автомобиля от одного клиента к другому и учет по каждому случаю аренды;

детализированный расчет стоимости конкретного заказа.

3.       Технические требования

3.1. Требования к функциональным характеристикам

.1.1. Состав выполняемых функций.

единый учет автомобилей в разрезе их характеристик (марка, пробег, свободен или арендован);

поддержка учета поступления заявок;

перемещение автомобиля от одного клиента к другому и учет по каждому случаю аренды;

детализированный расчет стоимости конкретного заказа.

По отдельному запросу осуществляются внутренние настройки.

4.       Требования к программной документации

4.1. предварительный состав программной документации. Состав программной документации должен включать в себя:

.1.1. Техническое задание

.1.2. Программу и методики испытаний

.1.3. Руководство оператора

5.       Стадии и этапы разработки.

5.1, Стадии разработки. Разработка должна быть проведена в три стадии:

·        1, Разработка технического задания;

·        2, Рабочее проектирование;

·        3, Внедрение

.2. Этапы разработки.

На стадии разработки технического задания должен быть выполнен этап разработки, согласования и утверждения настоящего технического задания. На стадии рабочего проектирования должны быть выполнены перечисленные ниже этапы работ:

. Разработка программы

. Разработка программной документации

. Испытания программы

На стадии внедрения должен быть выполнен этап разработки подготовка и передача программы.

. Технико-экономические показатели

Разработка и внедрение комплексной автоматизированной системы прокат автомобилей служит для быстрого, безопасного и удобного поиска свободных машин для аренды не выходя из офиса по аренде в автопарк.

Разработка ИС прокат автомобилей требует деятельности коллектива из менеджеров по продажам, администратора автопарка и клиентов автопарка. Длительность полного цикла создания программного продукта - 2 месяца.

. Порядок контроля и приемки

После передачи Исполнителем отдельного функционального модуля программы Заказчику последний имеет право тестировать модуль в течение 10 дней. После тестирования Заказчик должен принять работу по данному этапу или в письменном виде изложить причину отказа принятия. В случае обоснованного отказа Исполнитель обязуется доработать модуль.

Приложение Б

Исходный программный код информационной системы

//Forma 1System;System.Collections.Generic;System.ComponentModel;System.Data;System.Drawing;System.Linq;System.Text;System.Threading.Tasks;System.Windows.Forms;Kurs

{partial class Form1 : Form

{form = new form2();dostup = false; //Авторизован или нетnameP = "";Form1()

{();

}void button3_Click(object sender, EventArgs e)

{(dostup == false)

{.Show("Вы должны авторизоваться!", "Предупреждение!");

}

{imenov1 = textBox3.Text;imenov2 = textBox6.Text;category1 = comboBox2.Text;imenov3 = textBox7.Text;imenov4 = textBox8.Text;category2 = comboBox1.Text;imenov5 = textBox5.Text;imenov6 = textBox4.Text;(imenov1 != "" & imenov2 != "" & category1 != "" & imenov3 != "" & imenov4 != "" & category2 != "" & imenov5 != "" & imenov6 != "")

{.dataGridView1.Rows.Add(imenov1, imenov2, category1, imenov3, imenov4, category2, imenov5, imenov6 );

MessageBox.Show("Заказ успешно добавлен!", "Уведомление");

}

{.Show("Все поля должны быть заполнены!", "Предупреждение!");

}

}

}void button2_Click(object sender, EventArgs e)

{(textBox1.Text == "Admin")

{= textBox1.Text;= true;.Visible = true; //Открываем рабочую область.Visible = true;.Visible = false; //Скрываем объекты.Visible = false;.Visible = false;.Location = new Point(506, 12); //Меняем координаты объектов.Text = nameP;.Location = new Point(506, 29);

}

{.Show("Такого менеджера не существует, возможно вы ошиблись при вводе данных!", "Предупреждение!");

}

}void button1_Click(object sender, EventArgs e)

{(); //Выход из программы

}void button5_Click(object sender, EventArgs e)

{(nameP != "")

{.Show();

}

{

MessageBox.Show("Вы должны авторизоваться, чтобы просматривать Базу Данных Прокат автомобилей!", "Уведомление");

}

}void textBox1_TextChanged(object sender, EventArgs e)

{

}void Form1_Load(object sender, EventArgs e)

{.Visible = false;.Visible = false;

}void groupBox1_Enter(object sender, EventArgs e)

}void textBox3_TextChanged(object sender, EventArgs e)

{

}

}

}

//Forma 2System;System.Collections.Generic;System.ComponentModel;System.Data;System.Drawing;System.Linq;System.Text;System.Threading.Tasks;System.Windows.Forms;Kurs

{partial class form2 : Form

{form2()

{();

}void button2_Click(object sender, EventArgs e)

{.Rows.Add("01", "02", "03", "04", "05", "06", "07", "08");

}void button1_Click(object sender, EventArgs e)

{.Hide();

}void dataGridView1_CellContentClick(object sender, DataGridViewCellEventArgs e)

{

}void button2_Click_1(object sender, EventArgs e)

{.Rows.Clear(); //Удаляем все данные из таблицы БД

}void button3_Click(object sender, EventArgs e)

{

//Удаляем одну строчку из таблицы БД

int ind = dataGridView1.SelectedCells[0].RowIndex;.Rows.RemoveAt(ind);

}

}

}

Приложение В

Руководство пользователя

. НАЗНАЧЕНИЕ ПРОГРАММЫ.

Программа предназначена для фирмы занимающейся прокатом автомобилей.

.УСЛОВИЯ ВЫПОЛНЕНИЯ ПРОГРАММЫ.

Для работы с данным программным обеспечением необходимо наличие ПК с требуемыми техническими характеристиками, а именно:

.1. Требования к функциональным характеристикам.

.1.1. Состав выполняемых функций.

Разрабатываемое ПО должно обеспечивать:

·   поступление новых заявок на аренду;

·   списание и перевод заявок в другие точки аренды;

·   учет поступивших заказов клиентов, их выполнения или информации об отказе;

·   введение данных о менеджере (ФИО, стаж работы в этой области);

·   перечень автомобилей в разрезе их характеристик (цвет, класс, мощность и т.д.).

По отдельному запросу осуществляются внутренние настройки.

В конце отчетного периода система должна архивировать данные.

.1.2. Организация входных и выходных данных.

Входные данные поступают, вводятся с клавиатуры, и выходные данные выводятся на экран, при необходимости выводятся на печать.

.2. Требования к надежности.

Для обеспечения надежности необходимо: проверять корректность получаемых данных, ежедневно обновлять базу данных и установить защиту от изменения данных в базе и её технических элементов.

. ВЫПОЛНЕНИЕ ПРОГРАММЫ.

Для работы в данной ИС необходимо выполнить запуск ИС, затем ввести допустимую входную информацию или выполнить запрос.

. СООБЩЕНИЯ ОПЕРАТОРУ.

"Вы должны авторизоваться!" - авторизоваться

"Заказ успешно добавлен!" - добавлена информация о заказе

Руководство администратора

. ОБЩИЕ СВЕДЕНИЯ О ПРОГРАММЕ.

ИС прокат автомобилей - является информационной системой для регулярной аренды автомобилей в фирме по прокат автомобилей.

. СТРУКТУРА ПРОГРАММЫ.

Данная информационная система имеет возможность, хранения заказов и настраиваемую структуру базы данных. Эта система является бесплатной, имеет хорошо продуманную структуру и набор всех необходимых инструментов (например: текстовые поля, кнопки).

. ДОПОЛНИТЕЛЬНЫЕ ВОЗМОЖНОСТИ.

Присутствует поддержка горячих клавиш при работе с диалоговыми окнами. Сообщение об ошибках закрывается при нажатии клавиши Enter.

Происходит вывод из БД, в котором представлена вся необходимая информация о заказах.

В программе присутствует защита от "невнимательных пользователей". Так же работа программы приостанавливается, если информация введена некорректно.

. СООБЩЕНИЕ СИСТЕМНОМУ ПРОГРАММИСТУ.

1)   Вывод ошибок при некорректном запуске программы.

2)   Вывод ошибок при некорректном сохранение данных программы.

3)   Внесение неправильных изменений в программу, также могут привести к системной ошибке.

Похожие работы на - Разработка информационной системы 'Прокат автомобилей'

 

Не нашли материал для своей работы?
Поможем написать уникальную работу
Без плагиата!
Без нейросетей!