Разработка базы данных системы автоматизации документооборота отдела по работе с физическими лицами коммерческого банка

  • Вид работы:
    Дипломная (ВКР)
  • Предмет:
    Информационное обеспечение, программирование
  • Язык:
    Русский
    ,
    Формат файла:
    MS Word
    3,46 Мб
  • Опубликовано:
    2014-07-10
Вы можете узнать стоимость помощи в написании студенческой работы.
Помощь в написании работы, которую точно примут!

Разработка базы данных системы автоматизации документооборота отдела по работе с физическими лицами коммерческого банка

Аннотация

Данная дипломная работа выполнена на тему "Разработка базы данных системы автоматизации документооборота отдела по работе с физическими лицами коммерческого банка".

Представленная работа состоит из введения, четырех содержательных разделов и заключения.

Во введении определена актуальность выбранной темы, общее описание предметной области, сформулированы цель и задачи работы.

Первый раздел посвящен анализу теоретических основ автоматизации документооборота отдела по работе с физическими лицами коммерческого банка.

Во втором разделе приводится общая характеристика объекта исследования, постановка задачи, определяются исходные данные, проводится анализ программных средств.

В третьем разделе описывается процесс создания базы данных с помощью выбранного программного средства.

В четвертом разделе содержится информация о результативности выпускной работы.

В заключении представляются основные выводы по работе, систематизируются полученные результаты, определяется степень достижения поставленных целей и задач.

Содержание

Введение

. Теоретические основы документооборота и его автоматизации

.1 Документооборот

.2 Организация документооборота в банках

.3 Базы данных

. Анализ предметной области

.1 Постановка задачи проектирования базы данных

.2 Анализ программных средств

.3 Анализ документации. Создание инфологической модели

. Разработка базы данных в MS Access

.1 Создание таблиц и связей

.2 Создание запросов

.3 Создание форм

.4 Создание отчетов

3.5 Создание интерфейса

4. Результативность дипломной работы специалиста

Заключение

Список использованных источников

Приложение

автоматизация банк база access

Введение

Технический прогресс принес в нашу жизнь множество полезных и удобных вещей. Появление компьютерных технологий не просто изменило характер работы многих людей. Качественно другими стали и производственные отношения, повысились квалификационные требования, расширился круг решаемых задач и выполняемых обязанностей. Но суть управления осталась прежней: управлять - значит приводить к успеху других. Приводить к успеху с использованием новых, прогрессивных технологий.

Управленческая деятельность в любой организации основана на переработке данных и производстве выходной информации, что предполагает наличие технологии преобразования исходных сведений в результативную информацию. Информационную технологию можно определить как систему методов и способов сбора, передачи, накопления, обработки, хранения, представления и использования информации на основе применения технических средств.

Многие, наверное, обращали внимание, насколько неэффективно применяются компьютеры в большинстве организаций. Им чаще всего отводится роль пишущих машинок, а сетевая инфраструктура служит лишь для тривиального обмена файлами. Коллективная работа для большинства компаний - это использование электронной почты, календарного планирования и других подобных приложений.

Служащие составляют множество договоров, коммерческие предложения, рекламные листовки, переписываются с клиентами и партнерами, разрабатывают планы и пишут отчеты о работе. И эти действия занимают большую часть их рабочего дня. В итоге создаются действительно ценные и важные документы. Но результаты своего труда работники просто сваливают в "кучу" где придется. Чаще всего - на своих локальных дисках, иногда - в почтовой системе. Называют документы произвольными именами, которые по прошествии времени забывают. А значит, поиск оригинальных идей и мыслей, грамотных формулировок становится невозможным.

Давно замечено, что ускорение отдельных деловых операций (а именно на это нацелено использование большинства компьютеров) не дает почти никакого выигрыша в эффективности работы организации или рабочей группы. Быстро подготовить документ - не значит занести его текст в компьютер со скоростью 200 знаков в минуту. Подавляющая часть времени уходит на поиск необходимой для подготовки документа информации, многократные и многосторонние обмены информацией между исполнителями, контрольные операции, компоновку и согласование результирующих документов.

Проблема компьютеризированного беспорядка осознается многими организациями, но мало где делаются попытки ее решить. Постоянное увеличение количества информации, необходимой для принятия правильного управленческого решения, приводит к тому, что традиционные методы работы с документами становятся неэффективными. Так, по сведениям компании Delphi, 15% бумажных документов безвозвратно теряются, и для их поиска сотрудники тратят до 30% всего рабочего времени. А при переходе к электронным документам и автоматизации документооборота производительность труда сотрудников увеличивается на 25-50%. Внедряя информационные технологии, организация не просто отдает дань моде, а стремится к повышению эффективности труда своих сотрудников и компании в целом.

Автоматизация документооборота заключается в комплексной автоматизации разработки, согласования, распространения, поиска и архивного хранения документов организации.

Целью данной дипломной работы является разработка базы данных системы автоматизации документооборота отдела по работе с физическими лицами коммерческого банка.

Для достижения поставленной цели необходимо решить следующие задачи:

изучить теоретические основы документооборота;

изучить теоретические основы баз данных.

1. Теоретические основы документооборота и его автоматизации

.1 Документооборот

Документооборот - это движение документов в организации с момента их создания или получения до завершения исполнения или отправления.

Следует отметить, что в этом определении упор делается на словах "движение документов", то есть их пути из одного подразделения или от одного сотрудника к другому. При этом порядок движения документа (их путь) предопределен принятым управленческим процессом в данной организации. Например, если руководитель организации требует, чтобы все полученные документы сначала докладывались ему и только он будет назначать исполнителя, путь движения документа будет многоступенчатым сверху вниз. Если же в организации четко проведено разделение функций между структурными подразделениями и сотрудниками, большая часть документов пойдет сразу же в отдел к исполнителям, то есть путь будет другой, значительно короче. Точно также от принятого в учреждении порядка распределения обязанностей и делегирования полномочий сотрудникам зависит движение документа при согласовании и подписании. Таким образом, документооборот зависит от системы управления, он вторичен по отношению к ней, но в то же время именно документооборот, отражая систему управления, позволяет ее наглядно увидеть.

Несмотря на вторичность порядка движения документов по отношению к целям и задачам организации, документооборот рекомендуется нормировать и регулировать.

Так, например, в разделе "3.1 Организация документооборота" Государственной системы документационного обеспечения управления (ГСДОУ) предлагается закреплять порядок прохождения документов внутри организации в специальных технологических схемах, разработкой которых занимаются службы документационного обеспечения управления (ДОУ). В таких схемах должны найти отражение все этапы и пункты прохождения документной информации, сроки обработки и исполнения документов.

В технологической цепочке обработки и движения документов выделяются этапы:

·        прием и первичная обработка поступающих в организацию документов;

Прием поступающих в организацию документов осуществляется централизованно экспедицией или сотрудниками службы документационного обеспечения управления (ДОУ). Факсимильные сообщения и сообщения, поступающие по электронной почте, могут приниматься децентрализовано: как службой ДОУ, так и секретарем, секретарем-референтом, ответственным за делопроизводство структурного подразделения. При этом вся корреспонденция, поступающая в организацию, в том числе заказная и конфиденциальная, должна проходить экспедиционную обработку.

При поступлении документов, прежде всего, проверяется правильность их доставки и целостность упаковки:

·              ошибочно полученная корреспонденция возвращается на почту или пересылается адресату;

·              полученная в поврежденной упаковке корреспонденция особенно тщательно проверяется на полноту присланных материалов и наличие механических повреждений.

При получении факсимильного сообщения проверяется количество полученных страниц и их читаемость. О неполном получении сообщения или плохом качестве отдельных страниц сообщается отправителю.

В экспедиции вскрывается вся корреспонденция, за исключением имеющей гриф "Лично".

После вскрытия конвертов проверяется правильность вложения и его целостность, т.е. наличие всех страниц документа и всех приложений. При необходимости к полученным документам следует приложить перечень выявленных дефектов. В особо серьезных случаях повреждения или получения неполных комплектов документов сотрудник, производящий прием корреспонденции, составляет акт, который присоединяется к документам, и вместе с ними передает его для утверждения и принятия решения по данному факту.

При вскрытии упаковка уничтожается, при этом исключения делаются в следующих случаях:

·              в полученных документах нет обратного адреса и фамилии отправителя, но они есть на упаковке;

·              в документах не проставлена дата и ее приходится устанавливать по почтовому штемпелю;

·              получена доплатная корреспонденция;

·              полученный документ по смыслу носит личный характер, а на конверте гриф "Лично" отсутствует.

Сохраняются также конверты и от документов, поступивших с уже просроченным сроком исполнения. В этом случае штемпель на конверте может служить доказательством дня получения документа.

На всех входящих документах должна быть проставлена отметка о поступлении документа в организацию (реквизит 29), которая состоит из даты получения и учетного порядкового номера. Типичной ошибкой, допускаемой при обработке входящей корреспонденции, является учет только документов, подлежащих дальнейшей регистрации. Остальные документы (рекламные и информационные письма, приглашения и многие другие) остаются неучтенными, хотя при их получении было затрачено время на вскрытие конверта, ознакомление с содержанием, определение, кому из работников может потребоваться полученная информация, передачу документа данному работнику. Входящий документопоток в таком случае указывается значительно уменьшенным, а время на обработку неучтенной корреспонденции невозможно подсчитать. Отсюда нередко возникают недоразумения между работниками, получающими и обрабатывающими поступающую корреспонденцию, и руководством, которое не может увидеть выполненную работу во всем объеме.

Отметка о поступлении может проставляться в правом нижнем углу первой страницы документа в виде штампа, от руки или электрическим штемпелевателем.

При проставлении отметки о поступлении документа в организацию необходимо учитывать следующие моменты:

·              если корреспонденция не вскрывается, то отметка ставится на конвертах и упаковке пакетов;

·              если к письму прилагается документ(ы), то целесообразно дублировать отметку на первом листе приложения;

·              если документ подлежит централизованному хранению в службе ДОУ, то на него на первом листе документа в верхнем правом или нижнем левом углу документа ставится дополнительная отметка (возможно штампом): "Подлежит возврату в службу ДОУ";

·              если на конверте имеются надписи "Срочно", "Вручить немедленно" и другие, отмечается точное время их получения;

·              если документ является повторным, то при его получении устанавливается по информационно-поисковой системе местонахождение ранее присланного документа по данному вопросу и на поступившем документе делается соответствующая отметка.

При поступлении документов в нерабочее время они принимаются дежурным сотрудником. Первичная обработка документов должна осуществляться в день их поступления в службу ДОУ или в первый рабочий день при поступлении документов в нерабочее время. 5

В организации целесообразно установить единый порядок, согласно которому все документы, в том числе полученные работниками в командировках в других организациях и от посетителей, проходили бы экспедиционную обработку.

·        предварительное рассмотрение и распределение документов;

После этапа экспедиционной обработки документов проводится предварительное рассмотрение документов, целью которого является распределение поступивших документов на требующие обязательного рассмотрения руководством и направляемые непосредственно в структурные подразделения и ответственным исполнителям.

При этом предварительно в службе документационного обеспечения управления (ДОУ) рассматриваются только документы, адресованные руководству организации или без указания конкретного должностного лица и структурного подразделения, а документы, адресованные непосредственно структурным подразделениям или должностным лицам, передаются по назначению без предварительного рассмотрения.

Предварительное рассмотрение осуществляется, исходя из оценки содержания документов, на основании установленного в организации распределения обязанностей.

Предварительное рассмотрение поручается достаточно опытному сотруднику службы ДОУ, хорошо знающему структуру организации и должностные обязанности сотрудников. Эффективную помощь при предварительном рассмотрении оказывает разработка серии справочных материалов:

·              примерного перечня документов, требующих обязательного рассмотрения руководством;

·              перечня должностных лиц и их обязанностей;

·              технологических графических схем последовательности экспедиционной обработки и распределения различных поступающих документов и т.д.

При рассмотрении поступившего документа учитываются:

·              важность его содержания;

·              сложность и новизна поставленных вопросов;

·              авторство, т.е. общественное положение лица, автора документа, место учреждения-отправителя в структуре управления, роль общественной организации в жизни общества;

·              реальная срочность исполнения документа;

·              вид документа: закон, распоряжение, письмо, отчет и др.

Задача службы ДОУ на данном этапе - освободить руководителя от излишнего потока документов, рассмотрения второстепенных вопросов. К руководителю должны поступить только документы, касающиеся основных вопросов деятельности учреждения, по принципиальным вопросам или несущие новую информацию, распорядительные документы вышестоящих организаций. Остальные документы сразу передаются в подразделения или непосредственным исполнителям.

Если документ предназначен к исполнению нескольким структурным подразделениям или лицам, то с него снимается копия или устанавливается очередность исполнения.

Предварительное рассмотрение документов службой ДОУ должно проводиться в день их поступления или в первый рабочий день при поступлении документов в нерабочее время.

·        регистрация документов;

Регистрация документа - это запись учетных данных о документе по установленной форме, фиксирующей факт его создания, отправления или получения.

Регистрация - подтверждение факта создания или получения документа в определенное время (день) путем внесения его в регистрационную форму с присвоением номера и записью основных данных о документе, что позволяет создать базу данных о всех документах организации для последующего контроля и информационно-справочной работы. Как вытекает из определения, регистрация прежде всего придает юридическую силу документу, т.к. фиксирует факт его создания или получения. Пока документ не зарегистрирован, не получил своего номера, он не оформлен и как бы еще не существует. Например, приказ, постановление и т.п. Если полученный документ не зарегистрирован, организация за него не отвечает, т.к. факт получения не подтвержден.

В процедуре регистрации можно выделить три цели:

·              учет документов,

·              контроль за их исполнением;

·              справочная работа по документам.

Регистрации подлежат все документы, требующие учета, исполнения и использования в справочных целях (распорядительные, плановые, отчетные, учетно-статистические, бухгалтерские, финансовые и др.), как создаваемые и используемые внутри организации, так и направляемые в другие организации; поступающие из вышестоящих, подведомственных и других организаций и частных лиц.

Однако существуют и нерегистрируемые документы, к которым обычно относят:

·              рекламные письма;

·              поздравительные письма и телеграммы;

·              приглашения;

·              программы семинаров, совещаний и конференций;

·              печатные издания (книги, брошюры, журналы);

·              пакеты с пометкой "лично";

·              копии нормативных документов, постановлений и распоряжений государственных органов;

·              информационные материалы.

В организации должен быть список документов, не подлежащих регистрации. Он помещается в виде приложения к инструкции по делопроизводству и обновляется по мере необходимости.

Документы регистрируются в организации один раз: создаваемые - в день подписания или утверждения, поступающие - в день поступления. При регистрации поступающих документов проставляется дата и индекс поступления в регистрационном штампе.

При передаче зарегистрированного документа из одного подразделения в другое он повторно не регистрируется.

Каждый документ, отнесенный к числу регистрируемых, получает свой регистрационный номер, состоящий из порядкового номера в пределах регистрируемого массива документов, который, исходя из задач поиска, можно дополнять индексами по номенклатуре дел, классификаторам корреспондентов, исполнителей и др. При этом порядковые номера для распорядительных и информационно-справочных документов присваиваются в пределах календарного года отдельно для каждого вида документа.

Регистрация внутренних документов обычно проводится децентрализованно по группам документов в структурных подразделениях, где они создаются и оформляются. Например, бухгалтерские документы регистрируются в бухгалтерии, приказы по основной деятельности - в канцелярии, по кадрам - в отделе кадров.

Типовой инструкцией по делопроизводству в федеральных органах исполнительной власти, утвержденной приказом Министерства культуры и массовых коммуникаций Российской Федерации от 8 ноября 2005 г. №536 (утратила силу на основании приказа Министерства культуры и массовых коммуникаций Российской Федерации от 11 мая 2010 г. №260), был установлен следующий состав основных реквизитов регистрации:

·              наименование организации (автора или корреспондента);

·              наименование вида документа;

·              дата и регистрационный номер документа;

·              дата и индекс поступления;

·              заголовок к тексту (краткое содержание документа);

·              резолюция (исполнитель, содержание поручения, автор, дата);

·              срок исполнения документа;

·              отметка об исполнении документа и направлении его в дело.

Состав основных реквизитов регистрации в зависимости от характера документа и задач использования информации может дополняться другими реквизитами:

·              гриф (отметка) ограничения доступа к документу;

·              внутренняя переадресация документов по исполнителям;

·              код по тематическому классификатору;

·              ключевые слова;

·              количество листов документа;

·              наличие приложений;

·              должностное лицо, поставившее документ на контроль;

·              промежуточные сроки исполнения;

·              перенос сроков исполнения;

·              срок хранения документа;

·              статус документа (проект, версия);

·              вид передачи документа (почтой, факсом и т.д.) и др.

Состав вышеуказанных реквизитов в случае необходимости может быть дополнен. При этом порядок расположения реквизитов на регистрационных формах определяется самой организацией.

Существует три формы регистрации документов:

·              журнальная,

·              карточная,

·              автоматизированная.

Журнальная форма регистрации документов является исторически наиболее ранней регистрационной формой.

В настоящее время она используется только в том случае, когда на первое место выступает надежность учета документов, что предотвращает конфликтные ситуации. Например, при выдаче документов об образовании, трудовых книжек, пропусков. Во всех остальных случаях журнальная форма регистрации устарела, т.к. затрудняет ведение контроля за исполнением документов и справочную работу по ним.

При карточной форме регистрации документов создаются регистрационно-контрольные карточки на документы, которые формируются в картотеки в зависимости от задач в соответствии с используемыми классификаторами.

Применение карточек для регистрации заметно повышает оперативность поиска документа и одновременно сокращает трудоемкость процесса регистрации по сравнению с журнальной формой.

Как правило, составляются следующие самостоятельные картотеки:

·              справочные, контрольно-справочные;

·              картотеки по предложениям, заявлениям и жалобам граждан;

·              тематические (кодификационные) картотеки к приказам, решениям и др.

Контрольно-справочные картотеки делятся на две части: по неисполненным и исполненным документам. Первая часть картотеки служит для фиксации и поиска сведений о документах в процессе их исполнения и может выполнять контрольную функцию. Карточки в ней могут систематизироваться по исполнителям, структурным подразделениям, корреспондентам, срокам исполнения документов. По мере исполнения документов карточки с проставленными на них необходимыми отметками перемещаются из первой части картотеки в соответствующие разделы и рубрики второй части. Вторая часть картотеки служит для поиска уже исполненных документов. Карточки в этой части картотеки могут систематизироваться по вопросам, корреспондентам, номенклатуре дел и т.д.

Для более полного раскрытия содержания документов создаются тематические (кодификационные) картотеки, в которых:

·              составляется отдельная карточка на каждый вопрос, предмет, содержащиеся в тексте документа, поэтому один документ, в зависимости от содержания, может быть расписан на нескольких карточках;

·              систематизируется информация в соответствии с рубриками внутрисистемного классификатора вопросов деятельности организации.

Тематические картотеки используются только в справочных целях, в качестве контрольных картотек они не применяются.

Рис. 1. Форма регистрационно-контрольной карточки сроковой картотеки

Форма регистрационно-контрольной карточки и расположение в ней реквизитов могут быть определены в самой организации и записаны в инструкцию по делопроизводству. Часто используется следующая форма регистрационной карточки на формате А5 (148х210 мм) или А6 (105х148 мм) (рис. 1). Автоматизированная (электронная) форма регистрации документов ведется с помощью специального программного обеспечения, которое устанавливается на персональный компьютер (или на сервер и персональные компьютеры, объединенные в сеть).

При использовании автоматизированной формы регистрации сведения о документе вводятся в электронную регистрационно-контрольную карточку, сохраняемую в базе данных. Совокупность реквизитов и вид регистрационно-контрольной карточки в разных программных системах могут быть разными. Одновременно может изготавливаться один экземпляр регистрационной формы в качестве страхового массива (печать регистрационно-контрольной карточки).

Автоматизированная форма регистрации в настоящее время широко применяется во многих организациях, т.к. она имеет ряд существенных преимуществ по сравнению с журнальной и карточной формами регистрации, а именно:

·              быстрый поиск документов по любому реквизиту или реквизитам регистрационно-контрольной карточки;

·              автоматическое формирование отчетов, сводок, ведение справочно-аналитической работы по документам;

·              автоматический контроль за исполнением документа;

·              возможность одновременно регистрировать документы на нескольких рабочих местах;

·              возможность организации децентрализованной регистрации документов в структурных подразделениях с объединением сведений о всех документах в одной базе и другие.

Организация может самостоятельно разработать программу для регистрации документов, но чаще всего используются готовые программные продукты - системы электронного документооборота, позволяющие автоматизировать всю работу с документами, начиная с создания проекта или регистрации документа и заканчивая завершением исполнения или отправлением документа в другую организацию.

·        контроль за исполнением;

Контроль за исполнением документов и принятых решений - одна из важнейших функций управления, целью которой является содействие своевременному и качественному исполнению документов, обеспечение получения аналитической информации, необходимой для оценки деятельности структурных подразделений, филиалов, конкретных сотрудников.

Различают:

·              контроль по существу решения вопроса, выполнения поручения;

·              контроль за сроками исполнения задания.

Контроль по существу выполнения поручения, решения вопроса осуществляет руководитель (организации или структурного подразделения) или специально уполномоченные лица. Контроль по существу - это оценка, насколько правильно, удачно, полно решен вопрос.

Контроль за сроками исполнения документов осуществляется в крупной организации подразделением или группой контроля, входящей в службу документационного обеспечения управления (ДОУ), в небольшой организации - секретариатом или секретарем. Контроль за сроками исполнения документов можно разделить на текущий и предупредительный.

В ГОСТе Р 51141-98 "Делопроизводство и архивное дело. Термины и определения" закреплено следующее определение: "Контроль исполнения документов - это совокупность действий, обеспечивающих своевременное исполнение документов". При этом основными задачами группы контроля исполнения (сотрудника, осуществляющего контроль) являются:

·              отслеживание хода и фиксация фактического исполнения входящих, исходящих и внутренних документов, имеющих важное значение, зафиксированных указаний руководства;

·              обобщение сведений, получаемых в ходе отслеживания процесса и результатов исполнения, доведения этих сведений до руководства в удобном формализованном виде;

·              выработка предложений по ускорению документопотоков и укреплению исполнительской дисциплины.

Иногда по решению руководства организации контроль за исполнением документов может быть возложен и на сотрудника, не состоящего в штате службы ДОУ. Это довольно распространенная практика при подготовке распорядительных документов, когда контроль исполнения может быть возложен на любого из сотрудников или взят руководителем на себя. Но централизация контроля за исполнением документов при этом является важным фактором его эффективной постановки.

Контроль (за сроками) исполнения документов включает в себя несколько последовательных этапов:

·              постановку документов на контроль;

·              проверку своевременности доведения документов до конкретных исполнителей;

·              предварительную проверку и регулирование хода исполнения;

·              снятие документов с контроля;

·              учет и обобщение хода и результатов исполнения документов.

Начало операций по контролю, то есть постановка документов на контроль, совпадает с моментом регистрации поступивших или созданных в организации документов. Если документ имеет конкретную дату исполнения, указанную в тексте, или документ входит в перечень документов с типовыми сроками исполнения, его имеет право ставить на контроль служба ДОУ сразу при регистрации. Входящие документы с индивидуальными сроками исполнения ставятся на контроль после рассмотрения их руководителем, который в своей резолюции определяет конкретный срок.

Во время постановки документа на контроль, на его верхнем поле проставляется отметка о контроле (реквизит 19). Такая же отметка проставляется в регистрационной форме.

Для документов, содержащих сложное задание, могут быть установлены длительные сроки исполнения (несколько месяцев, полгода, год). В таком случае необходимо разделить на этапы и контролировать выполнение задания поэтапно.

Исполнение документа должно контролироваться с момента постановки на контроль, после осуществления которой документ должен быть передан исполнителю (исполнителям). При этом желательно, чтобы группа контроля или сотрудник, ответственный за контроль, провели проверку своевременности доведения документа до конкретного исполнителя.

В течение срока исполнения документа должны осуществляется предварительные проверки и регулирование хода исполнения, результаты которых, как правило, также фиксируются в регистрационно-контрольной карточке. Ответственность за правильность представленной информации несут исполнители.

Проверки могут проводиться в устной или письменной форме. В последнем случае службой контроля готовятся письменные напоминания. Они могут быть посвящены как конкретному заданию, так и отдельному документу или исполнителю. Возможна также подготовка и рассылка напоминаний, содержащих сведения о документах, находящихся в одном или нескольких структурных подразделениях.

Сроки осуществления предварительных проверок хода исполнения документов должны быть закреплены в регламенте организации (или при его отсутствии в инструкции по делопроизводству).

Снятие документа с контроля осуществляет руководитель, установивший контроль, или по его поручению служба ДОУ, снятие документа с контроля оформляется отметкой об исполнении документа и направлении его в дело (реквизит 28).

Документ считается исполненным и снимается с контроля после фактического выполнения поручений по существу, документированного подтверждения исполнения и сообщения результатов заинтересованным организациям и лицам или если в представленных по нему материалах о выполнении не дано дополнительных поручений и материалы не возвращены на доработку. Передача документов на исполнение другим сотрудникам не является основанием для снятия их с контроля или переноса сроков исполнения. Если контрольная служба устанавливает, что содержание, форма и процедура исполнения не соответствует заданию, она должна быть вправе вернуть документ на доработку без продления сроков исполнения.

Данные о ходе и результатах контроля за исполнением документов должны учитываться и периодически обобщаться, то есть анализироваться. Как правило, сведения о состоянии исполнительской дисциплины обобщаются ежемесячно и представляются в виде сводок со структурой, закрепленной в организации.

На основе результатов анализа разрабатываются и принимаются меры по ускорению исполнения документов, повышению качества исполнительской дисциплины, совершенствованию организации контроля и управления в целом.

·        информационно-справочная работа;

Одна из главных целей регистрации - создание базы данных о документах организации. Служба документационного обеспечения управления (или секретарь в небольшой организации) на основе этой базы данных обязаны ответить на вопросы двух типов:

·              у кого, где, в какой стадии работы находится любой документ;

·              в каких документах можно найти информацию по конкретному вопросу.

Владение всей совокупностью информационно-документационных ресурсов - главнейшая задача службы ДОУ. И, прежде всего, для выполнения именно этой задачи записываются в регистрационные формы все данные о документах. Информационно-справочная работа, как и сама система регистрации может вестись как в традиционной форме (в основном с помощью картотеки), так и в автоматизированном режиме.

Справочная картотека строится из регистрационных карточек. Разделителями в справочной картотеке являются названия структурных подразделений или направления деятельности организации. Внутри этих разделов удобнее всего размещать карточки по алфавиту корреспондентов или вопросов деятельности (товаров, изделий и т.д.). В момент регистрации документа составляется две карточки: одна помещается в сроковую контрольную картотеку, другая в справочную. После исполнения документа карточка из сроковой картотеки как более полная и имеющая все отметки о решении вопроса, затронутого в документе, переставляется в справочную картотеку, а аналогичная карточка из справочной картотеки уничтожается либо используется при создании дополнительной справочной картотеки для поиска документов по другому поисковому признаку.

Говоря об информационно-справочной работе по документам организации, необходимо отметить, что одним из основных преимуществ использования автоматизированных систем документационного обеспечения управления, по сравнению с традиционными технологиями, является сокращение времени, затрачиваемого на поиск документов и составление сводок и отчетов, а также повышение эффективности поиска и качества сводок и отчетов.

Используя автоматизированную систему документационного обеспечения управления, можно быстро производить поиск документа или документов как по значению и сочетанию любых реквизитов регистрационно-контрольной карточки, так и по текстам самих документов (файлов).

Использование автоматизированной системы документационного обеспечения управления переводит информационно-справочную работу на новый уровень. Доступ к системе с рабочих мест всех сотрудников, работающих с документами, а не только службы документационного обеспечения управления, а также возможность оперативного поиска любых документов как текущего делопроизводства, так и за прошедшие годы позволяет значительно повысить качество составления документов, исключить повторное составление аналогичных документов или подготовку противоречащих друг другу документов разными сотрудниками или подразделениями и, в конечном итоге, приводит к существенному повышению эффективности работы управленческого аппарата в целом.

·        исполнение документов, их составление, согласование, оформление;

·        отправка или направление в дело.

Каждый из вышеуказанных этапов может быть выполнен как в традиционной, так и автоматизированной технологии.3

Вследствие того, что документооборот отражает систему управления, позволяя ее наглядно увидеть, анализ документооборота крайне важен для совершенствования работы управленческого аппарата.

При этом, проводя анализ документооборота, в качестве объекта исследования можно рассматривать отдельный документ, документопоток, документационный технологический процесс. Однако основополагающим объектом исследования и совершенствования можно назвать документопоток.

Документопоток - это поток документов, циркулирующих между пунктами обработки и создания информации (руководителями организации и структурных подразделений, специалистами) и пунктами технической обработки документов: экспедицией, секретариатом, канцелярией, копировально-множительной службой и др.

В каждой организации можно выделить следующие потоки документов:

·              поток входящей документации, состоящий из поступающих в организацию документов;

·              потоки внутренней документации, состоящие из документов, созданных в организации и не предназначенных к выходу за ее пределы;

·              поток исходящей документации, состоящий из документов, предназначенных для отправки в другие организации.

Документопоток характеризуется следующими основными параметрами:

·              содержанием или функциональной принадлежностью;

·              структурой;

·              режимом или цикличностью;

·              направлением;

·              объемом.

Содержание документопотока характеризуется составом документов, входящих в него, и составом информации, закрепленной в этих документах.

Структура документопотока описывается признаками, в соответствии с которыми может быть осуществлена классификация документов и их индексация, сформирована система научно-справочного аппарата по документам организации. В значительной степени структура документопотоков соответствует функционально-целевому назначению составляющих его документов.

Режим или цикличность документопотока определяется изменением во времени его информационной нагрузки. Такие изменения обычно связаны с цикличностью планирования и подведения итогов работы, сезонным уменьшением деловой, политической и управленческой активности, внутренними ритмами работы организации.

Направление документопотока зависит от содержания конкретного технологического звена обработки документов: регистрируемые и нерегистрируемые документы, документы, по которым осуществляется и не осуществляется контроль исполнения службой ДОУ и т.д. На направление документопотока влияет также способ оценки и удостоверения составляющих этот поток документов: согласование, утверждение, ознакомление и другие.

Объем документопотока измеряется физическим количеством документов (подлинников и копий), который может быть конкретизирован или дополнен объемом содержащейся в документах информации, выраженной в листах, знаках, количестве поручений, исполнителей и т.д.

Количество документов всех потоков, независимо от способа создания, получения (доставки), т.е. включая факс, электронную почту, доставку курьером или посетителем, составит суммарный объем документооборота организации.

Объем документооборота - это количество документов, поступивших в организацию и созданных ею за определенный период. 

Величина документооборота нужна для:

·              расчета эффективности применения средств автоматизации и механизации делопроизводства;

·              расчета необходимой численности делопроизводственного персонала;

·              определения загруженности службы ДОУ, в том числе секретаря руководителя и секретаря структурного подразделения.

В целом объем документооборота показывает загруженность всего управленческого аппарата, т.к. всем его работникам приходится иметь дело с документами.

При подсчете документооборота рекомендуется отдельно учитывать документы и их копии, выражая это число дробью, где в числителе количество обрабатываемых в организации документов, а в знаменателе количество их копий. Например, 10814/15375.

Подсчет ведется обычно по регистрационным формам входящих, внутренних (обычно по видам) и исходящих документов. При этом следует учитывать, что в большинстве организаций, как правило, учитывается лишь число зарегистрированных входящих документов, а документы, не подлежащие регистрации, редко подсчитываются, хотя их количество значительно превышает количество зарегистрированных документов. Внутренние документы также далеко не всегда регистрируются. Например, докладные и объяснительные записки, справки и т.п. и поэтому их количество точно подсчитать трудно.

Кроме того, не учитывается движение копий документов, которые в средних и крупных организациях, еще не перешедших на автоматизированные системы делопроизводства, могут существенно увеличивать общее количество документов.

Возвращаясь к анализу документопотоков, можно отметить, что основными целями исследования документопотоков организации являются:

·              повышение эффективности управленческой деятельности;

·              ускорение движения документов в организации;

·              уменьшение трудоемкости обработки документов.10

Для анализа и фиксации движения документов достаточно простым и наглядным средством является составление графических оперограмм и маршрутно-технологических карт, в которых поэтапно отражаются операции, проводимые с документами, их исполнители, порядок выполнения операций. Маршрутно-технологические карты могут быть дополнены временными, а также финансовыми затратами на каждом этапе прохождения документов. Кроме оперограмм и маршрутно-технологических карт для наглядного представления, быстрого изучения порядка составления и обработки отдельных документов, а также обучения этому вновь принятого персонала с минимальными затратами могут быть использованы и другие методы наглядного представления движения документной информации: технологические цепочки, графики, схемы, документограммы и т.д. При необходимости также могут применяться и более сложные методы обработки собранных сведений, например, построение информационных моделей.

После получения результатов анализа структуры документооборота можно проводить оптимизацию документооборота, рационализируя его.

1.2 Организация документооборота в банках

Документооборот в банке утверждается руководителем банка. Нормативными документами устанавливаются следующие основные требования к организации рабочего дня и документооборота в банках: приему, оформлению и отражению по счетам бухгалтерского учета в тот же день подлежат все расчетно-денежные документы, поступившие в банк в течение операционного дня; расчетно-денежные документы, поступившие в банк по истечении времени операционного дня, проводятся по счетам клиентов, как правило, следующим рабочим днем. Конкретное время завершения операционного дня устанавливается руководителем учреждения банка.

Прием расчетно-денежных документов от клиентов в течение операционного дня производится непосредственно учетно-операционными работниками или в централизованном порядке, через специальных работников. Во внеоперационное время документы сдаются в банк через специальные устройства (ящики).

Расчетные и кассовые операции частных лиц (вкладчиков, пенсионеров, граждан, сдающих различные взносы) производятся в течение операционного дня непосредственно ответственным исполнителем, выполняющим соответствующие операции. Операции по оформлению кредитов и депозитов, а также по реализации долговых обязательств имеет смысл производить в операционное время, а операции внутрибанковские во второй половине дня.

С учетом изложенного, в каждом банке устанавливается график документооборота, в котором указывается конкретное время (интервал) для расчетно-кассового обслуживания, объединений, предприятий, хозяйственных организаций, кредитных и депозитных, а также межбанковских и операций и операций на фондовом рынке и время прохождения документов по всем участкам их обработки.

Организация рабочего дня учетно-операционных работников устанавливается с таким расчетом, чтобы обеспечить своевременное оформление поступающих расчетно-денежных документов и отражение их в бухгалтерском учете по балансовым и внебалансовым счетам с составлением ежедневного баланса. Документооборот по расчетам между банками в банках и расчетно-кассовых центрах организуется в соответствии с Положениями "Об организации межбанковских расчетов на территории Российской Федерации" и "Об организации расчетов между банками разных республик".

Расчетные, кассовые, кредитные и другие операции совершаются в банках и отражаются в бухгалтерском учете на основании расчетно-денежных документов, оформленных в соответствии с установленными требованиями.

Применение бланков не установленной формы или замена бланка одной формы другой формы может привести к неправильному отражению операций. Так, во время арбитражного разбирательства было выяснено, что банк вопреки установленному порядку использовал бланк формы платежного поручения 0401002 вместо бланка аккредитива формы 0401005. В нарушение пункта 5.8 Положения о безналичных расчетах в Российской Федерации платежное поручение не содержит всех необходимых реквизитов аккредитива. В частности, в нем отсутствуют точное наименование документов, на основании которых производится выплата по аккредитиву, вид аккредитива, способ его исполнения. Банк получателя зачислил средства на счет получателя. При этих условиях неправомерно возлагать на исполняющий коммерческий банк имущественную ответственность за неисполнение получателем средств договорных обязательств.

Перечень утвержденных к применению форм документов дан в Общероссийском классификаторе управленческой документации (ОКУД), утвержденном Госстандартом России в 1993 г. В деятельности банков, в основном, используются бланки класса форм 04 "Унифицированная система банковской документации", т.е. бланки по банковским операциям начинаются с 04. С 1 января 1998 г. введены новые форматы расчетно-платежных документов. Например,

платежное требование 0401060,

платежное требование 0401061 ,

платежное требование - поручение 0401064 ,

заявление на аккредитив 0401063 ,

мемориальный ордер 0481008,

платежный ордер 0401066.

При необходимости (и отсутствии утвержденного бланка) банки разрабатывают и утверждают собственные формы документов. Требования к реквизитам документа содержатся в Законе "О бухгалтерском учете".

Мемориальными документами называют расчетно-денежные документы, мемориальные, кассовые и внебалансовые ордера.

Должностное лицо банка, подписавшее документ, несет ответственность за правильность совершаемой по нему бухгалтерской операции в банке.

Работники банка, которые подписали какой-либо расчетно-денежный документ, не имея на то права, отвечают за этот проступок в дисциплинарном порядке, а при наличии в их действиях состава преступления привлекаются к уголовной ответственности. В таком же порядке несут ответственность работники банка, имеющие право подписи, в случае превышения ими своих полномочий. Некоторые банки вводят также ответственность должностных лиц банка за непринятие решения в пределах полномочий данного должностного лица.

Следует особо подчеркнуть тот факт, что в соответствии с Законом "О бухгалтерском учете" и Правилами №61 в банковских документах не допускается внесение каких-либо изменений, даже оговоренных.

Документация по операциям банка.

Под банковскими понимают все документы, являющиеся основанием для их отражения в учете банка. Первичными документами являются акты, справки, счета и др. документы, подтверждающие факт совершения операции, ее юридическую законность. Первичные документы, как правило, прилагаются к банковским документам. Первичные документы прикладываются к мемориальным ордерам, в которых делается о них запись. В случае, если первичные документы сшиваются в отдельные сшивы, в мемориальных документах делается ссылка на дату и номер первичного документа, послужившего основанием для совершения проводки.

Документы, служащие основанием для проводок должны котироваться (иметь номера счетов по дебету и кредиту).

Операции, совершаемые без документов клиентов банка, оформляются документами, составляемыми учреждениями банка согласно требованиям Правил №61 ЦБ РФ и инструкций по отдельным операциям, на бланках действующих форм. Сюда относятся, в частности, приходные и расходные кассовые ордера, мемориальные балансовые и внебалансовые ордера, распоряжения кредитного отдела и др. Эти операции требуют дополнительного контроля.

Основанием для проведения операций по корреспондентским счетам является выписка по корреспондентскому счету, выдаваемая банку РКЦ (ЦОУ, ОПЕРУ) ЦБ РФ, ВЦ ЦБ РФ или банком-корреспондентом.

При проведении операций на фондовом, валютном и других рынках основанием для учета операций служат выписки расчетных центров бирж, дилеров, отчеты о проведенных операциях и другие документы.

Все мемориальные документы с приложенными первичными документами, подтверждающие совершение банком операций за данный день называются документами дня. В мемориальных документах на частичную оплату платежных требований и поручений, оплату пени, в кассовых ордерах и внебалансовых мемориальных ордерах на оприходование и списание ценностей и документов, хранящихся в хранилище или кладовой, итоговые суммы повторяются прописью.

 

.3 Базы данных

 

Общая характеристика реляционной модели данных.

Основы реляционной модели данных были впервые изложены в статье Е. Кодда [43] в 1970 г. Эта работа послужила стимулом для большого количества статей и книг, в которых реляционная модель получила дальнейшее развитие. Наиболее распространенная трактовка реляционной модели данных принадлежит К. Дейту [11]. Согласно Дейту, реляционная модель состоит из трех частей:

·              Структурной части.

·              Целостной части.

·              Манипуляционной части.

Структурная часть описывает, какие объекты рассматриваются реляционной моделью. Постулируется, что единственной структурой данных, используемой в реляционной модели, являются нормализованные n-арные отношения.

Целостная часть описывает ограничения специального вида, которые должны выполняться для любых отношений в любых реляционных базах данных. Это целостность сущностей и целостность внешних ключей.

Манипуляционная часть описывает два эквивалентных способа манипулирования реляционными данными - реляционную алгебру и реляционное исчисление.

В данной главе рассматривается структурная часть реляционной модели.

Типы данных

Любые данные, используемые в программировании, имеют свои типы данных.

Реляционная модель требует, чтобы типы используемых данных были простыми.

Для уточнения этого утверждения рассмотрим, какие вообще типы данных обычно рассматриваются в программировании. Как правило, типы данных делятся на три группы:

·              Простые типы данных.

·              Структурированные типы данных.

·              Ссылочные типы данных.

Простые типы данных

Простые, или атомарные, типы данных не обладают внутренней структурой. Данные такого типа называют скалярами. К простым типам данных относятся следующие типы:

·              Логический.

·              Строковый.

·              Численный.

Различные языки программирования могут расширять и уточнять этот список, добавляя такие типы как:

·              Целый.

·              Вещественный.

·              Дата.

·              Время.

·              Денежный.

·              Перечислимый.

·              Интервальный.

·              И т.д.…

Конечно, понятие атомарности довольно относительно. Так, строковый тип данных можно рассматривать как одномерный массив символов, а целый тип данных - как набор битов. Важно лишь то, что при переходе на такой низкий уровень теряется семантика (смысл) данных. Если строку, выражающую, например, фамилию сотрудника, разложить в массив символов, то при этом теряется смысл такой строки как единого целого.

Структурированные типы данных

Структурированные типы данных предназначены для задания сложных структур данных. Структурированные типы данных конструируются из составляющих элементов, называемых компонентами, которые, в свою очередь, могут обладать структурой. В качестве структурированных типов данных можно привести следующие типы данных:

·              Массивы

·              Записи (Структуры)

С математической точки зрения массив представляет собой функцию с конечной областью определения. Например, рассмотрим конечное множество натуральных чисел


называемое множеством индексов. Отображение


из множества  во множество вещественных чисел  задает одномерный вещественный массив. Значение этой функции для некоторого значения индекса  называется элементом массива, соответствующим . Аналогично можно задавать многомерные массивы.

Запись (или структура) представляет собой кортеж из некоторого декартового произведения множеств. Действительно, запись представляет собой именованный упорядоченный набор элементов , каждый из которых принадлежит типу . Таким образом, запись


есть элемент множества

.

Объявляя новые типы записей на основе уже имеющихся типов, пользователь может конструировать сколь угодно сложные типы данных.

Общим для структурированных типов данных является то, что они имеют внутреннюю структуру, используемую на том же уровне абстракции, что и сами типы данных.

Поясним это следующим образом. При работе с массивами или записями можно манипулировать массивом или записью и как с единым целым (создавать, удалять, копировать целые массивы или записи), так и поэлементно. Для структурированных типов данных есть специальные функции - конструкторы типов, позволяющие создавать массивы или записи из элементов более простых типов.

Работая же с простыми типами данных, например с числовыми, мы манипулируем ими как неделимыми целыми объектами. Чтобы "увидеть", что числовой тип данных на самом деле сложен (является набором битов), нужно перейти на более низкий уровень абстракции. На уровне программного кода это будет выглядеть как ассемблерные вставки в код на языке высокого уровня или использование специальных побитных операций.

Ссылочные типы данных

Ссылочный тип данных (указатели) предназначен для обеспечения возможности указания на другие данные. Указатели характерны для языков процедурного типа, в которых есть понятие области памяти для хранения данных. Ссылочный тип данных предназначен для обработки сложных изменяющихся структур, например деревьев, графов, рекурсивных структур.

Типы данных, используемые в реляционной модели

Собственно, для реляционной модели данных тип используемых данных не важен. Требование, чтобы тип данных был простым, нужно понимать так, что в реляционных операциях не должна учитываться внутренняя структура данных. Конечно, должны быть описаны действия, которые можно производить с данными как с единым целым, например, данные числового типа можно складывать, для строк возможна операция конкатенации и т.д.

С этой точки зрения, если рассматривать массив, например, как единое целое и не использовать поэлементных операций, то массив можно считать простым типом данных. Более того, можно создать свой, сколь угодно сложных тип данных, описать возможные действия с этим типом данных, и, если в операциях не требуется знание внутренней структуры данных, то такой тип данных также будет простым с точки зрения реляционной теории. Например, можно создать новый тип - комплексные числа как запись вида

,

где . Можно описать функции сложения, умножения, вычитания и деления, и все действия с компонентами  и  выполнять только внутри этих операций. Тогда, если в действиях с этим типом использовать только описанные операции, то внутренняя структура не играет роли, и тип данных извне выглядит как атомарный.

Именно так в некоторых пост-реляционных СУБД реализована работа со сколь угодно сложными типами данных, создаваемых пользователями.

Домены

В реляционной модели данных с понятием тип данных тесно связано понятие домена, которое можно считать уточнением типа данных.

Домен - это семантическое понятие. Домен можно рассматривать как подмножество значений некоторого типа данных имеющих определенный смысл. Домен характеризуется следующими свойствами:

·              Домен имеет уникальное имя (в пределах базы данных).

·              Домен определен на некотором простом типе данных или на другом домене.

·              Домен может иметь некоторое логическое условие, позволяющее описать подмножество данных, допустимых для данного домена.

·              Домен несет определенную смысловую нагрузку.

Например, домен , имеющий смысл "возраст сотрудника" можно описать как следующее подмножество множества натуральных чисел:


Если тип данных можно считать множеством всех возможных значений данного типа, то домен напоминает подмножество в этом множестве.

Отличие домена от понятия подмножества состоит именно в том, что домен отражает семантику, определенную предметной областью. Может быть несколько доменов, совпадающих как подмножества, но несущие различный смысл. Например, домены "Вес детали" и "Имеющееся количество" можно одинаково описать как множество неотрицательных целых чисел, но смысл этих доменов будет различным, и это будут различные домены.

Основное значение доменов состоит в том, что домены ограничивают сравнения. Некорректно, с логической точки зрения, сравнивать значения из различных доменов, даже если они имеют одинаковый тип. В этом проявляется смысловое ограничение доменов. Синтаксически правильный запрос "выдать список всех деталей, у которых вес детали больше имеющегося количества" не соответствует смыслу понятий "количество" и "вес".

Понятие домена помогает правильно моделировать предметную область. При работе с реальной системой в принципе возможна ситуация когда требуется ответить на запрос, приведенный выше. Система даст ответ, но, вероятно, он будет бессмысленным.

Не все домены обладают логическим условием, ограничивающим возможные значения домена. В таком случае множество возможных значений домена совпадает с множеством возможных значений типа данных.

Не всегда очевидно, как задать логическое условие, ограничивающее возможные значения домена. Я буду благодарен тому, кто приведет мне условие на строковый тип данных, задающий домен "Фамилия сотрудника". Выход из этой ситуации простой - положиться на разум сотрудника, вводящего фамилии в компьютер.

Отношения, атрибуты, кортежи отношения.

Определения и примеры

Фундаментальным понятием реляционной модели данных является понятие отношения. В определении понятия отношения будем следовать книге К. Дейта [11].

Определение 1. Атрибут отношения есть пара вида <Имя_атрибута: Имя_домена>.

Имена атрибутов должны быть уникальны в пределах отношения. Часто имена атрибутов отношения совпадают с именами соответствующих доменов.

Определение 2. Отношение , определенное на множестве доменов  (не обязательно различных), содержит две части: заголовок и тело.

Заголовок отношения содержит фиксированное количество атрибутов отношения:


Тело отношения содержит множество кортежей отношения. Каждый кортеж отношения представляет собой множество пар вида <Имя_атрибута : Значение_атрибута>:


таких что значение  атрибута  принадлежит домену

Отношение обычно записывается в виде:

,

или короче

,

или просто

.

Число атрибутов в отношении называют степенью (или -арностью) отношения. Мощность множества кортежей отношения называют мощностью отношения.

Возвращаясь к математическому понятию отношения, введенному в предыдущей главе, можно сделать следующие выводы:

Вывод 1. Заголовок отношения описывает декартово произведение доменов, на котором задано отношение. Заголовок статичен, он не меняется во время работы с базой данных. Если в отношении изменены, добавлены или удалены атрибуты, то в результате получим уже другое отношение (пусть даже с прежним именем).

Вывод 2. Тело отношения представляет собой набор кортежей, т.е. подмножество декартового произведения доменов. Таким образом, тело отношения собственно и является отношением в математическом смысле слова. Тело отношения может изменяться во время работы с базой данных - кортежи могут изменяться, добавляться и удаляться.

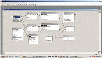
Пример 1. Рассмотрим отношение "Сотрудники" заданное на доменах "Номер_сотрудника", "Фамилия", "Зарплата", "Номер_отдела". Т.к. все домены различны, то имена атрибутов отношения удобно назвать так же, как и соответствующие домены. Заголовок отношения имеет вид:

Сотрудники (Номер_сотрудника, Фамилия, Зарплата, Номер_отдела)

Пусть в данный момент отношение содержит три кортежа:

(2, Петров, 2000, 2)

(3, Сидоров, 3000, 1)

такое отношение естественным образом представляется в виде таблицы-1:

Таблица-1 Отношение "Сотрудники"

Номер_сотрудника

Фамилия

Зарплата

Номер_отдела

1

Иванов

1000

1

2

Петров

2000

2

3

Сидоров

3000

1


Определение 3. Реляционной базой данных называется набор отношений.

Определение 4. Схемой реляционной базы данных называется набор заголовков отношений, входящих в базу данных.

Хотя любое отношение можно изобразить в виде таблицы, нужно четко понимать, что отношения не являются таблицами. Это близкие, но не совпадающие понятия. Различия между отношениями и таблицами будут рассмотрены ниже.

Термины, которыми оперирует реляционная модель данных, имеют соответствующие "табличные" синонимы:

Таблица - 2

Свойства отношений

Реляционный термин

Соответствующий "табличный" термин

База данных

Набор таблиц

Схема базы данных

Набор заголовков таблиц

Отношение

Таблица

Заголовок отношения

Заголовок таблицы

Тело отношения

Тело таблицы

Атрибут отношения

Наименование столбца таблицы

Кортеж отношения

Строка таблицы

Степень (-арность) отношения

Количество столбцов таблицы

Мощность отношения

Количество строк таблицы

Домены и типы данных

Типы данные в ячейках таблицы


Свойства отношений непосредственно следуют из приведенного выше определения отношения. В этих свойствах в основном и состоят различия между отношениями и таблицами.

1.      В отношении нет одинаковых кортежей. Действительно, тело отношения есть множество кортежей и, как всякое множество, не может содержать неразличимые элементы (см. понятие множества в гл.1.). Таблицы в отличие от отношений могут содержать одинаковые строки.

2.      Кортежи не упорядочены (сверху вниз). Действительно, несмотря на то, что мы изобразили отношение "Сотрудники" в виде таблицы, нельзя сказать, что сотрудник Иванов "предшествует" сотруднику Петрову. Причина та же - тело отношения есть множество, а множество не упорядочено. Это вторая причина, по которой нельзя отождествить отношения и таблицы - строки в таблицах упорядочены. Одно и то же отношение может быть изображено разными таблицами, в которых строки идут в различном порядке.

.        Атрибуты не упорядочены (слева направо). Т.к. каждый атрибут имеет уникальное имя в пределах отношения, то порядок атрибутов не имеет значения. Это свойство несколько отличает отношение от математического определения отношения (см. гл.1 - компоненты кортежей там упорядочены). Это также третья причина, по которой нельзя отождествить отношения и таблицы - столбцы в таблице упорядочены. Одно и то же отношение может быть изображено разными таблицами, в которых столбцы идут в различном порядке.

.        Все значения атрибутов атомарны. Это следует из того, что лежащие в их основе атрибуты имеют атомарные значения. Это четвертое отличие отношений от таблиц - в ячейки таблиц можно поместить что угодно - массивы, структуры, и даже другие таблицы.

Из свойств отношения следует, что не каждая таблица может задавать отношение. Для того, чтобы некоторая таблица задавала отношение, необходимо, чтобы таблица имела простую структуру (содержала бы только строки и столбцы, причем, в каждой строке было бы одинаковое количество полей), в таблице не должно быть одинаковых строк, любой столбец таблицы должен содержать данные только одного типа, все используемые типы данных должны быть простыми.

Каждое отношение можно считать классом эквивалентности таблиц, для которых выполняются следующие условия:

·              Таблицы имеют одинаковое количество столбцов.

·              Таблицы содержат столбцы с одинаковыми наименованиями.

·              Столбцы с одинаковыми наименованиями содержат данные из одних и тех же доменов.

·              Таблицы имеют одинаковые строки с учетом того, что порядок столбцов может различаться.

Все такие таблицы есть различные изображения одного и того же отношения.

Первая нормальная форма

Труднее всего дать определение вещей, которые всем понятны. Если давать не строгое, описательное определение, то всегда остается возможность неправильной его трактовки. Если дать строгое формальное определение, то оно, как правило, или тривиально, или слишком громоздко. Именно такая ситуация с определением отношения в Первой Нормальной Форме (1НФ). Совсем не говорить об этом нельзя, т.к. на основе 1НФ строятся более высокие нормальные формы, которые рассматриваются далее в гл. 6 и 7. Дать определение 1НФ сложно ввиду его тривиальности. Поэтому, дадим просто несколько объяснений.

Объяснение 1. Говорят, что отношение  находится в 1НФ, если оно удовлетворяет определению 2.

Это, собственно, тавтология, ведь из определения 2 следует, что других отношений не бывает. Действительно, определение 2 описывает, что является отношением, а что - нет, следовательно, отношений в непервой нормальной форме просто нет.

Объяснение 2. Говорят, что отношение  находится в 1НФ, если его атрибуты содержат только скалярные (атомарные) значения. Опять же, определение 2 опирается на понятие домена, а домены определены на простых типах данных.

Не первую нормальную форму можно получить, если допустить, что атрибуты отношения могут быть определены на сложных типах данных - массивах, структурах, или даже на других отношениях. Легко себе представить таблицу, у которой в некоторых ячейках содержатся массивы, в других ячейках - определенные пользователями сложные структуры, а в третьих ячейках - целые реляционные таблицы, которые в свою очередь могут содержать такие же сложные объекты. Именно такие возможности предоставляются некоторыми современными пост-реляционными и объектными СУБД.

Требование, что отношения должны содержать только данные простых типов, объясняет, почему отношения иногда называют плоскими таблицами (plain table). Действительно, таблицы, задающие отношения двумерны. Одно измерение задается списком столбцов, второе измерение задается списком строк. Пара координат (Номер строки, Номер столбца) однозначно идентифицирует ячейку таблицы и содержащееся в ней значение. Если же допустить, что в ячейке таблицы могут содержаться данные сложных типов (массивы, структуры, другие таблицы), то такая таблица будет уже не плоской. Например, если в ячейке таблицы содержится массив, то для обращения к элементу массива нужно знать трипараметра (Номер строки, Номер столбца, номер элемента в массиве).

Таким образом появляется третье объяснение Первой Нормальной Формы:

Объяснение 3. Отношение  находится в 1НФ, если оно является плоской таблицей. Мы сознательно ограничиваемся рассмотрением только классической реляционной теории, в которой все отношения имеют только атомарные атрибуты и заведомо находятся в 1НФ.

Реляционная модель данных состоит из трех частей:

·              Структурной части.

·              Целостной части.

·              Манипуляционной части.

В классической реляционной модели используются только простые (атомарные) типы данных. Простые типы данных не обладают внутренней структурой.

Домены - это типы данных, имеющие некоторый смысл (семантику). Домены ограничивают сравнения - некорректно, хотя и возможно, сравнивать значения из различных доменов.

Отношение состоит из двух частей - заголовка отношения и тела отношения. Заголовок отношения - это аналог заголовка таблицы. Заголовок отношения состоит из атрибутов. Количество атрибутов называется степенью отношения. Тело отношения - это аналог тела таблицы. Тело отношения состоит из кортежей. Кортеж отношения является аналогом строки таблицы. Количество кортежей отношения называется мощностью отношения.

Отношение обладает следующими свойствами:

·              В отношении нет одинаковых кортежей.

·              Кортежи не упорядочены (сверху вниз).

·              Атрибуты не упорядочены (слева направо).

·              Все значения атрибутов атомарны.

Реляционной базой данных называется набор отношений.

Схемой реляционной базы данных называется набор заголовков отношений, входящих в базу данных.

Отношение находится в Первой Нормальной Форме (1НФ), если оно содержит только скалярные (атомарные) значения.

2. Анализ предметной области

.1 Постановка задачи проектирования базы данных

Цель моей работы - создание базы данных отдела по работе с физическими лицами коммерческого банка для повышения эффективности его работы. Основное назначение банка - посредничество в перемещении денежных средств от кредиторов к заемщиками, от продавцов к покупателям.

Предметом дипломного проекта является Ф. ЗАО АКБ "Экспресс-Волга", который является кредитной организацией, имеющий исключительное право осуществлять в совокупности следующие банковские операции: привлечение во вклады денежных средств физических и юридических лиц, размещение указанных средств от своего имени и за свой счет на условиях возвратности, платности, срочности, открытие и ведение банковских счетов физических и юридических лиц.

Основной целью их деятельности является получение прибыли (в этом состоит их "коммерческий интерес" в системе рыночных отношений).

Банк "Экспресс-Волга" в своей деятельности руководствуется действующим законодательством Российской Федерации ФЗ №395-1 "О банках и банковской деятельности" от 02.12.90 г. и своим Уставом.

Коммерческий банк - это банк, обслуживающий организации, а также население - своих клиентов. Коммерческий банк является основным звеном банковской системы. Независимо от формы собственности коммерческий банк представляет собой самостоятельные субъекты экономики. Их отношения с клиентами носят коммерческий характер. Согласно банковскому законодательству банк - это кредитная организация, которая имеет право привлекать денежные средства физических и юридических лиц, размещать их от своего имени и за свой счет на условиях возвратности, платности, срочности и проводить расчетные операции по поручению клиентов. Таким образом, коммерческий банк осуществляет (или должен осуществлять), комплексное обслуживание клиентов, что отличает его от специальных кредитных организаций небанковского типа, выполняющих ограниченный круг финансовых операций и услуг.

В соответствии со своими функциями как банка коммерческий банк осуществляет:

) аккумуляцию (привлечение) временно свободных денежных средств в депозиты;

) их размещение;

) расчетно-кассовое обслуживание клиентов.

Банк в своей деятельности руководствуется законодательством РФ и другими нормативными документами Центрального банка РФ, относящимися к деятельности коммерческих банков, а также настоящим Уставом.

Ф. ЗАО АКБ "Экспресс-Волга" возглавляет управляющий, который назначается и освобождается от должности

Председатель Правления ЗАО АКБ "ЭКСПРЕСС-ВОЛГА" или уполномоченным им органом, осуществляет руководство деятельностью банка в соответствии с действующим законодательством по трудовому договору (по контракту).

Управляющий филиалом банка самостоятельно решает вопросы его деятельности, за исключением отнесенных Уставом к компетенции других органов управления банка. Основными задачами управляющего филиала банка является определение и утверждение его структуры и штата; прием и увольнение работников банка, в т.ч., руководителей отделений. Распоряжение в пределах своих полномочий имуществом банка, учитывая денежные средства; действовать без доверенности от имени филиала банка, представление его во всех организациях, учреждениях, в отношениях с российскими и зарубежными юридическими и частными лицами; заключение сделок, выдача доверенностей, открытие расчетных и других счетов филиала, в т.ч. и валютные.

Основными задачами руководителя отдела по работе с физическими лицами коммерческого банка являются организация и проведение совещания в пределах своей компетенции с представителями предприятий и организаций любого рода деятельности и всех форм собственности.

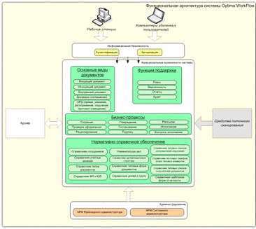
.2 Анализ программных средств

Notes

Компания Lotus была пионером во многих направлениях софтверного бизнеса: десять лет назад у электронной таблицы Lotus 1-2-3 просто не было достойных конкурентов, а почтовая программа CC-mail долго оставалась лучшей корпоративной почтовой системой. Это была первая и долгое время единственная система, реально позволяющая обеспечить быстрое создание единого информационного пространства и системы корпоративных коммуникаций компании.- это подразделение IBM, сохранившее некоторую самостоятельность и торговую марку "Lotus".

Lotus Notes представляет собою гибрид СУБД и почтовой системы, обладающий рядом интересных особенностей и рядом возможностей для организации структурированной коммуникации - форумы, календари и так далее.

Главной особенностью лотусовской базы данных является ее ориентация на хранение больших плохо структурированных документов и коллективную работу с ними. В LN реализована система управления правами пользователей, позволяющая назначать права отдельным пользователям и их группам как на базы данных, так и на документы и их отдельные поля. Поддерживается аутентификация документов с помощью электронной подписи - при помещении в базу созданный или модифицированный документ может подписываться сотрудником, который с ним работал.

Почтовая программа и прочие приложения (форумы, календарное планирование и другие) надстроены над этой самой системой хранения документов. Адресные книги, папки с письмами, календари также являются записями в базе данных, и на них распространяются все общие механизмы, например, версии, поддержка коллективной работы и многое другое.

Еще одним базовым механизмом, впервые реализованным именно в Lotus Notes, является репликация - возможность серверов LN синхронизировать свои базы, пересылая друг другу документы в свободное от основной работы время.

Предусмотрена и возможность разработок специализированных приложений в среде LN. Для этой цели в систему встроен язык программирования (Lotus script), открывающий доступ к API системы и позволяющий создавать достаточно сложные приложения. Можно также разрабатывать приложения для Lotus на более традиционных Java & JavaScript, к которым также имеются библиотеки объектов для работы с Lotus’овским API.


Лотус как система документооборота

LN позволяет быстро создать корпоративное хранилище документов и обеспечить базовые процедуры работы с ним.

Достоинством LN как среды разработки является наличие ряда встроенных механизмов работы с документами.Notes сохраняет популярность у IT-менеджеров и продолжает свою экспансию в крупные российские компании.

СЭД "Электронное ДЕЛО"

"Электронное ДЕЛО" - программный комплекс, разработанный на базе платформы "ДЕЛО" (Российская Федерация) и адаптирован под нормативно-методическую базу делопроизводства и архивного дела.  "Электронное ДЕЛО" обеспечивает как автоматизацию традиционного делопроизводства, так и полноценное управление электронными документами (в том числе и предметного контура организации). Это позволяет создать решение для комплексной автоматизации любого уровня, а также плавно и без риска осуществлять переход к современным технологиям управления организацией.

"Электронное ДЕЛО" - масштабируемая и гибкая в настройке, легко адаптируется к специфике документооборота в организации любого размера от единиц до тысяч рабочих мест. Возможность использования конкурентных лицензий позволяет организовать эффективный доступ к системе пользователям, обрабатывающим незначительное количество документов с экономией денежных ресурсов для организации.

Особенность системы - возможность реализации в базовой поставке всех основных задач организации по управлению документами.

Общие характеристики:

• возможность автоматизировать как управленческий, так и специализированный контур документооборота организации, адаптировать систему под требования заказчика (настраиваемость системы);

• организация удаленного доступа с помощью web-интерфейса (ДЕЛО-WEB);

• мобильная работа руководителей и специалистов в on-line и off-line режиме;

• использование широко применяемых технологических платформ (Oracle, MS SQL)

• обеспечение необходимого уровня защиты информации;

• поддержание полного цикла работы с проектами документов;

• возможность интеграции с другими программными продуктами;

• возможность массового перевода документов в электронный вид с прикреплением электронного образа документа к регистрационной карточке (сканирование, поточное сканирование);

• простой в работе и интуитивно понятный интерфейс.

Область применения:

• автоматизация работы канцелярии/секретариата;

• организация смешанного бумажно-электронного документооборота в масштабах организации (в том числе и филиалов);

• внедрение полного электронного документооборота (безбумажных технологий) с использованием ЭЦП;

• организация управления фондом технической документации (стандарты, ТНПА и т.д.);

• автоматизация работы ведомственного архива организации.


Преимущества:

Для руководителей различных уровней:

быстрый поиск документов, поручений и другой информации;

воссоздание "виртуального рабочего места" руководителя - его личный кабинет, предоставляющий удобные средства для работы с документами;

упорядочение массивов документов, требующих ознакомления, визирования и подписания, наложения резолюций, контроля исполнения и т.п., путем распределения их по специальным папкам внутри кабинета;

унификация процессов работы с документами в организации;

широкие возможности ограничения доступа сотрудников к документам, что обеспечивает удобство и безопасность работы с конфиденциальной информацией;

существенное сокращение сроков согласования и прохождения документов и, как следствие, значительное ускорение процесса принятия важнейших управленческих решений;

получение сводных аналитических отчетов, в том числе по исполнительской дисциплине;

специализированные мобильные решения с адаптированным интерфейсом.

Для сотрудников канцелярии, делопроизводителей:

быстрая и удобная регистрация документов с помощью развернутой системы различных справочников;

контроль сроков исполнения документов и самостоятельных поручений;

удобный и быстрый поиск документов и поручений;

полнотекстовый поиск по распознанным документам;

программное формирование реестров внешней и внутренней отправки документов;

автоматическая надпечатка конвертов;

программное формирование отчетов по документообороту организации и по исполнению документов, как в подразделениях, так и по каждому сотруднику в отдельности;

организация оперативного хранения документов с возможностью передачи в обособленную подсистему "Архивное ДЕЛО" или "eDocLib".

Дополнительные преимущества для госорганов Республики Беларусь:

интеграция с почтой госорганов Mailgov и Системой межведомственного электронного документооборота (СМДО);

программное формирование отчета по документообороту в соответствии с формой, утвержденной Национальным статистическим комитетом (возможность выбора критериев формирования отчета);

программное формирование отчета по обращениям граждан и юридических лиц, предоставляемого в аппарат Совета Министров (возможно использование для внутриведомственной аналитической работы).

Сотрудники компании принимают активное участие в рабочей группе по вопросам интеграции ведомственных систем электронного документооборота с системой межведомственного электронного документооборота.

СЭД "Электронное ДЕЛО" обеспечивает полный жизненный цикл документа в организации от создания проекта документа до списания в дело и передачи в архив.

Система "ДЕЛО", и решения, созданные на ней, эффективно используют более 200 организаций Республики Беларусь и более 5700 в России, Украине, Казахстане. Система способна обеспечить электронный документооборот любого предприятия и любой организации, а также повысить эффективность и качество работы сотрудников с документами. Это, в свою очередь, оптимизирует бизнес-процессы организации любого профиля и масштаба.

С помощью системы возможно создание единого информационного пространства между системами, не связанными друг с другом, на основе сервера электронного взаимодействия (СЭВ).

Использование методов криптографической защиты информации (ЭЦП и шифрование) позволит организовать защищенный юридически значимый документооборот.

СЭД "Электронное ДЕЛО" отличается полной функциональностью и технической завершенностью решения, доступной сразу после ее покупки. Она уже содержит каждую из функций, необходимых для организации управления документами на высоком уровне.

Наличие открытого API-интерфейса обеспечивает возможность интеграции системы "Электронное ДЕЛО" с любыми информационными системами и бизнес-программами, используемыми организацией-заказчиком.

Программно-технологическая платформа документооборота LanDocs разработана специалистами компании ЛАНИТ. Спроектированные с ее использованием информационно-технологические решения позволяют на единой системной основе выстроить эффективную и комфортную среду поддержки всего спектра делопроизводственных процессов современного предприятия. Базовая функциональность, состав модулей и программные интерфейсы позволяют предоставить пользователям всех категорий необходимые им средства работы с электронными документами. Решения на основе LanDocs отличает хорошая масштабируемость: в контур документооборота, обслуживаемого системой, могут быть включены как пользователи локальной вычислительной сети главного офиса, так и сотрудники удаленных подразделений.

Примеры законченных бизнес-решений, реализуемых в сжатые сроки на платформе LanDocs:

§   согласование документов в электронной форме;

§   организация оперативной обработки внешних обращений;

§   контроль исполнения документов и заданий;

§   подготовка наглядной отчетности по движению документов;

§   организация согласованного документооборота в системе территориально-распределенных офисов;

§   организация защищенного корпоративного архива электронных документов.

Система представлена на рынке с 1997 года. Заказчику проекта автоматизации документооборота предоставляется полный комплекс услуг: от обследования состояния документационного обеспечения управления на объекте автоматизации до гарантийного и постгарантийного сервиса технической поддержки. Программное обеспечение LanDocs сертифицировано на соответствие российским государственным стандартам ГОСТ Р (сертификат №РОСС RU.МЕ20.Н 01367).

Внедрение системы документооборота на платформе LanDocs позволяет заказчику решить следующие задачи:

§   Задачу увеличения темпа документооборота (в том числе и в в критически важных бизнес-процессах) до необходимого предприятию уровня; Решается путем широкого внедрения электронных взаимодействий исполнителей (предполагающих передачу электронных данных взамен физического перемещения документов);

§   Задачу достижения необходимого уровня исполнительской дисциплины; Решается путем внедрения автоматизированных форм контроля действий исполнителей и подготовки специализированной отчетности;

§   Задачу повышения качества управленческих решений на разных уровнях управления;

§   Решается посредством отбора и своевременной доставки необходимых для принятия решения документов на рабочие места лиц, принимающих решение, представления подборок деловых документов в наиболее удобном виде;

§   Задачу достижения необходимого уровня автоматизма и безошибочности при работе исполнителей с документами; Решается путем использования предопределенных маршрутных технологий обработки документов (Workflow), продуманной организации автоматических и персональных (с участием человека) функций контроля;

§   Задачу организации эффективного и безопасного доступа сотрудников заказчика к знаниям, накопленным в виде массы корпоративных документов; Решается путем систематизации документных фондов, заведением содержательных корпоративных классификаторов, широким применением современных методов поиска и защиты электронных данных;

§   Задачу выстраивания надежной системы защиты корпоративных документов от различных видов несанкционированного доступа; Решается интегрированным использованием в системе технологий электронно-цифровой подписи и криптозащиты;

§   Задачу организации целостного согласованного документооборота в системе территориально-распределенных подразделений; Для решения этой задачи LanDocs предоставляет специализированные компоненты, отвечающие за межофисные обмены и синхронизацию данных, размещенных на разнесенных площадках.

На платформе LanDocs сегодня разработаны и внедряются как системы автоматизации административного делопроизводства традиционного типа, так и далеко выходящие за рамки задач собственно делопроизводства системы управления сложными бизнес-процессами, интегрированные в общую корпоративную информационную среду.

Основная функциональность

§   Регистрация и поиск (включая поиск по полнотекстовому индексу) документов

§   Организация совместной работы с документами (отправка документов на ознакомление, рассмотрение, визирование, подписание, исполнение и т.п. с контролем делопроизводственных статусов)

§   Обмен деловыми документами и сообщениями

§   Автоматизированный контроль исполнения поручений

§   Получение отчетности по документообороту

WorkFlow

Основные виды документов:

ОРД (приказы, указания, распоряжения, поручения, протоколы совещаний)

Входящий документ

Исходящий документ

Внутренние документ

Договоры (соглашения)

Основные бизнес-процессы:

Создание карточки документа

Проверка оформления

Рецензирование документа

Утверждение документа

Согласование документа

Поддержка ЭЦП

Рассылка

Контроль исполнения поручений

Поддержка коллективной работы над документами


Функции поддержки:

Поиск

Отчеты

Версионность

Аудит всех действий пользователя

Дополнительные функции:

Поддержка архива

Возможность удаленной работы (КПК)

Шифрование данных

Средства интеграции с MS Word, формирование шаблонов документов (робоворд)

Технические характеристики:

Поддержка обмена данными через OLE, File Oriented Application.

Поддержка ОС: Windows 2000/2003/XP/Vista, MCBC

Поддержка СУБД: Microsoft SQL, Oracle

Компоненты Optima WorkFlow

Представленный перечень лицензий может быть не полным. Представленная группировка лицензий носит условный характер и не претендует на правила группировки лицензий Optima WorkFlow.

В поставку базовой комплектации решений по системам документооборота обычно входят лицензии:

Администратор системы;

Технолог системы;

Клиент системы;

Диспетчер процессов;

Роботы (автоматические обработчики);

Монитор системы;

Контроль исполнительской дисциплины;

Обработчик организационно-распорядительных документов;

Подшивка документов;

Мастер серий документов;

Мастер настройки БД OPTIMA-WorkFlow;

Конфигуратор интерфейсов;

Интерфейс взаимодействия со средствами криптографической защиты информации.

Компоненты системы:

2.3 Анализ документации. Создание инфологической модели

Как было отмечено в предыдущем пункте, основной задачей при выполнении данной выпускной работы, является создание базы данных. На следующем, после постановки задачи, этапе проектирования любой базы данных следует произвести сбор и анализ данных, на основе которых она будет создаваться.

БД отдела по работе с физическими лицами в коммерческом банке включает в себя таблицы, предназначенные для эффективности работы банка и автоматизации обработки результатов его деятельности: Физ. Лица, Счета, Кредитные карты, Операции со счетами кредитных карт, Дебетовые карты, Операции со счетами дебетовых карт, Банкомат, Филиал. Таблицы вязаны между собой, что обеспечивает целостность данных.

База данных предназначена, в первую очередь, для сотрудников банка, контроль работы отдела.

Информация о физических лицах включает в себя фамилию клиента, имя клиента, отчество клиента, его номер мобильного телефона, адрес и паспортные данные.

Для отображения данных о физических лицах была выделена сущность "ФизЛица" (см. таб. 3).

Таблица 3 - "ФизЛица"

Имя поля

Тип данных

Размер

Ключевое поле

Связь с другой таблицей

Номер

Счетчик


Да

Таблица "Счета" поле "Номер физ. лиц"

Фамилия клиента

Текстовый

50

Нет


Имя клиента

Текстовый

30

Нет


Отчество клиента

Текстовый

30

Нет


Адрес клиента

Текстовый

40

Нет


Номер телефона

Текстовый

11

Нет


Паспорт

Текстовый

100

Нет



В информацию по счету включают следующие пункты: тип счета, реквизиты счета, номер физического лица.

Для отображения данных по счетам была выделена сущность "Счета" (см. таб. 4).

Таблица 4 - "Счета"

Имя поля

Тип данных

Размер

Ключевое поле

Связь с другой таблицей

Номер

Счетчик


Да


Тип счета

Текстовый

15

Нет


Реквизиты счета

Текстовый

15

Нет


Номер ФизЛица

Числовой


Нет

Таблица "ФизЛица" поле "Номер"


Таблица Кредитные карты содержит следующие поля: номер кредитной карты, номер счета, продукт, вид продукта. Для отображения данных по кредитным картам была выделена сущность "Кредитные карты" (см. таб. 5).

Таблица 5 - "Кредитные карты"

Имя поля

Тип данных

Размер

Ключевое поле

Связь с другой таблицей

Номер кредитной карты

Счетчик


Да


Номер счета

Числовой


Нет

Таблица "Счета" поле "Номер"

Продукт

Числовой


Нет


Вид продукта

Текстовый

40

Нет



В таблице Операции со счетами кредитных карт содержится информация: номер кредитной карты, дата/время, суммы, номер банкомата. Для отображения по операциям со счетами кредитных карт была выделена сущность "Операции со счетами кредитных карт" (см. таб. 6).

Таблица 6 - "Операции со счетами кредитных карт"

Имя поля

Тип данных

Размер

Ключевое поле

Связь с другой таблицей

Номер операции

Счетчик


Да


Номер кредитной карты

Числовой


Нет

Таблица "Кредитные карты" поле "Номер"

Дата/время

Дата/время


Нет


Сумма

Денежный


Нет


Номер банкомата

Числовой


Нет

Таблица "Банкомат" Поле "Номер банкомата"


Таблица Дебетовые карты содержит: номер дебетовой карты, номер счета, продукт, вид продукта. Для отображения данных о дебетовых картах была выделена сущность "Дебетовые карты" (см. таб. 7).

Таблица 7 - "Дебетовые карты"

Имя поля

Тип данных

Размер

Ключевое поле

Связь с другой таблицей

Номер дебетовой карты


Да


Номер счета

Числовой


Нет

Таблица "Счета" поле "Номер"

Продукт

Числовой


Нет


Вид продукта

Текстовый

40

Нет



В таблице Операции со счетами дебетовых карт содержится информация: номер дебетовой карты, дата/время, суммы, номер банкомата.

Для отображения данных по операциям со счетами дебетовых карт была выделена сущность "Операции со счетами дебетовых карт" (см. таб. 8).

Таблица 8 - "Операции со счетами дебетовых карт"

Имя поля

Тип данных

Размер

Ключевое поле

Связь с другой таблицей

Номер операции

Счетчик


Да


Номер дебетовой карты

Числовой


Нет

Таблица "Дебетовые карты" поле "Номер"

Дата/время

Дата/время


Нет


Сумма

Денежный


Нет


Номер банкомата

Числовой


Нет

Таблица "Банкомат" Поле "Номер банкомата"


Так же есть таблица Филиалы, которая содержит информацию о номере филиала, адресе, управляющем. Для отображения данных о филиалах была выделена сущность "Филиал" (см. таб. 9).

Таблица 9 - "Филиал"

Имя поля

Тип данных

Размер

Ключевое поле

Связь с другой таблицей

Номер филиала

Числовой


Да

 Таблица "Банкомат" поле "Номер филиала"

Адрес

Текстовый

30

Нет


Управляющий

Текстовый

30

Нет



Таблица Банкомат сдержит информацию: номер банкомата, адрес и номер филиала. Для отображения данных о банкоматах была выделена сущность "Банкомат" (см. таб. 10).

Таблица 10 - "Банкомат"

Имя поля

Тип данных

Размер

Ключевое поле

Связь с другой таблицей

Номер банкомата

Числовой


Да

Таблица "Операции со счетами кредитных карт" поле "Номер кредитной карты", таблица "Операции со счетами дебетовых карт" поле "Номер дебетовой карты"

Адрес

Текстовый

30

Нет


Номер филиала

Числовой


Нет

Таблица "Филиал" Поле "Номер филиала"


На основании описанных выше сущностей, учитывая их ключевые атрибуты, строится инфологическая модель, которая является результатом всей, проводимой на данном этапе создания базы данных, работы.

3. Реализация базы данных в MS Access

.1 Создание таблиц и связей

После инфологического моделирования переходим к реализации базы данных в MS Access. Создание таблиц базируется на сущностях и атрибутах, выделенные в предыдущем пункте.

Создание таблиц производится в режиме конструктора, где они создаются путем задания имен полей, их типов и свойств. Чтобы создать таблицу в данном режиме, достаточно найти ярлык "Создание таблицы с помощью конструктора" и дважды щелкнуть левой кнопкой мыши по нему. В окне конструктора таблиц в столбец "Имя поля" необходимо ввести имена полей создаваемой таблицы. В столбце "Тип данных" - для каждого поля таблицы выбрать из раскрывающегося списка тип данных, которые будут содержаться в этом поле. В столбце "Описание" можно ввести описание данного поля (не обязательно). В нижней части окна конструктора таблиц можно ввести свойства каждого поля или оставить значения свойств, установленные по умолчанию. При создании определенной таблицы необходимо обозначить одно поле как ключевое.

Рисунок 5 - Создание таблицы "ФизЛица" в режиме конструктора

Рисунок 6 - Создание таблицы "Счета" в режиме конструктора

Рисунок 7 - Создание таблицы "Кредитные карты" в режиме конструктора

Рисунок 8 - Создание таблицы "Операции со счетами кредитных карт" в режиме конструктора

Рисунок 9 - Создание таблицы "Дебетовые карты" в режиме конструктора

Рисунок 10 - Создание таблицы "Операции со счетами дебетовых карт" в режиме конструктора

Рисунок 11 - Создание таблицы "Банкоматы" в режиме конструктора

Рисунок 12 - Создание таблицы "Филиалы" в режиме конструктора

После создания таблиц необходимо создать и связи между ними. Для того чтобы было удобно просматривать, создавать, удалять и модифицировать связи между таблицами, в Microsoft Access используется схема данных.

Чтобы открыть схему данных, необходимо выполнить команду "Сервис", "Схема данных". По умолчанию схема будет содержать все таблицы. Для того, чтобы создать связи между таблицами следует выбрать в главной таблице поле для связи, нажать левую кнопку мыши и перетащить поле во вторую таблицу. Отпустить левую кнопку мыши над тем полем подчиненной таблицы, с которым устанавливается связь. После этого появится диалоговое окно "Изменение связей".

После выполнения описанных выше операций, была создана схема данных для создаваемой в данной работе базы данных (см. рис. 14).

Рисунок 14 - Схема данных

После установки связей между таблицами, необходимо осуществить заполнение всех таблиц. В окне базы данных нужно выделить необходимую для заполнения таблицу, затем выполняем щелчок на кнопке "Открыть". На экране появится структура таблицы базы данных в режиме таблицы. Новая таблица состоит из одной пустой строки. Заполнение производится по записям, т.е. вводится информация для всей строки целиком. Аналогичным способом в окне конструктора заполнялись все таблицы разрабатываемой базы данных.

.2 Создание запросов

Следующим этапом создания базы данных является создание запросов. Они являются инструментом поиска и структурирования данных, информация в запросах представлена в более удобном для пользователя виде, нежели в исходных таблицах.

Процесс создания запроса будет рассмотрен на примере запроса "Клиенты по фамилии", в результате будет видена Фамилия клиента и его выбора.

Запрос можно создать с помощью мастера или в режиме конструктора. Мастер обеспечивает пошаговое построение запроса. Режимы Конструктора позволяет задавать не только условия выбора данных, но и порядок сортировки. Запросы сохраняются как отдельные объекты и отображаются в окне БД.

Мастер простого запроса позволяет выбрать данные из полей одной или нескольких таблиц или запросов. С помощью мастера можно также вычислять суммы, количества и среднее значения для всех записей или определенных групп записей, а также находить максимальное и минимальное значение в поле.

Запрос "Клиенты по фамилии" будет создан через мастер простого запроса. Для открытия окна мастера запроса в окне БД на панели Объекты выберите значок Запросы и дважды щелкните значок Создание запроса с помощью мастера.

В окне Создание простых запросов в раскрывающемся списке Таблицы и запросы выберите таблицы и запросы, поля которых будут использоваться в запросе (рис. 23).

Рисунок 23 - Создание простых запросов

В списке Доступные поля дважды щелкните имена используемых в запросе полей. Эти поля переместятся в список Выбранные поля. Нажмите кнопку Далее.

При создании запроса по нескольким таблицам во втором окне положением переключателя выберите подробный (вывод каждого поля каждой записи) или итоговый запрос.

Итоговые запросы содержат поля, по которым группируются данные, и числовые поля, по некоторым определяют, например, суммарное, среднее, максимальное или минимальное значение. В итоговом запросе можно произвести подсчет количества записей в Группе. Для добавления вычислений в результаты запроса нажмите кнопку итоги и выберите нужные поля или установите флажок подсчет числа записей в итоги.

В следующем окне мастера вам будет предложено задать имя запроса и положением переключателя определить дальнейшие действия: открыть запрос Просмотра данных или Изменить макет запроса. После того, как вы нажмете кнопку Готово, откроется запрос в режиме таблицы.

В нижней части окна конструктора запросов необходимо отредактировать имена полей, которые участвуют в запросе, указать, если это необходимо, тип сортировки, критерии поиска. После закрытия данного окна можно посмотреть, как выглядит запрос в режиме таблицы. В данном запросе параметр выбора из таблиц - фамилии клиента. Запуская запрос в режиме таблицы необходимо ввести значение параметра (см. рис. 25, рис. 26). Выше описанным образом были выполнены запросы "..по наименованию", "Продажи сотрудников", "Производители наименование и товар" (см. Приложение А).

Рисунок 26 - окно ввода параметра

Рисунок 27 - "Клиенты по фамилии: запрос на выборку" в режиме таблицы

Для отчета по периода продаж был создан одноименный запрос, в котором пользователь самостоятельно сможет определить начало и конец периода, за который будет отражен список договоров. Запрос "Продажа в период" в режиме конструктора отображен на рис. 28, окна ввода периода - на рис. 29.

Рисунок 28- "Продажи в период: запрос на выборку" в режиме конструктора

Рисунок 29 - Окна ввода периода

.3 Создание форм

В то время как таблицы и запросы позволяют отобразить на экране длинные списки записей, формы дают возможность сосредоточиться на конкретной записи. Они облегчают ввод, редактирование и восприятие информации, могут содержать вспомогательные подписи и элементы оформления.

Создание экранных форм для базы данных Ф. ЗАО АКБ "Экспресс-Волга" происходило с помощью мастера форм, а затем в конструкторе форм, где можно передвигать и масштабировать элементы формы, связывать их с источником данных и настраивать любые другие параметры формы.

Чтобы вызвать мастер форм, необходимо перейти в окно базы данных. В окне база данных необходимо выбрать вкладку "Формы" и дважды щелкнуть на пиктограмме "Создание формы с помощью мастера".

В появившемся окне необходимо выбрать поля из источника данных, которые будут включены в форму. Затем надо выбрать внешний вид формы, в данном случае, всегда выбирался выровненный вид, также следует выбрать стиль формы.

После выполнения всех этих действий, можно посмотреть, как выглядит определенная форма, например экранная форма таблицы "ФизЛица", в которую вводится информация о сотруднике (см. рис. 27).

Рисунок 27 - Форма для таблицы "ФизЛица" в режиме просмотра

В каждой форме создаваемой базы данных был изменен фон. Для этого действия, необходимо в свойствах формы указать путь к рисунку, который и станет фоном для формы.

Аналогичным образом были созданы следующие формы: "Поставщики", "Производители", "Просмотр данных о товарах", "Просмотр данных о заказах", "Добавление нового сотрудника", "Просмотр данных о поставщиках", "Просмотр данных о производителях", (см. рис. 28-34).

Рисунок 28 - Форма для таблицы "Поставщики" в режиме просмотра

Рисунок 29 - Форма для таблицы "Производители" в режиме просмотра

Рисунок 30 - Форма для таблицы "Просмотр данных о товарах" в режиме просмотра

Рисунок 31 - Форма для таблицы "Просмотр данных о заказах" в режиме просмотра

Рисунок 32 - Форма для таблицы "Просмотр данных о сотрудниках" в режиме просмотра

Рисунок 33 - Форма для таблицы "Просмотр данных о поставщиках" в режиме просмотра

Рисунок 34 - Форма для таблицы "Просмотр данных о производителях" в режиме просмотра

Экранная форма для в несения информации о добавлении новых данных представляет собой список (при создании формы в мастере форм был выбран табличный внешний вид), т.к. видов услуг немного, и для пользователя будет удобно работать с этими данными в таком виде (см. рис. 35).

Рисунок 35 -Форма "Добавление новых данных"

При создании объединенной формы в мастере форм была создана главная кнопочная форма (см. рис. 36).

Рисунок 36 -Форма "База данных "Аптека"

.4 Создание отчетов

Часто возникает необходимость представить данные в виде отчетов, которые имеют традиционный вид и легко читаются, а также в виде официальных документов, которые будут использоваться для дальнейшей работы сотрудника. Отчет позволяет извлечь из базы нужные сведения и представить их в виде, удобном для восприятия, а также предоставляют широкие возможности для обобщения и анализа данных. Они поддерживают самые разнообразные способы оформления и позволяют группировать данные, разбивая их на логически цельные блоки.

Процесс создания отчетов аналогичен процессу создания форм, т.е. он происходит с помощью мастера форм, а затем в конструкторе форм. В качестве примера создания отчета выбран отчет "Заказы". При открытии мастера отчетов необходимо выбрать поля из источников данных, которые будут включены в отчет (в данном случае, к таким полям относятся все поля таблицы "Заказы"). Следующим этапом является добавление уровней группировки, затем выбор порядка сортировки. После произведенных действий полученный отчет следует отредактировать в режиме конструктора (см. рис. 37).

Рисунок 37 - Отчет "Заказы" в режиме конструктора

В режиме просмотра отчет "Заказы" изображен на рис. 38

Рисунок 38 - Отчет "Заказы все"

Аналогично отчету "Заказы" было создано еще отчеты: "Заказы по дате", "Заказы по наличию дисконтной карты", "Заказы по ФИО", "Клиенты", "Поставщики", "Производители", "Товары по дате поступления", "Товары по названию". Вид данных отчетов в режимах просмотра и печати отображен в приложении А.

.5 Создание интерфейса

Для организации эффективной работы пользователя необходимо создать целостное приложение, в котором все компоненты базы данных будут сгруппированы по функциональному назначению. При этом можно обеспечить удобный графический интерфейс пользователя. Приложение дает возможность пользователю работать с базой данных, затрачивая при этом меньше усилий.

При создании приложения пользователя главную роль играют формы, так как именно они являются основным диалоговым средством работы пользователя с базой данных. Для объединения объектов в едином диалоговом приложении создаются так называемые кнопочные формы. По существу кнопочная форма представляет собой панель управления приложением. Кнопки такой формы обеспечивают вызов других кнопочных форм, а также отдельных объектов базы данных - отчетов, запросов, форм и т.д. Здесь же находятся кнопки для возврата к кнопочным формам более высокого уровня и для выхода из базы данных.

Дополнительным элементом приложения пользователя является организация вызова главной кнопочной формы при открытии базы данных, что позволяет пользователю сразу же начать работу в среде приложения.

Главная кнопочная форма создается с помощью диспетчера кнопочных форм. Для создания главной кнопочной формы необходимо выбрать команду "Сервис" "Служебные программы" "Диспетчер кнопочных форм". В окне "Диспетчер кнопочных форм" следует подтвердить создание кнопочной формы. В следующем окне появится окно со строкой "Главная кнопочная форма". В этом окне формируется список кнопочных форм разных уровней.

Для создания кнопочной формы нужно нажать кнопку "Создать". В окне "Создание" в поле "Имя страницы кнопочной формы" нужно ввести имя кнопочной формы - Ф. ЗАО АКБ "Экспресс-Волга". После нажатия кнопки "ОК" в окне диспетчера кнопочных форм появится строка с именем созданной кнопочной формы. Затем необходимо создать страницы главной кнопочной формы (см. рис. 39).

Рисунок 39 - Создание новой страницы главной кнопочной формы

Названия страниц служат названиями кнопок, которые вызывают соответствующую страницу с хранимой в ней информацией.

4. Результативность дипломной работы специалиста

По результатам данной выпускной работы был получен акт внедрения от Ф. ЗАО АКБ "Экспресс-Волга".

Руководитель выпускной работы к.э.н., доцент И.Е. Егорова.

Заключение

В современных условиях любая организация для того, чтобы оставаться конкурентоспособным игроком на рынке, должна использовать информационные технологии, которые ускоряют процесс обмена и обработки данных. Также перед предприятиями стоит цель минимизировать ручную обработку документов, которая может быть достигнута за счет использования баз данных. В данной работе разрабатывалась база данных, автоматизирующая работу с документами коммерческого отдела ООО "ВТК".

Перед тем, как приступить к непосредственному созданию базы данных, в первой части работы были рассмотрены основные теоретические аспекты. ООО "ВТК" занимается оказанием коммерческих услуг в области лекарственных средств, поэтому часть теоретической работы была посвящена коммерции на рынке услуг. Понятие "услуга" определяется как вид деятельности, работ, в процессе выполнения которых не создается новый, ранее не существовавший материально-вещественный продукт, но изменяется качество уже имеющегося, созданного продукта. Существует множество классификаций услуг, данный факт объясняется тем, что услуги очень многочисленны и разнообразны. В последние десятилетия сфера услуг завоевывает все более устойчивые позиции в мировой экономике. Для многих стран, в том числе и России, характерны увеличение объемов производства услуг, возрастание доходов от сервисной деятельности, повышение занятости в этой сфере, расширение экспорта и импорта услуг.

Вторая часть проделанной теоретической работы посвящена теории баз данных. В широком смысле понятие "база данных" определяется как совокупность описаний объектов и связей между ними, правил хранения данных и способов их обработки и представления. Широкое распространение такого типа хранения данных объясняется множеством преимуществ, которыми обладает системы с базами данными. Также были рассмотрены особенности и преимущества реляционных баз данных, так как в настоящее время на рынке систем управления базами данных преобладают программные продукты, построенные именно на реляционных технологиях.

В практической части работы были подробно описаны все этапы создания базы данных для коммерческой службы ООО "ВТК". В первую очередь, была проведена постановка задачи проектирования базы данных, частью которой явилось описание компании "ВТК". Также на данном этапе было принято решение о том, база данных будет создаваться в среде MS Access. Данный выбор обусловлен, прежде всего, тем, что в настоящее время пакет MS Office получил наибольшую популярность в нашей стране. Также он хорошо известен каждому работнику предприятия, имеет удобный интерфейс, процесс создания базы данных в MS Access относительно несложен, так как практически для любых работ с базами данных в приложении имеется свой мастер, который помогает их выполнять.

После определения задачи, которую необходимо решить, был произведен анализ исходных данных.

После проведения анализа исходных данных были выделены и представлены в виде таблиц сущности (объекты) будущей базы данных и их атрибуты. Сущность представляет собой любой различимый объект, информацию о котором необходимо хранить в базе данных, атрибут является поименованной характеристикой сущности. На основании выделенных сущностей была построена инфологическая модель, отражающая информацию, которую предполагается хранить в создаваемой базе данных.

После инфологического моделирования был осуществлен переход к непосредственной реализации базы данных в MS Access. В первую очередь были созданы и заполнены таблицы, которые отражают всю информацию, необходимую при работе с ключевыми документами, которые были выделены на этапе анализа исходных данных. Следующий этап создания базы данных заключался в создании запросов. Они являются инструментом поиска и структурирования данных, информация в запросах представлена в более удобном для пользователя виде, нежели в исходных таблицах.

К построенным на предыдущем этапе таблицам и запросам были созданы экранные формы. Они облегчают ввод, редактирование и восприятие информации. Основная работа по созданию данного объекта базы данных велась в конструкторе форм. С помощью такого конструктора был сформирован уникальный стиль форм базы данных для коммерческой службы "ВТК".

В связи с тем, что у пользователя часто возникает необходимость представить данные в виде документов, которые имеют традиционный вид и легко читаются, а также в виде официальных документов, которые будут использоваться для дальнейшей работы, были созданы отчеты. Они позволяют извлечь из базы нужные сведения и представить их в виде, удобном для восприятия, а также предоставляют широкие возможности для обобщения и анализа данных.

Завершающим этапом создания базы данных для коммерческой службы ООО "ВТК" стало построение целостного приложения, в котором все компоненты базы данных сгруппированы по функциональному назначению. При этом обеспечивается удобный графический интерфейс пользователя. При создании такого приложения использовались кнопочные формы, которые являются основным диалоговым средством работы пользователя с базой данных.

Таким образом, была создана база данных для коммерческой службы предприятия ООО "ВТК", которая позволяет быстро оформлять необходимые для работы документы и выводить их на печать, оперативно вносить изменения, касающиеся деятельности фирмы, информации о заказчиках и работниках, исключать дублирование информации и наличие ошибок.

Список использованных источников

1.      Авраамова Е.М. Адаптационные стратегии населения. 10 лет исследований / Е.М. Авраамова; под ред. Е.М. Авраамовой. - СПб.: Компьютербург, 2004. - 204 с.

2.      Балаева О.Н. Управление организациями сферы услуг: учеб. пособие / О.Н. Балаева, М.Д. Предводителева. - М.: Изд. дом Гос. ун-та - Высшей школы экономики, 2011. - 155 с.

3.      Балаева О.Н. Эра услуг: требуются профессионалы / О.Н. Балаева, М.Д. Предводителева // Бизнес - образование. - 2002. - №2 (13). - С. 14-16.

.        Бураков П.В. Введение в системы баз данных / П.В. Бураков, В.Ю. Петров. - СПб.: Компьютербург, 2012. - 129 с.

5.      Буров А.С. Конъюнктура мировых рынков товаров и услуг: учебное пособие / А.С. Буров. - М.: Экзамен, 2005 г. - 130 с.

6.      Восколович Н.А. Экономика платных услуг / Н.А. Восколович. - М.: Юнити-Дана, 2007. - 347 с.

.        Дейт К.Дж. Введение в системы баз данных // К.Дж. Дейт. - 8-е изд. - М.: Вильяме, 2005. - 1328 с.

8.      Демидова Л. Сфера услуг России: трудный путь модернизации / Л. Демидова // Мировая экономика и международные отношения. - 2008. - № 2. - С. 23-25.

.        Иванов, Д. Н. Введение в реляционные базы данных: учеб. пособие по курсу "Базы данных" / Д.Н. Иванов. - Барнаул: Изд-во Алт. ун-та, 2003. - 43 с.

10.    Карпова Т.С. Базы данных: модели, разработка, реализация / Т.С. Карпова. - СПб.: Питер, 2001. - 304 с.

11.    Кузин А.В. Базы данных: учеб. пособие для студ. вузов / А.В. Кузин. - М.: Академия, 2008. - 320 с.

12.    Кузнецов С.Д. Основы баз данных / С.Д. Кузнецов. - М.: Интернет-университет информационных технологий, 2005. - 487 с.

.        Маркова В.Д. Маркетинг услуг / В.Д. Маркова. - М.: Финансы и статистика, 1996. - 304 с.

14.    Миронова Н.В. Маркетинг различных типов услуг / Н.В. Миронова // Маркетинг в России и за рубежом. - 2003. - №4 - С. 25-28.

15.    Нестерова Т. Ряд ключевых аспектов развития супервайзинга при строительстве скважин / Т. Нестерова // Бурение и нефть. - 2007. - №6. - С. 14-15.

16.    Николаева М.А. Маркетинг товаров и услуг / М.А. Николаева. - М.: Деловая литература, 2001. - 292 с.

17.    Праг К.Н. Интенсивный курс программирования в Access 2003 / К.Н. Праг, Д. Ридсон и др. - М.: Вильяме, 2004. - 480 с.

18.    Раков А. Стандартизация и сертификация в сфере услуг / Под ред. А. Ракова - М., 2002. - 241 с.

.        Рейман Л. Мининформсвязи планирует к 2010 г. повысить плотность фиксированной телефонной связи на 40% [Электронный ресурс] / Л. Рейман. - 2009. - Режим доступа:

#"867898.files/image058.gif">

Похожие работы на - Разработка базы данных системы автоматизации документооборота отдела по работе с физическими лицами коммерческого банка

 

Не нашли материал для своей работы?
Поможем написать уникальную работу
Без плагиата!
Без нейросетей!