Автоматизована система обліку студентів коледжу, що навчаються за контрактом

  • Вид работы:
    Дипломная (ВКР)
  • Предмет:
    Информационное обеспечение, программирование
  • Язык:
    Украинский
    ,
    Формат файла:
    MS Word
    326,18 Кб
  • Опубликовано:
    2014-11-27
Вы можете узнать стоимость помощи в написании студенческой работы.
Помощь в написании работы, которую точно примут!

Автоматизована система обліку студентів коледжу, що навчаються за контрактом

Зміст

Вступ

. Загальний розділ

.1 Постановка задачі і вимоги до програми

.2 Вимоги до технічних засобів, що застосовуються

.3 Опис інструментальних засобів розробки програмного забезпечення

. Спеціальний розділ

.1 Загальний склад, структура і інформаційна діаграма схеми даних

.2 Опис полів таблиць структурної схеми бази даних

.3 Процедури бази даних STUD

.4 Первісні дані автоматизованої системи обліку студентів коледжу, що навчаються за контрактом

. Експлуатаційний розділ

.1 Інсталяція програми

.2 Інструкція користувача

. Економічний розділ

. Охорона праці

Висновок

Література

облік автоматизована інформаційна даний

Вступ

Метою даної дипломної роботи є створення автоматизованої системи обліку студентів коледжу, що навчаються за контрактом. Виходячи із сучасних вимог, що пред'являються до якості роботи бухгалтерського обліку приходу платежів, не можна не відзначити, що ефективна робота його цілком залежить від рівня оснащення потрібним програмним забезпеченням фінансового відділу.

У цьому ряду особливе місце займають бази даних і інше програмне забезпечення, пов'язане з їх використанням як інструментів для обліку і контролю студентів-боржників. Їх використання дозволяє скоротити час, потрібний на підготовку звітів, виключити можливість появи помилок у підготовці бухгалтерської, технологічної й інших видів документації, що дає для коледжу повну інформацію про платежі та поточну заборгованість по розрахункам.

До сучасних інформаційних систем пред'являються дуже високі вимоги продуктивності, надійності, забезпечення цілісності і безпеки даних (особливо при сьогоднішньому розвитку глобальної мережі Internet), захисту від системних і апаратних збоїв, масштабованості, можливості взаємодії з іншими системами. Протягом останнього часу поширеного використання набула технологія побудови баз даних - технологія «Клієнт-Сервер». Ця технологія дає ряд незаперечних переваг, у порівнянні з технологією попереднього покоління - технологією «Файл-Сервер». Зокрема, вона надає великі можливості по захисту даних від несанкціонованого доступу і розмежування прав доступу на рівні окремих записів і полів, дає можливість роботи з великими мультимедійними й нестандартними даними. Також ця технологія дозволяє працювати як у локальних мережах, так і в глобальних і Internet, і багато що інше. Системи, побудовані на технології «Клієнт-Сервер», відрізняються високим ступенем безпеки, локалізації і невимогливості до апаратної потужності клієнтських станцій.

. Загальний розділ

.1 Постановка задачі і вимоги до програми

Згідно із завданням необхідно розробити програму, яка автоматизує ведення обліку студентів, що навчаються по контракту відповідно договору, а також отримувати інформацію про поточні платежі студентів і контролювати їх заборгованість у різні періоди навчання. Окрім того, кожного студента супроводжує інформація, яка теж може бути корисною, така як дані самого договору та інша. Усі дані для кожного року навчання повинні бути легкодоступні і зберігатися для можливого подальшого використання. Для ведення бази договорів треба зберігати інформацію відносно студента, який платить за навчання й видавати величину його заборгованості в зручному вигляді.

Програма повинна реалізувати автоматизований контроль по сплаті за навчання, формування необхідних даних по всім боржникам та забезпечувати користувача іншою інформацією стосовно студентів, у тому числі підсумковими даними розрахунків.

Необхідно керувати обліком приходу платежів, які поступають згідно договору. Програма повинна мати можливість заносити дані по платежах до бази даних, редагувати та видаляти ці, а також інші різноманітні дані. Для зручності вводу інформації, бажано реалізувати можливість такого вводу за мінімальне число операцій та візуально контролювати їх.

Треба вести повний облік студентів, які вчаться по контракту. Необхідно зберігати інформацію за кожний учбовий рік для кожного студента кожної групи, спеціальності, курсу.

Мати можливість отримання інформації по заборгованості конкретного студента, або даної множини студентів. Програма повинна давати можливість користувачеві в будь-який час у зручній формі отримати інформацію про заборгованість окремих студентів, або в цілому по коледжу згідно з уведеними критеріями різноманітних вибірок.

Представляти на екрані списки боржників згідно курсу, спеціальності, шифру групи, або по сукупності цих критеріїв. Програма повинна надавати можливість у будь-який час у зручній формі отримати інформацію про студента, що має заборгованість по оплаті за навчання.

Зручно вести операції зі студентами та платежами. Програма повинна реалізувати автоматичний підрахунок боргів, оперувати інформацією про чисельність студентів-контрактників, та сумарний борг. Потрібно зробити можливим у наявній формі отримати інформацію з бази даних за будь-який період навчального року. Необхідно реалізувати можливість отримання цієї інформації.

Програмне забезпечення повинно мати зручний, зрозумілий для користувача інтерфейс, та використовувати мінімум ресурсів ПЕОМ.

Аналіз вищезазначених вимог до завдання дозволяє сформулювати наступні ключові принципи розробки:

технологічне розділення на частини «клієнт» і «сервер», кожна з яких виконує свої спеціалізовані функції, реалізація їх ефективної взаємодії;

централізоване ведення бази даних договорів на серверній частині з метою їх довготривалого використання;

контроль даних, що вводяться, на всіх стадіях обробки інформації, як з боку оператора, так і з боку системи для забезпечення загальної цілісності даних і неможливості отримання некоректної, або суперечливої інформації в зв'язку з тим, що вся інформація регулярно коректується;

забезпечення розрахованого на багато користувачів режиму роботи, можливість колективної роботи з базами даних і доступу до інформації з розмежуванням рівня доступу, згідно вимогам необхідного рівня безпеки;

максимально можливе досягнення зручності роботи з програмою на рівні системного і призначеного для користувача інтерфейсу, збереження простоти і прозорості режимів роботи для оператора при виконанні їм необхідних дій;

необхідність тривалого зберігання даних, що характерно для фінансово-звітної документації, зважаючи на необхідність звернення до даних минулих періодів, оскільки може бути потрібна інформація про студентів, які вже завершили навчання в коледжі;

створення нормативно-довідкової бази з розцінками на навчання для всіх категорій студентів, що навчаються за контрактом;

створення нормативно-довідкової бази по групах навчання для всіх спеціальностей, по яких проводиться платне навчання;

введення договорів по всіх спеціальностях для студентів-контрактників;

закриття договорів на навчання в разі дострокового припинення їх дії;

здійснення прив'язки платежів, що поступають за навчання, до конкретних договорів;

контроль оплати за навчання, надання підсумкової й поточної інформації по чисельному складу, по оплаті за навчання, як у цілому по коледжу, так і по кожному окремому студентові;

можливість бачити всю якнайповнішу інформацію про студента, який навчається за договором на даний момент часу, зберігання даних по минулих навчальних роках;

автоматичне формування облікового складу студентів, що навчаються за договором на подальші навчальні роки, оновлення курсу навчання.

.2 Вимоги до технічних засобів, що застосовуються

Технічні вимоги до комп'ютера, який відповідає мінімальним системним вимогам для розробки і розгортання створюваної програми, інсталяції інструментальних засобів розробки і що враховує особливості експлуатації програмного забезпечення в корпоративній мережі, а також локальну роботу поза комп'ютерною мережею, приведені для всіх використовуваних програмних засобів.

Системні вимоги для інсталяції SQL Express Edition:

операційні системи, що підтримуються: Windows 2000 Professional Service Pack 4; Windows Server 2003 Service Pack 1; Windows XP Professional Service Pack 2;

комп'ютер з процесором Intel Pentium III 500 МГц, або сумісний із цим процесором, або більш продуктивний (рекомендується процесор з тактовою частотою не менше 1 ГГц);

не менше 512 МБ ОЗУ (рекомендується не менше 1 ГБ);

від 600 МБ до 1 ГБ вільного місця на жорсткому диску;

монітор з дозволом 800х600, рекомендований дозвіл 1024х768;\DVD не обов'язково;

маніпулятор «миша» обов'язковий для роботи й установки. Visial Basic 2005 Express Edition - програмні засоби розробки, без яких створення програми обліку студентів, що навчаються за контрактом, було б неможливим. Засоби розробки також вимагають наявність Microsoft .NET Framevork 2.0, і, що є бажаним, MDAC 2.8 і Service Pack 2 оновлення. Системні вимоги, висунуті до розгортання інструментальних засобів, мають значення тільки на період самої розробки, до створення інсталяційної версії програми.

Системні вимоги для інсталяції Visual Basic Express Edition:

операційні системи, що підтримуються: Windows 2000 Professional Service Pack 4; Windows Server 2000 Service Pack 4; Windows XP Professional Service Pack 2; Windows XP Professional x64 Edition;

комп'ютер з процесором Intel Pentium III 600 МГц, (рекомендується процесор з тактовою частотою не менш 1 ГГц);

монітор з дозволом 800х600, рекомендований дозвіл 1024х768;

місце, займане на жорсткому диску, до 1,3 ГБ;

не менш ніж 192 МБ ОЗУ (рекомендовано 256 МБ ОЗУ); \DVD не обов'язково;

маніпулятор «миша» обов'язковий для роботи й установки.

При установці на робочу станцію SQL Server Express Edition і клієнтської частини програми слід орієнтуватися на системні вимоги, що відносяться до SQL-сервера.

Для інсталяції клієнтської частини програми достатніми будуть системні вимоги, що забезпечуються переважною більшістю персональних комп'ютерів, орієнтованих на роботу з офісним застосуванням:

операційні системи, що підтримуються: Windows 2000 Service Pack 4; Windows XP Service Pack 2;

комп'ютер з процесором не нижче Intel Pentium III 500 МГц;

місце, займане програмою на жорсткому диску, не менш ніж 0,2 ГБ;

не менш ніж 128 МБ ОЗУ (рекомендовано 256 МБ ОЗУ);

монітор з дозволом 800х600, рекомендований дозвіл 1024х768;\DVD не обов'язково;

маніпулятор «миша» не обов'язковий для роботи й установки.

.3 Опис інструментальних засобів розробки програмного забезпечення

Серія інструментів розробки Express Editions - це нові пакети в сімействі Visual Studio і SQL Server. Їх інтерфейс небагато спрощений, вони прості в застосуванні й освоєнні, і з їх допомогою можна програмувати як динамічні Windows-програми, так і веб-сайти й веб-сервіси. Продукти версій Express Edition призначені для любителів і студентів, що навчаються, а також для розробників, що починають. Express Editions орієнтовані саме на потреби вище перелічених категорій користувачів. У складі продуктів версій Express поставляється спеціальна документація, яка допоможе програмістам, що починають, швидко засвоїти концепції, необхідні для створення складніших програм.Basic 2005 Express Edition, Visual C# 2005 Express Edition, Visual C++ 2005 Express Edition і Visual J# 2005 Express Edition - програмні інструменти для учнів і програмістів-любителів, що освоюють програмування для Windows.Server 2005 Express Edition - СУБД для використання в програмах, що працюють з даними.

За допомогою Express Editions можна вчитися програмувати, використовуючи для цього спрощене й полегшене середовище розробки. У комплект постачання Express-версій входять також навчальні матеріали, щоб вивчати можливості програмної платформи .NET для розробки Windows- і Інтернет-програм. Проекти, створені в Express Editions, можна без зусиль перенести в професійні версії Visual Studio 2005.

Ліцензійна угода не обмежує використання програм, створених за допомогою Express Editions.Server Express - полегшена версія SQL Server 2005. До неї входить ядро БД SQL Server, а також SQL Server Management Studio Express Edition - простий безкоштовний інструмент для управління SQL Server. SQL Server Express орієнтований на прості застосування і підтримує тільки один процесор і 1 ГБ оперативної пам'яті, розмір бази даних обмежений 4 ГБ.

SQL Server Express - це продовження розвитку MSDE. У SQL Server Express вдосконалена програма установки й поліпшена керованість в порівнянні з MSDE. Крім того, SQL Server Express краще масштабується. SQL Server 2005 Express замінює MSDE.

Настройка продуктивності БД відбувається автоматично.

Ефективним інструментом для управління SQL Server Express є SQL Server Management Studio Express. Середовище управління уніфіковане у всіх версіях SQL Server 2005 Editions.

Забезпечується повна інтеграція з Visual Studio Express Editions - робота з даними інтегрована в середу розробки, як при створенні Windows-програм, так і для веб-сайтів.

Можливе створення і розгортання процедур, що зберігаються, функцій, призначених для користувача типів і функцій, які завантажуються прямо із середовища розробки Visual Studio.

Використовуються уніфіковані засоби налагодження процедур і функцій у базі даних.

Підтримується можливість написання процедур, що зберігаються, не тільки на традиційній мові T-SQL, але й на C#, Visual Basic і C++ і використання середовища виконання CLR.

Вбудована підтримка мови XML забезпечує безпосередню інтеграцію внутрішніх і зовнішніх систем.

Використовується швидкий обмін даними з іншими системами за допомогою служб Integration Services.

Зберігання декількох копій даних на різних сайтах спрощується завдяки функціям реплікації: merge, snapshot і transactional, які підтримуються в SQL Server Express.

Передові засоби захисту даних забезпечують безпеку за допомогою шифрування даних безпосередньо в БД, доступні розширені можливості аудиту, аутентифікації й авторизації.

На SQL Server Express розповсюджується стандартна політика технічної підтримки Microsoft, консультації з основних питань його установки і настройки надаються безкоштовно.Basic 2005 Express Edition - це простий у застосуванні й освоєнні інструмент для створення Windows-програм, як з графічним інтерфейсом, так і консольних («програми командного рядка»), а також компонентів, що допускають багатократне використання.

У Visual Basic є могутній графічний інтерфейс для візуального конструювання і розробки Windows-програм, а більш ніж 30 нових компонентів полегшують розробку.

Середовище розробки в Visual Basic Express можна настроювати «під себе». Розташування вікон solution explorer, toolbox, вікна властивостей і інших, можна змінювати довільним чином. Для цього досить перетягнути вікно в потрібне місце, орієнтуючись на допоміжні покажчики.

Вбудована підтримка тем оформлення Windows XP дозволяє створювати додатки з графічним інтерфейсом у стилі Windows XP.

Елементи меню можна настроювати прямо «на місці», що дозволяє легко й швидко створювати загальні і контекстні меню, що з'являються по клацанню миші.

У розпорядження розробника надається безліч функцій, і зникає необхідність писати значні об'єми коду уручну. Ці функції: програмний доступ до даних програми, до даних про комп'ютер, до набору форм програми, до настройок програми, її користувачів, а також до веб-сервісів, операціям з файлами, реєстром, параметрами і ресурсами програми.

Кольорова розмітка коду, перевірка синтаксису і підказки IntelliSense спрощують сприйняття коду і економлять час. Це один з найбільш популярних інструментів Visual Studio, який дозволяє заощадити багато часу при роботі над проектом. Технологія IntelliSense забезпечує автоматичне «дописування» операторів, імен властивостей, методів і подій у міру їх введення.

Механізм AutoCorrect дозволяє виявити й запропонувати виправлення для 230 поширених помилок програмування.

Щоб спростити написання тексту програми, в Visual Basic Express додана функція IntelliSense Code Snippets («підстановка фрагментів коду»). У складі програмного продукту поставляється більше 400 готових фрагментів коду: для читання і запису файлів, для роботи з базами даних.

За допомогою SQL Server 2005 Express можна створювати закінчені програми для роботи з даними. Повнофункціональні програми для обробки даних можна створювати, просто перетягуючи дані з БД у вікно конструктора.

У складі Visual Basic Express є вбудовані інструменти для створення баз даних для SQL Server 2005 Express. У панелі Database Explorer можна додавати або змінювати таблиці, представлення даних, функції, процедури, що зберігаються.

Можна спроектувати структуру таблиць в простому і зрозумілому графічному інтерфейсі. У Visual Basic Express є можливість створювати діаграми бази даних, у яких можна показувати й змінювати зв'язки між таблицями. Такі діаграми спрощують документування і подальший супровід програм.

Інструмент Query Designer («Конструктор запитів») забезпечує візуальну розробку запитів до БД. Методом перетягування мишею можна вибрати потрібні стовпці, відфільтрувати або відсортувати потрібні дані. При цьому можна бачити й текст запиту, який формується на основі прийнятих рішень, і результати його виконання.

Легкість сприйняття тексту - це важлива ознака добре написаної програми. Легкість сприйняття залежить як від ясності програмного рішення, так і від форматування тексту. У Visual Basic Express рядки програми форматуються автоматично: установлюються потрібні відступи, заголовні букви в операторах, інтервали й т.п. Visual Basic дозволяє в разі потреби вибирати шрифт і колір для будь-якого з елементів у середовищі розробки.

Досить просто додати мережні можливості для Windows-програм для роботи з мережею. За допомогою вбудованих класів можна працювати з DNS, ICMP (ping), приймати і передавати дані по протоколах FTP, HTTP, sockets, SMTP (e-mail), організовувати видалений доступ або підключатися до веб-сервісів. Можна навіть додати засоби перевірки наявності мережі й залежно від цього змінювати поведінку програми. Наприклад, використання елементу управління WebBrowser дозволяє додати можливості виходу в Інтернет безпосередньо з програми.

2. Спеціальний розділ

.1 Загальний склад, структура і інформаційна діаграма схеми даних

Автоматизована система, що проектується, повинна враховувати всі договори, що діють, і зберігати вже завершені договори, у тому числі й всю фінансову інформацію про платежі, які вже поступили. Це вимагає використання засобів управління базами даних для вирішення поставленого завдання.

Система повинна бути розрахованою на багато користувачів і функціонувати в локальній мережі коледжу. Поставлені вимоги припускають застосування технології «Клієнт-Сервер». У рамках цієї технології система розподіляється на клієнтську й серверні частини, причому на серверній частині функціонує головна централізована інформаційна складова системи - база даних, яка обробляє запити клієнта. Що стосується клієнтської частини, то вона призначена для формування запитів, що створюються користувачем, і візуального відображення даних, що надаються сервером по запитах клієнта. Виходячи зі всього цього, потрібно здійснити вибір інструментальних засобів розробки.

Для серверної частини відповідною є доступна і безкоштовна система керування базами даних SQL Server Express фірми Microsoft. Для клієнтської частини вибрана безкоштовна версія Visual Studio Net Express також фірми Microsoft.

Для вирішення поставленого завдання в першу чергу була розроблена модель предметної області і реалізована схема даних в термінах «Атрибут-Сутність-Зв'язок» реляційних відносин:

спроектовані таблиці, що відображають схему моделі, і визначені міжтабличні зв'язки;

проведена нормалізація даних і здійснена декомпозиція табличних атрибутів;

визначені обмеження цілісності для структурної схеми бази даних,
призначені первинні і вторинні ключові атрибути для реалізації зв'язків «один-до-багатьох» зв'язаних таблиць;

створені процедури, що реалізують основні алгоритми роботи з даними.

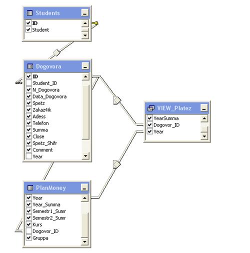
Схема даних згідно моделі, що відображає предметну область, приведена на рисунку 2.1. На ньому зображені таблиці бази даних, що відображають інформаційну структуру прийнятої моделі і показані міжтабличні зв'язки. Таблиця «Students» зберігає сутності студентів, таблиця «Dogovora» зберігає атрибути договорів, таблиця «Platez» зберігає дані платежів, таблиця «Spetz» дані спеціальностей і тарифів, таблиця «Groups» містить нормативно-довідкову інформацію по групах. Реалізація схеми даних складається з 6 зв'язаних між собою таблиць, інформаційні зв'язки яких реалізують відносини типу «один-до-багатьох». Зважаючи на істотну агрегацію даних, при створенні схеми бази даних приділялася увага як безпосередньому визначенню атрибутів сутностей самої схеми, так і перевірці з'єднання таблиць і ключових атрибутів, що беруть участь в цих зв'язках, з метою створення несуперечливої схеми з урахуванням вимог до декомпозиції і нормалізованих даних. Коректність реалізованої структури бази даних і таблиць перевірялася шляхом введення пробних тестових даних, що передбачають практично всі можливі варіанти і поєднання значень на рівні вимог обмежень цілісності до цих даних. Таким чином, уточнювалися раніше прийняті рішення відносно структури і кількості таблиць, а також перевірялися види обмежень і встановлених міжтабличних зв'язків для агрегатованих даних.

Рисунок 2.1 - Структурна схема бази даних

.2 Опис полів таблиць структурної схеми бази даних

Таблиця Students: зберігає дані атрибутів студентів.

Призначення полів таблиці:- поле первинного ключа;- П.І.Б. студента.

Таблиця Dogovora: зберігає дані атрибутів договорів.

Призначення полів таблиці:- поле первинного ключа;_ID - вторинний ключ, посилається на таблицю Students;_Dogovora - номер договору;

Data_Dogovora - дата укладення договору;- найменування спеціальності;ik - П.І.Б. замовника;- адреса замовника;- контактний телефон;- сума навчання за рік;- ознака поточного стану договору;_Shifr - шифр спеціальності;- коментар до договору;- рік початку навчання;- курс, з якого почато навчання;- номер семестру, з якого почато навчання;- рік припинення дії договору.

Таблиця PlanMoney: зберігає дані атрибутів календарного плану оплати за навчання на весь період дії договору.

Призначення полів таблиці:- унікальне службове поле;_ID - вторинний ключ, посилається на таблицю Students;- навчальний рік;_Summa - вартість навчання в цьому навчальному році; _Summa - вартість навчання в першому півріччі;_Summa - вартість навчання в другому півріччі;- поточний курс навчання;_ID - поле посилання на запис у таблиці Dogovora;- номер групи студента в цьому навчальному році.

Таблиця Platez: зберігає дані атрибутів платежів, що приходять.

Призначення полів таблиці:- поле первинного ключа;_ID - вторинний ключ, посилається на таблицю Students;- дата платежу;- сума платежу;- коментар до платежу;_ID - поле посилання на запис у таблиці Dogovora;- навчальний рік, до якого має відношення платіж.

Таблиця Spetz: зберігає дані атрибутів спеціальностей і тарифів за навчання.

Призначення полів таблиці: _Spetz - унікальне службове поле;- назва спеціальності;_Code - шифр спеціальності;_Year - сума за рік навчання;_Semestr1 - тариф за перше півріччя;_Semestr2 - тариф за друге півріччя.

Таблиця Groups: зберігає дані атрибутів груп і кураторів груп.

Призначення полів таблиці:_Group - унікальне службове поле;_ID - поле посилання на запис у таблиці Spetz;- навчальний рік;_Name - номер групи;- П.І.Б. куратора групи.

Для отримання безпосередньо самих агрегатів даних створювалися запити-вибірки, що представляють агрегат даних. Так, вибіркам підлягали дані, використовувані екранними формами для візуального відображення, а також дані, необхідні в ряді інших технологічних операцій.

На рисунку 2.2 приведена основна вибірка-агрегат даних, що представляє сутність «Студент».

.3 Процедури бази даних STUD

При розробці серверної частини системи використовувалася мова запитів до даних T-SQL. Реалізація основних алгоритмів виконана у вигляді процедур, що зберігаються, і використовує разом з програмним кодом на мові T-SQL наперед зумовлені вибірки-агрегати даних, для створення яких були використані засоби побудови Management Studio Express.

Для ефективної роботи з даними і досягнення максимальної продуктивності основні технологічні операції реалізовані у вигляді процедур, що зберігаються і працюють на стороні сервера. До них відносяться:_DogovorStudent;_DogovorStudent;_DogovorStudentInterrupt;_DogovorStudent;_Spetz; _Group.

Процедура Insert_DogovorStudent поміщає дані договору в таблицю Dogovora і одночасно формує фінансовий план на всі роки навчання шляхом додавання відповідних записів, що представляють план в зв'язаній дочірній таблиці PlanMoney. Здійснює перевірку на наявність запису про студента в дочірній таблиці Students, і при відсутності такої додає її.

Процедура Update_DogovorStudent оновлює атрибути таблиці Dogovora, може оновлювати й видаляти записи в таблиці PlanMoney, міняє атрибути таблиці Students.

Процедура Update_DogovorStudentInterrupt корегує записи фінансового плану в таблиці PlanMoney у відповідності з даними про припинення договору.

Процедура Delete_DogovorStudent видаляє запис договору з таблиці Dogovora, фінансовий план із зв'язаної дочірньої таблиці записи платежів, що відносяться до договору із зв'язаної таблиці Platez, перевіряє на наявність зв'язаних договорів із записом в таблиці Students і при відсутності таких видаляє відомості про студента з таблиці Students.

Процедура Insert_Spetz вводить нову спеціальність і тарифи на навчання по ній у таблицю довідника спеціальностей і тарифів Spetz.

Процедура Insert_Group вводить нову групу в таблицю довідника груп і кураторів Groups.

Решта процедур маніпулювання і обслуговування даних формується на стороні «клієнта» і ініціює виконання на стороні сервера.

Рисунок 2.2 - Вибірка-агрегат даних для сутності «Студент»

2.4 Первісні дані автоматизованої системи обліку студентів коледжу, що навчаються за контрактом

Щоб почати роботу з базою даних і надалі мати повні відомості про всіх студентів, що навчаються за контрактом, необхідно виконати попередній ввід наступних даних:

) заповнити довідник тарифів і спеціальностей;

) заповнити даними довідник груп і кураторів;

) ввести дані поточних і передуючих даному навчальному року договорів.

Для роботи з отриманими в результаті розрахунків даними, а також для статистичного спостереження за контингентом студентів-контрактників необхідно ввести відомості про всіх тих студентів-контрактників, що навчаються в коледжі. Так студенти, договір яких укладений три роки тому, продовжать навчання в новому навчальному році на четвертому курсі, інші, договір з якими був укладений пізніше, продовжуватимуть навчання ще в перебіг декількох років. Для отримання коректних відомостей про стан фінансової дисципліни й оплати потрібна наявність всіх даних про всіх студентів-контрактників, що є в даний час студентами. Слід враховувати, що розцінки за навчання за раніше укладеними договорами відмінні від тарифів, що діють в поточному навчальному році, і різняться для кожного року укладення договору і для кожної спеціальності. Номери груп, у яких навчаються ці студенти, теж повинні бути введені з урахуванням ретроспективи і повинні відповідати наявному переліку груп з урахуванням курсу і року навчання. Пропонується наступна послідовність введення даних: у першу чергу заповнюється довідник найменувань спеціальностей, вводяться тарифи на навчання відповідно навчальному року (року укладення договору) трирічної давності. У подальшому, зважаючи на статичність списку спеціальностей, змінюватися будуть тільки тарифи, не зачіпаючи найменування спеціальностей і їх шифрів, а змінні тарифи повинні відповідати розцінкам за навчання для конкретного року укладення договору.

Довідник номерів груп заповнюється з урахуванням ретроспективи на три роки назад відповідно до року укладення договорів, по яких ще навчаються в коледжі. Після заповнення довідника спеціальностей і тарифів, а також довідника груп і кураторів слід ввести всі договори для студентів цього року навчання. З огляду на те, що борги за навчання розглядаються в межах поточного навчального року, введення платежів за попередні роки навчання не є обов'язковим. Таким чином, необхідно ввести договори для всіх студентів всіх минулих років, в яких було укладено договори, і по яких ще продовжується навчання в коледжі. Надалі для введення наступних договорів нового року навчання необхідно буде корегувати відповідні розцінки в довіднику тарифів.

Необхідно враховувати, що серед договорів, укладених раніше поточного навчального року, можуть бути і достроково завершені договори, дія яких закінчується в цьому ж навчальному році. У такій ситуації передбачено включення самим користувачем опції установки стану дострокового завершення, що знаходиться на формі договору, яку потрібно встановити після реєстрації такого договору, оскільки за умовчанням для реєстрованих договорів встановлюється статус таких, що діють.

3. Експлуатаційний розділ

.1 Інсталяція програми

Інсталяція програми вимагає крім самої програми (клієнтської її частини) та бази даних наявність .NET Framework 2.0 і SQL Server 2005 Express Edition.Basic Express має нову технологію розгортання ClickOnce від Microsoft, що є складовою частиною концепції Smart Client, яка дозволяє створювати Windows Forms-програми, що використовують розширені можливості клієнта по безперешкодному розповсюдженню програм, при використанні якої розповсюдження Windows-програм проводиться також просто, як і установка web-програм. Програму можна автоматично копіювати на Web або ftp-сайт для розповсюдження, у загальну папку, або записати на компакт-диск. Всі ці можливості доступні в майстрові Publish Wizard на закладці Publish у вікні властивостей проекту.

Майстер публікацій Publish Wizard дозволяє вказати, чи буде програма встановлюватися локально у користувачів, або буде доступна для запуску тільки з мережного ресурсу.

З використанням ClickOnce реалізується наступний сценарій установки: користувач запускає «Setup», завантажується «Deployment Manifest» (XML-файл з розширенням .deploy), що містить вказівку на поточну версію програми. Це приводить до завантаження ще одного маніфесту, що описує склад програми. За інформацією із цих двох файлів завантажуються необхідні зборки, а також проводиться створення ярликів у меню «Пуск» і створення в реєстрі ключа для аплета «Установка і видалення програм».

Оскільки в Publish Wizard вибраний варіант available offline, то при натисненні користувачем кнопки Install програма буде встановлена на комп'ютер і з'явиться в меню «Пуск» - > «Всі програми» і в списку «Установка і видалення програм».

Користувачеві, щоб установити програму, досить буде натиснути Install. При цьому повинні бути встановлені і всі необхідні для роботи компоненти - .NET Framework 2.0 і SQL Server 2005 Express Edition.

Для видалення програми необхідно скористатися аплетом Uninstall, при цьому будуть також видалені і всі ярлики програми.

Якщо потрібно щось поміняти або відновити програму й установити її нову версію, досить запустити ClickOnce Publish Wizard ще раз. Параметри роботи механізму ClickOnce в програмі також настроюються на сторінці Publish. Можна вказати адресу для публікації програми, її назву, додатковий URL і частоту перевірки нових версій. Після цього нова версія програми буде скопійована на сервер. Коли користувач запустить попередню встановлену у нього версію, механізм ClickOnce виявить, що є свіжіша версія програми і запропонує користувачеві завантажити і відновити програму в корпоративній мережі. Опублікована на сервері програма разом із своїми маніфестами викачується по мережі і встановлюється на станцію користувача в каталог "C:\Documents and Settings\%User%\Local Settings\Apps\2.0\". При установці наступної версії, по тому ж шляху створюється наступний каталог. На станції зберігаються 2 версії програми - остання й попередня. Через «Contro Panel» -> «Add/Remove Programs» можна запустити діалог видалення й вибрати між опціями - «Видалити програму/Відкатитися на попередню версію». У «Contro Panel» -> «Add/Remove Programs» є тільки одне посилання на встановлену через ClickOnce програму.

.2 Інструкція користувача

Запуск програми: Програма може бути запущена наступними способами: кнопка «Пуск» -> «Всі програми» -> «Студенти договірники», або через ярлик програми на робочому столі.

Призначений для користувача інтерфейс програми і екранні форми припускають не тільки зручність при роботі, але і відображають саму технологію взаємодії користувача з програмою. Користувач взаємодіє з програмою через головне вікно, розділене на основні області, з уже сформованими даними.

Головне вікно програми, представлене на рисунку 3.1, містить три області для візуального представлення різноманітної інформації по студентах, що навчаються за контрактом.

Рисунок 3.1 - Головна форма «Облік студентів, що навчаються за контрактом»

На верхньому рівні головного меню присутні пункти «Потрібні дії», «Довідники», «Звіти», «Вихід». Призначення цих пунктів наступне, що відображене в назвах:

«Потрібні дії» - включає «Новій договір...», «Корегування договору...», «Видалення договору» для виконання основних дій з договором, «Призначення групи...» для вказівки групи студента, «Новій платіж...», «Корегування платежу...», «Видалення платежу» для роботи з платіжами.

«Довідники» - включає «Спеціальності і тарифи...» для виклику форми обслуговування довідника спеціальностей і тарифів, «Групі і куратори...» для форми обслуговування довідника груп.

«Звіти» - включає «Звіт по боржниках» для отримання звіту по студентах коледжу, що заборгували по оплаті за навчання.

«Вихід» - «Вихід з програми» для завершення роботи з програмою.

Панель інструментів містить поле вказівки навчального року «Навчальній рік», який може бути як поточним роком навчання, так і іншим, список, що випадає, представляє курси навчання, за допомогою якого можна вибрати або конкретний курс навчання, або всі курси навчання в цілому. Список спеціальностей, по яких здійснюється платне навчання, з якого можна вибрати певну спеціальність або формувати вибірку по всіх спеціальностях одночасно. Список вибору групи містить можливі групи відповідно за роком навчання, курсом навчання й спеціальністю.

Основна область форми представляє найбільш важливу інформацію про студентів контрактної форми навчання, зокрема: прізвище, ім'я і по батькові студента, курс навчання, шифр групи в якій навчається студент, шифр і найменування спеціальності, сума оплати за рік навчання, скільки сплачено студентом, борг, примітка.

У нижній частині екранної форми знаходяться дві області - одна з них показує дані про платіж, дату платежу, сам платіж, і необов'язкову примітку до платежу. Інша область показує всі дані договору, такі як його номер, дата укладання, ім'я замовника, контактний телефон і домашня адреса.

Унизу вікна знаходиться статус рядок, який показує загальне число студентів відповідно до критеріїв вибірки, вказаних елементами інтерфейсу на панелі інструментів, студентів-боржників щодо загальної кількості, всю суму, необхідну для оплати, вже здійснену оплату, загальний борг.

Для кращого візуального спостереження межа між областями є змінною, що дозволяє варіювати розмірами цих областей. Форма допускає зміну розмірів, в певних межах, що є додатковою зручністю для користувача при роботі з програмою, вікно може бути згорнуте і тоді з'являється в панелі завдань.

Закрити форму, можна використовуючи кнопку «Вихід», клавішу «Esc», або стандартним способом закриття всіх форм (відповідний елемент у заголовку вікна).

Новій договір призначений для виклику форми що відповідає за роботу з договором. «Корегування договору…» також як «Новій договір…» викликає форму, що працює з договором. Корегування договору можливе через два перших пункти. «Довідники» містить пункти меню «Спеціальності і тарифи…», «Групі і куратори…». «Спеціальності і тарифи...» викликають форму, яка дозволяє вибрати потрібну спеціальність, шифр, суму, яку треба внести за рік і розбиття її на місяці. Також на формі є кнопки: «Нова спеціальність», «Правка», «Видалити». Форма закривається двома методами: кнопкою «Вихід» або стандартним способом закриття форм. Пункт меню «Вихід» потрібен для виходу з програми.

Введення студента є однією з основних операцій і здійснюється тільки на головній формі через форму введення договору. Форму можна викликати через «Потрібні дії», або натисканням правої клавіші миші, за допомогою цієї форми можна виділити й змінити вже введені раніше дані про студента, але це важливо тільки для правки вже введеної інформації. Після введення всіх потрібних даних на формі видно ім'я, прізвище, по батькові студента, на якому він курсі, назва його спеціальності, заплачена сума за навчання і розділення її на півріччя. Для правки інформації необхідно виділити вже введені дані і за допомогою форми введення договору виправити те, що потрібне. На формі введення студента є форма, на якій знаходиться поле введення, у якому зберігаються дані: імена всіх студентів, яка розроблена спеціально для зручності зберігання даних і введення в договір імен. Введення студента контрактника - це основна операція, яку можна виконати за допомогою програми «Студенти-договірники». Виводити дані на екран необхідно, оскільки вони показують всі поточні положення, тому що треба бачити на екрані списки контрактників і вірогідних боржників. Також необхідно звернути увагу на можливість через форму договору вводити групу. Форма виконана у вигляді двох закладок, присутній зручний візуальний і графічний інтерфейс, можливість відредагувати інформацію через цю ж форму. На формі присутні загальний список спеціальностей в алфавітному порядку, шифри спеціальностей, розцінка за рік навчання та по семестрам по конкретній спеціальності. Поля введення для найменування спеціальності, шифру спеціальності, суми навчання за рік, вартості 1 та 2 семестрів навчання. Для введення, редагування і видалення спеціальності разом з розцінками за навчання по вибраній спеціальності призначені кнопки «Нова спеціальність», «Правка», «Видалити». Кнопка «Вихід» призначена для закриття екранної форми без будь яких подальших дій. При необхідності екранну форму довідника спеціальностей і тарифів можна згорнути, або змінити в розмірах для поліпшення візуального сприйняття інформації. Закрити форму, можна використовуючи кнопку «Вихід», клавішу «Esc», або стандартним способом (відповідний елемент, що управляє, у заголовку вікна) закриття всіх форм.

Рисунок 3.2 - Екранна форма «Список студентів»

Форма «Список студентів» потрібна для того, щоб ввести ім'я і прізвище студента в договір.

Ця форма безпосередньо пов'язана з формою введення договору, форму списку студентів можна викликати тільки через форму договору через кнопку «Список...». Форма показує всю інформацію, яка була занесена незалежно від різниці між студентами та їх групами, просто видає всі імена студентів. Кнопка «Вибрати» необхідна для того, щоб коли потрібний студент знайдений, відразу занести його ім'я в договір. Коли потрібна інформація занесена в договір, то змінити її можна тільки через ту форму за допомогою, якої вона вводилася. Такий зв'язок необхідний для якісного введення інформації в договір. Ця форма не має можливості збільшення в розмірах, що є безперечною перевагою вразі діалогу, також користувач не може згорнути форму, як це можна робити із стандартними формами, це обумовлено тим, що поки користувач не відпрацює з цією формою, або не закриє її, він не зможе далі продовжувати роботу. На формі видно список, у якому є всі імена студентів. Форма «Список студентів» обов'язково необхідна для заповнення договорів, таким чином, полегшується введення в договір імені студента, хоча ніяких відмінностей немає в плані вводу групи, курсу, спеціальності.

Закрити форму можна використовуючи кнопку «Вихід», клавішу «Esc», або стандартним способом (відповідний елемент в заголовку вікна) закриття всіх форм.

Рисунок 3.3 - Форма нового договору на навчання студента

Рисунок 3.4 - Форма договору платного навчання

Форма «Договір на навчання студента» (рисунок 3.4) викликається через «Потрібні дії» або при виділенні на головній формі даних про студента. Ця форма є для того, щоб створювати й вводити договори студентів.

За допомогою цієї форми можна працювати з уже існуючим договором, правити його, вводити новий і видалити, якщо потрібно. Договорів можна створювати двох видів: діючий і достроково припинений.

Ще на цій формі видно:

Стан договору, показує діючий чи достроково припинений договір;

номер договору, показує номер поточного договору для наочності;

дата, потрібна для точності датування для звіту, коли був поміщений договір;

спеціальність, знаходиться у формі, для того щоб вводити дані в договір про те, на якій спеціальності навчається студент;

шифр, указує в договорі шифр спеціальності;

ім'я студента, введення імені, прізвища по батькові студента в договір;

замовник, той хто відповідає і платить за студента;

адреса студента;

телефон замовника або студента.

Крім того, для зручності є можливість вибору зі списку імені студента, для того щоб полегшити введення даних у договір. На формі є можливість, яка дозволяє призначати групу, працює вона у вигляді закладки і знаходиться на цій формі разом з рештою кнопок і полями вводу. Кнопки і решта елементів на формі виконані в середовищі Visual Studio Net, були використані елементи графічного інтерфейсу типу «Button», «Text Box», «Combo Box». «Стан договору» виконаний у вигляді випадного меню, інформація що знаходиться там, відповідає за вид договору.

Поле «Номер договору» призначено для введення номера договору, з яким у даний момент ми працюємо. «Дата» показує поточну дату, вказану в договорі. «Спеціальність» - назва спеціальності, що вводиться в договір. «Шифр» - відображає шифр спеціальності.

Форма містить кнопки «Новий», «Правка» для правки договору, а також «Видалити» і «Вихід». Закривається форма або за допомогою кнопки «Вихід», або за допомогою стандартного способу закриття форми.

Рисунок 3.5 - Форма видалення договору на навчання студента

Форма видалення з бази даних договору, що представлена на рисунку 3.5, працює тільки тоді, коли потрібно видалити договір укладений раніше й більш непотрібний. Дана форма необхідна, щоб попередити про видалення договорів, які обов'язково повинні зберігатися достатньо довгий час.

На формі є дві кнопки, одна виконує дію видалення, а інша відміняє цю дію. Закрити вікно повідомлення можна використовуючи кнопку «Вихід», клавішу «Esc», або стандартним способом (відповідний елемент в заголовку вікна) закриття всіх форм.

Призначення групи проводиться переходом на закладку «Група» форми договору. Перейти до закладки «Група» можна з головного вікна програми за допомогою вибору з основного меню пункту «Потрібні дії» -> «Призначення групи...», або використовуючи контекстне меню, або клавіатурний акселератор «Ctrl+G», або з форми договору вказівкою самої закладки «Група».

Рисунок 3.6 - Призначення групи для студента

Операції призначення і зміни групи (рисунок 3.6) доступні на закладці групи форми введення договору на навчання студента. Таке місцеположення створює додаткові зручності при виконанні цих операцій. На закладці присутній випадний список всіх груп, які можна призначити, відповідно до року навчання й вибраної спеціальності. Інформація про доступні групи в списку вибирається з довідника груп.

Групу студентові можна призначити як у момент введення нового договору, якщо заздалегідь відомо, у якій групі вчитиметься студент, а можна зробити пізніше, тобто після введення самого договору.

Крім того, можна змінити групу студентові, не зачіпаючи попередні роки навчання в іншій групі. Редагування або призначення нової групи проводиться після вибору необхідної групи натисненням кнопки «Призначити». Кнопка «Призначити» блокується при введенні нового договору і стає активною за викликом форми договору в повнофункціональному режимі.

Екранна форма обслуговування платежів представлена на рисунку 3.7 і призначена для можливості введення нового платежу, коректування наявного платежу, або його видалення. Виклик форми може проводитися різними способами. Основними є наступні способи: за допомогою меню головного вікна програми «Потрібні дії» -> «Новий платіж...», «Потрібні дії» -> «Редагування платежу...», або через контекстне меню. За указівкою платежу курсором для виклику форми використовуються клавіші «Insert», «Enter» або подвійний тиск миші (режим введення нового платежу), «Space» (коректування, повнофункціональний режим), «Delete» для видалення.

Рисунок 3.7 - Екранна форма обслуговування платежів

На формі присутні поля введення суми платежу, дата приходу й необов'язкове для заповнення поле примітки, супроводжуючої платіж, яке призначене для зручності перевірки приходу платежів. Кнопки для введення нового платежу «Новий», кнопка для правки платежу «Правити» і кнопка «Видалити» для видалення платежу дозволяють виконувати всі необхідні дії з платежами.

Основними режимами виклику екранної форми є режим введення нового платежу, при цьому можливо тільки додавання платежу, поля введення «Сума» і «Примітка» порожні для подальшого заповнення, поле «Дата» містить поточну дату, кнопки, що відповідають за правку і видалення - «Правити» і «Видалити» заблоковані, і повнофункціональний режим, що допускає всі операції з платежами.

Вид екранної форми обслуговування платежів у повнофункціональному режимі приведений на рисунку 3.8. Даний режим, перш за все, орієнтований на коректування раніше введеного платежу, про що нагадує заголовок вікна, при цьому поля введення заповнені поточною інформацією про вибраний платіж, проте при необхідності можливе введення нового або видалення непотрібного чи помилково введеного платежу. При виклику екранної форми в цьому режимі поля «Сума», «Дата» і «Примітка» вже містять інформацію про платіж, на який указує курсор.

Рисунок 3.8 - Повнофункціональна форма обслуговування платежів

Як правило, в повнофункціональному режимі форма використовується переважно для коректування платежу, і тому її належить використовувати по цьому призначенню.

Закрити форму, можна використовуючи кнопку «Вихід», клавішу «Esc», або стандартним способом закриття всіх форм (відповідний елемент у заголовку вікна).

Діалогове вікно повідомлення для підтвердження видалення платежу, приведене на рисунку 3.9, супроводжує операцію видалення і з'являється тільки при видаленні вказаного платежу.

Рисунок 3.9 - Вікно повідомлення для підтвердження видалення платежу

У вікні повідомлення передбачено дві кнопки, одна відміняє критичну операцію видалення платежу, інша підтверджує її. Призначається таке вікно для попередження небажаного видалення інформації про платежі з бази даних. Дана форма дозволяє користувачеві блокувати помилкові або некоректні дії з його боку. Закрити вікно повідомлення можна, використовуючи кнопку «Вихід», клавішу «Esc», або стандартним способом закриття всіх форм (відповідний елемент у заголовку вікна).

Виклик екранної форми діалогу довідника спеціальностей і тарифів здійснюється з головного вікна програми за допомогою вибору з основного меню пункту «Довідники» -> «Спеціальності і тарифи...». Зовнішній вигляд екранної форми представлений на рисунку 3.10. Форма «Спеціальності і тарифи» призначена для введення в довідник спеціальностей і тарифів використовуваних у договорі даних, пов'язаних з вибраною спеціальністю: назва спеціальності, шифр, сума тарифу за рік навчання, причому вся сума розбивається пропорційно на два півріччя автоматично.

Рисунок 3.10 - Екранна форма спеціальностей і тарифів

На формі присутній список, у якому візуально відображаються назва спеціальності, шифр, сума відповідного тарифу за рік навчання з розбиттям на два семестри. Також є поля введення нової назви спеціальності, по яких здійснюється платне навчання студентів, є поле для введення шифру, поле, де показана вся сума, видно також розбиття її на два півріччя. При непропорційному розбитті суми тарифу на два семестри, необхідні дані слід внести вручну. Ввести нову спеціальність і пов'язані з нею інші дані можна заповненням поля введення найменування, шифру, тарифу і застосуванням кнопки «Нова спеціальність». Відразу після того, як було проведено введення, нові дані з'являться в списку спеціальностей.

Форма має можливості збільшення розмірів по вертикалі і горизонталі в певних межах для поліпшення візуального сприйняття і зручності роботи, оскільки розмірів списку в нормальному стані не достатньо для повного відображення назви спеціальності. Екранну форму довідника спеціальностей і тарифів також можна згорнути. Коли проводиться робота із цією формою діалогу, блокується робота з іншими до моменту завершення діалогу.

Кнопка «Правка» призначена для виправлення вже введених даних, досить виділити їх у списку й натиснути кнопку «Правка» для початку процесу коректування. Кнопка «Видалити» служить для видалення спеціальностей, що стали непотрібними, і тарифів на навчання з довідника і з відповідного списку на формі. Для цього достатньо необхідну спеціальність виділити зі списку й натиснути кнопку «Видалити». Закрити форму можна стандартним способом, або натисненням кнопки «Вихід» або клавішею «Esc».

Діалогове вікно повідомлення підтвердження видалення спеціальності з довідника приведене на рисунку 3.11 і супроводжує операцію видалення спеціальності.

Рисунок 3.11 - Форма попередження видалення спеціальностей і тарифів

Екранна форма попередження видалення спеціальностей використовується для попередження користувача при видаленні спеціальності з довідника й, відповідно, зі списку спеціальностей, присутнього на формі спеціальностей і тарифів. Вікно повідомлення викликається тільки в тому випадку, коли проводиться критична операція видалення, що не допускає повернення до початкового стану довідника. У вікні повідомлення знаходяться дві альтернативні кнопки, одна, що підтверджує видалення, та інша для її відміни. Вікно повідомлення зручне тим, що подібне рішення попереджає небажане й необережне видалення даних. Форма закривається стандартним способом закриття форм (відповідний елемент у заголовку вікна повідомлення), або при натисненні однієї з двох кнопок, що знаходяться на ній, або натисненням клавіші «Esc».

Екранна форма «Групи і куратори» призначена для введення, коректування і видалення даних з довідника груп і кураторів, в перелік яких входять навчальний рік, найменування спеціальності, шифр групи, ім'я, прізвище по батькові куратора, форма представлена на рисунку 3.12.

Форма «Групи і куратори» викликається з головного меню програми, пункт меню «Довідники» -> «Групи і куратори…». Форма не має можливості збільшення в розмірах, але може бути згорнутою, якщо це необхідно. Можна спостерігати за іншими формами, не закриваючи цю, вони будуть доступні візуально, що обумовлює простоту і зручність роботи.

Рисунок 3.12 - Екранна форма «Групи і куратори»

Для роботи з довідником на формі знаходяться кнопки, призначені для стандартних операцій введення нової групи, правки вже введених даних, видалення непотрібних більш даних і кнопка закриття форми.

Поточний навчальний рік вибирається з поля «Навчальний рік». Потрібна спеціальність вибирається з випадного списку «Спеціальність». Групу і її куратора можна побачити в списку «Групи і куратори», номер групи вводиться в поле «Номер групи». Ім'я, прізвище і по батькові куратора вводиться в поле введення «П.І.Б. куратора».

Призначення кнопок, що знаходяться на формі, наступне: «Нова група» - дозволяє ввести нову групу й додаткову інформацію про куратора групи, «Правка» - для коректування вже введених раніше даних, «Видалити» - щоб видалити непотрібні більш шифр групи й ім'я куратора. При видаленні шифру групи з'являється вікно застережливого повідомлення.

У даній екранній формі реалізована логіка, що робить неможливим введення однакових шифрів груп, при цьому відразу з'явиться попередження для користувача, оскільки можна ввести тільки унікальний номер, або змінити що вже є. Закрити форму можна, використовуючи кнопку «Вихід», клавішу «Esc», або стандартним способом закриття всіх форм (відповідний керуючий елемент у заголовку вікна).

Вікно повідомлення про спробу дублювання групи при введенні представлене на рисунку 3.13 необхідно тому, що логікою програми не допускається наявність двох однакових найменувань груп у довіднику груп і кураторів. Таке попередження необхідне щоб уникнути дублювання номерів груп у довіднику груп і кураторів. Операція введення, що дублює номер групи, не виконується, замість цього видається застережливе вікно повідомлення. Це вікно з'являється тоді, коли в поле номера групи введений номер, уже наявний у довіднику. У повідомленні приводиться номер групи і повідомлення про те, що група з даним номером уже існує.

Рисунок 3.13 - Вікно повідомлення про дублювання вводу групи

Діалогове вікно повідомлення підтвердження видалення групи з довідника приведене на рисунку 3.14 і супроводжує операцію видалення групи.

Рисунок 3.14 - Екранна форма попередження видалення групи

Екранна форма попередження «Видалення групи» потрібна для попередження про видалення групи з довідника і зі списку. Форма викликається тільки в тому випадку, коли проводиться видалення. На формі знаходяться дві кнопки, одна за тим щоб заборонити видалення, а інша для його дозволу. Вікно повідомлення корисне тим, що воно попереджає небажане й необережне видалення даних. Форма закривається стандартним способом закриття форм, або при натисненні однієї з двох кнопок, що знаходяться на ній.

Завершення роботи з програмою: для завершення роботи з програмою необхідно закрити головне вікно програми. Закрити головне вікно програми можна двома способами: вибором з основного меню пункту «Вихід» -> «Вихід з програми», або при допомозі відповідного елемента заголовка вікна.

4. Экономічний розділ

Згідно із завданням дипломного проекту необхідно визначити собівартість і ціну розробленого програмного продукту. Для виконання розрахунку були використані початкові дані, представлені в таблиці 4.1.

Таблиця 4.1 - Початкові дані для розрахунку

Найменування початкових даних

Показник

Джерело отримання

1. Трудомісткість складання програми

160 год.

Фактичні витрати часу на розробку програми

2. Місячна ставка оператора - укладача програми

900 грн.

Дані переддипломної практики

3. Кількість годин в місяці

160 год.

Розрахунок зроблений для квітня місяця 2007 року, кількість робочих днів - 20

4. Додаткова зарплата (10 %)

10 %

Дані переддипломної практики

5. Відрахування до соціальних фондів

33,2 %

Дані переддипломної практики

6. Відрахування до фонду соцстрахування тимчасової непрацездатності

1,5 %

Дані переддипломної практики

7. Відрахування до фонду безробіття

1,5 %

Дані переддипломної практики

8. Загальвиробничі витрати (%)

100 %

Дані переддипломної практики

9. ПДВ (податок на додану вартість)

20 %

Дані переддипломної практики


Стаття 1. Матеріали - не використовуються.

Стаття 2. Комплектуючі вироби - 1 компакт-диск:

 ,      (4.1)

де  - витрати на комплектуючі вироби, грн.;

 - ціна за 1 одиницю комплектуючих виробів, грн.;

 - кількість комплектуючих виробів по кожному типорозмірі, шт.

Витрати на матеріали й комплектуючі вироби в планову виробничу собівартість не входять, а оплачуються замовником додатково при заміні окремих комплектуючих виробів.

, (4.2)

Стаття 3. Основна заробітна плата:

, (4.3)

де  - годинна тарифна ставка оператора, грн.;

 - кількість годин у місяці, приймається 160 год. - вихідні дані.

Визначаємо годинну тарифну ставку оператора:

, (4.4)

де  - місячна ставка оператора, грн.

, (4.5)

Визначаємо основну заробітну плату оператора:

, (4.6)

Стаття 4. Додаткова заробітна плата:

, (4.7)

де - додаткова заробітна плата, грн.;

- відсоток додаткової заробітної плати, приймається 10 % - вихідні дані.

, (4.8)

Стаття 5. Відрахування в соціальні фонди:

, (4.9)

де  - відрахування в соціальні фонди, грн.;

 - відсоток відрахувань у соціальні фонди, приймається 33,2% - вихідні дані.

, (4.10)      

Стаття 6. Загальвиробничі витрати:

, (4.11)

де  - загальвиробничі витрати, грн.;

 - відсоток загальвиробничих витрат, приймається 100% - вихідні дані.

, (4.12)

Стаття 7. Виробнича собівартість:

, (4.13)

,

Стаття 8. Прибуток підприємства:

, (4.14)

де  - прибуток підприємства, грн.;

 - відсоток прибутку підприємства, приймається 10% - вихідні дані.

, (4.15)

Стаття 9. Ціна підприємства:

, (4.16)

де  - ціна підприємства, грн.

, (4.17)

Стаття 10. Податок на додану вартість:

, (4.18)

де  - відсоток податку на додану вартість, приймається 20% - діюча ставка  на сучасний момент.

, (4.19)

Стаття 11. Ціна для замовника:

, (4.20)

,

Таблиця 4.2 - Планова калькуляція виробничої собівартості, ціни підприємства й ціни для замовника на виконання розробки програми

Статті калькуляції

Сума, грн.

Стаття 1 Матеріали

-

Стаття 2 Комплектуючи вироби

1,7

Стаття 3 Основна заробітна плата

900

Стаття 4 Додаткова заробітна плата

90

Стаття 5 Відрахування в соціальні фонди

Стаття 6 Загальвиробничі витрати

900

Стаття 7 Виробнича собівартість

2220,38

Стаття 8 Прибуток підприємства

222

Стаття 9 Ціна підприємства

2442,38

Стаття 10 Податок на додану вартість

488,48

Стаття 11 Ціна для замовника

2930,86


Таким чином розрахунок показав, що собівартість програми «Автоматизована система обліку студентів коледжу, що навчаються за контрактом» складає 2220,38 грн., якщо коледж продаватиме цю програму, то її ціна для споживача складе 2930,86 грн. При цьому з кожного екземпляра проданої програми коледж матиме прибуток 488,48 грн.

. Охорона праці

.1 Вимоги до організації робочого місця користувача електронно-обчислювальною машиною

Робоче місце призначено для оператора, що працює з програмною системою обліку студентів коледжу, які навчаються за контрактом. Кількість робочих місць - 1. Робоче місце оснащено ПК, принтером, відеотерміналом та іншими периферійними пристроями. Розміщення принтера або інших пристроїв введення-виведення інформації на робочому місці має забезпечувати добру видимість екрану відеотермінала, зручність ручного керування пристроєм введення-виведення інформації в зоні досяжності моторного поля: по висоті 900-1300 мм, по глибині 400-500 мм. Під матричні принтери потрібно підкладати вібраційні килимки для гасіння вібрації та шуму.

Площа, виділена для одного робочого місця з відеотерміналом або персональною ЕОМ повинна складати не менше 6 м2, а об'єм - не менше 20 м3. Робочі місця з відеотерміналами відносно світлових прорізів повинні розміщуватися так, щоб природне світло падало збоку, переважно зліва.

Конструкція робочого місця користувача відеотерміналу (при роботі сидячи) має забезпечувати підтримання оптимальної робочої пози з такими ергономічними характеристиками: ступні ніг - на підлозі або на підставці для ніг; стегна - в горизонтальній площині; передпліччя - вертикально; лікті - під кутом 70º-90º, до вертикальної площини; зап'ястя зігнуті під кутом не більше 20º, відносно горизонтальної площини, нахил голови - 15º-20º, відносно вертикальної площини.

По тяжкості виконання робіт мій проект відноситься до категорії легких робіт 1а. До категорії 1а відносять роботи, що виконуються сидячи і не потребують фізичного напруження, при яких затрати енергії складають до 139 Вт, або 120-150 Ккал/рік. Зорова праця на дільниці відноситься до категорії IVб, IVв.

Відповідно до Порядку проведення атестації робочих місць за умовами праці проводиться атестація робочих місць для оцінки умов праці, перед початком роботи з відеотерміналом організовується проведення обстеження зору працівника окулістом не за кошти працівника, а також при виникненні скарг на погіршення зору. Безкоштовно надаються індивідуальні окуляри коригування зору, відповідно до умов роботи з відеотерміналом, якщо результати обстеження показали, що вони є необхідними.

При роботі з ПК необхідно враховувати такі небезпечні і шкідливі фактори:

наявність шуму та вібрацій;

м’яке рентгенівське випромінювання;

електромагнітне випромінювання;

ультрафіолетове й інфрачервоне випромінювання;

електростатичне поле між екраном і оператором;

наявність пилу, озону, оксидів азоту й аероіонізації.

.2 Вимоги безпеки під час експлуатації електронно-обчислювальної машини

Щоденно перед початком роботи необхідно проводити очищення периферійних пристроїв, екрану відеотерміналу від пилу та інших забруднень.

Під час виконання робіт на ЕОМ необхідно дотримуватись режимів праці та відпочинку згідно з прийнятими вимогами: після 2 годин роботи з ПК робиться 15 хвилинний відпочинок. Тривалість безперервної роботи з ВДТ не повинна перевищувати 4 години.

Після закінчення роботи ПК та периферійні пристрої повинні бути відключені від джерела енергозабезпечення.

Під час виникнення аварійної ситуації необхідно негайно відключити ПК, відеотермінал та пристрої, які підключені до нього від електричної мережі, та негайно доповісти керівнику робіт.

.3 Техніка безпеки

.3.1 Організаційні заходи попередження травмуванн

До організаційних заходів попередження травмування відносять: якісне проведення інструктажу та навчання робітників, залучення їх до роботи за спеціальністю, здійснення постійного керівництва та нагляду за роботою та відпочинком працюючих.

Інструктажі поділяються на:

вступний - проводиться зі всіма працівниками, які щойно прийняті на роботу незалежно від їх освіти, стажу роботи за цією професією або посади. Вступний інструктаж проводить спеціаліст відділу охорони праці або особа, що призначена наказом для проведення цієї роботи;

первинний - проводиться до початку роботи з новоприйнятими на підприємство, переведеними до іншого цеху, відрядженими та іншими. Ще первинний інструктаж проводиться індивідуально або для групи осіб спільного фаху за програмою, складеною з урахуванням вимог відповідних інструкцій з охорони праці та інших нормативних актів про охорону праці;

повторний - проводиться з усіма працівниками на роботах з підвищеною небезпекою 1 раз у квартал, на інших роботах - 1 раз на півріччя, на інших роботах - один раз у півріччя. Мета інструктажу - поновити знання та уміння виконувати працівником роботу правильно й безпечно. Проводиться інструктаж індивідуально або для групи працівників що виконують однотипні роботи, за програмою первинного інструктажу в повному обсязі;

позаплановий - проводиться при зміні правил по охороні праці, зміні технологічного процесу, зміні обладнання, та інше. Проводиться індивідуально або для групи працівників спільного фаху, обсяг і зміст інструктажу визначаться для кожного окремого випадку залежно від причини і обставин, що викликали необхідність його проведення;

цільовий - проводиться з робітниками перед виробництвом особливо шкідливих робіт, на котрі оформляються наряд-допуск. Цільовий інструктаж фіксується нарядом-допуском або іншим документом, що дозволяє проведення робіт.

Якщо нещасний випадок все ж таки має місце, то необхідно терміново звернутися до медичного пункту який працює у коледжі.

.3.2 Технічні засоби попередження травмування

До технічних засобів по попередженню травматизму насамперед відносяться заходи по забезпеченню безпечної роботи обладнання. До технічних засобів попередження в приміщенні відносяться: графічне позначення над кожною розеткою «220 В», занулення ПК та пристроїв, які підключенні до нього, встановлення плавких запобіжників у щитку розподілення енергії, використання фільтрів вирівнювання напруги.

5.3.3 Електробезпека

Лінія електромережі для живлення ПК, периферійних пристроїв ПК та устаткування для обслуговування та налагодження ЕОМ виконується як окрема групова трипровідна мережа, шляхом прокладання фазового, нульового робочого та нульового захисного провідників. Нульовий захисний провідник використовується для заземлення (занулення) електропристроїв. Використання нульового робочого провідника як нульового захисного провідника забороняється. Нульовий захисний провід прокладено від стійки групового розподільчого щита до розеток живлення ПК, периферійні пристрої ПК та устаткування для обслуговування та налагодження ЕОМ підключенні до електромережі тільки за допомогою справних штепсельних з'єднань і електророзеток заводського виготовлення. Штепсельні з'єднання та електророзетки крім контактів фазового та нульового робочого провідників мають спеціальні контакти для підключення нульового захисного провідника. Конструкція їх є такою, що приєднання нульового захисного провідника відбувається раніше ніж приєднання фазового та нульового робочого провідників. Порядок роз'єднання при відключенні є зворотнім. Унеможливлено з'єднання контактів фазових провідників з контактами нульового захисного провідника.

Індивідуальні та групові штепсельні з'єднання та електророзетки змонтовані на негорючих пластинах з урахуванням вимог ПВЕ та правил пожежної безпеки. Є неприпустимими:

експлуатація кабелів та проводів з пошкодженою або такою, що втратила захисні властивості за час експлуатації, ізоляцією, залишення під напругою кабелів та проводів з неізольованими провідниками;

застосування саморобних подовжувачів, які не відповідають вимогам ПВЕ до переносних електропроводок;

застосування для опалення приміщення нестандартного (саморобного) електронагрівального обладнання або ламп розжарювання;

користування пошкодженими розетками, розгалужувальними та з'єднувальними коробками, вимикачами та іншими електровиробами, а також лампами, скло яких має сліди затемнення або випинання;

підвішування світильників безпосередньо на струмопровідних проводах, обгортання електроламп і світильників папером, тканиною та іншими горючими матеріалами, експлуатація їх зі знятими ковпаками (розсіювачами);

використання електроапаратури та приладів в умовах, що не відповідають вказівкам (рекомендаціям) підприємств-виготовлювачів.

Протікання струму через тіло людини супроводжується термічним, електролітичним та біологічним ефектами. Термічна дія струму полягає в нагріванні тканини, випаровування вологи, що викликає опіки, обвуглювання тканин та їх розриви парою. Тяжкість термічної дії струму залежить від величини струму, опору проходженню струму та часу проходження. За короткочасної дії струму термічна складова може бути визначально в характері і тяжкості ураження. Електролітична дія струму проявляється в розкладі органічної речовини, у тому числі і в крові, що призводить до зміни її фізико- хімічних і біохімічних властивостей. Останнє, у свою чергу, призводить до порушення біохімічних процесів у тканинах і органах, які є основою забезпечення життєдіяльності організму.

Лінія електромережі для живлення ЕОМ, периферійних пристроїв ЕОМ та устаткування для обслуговування, ремонту та налагодження ЕОМ виконується як окрема групова трипровідна мережа, шляхом прокладання фазового, нульового робочого та нульового захисного провідників. Нульовий захисний провідник використовується для заземлення (занулення) електроприймачів. Використання нульового робочого провідника як нульового захисного провідника забороняється.

ЕОМ, периферійні пристрої ЕОМ та устаткування для обслуговування, ремонту та налагодження ЕОМ повинні підключатися до електромережі тільки за допомогою справних штепсельних з'єднань і електророзеток заводського виготовлення.

Штепсельні з'єднання та електророзетки крім контактів фазового та нульового робочого провідників повинні мати спеціальні контакти для підключення нульового захисного провідника. Конструкція їх має бути такою, щоб приєднання нульового захисного провідника відбувалося раніше ніж приєднання фазового та нульового робочого провідників. Порядок роз'єднання при відключенні має бути зворотним. Необхідно унеможливити з'єднання контактів фазових провідників з контактами нульового захисного провідника.

Нульовий захисний дріт, прокладається від стійки групового розподільчого щита, розподільчого пункту до розеток живлення. Не допускається підключення на щиті до одного контактного затискача нульового робочого та нульового захисного провідників.

.4 Санітарно-гігієнічні вимоги до організації праці користувачів електронно-обчислювальних машин

Умови праці відповідають 1 класу згідно з Гігієнічною класифікацією праці за показниками шкідливості та небезпечності факторів виробничого середовища, важкості та напруженості трудового процесу.

Таблиця 5.1 - Нормовані параметри мікроклімату для приміщень з ПК

Пора року

Категорія робіт згідно з ГОСТ 12.1-005-88

Температура повітря, Cº

Відносна вологість повітря

Швидкість руху повітря, м/с



оптимальна

оптимальна

оптимальна

холодна

Легка - 1а

22-24

40-60

0,1

тепла

Легка - 1а

23-25

40-60

0,1


Таблиця 5.2 - Рівні іонізації повітря в приміщені при роботі з ПК

Рівні

Кількість іонів в 1 см3 повітря

 


+ n

- n

Мінімально необхідні

400

600

 


Вентиляція на робочому місці визначається звичайним метало-пластиковим вікном, яке має два ступеня регулювання: легке провітрювання (вікно відхиляється зверху на 15º) та повне провітрювання (вікно повністю відкривається).

Опалення визначене стандартною чавунною батареєю, яку встановлювали при зведені будівлі та яка підключена до стояка, який у свою чергу підключений до системи опалювання.

Кондиціювання можливе за рахунок побутового кондиціонера.

У приміщенні з ПК рівні звукового тиску, рівні звуку та еквівалентні рівні звуку відповідають вимогам, затвердженим Міністерством охорони здоров'я України.

Рівень шуму не перевищує 60 Дб.

Як засоби шумопоглинання застосовуються негорючі спеціальні панелі з максимальним коефіцієнтом звукопоглинання в межах частот 31,5-8000 Гц. Крім того, використовуються підвісні стелі з аналогічними властивостями.

У приміщеннях з ЕОМ рівні звукового тиску, рівні звуку та еквівалентні рівні звуку на робочих місцях повинні відповідати вимогам санітарних норм допустимих рівнів шуму на робочих місцях з урахуванням напруженості та тяжкості праці.

Для забезпечення нормованих рівнів шуму у виробничих приміщеннях та на робочих місцях застосовуються шумопоглинальні засоби, вибір яких обґрунтовується спеціальними інженерно-акустичними розрахунками.

Вібрація, яка супроводжує працівника під час виконання робіт з ЕОМ, це технологічна вібрація, яка передається від стаціонарних машин на робочі місця, що не мають джерела вібрації, через підлогу, фундаменти або робочі площадки де працює оператор ПК.

Як засоби шумопоглинання повинні застосовуватися негорючі або важкогорючі спеціальні перфоровані плити, панелі, мінеральна вата з максимальним коефіцієнтом звукопоглинання в межах частот 31,5-8000 Гц, або інші матеріали аналогічного призначення, дозволені для оздоблення приміщень органами державного санітарно-епідеміологічного нагляду. Крім того, необхідно застосовувати підвісні стелі з аналогічними властивостями.

Вимоги щодо допустимих значень неіонізуючого електромагнітного випромінювання:

напруженість електромагнітного поля на відстані 50 см навкруги ВДТ за електричною складовою не перевищує:

у діапазоні частот 5-2 кГц - 25 В/м, у діапазоні частот 2-400 кГц - 2,5В/м;

щільність магнітного потоку не повинна перевищувати:

у діапазоні частот 5-2 кГц - 250 нТл, у діапазоні частот 2-400 кГц - 25 нТл;

поверхневий електростатичний потенціал не повинен перевищувати 500 В;

потужність дози рентгенівського випромінювання на відстані 5 см від та інших поверхонь ВДТ не перевищує 100 мкР/рік.

Таблиця 5.3 - Вимоги до відеотерміналів

Найменування параметра

Значення параметра

Яскравість знака (яскравість фону), кд\м2

Від 35 до 120

Зовнішня освітленість екрана, лк

Від 100 до 250

Контраст (для монохромних зображень)

Від 3:1 до 1,5:1

Нерівномірність яскравості в робочий зоні екрану

Не більше 1,7:1

Відхилення форми робочої зони екрана від прямокутності:


По горизонталі та вертикалі

Не більше 2 %

По діагоналі

Не більше 4 % відношення суми коротких сторін до суми довгих

Різниця довжини рядків або стовпчиків

Не більше 2 % середнього значення

Розмір мінімального елемента зображення (пікселя) для монохромних зображень, мм

0,3

Допустима тимчасова нестабільність зображення (мигання)

Не повинна бути зафіксована у 90 % спостерігачів

Відбивна власність, дзеркальне та змішане (відблиск), %, (допускається виконання вимог при застосуванні екранного фільтра)

Не більш 1

Відношення ширини знака до його висоти для великих літер

Від 0,7 до 0,9

Мінливість розміру знака

Не більш 5 % висоти

Ширина лінії контуру знака

0,15-0,1 висоти


Освітлення на робочому місці оператора ПК: природне - бічне, штучне - загальне та місцеве. Загальне освітлення не менш 400 лк.

Рівень освітленості на робочому столі в зоні розташування документів має бути в межах 300-500 лк, за санітарними вимогами. У разі неможливості забезпечити даний рівень освітленості системою загального освітлення допускається застосування світильників місцевого освітлення, але при цьому не повинно бути відблисків на поверхні екрану та збільшення освітленості екрану більше ніж до 300 лк.

Штучне освітлення приміщення робочого місця, обладнаного відеотерміналом ЕОМ загального та персонального користування, обладнане системою загального рівномірного освітлення. Додатково до загального освітлення встановлені світильники місцевого освітлення. Яскравість світильників загального освітлення в зоні кутів випромінювання від 50º до 90º, відносно вертикалі в подовжній і поперечний площинах складає не більш 200 кд\м2, а захисний кут світильників є не більшим за 40º. Коефіцієнт пульсації не перевищує 5 %.

.5 Режим праці та відпочинку

При організації праці, пов'язаної з використанням ПК, для збереження здоров'я працівника передбачаються:

перерви для відпочинку і вживання їжі;

перерви для відпочинку й особистих потреб;

додаткові перерви.

Оператори ЕОМ виконують роботу, пов'язану з обліком інформації, одержаної з ВДТ за попереднім запитом, або тієї, що надходить з нього, супроводжується перервами різної тривалості, пов'язана з виконанням іншої роботи і характеризується напруженням зору, невеликими фізичними зусиллями, нервовим напруженням середнього ступеня та виконується у вільному темпі. Для операторів із застосуванням ЕОМ слід призначити регламентовані перерви для відпочинку тривалістю 15 хвилин через кожні дві години. Залучення жінок до робіт у нічний час є неприпустимим, за винятком випадків, обумовлених статтею 175 Кодексу законів про працю України.

.6 Вимоги до виробничого персоналу

Усі працівники, які виконують роботи, пов'язані з експлуатацією, обслуговуванням, налагодженням та ремонтом ЕОМ, підлягають обов'язковому медичному огляду - попередньому під час оформлення на роботу та періодичному на протязі трудової діяльності - у порядку, з періодичністю та медичними протипоказаннями відповідно до Положення про медичний огляд працівників певних категорій, затвердженого наказом. До роботи безпосередньо на ЕОМ допускаються особи, які не мають медичних протипоказань.

Медогляд працівник з ПК має проходити раз у 2 роки обов'язково. Власник підприємства повинен безкоштовно надати індивідуальні окуляри коригування зору відповідно до умов роботи з відеотерміналом, якщо результати обстеження показали, що вони є необхідними.

Допускати до роботи осіб, що в установленому порядку не пройшли навчання, інструктаж та перевірку знань з охорони праці та пожежної безпеки, забороняється.

До робіт з обслуговування, допускаються особи, що мають кваліфікаційну групу з електробезпеки не нижче II.

Власник повинен - забезпечувати даними керівників служб та структурних підрозділів, безпосередніх керівників робіт, робочі місця яких обладнані відеотерміналами та ЕОМ, та які виконують обслуговування, ремонт та налагодження комп’ютерної техніки.

5.7 Обов'язки, права та відповідальність працюючих з електронно-обчислювальною машиною

Працівник має право:

на відповідне дослідження очей та зору особою відповідної кваліфікації при виникненні скарг на погіршення зору, яке може бути наслідком роботи на відеотерміналі;

на одержання за рахунок роботодавця індивідуальних засобів коригування зору відповідно до умов роботи за відео терміналом, якщо результати досліджень показали, що вони є необхідними;

на інформацію про всі важливі питання його здоров'я та безпеки, пов'язані з перебуванням за робочим місцем, а також про заходи, що вживаються.

Відповідно до Закону України «Про охорону праці» працівник зобов'язаний:

знати та виконувати вимоги нормативно-правових актів про охорону праці, інструкцій з охорони праці, інструкцій щодо експлуатації застосовуваного обладнання, правила поводження з устаткуванням;

використовувати засоби колективного та індивідуального захисту;

додержуватись зобов'язань з охорони праці, передбачених колективним договором (угодою, трудовим договором) та правилами внутрішнього трудового розпорядку підприємства, проходити у встановленому порядку попередні та періодичні медичні огляди;

негайно повідомляти власника або безпосереднього керівника робіт про кожну виявлену небезпеку, про будь-яке пошкодження захисних пристроїв та засобів захисту, про несправності устаткування;

не відключати захисні пристрої, не проводити самовільних змін конструкції і складу устаткування або його технічного налагодження.

За безпечність експлуатації, обслуговування ЕОМ, а також за відповідальність обладнання, виробничих приміщень, робочих місць відповідає власник. Особи, винні в порушенні цих правил, несуть дисциплінарну, адміністративну, матеріальну або кримінальну відповідальність згідно із чинним законодавством.

.8 Протипожежний захист

Приміщення за вибухопожежною та пожежною небезпекою поділяють на п'ять категорій (А, Б, В, Г, Д). Якісним критерієм вибухопожежної небезпеки приміщень є наявність в них речовин з певними показниками вибухопожежної небезпеки. Приміщення має 1 ступінь вогнестійкості та відноситься до категорії Д. Для цієї категорії обов'язковим є присутність в приміщенні пожежної сигналізації, телефонного зв'язку та первинних засобів пожежогасіння.

В приміщенні з ЕОМ повинен бути хімічний вогнегасник і система автоматичної пожежної сигналізації відповідно до вимог переліку однотипних за призначенням об'єктів, які підлягають обладнанню автоматичними установками пожежогасіння та пожежної сигналізації.

До складу системи пожежної сигналізації входять пожежні сповіщувачі, приймальний прилад та автономне джерело електроживлення. Пожежний сповіщувач - пристрій для формування сигналу про пожежу. Система пожежної сигналізації повинна швидко виявляти місця виникнення пожежі, надійно передавати сигнал на приймально-контрольний прилад і до пункту прийому сигналів про пожежу.

У приміщенні з ЕОМ повинен знаходитись вуглекислотний вогнегасник, тому що комп'ютери знаходяться під напругою, використовувати воду та піну для гасіння пожару недопустимо, оскільки це може привести до електричних травм, а також приймаємо до уваги той факт, що на деякі елементи ЕОМ недопустимо потрапляння вологи.

Пожежа можлива за наявності 3-х чинників: горючої речовини, окислювача, і джерела запалювання. За відсутності будь якого зі згаданих чинників, або обмеженні його визначального параметру безпечною величиною, пожежа не можлива. Можливими причинами пожежі є: коротке замикання та необережне поводження з електроприладами.

Організація протипожежного захисту спрямована на створення умов обмеження розповсюдження і розвитку пожеж і вибухів за межі осередку при їх виникненні, на виявлення та ліквідацію пожежі, на захист людей та матеріальних цінностей від дії шкідливих та небезпечних факторів пожеж і вибухів. Обмеження розповсюдження та розвитку пожежі, загалом, забезпечується: потрібною вогнестійкістю будівель та споруд, використанням негорючих матеріалів для внутрішнього оздоблення приміщень.

Захист людей у разі пожежі є найважливішим завданням всієї системи протипожежного захисту. Вирішення цього завдання становить велику складність, оскільки має власну специфіку та здійснюється іншими шляхами, ніж захист будівельних конструкцій чи матеріальних цінностей. Рятування являє собою вимушене переміщення людей назовні при впливі на них небезпечних факторів пожежі або при виникненні безпосередньої загрози цього впливу. Вимушений процес руху людей з метою рятування називається евакуацією, вона здійснюється через евакуаційні виходи.

Висновок

Згідно з метою дипломного проекту було створено програму автоматизованого обліку студентів коледжу, що навчаються за контрактом. Наявність локальної мережі та необхідність доступу до системи одночасно з боку кількох користувачів зробило необхідним використання при розробці технології «Клієнт-Сервер», що у свою чергу в значній мірі обумовило вибір наявних інстументальних засобів створення програмного продукту. З цією метою були обрані інтегровані поміж собою SQL Server Express і Visual Studio .NET Express фірми Microsoft. Діюча система дозволяє крім суто інформаційних цілей отримувати інформацію про поточні заборгованості студентів і контролювати їх у різні періоди навчання. Зрозумілий інтерфейс дозволяє зручно користувачеві вести операції зі студентами та платежами. Реалізовано автоматичний підрахунок боргів, важлива можливість надання підсумкової й поточної інформації по чисельному складу, по оплаті за навчання, як у цілому по коледжу, так і по кожному окремому студентові, при цьому формуються списки боржників згідно курсу, спеціальності, шифру групи, або по сукупності цих критеріїв.

Звіт із заборгованості по оплаті за навчання разом зі статистикою можна отримати у виді друкованої копії для подальшого використання.

Проведений економічний розрахунок показав, що собівартість програми «Автоматизована система обліку студентів коледжу, що навчаються за контрактом» складає 2220,38 грн., при продажу цієї програми ціна для споживача складе 2930,86 грн. З кожного проданого екземпляра програми коледж матиме прибуток 488,48 грн.

У розділі «Охорона праці» було підтверджено, що робоче місце користувача електронно-обчислювальної машини цілком та повністю відповідає нормам і правилам техніки безпеки й експлуатації. Для постійного використання та підтримки даних в актуальному стані достатньо одного робочого місця оператора і комп'ютера, що відповідає мінімальним системним вимогам.

Література

Волоха А.В. Microsoft SQL Server 2005: Новые возможности. - СПб.: Питер, 2006. - 304 с.

Гандзюк М. П. Основи охорони праці. Підручник. - К.: Каравела, 2004. - 408 с.

Грофф Джеймс Р., Вайнберг Пол Н. SQL: Полное руководство: Пер. с англ. - 2-е изд., перераб. и доп. - К.: Издательская группа BHV, 2001. - 816 с.: ил.

Дейт К. Дж. Введение в системы баз данных, 6-е издание: Пер. с англ. - К.; М.; СПб.: Издательский дом «Вильямс», 2000. - 848 с.: ил.

Долин П.А. Справочник по технике безопасности, 5-е издание, переработанное и дополненное. - М.: Энергоиздат, 1982. - 800 с.

Законодавство України про охорону праці: Збірник нормативних документів. - К.: Основа, 2003, в 4-х томах.

Єщенко П.С., Палкін Ю.І. Сучасна економіка: Навч. посіб. - К.: Вища шк., 2005. - 327 с.: іл.

Каленик А.Е. Использование новых возможностей Microsoft SQL Server 2005. - СПб.: Питер, 2006. - 336 с.

Постолит А.В. Visual Studio .NET: Разработка приложений баз данных. - СПб.: БХВ-Петербург, 2003. - 544 с.: ил.

Рохилла С., Натан С., Мэлхотра С. Microsoft ADO.NET: Разработка профессиональных проектов. - СПб.: БХВ-Петербург, 2003. - 768 с.: ил.

Темплман Дж., Виттер Д. NET Framework: Библиотека классов. - М.: КУДИЦ-ОБРАЗ, 2003. - 672 с.

Хальворсон М. Microsoft Visual Basic 2005. - М.: Эком, 2007. - 640 с.

Хандхаузен Р. Знакомство с Microsoft Visual Studio 2005 Team System. - СПб.: Питер, 2006. - 416 с.

Економіка підприємства: Навч. посіб. / За ред. А.В. Шегди. - К.: Знання, 2005. - 431 с.

Похожие работы на - Автоматизована система обліку студентів коледжу, що навчаються за контрактом

 

Не нашли материал для своей работы?
Поможем написать уникальную работу
Без плагиата!
Без нейросетей!