Проектирование базы данных ортопедического отделения больницы

  • Вид работы:
    Курсовая работа (т)
  • Предмет:
    Информационное обеспечение, программирование
  • Язык:
    Русский
    ,
    Формат файла:
    MS Word
    107,49 Кб
  • Опубликовано:
    2015-01-19
Вы можете узнать стоимость помощи в написании студенческой работы.
Помощь в написании работы, которую точно примут!

Проектирование базы данных ортопедического отделения больницы















КУРСОВАЯ РАБОТА

по дисциплине: «Базы данных»

на тему: «Проектирование базы данных ортопедического отделения больницы»

Оглавление

ВВЕДЕНИЕ

1 НОРМАЛИЗАЦИЯ БД

2 ПРАКТИЧЕСКАЯ ЧАСТЬ

.1      Структура системы, перечень подсистем

.2      Создание таблиц

.3      Триггер

.4      Процедура

ЗАКЛЮЧЕНИЕ

СПИСОК ЛИТЕРАТУРЫ

ВВЕДЕНИЕ

Необходимо создать базу данных, которая включает в себя информацию об ортопедическом отделении больницы. В базу должны входить несколько таблиц: список операционных больных, в котором отображается вся информация о пациентах; список медперсонала, в котором отображается вся информация о сотрудниках ортопедического отделения; список операций, который отображает дату операции, больного, вид операции и номер работающей бригады; график работы каждой бригады; список назначений пациентам; второстепенные необходимые таблицы.

1 НОРМАЛИЗАЦИЯ БД

НФ (Первая нормальная форма)

Первая нормальная форма (1НФ) - это обычное отношение. Согласно нашему определению отношений, любое отношение автоматически уже находится в 1НФ. Напомним кратко свойства отношений (это и будут свойства 1НФ):

1 В отношении нет одинаковых кортежей.

2 Кортежи не упорядочены.

3 Атрибуты не упорядочены и различаются по наименованию.

4 Все значения атрибутов атомарны.

В ходе логического моделирования на первом шаге предложено хранить данные в одном отношении, имеющем следующие атрибуты:

ОРТОПЕДИЧЕСКОЕ ОТДЕЛЕНИЕ (ID_Pacienta, Diagnoz, Fio, №palati FIO rodstv, DATA operacii, ID_rabotnika, №brigadi , Doljnost rabotnika, FIO rabotnika, Naznachenie

где

ID_Pacienta - идентификационный номер пациента

Fio - фамилия, имя, отчество пациента

Diagnoz - диагноз пациента

№palati - номер палаты

FIO rodstv - номер ФИО ближайшего родственника пациента

DATA operacii - дата операции

ID_rabotnika - номер идентификационный номер работника отделения

№brigadi - номер бригады, в которой работает сотрудник

Doljnost rabotnika - должность работника

FIO rabotnika - ФИО работника отделения

Naznachenie - назначенные пациенту лекарства

Таблица 1 - Ортопедическое отделение (1НФ)

 ID_Pacienta

Fio

Diagnoz

№palati

FIO rodstv

DATA operacii

ID_rabotnika

№brigadi

FIO rabotnika

Doljnost rabotnika

Naznachenie

1

Иванов И.И.

Миниск

1

Иванов И.И.

10.10.10

1

1

Мазур В.В.

хирург

аспирин

2

Петров П.П.

Миниск

1

Петров П.П

12.10.10

2

1

Мазур В.В.

хирург

Аспирин

Сидоров В.В

Миниск

2

Сидоров В.В.

14.10.10.

3

2

Сахренко И.И.

хирург

Аспирин

4

Савинов М.Г.

Миниск

3

Савинова Г.В.

14.10.10

4

3

Демин М.В.

Хирург-ортопед

Аспирин

5

Петрова С.С.

Миниск

3

Петрова С.С.

15.10.10

5

3

Демин М.В.

Хирург-ортопед

Аспирин


НФ (Вторая Нормальная Форма)

Отношение находится во второй нормальной форме (2НФ) тогда и только тогда, когда отношение находится в 1НФ и нет неключевых атрибутов, зависящих от части сложного ключа. (Неключевой атрибут - это атрибут, не входящий в состав никакого потенциального ключа).

Замечание. Если потенциальный ключ отношения является простым, то отношение автоматически находится в 2НФ.

В выше представленной таблице были добавлены второстепенные ключи(foreign key), а так же созданы соответствующие дополнительные таблицы, перечисляющие относящиеся к нужным полям данные:

Таблица 2 - Ортопедическое отделение (2НФ)

 ID_Pacienta

Fio

Diagnoz

№palati

FIO rodstv

1

Иванов И.И.

Миниск

1

Иванов

2

Петров П.П.

Миниск

1

Петров

3

Сидоров В.В

Разрыв АКС

2

Сидоров

4

Савинов М.Г.

Разрыв АКС

3

Савинова

5

Петрова С.С.

Разрыв АКС

3

Петрова


Таблица 3 - Ортопедическое отделения(2)

 ID_Operacii(PK)

ID_Pacienta

Vid operacii

Data operacii

1

1

1

Удаление жидкости

10.10.12

2

2

1

Удаление жидкости

11.10.12

3

3

2

Удаление пластины

11.10.12

4

4

3

Удаление пластины

12.10.12

5

5

2

Синтез пластины

15.10.12


Таблица 4 - Отношение «диагнозы»

IDДиагноз


1

Разрыв связки

2

Вывих

3

Остеомиелит

4

Артрогрипоз

5

Миниск

6

Анкилоз

7

Перелом

8

Повреждение АКС

9

Анкилоз

10

Бурсит


3НФ (Третья Нормальная Форма)

Атрибуты называются взаимно независимыми, если ни один из них не является функционально зависимым от другого.

Отношение находится в третьей нормальной форме (3НФ) тогда и только тогда, когда отношение находится в 2НФ и все не ключевые атрибуты взаимно независимы.

Для достижения 3НФ необходимо избавиться от полей, не имеющих второстепенную связь. Следовательно, необходимо создать дополнительные таблицы, отображающие список с нужной информацией

Таблица 5 - Отношение «Бригады»

ID_brigadi

№brigadi

1

1

2

2

3

3


Таблица 6 - Отношение «Вид операции»

ID

Vid operacii

1

Чистка

2

Синтез/удаление

3

Таблица 7 - «Медперсонал»

ID_rabotnika

Doljnost

FIO

1

Хирург

Мазур В.В

2

Хирург

Сахренко И.И.

3

Хирург-ортопед

Демин М.В.

4

Кардиолог

Петренко З.К.

5

Медсестра

Зуратова М.М.

6

Медсестра

Евгеньева С.В.

7

Медсестра

Шевченко С.С.

8

Санитар

Иванченко К.С.

9

Санитар

Коробова Е.Е.

10

Анестезиолог

Деулина А.А.


Таблица 8 - Отношение «Должность»

ID

Doljnost

1

Хирург

2

Хирург-ортопед

3

Медсестра

4

Санитар

5

Кардиолог

6

Анестезиолог


В итоге все обнаруженные аномалии устранены. Реляционная модель, состоящая из 5 отношений, находящихся в 3 нормальной форме, является адекватной описанной модели предметной области.

2 ПРАКТИЧЕСКАЯ ЧАСТЬ

 

2.1    Структура системы, перечень подсистем


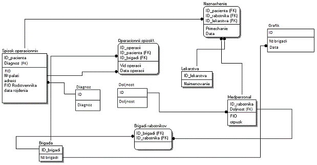
Для данной работы выделим 10 таблиц, которые будут содержать всю информацию. Свяжем таблицы друг с другом внешними ключами. Схема базы данных выполнена в программе Erwin и представлена на рисунке 1.

Рисунок 1 - Схема баз данных

1.      Spisok_operacionnih - таблица, содержащая в себе информацию о пациентах, находящихся в отделении.

2.      Operacionii_spisok - таблица, содержащаяв себе информацию об будущих операциях

3.      Naznachenie - таблица, содержащая в себе информацию о назначениях различных лекарств пациентам

4.      Lekarstva - список всех лекарств в отделении

5.      Brigada - список с номерами бригад отделения

6.      Brigadi rabotnikov - таблица, содержащая в себе информацию о том, к какой бригаде относится каждый сотрудник отделения

7.      Medpersonal - таблица, содержащая в себе информацию о каждом сотруднике хирургического отделения

8.      Grafik - таблица, содержащая в себе информацию о графике работы каждой бригады отделения

9.      Doljnost - список всех должностей

10.    Diagnoz - список диагнозов

Таблица 9- Поля и типы

Таблица

Поле

Тип

Constraint

Spisok_operacionnih

ID_pacienta

Primary key


FIO

Varchar2

-


№ palati

Number

-


adress

Varchar2

-


Diagnoz

Varchar2

Foreign Key


FIO rodstvennika

Varchar2

-


Data rojdenia

Date

-

Operacionii Spisok

ID_Operacii

Number

Primary key


ID_pacienta

Number

Foreign Key


ID_Brigadi

Number

Foreign Key


Vid Operacii

Varchar2

-


Date

Date

-

Naznachenie

ID_Pacienta

Number

Foreign key


Id_rabotnika

Number

Foreign key


ID_lekarstva

Number

Foreign key


Primechanie

Varchar2

-

Diagnoz

ID

Number

Primary key


Diagnoz

Varchar2

-

Doljnost

ID

Number

Primary key


Doljnost

Varchar2

-

Lekarstva

ID_lekarstva

Number

Primary key


Naimenovanie

Varchar2

-

Grafik

Number

Primary key


№ brigadi

Number

Foreign Key


Data

Data

-

Brigada

ID_brigadi

Number

Primary key


№ brigadi

Number

-

Brigadi_ rabotnikov

ID_brigadi

Number

Foreign Key


ID_rabotnika

Number

Foreign Key

Medpersonal

ID_rabotnika

Number

-


Doljnost

Varchar2

Foreign Key


FIO

Varchar2

-


Otpusk

Date

-


2.2    Создание таблиц


Далее с помощью языка PL/SQL создадим и заполним таблицы.

Скрипты таблиц:table spisok_operacionnih

(ID_Pacienta Number Not Null Primary key,Varchar2(400),

№palati Number,Varchar2 (100),Varchar2(200),_rodstvennika Varchar2(400),_rojdenia Date),FK_SO Foreign Key (Diagnoz) references Diagnoz (Diagnoz);into spisok_operacionnih (ID_Pacienta, FIO, №palati, address , Diagnoz , FIO_rodstvennika, Data_rojdenia) VALUES (‘1’, ‘ Алексеев Алексей Алексеевич’, ‘1’, ‘ Алексено 3-1’, ‘-‘, ‘Алексеев Алексей Иванович’, ’10.10.69’);into spisok_operacionnih (ID_Pacienta, FIO, №palati, address , Diagnoz , FIO_rodstvennika, Data_rojdenia) VALUES (‘2’, ‘ Андреев Андрей Алексеевич’, ‘1’, ‘ Петровка 31-12’, ‘-‘, ‘Андреев Алексей Иванович’, ’15.09.77’);into spisok_operacionnih (ID_Pacienta, FIO, №palati, address , Diagnoz , FIO_rodstvennika, Data_rojdenia) VALUES (‘3’, ‘ Бондарев Виктор Сергеевич, ‘2’, ‘ Сталеваров 41-2, ‘-‘, ‘Бондарев Сергей Генадьевич’, ’02.01.59’);into spisok_operacionnih (ID_Pacienta, FIO, №palati, address , Diagnoz , FIO_rodstvennika, Data_rojdenia) VALUES (‘4’, ‘ Воложин Виктор Андреевич, ‘2’, ‘ Маркса 116-23, ‘-‘, ‘Воложина Тамара Сергеевна’, ’05.06.91’);into spisok_operacionnih (ID_Pacienta, FIO, №palati, address , Diagnoz , FIO_rodstvennika, Data_rojdenia) VALUES (‘5’, ‘ Вахитов Рустам Авраамович, ‘2’, ‘ Ворошилова 16-35, ‘-‘, ‘Вахитов Авраам Маратович ’, ’16.10.47’);into spisok_operacionnih (ID_Pacienta, FIO, №palati, address , Diagnoz , FIO_rodstvennika, Data_rojdenia) VALUES (‘6’, ‘Гайсин Марат Алексеевич, ‘3’, ‘ Ворошилова 88-15, ‘-‘, ‘Гайсина Светлана Евгеньевна ’, 19.12.85’);into spisok_operacionnih (ID_Pacienta, FIO, №palati, address , Diagnoz , FIO_rodstvennika, Data_rojdenia) VALUES (‘7’, ‘ Дубов Сергей Сергеевич, ‘4’, ‘ Вокзальная 112-31, ‘-‘, ‘Дубова Наталья Леонидовна ’, ’16.05.49’);into spisok_operacionnih (ID_Pacienta, FIO, №palati, address , Diagnoz , FIO_rodstvennika, Data_rojdenia) VALUES (‘8’, ‘ ДемьяновА Анна Ивановна, ‘5’, ‘ Завенягина 1-3, ‘-‘, ‘-‘, ’16.10.47’);into spisok_operacionnih (ID_Pacienta, FIO, №palati, address , Diagnoz , FIO_rodstvennika, Data_rojdenia) VALUES (‘9’, ‘ Давыдова Анна Сергеевна, ‘5’, ‘ Завенягина 12-32, ‘-‘, ‘-‘, ’17.01.57);into spisok_operacionnih (ID_Pacienta, FIO, №palati, address , Diagnoz , FIO_rodstvennika, Data_rojdenia) VALUES (‘10’, ‘ Петрова Наталья Ивановна, ‘5’, ‘ Мичурина 15-49, ‘-‘,‘-‘, ‘17.02.83’);table Operacionii_Spisok

(ID_Operacii Number Not Null Primary key,_Pacienta Number,_brigadi Number,_operacii Varchar2 (100),Varchar2(200));FK_OS Foreign Key (ID_Pacienta) references spisok_operacionnih (ID_Pacienta),FK_OS1 Foreign Key (ID_brigadi) references Brigada (ID_brigadi);table Naznachenie

(ID_Pacienta Number,_Rabotnika Number,_Lekarstva Number,Varchar2 (100),Date),FK_Nazn Foreign Key (ID_Pacienta) references spisok_operacionnih (ID_Pacienta),FK_Nazn1 Foreign Key (ID_rabotnika) references Medpersonal (ID_rabotnika),FK_Nazn2 Foreign Key (ID_Lekarstva) references Lekarstva (ID_Lekarstva);table Diagnoz

(ID Number Not Null Primary key,Varchar2(400));into Diagnoz (ID, Diagnoz) VALUES (’1’,’ Разрыв связки’);into Diagnoz (ID, Diagnoz) VALUES (’2’,’ Бурсит’);into Diagnoz (ID, Diagnoz) VALUES (’3’,’ Вывих’);into Diagnoz (ID, Diagnoz) VALUES (’4’,’ Остеомиелит’);into Diagnoz (ID, Diagnoz) VALUES (’5’,’ Артрогрипоз’);into Diagnoz (ID, Diagnoz) VALUES (’6’,’ Миниск’);into Diagnoz (ID, Diagnoz) VALUES (’7’,’ Анкилоз’);into Diagnoz (ID, Diagnoz) VALUES (’8’,’ Перелом’);into Diagnoz (ID, Diagnoz) VALUES (’9’,’ Повреждение АКС’);into Diagnoz (ID, Diagnoz) VALUES (’10’,’ Анкилоз’);table Doljnost

(ID Number Not Null Primary key,Varchar2(400));into Doljnost (ID, Doljnost) VALUES (’1’,’ Хирург’);into Doljnost (ID, Doljnost) VALUES (’2’,’ Санитар’);into Doljnost (ID, Doljnost) VALUES (’3’,’ Кардиолог’);into Doljnost (ID, Doljnost) VALUES (’4’,’ Анестезиолог’);into Doljnost (ID, Doljnost) VALUES (’5’,’ Медсестра’);into Doljnost (ID, Doljnost) VALUES (’6’,’ Главный хирург’);table Lekarstva

(ID_Lekarstva Number Not Null Primary key,Varchar2(400));into Lekarstva (ID_Lekarstva, Naimenovanie) VALUES (’1’,

’ Пеницилин’);into Lekarstva (ID_Lekarstva, Naimenovanie) VALUES (’2’,

’Абактал’);into Lekarstva (ID_Lekarstva, Naimenovanie) VALUES (’3’,

‘Метронидазол’);into Lekarstva (ID_Lekarstva, Naimenovanie) VALUES (’4’,

‘Дравмадол’);into Lekarstva (ID_Lekarstva, Naimenovanie) VALUES (’5’,

‘Найс’);into Lekarstva (ID_Lekarstva, Naimenovanie) VALUES (’6’,

‘Анальгин’);into Lekarstva (ID_Lekarstva, Naimenovanie) VALUES (’7’,

‘Парацетамол’);into Lekarstva (ID_Lekarstva, Naimenovanie) VALUES (’8’,

‘Цефазолин’);into Lekarstva (ID_Lekarstva, Naimenovanie) VALUES (’9’,

‘Цефтриаксон’);into Lekarstva (ID_Lekarstva, Naimenovanie) VALUES (’10’,

‘Аспирин’);table Grafik

(ID Number Not Null Primary key,

№brigadi Number,Date),FK_Graf Foreign Key (№brigadi) references Brigada (№brigadi);table Brigada

(ID_brigadi Number Not Null Primary key,

№brigadi Number);into Brigada (ID_brigadi, №brigadi) VALUES (’1’,

’1’);into Brigada (ID_brigadi, №brigadi) VALUES (’2’,

’2’);into Brigada (ID_brigadi, №brigadi) VALUES (’3’,

’3’);into Brigada (ID_brigadi, №brigadi) VALUES (’4’,

’4’);table Brigadi_rabotnikov

(ID_brigadi Number,_rabotnika Number),FK_Br Foreign Key (ID_brigadi) references Brigada (ID_brigadi),FK_Br2 Foreign Key (ID_rabotnika) references Medpersonal (ID_rabotnika);table Medpersonal

(ID_rabotnika Number Not Null Primary key,Varchar2(400),Varchar2(400),Date),FK_Med Foreign Key (Doljnost) references Doljnost (Doljnost);into Medpersonal (ID_rabotnika, Doljnost, FIO, Otpusk) VALUES (’1’,’-’, ’Иванов Иван Иванович’, ’Январь’);into Medpersonal (ID_rabotnika, Doljnost, FIO, Otpusk) VALUES (’2’,’-’, ‘Мазур Леонид Исаакович’, ‘Февраль’);into Medpersonal (ID_rabotnika, Doljnost, FIO, Otpusk) VALUES (’3’,’-’, ‘ Петров Петр Антонович ’, ‘Февраль’);into Medpersonal (ID_rabotnika, Doljnost, FIO, Otpusk) VALUES (’4’,’-’, ‘ Сергеева Анна Ивановна ’, ‘ Май ’);into Medpersonal (ID_rabotnika, Doljnost, FIO, Otpusk) VALUES (’5’,’-’, ‘ Шиванчук Евгения Васильевна ’, ‘ Март ’);into Medpersonal (ID_rabotnika, Doljnost, FIO, Otpusk) VALUES (’6’,’-’, ‘ Борисова Майя Петровна ’, ‘ Октябрь ’);into Medpersonal (ID_rabotnika, Doljnost, FIO, Otpusk) VALUES (’7’,’-’, ‘ Страховая Инна Матвеевна ’, ‘ Декабрь ’);into Medpersonal (ID_rabotnika, Doljnost, FIO, Otpusk) VALUES (’8’,’-’, ‘ Деулин Максим Алексеевич ’, ‘ Июнь ’);into Medpersonal (ID_rabotnika, Doljnost, FIO, Otpusk) VALUES (’9’,’-’, ‘ Иванова Марья Петровна ’, ‘ Август ’);into Medpersonal (ID_rabotnika, Doljnost, FIO, Otpusk) VALUES (’10’,’-’, ‘ Стаканова Елена Алексеевна ’, ‘ Май ’);

2.3    Триггер

база данные оracle

Ниже описано создание триггера, который выполняет определенную проверку: в один рабочий день может работать только одна бригада в ортопедическом отделении. График работы бригад находится в таблице «Grafik». Операции может проводить в конкретный день, только та бригада, которая работает по графику в этот день. Если в операционном списке записана дата операции и номер бригады, которая не работает в этот день, то «всплывает» ошибка.

Скрипт триггера:

Сreate or replace trigger "AVB_OPERATING_LIST_T1"or update or delete on "AVB_OPERATING_LIST"each rowTRIGGER AVBinsert on AVB_OPERATING_LISTNUMBER;NUMBER;NUMBER;NUMBER;MIN(id) into MIN from AVB_OPERATING_LIST;MAX(id) into MAX from AVB_OPERATING_LIST;count(*) into X from AVB_GRAFIK where AVB_OPERATING_LIST. DATE_OPERATING=AVB_GRAFIK.DATE and AVB_OPERATING_LIST.№BRIGADI=AVB_GRAFIK.№Brigadi and AVB_OPERATING_LIST.ID_OPERATING=i;i in MIN..MAX loop(X=0 then NULLX=1 then DELETE FROM AVB_OPERATING_LIST where AVB_OPERATING_LIST.id=i;if;if;loop;

COMMIT;.

2.4    Процедура


Ниже описано создание процедуры, которая проверяет и заносит в переменную количество операций, запланированных на сегодняшний день (дата сегодняшнего дня берется из SYSDATE(системного времени)).

END;

Комментарий: при создании процедуры была использована вспомогательная таблица AVB_vspomog, которая не описана в системе и не отображена на рисунке 1.

Заключение

Благодаря изученному материалу была создана БД, которая имеет дополнительный триггер и процедуру для выполнения условия задачи. Был изучен программный продукт Oracle Application Express и был закреплен материал по изученному ранее языку MySql.

Список литературы

1.      «Первые шаги - PL/SQL в Oracle» [<http://www.firststeps.ru/sql/oracle/>]

2.      «Oracle Application Express»[ <http://apex.oracle.com/i/index.html>]

3.      «Форум программистов» [<http://www.sql.ru>]

.        Санжей Мишра «Секреты Oracle SQL». Издательство «Символ-плюс» 2010г.

.        Коннор МакДональд «Oracle PL/SQL». Издательство «ДиаСофтЮП» 2009г.

.        Скотт Урман «Программирование на языке PL/SQL. Руководство для программистов». Издательство «Лори» 2009г.

Похожие работы на - Проектирование базы данных ортопедического отделения больницы

 

Не нашли материал для своей работы?
Поможем написать уникальную работу
Без плагиата!
Без нейросетей!