Разработка программного приложения 'Автоматизация учёта клиентов отдела вневедомственной охраны'

  • Вид работы:
    Курсовая работа (т)
  • Предмет:
    Информационное обеспечение, программирование
  • Язык:
    Русский
    ,
    Формат файла:
    MS Word
    2,4 Мб
  • Опубликовано:
    2015-07-15
Вы можете узнать стоимость помощи в написании студенческой работы.
Помощь в написании работы, которую точно примут!

Разработка программного приложения 'Автоматизация учёта клиентов отдела вневедомственной охраны'

ПОЯСНИТЕЛЬНАЯ ЗАПИСКА

ДИПЛОМНЫЙ ПРОЕКТ НА ТЕМУ:

Автоматизация учета клиентов отдела вневедомственной охраны

Содержание

Введение

. Постановка задачи

. Формализация

. Описание среды программирования

.1. Требования к техническому обеспечению

.2. Требования к программному обеспечению

. Методика разработки проекта

.1. Алгоритмизация задачи

.1.1. Описание алгоритма

.1.2. Структурная схема

.2. Программирование

.3. Аномалии и защитное программирование

.4. Тестирование и отладка

. Анализ результатов решения

. Инструкция пользователю

. Экономическая часть

Заключение

Литература

Приложение

Введение

На обслуживание отдела вневедомственной охраны при ОВД по Боровскому району поставлены многие предприятия Боровского района. Процесс принятия объекта под охрану сопровождается оформлением документации: заявления, договора и технические акты и т.д.

После подписания договора сотрудники отдела вневедомственной охраны рассчитывают время, сроки и охранные комплектующие (датчики оповещения и т.п.), устанавливают их на объектах.

Заполнение договоров, актов и заявок занимает большую часть рабочего времени, т.к. на сегодняшний день этот процесс не автоматизирован. Архивное хранение и стандартный поиск вручную информации о клиентах и необходимой документации является трудоемким и не всегда эффективным способом.

Разработка программного приложения автоматизирует и упростит работу по учёту клиентов ОВО при ОВД по Боровскому району.

1. Постановка задачи

Цель дипломного проекта разработка программного приложения «Автоматизация учёта клиентов отдела вневедомственной охраны», которое позволит автоматизировать процесс ввода, хранения, поиска и редактирования сведений, выводить на экран и принтер информацию о клиентах, охраняемых объектах и заключённых договорах.

С помощью этого программного приложения служащий ОВО производит:

·        расчет времени охраны объектов, подключенных на пульт централизованного наблюдения, на каждый день недели.

·        расчёт стоимости услуг вневедомственной охраны.

·        анализ информации о договорах и охраняемых объектах.

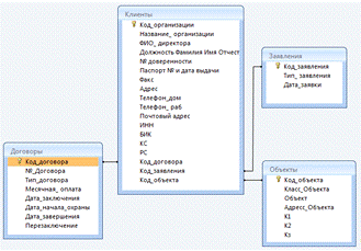
2. Формализация

Для построения необходимо провести формализацию задачи, являющуюся необходимым этапом разработки задачи и заключающуюся в построении структуры таблиц для хранения информации, схемы их взаимосвязей и описания алгоритмов обработки.

Взаимосвязь показана в схеме данных:


Как правило, разработка проекта реализации задачи выполняется в несколько этапов и начинается с анализа той информации, которая является выходной (формы и отчеты для Excel). Только после выяснения структуры и состава этой информации, формулировки запросов для получения отчетов можно сделать вывод о структуре и составе таблиц данных. Необходимым этапом формализации задачи является нормализация базы данных.

Нормализация БД - это процесс устранения избыточности, дублирования данных. Как следствие, значительно сокращается вероятность появления противоречивых данных, облегчается администрирование базы и обновление информации в ней, сокращается объем дискового пространства.

В идеале при нормализации надо добиться, чтобы любое значение хранилось в базе в одном экземпляре, причем значение это не должно быть получено расчетным путем из других данных, хранящихся в базе.

Метод нормализации основан на достаточно сложной теории реляционных моделей данных.

При разработке структуры БД могут возникнуть проблемы, связанные:

·        С избыточностью данных

·        С аномалиями

Под избыточностью данных понимают дублирование данных, содержащихся в БД. При этом различают простое (не избыточное) дублирование и избыточное дублирование данных.

Избыточность данных при выполнении операций с ними может приводить к различным аномалиям - нарушению целостности БД. Выделяют:

·        Аномалии удаления возникающие при удалении данных из дефектной схемы.

·        Аномалии обновления (модификации) возникают при изменении данных дефектной схемы.

·        Аномалии ввода проявляются при вводе данных в дефектную таблицу.

Процесс проектирования БД с использованием метода нормальных форм является пошаговым и заключается в последовательном переводе по определенным правилам отношений из первой нормальной формы в нормальные формы более высокого порядка. Каждая следующая нормальная форма ограничивает определенный тип функциональных зависимостей, устраняет соответствующие аномалии при выполнении операций над отношениями БД и сохраняет свойства предшествующих нормальных форм.

Выделяют следующую последовательность нормальных форм:

ü  Первая нормальная форма

ü  Вторая нормальная форма

ü  Третья нормальная форма

ü  Нормальная форма Бойса-Кодда

ü  Четвертая нормальная форма

ü  Пятая нормальная форма

Первая нормальная форма (1NF)

Таблица находится в первой нормальной форме, если каждый её атрибут атомен. Под выражением «атрибут атомарен» понимается, что атрибут может содержать только одно значение. Таким образом, не существует 1NF <#"784549.files/image002.gif">

Если данные введены верно то появляется главная форма программы, которая выглядит следующим образом:


Здесь представлены кнопки для выполнения различных операций. Из этого меню Вы можете: работать с заявками и с договорами. Так же Вы можете вывести на экран (а при необходимости и распечатать) различные отчеты: отчет расчета времени охраны объекта, заявки на установку охраны объекта.

Для начала работы с заявками, выберите на главной форме раздел «Заявления».


При заполнении полей этой формы данные сохраняются в БД «Охрана». Удалить заявку. Чтобы удалить заявку, нажмите на кнопку "Удалить" Распечатать заявку. Для печати заявки, нажмите на кнопку "Заявления" или "Заявления снять", при этом на экран выводится заявка в виде документа Microsoft Word.

Для начала работы с договорами, выберите на главной форме пункт «Договора».


На форме находятся три вкладки «Организация», «Реквизиты», «Договор»


После заполнения необходимых данных есть возможность открыть и распечатать договор ПЦО, КТС, Пожарная. Все договора выводятся в виде документа Microsoft Word.


При помощи меню Расчёт времени можно перейти на формы для расчёта времени охраны №1.


На этой форме необходимо заполнить количество дней охраны, а затем выставить время охраны. После заполнения нажать на кнопку «Расчёт».

Появляется документ Microsoft Excel в котором при помощи формул производится расчёт времени охраны объекта.

Также при помощи меню Расчёт времени можно перейти на формы для расчёта времени охраны №2 которая используется для более детального расчёта.

Примечание!!! - таблица сама рассчитает норму часов охраны, необходимо только заполнить графы.

- при заполнении таблицы вводить 0 часов, а не 24 часа;

Для расчёта времени охраны необходимо нажать Файл-Расчёт №2

Появляется документ Microsoft Excel в котором при помощи формул производится расчёт времени охраны объекта.

Для того чтобы начать работу с объектами, выберите на главной форме пункт «Объекты», при этом появится форма:


На этой форме заполняются и отображаются сведения об охраняемых объектах.

Классификация объектов.

1. В зависимости от значимости и концентрации материальных, художественных, исторических, культурных и культовых ценностей, размещенных на объекте, последствий от возможных преступных посягательств на них, все объекты, их помещения и территории подразделяются на две группы (категории): А и Б. Каждая из них дополнительно подразделяется на две подгруппы: А1 и А2, Б1 и Б2.

Объекты подгрупп А1 и А2 - это объекты особо важные, повышенной опасности и жизнеобеспечения, противоправные действия (кража, грабеж, разбой, терроризм и другие) на которых, в соответствии с уголовным законодательством Российской Федерации могут привести к крупному, особо крупному экономическому или социальному ущербу государству, обществу, предприятию, экологии или иному владельцу имущества.

Объекты подгрупп Б1 и Б2 - это объекты, хищения на которых в соответствии с уголовным законодательством Российской Федерации могут привести к ущербу в размере до 500 минимальных размеров оплаты труда и свыше 500 соответственно.

2. Объекты подгруппы А2 (специальные помещения объектов особо важных и повышенной опасности):

хранилища и кладовые денежных валютных средств, ценных бумаг;

хранилища ювелирных изделий, драгоценных металлов и камней;

хранилища секретной документации, изделий;

специальные хранилища взрывчатых, наркотических, ядовитых, бактериологических, токсичных и психотропных веществ и препаратов;

специальные фондохранилища музеев и библиотек.

3. Объекты подгруппы А1:

объекты особо важные, повышенной опасности и жизнеобеспечения, включенные в Перечень объектов, подлежащих государственной охране согласно Постановлению Правительства Российской Федерации от 14 августа 1992 года № 587;

объекты, включенные органами власти субъектов Российской Федерации или местного самоуправления в перечни объектов особо важных, повышенной опасности и жизнеобеспечения;

объекты по производству, хранению и реализации наркотических веществ, сильнодействующих ядов и химикатов, токсичных и психотропных веществ и препаратов (базы аптекоуправления, аптеки, склады медрезерва, научные, медицинские и другие учреждения, заведения, в практике которых используются эти вещества);

ювелирные магазины, базы, склады и другие объекты, использующие в своей деятельности ювелирные изделия, драгоценные металлы и камни;

объекты и помещения для хранения оружия и боеприпасов, радиоизотопных веществ и препаратов, предметов старины, искусства и культуры;

объекты кредитно-финансовой системы (банки, операционные кассы вне кассового узла, дополнительные офисы, пункты обмена валюты, банкоматы);

кассы предприятий, организаций, учреждений, головные кассы крупных торговых предприятий;

сейфовые комнаты, предназначенные для хранения денежных средств, ювелирных изделий, драгоценных металлов и камней;

другие аналогичные объекты и имущественные комплексы.

4. Объекты подгруппы Б2:

объекты с хранением или размещением товаров, предметов повседневного спроса, продуктов питания, компьютерной техники, оргтехники, видео- и аудиотехники, кино- и фотоаппаратуры, натуральных и искусственных мехов, кожи, автомобилей и запасных частей к ним, алкогольной продукции с содержанием этилового спирта свыше 13% объема готовой продукции и другого аналогичного имущества.

5. Объекты подгруппы Б1:

объекты с хранением или размещением изделий технологического, санитарно-гигиенического и хозяйственного назначения, нормативно-технической документации, инвентаря и другого имущества;

объекты мелкооптовой и розничной торговли (павильоны, палатки, ларьки, киоски и другие аналогичные объекты).

. Объекты, не вошедшие в перечни, квалифицируются по ближайшему аналогу с учетом возможного риска и ущерба вследствие преступного посягательства на них.

После заполнения полей формы с учётом положенных скидок производится расчёт стоимости оплаты за час охраны, за месяц охраны:

Для составления договоров необходимы реквизиты не только Клиента, но и Охраны и ФУП «Охрана» чтобы пользователь при изменении этих данных мог исправить их в программе предусмотрена форма «Исходные данные», которая открывается из меню главной формы Файл - Исходные данные. Она выглядит следующим образом:

Для редактирование сведений используемых при входе в программу используется форма «Пользователи», которая открывается из меню главной формы Файл - Пользователи.

7. Экономическая часть

Данное приложение предназначено для автоматизации учёта клиентов отдела вневедомственной охраны. Необходимо подсчитать экономический эффект от внедрения данного программного продукта, который в данном случае заключается в экономии рабочего времени сотрудника отдела.

Экономический эффект - это экономия времени сотрудника предприятия, которая может быть достигнута за счет:

Сокращение времени на формирование нужных документов;

Снижения временных затрат на обработку данных;

Снижение временных затрат на поиск необходимой информации.

Таблица затрат на разработку и внедрение.

Этап разработки

Содержание работы

Трудоемкость в часах

Постановка задачи

Пред проектное обследование. Разработка, согласование и утверждение технико-экономического обоснования.

11




Технический проект

Уточнение структуры и формы представления входных и выходных данных. Разработка алгоритма решения задачи. Разработка структуры программы.  Разработка плана мероприятий по разработке и внедрению ПП. Согласование и утверждение технического проекта.

40




Рабочий проект

 Описание программы на языке программирования  Разработка, согласование и утверждение порядка и методики испытаний, корректировка программы

90




Документация и внедрение.

20

ИТОГО:

 

161 час

1.Коэффициент сложности задачи с характеризует относительную сложность программы по отношению к так называемой типовой задаче, реализующей стандартные методы решения, сложность которой принята равной единице (величина с лежит в пределах от 0,5 до 1,5). Для программного продукта, включающего в себя алгоритмы поиска информации сложность задачи берем 0,8 так как данный программный продукт не требует знания сложных языков программирования.

с= 0,8- коэффициент сложности программы.

. Коэффициент коррекции программы p - увеличение объема работ за счет внесения изменений в алгоритм или программу по результатам уточнения постановок (P меняется от 0,1 до 0,5). С учетом того, что в данном случае заказчик, слабо представлял себе, что он хочет получить, что приводило к многочисленным доработкам, возьмем коэффициент p = 0,2 - коэффициент коррекции программы в ходе разработки.

.Коэффициент увеличения затрат труда, вследствие недостаточного описания задачи, в зависимости от сложности задачи принимается от 1,2 до 1,5, в связи с тем, что данная задача, потребовала уточнения и больших доработок, берем b = 1,3.

b = 1,3 коэффициент увеличения затрат труда.

. Коэффициент квалификации разработчика K определяется в зависимости от стажа работы и составляет:

для работающих до 2 лет - 0,8;

от 3 до 5 лет - 1,0;

от 5 до 8 лет - 1,2;

свыше 8 лет - 1,5.

Разработчик, которому было поручено это задание, имел опыт работы по специальности менее 1 года, поэтому берем k = 0,8. Оклад работника равен 10000 рублей (З/П). Зная все необходимые для подсчетов коэффициенты оклад программиста на предприятии, рассчитаем з/п разработчика программного продукта:

З/Посн = оклад*c*k*(p+1)*b

З/Посн =10000*0,8*0,8*1,2*1,3=9984.

Поскольку дополнительная заработная плата в виде премии работнику за это время не выплачивалась, то суммарные затраты предприятия на заработную плату составят:

З/Псум = З/Посн + З/Пдоп = 9984+ 0 =9984

Страховые отчисления (СО) берутся в размере 26% от основной и дополнительной заработной платы:

Со = З/Псум * 26%,

Со = 9984*26%= 2596 рублей

Суммарные затраты предприятия на заработную плату за время написания программного продукта, с учетом страховых отчислений (З/Побщ) составит:

З/Побщ = (9984+ 2596) / (8*22)*161 = 11508 рублей.

Содержание и эксплуатация вычислительного комплекса:

Для расчёта показателей данного вида необходимо иметь значения следующих показателей:

.        Стоимость потреблённой электроэнергии.

.        Сумму амортизационных отчислений.

.        Техническое обслуживание затраты на ремонт.

Содержание и эксплуатация вычислительного комплекса:

Свт =См-ч * Число часов отладки,

где См-ч - стоимость машино-часа.

Число часов отладки составляет: 40+90+20 = 150 часов.

1.Стоимость машинного часа рассчитывается, как:

 

См-ч =Ст-ть электроэн(в год) + ам-ция оборуд(в год) +затраты на ремонт

Фвт

Фвт - действительный фонд времени работы вычислительного комплекса.

Стоимость электроэнергии в год : 4 руб. за 1квт. В час.

ПК потребляет в час 300 кВт.

За год отчисления за электроэнергию, потребляемую одной ЭВМ составляет:

ч. * 22 дня * 12 мес. * 0,3 кВт. * 4руб. = 2534 руб.

2. Амортизация зависит от срока эксплуатации компьютера, а т.к. срок эксплуатации компьютера 4 года (ПК был приобретен 20.01.06.), то амортизация не начисляется и не учитывается в дальнейших подсчетах.

3. Затраты на ремонт ЭВМ составляют 5% от стоимости ПК:

Стоимость ПК = 20000 руб.

Стоимость ремонта ЭВМ = 20000 * 5% = 1000 рублей в год

. Действительный фонд времени работы вычислительного комплекса рассчитываем так:

Фвт = Фном - Фпроф,

где Фном - номинальный фонд времени работы вычислительного комплекса,

Фпроф - годовые затраты времени на профилактические работы (принимаются 5% от Фном).

ПК работает в среднем 2112 часов в год (Фном). Время ремонта ЭВМ в среднем занимает 5% времени работы ПК (Фпроф). Следовательно:

Фвт = 2112 -( 2112*5%) = 2006

Стоимость машинного часа составляет:

см-ч = 2534+1000 = 1,7 руб.

2006

Содержание и эксплуатация вычислительного комплекса составляет:

ч. *1,7 руб. = 255 руб.- при написании программы.

Данный программный продукт был создан в среде, которая была ранее установлена на рабочем компьютере и ее покупка не нужна.

Затраты на обслуживание моего программного продукта не нужны.

Наименование статьи расходов

Затраты

Основная заработная плата

9984

Страховые отчисления

2596

Содержание и эксплуатация вычислительного комплекса.

255

Программное обеспечение

0

Обслуживание программного продукта

ИТОГО:

12805

Экономический эффект от реализации и внедрения программного продукта.

Экономический эффект - это прежде всего экономия денежных средств предприятия, которая может быть достигнута за счет: снижения временных затрат на ввод, поиск и печать информации.

Данное приложение написано специально для отдела вневедомственной охраны. Основной задачей дипломного проекта является автоматизация учета клиентов отдела вневедомственной охраны. Необходимо подсчитать экономию внедрения программного продукта.

Рассчитаем экономический эффект, информации и поиска после внедрения программного продукта.

Для ведения расчетов введем следующие обозначения:

Т1 - время, затрачиваемое сотрудником отдела на ввод данных до внедрения программного продукта.

Т2 - время, затрачиваемое сотрудником на ввод данных после внедрения программного продукта.

До внедрения программного продукта на то чтобы найти нужную информацию сотрудник пересматривает порядка 10 документов в среднем тратил около 15мин. :

Т1 = 15 мин. = 0,25 часа.

После внедрения программы время сократилось и составило 5 мин.:

Т2 = 5 мин. = 0,12 часа.

Нас интересует, сколько времени выигрывает предприятие, используя данное приложение. Это легко сделать, рассчитав

DТ = Т1- Т2 = 0,25 - 0,12 = 0,13 часа

Теперь рассчитаем стоимость работы специалиста.

В месяц сотрудник работает (8 часов * 22 рабочих дня) = 176 часов.

Стоимость оклада этого специалиста составляет 20000 рублей.

Стоимость 1 часа (P), рассчитывается следующим образом:

P = 20000/176 = 113,7 рубля.

Также, учтем страховые отчисления, которые берем в размере 26%

Р фо = (20000*26%) / 176 = 29,5

Р сумма = Р + Р фо = 113,7 + 29,5 = 143,2 руб. за час работы.

Эту сумму сотрудник зарабатывает за 1 час работы.

Расчет срока окупаемости

Перемножим выигранное время, количество операций, количество рабочих дней в месяце и на количество рабочих месяцев получаем годовую экономию времени.

год = (0,13 * 7) * 22 * 12 = 240,24 часов.

Годовая экономия средств =

год * Р сумма = 240,24 часов * 143,2 руб. = 34402,4

Экономический эффект = из найденной суммы вычтем затраты:

,4 - 12805= 21597 руб./год

Теперь посчитаем, через какой промежуток времени окупится приложение:

«Автоматизация учёта клиентов отдела вневедомственной охраны»

Срок окупаемости = Затраты / годовая экономия

Срок окупаемости = 12805/34402 = 0,4 года

При обобщении выше сказанного можно сделать вывод, что годовая экономия при внедрении программного продукта составит 34402,4 рублей, Оперативный сотрудник отдела, тративший на ввод, поиск и печать информации 15 минут, после внедрения будет тратить 5 минут. Программный продукт окупится пять месяцев.

В результате разработку и внедрение данного программного продукта следует считать целесообразным и обоснованным с экономической точки зрения.

Заключение

В данном дипломном проекте реализована задача автоматизация учёта клиентов отдела вневедомственной охраны. Разработано программное приложение, которое позволяет осуществить программный учёт клиентов, договоров и охраняемых объектов, а так же выводить на печать необходимую для работы информацию.

Разработанная программа полностью соответствует п. 1. «Постановка задачи».

Произведённая экономическая оценка эффективности от внедрения программного продукта, свидетельствует об экономической рентабельности проекта.

Срок окупаемости составляет пять месяцев.

Литература

1. Microsoft Access. В. Фаронов

2. В. Фаронов - Программирование баз данных в Delphi7 2003г.

3.      Боб Виллариал Программирование Access в примерах 2012г.

.        С. Бобровский DELPHI 7 учебный курс 2008г.

.        Проектирование и реализация баз данных Microsoft SQL Server 2009. Учебный курс MCA

.        Михаил Фленов- Библия DELPHI 2012г.

Приложение

Bxod;Bxod;

interface, Messages, SysUtils, Variants, Classes, Graphics, Controls, Forms,, DB, ADODB, StdCtrls;= class(TForm): TLabel;: TLabel;: TButton;: TButton;: TEdit;: TEdit;: TButton;: TADOQuery;: TADOConnection;Button1Click(Sender: TObject);Button3Click(Sender: TObject);Button2Click(Sender: TObject);Button4Click(Sender: TObject);

{ Private declarations }

{ Public declarations };: TForm1;:string;:boolean;Unit2, Unit3, Unit6;

{$R *.dfm}TForm1.Button1Click(Sender: TObject);(LoginEdit.Text<>'') and (PasswordEdit.Text<>'') then //поля не пустые.Active:=false;.Parameters.ParamByName('log').Value:=LoginEdit.Text;.Active:=true;UserQuery.RecordCount<>0 thenUserQuery.FieldByName('Password1').AsString=PasswordEdit.Text then begin:=LowerCase(LoginEdit.Text);UserQuery.FieldByName('Dostup1').AsString='True' then Dostup:=true //есть доступ

//then Form2.Show;Dostup:=false;.Show //Close;MessageBox(handle,PChar('Пароль неверный!'), PChar('Внимание'), 16);;MessageBox(handle,PChar('Введите имя пользователя и пароль'), PChar('Внимание'), 48);//пустые поля;TForm1.Button3Click(Sender: TObject);(handle,PChar('Введите Ваше имя пользователя и пароль !'), PChar('Внимание'), 64);;TForm1.Button2Click(Sender: TObject);.Terminate;;TForm1.Button4Click(Sender: TObject);

//MiProgressBar.Show;;.

Form Glawn;

unit Unit3;, Messages, SysUtils, Variants, Classes, Graphics, Controls, Forms,, Menus, jpeg, ExtCtrls, XPMan;= class(TForm): TMainMenu;: TMenuItem;: TMenuItem;: TMenuItem;: TXPManifest;: TMenuItem;: TMenuItem;: TMenuItem;: TMenuItem;: TMenuItem;: TImage;N3Click(Sender: TObject);N4Click(Sender: TObject);N5Click(Sender: TObject);N7Click(Sender: TObject);Image1Click(Sender: TObject);N2Click(Sender: TObject);N6Click(Sender: TObject);

{ Private declarations }

{ Public declarations };: TGlawn;Unit1, zayavlenie, Bxod, Unit5, Unit8, Unit9;

{$R *.dfm}TGlawn.N3Click(Sender: TObject);.show;;TGlawn.N4Click(Sender: TObject);.show;;TGlawn.N5Click(Sender: TObject);.show;;TGlawn.N7Click(Sender: TObject);.show;Form1.LoginEdit.text='admin' then Glawn.N7.Visible:=trueGlawn.n7.Visible:=false;;TGlawn.Image1Click(Sender: TObject);Form1.LoginEdit.text='admin' then Glawn.N7.Visible:=trueGlawn.n7.Visible:=false;;TGlawn.N2Click(Sender: TObject);.show;;TGlawn.N6Click(Sender: TObject);();;.

Form Zayav

unit zayavlenie;, Messages, SysUtils, Variants, Classes, Graphics, Controls, Forms,, Menus, StdCtrls, Mask, DBCtrls, ComCtrls, ExtCtrls, DB, ADODB;= class(TForm): TMainMenu;: TMenuItem;: TMenuItem;: TMenuItem;: TMenuItem;: TMenuItem;: TMenuItem;: TMenuItem;: TMenuItem;: TMenuItem;: TMenuItem;: TMenuItem;: TMenuItem;: TMenuItem;: TLabel;: TLabel;: TLabel;: TLabel;: TLabel;: TLabel;: TButton;: TMenuItem;: TDateTimePicker;: TDateTimePicker;: TButton;: TEdit;: TEdit;: TADOTable;: TDataSource;: TDBComboBox;: TLabel;: TDBNavigator;: TEdit;: TEdit;N2Click(Sender: TObject);N6Click(Sender: TObject);N3Click(Sender: TObject);N4Click(Sender: TObject);N5Click(Sender: TObject);N7Click(Sender: TObject);N8Click(Sender: TObject);N10Click(Sender: TObject);N11Click(Sender: TObject);N13Click(Sender: TObject);N14Click(Sender: TObject);N12Click(Sender: TObject);Button3Click(Sender: TObject);FormCreate(Sender: TObject);

{ Private declarations }

{ Public declarations };: Tzayav;ComObj, Unit1;

{$R *.dfm}Tzayav.N2Click(Sender: TObject);,Doc:variant;:= CreateOleObject('Word.Application');('Word не установлен!');;;.Visible:=true;:=Wordapp.Documents.Add;

//WordApp.Selection.TypeParagraph;.Selection.Paragraphs.Alignment:=2;.Selection.Font.Size:=14;.Selection.Font.Bold:=true;

WordApp.Selection.TypeText('Начальнику ОВО при' +#13 +#10+'ОВД по Боровскому району'+#13 +#10+ 'подполковнику милиции' + #13 +#10+' Лузгачеву С.И.' +#13 +#10);

WordApp.Selection.TypeText('от ' +Edit1.Text +#13 +#10+#13 +#10);.Selection.TypeText('' +#13 +#10+#13 +#10+#13 +#10);.Selection.Paragraphs.Alignment:=1;.Selection.Font.Size:=14;.Selection.TypeText('Заявление'+#13 +#10);.Selection.Paragraphs.Alignment:=0;.Selection.Font.Size:=15;.Selection.Font.Bold:=false;

WordApp.Selection.Paragraphs.Alignment:=2;.Selection.TypeText('_______________ _____________'+#13 +#10);.Selection.TypeText('подпись ФИО '+#13 +#10+#13 +#10);Tzayav.N6Click(Sender: TObject);,Doc:variant;

//Vrem :Word;:= CreateOleObject('Word.Application');('Word не установлен!');;;.Visible:=true;:=Wordapp.Documents.Add;

//WordApp.Selection.TypeParagraph;.Selection.Paragraphs.Alignment:=2;.Selection.Font.Size:=13;

//WordApp.Selection.Font.Bold:=true;.Selection.TypeText('Директору ФФГУП "Охрана"' +#13 +#10+'МВД РФ по Калужской области'+#13 +#10+ ' Шихирину Г.В.' + #13 +#10);.Selection.TypeText('от ' +Edit1.Text +#13 +#10+#13 +#10);.Selection.TypeText('' +#13 +#10+#13 +#10+#13 +#10);.Selection.Paragraphs.Alignment:=1;.Selection.Font.Size:=13;.Selection.TypeText('Заявление'+#13 +#10);.Selection.Paragraphs.Alignment:=0;.Selection.Font.Size:=13;.Selection.Font.Bold:=false;

WordApp.Selection.TypeText('Прошу Вас произвести монтаж тревожной сигнализации в помещении ' +Edit2.Text ) ;.Selection.TypeText(' расположенный по адресу: ' + Edit3.Text+#13 +#10+#13 );.Selection.TypeText('Оплату гарантирую.'+#13 +#10+#13 +#10+#13 +#10+#13 +#10);

WordApp.Selection.Paragraphs.Alignment:=2;.Selection.TypeText('_______________ _____________'+#13 +#10);.Selection.TypeText('подпись ФИО ' );;Tzayav.N3Click(Sender: TObject);,Doc:variant;

//Vrem :Word;:= CreateOleObject('Word.Application');('Word не установлен!');;;.Visible:=true;:=Wordapp.Documents.Add;

//WordApp.Selection.TypeParagraph;.Selection.Paragraphs.Alignment:=2;.Selection.Font.Size:=13;

//WordApp.Selection.Font.Bold:=true;.Selection.TypeText('Директору ФФГУП "Охрана"' +#13 +#10+'МВД РФ по Калужской области'+#13 +#10+ ' Шихирину Г.В.' + #13 +#10);.Selection.TypeText('от ' +Edit1.Text +#13 +#10+#13 +#10);.Selection.TypeText('' +#13 +#10+#13 +#10+#13 +#10);.Selection.Paragraphs.Alignment:=1;.Selection.Font.Size:=13;.Selection.TypeText('Заявление'+#13 +#10);.Selection.Paragraphs.Alignment:=0;.Selection.Font.Size:=13;.Selection.Font.Bold:=false;.Selection.TypeText('Прошу Вас произвести монтаж _______________' +Edit2.Text + ' сигнализации в помещении' + Edit2.Text ) ;.Selection.TypeText(' расположенный по адресу: ' + Edit3.Text+#13 +#10+#13 );.Selection.TypeText('Оплату гарантирую.'+#13 +#10+#13 +#10+#13 +#10+#13 +#10);.Selection.Paragraphs.Alignment:=2;.Selection.TypeText( DateToStr(DateTimePicker1.Date)+' _____________'+#13 +#10);.Selection.TypeText(' ФИО ' );;Tzayav.N4Click(Sender: TObject);,Doc:variant;

//Vrem :Word;:= CreateOleObject('Word.Application');('Word не установлен!');;;.Visible:=true;:=Wordapp.Documents.Add;

//WordApp.Selection.TypeParagraph;.Selection.Paragraphs.Alignment:=2;.Selection.Font.Size:=14;.Selection.Font.Bold:=true;

WordApp.Selection.TypeText('Начальнику ОВО при' +#13 +#10+'ОВД по Боровскому району'+#13 +#10+ 'подполковнику милиции' + #13 +#10+' Лузгачеву С.И.' +#13 +#10);

WordApp.Selection.TypeText('' +#13 +#10+#13 +#10+#13 +#10);.Selection.Paragraphs.Alignment:=1;.Selection.Font.Size:=14;.Selection.TypeText('Заявление'+#13 +#10);.Selection.Paragraphs.Alignment:=0;.Selection.Font.Size:=15;.Selection.Font.Bold:=false;

WordApp.Selection.TypeText('Прошу Вас заключить договор на экстренный выезд наряда милиции при срабатывании тревожной кнопки в моем доме, расположенном по адресу: ' +Edit3.Text ) ;

WordApp.Selection.TypeText(' с ' +DateToStr(DateTimePicker2.Date) + ' года. Время охраны объекта ежедневно с ______ часов до ______ часов. '+#13 +#10+#13 +#10+#13 +#10);.Selection.TypeText('Оплату гарантирую.'+#13 +#10+#13 +#10+#13 +#10+#13 +#10);

WordApp.Selection.Paragraphs.Alignment:=2;.Selection.TypeText('_______________ _____________'+#13 +#10);.Selection.TypeText('подпись ФИО '+#13 +#10+#13 +#10);Tzayav.N5Click(Sender: TObject);,Doc:variant;

//Vrem :Word;:= CreateOleObject('Word.Application');('Word не установлен!');;;.Visible:=true;:=Wordapp.Documents.Add;

//WordApp.Selection.TypeParagraph;.Selection.Paragraphs.Alignment:=2;.Selection.Font.Size:=14;.Selection.Font.Bold:=true;

WordApp.Selection.TypeText('Начальнику ОВО при' +#13 +#10+'ОВД по Боровскому району'+#13 +#10+ 'подполковнику милиции' + #13 +#10+' Лузгачеву С.И.' +#13 +#10);

//WordApp.Selection.TypeText('от ' +DBEdit15.Text +#13 +#10+#13 +#10);.Selection.TypeText('' +#13 +#10+#13 +#10+#13 +#10);.Selection.Paragraphs.Alignment:=1;.Selection.Font.Size:=14;.Selection.TypeText('Заявление'+#13 +#10);.Selection.Paragraphs.Alignment:=0;.Selection.Font.Size:=12;.Selection.Font.Bold:=false;

WordApp.Selection.TypeText(' Прошу Вас провести обследование и выдать заключение на предмет оснащенности ' +Edit2.Text) ;.Selection.TypeText(' расположенный по адресу: ' + Edit3.Text);.Selection.TypeText(' средствами охранной сигнализации. '+#13 +#10+#13 +#10+#13 +#10);

//WordApp.Selection.TypeText('Оплату гарантирую.'+#13 +#10+#13 +#10+#13 +#10+#13 +#10);

WordApp.Selection.Paragraphs.Alignment:=2;.Selection.TypeText('_______________ _____________'+#13 +#10);.Selection.TypeText('подпись ФИО '+#13 +#10+#13 +#10) ;;Tzayav.N7Click(Sender: TObject);,Doc:variant;

//Vrem :Word;:= CreateOleObject('Word.Application');('Word не установлен!');;;.Visible:=true;:=Wordapp.Documents.Add;

//WordApp.Selection.TypeParagraph;.Selection.Paragraphs.Alignment:=2;.Selection.Font.Size:=13;

//WordApp.Selection.Font.Bold:=true;.Selection.TypeText('Директору ФФГУП "Охрана"' +#13 +#10+'МВД РФ по Калужской области'+#13 +#10+ ' Шихирину Г.В.' + #13 +#10);.Selection.TypeText('от ' +Edit1.Text +#13 +#10);.Selection.TypeText(Edit3.Text +#13 +#13 +#10+#13 +#10+#13 +#10);.Selection.Paragraphs.Alignment:=1;.Selection.Font.Size:=13;.Selection.TypeText('Заявление'+#13 +#10);.Selection.Paragraphs.Alignment:=0;.Selection.Font.Size:=13;.Selection.Font.Bold:=false;

WordApp.Selection.TypeText('Прошу Вас заключить договор на обслуживание комплекса технических средств охраны объекта' +Edit2.Text + ' сигнализации в помещении' ) ;.Selection.TypeText(' расположенный по адресу: ' + Edit3.Text );.Selection.TypeText(' с ' +DateToStr(DateTimePicker2.Date) + ' года.'+#13 +#10+#13 +#10+#13);.Selection.TypeText('Оплату гарантирую.'+#13 +#10+#13 +#10+#13 +#10+#13 +#10);

WordApp.Selection.Paragraphs.Alignment:=2;

//WordApp.Selection.TypeText( DBEdit12.Text+' _____________'+#13 +#10);.Selection.TypeText('_______________ _____________'+#13 +#10);.Selection.TypeText('подпись ФИО '+#13 +#10+#13 +#10);Tzayav.N8Click(Sender: TObject);,Doc:variant;

//Vrem :Word;:= CreateOleObject('Word.Application');('Word не установлен!');;;.Visible:=true;:=Wordapp.Documents.Add;

//WordApp.Selection.TypeParagraph;.Selection.Paragraphs.Alignment:=2;.Selection.Font.Size:=13;

//WordApp.Selection.Font.Bold:=true;.Selection.TypeText('Директору ФФГУП "Охрана"' +#13 +#10+'МВД РФ по Калужской области'+#13 +#10+ ' Шихирину Г.В.' + #13 +#10);.Selection.TypeText('от ' +Edit1.Text +#13 +#10+#13 +#10);.Selection.TypeText('' +#13 +#10+#13 +#10+#13 +#10);.Selection.Paragraphs.Alignment:=1;.Selection.Font.Size:=13;.Selection.TypeText('Заявление'+#13 +#10);.Selection.Paragraphs.Alignment:=0;.Selection.Font.Size:=13;.Selection.Font.Bold:=false;

WordApp.Selection.TypeText('Прошу Вас провести пусконаладочные работы комплекса технических средств охраны объекта ' +Edit2.Text ) ;.Selection.TypeText(' расположенный по адресу: ' + Edit3.Text+#13 +#10+#13 );.Selection.TypeText('Оплату гарантирую.'+#13 +#10+#13 +#10+#13 +#10+#13 +#10);

WordApp.Selection.Paragraphs.Alignment:=2;.Selection.TypeText('_______________ _____________'+#13 +#10);.Selection.TypeText('подпись ФИО ' );;Tzayav.N10Click(Sender: TObject);,Doc:variant;

//Vrem :Word;:= CreateOleObject('Word.Application');('Word не установлен!');;;.Visible:=true;:=Wordapp.Documents.Add;

//WordApp.Selection.TypeParagraph;.Selection.Paragraphs.Alignment:=2;.Selection.Font.Size:=14;.Selection.Font.Bold:=true;

WordApp.Selection.TypeText('Начальнику ОВО при' +#13 +#10+'ОВД по Боровскому району'+#13 +#10+ 'подполковнику милиции' + #13 +#10+' Лузгачеву С.И.' +#13 +#10);

//WordApp.Selection.TypeText('от ' +DBEdit15.Text +#13 +#10+#13 +#10);.Selection.TypeText('' +#13 +#10+#13 +#10+#13 +#10);.Selection.Paragraphs.Alignment:=1;.Selection.Font.Size:=14;.Selection.TypeText('Заявление'+#13 +#10);.Selection.Paragraphs.Alignment:=0;.Selection.Font.Size:=15;.Selection.Font.Bold:=false;

WordApp.Selection.TypeText(' Прошу Вас расторгнуть договор "об экстренном выезде наряда милиции вневедомственной охраны при срабатывании тревожной сигнализации и на техническое обслуживание технических средств охраны" на объекте ' +Edit2.Text ) ;

WordApp.Selection.TypeText(' расположенный по адресу: ' + Edit3.Text);.Selection.TypeText(' с ' +DateToStr(DateTimePicker2.Date) +#10+#13 +#10);

//WordApp.Selection.TypeText('Оплату гарантирую.'+#13 +#10+#13 +#10+#13 +#10+#13 +#10);.Selection.Paragraphs.Alignment:=2;.Selection.TypeText(''+#13 +#10);.Selection.TypeText('_______________ _____________'+#13 +#10);.Selection.TypeText('подпись ФИО '+#13 +#10+#13 +#10);Tzayav.N11Click(Sender: TObject);,Doc:variant;

//Vrem :Word;:= CreateOleObject('Word.Application');('Word не установлен!');;;.Visible:=true;:=Wordapp.Documents.Add;

//WordApp.Selection.TypeParagraph;.Selection.Paragraphs.Alignment:=2;.Selection.Font.Size:=13;

//WordApp.Selection.Font.Bold:=true;.Selection.TypeText('Директору ФГУП "Охрана"' +#13 +#10+'МВД РФ по Калужской области'+#13 +#10+ ' Шихирину Г.В.' + #13 +#10);.Selection.TypeText('от ' +Edit1.Text +#13 +#10+#13 +#10);.Selection.TypeText('' +#13 +#10+#13 +#10+#13 +#10);.Selection.Paragraphs.Alignment:=1;.Selection.Font.Size:=13;.Selection.TypeText('Заявление'+#13 +#10);.Selection.Paragraphs.Alignment:=0;.Selection.Font.Size:=13;.Selection.Font.Bold:=false;

WordApp.Selection.TypeText(' Прошу Вас временно приостановить действие договора № ' +Edit4.Text ) ;.Selection.TypeText(' от ' +DateToStr(DateTimePicker1.Date) + 'года от 01 января 2008 года "на охрану квартир и помещений с личным имуществом граждан и на техническое обслуживание технических средств охраны" с ______ года. ');

//WordApp.Selection.TypeText(' с _____________ года в связи с отсутствием необходимости ' +#10+#13 +#10);

//WordApp.Selection.TypeText('Оплату гарантирую.'+#13 +#10+#13 +#10+#13 +#10+#13 +#10);

WordApp.Selection.Paragraphs.Alignment:=2;.Selection.TypeText(''+#13 +#10);.Selection.TypeText(' _____________'+#13 +#10);.Selection.TypeText(' ФИО '+#13 +#10+#13 +#10);;Tzayav.N13Click(Sender: TObject);,Doc:variant;

//Vrem :Word;:= CreateOleObject('Word.Application');('Word не установлен!');;;.Visible:=true;:=Wordapp.Documents.Add;

//WordApp.Selection.TypeParagraph;.Selection.Paragraphs.Alignment:=2;.Selection.Font.Size:=13;.Selection.Font.Bold:=true;

WordApp.Selection.TypeText('Начальнику ОВО при' +#13 +#10+'ОВД по Боровскому району'+#13 +#10+ 'подполковнику милиции' + #13 +#10+' Лузгачеву С.И.' +#13 +#10);

//WordApp.Selection.TypeText('от ' +DBEdit15.Text +#13 +#10+#13 +#10);.Selection.TypeText('' +#13 +#10+#13 +#10+#13 +#10);.Selection.Paragraphs.Alignment:=1;.Selection.Font.Size:=13;.Selection.TypeText('Заявление'+#13 +#10);.Selection.Paragraphs.Alignment:=0;.Selection.Font.Size:=13;.Selection.Font.Bold:=false;

WordApp.Selection.TypeText(' Прошу Вас временно приостановить действие договора № ' +Edit4.Text ) ;.Selection.TypeText(' от ' +DateToStr(DateTimePicker1.Date) + 'года "об экстренном выезде наряда милиции вневедомственной охраны при срабатывании тревожной сигнализации и на техническое обслужив директора технических средств охраны" ');.Selection.TypeText(' с _____________ года по ____________ в связи ' +#10+#13 +#10);

//WordApp.Selection.TypeText('Оплату гарантирую.'+#13 +#10+#13 +#10+#13 +#10+#13 +#10);

WordApp.Selection.Paragraphs.Alignment:=2;.Selection.TypeText(''+#13 +#10);.Selection.TypeText(' _____________'+#13 +#10);.Selection.TypeText(' ФИО '+#13 +#10+#13 +#10);Tzayav.N14Click(Sender: TObject);,Doc:variant;

//Vrem :Word;:= CreateOleObject('Word.Application');('Word не установлен!');;;.Visible:=true;:=Wordapp.Documents.Add;

//WordApp.Selection.TypeParagraph;.Selection.Paragraphs.Alignment:=2;.Selection.Font.Size:=13;.Selection.Font.Bold:=true;

WordApp.Selection.TypeText('Начальнику ОВО при' +#13 +#10+'ОВД по Боровскому району'+#13 +#10+ 'подполковнику милиции' + #13 +#10+' Лузгачеву С.И.' +#13 +#10);

//WordApp.Selection.TypeText('от ' +DBEdit15.Text +#13 +#10+#13 +#10);.Selection.TypeText('' +#13 +#10+#13 +#10+#13 +#10);.Selection.Paragraphs.Alignment:=1;.Selection.Font.Size:=13;.Selection.TypeText('Заявление'+#13 +#10);.Selection.Paragraphs.Alignment:=0;.Selection.Font.Size:=13;.Selection.Font.Bold:=false;

WordApp.Selection.TypeText(' Прошу Вас временно приостановить действие договора № ' +Edit4.Text ) ;.Selection.TypeText(' от ' +DateToStr(DateTimePicker1.Date) + 'года "об экстренном выезде наряда милиции вневедомственной охраны при срабатывании тревожной сигнализации и на техническое обслужив директора технических средств охраны" ');.Selection.TypeText(' с _____________ года в связи с отсутствием необходимости ' +#10+#13 +#10);

//WordApp.Selection.TypeText('Оплату гарантирую.'+#13 +#10+#13 +#10+#13 +#10+#13 +#10);

WordApp.Selection.Paragraphs.Alignment:=2;.Selection.TypeText(''+#13 +#10);.Selection.TypeText(' _____________'+#13 +#10);.Selection.TypeText(' ФИО '+#13 +#10+#13 +#10);Tzayav.N12Click(Sender: TObject);,Doc:variant;

//Vrem :Word;:= CreateOleObject('Word.Application');('Word не установлен!');;;.Visible:=true;:=Wordapp.Documents.Add;

//WordApp.Selection.TypeParagraph;.Selection.Paragraphs.Alignment:=2;.Selection.Font.Size:=14;.Selection.Font.Bold:=true;

WordApp.Selection.TypeText('Начальнику ОВО при' +#13 +#10+'ОВД по Боровскому району'+#13 +#10+ 'подполковнику милиции' + #13 +#10+' Лузгачеву С.И.' +#13 +#10);

//WordApp.Selection.TypeText('от ' +DBEdit15.Text +#13 +#10+#13 +#10);.Selection.TypeText('' +#13 +#10+#13 +#10+#13 +#10);.Selection.Paragraphs.Alignment:=1;.Selection.Font.Size:=14;.Selection.TypeText('Заявление'+#13 +#10);.Selection.Paragraphs.Alignment:=0;.Selection.Font.Size:=13;.Selection.Font.Bold:=false;.Selection.TypeText(' Прошу Вас возобновить действие договора № ' +Edit4.Text ) ;

WordApp.Selection.TypeText(' от ' +DateToStr(DateTimePicker1.Date) + ' года "на охрану объектов, подключенных на пульт централизованного наблюдения и на техническое обслуживание технических средств охраны" ');

WordApp.Selection.TypeText(' с ___________ ' +#10+#13 +#10);

//WordApp.Selection.TypeText('Оплату гарантирую.'+#13 +#10+#13 +#10+#13 +#10+#13 +#10);.Selection.Paragraphs.Alignment:=2;.Selection.TypeText(''+#13 +#10);.Selection.TypeText(' _____________'+#13 +#10);.Selection.TypeText(' ФИО '+#13 +#10+#13 +#10);Tzayav.Button3Click(Sender: TObject);

//Edit1.Text:= DateToStr(DateTimePicker1.Date) ;.FieldByName('Дата_заявки').AsDateTime:=DateTimePicker2.Date;

Form Dogowor

interface, Messages, SysUtils, Variants, Classes, Graphics, Controls, Forms,, StdCtrls, Buttons, Mask, DBCtrls, DB, ADODB, ExtCtrls, Grids,, WordXP, OleServer, RpDefine, RpRave, ComCtrls, XPMan, Menus,, DBGrids;= class(TForm): TButton;: TButton;: TXPManifest;: TButton;: TButton;: TMainMenu;: TMenuItem;: TMenuItem;: TMenuItem;: TMenuItem;: TMenuItem;: TBitBtn;: TPageControl;: TTabSheet;: TTabSheet;: TLabel;: TLabel;: TDBEdit;: TDBEdit;: TDBNavigator;: TDBEdit;: TDBEdit;: TLabel;: TLabel;: TLabel;: TLabel;: TLabel;: TLabel;: TDBEdit;: TDBEdit;: TDBEdit;: TDBEdit;: TLabel;: TDBEdit;: TLabel;: TLabel;: TLabel;: TDBEdit;: TDBEdit;: TDBEdit;: TLabel;: TDBEdit;: TLabel;: TDBEdit;: TMenuItem;: TMenuItem;: TMenuItem;: TTabSheet;: TLabel;: TDBEdit;: TDBComboBox;: TLabel;: TDBEdit;: TDateTimePicker;: TDateTimePicker;: TLabel;: TLabel;: TDateTimePicker;: TDBComboBox;: TLabel;: TDataSource;: TDBNavigator;: TButton;: TDataSource;: TADOTable;: TDBNavigator;_: TAutoIncField;_2: TWideStringField;_3: TWideStringField;_4: TBCDField;_5: TDateTimeField;__: TDateTimeField;_6: TDateTimeField;DSDesigner: TWideStringField;: TDBText;: TADOTable;: TLabel;: TDBEdit;: TDBLookupComboBox;: TLabel;BitBtn1Click(Sender: TObject);Button1Click(Sender: TObject);Button2Click(Sender: TObject);Button3Click(Sender: TObject);Button4Click(Sender: TObject);N1Click(Sender: TObject);N2Click(Sender: TObject);N3Click(Sender: TObject);N5Click(Sender: TObject);Button6Click(Sender: TObject);Button7Click(Sender: TObject);N7Click(Sender: TObject);N8Click(Sender: TObject);N9Click(Sender: TObject);DBEdit15Change(Sender: TObject);DBEdit1Change(Sender: TObject);PageControl1Change(Sender: TObject);

{ Private declarations }

{ Public declarations };: TDogowor;ComObj, Unit2, Unit3, Unit4, Bxod, Unit6, Unit7, zayavlenie, Unit8;

{$R *.dfm}TDogowor.BitBtn1Click(Sender: TObject);;;TDogowor.Button1Click(Sender: TObject);,Doc:variant;

//Vrem :Word;

//i:Integer;:= CreateOleObject('Word.Application');('Word не установлен!');;;.Visible:=false;:=Wordapp.Documents.Add;.show;.Button1.Click;

//WordApp.Selection.TypeParagraph;.Selection.Paragraphs.Alignment:=1;.Selection.Font.Size:=11;.Selection.Font.Bold:=true;.Selection.TypeText('Договор № ' + DBEdit1.Text +#13 +#10);.Selection.TypeText('на охрану объектов, подключенных на пульт централизованного наблюдения' +#13 +#10);

WordApp.Selection.TypeText('и на техническое обслуживание технических средств охраны' +#13 +#10);

WordApp.Selection.Font.Size:=11;.Selection.Paragraphs.Alignment:=3;.Selection.Font.Bold:=False;.Selection.TypeText (' ___________________ ' + DBEdit12.Text +#13 +#10);.Selection.Font.Size:=7;.Selection.Paragraphs.Alignment:=0;.Selection.Font.Bold:=False;.Selection.TypeText(' (населенный пункт)'+#13 +#10);.Selection.Font.Size:=11;.Selection.Paragraphs.Alignment:=3;.Selection.Font.Bold:=False;.Selection.TypeText(' Отдел вневедомственной охраны при отделе внутренних дел Боровского района, по адресу г. Боровск ул. Ленина, д. 10, телефон 4-41-61, в лице начальника ОВО при ОВД Боровского района подполковника милиции С.И. Лузгачев ') ;

WordApp.Selection.TypeText('действующего на основании Положения, именуемый(ое) в дальнейшем "Охрана", с одной стороны, Федеральное государственное унитарное предприятие "Охрана" МВД России в лице директора Филиала Федерального государственного ');

WordApp.Selection.TypeText ('унитарного предприятия "Охрана" МВД России по Калужской области ' + DBEdit15.Text ) ;

WordApp.Selection.TypeText(' действующего на основании Устава, Положения о филиале и генеральной доверенности № '+ DBEdit17.Text) ;

WordApp.Selection.TypeText ('именуемое в дальнейшем "ФГУП", со второй стороны и ' + DBEdit2.Text + DBEdit15.Text);

// WordApp.Selection.TypeText('????????????????');.Selection.TypeText(' именуемый(ое) в дальнейшем "Клиент", с третьей стороны, в дальнейшем вместе именуемые "Стороны", заключили настоящий договор о нижеследующем:'+#13 +#10 +#13 +#10);

WordApp.Selection.Paragraphs.Alignment:=1;.Selection.Font.Size:=11;.Selection.Font.Bold:=true;.Selection.TypeText(' 1. Предмет договора'+#13 +#10);.Selection.Font.Size:=11;.Selection.Paragraphs.Alignment:=3;.Selection.Font.Bold:=false;.Selection.TypeText(' 1.1. "Охрана" оказывает услуги по централизованной охране путем приема на пульт централизованного наблюдения (далее - ПЦН) и реагирования посредством групп задержания (далее - ГЗ) на тревожные сообщения, поступающие с объектов ');

WordApp.Selection.TypeText ('"Клиента" (далее - Объект), в дни и часы, указанные в Перечне охраняемых объектов (далее - Перечень), являющемся неотъемлемой частью настоящего договора (Приложение № 1) в соответствии с Инструкцией о порядке пользования' ) ;

WordApp.Selection.TypeText (' средствами "Комплекса ТСО" (далее - Инструкция), являющейся неотъемлемой частью настоящего договора (Приложение № 2)'+#13 +#10 );

WordApp.Selection.TypeText (' 1.2. "ФГУП " принимает на себя обязательства выполнять плановое (регламентное) техническое обслуживание, неплановое техническое обслуживание и устранять неисправности совместно действующих технических средств охранной ');

WordApp.Selection.TypeText (' сигнализации, установленных на "Объекте" и объединенных системой инженерных сетей и коммуникаций (далее - Комплекс ТСО).'+#13 +#10);

WordApp.Selection.Paragraphs.Alignment:=1;.Selection.Font.Size:=11;.Selection.Font.Bold:=true;.Selection.TypeText('2. Общие положения'+#13 +#10);.Selection.Font.Size:=11;.Selection.Paragraphs.Alignment:=3;.Selection.Font.Bold:=false;

/////////////////////////////// Таблица.Selection.TypeParagraph;.Selection.Paragraphs.Alignment:=0;.Selection.Font.Size:=10;.Selection.Font.Color:=ClBlack;

//WordApp.Selection.Paragraphs.FirstlineIndent:=2;.ActiveDocument.Tables.Add(range:=WordApp.Selection.Range,NumRows:=1, NumColumns:=1, DefaultTablebehavior:=1, AutoFitBehavior:=0 ); ///строки , столбцы.

/////////// Заполняю шапку таблицы.Selection.Font.Bold:=False;.Selection.Paragraphs.Alignment:=0;.Selection.typetext('УФХ по калужской области (405038103703 при ОВД по Боровскому району л/ся 03371751790) ' );

//WordApp.Selection.moveright(12,1);.Selection.TypeParagraph;.Selection.Paragraphs.Alignment:=0;.Selection.Font.Size:=10;.Selection.Font.Italic:=False;.Selection.Font.Color:=ClBlack;

//WordApp.Selection.Paragraphs.FirstlineIndent:=2;.ActiveDocument.Tables.Add(range:=WordApp.Selection.Range,NumRows:=2, NumColumns:=3, DefaultTablebehavior:=1, AutoFitBehavior:=0 ); ///строки , столбцы..Selection.typetext('Юридический адрес:');.Selection.moveright(12,1) ;.Selection.typetext('ИНН' );.Selection.moveright(12,1) ;.Selection.Font.Bold:=true;.Selection.typetext('400300341' );.Selection.moveright(12,1) ;.Selection.Font.Bold:=false;.Selection.typetext('Калужская обл., Боровский р-н., Ленина- 10 ' );.Selection.moveright(12,1) ;.Selection.typetext('БИК' );.Selection.moveright(12,1) ;.Selection.Font.Bold:=true;.Selection.typetext('32452345' );.Selection.Font.Bold:=False;.Selection.moveright(12,1) ;.Selection.typetext(' Почтовый адрес: ' );.Selection.moveright(12,1) ;.Selection.typetext('РС' );.Selection.moveright(12,1) ;.Selection.typetext('4050381000001000244' );.Selection.moveright(12,1) ;.Selection.typetext('Боровский р-н., Ленина- 10 ' );.Selection.moveright(12,1) ;.Selection.typetext('Кс' );.Selection.moveright(12,1) ;.Selection.typetext('' );.Selection.move(5,1);.Selection.move(1,1);.Selection.Font.Bold:=true;.Selection.Paragraphs.Alignment:=0;.Selection.Paragraphs.Alignment:=0;.Selection.Font.Size:=10;.Selection.Font.Italic:=False;.Selection.Font.Color:=ClBlack;.Selection.Font.Bold:=False;.ActiveDocument.Tables.Add(range:=WordApp.Selection.Range,NumRows:=1, NumColumns:=2, DefaultTablebehavior:=1, AutoFitBehavior:=0 ); ///строки , столбцы..Selection.typetext(' ' );.Selection.moveright(12,1) ;.Selection.typetext('Наименование банка: ГРКЦ ГУ Банк России по калужской области г. Калуга' );.Selection.move(5,1);.Selection.move(1,1);.Selection.Font.Bold:=true;

//WordApp.Selection.Font.Color:=ClRed;

//WordApp.Selection.TypeText('Подпись заказчика______________ Подпись поставщика______________ ' +#13 +#10 );

//WordApp.Selection.TypeParagraph;.Selection.Paragraphs.Alignment:=0;

// WordApp.Selection.TypeParagraph;.Selection.Paragraphs.Alignment:=0;.Selection.Font.Size:=10;.Selection.Font.Italic:=False;.Selection.Font.Color:=ClBlack;.Selection.Font.Bold:=False;

//WordApp.Selection.Paragraphs.FirstlineIndent:=2;.ActiveDocument.Tables.Add(range:=WordApp.Selection.Range,NumRows:=1, NumColumns:=7, DefaultTablebehavior:=1, AutoFitBehavior:=0 ); ///строки , столбцы..Selection.typetext(' Телефон' );.Selection.moveright(12,1) ;.Selection.typetext('4-40-40' );.Selection.moveright(12,1) ;.Selection.typetext('Факс');.Selection.moveright(12,1) ;.Selection.typetext(' 6-58-98' );.Selection.moveright(12,1) ;.Selection.typetext('Начальник ОВО' );.Selection.moveright(12,1);.Selection.typetext(' ');.Selection.moveright(12,1) ;.Selection.typetext('Лузгачев С.И. ');

/////////.Selection.move(5,1);.Selection.move(1,1);.Selection.Font.Bold:=true;.Selection.Paragraphs.Alignment:=0;.Selection.move(5,1);.Selection.move(1,1);.Selection.Font.Bold:=true;.Selection.Paragraphs.Alignment:=0;.Selection.TypeText(' '+#13 +#10 +#13 +#10+#13 +#10+#13 +#10+#13 +#10+#13);.Selection.Paragraphs.Alignment:=0;.Selection.TypeText('ФГУП "Охрана"');.Selection.Font.Size:=11;.Selection.Paragraphs.Alignment:=0;.Selection.Font.Bold:=false;

/////////////////////////////// Таблица.Selection.TypeParagraph;.Selection.Paragraphs.Alignment:=0;.Selection.Font.Size:=10;.Selection.Font.Color:=ClBlack;

//WordApp.Selection.Paragraphs.FirstlineIndent:=2;.ActiveDocument.Tables.Add(range:=WordApp.Selection.Range,NumRows:=1, NumColumns:=1, DefaultTablebehavior:=1, AutoFitBehavior:=0 ); ///строки , столбцы.

Form Obect

unit Unit5;, Messages, SysUtils, Variants, Classes, Graphics, Controls, Forms,, ComCtrls, XPMan, ExtCtrls, DBCtrls, Grids, DBGrids, DB, ADODB,, StdCtrls, Mask, Menus, Spin;= class(TForm): TDBGrid;: TDBNavigator;: TDBEdit;: TLabel;: TLabel;: TLabel;: TLabel;: TDBComboBox;: TDBComboBox;: TDBComboBox;: TLabel;: TLabel;: TSpeedButton;: TEdit;: TLabel;: TMainMenu;: TMenuItem;: TMenuItem;: TDBComboBox;: TButton;: TMenuItem;: TDataSource;: TComboBox;: TComboBox;: TComboBox;: TLabel;: TEdit;: TDBText;: TDBEdit;: TADOTable;: TSpeedButton;_: TAutoIncField;_2: TWideStringField;DSDesigner: TWideStringField;_3: TWideStringField;DSDesigner1: TWideStringField;DSDesigner2: TWideStringField;DSDesigner3: TWideStringField;Edit1Change(Sender: TObject);DBComboBox4Change(Sender: TObject);N2Click(Sender: TObject);SpeedButton1Click(Sender: TObject);Button1Click(Sender: TObject);N3Click(Sender: TObject);Button2Click(Sender: TObject);SpeedButton2Click(Sender: TObject);FormCreate(Sender: TObject);

// procedure N2Click(Sender: TObject);

{ Private declarations }

{ Public declarations };: TObect;ComObj, Unit1, zayavlenie;

{$R *.dfm}TObect.Edit1Change(Sender: TObject);

{If Length(Edit1.Text)>0 then.Filtered:=trueADOTable1.Filtered:=false;.Filter:='Организация>'''+Edit1.Text+'"'''; };TObect.DBComboBox4Change(Sender: TObject);

{If Length(Edit1.Text)>0 then.Filtered:=trueADOTable1.Filtered:=false;.Filter:='Перезаключение>'''+DBComboBox4.Text+'"'''; };TObect.N2Click(Sender: TObject);app,book,sheet:Variant;:integer;:string;:=CreateOleObject('Excel.Application');:=app.WorkBooks.Add;.Visible := True;.Worksheets[3].Delete;.Worksheets[2].Delete;.Worksheets[1].Name:='Охраняемые объекты';:=book.Worksheets[1];.ADOTable1.First;.Range['B1']:='Отчёт по объектам';

sheet.Range['B2']:='Класс объекта';.Range['C2']:='Объект';.Range['d2']:='Адресс';

sheet.Range['e2']:='Перезаключение';.Range['A1:E1'].Select;.Range['b2:F2'].Borders[7].LineStyle:=1;.Range['B2:F2'].Borders[7].Weight:=-4138;.Range['B2:F2'].Borders[7].ColorIndex:=-4105;.Range['B2:F2'].Borders[8].LineStyle:=1;.Range['B2:F2'].Borders[8].Weight:=-4138;.Range['B2:F2'].Borders[8].ColorIndex:=-4105;.Range['B2:F2'].Borders[9].LineStyle:=1;.Range['B2:F2'].Borders[9].Weight:=-4138;.Range['B2:F2'].Borders[9].ColorIndex:=-4105;.Range['B2:F2'].Borders[10].LineStyle:=1;.Range['B2:F2'].Borders[10].Weight:=-4138;.Range['B2:F2'].Borders[10].ColorIndex:=-4105;.Columns['B:B'].columnWidth:=20;.Columns['C:C'].columnWidth:=10;.Columns['D:D'].columnWidth:=40;.Columns['E:E'].columnWidth:=40;

//Sheet.Columns['F:F'].columnWidth:=15;i:=2 to Obect.ADOTable1.RecordCount do.Cells[i+1,2].Borders[7].LineStyle:=1;.Cells[i+1,2].Borders[7].Weight:=-4138;.Cells[i+1,2].Borders[7].ColorIndex:=-4105;.Cells[i+1,6].Borders[10].LineStyle:=1;.Cells[i+1,6].Borders[10].Weight:=-4138;.Cells[i+1,6].Borders[10].ColorIndex:=-4105;.Cells[i+1,2]:= Obect.ADOTable1.FieldByName('Класс_Объекта').AsString;.Cells[i+1,3]:= Obect.ADOTable1.FieldByName('Объект').AsString;.Cells[i+1,4]:= Obect.ADOTable1.FieldByName('Адресс_Объекта').AsString;

// sheet.Cells[i+1,5]:= Obect.ADOTable1.FieldByName('Перезаключение').AsString;

//sheet.Cells[i+1,6]:=MainForm.WaresADOTable.FieldByName('Цена').AsCurrency;.ADOTable1.Next;;i:=2 to 6 do.Cells[ Obect.ADOTable1.RecordCount+1,i].Borders[9].LineStyle:=1;.Cells[ Obect.ADOTable1.RecordCount+1,i].Borders[9].Weight:=-4138;.Cells[ Obect.ADOTable1.RecordCount+1,i].Borders[9].ColorIndex:=-4105;;:=GetCurrentDir;.DisplayAlerts:=false;.SaveAs(CurDir+'\Охраняемые объекты.xls');.Visible:=true;;TObect.SpeedButton1Click(Sender: TObject);

{If Length(DBEdit2.Text)>0 then.Filtered:=trueADOTable1.Filtered:=false;.Filter:='Организация>'''+DBEdit2.Text+''''; };TObect.Button1Click(Sender: TObject);not ADOTable1.Locate('Перезаключение', edit1.Text, []) then

ShowMessage('Таких договоров нет');;

procedure TObect.N3Click(Sender: TObject);Excel: variant;:= CreateOleObject('Excel.Application');.Visible := True;.Workbooks.Open('D:\Диплом\Объекты стоимостьуслуг.xls') ;

///////////////////////////////////////// открал.ActiveSheet.Range['E9'].Value := Dogowor.DBEdit1.Text;.ActiveSheet.Range['G9'].Value := Dogowor.DBEdit12.Text;.ActiveSheet.Range['L9'].Value := Dogowor.DBEdit15.Text;.ActiveSheet.Range['B21'].Value := Dogowor.DBEdit1.Text;.ActiveSheet.Range['C23'].Value := DBEdit1.Text;.ActiveSheet.Range['D23'].Value := DBEdit2.Text;.ActiveSheet.Range['G23'].Value := Edit2.Text;.ActiveSheet.Range['E23'].Value := Dogowor.DBComboBox1.Text;.ActiveSheet.Range['I23'].Value := ComboBox1.Text;.ActiveSheet.Range['J23'].Value := ComboBox3.Text;.ActiveSheet.Range['K23'].Value := ComboBox2.Text;;TObect.Button2Click(Sender: TObject);.Refresh;;TObect.SpeedButton2Click(Sender: TObject);.Text:= zayav.Edit2.Text ;.Text:=zayav.Edit3.Text;;

Form raschet_wrem

interface, Messages, SysUtils, Variants, Classes, Graphics, Controls, Forms,, StdCtrls, DB, ADODB, DBCtrls, ExtCtrls, ComCtrls, XPMan, Menus,, OleCtrls, VCF1;_wrem = class(TForm): TComboBox;: TLabel;: TLabel;: TLabel;: TLabel;: TLabel;: TLabel;: TLabel;: TLabel;: TLabel;: TLabel;: TLabel;: TLabel;: TLabel;: TLabel;: TLabel;: TComboBox;: TComboBox;: TComboBox;: TComboBox;: TComboBox;: TComboBox;: TComboBox;: TEdit;: TEdit;: TEdit;: TEdit;: TComboBox;: TComboBox;: TComboBox;: TComboBox;: TComboBox;: TComboBox;: TComboBox;: TComboBox;: TButton;: TXPManifest;: TCheckBox;: TCheckBox;: TCheckBox;: TCheckBox;: TLabel;: TLabel;: TLabel;: TLabel;: TComboBox;: TComboBox;: TEdit;: TComboBox;: TComboBox;: TCheckBox;: TLabel;: TLabel;: TLabel;: TLabel;: TComboBox;: TComboBox;: TEdit;: TComboBox;: TComboBox;: TCheckBox;: TLabel;: TLabel;: TLabel;: TLabel;: TComboBox;: TComboBox;: TEdit;: TComboBox;: TComboBox;: TCheckBox;: TLabel;: TLabel;: TLabel;: TLabel;: TComboBox;: TComboBox;: TEdit;: TComboBox;: TComboBox;: TCheckBox;: TBevel;: TBevel;: TLabel;: TButton;: TMainMenu;: TMenuItem;: TMenuItem;: TMenuItem;: TMenuItem;: TBevel;Button1Click(Sender: TObject);Button2Click(Sender: TObject);N1Click(Sender: TObject);N2Click(Sender: TObject);N3Click(Sender: TObject);CheckBox1Click(Sender: TObject);CheckBox5Click(Sender: TObject);CheckBox6Click(Sender: TObject);CheckBox7Click(Sender: TObject);CheckBox8Click(Sender: TObject);CheckBox2Click(Sender: TObject);CheckBox3Click(Sender: TObject);CheckBox4Click(Sender: TObject);FormCreate(Sender: TObject);

{ Private declarations }

{ Public declarations };_wrem: Traschet_wrem;, Doc, app, book, sheet, Excel: variant;, Col: integer;: OleVariant;: String;ComObj, Unit1, Types;

{$R *.dfm}Traschet_wrem.Button1Click(Sender: TObject);:= CreateOleObject('Excel.Application');.Visible := True;

//app:=CreateOleObject('Excel.Application');:=Excel.WorkBooks.Add;.Worksheets[3].Delete;.Worksheets[2].Delete;.Worksheets[1].Name:='Расчёт времени охраны';

sheet:=book.Worksheets[1];

//Можно помещать текст и значения в диапазон ячеек

//Поместить слово тест в диапазон ячеек

Excel.Range['h2', 'h4'].Font.FontStyle := 'Bold';.Range['A1:E1'].Select;.Range['A4:K21'].Borders[7].LineStyle:=1;.Range['A4:K21'].Borders[7].Weight:=-4138;.Range['A4:K21'].Borders[7].ColorIndex:=-4105;.Range['A4:K21'].Borders[8].LineStyle:=1;.Range['A4:K21'].Borders[8].Weight:=-4138;.Range['A4:K21'].Borders[8].ColorIndex:=-4105;.Range['A4:K21'].Borders[9].LineStyle:=1;.Range['A4:K21'].Borders[9].Weight:=-4138;.Range['A4:K21'].Borders[9].ColorIndex:=-4105;.Range['A4:K21'].Borders[10].LineStyle:=1;.Range['A4:K21'].Borders[10].Weight:=-4138;.Range['A4:K21'].Borders[10].ColorIndex:=-4105;.Columns['K:K'].columnWidth:=10;.ActiveSheet.Range['d4'].Value := 'Таблица расчета времени охраны';

Excel.ActiveSheet.Range['d5'].Value := 'объектов, подключенных на пульт централизованного наблюдения ';

Excel.ActiveSheet.Range['d6'].Value := 'Договор № ' + Dogowor.DBEdit1.Text + ' от ' +Edit1.Text+ ' " Клиент" :';

//Excel.Range['A2', 'B7'].Interior.Color := clSilver; /// задание зальвки ячеек

//Sheet.Columns['B:B'].columnWidth:=30;

//Sheet.Columns['C:C'].columnWidth:=60;

//Sheet.Columns['D:D'].columnWidth:=40;

//DateToStr(DateTimePicker1.Date)

//Excel.ActiveSheet.Range['b8', 'B10'].Value := ' ';.ActiveSheet.Range['A11'].Value := 'Рабочие дни';.ActiveSheet.Range['A12'].Value := 'Выходной день - суббота';.ActiveSheet.Range['A13'].Value := 'Выходной день - воскресенье';.ActiveSheet.Range['A14'].Value := 'Праздничные дни';.ActiveSheet.Range['A15'].Value := 'Итого';.ActiveSheet.Range['d9'].Value := 'Количество';.ActiveSheet.Range['d10'].Value := 'дней охраны';.Range['D11:D15'].Interior.Color :=clSilver;.ActiveSheet.Range['d11'].Value := Edit1.Text ;.ActiveSheet.Range['d12'].Value := Edit2.Text ;.ActiveSheet.Range['d13'].Value := Edit3.Text ;.ActiveSheet.Range['d14'].Value := Edit4.Text ;.ActiveSheet.Range['d15'].Formula :='=Sum(D11:D14)';

Excel.ActiveSheet.Range['e8'].Value := 'Время охраны объекта в течение суток, час.';

//xcel.Visible:=true;;Traschet_wrem.Button2Click(Sender: TObject);:= CreateOleObject('Excel.Application');.Visible := True;.Workbooks.Open('D:\Диплом\Общий.xls') ;

///////////////////////////////////////// открал.ActiveSheet.Range['d7'].Value := Dogowor.DBEdit1.Text;.ActiveSheet.Range['F7'].Value := Dogowor.DBEdit12.Text;.ActiveSheet.Range['C7'].Value := Dogowor.DBEdit15.Text;.ActiveSheet.Range['C14'].Value := Edit1.Text ;.ActiveSheet.Range['d14'].Value := ComboBox1.Text ;.ActiveSheet.Range['E14'].Value := ComboBox9.Text ;.ActiveSheet.Range['F14'].Value := ComboBox3.Text ;.ActiveSheet.Range['G14'].Value := ComboBox10.Text ;

/////////////////////////////////////////////.ActiveSheet.Range['C15'].Value := Edit5.Text ;.ActiveSheet.Range['d15'].Value := ComboBox17.Text ;.ActiveSheet.Range['E15'].Value := ComboBox19.Text ;.ActiveSheet.Range['F15'].Value := ComboBox18.Text ;.ActiveSheet.Range['G15'].Value := ComboBox20.Text ;

/////////////////////////////////////////////.ActiveSheet.Range['C16'].Value := Edit6.Text ;.ActiveSheet.Range['d16'].Value := ComboBox21.Text ;.ActiveSheet.Range['E16'].Value := ComboBox23.Text ;.ActiveSheet.Range['F16'].Value := ComboBox22.Text ;.ActiveSheet.Range['G16'].Value := ComboBox24.Text ;

/////////////////////////////////////////////.ActiveSheet.Range['C17'].Value := Edit7.Text ;.ActiveSheet.Range['d17'].Value := ComboBox25.Text ;.ActiveSheet.Range['E17'].Value := ComboBox27.Text ;.ActiveSheet.Range['F17'].Value := ComboBox26.Text ;.ActiveSheet.Range['G17'].Value := ComboBox28.Text ;

/////////////////////////////////////////////.ActiveSheet.Range['C18'].Value := Edit8.Text ;.ActiveSheet.Range['d18'].Value := ComboBox29.Text ;.ActiveSheet.Range['E18'].Value := ComboBox31.Text ;.ActiveSheet.Range['F18'].Value := ComboBox30.Text ;.ActiveSheet.Range['G18'].Value := ComboBox32.Text ;

/////////////////////////////////////////////.ActiveSheet.Range['C19'].Value := Edit2.Text ;.ActiveSheet.Range['d19'].Value := ComboBox2.Text ;.ActiveSheet.Range['E19'].Value := ComboBox11.Text ;.ActiveSheet.Range['F19'].Value := ComboBox4.Text ;.ActiveSheet.Range['G19'].Value := ComboBox12.Text ;

/////////////////////////////////////////////.ActiveSheet.Range['C20'].Value := Edit3.Text ;.ActiveSheet.Range['d20'].Value := ComboBox5.Text ;.ActiveSheet.Range['E20'].Value := ComboBox13.Text ;.ActiveSheet.Range['F20'].Value := ComboBox6.Text ;.ActiveSheet.Range['G20'].Value := ComboBox14.Text ;

/////////////////////////////////////////////.ActiveSheet.Range['C21'].Value := Edit4.Text ;.ActiveSheet.Range['d21'].Value := ComboBox7.Text ;.ActiveSheet.Range['E21'].Value := ComboBox15.Text ;.ActiveSheet.Range['F21'].Value := ComboBox8.Text ;.ActiveSheet.Range['G21'].Value := ComboBox16.Text ;;Traschet_wrem.N1Click(Sender: TObject);.Click;;Traschet_wrem.N2Click(Sender: TObject);.Click;;Traschet_wrem.N3Click(Sender: TObject);;;Traschet_wrem.CheckBox1Click(Sender: TObject);CheckBox1.State of:ComboBox1.Text:='0';;.Text:='0';;Traschet_wrem.CheckBox5Click(Sender: TObject);CheckBox1.State of:ComboBox17.Text:='0';;.Text:='0';;Traschet_wrem.CheckBox6Click(Sender: TObject);CheckBox1.State of:ComboBox21.Text:='0';;.Text:='0';;Traschet_wrem.CheckBox7Click(Sender: TObject);CheckBox1.State of:ComboBox25.Text:='0';;.Text:='0';;Traschet_wrem.CheckBox8Click(Sender: TObject);CheckBox1.State of:ComboBox29.Text:='0';;.Text:='0';;Traschet_wrem.CheckBox2Click(Sender: TObject);CheckBox1.State of:ComboBox2.Text:='0';;.Text:='0';;Traschet_wrem.CheckBox3Click(Sender: TObject);CheckBox1.State of:ComboBox5.Text:='0';;.Text:='0';;Traschet_wrem.CheckBox4Click(Sender: TObject);CheckBox1.State of:ComboBox7.Text:='0';;.Text:='0';;.

Похожие работы на - Разработка программного приложения 'Автоматизация учёта клиентов отдела вневедомственной охраны'

 

Не нашли материал для своей работы?
Поможем написать уникальную работу
Без плагиата!
Без нейросетей!