Разработка информационной системы формирования кадровой отчетности УВД г. Уфа

  • Вид работы:
    Дипломная (ВКР)
  • Предмет:
    Информационное обеспечение, программирование
  • Язык:
    Русский
    ,
    Формат файла:
    MS Word
    1,01 Мб
  • Опубликовано:
    2014-10-26
Вы можете узнать стоимость помощи в написании студенческой работы.
Помощь в написании работы, которую точно примут!

Разработка информационной системы формирования кадровой отчетности УВД г. Уфа

Содержание

Введение

. Общесистемная часть

.1 Технико-экономическая характеристика объекта

.2 Экономическая сущность разрабатываемого комплекса задач

.3 Технико-экономическое обоснование необходимости разработки экономической информационной системы (ЭИС)

.4 Концептуализация разработки ЭИС

. Проектная часть

.1 Описание постановки задачи (комплекса задач)

.2 Информационное обеспечение комплекса задач

.3 Описание комплекса технических средств

.4 Организация программного обеспечения

. Организационно - экономическая часть

3.1 Исходные данные для расчета

Заключение

Список литературы

Введение

информационный кадровый отчетность

Целью данного дипломного проекта является разработка информационной системы формирования кадровой отчетности УВД г. Уфа.

К одной из основных задач управления кадрами относится своевременная выработка решений, которые определяют качество, и количество человеческих ресурсов необходимых для достижения поставленных целей в течение конкретного периода времени. Любое современное предприятие сталкивается с совокупностью задач по управлению кадрами, разбитых на группы обязательных функций служб кадров: разработка и планирование политики в отношении к ним, наем, обучение, аттестация, определение и контроль трудозатрат, оплата труда и так далее.

Квалифицированные, инициативные и лояльные сотрудники способствуют повышению эффективности работы учреждения, поэтому в настоящее время большинство учреждений осознало значимость создания структуры системы, позволяющей эффективно управлять кадрами. В кадровой политике учреждения необходимо применять программные продукты для решения вопросов по управлению сотрудниками, осуществлению мероприятий, связанных с подбором и обучением персонала, оценке уровня квалификации производственного и управленческого состава.

Управление кадрами не сводится к ведению личных дел работников и сбору соответствующих данных. Для успеха кадрового учета необходим современный подход к отбору кадров, разработка системы мотивации и оценки деятельности работников. Требуется регулярный анализ с целью выявления общих тенденций и рационального использования полученных результатов.

Создание и внедрение ИС «Формирование кадровой отчетности в органах внутренних дел. На примере 1С.» является особенно актуальной, так как автоматизация управления кадрами полезна всем работникам учреждения:

·    руководство будет иметь полный контроль за происходящим, задавать структуру предприятия и составляющих его организаций, анализировать кадровый состав, принимать управленческие решения на основе полной и достоверной информации;

·  кадровая служба получит ценный инструмент автоматизации рутинных задач;

·        работники учреждения будут уверены в том, что в любой момент смогут быстро получить необходимые им справки, сведения о своем отпуске, данные персонифицированного учета в Пенсионный фонд и так далее.

Основанием для проведения данной работы является задание на дипломное проектирование. Системный проект реализован на основе SADT-методологии с помощью CASE-средств Computer Associates BPwin 4.1 и Erwin 4.1. Таким образом, структура дипломного проекта построена соответствующим образом с оформлением документации на основании использования возможностей данных пакетов прикладных программ.

В целом, проектирование ЭИС предусматривает:

·        максимальное приближение ее к пользователю;

·  оперативное представление пользователю информации, необходимой для повышения эффективности деятельности отдела кадров;

·        создание простого и удобного интерфейса, не требующего от пользователя специальной подготовки.

Таким образом, можем сформулировать цель нашей работы: исследование существующей системы управления кадрами в УВД по г. Уфа её анализ и оптимизация с помощью разработки новой модели и программных средств для обеспечения её внедрения и работы.

Для достижения поставленной цели сформулируем ряд задач, которые мы решим в ходе выполнения данной работы:

·        изучение теоретических основ предметной области;

·        анализ современного состояния учреждения;

·        изучение путей и возможностей оптимизация существующей системы на основе проведенного анализа работы учреждения;

·        обоснование и выбор конкретного пути оптимизация системы формирования кадровой отчетности;

·        сбор информации и разработка целевой ИУС;

·        расчет показателей, определяющих меру изменений, внесенных внедренным новшеством.

Для решения задач в работе будем использовать эмпирические, теоретические и эмпирико-теоретические методы исследования.

Результатом проведённой работы будет спроектированная, разработанная и внедрённая программа.

1 Общесистемная часть

.1       Технико-экономическая характеристика объекта

Данный дипломный проект является результатом исследований проведенных в процессе преддипломной практики в организации ПОЛК ПАТРУЛЬНО-ПОСТОВОЙ СЛУЖБЫ ПОЛИЦИИ ПРИ УВД по адресу: Республика Башкортостан, г.Уфа, ул.Владивостокская, д. 4/3

Управление любой организацией предполагает, прежде всего, воздействие на людей. Управление происходит с помощью определенных методов, которые приемлемо для данной организации.

Методы управления - это способы реализации функций управления, или способы воздействия субъекта на объект управления.

Метод управления, который используется в УВД в г. Уфа это административно-правовой или организационно-распорядительный. Он основан на отношениях властности юридически очерченных при формировании системы управления. Они включают в себя опору на законодательство и различного уровня подзаконные акты, на нормы и нормативы, официально действующие в пределах всего пространства управления.

Полк патрульно-постовой службы при УВД по г. Уфа был образован в 1923г. Он является структурной единицей и находится в прямом подчинении Министерства внутренних дел РФ, также полк является государственной некоммерческой организацией.

Полк патрульно-постовой службы при УВД по г. Уфа является основным органом управления, который призван обеспечить решение задач, возложенных на систему органов внутренних дел. Свою управленческую деятельность они осуществляют, исходя из стратегических установок и с учетом конкретной оперативной обстановки.

Структура учреждения «Полк патрульно-постовой службы при УВД по г. Уфа»

Аппарат учреждения сформирован по традиционному линейно-функциональному принципу, где "линия" - это выполнение основных задач, а "функция" - обеспечивающие службы. Некоторым отступлением от традиций линейно-функционального построения является наличие сильного штабного блока, распространяющего организационные полномочия на все структуры.

Министерство внутренних дел как головной федеральный орган управления выполняет значительный по объему и содержанию набор функций в сфере кадрового обеспечения оперативно-служебной деятельности. Совместно с органами государственной власти оно решает вопросы работы с кадрами, разрабатывает и реализует федеральные программы кадрового обеспечения ОВД, организует подготовку и переподготовку и повышение квалификации кадров, работу по воспитанию и морально-психологической подготовке личного состава, осуществлению защиты прав и законных интересов сотрудников, военнослужащих и сотрудников системы Министерства.

Согласно иерархическому построению и территориальному принципу формирования МВД, ОВД подчиняются МВД России, а также соответственно Президенту РФ, Правительству РФ, главе администрации субъекта Федерации.

Штаты аппаратов ОВД, подведомственных им подразделений, предприятий, учреждений, организаций и горрайорганов разрабатываются на основе нормативов и лимитов штатной численности, примерных (типовых) моделей, установленных МВД России, и утверждаются (кроме управлений, отделов по организованной преступности, оперативно-поисковым, оперативно-техническим мероприятиям, режимным объектам, отрядов полиции особого назначения) министром внутренних дел, начальником ОВД субъекта Федерации.

Полк патрульно-постовой службы при УВД по г. Уфа является государственной некоммерческой организацией, которая выполняет ряд важнейших функций.

Отдел кадров выступает главным звеном в работе с личным составом, поэтому его работа занимает центральное место в функционировании данной организации.

Эффективность и надежность работы учреждения зависит от выбора структуры внутреннего управления, которую принято называть организационной структурой.

Организационная структура управления представляет собой совокупность взаимосвязанных элементов и звеньев управления. Так же она выражает отношение власти и подчинения, которые юридически закрепляются в нормативных документах (устав, положение о подразделениях, должностные инструкции).

Организационно-штатная структура формируется на основе потребностей практики. Поэтому аппараты ОВД различных субъектов Федерации, разных регионов страны, вследствие их особенностей, не могут быть одинаковыми и отличаются друг от друга не только по численности, но и по структуре. Однако все они согласно общему принципу формирования имеют характерные структурные звенья. Эффективность или неэффективность управления в значительной степени определяется организационной структурой менеджмента в организации. Организационная структура ОВД не может оставаться неизменной.

Она конструируется, видоизменяется, появляются новые подразделения, упраздняются исчерпавшие себя, меняются коммуникации между структурными единицами, их подчиненность, а также протяженность их функций "по вертикали" (рис. 1). Но во всем этом движении, во всех этих названных переменах важным остается одно - обеспечение строжайшего следования требованиям научного управления.

Данная организационная структура характеризует директивный стиль управления.

Тип данной организационной структуры - линейная организация управления. То есть, имеет место присутствие административного подчинения. Распределение должностных обязанностей максимально нацеливает на выполнение важнейших задач организации. Все полномочия идут от высшего звена управления к низшему.

Руководитель обеспечивает руководство нижестоящими подразделениями по всем видам деятельности. Результаты работы каждой службы оцениваются показателями, характеризующими выполнение ими своих целей и задач. Соответственно строится и система мотивации и поощрения работников. При этом конечный результат (эффективность и качество работы организации в целом) становится как бы второстепенным, так как считается, что все службы в той или иной мере работают на его получение. В связи с этим необходимо проанализировать преимущества и недостатки.

Преимущества линейной структуры:

·        четкая система взаимных связей функций и подразделений;

·        четкая система единоначалия - один руководитель сосредотачивает в своих руках руководство всей совокупностью процессов, имеющих общую цель;

·        ясно выраженная ответственность;

·        быстрая реакция исполнительных подразделений на прямые указания вышестоящих.

Недостатки линейной структуры:

·        отсутствие звеньев, занимающихся вопросами стратегического планирования;

·        в работе руководителей практически всех уровней оперативные проблемы ("текучка") доминирует над стратегическими;

·        тенденция к волоките и перекладыванию ответственности при решении проблем, требующих участия нескольких подразделений;

·        малая гибкость и приспособляемость к изменению ситуации;

·        критерии эффективности и качества работы подразделений и организации в целом - разные;

·        тенденция к формализации оценки эффективности и качества работы подразделений приводит обычно к возникновению атмосферы страха и разобщенности;

·        большое число "этажей управления" между работниками, выпускающими продукцию, и лицом, принимающим решение;

·        перегрузка управленцев верхнего уровня;

·        повышенная зависимость результатов работы организации от квалификации, личных и деловых качеств высших управленцев.

Исходя из вышесказанного, необходимо перечислить функции и задачи важнейших отделов организации.

В функции управления кадрами входит:

1.   Контроль за текущей и перспективной потребностью в кадрах. Совместно с руководителями подразделений отбор, изучение и расстановка кадров, в соответствии с их уровнем образования, профессиональной подготовкой, опытом работы, деловыми и моральными качествами.

2.      Составление списков резерва кадров для обеспечения своевременного и качественного замещения высвобождающихся должностей и выдвижения сотрудников (работников) на вышестоящие должности.

.        Участие в работе по отбору кандидатов на учебу. Развитие системы ранней профессиональной ориентации молодежи, взаимодействие с комплектующими органами внутренних дел.

.        Учет личного состава. Формирование и ведение электронного банка данных о количественном и качественном составе кадров. Учет кадров на бумажных носителях в соответствии с требованиями нормативных правовых документов.

.        Оформление приема, перевода всех категорий сотрудников, работников, адъюнктов, курсантов (слушателей). Истребование, сбор и систематизация необходимых документов и материалов.

.        Организация и проведение конкурсов на замещение должностей.

.        Организация профессиональной подготовки сотрудников, впервые назначенных на должности начальствующего состава, организация и контроль за повышением квалификации сотрудников.

.        Ведение нормативно установленной документации по кадрам, в том числе: личных дел рядового и начальствующего состава, сокращенных личных дел работников, личных и служебных карточек сотрудников, работников, курсантов (слушателей); прием, заполнение, хранение, выдача трудовых книжек работникам и т. д.

.        Учет, хранение и сбережение бланков служебных удостоверений. Изготовление служебных удостоверений, их выдача сотрудникам и курсантам (слушателям) академии.

.        Подготовка локальных нормативных актов, приказов, распоряжений по направлениям кадровой деятельности.

.        Подготовка материалов и документов для представления личного состава к различным видам поощрения и награждения.

.        Участие в проведении служебных проверок, подготовка материалов по привлечению сотрудников, работников, курсантов (слушателей) к дисциплинарной и материальной ответственности.

.        Организационное и содержательное обеспечение деятельности комиссии по основным направлениям кадровой деятельности.

.        Совместно с руководителями подразделений составление графиков отпусков, оформление и учет использования очередных и дополнительных отпусков.

.        Оформление и учет командировок.

.        Совместно с финансово-экономическим отделом организация табельного учета рабочего времени.

.        Совместно с учебным отделом организация проверок трудовой и учебной дисциплины, соблюдения правил внутреннего распорядка.

.        Оформление документов и предоставление их в соответствующие организации для реализации личным составом социальных льгот и гарантий.

В функции финансовой части также входит набор функций и задач:

-        организация, планирование и непосредственное финансовое обеспечение органов внутренних дел;

-       организация экономической работы подразделений;

-       организация работы в области оплаты труда и предоставления социальных гарантий сотрудникам и работникам органов внутренних дел;

-       организация бюджетного учета и отчетности в подразделениях;

-       совершенствование нормативного правового регулирования в установленной сфере деятельности;

-       организационно-методическое руководство финансово-экономическими подразделениями органов внутренних дел;

-       исполнение функций администратора неналоговых платежей в федеральный, республиканский и местные бюджеты;

-       организация работы по централизованным расчетам с подразделениями.

а)       Отдел бюджетного финансирования и отчетности занимается: разработкой сметы расходов на очередной финансовый год;

б)      распределением и утверждением лимитов бюджетных обязательств по федеральному и республиканскому бюджетам;

в)      направлением финансирования по ОВД-ОВД;

г)       сбором, обработкой и сводом бюджетной отчетности; финансированием расходов по служебным командировкам;

д)      контролем за ходом выполнения мероприятий.

Учитывая вышесказанное, можно отметить, что УВД по г. Уфа является государственной некоммерческой организацией, имеет свою специфическую систему управления. Организационная структура характеризуется линейным типом.

.2 Экономическая сущность разрабатываемого комплекса задач

Информационное обеспечение системы управления персоналом представляет собой совокупность реализованных решений по объему, размещению и формам организации информации, циркулирующей в системе управления при ее функционировании. Оно включает оперативную информацию, нормативно-справочную информацию, классификаторы технико-экономической информации и системы документации (унифицированные и специальные).

Выбор действенной системы управления документами является сегодня, вероятно, ключевой проблемой большинства отечественных организаций и предприятий. Особенно это важно для новых рыночных институтов, многие из которых не имеют сложившейся системы управленческих правил и технологий. Установление порядка движения документов, или управление документацией организации заключается в создании условий, обеспечивающих хранение необходимой документной информации, ее быстрый поиск и доведение ее до потребителей в установленные сроки и с наименьшими затратами. Таким образом, оно включает в себя организацию документооборота, включая технологию личной работы исполнителей, создание информационно-поисковых систем по документам организации, контроль их исполнения.

Для того чтобы служба управления персоналом могла успешно выполнять свои функции, необходимо соблюдать следующие требования, предъявляемые к качеству информации:

Комплексность - информация должна комплексно отражать все стороны деятельности службы: техническую, технологическую, организационную, экономическую и социальную во взаимосвязи с внешними условиями.

Оперативность - получение входной информации должно происходить одновременно с протеканием процесса в управляемой системе или совпадать с моментом ее завершения. Надежность. Система должна обладать техническими и программными средствами, обеспечивающими надежную и бесперебойную работу системы при различных видах сбоев.

Защищенность - гибкость управления доступом ко всему спектру документов, от электронной почты до дискуссионных баз данных, от видеоклипов до формализованных документов всех типов.

Систематичность - требуемая информация должна поступать систематически и непрерывно.

Достоверность - информация должна формироваться в ходе достаточно точных измерений.

Масштабируемость. Система должна поддерживать различное количество пользователей и ее способность наращивать мощность должна определяться только мощностью аппаратного обеспечения, на котором она установлена.

Распределенность. Архитектура системы должна поддерживать взаимодействие территориально распределенных структурных подразделений организации. При этом в качестве коммуникационных средств могут быть использованы разнообразные каналы связи.

Рынок информационных технологий предлагает широкий выбор и программных продуктов для решения актуальных проблем управления персоналом и оптимизации бизнес-процессов в компаниях разного уровня организационного развития и разных направлений деятельности.

Автоматизированная система управления кадрами позволяет вести учет работников, издавать и регистрировать приказы, следить за предоставлением отпусков, получать разнообразную аналитическую информацию и решать многие другие задачи. Программы управления человеческими ресурсами помогают не только эффективно распределять трудовые ресурсы и управлять капиталом, но и являются источником, из которого служащие могут получать сведения как корпоративного, так и индивидуального характера.

На сегодняшний день существует достаточно много систем управления кадрами, представленных как комплексными программами, которые охватывают весь диапазон задач управления человеческими ресурсами, так и узкоспециализированными решениями.

Широкое распространение получил продукт компании АиТ - комплекс "Управление персоналом", который обладает расширенными функциональными возможностями и является продуктом высококачественного проектирования и разработки. Это современное автоматизированное решение, обеспечивающее эффективную и удобную работу всех служб, занятых в управлении персоналом.

Отличительной особенностью комплекса является наиболее мощный из существующих на российском рынке ПО программный модуль расчета с персоналом. Он поддерживает самые сложные системы расчета заработной платы с работниками, позволяет произвести начисления по большому числу действующих на предприятиях коэффициентов и надбавок.

Продукт регулярно пополняется новыми возможностями и является самым динамично развивающимся комплексом из его аналогов. Программный комплекс "АиТ: Управление персоналом" постоянно модернизируется в соответствии с последними изменениями российского законодательства, также принимаются во внимание предложения и пожелания наших пользователей. Большинство изменений и дополнений направлены на сокращение времени, затрачиваемого на вввод и обработку информации, повышения простоты работы, сокращения числа монотонных операций и получение ожидаемых результатов.

«1С:Зарплата и Управление Персоналом 8» содержит усовершенствованный механизм учета использования рабочего времени с поддержкой корректировки отработанного времени вручную, почасовых невыходов, графиков сокращенного рабочего времени.

Конфигурация "Зарплата и Кадры 7.7." позволяет повысить эффективность кадровой политики учреждения. Конфигурация будет полезна для всех участников, прямо или косвенно с ней взаимодействующих. Руководство будет иметь полный контроль за происходящим, задавать структуру предприятия и составляющих его организаций, анализировать кадровый состав, принимать управленческие решения на основе полной и достоверной информации.

Кадровая служба получит ценный инструмент автоматизации рутинных задач, в том числе анкетирования и подготовки отчетов о работниках с различными условиями отбора и сортировки.

Работники учреждения будут уверены в том, что в любой момент смогут быстро получить необходимые им справки, сведения о своем отпуске, данные персонифицированного учета в Пенсионный фонд и т.д.

Представление регламентированной отчетности в государственные органы станет гораздо менее трудоемким процессом. Особенно это касается персонифицированных сведений для Пенсионного фонда.

В отделе кадров существует информационная система «1 С Зарплата и кадры.». Предназначена для учреждений, где с программой работает пользователь (специалист по кадрам).

Рассмотрим, какие проблемы существуют при управлении кадрами в работе УВД по г. Уфа.

Анализ существующих методик решения комплекса экономических задач показал, что проблема обработки данных является одной из основных проблем при организации процесса учета кадров в УВД по г. Уфа. Поэтому, для повышения эффективности управления кадрами, было принято решение о внедрении ИС «1С Зарплата и кадры», для автоматизации комплекса задач по обработке документов и формированию кадровой отчетности.

1.3 Технико-экономическое обоснование необходимости разработки экономической информационной системы (ЭИС)

Основанием для проведения работ по теме «ИС формирования кадровой отчетности является задание на дипломное проектирование, полученное и утвержденное на кафедре АСУ УГАТУ.

Объектом исследования данного дипломного проекта является процесс управления кадрами в отделе кадров при . Функции управления кадрами выполняет специалист по кадрам.

Совокупность задач, решаемых в отделе кадров можно разделить на две группы: работа непосредственно с людьми (найм и отбор кадров) и работа с информацией (текущее управление кадрами). Отметим, что автоматизированное управление кадрами практически до сих пор дублируется бумажными документами. Это можно объяснить, с одной стороны, консерватизмом работников, традициями, недоверием к вычислительной технике и страховкой от непредвиденных обстоятельств, с другой - несовершенством законодательной базы в области электронного документооборота.

Таким образом, у сотрудников отдела кадров увеличивается объем работы с информацией и документами. При этом часть задач, которые отдел кадров должен решать, из-за дефицита времени остаются либо вообще нереализованными, либо реализованными с помощью примитивных алгоритмов, вследствие чего совершенно неудовлетворительных по качеству полученных результатов.

И, как следствие,- работникам отдела кадров трудно найти достаточные резервы времени для контактов с людьми. Невозможно заранее спланировать ту часть

рабочего времени, которую специалист отдела кадров тратит на общение с посетителями. Таким образом, вторая группа задач, должна быть автоматизирована в максимальной степени:

.         Найм и отбор кадров:

·        Подбор кадров

·        Анализ резюме

·        Собеседование

·        Отбор претендентов на вакантные рабочие места

2.       Текущее управление кадрами

·        Учет персонального состава работников

·        Движение кадров

·        Формирование отчетности

·        Составление должностных инструкций

·        Трудовая дисциплина

·        Продвижение по служебной лестнице

·        Обучение и переобучение кадров

·        Обработка анкет

При проведении обследования процесса управления кадрами на предприятии, в ходе прохождения преддипломной практики, была построена схема существующего на учреждении процесса управления кадрами (рисунок 1.2), на которой показаны основные участники процесса, а так же формирование и движение кадровой документации и отчетности.

Отдел кадров занимается приемом, переводом, увольнением работников, а также оформлением отпусков, составлением штатного расписания, приказов, ведением личных карточек, осуществлением учета рабочего времени.

Претендент на рабочее место приходит в отдел кадров с подписанным заявлением о приеме на работу от начальника УВД, согласованным на всех инстанциях. В программе «1С Зарплата и кадры» предусмотрено ведение регламентированный кадровый учет. Специалист по кадрам оформляет все документы: заполняет личную карточку (форма Т-2), печатает «Приказ о приеме на работу» ( Форма Т-1), делает запись в трудовой книжке, вносит изменения в штатное расписание, выдает должностную инструкцию новому работнику.

Когда работнику необходимо предоставить отпуск специалист по кадрам принимает заявление на отпуск, подписанное директором учреждения, затем сверяет дату отпуска с графиком отпусков, если дата соответствует графику, печатает «Приказ о предоставлении отпуска работнику» (Форма Т-6), заполняет записку-расчет о предоставлении отпуска работнику и передает ее в бухгалтерию.

Мнемосхема - это графическая модель, отображающая динамически изменяющуюся функционально-техническую схему управляемого оператором объекта

При увольнении работника специалист по кадрам принимает заявление об увольнении, подписанное директором учреждения, затем выдает увольняющемуся работнику обходной лист, печатает «Приказ об увольнении» по форме Т-8, делает запись в трудовой книжке и выдает ее уволенному работнику.

Для начисления заработной платы специалист по кадрам заполняет табель учета рабочего времени и передает его в бухгалтерию. Также все приказы отдел кадров передает в бухгалтерию.

Специалистом по кадрам составляются отчеты о квотировании рабочих мест, о страховом стаже по формам СЗВ -4-1 и СЗВ -4-2 для предоставления в Пенсионный фонд Республики Башкортостан.

На основе приказов о приеме на работу, о переводе и об увольнении специалист по кадрам заполняет книгу принятых и книгу уволенных. На основе этих документов специалист по кадрам составляет отчет о движении кадров, который необходимо предоставлять в ГУ Центр сельскохозяйственного консультирования, в соответствии с приказом №230 от 15.12.11г. Также на основе приказов о приеме на работу по форме Т-1, о переводе по форме Т-5 и об увольнении по форме Т-5 специалист по кадрам составляет отчет «Численность работников по категориям» в соответствии с приказом №231 от 15.12.11г.

Мнемосхема существующего процесса документооборота в УВД г. Уфа

Таким образом, управление кадрами на учреждении сводится практически только к учету кадров, а остальные задачи управления остаются нереализованными из-за нехватки времени.

Анализ существующих методик решения комплекса экономических задач показал, что проблема обработки данных является одной из основных проблем при организации процесса учета кадров в УВД по г. Уфа. Поэтому, для повышения эффективности управления кадрами, было принято решение о внедрении ИС, для автоматизации комплекса задач по обработке документов и формированию кадровой отчетности.

Формулировка задачи усовершенствования процесса управления кадрами на учреждении

Анализ процесса управления кадрами в УВД по г. Уфа показывает, что существующая система имеет ряд значительных недостатков:

· управление кадрами сводится практически только к реализации задачи учета кадров;

·        данные хранятся в бумажном виде и для того, чтобы составить необходимый отчет, нужно каждый раз производить ручной поиск документа, что требует дополнительных затрат времени;

·        составление отчетов, производится вручную на основе бумажных документов (заполненная книга принятых и уволенных) с помощью «Excel» и «Microsoft Word», что требует дополнительных затрат времени;

·        не используются в полной мере функциональные возможности существующей системы;

·        отчеты в вышестоящие инстанции предоставляются в бумажном виде;

·        существующая система не выдает отчеты в установленной форме, (согласно приказам);

·        тратится много времени на составление отчетов, поэтому остальные задачи управления кадрами остаются нереализованными;

·        отсутствует централизованная база данных.

Мнемосхема предлагаемого процесса организации электронного документооборота путем внедрения базы данных 1С

Так как существующий процесс требует значительных затрат времени на поиск необходимой информации и привлечения различных документов, на сбор всех результатов, необходимых расчетов, предлагается усовершенствовать его, для повышения эффективности процесса управления кадрами. Это достигается за счет упрощения системы учета кадров на учреждении и в последствии высвобождения времени на решение других задач управления кадрами.

Предполагается осуществить расширение функциональности имеющейся на учреждении информационный системы. Отчеты формируются автоматически, после ввода всей необходимой информации в базу данных и отправляются по электронной почте на ГУ Центр сельскохозяйственного консультирования или выводятся на принтер (при необходимости). Переход на электронный документооборот позволит сократить множество ручных операций, что значительно повысит эффективность работы отдела кадров, что отражено на мнемосхеме предлагаемого процесса (рисунок 3).

Определение ресурсов на разработку экономической информационной системы

Ресурсами при разработке ИС являются источники знаний, время, отведенное на разработку, вычислительные средства, используемые в процессе разработки, объем финансовых средств. Источниками знаний при построении ЭИС выступают информация, получаемая от эксперта, его опыт, знания, учебно - методическая литература, а также вся совокупность данных, собранных во время прохождения преддипломной практики в отделе кадров в УВД по г. Уфа.

Эффективность АРМ во многом зависит от совершенства методик анализа, от того, в какой степени они соответствуют современным требованиям, а также от технических возможностей ЭВМ. Достижения в отрасли интегральной электроники, расширение ресурсной возможности и функционального совершенства ЭВМ создают реальные условия для углубления экономических исследований, позволяют шире использовать оптимизационные методы решения аналитических задач и на их основе разрабатывать и принимать оптимальные управленческие решения.

Основанием для проведения работ по теме «Информационная система формирования кадровой отчетности муниципального учреждения» является задание на дипломное проектирование, полученное и утвержденное на кафедре АСУ УГАТУ.

Целью данного дипломного проекта является проектирование подсистемы учета кадров (формирование отчетности) в составе ИС «Управление кадрами».

Для достижения поставленной цели решались следующие задачи:

·        необходимо проанализировать процесс организации управления кадрами в отделе кадров;

·        информационное исследование процесса управления кадрами;

·        построение существующей функциональной модели процесса управления кадрами;

·        разработка предложений по совершенствованию процесса управления кадрами;

·        построение функциональной модели предлагаемого процесса;

·        разработка информационной модели управления кадрами;

·        расчет коэффициента текучести кадров и построение математической модели;

·        построение организационной структуры учреждения;

·        расчет экономической эффективности;

Для решения поставленной задачи был выбран следующий комплекс технических средств.

В отделе кадров имеется один ПК. Аппаратные требования для проектирования ИС в данном дипломном проекте, определяются требованиями операционной системы и программными продуктами «1С:Предприятие 7. Зарплата и кадры », а также Computer Associates BPwin 4.1 и Erwin 4.1.

Таким образом, минимальные требования таковы:

·        процессор Pentium III;

·        64 Мб RAM (рекомендуется 128 Mб RAM для больших моделей);

·  объем жесткого диска 2 ГБ;

·        программный продукт «1С: Предприятие 7.7»;

·        операционная система Windows 95/98/2000/ME/XP.

1.4 Концептуализация разработки информационной системы

Важным этапом разработки экономической информационной системы является концептуальное проектирование. Цель концептуального проектирования именно в том, чтобы представить информацию в доступной пользователю форме, не зависящей от спецификации системы, но реализуемой несколькими системами. Существует два подхода к концептуальному проектированию: объектно-ориентированный подход; структурный подход (методология структурного анализа и проектирования - SADT).

В данном дипломном проекте проектирование осуществляется согласно этому подходу. Он предусматривает разработку системного проекта, включающего: мнемосхему, функциональную модель (методология IDEF0), информационную модель (методология IDEF1X), динамическую модель.

Системный проект в виде моделей позволяет реализовать принцип самоорганизации системы управления.

Математические модели ИС

Для того чтобы правильно выбрать путь реализации концепции ИС, ее необходимо формализовать для целей проектирования в виде математических моделей. Математические модели должны отражать существенные особенности предметной области, а также предполагаемые подходы и методики проектирования системы.

При математическом моделировании бизнес-процесса управления кадрами была построена математическая модель расчета коэффициента текучести кадров.

Один из факторов, позволяющих сделать анализ движения персонала - коэффициент текучести кадров. Текучесть персонала - движение рабочей силы, обусловленное неудовлетворенностью работника рабочим местом или неудовлетворенностью организации конкретным работником.

Текучесть разделяют на:

·        внутриорганизационную - связанная с трудовыми перемещениями внутри организации;

· внешнюю - между организациями, отраслями и сферами экономики.

Различают естественную и излишнюю текучесть кадров. Естественная текучесть (3-5% в год) способствует своевременному обновлению коллектива и не требует особых мер со стороны руководства и кадровой службы.

Излишняя же текучесть вызывает значительные экономические потери, а также создает организационные, кадровые, технологические, психологические трудности.

Излишняя текучесть персонала, по данным западных психологических исследований, отрицательно сказывается на моральном состоянии оставшихся работников, на их трудовой мотивации и преданности организации. С уходом сотрудников разваливаются сложившиеся связи в трудовом коллективе, и текучесть может приобрести лавинообразный характер. Таким образом, текучесть кадров сказывается на:

·        производительности труда не только тех работников, которые намерены уходить, но и тех, которые продолжают работать, то есть на жизни всей организации;

·        текучесть мешает создавать эффективно работающую команду, отрицательно влияет на корпоративную культуру организации.

Текучесть персонала всегда говорит о том, что существуют проблемы в управлении кадрами. Каковы причины текучести кадров на учреждении, почему люди уходят, почему они уходят как бы неожиданно или массово?

Коэффициент текучести кадров по своей природе не может превышать значение 0,99. Чем ближе коэффициент текучести к значению 0,99, тем выше движение кадров на учреждении, а это отрицательно сказывается на функционировании учреждения в целом. Текучесть кадров подсчитывают по необходимым периодам по каждой категории работников.

Коэффициент текучести кадров - отношение числа уволенных работников предприятия, выбывших за данный период по причинам текучести (по собственному желанию, за прогулы, за нарушение техники безопасности, самовольный уход прочим причинам, не вызванным производственной или общегосударственной потребностью) к среднесписочной численности за тот же период.

Алгоритм обработки информации об увольнении состоит из двух частей:

.         фиксация факта увольнения в БД на основании приказа об увольнении;

2.      расчет коэффициентов текучести за различные интервалы времени.

Коэффициент текучести по i-й категории рассчитывают по формуле 1.1:

 (1.1)

где TUi - количество уволенных работников по i-й категории за указанный период;- среднесписочная численность по i-й категории за указанный период.

Среднесписочная численность работников за период путем разности численность работников на начало и численности работников на конец периода и деления полученной суммы на 2.

Среднесписочную численность по i-й категории за указанный период рассчитывают по формуле 1.2:

, (1.2)

где TNi - численность работников по i-й категории на начало периода;- численность работников по i-й категории на конец периода.

Численность работников по i-й категории на конец периода определяют по формуле 1.3:

= TNi+ТРi- TUi, (1.3)

где ТРi - количество принятых работников на i-ю категорию за указанный период.

Количество принятых работников на i-ю категорию за указанный период рассчитывают по формуле 1.4:

ТРi=, (1.4)

Количество уволенных работников из i-й категории за указанный период рассчитывают по формуле 1.5:

ТUi=, (1.5)

где Ui - уволенные работники из i-й категории.

Функциональная модель ИС

Функциональная модель отражает функциональное содержание рассматриваемого процесса и является структурированным изображением функций процесса, связей между ними и со средой, семантики, отражающей эти функции.

В качестве инструмента для построения функциональной модели выбрано CASE-средство Allfusion proccess modeler, поддерживающее методологию IDEF0 и входящее в число лучших на сегодняшний день.

Основу методологии IDEF0 составляет графический язык описания бизнес-процессов. Модель в нотации IDEF0 представляет собой совокупность иерархически упорядоченных и взаимосвязанных диаграмм. Процесс моделирования системы в IDEF0 начинается с определения контекста, т.е. с самого общего описания системы в целом, который показывает взаимодействие системы с внешней средой. В контекст входит определение цели и точки зрения на модель.

После декомпозиции контекстной диаграммы проводится декомпозиция каждого большого фрагмента системы на более мелкие и так далее, до достижения нужной степени детализации.

На диаграммах все функции системы и интерфейсы представлены как блоки и стрелки. Блоки (работы) обозначают поименованные процессы, функции или задачи. Взаимодействие блоков между собой и с внешним миром описывается в виде стрелок. Различается четыре типа стрелок - стрелка входа, стрелка выхода, стрелка управления и стрелка механизма. Каждый тип стрелок подходит к определенной стороне прямоугольника, изображающего работу, или выходит из нее.

Представление системы по методологии IDEF

Стрелки входа, показывают все данные, которые необходимы для выполнения функции. Результатом выполнения функции являются стрелки выхода. Стрелки управления регулируют выполнение функций. Это могут быть правила, стратегии, процедуры или стандарты, которыми руководствуется функция. Механизмы показывают средства, с помощью которых осуществляется выполнение функции.

Построение функциональной модели, предназначенной для формализованного описания бизнес-процессов предприятия, начинается с определения цели рассматриваемой предметной области и выбора точки зрения, в соответствии с которой мы будем ее рассматривать.

Целью является организация управления кадрами.

Следующим этапом будет определение контекста. Эта диаграмма определяет границу системы и состоит из одного блока и его дуг.

Контекстная диаграмма функциональной модели «Организовать учет кадров»

Входными документами являются:

·        заявление о приеме на работу;

·        пакет документов (паспорт, медицинская книжка, страховой полис, документ об образование, военный билет, личная карточка работника);

·        заявления об увольнении, о переводе на другую работу;

·        база данных.

Выходными документами являются:

·        пакет документов;

·        приказы;

·        отчеты;

·        заполненная база данных.

Управлением являются руководство пользователя, нормативно-справочная информация и устав учреждения. Механизмом управления является сотрудник отдела кадров (специалист по кадрам), осуществляющий данное управление с помощью профессиональной программы «1С Зарплата и кадры».

Декомпозируя контекстную диаграмму, получаем диаграмму, отражающую функции, выполняемые специалистом по кадрам (рисунок 6).

На этом уровне видно, что одной из основных функций отдела, является функция составления отчетов.

Декомпозиция блока «Составить необходимые отчеты» отражает для каких инстанций составляются отчеты инспектором по кадрам (рисунок 7).

Для УВД по г Уфа составляются различные отчеты, в соответствии с приказами, исходящими от него. Вид и требования к отчетной информации периодически изменяются, поэтому в данном дипломном проекте реализация задачи учёта кадров (формирование отчетности) функции управления кадрами рассмотрена на примере двух отчетов.

Декомпозиция контекстной диаграммы «Осуществить учет кадров»

Декомпозиция блока «Составить необходимые отчеты»

Декомпозиция блока «Составить отчет о движении кадров» отражает все этапы составления отчета о движении кадров. Основными входящими документами являются заполненная книга принятых и заполненная книга уволенных, которые обрабатываются специалистом по кадрам (рисунок 1.8).

Декомпозиция блока «Составить отчет о движении кадров»

На декомпозиции блока «Составить отчет «Численность работников по категориям» видно, что расчеты ведутся вручную с использованием давно устаревших методов (рисунок 9).

Декомпозиция блока «Составить отчет «Численность работников по категориям»

Функциональная модель предлагаемого процесса формирования кадровой отчетности

Декомпозиция блока «Сформировать отчет о движении кадров»

Декомпозиция блока «Сформировать отчет «Численность работников по категориям»

Для описания постановки комплекса задач исходят из основного фундаментального понятия методологии системного проектирования, заключенного в понятии самой проблемы. В нем отражаются кое-какие чрезвычайно важные характеристики системного исследования:

·        деятельность в направлении изучения объекта с последующим решением исследовательских задач;

·        тенденция к осуществлению некоторых взаимных действий с реальностью, например, управленческие задачи, решение практических задач;

Все виды различных задач сводятся к двум типам:

·        система не удовлетворяет пользователя, так как имеются недостатки в существующей системе, поэтому необходимо выявить причины и найти способы решения, позволяющие улучшить ее;

·        по существующей проблеме необходимо разработать новую схему, которая устранит данную проблему.

Декомпозиция «Сформировать отчет о движении кадров» блока показывает, как производится осуществление функции формирования отчета о движении кадров (рисунок 10.).

Декомпозиция блока «Сформировать отчет «Численность работников по категориям» также показывает, как производится осуществление функции формирования отчета «Численность работников по категориям».

2 Проектная часть

.1 Описание постановки комплекса задач

Поставленная задача достигается в результате выполнения предлагаемого комплекса мероприятий и решения задач:

      осуществления исследования предметной области;

-        концептуальное проектирование;

         проведение анализа процесса, которое существует;

         разработка проекта мнемосхемы существующего процесса управления кадрами;

         разработка функциональной модели управления кадрами, которая существует;

         создание проектных решений, изменяющих исследуемый процесс:

         разработка проекта мнемосхемы предложенного процесса управления кадрами;

         проектирование функциональной модели предлагаемого процесса

         управления кадрами.

         настройка ЭИС «1С: Предприятие 7.7» для процесса управления кадрами

         проектировка модели бизнес-функций;

         проектировка модели бизнес-процессов для процесса управления кадрами;

         описание работы пользователей в системе;

         авторизация пользователей.

Целью данного дипломного проекта является проектирование подсистемы учета кадров (формирование отчетности) в составе ЭИС «Управление кадрами».

Для достижения поставленной цели предлагается выполнить комплекс мероприятий и решить следующие задачи:

·        проведение обследования предметной области;

·        концептуальное проектирование;

·        анализ существующего процесса:

·        проектирование мнемосхемы существующего процесса управления кадрами; проектирование функциональной модели существующего процесса управления кадрами.

·        формирование проектных решений по изменению исследуемого процесса:

·        проектирование мнемосхемы предлагаемого процесса управления кадрами;

·        проектирование функциональной модели предлагаемого процесса

·        управления кадрами.

Настройка ЭИС «1С: Предприятие 7.7» для процесса управления кадрами:

·        проектирование модели бизнес-функций;

·        проектирование модели бизнес-процессов для процесса управления кадрами;

·  описание работы пользователей в системе;

·        авторизация пользователей.

2.2 Информационное обеспечение комплекса задач

Цель этапа информационного моделирования состоит в том, чтобы идентифицировать концептуальные сущности, или объекты, которые составляют подсистему для анализа. Объекты информационной модели представляются через их имена и имена их атрибутов. Здесь устанавливаются связи между информационными объектами и функциональные зависимости.

Проектирование баз данных начинается с создания информационной модели приложения. Получение информационной модели называют инфологическим проектированием.

Информационной моделью <javascript:termInfo(%22Информационной%20моделью%22)> (ИМ) называют представление на некотором языке множества типов объектов, называемых сущностями, и отношений (связей) между ними. В качестве языка представления ИМ наибольшее распространение получил диаграммный язык, предлагаемый в методике информационного (инфологического) проектирования приложений IDEF1X, получившей международное признание.

Концептуальная информационная модель данных отражает их основные характеристики и логические взаимосвязи. Информационное моделирование представляет собой анализ логической структуры информации об объектах системы. Эта логическая структура является необходимым дополнением функциональной модели, детализируя объекты, которыми манипулируют функции системы. построение информационной модели было осуществлено в пакете ERWin с использованием методологии IDEF 1X .

Методологии IDEF 1X - это язык для семантического моделирования данных, основанный на концепции сущность - связь.

Основными компонентами ИМ в методике IDEF1X <javascript:termInfo(%22методике%20IDEF1X%22)> являются сущности, отношения и атрибуты. Для этих компонентов в методике приняты специальные средства графического изображения.

Сущность <javascript:termInfo(%22Сущность%22)> определяют как множество объектов, обладающих общими свойствами. Конкретные элементы этого множества называют экземплярами сущности. Если сущность A может быть определена только с помощью ссылки на свойства некоторой другой сущности B, то A называют зависимой (дочерней) сущностью, а B выступает в роли родительской сущности. Сущности в IDEF1X-диаграммах изображают в виде прямоугольников, причем рекомендуется у зависимых сущностей углы прямоугольников изображать скругленными.

Элементы языка IDEF1X

Отношения между сущностями в IDEF1X являются бинарными отношениями.

Выделяют идентифицирующие отношения - связи типа родитель-потомок, в которых потомок (зависимая сущность) однозначно определяется своей связью с родителем, и неидентифицирующие отношения, означающие, что у связанного этим отношением экземпляра одной сущности может быть, а может и не быть соответствующего экземпляра второй сущности.

Идентифицирующее отношение изображают на IDEF1X-диаграмме сплошной

Линией между прямоугольниками связанных сущностей, неидентифицирующее от-

ношение показывают пунктирной линией. На дочернем конце линии должно быть утолщение (жирная точка).

Различают также специфические и неспецифические отношения. Специфические отношения - это связи "один ко многим", а неспецифические - связи типа "многие ко многим".

В отношениях родитель-потомок возможно наличие у потомка единственного родителя (характеристическая связь) или нескольких родителей (ассоциативная связь). Выделяют также отношения категоризации <javascript:termInfo(%22отношения%20категоризации%22)> (наследования), отражающие связи между некоторой общей сущностью и вариантами ее реализации (категориями). Свойства сущностей, отображаемые в информационной модели, называют атрибутами.

Различают ключевые и неключевые атрибуты. Значение ключевого атрибута (ключа) однозначно идентифицирует экземпляр сущности. Ключевые атрибуты могут быть составными.

Внешний ключ - это атрибут, входящий в ключ родителя и наследуемый потомком. На IDEF1X-диаграммах ключи записывают в верхней части прямоугольника сущности, причем внешние ключи помечают меткой FK (Foreign Key), неключевые атрибуты помещают в нижнюю часть прямоугольников. В идентифицирующих отношениях все ключи родителя входят и в ключи потомка, в неидентифицирующих ключи родителя относятся к неключевым атрибутам потомка.

Разработка ИМ в соответствии с методикой IDEF1X выполняется за несколько стадий. На начальной стадии производится сбор информации о приложении, выясняется цель создания ИМ. Затем выявляются сущности приложения, определяются основные отношения между ними. Результат представляют в виде диаграммы "сущность - связь" (транзитивные связи не указываются). Далее определяют свойства сущностей, начиная с ключевых атрибутов. При этом полезно выявить неспецифические отношения и заменить связи "многие ко многим" на связи "один к одному" или "один ко многим" с помощью введения некоторой сущности-посредника.

Информационная модель (схема данных) и ее описание

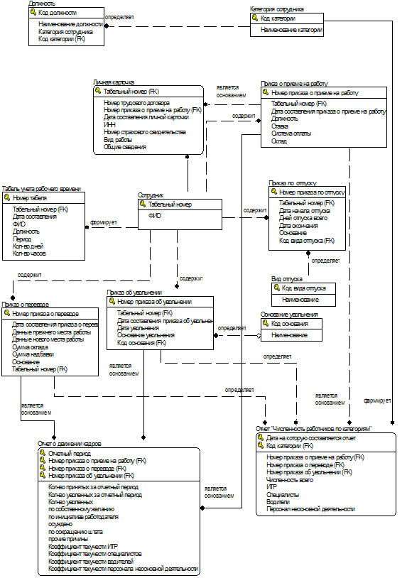
Для представления информационной модели данных используется CASE-средство ERWin.

Информационные модели содержат отчеты, которые составляются специалистом по кадрам. «Отчет о движении кадров» и отчет «Численность работников по категориям» сформированы по справочнику «Категория сотрудника» и нижеперечисленных документов «Приказ о приеме на работу», «Приказ об увольнении», «Приказ о переводе». Данные документы, в свою очередь, выбираются из других, которые определяют их сущность. (рисунок 13.).

Таким образом, информационная модель делового процесса является основой построения логической схемы базы данных электронного документооборота.

Связь на диаграмме отображает логическую зависимость одной сущности от другой. В IDEF1X различают зависимые и независимые сущности. Тип сущности определяется ее связью с другими сущностями. Идентифицирующая связь устанавливается между независимой (родительский конец связи) и зависимой (дочерний конец связи) сущностями. Экземпляр зависимой сущности определяется только через отношение к родительской сущности. Зависимая сущность изображается на диаграмме прямоугольником со скругленными углами.

При установлении неидентифицирующей связи дочерняя сущность остается независимой, а атрибуты первичного ключа родительской сущности мигрируют в состав неключевых компонентов родительской сущности. Неидентифицирующая связь служит для связывания независимых сущностей.

Информационная модель ИС

Для того, чтобы однозначно идентифицировать экземпляр сущности используется первичный ключ (атрибут или группа атрибутов). Атрибуты первичного ключа на диаграмме не требуют специального обозначения - это те атрибуты, которые находятся в списке атрибутов выше горизонтальной линии.

При установлении идентифицирующей связи атрибуты первичного ключа родительской сущности автоматически переносятся в состав первичного ключа дочерней сущности. Эта операция дополнения атрибутов дочерней сущности при создании связи называется миграцией атрибутов. В дочерней сущности новые атрибуты помечаются как внешний ключ - (FK).

В настоящее время большое распространение получило направление к визуализации процесса программирования. Таким образом, производство транслятора языка блок-схем становиться логическим продолжением развития технологии программирования. Помимо этого, язык блок-схем является неотъемлемой частью на начальной стадии обучения программированию. Он описывает алгоритм неформально, повышает наглядность и обозримость. Язык блок-схем позволяет разработать системное математическое информационное обеспечение, описывает процесс функционирования отдельных блоков или устройств.

В ходе работы с внедряемой ЭИС была разработана обобщенная блок- схема алгоритма программы (рисунок 14).

Характеристика входной информации

Входной информацией называется вся информация, которая необходима для решения задачи и расположения его на различных носителях: первичных документах, машинных носителях, в памяти персонального компьютера.

Блок-схема алгоритма работы программы

К входным документам относятся:

·        заявление о приеме на работу. При поступлении на работу в учреждение претендент на определенную должность предоставляет специалисту по кадрам личное заявление о приеме на работу, которое подписывается начальником учреждения.

·        пакет документов:

-        паспорт, в котором содержатся основные сведения о личности: фамилия, имя, отчество, дата и место рождения, семейное положение, дети, паспортные данные;

-        трудовая книжка, информирующая о трудовой деятельности работника.

Особенно ценным является последнее место работы и причина, из-за которого претендент уволился с нее, сведения о наградах;

          медицинская книжка, страховой полис, пенсионное свидетельство;

-        документ об образование (диплом, удостоверения) с указанием наименования учебного заведения, которое работник окончил, факультета, полученной специальности;

         военный билет, в случае если работник военнообязанный;

         заявления об увольнении, о переводе на другую работу.

К первичным документам относится личное заявление работника о переводе на другую должность или увольнении; база данных.

Характеристика выходной информации

Выходной информацией называется информация, которая сформирована на базе входной информации по учету кадров.

К выходным документам относятся:

.     пакет документов;

2.      личная карточка, в которой приведены основные сведения о работнике;

.        трудовой договор, оговаривающий условия производственной деятельности работника на учреждение, его функциональные обязанности, оплата труда, предоставление трудового отпуска;

.        Приказы:

·    Приказ о приеме на работу - документ, составленный при поступлении работника в учреждение. Он пронумерован, имеет запись о дате составления, необходим для учета и ведения делопроизводства. В приказе отображается ФИО человека, которого принимают на работу, присвоенный табельный номер, дата поступления на работу, назначенный оклад, ставка, система оплаты, основание приема на работу и условия приема с указанием об испытательном сроке.

·        Приказ о переводе на другую работу составляется, когда изменяется квалификационный разряд или работника переводят на другую должность. В нем записывается номер, дата составления и дата перевода на другую должность, табельный номер. В приказе указываются прежнее и новое место работы, прежние и новые условия работы и оплаты труда, основание и причины перевода.

·        Приказ об отпуске издается по предоставлению отпуска. Он содержит дату начала, дату окончания, количество календарных дней отпуска, вид отпуска: очередной трудовой, учебный, без сохранения заработный платы, табельный номер.

·        Приказ об увольнении составляется, если работник увольняется с учреждения. В нем приводится номер, дата составления приказа, дата увольнения, табельный номер, основание увольнения.

·        К ним также относятся различные виды отчетов, в которых содержатся сведения о движении кадров, численность работников по категориям и т.п.

2.3 Описание комплекса технических средств

При работе на учреждении, необходимо использовать компьютерные информационные технологии. Данная необходимость обуславливается тем, что в УВД г. Уфа существует большой документооборот. Использование интерактивного режима, работа с базами данных, безбумажная обработка документов, а также коллективная обработка документации и пополнение баз данных - необходимые составляющие работы современного учреждения.

Развитие систем телекоммуникаций и, в частности, технологий локальных вычислительных сетей, позволило объединить все технические средства обработки цифровой и текстовой информации в единую информационную систему. Наиболее эффективной системой информации считается система, основанная на одновременном использовании вычислительной техники и средств автоматизированной обработки текстовой информации, объединенных в одну систему.

Фактически на каждом рабочем месте кадровых работников установлен компьютер, его мощность и возможности определяются кругом выполняемых работником задач.

На каждом компьютере установлены стандартные элементы программного обеспечения, как: операционные системы, антивирусные программы.

Различные подразделения используют в своей работе различные технологии.

Рассмотрим технические средства, которые понадобятся для обеспечения функционирования внедряемой ИС, а также рассчитаем общее количество и затраты на покупку этого оборудования.

Минимальные требования к обеспечению работы сервера:

- операционная система Microsoft Windows 2000, Server 2003,XP

–        компьютер с процессором 386DX или выше;

1 оперативная память 8 Мб или выше;

2 40 Мб пространства жесткого диска;

3 мышь;

4 VGA-совместимый монитор.

Минимальные требования к обеспечению работы программы «Зарплата и кадры 7.7».:

5 компьютер с процессором Pentium IV или выше;

6 оперативная память 64 Мб или выше;

7 10 Гб пространства жесткого диска;

8 мышь;

9 SVGA-совместимый монитор.

- печатающее устройство;

Также для функционирования системы необходима локальная вычислительная сеть (ЛВС). Такая сеть на учреждении уже проведена и это значительно удешевит внедрение ИС в эксплуатацию.

.4 Организация программного обеспечения

Программное обеспечение (ПО) является одним из видов обеспечения вычислительной системы <#"784247.files/image018.gif">

Структурная схема системы «1С:Предприятие»

Компонентная модель системы «1С: Предприятие» строится (конфигурируется) по принципиальным механизмам обработки информации и настраивается по разделам учета (таким как касса, банк, материалы, товары и т.п.), и/или по выполняемым действиям (отпуск товара со склада). Одним из основных принципов компонентной организации системы является возможность одновременной работы нескольких компонент.

К базовым, постоянным компонентам системы «1С:Предприятие» относятся:

          «конфигуратор» - позволяет редактировать структуры данных, формировать список пользователей системы с назначением прав доступа к информации и на выполнение тех или иных действий в системе;

-        «отладчик» - облегчает проектирование программных модулей системы и служит для поиска и исправления ошибок в них;

         «1С: Предприятие. Исполнительная часть системы» - содержит набор базовых возможностей. На основе структур данных, описанных в «Конфигураторе», выполняет собственно ввод и обработку информации (работу со справочниками, документами, отчетами).

Прикладные компоненты и конфигурации составляют переменную часть системы «1С: Предприятие». В состав прикладных компонент (наличие хотя бы одной из них обязательно при поставке конечному потребителю) системы «1С: Предприятие» входят:

–        Бухгалтерский учет. Реализует отражение хозяйственных операций, происходящих на предприятии в бухгалтерском учете. Оперирует понятиями (объектами) - «бухгалтерские счета, операции, проводки». Бухгалтерские счета - основа системы бухгалтерских итогов этой компоненты. При их настройке задаются свойства дополнительных разрезов учета - валютного, аналитического, количественного. Компонента поддерживает многомерный и многоуровневый аналитический учет. Система «разделителей учета» позволяет вести учет по разным организациям в одной информационной базе.

–        Оперативный учет. Поддерживает учет наличия и движения средств. Регистрация движения и предоставление информации о движении и остатках товарных, материальных, денежных и других средств предприятия в реальном режиме времени в различных разрезах. Для записи движения и получения остатков используется механизм регистров. Регистр представляет собой многомерную систему хранения остатков и оборотов.

–       Расчет. Предназначена для автоматизации периодических расчетов разной сложности и ведения архива расчетов за прошедшие периоды. Возможности компоненты реализуются журналами расчетов. Основное свойство журнала расчетов - принадлежность тому или иному справочнику системы. Справочник объектов расчета определяет вид объектов, по которым ведется расчет. Например, если в системе ведется журнал расчетов дивидендов, то это означает, что объектом для расчетов будет служить справочник акционеров. Для описания алгоритмов, по которым выполняются вычисления, служат виды расчетов, например - алгоритм расчета подоходного налога, амортизации. Результаты расчетов могут объединяться в группы расчетов. Непременным атрибутом каждой строки журнала расчетов являются: объект, для которого этот расчет произведен, вид расчета, дата начала и окончания расчетного периода.

–       Управление распределенными информационными базами. Обеспечивает организацию единой системы автоматизированного учета на предприятиях, имеющих территориально-распределенные объекты: филиалы, склады, магазины, пункты приема заказов и иные подобные подразделения, не связанные локальной сетью и, следовательно, имеющих собственные базы данных. Компонента, по выбору, обеспечивает полную или выборочную синхронизацию информации из всех баз (констант, справочников, документов, операций) и строгую регламентацию передачи данных между ними, поддерживает ведение неограниченного количества автономно работающих информационных баз и произвольный порядок, и способ передачи произошедших в период работы изменений. Любая база данных «позволяет» загрузить в себя только новую для нее информацию. Обмен информацией осуществляется в режиме «квитирования», который контролирует, произошла ли передача информации, и какая именно информация была передана [11].

Функционирование системы «1С: Предприятие»

Система «1С: Предприятие» функционирует, осуществляя два процесса: конфигурирования и исполнения.

Конфигурированием системы является процесс, который придает прикладной компонент конкретным свойствам, формам, параметрам, характеристикам и так далее, то есть некоторый аналог создания новой программы или видоизменение существующих средств самой системы - конфигуратора. Процесс конфигурирования системы позволяет настроиться на основные особенности ведения учета. [2].

Конфигуратор предоставляет возможность:

настроить систему на разные виды учета, осуществить любую методологию учета;

проверять и исправлять свойства, которые принадлежат справочникам;

создания новых справочников, имеющих произвольную структуру;

настроить внешний вид и поведение формы для ввода информации;

проверять и исправлять имеющиеся в наличии справочники, создавать новые документы, которые могут иметь любую структуру;

вносит изменения в экранные и печатные формы документов;

редактировать формы и алгоритмы, формирующие стандартные отчеты;

разрабатывать новые журналы для работы с документами, произвольно перераспределяя документы по журналам;

создавать любые добавочные отчеты и процедуры обработки информации;

объясняет действия элементов системы на встроенном языке.

Результатом процесса конфигурирования является конфигурация.

Система «1С: Предприятие» представлена как совокупность средств и механизмов, которые предназначены манипуляции различными типами объектов, относящихся к предметной области. Отсюда, к основному отличительному свойству системы «1С: Предприятие» относится ее конфигурируемость для конкретной области применения и конкретного предприятия. «1С: Предприятие» содержит базовые или постоянные компоненты, обязательно присутствующие в каждой поставке, набор переменных компонент, перечень и конфигурации которых находятся в зависимости от класса решаемых задач и конкретного использования системы [2].

Разработка прикладного программного обеспечения

В данной работе при помощи конфигуратора была разработана функция составления отчетов. Данная функция рассмотрена на примере двух отчетов.

Таким образом, при помощи конфигуратора внесены следующие изменения.

Для того чтобы сформировать отчет о движении кадров необходимо специалисту по кадрам внести требуемый период на форме ввода параметров отчета и нажать кнопку «Сформировать отчет» (рисунок 16).

Ввод параметров отчета о движении кадров

Отчет о движении кадров предстает в электронном виде в форме соответствующей приказу № 230 от 15.12.11 (рисунок 2.6).

Форма отчета о движении кадров

Для того чтобы сформировать отчет «Численность работников по категориям» необходимо специалисту по кадрам внести дату на которую составляется отчет на форме ввода параметров отчета и нажать кнопку «Сформировать отчет» (рисунок 18).

Ввод параметров отчета «Численность работников по категориям»

Отчет «Численность работников по категориям» предстает в электронном виде в соответствии с приказом №231 от 15.12.11 (рисунок 19).

Форма отчета «Численность работников по категориям»

3 Расчёт экономической эффективности проекта

В дипломном проекте рассматривается процесс управления кадрами в УВД по г. Уфа и проектируется экономическая информационная система, которая позволит осуществлять формирование отчетов с помощью централизованной базы данных.

Необходимость создания подобной ЭИС обусловлена тем, что тратится большое количество времени на операции, которые можно было бы не повторять, либо значительно ускорить.

Задачи автоматизации - повышение производительности системы управления кадрами, снижение стоимости процесса управления кадрами, повышение качественного уровня обработки информации.

Помимо приведенного выше фактора необходимо отметить также факторы, расчет по которым затруднен или невозможен, но играющих не меньшую роль в увеличении эффективности системы управления кадрами и учреждением в целом. Это:

– автоматизация ведения учетной документации;

–       возможность решения задач управления кадрами;

.1 Исходные данные для расчета

Создание ИС и ее внедрение значительно снижают время, которое уходит на оформление документации и составление отчета.

Оценить экономическую эффективность информационной системы управления кадрами не просто при помощи существующих методик расчета, поэтому расчет по определению экономической эффективности лучше всего производить согласно ГОСТ 24.702-85 «Эффективность автоматизированных систем управления».

Исходные данные для расчёта приведены в таблицах ниже.

Таблица 1 - Показатели для расчёта затрат на разработку информационной системы

Наименование показателя

Условное обозначение

Единица измерения

Значение показателя

Число рабочих дней в году (в соответствии с производственным календарем)

Драб

день

246

Число рабочих дней в месяце

Дмес

день

21

Число праздничных дней в году

Дпр

день

15

Продолжительность рабочего дня

tраб.

час

8

Количество часов, на которое сокращается предпраздничный день

tпр

час

1

Количество обслуживающих ЭВМ

Nэbm

шт.

1

Паспортная мощность ЭВМ

М

кВт/час

0,3

Цена одного кВт/ч электроэнергии

Цэ

руб.

3,73

Коэффициент дополнительной заработной платы

Кдоп


0,7

Уральский коэффициент


0,15

Процент неучтенных расходов

Кнеучт

%

10

Процент накладных расходов

С пр

%

7

Отчисления во внебюджетные фонды, в том числе:

Квн

%

30,2

Нормативный срок окупаемости капитальных вложений

Тн

лет

2


Таблица 2 - Исходные данные для расчёта затрат на разработку и внедрение ИС

Наименование показателя

Условное обозначение

Единица измерения

Значение показателя

Затраты на оплату труда:

Месячный оклад программиста

ОП

Руб.

10000

Месячный оклад эксперта

ОЭ

Руб.

11000

Месячный оклад инженера

ОИ

Руб.

9000

Месячный оклад сотрудника

ОС

Руб.

13000

Общее время работы над ПР

ТРПР

Мес.

1


1) Применительно к ИС группировать капитальные затраты можно следующим образом:

К = Кпр + К тс + К лс + К пс + Киб + К уч + Кво + К пл + Кнеучт,

где К пр - затраты на проектирование ИС;

Ктс - затраты на технические средства управления;

К лс- затраты на создание линий связи локальных сетей;

К пс- затраты на программные средства;

Киб - затраты на формирование информационной базы;

К уч- затраты на обучение персонала;

Кво- затраты на вспомогательное оборудование (устройства пожаротушения, источники бесперебойного питания и др.);

К пл - затраты на производственную площадь;

Кнеучт - неучтенные затраты, обычно составляют 10% от общих затрат.

Затраты на формирование информационной базы Киб относятся к формированию условно-постоянной информации.

Произведем расчет капитальных затрат:

Затраты на проектирование информационной системы(К пр):

Кпр = ЗФОТП + З ОВФ ,

,

где ОПj- оклад j-го программиста. В разработке участвовал 1 человек, его оклад составляет 10000 руб.;

ТРПРj - общее время работы над ПР в месяцах (срок проектирования),;

kД - коэффициент дополнительной зарплаты, ;У - районный коэффициент, .

Таким образом,

ЗФОТП= 10000 * 1 * (1 + 0,7) * (1 + 0,15) = 19550 руб.

Сумма начислений на заработную плату во внебюджетные фонды составляет:

ЗОВФ = 0,302 * З ФОТП,

ЗОВФ = 0,302 * 19550 = 5904,10 руб.

Кпр = 19550 + 5904,10 = 25454,10 руб.

Затраты на формирование информационной базы (Киб):

Киб = З ФОТЭ + З ОВФ ,

,

где ОЭj- оклад j-го эксперта, которыми выступал специлист по кадрам. В разработке участвовал 1 эксперт, оклад 1 человека составляет 11000 руб.;

ТРПРj - общее время работы над ПР в месяцах (срок проектирования),

ТРПР = 0,5;

Таким образом,

ЗФОТЭ= 1 * 11000 * 0,5 * (1 + 0,7) * (1 + 0,15) = 10752,5 руб.

Сумма начислений на заработную плату во внебюджетные фонды составляет:

ЗОВФ = 0,302 * З ФОТЭ,

ЗОВФ = 0,302 * 10752,5= 3247,26 руб.

К иб =10752,5+ 3247,26 = 13999,76 руб.

Затраты на обучение персонала:

Куч = ЗФОТИ + З ОВФ ,

,

где ОИj- оклад j-го инженера, курирующего ИС. В разработке участвовал 1 человек, оклад составляет 9000 руб.;

ТРПРj - общее время работы над ПР в месяцах (срок обучения), ТРПР = 0,03;

Таким образом,

ЗФОТИ= 9000 * 0,03 * (1 + 0,7) * (1 + 0,15) = 527,85 руб.

Сумма начислений на заработную плату во внебюджетные фонды составляет:

ЗОВФ = 0,302 * З ФОТИ,

ЗОВФ = 0,302 * 527,85 = 159,41 руб.

К уч = 527,85 +159,41 = 687,26 руб.

Ктс, Кпс, Кво, Кпл, Клс - данные показатели не будем учитывать в данном случае, так как привнедрения ИС они не повлияют на затраты. ИС внедряется в отдел с уже имеющимися техническими средствами и предустановленными программными средствами.

Итого получаем капитальных затрат:

К = (25454,10+13999,76+687,26) + 10% неучтенных затрат = 44123,33 руб.

) Эксплуатационные затраты (С)

Эксплуатационные затраты, в отличие от капитальных, являются повторяющимися.

Они повторяются в каждом цикле производства, а рассчитываются суммарно за год.

В состав эксплуатационных затрат на информационную систему входят следующие затраты:

C = Сао + Сто + Син + Сэл + Спр ,

где Сао - амортизационные отчисления;

Сто - затраты на техническое обслуживание, включая заработную плату персонала ИС;

Син - затраты, связанные с использованием глобальных вычислительных сетей (Интернета и др.);

С эл - затраты на электроэнергию;

С пр - прочие затраты составляют примерно 7%.

Наибольший удельный вес в эксплуатационных затратах принадлежит заработной плате, амортизационным отчислениям, техническому обслуживанию.

Рассчитаем элементы эксплуатационных затрат:

Введение новой ИС не повлияет на такие затраты, как:

а) амортизационные отчисления (Сао) - их величина не изменится, так как не изменится парк оборудования;

б) затраты, связанные с использованием глобальных вычмслительных сетей

(Син) - эти затраты будут неизменными, поэтому при проведении расчетов их тоже опускаем.

Затраты на техническое обслуживание, включая заработную плату персонала ИС:

заработная плата инженера АСУ (ЗПИ):

ЗПИ = ОСj * Тмес * (1 + kД) * (1 + kУ),

где ОСj- оклад j-го сотрудника. Для обслуживания ИС достаточно 1 человека, его оклад составляет 13000 руб.; Тмес, Тчас - время, затрачиваемое сотрудником на обработку результатов, в месяцах и часах соответственно (Тчас = 252 часа);

,

Дмес - число рабочих дней в месяц, 21 дня;раб- число рабочих часов в день, 8 часов;Д - коэффициент дополнительной зарплаты, kД = 0,7;У - районный коэффициент, .

Таким образом,

ЗПИ= 13000 *1,5 * (1 + 0,7) * (1 + 0,15) = 38122,5руб.

Сумма начислений на заработную плату во внебюджетные фонды составляет:

ОТ ВФ = 0,302 * ЗПИ,

ОТ ВФ = 0,302 * 38122,5 = 11512,99 руб.

Сто1 = 38122,5 + 11512,99= 49635,49 руб./год.

заработная плата персонала (ЗПП):

ЗПП = ОСj * Тмес * (1 + kД) * (1 + kУ),

где ОСj- оклад j-го сотрудника. 1 специалист по кадрам, оклад составляет 10000 руб.;

Тмес, Тчас - время, затрачиваемое сотрудником на обработку результатов, в месяцах и часах соответственно (Тчас = 504 часов);Д - коэффициент дополнительной зарплаты, kД = 0,7;У - районный коэффициент, .

Таким образом,

ЗПП= 1*10000 * 3 * (1 + 0,7) * (1 + 0,15) = 58650 руб.

Сумма начислений на заработную плату во внебюджетные фонды составляет:

ОТ ВФ = 0,302 * ЗПП,

ОТ ВФ = 0,302 * 58650 = 17712 руб.

Сто2 = 58650 + 17712 = 76362 руб./год.

Сто = 34363 + 76362 = 110725руб./год.

Затраты на электроэнергию

Затраты на электроэнергию оцениваем в:

Сэл= (246*8-15)*3,73*0,3= 2185 руб./год

С = (34363+2185) + 7%= 39106 руб./год.

Как было отмечено, ∆Эгод - годовая экономия (прибыль), вызванная ИС, без учета эксплуатационных затрат на ИС, будет определяться по формуле:

Э = DЭгод - П=DЭгод - С - Е * К,

где ∆Эгод - годовая экономия (прибыль), вызванная ИС, без учета эксплуатационных затрат на ИС, руб./г.;

С - эксплуатационные затраты на ИС, руб./г.;

К - единовременные затраты (капиталовложения), связанные с созданием ИС, руб.;

Е - норма прибыли на капитал (нормативная прибыльность), 1/г.;

П - годовые приведенные затраты на ИС, руб./г.

П = С + Е * К.

С точки зрения экономического содержания, величина Е состоит из нормы отдачи на капитал и нормы предпринимательского дохода. Величина Е в рыночных условиях не должна быть меньше годовой банковской процентной ставки.

Так, если Центральный банк РФ установил с 2013 г., ставку рефинансирования 8,25%, норму прибыли на капитал необходимо установить равной 8,25%.

П = С + Е * К = 39106 + 38825* 8,25% = 77931 руб.

Рассмотрим расчет прямого экономического эффекта, он сводится к следующему:

определяется разность в годовых приведенных затратах по базовому (П0) и предлагаемому (П1) вариантам ИС:

Эпрям = П0 - П1 = DСзп - ∑С - Е * К,

где DСзп - сокращение заработной платы управленческого персонала при внедрении ИС;

∑С - суммарные эксплуатационные затраты на ИС за исключением заработной платы управленческого персонала.

Так как не предполагается понижать зарплату работникам или увольнять их при внедрении ИС, то:

DСзп = С0зп - С1зп =0,

где С0зп - заработная плата управленческого персонала в базовом варианте;

С1зп - заработная плата управленческого персонала в предлагаемом варианте.

Следовательно:

Эпрям = 0 -77931= -77931руб.

Величина прямого экономического эффекта является недостаточной (даже отрицательной) для оправдания затрат на внедрение ИС. Это объясняется тем, что ИС создается с нуля и отсутствием экономии на заработной плате управленческого персонала.

В этом случае внедрение ИС целесообразно, только если есть уверенность в достаточно большом косвенном экономическом эффекте.

Рассмотрим расчет косвенного экономического эффекта.

Данный расчет предполагает определение следующих составляющих:

Экосв = ΔА+ΔСсеб+ΔШ,

где ∆А - годовой прирост выручки от предоставления услуг, прочей реализации или внереализационной деятельности, связанной с ИС; ИС помогает сократить время на оформление документации и составление отчетности, затрачиваемое на обработку, поэтому ∆А = 0;

∆Ссеб - годовая экономия на себестоимости продукции объекта управления;

∆Ш - сокращение штрафов и других непланируемых потерь за год.

Предположим, что общая сумма штрафов(убытков) за год равна примерно 200 000 руб. (до разработки ИС).

ИС позволит снизить эти потери на 60% в год. Итого ΔШ =80 000 руб.

В структуре себестоимости основную долю занимают материальные затраты - 38% и затраты на оплату труда с отчислениями - 36%

Запланируем 3% сокращения затрат на оплату труда за счет отмены некоторых функций и 20% сокращения затрат на канцелярию. Для простоты расчета объединим экономию по энергии, содержанию оборудования и потерям и запланируем 1% экономии.

Для проведения расчетов необходима себестоимость работ, условно принимаем ее за 10 000 руб./мес., для удобства проведения расчетов.

Получаем:

ΔСк = 10000 * 38% - (38% * 10000 - 20%) = 3040 руб./мес.

ΔСзппр =10000 * 36% - (36% * 10000 - 3%) = 3492 руб./мес.

ΔСпроч= ΔСэ + ΔСсэо + ΔСдок = 26% * 10000 - (26%*10000 - 1%) = 2574 руб./мес.

ΔСсеб = 12*( ΔСсм + ΔСзппр + ΔСпроч)= 12*(3040 + 3492 + 2574) = 109272 руб./год.

Если внедрение ИС не влияет на какую-либо статью затрат в составе себестоимости, то эта статья, очевидно, не фигурирует в расчете косвенного экономического эффекта.

Экосв = ΔА + ΔСсеб + ΔШ = 0 + 109272 + 80000 = 189272 руб.

ΔЭгод = Экосв + Эпрям = 189272 -77931= 111341 руб.

Э = ΔЭгод - П = 11341 -77931= 33410руб.

Годовой экономический эффект представляет собой абсолютный показатель эффективности. Система считается эффективной, еслиЭ>0.

Вспомогательными показателями экономической эффективности являются:

Расчетная прибыльность (рентабельность):


Срок окупаемости в годах:

Проект окупится примерно через 3 месяца. Разработка новой автоматизированной ИС будет производиться в течение 1 месяца, в одну смену продолжительностью 8 часов.

После внедрения данной ИС сократятся затраты по материальным расходам на 80%. Это приведет к снижению условной общей себестоимости работ отдела, данная экономия позволит окупить создание и внедрение ИС. Предполагаемое время окупаемости проекта составляет не более 3 месяцев.

Полученные в результате вычислений показатели экономической эффективности сведем в Таблицу 3.

Таблица 3 - Результаты расчёта экономической эффективности внедрения ИС

Показатели расчетов

Единица измерения

Значение показателя

1

2

3

4

Показатели сравнительной экономической эффективности

Затраты на разработку ИС

Кпр

руб.

22909

Затраты на внедрение ИС

К уч

руб.

649

Затраты на создание ИС

Киб

руб.

12727

Текущие затраты по базовому варианту до внедрения ИС

С1

руб.

189272

Текущие затраты на эксплуатацию ИС по внедряемому варианту

С2

руб.

39106

Ожидаемая условно-годовая экономия от внедрения ИС

∆Эгод

руб.

111341

Ожидаемый годовой экономический эффект от внедрения ИС

Эг

руб.

33410

Коэффициент экономической эффективности капитальных вложений в ИС

Ер

 

2,8

Срок окупаемости капитальных вложений в ИС

Ток

лет

0,34


Заключение

Дипломный проект выполнен на тему: «Формирование кадровой отчетности в органах внутренних дел. На примере 1С.».

На начальном этапе работы проведено обследование предметной области, по результатам которого построены мнемосхема и функциональная модель существующего процесса управления кадрами на учреждение.

В процессе описания общесистемной части работы дано понятие об объекте управления и его характеристика, описаны основные функциональные задачи, выполняемые учреждением. В результате системного анализа были выявлены недостатки влияющие на успешное функционирование учреждения. Проведен анализ существующих методик решения комплекса экономических задач.

Сформулированы задачи усовершенствования экономической сущности комплекса задач. Проведено технико-экономическое обоснование необходимости разработки ИС «Формирования кадровой отчетности». Проанализирована предметная область и построена ее концептуальная модель в виде функциональной модели. Представлен фрагмент логического уровня модели данных базы данных информационной системы, описана входная и выходная информация. Подобрано системное и прикладное программное обеспечение обеспечивающее функционирование информационной системы.

В ходе проведенного анализа были обнаружены недостатки:

·        процесс управления кадрами сведен только к осуществлению задачи по учету кадров;

·        составляются отчеты при помощи ППП «Excel» и ППП «MicrosoftWord»;

·        отчеты предоставляются в распечатанном виде;

·        имеющаяся система не представляет отчет установленной формы, которая согласована с приказом;

·        затрачивается много времени на учет кадров и составление отчета, поэтому остальные задачи управления кадрами не осуществляются;

·        не используются полностью функциональные возможности существующей системы;

Внедряемая на учреждение ИС дает возможность устранить часть этих недостатков.

В соответствии с выводами результата анализа функциональной модели существующего процесса разработаны функциональная и информационная модели предлагаемого процесса.

Таким образом, ИС «Управление кадрами» на базе «1С: Предприятие 7.7» конфигурация «Зарплата и Кадры» снижает трудоемкость обработки документации, оперативно предоставляет пользователю информацию, необходимую для принятия правильного решения, повышает достоверность предоставляемой пользователю информации, обеспечивает конфиденциальность хранимой информации, создает простой и удобный интерфейс, который не требует от пользователя специальной подготовки.

Проведенный расчет экономической эффективности обосновывает целесообразность создания и внедрения ИС формирования кадровой отчетности.

Список литературы

        1С: Предприятие 7.7. Описание типовой конфигурации «Зарплата и кадры». Под ред. Егорова В., Кравченко С., Филлипова В.М.:1С, 2000.- 160с.

2       Бобошко Д.Д. 1С: Предприятие 7.7: Программирование в примерах. - М.: КУДИЦ - Образ, 2006. - 206с.

         Борисова В.Н. «1С Предприятие 7.7.» Комплексная конфигурация. М.: ИКС Технологии, 2000. - 312с.

         Глущенко Л.Р. Оценка эффективности проекта: методические указания к выполнению выпускной квалификационный работы для студентов специальности «прикладная информатика в экономике»/ Л.Р. Глущенко, З.З. Имашева - Уфа, УГАТУ, 2007. - 38с.

         ГОСТ 1119.701 - 90 (ЕСПД). Схемы алгоритмов, программ, данных и систем

         Дятлов В.А. Управление персоналом: учебник / В.А. Дятлова, А.Я. Кибанов, В.Т. Пихало - М.: ПРИОР, 2006.- 86с

         Республиканская целевая программа «развитие семейных молочных животноводческих ферм на базе крестьянских (фермерских) хозяйств на 2011-2013 годы».

         Республиканская отраслевая программа «Поддержка начинающих фермеров Республики Башкортостан на период 2012- 2014 годы».

         Устав МБУ «Бурзянский информационно- консультационный центр»

         Управление персоналом: Учебник для вузов / Под ред. Т.Ю. Базарова, Б.Л. Еремина. - 2-е издание, перераб. И доп. - М.: ЮНИТИ, 2006. - 560с.

Похожие работы на - Разработка информационной системы формирования кадровой отчетности УВД г. Уфа

 

Не нашли материал для своей работы?
Поможем написать уникальную работу
Без плагиата!
Без нейросетей!