Разработка информационной системы управления
Введение
информационный автоматизация программный
Актуальность темы данной курсовой работы в том, что в той или
иной степени Системы Поддержки Принятия Решений (СППР) присутствуют в любой
информационной системе (ИС). Поэтому, осознанно или нет, к задаче создания
системы поддержки принятия решений организации приступают сразу после
приобретения вычислительной техники и установки программного обеспечения. По
мере развития бизнеса, упорядочения структуры организации и налаживания
межкорпоративных связей, проблема разработки и внедрения СППР становится
особенно актуальной.
Система поддержки принятия решений активно используются
банками и финансовыми структурами, так как для них важен управленческий процесс
создания и поддержания «стратегической симметрии» между целями, ее допустимыми
возможностями.
Таким образом, система поддержки принятия решений, как
автоматизированная информационная система, позволяет решить сложные задачи в
банковской практике и является актуальной на сегодняшний день. Она является
дополнительным инструментарием, помогающая принять альтернативное решение из
многочисленных вариантов. Совокупность современных информационных технологий,
позволяет вести речь о разработке информационной системы интеллектуальной
поддержки принятия решения, главным предназначением которой является -
своевременное и качественное обеспечение всех информационных потребностей в
процессе принятия решения.
Целью работы является создание автоматизированной
информационной системы поддержки принятия решения в банковской сфере.
Выделим объект и предмет: объект - деятельностьбанка, а
предмет - принятие решения о выдаче кредита.
Задачи данной курсовой работы:
· разработка БД для кредитного инспектора;
· разработка СППР для кредитного инспектора;
· разработка скоринговой модели.
1.
Аналитическая часть
1.1
Характеристика предметной области
Описание
предметной области на естественном языке
Во главе банка стоит президент. Он отвечает за руководство
банка в соответствии с действующим законодательством. Непосредственными
подчиненными президента являются первый вице-президент и вице-президент по
связям с общественностью.
Вице-президент по связям с общественностью отвечает за два
отдела банка: отдел психологической поддержки, отдел рекламы и пропаганды.
Первый вице-президент банка отслеживает работу нескольких
отделов, а именно: планово-экономический отдел, отдел кредитования, отдел по
работе с вкладчиками и юридическая служба.
Планово-экономический отдел занимается не только
формированием плановых показателей, но и контролем за фактическим исполнением
ранее сформированных и утвержденных планов.
Отдел по работе с вкладчиками занимается оформлением
финансовых отношений клиентов и компании.
Юридическая служба занимается юридической, правовой стороной
выпуска документов, заключения договоров, регулирования экономических
отношений, предъявления претензий, возбуждения исков, составления положений.
За рассмотрение и выдачу кредитов отвечает кредитный отдел.
Рисунок 1 - Структура банка
Остановимся подробно на работе отдела кредитования.
Процесс выдачи кредита можно условно разделить на три этапа:
. этап оформления кредитной заявки;
. этап рассмотрения заявления и принятия решения по
нему;
. этап подписания кредитного договора и выдачи
кредита.
На этапе оформления и подачи заявления на кредит первыми за работу
принимаются кредитные консультанты. Как правило, они встречают потенциальных
заемщиков в операционном зале, но могут находиться и непосредственно в отделе.
Они помогают определиться с программой кредитования, подобрать оптимальный
вариант.
Возможны несколько вариантов кредитования населения:
· без обеспечения;
· под поручительство;
· под залог;
· физ. лицам;
· ипотека.
Также кредитные консультанты помогают правильно заполнить
необходимый документ (заявление заемщика на предоставление кредита), т.е.
сделать процесс подачи заявления максимально комфортным и быстрым для обеих
сторон.
В заявлении на предоставление кредитазаемщик заполняет
следующие данные:
· Фамилия, Имя, Отчество;
· паспортные данные;
· вид получаемого кредита;
· номера контактных телефонов для обратной
связи;
· личные данные всех членов семьи (а также
созаемщиков);
· основная информация о финансовом состоянии
(место работы, занимаемая должность, стаж (общий и на текущем месте работы),
данные о предприятии и деятельности, которой оно занимается);
· видами движимого и недвижимого имущества
владеет - жилье, транспортные средства и т.д.
Кредитный консультант заполняет следующие данные:
· входящий номер заявки;
· дата обращения в банк.
Далее за работу берутся кредитные инспекторы, которые могут
заниматься оформлением как отдельных видов займов, так и разных. Инспектор
проверяет предоставленный заемщиком пакет документов на наличие и правильность
выдачи всех предоставленных документов.
В предоставленный пакет документов должны входить:
· копия паспорта гражданина РФ, содержащая
отметку о регистрации;
· справка с места работы по форме 2-НДФЛ с
указанием занимаемой должности и размера заработной платы за последние 6
месяцев (в справке обязательно должен быть указан телефон бухгалтерии);
· копия трудовой книжки или выписка из нее,
постранично заверенная работодателем;
· иные задокументированные источники дохода.
Далее кредитный инспектор рассчитывает сумму и срок ссуды;
определяет необходимость обеспечения и удостоверяется в наличии подтверждающих
его документов. На плечи инспектора также ложится задача определения
платежеспособности заемщика на основании предоставленной им информации.
Определение кредитоспособности происходит по следующим
критериям:
· просрочка платежей (есть просрочки, нет
просрочек);
· пол (мужской, женский);
· возраст (мужчины - от 21 лет до 60 лет,
женщины - от 25 лет до 55 лет);
· ежемесячный платеж.
Ежемесячный платеж рассчитывается по формуле:
где x - ежемесячный платеж, S - сумма доходов
заемщика, P
- 1/12 процентной ставки по кредиту, N - количество месяцев кредита.
Кроме того, с согласия заемщика делается запрос в бюро
кредитных историй с целью установления его благонадежности.
Рассмотрение кредитной заявки может осуществляться
достаточно долго, до 10 рабочих дней. Начинается оно с оформления кредитного
дела заемщика, которое затем передается в службу безопасности. В этом отделе
документы и данные, предоставленные заемщиком, проходят тщательную проверку на
подлинность и соответствие действительности. Кроме того, проверяется
«криминальное прошлое» заемщика или его родственников. Вся собранная информация
остается в деле и возвращается в руки кредитному инспектору. Далее происходит
полное оформление дела заемщика.
В деле заемщика входят следующие документы:
· заявление заемщика на предоставление
кредита;
· предоставленный пакет документов заемщика,
проверенные службой безопасности.
После дело передается на проверку начальнику кредитного
отдела, а далее секретарю кредитного комитета для включения его в реестр дел на
рассмотрение. В состав кредитного комитета банка входят представители
(начальники или их заместители) и других отделов: экономического, юридического,
безопасности, бухгалтерского учета, а также управляющий отделения. В филиале
отделения, где есть кредитный отдел, но нет представителей соответствующих
служб, устанавливается свой порядок принятия решения, но кредитное дело все
равно проходит перед этим все установленные инстанции. На комитете каждый
инспектор представляет дела своих заемщиков.
На третьем этапе, после принятия
кредитным комитетом положительного решения, инспектор извещает об этом
заемщика, назначает ему дату выдачи ссуды и приступает к подготовке необходимых
документов (кредитного договора, договора залога или поручительства и прочих).
Форма договора на выдачу кредита согласовывается с юристами банка и
подписывается руководством. В день выдачи кредита происходит подписание
договора. При этом и заемщик, и поручители должны явиться лично. После
ознакомления, заключения и раздачи всех экземпляров договора заемщика провожают
в операционную кассу банка, где он собственно и получает долгожданный кредит.
После этого ему остается только исправно погашать его. Но работа кредитного инспектора
на этом не заканчивается. Он передает сведения о заемщике в бюро кредитных
историй, а затем начинает следить за своевременностью погашения ссуды своими
заемщиками вплоть до окончания срока действия договора. В крупных отделениях
эти функции могут возлагаться на работников отдела сопровождения кредитных
договоров.
Объектно-ориентированная
модель предметной области
Диаграммы
вариантов использования
Рисунок 2 - Диаграмма вариантов использования «Кредитование»
Рисунок 3 - Диаграмма вариантов использования «Оформление
кредитной заявки»

Рисунок 5 - Диаграмма вариантов использования «Подписание
кредитного договора и выдача кредита»
Диаграммы
последовательности
Рисунок 6 - Диаграмма последовательности «Оформление
кредитной заявки»
Рисунок 7 - Диаграмма последовательности «Рассмотрение
заявление и принятие решения по нему»
Рисунок 8 - Диаграмма последовательности «Подписание
кредитного договора и выдача кредита»
Рисунок 9 - Диаграмма классов
.2
Системный анализ функционирования объекта исследования
Кредитный отдел отвечает за кредитование населения. Для того,
чтобы своевременно рассмотреть заявки, взаимодействие между основными служащими
в большом отделе должно происходить оперативно.
После окончания рабочего дня, кредитный консультант обязан
передать полученные от потенциальных заемщиков пакеты документов кредитному
инспектору.
Далее кредитный инспектор, после проверки пакетов на наличие
всех документов, составляет кредитное заявление и кредитное дело. Данные
документы, вместе с пакетом документов заемщика, передаются кредитному
комитету.
Данный комитет, на основе всех полученных документов, выносит
решение о положительном либо отрицательном решении по поводу выдачи кредита.
Решение передается обратно кредитному инспектору. Он извещает
заемщика о решении комитета и подготавливает необходимые документы для
своевременного подписания договора и выдачи кредита.
Рисунок 10 - Контекстная диаграмма «Функционирование
кредитного отдела»
Рисунок 11 - Диаграмма «Функционирование кредитного отдела»
Рисунок 12 - Диаграмма «Оформление кредитной заявки»
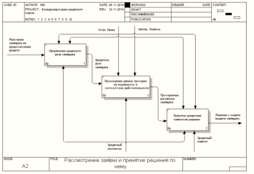
Рисунок 13 - Диаграмма «Рассмотрение заявки и принятие
решения по нему»
Рисунок 14 - Диаграмма «Подписание кредитного договора и
выдача кредита»
Рисунок 15 - Контекстная диаграмма «Функционирование
кредитного отдела»
Рисунок 16 - Диаграмма «Функционирование кредитного отдела»
.3
Определение цели и задач проектирования информационной системы
Говоря о банковской деятельности, система поддержки принятия
решений позволяет банку осуществлять свою деятельность более эффективно. Она
может функционировать в таких областях, как инвестиция, кредитование, ипотека,
платежи и д.р.
Отличительной чертой системы поддержки принятия решений
является то, что помогает решить две главные цели:
· уменьшение трудозатрат на прием и
систематизацию информации. Вместо 6 специалистов кредитного комитета (секретарь
кредитного комитета, начальник экономического отдела, начальник юридического
отдела, начальник безопасности, начальник бухгалтерского учета, управляющий
отделением кредитования) достаточно двух-трех специалистов (кредитных
инспекторов), которые будут принимать информацию и обновлять базы данных СППР
за счет поступившей информации;
· уменьшение времени обработки запроса
кредитования с 10 дней до 1 дня за счет автоматизации процесса проверки
кредитоспособности заемщика, а также за счет автоматизации поиска данных по
запросу в базах данных.
Данная СППР предназначена для автоматизации деятельности ОАО
«Сбербанк России», связанной с приемом, обработкой, хранением и предоставлением
информации по кредитованию. Система призвана автоматизировать работу кредитного
отдела и выполнять следующие функции:
· выбор необходимого кредита;
· сбор, хранение и выдача по запросам
информации о заемщиках банка;
· анализ данных заемщика для выдачи кредита.
Задачи проектирования данной системы поддержки принятия
решений:
· разработка БД для кредитного инспектора;
· разработка СППР для кредитного инспектора;
· разработка скоринговой модели.
1.4
Обзор и анализ существующих программных разработок
СППР
«Эксперт»
Система поддержки принятия решений «Эксперт» - это инструмент
для формализации и решения слабоструктурированных и неструктурированных задач
планирования, прогнозирования и управления.
Особенности системы:
. поддержка как числовых значений, так и субъективных
вербальных предпочтений пользователя;
. возможность анализа данных на предмет
согласованности и достоверности, исправление несогласованности;
. удобный графический интерфейс, инструменты для
формализации проблемы, анализа результатов;
. возможность обработки любых внешних данных;
. обработка совместных суждений, достижение
консенсуса;
. подробные печатные отчеты;
. наличие библиотеки решений типовых задач в области
финансов, экономики, управлении персоналом, предприятием и т.п.;
. низкие системные требования.
Наличие библиотеки типовых иерархий и заданных парных
сравнений для решения задач управления, прогнозирования и управления из
различных сфер деятельности.
СППР
«Выбор»
Система поддержки принятия решений (СППР) «Выбор» -
аналитическая система, основанная на методе анализа иерархий (МАИ), является
простым и удобным средством, которое поможет:
· структурировать проблему;
· построить набор альтернатив;
· выделить характеризующие их факторы;
· задать значимость этих факторов;
· оценить альтернативы по каждому из
факторов;
· найти неточности и противоречия в
суждениях лица принимающего решение (ЛПР)/эксперта;
· проранжировать альтернативы;
· провести анализ решения и обосновать
полученные результаты.
СППР «Выбор» на основе МАИ может использоваться при решении
следующих типовых задач:
· оценка качества организационных, проектных
и конструкторских решений;
· определение политики инвестиций в
различных областях; задачи размещения (выбор места расположения вредных и
опасных производств, пунктов обслуживания);
· распределение ресурсов;
· проведение анализа проблемы по методу
«стоимость-эффективность»;
· стратегическое планирование;
· проектирование и выбор оборудования,
товаров;
· выбор профессии, места работы, подбор
кадров.
СППР
«Советник»
Система Поддержки Принятия Решений «Советник» - универсальная
программа оценки решений, предназначенная для многокритериальной оценки
вариантов принимаемых решений посредством расчета рейтингов.
То есть, программа позволяет через расчет рейтинга отбросить
худшие решения и принимать те решения, которые наилучшим образом удовлетворяют
задаваемым критериям.
Сравнение по основным характеристикам рассмотренных СППР
находятся в таблице 2.
Таблица 2 - Основные характеристики рассмотренных СППР
|
СППР «Эксперт»
|
СППР «Выбор»
|
СППР «Советник»
|
|
Решение структурированных задач
|
|
|
|
|
Прогнозирование в сфере кредитования
|
|
|
|
|
Анализ данных
|
|
|
|
|
Связь с базой данных
|
|
|
|
1.5
Выбор и обоснование стратегии автоматизации и способы приобретения ИС.
Обоснования выбора технологии проектирования
Для создания СППР в банковской сфере подойдет скоринговая
модель.
Скоринг представляет собой математическую или статистическую
модель, с помощью которой на основе кредитной истории «прошлых» клиентов банк
пытается определить, насколько велика вероятность, что конкретный потенциальный
заемщик вернет кредит в срок.
В банковской системе, когда человек обращается за кредитом,
банк может располагать следующей информацией для анализа:
· анкета, которую заполняет заемщик;
· информация на данного заемщика из
кредитного бюро - организации, в которой хранится кредитная история всего
взрослого населения страны;
· данные движений по счетам, если речь идет
об уже действующем клиенте банка.
Кредитные аналитики оперируют следующими понятиями:
«характеристики» клиентов (в математической терминологии - переменные, факторы)
и «признаки» - значения, которые принимает переменная. Если представить себе
анкету, которую заполняет клиент, то характеристиками являются вопросы анкеты
(возраст, семейное положение, профессия), а признаками - ответы на эти вопросы.
В самом упрощенном виде скоринговая модель представляет собой
взвешенную сумму определенных характеристик. В результате получается
интегральный показатель, чем он выше, тем выше надежность клиента, и банк может
упорядочить своих клиентов по степени возрастания кредитоспособности.
Интегральный показатель каждого клиента сравнивается с неким
числовым порогом, или линией раздела, которая, по существу, является линией
безубыточности и рассчитывается из отношения, сколько в среднем нужно клиентов,
которые платят в срок, для того, чтобы компенсировать убытки от одного
должника. Клиентам с интегральным показателем выше этой линии выдается кредит,
клиентам с интегральным показателем ниже этой линии - нет.
Аналитические технологии DataMining содержат эффективные
средства построения скоринговых моделей. Нейронные сети и деревья решений
позволяют определять оптимальные скоринговые баллы, с помощью логистической
регрессии осуществляется разработка скоринговых карт и т.д.
DataMining - обнаружение в «сырых» данных ранее неизвестных,
нетривиальных, практически полезных и доступных интерпретации знаний,
необходимых для принятия решений в различных сферах человеческой деятельности.
Информация, найденная в процессе применения методов Data
Mining, должна быть нетривиальной и ранее неизвестной.Mining - это не один, а
совокупность большого числа различных методов обнаружения знаний. Все задачи,
решаемые методами Data Mining, можно условно разбить на пять классов:
классификация, регрессия, кластеризация, ассоциация и последовательные шаблоны.
Для данной работы нам лучше всего подходит метод
классификации.
Классификация является наиболее простой и одновременно
наиболее часто решаемой задачей Data Mining. В результате решения задачи
классификации обнаруживаются признаки, которые характеризуют группы объектов
исследуемого набора данных - классы; по этим признакам новый объект можно
отнести к тому или иному классу.
Для решения задачи классификации могут использоваться методы:
ближайшего соседа; k-ближайшего соседа; байесовские сети; индукция деревьев
решений; нейронные сети.
Разрабатываемая система должна пройти испытания на
исправность, надежность и соответствие цели создания системы.
При выполнении ряда работ по вводу в эксплуатацию данной СППР
необходимо выделить два основных периода:
· организационно - подготовительный;
· опытную эксплуатацию.
В организационно - подготовительный период необходимо:
· обеспечить подготовку помещений;
· провести монтаж, наладку и испытание
системы непосредственно на рабочих местах;
· провести обучение персонала работе с СППР
в соответствии с должностными и технологическими инструкциями, особенно обратив
внимание на их действия в случаях сбойных ситуаций и выхода из них.
Обучение будет происходить одной группой. Заданное обучение
будет происходить в таком виде т.к. на данном предприятии небольшое количество
сотрудников (кредитных инспекторов) будут непосредственно работать с
создаваемой программой.
Целью опытной эксплуатации является обработка действий всех
служб, участвующих в эксплуатации системы.
По окончании работ разработчик предъявляет заказчику
документы, подтверждающие создание системы, а также документацию на саму
систему.
2.
Проектная часть
.1 Техническое проектирование
Программное обеспечение
Программное обеспечение должно быть выполнено на языке Delphi. Данное программное
обеспечение должно иметь следующие функции:
· простота и удобство заполнения данных о
новых заемщиках и видах кредитов;
· возможность редактирования и удаления
данных о кредитах, заемщиках и видах кредитов;
Математическое обеспечение
В качестве математического обеспечения используются метод
классификации (Data Mining) и скоринговая модель.
Скоринговая модель
Скоринговая модель - модель, с помощью которой кредитная
организация пытается определить кредитоспособность потенциального заемщика. На
ее вход подаются определенные характеристики клиента (возраст, доход, стаж
работы и т.д.), а на выходе формируется интегрированный показатель (score),
который определяет вероятность возврата или невозврата кредита.
Скоринговая модель связывает параметры клиента с суммой,
которую можно выдать ему, или степенью кредитного риска в конкретных условиях
через систему скоринговых баллов. Очевидно, что для различных условий рынка
могут потребоваться различные скоринговые модели. Например, модель, хорошо
зарекомендовавшая себя в условиях экономической стабильности, может оказаться
совершенно несостоятельной в условиях кризиса, когда вероятность потери работы
или снижения дохода клиентов возрастает, а риск дефолта по кредиту
соответственно увеличивается.
Метод классификации (Data Mining)
Задача разбиения множества объектов или наблюдений на
априорно заданные группы, называемые классами, внутри каждой из которых они
предполагаются похожими друг на друга, имеющими примерно одинаковые свойства и
признаки. При этом решение получается на основе анализа значений атрибутов
(признаков).
Классификация является одной из важнейших задач Data Mining.
Если аналитику известны свойства объектов каждого класса, то когда новое
наблюдение относится к определенному классу, данные свойства автоматически
распространяются и на него.
Если число классов ограничено двумя, то имеет место бинарная
классификация, к которой могут быть сведены многие более сложные задачи.
Например, вместо определения таких степеней кредитного риска, как «Высокий»,
«Средний» или «Низкий», можно использовать всего две - «Выдать» или «Отказать».
Формально классификация производится на основе разбиения
пространства признаков на области, в пределах каждой из которых многомерные
векторы рассматриваются как идентичные. Иными словами, если объект попал в
область пространства, ассоциированную с определенным классом, он к нему и
относится.
Алгоритм работы программы
Алгоритм определения кредитоспособности заемщика изображен на
рисунке 12.
Вставить
рисунок с деревом решений
Рисунок 18 - Диаграмма активности «Принятие решения по
заявлению»
Рисунок 19 - Диаграмма активности «Поиск данных о заемщике»
Рисунок 20 - Диаграмма активности «Корректировка данных о
заемщике»
Информационное обеспечение
В состав информационного обеспечения должны войти следующие
классификаторы и нормативы:
· классификатор пола;
· классификатор вида кредита.
Основные требования к СППР:
· простота и удобство заполнения данных о
новых заемщиках и видах кредитов;
· возможность редактирования и удаления
данных о кредитах, заемщиках и видах кредитов;
Лингвистическое обеспечение
Система не предусматривает специальных языковых средств.
Диалоговый режим работы должен обеспечить ввод и обработку информации в
естественном для персонала виде за исключением администратора системы.
Организационное обеспечение
В структуре ОАО «Сбербанк России» должно упраздниться
подразделение - кредитный комитет, обеспечивающий работу по принятию решения о
выдаче кредитов населению. В состав кредитного отдела входили: секретарь
кредитного комитета, начальник экономического отдела, начальник юридического
отдела, начальник безопасности, начальник бухгалтерского учета, управляющий
отделением кредитования.
· изучение организационной структуры;
· изучение информационных потоков;
· изучение существующих технологий обработки
информации;
· изучение входных и выходных документов;
Проектирование:
· разработка организационного обеспечения;
· разработка информационного обеспечения;
· разработка программного обеспечения;
· разработка технического обеспечения.
Тестирование:
· разработка методики испытаний;
· проведение тестирования;
· корректировка.
Ввод в эксплуатацию:
· опытная эксплуатация;
· анализ результатов опытной эксплуатации;
· корректировка организационного,
информационного и программного обеспечения;
· ввод в эксплуатацию.
2.2 Рабочее
проектирование ИС
Инструкция пользователя
При входе в программу «СППР «Кредит»» появляется главная
форма, которая представлена в виде меню и таблицы о кредитных историях всех
заёмщиков.
Для того чтобы добавить новую кредитную историю, необходимо
нажать в верхнем меню «зелёный плюс». После нажатия появится новая форма
«Создание кредита».
Клиент выбирается из справочника «Заемщики», вид существующих
кредитов выбирается из справочника «Заемщики». Срок кредита набирается в
месяцах цифрами. Сумма кредита набирается полностью цифрами. Процентная ставка
набирается цифрами (например, 15%).
После того, как будут заполнены все необходимые поля,
необходимо нажать кнопку «Проверка». Если проверка пройдёт успешно, то в поле
сообщений появится сообщение «Клиент успешно прошёл проверку!». До этого
невидимая кнопка «Ок» после успешной проверки станет доступной и, при её
нажатии, в таблицу «Кредитная история» добавляется созданный кредит.
Если заемщик не пройдет проверку, то на поле появится
сообщение: «Данному клиенту невозможна выдача кредита по причине» и причина, по
которой клиент не может получить кредит. При этом невидимая кнопка «Ок» также
остается недоступной.
Чтобы редактировать необходимую кредитную историю, нужно на
главной форме выбрать кредитную историю в таблице «Кредитная история» и нажать
в верхнем меню «зеленый плюс с карандашом». После этого появится форма
«Редактирование кредита». Все поля при открытии заполнены.
Для удаления нужной кредитной истории нужно выбрать её в
таблице «Кредитная история» и нажать в верхнем меню «красный минус».
Чтобы увидеть все данные обо всех заемщиках, которые
приходили в банк, то необходимо на главной форме в верхнем меню «силуэт
человека». А ответ должна выходить форма «Справочник «Заемщики»».
При необходимости добавления нового заёмщика нужно выбрать в
верхнем меню формы «Справочник «Заемщики»» «зеленый плюс». При нажатии выходит
форма «Добавление нового клиента».
Фамилия, имя и отчество записывается буквами. Пол выбирается
из представленных. Возраст записывается цифрами. Стаж считается в месяцах,
заполняется цифрами. Должность заполняется буквами. Доход записывается
полностью и цифрами. Дополнительный доход является необязательным полем,
заполняется цифрами. При отсутствии дополнительного дохода необходимо заполнить
окошко нулем.
При необходимости отредактировать данные о любом заемщике,
сначала нужно выбрать его в таблице «Заемщики», после нажать в верхнем меню
кнопку с зеленым плюсом и карандашом. Все поля в открывшемся окне
«Редактирование клиента» заполнены.
Для удаления данных о нужном клиенте необходимо выбрать его в
таблице «Заемщики» и выбрать в верхнем меню «красный минус».
При необходимости узнать данные обо всех кредитах банка,
нужно на главной форме в верхнем меню выбрать кнопку с монетами и после этого
откроется форма «Справочник «Кредиты»».
При добавлении нового вида кредита необходимо в форме
«Справочник «Кредиты»» на верхнем меню выбрать кнопку с зеленым плюсом. После
этого появится форма «Добавление нового кредита».
Название кредита и валюту необходимо записывать буквами.
Редактирование любого кредита возможно при его выборе в
таблице «Виды кредитов» и нажатии на кнопку с зеленым плюсом и карандашом. Поля
появившейся формы заполнены.
Удаление кредита возможно при выборе на форме «Справочник
«Виды кредита»» кнопки с красным минусом.
Закрытие программы «СППР «Кредит»» можно при нажатии на
главной форме в верхнем меню кнопки с серым крестом.
Список
используемых источников и литературы
1. Карпова,
И.П. Базы данных: Учебное пособие / И.П. Карпова. - СПб.: Питер, 2013. - 240 c
2. Иванов
Д.Ю., Новиков Ф.А. Основы моделирования на UML: Учеб. пособие. - СПб.: Изд-во
Политехн. ун-та, 2010. - 249 с.
. Фаронов,
В.В. Delphi. Программирование на языке высокого уровня/ В.В. Фаронов - 2-е
изд.: - СПб.: Питер, 2012. - 640 с.
4. Истомин,
Е.П. Высокоуровневые методы информатики и программирования/ Е.П. Истомин, В.В.
Новиков, М.В. Новикова - СПб.: Андреевский Издательский дом, 2010 г. -228 с.
5. Илюшечкин,
В.М. Основы использования и проектирования баз данных / В.М. Илюшечкин. - М.:
Юрайт, 2010. - 224 с.
6. http://www.std72.ru/dir/informacionnye_sistemy_v_ehkonomike/informacionnye_sistemy_v_ehkonomike_uchebnyj_kurs/4_5_sistemy_podderzhki_prinjatija_reshenij/207-1-0-3596
7. http://sci-article.ru/stat.php? i=1402100719
8. http://www.zanimaem.ru/spravochnik-zaemshika/kreditopedia/kreditnyy-otdel-bank.php
. http://www.cfin.ru/finanalysis/banks/scoring.shtml
. http://www.basegroup.ru/glossary/definitions/sacor_mod/