Информационное обеспечение деятельности организации ГКУ ЭСАЗ АКК

  • Вид работы:
    Отчет по практике
  • Предмет:
    Информационное обеспечение, программирование
  • Язык:
    Русский
    ,
    Формат файла:
    MS Word
    517,14 Кб
  • Опубликовано:
    2014-07-04
Вы можете узнать стоимость помощи в написании студенческой работы.
Помощь в написании работы, которую точно примут!

Информационное обеспечение деятельности организации ГКУ ЭСАЗ АКК

ГОСУДАРСТВЕННОЕ ОБРАЗОВАТЕЛЬНОЕ БЮДЖЕТНОЕ УЧРЕЖДЕНИЕ ВЫСШЕГО ПРОФЕССИОНАЛЬНОГО ОБРАЗОВАНИЯ

«РоссийскИЙ Университет Дружбы Народов»

сОЧИНСКИЙ ИНСТИТУТ

Отделение СПО «Програмирование в компьютерных системах»







ОТЧЕТ ПО ПРОИЗВОДСТВЕННОЙ ПРАКТИКЕ


Выполнил:

студент II курса

группы 12-П-15 Иванов С.А.







Сочи, 2014 г.

Содержание

Введение

. Организационная характеристика объекта исследования

2. Характеристика комплекса технических средств и программного обеспечения деятельности ГКУ ЭСАЗ АКК

. Характеристика системы документооборота и делопроизводства в ГКУ ЭСАЗ АКК

4. Разработка ИС в сфере работы с кадрами ГКУ ЭСАЗ АКК

. Тематический план и практическое задание

Заключение

Список использованных источников и литературы

Приложения

Введение

Производственная практика - это процедура, основным содержанием которой является сформировать навыки анализа системы информационного обеспечения управленческой деятельности предприятий.

Особенность современного общества заключается в непрерывном обмене информацией. Полная, достоверная, своевременно полученная информация является необходимым условием успешного функционирования любой организации, функционирующей в условиях рынка.

Управленческий процесс в первую очередь связан с информационным обменом между субъектами и объектами управления. Поэтому информационное обеспечение играет важную роль в управленческой деятельности. При отсутствии необходимой информации невозможно принятие правильных и своевременных решении, определение направлений развития и стратегии организации. Наличие информации, неизвестной конкурентам, обеспечивает более успешное функционирование организации на рынке, ставит ее и более выгодные условия.

Цель практики - сформировать компетенции информационного обеспечения деятельности организаций.

Место практики - Государственное казенное учреждение по эксплуатации и содержанию административных зданий администрации Краснодарского края.

Период прохождения практики - 3.02.2014 г. по 22.03.2014 г.

Вопросам современного информационного обеспечения управленческой деятельности посвящены работы Ершова Н.В., Корнеева И. К., Кострова А. В., Степановой Е. Е. Тамбиева Д. А. и Хмелевской Н. В.

Основой для работы в ходе практики послужила организационная, распорядительная документация; исходящая документация (служебные письма, отчеты и справки); нормативно - правовые акты, регламентирующие деятельность служащих.

1 Организационная характеристика объекта исследования

Объект исследования в производственной практике - Государственное казенное учреждение по эксплуатации и содержанию административных зданий администрации Краснодарского края.

Юридический адрес - Российская Федерация, 350000, Краснодарский край, г. Краснодар, Ленина, 37. Телефон+7 (861) 2622316

Реквизиты организации:

ИНН2308053552

ОГРН1022301212097

ОКПО16852395

Основной вид деятельности учреждения - объекта исследования - управление эксплуатацией нежилого фонда.

Вышестоящая организация - Департамент по финансам, бюджету и контролю Краснодарского края

Организационная структура представлена в Приложении 1.

Организационная структура объекта исследования является линейно - функциональной и относится к механистическому (бюрократическому) типу взаимодействия организации с внешней средой. Структура управления является логически наиболее стройной и формально определенной, но вместе с тем наименее гибкой.

От обеспеченности предприятия трудовыми ресурсами и эффективности их использования зависят объем и своевременность выполнения всех работ, степень использования оборудования, машин, механизмов, и как следствие - объем производства продукции, ее себестоимость, прибыль и ряд других показателей. Для анализа персонала ГКУ ЭСАЗ АКК по составу и категориям рассмотрим таблицу 1.

Проанализировав данные таблицы 1 можно сделать следующие выводы:

на протяжении всего исследуемого периода наблюдается тенденция к сокращению численности средней списочной численности персонала;

численность персонала сокращается за счет сокращения ставок специалистов (сокращение на 3,3%).

Таблица 1 - Структура персонала ГКУ ЭСАЗ АКК по категориям

Категории

2011г.

2012г.

2013г

Темп прироста, %


чел.

%

чел.

%

чел.

%

к 2011г.

к 2012г.

Среднесписочная численность персонала

75

100

74

100

72

100

98,67

97,30

Руководители

2

3

2

2,7

2

2,78

100,00

100,00

Специалисты

9

12

9

12,16

9

12,5

100,00

100,00

Основные рабочие

62

83

61

82,43

59

81,94

98,39

96,72

Вспомогательные рабочие

2

3

2

2,7

2

2,78

100,00

100,00


В ГКУ ЭСАЗ АКК наблюдается относительное постоянство кадров таким категориям, как руководители и вспомогательные рабочие организации. Остальные категории персонала подвержены изменениям вследствие изменения в производственном процессе и во внешней среде предприятия.

В таблице 2 представлена структура персонала по уровню образования.

Таблица 2 - Структура персонала ГКУ ЭСАЗ АКК по уровню образования

Образование

2011г.

2012г.

2013г

Темп прироста, %


чел.

%

чел.

%

чел.

%

к 2011г.

к 2012г.

Среднее

1

1,33

1

1,35

1

1,39

100,00

100,00

Начальное профессиональное

5

6,67

4

5,41

3

4,17

80,00

75,00

Среднее профессиональное

51

81,33

51

82,43

51

84,72

100,00

100,00

Высшее

18

10,67

18

10,81

17

9,72

100,00

87,50

Итого

75

100

74

100

72

100

98,67

97,30


По данным таблицы 2 можно отметить, что наибольший удельный вес в структуре персонала составляет высококвалифицированный персонал - в 2012г. - 82,4% и в 2013г. - 84,7%. Также следует отметить, что данная категория постоянна - на протяжении анализируемого периода численность именно этой категории не изменялась.

Таким образом, на современном этапе функционирования руководству Государственного казенного учреждения по эксплуатации и содержанию административных зданий администрации Краснодарского края необходимо разработать комплекс мер и мероприятий, направленных на оптимизацию структуры управления с целью повышения ее адаптивности и увеличения оперативности принятия и реализации управленческих решений. Кадровый потенциал учреждения находится на высоком уровне.

. Характеристика комплекса технических средств и программного обеспечения деятельности ГКУ ЭСАЗ АКК

Используемое в целях управленческой деятельности программное обеспечение должно быть достаточным для выполнения всех ее функций, реализуемых с применением средств вычислительной техники. Кроме того, должны быть в наличии средства организации всех требуемых процессов обработки данных, позволяющие своевременно выполнять все автоматизированные функции во всех режимах функционирования системы управления [11, с.62].

Программное обеспечение автоматизированной системы управления должно обладать следующими свойствами:

функциональная достаточность (полнота);

надежность;

адаптивность к изменяющимся условиям;

возможность модификации системы при необходимости;

модульность построения;

удобство эксплуатации [15, с.22].

К программному обеспечению автоматизированных систем управления предъявляется ряд требований, которые позволяют добиться надежности работы системы в целом. В частности, программное обеспечение подбирается и настраивается таким образом, чтобы отсутствие отдельных данных не сказывалось на выполнении функций управленческой деятельности, при реализации которых эти данные не используются. В обязательном порядке осуществляются меры по защите от ошибок при вводе и обработке информации, обеспечивающие заданное качество выполнения функций автоматизированной системы.

Техническое обеспечение составляет комплекс всех технических средств, использующихся при работе информационной системы. Современные технические средства отличаются большим разнообразием и позволяют решать широкий спектр задач.

Средства вычислительной техники используются на всех стадиях обработки и хранения информации и являются основой для интеграции всех технических средств в единую автоматизированную систему.

Средства коммуникации предназначены, в первую очередь, для передачи информации и, в ряде случаев, функционируют совместно со средствами вычислительной техники.

Современный комплекс технических средств должен обладать информационной, программной и технической совместимостью входящих в него средств; адаптивность к условиям функционирования службы управления персоналом; возможностью расширения с целью подключения новых устройств.

Основу технического обеспечения ГКУ ЭСАЗ АКК составляют:

) Цифровые АТС различных конфигураций;

) Оборудование каналообразования;

) Средства спутниковой связи;

) Средства радиорелейной связи;

) Средства мобильной связи;

) Рабочие станции, файл-серверы и высокопроизводительны ЭВМ для организации баз данных;

) Оборудование для создания ЛВС;

) Оборудование удаленного доступа.

Комплекс средств передачи информации:

GPS связь;

компьютерные сети (локальные, региональные, глобальные);

средства телеграфной связи;

радиосвязь;

спутниковая связь и др.

Комплекс технических средств должен обеспечивать решение задач управления с минимальными трудовыми и стоимостными затратами, с заданной точностью и достоверностью, в указанные сроки. Эффективность функционирования службы при использовании комплекса технических средств должна обеспечиваться как за счет повышения производительности труда службы, отдела.

В таблице 3 представлена информация о технических характеристиках технического оснащения отдела ОЭОТиЭ (Приложение 1).

Таблица 3 - Характеристики текущего технического обеспечения отдела ОЭОТиЭ

Вид технического средства

Основные технические характеристики, марка

Нормативный /Текущий срок эксплуатации

Персональный компьютер

процессор Pentium- III-800EB, 128 Мб оперативной памяти, монитор 17 дюймов, винчестер емкостью 40Гб, дисковод для дискет

10/7

Персональный компьютер

процессор Pentium- III-1200EB, 128 Мб оперативной памяти, монитор 17 дюймов, винчестер емкостью 80Гб, дисковод для дискет

10/12

Персональный компьютер

процессор не ниже Pentium- III-1200EB, 250 Мб оперативной памяти, монитор 17 дюймов, винчестер емкостью 80Гб, дисковод для дискет

10/4

Лазерный принтер

Laser LBP 2900

5/5

Персональный компьютер

процессор Pentium- IV-2400EB, 250 Мб оперативной памяти, монитор 17 дюймов, винчестер емкостью 160Гб

10/2

Лазерный принтер

LaserJet 1200

5/4

Сервер

HP NetServer 5/100, RAM32Mb, 2Gb HDD

5/6

Копировальный аппарат

 Canon GP-160

10/8


Также в отделе ОЭОТиЭ используются:

. Средства хранения данных: оптические диски (CD, DVD); USB-накопители (flash, HDD).

Средства обработки данных - ноутбуки.

Средствами вывода информации представлены мониторы; принтеры; плоттеры.

Средства организационной техники:

изготовления, копирования, обработки и уничтожения документов;

специальные средства (банкоматы), детекторы подсчета денежных купюр и проверки их подлинности и пр.

В ГКУ ЭСАЗ АКК организована локальная сеть по шинной технологии - рисунок 1.

Рис. 1. Шинная топология архитектуры локальной сети

При шинной топологии среда передачи информации представляется в форме коммуникационного пути, доступного дня всех рабочих станций, к которому они все должны быть подключены. Все рабочие станции могут непосредственно вступать в контакт с любой рабочей станцией, имеющейся в сети. В стандартной ситуации для шинной сети Ethernet часто используют тонкий кабель или Cheapernet-кaбeль с тройниковым соединителем.

В ГКУ ЭСАЗ АКК используются интернет технологии, посредствам тендера на предоставление услуг интернета среди компаний - провайдеров. Рассмотрим характеристики Интернет-услуг, обеспечивающих деятельность ГКУ ЭСАЗ АКК:

Технология - ADSL

Номер соединительной линии - 268-13-71

IP-адрес - Динамический

Ограничение объема потребляемого трафика - нет

Скорость подключения, не менее - 512 Кбит/с

Предоставление статистики по оказанным услугам - есть [24, с. 12]

. Характеристика системы документооборота и делопроизводства в ГКУ ЭСАЗ АКК

Под делопроизводством или документационным обеспечением управления принято понимать отрасль деятельности, связанную с обеспечением документального оформления и организацией дальнейшей работы с различными официальными документами.

Документирование является одной из составляющих частей делопроизводства, напрямую связанных с процессом создания документации. Понятие «документооборот», в свою очередь, объединяет все вопросы, связанные с учетом и движением документов. Область делопроизводства, направленная на создание и поддержание функционирования системы организации и хранения документов, называется архивное дело. Деятельность человека в сфере управления всегда сопровождается разработкой и движением различной документации; в связи с этим делопроизводство сегодня может упоминаться и под названием ДОУ, что означает документационное обеспечение управления.

Рис. 2. Организация делопроизводства в ГКУ ЭСАЗ АКК

Организация работы с документами - это организация документооборота, хранения и использования документов в текущей деятельности учреждения. Документооборот - движение документов в организации с момента их создания или получения до завершения исполнения или отправления.

Совокупность документов, относящихся к одному вопросу или участку деятельности, помещенных в отдельную обложку, называется делом. Систематизированный перечень наименований дел, заводимых в организации, с указанием сроков их хранения, оформленный в установленном порядке, называется номенклатурой дел.

В настоящее время в ГКУ ЭСАЗ АКК общая регламентация делопроизводства осуществляется на основе следующих актов и документов:

1.      Государственная система документационного обеспечения управления (ГСДОУ);

2.      Государственный стандарт РФ ГОСТ Р5П41-98 «Делопроизводство и архивное дело. Термины и определения»;

.        Государственный стандарт РФ ГОСТ Р6.30-2003 «Унифицированные системы документации. Унифицированная система организационно-распорядительной документации. Требования к оформлению документов»;

.        Типовая инструкция по делопроизводству в федеральных органах исполнительной власти (2012 г.);

.        Общероссийский классификатор управленческой документации

.        Квалификационный справочник должностей;

.        Методические рекомендации ВНИИДАД ФАС РФ «Ведение делопроизводства в организации»

В качестве обеспечения работы отдела бухгалтерии и работы с кадрами используется «1С: Предприятие.8», «1С: Зарплата и кадры 8».

В Приложении 2 представлен сравнительный анализ программных продуктов, автоматизированных систем, обеспечивающих процесс финансового планирования и бюджетирования. Лидером рынка прикладного программного обеспечения в сфере финансов ого планирования и бюджетирования являются «1С: Предприятие» и «Контур Корпорация. Бюджет холдинга».

. Разработка ИС в сфере работы с кадрами ГКУ ЭСАЗ АКК

В настоящее время на российском рынке наблюдается многообразие предложений по разработке и поставке автоматизированных систем управления персоналом: АйТи; АиТСофТ; АСК; Атлант/Информ; Бизнес Сервис-Софт; Бизнес-Консоль; Бэст; Гектор; Северо-Западный Центр Новых Информационных Технологий; Си Технолоджи; Спутник Лаборатори; Центр Мосвест; Центр информационных технологий Телеком-Сервис; ЭАСК; Эксперт; Элко Технологии; 1C; INFIN; Oracle; Renaissance; Robertson&Blums.

При этом, к достоинствам отечественных пакетов можно отнести их адаптированность к российской системе учета и делопроизводства, а также более низкую цену по сравнению с наиболее известными пакетами западных фирм.

К преимуществу западных пакетов относится в некоторых случаях значительно более полная функциональность.

Отметим, что важным фактором условий использования HR-систем является также возможность интеграции системы кадрового учета с системами бухгалтерского учета и управления предприятием.

Необходимо отметить, что пользовательские интерфейсы должны быть просты и понятны для неподготовленных пользователей - это есть негласное требование при разработке любой информационной системы. При этом должен быть учтён следующий стандарт:

ГОСТ Р 50948-96 «Средства отображения информации индивидуального пользования. Общие эргономические требования и требования безопасности».

Комфортность условий работы персонала должна обеспечиваться в соответствии со стандартами:

ГОСТ 12.2.032-78 «Рабочее место при выполнении работ сидя. Общие эргономические требования»;

ГОСТ Р 50923-96 «Дисплеи. Рабочее место оператора. Общие эргономические требования к производственной среде. Методы измерения».

Оценка эргономических параметров и параметров безопасности проводится в соответствии с ГОСТ Р 50949-96 «Средства отображения информации индивидуального пользования. Методы измерений и оценки эргономических параметров и параметров безопасности».

Одним из важнейших участков учета является расчет заработной платы. Программы расчета заработной платы предназначены для решения следующих задач:

ведение справочников подразделений, сотрудников, начислений и удержаний, бухгалтерских счетов, шифров производственных заказов;

ведение табелей рабочего времени, расчет начислений, связанных с повременной и сдельной формами оплаты труда;

расчет отпусков, больничных листов и других отклонений от нормального режима работы;

автоматическое начисление различных надбавок, пособий, доплат, регулярных премий и автоматическое удержание алиментов, кредитов, сумм по исполнительным листам судов;

разовые премии, работа с произвольными начислениями и удержаниями;

расчет налогов для штатных и внештатных сотрудников;

печать платежных ведомостей, расчетных листков, лицевых счетов, межрасчетных ведомостей, платежных поручений, налоговой карточки и пр.;

контроль выдачи денежных сумм, ведение депонентов;

распределение заработной платы по бухгалтерским счетам и объектам затрат;

составление отчетов в ПФ и ГНИ в электронной форме [19, с. 119].

Комплексные системы управления персоналом используются для автоматизации кадровой работы на любом предприятии. В первую очередь, такие системы необходимы руководству для получения оперативной информации по любому вопросу, связанному со структурой предприятия, штатным расписанием, вакансиями и информацией о сотрудниках. Можно сказать, что комплексные системы управления персоналом обеспечивают автоматизированную реализацию всех элементов кадровой политики предприятия.

Общая структура автоматизированной информационной системы в сфере кадрового менеджмента представлена на рисунке 3.

Рис. 3. Общая структура автоматизированной информационной системы в сфере кадрового менеджмента

Нормативно-справочная информация используется для ведения базы сотрудников, штатного расписания и при работе с документами. Документы хранятся в журналах документов. Некоторые документы (прием, увольнение, перемещение) при проведении изменяют список сотрудников и количество вакансий в штатном расписании.

По каждому сотруднику, кроме основных данных, ведется дополнительная информация в справочниках. Все эти данные используются для формирования отчетности и информационного обслуживания других пользователей и отделов.

Определение набора требующих функциональных возможностей информационной системы является критически важным действием, поскольку системы с неадекватной или неполной функциональностью будут раздражать пользователей, что может привести к частичному и малоэффективному ее использованию.

В ГКУ ЭСАЗ АКК в отношении большего числа категорий персонала используется повременная форма оплаты труда, при которой заработная плата работнику начисляется по установленной ставке или окладу за фактически отработанное время.

При повременной заработной плате работник получает денежное или иное вознаграждение в зависимости от количества отработанного времени. При организации повременной формы оплаты труда должны соблюдаться и элементарные требования, обусловленные принципом оплаты по труду. К числу таких требований относятся:

наличие учета и строгий контроль за фактически отработанным каждым работником рабочим временем;

правильное присвоение работникам-повременщикам квалификационных разрядов, то есть в строгом соответствии с их квалификацией и сложностью выполняемых работ;

обоснованное применение норм обслуживания и нормативной численности по каждой категории работающих, исключающее различную степень загрузки, а следовательно, неодинаковый уровень затрат труда работниками в течение рабочего дня;

внедрение для каждом профессии рабочих-повременщиков нормированных сменных заданий (разработанных исходя из уровня технической оснащенности рабочих мест, хронометражных наблюдений и фотографий рабочего дня).

Формы первичной учетной документации при оплате труда, используемые в ГКУ ЭСАЗ АКК представлены в приложении 2.

Концептуальная схема реализации проектируемой информационной системы иллюстрирует механизм ее реализации поэтапно, последовательно - рисунок 4.

информационный документооборот кадры

Рис. 4. Концептуальная схема реализации проектируемой информационной системы

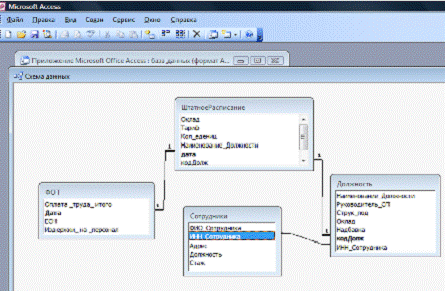
Исходя из спецификаций, представленных в Приложении 3, отметим, что при проектировании информационной системы расчета оплаты труда персонала ГКУ ЭСАЗ АКК ФГУП используем реляционную модель данных, которая позволит организовать и представить данные в виде таблиц - рисунок 5.

Таким образом, реляционная модель проектируемой информационной системы имеет следующие сущности и их атрибуты:

«Сотрудники»_(ФИО_Сотрудника, ИНН_Сотрудника, Адрес, Должность, Стаж);

«Должность»_(Наименование_Должности, Руководитель_СП, наименование структурного подразделения, Оклад, Надбавка);

«Штатное расписание»_(Наименование_Должности, Оклад, Тариф, Кол_едениц, Дата);

«Фонд оплаты труда»_(Дата, Оплата труда итого, ЕСН, Издержки на персонал).

Рис. 5. Реляционная модель проектируемой информационной системы

Отметим, что для обеспечения связи таблиц ключи одной сущности могли быть добавлены в качестве атрибута другой сущности. Такая сущность как «Фонд оплаты труда» является вторичной, поскольку содержит расчетные атрибуты. Она формируется посредствам языка структурированных запросов Structured query language.

На этапе физического проектирования трудоемкость операций существенно зависит от особенностей конкретной СУБД и операционной системы, в среде которой она функционирует.

К инструментальным средствам, используемым при проектировании, можно отнести:

OLE DB (Object Linking and Embedding Database) - новый стандарт Microsoft, регулирующий доступ приложений к базам данных. Имеет расширения для серверов OLAP и предусматривает применение специальных средств обработки мультимедийных данных.

OLAP (Online analytical processing)- осуществляет оперативный анализ данных. Другими словами, это метод обработки данных, который применяется с целью ускорения обработки запросов и предусматривает предварительный расчет часто запрашиваемых данных (например, сумм или значений счетчика).

ODBC (Open Database Connectivity) - открытый интерфейс взаимодействия с базами данных. Предложенный корпорацией Microsoft стандарт, регулирующий доступ Windows -приложений к базам данных. Стандарт ODBC постепенно заменяется спецификацией OLE DB.

Обработка запросов реализуется через Structured query language - язык структурированных запросов, язык S0L. Является принятым в отрасли стандартом для выполнения операций вставки, обновления, удаления и выборки данных из реляционных БД. Помимо этого SQL предоставляет возможность изменения структуры базы данных.

Существует множество различных диалектов SQL. Прежде всего, это три основных стандарта языка: ANSI SQL, SQL92 (SQL2), SQL99 (SQL3). Кроме этого существуют версии поддерживаемые производителями СУБД. Как правило, все они совместимы с ANSI SQL и частично с SQL92.

Таким образом, SQL - мощное высокоуровневое средство манипуляции данными, вся ответственность за реализацию особенностей хранения и обработки данных СУБД берут на себя.

Запросы группируются в транзакции. В проектируемой информационной системе СУБД поддерживают параллельный доступ к данным, то есть возможность единовременного обращения к одной и той же порции данных со стороны нескольких различных процессов, называемых транзакциями (transactions).

Рис.6. Запросы, реализуемые проектируемой ИС

В первую очередь транзакции необходимы для поддержания логической целостности данных в многопользовательских системах. Для этого СУБД реализуют механизмы обеспечения изолированности транзакций, их атомарности и устойчивости.

Рис. 7. Формирование интерфейса посредствам разработки форм

Перед формированием «Главной кнопочной формы БД» как главной страницы проектируемой информационной системы, необходимо провести анализ быстродействия системы, анализ обеспеченности связями между объектами - рисунок 8.

Рис. 8. Анализ быстродействия проектируемой ИС

Главная кнопочная форма проектируемой ИС имеет модули, необходимые для автоматизации персонифицированного учета (для отдела кадров) - это модуль «Сотрудники», «Организационная структура».

Проектируемая информационная система предусматривает формирование бухгалтерской и статистической отчетности. Так, модуль «ФОТ» - форма для входа в БД бухгалтерской службы предприятия. Руководство организации имеет доступ в данный модуль для оптимизации фонда оплаты труда.

Модуль «Формирование штатного расписания» доступен и для сотрудников отдела кадров (в части комплектования), и для бухгалтерии (в сфере начисления заработной платы), и для руководства предприятия с целью анализа социально-трудовых показателей, формирования потребности в персонале.

Для физической реализации разработанной информационной системы необходимыми и достаточными являются следующие требования к используемому программному обеспечению:

Windows Server 2008 (x64-bit), рекомендуется установка пакета обновлений 2 (SP2);

Windows Vista (x64-bit);

Microsoft SQL Server 2000рекомендуется установка пакета обновлений 4 (SP4);

PostgreSQL 8.2.4 (поддерживает работу под управлением операционных систем: Microsoft Windows 2000, Windows XP, Windows Server 2003).

Компьютер, используемый в системе для разработки конфигураций должен иметь операционную систему: Microsoft Windows 2000/XP/Server 2003/Vista (рекомендуется Microsoft Windows XP).

Сервер баз данных: Microsoft SQL Server 2000 + Service Pack 2; PostgreSQL 8.2; IBM DB2 Express-C 9.1.

Процессор любого клиентского компьютера имеет следующие технические требования, необходимые и достаточные для реализации разработанной информационной системы:

процессор Pentium/Celeron 8 00 -1800 МГц

операционную систему: Microsoft Windows 98/Me, Microsoft Windows 2000/XP/Server 2003/Vista (рекомендуется Microsoft Windows XP)

оперативную память 128 - 256 МБ и выше (рекомендуется 256 Мбайт);

жесткий диск (при установке используется около 220 Мбайт);

устройство чтения компакт дисков;

USB-порт;

SVGA дисплей.

разрядный рабочий сервер кластера сервера, обеспечивающий работу системы в локальной сети должен иметь следующие характристики:

операционные системы Microsoft Windows 2000/XP/Server 2003/Vista или один из дистрибутивов Linux

процессор не ниже Pentium III 866 МГц (рекомендуется Intel Pentium IV/Xeon 2,4 ГГц).

оперативная память не менее 512 Мбайт (рекомендуется 1024 Мбайт и выше).

требуется наличие USB-порта для подключения ключа аппаратной защиты кластера серверов;

устройство чтения компакт-дисков.

Отметим, что на стадии технического проектирования результаты разработок и проектных решений оформляются в вице технического проекта, который включает общие вопросы: такие, как определение конфигурации вычислительных средств, создание логической модели базы данных, ее уточнение и доводка в виде моделей других уровней, выбор операционной системы и СУБД, физическое проектирование.


Таблица 4 - Тематический план

Наименование разделов и тем

Количество часов

Ознакомление со структурой предприятия. Техника безопасности и охрана труда.

6

Ознакомление с должностными инструкциями техников, рабочими местами, оборудованием.

6

Раздел 1. Архитектура и структура компьютера

18

Тема 1.1 История развития вычислительных средств. Классификация ЭВМ

6

Тема 1.2 Алгебраическое представление двоичных чисел: прямой, обратный и дополнительный код

6

Тема 1.3 Организация работы и функционирование процессора.

6

Раздел 2 Технические средства информации

18

Тема 2.1 Основные конструктивные элементы средств вычислительной техники

6

Тема 2.2 Виды корпусов и блоков питания системного блока персонального компьютера (ПК). Системные платы: основные компоненты. Жесткий диск.

6

Тема 2.3 Периферийные устройства ввода вывода. Принцип работы, назначение.

6

Раздел 3. Операционная система

18

Тема 3.1 Понятие операционной системы. Назначение и функции операционной системы.

6

Тема 3.2 Структура различных видов операционных систем (например, MS-DOS, Windows Х, Linux и т.п.). Загрузка операционных систем.

6

Тема 3.3 Файловые операции, контроль доступа к файлам. Примеры файловых систем. Интерфейс пользователя. Приглашение системы. Ввод команд. Запуск и выполнение команд.

6

Раздел 4. Информационные технологии

18

Тема 4.1 Информационные системы и их структура. Автоматизация документооборота

6

Тема 4.2 Методы представления графических изображений. Системы цветов RGB, CMYK, HSB.

6

Тема 4.4 Графический редактор: назначение, пользовательский интерфейс, основные функции.

6

Раздел 5. Основы алгоритмизации и программирование

18

Тема 5.1 Направления развития программного обеспечения вычислительной техники. Классификация языков программирования.

6

Тема 5.2 Изучение интегрированной среды разработчика.

6

Тема 5.3 Создание программы с использованием кнопочных компонентов.

6

 Самостоятельная работа на рабочих местах предприятия. Выполнение индивидуального задания по практике. Обобщение материала, оформление отчета, собеседование с руководителем практики

6

Итого

108




 

 

 

> <


Заключение

Объект исследования в производственной практике - Государственное казенное учреждение по эксплуатации и содержанию административных зданий администрации Краснодарского края.

Основной вид деятельности учреждения - объекта исследования - управление эксплуатацией нежилого фонда.

Численность персонала сокращается на 3,3% за счет сокращения ставок специалистов. Наибольший удельный вес в структуре персонала составляет высококвалифицированный персонал.

Основу технического обеспечения ГКУ ЭСАЗ АКК составляют цифровые АТС различных конфигураций; оборудование каналообразования; средства спутниковой связи; средства мобильной связи; оборудование для создания ЛВС и оборудование удаленного доступа.

В ГКУ ЭСАЗ АКК организована локальная сеть по шинной технологии.

Комплекс средств технического обеспечения деятельности объекта исследования рассмотрен на основе анализа КТС отдела ОЭОТиЭ.

В ГКУ ЭСАЗ АКК используются интернет технологии, посредствам тендера на предоставление услуг интернета среди компаний - провайдеров.

В качестве обеспечения работы отдела бухгалтерии и работы с кадрами используется «1С: Предприятие.8», «1С: Зарплата и кадры 8».

В качестве рекомендаций по совершенствованию информационного обеспечения деятельности ГКУ ЭСАЗ АКК была разработана информационная система в сфере работы с кадрами.

ИС сформирована с учетом первичной учетной документации при оплате труда, используемые в ГКУ ЭСАЗ АКК, рассмотренной и изученной в ходе практики.

Так, разработаны концептуальная и реляционная модель проектируемой ИС. Концепция БД позволяет создавать интегрированные информационные системы, поддерживающие сложные и разнообразные структуры объектов предметной области, содержащие большое число типов данных, значительные объемы фактографической или текстовой информации, а также сделать реальной задачу обеспечения высокой достоверности обработки и хранения больших объемов данных.

Рассмотрена процедура формирования запросов в системе и формирование интерфейса посредствам разработки форм. Сформированы требования для физической реализации сформированной системы работы с персоналом ГКУ ЭСАЗ АКК.

Список использованных источников и литературы

1.  Федеральный закон «Об информации, информатизации и защите информации» от 27 июля 2006 г. N 149-ФЗ. СПС «Консультант плюс», - 2014

2.      ГОСТ 34.601-90 «Автоматизированные системы. Стадии создания»

.        ГОСТ 34.003-90 «Автоматизированные системы. Термины и определения»

.        ГОСТ 34.201-89 «Виды, комплектность и обозначение документов при создании автоматизированных систем»

.        СанПиН 2.2.2.542-96 «Гигиенические требования к видеодисплейным терминалам, ПЭВМ и организации труда»

.        ГОСТ 24.104-85 «Единая система стандартов автоматизированных систем управления. Автоматизированные системы управления. Общие требования»

7.  ГОСТ Р 50377-92 (МЭК 950-86) «Безопасность оборудования информационной технологии, включая электрическое конторское оборудование»

8.  Международные стандарты качества ISO 18529 - «Эргономика взаимодействия человека и системы»

.    Варфоломеев В.И. Алгоритмическое моделирование элементов экономических систем. Практикум: Учеб. пособие для вузов. - М.: Финансы и статистика. -2012. - 608с.

10.    Вендров А.М. Проектирование программного обеспечения экономических информационных систем: Учеб.для вузов. М.: Финансы и статистика. - 2011.-348с.

11.              Гайкович А., Перший В.М Безопасность информационных систем. М.: Единая Европа. - 2011. - 134с.

12.    Информационные системы в экономике: учебн.пос./ В.Б. Уткин, К.В. Балдин.- М: Академия. - 2011.-603с.

13.    Информационные системы в экономике: Учебник / Под ред. В.В. Дика. - М.: Финансы и статистика. - 2012. - 272с.

14.    Информационные технологии в экономике: Учеб. пособие / Под ред. Ю.Ф. Симионова. - Ростов-н/Д.: Феникс. - 2012. - 352с.

.        Информационные технологии управления: Учеб. пособие / Под ред. Ю.М. Черкасова. - М.: ИНФРА-М. -2010 - 216с.

16.    Информационные технологии. Учебник. В.П. Мельник. - М.: Издательский центр «Академия». - 2008. -322с.

17.    Мамиконов А.Г. Проектирование АСУ. М.: Высшая школа. - 2007.-514с.

18.    Марков А.А. Моделирование информационно-вычислительных процессов: Учеб.пособие для вузов М.: Изд-во МГТУ им. Н.Э. Баумана, 2009.-360с.

19.    Матвеев Л.А. Компьютерная поддержка решений: Учебник. - СПб.: Специальная литература, 2010. - 472 с.

.        Мишенин А. И. Теория экономических информационных систем: Учеб.для вузов.-4-е изд. М.: Финансы и статистика, 2009.-240с.

.        Острейковский В.А. Информатика: Учеб.для вузов. М.: Высш. шк., 2007.-511с.

.        Романов А.Н. Советующие информационные системы в экономике: Учеб. пособие. - М.: ЮНИТИ-ДАНА. - 2010. - 487 с.

.        Семенов М.И., Трубилин И.Т. Автоматизированные информационные технологии в экономике: Учебник для студентов вузов по агроэкономическим специальностям. - М.: Финансы и статистика. - 2010. - 416с.

24.    Смит Дж. Принципы концептуального проектирования баз данных // Требования и спецификации в разработке программ. - М.: Мир. - 2010. - с. 165

25.    Уткин Б. В. Информационные системы в экономике: Учебник. - М.: ЮНИТИ-ДАНА. - 2012 - 335с.

26.    Харитонова И.А., Михеева В.Д. Microsoft Access 2003. - СПб.: БХВ-Петербург. - 2009. - 361с.

27.    Шафрин Ю.А. Информационные технологии: В 2ч.-М.: Лаборатория Базовых Знаний. Ч.1: Основы информатики и информационных технологий.-2010.-320с.

28.    Шафрин Ю.А. Информационные технологии: В 2ч.-М.: Лаборатория Базовых Знаний. Ч.2: Офисная технология и информационные системы.-2009.-336с.

29.    Ярошевич А.А., Корнеев В.В., Гареев А.Ф., Васютин С.В., Райх В.В. Базы данных. Интеллектуальная обработка информации. - М.: Издатель Молгачев С.В., Издательство Нолидж. - 2010. - 496с.

Приложение 1

Структура государственного казенного учреждения по эксплуатации и содержанию административных зданий администрации Краснодарского края

Приложение 2

Таблица 1 - Сравнительный анализ программных продуктов, автоматизированных систем, обеспечивающих процесс финансового планирования и бюджетирования на предприятии

Показатель

«Мастер финансов: бюджет предприятия»

«1С:предприятие»

«Контур Корпорация. Бюджет холдинга»

КИС «Галактика»

КИС «ПАРУС»

«Hyperion Pillar»

«Comshare MPS»

Финансовое планирование

+

+

+

+

+

+

+

Бюджетирование

+

+

+

+

+

-

+

Контроль исполнения бюджетов/финансовый контроль

+

+

+

+

+

-

+

Управленческий учет

+

-

+

+

-

+

-

Соответствие стандартам МСФО

-

+

+

-

-

+

-

Функциональность, учет разнообразия методик

-

+

+

+

-

-

-

Дополнительные сервисы

-

+

-

+

+

-

+

Организация документооборота

+

-

+

-

+

+

-

Интеграция с другим ППО

-

+

+

-

-

-

-

Разграничение доступа пользователей

-

+

-

+

-

+

-

Итого

5

8

8

7

5

5

4



Приложение 3

Формы первичной учетной документации при оплате труда, используемые в ГКУ ЭСАЗ АКК

К документации по учету кадров относят следующие формы:

.№Т-1 «Приказ о приеме работника на работу»

.№Т-2 «Личная карточка работника»

.№Т-3 «Штатное расписание»

.№Т-4 «Учетная карточка научного, научно-педагогического работника»

.№Т-5 «Приказ о переводе работника на другую работу»

.№Т-6 «Приказ о предоставлении отпуска работнику»

.№Т-7 «График отпусков»

.№Т-8 «Приказ о прекращении (расторжении) трудового договора с работником (увольнении)»

.№Т-9 «Приказ о направлении работника в командировку»

. №Т-10 «Командировочное удостоверение»

. №Т-11 «Приказ о поощрении работника»

К документации по учету рабочего времени и расчетов с персоналом по оплате труда относят следующие формы:

. №Т-12 «Табель учета рабочего времени и расчета оплаты труда»

. №Т-13 «Табель учета рабочего времени»

. №Т-49 «Расчетно-платежная ведомость»

. №Т-51 «Расчетная ведомость»

. №Т-53 «Платежная ведомость»

. №Т-54 «Лицевой счет»

. №Т-60 «Записка-расчет о предоставлении отпуска работнику»

. №Т-73 «Акт о приеме работ, выполненных по срочному трудовому договору, заключенному на время выполнения определенной работы»

Приложение 4

Должностная инструкция

Администрация

Краснодарского края

ДОЛЖНОСТНАЯ ИНСТРУКЦИЯУТВЕРЖДАЮ

.00.200_г. N 00уполномоченное утверждать

Делопроизводителя Глава Администрации

________________ ________________________

(подпись) (фамилия, инициалы)

.00.200_г.   . Общие положения

Делопроизводитель относится к категории технических исполнителей.

На должность делопроизводителя назначается лицо, имеющее начальное профессиональное образование без предъявления требований к стажу работы или среднее (полное) общее образование и специальную подготовку по установленной программе без предъявления требований к стажу работы.

Назначение на должность делопроизводителя и освобождение от нее производится приказом директора предприятия по представлению

_________________________________________________________

(заведующего канцелярией (отдела документационного обеспечения), иного должностного лица)

Делопроизводитель должен знать:

.1. Нормативные правовые акты, положения, инструкции, другие руководящие материалы и документы по ведению делопроизводства на предприятии.

.2. Основные положения Единой государственной системы делопроизводства.

.3. Структуру предприятия и его подразделений.

.4. Стандарты унифицированной системы организационно-распорядительной документации.

.5. Порядок контроля за прохождением служебных документов и материалов.

.6. Основы организации труда.

.7. Правила эксплуатации вычислительной техники

.8. Законодательство о труде.

.9. Правила внутреннего трудового распорядка.

.10. Правила и нормы охраны труда.

Делопроизводитель в своей деятельности руководствуется:

.1. Положением о

______________________________________________________

(канцелярии; отделе документационного обеспечения; ином структурном подразделении)

.2. Инструкцией по делопроизводству и работе архива на предприятии.

.3. Настоящей должностной инструкцией.

Делопроизводитель подчиняется непосредственно ______________

__________________________________________________________

На время отсутствия делопроизводителя его обязанности исполняет лицо, назначенное приказом директора предприятия. Данное лицо приобретает соответствующие права и несет ответственность за надлежащее исполнение возложенных на него обязанностей.. Должностные обязанности

Делопроизводитель:

Принимает и регистрирует корреспонденцию, направляет ее в структурные подразделения.

В соответствии с резолюцией руководителей предприятия передает документы на исполнение, оформляет регистрационные карточки или создает банк данных.

Ведет картотеку учета прохождения документальных материалов, осуществляет контроль над их исполнением, выдает необходимые справки по зарегистрированным документам.

Отправляет исполненную документацию по адресатам.

Ведет учет получаемой и отправляемой корреспонденции, систематизирует и хранит документы текущего архива.

Ведет работу по созданию справочного аппарата по документам, обеспечивает удобный и быстрый их поиск.

Подготавливает и сдает в архив предприятия документальные материалы, законченные делопроизводством, регистрационную картотеку или компьютерные банки данных, составляет описи дел, передаваемых на хранение в архив.

Принимает документы на подпись

__________________________________________________________

(заведующего канцелярией (начальника отдела документационного обеспечения), иного должностного лица)

проверяет правильность их составления и оформления.

Обеспечивает сохранность проходящей служебной документации.

Выполняет отдельные служебные поручения своего непосредственного руководителя.. Права

Делопроизводитель имеет право:

Знакомиться с проектами решений руководства предприятия, касающимися его деятельности.

Вносить на рассмотрение руководства предложения по совершенствованию работы, связанной с предусмотренными настоящей инструкцией обязанностями.

В пределах своей компетенции сообщать

______________________________________________

(заведующему канцелярией (начальнику отдела документационного обеспечения), иному должностному лицу)

обо всех выявленных в процессе осуществления должностных обязанностей недостатках в деятельности предприятия (его структурных подразделениях) и вносить предложения по их устранению.

Запрашивать лично или по поручению своего непосредственного руководителя от руководителей подразделений и специалистов информацию и документы, необходимые для выполнения своих должностных обязанностей.

Требовать от руководства предприятия оказания содействия в исполнении своих должностных обязанностей и прав.. Ответственность

Делопроизводитель несет ответственность:

За ненадлежащее исполнение или неисполнение своих должностных обязанностей, предусмотренных настоящей должностной инструкцией, - в пределах, определенных действующим трудовым законодательством РФ.

За правонарушения, совершенные в процессе осуществления своей деятельности, - в пределах, определенных действующим административным, уголовным и гражданским законодательством РФ.

За причинение материального ущерба - в пределах, определенных действующим трудовым и гражданским законодательством РФ.

Руководитель структурного подразделения  ________

Похожие работы на - Информационное обеспечение деятельности организации ГКУ ЭСАЗ АКК

 

Не нашли материал для своей работы?
Поможем написать уникальную работу
Без плагиата!
Без нейросетей!