Разработка веб-портала видео-проката 'Baron'

  • Вид работы:
    Отчет по практике
  • Предмет:
    Информационное обеспечение, программирование
  • Язык:
    Русский
    ,
    Формат файла:
    MS Word
    559,68 Кб
  • Опубликовано:
    2014-06-22
Вы можете узнать стоимость помощи в написании студенческой работы.
Помощь в написании работы, которую точно примут!

Разработка веб-портала видео-проката 'Baron'

СОДЕРЖАНИЕ

Введение

Постановка задачи

Обоснование и выбор субд

Датологическое проектирование

Разработка алгоритма решения задачи

Создание форм

Заключение

Литература

ВВЕДЕНИЕ

Целью преддипломной практики является разработка веб-портала видео проката «Baron».

Объектом исследования преддипломной практики является видео прокат «Baron».

Предметом исследования преддипломной практики является деятельность видео проката «Baron».

Информационной базой исследования послужили формы документов, должностные инструкции сотрудников, осуществляющих обслуживание клиентов и работу видео проката.

ПОСТАНОВКА ЗАДАЧИ

Разработать веб-портал видео проката. Для этого необходимо создать базу данных, на основе которой создать информационную систему в виде веб-сайта.

Веб - сайт сделан с помощью ASP.NET приложения. ASP.NET - это технология создания динамических веб - приложений. Она является частью платформы.NET Framework. Приложения ASP.NET можно писать на любом языке, совместимом с технологиями.NET. В их число входят VisualBasic,C# и J#. Страницы ASP.NET (веб-формы) проходят компиляцию, что обеспечивает лучшую производительность по сравнению с приложениями на основе сценариев. Веб-формы позволяют создавать многофункциональные веб-страницы. При разработке можно использовать серверные элементы управления. ASP.NET для создания общих элементов пользовательского интерфейса и программирования общих задач для них. Процесс создания веб-форм ускоряется за счет использования стандартных встроенных компонентов, таких как представления GridView и DetailsView, и пользовательских компонентов, помогающих при написании кода страницы.

Интерфейс программ должен быть понятным и легкодоступным даже не опытным пользователям компьютеров.

ОБОСНОВАНИЕ И ВЫБОР СУБД

База данных под управлением СУБД SQLServer - это файл с расширением.MDB, включающий в себя классы объектов:

формы для ввода и редактирования БД в интерактивном режиме;

запросы для обработки таблиц и других запросов;

страница доступа конструктора;

модули на базовом языке программирования C# для обработки данных;

отчеты для вывода результатов обработки данных.

СУБД SQLServer позволяет создавать БД различного объема, с которыми работают в монопольном режиме или режиме коллективного доступа.

СУБД SQLServer содержит много новых функций для работы в сети Интернет, это: страницы доступа к данным, вывод таблиц запросов, добавление полей-ссылок на объекты БД. В СУБД SQLServer усовершенствована функция создания и перехода по гиперссылкам. СУБД SQLServer поддерживает новый стандарт доступа к данным OLEDB, благодаря которому можно создавать полноценные клиент-серверные приложения. Клиентская часть приложений разрабатывается с использованием средств SQLServer, серверная часть - с помощью MicrosoftSQLServer.

СУБД SQLServer позволяет производить обмен данными между компонентами системы и другими приложениями Windows, поддерживается экспорт и импорт данных из текстовых файлов и электронных таблиц. При коллективном использовании СУБД SQLServer дает возможность защитить информацию так, что разные пользователи имеют разные права по просмотру или изменению информации: при этом предусмотрены средства обеспечения целостности данных. # создавался параллельно с каркасом Framework.Netи в полной мере учитывает все его возможности - как FCL, так и CLR;# является полностью объектно-ориентированным языком, где даже типы, встроенные в язык, представлены классами;# является мощным объектным языком с возможностями наследования и универсализации;

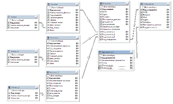
ДАТОЛОГИЧЕСКОЕ ПРОЕКТИРОВАНИЕ

веб сайт база данные

На этапе датологического моделирования осуществляется нормализация сформированных таблиц БД. Процесс проектирования БД с использованием метода нормальных форм является итерационным и заключается в последовательном переводе отношений из первой нормальной формы в нормальные формы более высокого порядка по определенным правилам. Каждая следующая нормальная форма ограничивает определенный тип функциональных зависимостей, устраняет соответствующие аномалии при выполнении операций над отношениями БД и сохраняет свойства предшествующих нормальных форм.

Рисунок 1 - датологическая схема базы данных

РАЗРАБОТКА АЛГОРИТМА РЕШЕНИЯ ЗАДАЧИ

Разработка алгоритма решения задачи на вычислительной машине должна осуществляться с учетом особенностей применяемой ЦВМ и режима ее использования. В частности, должны учитываться такие характеристики ЦВМ, как разрядность ячеек памяти, емкость ОЗУ, скорость ввода исходных данных и вывода результатов, система команд, емкость ВЗУ, скорость обмена информацией с ВЗУ, конкретный набор оборудования и др. Например, при недостаточной с точки зрения точности решения задачи разрядности ячейки необходимо предусмотреть вычисления над числами с количеством разрядов, большим, чем разрядность ячейки. Если система команд такова, что имеется возможность циклической организации вычислений, то даже при небольшой емкости памяти может не потребоваться обмена информацией с ВЗУ; в противном случае пересылка информации должна быть предусмотрена.

СОЗДАНИЕ ФОРМ

Каждый конкретный проект должен подводить пользователей к совершению требуемых действий: регистрация на сайте, звонок, совершение покупки. Поэтому проектирование всегда осуществляется с учетом специфики бизнеса заказчика и тех целей, которые необходимо достигнуть. После этого проводится изучение целевой аудитории. Методик несколько: опросы, фокус-группы, статистические данные, интервью с пользователями. Составляется очень точный психологический портрет целевой аудитории и описание пользователей. Значение имеет даже то, в какое время суток человек ложится спать и какой сорт кофе он предпочитает.

Рисунок 2 - Форма авторизации default.aspx

Панель Администратора

Рисунок 3 - Панель Администратора

Главная страница

Рисунок 4 - главная страница веб-портала

ЗАКЛЮЧЕНИЕ

Целью преддипломной практики явилась разработка веб-портала видео проката «Baron».

Были решены основные задачи исследования:

         выполнен системный анализ предметной области и деятельности объекта автоматизации;

         разработана инфологическая модель предметной области;

         сформирована датологическая модель базы данных с учётом выбранной СУБД и созданной инфологической модели;

Сайт работает по технологии «клиент-сервер», что позволяет охватить большое количество пользователей и добиться необходимого уровня оптимизации.

ЛИТЕРАТУРА

1.      Бишоп Дж.C# в кратком изложении.- М: БИНОМ, 2005.

.        ВилдермьюсШ.Практическое использование ADO.NET. ДоступкданнымвInternet. Учебный курс.- М.: Издательский дом «Вильяме», 2003.

.        Морган С. Разработка распределенных приложений на платформе Microsoft.NetFramework: Учебный курс Microsoft. - СПб:Питер, 2008.

.        Шилдт Г. C#: учебный курс. - СПб:Питер, 2003.

Похожие работы на - Разработка веб-портала видео-проката 'Baron'

 

Не нашли материал для своей работы?
Поможем написать уникальную работу
Без плагиата!
Без нейросетей!