Информационная поддержка жизненного цикла на примере метеоспутника 'Электро-Л'
Содержание
Введение
. Постановка
задачи
. Назначение
и технические сведения метеоспутника "Электро-Л"
. Разработка
БД в PDM системе для изделия "Электро-Л"
. Создание
документации в Technical Guide Builder
.
Моделирование и визуализация процессов эксплуатации
Заключение
Список
литературы
Введение
В данной курсовой работе рассматривается такая тема как
"Информационная поддержка ЖЦ на примере метеоспутника
"Электро-Л".
Жизненный цикл сложной системы - это процесс развития системы во времени,
начиная от замысла и заканчивая утилизацией (ликвидацией или деградацией)
системы. Развитие сложной системы происходит в результате целенаправленных
воздействий на систему или неуправляемых воздействий извне.
жизненный цикл метеоспутник космический
1. Постановка задачи
Разработать БД в PDM системе изделия метеоспутника "Электро-Л".
Разработать шаблон процессов: "Эксплуатация: обработка заказа на
проведение космических наблюдений".
. Назначение и технические сведения метеоспутника "Электро-Л"
Информация с оперативных метеорологических спутников (МИСЗ) с начала 70-х
годов используется на регулярной основе прогностическими подразделениями
Гидрометслужбы (Росгидромет). В условиях постоянного сокращения плотности сети
наблюдений спутниковая гидрометеорологическая информация (ГМИ) становится
наиболее полным, регулярным (часто единственным) видом метеорологических,
гидрологических и океанографических наблюдений. Поэтому дальнейшее развитие и
совершенствование отечественной системы МИСЗ становится одной из важнейших
задач, по существу, определяющей перспективу гидрометеорологического
обслуживания отраслей экономики страны.
В последние годы по инициативе ВМО проводились анализ и систематизация
направлений и задач, решаемых с использованием данных МИСЗ, а также требований
к спутниковым данным. В результате сформулирован и ежегодно уточняется сводный
перечень требований ВМО, применительно к следующим областям использования
(потребителям) спутниковых данных:
оперативная метеорология
гидрология и агрометеорология
мониторинг климата и окружающей среды
В рамках ВМО (при активном участии России) сформулированы основные
требования к системе космических гидрометеорологических систем. Система
предполагает использование пяти геостационарных спутников, расположенных
"равномерно" вдоль экватора (двух геостационарных спутников США для
наблюдения за западной Атлантикой и Восточной частью Тихого океана, спутника
METEOSAT Европейского Космического Агентства для наблюдения за центральной
частью Атлантического океана, российского спутника GOMS/ЭЛЕКТРО для наблюдения
за районом Индийского океана и геостационарного спутника Японии для наблюдения
за районом Тихого Океана.
Положение российского геостационарного спутника на орбите было определено
из расчета обеспечения наилучшего обслуживания результатами наблюдений
территории России и стран СНГ, а также полноценного выполнения функций
составного элемента глобальной спутниковой системы наблюдений в рамках ВМО.
С вводом в эксплуатацию в 1994 г. российского геостационарного спутника
GOMS/ЭЛЕКТРО N1 было принципиально завершено создание глобальной космической
системы наблюдений. Получаемые со спутника изображения активно использовались
прогностическими службами России и в режиме WEFAX были доступны другим
пользователям в рамках как двухсторонних соглашений, так и рекомендаций ВМО.
С прекращением активного функционирования спутника GOMS/ЭЛЕКТРО №1
возникла необходимость запуска нового отечественного геостационарного
метеорологического спутника. Эта определяется следующими основными факторами:
В последние годы существенно сократилась сеть станций
гидрометеорологических наблюдений как на территории России, так и в прилегающих
регионах (ожидается сохранение тенденции сокращения и в ближайшие годы), и
восполнение недостающих данных возможно только при использовании дистанционных
спутниковых наблюдений. С точки зрения обеспечения интересов национальной
гидрометеорологии (включая и проблемы национальной безопасности) необходимо,
чтобы территория России и прилегающих регионов находилась в зоне наблюдений
отечественного геостационарного ИСЗ, для чего он должен быть помещен в точку
стояния порядка 75 градусов восточной долготы.
Только дистанционные наблюдения с геостационарного ИСЗ позволят
прослеживать динамику развития гидрометеорологических процессов и явлений (за
счет кинематографического эффекта наблюдений), необходимую для краткосрочных
локальных прогнозов. Мониторинг с геостационарного ИСЗ параметров атмосферы,
облачности, подстилающей поверхности с хорошим временным разрешением (15-30
минут) позволит обнаруживать опасные и стихийные гидрометеорологические явления
(ОЯ, СГЯ), прослеживать их эволюцию (тайфуны, ураганы, зоны активной
конвекции), давать своевременные предупреждения.
Запуск геостационарного ИСЗ необходим и с точки зрения выполнения Россией
международных обязательств по созданию в рамках ВМО глобальной системы
космических метеорологических наблюдений, что обеспечит полноценное участие
России в адекватном двухстороннем и международном обмене результатами
наблюдений, прогнозов, исследований и в решении, как национальных задач
гидрометеорологии, так и задач Мировой погоды и климата.
Геостационарный спутник, оснащенный соответствующей аппаратурой, позволит
решить ряд остро стоящих телекоммуникационных проблем гидрометеорологии: сбор и
ретрансляцию данных с платформ сбора данных - ПСД, а также сбор и ретрансляцию
данных со стандартной наблюдательной сети.
Основными направлениями использования спутниковой гидрометеорологической
информации (ГМИ) о параметрах атмосферы и подстилающей поверхности являются:
Оперативное гидрометобеспечение, включая обнаружение стихийных
гидрометеорологических явлений (СГЯ);
мониторинг климата и глобальных изменений;
экологический мониторинг, мониторинг чрезвычайных ситуаций антропогенного
и естественного происхождения;
Для решения этих и других задач космическая наблюдательная система должна
обеспечивать:
глобальное оперативное зондирование трехмерных полей ветра, температуры
подстилающей поверхности, температуры и влажности атмосферы;
получение глобальных изображений облачности, данных о снежном, ледовом
покровах, состоянии подстилающей поверхности;
сбор данных с наземных и морских платформ;
снабжение основных прогностических центров спутниковыми информационными
продуктами.
Перечень задач, в которых спутниковая ГМИ (по данным геостационарных КА)
используется оперативно или предполагается быть использованной потребителями,
включает:
Численный анализ кратко- и среднесрочный прогноз погоды в глобальном
масштабе;
Мезомасштабный численный анализ краткосрочный и сверхкраткосрочный
прогноз погоды (наукастинг);
Синоптический анализ и прогноз погоды, включая диагноз стихийных
гидрометеорологических явлений;
Анализ и прогноз параметров состояния акваторий морей и океанов;
Анализ и прогноз условий для полетов авиации;
В соответствии с Федеральной космической Программой России в 2001 г.
началась разработка геостационарного КК "Электро-Л"
гидрометеорологического назначения. В 2011 г. спутник "Электро-Л" №1
был размещен на геосинхронной орбите с точкой "стояния" 76° в.д.
Помимо восполнения отечественной двухярусной системы МИСЗ (КК
"Электро-Л" заменяет КА ГОМС/Электро №1, функционировавший в период
1995-1998 гг.) запуск геостационарного МИСЗ позволит выполнить международные
обязательства России по линии ВМО, связанные с развертыванием и поддержанием
функционирования глобальной космической наблюдательной системы из пяти
геостационарных метеоспутников.
Космический комплекс проектируется с учетом совместимости по
информационным продуктам с космическими аппаратами международной
метеорологической спутниковой системы.
Космический комплекс гидрометеорологического назначения
"Электро-Л" состоит из следующих основных компонентов:
Космического сегмента - космического аппарата (КА) на геостационарной
орбите "Электро-Л". Для информационного обеспечения задач оперативной
метеорологии, гидрологии, агрометеорологии, мониторинга климата и окружающей
среды в состав бортового информационного комплекса КК "Электро-Л"
включена целевая измерительная аппаратура МСУ-ГС, гелио-геофизическая аппаратура
и аппаратура ретрансляции данных;
Наземного сегмента - наземного комплекса приема и обработки информации
(НКПОР). НКПОР "Электро-Л" предназначен для приема, обработки,
накопления и распространения всех видов целевой информации, передаваемой с КА
"Электро-Л", планирования, закладки на борт разовых команд управления
работой бортовой целевой аппаратуры и контроля работы целевой аппаратуры.
3. Разработка БД в PDM системе для изделия "Электро-Л"
Рисунок 1- Создание БД
При нажатии на кнопку добавить БД появляется окно, в котором мы указываем
название БД и ее расположение.
Рисунок 2- Ввод оргструктуры
Тут ты имеем возможность создать отделы нашего предприятия и распределить
между ними сотрудников.
Рисунок 3- Ввод сотрудников
Результат ввода отделов и распределения сотрудников.
Рисунок 4- Характеристики и единицы измерения
У каждого изделия существуют свои уникальные характеристики. Здесь они
были добавлены.
Рисунок 5- Ввод структуры изделия
Окно авторизации в системе PDM.
Рисунок 6- Характеристики изделия
После авторизации добавляем изделие и прикрепляем к нему соответствующие
характеристики, 3D-модель и электронную документацию.

Рисунок 8- Учетные записи пользователей
Отображены все пользователи, у которых есть доступ в систему PDM.
Рисунок 9- Шаблон процесса "Эксплуатация: обработка заказа на
проведение космических наблюдений"
Создадим шаблон процесса "Эксплуатация: обработка заказа на
проведение космических наблюдений". Длительность 1 день и 10 минут.
Владельцем процесса, от имени которого он будет запущен, назначим Баскова Н.В.
Ответственные за контроль - Пугачева А.Б.
Рисунок 10- Процесс декомпозиции "Эксплуатация: обработка заказа на
проведение космических наблюдений"
Декомпозиция процесса состоит из четырех действий: "Соединение со
спутником", "Формирование запроса на проведение космических
наблюдений", "Отправка запроса" и "Ответ".
Рисунок 11- Описания действия "Соединение со спутником"
Длительность действия 5 минут. Роль исполнителя: Оператор.
Исполнители: Басков Н. В.
Координаторы: Лазарев С. Б и Бабкина Н. Г.
Декомпозиция находится в процессе "Декомпозиция соединения со
спутником".
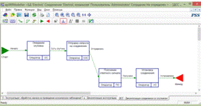
Рисунок 12- Декомпозиция процесса "Соединение со спутником"
Декомпозиция процесса состоит из 4 действий "Ожидание
спутника", "Отправка запроса на соединение", "Получение
ответного сигнала" и "Установка соединения".
Рисунок 13- Шаблон процесса "Ожидание спутника"
Владельцы: "Центр коммутации".
Ответственные за контроль: Лазарев С.Б.
Рисунок 14- Описание действия "Отправка запроса на соединение"
Роль исполнителя: Оператор.
Исполнители: Басков Н.В.
Координаторы: Лазарев С.Б.
Рисунок 15- Описание действия "Получение ответного сигнала"
Роль исполнителя: Оператор.
Исполнители: Басков Н.В.
Координаторы: Лазарев С.Б.
Рисунок 16- Описание действия "Установка соединения"
Роль исполнителя: Оператор.
Исполнители: Бабкина Н.Г., Басков Н.В.
Координаторы: Лазарев С.Б.
Запустим модуль PDM от имени пользователя из "Центра
коммутации"- Баскова Н.В.
Рисунок 17- Установка соединения с БД
Рисунок 18- Доступные пользователю процессы и завершенные им задания
Рисунок 19- Персональный монитор: Процессы
Рисунок 20- Сроки выполнения работ
Все процессы были успешно запущены и завершены. Один процесс был
просрочен.
Рисунок 20- Диаграмма Ганта
Рисунок 21- Монитор проекта
. Создание документации в Technical Guide Builder
С помощью программного комплекса TGBuilder создадим техническую
документацию изделия.
Рисунок 22-Структура документа
Рисунок 23-Титульный лист электронного руководства
Рисунок 24-Перечень действующих модулей данных
Рисунок 25 - Общие сведения
Рисунок 26-Состав модуля
5. Моделирование и визуализация процессов эксплуатации
Рисунок 27 - Спутник "Электро-Л" в программе WXTRACK
Рисунок 28 - Настройки
Заключение
В данной курсовой работе разработаны БД в PDM системе для изделия
"Метеоспутник Электро-Л", шаблон процесса "Эксплуатация:
обработка заказа на проведение космических наблюдений".
Список
литературы
1. ЦУП
http://www.mcc.rsa.ru/ (разделы Автоматические КА, МКС)