Характеристика российских систем электронного документооборота

  • Вид работы:
    Курсовая работа (т)
  • Предмет:
    Менеджмент
  • Язык:
    Русский
    ,
    Формат файла:
    MS Word
    1,34 Мб
  • Опубликовано:
    2014-09-14
Вы можете узнать стоимость помощи в написании студенческой работы.
Помощь в написании работы, которую точно примут!

Характеристика российских систем электронного документооборота

МИНИСТЕРСТВО ОБРАЗОВАНИЯ И НАУКИ РОССИЙСКОЙ ФЕДЕРАЦИИ

ФЕДЕРАЛЬНОЕ ГОСУДАРСТВЕННОЕ БЮДЖЕТНОЕ

ОБРАЗОВАТЕЛЬНОЕ УЧРЕЖДЕНИЕ

ВЫСШЕГО ПРОФЕССИОНАЛЬНОГО ОБРАЗОВАНИЯ

«ДОНСКОЙ ГОСУДАРСТВЕННЫЙ ТЕХНИЧЕСКИЙ УНИВЕРСИТЕТ»

Факультет «Социально-гуманитарный»

Кафедра «Документоведение и языковая коммуникация»





Курсовая работа

по дисциплине «Документоведение и документационное обеспечение управления»

Тема: «Характеристика российских систем электронного документооборота»


Выполнила: студентка группы ГДУ41 М.А.Федулова

Руководитель: ст.преподаватель Высоцкая Л.М.



г. Ростов-на-Дону

Содержание

Введение

1. Нормативно-правовое обеспечение электронного документооборота

1.1 Характеристика систем электронного управления документами

1.2     Выбор эффективной СЭУД

1.3 Общая характеристика автоматизированных систем

2. Выбор автоматизированной системы

.1   Анализ деятельности организации ЗАО «Bona Fide»

2.2     Работа с входящей и исходящей документацией в ЗАО «Bona Fide»

2.3 Принцип работы «Евфрат-документооборот» в организации

Заключение

Список использованных источников

Приложение

ВВЕДЕНИЕ


В современном обществе информация стала полноценным ресурсом производства, важным элементом социальной и политической жизни общества. Документированная информация составляет основу управления, его эффективность в значительной степени базируется на производстве и потреблении информации.

Непрерывный рост объемов документации во всем мире, все более широкое применение электронно-вычислительной техники при обработке информации, использование небумажных носителей и другие объективные факторы приводят к выводу о необходимости поиска новых возможностей овладения и управления документированной информацией.

Выбранная тема актуальна, поскольку известно, что организация работы с документами влияет на качество работы аппарата управления, организацию и культуру труда управленческих работников. От того, насколько профессионально ведется документация, зависит успех управленческой деятельности в целом.

Цель работы - выявление основных направлений и методов совершенствования электронного документооборота на реально существующем предприятии с использованием современных компьютерных средств.

В соответствии с поставленной целью сформулированы следующие задачи:

·        анализ электронных систем документирования управленческой деятельности в организации;

·        разработка основных критериев выбора эффективной автоматизированной системы управления документацией;

·        внедрение системы электронного документооборота в рамках организации.

Задачи исследования решаются на базе организации ЗАО «BonaFide»-Волгоград.

Объектом курсовой работы является система российского электронного документооборота.

Предметом курсовой работы является система российского электронного документооборота на примере организации ЗАО «BonaFide»-Волгоград.

1. Нормативно-правовое обеспечение электронного документооборота

электронный управление документация

Российское законодательство в течение последних нескольких лет начинает активно проявлять интерес к высоким технологиям. Однако пока мы идем с отставанием, по сравнению с рядом зарубежных стран, в области правового регулирования информационных технологий и документооборота в частности. Последним прямо настоящим прорывом было принятие федерального закона от 10 января 2002 «Об электронной цифровой подписи».

Кроме того, есть целый ряд ГОСТов. ГОСТ 6.10.4-84 «Придание юридической силы документам на машинном носителе и машинограмме, создаваемым средствами вычислительной техники», определяющий требования к составу и содержанию реквизитов, придающих юридическую силу документам на машинных носителях, информации, создаваемым средствами вычислительной техники, а также порядок внесения изменений в указанные документы; ГОСТ 28147-89 «Системы обработки информации. Защита криптографическая. Алгоритмы криптографического преобразования»; ГОСТ Р 34.10-94 «Информационная технология. Криптографическая защита информации. Процедуры выработки и проверки электронной цифровой подписи на базе асимметричного криптографического алгоритма».

Кроме законов и государственных стандартов, указанных в этой главе существует еще ряд постановлений, указов, писем, стандартов, для описания которых потребуется, наверное, отдельный выпуск журнала. Следует заметить, что работа в правом регулирования области информационных технологий продолжается и сейчас. Вводятся новые понятия («обладатель информации», «информационная технология», «оператор информационной системы» и другие), обеспечивающие однозначное толкование законодательных норм. За обладателем информации закрепляются исключительные права на определение доступа к информационным ресурсам и их использование.

Таким образом, подход к защите электронного документооборота должен быть комплексным. Необходимо трезво оценивать возможные угрозы и риски СЭД и величину возможных потерь от реализованных угроз. Как уже говорилось, защиты СЭД не сводится только лишь к защите документов и разграничению доступа к ним. Остаются вопросы защиты аппаратных средств системы, персональных компьютеров, принтеров и прочих устройств; защиты сетевой среды, в которой функционирует система, защита каналов передачи данных и сетевого оборудования, возможно выделение СЭД в особый сегмент сети. Комплекс организационных мер играют роль на каждом уровне защиты, но им, к сожалению, часто пренебрегают. А ведь здесь и инструктаж, и подготовка обычного персонала к работе с конфиденциальной информацией. Плохая организация может свести к нулю все технические меры, сколь совершенны они бы не были.

.1       Характеристика систем электронного управления документами

Документооборот организации как совокупность взаимосвязанных процедур, обеспечивающих движение документов в учреждении с момента их создания или поступления и до завершения исполнения: отправки и (или) направления в дело.

Важной характеристикой документооборота является его объем. Под объемом документооборота понимается количество документов, поступивших в организацию и созданных ею в течение определенного периода времени (как правило, года). Объем документооборота - важный показатель, используемый в качестве критерия при выборе организационной формы делопроизводства, организации информационно-поисковой системы по документам учреждения, установлении структуры службы делопроизводства, ее штатного состава и другие.

Система электронного управления документами (СЭУД) реализует следующие функции:

·        Распределенная работа с документами. СЭУД позволяет сотрудникам, работающим в различных территориально удаленных подразделениях, совместно использовать документы на локальных серверах, сохраняя при этом целостность документов в масштабе всей распределенной организации.

·        Широкий набор средств управления документами (регистрация документов рассылка, постановка на контроль исполнения, контроль версий, полнотекстовый поиск, ведение контрольных журналов, работа с шаблонами, уведомление об изменениях и другие)

·        редактирование/согласование/утверждение. СЭУД управляет всем интерактивным циклом редактирования и внесения изменений в документы вплоть до окончательного утверждения.

·        Защита данных. СЭУД на базе LotusDomino предоставляет мощные средства защиты данных: средства защиты и шифрования промышленного уровня, полномасштабные средства идентификации пользователей, средства RSA и SSL.

·        Поддержка широкого выбора клиентов. Возможность совместной работы в масштабах всей корпоративной сети с использованием для этого web-браузеров или клиентов Notes. Для доступа и сохранения документов в СЭУД возможно использование файлов любых офисных приложений, совместных с протоколом ODMA.

·        Масштабируемость системы. Предусмотрена возможность внедрения системы с небольшого шага, а затем развертывание и наращивание функционала системы.

1.2 Выбор эффективной СЭУД

Выбор действенной системы управления документами является сегодня, вероятно, ключевой проблемой большинства отечественных организаций и предприятий. Особенно это важно для новых рыночных институтов, многие из которых не имеют сложившейся системы управленческих правил и технологий. Установление порядка движения документов, или управление документацией организации заключается в создании условий, обеспечивающих хранение необходимой документной информации, ее быстрый поиск и доведение ее до потребителей в установленные сроки и с наименьшими затратами. Таким образом, оно включает в себя организацию документооборота, включая технологию личной работы исполнителей, создание информационно-поисковых систем по документам организации, контроль их исполнения.

Системы электронного управления документами включают:

·        системы электронного документирования (делопроизводства);

·        системы электронного документооборота;

·        корпоративные системы электронного управления документами.

Первые системы управления документами строились как вертикальные приложения и были предназначены для использования небольшими группами специалистов, работающих в территориальной близости друг от друга с сильно структурированными документами. Для обеспечения эффективной деятельности современных учреждений системы электронного управления документами должны удовлетворять следующим требованиям:

·        Масштабируемость. Система должна поддерживать различное количество пользователей и ее способность наращивать мощность должна определяться только мощностью аппаратного обеспечения, на котором она установлена.

·        Распределенность. Архитектура системы должна поддерживать взаимодействие территориально распределенных структурных подразделений организации. При этом в качестве коммуникационных средств могут быть использованы разнообразные каналы связи.

·        Модульность. Система ЭУД должна состоять из отдельных модулей, интегрированных между собой, что обеспечивает возможность поэтапного внедрения системы.

·        Открытость. Открытая архитектура системы позволяет, во-первых, быстро расширять платформу управления документами в ответ на появление новых бизнес-целей, во-вторых, интегрировать систему с другими прикладными программами, которые используются в организации, в-третьих, интегрировать управление документами с более широкими стратегическими инициативами, такими как управление знаниями. Система должна иметь открытые интерфейсы для возможной доработки и интеграции.

·        Надежность. Система должна обладать техническими и программными средствами, обеспечивающими надежную и бесперебойную работу системы при различных видах сбоев.

·        Защищенность. Гибкость управления доступом ко всему спектру документов, от электронной почты до дискуссионных баз данных, от видеоклипов до формализованных документов всех типов.

·        Доступность. Возможность обеспечения доступа к документам через web-браузеры, настольные приложения и другие общедоступные типы клиентов. Поддержка различных категорий пользователей (локальных, удаленных, мобильных).

·        Поддержка стандартов. Поддержка стандартов на различных этапах жизненного цикла электронного документа.

·        Комплексная функциональность (поддержка полного жизненного цикла работы с документами). Автоматическая поддержка распределенного управления различными информационными материалами (документами) на протяжении всего их жизненного цикла, от создания до рецензирования, утверждения, распространения и архивирования. Обеспечение полного жизненного цикла работы с документами включает автоматизацию работы с образами документов, управление записями и потоками работ, управление контентом и так далее.

Таким образом, в настоящее время большинство организаций стараются внедрить такие программные системы, которые предоставляют не только средства формирования электронных дел и контроль версий, но и обладают широким спектром возможностей по распространению документов и информации в рамках всей организации, средствами управления контентом и знаниями на базе web-технологий, обеспечивают поддержку документоориентированных бизнес-процессов.

1.3 Общая характеристика автоматизированных систем

«CompanyMedia». Система разработана ЗАО Компания «ИнтерТраст».

Программное обеспечение «CompanyMedia» позволяет описать сеть предприятий любой сложности и наладить в ней «сквозное» делопроизводство, при котором система отслеживает движение документа не только в пределах одного предприятия, но и между ними. Это позволяет создавать приказы, распространяющиеся на любую глубину иерархии управления, контролировать их исполнение и поддерживать горизонтальные информационные связи между сотрудниками различных подразделений одного или нескольких предприятий.

Проблемой российских предприятий на данном этапе является несовершенство коммуникаций. Важные звенья системы управления нередко находятся в местах, где качество связи не позволяет создать коммуникационные центры.

Задачи «CompanyMedia»:

·        подготовка документов по корпоративным и личным шаблонам, согласование и передача документов на регистрацию (в том числе и через «тонкий» клиент InternetExplorer - в составе системы «CompanyMedia-Управление электронными документами»);

·        прием, обработку и распределение входящей корреспонденции, подготовку, подписание, регистрацию и отправку исходящих, внутренних и организационно-распорядительных документов, а также контроль их исполнения (в составе системы «CompanyMedia-Делопроизводство»)

·        планирование, подготовку и проведения заседаний, а также контроль за исполнением принятых по их итогам решений (в составе системы «CompanyMedia-Заседания»);

·        подготовка договоров (в том числе и по шаблонам), согласование, визирование, хранение их актуального реестра (в составе системы «CompanyMedia-Договоры»)

Кроме того, все системы «CompanyMedia» представляют:

·        разграничение доступа к документам, базирующееся на основе структуры организации;

·        механизмы замещения при работе с документами, а именно, возможность предоставления постоянного или временного доступа к документам, относящимся к определенным сотрудникам, для других сотрудников организации («замещающих»);

·        возможность самостоятельного и быстрого построения произвольных отчетов по любой информации, содержащейся в базе данных;

·        единый поиск (по реквизитам и полнотекстовый) по корпоративному хранилищу документов.

«БОСС-Референт».Система разработана компанией «АйТи» на базе продукта LotusNotes компании IBM.

Данная разработка ориентирована на средние коммерческие предприятия.Система обеспечивает поддержку следующих процессов:

·        подготовка и согласование документов;

·        подготовка, и исполнение и контроль поручений

·        обработка входящей и исходящей корреспонденции.

Входящие документы подвергаются следующим операциям: экспедиционной обработке (с возможностью сканирования и потокового ввода документов, а также автоматического преобразования факсов и e-mail во входящие документы), регистрации, рассмотрению руководством и выдаче резолюции, ознакомлению в структурном подразделении или исполнению, контролю за исполнением.

Основные процедуры обработки исходящих документов: разработка проекта документа исполнителем, согласование проекта документа, регистрация документа, экспедиционная обработка документа;

·        управление прохождением внутренних документов: распорядительных, организационных и информационно-справочных;

·        хранение и динамическое обновление данных о структуре и работниках предприятия, поддержка механизма делегирования полномочий. Хранение и динамическое обновление данных о контрагентах предприятия;

·        поддержка технологического документооборота по трем направлениям работы: а) ведение реестра и обслуживание материальных объектов, б) подготовка договоров и обработка событий по ним, в) взаимоотношения с клиентами, поставщиками и партнерами;

·        поддержка обмена знаниями и информацией внутри рабочих групп, комитетов, между центральным офисом организации и ее подчиненными структурами, а также напрямую между подчиненными структурами.

Каждому пользователю в системе предоставлен свой Рабочий «Кабинет» - персональный почтовый ящик, куда приходят все уведомления и размещаются по папкам в зависимости от статуса. Однако статус исполнения выданных вами приказов - недоступен, потому что механизм почтовой базы не приспособлен для реализации подобных функций.

« Optima Workflow». Данная система разработана компанией «Оптима» и предназначена для управления процессами создания, обработки, тиражирования и хранения документов или иных информационных объектов, а также для автоматизации основных процедур современного делопроизводства и организации документооборота. В состав системы «OptimaWorkflow» входят пять программных модулей, которые могут быть установлены на различные клиентские станции или серверное оборудование в корпоративной сети, в зависимости от методов организации процессов документооборота и создания рабочих мест пользователей.

Внедрение подобной системы в организации обеспечивает следующие возможности:

·        централизованное хранение документов в электронном виде;

·        формализацию процедур создания и обработки документов;

·        наличие case-подобного графического редактора для описания процессов движения документов и технологических операций на этапе работы с ними;

·        единые управление и контроль за движением документов в рамках бизнес-процессов.

Контроль реализован следующим образом: создается специального вида документ - «документ на контроле», который помещается на «доску объявлений». Исполнители могут не только ознакомиться с содержанием поручения, но и непосредственно в документ внести сведения о ходе исполнения, отметить факт выполнения и так далее. Все это отражено в одномэкземпляре документа, который не тиражируется и не рассылается в адрес всех упомянутых в документе контролеров, исполнителями соисполнителей.

Система «OptimaWorkflow» содержит инструменты задания маршрутов прохождения документов, аудита, отслеживания их статуса в процессе обработки, настраиваемые на специфику организации, и не предлагает каких-либо стандартных процедур.

« Documentum». Данная система - это разработка одноименной корпорации «Документум Сервисиз», продукты которой ориентированы на автоматизацию более крупных и сложных систем управления документами.обладает следующими возможностями:

·        масштабируемость и работа в территориально-распределенном режиме, есть возможность подключения мобильных пользователей;

·        рассылка уведомления и поручения происходит с помощью механизма электронной почты;

·        поддержка многоязычности через языковые пакеты. Смысл в том, что заказчик устанавливает одну версию программного обеспечения, но может применять различные ее локализации. На пользовательском экране имеется выпадающее меню, в нем он может выбрать язык. Механизм поиска позволяет вести одновременный поиск в документах на разных языках. Русификация продукта реализована совместно с компанией «ПРОМТ»;

·        сервисы генерации аудиторского следа (то есть наблюдения за действиями пользователей);

·        управление потоками работ (workflow), в том числе и с помощью средств графических редакторов;

·        управление мультимедиа-данными - извлечение информации из неструктурированных данных, например, текста из изображения;

·        печать с поддержкой цифровых водяных знаков и временных меток;

·        потоковый ввод документов через сканер и распознавание.

Система «Documentum» является системой управления содержанием (ЕСМ), а система документооборота строится на ее основе под конкретного заказчика. В ходе нашего исследования, мы установили, что из всех систем электронного документооборота «Documentum» является самой дорогой и ориентирована на очень крупные внедрения.

«Дело». Система автоматизации делопроизводства и документооборота «Дело» была разработана ЗАО «Электронные офисные системы». Данная система предназначена для автоматизации делопроизводственной деятельности, основанной на традиционных отечественных технологиях и закрепленных соответствующими стандартами, и документационного обеспечения управленческой деятельности государственных организаций.

Функциональные возможности :

·        отслеживание всех этапов делопроизводственных операций и результатов выполнения работ по основным функциональным процессам организаций и учреждений;

·        единая регистрация всей поступающей корреспонденции, включая письма и обращения граждан путем создания регистрационной карточки, в которую заносятся сведения о документе, с последующим направлением корреспонденции на рассмотрение руководству и в структурные подразделения. Регистрируются как поступившие извне документы, так и созданные внутри подразделений. К их числу относятся входящие, исходящие документы, письма и обращения граждан. Сведения об одном и том же документе могут одновременно находиться в различных картотеках;

·        регистрация проектов (с присвоением регистрационного номера) как отдельной группы документов, с последующей перерегистрацией,путем создания связанного документа с возможностью копирования (переноса) данных;

·        ввод текстов резолюций, включая повторные и назначение исполнителей по ним;

·        направление резолюций и документов на рабочие места пользователей-исполнителей с помощью механизма электронной почты;

·        пересылку отчетов исполнителей по документу ответственным исполнителям и/или авторам резолюций;

·        регистрацию делопроизводителями движения документов (документооборота) внутри организации, включая перемещения бумажных оригиналов и бумажных копий документов и соответствующих резолюций, отчеты об исполнении, согласование (визирование) документов

·        осуществление контроля за своевременным исполнением поручений, обращений учреждений, организаций, резолюций и указаний руководства; проверка правильности и своевременности исполнения документов

·        объединение и группирование документов, зарегистрированных в системе делопроизводства, по различным признакам;

·        выполнение поиска по совокупности реквизитов регистрационных карточек, а так же резолюций, с целью осуществления функций контроля исполнения документов, и резолюций и ведения справочно-аналитической работы;

·        ввод сведений об отправке исходящих документов адресатам с созданием реестров рассылки документов;

·        получение согласно действующим правилам и инструкциям информационных материалов, сводок, отчетов для предоставления руководству;

·        предоставление любому должностному лицу своего личного электронного кабинета, вследствие чего пользователь имеет доступ только к документам, находящимся в его компетенции;

·        получение и вывод на печать статистических справок и отчетов, а также регистрационных карточек для обеспечения совместимости с традиционной («бумажной») технологией делопроизводства;

·        хранение электронных образов документов.

Система обеспечивает поиск документов в базе по сочетанию реквизитов регистрационной карточки, полнотекстовый поиск реализован только в версии под MSSQL.Система функционирует в локальной вычислительной сети и рассчитана на моно структурную организацию.

2.      
Выбор автоматизированной системы

В настоящее время на отечественном рынке представлено несколько десятков программных продуктов, предназначенных для автоматизации документационного обеспечения управления. На сегодняшний момент можно выделить следующие решения от ведущих компаний-разработчиков:

·        Российские системы, в основе которых лежит LotusDomino/Notes: «CompanyMedia» - ИнтерТраст, «OfficeMedia» - Интертраст, «Босс-Референт» - АйТи, «Золушка НТЦ» -ИРМ, «Эксадо Интерпроком» - ЛАН;

·        полностью российские разработки: «1С:Архив» - 1С, «LanDocs» - Ланит, «Optima-Workflow» - Optima, «Дело» - ЭОС, «ЕВФРАТ-Документооборот» - Cognitive Technologies, «Documentum» - Документум Сервисиз.

Для них используются разнообразные обозначения: система автоматизации документооборота и делопроизводства, система управления документами, система электронного документооборота.

Для обеспечения полноценного электронного документооборота необходимы определенные промышленные технологии преобразования бумажных документов в электронные (поточное сканирование), а также средства автоматической регистрации электронных документов, подготовленных с помощью текстовых редакторов, средства электронно-цифровой подписи, средства пересылки документов и другие сервисы, используемые для работы с электронными документами, распространяемыми по организации и за ее пределами.

Исходя из вышесказанного, система автоматизации должна обладать открытым интерфейсом, обеспечивающим расширения и видоизменения реквизитного состава, управления маршрутизацией и создания новых или модификации существующих процедур.

Автоматизированная система должна:

·        выполнять все задачи документационного обеспечения в полном объеме: подготовку документов, их регистрацию, контроль за исполнением, поиск документов, их хранение и справочную работу по массиву документов;

·        быть построена на единых методологических принципах, программно-технических и технологических решениях и рамках действующих организационно-правовых условий в виде отечественного законодательства, государственных стандартов, инструкций и требований;

·        помогать администраторам выбирать маршруты движения документации внутри организации, обеспечивая необходимую степень защиты информации от несанкционированного доступа;

·        быть способна к расширению по определенным компонентам, а именно по количеству технических устройств и технологий, количеству документов (объему информации), количеству пользователей;

·        уметь адаптироваться в разумных пределах к меняющимся требованиям пользователей.

В настоящее время различными фирмами разработано и внедрено большое число систем автоматизации ДОУ. Эти системы характеризуются специфическими подходами и компьютерно-коммуникационными средствами реализации.

2.1    
Анализ деятельности организации ЗАО «Bona Fide»

ЗАО «Bona Fide»-Волгоград предоставляет юридические и аудиторские услуги на городском и региональном уровне. Головная компания находится в Москве (ЗАО «Bona Fide»-Москва).

Внутри предприятия выделяются 4 подразделения: Бухгалтерия, Секретариат, Юридический и Аудиторский отделы, которые в свою очередь взаимодействуют с рядом предприятий-клиентов. Согласно своим функциям, каждый отдел разрабатывает соответствующие документы, которые передает в другие отделы, а также внешним организациям и предприятиям и, соответственно, головной компании. Структура предприятия представлена в Приложении 1.

Поскольку предприятие имеет достаточно сложную структуру организации как внутри, выделяя отделы, так и внешне - являясь филиалом Московской компании, то внедрение общекорпоративной системы электронного управления документами происходило на базе уже внедренных систем внутри Волгоградского филиала.

Предприятие использует автоматизированную систему «Евфрат-Документооборот» - это наиболее удобная, простая во внедрении и применении система, с необходимым набором функций, которые способствуют удачному переходу документооборота предприятия на высокий технологический уровень, с использованием современных компьютерных средств.

Система рассчитана на работу как в рамках небольшого отдела, так и в рамках территориально-распределенной организации со сложной схемой информационных потоков.

2.2    
Работа с входящей и исходящей документацией в ЗАО «Bona Fide»

В данной организации офис-менеджер ведет общее документационное обслуживание, то есть: осуществляет регистрацию всех документов, что в итоге дает централизованную регистрацию всей входящей и исходящей корреспонденции и организационно-распорядительных документов, а также контролирует сроки исполнения документов и снятие с контроля, организует работу по формированию и хранению дел, ведение номенклатуры дел, как в бумажном виде, так и в электронном. В своей работе, он пользуется только автоматизированной системой, что значительно упрощает его работу, помогая рационально использовать свой труд.

Работа с входящей (внешней) документацией:

·        получение документа;

·        экспедиционная обработка;

·        рассмотрение документа;

·        регистрация;

·        передача адресату (конкретное подразделение);

·        рассмотрение руководителем подразделения;

·        назначение и передача исполнителю;

·        исполнение документа;

·        контроль за исполнением;

·        направление документа в дело.

Для работы с полученной (входящей) документацией в системе электронного документооборота необходимо иметь электронные файлы этих документов. Существуют несколько способов решения данной задачи в зависимости от носителя документа. При поступлении документов в печатном виде (телеграммы, письма, извещения и так далее) одним из таких способов можно выделить набор данных с помощью клавиатуры. Однако при больших объемах информации основной технологией преобразования бумажного документа в электронную форму является сканирование. Сканирование обеспечивает получение графического образа документа, то есть в результате сканирования создается графический файл, в котором хранится растровое изображение документа. Для преобразования графического образа в текстовый документ используется технология распознавания текста.

Наиболее распространенной программой данного назначения, обеспечивающей высокое качество и удобство применения и использующейся в нашей организации, является программа FineReader.

После получения документа офис-менеджером он производит экспедиционную обработку, рассматривает документ на предмет адресата, регистрирует в системе. Регистрация нового документа производится на основе существующего с заполнением электронной регистрационной учетной карточки. При создании такой карточки документу автоматически присваивается номер, проверяется его дублирование. Так же при регистрации, к карточке можно присоединить любое количество файлов произвольного формата. Данная карточка документа привязывается к номенклатуре дел компании с указанием дела из справочника номенклатуры. А с документами стандартных типов могут быть ассоциированы наборы атрибутов, такие как тип документа, координаты отправителя и получателя, дата, краткое содержание, и другие.

После регистрации документ направляется руководителю конкретного подразделения. С каждым документом может быть ассоциирован набор заданий по его исполнению, поэтому после рассмотрения документа руководитель выносит задание и назначает исполнителя.

После выполнения задания документ помещается в дело и отправляется автоматически системой на оперативное хранение на центральный компьютер-сервер. Важным этапом работы с электронными сообщениями является установление для них сроков хранения. Срок хранения полученного сообщения устанавливается такой же, который установлен для аналогичного бумажного документа.

Благодаря системе ограничения доступа, вся входящая документация получается наиболее защищенной от несанкционированного доступа, а также от ошибок, возникающих в результате ошибочных (умышленных или случайных) действий персонала при работе с документами.

Работа с исходящей (внутренней) документацией:

·        создание проекта документа;

·        проверка офис-менеджером;

·        согласование (визирование при необходимости);

·        подписание руководителем документа;

·        регистрация документа;

·        направление документа в дело.

Первым этапом можно считать инициирование проекта исходящего документа, который осуществляется путем выдачи задания руководителем подразделения или вызвано необходимостью в ответе на полученный документ самим адресатом. Система поддерживает функцию параллельной работы группы сотрудников над проектом документа.

Далее производится согласование данного проекта документа с заинтересованными подразделениями как внутри организации (визирование), так и в головной компании (согласование). Внутреннее согласование (визирование) осуществляется посредством пересылки через встроенную почтовую службу проекта документа на рабочие места заинтересованных в нем лиц. Внешнее согласование чаще всего производится с подразделениями, находящимися в головной компании. Благодаря «сквозному» делопроизводству, согласование происходит посредством пересылки проекта документа по внутренней электронной почте, без распечатки бумажной копии.

После согласования (визирования) документ направляется руководителю на подпись. Зарегистрированный документ, в зависимости от адресата, распечатывается и передается в бумажном виде посредством различных средств коммуникации. Интеграция «Евфрат-Документооборот» с электронной почтой позволяет также отправить документы по электронной почте как в головную организацию, так и другим внешним адресатам.

.3       Принцип работы «Евфрат-документооборот» в организации

«ЕВФРАТ-Документооборот» - первое в России решение корпоративного уровня в сфере автоматизации документооборота, совмещающее в себе отлаженность и готовность к внедрению коробочного продукта и гибкость проектного решения.

Система ЕВФРАТ позволяет полностью воспроизвести и оптимизировать процессы прохождения документов и задач в организации за счет гибкого механизма проектирования маршрутов. Система поддерживает технологию workflow и предоставляет следующие возможности:

·        создание параллельных и последовательных поручений, подпоручений соисполнителям;

·        проектирование типовых маршрутов движения документов.

Система ЕВФРАТ имеет клиент - серверную архитектуру. Благодаря «HTTP-серверу» и модулю АРМ «Руководитель» доступ к системе может осуществляться через Интернет. Наличие подсистемы обмена документами позволяет организовать территориально-распределённую работу. В качестве базы данных используется СУБД собственной разработки - НИКА, которая поставляется вместе с продуктом. Особенности архитектуры системы и применяемые механизмы позволяют добиться эффективной работы и оптимальной производительности системы электронного документооборота.

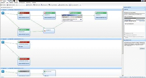
Архитектура системы ЕВФРАТ

Система «Евфрат-документооборот» обеспечивает весь жизненный цикл электронных документов в рамках ключевых бизнес-процессов организации:

·        Ввод и регистрация документов

Бумажные и электронные документы могут быть автоматически импортированы в систему. Механизм «понимания» документов (поиск в электронном документе реквизитов и данных) и технология Drag&Recog (распознавание реквизитов с отсканированного документа) обеспечивают максимальную автоматизацию ввода и регистрации документов в системе.


·        Работа с электронными документами

Применяемая схема документооборота обеспечивает хранение документов всех типов в единой базе и предоставляет такие возможности, как пакетный ввод бумажных документов, автоимпорт и поддержка версионности документов, полнотекстовый поиск, создание аналитических отчетов и многое другое.

·        Контроль исполнения

Взаимодействие сотрудников в ходе бизнес-процессов поддерживается системой согласований и поручений, гарантированно повышающей исполнительскую дисциплину. Важный документ не потеряется в ходе согласований. Всегда есть возможность отследить, на какой стадии работы он находится. Время согласования документов сокращается в разы.


·        Оптимизация движения документов (технология Workflow)

Реальные бизнес-процессы компании поддерживаются за счет использования концепций WorkFlow и BPM. В визуальном редакторе можно создавать жесткие и гибкие маршруты любой сложности, где блоки схемы и связи представлены в наглядной графической форме. Автоматически выполняются наиболее стандартизированные операции: регистрация документов, присоединение файлов, запуск документов по типовым маршрутам, создание связей между документами, формирование типовых документов и подготовка ответов на запросы по шаблонам.

 

·        Рассылка документов

Автоматическая рассылка документов по адресам электронной почты позволяет избавиться от рутинных процессов, на которые тратится значительная часть рабочего времени. Вы можете настроить уведомления на все возможные случаи для разных типов пользователей.


·        Хранение документов

Система позволяет создать единый электронный архив документов практически неограниченного объема и эффективно управлять им. Поддержка версионности позволяет вести всю историю изменений документа, не упустив ни малейшей детали. Благодаря средствам оперативного поиска вы сможете найти нужный документ за секунды, а система автоматического резервного копирования позволит надежно сохранять базу документов.


·        Внутренняя почта

Система позволяет осуществлять внутреннюю переписку между сотрудниками с использованием встроенного почтового клиента, обладающего всеми функциями стандартных почтовиков. Таким образом, пользователи могут обмениваться всеми типами информации в рамках единой системы.


Преимущества системы ЕВФРАТ:

·        Для установки и эксплуатации системы ЕВФРАТ не требуется наличия дополнительного программного обеспечения. В отличие от аналогичных программ, предлагаемых на рынке, система функционирует на собственной встроенной СУБД «Ника», которая входит в комплект поставки.

·        Соответствие нормативным требованиям российского делопроизводства, а также требованиям стандарта ISO 9000. Система разработана в полном соответствии с рекомендациями WfMC (Workflow Management Coalition).

·        Система ЕВФРАТ обладает интуитивно понятным интерфейсом, проста и удобна в настройке и использовании.

·        Наличие в системе встроенного инструментария (Дизайнер форм, Дизайнер маршрутов, Менеджер журналов и отчётов) для адаптации системы под требования организации.

·        В системе реализована необходимая функциональность для полноценной работы с документами и деловыми процессами с поддержкой технологии workflow.

·        Наличие встроенных средств сканирования и распознавания объектов с поддержкой поточного сканирования. Уникальная технологическая разработка, созданная специалистами компании Cognitive Technologies - технология Drag and Recog (распознавание «на лету»), а также встроенный модуль просмотра и печати.

·        Расширенные возможности поиска с применением морфологического анализа текста.

·        Возможности построения отчётов и журналов с помощью встроенного генератора отчётов.

·        Возможности работы с документами и поручениями при помощи веб-браузера из любой точки мира.

·        Применение сертифицированных средств криптографического шифрования и использование электронной цифровой подписи.

·        Разграничение прав доступа и использование механизма ролей.

·        Простое администрирование системы возможностями АРМ «Администратор»

·        Открытый API для создания интеграционного программного обеспечения на платформе системы ЕВФРАТ.

Таким образом, автоматизированная система «Евфрат-Документооборот» помогает создать единое пространство управления филиальной структурой и осуществлять сквозной контроль за исполнением заданий, выданных филиалам.

ЗАКЛЮЧЕНИЕ

В современной организации системы электронного документооборота (СЭД) становятся обязательным элементом ИТ-инфраструктуры. С их помощью повышают эффективность деятельности коммерческие компании и промышленные предприятия, а в государственных учреждениях на базе технологий электронного документооборота решаются задачи внутреннего управления, межведомственного взаимодействия и взаимодействия с населением.

Сущность электронного документооборота заключается в том, что при его внедрении в организацию уменьшается объем бумажных носителей, упрощается процедура регистрации документов, увеличивается объем хранимой информации.

Для достижения цели данной работы были выполнены все поставленные задачи: проведен анализ электронных систем документирования управленческой деятельности в организации; разработаны основные критерии выбора эффективной автоматизированной системы управления документацией; внедрена система электронного документооборота «Евфрат-документооборот» в рамках организации.

Система «ЕВФРАТ-Документооборот» является практичной, простой в обращении, с минимальными требованиями и демократичной ценой. Именно благодаря этим качествам она получила широкое распространение.

Важность внедрения современных СЭД в организации сохранилась и в будущем их значимость будет только усиливаться.

СПИСОК ИСПОЛЬЗОВАННЫХ ИСТОЧНИКОВ

1. Гражданский кодекс Российской Федерации (части первая, вторая и третья)

М.: Инфра-М, 2007 - 512 с.

. Федеральный закон от 10 января 2002 года «Об электронной цифровой подписи» // СЗ РФ № 2, 2002.

. Баскаков, М.И.. Современное делопроизводство / М. И. Баскаков. - Ростов-на-Дону: Феникс, 2007.-260 с.

4. Баласанян, В.Э. Электронный документооборот - основа эффективного управления современным предприятием / В.Э. Баласанян // Секретарское дело. - 2008.- №2. - С. 46-48.

. Бобылева, М.П. Вопросы использования элементов электронного документооборота внутри организации / М.П. Бобылева // Секретарское дело. - 2010. - №2. - С. 15-17.

. Бобылева, М.П. Выбор программного продукта для автоматизации документооборота / М.П. Бобылева // Делопроизводство. - 2012. - №2. - С.27-33.

7. Домарев, В.В. Защита информации и безопасность компьютерных систем/ В.В. Домарев. - К.: «Диа-Софт», 2009. - 38 с.

. Саблин, В.К. О внедрении электронного документооборота / В.К. Саблин // Аудит. - 2010. - №5. - С.6

. Сборец, М.В. О внедрении системы электронного документооборота в ОАО АИБ «Академхимбанк» / М.В. Сборец // Справочник секретаря и офис-менеджера. - 2010. - №9. - С. 48-56.

10. <#"775502.files/image009.gif">

Похожие работы на - Характеристика российских систем электронного документооборота

 

Не нашли материал для своей работы?
Поможем написать уникальную работу
Без плагиата!
Без нейросетей!