Автоматизация работы отдела кадров на примере РУП 'ПО«Белоруснефть' Речицкое управление технологического транспорта

  • Вид работы:
    Дипломная (ВКР)
  • Предмет:
    Бухучет, управленч.учет
  • Язык:
    Русский
    ,
    Формат файла:
    MS Word
    1,29 Мб
  • Опубликовано:
    2014-04-06
Вы можете узнать стоимость помощи в написании студенческой работы.
Помощь в написании работы, которую точно примут!

Автоматизация работы отдела кадров на примере РУП 'ПО«Белоруснефть' Речицкое управление технологического транспорта

ВВЕДЕНИЕ

Важной отличительной особенностью современного этапа развития общества является его информатизация. Не осталась в стороне и глобальная информатизация образования.

Имеющийся в настоящее время отечественный и зарубежный опыт информатизации среды отдела кадров убедительно свидетельствует о том, что она позволяет существенным образом повысить эффективность кадрового процесса.

Автоматизация процесса создания контракта и отчета значительно упростит процесс подготовки контрактов, облегчит текущий поиск и его продление.

Целью выпускной квалификационной работы является автоматизация работы отдела кадров на примере РУП «ПО«Белоруснефть» Речицкое управление технологического транспорта.

Для выполнения поставленной цели необходимо рассмотреть следующие задачи:

изучить теоретические и правовые аспекты отдела кадров;

изучить программные продукты для автоматизации отдела кадров;

рассмотрение технологического процесса автоматизации отдела кадров;

разработать контракт и отчет;

рассмотреть мероприятия по охране труда и технике безопасности;

обосновать расчет затрат на автоматизацию отдела кадров.

В дипломной работе использовались следующие методы исследования: монографический, статистический, моделирование бизнес-процессов и аналитический.

При написании выпускной квалификационной работы использовались такие программные продукты, как 1С:Предприятие 8.2, Конфигурация «Зарплата и Управление для Беларусии», BPwin 4.0.

. ТЕОРЕТИЧЕСКИЕ ОСНОВЫ АВТОМАТИЗАЦИИ ОТДЕЛА КАДРОВ

.1 Теоретические и правовые аспекты отдела кадров

Эффективное развитие общества, отрасли хозяйства и даже отдельной организации возможно лишь при использовании высококвалифицированных рабочих. Они выполняют основную роль в производственном процессе, социальном развитии трудовых коллективов.

Как в стране в целом, так и в каждом конкретной организации должна разрабатываться и осуществляться кадровая политика. Она представляет собой деятельность по созданию целостной системы формирования и эффективного использования трудовых ресурсов, развития кадрового потенциала, ориентированного на эффективное решение актуальных экономических, социальных и политических задач.

Направления решения всех этих вопросов в Республике Беларусь определяет Концепция государственной кадровой политики, утв. Указом Президента от 18 июля 2001г. №399 (далее - Концепция.) [1]

Задачи и функции кадровой службы.

Задачами кадровой службы организации по сложившейся практике являются:

Участие в определении и реализации стратегии и тактики управления персоналом, кадровой политики;

Подбор кадров руководителей, специалистов, рабочих необходимых профессий и квалификаций;

Расстановка и использование кадров в соответствии с их деловыми и нравственными качествами;

Непрерывное обучение и повышение квалификации работников, формирование резерва на выдвижение;

Участие в формировании стабильного трудового коллектива, поддержание в нем благоприятной социально-психологической атмосферы;

Обеспечение ведения кадрового делопроизводства;

Осуществление внутриведомственного контроля за соблюдением законодательства о труде и трудовой дисциплины.

В соответствии с приведенными задачами кадровая служба должна выполнять следующие функции:

Участие в подготовке материалов, определяющих кадровую политику, осуществляет ее;

Определяет перспективную и текущую потребность в работниках, источники привлечения их в организацию;

Изучает имеющийся состав работников, разрабатывает предложения по планированию развития трудового коллектива;

Организует проведение аттестации руководителей и специалистов;

Участвует в разработке структуры и штатного расписания организации, в работе по их совершенствованию;

Планирует профессионально-должностное продвижение работников;

Формирует кадровый резерв для выдвижения на руководящие должности, составление планы работы с ними;

Планирует и участвует в постоянном обучении руководителей и специалистов, в подготовке, переподготовке, повышении квалификации рабочих;

Принимает меры по управлению трудовой дисциплины, предупреждению социальных и трудовых конфликтов;

Разрабатывает и обеспечивает реализацию сметы финансовых расходов по работе с кадрами;

Участвует в обеспечении использования материального и морального стимулирования работников;

Контролирует соблюдение работниками правил внутреннего трудового распорядка;

Оформляет прием, перемещение, переводы и увольнения работников в соответствии с требованиями законодательства и приказами руководителя организации;

Организует систему персонального учета и обработку поступающей информации по кадрам;

Ведет делопроизводство по кадровым вопросам, обеспечивает сохранность документов;

Подготавливает необходимые документы для назначения пенсий, пособий работникам и их семьям;

Ведет установленную статистическую отчетность по кадрам;

Подготавливает справки, характеристики, другие документы работниками либо по запросам соответствующих органов, принимает работников по вопросам их работы в организации;

Участвует в разработке проекта коллективного договора;

По распоряжению руководителя организации принимает участие в рассмотрении трудовых споров;

Осуществляет персональный и воинский учет работников;

Заказывает, оформляет, хранит и выдает трудовые книжки;

Разрабатывает графики отпусков работников, обеспечивает их соблюдение;

Изучает причины текучести кадров, состояние трудовой дисциплины, готовит предложения по устранению выявленных недостатков;

Изучает, обобщает и внедряет в практику своей работы передовой отечественный и зарубежный опыт;

Подготавливает и визирует проекты ведомственных документов, связанных с кадровой работой.

По распоряжению руководителя организации кадровая служба может выполнять и другие функции.

Обеспечение организации кадрами специалистов и рабочих - одна из основных обязанностей кадровых служб. Эту работу целесообразно начинать с определения вакантных должностей и их количество, требования к претендентам на эти должности, формы занятости по вакантным должностям (полный или сокращенный рабочий день, постоянная или временная работа, основная работа или работа по совместительству и др.) [2].

Источники комплектования кадрами могут быть внутренними и внешними;

Внутренние источники чаще всего используются при создании новых структурных подразделений, освоении новой продукции, при передвижении работников по служебной лестнице. В этих случаях вакансии замещаются путем перевода работающих в организации лиц на другую работу.

К основным внешним источникам подбора кадров относятся:

Высшее, средние специальные, профессионально-технические учебные заведения;

Местные центры занятости населения;

Специальные органы по трудоустройству населения;

Не работающие жители населенного пункта, где размещается организация, либо близлежащие от него населенные пункты.

Выбор претендентов на должность из нескольких кандидатур происходит таким образом. Изучается трудовые книжки поступающих на работу, их личные листки по учету кадров, дипломы (свидетельства) об окончании учебного заведения или получении квалификации. Кроме того можно навести справки о претенденте у своего коллеги с прежнего места работы. Необходимо помнить, что часто это мнение бывает не объективным.  После беседы со вновь поступающим на работу делаются выводы о его деловых и профессиональных качествах.

Согласно ст. 26 ТК Республики Беларусь поступающий на работу обязан предъявить кадровому работнику следующие документы:

Паспорт или иной документ, удостоверяющий личность;

Документы воинского учета (для военнообязанных и призывников);

Трудовую книжку ( кроме лиц, ранее не работавших, поступающих на работу по совместительству).

В соответствии со ст. 50 ТК трудовая книжка установленного образца являются основным документом о трудовой деятельности работника. В связи с введение в Республике Беларусь с 1 января 2003 г. Индивидуального (персонифицированного) учета в системе государственного социального страхования трудовая книжка работника утратила статус основного документа, подтверждающего стаж работника.

Диплом или иной документ об образовании или профессиональной подготовке, подтверждающий наличие прав на выполнение соответствующей работы;

Направление на работу в счет брони для отдельных категорий работников;

Заключение медико-реабилитационной экспертной комиссии (МРЭК) о состоянии здоровья (для инвалидов);

Декларацию о доходах и имуществе, страховое свидетельство, медицинское заключение о состоянии здоровья и другие документы о подтверждении обстоятельств, имеющих отношение к работе (установленные законодательством).

Все эти документы подтверждают возраст, уровень профессиональной подготовки, состояние здоровья и некоторые другие обстоятельства. Данные крайне необходимы для согласования трудовых функций, уточнения должностных обязанностей.

Кадровая служба не может требовать представления документов, не предусмотренных законодательством.

Прием на работу.

Трудовой договор - соглашение между работником и нанимателем, в соответствии с которым работник обязуется выполнять работу по определенной одной или нескольким профессиям, специальностям или должностям соответствующей квалификации согласно штатному расписанию и соблюдать внутренний трудовой распорядок, а наниматель обязуется предоставлять работнику обусловленную трудовым договором работу, обеспечивать условия труда, предусмотренные законодательством о труде, локальными нормативными актами и соглашениями сторон, своевременно выплачивать работнику заработную плату (ст. 1 ТК.) [14]

Иными словами, трудовой договор - это письменный договор, который закрепляется прием работника на работу в соответствующую организацию.

В рамках заключенного трудового договора у работника и нанимателя есть основные обязанности.

Для работника это:

Выполнение работы по определенной или нескольким специальностям, профессиям соответствующей квалификации;

Соблюдение внутреннего трудового распорядка.

Для нанимателя:

Предоставление работнику обусловленную договором работу;

Обеспечение условий труда, предусмотренных законодательством, другими нормативными документами и соглашением сторон;

Своевременная выплата работнику заработной платы.

Работник и наниматель имеют и другие обязанности, которые возникают у них в процессе выполнения работы. Они установлены статьями 53, 55 ТК.

Содержание и условия трудового договора определяются ст. 19 ТК и при необходимости дополняются соглашением нанимателя и работника.

Закон определяет, какие обязательные сведения и условия должны заключаться в каждом трудовой договор:

Данные о работнике и нанимателе (фамилия, имя, отчество работника, паспортные данные; наименование организации, фамилия, инициалы должностного лица, подписывающего трудовой договор);

Место работы с указанием структурного подразделения, в которое работник принимается на работу;

Трудовая функция (работа по соответствующей профессии, специальности, квалификации, функциональные обязанности по должностной инструкции.Наименование профессии, должности, специальности должно соответствовать квалификационному справочнику, действующему на момент заключения трудового договора);

Основные права и обязанности работника и нанимателя (права и обязанности сторон приведен в ст. 11, 12, 53, 54 ТК, которые могут дополняться по соглашению сторон);

Срок трудового договора (для срочных трудовых договоров);

Режим труда и отдыха для работников (если он отличается от общих правил, установленных в организации);

Условия оплаты труда (размер тарифной ставки (оклада) работника, доплаты, надбавки и поощрительные выплаты).

По соглашению сторон в трудовой договор могут включаться, например, такие дополнительные условия:

Установление предварительного испытательного срока;

Обязанность работника отработать после обучения за счет нанимателя соответствующий срок;

Другие условия, не ухудшающие положение работника по сравнению с законодательством и коллективным договором.

Изменения в трудовой договор вносятся только по соглашению сторон.

Трудовой договор признается недействительным при наличии следующих оснований (ст. 22 ТК):

Если он заключался под влияние обмана, насилия, угрозы, а так же если он заключен на крайне невыгодных для работника условиях вследствие стечения тяжелых обстоятельств;

Без намерения создать юридические последствия (мнимый трудовой договор);

Если заключен лицом моложе 14 лет либо с гражданином, признанным недееспособным вследствие душевной болезни или слабоумия, либо с лицом, не достигшим 14 лет, но без письменного согласия одного из родителей (усыновителя, попечителя).

Закон устанавливает (ст. 23 ТК), что могут признаваться недействительными и отдельные условия трудового договора, если они:

Ухудшают положение работника по сравнению с законодательством, коллективным договором, соглашением;

Носят дискриминационный характер.

Заключая трудовой договор, наниматель обязан (ст. 54 ТК):

Потребовать от работника документы, установленные законодательством;

Ознакомить работника под роспись с полученной работой, условиями и оплатой труда, разъяснить его права и обязанности, с коллективным договором, соглашением и документами, регламентирующими внутренний трудовой распорядок;

Провести вводный инструктаж по охране труда;

Завести (заполнить) на работника трудовую книжку;

Оформить заключение трудового договора приказом (распоряжением) и объявить его работнику под роспись.

Трудовой договор заключается в письменной форме. При этом любые трудовые договоры: срочные, временные, с совместителями и другие. Исключение составляют домашние работники, трудовой договор с которыми не заключается, если работа носит краткосрочный характер (ст. 309 ТК).

Один экземпляр оформления договора передается работнику, а другой хранится в кадровой службе.

Началом действия трудового договора является день начала работы, определенный в этом договоре.

Срок трудового договора.

Согласно ст. 17 ТК трудовые договоры могут заключаться на:

Неопределенные сроки;

Определенные сроки не более пяти лет (срочный трудовой договор);

Время выполнения определенной работы;

Время выполнения обязанностей временно отсутствующего работника, за которым в соответствии с ТК сохраняется место работы;

Время выполнения сезонных работ.

Срочный трудовой договор - это договор, в котором стороны достигли соглашения относительно ограничения времени его действия определенным периодом. Признаками срочного трудового договора являются:

Отсутствие у работника в течение всего срока договора права на увольнение по собственному желанию;

Возможность перехода срочного трудового договора в бессрочный (ст. 39 ТК)

По истечении установленного срока трудовой договор может быть:

Прекращения по инициативе любой из сторон;

Продолжен на неопределенный срок, если трудовые отношения фактически продолжаются и ни одна из сторон не требует их прекращения;

Продлен либо перезаключен на новый срок.

Оформление трудового договора и приказов о приеме на работу.

Форма трудового договора как письменного документа разрабатывается нанимателем. В нем учитываются правовой статус организации, возможности по стимулированию труда работника, требования ст. 19 ТК, другие обстоятельства.

Примерная форма трудового договора утверждена постановлением Министерства труда Республики Беларусь от 27 декабря 1999 г. №155

С учетом общереспубликанской примерной формы могут разрабатываться отраслевые примерные формы, а так же отдельными нанимателями.

После заключения трудового договора прием оформляется приказом (распоряжением) нанимателя. Такое требование содержится в п.5 ст. 54 ТК.

Приказ (распоряжение) не может противоречить содержанию трудового договора.

Приказ (распоряжение) объявляется работнику под роспись.

При приеме на работу работник кадровой службы обязаны:

Использовать все источники подбора кадров в организацию;

Проводить с претендентами на работу собеседование, тестирование и др.;

Изучать предоставляемые работником при поступлении на работу документы, обеспечивать их полноту в соответствии с требованиями ст. 26 ТК;

Весь комплекс информации о работнике докладывать руководителю организации для решения вопроса о приеме на работу;

При принятии на работу: подготовить проект приказа о приеме на работу, проект трудового договора или проект контракта, представить их руководителю для подписания, потребовать от работника предоставления трудовой книжки;

Завести на работника личную карточку работника (форма № Т-2 или Т-2А), а при необходимости личное дело;

Ознакомить работника под роспись с порученной работой (если этим не занимаются другие службы), условиями труда и оплатой труда, разъяснить его права и обязанности;

Ознакомить работника под роспись с коллективным договором, правилами внутреннего трудового распорядка, трудовым договором;

Объявить работнику приказ о приеме на работу под роспись;

Обеспечить прохождение работника инструктажа по охране труда;

Занести запись в трудовую книжку работника в соответствии с законодательством, документально оформить ее прием от работника.

Представить необходимые сведения о работнике в бухгалтерию организации.

Перевод на другую работу

Переводом признается поручение нанимателем работнику работы по другой профессии, специальности, квалификации, должности (за исключением изменения наименования профессии, должности), по сравнению с обусловленными в трудовом договоре, а также поручения работы у другого нанимателя либо в другой местности (за исключением служебной командировки). Такое понятие перевода дает ст. 30 ТК.

При переводе на другую постоянную, если она ниже оплачивается, за работником сохраняется прежний средний заработок в течении не менее 2 недель со дня перевода (ст. 72 ТК). Коллективным договором организации может быть предусмотрен более длительный срок сохранения прежнего заработка.

Законность перевода работника на новые условия обусловлена двумя обстоятельствам:

Изменения, которые проявляются в осуществлении реальных мероприятий (рационализация, автоматизация, внедрение ресурсосбережения и др.) должны быть обоснованными;

Наниматель должен предупредить работника об изменении существенных условий труда письменно не позднее чем за один месяц.

Если работник все же отказался от работы в связи с изменениями существенных условий труда, то его трудовой договор прекращается по п. 5 ст. 35 ТК.

Перевод в другую местность

Другая местность - это иной населенный пункт по существующему административно-территориальному делению по сравнению с тем, где ранее выполнял работник работу. Направление работника выполнять работу в другом населенном пункте не зависит от места расположения организации. Это имеет значение тогда, когда работник работает по месту нахождения организации.

Перевод на работу к другому нанимателю

Перевод на работу к другому нанимателю влечет изменение стороны договора - нанимателя. Если такой перевод является постоянным, то не имеет значения, какая работа будет предложена новым нанимателем - прежняя или, например, более квалифицированная. Поскольку меняется наниматель, то речь идет не об изменения прежнего трудового договора, а о заключении нового. Новый трудовой договор может быть заключен после расторжения прежнего.

Перевод по состоянию здоровья

При заболевании работник может быть переведен на другую работу. Такой перевод вызван заботой о состоянии здоровья работника.

Такие переводы допускаются как в отношении инвалидов, так и в отношении других работников, не являющихся инвалидами.

Основанием для перевода служит заключение Медико-реабилитационной экспертной комиссии. Она определяет противопоказания по прежней работе, дает рекомендации по новой работе с указанием времени ее предоставления: постоянно или временно.

Согласие работника на перевод

Трудовой договор, представляет собой соглашение сторон. Поэтому перевод на другую работу, в другую местность, к другому нанимателю, по состоянию здоровья, т.е. изменение трудового договора, допускается только с согласия работника

Согласие работника должно быть письменным. Оно оформляется обычно в виде подачи личного заявления.

Временный перевод в связи с производственной необходимостью

Согласно ст. 33 ТК в случае производственной необходимости наниматель имеет право перевести работника на не обусловленную трудовым договором работу (по другой профессии, специальности, квалификации, должности), а также на работу к другому нанимателю.

Перевод в порядке производственной необходимости производится без согласия работника.

Законодательство ограничивает месяцем только разовый перевод, а не в определенном периоде, например в течении календарного года. Переводы могут быть неоднократными, если возникают обстоятельства производственной необходимости. И в каждом случае на месячный перевод не требует согласия работника.

Перемещение

Перемещение следует отличать от перевода. Перемещение - это поручение нанимателем работнику прежней работы на новом рабочем месте как в том же, так и в другом структурном подразделении, за исключением обособленного, на другом механизме или агрегате, но в пределах специальности, квалификации или должности с сохранением условий труда, обусловленных трудовым договором (ст. 31 ТК).

Различают три вида перемещений:

В пределах одного и того же структурного подразделения (цеха, отдела, участка и т.п.);

В другое структурное подразделение, за исключением обособленного;

На другой механизм, агрегат (автомобиль, экскаватор и т.д.).

При перемещении идет речь об изменении не места работы, а рабочего места.

Перемещение должно быть обосновано нанимателем производственными, организационными или экономическими причинами.

Обязанность кадровой службы при переводе работника (перемещении)

При осуществлении перевода работника (перемещении) у одного и того же нанимателя кадровая служба должна:

Обсудить вопросы перевода с лицами, внесшими такие предложения;

Проверить собеседование с работником, которого предполагается перевести на другую работу;

Проанализировать полученную информацию и доложить результаты анализа руководителю организации для принятия решения о переводе;

Подготовить проект приказа о переводе, подпись его у руководителя организации

Предъявить работнику приказ о переводе под роспись, обеспечить отражение мнения работника о переводе на приказе;

При переводе работника на другую постоянную работу: внести соответствующие записи в трудовую книжку работника, изменения в трудовой договор или ранее заключенный контракт; учинить запись о переводе в личной карточке работника; ознакомить работника с новой работой, условиями и оплатой труда, разъяснить его права и обязанности по работе (с участием других должностных лиц);

Предоставить необходимые сведения о переводе работника в бухгалтерию.

Увольнение

Заключенный трудовой договор может быть прекращен (расторгнут), а работник уволен с работы (занимаемой должности) только по основаниям, предусмотренным Трудовым кодексом. В нем приводятся следующие основания.

Общие условия увольнения

. Соглашение сторон (п. 1 ст. 35, ст. 37 ТК)

Соглашение сторон - взаимное согласие сторон трудового договора, нанимателя и работника. Инициатива расторжения договора может исходить от любой стороны. Соглашение может быть достигнуто как в устной, так и в письменной форме. Издаваемый приказ (распоряжение) об увольнении лишь закрепляет достигнутое соглашение, договоренность, и его содержание не может ему противоречить.

Закон не устанавливает срок предупреждения об увольнении. По приведенному основанию трудовой договор расторгается в тот день, в отношении которого достигнуто соглашение сторон. Изменение срока увольнения по усмотрению одной из сторон не допускается.

По соглашению сторон может быть прекращен как срочный трудовой договор, так и договор, заключенный на неопределенное время.

При увольнении по соглашению сторон ссылка в приказе и в трудовой книжке работника делается на п. 1 ст. 35 ТК.

. Истечение срока трудового договора (п. 2 ст. 35, ст. 38, 39, 41 ТК)

Сроки окончания трудового договора устанавливаются:

При заключении срочного трудового договора (до 5 лет);

При приеме работника на работу на время выполнения: определенной работы; обязанностей временно отсутствующего работника при сохранении его места работы; сезонных работ.

Истечение срока трудового договора автоматически не влечет его прекращения. Для этого необходимо, что бы одна из сторон либо две стороны вместе высказали желание прекратить трудовые отношения. Как правило, работник подает письменное заявление с просьбой об увольнении, а наниматель издает приказ (распоряжение).

Датой увольнения является:

При заключении договора на определенный срок - последний день срока договора;

При заключении договора на время выполнения определенной работы - день завершения этой работы;

При заключении договора на время выполнения обязанностей временно отсутствующего работника - день, предшествующий дню выхода этого работника на работу;

При заключении договора на время выполнения сезонных работ - день завершения (истечения) сезона.

Закон предусматривает случаи досрочного расторжения трудового договора по требованию работника (ст. 41 ТК). Этими случаями являются: болезни или инвалидность, препятствующие работнику дальнейшее выполнение трудовых обязанностей; нарушение нанимателем законодательства о труде, коллективного или трудового договора, другие уважительные причины.

. Желание работника (п. 3 ст. 35, ст. 40 ТК)

По желанию (инициативе) работника расторгается трудовой договор, заключенный на неопределенный срок Желание работника является абсолютным условием для расторжения таких видов трудового договора, т.е. независимо от согласия нанимателя. Традиционно это основание для увольнения именуется “по собственному желанию”.

Приняв решение уволиться, работник обязан в письменно предупредить об этом нанимателя за месяц.

Днем подачи заявления считается день его вручения нанимателю (отправка по почте, телеграфу и др.), а не дата его подписи. Под “нанимателем” следует понимать не только руководителя организации, но и уполномоченное на принятие заявлений структурное подразделение, должностное лицо (канцелярия, общий отдел, секретарь и др.)

. Инициатива нанимателя (п. 3 ст. 35, ст. 42, 43, 45, 46 ТК).

По инициативе нанимателя работники могут быть уволены по следующим причинам:

Прекращение деятельности организации, индивидуального предприятия либо сокращение численности или штата работников (п. 1 ст. 42 ТК).

Несоответствие работника занимаемой должности или выполняемой работе вследствие состояния здоровья, препятствующего подолжению данной работы (п. 2 ст. 42 ТК).

Несоответствие работника занимаемой должности или выполняемой работе вследствие недостаточной квалификации, препятствующей продолжению данной работы (п. 3 ст. 42 ТК).

Систематическое неисполнение работником обязанностей, возложенных на него договором (п. 4 ст. 42 ТК).

Прогул без уважительных причин ( п. 5 ст. 42 ТК). Прогулом признается отсутствие работника на работе в течении рабочего дня. К прогулу закон относит и отсутствие работника более 3 часов подряд или суммарно.

Неявка на работу в течении более четырех месяцев подряд вследствие временной нетрудоспособности (п. 6 ст. 42 ТК).

Появление на работе в состоянии опьянения (п. 7 ст. 42 ТК).

Совершение хищений по месту работы (п. 8 ст. 42 ТК).

Однократное грубое нарушение правил охраны труда, повлекшее увечья или смерть других работников (п. 9 ст. 42 ТК).

. Переход работника к другому нанимателю или на выборную должность (п. 4 ст. 35 ТК).

Инициатива перевода может исходить как от работника, что чаще всего бывает, так и от других лиц. В данном случае перевод осуществляется к другому нанимателю, поэтому трудовой договор с прежним нанимателем должен быть прекращен.

Для прекращения трудового договора необходимо наличие одновременно следующих условий:

Перевод осуществляется на постоянную работу к другому нанимателю;

Согласие на это выражают два нанимателя и работник.

Согласие, как правило, оформляется следующим образом. Новый наниматель, получив согласие работника, направляет прежнему нанимателю письмо с просьбой уволить работника в связи с переходом к нему по переводу.

Законодательство не определен срок действия письма о переводе. На практике в подобных письмах обычно оговаривают месячный срок.

Нельзя увольнять работника по собственному желанию, если к нанимателю поступило письмо о его переводе к новому нанимателю. Такие увольнения признаются незаконными.

Увольнение в связи с переходом на выборную должность осуществляется при условии:

Выборность на замещение соответствующей должности должна быть предусмотрена определенным нормативным актом;

Работник должен иметь документ, подтверждающий факт его избрания (например удостоверение депутата);

Согласие работника на перевод на выборную должность.

Согласия нанимателя на увольнение по п. 4 ст. 35 ТК не требуется.

.Отказ работника от перевода на работу в другую местность или с новым существенными условиями труда (п. 5 ст. 35 ТК).

Иногда перевод связан с тем, что организация (наниматель) меняет свое расположение и переезжает в другую местность (другой населенный пункт). При согласии работника он убывает вместе с организацией по новому адресу. В этом случае трудовой договор, заключенный ранее, продолжает действовать. Но работник может отказаться от переезда в другую местность, так как решает остаться в прежнем населенном пункте. С таким работником трудовой договор расторгается.

При увольнении по п. 5 ст. 35 ТК работникам выплачивается выходное пособие в размере не менее двухнедельного среднего заработка.

Увольнение по обстоятельствам, не зависящим от воли сторон

Трудовой договор подлежит прекращению также по обстоятельствам, не зависящим от воли сторон, которые изложены в ст. 44 ТК.

Призыв работника на воинскую службу (п.1 ст. 44 ТК). Призыв на воинскую службу происходит на основании документа, в частности повестки военкомата.

Восстановление работника, ранее выполнявшего работу (п.2 ст. 44 ТК). Прекращение трудового договора по этому основанию допускается, если бывший работник:

Восстановлен на прежней работе по решению суда либо самого нанимателя;

Был незаконно осужден или привлечен к уголовной ответственности и потребовал восстановления на прежней работе в течении 3 месяцев со дня вступления в законную силу оправдательного приговора либо вынесения постановления о прекращении уголовного дела.

Нарушение установленных правил приема на работу (п. 3 ст. 44 ТК). Указанное основание может применяться только в случаях нарушения тех правил приема на работу (заключения трудового договора), без которых трудовых договоров не может действовать в силу прямого указания закона.

Это имеет место, если работник принят:

Без документов, указанных в ст. 26 ТК;

На должность, в результате чего возникла непосредственная подчиненность или подконтрольность близких родственников или свойственников (ст. 27 ТК);

На должность, работу, запрещенную для женщин и несовершеннолетних (ст. 262 и 274 ТК);

Нарушение приговора суда, которым запрещено заниматься определенной деятельностью (ст. 51 ТК).

Если допущенные нарушения исправимы нанимателем, то увольнение по п. 3 44 ТК не производится.

Не избрание на должность, в том числе по конкурсу (п. 4 ст. 44 ТК). Это основание имеет отношение к работникам, которые занимаются выборную должность. Например работник после истечения срока конкурса (выборов) участвовал в новом конкурсе (выборах) и не был избран либо не принимал участие в новом конкурсе (выборах).

Вступление в законную силу приговора суда (п. 5 ст. 44 ТК). Работник за совершенное преступление может быть приговорен к такой мере наказания, которая исключает продолжения им работы: лишение свободы, запрещение заниматься определенной деятельностью, пожизненное заключение и др. Приказ (распоряжение) об увольнении должен датироваться днем поступления к нанимателю приговора суда.

Смерть работника либо признание его умершим или безвестно отсутствующим (п. 6 ст. 44 ТК). Первое обстоятельство подтверждается справки ЗАГСа, другие - решение решением суда по заявлению заинтересованных лиц. На основании этих обстоятельств принимается решение о прекращении трудового договора.

Обязанности кадровой службы при увольнении работников.

Работники кадровой службы при решении вопроса об увольнении работника должны [8]:

Тщательно проанализировать деятельность (бездействие) работника, являющиеся поводом, основанием для его увольнения. Для этого необходимо изучить все имеющиеся материалы: докладные, служебные записки, поступившие в организацию документы и дп.;

Если работник увольняется по собственному желанию, то обязательно потребовать от него письменное заявление;

Предложить работнику, которого наниматель желает уволить по своей инициативе, дать письменное объяснение по случившемуся обстоятельству;

Изучить процедуру увольнения конкретного работника и обеспечить соблюдение всех правил;

Установить, имеет ли работник какие-либо льготы и гарантии при увольнении, обеспечить их соблюдение нанимателем;

Определить, имеет ли работник право на не отбытую часть отпуска, определить размер отпуска;

Установить, имеет ли право работник на выходное пособие при увольнении;

С учетом изложенных обстоятельств подготовить проект приказа (распоряжения) об увольнении и представить его на подпись руководителю организации;

После подписания приказа ознакомить работника с его содержанием, уведомить в необходимых случаях заинтересованные органы;

Занести запись об увольнении в трудовую книжку и выдать ее работнику в установленном порядке.

Изучив теоретические и правовые аспекты работы отдела кадров, видим, что нужно смотреть на все особенности приема, увольнения или перемещения сотрудника, что бы не допустить ошибок.

.2 Обзор существующих программных продуктов

В отделе кадров уже имеется программа «АРМ инспектора отдела кадров». В связи с тем что, с 2008 года было прекращено обслуживание и обновление программы, было принято решение перейти на другой программный продукт.

Список программных продуктов и краткое описание:

С:Зарплата и Управление Персоналом 8 для Беларуси

Система Управлением персоналом

С:Зарплата и Управление Персоналом 8 для Беларуси

Для Беларуси разработана в соответствии с нормативными актами Республики Беларусь и является инструментом для реализации кадровой политики предприятия и расчетов по начислению и выплате заработной платы [17].

В программе реализованы возможности ведения учета по следующим направлениям:

планирование потребностей в персонале;

обеспечение бизнеса кадрами;

управление компетенциями и аттестацией работников;

управление финансовой мотивацией персонала;

планирование занятости персонала;

учет кадров и анализ кадрового состава;

трудовые отношения, в том числе кадровое делопроизводство;

расчетом заработной платы персонала;

исчислением регламентированных законодательством налогов и взносов с фонда оплаты труда;

отражение начисленной зарплаты и налогов в затратах предприятия.

Конфигурация позволяет вести управленческую и учетную деятельность от имени нескольких организаций (которые могут быть оформлены как юридические лица или являться частными предпринимателями), составляющих единое предприятие. Кроме того, конфигурация обеспечивает параллельное ведение двух видов учета - управленческого и регламентированного: управленческий учет ведется по предприятию в целом, а регламентированный учет ведется отдельно для каждой организации (собственного юридического или физического лица).

Стоимость 5800р (Рус.руб)

Система Управление персоналом.

Система Управление персоналом работает под управлением Windows 2000/XP/2003/Vista/Windows7.
Управление персоналом является клиент-серверной программой. Для однопользовательской работы можно установить серверную и клиентскую часть на одну машину [16].

Предназначена для автоматизации управления персоналом на предприятиях, в учреждениях и организациях различных форм собственности. Данная программа служит для облегчения и ускорения выполнения следующих работ:

Личные карточки работников: <#"725522.files/image001.gif">

Рис.2. Контекстная диаграмма моделируемого процесса

На рисунке 2 в виде контекстной диаграммы представлен моделируемый процесс. Модели присваиваем имя «Автоматизация отдела кадров» и отображает все входящие и исходящие стрелки.

Контекстная диаграмма представляет всю информацию в обобщенном виде. Для более наглядного отображения моделируемого процесса декомпозируем контекстную диаграмму.

Контекстная диаграмма представляет всю информацию в обобщенном виде. Для более наглядного отображения моделируемого процесса декомпозируем контекстную диаграмму.

Число работ будет равно трем (табл.2), граничные стрелки связываются с соответствующей работой, добавляются внутренние стрелки (рис.3).

Таблица 2

Работы диаграммы декомпозиции А0

Название работы (Activity Name)

Определение работы (Activity Definition)

Ввод и обработка данных о работнике

Вводятся и обрабатываются все необходимые данные работника.

Создание контракта

Распечатка контракта и его подписание

Создание отчетов по контрактам

Вывод информации по контрактам, за определенные периоды


Описанные в таблице работы отображают итоговый процесс автоматизации работы отдела кадров.

Рис.3. Диаграмма декомпозиции

На диаграмме декомпозиции представлен полный процесс автоматизации работы отдела кадров предприятия РУТТ РУП ПО «Белоруснефть».

.2 Автоматизация работы отдела кадров на примере предприятия РУП «ПО«Белоруснефть» Речицкое управление технологического транспорта

Учёт работы отдела кадров предполагает следующие основные моменты - учёт численности работников, прием на работу, увольнения и т.д. На предприятии данный учёт всех операций ведётся вручную. Возникла необходимость разработать документацию, а в частности трудовой договор соответствующей организации.

Работа с конфигурацией осуществляется в окне «Конфигурация». Для этого нужно открыть базу в режиме Конфигуратор и в меню «Конфигурация» выбрать пункт «Открыть конфигурацию» или можно воспользоваться кнопкой «Открыть конфигурацию» на панели инструментов. На экран выводится окно «Конфигурация».

В данной конфигурации нету «Контракта», его нам нужно создать.

Рис.4. Окно конфигурации

Для создания документа нам нужно создать документ «Контракт» [26].

Рис.5. Окно «Трудового договора»

После его открытия документа, переходим на вкладку «Макеты», где создаем нужный нам макет.

Рис.6. Окно добавление нового макета

Табличный документ «1С: Предприятия» является одним из основных средств для создания выходных форм и представления итоговых данных.

Он может содержать вложенные таблицы, картинки, различные элементы управления, может использоваться для ввода данных. Табличный документ поддерживает механизм расшифровок для получения связанных отчетов, открытия форм и иных действий.

Макет табличного документа представляет собой табличный документ, у которого свойство Макет установлено в значении Истина. Изменение этого свойства возможно только интерактивным способом, т.к. создание макета выполняется средствами визуального конструирования в редакторе табличных документов.

После того как табличному документу установлено свойство Макет, для областей и рисунков табличного документа становится доступной возможность указать, чем будет заполняться та или иная область (рисунок) макета.

Для этого используется свойство Заполнение области и рисунка табличного документа. Свойство Заполнение принимает значение системного перечисления ТипЗаполненияОбластиТабличногоДокумента. Возможны три значения:

Текст - при вводе области/рисунка в табличный документ будет выведен текст, содержащийся в свойстве Текст области/рисунка;

Параметр - при выводе области/рисунка в табличный документ будет выведено значение параметра, имя которого указано в свойстве Параметр области/рисунка;

Шаблон - при выводе области/рисунка в табличный документ будет выведен текст в соответствии с шаблоном, который описан в свойстве Текст области/рисунка. Шаблон представляет собой строку, содержащую имена параметров. Для указания имен параметра используют символы «[» и «]»

После заполнения макета, мы имеем вот такой заполненный документ:

Рис.7. Готовый макет трудового договора

Далее нам нужно добавить недостающие реквизиты и табличную часть.

Добавим в документ нужные реквизиты, такие как:

Любой документ имеет реквизиты. Они добавляются на вкладке «Данные».

Рис.8. Реквизиты документа «Контракт»

В документ «Контракт» вводим все необходимые реквизиты, и добавляем новые, которых нету. Новые реквизиты представлены в таблице 3.

Таблица 3

Реквизиты документа «Контракт»

Реквизит

Описание

Действие на основании

Номер документа, присваиваемый системой при записи документа. Устанавливается автоматически. Не редактируется.

Срок договора

Дата документа, по умолчанию текущая дата. Стандартный реквизит системы.

Период, за который производиться выборка документов из внешней базы данных.

Время начало рабочего дня

Время начала рабочего дня.

Время окончания рабочего дня

Время окончания рабочего дня.

Время перерыва с - по

Время перерыва

Выходные дни

Выходные дни работника

Дополнительные условия

Дополнительные условия, при заключении контракта

Гарантии и компенсации

Предоставление гарантий на оплатуи и так т.д. нанимателем.

Контракт продлен (на,с, по)

Продление контракта


Рис.9. Дерево конфигурации

В табличной части создадим два реквизита: доплаты и другие выплаты.

Затем добавляем формы элементов. Для этого переходим на вкладку «Формы». Все формы, которые создаются для справочников, делятся на две группы: основные и неосновные. Основные формы используются для представления формы списка, формы выбора, формы выбора группу, формы элемента, формы группы и т.д. Мы изменяем форму документа.

Для того чтобы пользователь мог просматривать и изменять данные, содержащиеся в документах, система поддерживает несколько форм <#"725522.files/image009.gif">

Рис.10. Добавление форм элемента

Форма «списка» позволяет нам видеть уже оформленных работников, делать изменения в их контрактах и так далее.

Форма «выборка» позволяет нам выбрать нужный контракт из списка по определенным критериям.

Далее мы приступаем к изменению первоначальной формы документа, добавляем все необходимые реквизиты и табличные части.

Рис.11. Форма документа «Контракт»

В палитре свойств полей указываем имя, вид (поле ввода или поле надписи), и путь к данным.

Рис. 12 Палитра свойств полей

Затем привязываем поля формы к реквизиту документа.

Рис.13. Привязка полей формы к реквизиту документа

Теперь добавим в наш документ табличную часть «доплаты»

Рис.14. Создание табличной части доплаты

В табличной части создадим 3 реквизита: вид выплат, количество и наименование. При загрузке в 1С «Предприятие», созданная форма выглядит следующим образом (Рис. 14). Все реквизиты остаются пустыми для редактирования, потому что для каждого работника они могут быть индивидуальны.

Рис.15. Доплаты

Тут у нас указываются дополнительные доплаты к з/п. Вид, количество и наименование валюты.

В других выплатах указываются другие выплаты, установленные законодательством, коллективным договором, соглашением или настоящим контрактом.

После того как мы проставим все элементы у нас будет готовая форма для заполнения данными. С помощью которой будет выходить на печать необходимый нам документ.

Но что бы документ выглядел так как нам нужно, нам нужно внести в код изменения и дополнения [3].

Добавления строки надбавки

Рис. 16 Выборка персональной надбавки

В модуле формы выбора напишем программный код, при исполнении которого программа считать все надбавки в табличной части. Программный код приведен в приложении 2.

Заполним наш созданный документ в режиме 1С «Предприятие»

Рис.17. Заполненный документ

Далее в нашем документе необходимо реализовать автоматический расчет дней отпуска и трудовые договора. Для хранения такой информации в конфигурации есть прикладной объект - Регистр накопления. Регистр накопления образует многомерную систему измерений и позволяет «накапливать» числовые данные в разрезе нескольких измерений.

Так же в нашем документе необходимо реализовать автоматический расчет дней отпуска в трудовых договорах. Для хранения такой информации в конфигурации есть прикладной объект - Регистр накопления. Регистр накопления образует многомерную систему измерений и позволяет «накапливать» числовые данные в разрезе нескольких измерений [23].

Рис.18. Регистр «Отпуска по контрактам»

Задаем нужные параметры нашим регистрам. В данном случае наш регистра - обороты.

Рис.19. Задание нужного параметра для регистра

Далее указываем наш документ в регистры.

Для того чтобы данные правильно записывались в регистры, необходимо заполнить выражения в конструкторе движений [19].

Рис.20. Конструктор движения регистров

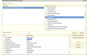
Так же мы добавляем регистр сведений для контрактов.

Рис.21. Регистр сведений «Трудовых договоров»

Регистр сведений позволяют хранить в прикладном решении произвольные данные в разрезе нескольких измерений. Например, в регистре сведений можно хранить курсы валют в разрезе валют, или цены предприятия в разрезе номенклатуры и типа цен.

Одной из возможностей регистра сведений является хранение данных не только в разрезе указанных измерений, но и в разрезе времени. Разработчик может указать минимальную периодичность, с которой записи будут заноситься в регистр.

Рис.22. Конструктор движения регистров

В заключении разработки документа, мы создадим его печатную форму. Печатная форма - это шаблон, в котором заданы переменные. При процессе печати вместо переменных предоставляется текст из электронного документа.

Рис.23. Печатная форма документа

Далее мы создаем отчет по контрактам, что бы сотрудник отдела кадров мог по требованию начальства предоставить информацию сколько контрактов было заключено.

У любого отчета в системе 1С есть экранная форма - диалог, который пользователь видит на экране. В диалоге пользователь обычно задает параметры формирования отчета, например, период времени. Также у отчета обычно есть одна или несколько бумажных форм - таблиц. С помощью таблиц отчет печатается на бумаге. Алгоритм формирования отчета записывается в модуле отчета на встроенном языке 1С. Например, для кадрового отчета "Сотрудники, принятые за период" нужна экранная форма с двумя полями Начало и Окончание. Оба поля будут иметь тип "дата". Модуль отчета должен выбрать из справочника Сотрудники нужных людей и вывести их в таблицу.

Для этого мы создаем отчет в дерево конфигурации.

Рис.24. Создание отчета

Далее задаем имя нашему отчету и открываем «схему компоновки данных». После того как мы ее откроем, мы добавляем новый запрос.

Рис.25. Конструктор запроса

Далее мы заполняем вкладки нужными нам значениями. После чего нажимаем «ОК». Текст запроса, который был создан с помощью конструктора, система 1С:Предприятие 8 поместит в поле "Запрос". Это поле представляет собой текстовый редактор, в котором можно вручную отредактировать существующий запрос.

Кроме того, можно снова вызвать конструктор запроса и отредактировать запрос при помощи него. Обратим внимание на список полей, который система 1С:Предприятие 8 заполнила в верхней части конструктора запроса. В нем отображаются поля, которые доступны у текущего набора данных. В нашем случае система 1С:Предприятие заполнила данный список автоматически, из текста запроса, и нет необходимости в его настройке вручную.

Рис.26. Заполненный запрос

Следующим шагом, который необходимо выполнить, является указание ресурсов. Ресурсы - это поля набора данных, по которым будет происходить агрегация значений.

Для указания ресурсов перейдем на закладку "Ресурсы". На этой закладке в левой части мы видим список полей, которые допускается использовать в качестве ресурсов. В правой части расположено табличное поле, содержащее выражения для расчета ресурсов.

Рис.27. Закладка «Ресурсы»

Отметим, что имеется возможность добавить все доступные числовые поля в список ресурсов нажатием на кнопку ">>". Это удобно, когда имеется большое количество полей - ресурсов.

Потом переходим на вкладку «Параметры», там мы задаем параметры нашего отчета.

Дальше мы сделаем настройки отчета по умолчанию, т.е. настройки которые будет использовать пользователь при старте отчета в режиме 1С: Предприятие.

Для этого перейдем на закладку "Настройки". На этой закладке находится несколько табличных полей для детального редактирования различных настроек компоновки данных.

Конструктор настроек компоновки данных позволяет шаг за шагом создать типовые настройки отчета.

На первом шаге в конструкторе указывается тип отчета, который необходимо создать. Нас интересует таблица, поэтому установим соответствующий переключатель и нажмем кнопку "Далее >".

Рис.28. Конструктор настройки данных

Созданные конструктором настройки система 1С:Предприятие 8 помещает в настройки схемы компоновки данных. Если в дальнейшем нам понадобится их изменить, мы сможем доработать их произвольным образом при помощи табличных полей или же снова воспользоваться конструктором.

Рис.29. Конструктор настройки данных

Работа со схемой компоновки закончена. Переходим к самому отчету. Выбираем в нем интересующий нас период за который были заключены контракты и видим что информация выводится правильно. Периоды можно менять в меню «Настройки».

Рис.30. Готовый отчет

4. РАСЧЕТ ЗАТРАТ НА АВТОМАТИЗАЦИЮ РАБОТЫ ОТДЕЛА КАДРОВ

В основе описания расчета затрат лежит сопоставление существующего и внедряемого технологических процессов (базового и проектного вариантов), анализ затрат, необходимых для выполнения всех операций технологического процесса.

Для расчета затрат на разработку используются следующие показатели:

трудовые;

стоимостные.

Рассчитаем себестоимость программного продукта, чтобы определить - экономически ли эффективно создавать электронные учебно-методические пособия.

Сст = (Зп.р. + Зпл. + А) * 1,2%,

где Сст - себестоимость разработки программы;

Зп.р. - затраты на период разработки (электроэнергия,

канцелярские товары и расходные материалы);

Зпл. - заработная плата с учетом ЕСН;

А - амортизация;

,2 % - накладные расходы.

Для того чтобы подсчитать трудоемкость проекта и сроки разработки необходимо предварительно построить диаграмму вариантов использования. Далее рассчитывается набор показателей.

. Определение весовых показателей действующих лиц

Все действующие лица системы делятся на три типа:

простое - представляет внешнюю систему с четко определенным программным интерфейсом.

среднее - представляет либо внешнюю систему, взаимодействующую с данной системой посредством протокола наподобие TCP/IP, либо личность, пользующуюся текстовым интерфейсом.

сложное - представляет личность, пользующуюся графическим пользовательским интерфейсом.

Общее количество действующих лиц умножается па соответствующий весовой коэффициент, затем вычисляется общий весовой показатель.

Таблица 4

Весовые коэффициенты действующих лиц

Тип действующего лица

Весовой коэффициент

Простое

1

Среднее

2

Сложное

3


Таблица 5

Типы действующих лиц

Действующее лицо

Тип

Руководитель проекта

3

Программист

3


Весовой показатель действующих лиц (А) вычисляется как сумма произведенного количества действующих лиц на их весовой коэффициент, для простого один, для среднего равен двум, для сложного равен трем.

Разработчик - сложное действующие лицо.

Таким образом, общий весовой показатель равен:

А = 3*2 = 6

. Определение весовых показателей вариантов использования

Все варианты использования делятся на три типа: простые, средние и сложные в зависимости от количества транзакций в потоках событий. В данном случае под транзакцией понимается атомарная последовательность действий, которая выполняется полностью или отменяется.

Общее количество вариантов использования каждого типа умножается на соответствующий весовой коэффициент, затем вычисляется общий весовой показатель.

Определение весовых показателей вариантов использования

Все варианты использования делятся на три типа: простые, средние и сложные в зависимости от количества транзакций в потоках событий (основных и альтернативных). В данном случае под транзакцией понимается атомарная последовательность действий, которая выполняется полностью или отменяется.

Общее количество вариантов использования каждого типа умножается на соответствующий весовой коэффициент, затем вычисляется общий весовой показатель (таблица 3).

Таблица 6

Весовые коэффициенты вариантов использования

Тип вариантов использования

Описание

Весовой коэффициент

Простой

3 или менее транзакций

5

Средний

от 3 до 7 транзакций

10

Сложный

более 7 транзакций

15


В данной таблице отражены весовые коэффициенты вариантов использования.

Таким образом, простому варианту использования соответствует коэффициент равный 5, среднему коэффициент 10, сложному варианту использования соответственно коэффициент равен 15.

Таким образом, общий весовой показатель равен:

UC = 5 * 2 + 1 * 15 = 25

В результате получаем показатель

= A + UC = 6 + 25 = 31

Определение технической сложности проекта

Техническая сложность проекта (TCF) вычисляется с учетом показателей технической сложности.

Значение TCF вычисляется по формуле:

= 0,6 + ( 0,01 ∙ ( ∑Ti ∙ Весi )

Таблица 7

Характеристики проекта

Показатель

Описание

Вес

Значе-ние

Значение с учетом веса

T1

Распределенная система

2

3

6

Т2

Высокая производительность

1

5

5

Т3

Работа конечных пользователей в режиме on-line

2

5

10

T4

Сложная обработка данных

1

2

2

Т5

Повторное использование кода

1

2

2

Т6

Простота установки

0,5

3

1,5

T7

Простота использования

0,5

5

2,5

T8

Переносимость

2

2

4

Т9

Простота внесения изменений

1

3

3

T10

Специальные требования к обучению пользователей

1

3

3

Сумма


х

х

41


Вычислим TCF для нашей системы:

= 0,6 + ( 0,01 *39 ) = 0,99

Определение уровня квалификации работников

Уровень квалификации разработчиков (EF - EnvironmentalFactor) вычисляется с учетом следующих показателей уровня квалификации разработчиков.

Каждому показателю присваивается значение в диапазоне от 0 до 5. Для показателей F1-F4 0 означает отсутствие, 3 - средний уровень, 5 - высокий уровень. Для показателя F5 0 означает отсутствие мотивации, 3- средний уровень, 5 - высокий уровень. Для F6 0 означает высокую нестабильность требований, 3 - среднюю, 5 - стабильные требования. Для F7 0 означает отсутствие специалистов с частичной занятостью. Для показателя F8 0 означает простоя язык программирования, 3- среднюю сложность, 5 - высокую сложность

Уровень квалификации разработчиков (EF) вычисляется по формуле:

= 1,4 + ( -0,03 ∙ ( ∑Fi ∙ Весi )).

Таблица 8

Показатели уровня квалификации разработчиков

Показатель

Описание

Вес

Значение

Значение с учетом веса

F1

Знакомство с технологией

1,5

2

3

F2

Опыт разработки приложений

0,5

1

0,5

F3

Опыт использования объектно-ориентированного подхода

1

1

1

F4

Наличие ведущего аналитика

0,5

3

1,5

F5

Мотивация

1

3

3

F6

Стабильность требований

2

3

6

F7

Частичная занятость

-1

0

0

F8

Сложные языки программирования

-1

3

-3

Сумма


х

х

12


В нашем случае EF = 1,4 + (-0,03 * 12) = 1,04

В результате получим окончательное значение UCP:= UUCP * TCF * EF = 31 * 0,99 * 1,04 = 31,9

Оценим трудоемкость разработки. В моем проекте общее количество показателей F1-F6, имеющих значение меньше 3 равно 2 следовательно, необходимо использовать 20 чел.-ч. на одну UCP. Таким образом, общее количество чел.-ч. на весь проект составит 31,9*20 = 638 чел.-ч., что составляет 15,9 недели при 40-часовой рабочей недели.

Далее необходимо рассчитать стоимостные показатели, влияющие на автоматизацию.

1.  Затраты на электроэнергию

Таблица 9

Расчет затрат на электроэнергию для восьмичасового рабочего дня

Наименование

кол-во

кВт/час

кВт в сутки (примерно)

кВт в месяц

Компьютер

1

0,25

2

44

Освещение

1

0,36

2,88

63,36

Итого




107,36


кВт/ч стоит 4 рублей. Трудоемкость 15,9 недель или 3 месяца. Затраты на электроэнергию равны:

Зэл = 107,36 * 4* 3= 1288,32 руб.

. Заработная плата работникам

Над проектом работают два человека (руководитель проекта и программист).

Таблица 10

Расчет ежемесячных затрат на заработную плату


Оклад

З/пл в день/час

Трудоемкость (дн/час)

Заработная плата

Программист

5000

250 р./день

111 дн

27750

НФОТ (30,28%)

х

х

х

8402,7

ИТОГО

х

х

х

36152,7

3. Расчет суммы амортизационных отчислений

Годовая сумма амортизационных отчислений рассчитывается по формуле:

,

где Ф - первоначальная стоимость основных фондов по видам, руб.;норма амортизации по видам основных фондов, в %.

Годовую сумму амортизационных отчислений отразим в таблице 9.

Таблица 11

Расчет годовой суммы амортизационных отчислений

Элементы основных фондов

Кол-во

Стоимость, руб.

Норма аморти-зации, %

Амортиза-ционные отчисления, руб.

Компьютер

1

27000

27000

20

5400

Помещение

13,2 м2

5500

72600

3

2178

Итого

7578


Исходя из того, что трудоемкость создания электронного документа составляет 3 месяца, рассчитываем амортизацию оборудования за этот период по формуле:

,

где Тфакт - трудоемкость, мес.

Расчет затрат на канцелярские товары и расходные материалы

Таблица 12

Расчет ежемесячных материальных затрат

Наименование

Количество

Цена, руб.

Сумма

Бумага

1

150

150

Картриджи

1

1500

1500

Итого

1650


Рассчитаем себестоимость проекта

Накладные расходы составляют 10 % от всех затрат: 22504,1* 0,1 = 4098,5руб.

Таблица 13

Затраты на создание программного продукта

№ п/п

Статьи расходов

Затраты (руб.)

1

Фонд оплаты труда с начислениями

36152,7

2

Накладные расходы

4098,5

3

Амортизационные отчисления

1894,5

4

Затраты на электроэнергию

1288,3

5

Расходные материалы и инструменты

1650

ИТОГО


45084


Таким образом, суммарные затраты на создание системы составляют:

К = 45084 руб.

Отобразим графически затраты на автоматизацию работы отдела кадров:

Рис.31. Схема затрат на разработку пособия

Автоматизация работы отдела кадров способствовала решению ряда косвенных задач:

уменьшение времени на затрачиваемое сотрудником создание контракта;

снижение затрат на организацию мест хранения бумажных документов;

хранение всех контрактов в одном месте;

повышение оперативности поиска нужного контракта.

5. ОХРАНА ТРУДА И ТЕХНИКА БЕЗОПАСНОСТИ

Одним из основных направлений научно-технического прогресса является развитие электронной вычислительной техники и ее широкое применение в производстве, научно-исследовательских и проектно-конструкторских работах, плановых расчетах и сфере управления. В последнее время значительно расширился парк выпускаемых электронных вычислительных машин (ЭВМ). Уменьшение стоимости, габаритов, потребляемой энергии вместе с ростом вычислительных возможностей позволяет использовать ЭВМ в гораздо более широких масштабах, чем прежние поколения вычислительной техники. Широкое использование вычислительной техники в народном хозяйстве не только позволило повысить производительность труда, но и породило ряд проблем, в том числе и защиту рабочего персонала от вредных факторов, связанных с применением вычислительной техники.

Оператор ЭВМ обязан:

Соблюдать требования настоящей инструкции, эксплуатационных документов организаций-изготовителей ЭВМ, Правила внутреннего трудового распорядка, режим труда и отдыха, правил поведения на территории управления, в производственных, вспомогательных и бытовых помещениях;

Знать устройство ЭВМ, требования безопасности при его эксплуатации, безопасные приемы работ, правила поведения в аварийных ситуациях;

Проходить в установленном законодательством порядке медицинские осмотры;

Знать и выполнять требования Инструкций по пожарной безопасности;

Уметь пользоваться имеющимися первичными средствами пожаротушения, знать места их расположения, а в случае возникновения пожара немедленно принять меры к вызову пожарной охраны и приступить к ликвидации пожара. Курить разрешается в специально оборудованных и обозначенных знаком «Место для курения» местах;

. Знать правила и иметь практические навыки оказания первой (доврачебной) помощи пострадавшим при несчастных случаях, а также приемы освобождения от действия электрического тока лиц, попавших под напряжение, в соответствии с Инструкцией по оказанию первой доврачебной помощи пострадавшим при несчастных случаях;

. В случае получения травмы кем-либо из работающих, оператор ЭВМ обязан принять меры по предотвращению воздействия травмирующих факторов на потерпевшего, оказать первую доврачебную помощь пострадавшему, сообщить непосредственному руководителю. Сохранить до начала расследования обстановку на рабочем месте и состояние оборудования таким, каким они были в момент происшествия (если это не угрожает жизни и здоровью окружающих работников и не приведет к аварии);

. Необходимо знать перечень вложений и инструкцию по применению лекарств, входящих в аптечку первой медицинской помощи, ее местонахождение и при необходимости обеспечить доставку (сопровождение) пострадавшего в лечебное учреждение;

. Правильно использовать специальную одежду, бережно от­носиться к выданным средствам индивидуальной защиты;

. Оказывать содействие и сотрудничать с руководством в деле обеспечения здоровых и безопасных условий труда.

. Незамедлительно сообщить непосредственному руководителю, а в его отсутствие - иному должностному лицу, о неисправностях оборудования, средств защиты, о любой ситуации, угрожающей жизни и здоровью людей, об ухудшении состояния своего здоро­вья, в том числе о проявлении признаков острого заболевания (отравления);

. Следить за санитарным состоянием на рабочем месте, знать и соблюдать правила личной гигиены. Перед приемом пищи, в перерывах, мыть руки водой с мылом, не использовать для этих целей легковоспламеняющиеся и горючие жидкости (бензин, керосин, ацетон и др.). Воду и пищу принимать в оборудованных для этих целей помещениях. Спецодежду и личную одежду хранить в установленных местах.

Не допускается:

.Выполнять распоряжения и производить работы, противоречащие требованиям инструкций по охране труда и пожарной безопасности, других нормативных правовых актов, технических норма­тивных правовых актов в объеме выполняемой работы;

.Находиться на территории управления, а также выполнять работу, находясь в состоянии алкогольного опьянения либо в состоянии, вызванном употреблением наркотических средств, психо­тропных или токсических веществ; распивать спиртные напитки, употреблять наркотические средст­ва, психотропные или токсические вещества на рабочем месте или по месту работы;

.Применение открытого огня и курение на рабочем месте, территории гаража и в других помещениях;

.Выполнять работу без применения полагающихся средств индивидуальной защиты;

.Снимать знаки безопасности на пусковой аппаратуре. Запрещающий знак безопасности с поясняющей надписью «Не включать - работают люди» имеет право снять только тот работник, который его установил;

.Производить работы при отсутствии достаточного освещения;

.Хранить и принимать пищу в рабочем помещении.

Организация рабочего места с ЭВМ должна учитывать требования безопасности, удобство положения, движений и действий работника.

Рабочий стол с учетом характера выполняемой работы должен иметь достаточный размер для рационального размещения монитора (дисплея), клавиатуры, другого используемого оборудования и документов, поверхность, обладающую низкой отражающей способностью.

Клавиатуру следует располагать на поверхности стола таким образом, чтобы пространство перед клавиатурой было достаточным для опоры рук работника (на расстоянии не менее чем 300 мм от края, обращенного к работнику).

Чтобы обеспечивалось удобство зрительного наблюдения, быстрое и точное считывание информации, плоскость экрана монитора должна располагаться ниже уровня глаз работника предпочтительно перпендикулярно к нормальной линии взгляда работника (нормальная линия взгляда - 15 град. вниз от горизонтали).

Для исключения воздействия повышенных уровней электромагнитных излучений расстояние между экраном монитора и работником должно составлять не менее 500 мм (оптимальное 600 - 700 мм).

Применяемые подвижные подставки для документов (пюпитры) необходимо размещать в одной плоскости и на одной высоте с экраном.

Рабочий стул (кресло) должен быть устойчивым, место сидения должно регулироваться по высоте, а спинка сиденья - по высоте, углам наклона, а также расстоянию спинки от переднего края сиденья. Регулировка каждого параметра должна быть независимой, легко осуществляемой и иметь надежную фиксацию.

Для тех, кому это удобно, предусматривается подставка для ног.

Рабочее место необходимо размещать таким образом, чтобы естественный свет падал сбоку (желательно слева).

Для снижения яркости в поле зрения при естественном освещении рекомендуется применять регулируемые жалюзи, плотные шторы.

Светильники общего и местного освещения должны создавать нормальные условия освещенности и соответствующий контраст между экраном и окружающей обстановкой с учетом вида работы и требований видимости со стороны работника. Освещенность на поверхности стола в зоне размещения рабочего документа должна составлять 300 - 500 люкс.

Возможные мешающие отражения и отблески на экране монитора и другом оборудовании устраняются путем соответствующего размещения экрана, оборудования, расположения светильников местного освещения.

При рядном размещении рабочих столов расположение экранов видеомониторов навстречу друг другу из-за их взаимного отражения не допускается.

Для обеспечения безопасности работников на соседних рабочих местах расстояние между рабочими столами с мониторами (в направлении тыла поверхности одного монитора и экрана другого монитора) должно быть не менее 2,0м, а расстояние между боковыми поверхностями мониторов - не менее 1,2 м.

Не допускается:

.Выполнять работу, находясь в состоянии алкогольного опьянения либо в состоянии, вызванном употреблением наркотических средств, психотропных или токсических веществ, а также распивать спиртные напитки, употреблять наркотические средства, психотропные или токсические вещества на рабочем месте или в рабочее время;

.Устанавливать системный блок в закрытых объемах мебели, непосредственно на полу;

.Использовать для подключения ЭВМ розетки, удлинители, не оснащенные заземляющим контактом (шиной).

Работники, не выполняющие требования настоящей Инструкции, привлекаются к ответственности согласно действующему законодательству Республики Беларусь.

Перед началом работы с ЭВМ работник обязан:

.Проветрить рабочее помещение;

.Проверить:

.1.Устойчивость положения оборудования на рабочем столе;

.2.Отсутствие видимых повреждений оборудования, дискет в дисководе системного блока;

.3.Исправность и целостность питающих и соединительных кабелей, разъемов и штепсельных соединений, защитного заземления (зануления);

.4.Исправность мебели;

.Отрегулировать:

.1.Положение стола, стула (кресла), подставки для ног, клавиатуры, экрана монитора;

.2.Освещенность на рабочем месте. При необходимости включить местное освещение;

.3.Протереть поверхность экрана монитора, сухой мягкой тканевой салфеткой;

.4.Убедиться в отсутствии отражений на экране монитора, встречного светового потока;

.Включить оборудование ЭВМ в электрическую сеть, соблюдая следующую последовательность: стабилизатор напряжения (если он используется), блок бесперебойного питания, периферийные устройства (принтер, монитор, сканер и другие устройства), системный блок.

Не допускается приступать к работе при:

.Выраженном дрожании изображения на мониторе;

.Обнаружении неисправности оборудования;

.Наличии поврежденных кабелей или проводов, разъемов, штепсельных соединений;

.Отсутствии или неисправности защитного заземления (зануления) оборудования.

Требования по охране труда при выполнении работы

Во время работы с ЭВМ работник обязан:

.Соблюдать требования охраны труда, установленные настоящей Инструкцией;

.Содержать в порядке и чистоте свое рабочее место;

.Держать открытыми вентиляционные отверстия оборудования;

.Соблюдать оптимальное расстояние от экрана монитора до глаз.

Работу за экраном монитора следует периодически прерывать на регламентированные перерывы, которые устанавливаются для обеспечения работоспособности и сохранения здоровья, или заменять другой работой с целью сокращения рабочей нагрузки у экрана.

Время регламентированных перерывов в течение рабочего дня (смены) устанавливается в зависимости от его (ее) продолжительности, вида и категории трудовой деятельности согласно приложению 1 к настоящей Инструкции.

При 8-часовой рабочей смене и работе с ЭВМ регламентированные перерывы устанавливаются:

для I категории работ через 2 часа от начала рабочей смены и через 2 часа после обеденного перерыва продолжительностью 15 минут каждый;

для II категории работ через 2 часа от начала рабочей смены и через 1,5 - 2 часа после обеденного перерыва продолжительностью 15 минут каждый или продолжительностью 10 минут через каждый час работы;

для III категории работ через 1,5 - 2 часа от начала рабочей смены и через 1,5 - 2 часа после обеденного перерыва продолжительностью 20 минут каждый или продолжительностью 15 минут через каждый час работы.

При 12-часовой рабочей смене и работе с ЭВМ регламентированные перерывы устанавливаются в первые 8 часов работы аналогично перерывам при 8-часовой рабочей смене, а в течение последних 4 часов работы, независимо от категории и вида работ, каждый час продолжительностью 15 минут.

Продолжительность непрерывной работы с ЭВМ без регламентированного перерыва не должна превышать 2 часов.

Во время регламентированных перерывов для снижения нервно-эмоционального напряжения, утомления зрительного анализатора, улучшения функционального состояния нервной, сердечно-сосудистой, дыхательной систем, а также мышц плечевого пояса, рук, спины, шеи и ног целесообразно выполнять комплексы упражнений согласно приложению 2 к настоящей Инструкции.

Работникам с высоким уровнем напряженности труда во время регламентированных перерывов и в конце рабочего дня показана психологическая разгрузка в специально оборудованных комнатах психологической разгрузки.

С целью уменьшения отрицательного влияния монотонности необходимо применять чередование операций.

При работе с текстовой информацией следует отдавать предпочтение физиологически наиболее оптимальному режиму представления черных символов на белом фоне.

Не следует оставлять оборудование включенным без наблюдения. При необходимости прекращения на некоторое время работы корректно закрываются все активные задачи и оборудование выключается.

При работе с ЭВМ не разрешается:

.При включенном питании прикасаться к панелям с разъемами оборудования, разъемам питающих и соединительных кабелей, экрану монитора;

.Загромождать верхние панели оборудования, рабочее место бумагами, посторонними предметами;

.Производить переключения, отключение питания во время выполнения активной задачи;

.Допускать попадание влаги на поверхность оборудования;

.Включать сильно охлажденное (принесенное с улицы в зимнее время) оборудование;

.Производить самостоятельно вскрытие и ремонт оборудования;

.Вытирать пыль на включенном оборудовании;

.Допускать нахождение вблизи оборудования посторонних лиц.

Требования по охране труда по окончании работы

По окончании работы оператор обязан:

.Корректно закрыть все активные задачи;

.При наличии дискеты в дисководе извлечь ее;

.Выключить питание системного блока;

.Выключить питание всех периферийных устройств;

.Отключить блок бесперебойного питания;

.Отключить стабилизатор напряжения (если он используется);

.Отключить питающий кабель от сети;

.Осмотреть и привести в порядок рабочее место;

.О неисправностях оборудования и других замечаниях по работе с ЭВМ сообщить непосредственному руководителю или лицам, осуществляющим техническое обслуживание оборудования;

.При необходимости вымыть с мылом руки.

Требования по охране труда в аварийной ситуациях.

В аварийных (экстремальных) ситуациях необходимо:

) при повреждении оборудования, кабелей, проводов, неисправности заземления, появлении запаха гари, возникновении необычного шума и других неисправностях немедленно отключить электропитание оборудования и сообщить о случившемся непосредственному руководителю и лицу, осуществляющему техническое обслуживание оборудования;

) в случае сбоя в работе оборудования ПК или программного обеспечения вызвать специалиста организации, осуществляющего техническое обслуживание данного оборудования, для устранения неполадок;

) при возгорании электропроводки, оборудования и тому подобных происшествиях отключить электропитание и принять меры по тушению пожара с помощью имеющихся первичных средств пожаротушения, сообщить о происшедшем непосредственному руководителю. Применение воды и пенных

Огнетушителей для тушения находящегося под напряжением электрооборудования недопустимо. Для этих целей используются углекислотные или порошковые огнетушители;

) в случае внезапного ухудшения здоровья (усиления сердцебиения, появления головной боли и других) прекратить работу, выключить оборудование, сообщить об этом руководителю и при необходимости обратиться к врачу.

При несчастном случае на производстве необходимо:

) быстро принять меры по предотвращению воздействия на потерпевшего травмирующих факторов, оказанию потерпевшему первой помощи, вызову на место происшествия медицинских работников или доставке потерпевшего в организацию здравоохранения;

) сообщить о происшествии руководителю.

Дополнительный материал к «Инструкции по охране труда при работе с персональным компьютером»

Правильная организация рабочего места - это создание на рабочем месте необходимых условий для производительного труда и выполнения работы (операции) высокого качества при наиболее полном использовании оборудования, экономном расходовании физической и эмоциональной энергии работника, повышении содержательности и правильности труда, сохранении здоровья работающих.

При организации труда на рабочем месте учитывают следующие факторы:

особенность технологического процесса;

уровень механизации и автоматизации;

уровень специализации;

степень разделения труда;

используемые приемы и методы работы.

При организации рабочего места весьма важным фактором является рабочая поза работника, т.е. положение его корпуса, головы, рук и ног относительно орудий труда. Инструмент, оснастка и предметы труда должны находиться на расстоянии 560-750 мм на уровне рук работника, тогда их использование не приводит к излишним движениям и наклонам.

Специфика труда работников с использованием персонального компьютера заключается в больших зрительных нагрузках в сочетании с малой двигательной активностью, монотонностью выполняемых операций, вынужденной рабочей позой. Эти факторы отрицательно сказываются на самочувствии работающего.

Зрительные нагрузки связаны с воздействием на зрение монитора. Чтобы условия труда работника были благоприятными, снизилась нагрузка на зрение, монитор должен соответствовать таким требованиям:

экран должен иметь антибликовое покрытие. Оптимальное подавление отражений может быть достигнуто в основном при строго вертикальном или слегка наклонном расположении монитора. Самая верхняя используемая строка на экране не должна располагаться выше горизонтальной линии взгляда;

цвета знаков и фона должны быть согласованы между собой. При работе с текстовой информацией наиболее благоприятным для зрительной работы оператора является представление черных знаков на светлом фоне;

для многоцветного отображения рекомендуется использовать одновременно максимум 6 цветов - пурпурный, голубой, синий, зеленый, желтый, красный, а также черный и белый, так как вероятность ошибки тем меньше, чем меньше цветов используется и чем больше разница между ними, а для одноцветного отображения - черный, белый, серый, желтый, оранжевый и зеленый. Красные и голубые цвета на границе видимого спектра (и их сочетания) применять нельзя;

необходимо регулярное тщательное обслуживание мониторов специалистами.

Среди наиболее безопасных выделяются мониторы с маркировкой LOW Radiation, компьютеры с жидкокристаллическим экраном и мониторы с установленной защитой по методу замкнутого металлического экрана.

При выборе монитора с маркировкой LOW Radiation необходимо выбирать модели, у которых на задней стенке монитора, как правило, в верхнем правом углу таблички с перечнем заводских параметров изделия написано, что данная модель прошла тестирование на предмет соответствия ТСО или MPR II. Продавец обязан иметь копию сертификата (протокола) тестирования, в котором указано, когда, в какой лаборатории и на какой стандарт прошла тестирование данная модель.

В Республике Беларусь безопасные условия труда на компьютерах регламентирует документ "Гигиенические требования к видеодисплейным терминалам, электронно-вычислительным машинам и организации работы" (Санитарные правила и нормы - СанПиН 9-131 РБ 2000).

В Санитарных правилах и нормах - СанПиН 9-131 РБ 2000 даются общие требования к организации и оборудованию рабочих мест с видеодисплейным терминалом и персональным компьютером.

ЗАКЛЮЧЕНИЕ

В ходе выполнения выпускной квалификационной работы все поставленные задачи были решены:

Были изучены теоретические и правовые аспекты работы отдела кадров.

Изучены программные продукты для автоматизации отдела кадров, подходящие для Белоруссии.

Проведено формализованное описание информационных потоков в отделе кадров РУП «ПО«Белоруснефть» Речицкое управление технологического транспорта, построены контекстные диа-граммы и диаграммы декомпозиции для наглядного представления автоматизации отдела кадров.

Создан контракт и отчет, необходимые для автоматизации отдела кадров РУП «ПО«Белоруснефть» Речицкое управление технологического транспорта.

В ходе расчета затрат на автоматизацию работы отдела кадров РУП «ПО«Белоруснефть» Речицкое управление технологического транспорта произведен расчет себестоимости его разработки. Ана-лиз структуры расходов на разработку показал, что самой значительной статьей затрат является заработная плата разработчика (80%). Также значительный удельный вес в структуре затрат имеют затраты на амортизационные отчисления (4%) и расходные материалы и инструменты (4%). Незначительными в структуре затрат являются затраты на электроэнергию (3%). Автоматизация работы отдела кадров длилась в течение 3 месяцев, общие затраты на разработку составили 45084 рублей.

Рассмотрены мероприятия по охране труда и технике безопасности. Определены общие требования безопасности, требования безопасности в аварийных ситуациях.

Практическая значимость выпускной квалификационной работы заключается в том, что дополненная конфигурация в скором времени будет использована для работы отдела кадров на предприятии РУП «ПО«Белоруснефть» Речицкое управление технологического транспорта.

СПИСОК ИСПОЛЬЗОВАННЫХ ИСТОЧНИКОВ

Концепция государственной кадровой политики, утв. Указом Президента от 18 июля 2001г. №399

Трудовой кодекс Республики Беларусь с разъяснениями изменений и дополнений, внесенных Законом Республики Беларусь от 20 июля 2007г. № 272-3. Минск - Промкомплекс.

Ажеронок В.А, Габец А.П. Профессиональная разработка в системе «1С:Предприятие 8».: 1C - Паблишинг, -2012.

Бохан, В.Ф. Настольная книга работника по кадрам. 2-е издание. Дикта - Минск. - 2008.

Вендров, А. М. Проектирование программного обеспечения экономических информационных систем. Финансы и статистика, 2008. - 352 с.

Грянина Е.А. Секреты профессиональной работы с "1С:Зарплата и Управление Персоналом 8". Кадровый учет и управление персоналом. 1С-Паблишинг, 2011. - 510 с.

Радченко М.Г. Реализация прикладных задач в системе "1С:Предприятие 8.2", 2012. - 714 с.

Подгруша, В.В., Кеник, И.К. Увольнение от А до Я. Журнал № 11 ноябрь 2009.

Кулябов, Д. С. Введение в формальные методы описания бизнес-процессов / Д. С. Кулябов, А. В. Королькова. - М: РУДН, 2008. - 173 с.

Медведева, М.Е. 1С:Зарплата и Управление Персоналом 8. Первые шаги. 1С-Паблишинг, 2010, - 320с.

Похилько, А. Ф. CASE-технология моделирования процессов с использованием средств BPwin И ERwin. - Ульяновск: УлГТУ, 2008. - 120 с.

Радченко М.Г. 1С:Предприятие 8.2. Практическое пособие разработчика. Примеры и типовые приемы. - 1С-Паблишинг, 2011. - 874 с.

Хрусталева, Е. Ю. Разработка сложных отчетов в 1С:Предприятии 8. Система компоновки данных. 1С-Паблишинг, 2008. - 513 с

Чичина, Е.В. Прием на работу от А до Я. Журнал № 12 декабрь 2011.

Устав предприятия РУТТ.

Возможности «Автоматизированная система управление персоналом» [Электронный ресурс] Режим доступа: http:/kadry.by/schedule/php, свободный. - Загл. с экрана. - Яз. рус.

Возможности «1С Зарплата и Управление персоналом 8» [Электронный ресурс] Режим доступа: http: misoft.by/software/detail.php, свободный. - Загл. с экрана. - Яз. рус.

Вопросы и Ответы [Электронный ресурс] Режим доступа: http://www.help1c.com/index.htm, свободный. - Загл. с экрана. - Яз. рус.

Конструктор движения [Электронный ресурс] Режим доступа: http://v8.1c.ru/overview/Term_000000608.htm, свободный. - Загл. с экрана. - Яз. рус.

Модуль объекта [Электронный ресурс] Режим доступа: http://1c-esse.buter.ru/8esse7.php?pg=12, свободный. - Загл. с экрана. - Яз. рус.

Описание программы 1C: Управление производственным предприятием 8 [Электронный ресурс]: Режим доступа: <http://www.inform-active.ru/>. - Загл. с экрана. - Яз. рус.

Построение моделей IDEF0 [Электронный ресурс] Режим доступа: <http://www.itteach.ru>. - Загл. с экрана. - Яз. рус.

Регистр накопления [Электронный ресурс] Режим доступа: http://v8.1c.ru/overview/Term_000000176.htm, свободный. - Загл. с экрана. - Яз. рус.

Регистр сведений [Электронный ресурс] Режим доступа: http://v8.1c.ru/overview/InformationReg.htm, свободный. - Загл. с экрана. - Яз. рус.

Реквизиты документа [Электронный ресурс] Режим доступа: http://v8.1c.ru/overview/Documents.htm, свободный. - Загл. с экрана. - Яз. рус.

Создание документа [Электронный ресурс] Режим доступа: http://alsproject.ru/publ/prikladnye_obekty/dokumenty/1-1-0-9, свободный. - Загл. с экрана. - Яз. рус.

Создание отчета [Электронный ресурс] Режим доступа: http://v8.1c.ru/overview/dcs_sample_report.htm, свободный. - Загл. с экрана. - Яз. рус.

Создание макета [Электронный ресурс] Режим доступа: http://habrahabr.ru/sandbox/34179, свободный. - Загл. с экрана. - Яз. рус.

Форма документа [Электронный ресурс] Режим доступа: http://howknow1c.ru/programmirovanie-1c/1s-82-formy.html, свободный. - Загл. с экрана. - Яз. рус.

Похожие работы на - Автоматизация работы отдела кадров на примере РУП 'ПО«Белоруснефть' Речицкое управление технологического транспорта

 

Не нашли материал для своей работы?
Поможем написать уникальную работу
Без плагиата!
Без нейросетей!